Главная Юзердоски Каталог Трекер NSFW Настройки

Трёхмерная графика

Тред закрыт.

Check this out!
<<
Назад | Вниз | Каталог | Обновить | Автообновление | 623 285 173
Добро пожаловать в 267-й тред Блендера Аноним 21/11/25 Птн 17:02:29 348293 1
17571928282490.jpg 4885Кб, 2560x3840
2560x3840
17598357050480.png 1051Кб, 927x1369
927x1369
17614803473970.jpg 458Кб, 1136x1160
1136x1160
2025-11-21163541.jpg 117Кб, 1280x910
1280x910
Добро пожаловать в тред программы Blender — лучшего бесплатного 3D-редактора современности!

Предыдущий тред: >>347333 (OP)

Blender — это бесплатный 3D-редактор с открытым исходным кодом, который поддерживает моделирование, скульптинг, анимации (2D и 3D), развёртку, текстурирование, монтаж, композитинг, симуляции и многое другое. На данный момент Blender является одним из самых популярных и многофункциональных 3D-редакторов, поддерживающих множество разных режимов работы. Что бы вы не собирались делать с 3D моделями, в Blender наверняка есть инструменты для этого. Blender подходит как для создания готовых изображений или видео, так и для создания 3д-моделей для последующего экспорта в игровые движки, программы, под печать и т.д.

Скачать: https://www.blender.org/download/
Если не знаете какую версию — берите последнюю/предпоследнюю LTS с 2+ патчами, например 4.2.16 или 4.5.5 (третья цифра в версии — количество патчей)

Список хороших аддонов: https://github.com/agmmnn/awesome-blender/

Магазин платных аддонов: https://blendermarket.com/

Подарок от анона: https://disk.yandex.ru/d/aW6oMKJrev1c6Q (самые популярные платные аддоны, актуально на сентябрь 2024го)

Сборник ссылок из старых тредов: https://anon.to/wBZdex

Начальное изучение

Не пытайся освоить Blender методом тыка! Порог входа хоть и снизили, но сразу за ним всё ещё довольно крутой подъём, сулящиё тебе боль и унижение без результатов. Для новичков на YouTube есть всё. При выборе уроков обязательно обращай внимание на версию Blender, используемого в видео — иногда там используются устаревшие версии, которые могут использовать различные способы и инструменты, ставшие неактуальными в нынешнем издании Blender. Обязательно и первым делом посмотри несколько видео по знакомству с интерфейсом и устройством окон, по навигации и базовым действиям.

Примеры хороших туториалов для совсем начинающих:

Английский:

- https://www.youtube.com/playlist?list=PL3GeP3YLZn5ixsnIOIx9tB4v6s-rsw48X

- https://www.youtube.com/playlist?list=PL3UWN2F2M2C8-zUjbFlbgtWPQa0NXBsp0

Русский:

- https://www.youtube.com/playlist?list=PLkxXQ3ugQK2PEUO9a2_FZMmXGXy83P4XN

- https://www.youtube.com/playlist?list=PLW-edvk8DPoAiurQIgT06jfR720tP3GFC


Что делать дальше?

Полноценное изучение инструмента невозможно без практики. Когда ты получишь базовые знания из уроков, то сразу приступай к созданию своих моделей с параллельным гуглежом и вопросами к нейронкам про непонятные моменты.

Не рекомендуется начинать сразу со сложных объектов: оптимальнее идти от простого, постепенно повышая сложность. Хорошие объекты для обучения моделированию: пончик, чайник, наковальня, различная мебель. После этого можно переходить к более сложным объектам, таким как автомобили, танки, здания. Не важно, что объекты простые. Важно исполнить их качественно и внимательно.


«У меня вопрос»

Дабы не быть посланным нахуй с порога перед вопросом в треде поищи в интернете: с вероятностью 95% этот вопрос давно известен и решён. Если же найти ответ не удалось, то задать вопросы по Блендеру можно в следующих местах:

— В этом ИТТ треде

— На реддите https://www.reddit.com/r/blenderhelp/

— На стековерфлоу https://blender.stackexchange.com/

Шапка: https://writeurl.com/HG7mAR4JWpjU96bL
Аноним 21/11/25 Птн 17:03:26 348294 2
17580197030931.png 1943Кб, 2000x1350
2000x1350
17621950431473.png 2590Кб, 2000x1350
2000x1350
17636130284081.jpg 607Кб, 2000x1350
2000x1350
17626796572110.png 1670Кб, 1368x971
1368x971
Аноним 21/11/25 Птн 17:04:03 348295 3
17627285978320.png 1538Кб, 1080x1920
1080x1920
17628126873061.png 1135Кб, 1920x1080
1920x1080
17628749156430.png 1150Кб, 1920x1080
1920x1080
17593003672622.png 158Кб, 500x600
500x600
Аноним 21/11/25 Птн 17:07:08 348296 4
>>348295
Сорян, если пропустил чью-то работу. Мой натуральный интеллект не опознал их как оконченные. Предлагаю простые правила:
если вы закончили работу и постите, то пишите типа «на этом ВСЁ, закончил»
Дважды в шапку треда одна и та же работа не постится.
всякие мелочи типа обычной пряжки на ремень тоже не вижу смысла выносить в шапку.
Аноним 22/11/25 Суб 03:45:00 348298 5
01.jpg 76Кб, 747x1229
747x1229
02.jpg 58Кб, 787x1128
787x1128
03.jpg 114Кб, 1385x1186
1385x1186
04.jpg 82Кб, 977x1161
977x1161
Пару раз в неделю возвращаюсь к проекту, чё то поделаю, но чёт уже так лень. Ща посмотрел свежим взглядом и руки спички, а ноги как у слона.
Аноним 22/11/25 Суб 09:18:49 348299 6
>>348298
Рот можно чуть шире. Если не задуман уменьшенным. Модельный рот — когда уголки губ в спокойном состоянии находятся на той же ширине, что центры зрачков при параллельном взгляде вперёд.
А в целом лицо улучшилось с тех пор, когда я видел прошлую итераци.
Аноним 22/11/25 Суб 09:51:36 348300 7
image 3880Кб, 3838x2049
3838x2049
image 3644Кб, 3838x2044
3838x2044
Двочь какого хуя ? хули гамма съезжает в выходном файле ? Почему для видео гамма съезжает если пилить в HDR ? Причем неважно PQ или HLG выбранно... изменение на линейный rec.709 или линейный rec.2020 не дает эффекта чет.
Аноним 22/11/25 Суб 09:54:34 348301 8
>>348300
не шарю, но первое, что проверил бы: а видеоформат твой поддерживает HDR-то?
Аноним 22/11/25 Суб 10:08:45 348302 9
image 127Кб, 841x1231
841x1231
>>348301
>а видеоформат твой поддерживает HDR-то?
Да.
У меня есть догадка, мол из за "фулл колор ренжа", но где эту настройку поменять я хезе.... если блять из коробки не могут отстроить нормально все дали бы блин настройку/ноду пользователям для траспорта характеристик...
Аноним 22/11/25 Суб 11:34:33 348303 10
>>348298
> Ща посмотрел свежим взглядом и руки спички, а ноги как у слона.
Ну тебе вроде так сразу и писали в прошлых тредах, что проебался с пропорциями, но как всегда ты хуйдожник тебе виднее, а анон только плохое пишет, прислушиваться не стоит.
Аноним 22/11/25 Суб 13:11:31 348305 11
22231254356456.png 14Кб, 630x393
630x393
Что за синяя точку у меня появилась?
Прямо в центре схода координат.


>>348303
>а анон только плохое пишет, прислушиваться не стоит.
база
Аноним 22/11/25 Суб 13:49:43 348306 12
>>348303
Ты меня с кем то перепутал. С прошлого раза я менял пропорции. Просто я говнодел а не художник, и доменял опять до хуеты.
Аноним 22/11/25 Суб 14:19:54 348307 13
image 152Кб, 747x1229
747x1229
>>348306
Ну потвикай еще немножко, хуйня же децл попрпавить.
Аноним 22/11/25 Суб 14:38:54 348308 14
1964bef3ca71b4e[...].jpg 68Кб, 736x981
736x981
>>348293 (OP)
Ну четам изобрели уже метод белого человека по ригу волос, так что бы волосы через тело не проходили? hair carты, не системка частиц

Ковырялся тут в старых проектах и решил закинуть тяночку на фидбек анонасикам, но с 5.0 все аддоны закономерно отлетели и мой риг волос наебенился и терь стало интересно, мб там че нить поменяли и теперь волосы введут себя не как суки ебаные и можно БЫСТРЕНЬКО всё сделать без сторонних плагинов и балдеть от жизни.
Аноним 22/11/25 Суб 17:10:16 348309 15
>>348307
Я доделаю, обещаю.
Аноним 22/11/25 Суб 18:46:55 348310 16
blenderBWYWdoqw[...].jpg 571Кб, 1920x1017
1920x1017
Какой аддон вернет кисти влево, как было до 4.3?
Аноним 22/11/25 Суб 20:15:16 348311 17
175275779363.jpg 720Кб, 3000x3000
3000x3000
>>348293 (OP)
Ну вроде лучше? 3 жпг в самом низу ДО, другое соответственно после.
Реф риал тяношки использовал вольно, в сторону стилизованности какой-то что ли, не придерживаясь к нему с измерительным прибором.

У рефа губы ещё толще, и подбородок выше к губам, а так же другая форма носапырки прям такая еврейская картошка нехуйственная, ещё реф сбоку полноценного не нашел, но под углами +- тоже самое. Мб потом как нить допилю придерживаясь к рефу сильнее
и ещё многие моменты вроде ямочек на краях губ и складки вокруг лица не проработаны в виду полигонажа, но эт пох, на текстуринге домалюю
Аноним 22/11/25 Суб 20:47:35 348312 18
>>348310
никакой. Сиди на старой версии.

>>348311
В целом, если вольно, то хорошо получается. Нижние более схематичны
Аноним 22/11/25 Суб 21:23:16 348313 19
0948aafc04c4cf8[...].jpg 92Кб, 712x903
712x903
17350570178963.png 245Кб, 943x791
943x791
17460366921720.png 191Кб, 505x639
505x639
>>348312
>В целом, если вольно, то хорошо получается
А что можно исправить если доебаться? Глаз замылился, пока не понимаю. Черепушка вроде норм, на счёт век не уверен, мб надо их прикрыть.
Откопал ещё все таки пик сбоку той тяношки (3) и обнаружил что мочки ух у меня высоко находятся. не смотря на серёжку рефа
дубина колом уже от всех этих рефов, обожаю широкоротых тяношек
Аноним 22/11/25 Суб 21:38:07 348314 20
17502411747950.png 666Кб, 1649x799
1649x799
>>348313
Да, прикрыть точно надо было
Аноним 22/11/25 Суб 21:38:19 348315 21
>>348311
>>348313
Небось сидишь со стояком бабу моделишь, пидор?
Аноним 22/11/25 Суб 21:46:56 348316 22
1763837163754.mp4 462Кб, 1280x720, 00:00:04
1280x720
Аноним 22/11/25 Суб 22:31:42 348317 23
2.mp4 1384Кб, 1300x910, 00:00:13
1300x910
Я придумал кость с тремя цифрами. Лично я лично сам
Аноним 22/11/25 Суб 23:07:29 348318 24
image.png 455Кб, 1000x1000
1000x1000
Аноним 22/11/25 Суб 23:23:01 348319 25
>>348318
Я не смотрел как делали другие до того как отправил видео. Ну и у меня форма другая, у них видно что из шара сделано
Аноним 22/11/25 Суб 23:35:16 348320 26
Как сделать неваляшку которая будет неваляться в симуляции?
Аноним 22/11/25 Суб 23:44:41 348321 27
image.png 29Кб, 156x196
156x196
>>348313
Стандартное положение мочки — по низу края ноздри.
Выпуклость век над поверхностью лица не годится, это не анатомично. Там масса-полумесяц верхнего века убывает к уголку и сливается гладко, а у тебя валик


Если доебаться, то можно более рельефную спинку носа запросить.
Аноним 22/11/25 Суб 23:45:39 348322 28
Аноним 22/11/25 Суб 23:46:27 348323 29
>>348320
так же как и обычную неваляшку. Сделать вес внизу больше.
Аноним 23/11/25 Вск 03:45:04 348324 30
22231254356456.png 14Кб, 630x393
630x393
>>348305
Ещё раз задам вопрос.
Что это такое и как это убрать?
Аноним 23/11/25 Вск 04:37:37 348325 31
>>348324
да никто не ебёт без файла, что там у тебя.
хоть обспрашивайся.
Выясни хотя бы класс.
1. Удали все объекты. Исчезло?
2. Отключи все оверлеи. Исчезло?
и т.д.
может быть гризпенсил, аннотация, криво сработавший модификатор, отрыжка аддона, да что угодно
Аноним 23/11/25 Вск 05:46:53 348326 32
>>348325
Ясно-понятно.
Никто нихуя не знает. Вся суть Блендер-тредов.
Аноним 23/11/25 Вск 06:26:01 348327 33
>>348326
Какая ещё суть? Это не рубрика ответы на вопросы. И не твоя личная армия коучей. Ебись со своей проблемой как хочешь, лично мне похуй. Просто иди нахуй
Аноним 23/11/25 Вск 11:55:11 348328 34
>>348327
>Ебись со своей проблемой как хочешь, лично мне похуй. Просто иди нахуй
Ну вот и я об этом
Аноним 23/11/25 Вск 13:08:32 348329 35
1763891970955.mp4 3716Кб, 720x1280, 00:00:26
720x1280
>>348293 (OP)
Посоветуйте курс по ригу как видрил, шоб кожа ощущалась кожей и хотелось отбить рёбра персонажу после рига.
Аноним 23/11/25 Вск 14:13:05 348330 36
16039960525020.gif 564Кб, 800x430
800x430
>>348326
>Сап жевач, у меня машина не заводится, Что это такое и как это убрать?
>пук
>Ясно-понятно. Никто нихуя не знает. Вся суть машинаёбов-тредов.
Аноним 23/11/25 Вск 15:49:44 348331 37
ilfullxfull.324[...].jpg 793Кб, 3000x3000
3000x3000
3514264cg05Orna[...].webp 38Кб, 1000x1000
1000x1000
image.png 844Кб, 1431x1115
1431x1115
Как подобный узор сделать? Я когда через alt-s меняю размер точек кривой, они меняются и по Z, получается пик 3 (там остроконечный контур, но суть не в этом), а мне нужно чтобы узор по высоте не менялся. Shift-Z не работает, шринкврап+солидифай тоже
Аноним 23/11/25 Вск 16:03:50 348332 38
>>348331
И 2d-режим тоже ограничивает только возможность двигать точки по Z, профиль контура все так же меняется
Аноним 23/11/25 Вск 16:13:38 348333 39
17491087895661.jpg 225Кб, 2493x687
2493x687
>>348293 (OP)
руки нормас? Пытался вывернуть в норм положение кисти, лучше уже не получится, но хоть так.
у локтей непонятую "мышцу" у локтевого отростка исправил, сразу не заметил её, впадлу переделывать скрины
Аноним 23/11/25 Вск 18:08:20 348334 40
>>348331
А нахуй ты вообще решил это кривыми делать? Ты шо йобнуты?
Полиговнами модель, как и все нормальные люди.
Аноним 23/11/25 Вск 18:10:35 348335 41
>>348334
Полигонами ниудобна, мутотень какая-то сидеть подгонять. Кривыми гораздо быстрее и аккуратнее получается, проще ровно скруглять и редактировать.
Аноним 23/11/25 Вск 18:11:12 348336 42
>>348333
Анатомию подтяни, в частности погляди куда крепятся дельтовидные мышцы, бицепс - это база, первое что бросается в глаза.
Аноним 23/11/25 Вск 18:14:19 348337 43
>>348335
Хуйня, на сабдивах ебаш, те же точки твикаешь и дрочишь.

Принисите человеку, знаменитый мастер класс (таймлапс) по выделыванию всяких узоров и барельефов от крутана, он вроде еще в старых версиях блендера делал.

не смогу найти, недавно искал и не нашел(
Аноним 23/11/25 Вск 18:29:10 348338 44
image.png 138Кб, 395x689
395x689
Памагите, я что-то видимо сделал и у меня все аддоны пропали, хотя они включены
Аноним 23/11/25 Вск 19:18:01 348339 45
>>348338
Блендер до 5.0 обновил? Попробуй по-новой поставить все аддоны или к старой версии откатись.
Аноним 23/11/25 Вск 19:44:09 348340 46
17502281444330.jpg 289Кб, 1700x2500
1700x2500
Аноним 23/11/25 Вск 19:51:52 348341 47
198577449900.jpg 58Кб, 692x1183
692x1183
>>348340
fix*
Хотя теперь локтевая кость выглядит аномально здоровой сук
Аноним 23/11/25 Вск 20:02:33 348342 48
>>348339
Обновил. Но это проблема похоже конкретного файла, потому что если новый создать там все работает. Наверное придется тупо все из этого файла скопировать и в новый вставить.
Аноним 23/11/25 Вск 20:13:38 348343 49
27f3e057eb6ed6f[...].jpg 67Кб, 736x883
736x883
>>348340
ladno, я посмотрел как это выглядит с текстуркой, еблом, причей и тп и вышел безумный мутант, уровня эбби из ластухи, но у меня ещё и проблема что с еблом не мэтчится, а должна была быть просто подтянутой, худенькой 10кг малыхой..
Аноним 23/11/25 Вск 20:35:32 348344 50
176383171818800.png 252Кб, 677x904
677x904
176383171818801.png 275Кб, 677x904
677x904
>>348313
В целом неплохо, но можно сделать лучше. Сделал такой вот обмаз. Не сразу заметил реф так что сделал отсебятину немного. В основном проблемы с пропорциями, а также с формой носа, губ и бровей. Уши тоже косячные, но я не умею их без рефа рисовать. Уши начинаются внизу носа, а заканчиваются вверху глаз, а не бровей. Губы имеют довольно сложную структуру, на них лучше сделать несколько стадиков отдельно. Ориентир на край губ это точка посередине между слезной железой и центром зрачка. Я люблю поближе к слезной железе точку брать для женщин, так помилее выходит. Нос вышел картошкой как у нигера, я сомневаюсь, что ты так планировал. Глаза немного безумные, потому что широко раскрыты и ресницы не особо выразительные.
Аноним 23/11/25 Вск 20:43:36 348345 51
>>348337
Да пох, разобрался, в профиль прямую палку и потом солидифай.
Но сука блядь почему до сих пор нельзя просто один модификатор применить сразу на все меши. Ну вот накинул я на них солидифай, теперь чтобы высоту поменять мне надо у всех мешей открыть модификатор и там крутить каждый. Или везде удалять, с одного копировать на другие. Ну какая же хуйня.
Аноним 23/11/25 Вск 20:57:55 348346 52
>>348345
Не, я понимаю конечно, что можно просто все скейлить по Z, но если я там что-то поверну и сброшу ротейшн например? И вообще переключаться на локальную ориентацию неудобно каждый раз, а у меня узор не только сверху.
Аноним 23/11/25 Вск 21:13:02 348347 53
>>348340
Какая-то она очень костлявая. Вроде работа в реализме, а руки как палочки. Локоть тоже высоко, предплечье слишком длинное. Грудь не должна тебе глаза в глаза смотреть, соски должны направлены вверх и в стороны (по крайней мере у такого размера груди).Талия заужена очень на мой взгляд, особенно сбоку бросается в глаза. Переход бедро -> таз -> талия какой-то невнятный. Живот плоский какой-то. Нужно увеличить немного как в стороны так и вперёд. Даже у женщины, которая ходит в зал будет животик небольшой. В паху тесно вышло. Тай гап между ногами должен быть раза в 1.5 2 шире. Форму бёдер тоже желательно подправить. Жопную складку не подчеркнул, там где булка к ноге прилегает обычно сильное закругление и должна глубокая тень появляться. Если будешь пытаться делать складку не увеличивай жопу, а слегка уменьши объём бедра сзади. Если сбоку смотреть на бедро, задняя плоскость будет вертикально прямой (не совсем, но близко), а передняя закруглённой (как у тебя примерно и вышло). Успехов, анон.
Аноним 23/11/25 Вск 22:47:05 348348 54
image.png 621Кб, 1269x1074
1269x1074
Долго не мог понять, почему курв не крутит объект, хотя allign rotation стоит, покрасил половинки меша и оказалось, что он все крутит, но заодно и деформирует так, что от вращения никакого толка.
Как сделать так, чтобы курв вращал объект, но не деформировал его?
Аноним 23/11/25 Вск 22:59:46 348349 55
1285590344410.jpg 306Кб, 3000x1000
3000x1000
>>348344
Нихуя себе блять, пасиба, пасиба, от души за такой царский подгон, вот че вышло, ковырялся пару часов пока глаз не замылился и не сделал подбородок с лбом в 1 уровень. Завтра ещё допилю и ухи исправлю и тп. Вокруг глаз тож не разобрался как по человечески сделать кистями, бритоголового монобровного болгара посмотрю.
На счёт крыльев носопырки - это более стилизованный вариант же? Просто по рефам ирл хуманов крылья опущены ко рту больше, чем приподняты, но носопырка хорошая.
>>348347
пасиба пасиба, завтра исправлю но уже с гайдом от коленьки а не по рефам, но вообще я сверялся с тяношей и у неё соски прям идеально практически в душу глядели и находились на тех же позициях что на скрине хз можно ли суда на доску сиське рефа кидать, но у неё и чуть больше размерчик.
Аноним 23/11/25 Вск 23:03:19 348350 56
>>348348
Ааа, прикрутить курв к аррэю смогли, но чтобы не деформировать объект все еще нужен костыль через парент к плейну, понимаемо. К какой версии такую сложную опцию добавят, к 10-й?
Аноним 24/11/25 Пнд 00:20:39 348351 57
ac90945e49564fd[...].jpg 52Кб, 720x719
720x719
ac90945e49564fd[...].png 461Кб, 719x719
719x719
>>348349
Носопыра состоит из нескольких плоскостей, у тебя их понимание западает. Крылья могут быть опущены, но проблема не в этом, а в том что кроме них неправильно нос сделан. Крылья не будут какие толстенные и широченные и будет нижняя плоскость носа, которую я пометил красным цветом. Боковые плоскости (жёлтый) тоже не показал. Сейчас на свиной пятак больше похоже.

Можно наверно рефы сюда кидать. Кинь, я гляну реф.
Аноним 24/11/25 Пнд 00:39:23 348352 58
35a92acfab3e62e[...].jpg 101Кб, 800x1200
800x1200
f8d6b97bc01772e[...].jpg 127Кб, 736x981
736x981
>>348351
Вот тут более опущенные крылья, но как ни крути кончик носа будет больше массы занимать чем крыья вместе. Они с кончиком в общую форму сливаются, а у тебя она будто нос развувает. Даже у чернокожих крылья будут переходить в боковой план носа и явного обрыва не будет. У тебя нос на перевёрнуту букву Т похож, в этом косяк.
Аноним 24/11/25 Пнд 04:04:34 348353 59
>>348323
Звучит как то, что можно сделать только в гудини. В блендере невозможно такое
Аноним 24/11/25 Пнд 05:00:02 348354 60
image.png 949Кб, 1920x968
1920x968
Аноним 24/11/25 Пнд 06:13:46 348355 61
>>348326
>Вся суть долбоёбов, не умеющих задавать вопросы и ставить задачи.
>>348348
Выглядит так, будто ты дебилушка и скейл не применил, работаешь в искажённом пространстве.
Аноним 24/11/25 Пнд 06:25:41 348356 62
2025-11-2406-23[...].mp4 4070Кб, 2560x1388, 00:00:37
2560x1388
>>348353
Почему я, никогда не занимавшийся физикой твёрдых тел нахожу решение тыком за 5 минут, а ты не в состоянии загуглить видосики, которые наверняка есть?
Аноним 24/11/25 Пнд 06:26:32 348357 63
2025-11-2403-34[...].mp4 22791Кб, 2560x1388, 00:00:13
2560x1388
ещё одна заготовка-демка для курса по ГН
Аноним 24/11/25 Пнд 08:19:03 348358 64
image.png 365Кб, 993x929
993x929
>>348356
>Почему я, никогда не занимавшийся физикой твёрдых тел нахожу решение тыком за 5 минут, а ты не в состоянии загуглить видосики, которые наверняка есть?
Потому что многие люди невероятно тупы. Они приходят в тред спрашивая сразу ответ а не о сути решении задачи.
Аноним 24/11/25 Пнд 10:28:30 348359 65
>>348355
>Выглядит так, будто ты дебилушка и скейл не применил, работаешь в искажённом пространстве.
Неа. array по кривой только в 5.0 работает как показали выше, старые костыли из модифайеров curve+array всё такие же кривые. Собссна, одна из целей нового array - заменить древний страшно баганутый метод раскидки инстансов по кривой
Аноним 24/11/25 Пнд 10:36:10 348360 66
>>348354
>как показали выше
вот про этот пост говорю
Аноним 24/11/25 Пнд 13:40:41 348361 67
22231254356456.png 14Кб, 630x393
630x393
А мы продолжаем выяснять, что это за точка и как её убрать.
Аноним 24/11/25 Пнд 14:19:13 348362 68
>>348361
Если это не толстота от другого анона, то тебе уже начиркали способы что бы стать прекрасным долбаеб, о исполненнии которых ты даже нихуя не отписал, значит и не всралось тебе, а не всралось - значит и пошёл нахуй отсюдава.

Либо удаляешь всё и смотришь исчезло ли
Либо стираешь аннотации
Либо удаляешь грисспенсел
Либо смотришь есть ли фристайл
Либо переносишь всё в другой проект и смотришь
Либо смотришь шейдеры
Тебе тут никто не скажет что в твоём говнопроекте не так с такими вводными и фидбеком.
Аноним 24/11/25 Пнд 16:04:06 348363 69
>>348355
>Выглядит так, будто ты дебилушка и скейл не применил
Ну да, ну я, ну оно.
Аноним 24/11/25 Пнд 17:03:23 348364 70
orig.webp 59Кб, 900x1200
900x1200
>>348356
Это не неваляшка. Ты не нашёл решение. Неваляшка выглядит вот так и она должна вставать вертикально вверх, а твоя лежит.
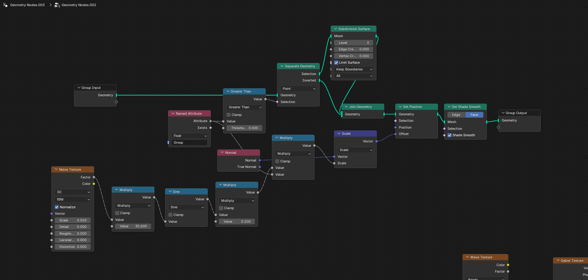
Аноним 24/11/25 Пнд 17:23:44 348365 71
1750435041089.jpg 697Кб, 3000x3000
3000x3000
>>348351
немношк начинаю понимать касаемо носа, на скринах не конец ковыряний.
Ещё заметил что размерчик телеса западал аж на 2+ головы, всё ещё не 7 но допилится, грудная клетка тож узкая, ручки чуть подкочал
Аноним 24/11/25 Пнд 19:32:25 348366 72
0000-0500.mp4 2066Кб, 1344x756, 00:00:20
1344x756
блять
Аноним 24/11/25 Пнд 20:57:21 348367 73
>>348288 →
https://dropmefiles.com/KgETa
Думал, что цикличными кривыми, но на поверку можно тупо их тримнуть, врубить мерж флоус и работать будет нормально.
Аноним 24/11/25 Пнд 21:07:06 348368 74
Аноним 24/11/25 Пнд 22:22:04 348369 75
>>348364
>лежит
>шар
вчера что, день открытых дверей был?

Основа неваляшки — это именно шар с грузиком.
Аноним 24/11/25 Пнд 22:23:56 348370 76
>>348367
спасибо, поколупаю на днях.
Аноним 24/11/25 Пнд 22:40:20 348371 77
17463887766183.mp4 23253Кб, 1920x1080, 00:00:44
1920x1080
>>348365
Ну вроде более женственной стала, ковырялся весь день и не вдуплял и не вдупляю чому в какой то момент она стала мужик - мужиком, особенно с текстуркой. Поуменьшил чуть лицо, голень оставил длинной и в пизду вощем этот реализм обосранный, не знаю в какой момент пытался свернуть туда.
надеюсь завтра допилю финал, ноги, лицо, сиське, плечи и в риг
Аноним 24/11/25 Пнд 23:47:43 348372 78
>>348369
Оказалось можно просто оригин в самый низ поставить и ничего цеплять не надо
Аноним 25/11/25 Втр 00:12:43 348373 79
>>348372
кек.
Он там, оказывается центр масс считает. Ну да, тело ж твёрдое, чё ему массы считать.

Но вообще какой-то способ сварки масс был
Аноним 25/11/25 Втр 01:05:57 348374 80
2025-11-2501-05[...].mp4 1580Кб, 2560x1388, 00:00:15
2560x1388
>>348373
ага, конструкции тоже можно через ограничитель
Аноним 25/11/25 Втр 13:33:10 348375 81
22231254356456.png 14Кб, 630x393
630x393
>>348361
Короче, это был Motion Path.
Кто-нибудь знает, что я нажал, что это появилось?
Аноним 25/11/25 Втр 14:17:13 348376 82
>>348371
Жопа слишком широкая и стопы как у медведя
Аноним 25/11/25 Втр 20:31:10 348377 83
2025-11-2504-16[...].mp4 4024Кб, 2560x1388, 00:00:10
2560x1388
Аноним 25/11/25 Втр 21:14:19 348378 84
А как сделать аррэй по мешу? То есть опоясать грубо говоря.
Я взял плейн, выбулил из него меш вокруг которого нужно сделать аррэй, полученную дырку преобразовал в кривую, по ней аррэй, подкрутил децимейт чтобы удобнее было работать и сижу кручу тилт, чтобы все прилягало более-менее как надо.
Легитимный способ? Или хуйня костыльная?
Аноним 25/11/25 Втр 21:37:28 348379 85
>>348378
Подумал чем крутить тильт лучше накинуть латтис и ее уже аррэй по кривой и потом попробовать шринкврап на меш. Но на латтис нельзя накинуть аррэй. А какова хуя?
Аноним 25/11/25 Втр 21:45:39 348380 86
Аноним 26/11/25 Срд 16:28:37 348383 87
Screenshot 2025[...].png 612Кб, 1886x1435
1886x1435
Screenshot 2025[...].png 518Кб, 1834x1281
1834x1281
>>348380
Что-то не выходит каменный цветок, уже проверил все скейлы и тилты. Нужно получить что-то типа второго пика, это как раз просто аррэй и тилт, но чтобы прилягало все везде.
Аноним 26/11/25 Срд 16:32:43 348384 88
>>348293 (OP)
Хочу сделать ленточку, что бы к примеру на кувалде при перемещении, взмахе и тд ленточка колышалась, в духе художественной гимнастики. Как такое лучше реализовать?
Из самого очевидного для меня это просто замоделить мешем ленточку и wiggle бонами сделать движение соответственно. Есть ли метод лучше? Мб в марвелусе как то засимулить можно без говняка такое хз. Гудини ни разу не запускал, хз че там как там.
Аноним 26/11/25 Срд 17:50:28 348385 89
Аноним 27/11/25 Чтв 00:28:41 348388 90
Screenshot 2025[...].png 188Кб, 1909x910
1909x910
image.png 544Кб, 1158x1085
1158x1085
>>346742 →
Чуть доработал эти ноды. Они работают только с сабдивом 6, а с ним файлы весят безумно много. Поэтому на входе лучше разделить геометрию, накинуть сабдив только куда надо и объединить обратно. Может кому пригодится.
>>348385
Я там нормали в ротейшн сунул, а не в вектор. Но хуй с ним, все равно криво получается, для моей задачи не подходит. Решил проблему гениально - заменил каплю на шар.
Аноним 27/11/25 Чтв 00:44:26 348389 91
image.png 507Кб, 1350x1236
1350x1236
>>348388
Хотя не, хуйня, не объединяется геометрия нормально, остаются дырки, получается не манифолд и потом все эти впуклости просто заливаются.
Но кольцо на 350 мб это перебор. Что еще можно подшаманить? Если геометрию по фейсам делить, а не по точка, то работает получше, но все равно дыряво
Аноним 27/11/25 Чтв 12:02:33 348394 92
>>348388
Поставь jewelcraft. Там есть косоебина для расстановки инстансов понавдоль кривой. Интерфейс у него правда....
Аноним 27/11/25 Чтв 12:18:55 348395 93
>>348394
У меня есть. Я правда в нем в основном взвешиваю и камни добавляю только. А про какую ты косоебину?
Аноним 27/11/25 Чтв 13:26:43 348398 94
Jewelcraft.png 609Кб, 1911x995
1911x995
>>348395
>А про какую ты косоебину?
Вот про эту. Там настраивается размер и поворот инстанса по всем осям.
Аноним 27/11/25 Чтв 13:35:15 348399 95
>>348398
О, действительно хорошо работает, спасибо.
Только создает кучу копий меша, надо заранее в отдельную коллекцию сувать.
Но я все равно шар оставлю, сегодня надо уже на печать отправлять, надо эти хуевинки крутить.
Аноним 27/11/25 Чтв 20:07:42 348403 96
>>348388
>все равно криво получается, для моей задачи не подходит.
подходит.
Одну ось выравниваешь по нормали, вторую по тангенсу кривой.

>Они работают только с сабдивом 6, а с ним файлы весят безумно много
1. сабдив икосферы в ГН, бэйк
2. итоговую геометрию в десимейт.

>>348389
>Что еще можно подшаманить?
свой опыт работы в блендере и понимание 3д-геометрии.
Дело в прокладке.
Аноним 27/11/25 Чтв 20:08:48 348404 97
>>348399
>Только создает кучу копий меша
все внешние приблуды так делают.
Это только ГН умеет в скрытые инстансы под одним объектом.
Аноним 27/11/25 Чтв 21:38:32 348405 98
>>348403
>1. сабдив икосферы в ГН, бэйк
>2. итоговую геометрию в десимейт.
Не понял ничего, можно для совсем тупых? Зачем мне икосфера? И зачем мне десимейт, он же тоже не работает с векторными группами?
Аноним 27/11/25 Чтв 23:20:42 348406 99
2025-11-2723-16[...].mp4 17279Кб, 2560x1388, 00:01:21
2560x1388
>>348405
Учитывая, что у тебя статика, ты вообще можешь сгенерить и применить модификатор под конкретные кольца.
Аноним 27/11/25 Чтв 23:21:03 348407 100
2025-11-2723-19[...].mp4 34412Кб, 2560x1388, 00:01:13
2560x1388
Аноним 27/11/25 Чтв 23:24:31 348408 101
>>348407
олсо, если у тебя чисто визуализация, то можно сделать авторетоп в грубые квады, адаптивный сабдив и уже под ним делать дисплейс.

Я вообще ниибу как у тебя мегабайты получаются на процедурке.
У меня всё весит или килобайты или несколько МБ с запечкой.
Аноним 28/11/25 Птн 00:23:10 348411 102
Гайз, напомните шорткат, который двигает таймлайн во вьюпорте, там еще визуально выскакивала шкала с кадрами... или это аддон был? Чет не могу нагуглить, мб пару лет назад видел, осколки памяти говорят что эту хрень собирались прикручивать в какой-то версии.
Аноним 28/11/25 Птн 04:11:53 348412 103
Аноним 28/11/25 Птн 10:01:59 348413 104
У вас тут тредл единственный живой.
Что-то последние пару месяцев на стоках по 3d УПАДОК. За ноябрь у меня 1 продажа на сгтрейдере, 1 продажа на турбосквирте. Обычно бывало 17-25. Это на примерно 700 моделей, от лоуполи, до хайполи под 3д печать. Последний год корпорации скупали пачками модели. Под обучение нейронок, очевидно.
Я немного погуглил и вроде ничего такого прям не обнаружил, что может по фотке всегда выдать тебе годную модель задешево. Скорее всего плохо искал и, наверное, сейчас не покупают так как есть какая-то годная нейронка, которую юзают все покупатели что ли?
Аноним 28/11/25 Птн 10:43:13 348414 105
.png 695Кб, 1157x760
1157x760
>>348413
https://hyper3d.ai/
https://www.hitem3d.ai/
Не то что недорого, а литерали бесплатно если аккаунты менять. Конечно слишком сложные картинки не осиливает, но отдельные объекты и персонажей вполне.
Аноним 28/11/25 Птн 10:47:29 348415 106
>>348412
Оно, спасибо, нашел.

>>348413
Ты же сам себе ответил
>Последний год корпорации скупали пачками модели. Под обучение нейронок, очевидно.
Подозреваю, что последний год активно покупали пытающиеся залететь в последний вагон нейро-пузыря (всякие банки). Нейронки обучили- теперь надо продавать пережеванные нейронкой модели лохам, покупать всякое говно для обучения не нужно уже.

Я ебальники людей особо не представляю которые покупают кал со стоков для чего-то серьезного ну кроме унитазников, но у тех наверняка свои мега библиотеки, а к стокам в крайнем случае обращаются, ну воткнуть что-то куда-то на задник ок, но сейчас и нейрокала хватит под эту задачу.
Аноним 28/11/25 Птн 11:07:56 348416 107
>>348414
>>348415
И че теперь делать? Еще нейронка для ретопа полюбому почти на релизе, для рига, для пейнтинга текстурок и все...3д моделлер не нужен, получается.
Аноним 28/11/25 Птн 11:10:52 348417 108
>>348416
Для авторского контента всё ещё нужен
Аноним 28/11/25 Птн 11:36:26 348419 109
>>348416
>Еще нейронка для ретопа полюбому почти на релизе
Сколько ещё ждать то, я заебался уже руками делать. Я ваще до сих пор в ахуе что вместо полезных струментов типа как раз нейронки для ретопа зачем-то плодят (де)генеративную хуйню которая в общем то нахуй не сдалась.
Аноним 28/11/25 Птн 13:11:34 348420 110
>>348419
Потому что инвесторы платят за хайп. Главное: показать быдланам с баблосом, что вот он кинет мешком денег, и:
ХОБАНА! ЗАЕБИСЬ!
Параметров "заебись" быдлан не понимает, что делает "хобана" тоже. У него просто есть мешок денег и армия юристов, которая сможет национализировать убытки, когда пузырь сделает "ХЛОП!" и куча оффшоров, чтобы приватизировать прибыли, буде они будут.
Экономика хайпа, хуле! Вся современная экономическая теория зиждется на вере в созидательную силу неуправляемой толпы истеричек, дилетантов и распиздяев.

Пузырь должен схлопнуться, чтобы кабанчик, оказавшийся крайним в цепочке, пригнал проштрафившихся нейропидарасов к 3Д-рабам, и нейропидарасы задумались, а какие инструменты мы хотим.
Аноним 28/11/25 Птн 13:22:07 348421 111
>>348408
Нене, у меня же печать под литье, поэтому мне нужны честные дохуища точек, но только там где эти волны, а остальное кольцо чтобы осталось лоуполи. Но суть я понял, буду пробовать. То кольцо правда улетело уже в печать, проблему размера решил дедовским методом с помощью винрара)
Аноним 28/11/25 Птн 13:22:46 348422 112
>>348408
А, и спасибо за такие подробные ответы, очень помогает!
Аноним 28/11/25 Птн 14:00:40 348423 113
>>348421
Тебе не похую сколько полигонов раз под печать? Я без проблем по 60-80 мультов кидаю детали печататься весящие несколько гигабайт, проблем ноль. Да слайсер кряхтит пока нарезает, ну да и в рот компот, на печать никак не влияет это.
Аноним 28/11/25 Птн 14:22:00 348424 114
>>348423
Когда сам печатаю абсолютно похуй, но тут я отправлял в контору, гугл почта вообще файлы больше 25 мб отправляет ссылкой на гугл-диск, ну и в целом как-то НЕПРИЛИЧНО
Аноним 28/11/25 Птн 14:52:47 348425 115
111.mp4 18637Кб, 1920x1080, 00:01:03
1920x1080
>>348419
>нейронки для ретопа
Там хуйнян 1.1 вышел.
Аноним 28/11/25 Птн 15:09:39 348426 116
>>348425
А локально эту хуйню поставить можно? Постоянно загружать что-то в инторнеты западло.
Аноним 28/11/25 Птн 18:30:25 348429 117
>>348406
О нихуя, а гундосый все еще здесь сидит я помню давно очень вкатывался в блендер и он помогал мне в треде. Я смог поступить и сейчас вот уже второй год учусь в школе анимации Парижа, но смотрю тред и вижу насколько же классные работы у некоторых, у меня такого все еще нет в портфолио да и сами технические знания оч медленно качаются потому что в школе куча всего про кино, сценарии, сториборды, сьемка, планы крч нас обучают скорее полному пайпплайну вот как с нуля делают анимационный проект. И вот зашел в тредик и грустно стало от того что многие самообучающиеся аноны в самой технике моделирования довольно крутые!, а я вот вроде и учусь уже второй год но именно прям супер красивых проектов нет все еще в портфолио. Надеюсь что смогу подтянуть технические аспекты уже в самой студии на работе, мб так будет
Аноним 28/11/25 Птн 19:11:08 348431 118
>>348425
>webm

Мда....
Ну все, 3д кончилось. Не, твои услуги вчерашнего уверенного мидла еще будут нужны, чтобы иногда подчистить вилкой за нейронкой, но это будет стоить не знаю, 10 долларов в час в самом лучшем случае и в самой богатой стране?
Серьезно, пагни, что вы все здесь делаете? Мы все приплыли. Ты можешь круче, но ты не можешь быстрее, вот в чем проблема. Они же и риггинг захватят и анимацию. Иногда, в редких случаях, будет художник с эскизом(в использованием нейронок, это будет прописано в заказе, чтоб было быстрее) и чистильщик сетки с вилкой в руке за 10 долларов в час - он будет, нищих стран пока много(африканцы это уже тоже могут), это будешь не ты.
Я думал кодинг больше заденет, но походу 3д накроет медным тазом, все-таки в кодинге нейросетки пока не так хороши и в продакш нейрокод не ходит, а вот нейро модельки с нейро текстурами, разверткой и нейроанимацией хоть в топовый блокбастер, хоть трипол А игорь.

Или я ощибаюся?
Аноним 28/11/25 Птн 19:20:08 348432 119
>>348431
Прав, но это произойдет только хз через годик? В нейронках прорыв примерно каждый месяц происходит, но с 3д графикой гораздо реже.
> все-таки в кодинге нейросетки пока не так хороши и в продакш нейрокод не ходит
Уже даже у майкрософт официально треть кода нейронками генерено
Аноним 28/11/25 Птн 19:29:49 348433 120
>>348432
>треть кода нейронками генерено
Не верю, это просто невозможно. Потому что нейрокал в силу своей архитектуры ВСЕГДА будет содержать галлюцинации. Вплоть до того, что простейшие вещие вроде импорта модулей в реакте лучшая нейронка тебе сделает с ошибкой. Это случается и часто и ничего с этим не поделать, кроме наслоения нейронок для проверки друг за другом, что дорого. Никто из серьезных компаний в продакшн нейрокод пока не льет, могу гарантировать.

А вот с 3д моделями.....ну ушла вершинка-десять чуть не туда, ничего страшного. Ну чуть поддристанная текстурка, ничего страшного. Ну вылез в ретопе нежелательный пятиугольничек - быстро фиксится. В 3д гигантский запас на неточность в сравнении с кодингом и цена этой неточности мизерная.

Короче, если кто-то еще имеет работу, то это ТОЛЬКО потому, что заказчик пока не знает о хуниане и трипо ai. Ну реально, за час можно получить то, что мидл будет усердно шлепать неделю. Это приговор.
Аноним 28/11/25 Птн 19:44:11 348434 121
>>348433
> ВСЕГДА будет содержать галлюцинации. Вплоть до того, что простейшие вещие вроде импорта модулей в реакте лучшая нейронка тебе сделает с ошибкой
Ты пробовал недавний гемини3 и чето ещё что после него вышло? Прост я на релизе гемини3 за 2 дня сделал кода больше чем до этого за несколько месяцев. Он же натурально за 1 запрос тебе создает приложения которые надо дрочить с недельку.
> о это ТОЛЬКО потому, что заказчик пока не знает о хуниане и трипо ai.
Так проблема гораздо глубже. Нейронки уже могут заменить большинство работников, но мы не живем в мире победившего коммунизма и народу надо как-то на хлеб зарабатывать. Даже чисто по этой причине кабанчики не будут и не могут заменять всех сразу.
Аноним 28/11/25 Птн 19:49:00 348435 122
>>348434
>недавний гемини3
Нет, но я знаю как работает нейронка. И галлюцинации будут всегда, это нормальная часть архитектуры. Сейчас на запрос выдало так, все ОК, на следующий раз немного обдрищется и в коммерческом продукте это может стоить миллионы. Потому и опасаются.

Короче, лично я доделываю последнюю модельку, выбрасываю ее на маркеты и сажусь на жопу. Вкатываюсь в 1С - тут запас еще года 3, как минимум, хоть какие-то бабки. А потом в дальнобой пойду.
Аноним 28/11/25 Птн 19:50:01 348436 123
>>348435
> И галлюцинации будут всегда, это нормальная часть архитектуры.
Вот тебе и новая профессия. Эксперт по галлюцинациям который будет стартовать новый чатик когда видит что бот сошел с ума.
Аноним 28/11/25 Птн 20:02:51 348437 124
>>348431
>Или я ощибаюся?
Вкатываться в творческую профессию в целях заработки бабла, а не потому что у тебя очко свербит что-то творить, затея изначально полная хуйня была.
Аноним 28/11/25 Птн 20:34:20 348438 125
2025-11-28203201.jpg 15Кб, 195x250
195x250
2025-11-28203147.jpg 27Кб, 299x307
299x307
2025-11-28203140.jpg 71Кб, 556x556
556x556
2025-11-28203124.jpg 14Кб, 242x182
242x182
>>348413
>Я немного погуглил и вроде ничего такого прям не обнаружил, что может по фотке всегда выдать тебе годную модель задешево.

А этого и нет. Модели кал. Но статика абы какая на задний фон делается моделями.
Да и выставляется это нейроговно тоннами на стоки.

>>348415
Лично мой еб лицо недовольно даже ручной работой. Много стоковые покупки допиливать надо.

>>348416
ни-ху-я
Современные нейронки — трансформеры.
Трансформеры — статистические попугаи.
Они не имеют представления о структуре, о деталях. Всё плохо. Всё очень плохо.
Ну чему они научат нейронку? Развёртывать и ретопать тело человека/гуманоида? Так оно нахуй не надо, потому что гораздо более качественная сетка и развёртка получаются натягиванием готового болванчика с классной топологией и развёрткой поверх нужной модели.

>>348425
мммм! Хуи-та!
пик1 — приваренные острова вместо плавающих
пик2 — кривая поебота с кривой сеткой вместо круглой (агнозия нейронки о структуре и форме)
пик3 — разная топология и толщина трубок, которые одинаковые
пик4 внезапный переход на более низкую детализацию в ободе трубы, который БОЛЬШЕ размером. То есть там детализацию или сохранять или повышать надо
Всё это пригодно для дешманской поебени.
Аноним 28/11/25 Птн 20:40:06 348439 126
>>348429
так учись сам, чо грустить?
Материала для начальных уровней валом, а дальше и сам втягиваешься.

>>348431
Услуги джунского джуна делающего такой вот кал будут невостребованы.
Но вообще говоря с таким качеством я работы даже и не пропускаю.
Если это не статичные фигурки, которые просто ставить на фон нужно или не драфты для блокинга, то они нахуй не упали

Да, вполне может быть, что какие-то джунские работы нейронки полностью возьмут на себя.

>хоть в топовый блокбастер, хоть трипол А игорь.
пока только в игорь категории Б.

Я генерил хуйняней. В реф не попадает, хуйню выдумывает. Из 20 генераций отобрал 6, распотрошил, сварил, проскульптил, руки полностью заменил т.к. модель болеет сосисочными пальцами и только их умеет рисовать.
При том что хуйняня — лучшая на сегодня модель. Например она единственная так чётко отсекает обводку и блики, понимая, что это не части 3д формы а лишь шейдинг.
Аноним 28/11/25 Птн 20:43:26 348440 127
>>348433
Это просто метод подсчёта.

Ну типа вот написала мне нейронка 90% кода.
Однако, чтобы она мне написала страницу кода, мне пришлось
а) написать три страницы ТЗ
б) сделать ряд правок, при которых одни баги исчезали а другие возвращались, пришлось дробить и сшивать код
в) залезть в код и внести несколько символов изменений, без которых код работал но работал не в полном соответствии с техзаданием.

Ну написала нейронка целую страницу кода, а я несколько символов. И чо?
Без чёткого задания в мельчайших деталях она даже методы хуёвые выбирала (ебанутые циклы вместо регулярных выражений)
Аноним 28/11/25 Птн 20:51:11 348441 128
>>348433
>В 3д гигантский запас на неточность
Вот тут ты прав. Визуал это не чёткий код.

>ТОЛЬКО потому, что заказчик пока не знает о хуниане и трипо ai.
Ага. Мой заказчик поел говна с нейронками а потом пришёл ко мне.

В итоге первое, что было сделано — коллаж из нейросрани, определились какие будут руки, ступни, глаза, рот, нос (с какой из генераций что брать). Как вообще должны втыкаться конечности в персонажа, чтобы он потом мог полноценно двигаться и ходить (посоветовались с аниматором).
Потом эскиз поверх всего. Потом нормальное 3д. (снова консультация с аниматором, где добавить топологии для движения и шейпкеев).

Продукт нейронок годится тем, кому в целом пахую.

Например был недавно в строймаге. У какого-то там клея (даже не марки!) свой МАСКОТ. Конечно же это нейрогенерашка. Конечно же с косяками типа кривых пряжек, ремней входящих в тело. Но с первого взгляда не палево. А разглядывани никто и не будет. Ну улыбается мультяшный мужичок с кисточкой, цвета и блички приятные, и ладно, внимание привлечено к стенду.

То есть без нейронок у чуваков не было мотивации и денег потратиться на 3д-персонажа ради одной картинки. А с нейронкой высрали, и так сойдёт.

Но когда/если они разбогатеют и захотят анимационную рекламу с полноценным движением персонажа, они пойдут и будут так же заказывать нормальный эскиз, конструкцию, 3д-персонажа.
Аноним 28/11/25 Птн 20:54:09 348442 129
>>348434
>Он же натурально за 1 запрос тебе создает приложения которые надо дрочить с недельку.

Приложения, подобные тем, которые уже были многократно созданы. Вот в чём соль.
Для бытовых и мелких частных задач это просто охуенчик и магия.
Для нового — это такая же пиздорвань, как и была.

>>348435
Но про «всегда» не стоит утверждать. Новые костыли пилятся. Новые способы вскрыть нейронку и проанализировать — тоже.

Например один из костылей — разбиение на микрозадачи и анализ каждой. Сильно снижает шанс на ситуацию «от того что в кузнице не было гвоздя»
Аноним 28/11/25 Птн 20:59:12 348443 130
>>348437
Вот я-то как раз по призванию, так сказать. Почти 10 лет оттарабанил, учился на голом ободранном энтузиазме. И заработать успел, а ты будешь нищим.
Аноним 28/11/25 Птн 21:24:39 348444 131
>>348443
> И заработать успел, а ты будешь нищим.
Полегче, я петрович с завода, нищим родился нищим умру, тут всё ровно. Хотя сейчас тарабаня за станком моя зряплата заметно выше любого сеньёра не живущего в Калифорнии. Рыночек порешал, лол.
Аноним 29/11/25 Суб 00:16:46 348445 132
>>348431
Не рыпайся раньше времени, другалёк. Пока всё летит так быстро, нихуя не понятно куда приплывем. Понятно только, что работа обесценивается, но работать по заповедям христа вообще западло.
Аноним 29/11/25 Суб 00:26:20 348446 133
>>348425
О, они 3 версию своей штуки для модели по картинке выкатили? Найс. Надеюсь будет лучше чем Sparc3D. Он вроде лучший сейчас, но местами полную фигню делает
Аноним 29/11/25 Суб 03:36:45 348448 134
2025-11-29025810.jpg 26Кб, 363x221
363x221
image.png 549Кб, 863x1014
863x1014
>>348438
Вот ещё уровень «понимания» структуры нейронкой.

Олсо я делал обзор на прошлую версию:
1. оно не могло кваднуть свою же модель, которую выдало генерацией.
2. угол квадрификации не настраивался и был в районе 5°
3. стилизация явно съезжала в один определённый стиль (мобильно-игрушечно-дутый).

Тенсент даже прицеливаясь более узко (это правильно), даже несмотря на свои огромные ресурсы, всё равно получили посредственный результат.

Результат в целом приемлемый для каких-нибудь пропсов в мобилках. Но неприемлемый например для замены фотограмметрии. А по фотограмметрии норм продуктов буквально два. А топ ровно один.

До сих пор со всем их многолетним ёбодрочем нет алгоритма, который бы успешно по облаку сканированных случайных точек и фотографиям мог построить поверхность. В смысле автоматически по фотке прикидывал какой радиус поиска от точки задать или вообще до каких точек тянуть связи.

——————————————————
Сделал тест сейчас.
Знает русский.

Уровень понимания деталей — пиздец. Ну вот так себе нейронка представляет лозу и виноградные листья. Ну и было указано, что лоза только вокруг ручки.

А на ретопологии просто постоянно виснет. Даже если скачать и десимейтнуть вниз. Дело не в поликаунте.
Вот и вся технология. Не умеет шариков наебошить, если их много.
Да, я предполагал ,что на виноградинах и листьях нейронка жидко оподливится так же как в прошлый раз на шестерёнках. Но на шестерёнках было из-за поликаунта.
Аноним 29/11/25 Суб 04:25:34 348449 135
2025-11-29034254.jpg 149Кб, 815x862
815x862
2025-11-29035431.jpg 6Кб, 218x264
218x264
2025-11-2904-19[...].mp4 26287Кб, 2560x1388, 00:02:40
2560x1388
>>348448
Сделаю для чистоты ещё один тест.
Ах да, из плюсов: дают 20 генераций ежедневно и 1 генерация из текста — это 4 варианта.

Я полагаю, что Тенсент со своим мобилодрочевом целился прежде всего в
а) чиби-персонажей
б) пушки и холодное оружие
в) шапки

Попробовао на этой теме, она должна быть сильнее, чем амфора с лозой.

Но так-то у них на первой странице выложено вот это.
Все мы понимаем, что даже новичок сделает не настолько блевотно.

1. Нейронка вместо шапки рисует персонажа в шапке. Даже при очень строгом промпте. Пришлось отдельно сгенерить шапку на лм-арене.
2. на стилизованных изображениях блики всё-таки не отрабатывает.
3. ретопологию всё ещё жду… обещало 240 секунд, пошла уже десятая или двадцатая минута…
4. Перекос в дутую стилистику они поправили, по крайней мере теперь не раздувает голени и стопы и пальцы менее сосисочные. Но… видеорилейтед. Так что сидите на попе ровно, учитесь. Пока архитектура базируется на предобученных трансформерных попугаях и чисто чтении 2д и 3д без структуры а только «зрительно» нейронки продолжат вот так всирать, сколько бы лярдов долларов в них не вбухали.
Аноним 29/11/25 Суб 12:34:53 348450 136
>>348448
>>348438
>>348449
Чуве, прежде чем нейрослопом стоки засирать, давай ты сам пройдешь по техпроцессу от концепта до рендера полной сцены, не пропуская ни одного шага. Ну или до печати. Когда соберешь коллекцию синяков и шишек, тогда и поймёшь, почему нейрослоп ненужен в том виде, в каком он есть сейчас.
Аноним 29/11/25 Суб 15:07:37 348451 137
>>348450
Чел, какой нейрослоп? Ты глянь модель перса с его последней шебм. Да, корявенько местами, но в брашике подправить не так долго. То есть у тебя супербыстро появилась почти готовая форма, которую иначе ты будешь набирать пару дней минимум.

Ты БУДЕШЬ использовать нейрослоп. Почему? Потому что он через месяца 2-3 станет нормой. Ты весь молодец и профи? Ты сделаешь хорошо, но это у тебя займет несколько дней. А Вася на нейрослопе даст результат за 4 часа - вот Васе и заплатят. И на работке нейрослоп будет обязательным, потому что это дешевле.
Нейроэскиз - нейро хайполи - обработал ручками - нейроретопчик - нейроразвертка - нейротекстурка - обработал ручками и далее в продакшн.
То есть это уже более чем реально использовать в продакшене и экономить бюджетики. А кто платит, тот и заказывает КАК ты будешь это делать, тебе придется подстраиваться. Скоро ты начнешь замечать как ценнички на работу 3д моделлера уверенно попрут вниз.
Хотелось бы ошибаться, но я смотри на деньги и на тех, кто их платит. А у них уже слюна до колена висит, мне видится, как бы этот нейрослоп заполучить.
Аноним 29/11/25 Суб 15:24:12 348452 138
cb86b6263634679[...].jpg 270Кб, 736x736
736x736
>>348450
Ну я прошёл весь путь, и могу пояснить со своей колокольни. Делаю я допустим пинджак. Не особо важные детали вроде какой вычурной пуговицы с пикрелейтеда например хуян мне сделает норм. Сделаю ли я лучше ручками? Да. Займёт ли это у меня 2 минуты как у изуверского интеллехта? Нет. Очевидно понятное дело что целиком пиджак на растерзание нейронке я не отдам, ибо получится хуйня. Но в целях экономии времени на тех же пуговицах штука рабочая-полезная.
Аноним 29/11/25 Суб 15:37:28 348453 139
>>348451
>но в брашике подправить не так долго
Не, там с сеткой такой кромешный пиздец что реально рабочий варик это только ручками поверх слопа моделить новую сетку, уже без косяков. Что однако всё равно быстрее будет чем делать всё с полного нуля.
Аноним 29/11/25 Суб 15:56:03 348454 140
>>348453
>с сеткой такой кромешный пиздец

Ой да хорош! Чел, ты глянь что в игры пуляют. Про остальное я молчу. Если на персе еще нужно что-то подогнать для задач качественной анимации, в основном лицо и жопа/сиськи , то хард модели прямо нейрослоповые пойдут в продакшн в 9 случаях из 10.
Ты будешь не ручками поверх нейрослопа, ты будешь ручками править нейро-ретоп. Тратил 3 часа, будешь 1 тратить, зарабатывал 50 баксов, дадут 15 и ты согласишься, потому что иначе улица.

Я смотрю на вещи реально. А в реальности уже лет 15 как никому вылизанное не нужно, за редкими исключениями. Да вылизанное вообще нигде не нужно, ведь в реале вылизанный продукт, скажем, хороший качественный автомобиль - нишевая штука. Нужно достаточное, адекватное, массовое. И нейрослопчик почти на этом достаточном уровне.

Я согласен что сеточка не топ, но в целом форму передает = с задачей справляется, задача выполнена.
Аноним 29/11/25 Суб 15:58:54 348455 141
>>348450
Я вообще не работаю со стоками и делаю на заказ.
В том числе от эскизов.

Нейронки тестирую раз в полгода.
Пока что приходя к выводу, что не нужен.

>>348451
>подправить не так долго
Править там примерно всё.
Ситуация не изменилась: нужно делать много генераций, отбирать 4—6, потрошить на детали, склеивать их. Много скульптить.

>>348452
Именно так. Для деталей на которые насрать.
Аноним 29/11/25 Суб 16:03:54 348456 142
>>348454
>А в реальности уже лет 15 как никому вылизанное не нужно, за редкими исключениями.

Как бы да, только и продукт сделанный жопой тоже становится не нужен.

Вот чел взял фотограмметрию и сравнил с нанитами, которые «всё сами»
https://www.youtube.com/watch?v=UP-dBjoc0vQ

Первое же, что он сделал — десимейт.

Итог: наниты одновременно и чуть медленнее и больше шумят, что требует ещё нейроденойза, который ещё снижает фепсы.

Так что выигрывают корпораты, которые сэкономили сильно. Но не потребитель. А по итогу и не корпораты.


В популярных мобильных всё до сих пор адово заоптимизировано. По этой причине тенсент свою автоматику и настроил на такой грубый ретоп под 5°
Аноним 29/11/25 Суб 16:12:49 348457 143
>>348456
Дядька, так что ты сам в итоге думаешь о наших 3д перспективах в условиях наступающего нейрослопа? Сеньорить за 3 копейки?
Аноним 29/11/25 Суб 20:30:44 348458 144
2025-11-2920-10[...].mp4 15121Кб, 2560x1388, 00:00:16
2560x1388
>>348457
Ну не за три копейки. А за норм деньги. Всё ещё и в ближайшие 3 года минимум. А через 3 года всё круто может измениться, если вот прям сегодня придумают и выкатят новую архитектуру на замену трансформерам. Пока что клепают костыли, многопоточность (которая жрёт ещё больше) и пошла наконец оптимизация.

Перспективы печальные скорее у начинающих. Из-за жадности контор их субстрат для роста существенно подрезан. Тут надежда на инди-сектор и тренд на «без ГМО ИИ»

Чаще будут предлагать чистку после нейронок. На этом обучение хуже идёт, если параллельно не учиться самому и не смотреть на нейронку как на источник удачных и неудачных ходов.

Может быть какие-то специальности частично вытеснятся нейронками. Но это значит, что специалист сможет делать больше. Да и новичку будет доступен более широкий спектр работ.

На смену надобности знать конкретику приходит надобность знать где взять заготовки, как запросить у нейронки нужное. То есть всё более абстрактные/управленческие знания.

На смену более техническим рутинным задачам приходят более творческие (не путать с бездумной рекомбинацией) и структурно-логические задачи.

Нейрогиганты до сих пор не зарабатывают даже в ноль. Даже те, кто ставит цену в 250$ за подписку на эти деньги могут разве что электричество оплатить. Даже не износ оборудования, не говоря уж о разработке моделей и обучении.
Так что вполне может случиться затык, разочарование, схлопывание пузыря и откат. Хотя у корпораций денег дохуя и они там их по кругу вращают. Инвесторов заебут бесконечные обещания.

Ещё может случиться перелом в сознании и вкусах, когда одинаковый нейрослоп приестся жутко даже тем, кто ранее не был насмотренным. И люди станут обращать внимания и покупать ещё меньше.

В целом нужно глядеть не на то, что это нейронки, а на тенденцию, когда всё типовое и автоматизируемое — автоматизируется и падает в цене. Как со стоками ещё в донейроночную эпоху.
Аноним 29/11/25 Суб 23:07:40 348459 145
Scout TF2 goes [...].mp4 268Кб, 510x360, 00:00:13
510x360
>>348451
>последней шебм
>корявенько местами
ну да, если не считать руки которые идут сразу в пизду, хвост, который сразу идёт в пизду, растительность, которая сразу идёт в пизду, лицо которая сразу идёт в пизду, и в принципе модель которая сразу идёт в пизду если это не 3д арт который по сути то и нахуй не нужен в таком случае.
>готовая форма
Перегенерируй в А/Т позу.

>А Вася
А вася хуй пососёт за 4 часа, ты не забывай что эту хуйню потом ещё и в ручную ретопить, и это не учитывая элементы одежды. Сейчас нет нормальных авторетопов которые дают хороший результат. Ретоп это тебе не только Оптимизировать полигонаж блять.
>это дешевле
Слоп не нужен в том числе и для обычных пропсов. Это банально дольше генерить лол, + не гибок в стилях.
>нейроразвертка - нейро
какая нейроразвертка шиз? Ты бы хоть что то исключительно нейронками слепил и суда притащил как геймреди, прежде чем пиздеть.
>попрут вниз
куда ниже то лол?

Вощем иди лечись и приходи через месяца 2-3 с аяговориил или хоть гейреди моделькой самостоятельно слепленой, глядишь настолько затянет что и сам по человечески хоть что то ручками высрешь проходя через все этапы.
Единственная верная мысль была на счёт >Ты БУДЕШЬ использовать нейрослоп
Где важно ужирнить слово будешь в далёкой перспективе и вероятно под подобный нейрослопу слоп.
Аноним 29/11/25 Суб 23:12:30 348460 146
>>348293 (OP)
Так ебана, напомните как в скульпте по выбранной области курсором разрезать (скрыть) обьект?
Аноним 30/11/25 Вск 06:49:08 348461 147
image.png 120Кб, 527x431
527x431
>>348460
открой поиск по слову Hide и найди что тебе надо.
Возможно хоткей выпилили
Аноним 30/11/25 Вск 19:58:29 348462 148
3e956991b0c5778[...].jpg 185Кб, 960x1042
960x1042
>>348293 (OP)
Есть ли варианты пизже/легче чем hair cards для стилизованных персов с возможностью анимации есесно?
И как делают двустороннее отображение таких плейновых волосюков?
Заебался чето уже дрочить эту хуйню, практически весь день всрал на базовый блокинг с передыхами, а предстоит ещё добавление мелких волос и позиционирование существующих локонов.
Аноним 30/11/25 Вск 20:06:05 348463 149
>>348462
>Есть ли варианты пизже/легче чем hair cards для стилизованных персов с возможностью анимации есесно?
нет, для анимации нужна топология

>И как делают двустороннее
включают в шейдере бэкфэйсы, инвертируют нормали, чтобы выпуклое было в обе стороны.
Аноним 01/12/25 Пнд 16:58:45 348467 150
>>348462
Кинь название курса чтоли. Я пока дальше парткл систем (без возможности анимации), не ушел.
Аноним 01/12/25 Пнд 18:02:14 348469 151
>>348467
Я не видел ни одного курса по созданию и ВАЖНО анимации в бендере по волосяным карточкам, поэтому просто гугли hair cards по первому же видику от китайца хороший гайд, а вот с анимацией уже безумная головоёбка до решения которой мирным человеческим путем я не дошёл пушто:
Использовал авториг, возможно вместе с ним че то там сука конфликтует так, что коллизия тела не работает. от индуса Cocospyder тоже чето было, но там такая же головоёбка и + симуляция ткани у меня лично каждый раз от ткани зеончик начинает рычать и взрываться именно с волосами
Единственный рабочий метод который нашел - это огромный костыль в виде аддона который временами косоёбит, звался чето вроде blender-wiggle.
Тут тоже у анонов вымаливал гайд пару месяцев назад, но большинство либо ответило что "все работает" и без костылей, либо просто безумные бляди хранящий этот секрет под 7 замками, что бы не один немытый вкатун не заполучил просто так информацию в теперь уже полумертвом тренже.
Аноним 01/12/25 Пнд 18:06:11 348470 152
>>348469
у ниворда ещё можешь посмотреть, но он вроде не делал гайдов на тему анимации.
Аноним 01/12/25 Пнд 18:11:26 348471 153
Аноним 02/12/25 Втр 18:13:57 348477 154
image.png 1460Кб, 1266x1279
1266x1279
image.png 904Кб, 1199x1245
1199x1245
image.png 1068Кб, 1219x1254
1219x1254
image.png 714Кб, 1152x1211
1152x1211
>>348294
Сходил в этот ваш барбишоп.
Аноним 02/12/25 Втр 18:31:32 348478 155
Понимаю, не тот тред, но как в Plasticity делать Loft правильно? Материалов мало. Всё время ошибки, и результат не тот который ожидался.
Аноним 02/12/25 Втр 18:38:57 348479 156
>>348478
А хуй его знает как
Аноним 02/12/25 Втр 23:30:41 348480 157
Аноним 03/12/25 Срд 16:29:56 348482 158
image.png 2559Кб, 1739x1070
1739x1070
image.png 776Кб, 1777x1212
1777x1212
Чёт не могу сообразить. Мне нужно обрезать сетку из сфер по объёму букв, чтоб было как на пике1, а он делает наоборот, входы туда сюда менял, нужного эффекта не получается.
Аноним 03/12/25 Срд 18:50:55 348483 159
image.png 22Кб, 370x136
370x136
>>348482
Для начала разобраться с типами операций.
Аноним 03/12/25 Срд 22:13:37 348484 160
>>348482
Выглядит уёбищно с рубленными сферами.
Сделай Selection по буквам с отступом от края и сферы меньше.

Но если надо как слева, то да, ты не ту операцию выбрал. Intersect
Аноним 03/12/25 Срд 23:37:38 348485 161
image.png 698Кб, 1023x1009
1023x1009
>>348483
Я когда интерсек врубал, слетал вход с геометрии букв. Там вместо двух входов в ноду один высвечивается. Оказывается всё в один подсоединять. Затупил короче. Редко нодами пользуюсь.
>>348484
Спасиб, под финалочку накручу сферы поменьше.
Аноним 04/12/25 Чтв 08:51:09 348486 162
image.png 437Кб, 1721x812
1721x812
Нашел вот такой курс, где предлагается модельку собрать в даз и уже потом перенести для финал правок в блнд + там же сцену собрать.
Как думаешь, хуйня идея тратить время на сборку сцены таким путем и лучше продолжить дрочить свое (пока оч. далекое от реализма)?
Аноним 04/12/25 Чтв 08:58:23 348487 163
>>348486
Если только учишься, дрочи своё. Спиздить готовое всегда успеешь.
Аноним 04/12/25 Чтв 15:13:08 348488 164
>>348477
а тебе за это платят?
Аноним 04/12/25 Чтв 17:07:03 348489 165
17775445943900.jpg 761Кб, 3000x3000
3000x3000
>>348293 (OP)
Чета не вдупляю нихуя, неужели текстурки и свет настолько решают?
Наткнулся недавно на порнушника и вот какие пикрил ёбла скрюченные он делает, а с текстуркой вроде вполне себе, конечно и ракурсы выгодные, но все же..
И сверху 3 фотки жыжнкс от норм кентафарика

Я вот уже 3ий день ебло туда-суда кручу и до сих пор кажется что оно кривое блять.
Аноним 04/12/25 Чтв 17:44:47 348490 166
image.png 557Кб, 1063x1208
1063x1208
>>348488
Разумеется. Тоже хочешь?
Аноним 04/12/25 Чтв 18:09:24 348491 167
>>348489
Имхо под рисовку Аркейна нужна немного другая геометрия и да, текстуры там решают буквально все
Аноним 04/12/25 Чтв 19:37:38 348492 168
>>348489
Свет это 80% графона
Аноним 04/12/25 Чтв 20:34:15 348493 169
Сап, сычи, подскажите, как у октана для блендера с бевел шейдером? Есть какой-то аналог? Round edge node как в стэндэллон верси
Аноним 05/12/25 Птн 08:40:01 348496 170
>>348486
даз хуйня. там норм тёлочек одна на тысячи. пизди со smutbase
Аноним 05/12/25 Птн 08:41:12 348497 171
>>348489
3д в игровом секторе это на 95% 2д
Аноним 05/12/25 Птн 10:08:45 348498 172
>>348497
Ну факт. Что ПБР что Выпеченные карты это всё 2д.
В выпеченных там Normal, Ambient Occlusion, Displacement и т.д. В игре движок просто считывает эти мапы преобразуя в удобоваримое изображение.
PBR это в реальном времени, прямо на GPU, математическими функциями (шум Перлина, Вороного, волны и т.д.) генерируются те же самые данные (Albedo, Roughness, Metalness, Normal).

А геометрия это чисто болванка на которую это всё натягивается. Ну там тоже важно чтобы был красивый силуэт и оптимизация под анимацию. А ещё надо чтобы было это всё в основе хорошо заригано и анимировано. Кроче не всё решается за счёт только текстур. Но текстуры это реально дохуя.

мимо-из-киприотской-индустрии
Аноним 05/12/25 Птн 12:24:26 348499 173
>>348490
Ну я хочу, научиться делать красивые сюжетные картинки (персы/сцена). Сейчас, доделываю полностью свою сцену со своим персом. А дальше цикл повторится, новые курсы и новая сцена с примением полученных навыков. И для того чтобы доп. себя простимулировать в практике, может стоит попробовать делать что-то за деньги. Только хз куда кидаться, чего смотреть.
Аноним 05/12/25 Птн 13:45:16 348500 174
Прелесть нейросетей в том что вся эта магия принадлежит чужому дяде. Даже если ты у себя ее учишь на дымящейся видяхе.
Вторая прелесть в том что никто не несет за ии ответственность.
Третья прелесть что каждая новая правка это ебля как в первый раз. Нет такого понятий как наработка и система. Ты не можешь с ии в секунду поменять позу персонажа. Придется пердолится.
ИИ как и кредит - как обоссаться на морозе. Тепло только по началу.
Аноним 05/12/25 Птн 16:14:23 348501 175
>>348500
А мне не страшны нейросети. Мне нравится пердолиться с 3д, со своим персонажем сделаным моими руками.
Делаю я правда гуано на уровне жолта, но это мое гуано.
Но я рассматриваю это как хобби. Недавно попытался получить тестовое на интересный платный геймдев проект. Но там какой-то уебан так и не выслал тестовое. Нахуя размещать вакансию не панимаю.
Аноним 05/12/25 Птн 18:42:35 348502 176
image.png 122Кб, 1093x540
1093x540
>>348501
>А мне не страшны нейросети.
Всё еще не страшно?
Аноним 05/12/25 Птн 23:34:54 348505 177
>>348499
А я хз что ты там стимулируешь. Я уже >>348499
>научиться делать красивые сюжетные картинки (персы/сцена)
Порнушку чтоли?

То что я сюда скидываю от себя это геймдев.На всякий случай.
Аноним 06/12/25 Суб 13:20:53 348512 178
>>348505
Рад за тебя.
>>348505
Все может быть.
Я уже знаю, чего ты сюда скидываешь и для какой игры.
Но для чего ты спросил, чего я хочу не понял.
Аноним 06/12/25 Суб 13:29:03 348513 179
image.png 1382Кб, 1526x1282
1526x1282
image.png 1759Кб, 1560x1292
1560x1292
image.png 1125Кб, 1461x1260
1461x1260
>>348512
>для чего
Да забей. Я и сам уже не помню. Иногда что-то пишу пока куда-то иду или еду поэтому могу выдавать сумбур.

>>348490
Плечи 1.5к трисов. В этот раз вообще не экономил и всё равно уложился в поликаунт.
Аноним 06/12/25 Суб 17:57:09 348515 180
>>348293 (OP)
Есть ли какие то варианты применять шринкврап точечно, как кисть?
У меня к примеру есть 2 головы, хочу с одной головы вытянуть кистью форму носа 2ой головы, без самостоятельной ёбки и сверений.
Аноним 07/12/25 Вск 02:55:27 348519 181
>>348515
По весам из группы же. Веса крась кистью.

Выше в треде был вариант с геонодами
Аноним 07/12/25 Вск 23:10:12 348524 182
image.png 312Кб, 1107x1173
1107x1173
>>348513
Пропсик для рождественского ивента
Аноним 07/12/25 Вск 23:45:36 348525 183
Аноны, есть причины НЕ переходить на пятерку?
Аноним 08/12/25 Пнд 00:01:44 348526 184
>>348525
Аддоны, хотя некоторые уже подтягивают нормально на 5ку. В остальном хуй знает, если не копродрочер, то переходи хули
Аноним 08/12/25 Пнд 00:04:23 348527 185
>>348525
основная причина — слишком недавно релизнулся, сыроватенько и нужно подождать патчей. или некрокомп.
или ведёшь проект и начал в другой лтс
Аноним 08/12/25 Пнд 00:42:41 348528 186
>>348527
>или некрокомп
А что не так? Лагает? Вроде же в блендыре наоборот завозят больше оптимизона с каждой версией.
Аноним 08/12/25 Пнд 00:53:12 348529 187
>>348528
>завозят больше оптимизона с каждой версией
на старте все раьртает хуего обычно
но я хз зачем вообще лезть в 3д на говнокомпе
Аноним 08/12/25 Пнд 02:39:39 348530 188
>>348528
не. Стало быстрее. Я недавно 100 тысяч инстанстов запустил летать/крутиться/масштабироваться.
OpenGL в версии 4,5 дало ~5 фпс, а в версии 5.0 дало 8 фпс. (на вулкане 5 фпс).

Но чем новее версия, тем новее видяха и винда/никс нужны, чтобы всё поддерживалось. Я имею в виду комп с какой-нибудь ~700й видяхой и 7й виндой например. Они стараются сами не отсекать старое железо, но некоторые свежие библиотеки этого просто уже не позволяют.
Аноним 08/12/25 Пнд 02:45:49 348531 189
>>348530
ах да, инстансы идут через одно из бутылочных горлышек Блендера. Плюс отрисовка оверлеев (обводки и циферок) медленная. Потому именно на них. Так-то если запустить просто точки, то уже нужен миллион чтобы просадить фпс до 4х.

Увы так. Технически Вулкан позволяет пару миллионов инстансов крутить в реалтайме даже на 3050. Но с объектами/инстансами в большом количестве у Блендера беда.
Аноним 08/12/25 Пнд 02:51:43 348532 190
image.png 372Кб, 1211x559
1211x559
image.png 299Кб, 1194x562
1194x562
Пачиму каркас так клипует, когда добавляю модификатор subdivision? Нельзя сделать так, чтобы эджи и фейсы были видны твердо и четко сквозь все?
Аноним 08/12/25 Пнд 02:56:08 348533 191
>>348532
Так это субдивиженный меш имеет такую форму, не? Добавь саппорт лупы где надо или сделай предварительный сабдив симплом перед основным, или накинь бевел заранее, хз что еще предложить... Включи онкейдж и выключи оптимал в конце концов чтобы видеть во что твой меш превратился.
Аноним 08/12/25 Пнд 03:02:26 348534 192
Обьясните нубасу, почему одни ебутся с одной моделькой месяцами, а другие в это же время вываливают анимационные клипы на несколько минут хронометража? И это один человек сделал. https://www.youtube.com/watch?v=YfL7vll73BM
Аноним 08/12/25 Пнд 03:08:33 348535 193
RENDER34.png 7924Кб, 2000x1350
2000x1350
RENDERBACK.png 7924Кб, 2000x1350
2000x1350
RENDERFRONT.png 7924Кб, 2000x1350
2000x1350
ZEALOTMP4.mp4 6942Кб, 2000x1350, 00:00:20
2000x1350
Аноним 08/12/25 Пнд 03:18:10 348536 194
image.png 1042Кб, 1241x776
1241x776
>>348534
Почему одни ебут топовых сук, а другие - свой кулачок?
Аноним 08/12/25 Пнд 03:29:00 348537 195
>>348533
>Включи онкейдж
Во, то что надо. Спасибо анонче
Аноним 08/12/25 Пнд 03:29:29 348538 196
>>348532
сквозь всё — это или рентген или режим оптимайза или режим ретопа.
У тебя сабдивнутый меш пересекает исходные рёбра. Это не обрезка.
Аноним 08/12/25 Пнд 03:35:39 348539 197
2025-12-08033206.jpg 32Кб, 270x384
270x384
2025-12-08033118.jpg 51Кб, 383x328
383x328
2025-12-08033044.jpg 25Кб, 300x629
300x629
>>348534
в частности потому, что это дикая халтура.
А ещё лютая стилизация, которая многое прощает. Чужие персонажи, концепция, идеи. И много упрощённых материалов и упрощённый рендер.

Однако опыта и навыков многостаночника никто не отменял, да.
Аноним 08/12/25 Пнд 08:34:35 348540 198
>>348534
сколько месяцев он это делал?
Аноним 08/12/25 Пнд 13:17:59 348542 199
>>348534
>This is not supposed to be a 100% recreation of Stayed Gone. But rather a 80% recreation and a 20% version of my own ideas implemented in it :D
>упоминания о родителях отеля гандонов
>Also huge thanks to Käp For the help on some of the ideas!! (Like the card meanings, signs when Vox is pointing at them, etc.)

Блять ты обезьяна ебучая, мог хотя бы 2 матка на колёсике мыши проскролить до камента автора?
Аноним 08/12/25 Пнд 14:03:59 348543 200
>>348542
Что из этого комента должно быть вынесено?
Аноним 08/12/25 Пнд 17:17:14 348545 201
>>348543
Что ну наверно ДЕЙСТВИТЕЛЬНо, намного сложнее имея разработанные концепты и дизайны персонажей, прописанный лор и характеры, скопировать 1 в 1 2д анимацию, заручиться помощью и советоами от другого/других авторов сделать анимацию, чем самостоятельно в соло всё это разработать, научиться компоузитингу и композу, заанимировать, вкатится в музыкальную грамоту, вкатиться в дав, научиться петь ртом, свести и отмастерить весь микс, сделать саунддизайн. Получается всё сходится, хули.
Аноним 08/12/25 Пнд 17:53:49 348546 202
1447669431900.jpg 63Кб, 535x720
535x720
>>348293 (OP)
Прежде чем начну ретопить снова, насколько такая сетка хороша?

Автор ниворд базарил мол некоторые скругленные участки к примеру на челюсти, лбе и скулах помогают подчеркнуть их и касаемо челюги - действительно, но вот на скулах после маняпуляций у меня выходил кал, где пару точек в солид моде были явно видны и сгладить не удавалось. Ретопить лицо планирую на женском персонаже, если это важно.
Аноним 08/12/25 Пнд 20:08:48 348547 203
>>348543
То что за него там было сделано дохуя даже по мнению самого автора.
Аноним 08/12/25 Пнд 22:20:19 348548 204
144754393455600.jpg 121Кб, 707x887
707x887
>>348546
Сделал вощем по гайду от угашенного чувака с мексико-индусским акцентом одновременно. Сьедобно?
Аноним 08/12/25 Пнд 22:29:03 348549 205
>>348548
Тут в треде полтора человека которые разбираются в таком понятии как топология лица под анимацию
И я более чем уверен что они тебя заигнорят

Остальные зачастую даже читать толком не научились не говоря уже о каких-то профессиональных навыках в 3д
Аноним 08/12/25 Пнд 22:48:38 348550 206
>>348548
Вся эта дрочка сетки уже для просветленных. Ты охуеешь на этапе рига и самой анимации, какая бы сетка у тебя не была, от жесткой ебли тебя это не спасет. Почти любая сойдет. Лупы у рта глаз есть уже хорошо. А если хочешь избежать ебли с ригом, учи как врапить свою бошку на риг метахьюмана.
Аноним 08/12/25 Пнд 23:25:17 348552 207
>>348549
Тоже верно, но хули. Полгода назад и ранее тут было пиздец как активно
>>348550
>учи как врапить свою бошку на риг метахьюмана.
Для чего? Не разбираюсь за это, мне в целом просто для стилизованных анимаций, не гейдева под уринал и подобного. До этого ригал с АРПом и на тело кидал автосмуз шоб движения по уёбищному не выглядили, но всеравно ход мышц был пиздец, особенно плечи которые тупо не заскинить по хорошему, на этом мои познания всё.
Щас думаю скопировать по гайду ниворда риг и надеюсь, что по его окончанию балдеть
Аноним 08/12/25 Пнд 23:44:30 348553 208
>>348552
> Полгода назад и ранее тут было пиздец как активно
Нихуя. Сижу тут пару лет, нихуя тут не поменялось. Треды улетаюсь в бамплимит с завидной частотой для тематики. Крутаны свои есть
Аноним 09/12/25 Втр 00:04:35 348554 209
>>348552
>по гайду ниворда
Какой давности? Он всех персов недавно перегнал в метахуман. Последние трансляции видел же?
>Для чего? Не разбираюсь за это, мне в целом просто для стилизованных анимаций
У тебя сразу будет качественный лицевой риг и качественный риг тушки, с возможностью записать речевую анимацию через айфон. Зачем велосипед изобретать, макаки из эпиков уже всё настроили. Другое дело если бы у тебя был сложновыебаный монстр с кучей конечностей, тогда только кастомный риг.
Аноним 09/12/25 Втр 00:16:01 348555 210
>>348534
потому что за деньги
Аноним 09/12/25 Втр 05:52:26 348556 211
>>348548
В целом выглядит как да.
Но я не спец. Несколько раз ретопал под мультяшную анимацию (она более резиновая) — не жаловались.

>>348554
>У тебя сразу будет качественный лицевой риг и качественный риг тушки
Довольно деревянный риг, сильно залоченный, довольно усреднённый. Но в целом да, он лучше многого, что делают самостоятельно.

Проблема в другом: этот риг НЯЗ нельзя просто так поправить и дополнить.

У них на демонстрации хорошо видно насколько живее смотрится актриса в плохом ярком свете по сравнению с лив-мокапом с её же лица на метахуман. И дело не только в отсутствии микромимики, утрирования и всего такого. Риг резиновый и ограничителей там много.

Короч метахуман — продукт для клепания массовки либо только основа для клепания близких персонажей.
Аноним 09/12/25 Втр 09:28:09 348557 212
>>348547
Что за него было сделано? Какие модели или анимации?
Аноним 09/12/25 Втр 12:21:46 348562 213
COLORPALETTEREN[...].png 1049Кб, 2343x1576
2343x1576
image.png 386Кб, 1268x1259
1268x1259
image.png 143Кб, 1229x1228
1229x1228
>>348535
Мощно нахуярил текстурок к пропсам.
Аноним 09/12/25 Втр 13:21:07 348563 214
>>348556
>этот риг НЯЗ нельзя просто так поправить и дополнить.
Шейпкеи можно редачить в блендере. Этот риг для тех кто не хочет ебаться. Я сколько жопочасов вручную не тратил выходило всё равно хуже. Про проф уровень конечно не идет речи. Но ты даже если сам захочешь сделать мокап лучше обосрешься, без многолетнего опыта и проф техники, не вижу смысла даже пытаться.
>Риг резиновый и ограничителей там много.
Для массового продукта норм, когда тыкнул пару кнопок и всё заработало еще и бесплатно. Потом может добавят дополнительной эмоциональности с помощью н-слова.
Аноним 09/12/25 Втр 13:35:34 348564 215
>>348557
за него были сделаны:
персонажи, цвета, музыка, пение, дизайн предметов, движения многие.
Это же на базе готового клипа сделано:
https://www.youtube.com/watch?v=Ajkaebudwq0
Аноним 09/12/25 Втр 13:37:34 348565 216
>>348563
Ну так-то да. Масспродукт, усреднёночка от профессионалов.
Проблема не в качестве продукта как есть, а в том что модифицировать его геморно.
Аноним 09/12/25 Втр 14:07:47 348566 217
>>348564
>персонажи, цвета, музыка, пение, дизайн предметов, движения многие.
Так мы оцениваем в качестве тридешника. Как бы ты на РАБоте всё равно чаще по концепту работаешь.
И куча людей даже имея кучу референсов не могут ничего сделать.
Всё это никак не умаляет объем и качество проделанной работы.
Аноним 09/12/25 Втр 15:51:15 348567 218
>>348564
А что мешает двачерам сделать так же и рубить бабки с 13 лямов просмотров? Если это так просто
Аноним 09/12/25 Втр 15:54:40 348568 219
.webm 8645Кб, 852x480, 00:01:08
852x480
>>348564
Блядь это по уровню кринжа даже выше чем аниме, хотя казалось бы.
Аноним 09/12/25 Втр 16:53:21 348569 220
>>348566
>>348567
1. работы всё равно много, да.
2. просмотры во многом обеспечиваются существующим фандомом из детей и инфантов.
Аноним 09/12/25 Втр 17:04:29 348570 221
>>348569
Монетизации похуй смотрит ролик дитя или великовозрастный двачер. А курсы по блендеру от автора супер популярной анимации скорее купит подросток, чем обитатель борд
Аноним 09/12/25 Втр 17:13:10 348571 222
Аноним 09/12/25 Втр 17:56:20 348574 223
.webm 8529Кб, 852x480, 00:02:04
852x480
>>348571
Вебмка подписана to love-ru
Аноним 10/12/25 Срд 13:28:45 348577 224
анимешники, нахуй из треда
Аноним 10/12/25 Срд 13:35:38 348578 225
изображение.png 624Кб, 804x416
804x416
Аноним 10/12/25 Срд 14:38:54 348579 226
>>348577
Ты при таких заявлениях хуй предоставляй
Аноним 10/12/25 Срд 15:19:43 348580 227
image.png 536Кб, 1374x1098
1374x1098
image.png 349Кб, 1210x1153
1210x1153
Аноним 10/12/25 Срд 16:32:16 348581 228
17365917008651.jpg 250Кб, 1876x1229
1876x1229
>>348293 (OP)
Че этому пивнику ебана хуй не нравится кто знает? Хули он тканевой прикольчик, я хуй знает как это зовётсявцепился и грызёт ? С другой стороны (симетричная хуйня) всё работает стабильно, шов ровный и на том же месте и т.д.
Аноним 10/12/25 Срд 16:35:53 348582 229
>>348581
блять, надо было просто развернуть эту поебень, т.к. она сделала перекрут
Аноним 10/12/25 Срд 19:34:08 348583 230
>>348566
Вообще изначальная формулировка
>почему одни ебутся с одной моделькой месяцами, а другие в это же время вываливают анимационные клипы
Пиздец как растянута, порвана и водяниста, так что тут либо нахуй послать изначально дегенерата блять, либо установить хотя бы какую-то свою оценку по тому-то тому, в противном случае.. ну а почему один васян с Саня-эриксонфонфуллхд фоткает пизже киношников, а вот вовочка с 10 летнем опытом видерегистратороОператора не может даже треть с сеткой нащупать?
>>348567
То что у жвачера рутьюб, а даже если бы и был ютьб, то с этих 13 лемонов ты бы после конвертаций и т.п. получил пару нищих деревянных, которых в лучшем случае хватит на 2 месяца ренты квартирки в зажопинске. А если ещё сильнее подумать, то все эти деньжища пошли бы не на ренту и жизнь, а на изначальное погашение продвижения этого кала, не смотря на то что у него здоровый фандом.
Куда реальнее смерть в нищете для соло-соло нанейм артистов с нулевой аудиторией.
Аноним 11/12/25 Чтв 21:22:55 348585 231
14665543457700.jpg 148Кб, 1275x1080
1275x1080
>>348293 (OP)
как в ИВИи миновать такую хуйню? Рендер: 128 семплов, 3840x3840 пихелей, png rgba, color depth 16, компрессия 15%. За что отвечает pixel density (72) в окне output не понимаю, в вьюпорте ничего не меняется, ща зарендерю мб чето будет.
Аноним 11/12/25 Чтв 22:05:40 348586 232
>>348585
Чет подумал, мб это норм? с учетом что рендер в полный рост.
Аноним 12/12/25 Птн 00:49:55 348587 233
image.png 228Кб, 481x813
481x813
Хз где спросить, посоветуйте бесплатных, без смс, простеньких таймтрекеров, таймменеджеров, прожектменеджеров или как они называются. Чтобы можно было удобно отслеживать и мониторить свою работу.
Думаю упоросться в гугл доках и попробовать собрать что-то вроде этого https://www.youtube.com/shorts/FP_o6fpv-s4
или найти какой-нибудь шаблон подходящий
Аноним 12/12/25 Птн 08:19:26 348588 234
>>348585
какую хуйню? что не так?
Я вижу то ли большой зум картинки, то ли низкое её разрешение. Чё ты хочешь, болезный? Научись сначала внятно изъясняться.

>>348587
Использую Motivate clock. В отличии от слива скриншотов непонятно кому — это штука чисто локальная.
Аноним 12/12/25 Птн 11:05:02 348589 235
>>348588
>Использую Motivate clock.
Спасибо. А всякие таблицы учета типа как выше спинул юзаешь? Посмотрел, вроде норм, но там нельзя тормознуть таймер, я могу например в блендере не работой заниматься, а просто поковыряться, свое что-то поделать и т.д., привык уже сам таймер запускать когда надо.
Аноним 12/12/25 Птн 12:35:54 348590 236
>>348589
не использую. Мне достаточно просто отчёта, что я три часа на двачах просидел, чтобы мотивироваться не сидеть.

Там есть вывод в пдф.
Там есть пауза (переключись на ручной учёт).
Там есть автопауза через минуту бездействия.
И два разных блендера прога отличает, учти это.
Аноним 12/12/25 Птн 12:36:47 348591 237
image.png 26Кб, 303x239
303x239
Аноним 12/12/25 Птн 13:25:29 348592 238
image.png 3Кб, 197x76
197x76
>>348587
Есть бесплатный https://activitywatch.net/ с расширением браузера, который в т.ч. сайты мониторить.
Но в целом эти трекеры хуйня без задач. Ты больше времени на организацию этой хуйни тратишь, чем получаешь пользы. Для "мотивации" и отслеживания сколько ты часов проработал достаточно пикрила.
Аноним 12/12/25 Птн 13:31:50 348593 239
image.png 7Кб, 214x69
214x69
>>348590
>>348591
👍 попробую обкатать и охуеть насколько я бездельник
Аноним 12/12/25 Птн 13:39:04 348594 240
>>348592
> Для "мотивации" и отслеживания сколько ты часов проработал достаточно пикрила.
Да не для мотивации, а для учета, удобно потом в ебало работадателю сунуть часы которые отработал, да и в целом смотреть сколько та или иная работа занимает. Так то я таймером простым пользовался, записывал часы в тетрадочку.
Наверно поковыряю гугл щиит, попробую собрать таблицу учета, чтобы там чекбоскы по часам, графики хуяфики и прочие красивости, я так посмотрел там можно много свистопирделок прикрутить типа сразу ставку/рейт сделать чтобы автоматом считало часы.

надо как-то разобраться только... вот для этого мотивация нужна
Аноним 12/12/25 Птн 14:39:17 348595 241
>>348594
Да, проще завести свою таблицу и писать туда часы с авторасчётом по рейту. Я так и делаю. Ащемта тоже почасовка и недешёвая, так что работодателю нужно отчитываться на что время ушло.
Аноним 12/12/25 Птн 14:40:43 348596 242
>>348593
>и охуеть насколько я бездельник
А вот да, когда начинаешь пользоваться, понимаешь насколько кажущееся/прошедшее время отличается от рабочего.

Но меня лично это побудило плотно работать час-два-три а потом можно ебланить. А то сидишь 5 часов а на счётчике 2 рабочих время потеряно. И не работал и не отдыхал
Аноним 12/12/25 Птн 19:43:14 348599 243
image.png 8Кб, 192x128
192x128
>>348590
>>348591
>>348593
Чет звуковые уведомления не работают... баг? Качал последнюю версию, 2019-го года.
Аноним 12/12/25 Птн 20:27:43 348600 244
image.png 687Кб, 1663x1255
1663x1255
image.png 610Кб, 1544x1231
1544x1231
image.png 814Кб, 1731x1259
1731x1259
image.png 1002Кб, 1780x1255
1780x1255
Аноним 12/12/25 Птн 23:33:56 348601 245
image.png 54Кб, 513x513
513x513
У сетки с модификатором миррор можно как-то соединить вершины справа и слева так, чтобы ребро просто проходило через плоскость симметрии, без третьей вершины на ней?
Аноним 13/12/25 Суб 10:16:28 348603 246
>>348599
Всплывашка у меня точно работала.
Ща для теста включил. Звук «динь» работает вместе со всплывашкой. Вин10.

Но автор давно забил на прогу капитально. Я ещё году в 20м писал, предлагал задонатить. Ответа не получил. Так что даже если баг, его не исправят. У меня вот хоткеи не работают.

Может у тебя в целом звуки системы отключены? Или прога пользуется системным звуком, которого у тебя нет?
Аноним 13/12/25 Суб 10:18:57 348604 247
>>348601
1. ты тупой? Это ПОЛ модели, которые отражены. Зеркало делает две полумодели. А если ребро не перпендикулярно плоскости зеркала, то что?

2. для устранения шва используй decimate planar
Аноним 13/12/25 Суб 15:43:14 348605 248
image.png 850Кб, 1489x1271
1489x1271
image.png 673Кб, 1468x1269
1468x1269
>>348600
Прогнал немного через нашу АИ утилитку чтобы убрать эффект хендпеинта.
Аноним 14/12/25 Вск 09:44:04 348616 249
>>348605
нраица. Даже эффект шёлкового блеска ощущается.
Аноним 14/12/25 Вск 13:04:28 348618 250
Вопрос. Мне надо нарезать эдж лупы от края детали сложной форме с кучей кривых, чтобы эти эдж лупы с равным отступом от края были. Ctrl+shift+R делает то что мне надо, но он позволяет двигать эдж лупы только в пределах одного квадрата, упираясь в вертексы. Можно ли как-то вырубить эту хуйню чтобы я мог двигать новый эдж луп как угодно по геометрии сохраняя ровный отступ от края? Или может есть какие другие функции которые позволяют это сделать? Красиво отретопать и уже по хорошей сетке лупы нарезать не вариант.
Аноним 14/12/25 Вск 22:46:03 348625 251
А в чем прикл нового аррея в пятерке. Там же нет начало и конца и фит то курв тоже нет. Нахуя он нужен тогда, я не пынямаю.
Аноним 14/12/25 Вск 23:25:16 348626 252
>>348293 (OP)
Есть у кого гайд по переносу своего перса на риг метахумана? Чет заебался искать уже +- нормальный, полноценный гайд и сам пока пощупать не могу. кто ж знал что блядский уринал в гейпике займёт 10+ часов установки блять
Аноним 15/12/25 Пнд 08:10:35 348628 253
>>348618
Ребро не может перескакивать через рёбра.

Но можно нарезать нужное количество лупов в целом а потом запустить инструмент типа Edge flow
https://extensions.blender.org/add-ons/edgeflow/
Аноним 15/12/25 Пнд 08:11:33 348629 254
>>348628
Так же можно подгладить сетку через скульпт → relax
Аноним 15/12/25 Пнд 10:35:51 348631 255
>>348628
>Ребро не может перескакивать через рёбра.
Это вообще никак не обойти, даже аддонами-экстеншенами какими за шекели? Лимитация движка что ли?
Аноним 15/12/25 Пнд 13:26:41 348633 256
>>348631
Ну в теории оно возможно, но по сути оно будет просто переставлять петли на соседние кольца граней под курсором.
Это если одну петлю резать.
А если много, то расчёт очень усложняется. Вместо набора рёбер и линейной интерполяции по их длинне нужно сформировать в памяти отдельно набор колец рёбер (а если часть не замкнута, то что?), разметить их длину для каждого в своём кольце и линейно интерполировать уже по этим данным.

НО фундаментальных препятствий сделать такой слайд я не вижу. Однако нужды такое городить ни у кого не было, видимо.

Зачем если достаточно сначала нанести разрезы на сильные переломы, потом на центры сгибов а потом уже в зависимости от кривизны нарезать остальные?

Как раз планомерная работа от общего к частному.

А если тебе разом почему-то захотелось кривулину какую-то обтянуть трубой, так для этого есть кривые со шринкрапом. За шекели могу тебе намутить инструмент на геонодах: вытягиваешь кривую примерно вдоль любой кривулины, жмакаешь, а оно тебе образует трубу с нужным количеством сечений вдоль и поперёк и возможностью перенастроить количество.
Аноним 15/12/25 Пнд 14:19:59 348634 257
images (44).jpeg 22Кб, 510x392
510x392
>>348633
Бля, я и не думал что так запущенно всё. Такая функция то в кадах всяких одна из самых базовых, самых ходовых, думал я дебил что в блендере не понимаю, а оно вонана как.
Мне вообще это надо было воротник и майку морпеху разметить под печать, чтобы проще потом красить было, думал хуяк хуяк и готово делов на пару минут. Но модельку не я делал и там сетке пизда, по итогу пришлось вручную knife'ом нарезать врубив линейку мерить отступ, наебался всласть.
Аноним 15/12/25 Пнд 15:00:05 348635 258
Аноним 15/12/25 Пнд 15:22:47 348636 259
image.png 107Кб, 689x1259
689x1259
Аноним 15/12/25 Пнд 15:41:26 348637 260
>>348636
>Но есть нюанс
Та ну наху, я столько в год не зарабатываю.
Нашел такое https://www.youtube.com/watch?v=RJLAmMmDb9Q щас разберусь с фулл риг ероре в уринале и через 100 часов приду, мб выйдет норм. но пока я ещё не понимаю как будут работать кастомные брови и еуелашес и глаза (хоть они вроде как спокойно встают без ёбки)
Аноним 15/12/25 Пнд 16:18:36 348638 261
>>348637
Я тоже не стал покупать. При обнове урины наверняка перестанет работать.
Тот видос видел, тоже норм варик. Еще вариант через майю импортнуть, там плагин бесплатный https://www.youtube.com/live/RL_ALXl331I
Есть инфа от знающего человека, что будет офф плагин от эпиков для блендера, нужно только подождать.
Аноним 15/12/25 Пнд 17:32:49 348639 262
>>348634
нахуя? Для этого есть surface cut, knife project, для этого можно изначально равнополосую сетку обрезать треугольником а потом присогнуть.
Да море вариантов для такой простой почти плоской формы…
Аноним 15/12/25 Пнд 17:53:31 348640 263
>>348638
>что будет офф плагин от эпиков для блендера
не выглядит невероятным. С Блендером они дружат, поддерживают. Хотя бы потому что куча всего на их стоках из Блендера и идёт.
Аноним 15/12/25 Пнд 18:08:12 348641 264
images (45).jpeg 16Кб, 439x245
439x245
>>348639
Ты не читаешь что я писал? Ладно, ещё раз, надо с идеально ровным и везде одинаковым отступом от края, по всей длине гюйса, 6 лупов чтобы ими наметить контуры по которым бы красились белые полоски на распечатанный детали. Если тельник ещё никуда не шло, то у гюйса сложная кривая форма выходящая из грудака, огибающая плечи и уходящая далеко за спину, вдобавок со складками ткани. Геометрия уровня 'децимейт в говно', куча рандомного размера треугольников, ювишек текстур ничего нет. А теперь, рассказывай как сурфейс кат и найф прожект мне могли бы помочь это сделать.
Аноним 15/12/25 Пнд 18:25:42 348642 265
>>348641
Хз, я бы это просто смоделил и поверх спроджектил.
Аноним 15/12/25 Пнд 18:39:23 348643 266
>>348641
Ебать ты сложный. Мобы за 5 мин. ретопнуть и дрочить как тебе надо.
Аноним 15/12/25 Пнд 18:40:33 348644 267
>>348642
Вот и я тоже хз. Задача то блядь элементарная, всё что надо блендеру сделать это накинуть на плоскость параллель выбранному эджу с отступом в условно 1см, а оказалось задача не по силам.
Аноним 15/12/25 Пнд 19:06:18 348645 268
>>348643
Там не 5 минут на похуй квадремешем въебать, говно выходило. Ручками край этой хуйни ретопать, ну хуй знает, затыки в складках будут, огромный полигон чтобы ctrl+shift+R работал не варик.
Аноним 15/12/25 Пнд 20:34:33 348646 269
>>348626
>>348637
Заебло всё, БЛЯ! заебло всё, отпиздить бы пару метахуманов. бейсмеш на гамроде проебался, и де его достать.. всю голову себе выеб уже, куда проще было уже 100 раз свой пусть хоть говнориг слепить и не трахать себе голову блять.
Аноним 15/12/25 Пнд 22:27:30 348650 270
>>348646
поху, достал, теперь бы блять врапнуть тело.. Нахуя оно вообще епта разьединено по UV'шке? в чем практический смысл этого пидормотства? что бы анона в обосранных портках позлить?
Аноним 15/12/25 Пнд 23:24:38 348653 271
>>348650
Чел, держись, не сдавайся, мне потом тоже свою тёлочку на метахуман перетаскивать. Потом все подводные мне расскажешь.
Аноним 16/12/25 Втр 02:03:15 348654 272
165464394700.jpg 41Кб, 695x467
695x467
530538361967663[...].mp4 440Кб, 392x274, 00:00:08
392x274
>>348653
Пидорас! пидорасина.
Вощем сал я в рот блять, насиловал хачапури, надрачивал в хинкалины этому уёбку из грузии блять, все норм, все встало даже с пикрилом лол, НО! вот это вот ахуенное решение с вывернутыми в камеру ладоня-руками сломало нахуй руки пик с анимацией забыл сделать выйдя без сохранения, больше никогда сука так делать не буду.

Ну в принципе пойдёт блять, с учётом того, что стык изначально и после трансфера получился уёбским (на моей модельке луп слишком высок, поэтому попробовал изьебнуться что бы пошире взять и хуй пососал по итогу, видимо и луп повыше может сгодится хуй знает), как там шейпкеи обьединять я не ебу, поэтому рискнул без фиксов сразу поломанную шею загрузить - пососал. Завтра доебу эту хуету и расскажу-покажу че вышло
Аноним 16/12/25 Втр 02:06:42 348655 273
>>348654
ещё кроме кистей лучше локоть тоже ломать своей модельки видимо, что бы все как нада встало.
Аноним 16/12/25 Втр 02:16:56 348656 274
на счет хачапури погорячился, извиняюсь, вкусно и наверно все таки косточки кистей и локтей и тп можно несложно поправить потом хуй пойми, но если нет, то заворачивал кал в хинкали гандону
Аноним 16/12/25 Втр 12:18:54 348657 275
image.png 247Кб, 498x498
498x498
>>348654
Молюсь за тебя. Всё у тебя получится.
Аноним 16/12/25 Втр 13:05:07 348658 276
2025-12-16 12-5[...].mp4 22038Кб, 1920x1080, 00:00:37
1920x1080
>>348657
блять! А что не так то наху, я попробовал сделать ход конем ебать и просто обьединить UV шов у того метахуман меша которого я заригал в уринале, потом прогнал через wrap (на удивление все с первого раза встало) и после добавил квадовый MetaHuman_Conform_Topologyv130 и сделал трансфер, вроде цветастые все участки UV опять же если это роляет совпадают и т.д.
Аноним 16/12/25 Втр 13:06:38 348659 277
>>348658
a, блять... забыл все трансформы применить.
пасиба за веру братанчик
Аноним 16/12/25 Втр 13:49:05 348660 278
>>348659
все равно ломает.. нихуя не понимаю уже. Видел кучу видиков где у чуваков позы вообще диаметрально противоположные тому ригу которые они вытаскивали из метахумана и все равно все у них хорошо работало и все вставало как надо
Аноним 16/12/25 Втр 13:52:08 348661 279
Аноним 16/12/25 Втр 15:46:49 348662 280
1765888776439.mp4 22244Кб, 1920x1080, 00:00:38
1920x1080
>>348660
охуеть охуеть!
Я хуй знает че я такого особенного сделал, просто заригал можельку АРП'ом, чуть удлинил ручки, поставил поближе конечности к ригу метахумана (но все ещё далеко), шею вообще никак блять не трогал, потом засунул в врап, врапнул, ещё раз трансфернул с MetaHuman_Conform_Topologyv130 и все работает!
Ахуеть блять технологии.. К сожалению на такое событие в уринале даже стриптиз танцев как в жтаса нет, позорники.
>>348661
Да-да, kak ты радёмка? Как твоя бодрость духа?
Аноним 16/12/25 Втр 17:00:32 348663 281
>>348657
Вощем если тебе все ещё нужен всрато-гайд от меня, то:
Двигаешься по этому гайду https://www.youtube.com/watch?v=RJLAmMmDb9Q&t=776s, Ригаешь можельку (если у тебя отличается сильно поза) АРПом, пододвигаешь настолько, насколько можешь ближе к мешу созданного тобой метахумана, потом обьединяешь стыки по UV шву метахумана, идёшь в врап4д на трекерах ищется как wrap 4 или wrap 2023 там двигаешься по этому гайду https://www.youtube.com/live/15e62tO39eE?si=1agdUKNfXOS6Scc_&t=2699, только учти, что как я понял 2+ раза кликать на одном меше помечая точки не нужно, ибо выйдет хуетень лютая, поэтому 1 раз кликнул в левом окне - другой раз кликнул в другом окне и так далее что бы циферки совпадали. Потом экспортишь, качаешь эту модельку https://www.fab.com/listings/98f7b49d-f5dc-45c4-b590-52dbb4f951c0, потом качаешь этот аддон https://mmemoli.gumroad.com/l/tOKEh
и выбирая скаченный бейсмеш с фаба пипеткой выбираешь врапнутое. Пиздуешь в уринал енгине (в моей случае на 5.6 тестил все) и дальше уже все по гайду по первой ссылке, только если у тебя шея сразу нормально не встанет, то отключи опцию в разделе головы типо "адаптация шеи" или как то так там называлась.
Аноним 16/12/25 Втр 17:35:21 348664 282
>>348663
Спасиб, тебе еще этап рига одежды предстоит. По нему курсы на торрентах есть.
Аноним 16/12/25 Втр 18:39:08 348665 283
17656327885900.jpg 343Кб, 1547x1189
1547x1189
>>348664
Я думаю хуй забить на риг одёжки, перса под манямацию делал и проще всего я думаю будет через марвелус просто симулить, к тому же шмот уже имеется.
Куда больше щас интересует как свои волосюки на неё переметнуть и возможно ли их там же в метахумане как то засимулить, будет ли это работать в бендере и т.д. а то чето я уже наебался вдоволь с виглбонами и коллайдерами.
круто кстати что там же в метахумане есть куча бесплатных пресетов кожи и прочего говняка, угарал бы я ультрареализмом ссался бы кипятком
ma balls itch
Аноним 18/12/25 Чтв 12:50:15 348667 284
>>348293 (OP)
Гайд на перенос рига и перса метахумки в бендер?

Нейронка грит что надо было сразу заперентить все тело к вытащенной арматуре, что бы получился skeletal mesh, вместо static, но когда я импортнул body с арматурой в уринал, то вышло так: Failed to import Template Mesh: input mesh bones are not consistent with MetaHuman topology
У меня действительно кости не везде совпадают с мешем, но я надеялся что уринал сам как то там все поймёт и простит, там же натурально ёбнишься где и какие кости находятся и куда их там перемещать под меш блять и т.д.
В MetaReForgeLite я так и не разобрался, тонна калогайдов на него
Аноним 18/12/25 Чтв 21:58:39 348670 285
>>348667
Урина экпортит меш треугольниками, а импорт обратно требует квадратами. Смекаешь?
Аноним 18/12/25 Чтв 23:01:55 348671 286
>>348670
Я ему скормил уже готовый квад который и использовал когда делал риг с статик мешем в метахумане, а пидору не нравится, мб ещё надобыло зубатки и глаза туда же.

Забил хуй вощем на эту поебень ебучую уже и за 4 часа в течении дня как белый человек слепил по гайду риг свой и нахуй этот ваш уринал. Завтра доделаю лицо и буду кайфовать.
Аноним 19/12/25 Птн 10:49:27 348673 287
Анон где искать пиратские сливы всяких ассетов с больших игр?
Ну или в целом 3д контент без лицензий.
Аноним 19/12/25 Птн 10:56:13 348674 288
image.png 8Кб, 343x115
343x115
>>348673
Если есть много свободного времени качаешь нужную игру и специальный распаковщик архива к ней и сам копаешься в файлах. Я так пиздил модельки бладборна.
Аноним 19/12/25 Птн 11:32:21 348675 289
>>348673
Готовых сливов практически нет, потому что самому распаковать и вытащить что нужно быстрее, проще и удобнее.
Аноним 19/12/25 Птн 11:33:41 348676 290
>>348674
>>348674
OPEN3DLAB То что надо, спасибо анон. А про распаковку подскажи какими словами гуглить гайды или как это делать?
Аноним 19/12/25 Птн 12:12:35 348677 291
>>348676
Смотри расширение архива типа архивнейм.пизда конкретной игры и гули архиватор .пизда под него.
Аноним 19/12/25 Птн 12:42:25 348678 292
Аноним 19/12/25 Птн 23:50:53 348683 293
>>348641
Ну я бы смоделил плоскую, а затем сурфейс деформ по телу.
Или UV←→Surface преобразование. Потом немного физона.

Ащемта в жизни так и есть, плоская ткань укладывается на объём.
Аноним 21/12/25 Вск 03:29:07 348690 294
изображение.png 289Кб, 1573x791
1573x791
У нас есть марвеловс дома
С какого хуя в cloth кисти и фильтры блыни не добавили возможность направленного растягивания или стягивания ткани? Почти идеальный инструмент же был, но в реальных юзкейзах почти всегда нужны анизотропные складки вместо рандомнго месива из мозговых борозд, которые выдаёт expand. Перспектива вычеркнуть неповортливую хуйню под названием мд из пайплайна настолько опьянила, что приходится этот велосипед в геонодах теперь переизобретать
Аноним 21/12/25 Вск 14:25:19 348696 295
Блять! Как применить к bendy bones дисплей сайз сразу ко всем костям?
Аноним 21/12/25 Вск 14:54:10 348697 296
>>348696
shift + ctrl + alt + s
хули тут такая тишина, 3ж VSЁ? бендер VSЁ?
Аноним 21/12/25 Вск 15:27:36 348700 297
>>348690
В реальных условиях складки вообще имеют тенденцию образовываться повторно на старом месте. Потому используют карты.

На, читай что Миша пишет
https://habr.com/ru/companies/ru_mts/articles/788648/
Аноним 21/12/25 Вск 20:36:49 348704 298
442321276766500.png 228Кб, 930x474
930x474
44765674331200.png 228Кб, 1001x586
1001x586
Попытаю удачу спросить здесь.
Двигался по этому гайду https://youtu.be/9m4_nxsobnY?si=FL2UOLLWh4USKqh-&t=589, когда дошёл до Copy Location констрейнта оподливался пиком 2, все кости просто куда то рассыпались, как можно пофиксить?
Причем даже когда удаляю констрейнт кости так же хуй пойми куда исчезают так же как на пик2. Какой вообще смысл в этом констрейнте тут и можно ли без него обойтись?
Аноним 21/12/25 Вск 22:05:17 348706 299
>>348704
Открываешь урок по констрейну, изучаешь.
И наконец пытаешь понять как оно всё работает в твоём уроке. А не просто повторить, как обезьянка.

Скорее всего ты просто неправильно скопировал настройки констрейна или автор пидр решил их не показывать.
Аноним 21/12/25 Вск 23:29:56 348707 300
446564534327900.png 29Кб, 431x371
431x371
>>348706
Йобнуца жиж можно все это самостоятельно изучать.
Пофиксил по итогу тем, что А - переперентил корнеры губ, не смотря на тот же клик в клик выбранных костей оно почему то всё перепуталось к хуям. В - у зеленой кости забыл включить Follow B-bone. С - ну и более осмысленно скопипастил с самого начала как макака.
Аноним 21/12/25 Вск 23:30:54 348708 301
>>348707
тю бля, скрин не суда
жпг делете\
Аноним 22/12/25 Пнд 15:20:27 348720 302
image.png 414Кб, 3229x1580
3229x1580
image.png 1633Кб, 1929x1744
1929x1744
image.png 367Кб, 3106x1585
3106x1585
Нужно сделать гирлянду, свет идёт снизу вверх по сферам. Не могу сообразить как заставить каждую гирлянду светить по разному. Грок мне мозги ебал что надо атрибут сида использовать, но нихуя не работает. Что размер сферы не меняются в инстансах, что скорость переливания. Все инстансы одинаково себя ведут.
Аноним 22/12/25 Пнд 18:27:42 348726 303
0001-0120.mkv 1616Кб, 1080x1920, 00:00:05
1080x1920
3-spear.png 1742Кб, 1080x1920
1080x1920
Первая доделанная модель. Первая покрашенная модель. Я счастлив.
Один вопрос, хули камера так трясется? 24 фпс, всего 120 кадров. Движение по кривой через follow path. Кадров просто не хватает?
Аноним 22/12/25 Пнд 18:44:05 348727 304
image.png 517Кб, 1580x1017
1580x1017
>>348720
не понял зачем столько сложностей в геонодах. Анимация сдвига градента делается на одних только шейдерных нодах, на пикриле объектные координаты дефолтного куба, точнее значения оси Z умножаешь на -2.1 например, если нужно двигать вниз, далее в math ноде операция ping-pong чтобы на выходе получить значения от 0 до 1, эти значения на color ramp. всё. Клампы не забудь включить где надо, здесь это роляет.
Раскидка инстансов может быть любой, здесь собрал что попроще. Ни на что не влияет, значения координат всё равно берутся из куба
Аноним 22/12/25 Пнд 18:55:53 348728 305
>>348726
линейную интерполяцию анимации камеры сделай
Аноним 22/12/25 Пнд 19:54:13 348730 306
>>348727
Спасибо, от души браток. Я редко ноды использую, поэтому всегда тупняк полный.
Аноним 22/12/25 Пнд 23:04:59 348734 307
Можно ли как то уменьшить радиус автоматической развесовки или типо того?
Не первый раз замечаю, что у чуваков автоматом как то веса назначаются идеально особенно на ёблах, при чем не важно хайполька это или лоу, скейл 100x или нет, словно они за кадром самостоятельно 3 часа красили весь говняк, но нет. ну либо очень хорошо запрятали наебку
Аноним 22/12/25 Пнд 23:14:56 348735 308
>>348734
нашел энвелопы, гайда бы на все это дело
Аноним 23/12/25 Втр 16:16:04 348736 309
Домик в деревне.png 9519Кб, 1920x1520
1920x1520
Похищение коровы.mp4 12758Кб, 1920x1520, 00:00:16
1920x1520
Сделал первый туториал. Порадуйтесь за меня.
Аноним 23/12/25 Втр 18:54:38 348737 310
>>348707
>Йобнуца жиж можно все это самостоятельно изучать.
Ну ты уже влез в дебри. Тут или жопу себе обугливать или таки учиться и получать приемлемый результат
Аноним 23/12/25 Втр 18:58:13 348738 311
>>348720
>>348727
ащемта прав. Положение по XY в пространстве, засунутое в 2д-шум вполне годится для рандомизации, если сами ленты не двигаются взаимно независимо
Аноним 23/12/25 Втр 19:00:11 348739 312
>>348736
Молодец, но не молодец.

В туториалах нужно таки разбирать приёмы и делать что-то более отличающееся от шаблона урока.
Ну хотя бы на второй раз. Иначе не закрепляется знание/понимание. А обезъян, работающих по инструкции машины/алгоритмы быстро заменяют.
Аноним 23/12/25 Втр 21:52:12 348740 313
>>348700
Да чето вообще не то. Я полноценный мультигрид солвер ткани пытаюсь запилить, а не дисплейсмент по маске вытянуть. По такой теме вряд ли материалы можно найти.

Нашел только одного чела, который смог XPBDдоп доп ес ес солвер имплементировать в гоенодах, но лагучий и под простые квадовые сетки, с хуевыем распространением констрейнтов.
При высокой плотности точек ткань у него растягивается в пизду ибо не поспевает полноценно вычислить всю цепочку констрейнтов. Но такова природа параллельного солва.
Поэтому ща голову себе и ебу со связкой мультигридов из мешей Делоне с разными плотностями точек, чтоб скорость распространения реакций по мешу быстрая была.
Аноним 24/12/25 Срд 00:36:33 348742 314
>>348740
затея безблагодатная.
Солвер — это циклы. А циклы в ГН медленные.

>Но такова природа параллельного солва.
недавно на 2минутыбумага был видос про решатель, который на видеокарте считает параллельно, но в деталях, а общий объединяющий мелкие плитки «менеджер» считается отдельно.
Вот такая идея.
Аноним 24/12/25 Срд 03:49:35 348743 315
image 180Кб, 1279x789
1279x789
Аноны, как пропорционально экструдировать выделенное, в соответствующие стороны?
Аноним 24/12/25 Срд 10:31:01 348744 316
image.png 10Кб, 294x161
294x161
>>348743
Что ты имеешь в виду? Попробуй это или объясни нормально.
Аноним 24/12/25 Срд 11:09:56 348745 317
525389836923073[...].jpg 59Кб, 363x631
363x631
cука это ёбаный троллинг.. Сидел всю ночь хуй дрочил пытался разрешить конфликтики, ПОбедил епта.
Просыпаюсь, открываю проект и тут, что бы не спиздеть, буквально первый наху раз за все мои 1,513.1 h + ~60часов появляется рандомная залупа в виде того, что любой обьект (прежний или только созданный) тупо прозрачен в рендер и материал привью. Не x-ray, не из за текстур, не из-за чего-то ещё а вот буквально прозрачный без каких то на то причин. Ну ахуеть можно
Аноним 24/12/25 Срд 12:30:00 348746 318
image.png 70Кб, 894x741
894x741
image.png 88Кб, 900x679
900x679
image.png 2802Кб, 1911x1072
1911x1072
>>348738
По итогу оба варианта использовал. По атрибуту тоже допер как сделать.
Аноним 24/12/25 Срд 16:34:48 348747 319
>>348745
так может шейдера компилятся?
ты на текст-то смотришь в углу?
Аноним 24/12/25 Срд 16:36:06 348748 320
>>348746
молодец. Только я вижу, что у тебя ползвезды светится. Чтобы такого не было, нужно градиент → snap к шагу расстановки по вертикали. То есть всю звезду будет заливать один цвет.
Аноним 28/12/25 Вск 21:11:26 348762 321
image 17Кб, 400x394
400x394
Есть аниматоры в треде?
Подскажите или поясните плз, вот допустим я сделал анимацию, у меня объект тык пык мык двигается туда сюда, потом мне надо чтобы этот же объект (или другой объект, но не вместе) делал пык тык мык по другому... я как бы могу на таймлайне разные анимации сделать, но если их будет 100, 200? Не удобно как-то будет держать 100500 тысяч кадров и двигаться по ним. Как вы решаете такую проблему? Мб есть какие-то слои? Хз, чет не вкурю ваш принцип работы...

если че я не аниматор, просто для удобства модулирования приходится что-то анимировать
Аноним 28/12/25 Вск 22:11:01 348763 322
td.mp4 6408Кб, 1190x964, 00:00:14
1190x964
Аноним 29/12/25 Пнд 09:41:37 348766 323
>>348762
Есть NLA например, если анимации повторяются, но в другой момент.

Анимации показываются по выделению объектов.

Есть фильтрация в списке.

я не аниматор
Аноним 29/12/25 Пнд 11:32:56 348767 324
IMG5955.MP4 861Кб, 560x848, 00:00:05
560x848
Такое реально геонодами замутить? Именно если бошка будет с анимацией. Со статичной башкой понятное дело.
Аноним 29/12/25 Пнд 12:19:32 348768 325
>>348766
Понял, спасиба разобрался

>>348767
Нейронка?
Аноним 29/12/25 Пнд 13:05:08 348769 326
>>348768
Не уверен что нейронка. Видос в тг в избранном 2 года пролежал. 2 года назад нейронки так не могли
Аноним 30/12/25 Втр 04:58:40 348770 327
image.png 1194Кб, 1439x1269
1439x1269
image.png 876Кб, 1483x1090
1483x1090
image.png 798Кб, 1328x1090
1328x1090
>>348605
Блять надо доделать скульпт брони до 1 января а у меня даже половина не готова.
Аноним 31/12/25 Срд 00:14:42 348773 328
>>348770
реально, но потребуется хорошо высыпаться, правильно питаться, разминаться физически и много ебошить.
Аноним 31/12/25 Срд 00:55:34 348774 329
>>348767
Проще ГН + шейдер/дисплейс если не очень близко.

Потому что чисто геометрию перекраивать — адов гемор. А тупо наложить вдавленные швы по произвольным масочкам куда проще.

Но как бы нахуй не нужно именно так: связности нет, причинно-следственности нет. Каша.
Аноним 31/12/25 Срд 23:28:11 348778 330
СаМУлет.png 2832Кб, 1920x1080
1920x1080
СаМУлет НХ.png 17157Кб, 2560x1440
2560x1440
СаМУлет НМ1.png 19193Кб, 2560x1440
2560x1440
Сделал второй туториал. Первая пикча — это то, как должно выглядеть задание. Остальные — вместо коровы налепил на борт аниме-дев.
Аноним 31/12/25 Срд 23:52:56 348779 331
image.png 1456Кб, 1955x1285
1955x1285
image.png 1125Кб, 1695x1281
1695x1281
>>348770
>>348773
Фух, слава Б-гу я на 90% справился. Главное что я не проебал праздничный час и могу пойти пробздеться с друзьями и немного отметить уходящий год (ебать бы его в рот, впрочем как и все предыдущие)
Поводья завтра сделаю, там делов на пару часов. Или доделаю в процессе.
Главное что это уже можно показать.
Всех с наступающим и/или наступившим годом. И храни вас Г-сподь.
Аноним 01/01/26 Чтв 00:20:21 348780 332
Всех с Новым Годом!

>>348779
Малаца!
Аноним 01/01/26 Чтв 00:42:49 348781 333
Аноним 01/01/26 Чтв 02:21:14 348782 334
>>348779
Сколько денег за такое можно заработать?
Аноним 01/01/26 Чтв 06:15:58 348783 335
image.png 759Кб, 1220x886
1220x886
Аноним 01/01/26 Чтв 06:56:14 348784 336
>>348782
Хз, это задача на хайполи+лоуполи+текстуры
Но я еще и концепт делал

Сколько платят чисто за скульпт в душе не ебу
Аноним 01/01/26 Чтв 11:14:17 348785 337
CerberProgressG[...].gif 3355Кб, 720x450
720x450
CerberIdle.mp4 5437Кб, 600x720, 00:00:20
600x720
CerberWalk.mp4 5301Кб, 600x720, 00:00:15
600x720
CerberLogo.png 1338Кб, 1920x1080
1920x1080
>>348293 (OP)
Шалом проваславные, на связи ваш нелюбимый единственнный и неповторимый аниматор не прон контента всего треда, спешу поделиться прорессом.
Запилил 3его боса для своего игоря - цербер.
Теперь вот думаю, над трейлером, но в последнее время совсем идей нет, даже нейросеть фигню выдаёт, но я не унываю, чёнить придумаю.
Ниже прогресс модели и анимации, естественно это далеко не все, анимации.
Аноним 01/01/26 Чтв 11:15:33 348786 338
>>348785
Эта цепочка должна что-то символизировать?
Аноним 01/01/26 Чтв 11:17:03 348787 339
>>348786
Цербер - пёс, страж круга, зверь на привязи и такой же узник.
Аноним 01/01/26 Чтв 11:32:52 348788 340
>>348787
Цепочка выглядит как болтающийся хуй.
А хуйня вокруг туловища подразумевает что цербер сбежал из гачимучи.
Аноним 01/01/26 Чтв 11:40:46 348789 341
>>348788
Ты забыл, про кандалы с шипами, они так же символизируют гачи ошейники.
Аноним 01/01/26 Чтв 12:18:12 348790 342
image.png 1265Кб, 1684x1243
1684x1243
>>348779
Всё. Теперь уже вернусь только когда доделаю текстуры.
Аноним 01/01/26 Чтв 12:47:52 348791 343
c8d13b6f65a4eea[...].jpg 77Кб, 800x517
800x517
Аноним 01/01/26 Чтв 14:22:51 348792 344
Можно ли как то мирорнуть симы? в падлу опять резать можельку, а там ещё луп серединки не совсем ровный в некоторых местах.
Аноним 01/01/26 Чтв 15:17:24 348793 345
>>348792
>Можно ли как то мирорнуть симы?
>луп серединки не совсем ровный
>без mirror
Пу-пу-пу. Очевидно нельзя 👉🏻👈🏻
Аноним 01/01/26 Чтв 18:20:30 348795 346
148786756098567[...].png 313Кб, 888x767
888x767
144677867567547[...].png 206Кб, 818x834
818x834
Блять, как эта хуйня решается? Projection пробовал менять, результат нулевой
Аноним 02/01/26 Птн 03:01:17 348799 347
>>348792
Можно на ГН сделать что-то типа mirror selection.
Алгоритм следующий:
1. Выбрать один сим справа , Shift+G → Seam
2. далее внутри геонодов делаем копию всех рёбер справа от нуля и подменяем им position точек на инверсный по X.
3. выделяем все рёбра, которые к полученной конструкции ближе чем на какой-то минимум.

Если у тебя топология одинаковая или почти — сработает,
Аноним 02/01/26 Птн 15:51:05 348800 348
BULLMP4-1.mp4 5732Кб, 2000x1350, 00:00:20
2000x1350
REND01.png 7924Кб, 2000x1350
2000x1350
REND02.png 7924Кб, 2000x1350
2000x1350
REND03.png 7924Кб, 2000x1350
2000x1350
Аноним 02/01/26 Птн 16:47:09 348801 349
2026-01-02164643.jpg 82Кб, 1531x884
1531x884
>>348783
нахуя?
На обложке ленивое говно «экструд-экструд» по 90° квадов из плоскости.
Мастеринг — это когда тебе надо отретопить какие-нибудь сочленения трубок под сабдив, чтобы нормали хорошо легли.

Или врезать в готовую сетку деталь. Вот где начинается пиздос.

В целом архив Topology лежит вконтаче, там читщиты на все типовые сочленения. Работаешь над своим, подглядываешь, учишь по ходу дела.

Но в уроках учат как делать пик1, а на практике нужен пик2
Аноним 02/01/26 Птн 16:49:16 348802 350
>>348801
На обложке просто обложка. На своем ютабе Колин полезные вещи показывает
Аноним 02/01/26 Птн 16:53:20 348803 351
image.png 291Кб, 736x554
736x554
>>348785
Киса, скажите мне как художник художнику: вы считать умеете?
Пиздуй смотреть скелет собаки.
У псов на задних лапах 4 пальца.
Аноним 02/01/26 Птн 16:54:55 348804 352
retopo11d.png 263Кб, 1200x582
1200x582
retopo21d.png 428Кб, 1200x750
1200x750
Polygon-Tablev04.png 346Кб, 1100x1714
1100x1714
loop join.jpg 23Кб, 400x620
400x620
>>348802
Какие-то выходящие за рамки таблиц топологии?
Аноним 04/01/26 Вск 00:04:07 348807 353
Почему с юдимами супстенс всегда печёт курватуру максимально уебански? как это фиксить? доебло уже
и какого хуя уёбок печёт ВСЕ карты, не смотря на то, что я отключал их...
Аноним 04/01/26 Вск 00:31:41 348808 354
Аноны, уже пробовали прикрутить к блендеру ВР и таскать вертексы в настоящей трехмерке?
Аноним 04/01/26 Вск 02:48:43 348809 355
В блендере есть система привязок, чтобы можно было сделать ребро продолжением другого ребра, задать длину ребер и т.д.? Я наверное тупой но не смог нагуглить, не знаю как правильно назвать.
Аноним 04/01/26 Вск 09:50:46 348810 356
>>348809
В каких-то аддонах с САПРовским функционалом такое есть, погугли
Аноним 04/01/26 Вск 17:56:18 348811 357
>>348810
Первым делом это и гуглил ("blender CAD addodns"), но не нашел аддонов, где можно готовой сетке просто сказать "эта грань всегда идеальный квадрат метр на метр как бы остальная сетка не корежилась", думал что может быть анон знает. Можно сделать костылем через кости, но геморно. Читал, что можно через геноды, но готового рецепта не увидел.
Аноним 04/01/26 Вск 17:58:54 348812 358
изображение.png 74Кб, 219x230
219x230
Насколько вообще сложно делать 3д порнушки анимированые?
Я не собираюсь вкатываться 3д (и уж тем более в 3д порнуху), мне моя работа нравится, просто ща подрочил на склейку от Nagoonanimation (или как-то так).
Я открыл его профиль и у него в месяц дай бог 1 ролик. Это он все дни его редачит или просто хуй пинает на шекели с патрика, м?..
Аноним 04/01/26 Вск 18:39:50 348814 359
>>348812
Сложно, очень сложно. Тут надо быть еба аниматором, еба моделером, еба текстурщиком, в свет, в камеру и физику уметь и все в одно ебло. Порнуха должна быть качественной иначе на нее дрочить не будут, а это дохуя труда и самоотдачи
Аноним 04/01/26 Вск 19:30:59 348816 360
image.png 108Кб, 393x292
393x292
image.png 252Кб, 1189x297
1189x297
Играл в тарков, обратил внимание на полигоны внутри дырки в ключе. Сам я не занимаюсь моделированием и подумал, а как праивльно раскидать полигоны в таком случае? Топология какая должна быть? На втором пике накидал свои варианты, но все они какие-то всратые. Как бы вы сделали?
Аноним 04/01/26 Вск 19:43:55 348817 361
>>348812
даю подсказку
люди вкатываются быстрее в порнушку и зарабатывают больше чем в обычном 3д.
но офк всё индивидуально, многих повидал, не все способны на любую работку за компом. хз как так получается
blendernsfw вроде дискорд сервер называется. базы(туторы+материал\модели) по этому контент дофига
Аноним 04/01/26 Вск 19:50:01 348818 362
>>348816
В данном случае пох как хочешь так и раскидывай. Т.к. у ключа нет каких-то йоба шейдеров. Просто говнотекстурка 228х228
Ну вот первый вариант выглядит убедительно
Аноним 04/01/26 Вск 20:08:46 348819 363
>>348817
>и зарабатывают больше чем в обычном 3д
Сколько процентов порнодельцов зарабатывает больше тысячи баксов?
Аноним 04/01/26 Вск 20:31:07 348821 364
Аноним 04/01/26 Вск 21:21:43 348823 365
>>348819
во первых. Дрочеры всегда есть. Это нескончаемый ресурс.
Мне на самом деле нужно было бы расписать свои мысли. Точнее то, что я видел. около года назад хотел туда вкатится, но тупо не смог, очень неиетересное дело. Может быть как выгорю там где я сейчас, то вернусь.
Короче. Что у нас есть в самом начале пути? модели есть, с дазовским ригом портированным в блендер в основном, что в принципе довольно хорошо. Есть также энвир, тоже можно собрать. Минимальные гайды по тому же блендеру везде одни и те же, потратим ещё пару часов. гайды по анимации в блендерах, ещё немного. свет и постановку по вкусу сами расставить можем, 10ти минутное видео в ютубе о свете в сцене. К сожалению забыл где брать звуки, там тоже собраны дохуя сэмплов по сборкам, также и услуги свои предлагают озвучкеры, очень недорого.
дальше ты просто делаешь хуету на 10 секунд. устал? делаешь на 20 секунд. выкидывать благо есть где. Тут скорее количеством берёшь, чем качеством. В идеале баланс. Но работы уровня 20 минутных хентаев с ебейшей историей я редко видел. Это олды прямо. там сами по себе уже собирают.
Сам по себе вкат крайне прост. я не зря упомянул тот сервер в дискорде, чтобы чел увидел уровень ребят. К слову у них уже около косяря у всех и есть. Можете чекнуть на том же рул34 видео качество работ.
А вопрос масштабирования всегда открыт. Я не вижу каких-то лимитов, всё на создателя и распространителя контента ложится.

Сопоставить это всё с вкатом и набором портфолио сегодня...Ну просто нереально, чуваки. Только если ты как те бабы с канадских шараг, которые через год обучения уже в сони конкорд делают. (отсылка на Рахимову. без негатива если что. Скорее похвала той шараге, менторы там реально хороши)

Честно говоря, у меня мнение, что люди из этой категории контента не хотят никакой конкурентности. Увидел сцену, где на том же дискорд сервере одни засирали другого создателя за то, что он слишком простые ролики делал, но апнул какое-то большое кол-во подписоты на патреоне.
Аноним 04/01/26 Вск 22:00:28 348826 366
>>348823
>Дрочеры всегда есть. Это нескончаемый ресурс.
Самый важный твой тейк на мой взгляд и именно 100% верный.
Так еще и этого дрочева разообразия шо пизда. Тут и фурятины, и лошади, роботы, люди итд.
Аноним 04/01/26 Вск 22:04:11 348828 367
>>348823
>К слову у них уже около косяря у всех и есть.
Прям у всех?

А я вижу, что 80% из 3д порно сабреддитов и 100 челов аудитории не имеют, еще 15% какие-то смешные копейки зарабатывают. И только оставшиеся 5% что-то там нормальное поднимают.

>Сопоставить это всё с вкатом и набором портфолио сегодня
Ана. А пару лет за бесплатно (даже уже обладая какими-то навыками) делать эту поеботу в надежде выстрелить - это ок? И то гарантий никто не даст.

Этот путь годится только для гунеров ебаных, которые и за бесплатно бы это делали. Для всех остальных - тупейшее вложение времени. Как бы последнее издыхание, когда на порнухе можно было легко поднимать бабки умерло с окончанием ковида.
Теперь нужно или регулярно выдавать кучу качественного калтента, или быть чьим-то подсосом, чтобы тебя репостили. И если тебя гунерская хуйня не прет, то ngmi.
Аноним 04/01/26 Вск 22:23:33 348831 368
>>348828
Ну таковы мои наблюдения... Буквально брал на руле или сфм компайле чела, в Гугл и на патреон тот же. Давно это было, циферки их сказать не могу, но безрезультатной их деятельность точно не была.
Аноним 04/01/26 Вск 23:33:46 348835 369
image.png 69Кб, 416x423
416x423
>>348809
1е что следует включить — Edit Mesh tools
2е — tiny cad
3е — голову. И осмотреть, какие инструменты доступны ванильно. Например если ты знаешь длину ребра А и тебе нужна такая же длина ребра Б, то это Scale (Б/А)

Олсо ничто не мешает тебе скопировать ребро А и переставить его с автосваркой как продолжение. Или сделать экструд.
Аноним 04/01/26 Вск 23:39:36 348836 370
image.png 1336Кб, 1144x1160
1144x1160
image.png 1292Кб, 1219x1025
1219x1025
>>348816
Правильно делать так. Грубая дырка поликами, ровная дырка альфой. пик1
Чисто поликами есть смысл, если у движка всё плохо с альфой.

Для дырки в толще можно на обод чуть больше поликов и shade smooth. пик2

Вообще всё очень зависит от того как и где ключ виден, в каком количестве, с какой дальности, высок ли контраст.
Если и в инвентаре крупно и в игре мелко, и ключ обычно один, то LOD. Для инвентаря норм полигонаж по красоте, для игры тупо плейн на несколько треугольников с альфой.
Аноним 04/01/26 Вск 23:42:30 348837 371
>>348812
Чем менее нишевая порнушка, тем лучше качество и стилизация и анимация должны быть.

Хлеб аниматоров горек.
Это дело прям любить надо.
Даже если ты ёба-технолог, подобрал нейронки для передирания движения, то всё равно охеренно много труда надо, чтобы хуй через затылок при минете не вылазил, а руки сжимали жопу правильно кабута ана мяхкая.
Аноним 04/01/26 Вск 23:48:05 348838 372
>>348823
на 10 сек без звука уже нужно качество такое, чтобы конкурировать с нейронками.

>А вопрос масштабирования всегда открыт
К сожалению для аниматора 20 секунд видео не заработают вдвое больше чем 10. Ну то есть когда дохуя времени и сил и ты в состоянии сделать сюжетку из небольших сценок — заработаешь много, но в разы меньше чем за 10 эпизодов по 10 сек. По крайней мере на короткой дистанции. Если есть схема заработка вдолгую какая-то за длинные истории, которые становятся коллекционной классикой, то есть смысл. Но все ж спизживают.
Потому и не пилят истории почти. Только люди, которым хочется пилить истории.

>>348828
Да, увы, нужно постоянным потоком саморекламироваться в нашем шумном мире, чтобы на патреон шли.
Аноним 05/01/26 Пнд 01:41:56 348840 373
>>348835
Мне нужно не просто точно начертить (это можно и по встроенной сетке и кучей других способов и даже сделать заранее в каком-нибудь говнокаде и перекинуть обж в блендер), а сделать чтобы длины и углы между ребрами и гранями сохранялись при изменениях остальной сетки. Так работают привязки (сопряжения) в КАДах, и именно этого я не смог найти в кад-аддонах без помощи анона. Хайд - не подойдет, потому что он фиксирует координаты спрятанных вершин, не давая двигать фигуру вообще.
Аноним 05/01/26 Пнд 02:51:42 348841 374
2026-01-0502-49[...].mp4 4602Кб, 2560x1440, 00:00:37
2560x1440
>>348840
Блендер не КАД.
Максимум, что можно, взять в геонодах эти элементы по ID и связать с чем надо вручную. Опять таки вручную прописав правила деформации.

из простейшего — видеорилейтед. Так как размер рёбер статичный должен откуда-то браться, он должен быть прописан/запечён в атрибут
Аноним 05/01/26 Пнд 05:29:28 348843 375
>>348841
Прикольно, но не мешает сдвинув одну вершину все сломать. Но кажется я понял куда можно копнуть. Спасибо за наводку, анон.
>Блендер не КАД.
Но не настолько же чтобы не дать даже простейших инструментов для образмеривания и фиксации того что не должно сломаться. Как рисуют всякие детали для фигурок, которые должны стыковаться точно? Не в кадах же их делают.
Аноним 05/01/26 Пнд 08:09:04 348844 376
>>348828
>А я вижу, что 80% из 3д порно сабреддитов и 100 челов аудитории не имеют, еще 15% какие-то смешные копейки зарабатывают. И только оставшиеся 5% что-то там нормальное поднимают.
Хуй знает, что входит в твое понимание "норм поднимают".
Я вот чекаю каких-то всяких додиков, шо порнуху клепают еще, блять, на сорсе. Всё кривое и встратое, но почти у каждого на патрике 300-400 подписек. Считай полторы штуки баксов. Много ли это? Не думаю, но для жизни (тем более в снг) норм бабки.

Норм авторы уже лутают значительно больше. Взять ту же ГидруХХХ

Нюанс в том, что по-сути это и будет твоим пределом. Не будешь жи ты свою порнуху в качестве портфолио использовать при трудоустройство в какую-то биг корпу.

И соглашусь с аноном выше, что первые бабки легче лутануть на порнухе с того же овердроча, чем чего-то другого.
Аноним 05/01/26 Пнд 10:14:25 348845 377
Какая основная база твердотельного моделирования? На ютубе ниче не нашел одно бла бла
Аноним 05/01/26 Пнд 11:02:19 348846 378
>>348844
>у каждого на патрике 300-400 подписек.
Сколько из них платных?
Аноним 05/01/26 Пнд 12:34:20 348848 379
изображение.png 92Кб, 425x219
425x219
>>348846
Это я платных и указал.
Например вот тож чел из СНГ. Делает видосы по 30 сек качеством ну намного хуже, чем вообще есть на рынке и ничего. Даже так какую-то да копейку имеет.
Аноним 05/01/26 Пнд 13:16:09 348849 380
image.png 2Кб, 193x125
193x125
>>348848
>Даже так какую-то да копейку имеет.
3 мрота. Это не такая уж и копеечка если ты не в ДС/ДС2 проживаешь
Аноним 05/01/26 Пнд 15:05:52 348851 381
NKARIEPICPSD01.png 1039Кб, 1492x1219
1492x1219
image.png 385Кб, 1476x1193
1476x1193
image.png 118Кб, 703x953
703x953
Сказали мол сделай. Ну я взял и сделал
Это небольшой пропс, что-то типа трофея с сиськи демонессы неиронично
Сильно запариваться над сходством с концептом не стал т.к. очень жёсткие ограничения были по размеру текстурки и пришлось оверлапать всё что только можно и нельзя
Аноним 05/01/26 Пнд 15:21:51 348854 382
EXAMPLE01.png 2079Кб, 2000x1350
2000x1350
Аноним 05/01/26 Пнд 15:22:24 348855 383
>>348844
>Нюанс в том, что по-сути это и будет твоим пределом
Кстати интересно почему. Потому что при достижении н числа подписоты кто-то из них неизбежно начинать выкидывать в свободный доступ? да не хуйня какая-то..
Я когда смотрел не сказал бы, что сильно старые аккаунты видел. Видел заброшенные, полузаброшенные. Но старые при плюс минус не стабильном уровне качества закономерно собирают со временем. Не сказал бы, что есть некий лимит.

Чуваки, как я писал выше, на эту работу не все способны. Реально, смотреть нахуи лошадиные геральта условно или фури хуйни такое себе. Мы же почти все тут творческие натуры так сказац. Другое дело, что можно выгореть в нынешних оргах в дс/дс2 и пр. Ну я вот всегда держу в голове, чем буду заниматься если что. Но я не говорю, что это раз два и хата на берегу озера комо. Как лимит скорее поверю в блоки от того же патреона/пайонира, которые случаются частенько.
Насчёт нейронки плюс-минус нет смысла парится. В конце концов можно на неё перейти самому. Опять же нсфв чуть ли не мейн контент в интернетах. Это слишком необьятный рыночек.
Насчёт вката я прямо говорил, что оно всего лишь значительно ниже(я бы сказал чуть ли не месяц до каокго-то понимания).В то время как в обычку ты сначала учишь делаешь, наполняешь портфель. А джуны теперь нахуй никому не нужны, поэтому нарабатываешь качество в портфель.(поправка на знакомства в кругах)
Аноним 05/01/26 Пнд 15:30:27 348856 384
Я бы попросил просто не отговаривать анонов от этой хуйни.
1. Дрочеров нужно доить, тут не важно ты это сделаешь или кто-то другой. Лучше родной анон из дс
2. Дрочеров просто ебанутое кол-во, хватит на всех, боятся за всплеск конкуренции не нужно.
3. Вкат абсолютно обычный, что там смотришь первоначальные гайды, что тут. Хуже анону не будет.
4. Плавное нарастание прибыли деняк. Сам себе хозяин. Проебался и лузнул подписок, выйграл и набрал подписок.

Дрочеров греть, дрочеров греть, нужно каждый день.
Дрочеров греть, дрочеров греть, даже если лень.
Аноним 05/01/26 Пнд 15:38:46 348857 385
Ребята, но ведь порно это греховно
Аноним 05/01/26 Пнд 15:46:18 348858 386
>>348857
А ты монитор от иконы отверни. А грехи нам потом простят.
Аноним 05/01/26 Пнд 16:37:44 348859 387
>>348856
Ахуеть как просто, всего лишь нужно 3д моделить персонажей по референсу и задумке дрочера
Аноним 05/01/26 Пнд 17:07:03 348860 388
>>348859
Ну не усложняй, для дрочеров не нужно чего-то прям идеального...
Как анон выше писал, спиздить модельки не проблема, той же Трейсы, Вдовы, 2B. Зуков миллиард всяких вариантов во фри доступе. Тут тебе и стоны, и хлюпание, и шлепки и всё всё всё.
Я НЕ говорю, что это легко. Это просто достижимо в краткие сроки обучения.
Аноним 05/01/26 Пнд 18:43:10 348861 389
Да, и не малым таким минусом в копилку этого контента, я просто не смог зарегать пайонир на знакомую. Пэйпал в моём регионе не работает как получатель. Думал о всяких сабскрайбтарах, но всегда стата у всех там хуже, то же самое на реддите и писали. Позже погуглил, узнал, что на патрике примерно х100(могу ошибаться, но разница колоссальная точно) от сайбскрайб стара.
Также при условно предоставлении услуг создания тех моделей со спец частями и ригом, видел как ныли челы с нашего региона, что как крипту в оплату поставили и убрав патреон, заказов стало кратно меньше. Даже в принципе пайплайн опробовал с юзом дазовских мешей с ригом и морфами как базу + допилка по костям. В принципе был готов в финале рендерить на анриале.
Сделал только 1 анимацию и потух.
На всё вместе с изучением платформ и инфы потратил где-то недели 2-3 свободного времени. Но я уже вкатившийся давненько. Может быть и перекатился бы в моменте, если б настроил платёжки.
>>348859
Ну так ты спрашивай детали. Что толку толку воздух сотрясать?
Аноним 05/01/26 Пнд 19:51:42 348864 390
>>348856
5. Рисованные и 3д порно этичнее реального порна. В реальном порно девки себе жизнь портят и их потом всю жизнь травят (при том те же люди, что дрочили на них, лол), а в рисованном порно пострадавших нет.
Аноним 05/01/26 Пнд 20:00:37 348865 391
>>348861
Скинь результат. Хотя бы картинкой.
Аноним 05/01/26 Пнд 20:09:15 348866 392
Господа. Как эта поебень о которой вы пиздите соотносится с блендером?
Аноним 05/01/26 Пнд 20:16:42 348867 393
>>348866
Похоже наш старый дружок-пирожок опять почву для поиска работки пробивает.
на мясорубки спрос упал
Аноним 05/01/26 Пнд 20:45:37 348868 394
>>348865
Геральт ебёт кого-то из киберпанка, там высер на 10 секунд, модель со смутбазы, пару тысяч набрало. по лайкам ниже среднего набрало. был коммент про физику бубсов, тип понравилось. ничего особенного. кидать сюда офк не буду)
Аноним 05/01/26 Пнд 20:52:33 348869 395
iamge.png 116Кб, 1464x925
1464x925
Ладно, всё же нашёл на руле. собсна хуета. мб день или два делал между работой. название на пикриле оставил, поищите на руле сами. надеюсь ничто на меня не выведет

>>348867
объясни для нюфагов
Аноним 05/01/26 Пнд 21:01:48 348870 396
>>348866
Это лучшее применение блендера.
Аноним 05/01/26 Пнд 21:22:39 348871 397
>>348870
Сомнительно. 3д порно выглядит просто ужасно, тратить время на клепание кала просто ради того чтобы наскрести немного денег на жалкое существование? Откровенно жалкая ситуация.
Лучше уж унитазы двигать
Аноним 05/01/26 Пнд 21:31:24 348872 398
>>348871
очень субъективно. тот же геймдев в 95 случаях из 100 НЕ пис оф арт прямо скажем.
Делайте чё по кайфу проще говоря.
Аноним 05/01/26 Пнд 21:57:22 348873 399
>>348872
>порнуха
>лучшее применение блендера
А это типа много объективно?
Аноним 05/01/26 Пнд 22:02:05 348874 400
>>348873
Делать порнуху это наихристиайннейшее применение блендера потому что 3д порнуха отвлекает потребителей порно от реальной порнухи, а значит спрос на нее уменьшается и участие реальных женщин в нем тоже и потому они меньше страдают в последстии из-за общественной стигмы.
Аноним 05/01/26 Пнд 22:05:12 348875 401
>>348874
Не-а не канает такой тейк. И то и другое это просто обслуживание армии дрочеров что по умолчанию такое себе, недостойное занятие.
Можешь конечно остаться при своём но звучит не убедительно.
А на дыр которых травят после того как они снялись в порно вообще похуй как-то с моральной точки зрения.
Аноним 05/01/26 Пнд 22:20:44 348876 402
Аноним 05/01/26 Пнд 22:25:18 348877 403
>>348875
>>348876
При обслуживании армии дрочеров 3д порнухой ни одна РЕАЛЬНАЯ женщина не страдает. При обслуживании дрочеров реальной порнухой РЕАЛЬНЫЕ женщины подвергаются общественной стигме.
Аноним 05/01/26 Пнд 22:34:06 348878 404
>>348876
>толстишь
Как же заебали дегенераты со своим "толстишь". В чем троллинг то заключается? Как тебя пытаются на этот раз задеть, дебил? Это же просто мнение.
Аноним 05/01/26 Пнд 22:41:33 348879 405
>>348878
Приплетаешь религию, это самый толстый уровень шуток на этом сайте. Худей.
Аноним 05/01/26 Пнд 22:43:04 348880 406
>>348876
Неудобное что-то сказал? Прости.

>>348877
>При обслуживании армии дрочеров 3д порнухой ни одна РЕАЛЬНАЯ женщина не страдает.
Так они сами виноваты в своих страданиях.
>РЕАЛЬНЫЕ женщины подвергаются общественной стигме
Пусть не снимаются в порно. Абсолютно справедливое отношение разумной части общества.

Я просто к тому что суть одна. И неважно кто страдает а кто нет. Проблема в том что поебанные дырки осуждаемые обществом и 3д художники делающие 3д прон повелись на легкие деньги и пошли обслуживать извращенцев-дрочеров.
Достойного и благородного в этом ничего нет. Отвратительная участь. И почти что угодно лучше чем это.
Аноним 05/01/26 Пнд 22:58:15 348881 407
>>348879
Ты дебик, это не религия, это этика. При том самая простая и понятная - гумманистическая. Если люди меньше страдают, то это хорошо.

>>348880
Хочется жить в обществе в котором людям вокруг есть дело до того страдаешь ты или нет. Если ты хочешь жить в обществе где ты менее защищен, то ты куколд и терпилоид которому на лоб писать надо. А помощь бедных порношлюхам это благо хотяб потому что эти порношлюхи подарили нам столько приятных моментов в жизни.
Аноним 05/01/26 Пнд 23:07:58 348882 408
>>348881
>А помощь бедных порношлюхам это благо хотяб потому что эти порношлюхи подарили нам столько приятных моментов в жизни.
Нет. Они создали проблему и вынудили тебя чувствовать себя виноватым за то что ты её не решаешь. Получается ты как раз и стал тем самым терпилоидом и куколдом. Я даже допускаю что ты просто хохмы ради это пишешь, если что я оценил. Это могла бы быть хорошая попытка в тонкое
Аноним 05/01/26 Пнд 23:08:57 348883 409
>>348881
Ты хлеб у мясных дырок забираешь, где гуманизм то. Или ты предлагаешь им блендер осваивать чем в реале хуи обсасывать? Странный ты. Еще и толстишь опять.
Аноним 05/01/26 Пнд 23:10:25 348884 410
Аноним 05/01/26 Пнд 23:11:57 348885 411
>>348883
>толстишь
Будем честны. Бейт у него достаточно тонкий. Но таргетинг очень плохой, ему бы на вк или пикабу
Аноним 05/01/26 Пнд 23:19:07 348886 412
>>348884
>ТЫ МЕНЯ ТРОЛЛИШЬ ТОЛСТО!!!
Я тебя не знаю, додик, иди нахуй.
Аноним 05/01/26 Пнд 23:22:15 348887 413
>>348882
Проблема о которой ты говоришь это эмпатия, сопереживание чужим страданиям.

>Я даже допускаю что ты просто хохмы ради это пишешь, если что я оценил.
А чем хохма то? Че смешного или траллирующего?

>>348883
Мы не в 19 веке чтобы у кого-то можно было хлеб отнять, лол. Люди не голодают и не умирают от голода работая на простых работах вроде официантки или кассирши в пятерочке.
Аноним 05/01/26 Пнд 23:22:56 348888 414
>>348885
Байт на что и в чем троллинг то? Я не понимаю от чего вы протыкаетесь.
Аноним 05/01/26 Пнд 23:25:19 348889 415
>>348883
Толстым был хуй отчима которым тебя по лбу стукали, долбоеб
мимо
Аноним 05/01/26 Пнд 23:25:58 348890 416
>>348888
Толстячок идёт до конца
Аноним 05/01/26 Пнд 23:27:07 348891 417
>>348887
>Проблема о которой ты говоришь это эмпатия, сопереживание Ничего такого нет в том чтобы не сопереживать людям которые по своей воле уничтожили свою жизнь и разрушили психику. Люди в ответе за самих себя и получают по заслугам. Это здравй смысл, эмпатия тут не при чём.

>А чем хохма то? Че смешного или траллирующего?
Аха-ха, ничего-ничего. Всё хорошо мой маленький. Просто очень неубедительно
Аноним 05/01/26 Пнд 23:28:26 348892 418
>>348891
>Проблема о которой ты говоришь это эмпатия, сопереживание
Ничего такого нет в том чтобы не сопереживать людям которые по своей воле уничтожили свою жизнь и разрушили психику. Люди в ответе за самих себя и получают по заслугам. Это здравй смысл, эмпатия тут не при чём.
fixed
Аноним 05/01/26 Пнд 23:28:30 348893 419
>>348890
>3д порно хорошо потому что уменьшает страдания и эксплуатацию
>ТЫ ТРОЛЛИШЬ ТОЛСТО РРЯЯЯ
Отстань, ебанутый.

>>348891
Какая разница по своей или не по своей то, лол? Почему им нельзя помочь? Они же люди и они мучаются.
Аноним 05/01/26 Пнд 23:30:26 348894 420
>>348892
>Это здравй смысл
Здравый смысл это топить за увеличение эмпатии и сопереживания в обществе. Ведь чем более эмпатичное обществе тем более ты в нем защищен, в случае чего люди тебе помогут и если ты будешь кому-то помогать, то не будешь в этом одинок. Это здравый смысл и твой индивидуальный интерес. Если ты не считаешь эмпатичное общество своим интеерсом, то ты куколд просто, мне тя жаль.
Аноним 05/01/26 Пнд 23:39:58 348895 421
>>348893
>>348894
Хех... Они и должны страдать. И быть примером для других, что так делать не надо.
Аноним 05/01/26 Пнд 23:42:54 348896 422
>>348895
Если ты считаешь, что это недопустимое поведение, то опять таки нужно топить 3д порно ведь тогда оно заместит собой реальное порно с реальными порношлюхами. Мань, ты слишком тупой чтобы со мной спорить, попустись. Я тебя с 10 разных углов обоссать могу.
Аноним 05/01/26 Пнд 23:43:34 348897 423
>>348896
>то опять таки нужно топить 3д порно
топить ЗА 3д порно*
Аноним 05/01/26 Пнд 23:47:35 348898 424
>>348896
Порно и 3д порно — хуйня. И это хуйня потому что обслуживает дрочеров, которые ничем не лучше и даже хуже чем шлюхи\3дпорноартисты. Не имеет значения что из этого худший сорт говна, приличный человек в таком не копается.
Аноним 05/01/26 Пнд 23:47:35 348899 425
за 3 минуты в треде набрал 3 кг...
Аноним 05/01/26 Пнд 23:49:39 348900 426
Кстати надо Шпурика попросить почистить флуд кал или что
Аноним 05/01/26 Пнд 23:49:54 348901 427
>>348898
Дрочер это буквально каждый мужчина. Если ты не дрочишь, то у тебя простата воспалится, доктор будет тебе пальцем в анус лазить и писать будет больно, а еще риски рака очень резко возрастают. Надо дрочить, надо сексом ебаться, надо делать физические упражнения для поддержания мышц таза.
Аноним 05/01/26 Пнд 23:50:34 348902 428
>>348898
толстяк или импотент?
Аноним 05/01/26 Пнд 23:52:53 348903 429
>>348901
Ты будешь удивлён но можно подрочить и без порно/3дпорно
Сложно такое представить? Хах. Ещё бы
Аноним 05/01/26 Пнд 23:53:57 348904 430
>>348903
Это сложно и непрактично.
Аноним 05/01/26 Пнд 23:55:06 348905 431
>>348904
Тебе да. Запущеный случай. Аха-х-ха
Аноним 05/01/26 Пнд 23:55:55 348906 432
>>348905
Нет, всем, именно поэтому мужчины смотрят порно и нуждаются в нем. Это не мой личный опыт, это опыт 99% мужского населения.
Аноним 05/01/26 Пнд 23:59:30 348907 433
Аноним 06/01/26 Втр 00:01:03 348908 434
>>348907
Булькай тогда отсюда, раз понятно, мочехлеб.
Аноним 06/01/26 Втр 00:41:45 348909 435
Аноним 06/01/26 Втр 00:53:26 348910 436
>>348909
Хм, как-то я не подумал об этом даже.
Аноним 06/01/26 Втр 12:51:35 348914 437
>>348889
Я и не знал что в треде про блендер обитают рыцари пречистой девы. Отстаивают честь девушек, ин разу не толстят и вспоминают члены отчимов, такой вот набор джентельмена.
Аноним 06/01/26 Втр 13:37:27 348918 438
image.png 225Кб, 1245x624
1245x624
Блядь а добавить сразу сюда кнопку "make local" какая-то непосильная задача? Make instances real ничего не меняет, по нажатию на L ничего не происходит, что мне блядь надо сделать чтобы просто отредактировать ассет из библиотеки?
Аноним 06/01/26 Втр 15:08:12 348920 439
>>348918
Бля а разве на квик-фав такое нельзя забиндить?
Аноним 06/01/26 Втр 17:50:55 348922 440
>>348918
Долбаеб, там для долбаебов в ассет барузере сверху есть менюшка- способ добавления в сцену. В 5.0 (вроде, может и раньше) добавили в префересы возможность выбирать дефолтный метод добавления для всех файлов.
Аноним 06/01/26 Втр 22:36:12 348925 441
Аноним 07/01/26 Срд 06:10:00 348926 442
>>348869
Ну всратенько, да, но для первой работы норм. Зря забросил имхо.
Мне кажется, что за год практики, сейчас бы у тебя ебейший опыт был бы.
Аноним 07/01/26 Срд 13:01:23 348927 443
Ананасы что сейчас из актуального по самоучителям с нуля?
Videosmile или из шапки тоже подойдет?
Аноним 07/01/26 Срд 15:33:02 348929 444
>>348927
С нуля видеосмайл нормально подойдёт, бегло. Особо не увлекался повторением постройки домика или что там у них было, но на инструментах сосредоточься. Юзай Гугл и Ютуб чаще для точечных вопросов, ну и гпт всякие.
Аноним 07/01/26 Срд 15:41:01 348930 445
>>348929
Да я про слитый видеосмайл, я что бохач покупать его, я вот проходил вступление где сцену с падующими монетами надо было делать, но на анимации дропнул, потом начал делать мусорный бак и устал эмоционально, вот и думаю дальше по ним двигаться или на youtube уйти за уроками.
Аноним 07/01/26 Срд 16:04:42 348932 446
>>348930
Я с какого-то из бесплатных на Ютубе и начинал, там как раз весь инструментарий и описывают, часть применяют. Дальше сам гугли ,тип модификаторы применение, как сделать верёвку, как заскульптить жопку, как заригать то-то, рендер, как запечь что-то, как сделать ретопологию правильно, пайплайн для игровых моделей, для печати и ТД.
Аноним 07/01/26 Срд 16:16:58 348933 447
>>348932
Спасибо тебе большое.
Аноним 07/01/26 Срд 16:27:44 348934 448
image.png 2076Кб, 1920x1468
1920x1468
>>348929
Кмк с нуля любые подойдут. Я начинал с челика который щамана делает.
Там много нужного и не особо. Но в целом после этого курсая в других уроках/курсах я уже себя чильно более уверенно чувствовал
Да и работы там даже для новичка на неделю максимум
Аноним 07/01/26 Срд 16:29:01 348935 449
>>348934
Писал жопой так что сорри за ошибки. В машине трясет и сложно печатать
Аноним 07/01/26 Срд 17:48:36 348936 450
>>348935
Да не трясись ты твк)
Аноним 07/01/26 Срд 18:00:17 348937 451
>>348936
>твк
Чё это такое? Типо чёта про Привгожина?
Аноним 07/01/26 Срд 18:20:47 348938 452
>>348937
Нет, в машине трясет и сложно печатать(
чета про Валерию
Аноним 07/01/26 Срд 18:23:39 348939 453
>>348934
А что за тутор с шаманом?
Аноним 07/01/26 Срд 18:40:30 348940 454
image.png 404Кб, 762x892
762x892
>>348939
Только давно не было новый уроков. Интересно почему...
Аноним 07/01/26 Срд 19:07:43 348942 455
>>348940
Так толсто что аж тонко
Аноним 07/01/26 Срд 19:55:38 348943 456
>>348940
На самом деле реально интересно.
Бабки он лутал нормальные, чтоб съебаться пока есть время. Дефолтный съебастиан в Польшу и от туда пилить дальше видосы, но, канешна же, на мове)00
Аноним 07/01/26 Срд 20:46:41 348944 457
1445765847403400.png 192Кб, 1399x1023
1399x1023
Есть тут анончики которые похавали АРП? подскажите куда должны оси глядеть. То что на пике выглядит оочень сомнительным
Аноним 07/01/26 Срд 21:31:29 348945 458
>>348944
Z на сгибание/разгибание , в плече ось на разгибание чтобы руки от туловища уходили. А так это же всё только для тебя, не? Особенно в пальцах, где по локальной оси всё красиво можно двигать. Вроде бы после импорт в анриал тот же нормально клеится со УЕ скелетоном
Аноним 07/01/26 Срд 22:12:34 348946 459
144454695656500.png 165Кб, 859x1033
859x1033
>>348945
Т.e. примерно как на пик1 должно быть?(менял оси только ногам и рукам) А это нормально что у ARPа оси смотрят в разные стороны? Я когда пытался сделать свой риг, то в гайде оси смотрели одинаково в одну сторону как на пике.
Аноним 07/01/26 Срд 22:13:40 348947 460
>>348946
алсо, в уе импортировать не собираюсь, чисто в блендаче двигать таз
Аноним 08/01/26 Чтв 16:56:22 348954 461
>>348946
ты же поменял отображение на локальные оси? на пикре вроде мировые, как минимум в стопах рассмотреть могу

>>348947
>чисто в блендаче двигать таз
мгг... таз двигать значит да... не прошла даром болтовня выше о нсфв
Аноним 08/01/26 Чтв 17:07:31 348955 462
image 80Кб, 1240x415
1240x415
Аноны, куда ключи пропали из допщита? В граф эдиторе курвы тоже пропали... анимация есть, редактировать ее не могу... ЧЯДНТ?
Аноним 08/01/26 Чтв 17:48:07 348956 463
image 323Кб, 1541x870
1541x870
>>348955
Простое перемещение контрола. В айтеме локейшен тоже не подсвечивается ватафа? пэпэ шнейне кгх кгх Нагуглить чет не получается, все пишут и рассказывают про "онли селекш", так у меня и без него в графе эдитора нет строчки с этим контролом фааа вотафааа

Я долбаеб или блендер? склоняюсь к первому
Аноним 08/01/26 Чтв 18:10:38 348957 464
1767883272048.mp4 15296Кб, 1920x1080, 00:00:30
1920x1080
>>348954
>локальные
ой блять, точно..
>выше о нсфв
Не читал, я просто свою модельку уже с пару месяцев пытаюсь блять облагоразумить, но пока хуй отсасываю.
Метахуман - говняк с экспортом рига. +DNA говно
Гайд ниворда - Ломаются руки, твисты тоже ломаются, веса на ёбальнике тоже.
Ну и в конце концов вернулся с чего начинал, с ARP'a, всё так же накинул килотонну смуз коррекции, но + ещё аддон для складок. Слишком дохуя сил и времени было выброшено в помойку. Видрил максимум что смог вытянуть.
Аноним 08/01/26 Чтв 18:15:26 348958 465
>>348957
>дохуя сил и времени было выброшено в помойку
В этом вся суть 3д
Аноним 08/01/26 Чтв 18:35:37 348959 466
debc17c989cc891[...].jpg 16Кб, 736x414
736x414
Пишу для всех анонов у которых КУРВА с юдим развёрткой по пизде пошла:

Запекаете тестово, далее в HELP => Show Log/Export Log => ctrl +F "Curvature" => Отключаете Auto Tonemapping (per UV Tile) => вставляете полученное из логов мин/max => Кайфуете.

Всем анончикам отвечавшим мне на этот счёт в духе: "не скажу", "отключи очевидную галку которая нихуя не исправляет ничего чел", "у всех всё нормально печётся" желаю рака яичек.
Аноним 08/01/26 Чтв 18:41:55 348961 467
image.png 52Кб, 381x254
381x254
>>348957
Ух как бы занюхнул эту сочную щель. Баля жи есть жи нахуй уфьь сосочка я бы её ваах и таах
Аноним 08/01/26 Чтв 18:54:39 348962 468
>>348961
лил, ну вообще жопка то достаточно круглая в а-позе, да и булки почти смыкаются, откуда щель и шлейф как от костюма образовалась я хуй пойму, видимо как вариант фикса придётся ещё округлять.
Аноним 08/01/26 Чтв 19:05:28 348963 469
>>348957
>Гайд ниворда - Ломаются руки, твисты тоже ломаются, веса на ёбальнике тоже.
Он чёт туда сюда с этими скелетами возиться, пытается достичь совершенства. ПОследний раз как я чекал он делал всё без корректив морфов, пытался оптимизировать кости под мышцы с как можно меньшим количеством констреинтов.

Я ленивый варик нашёл, когда в нсфв пытался. Просто меш из даза врапить на свой, потом в даз перевесовать и экспортировать через аддон в блендер. Немного пару моментов добивать приходилось, с ртом там что-то было что ли... Вот он как раз с корректив морфами и было.

Не забывай про корректив смус модификатор кста
.
Аноним 08/01/26 Чтв 19:11:45 348964 470
>>348961
да, ещё одна проблема в нсфв, то ли они там все импотенты сидят делать такое фул тайм, то ли дрочат/ебутся нон стоп...
Аноним 08/01/26 Чтв 19:56:21 348965 471
>>348963
>ленивый варик
А как там с широчайшими обстояло дело? Мб как нибудь попробую. Главное что бы не был АД уровня переноса рига из метахумана

>>348964
Ты вдаешься в крайности, скорее просто становится частью обыденности
Аноним 08/01/26 Чтв 20:08:57 348966 472
>>348964
Ты когда свинину разделываешь на кухне тоже шишак наяриваешь? Что то мясо что это, различий тонет если знающим верить. Я ваще хуй знает как на любой голый кусок тушки спермотоксикоз в башке просыпаться может, особенно блядь в 2к25 когда тебе из каждого экрана в ебало им светят.
Аноним 08/01/26 Чтв 20:12:15 348967 473
>>348966
Я так-то сыглы, но ебать ты сравнение привел, пиздец. Где туша свиньи и вареник идеальной тяночки, пусть и 3дшной
Аноним 08/01/26 Чтв 20:27:26 348968 474
>>348967
>Где туша свиньи и вареник идеальной тяночки, пусть и 3дшной
В пизде мяса конечно поменьше чем в карбонате праздничном, есть такое, но в общем разницы нет. Всё та же кожа, плоть да кости. Если любая щель вызывает в тебе желание присунуть то тут лечиться надо.
Аноним 08/01/26 Чтв 20:40:10 348969 475
>>348968
>Если любая щель вызывает в тебе желание присунуть то тут лечиться надо.
Ты рассуждаешь как обиженная фемцелка, яхз.
У меня вызывает такие чувства любая щель, если там тян моих идеалов.
Не вижу причин для "лечения"
Аноним 08/01/26 Чтв 20:51:52 348970 476
ррвырардыадрывд[...].jpg 264Кб, 806x777
806x777
>>348969
Бля, я сейчас буквально натягиваю рейтузы на жопу моей околоидеальной тян, на втором монике ещё вьюпорты с нескольких ракурсов в общем на ноги, на третьем куча рефов висит, всё так же с жопами и ногами. Но вместо мыслей подобных этим >>348961 всё что крутится в моей голове это "бля как там деформация на штрипок легла, как пережёванный узор на бочине развернуть получше, насколько глубоко давить альфу чтобы распечатку удобно обмазывать потом было, итд итп". Жопа просто кусок мяса на который надо натянуть рейтузы, выебать картинки на экране желания нет. Я честно хуй знает откуда спермотоксикозу взяться.
Аноним 08/01/26 Чтв 21:04:12 348971 477
>>348955
>>348956
Разобрался, долбаеб я.

что-то натыкал в НЛА, какие-то стипы хуипы там, пришло поудалять, потом заново тыкнуть в акшен эдиторе , нихуя не понял но все вернулось в зад
Аноним 08/01/26 Чтв 21:09:04 348972 478
image.png 48Кб, 590x397
590x397
Пирамида потребностей короч, все про это забыли?

>>348966
глупости пишешь. во вьюпорте у тебя вполне себе тушка тян в позе и сцене с контекстом. по твоему и резиновую пизду ебат это в прицнипе анриал или как?
Просто скажи, что у тебя уже не стоит... хыхыы
>>348970
ну ты просто увлечён созданием сейчас. Если бы условно таких вопросов как сейчас у тебя не возникало, то мб что-нибудь и начало бы набухать так сказать. Но то гадание

>хуй знает как на любой голый кусок тушки спермотоксикоз в башке просыпаться может
называй как хош) никто не заставляет дрочить в моменте, но желание останется энивей. Хотя если воздержание около 15+ дней, то либидо может понизится, может и продукты есть какие с эффектом.
Аноним 08/01/26 Чтв 21:20:32 348973 479
>>348970
Я когда модельку только начинаю делать, то стояк каменный. Когда еще нихуя не готово, а ты уже представляешь какие там будут трусики, чулки или колготки, лифчик или боди с длинным рукавом, позы, и всё в таком духе.
Потоооом уже со временем становится похуй да, больше сосредоточен на работе и косяках, что хочется постоянно исправить.
Аноним 08/01/26 Чтв 21:49:34 348974 480
>>348972
> во вьюпорте у тебя вполне себе тушка тян в позе и сцене с контекстом.
Над которой тебе ещё ебашить и ебашить как папа Карло завещал.
> по твоему и резиновую пизду ебат это в прицнипе анриал или как?
Нет, но типо зачем? За две банки условной яги там или страйка в живую педовку потыкаться можно. Инбифо дед, на улице не 2005.
>Если бы условно таких вопросов как сейчас у тебя не возникало, то мб что-нибудь и начало бы набухать так сказать.
Если бы я вживую на идеальную тян рейтузы натягивал то да, Машку за ляшку помацать святое дело. А просто на картинку на мониторе,
> что у тебя уже не стоит... хыхыы
вот именно, не особо то и стоит. Картинка и картинка, с неё нечего взять.
>никто не заставляет дрочить в моменте, но желание останется энивей.
Желание остаётся только уровня "бля нахуя я в эту дичь вписался, тут вилкой вычищать ещё сколько времени чтобы нормально было всё".
>>348973
>Когда еще нихуя не готово, а ты уже представляешь какие там будут трусики, чулки или колготки, лифчик или боди с длинным рукавом, позы, и всё в таком духе.
Хз, у меня такого нет. Когда хочу что-то сделать иду лопатить рефы чтобы понять общую структуру(как мышцы тянутся в позе, как ткань на тряпках ляжет, подобное всё). А потом на бумаге карандашом накидываю эскиз, попутно продумывая насколько это возможно реализовать малой кровью без анальной многодневной ебли с блендаком-зеброй-марвой. Но я технарь ебаный до мозга костей, без души. Мечтать типа смысла нет, есть задача надо над ней работать.
Аноним 08/01/26 Чтв 22:31:53 348975 481
>>348974
Маня мир с давалками уровня сюжетов пусть говорят...
Давай иди в компашку к этому, у которого нсфв в блендере это не богоудгоно или что-то в этом духе.
Аноним 08/01/26 Чтв 22:51:49 348976 482
>>348975
> в компашку к этому
Это скорее ты в нашу компашку затисался. Я с ехидной ухмылкой читаю ваш дегенеративный трёп
Просто ничего нечего добавить
Аноним 09/01/26 Птн 00:28:00 348977 483
0001-0240.mp4 1701Кб, 1920x1080, 00:00:08
1920x1080
FH 1.png 772Кб, 1080x1080
1080x1080
Топор по рефу из чатгопоты.
Тян за 4 часа. Впервые вышел женский ебальник, радуюсь.
Аноним 09/01/26 Птн 08:43:19 348978 484
>>348977
Пухлощекая залупа. Еще и глаза всратые, будто инопланетянин
Переделывай, мне не нравится
Аноним 09/01/26 Птн 09:46:25 348979 485
image.png 73Кб, 673x360
673x360
Сап. Памагите!
Я чет туплю.
У меня настроена сцена. И нужно в эту сцену разместить объект так чтобы он смотрел прямо в камеру. Посоветуйте как реализовать плз.
Аноним 09/01/26 Птн 09:51:21 348980 486
image.png 24Кб, 512x293
512x293
>>348979
Тоесть мне нужно чтобы объект прямо в объектив смотрел.
Аноним 09/01/26 Птн 10:37:26 348981 487
>>348979 >>348980
А все отбой. В другом месте помогли.
Нужно было сделать камеру родительским объектом без инверсии.
Аноним 09/01/26 Птн 12:05:43 348983 488
>>348977
>тнус
Покажи больше и под разными углами епт, если ждёшь оценки и критики че пофиксить.
Но ориентируясь на то, что есть:
Подбородок - по бокам странное раздутие
Волосы - сразу нахуй, уж лучше плейнами в таком случае
Ноздри - слишком мелкие для такой картофелины, перегородка безумно узкая
Аноним 09/01/26 Птн 13:25:24 348985 489
image.png 613Кб, 709x1041
709x1041
>>348977
В обработку и мне на экспертизу.
Аноним 09/01/26 Птн 14:23:17 348987 490
14465645357800.png 532Кб, 720x720
720x720
Можно как нить быстренько выровнить ВЕСЬ пикрил волосы
Аноним 09/01/26 Птн 14:23:44 348988 491
>>348987
вопрос*
быстрофикс
Аноним 09/01/26 Птн 14:55:42 348990 492
Аноним 09/01/26 Птн 15:08:27 348992 493
Аноним 09/01/26 Птн 15:12:19 348994 494
>>348992
Ну чел же хочет ВЕСЬ выровнять, а не по одному. Ювиквадрат, вроде, так может.
Аноним 09/01/26 Птн 15:20:53 348995 495
>>348990
>>348992
целую пяточки, кланяюсь в ножки, жгу свечки, переписываю чашку чая, завещаю жидыыкс 1060 3gb
Аноним 09/01/26 Птн 15:30:53 348996 496
image.png 273Кб, 1049x1087
1049x1087
image.png 150Кб, 991x1092
991x1092
image.png 133Кб, 1000x728
1000x728
>>348994
Ставишь индивидуал оригинс и тыкаешь выравнять. Он выравнивает всё в один клик.
Потом нормалайз на всё накидываешь чтобы растянуть по текстуре.
Дальше перфекционизм
Аноним 09/01/26 Птн 16:10:53 348997 497
1446654645854300.jpg 574Кб, 2110x1350
2110x1350
Нихуя не понимаю, на кой хуй он добавляет курву тела на волосы, если я пеку только Hair
Аноним 09/01/26 Птн 16:20:42 348998 498
image.png 297Кб, 736x1120
736x1120
Аноним 09/01/26 Птн 18:34:57 349000 499
1767972718490.mp4 360Кб, 720x876, 00:00:17
720x876
>>348998
твой же Бохь тебя покарает гад, будь человеком, помоги ближнему своему.
с волосами разобрался, но почему глаза то не хотят печься и накладывают на себя тело..
Аноним 09/01/26 Птн 18:46:54 349001 500
Аноним 09/01/26 Птн 19:53:42 349002 501
>>349001
В чем проблема-то была?
Аноним 09/01/26 Птн 20:47:10 349003 502
>>349002
Просто забыл хайполи отключить
потом раза 3 пёк и не понимал почему проблема (смотрев процесс печения) сохраняется и когда уже дождался результата осознал что ёбнулся.
Аноним 09/01/26 Птн 23:32:04 349005 503
Анон можешь мне выкачать с артстанции бесплатный ресурс для блендера? Начал новый курс по анимации, а там самая бесячая хуйня с ноунейм аддонами которые нигде не найти. Дрочусь с впнами и не открывается....
artstation.com/marketplace/p/BwPm/playblast-tool-for-blender
Админ, если со ссылкой нарушаю - сорян.
Всех с праздниками!
Аноним 09/01/26 Птн 23:44:38 349008 504
Аноним 09/01/26 Птн 23:45:18 349009 505
Отпишись когда скачаешь я удалю с диска.
Аноним 10/01/26 Суб 00:09:11 349010 506
>>349009
Скачал.
От душы благодарю тебя, дорогой анон.
Аноним 10/01/26 Суб 18:53:25 349017 507
image.png 7Кб, 213x170
213x170
Мне приснилось или нет&, что они добавляли в граф эдитор возможность хайдить все каналы, а один оставлять по нажатию хоткея (тут точно не помню какие) шифт,альт, кнтрл + лкм, пкм, скм, что-то из этого? Типа как изолейт мод в 3д.
Нихуя не работает.
Аноним 10/01/26 Суб 21:44:36 349022 508
untitled.jpg 334Кб, 1920x1080
1920x1080
Аноним 10/01/26 Суб 22:31:33 349024 509
Аноним 10/01/26 Суб 23:02:17 349025 510
image.png 2238Кб, 1915x904
1915x904
>>349022
Хдри всратая. И эффект Френеля нужен для таких пиков без контекста.
Аноним 10/01/26 Суб 23:25:26 349026 511
Я тут понял что сабстанс мне не подходит по кое-каким причинам, поэтому помогите вкатиться в блендерские материалы, можете посоветовать какие-нибудь курсы/видосы и всё что угодно чтоб с нуля до про, со всеми нодами и т.д.
Аноним 10/01/26 Суб 23:58:58 349027 512
изображение.png 413Кб, 1341x991
1341x991
>>348742
МАРВЕЛОС ВСЁ

Да ты прав в целом оказался. Из мультигрида без большого кол-ва гридов и итераций солвера результата не выдавил, а с ними перф в нулину просто ныряет.

Короче получилось то что я хотел сделать и без кастомного солвера на родном блендовском клотхе. Можно оказывается контролировать позиции покоя ткани через шейпкей, хоть это и немного баговано (например перед модификатором клотха надо поставить ЛЮБОЙ какой-нибудь другой модификатор просто чтоб шейпкей начал читаться).

Ну короче если зафидить УВ-меш в шейпкей покоя, то будет полноценный аналог 2д паттерна из МД и ткань будет реалистично симулиться. Шейп можно в рилтайме скейлить и получать нужное стяжение/растяжение ткани по осям как тебе надо. Запарно было ток с генерацией эджей для сшивания, пушо ув меш меш должен быть разделен по швам физически.

Завтра мб запишу видосик как оно работает - просто фигачишь лоуполи болванку одежду, ставишь швы, анврапаешь, сабдивишь и симулируешь. И в никакой мд лезть не надо и ебаться с оборачиванием плоской выкройки вокруг перса. Ну и можно легко остановить симуляцию, подскульптить чёнить, и продолжить симулировать. Контроль ткани намного удобнее чем в МД. Пиримога
Аноним 11/01/26 Вск 00:21:13 349028 513
>>349027
>оборачиванием плоской выкройки вокруг перса
симуляция ткани с враплненного меша сравнивать с одеждой из той же марвы... хуй с пальцем.

>Ну короче если зафидить УВ-меш в шейпкей покоя, то будет полноценный аналог 2д паттерна из МД
Я будто бы бред шизика читаю если честно. Бро, залезь в марву на часок другой, как вариант. Это лёгкий софт.
Аноним 11/01/26 Вск 00:32:11 349029 514
Аноним 11/01/26 Вск 00:38:50 349030 515
>>349028
>симуляция ткани с враплненного меша сравнивать с одеждой из той же марвы
>Я будто бы бред шизика читаю
Ну то есть разницу между симуляцией врапнутого меша и плоских выкроек ты улавливаешь, но ВРАПНУТЬ свой ганглий вокруг элементарного объяснения, как эта проблема у меня адресуется, ты не смог. Интересно

>залезь в марву на часок другой, как вариант. Это лёгкий софт.
Залез, хочу вылезти. Если ты думаешь что там какая-то швятая баренская неповторимая симуляция, или что там индусы гнут реальную ткань и отправляют тебе на комплюхтерн координаты каждой ниточки, то ты ошибаешься. Эта мнимая разница вообще не стоит неудобств МД.
Аноним 11/01/26 Вск 00:45:25 349032 516
image.png 324Кб, 665x747
665x747
>>349030
ааааа я понял. Ты просто полоумный, желающий дрочится со своим калечным костылём, чтобы на выходе получить гавно. Твоё дело. Удачи высрать что-то сложнее футболки.

>ЗАТО СКАЛАДЧЪКИ КАКИЙЕ
Аноним 11/01/26 Вск 00:49:51 349033 517
Аноним 11/01/26 Вск 01:04:05 349035 518
Аноним 11/01/26 Вск 01:26:45 349036 519
>>349030
>какая-то швятая баренская неповторимая симуляция
Там есть окошко пропертис ага да , попробуй
Аноним 11/01/26 Вск 01:51:06 349039 520
>>348964
Я вчера сидел на конфе порноделов, они как раз делали анимацию как тянку ебет в туза минотавр и... Сильной разницы от михалычей с завода я не почувствовал, такой же мат перемат, только термины блендеровские.
Аноним 11/01/26 Вск 02:20:46 349040 521
>>349039
>Я вчера сидел на конфе порноделов
>Сильной разницы от михалычей с завода я не почувствовал

АХАХАХАХХАХАХ ПОНИМАЮ ТЕБЯ БРАТ, ПОНИМАЮ! Наконец-то!
Я точно так же себя чувствовал! Это в плюс к тому, что вкатится пряменько туда не составит труда, главное желание. Вот у михалычей оно есть. Зайти туда на разок и выйти.
Если в блендернсфв, то в англ отделе иногда заходили скилловые ребята.
Аноним 11/01/26 Вск 02:55:32 349041 522
>>348866
Блендер основной инструмент для создания порно же.
Ну и открытый, бесплатный. Почти всё что нужно из коробки.

На Смутбазе подавляющее большинство контента это прям бленд-файлы.

>>348869
Ну для начала Анимация норм. Камера блевотная, освещение не работает.

>>348871
Зачастую да, выглядит плохо. Но есть годнота. Работы она, правда, требует много. И времени на рендер. Шоб и физика и SSS.

>>348875
>просто обслуживание
Многое из занятий — просто обслуживание.
Дрочер может быть далеко не таким плохим человеком как покупатель автомобиля. По крайней мере пьяным не убьёт себя, семью и ещё кого-то.

Да и вопрос в том, а нравится ли тебе занятие. Если самому нравится, то почему бы не делать? Делаешь по кайфу и денюжку лутаешь за то что поделился.

>>348880
>и пошли обслуживать извращенцев-дрочеров
я извращенец-дрочер.
В реальной жизни не существует того, на что я с удовольствием дрочу. Если бы не было дроч-контента, хз, какую бы дурную хуйню я учинил. Так что всячески одобряю все виды виртуальной порнухи. И виртуальное насилие.
Они делает мир как минимум спокойнее.

Среди тех, кто не дрочит на что хочет, не ебётся с кем хочет и не кушает что хочет террористов гораздо больше.
Аноним 11/01/26 Вск 02:59:19 349042 523
>>348903
можно. А зачем?
Я дрочу по всякому. На фантазии, на воспоминание, на 3д, на нейронки, на хоумпорно, на редкое постановочное порно.
Или устраиваю дополнительные физические стимуляции.
Выбор и разнообразие дают больше удовольствий. Я чувствую себя счастливее именно так. Зачем отказываться от части всего этого?
Аноним 11/01/26 Вск 03:05:56 349043 524
>>349022
слишком равномерно и однородно, недостаточно вытянутый нойз, плохой примитивный шейдер. Нужно хотя бы глубокий тёмный смешивать по Френелю с отражением.
Ну и отсутствие реакции на бошку так же ухудшает впечатление.
Аноним 11/01/26 Вск 03:19:13 349044 525
>>349041
>Ну для начала Анимация норм. Камера блевотная, освещение не работает.

Заебали уже фидбек давать на это. Я же дал понять, что просто тестил все схемы как куда где, в финале должен был и видео сделать. Видел скинул по просьбе
Аноним 11/01/26 Вск 03:31:37 349045 526
>>349036
И чё мне с твоих пропертис? Ты вообще не вкуриваешь суть этой штуки, модульного автопилота для скульптинга одежки, клозфильтра на дрожжах-амфетаминах.
Аноним 11/01/26 Вск 12:47:07 349047 527
17680905812152.webm 723Кб, 1920x1080, 00:00:07
1920x1080
Сап аноны посоветуйте ютуб гайды по созданию аниме тяночек в блендере. Желательно чтобы не слишком душно было, я не вывожу душные видосы. Базовые навыки (модифакоторы знаю, чут-чут умею в скульптинг, гео годы и шейдинг) есть
Аноним 11/01/26 Вск 12:50:33 349048 528
>>349047
>Базовые навыки
Ну скорее начальные базовые навыки
Аноним 11/01/26 Вск 13:15:42 349049 529
image.png 1058Кб, 1920x1080
1920x1080
Стоит ли откатываться с Блендера 5, на 4?
Для себя вкатываюсь и то и дело натыкаюсь на изменения. Где-то какие-то кнопки убрали, менюшки объединили, назвали по другому. (Еще возможно аддоны какие-то полезные отвалились, но яхз, еще не дошел до этого). И так сложно пиздец, а тут еще и интерфейс разный. Почти все гайды из актуальных шо я нашел были на Блендере 4.3 или чета такое.
Ну или терпеть и насиловать чатгпт на каждый затуп.... ееех

Ну и докину к вопросу, может есть у кого-то руководство по освещению? Я шо цикл, шо еву тыкаю и всё какой-то кал с перегруженным светом и черными углами.
Аноним 11/01/26 Вск 15:56:56 349053 530
image.png 301Кб, 774x816
774x816
Почему в обжект моде через лассо нельзя выбрать объект просто проведя по карю? Через бокс селекшн работает, а через лассо, серкл селекшн нет, в их случае надо по ориджину выбирать.

Это баг или чем-то обусловлено?
Аноним 11/01/26 Вск 15:57:52 349055 531
>>349053
>в их случае надо по ориджину выбирать
или кликать
Аноним 11/01/26 Вск 16:04:06 349056 532
>>349027
>И в никакой мд лезть не надо и ебаться с оборачиванием плоской выкройки вокруг перса.
Так никакой ебли тонет. ИРЛ то всё тоже шьётся из плоских кусков ткани, база знаний огромная, получить именно тот фасон/покрой что ты хочешь займёт минут 15 обвода готовых выкроек из справочника швеи и ещё 10 минут подгона их под фигуру манекена чтобы тряпка не висела мешком, а нормально лежала на туше. Как ты это сделаешь без карт натяжения ткани и деликатного подгона выкроек, а не простого изменения их размеров, непонятно. В общем хуйня без задач у тебя вышла.
Аноним 11/01/26 Вск 16:16:01 349058 533
инфоцыган шаман
Аноним 11/01/26 Вск 16:39:53 349059 534
Мой дом — необъятный воксельный простор.
Мой путь — Subdivide Surface, мой твердый костяк.
Мой дух — это циклы, что светятся в ночь,
И каждая UV-развёртка — как на плечах бронь.

И я не сломаюсь под тяжестью polys,
Мой рендер идёт, даже если PC прост.
Я знаю все hotkeys от «A» до «Z»,
И в сердце моём — чистейший Geometry Nodes.


Я — Блендерист!
В моей крови — Ngon'ов страсть.
Я — Блендерист!
И мой устав — topology class!
Я — Блендерист!
В глазах огонь — от Specular'а всплеск.
Родился здесь! Завис в нём!
Я — Блендерист!


Мой щит — это Viewport, прозрачный Shading Wire,
Мой меч — это G-скальпель, что режет на parts.
И если зависнет viewport в самый crunch-time,
То я просто нажму — сохраняющий сердца «Ctrl+S».

И пусть говорят, что Normal's direction не тот,
Что в сцене моей слишком много light bounces…
Я слышу, как шепчет мой старый мануал:
«Ты можешь! Смелей добавляй больше Subsurface Scattering!»

Я — Блендерист!
В моей крови — Ngon'ов страсть.
Я — Блендерист!
И мой устав — topology class!
Я — Блендерист!
В глазах огонь — от Specular'а всплеск.
Родился здесь! Завис в нём!
Я — Блендерист!

За каждым штрихом — тысячи undo,
За каждым проектом — дедлайн в ночи.
Но я не сдамся! Я sculpting пройду,
Пока мой CPU не охрип в горячей тиши!

Я... Блендерист!
Аноним 11/01/26 Вск 18:18:50 349060 535
>>349056
>Так никакой ебли тонет
>минут 15 обвода
>ещё 10 минут подгона
Настолько нет, что аж по полчаса надо на неё тратить на каждом предмете одежды))) Причем у меня и поболее выходило из-за меньшей опытности.

>Как ты это сделаешь без карт натяжения ткани и деликатного подгона выкроек
Minimum-stretch развёртка твоей болванки уже по определению создаст лекало с наименьшими стрессами. Дальше никто не мешает делать параметры ткани более податливыми или жёсткими,
фиксировать определенные части меша, скульптить и двигать форму как твоей душе угодно. Потом прогонять парочку кадров симуляции поверх наскульпченного, как клотх фильтр
В конце концов и саму ув-"выкройку" можно помацать и привести к виду более похожему на лекала из твоих справочников, если так угодно.
Это лучше чем встроенный клотх фильтр/браши из скульпта, которые констрейнты дистанций и углов с меша берут заведомо искаженные, и в целом имеют мало настроек.
Аноним 11/01/26 Вск 18:39:48 349061 536
>>349060
Ещё вдобавок аддон позволяет беспрепятстсвенно перегонять меш в треугольники Делоне и обратно без ебли. Блендеровский сим намного лучше работает именно с треугольниками, как и МДшный. А факт построения болванки с изначально хорошей топо позволяет её перепроецировать после симуляции обратно и скипать ещё и шаг ретопологии (если конечно нет необходимости складки выделять на топо). Я хз как с этого можно толькопроиграть
Аноним 11/01/26 Вск 19:04:51 349062 537
>>349060
>Потом прогонять парочку кадров симуляции поверх наскульпченного, как клотх фильтр
Потянется же сетка от скульпта, у тебя переретоп после скульпта продуман?

Бредятина короч, вот ты пытаешься обьяснить, но я вижу, что легче будет самому отскульптить, нежели твоё творение брать.
Марва для сложных вещей, оснащена кучей инструментов. У тебя же будто бы на голой симуляции футблоки всё и заканчивается. Как у тебя швы реализованы? по существующим точкам? Вопросов всё больше и больше с каждым твоим объяснением.
Занимайся ёпта кто тебе не даёт. Твоё дело. Но раз уж взялся марве приговор выносить, то будь добр хотя бы поработать в ней.
Аноним 11/01/26 Вск 19:12:38 349063 538
flhsdfhldshlfsd.jpg 349Кб, 1920x1039
1920x1039
>>349060
>Настолько нет, что аж по полчаса надо на неё тратить на каждом предмете одежды)))
Замоделить даже простое платье вроде такого в блендере у тебя займёт больше времени. При этом заметь что текстура ткани нигде не идёт пиздой, а при minimal stretch она гарантированно пойдёт пиздой, с полным отсутствием симметрии.
>Minimum-stretch развёртка твоей болванки уже по определению создаст лекало с наименьшими стрессами.
Так оно настолько же бесполезно будет, как и готовое лекало из справочника. Ещё раз, карта нужна для подгонки конкретного элемента одежда по фигуре манекена. Ткань должна тянуться в определённых местах(пояс как пример) и свободно провисать с запасом в других( подмыхи как другой пример), при этом свободно без натяга лежа на остальных плоскостях. И это не ударяясь в более сложные по крою одежды где это ещё критичнее просто чтобы элемент одежды не обвис в ебаный мешок.
>Дальше никто не мешает делать параметры ткани более податливыми или жёсткими,
фиксировать определенные части меша, скульптить и двигать форму как твоей душе угодно. Потом прогонять парочку кадров симуляции поверх наскульпченного, как клотх фильтр
Марва всё это делает из коробки без ебли через окно скульпта. Можно даже без проблем комбинировать ручную лепку и симуляцию.
>Ещё вдобавок аддон позволяет беспрепятстсвенно перегонять меш в треугольники Делоне и обратно без ебли.
Марва опять же тоже умеет из коробки это делать.
>Я хз как с этого можно толькопроиграть
Да не, мне то похуй, если тебе нравятся занимайся. Просто никакого практического применения нет пока существует марва со скидкой в 100% по промо-коду рутрекер, которая всё делает лучше.
Аноним 11/01/26 Вск 21:36:08 349065 539
>>349063
>Ткань должна тянуться в определённых местах(пояс как пример) и свободно провисать с запасом в других( подмыхи как другой пример)
Моделишь все эти приколы на исходной болванке
>Марва всё это делает из коробки без ебли через окно скульпта
Ты серьёзно сравниваешь скульпт в блыне со всратой марвой? Это где блюр кисточка даже не способна нормально обрабатывать края?
>Марва опять же тоже умеет из коробки это делать.
Что делать ёпта, в марвелусе неоткуда взяться нормальным квадам без ретопо. Автоматические квады с кучей полюсов через каждые 2 сантиметра не в счёт.

>>349062
>Потянется же сетка от скульпта, у тебя переретоп после скульпта продуман?
ССолвер сетку и стягивает до исходных длин эджей
Аноним 11/01/26 Вск 21:39:00 349066 540
>>349049
Конечно если с интерфейсом не знаком, надо учиться на том, что в туториалах. Ну конечно если это не совсем какая-то древнота на 2-3 версиях. В дальнейшем уже будешь получше разбираться и на месте будешь смотреть что там куда переехало, там не так и много всего на самом-то деле.
Аноним 11/01/26 Вск 22:13:04 349067 541
>>349063
Карта натяжений кстати делается в геонодах за минуту. Смотришь на неё и подгоняешь ув-паттерн. И всё это прямо в блендере, не снимая свитер.
>существует марва со скидкой в 100% по промо-коду рутрекер, которая всё делает лучше.
Покажешь мне аналог пропоршл эдита для тягания ткани в мд?
Аноним 11/01/26 Вск 22:32:36 349068 542
RENDER01.png 7924Кб, 2000x1350
2000x1350
RENDER02.png 7924Кб, 2000x1350
2000x1350
RENDER03.png 7924Кб, 2000x1350
2000x1350
HELMSHLDRSSHAMA[...].png 1383Кб, 2340x1670
2340x1670
Финал очка
Начальник, давай перекатим эту срань уже.
Аноним 11/01/26 Вск 22:40:21 349069 543
>>349065
>Моделишь все эти приколы на исходной болванке
Если всё так охуенно то попробуй сделай такое же платье и футболку с текстурами те же полчаса. Вот туша https://litter.catbox.moe/krt3c8ep5jdnqrsp.obj. То что туша не в Т позе и применить какую-либо симметрию невозможно тебе помешать не должно, марве ж всё равно.
>Ты серьёзно сравниваешь скульпт в блыне со всратой марвой? Это где блюр кисточка даже не способна нормально обрабатывать края?
Ты же серьёзно сравниваешь своё поделие с марвой.
>Автоматические квады с кучей полюсов через каждые 2 сантиметра не в счёт.
Ваши квады не квады, так и запишем.
>Карта натяжений кстати делается в геонодах за минуту.
Ну так покажи как ты за минуту это сделаешь. Запиши даже на шебм эту минуту, ради интереса.
>Покажешь мне аналог пропоршл эдита для тягания ткани в мд?
Покажешь мне работающий offset edge loop в блендере?
Аноним 11/01/26 Вск 23:03:19 349070 544
SHAMANT3VER.2-1.mp4 5671Кб, 2000x1350, 00:00:20
2000x1350
>>349068
Пох что тред тонет. Я ещё и видос с кручением запощу
Аноним 11/01/26 Вск 23:57:13 349073 545
Натяг.mp4 402Кб, 1290x896, 00:00:19
1290x896
>>349069
>Покажешь мне работающий offset edge loop в блендере?
>Ты же серьёзно сравниваешь своё поделие с марвой.
Лол ты так и не понял, что суть не в 1в1 копировании марвы и уделывании её на своём же поле, а в другом воркфлоу вообще. В том то и суть что здесь не надо ебаться с какимито сложными швами, расставлением молний и пуговиц, глаженьем и прочей инопланетной для обывалы хуетой. Это всё ПРОСТО скульптится или клепается полигональным моделингом. Я хз сколько мне раз надо повторить что это именно улучшенная версия клотх фильтра, а не полного софтварного комплекса для создания реалистичных гарментов, которые хоть под пошив отдавай. Под игрульки вполне достаточно и такого будет.
>сделай такое же платье и футболку с текстурами те же полчаса
Ща ток штаны подтяну
Аноним 12/01/26 Пнд 00:00:19 349074 546
Натяг.mp4 550Кб, 1290x896, 00:00:19
1290x896
>>349073
Чёт х265 в фурфоксе не открывается
Аноним 12/01/26 Пнд 00:07:16 349075 547
>>349070
А есть чего-нибудь твоего уже в игре? Или оно пока только "в планах, ждите в будущих обновлениях"?
Интересно, как в движке проекта выглядит, при освещении. Выделяется или ты прям близко планочку взял и держишь?
Аноним 12/01/26 Пнд 00:27:16 349076 548
>>349073
>В том то и суть что здесь не надо ебаться с какимито сложными швами, расставлением молний и пуговиц, глаженьем и прочей инопланетной для обывалы хуетой. Это всё ПРОСТО скульптится или клепается полигональным моделингом.
Так нахуй оно тогда нужно если скульптом/полигональным моделингом делать одежду и потом разьёбывать её симуляцией в блендере займёт в десятки раз больше времени, чем накидать тоже самое в марве?
Аноним 12/01/26 Пнд 00:51:00 349077 549
>>349076
Чел, что ты до шиза доебался? Он же отвечает даже как псих больной, с каждым постом все больше бреда. Ему склаааадаааачькииии нужны, он их делает. Вот ему интересно.
Ты не сможешь понять бред шиза пока сам не ошизеешь.
Аноним 12/01/26 Пнд 02:01:15 349078 550
crv.mp4 26806Кб, 1920x1080, 00:01:58
1920x1080
>>349076
>займёт в десятки раз больше времени, чем накидать тоже самое в марве?
Вирю, я повирив
Сколько в марве займёт например подобного червя обшить рукавом и засучить его? У меня вот за 4 минуты вышло с аддоном, и это я ещё тупил. В марве половина этого времени займет наверняка только импорт модельки червя. Про вывод ровной квадовой гео рукава оттуда обратно в блендер я вообще молчу.
Аноним 12/01/26 Пнд 02:07:41 349079 551
>>349078
Ты в курсе что в скульпте есть кисти для ткани?
Аноним 12/01/26 Пнд 02:11:55 349080 552
image.png 4444Кб, 1920x1473
1920x1473
image.png 3411Кб, 1920x1986
1920x1986
image.png 1806Кб, 1920x903
1920x903
image.png 2725Кб, 1920x903
1920x903
>>349075
Разумеется. Всё что я делал в прошлом году — добавили в игру.
У меня не сказать что прям много скринов но что-то есть.
Вот например осенние шапки дял "пиратского" ивента.
Я стараюсь выжимать максимум качества из того что предоставляет движок и текстур резолюшен. Исходник 4к ингейм 512-1к
Аноним 12/01/26 Пнд 02:12:35 349081 553
>>349079
Ты начало ветки читал? У них куча недостатков
Аноним 12/01/26 Пнд 02:14:02 349082 554
image.png 128Кб, 478x253
478x253
Аноним 12/01/26 Пнд 02:20:44 349083 555
>>349081
Конечно не читал, я же не ебанутый.
>У них куча недостатков
Перечисляй.
Аноним 12/01/26 Пнд 02:33:56 349084 556
da-poebat-mne-g[...].jpg 143Кб, 798x800
798x800
>>349083
Да ща брюзжащему слюной долбаёбу ворвавшемуся с двух ног в вопрос с нулём экспертизы буду высокие материи пояснять. Лучше спатьки пойду
Аноним 12/01/26 Пнд 02:48:00 349085 557
123.mp4 18774Кб, 1280x720, 00:01:42
1280x720
>>349078
2х без склеек, чуть меньше 4х минут. Правда не марва а стайл, по сути то же
ты шиз, челик. Я дальше с этой хуйнёй могу играть а ты с балванкой и останешься
Аноним 12/01/26 Пнд 03:01:08 349086 558
>>349085
>не импортнул уникальную модельку
>не сделал плечевой обод и не пристыковал его к рукаву
>не запинил верхнюю границу
>на выходе треугольное говно
>и это все еще заняло 4 минуты
Мде, ну вот вам и ответ

>Я дальше с этой хуйнёй могу играть а ты с балванкой и останешься
Я тоже могу)
Аноним 12/01/26 Пнд 03:04:25 349087 559
>>349086
я сдаюсь. Ты тупой бездарь.
Аноним 12/01/26 Пнд 03:44:44 349088 560
Ладно, не тупой бездарь, просто Я нахожу это малополезным. Попробуй в софтах типа марвы недельку провести, сам увидишь все возможности.
Аноним 12/01/26 Пнд 08:07:54 349089 561
>>349078
Так это хуйня. Такое и кистями для складок можно сделать, по крайней мере в зебре. Ты добавь швов, а так же разных материалов. Не говоря о том, что твой результат выглядит как большая крайняя плоть. Складки не так ложаться. В принципе для начала почитай про разные типы складок.
Аноним 12/01/26 Пнд 08:18:28 349090 562
2026-01-12 08-1[...].webm 3901Кб, 1920x1080, 00:01:30
1920x1080
>>349078
>У меня вот за 4 минуты вышло с аддоном, и это я ещё тупил.
Там и сетку видно заодно, с квадратиками всё как ты любишь. Инбифо ваш рукав не рукав.
Аноним 12/01/26 Пнд 08:31:04 349091 563
>>349090
>2026-01-12 08-1[...].webm
Это какой-то прикол? Выглядит пиздец же всрато хахха, два примера выше тож не особо, но, бля, твое прям ваще кал. Будто какой-то пакет или обертку от конфет сжали.
Аноним 12/01/26 Пнд 08:38:43 349092 564
>>349091
Мы тут соревнуемся у кого крайняя плоть хуже ввыйдет, пон?
Аноним 12/01/26 Пнд 09:06:20 349093 565
>>349090
Какой же марвелоус блять уродский...

>>349091
Ты чё охуел, пёс? У меня задача показать одному тупице, что его аддон хуета. Сделал быстренько и все. Хуета немытая мне на серьёзе что-то пояснять будет...

Борда безмозглых анскиллов. Чао, уебища.
Аноним 12/01/26 Пнд 09:26:52 349094 566
>>349093
Ну не дуй губы, анон. Я же не со зла. Я понимаю, что творческие люди весьма эмоциональны, но я не хотел тебя обидеть.
Аноним 12/01/26 Пнд 09:40:33 349095 567
>>349089
>Так это хуйня. Такое и кистями для складок можно сделать, по крайней мере в зебре
БЛЯ, я знаю. Такое и блендеровской кистью можно сделать. Проблема в том, в том, что у она не сохраняет исходное состояние ткани и по мере дальнейшего скульпта площадь поверхности твоей молельки будет все дальше и дальше блуждать от первоначальной.
Я специально на примере рукав тупо в 2 раза укоротил и показал как солвер сам это компенсировует, создавая кучу складок, чтоб вернуть первоначальную площадь поверхности.
Вы блин азы работы софбади симов хотяб загуглите, что такое констрейнты дистанции, и потом уже пишите своё важное мнение.
Аноним 12/01/26 Пнд 15:55:23 349097 568
>>349094
Ебать ты гнидыч... Захейтил чел с нихуя, теперь извиняйся на коленях с супом.
Аноним 12/01/26 Пнд 16:04:40 349098 569
Перекот мутите карлики блин
Аноним 12/01/26 Пнд 22:21:19 349102 570
вааыыыаф.jpg 286Кб, 1920x1040
1920x1040
ыыывавы.jpg 454Кб, 1920x1040
1920x1040
ываыввыавыыфыыв.jpg 321Кб, 1920x1040
1920x1040
Добью тред своим калом.
Аноним 13/01/26 Втр 02:55:16 349104 571
Я слышал в блендере всё очень плохо с тканями, юбками и тому подобным. Это так и легче их делать в иных программах?
Аноним 13/01/26 Втр 05:12:39 349105 572
>>349104
>с тканями, юбками и тому подобным
Нах тебе это, Михалыч?
Аноним 13/01/26 Втр 08:41:37 349106 573
image.png 30Кб, 208x168
208x168
>>349102
А пися там есть? :)))
Аноним 13/01/26 Втр 17:06:49 349107 574
1445788754569800.jpg 297Кб, 1769x1046
1769x1046
>>348293 (OP)
Как пофиксить пикрил?
пытался с хайпольки перенести местоположение швов на лоупольку что бы не дрочиться и заново не переделывать хай в лоу, в целом и хай и лоу швы моделек совпадают на 70% идеально, но все же в некоторых моментах как пикрил есть различия т.к. шов подругому намечен соответственно.

пикрил максимум что смог натыкать в data transfer, мб я долбаеб и есть какое то магическое сочетание настроек которое пофиксит? нейронка посоветовала хуйни в основном с несуществующими настройками
Аноним 13/01/26 Втр 17:13:16 349108 575
>>349104
Если для симуляций и имеется царь пука, то в принципе то и похуй, хоть и сомнительно, если не что то требовательно то делай через аддон (сам нагуглишь популярный вариант).

Если нужно качество и стабильная натуральная симуляция без говнянок, костылей и перделок прочих, то очевидный вкат в клоо или марвелус, в кло вроде поудобнее некоторые вещи делать, но я его особо не трогал так что хуй знаю.
Аноним 13/01/26 Втр 17:28:09 349110 576
>>349107
А чё тебе мешает нарезать лупы и швы на лоуполи? Нахуй ты этим занимаешься и главное штобы што
Аноним 13/01/26 Втр 17:40:37 349111 577
image2026-01-13[...].png 393Кб, 1139x720
1139x720
image2026-01-13[...].png 496Кб, 899x755
899x755
Протестил на +- реальном юзкейсе. Готовые штанишки с хорошей лоуполей (с нодой англбейзд триангуляции) буквально за пару минут работы сделались. Не, чот несмотря на доводы мдшизов я обратно туда перекатываться пожалуй не буду.
>>349107
Раздели каждый ув островок и на хай и на лоу польке на отдельные объекты и перепроецируй их отдельно друг на друга. Иначе проетекать будет
Аноним 13/01/26 Втр 17:57:10 349112 578
>>349110
Ну придётся заново возвращаться к хай и уже с соблюдением швов потихоньку помоленькую чистить гамно. Думал мб всё проще и есть варианты поэтому спросил здесь
>штобы што
Что бы не переделывать текстурку под новую лоу поль можельку. я хотел просто сделать всратую лоуполину из имеющегося хай поли перса, но тут мне стало в падлу лицо по новой хендпеинтить, вены намечать, веснушки и прочее говно..
>>349111
Это то ясен хуй, но.. ладно похуй остается видимо просто новую текстуру делать, а то там мб и поплывёт чево нибудь ещё
Аноним 13/01/26 Втр 18:02:21 349113 579
>>349111
хуй знает че ты там сварганил и как оно работаетя всеравно не пойму, но выглядит вроде норм, как симулится с анимацией не показал.

В любом случае останусь я в своём мд болоте, таким образом хоть можно часть нагрузки перебросить на мд и кайфовать в удобоворимые фепесы на сложных/средних проектиках на некрозеончикпеках вроде моей
Аноним 13/01/26 Втр 18:17:01 349114 580
>>349112
Ну так перепроецируй саму текстурку
>>349113
> как симулится с анимацией не показал.
Хз не тестил еще. Мне оно для статической простенькой одежки и её превращения в гейреди модельки нужно только. Но наверн если бампануть шаги коллизии то норм будет. Правда еще функционал пиннинга вертексов к телу перса надо будет сделать в таком случае, чтоб ничё не сползало.
Аноним 13/01/26 Втр 18:28:02 349115 581
>>349112
>но тут мне стало в падлу лицо по новой хендпеинтить, вены намечать, веснушки и прочее говно..
А нахуй ты хайполи красишь когда ты печёшь всё в лоуполи? Пеки потом крась. Чё за хуетень на пайплайне я вообще вахуе
Аноним 13/01/26 Втр 18:51:18 349116 582
image.png 179Кб, 350x337
350x337
>>349111
Забавный ты тип конечно...
Аноним 13/01/26 Втр 20:20:05 349117 583
Аноним 14/01/26 Срд 12:14:27 349120 584
>>348816
>Топология какая должна быть?
Любая. Это недеформируемый объект. Хоть один нгон ебани, вообще похуй.
Аноним 14/01/26 Срд 20:53:16 349125 585
image.png 582Кб, 637x845
637x845
image.png 1322Кб, 1034x847
1034x847
Мб кто подскажет как лучше всего зафиксить клипающиеся икры в ляшки?
Я думал через коллизую сделать, но у меня как-то всрато выходит. Там икра с бедром не "расплющивается" как ирл, а как-бы просто сжимаются. Выглядит всрато.
Мб я чета не правильно делаю или есть аддон, который всё сделает проще.
Аноним 14/01/26 Срд 22:33:25 349127 586
>>349125
блендшейп шейпкей
Аноним 15/01/26 Чтв 03:32:10 349131 587
RENDERRAW01.png 2499Кб, 2000x1350
2000x1350
RENDERRAW02.png 2493Кб, 2000x1350
2000x1350
RENDERRAW03.png 2457Кб, 2000x1350
2000x1350
ZEALPSDT3NEWTZF[...].png 1346Кб, 1864x1210
1864x1210
>>349070
За два дня наваял вот такой сет из наплечников и шлема.
Местами очень по-смешному скукожилась текстура ткани но это пофиг, мне даже нравится. Это же всё-таки зилот тзинча.
Аноним 15/01/26 Чтв 06:29:56 349132 588
2RENDERRAW01.png 2643Кб, 2000x1350
2000x1350
2RENDERRAW02.png 7924Кб, 2000x1350
2000x1350
2RENDERRAW03.png 7924Кб, 2000x1350
2000x1350
>>349131
Чутка пошаманил с бубном и избавился от скукоженных текстур. Теперь точно готово.
Аноним 15/01/26 Чтв 11:32:38 349134 589
>>349131
>>349132
Овердозишь просто дохуя, судя по этому посту и скринам - >>349080

Хз, может у вас там потом УЛЬТРА ХД ПАК текстур выйдет, но мне кажется там и 2к с головой бы хватило


алсо еще, это мое, не сильно аторитетное мнение, так что можешь скипнуть, при 4к мельчишь кмк, скатываешься в семиреализьм, мало уделяешь внимания большим и средним формам, потом вся эта детализация теряется/разбивается в пикселях
Аноним 15/01/26 Чтв 15:39:07 349135 590
image.png 1647Кб, 1920x1446
1920x1446
image.png 2623Кб, 1920x1080
1920x1080
image.png 2542Кб, 1920x1080
1920x1080
SHOULDERS012D.png 319Кб, 4096x4096
4096x4096
>>349134
>но мне кажется там и 2к с головой бы хватило
Не имеет смысла снижать планку до 2к т.к. должен быть запас детализации.
Ещё звисит от сложности геометрии и плотности размещения островов на текстуре.
Движок не позволяет использовать всё пространство текстуры поэтому у меня там всё в оверлапах и визуально стоздается ощущение даже более высокого качества чем 4к на превью рендере.

В игре как показала практика качество съедается но не существенно. Наоборот играя мне даже на руку обобщая некоторые мои косяки и ляпы.
Пикрил в пример. На превью горяченькая йоба 4к из сабстенса, ну а в игре немного зашакаленая но всё ещё секси 1к текстурка за счёт оптимизации.
Аноним 15/01/26 Чтв 21:29:27 349141 591
Пацаны, есть такой аддон который делает процедуальные повреждения на объекте. Сколы преимущественно. Не знаете названия, с то я его пару раз видел и только сейчас он мне понадобился.
Аноним 16/01/26 Птн 05:40:35 349143 592
>>349053
Потому что лассо такова и больше никакава.
Предложения были по унификации всех рамочных выделений и создание режимов (захватывать касанием, спереди, сзади, строго ориджин и т.д.) Но пока на предложении дело и стало. Увы.

Так что пользуйся как есть. Через B выделяй касанием области а через лассо захватом ориджина. Ну и кликом.

>или чем-то обусловлено?
тем, что разрабы не успевают и часто не могут в глубокий дизайн интерфейса.
Аноним 17/01/26 Суб 18:10:13 349150 593
Аноним 17/01/26 Суб 23:30:28 349152 594
Screenshot16.jpg 96Кб, 1386x885
1386x885
Я вот периодически делаю всякие анимации с интересными мне персонажами(не порно), или какие-нибудь авто и задумываюсь, а нахуя я это все делаю? Я ведь никуда даже это не заливаю и залить не могу, ибо это не арты по сути. Кто-нибудь вообще задумывался зачем он тут?
Аноним 18/01/26 Вск 09:20:30 349153 595
grower.png 7602Кб, 2160x3840
2160x3840
0001-0239 — коп[...].mp4 5112Кб, 1080x1920, 00:00:09
1080x1920
Доделал
Аноним 18/01/26 Вск 13:14:35 349156 596
image.png 716Кб, 1280x720
1280x720
Аноним 18/01/26 Вск 14:20:22 349157 597
>>349152
расширить кругозор, набор скиллов.
как миниум, чтобы риск деменции был ниже.
Аноним 18/01/26 Вск 14:21:10 349158 598
0001-0096.mp4 337Кб, 1280x720, 00:00:04
1280x720
Вкатился
Аноним 18/01/26 Вск 16:25:59 349160 599
>>349150
Да какая-то такая хуйня, что бы сделал процедуальный дамейдж. А то вручную это как-то слишком долго и уныло.
Аноним 18/01/26 Вск 19:57:42 349162 600
>>349157
Кругозор можно и чем-то прибыльным расширять, не?
>>349049
Двачую вопрос. В 5 нет каких-то мастхевных киллер фич чтобы начинать с него (особенно "для себя")? Если конечно не планируешь работать в конторе где все на 4 и нужна переносимость проектов.
Аноним 18/01/26 Вск 20:52:42 349163 601
>>349162
Вам, дебичам, кто-то запрещает поставить те версии которые нужны чтоли?Нашел гайд на 4.3 - ну так поставь этот 4.3, и делай в нём.
Аноним 18/01/26 Вск 21:05:42 349165 602
>>349163
Ну хуй знает. Если бы я ща вкатывался, то, наверное, накатывал ласт версию из доступных.
Для себя я вижу больше плюсов, чем минусов такой подход
Аноним 18/01/26 Вск 21:26:03 349166 603
>>349165
Ещё раз, поставить можно хоть все существующие версии. И ещё сверху обвешаться портаблами с разными подборками аддонов под разные задачи. Этого никто не запрещает. Хватит выдумывать проблемы там где их нет.
Аноним 18/01/26 Вск 23:58:58 349168 604
>>349163
Зачем учиться по гайдам для устаревшей версии без новых плюшек? В шапке вообще до сих пор гайды под 2.8, молодцы блин.
>>349166
Чего у тебя так подгорело? Вопрос был про обучение с нуля а не про то сколько у кого блендеров влезает на диск.
Аноним 19/01/26 Пнд 03:00:19 349169 605
image.png 172Кб, 729x567
729x567
Поясните вкатуну за пересечения меша. В туторах что щас прохожу все на похую друг в друга втыкается. Насколько такое практично за пределами туторов?
Аноним 19/01/26 Пнд 07:42:07 349171 606
>>349166
Ты вообще не понимаешь о чем идет речь и просто несешь чушь.
Анон выше по делу всё тебе написал.
>>349169
В большинстве случаев это хуево и лучше всегда избегать таких ситуаций. Всё, канешн, зависит от целей и задач, но на мой взгляд лучше тренировать себя делать изначально грамотно, чтоб потом не фиксить все подводные камни.
Аноним 19/01/26 Пнд 08:08:06 349172 607
>>349162
> Кругозор можно и чем-то прибыльным расширять, не?

Да, можно.
Аноним 19/01/26 Пнд 09:11:38 349173 608
>>349152
Не понял "не арты по сути", а что есть арты, по твоему?
Аноним 19/01/26 Пнд 11:35:32 349175 609
>>349168
>Вопрос был про обучение с нуля
Про это вообще ржач, учиться МНЕ а решать где должны почему-то ДРУГИЕ. Учишься же ты, вот ты и выбирай где лично тебе удобней.
Аноним 19/01/26 Пнд 11:40:10 349176 610
>>349175
Есть ли киллер фичи? Есть. Всегда. В любой версии. Насколько они критичны ЛИЧНО ДЛЯ ТЕБЯ? Только ты можешь сказать.
Аноним 19/01/26 Пнд 12:14:40 349177 611
>>349176
Последняя киллер фича была в эээ 3,2 версии? 3,3? Когда они бекэнд режима лепки оптимизировали. С тех пор буквально изменения около нулевые.
Аноним 19/01/26 Пнд 12:27:38 349178 612
>>349169
Шейдинг будет плохой
Аноним 19/01/26 Пнд 13:23:58 349179 613
>>349177
3.х - переписали cycles, он больше не тайловый, + наконец дописали optix. Чем этот cycles практически похоронили - в 2.х он настолько медленней что смысла на нём оставаться нет. Новый солвер каустики. Новые волосы на курвах и спец шейдер для них в cycles. Геоноды переписали, настолько что убили их совместимость с 2.х
4.х - переписали eevee, дописали наконец вулкан в 4.5 (ну, почти дописали), снова геоноды, light группы, реворк principled, теперь он многослойный. Новый sss для персонажки. Новый metallic. Апдейты ригов, особенно встроенный rigify и система слоев костей поначалу прибившая совместимость со старыми версиями, вряд ли киллер фича но с ригами мне удобней в 3.х, тот же weight paint поудобней. Новый спец шейдер для волос на кривых. Новый интегратор blue noise, ускоряющий сходимость рендера вьюпорта чуть не в разы. Наконец-то вменяемый color management. Новая система аддонов
5.х - фиксы sss, волюметриков, упрощенный рендер волос на кривых, light/shadow linking

Всё что перечислил критично только для меня. На самом деле этих фич множество. И каждому критично только что-то своё. Поэтому и есть смысл держать несколько версий, особенно если вспомнить про никакущую совместимость аддонов.
Аноним 19/01/26 Пнд 13:57:41 349180 614
>>349173
Ну картинки с главной art station. С каким то смыслом, правильно поставленной камерой, правильно подобранные цвета, направляющие линии, золотое сечение, какая-то идея и СМЫСЛ в картинке.

Тупо модели выкладывать на контрастном фоне такое себе.
Аноним 19/01/26 Пнд 14:00:01 349181 615
Кстати, кто-то вкурсе за вулкан? Базовички на него перекатились или так и сидят на opengl?
Аноним 19/01/26 Пнд 15:01:48 349182 616
>>349180
> С каким то смыслом, правильно поставленной камерой, правильно подобранные цвета, направляющие линии, золотое сечение, какая-то идея и СМЫСЛ в картинке.
>Сраньстейшон
Тебе самому не смешно?
Аноним 19/01/26 Пнд 20:22:28 349183 617
>>349181
Я всё так же на опенгле сижу. ХЗ, чет даже не задумывался о переходе.
Аноним 20/01/26 Втр 08:30:38 349187 618
>>349180
Не знаю как у тебя, но на моей главной арта собранной по моим тегам, в основном персы на контрастном фоне. Прост ты вместо того, чтобы пробовать делать так как тебе хотелось бы, с оглядкой на тех с золотым сечением с арта, срешь себе же в душу и опускаешь руки. Я канеш тоже мамин 3д артист с пустой стр на арте. Но бодрю себя розовыми фантазиями, как я буду на фрилансе унитазы двигать (надо только разобраться как искать таски, где нужны такие обезьяны без навыков), в качестве подработки и паралелльно курсить и дальше. А тебе бы зафиксировать простую мысль, что твое время конечно, и прикинуть на что ты можешь и хочешь его потратить.
Аноним 20/01/26 Втр 11:52:14 349188 619
>>349187
>Но бодрю себя розовыми фантазиями, как я буду на фрилансе унитазы двигать
С такой установкой ты никогда ничего не найдешь и умрешь от голода, дурак.
Такую нишу выдавили ИИ-шки. Если ты ставишь работу 3д артистом как план дохода, то уже вчера надо было начинать дрочить нужный софт и понимать в какой вектор 3д ты идешь.
Аноним 20/01/26 Втр 12:54:02 349189 620
>>349188
Ты бы охладил и вместо описания очевидного и оскорблений на ровном месте, чего бы дельного написал. С голода вряд-ли, тк я работаю вообще в др сфере, 3д это хобби. А поиск прибыли, это способ замотивировать себя в развитии. Ну а так, спецом для тебя укажу, что вектор я уже выбрал (персонажка и анимация для создания шортов), да и софт тоже (бленд + ае пока в приоритете, а там видно будет).
Аноним 20/01/26 Втр 16:50:48 349193 621
>>349152
>а нахуя я это все делаю
Для портфолио? Ты же зачем-то занимаешься моделингом вообще, хочешь работать?
Аноним 20/01/26 Втр 19:03:38 349200 622
>>348293 (OP)
Есть вариант как то замедлить воспроизведение анимации Без растягивания кеев? Больше 10-14фепесов никогда не выдавало, поэтому подумал что вариант с замедлением воспроизведения быстрой анимации сможет решить проблемку.

>>349125
Из того, что знаю это либо шейпкеи 100% работающие по понятным причинам. Или Squish- Instant Better Rig Deforms / Blender 3.1+
Но тебе наверно такое не подойдёт, в любом случае Пни если найдёшь что нибудь, тоже интересно, т.k. аддон который предложил лично у меня с натяжечкой я бы сказал работает либо я дегроид и не смог настроить, глаза иногда деформит по всратому, и вероятно нужны корректирующие на коленки т.к. порой кажется слишком сильно выпирают, но тестил я на модельках 40 и 90к поликов, на той, на хайпольной деформация намного лучше смотрелась конечно.
Аноним 20/01/26 Втр 19:16:06 349203 623

Check this out!

Настройки X
Стикеры X
Избранное / Топ тредов