Главная Юзердоски Каталог Трекер NSFW Настройки

Искусственный интеллект

Ответить в тред Ответить в тред
Check this out!
<<
Назад | Вниз | Каталог | Обновить | Автообновление | 524 404 125
Anime Diffusion #228 /nai/ Аноним 15/10/25 Срд 16:02:08 1387850 1
.png 27563Кб, 4416x4416
4416x4416
.png 7046Кб, 4096x2272
4096x2272
.webm 3670Кб, 832x1280, 00:00:10
832x1280
.jpg 3862Кб, 3840x2960
3840x2960
.jpg 3007Кб, 2800x2240
2800x2240
.jpg 2309Кб, 2304x3456
2304x3456
.jpg 888Кб, 1280x1856
1280x1856
.jpg 1153Кб, 1368x1920
1368x1920
Генерируем тяночек!

Прошлый тред: >>1379093 (OP) https://arhivach.vc/thread/1247234/

Схожие тематические треды
• SD-тред (не аниме): >>1385807 (OP)
• Технотред: >>1272560 (OP)
• Фурри-тред: https://2ch.su/fur/res/374311.html

FAQ
https://2ch-ai.gitgud.site/wiki/nai

Установка
• NVidia: https://rentry.co/2ch_nai_guide
• AMD: https://2ch-ai.gitgud.site/wiki/nai/install/amd
• Облака: https://2ch-ai.gitgud.site/wiki/nai/install/clouds

Дополнительная информация
• Интерфейсы: https://2ch-ai.gitgud.site/wiki/nai/interfaces
• Модели: https://2ch-ai.gitgud.site/wiki/nai/models
• Промпты: https://2ch-ai.gitgud.site/wiki/nai/prompts
• Апскейл: https://2ch-ai.gitgud.site/wiki/nai/upscale
• LoRA: https://2ch-ai.gitgud.site/wiki/nai/lora
• ControlNet: https://2ch-ai.gitgud.site/wiki/nai/controlnet

Прочее
• CivitAI: https://civitai.com
• Каталог ссылок от форчанеров: https://rentry.co/sdg-link
• Шаблон для переката: https://rentry.co/nwhci
Аноним 15/10/25 Срд 16:10:08 1387855 2
videooutput0001[...].mp4 15833Кб, 960x1664, 00:00:10
960x1664
Освятил.
Аноним 15/10/25 Срд 16:14:39 1387857 3
image.png 2908Кб, 1368x1752
1368x1752
хорошие картиночки
Аноним 15/10/25 Срд 16:15:25 1387859 4
>>1387850 (OP)
Спасибо за кат, лучший
>>1387420 →
Хорош
>>1387855
Ай молодца
где хвост потерял?! И откуда трусы взялись?
Аноним 15/10/25 Срд 16:17:45 1387861 5
когда казалось, что хуже уже не будет, они начали прикреплять крипотные видео
Аноним 15/10/25 Срд 16:23:00 1387869 6
image 788Кб, 2304x3456
2304x3456
image 827Кб, 2304x3456
2304x3456
image 795Кб, 3456x2304
3456x2304
image 695Кб, 3456x2304
3456x2304
Аноним 15/10/25 Срд 16:27:10 1387870 7
1760534826886.jpg 295Кб, 720x1612
720x1612
1760534826897.jpg 252Кб, 720x1612
720x1612
1760534826906.jpg 261Кб, 720x1612
720x1612
И всё-таки я с этих нововведений в цивите похехиваю.
Аноним 15/10/25 Срд 16:28:53 1387872 8
FPFJR23HVXXNPJX[...].jpg 192Кб, 1280x1856
1280x1856
Аноним 15/10/25 Срд 16:33:16 1387875 9
image 540Кб, 2048x2048
2048x2048
Полетели в теплые края
Аноним 15/10/25 Срд 16:43:46 1387885 10
image00213.png 1585Кб, 928x1664
928x1664
>>1387859
Мне пришлось ее развернуть, поэтому хвоста не видно за одеждой. А ван любитель добавлять трусы под юбками.
Аноним 15/10/25 Срд 18:06:16 1387938 11
>>1387869
>1,2
Какой же ты мерзкий
Аноним 15/10/25 Срд 18:46:24 1387958 12
image.png 51Кб, 396x810
396x810
Аноним 15/10/25 Срд 18:50:02 1387961 13
>>1387958
Как же цивитай попускает ноу жпу генератов...
Аноним 15/10/25 Срд 18:56:36 1387963 14
>>1387961
> ноу жпу генератов...
Правильно говорить обладателей отсутствия, мы же толерантныкек
Аноним 15/10/25 Срд 19:03:31 1387964 15
>>1387961
И ведь смешно-то. Шаг влево, шаг вправо - расстрел на месте.
Аноним 15/10/25 Срд 19:34:56 1387980 16
image 560Кб, 2048x2048
2048x2048
Аноньчик, купи уже.
Аноним 15/10/25 Срд 19:37:34 1387982 17
Аноним 15/10/25 Срд 19:45:17 1387986 18
>>1387869
Со второй в голос
>>1387958
Анлокаешь, а там tos violation.
>>1387980
Где таких купить?
Аноним 15/10/25 Срд 20:11:53 1388011 19
00002-2275202796.png 6173Кб, 2560x1472
2560x1472
00008-1772616869.png 6508Кб, 2560x1472
2560x1472
00018-2775307190.png 5693Кб, 2560x1472
2560x1472
Аноним 15/10/25 Срд 20:17:58 1388022 20
123.JPG 32Кб, 736x157
736x157
>>1387980
А грибочки в комплекте?
Аноним 15/10/25 Срд 20:49:05 1388050 21
>>1387982
>>1388022
Все в комплекте. Продаваны только ушлые могут зажать, и тогда придется жаловться на неполный комплект.

>>1387986
В близжайшем днсе.
Аноним 15/10/25 Срд 21:16:40 1388062 22
>>1388050
Неправда, уже сколько есть - ни с одной таких в комплекте не шло!
Аноним 15/10/25 Срд 21:27:28 1388066 23
image 633Кб, 2048x2048
2048x2048
>>1388062
Нажалуйся на них хуангу. Возможно по гарантии пришлют.
Аноним 15/10/25 Срд 21:31:22 1388069 24
А если хочется попробовать ван кроме SDXL стоит forge ставить или reforge?
Аноним 15/10/25 Срд 21:32:15 1388070 25
>>1388069
Ставь лапшу красноглазие в подарок
Аноним 15/10/25 Срд 21:41:45 1388082 26
>>1388066
Каждому купившему эту видеокарту выдаются две грузовые кошкололи для переноски?
Аноним 15/10/25 Срд 22:37:31 1388156 27
image 1169Кб, 2048x2048
2048x2048
image 1169Кб, 2048x2048
2048x2048
image 1125Кб, 2048x2048
2048x2048
>>1388082
еще пекарню соберут и лапшу поставят
Аноним 15/10/25 Срд 22:38:35 1388160 28
>>1388156
> лапшу поставят
*Оформляю возврат
Аноним 15/10/25 Срд 22:47:10 1388175 29
>>1388156
Кисы по дому должны ходить босявками.
Аноним 15/10/25 Срд 23:10:15 1388235 30
>>1388156
Но тут конечно квен лажает в деталях, правда не так как SDXL
Аноним 15/10/25 Срд 23:35:27 1388299 31
>>1388066
Нажаловался, что-то втирал про удочку и говорит сам делай. Охренели там совсем чтоли?
>>1388160
Содомит!
Аноним 15/10/25 Срд 23:50:54 1388327 32
>>1388156
Видеоанимен, анимируй первую.
Аноним 16/10/25 Чтв 01:30:02 1388498 33
1664467636307.webm 9843Кб, 1024x1024, 00:00:09
1024x1024
1695161645831.webm 5206Кб, 1024x1024, 00:00:05
1024x1024
Аноним 16/10/25 Чтв 07:01:51 1388812 34
>>1388498
1 шбм - шикарно. Моар ещё
Аноним 16/10/25 Чтв 07:13:07 1388815 35
>>1388498
Очень хорошо получилось!
Аноним 16/10/25 Чтв 07:13:52 1388816 36
Lol
Аноним 16/10/25 Чтв 10:14:26 1389086 37
10293-2025-10-1[...].webp 506Кб, 1984x1152
1984x1152
10312-2025-10-1[...].webp 474Кб, 1984x1152
1984x1152
10313-2025-10-1[...].webp 488Кб, 1984x1152
1984x1152
10315-2025-10-1[...].webp 454Кб, 1984x1152
1984x1152
Лисий тред.
Кроме алкашки-сантехнка: >>1388011 Фу.
Аноним 16/10/25 Чтв 11:10:58 1389226 38
grok-video-ec48[...].mp4 1281Кб, 416x752, 00:00:06
416x752
grok-video-ec48[...].mp4 1721Кб, 416x752, 00:00:06
416x752
как же гроку похуй
Аноним 16/10/25 Чтв 11:11:56 1389228 39
26463-255247529[...].png 2654Кб, 1248x1824
1248x1824
Аноним 16/10/25 Чтв 11:12:28 1389232 40
Аноним 16/10/25 Чтв 11:39:32 1389281 41
grok-video-4dd5[...].mp4 1654Кб, 560x560, 00:00:06
560x560
grok-video-4dd5[...].mp4 1905Кб, 560x560, 00:00:06
560x560
Аноним 16/10/25 Чтв 11:45:15 1389293 42
>>1389226
Без трусов и с вооот такенным писюном может?
Аноним 16/10/25 Чтв 12:07:37 1389324 43
>>1388011
Это люмина так воспринимает пост-советские постройки?
>>1389086
Найс
> Лисий тред
Так-то официально еще с весны
Аноним 16/10/25 Чтв 12:38:20 1389375 44
Аноним 16/10/25 Чтв 14:05:32 1389555 45
grok-video-88ba[...].mp4 2513Кб, 560x560, 00:00:06
560x560
grok-video-88ba[...].mp4 1649Кб, 560x560, 00:00:06
560x560
плюх
Аноним 16/10/25 Чтв 14:41:51 1389622 46
image.png 1519Кб, 832x1216
832x1216
Какой ковид, какая гойда, пошли пиво пить, тебя уже все заждались
Аноним 16/10/25 Чтв 14:43:52 1389624 47
>>1389555
Грок хорош, явно кормили и анимечными видосами при тренировке
Аноним 16/10/25 Чтв 14:46:20 1389629 48
grok-video-9057[...].mp4 2616Кб, 560x560, 00:00:06
560x560
grok-video-9057[...].mp4 1780Кб, 560x560, 00:00:06
560x560
Аноним 16/10/25 Чтв 15:06:59 1389658 49
grok-video-4dd5[...].mp4 2694Кб, 560x560, 00:00:06
560x560
>>1389624
надеюсь в скором что то такое уже в локалке запилят
Аноним 16/10/25 Чтв 15:17:44 1389668 50
>>1389629
Как же заебало это ебало дочери доярки в каждом втором посте
Аноним 16/10/25 Чтв 15:28:13 1389682 51
00051-1892251324.png 6270Кб, 2560x1600
2560x1600
00025-580467819.png 4515Кб, 2560x1600
2560x1600
00153-2825949080.png 5189Кб, 2560x1600
2560x1600
>>1389668
Давай разбавлю другими еблами
Аноним 16/10/25 Чтв 15:36:06 1389698 52
image 738Кб, 3456x2304
3456x2304
image 852Кб, 2304x3456
2304x3456
image 980Кб, 2304x3456
2304x3456
image 912Кб, 2304x3456
2304x3456
Аноним 16/10/25 Чтв 15:39:10 1389705 53
image.png 3593Кб, 1280x1856
1280x1856
>>1389668
Скуфам по кайфу
>>1389682
3д реалистик хуйня, еще лучше
Аноним 16/10/25 Чтв 15:48:36 1389735 54
grok-video-0b6e[...].mp4 1595Кб, 464x688, 00:00:06
464x688
Аноним 16/10/25 Чтв 15:49:46 1389742 55
00041-604070762.png 4959Кб, 2560x1600
2560x1600
00032-2311732574.png 4728Кб, 2560x1600
2560x1600
00230-3626158318.png 4837Кб, 2560x1600
2560x1600
00063-3755149321.png 5481Кб, 2560x1600
2560x1600
>>1389705
>3д реалистик хуйня, еще лучше
А мне нравиться. Захочу и буду постить 3д реалистик хуйню
Аноним 16/10/25 Чтв 16:03:57 1389778 56
>>1389742
Блядь всё что через Illustrij сделано выглядит одинаково
Аноним 16/10/25 Чтв 16:04:31 1389779 57
Аноним 16/10/25 Чтв 16:09:48 1389788 58
image.png 2843Кб, 1184x1536
1184x1536
>>1389742
Да ради бога. Треду хуже уже не будет
Аноним 16/10/25 Чтв 16:17:08 1389800 59
00041-3939641539.png 4852Кб, 2560x1600
2560x1600
00031-2982691670.png 5224Кб, 2560x1600
2560x1600
00160-606195491.png 4263Кб, 2560x1600
2560x1600
00239-1008938372.png 5379Кб, 2560x1600
2560x1600
>>1389778
Сыглы... Но мне нравиться стилистика. Раньше больше пони юзал, последнее время от люстры прям кайфую
Аноним 16/10/25 Чтв 16:20:58 1389805 60
N4B6Z04XA6V7NV5[...].jpg 194Кб, 1536x1536
1536x1536
Аноним 16/10/25 Чтв 17:20:18 1389898 61
Почему при хайрезе у тянок разёбывает животы и превращает их в гусениц? Причём разъебывает в основном в позе полу лежа. Только адетайлер помогает это исправить.
Аноним 16/10/25 Чтв 17:27:17 1389914 62
>>1389898
Слишком большой размер изображения, можно еще уменьшить денойс.
Аноним 16/10/25 Чтв 17:31:44 1389918 63
>>1389914
Изначальный размер 1344×768. Хайрез в 1.5. Денойз 0.5.
Аноним 16/10/25 Чтв 18:02:16 1389944 64
>>1389918
Не должно разъебывать
Аноним 16/10/25 Чтв 18:08:16 1389952 65
>>1389918
Попробуй денойз 0.3-0.4 или схожий размер с немного другим соотношением сторон, типа 832х1216. Ну а еще может апскейлер говно. У меня есть шиза что при 1024х1536 на люстре мутации чаще прокают, хотя спокойно должно тянуть.
Аноним 16/10/25 Чтв 18:08:22 1389953 66
>>1389918
> 1344×768. Хайрез в 1.5. Денойз 0.5.
> 1344×768
> Денойз 0.5.
> НекроХЛ
Летсо сгенерировали? Негенерируемо, все в кроненбергах
Аноним 16/10/25 Чтв 18:38:09 1389992 67
10352-2025-10-1[...].webp 553Кб, 2368x1024
2368x1024
>>1389898
В такой позе? Промпт покажи с настройками, может там (sitting on side lying on head twisted torso:2.0).
У меня тут без апскейла, бтв.
Аноним 16/10/25 Чтв 18:51:18 1390010 68
>>1389898
> разёбывает животы и превращает их в гусениц?
Твоя нейронка перетренирована на 177013.
Аноним 16/10/25 Чтв 19:32:58 1390042 69
>>1389898
Я слышал что бывают модели которым хуёво от хайреза, всё что на Illustrious должно норм делать, сам я в SwarnUI ставлю upscale и всё нормально ебашит с теми же параметрами, просто в 2х разрешении
Аноним 16/10/25 Чтв 19:39:20 1390045 70
.jpg 62Кб, 600x600
600x600
>>1390042
> SwarnUI ставлю upscale и всё нормально ебашит с теми же параметрами, просто в 2х разрешении
В extras надеюсь?
Аноним 16/10/25 Чтв 19:41:59 1390049 71
>>1390045
Я блаженный, мне похуй, не хочу разбираться как там люди раскукоживают изображения до нормального размера
Аноним 16/10/25 Чтв 19:50:52 1390061 72
>>1389324
>Это люмина так воспринимает пост-советские постройки?
Это какакая-то люстромодель с лорой на ебеня и лорой на стиль Диско Элизиум.
И кучей лор ещё.
Аноним 16/10/25 Чтв 19:56:57 1390074 73
>>1390061
Так и представлял себе Роберт Курвиц дискач 2
Аноним 16/10/25 Чтв 20:03:06 1390081 74
Been listening [...].jpg 222Кб, 1080x1341
1080x1341
Сап генерач, может кто нагенерить (может, парочку?) картинок по промпту? Желательно без фона, одна аниме тян без порны, высокая, длинные и худые (можно комично, но не крипово) руки и ноги. Джинсы, футболка "CANADA" (можно "ANAL" лол), поверх неё расстёгнутая красно-чёрная клетчатая рубашка как из КБ.
Поза/выражение лице тсундере (скрещенные руки? хотя мб это смерть а не промпт), мб blush на лице
Глаза карие, волосы короткие и чёрные, в целом вид немного эээ фемцела??

пик анрилейтед. Спасибо!!!!!!!!!!!!!!!!!!!!
Аноним 16/10/25 Чтв 20:04:08 1390083 75
generatedvideo [...].mp4 869Кб, 464x688, 00:00:06
464x688
Аноним 16/10/25 Чтв 20:32:04 1390125 76
Шапка говна.
Аноним 16/10/25 Чтв 20:33:17 1390128 77
>>1387869
Я хочу больше пикч, где беленькую трахают в попку.
Аноним 16/10/25 Чтв 22:08:37 1390230 78
image 712Кб, 2048x2048
2048x2048
Греться об котика дождливым вечером
Аноним 16/10/25 Чтв 22:18:25 1390248 79
>>1390230
Лучше об котичку. Она терпеливее.
Аноним 16/10/25 Чтв 22:18:26 1390249 80
1683892298013.webm 4434Кб, 1024x1024, 00:00:07
1024x1024
>>1390083
Величайшее разочарование
Аноним 16/10/25 Чтв 22:27:19 1390260 81
>>1390249
В удивительное время живем! А еще 2 года назад получить 512х512 мутное анимешное лицо было за праздник
Аноним 16/10/25 Чтв 22:50:39 1390304 82
blanktradingcar[...].jpg 443Кб, 1080x1920
1080x1920
blanktradingcar[...].jpg 264Кб, 1080x1920
1080x1920
blanktradingcar[...].jpg 356Кб, 1080x1920
1080x1920
blanktradingcar[...].jpg 267Кб, 1080x1920
1080x1920
>>1390260
А три года назад был Wombo.
Аноним 16/10/25 Чтв 22:52:12 1390305 83
.jpg 1206Кб, 2950x3840
2950x3840
Извела весь шампунь на пену или что-то забыла
Аноним 16/10/25 Чтв 22:58:08 1390314 84
>>1390249
Когда борешься за свободу художественного самовыражения, но общество даже не пытается тебе запрещать стоять хвостиком вверх.
Аноним 16/10/25 Чтв 23:05:37 1390328 85
Аноним 16/10/25 Чтв 23:06:16 1390330 86
>>1390304
О, понив7
>>1390305
Нужна вторая картинка где она уже стоит снаружи, можно лоурез
Аноним 16/10/25 Чтв 23:07:32 1390333 87
>>1390330
> понив7
СООМИТ! В голосину
Аноним 16/10/25 Чтв 23:09:51 1390336 88
>>1390305
Сначала извела на пену, потом оказалось, что забыла взять с собой пижамку, а ходить по дому в мокром полотенце не хочет. Прямо, хоть на руках носи такую кошку-забываку.
Аноним 16/10/25 Чтв 23:12:04 1390340 89
>>1390336
> хоть на руках носи
> 35 кг
This is... acceptable
Аноним 16/10/25 Чтв 23:20:22 1390346 90
>>1390340
Если тяжело нести ее боком вперед, не стесняйся попросить обнять всеми лапками.
Аноним 16/10/25 Чтв 23:23:48 1390349 91
>>1390260
Хорошо, что 2 года назад меня это не зацепило =)
Аноним 17/10/25 Птн 01:02:33 1390404 92
grok-video-47ba[...].mp4 805Кб, 480x640, 00:00:06
480x640
Аноним 17/10/25 Птн 02:01:06 1390430 93
00055-2872443421.png 1860Кб, 1536x1024
1536x1024
Типичное состояние в 2 часа ночи, разве что нет бирюзовых волос и пижамы.
Аноним 17/10/25 Птн 02:16:15 1390437 94
>>1390346
Не тяжело, но фулл-бади-обнимашки могут быть крайне приятными когда не жарко
> лапками
Что за флешбеки двухгодовой давности?
свафпнуть ересь, добавить в промпт напоминалку что у кемономими отсутствуют фурри-атрибуты кроме ушей-хвоста
Аноним 17/10/25 Птн 04:50:32 1390486 95
>>1389992
Лежа на спине. Получается так, что у тянки куча складок на животе и куча пупков. И если прописан пирсинг, то протыкается каждый пупок. Я сейчас попытался ещё раз сгенерировать проблемную картинку, но почему то она стала генериться немного иначе, хотя модель та же. Кладу картинку в пнг инфо, от туда в техт ту имг. И генерируется немного другое. Ещё более всратое.
Аноним 17/10/25 Птн 05:20:21 1390491 96
>>1390330
>снаружи
Так там все то же самое - полотенце до ушей обмоталась.

>>1390336
>хоть на руках носи
Мокрую, брыкающуюся? Абсолютно ужасно

>>1390404
Со звуком! Лицо чуть поменяло на полностью открытой двери, но все равно круто! Интересно, а как подойти сейчас к созданию оригинального голоса...
Аноним 17/10/25 Птн 05:27:25 1390492 97
>>1390491
>Интересно, а как подойти сейчас к созданию оригинального голоса...
Спиной, наклонившись, желательно с раздвинутыми булками. Лично я не могу даже нормальный войс клон опенсорсно сделать. Скилл ишью че поделать
Аноним 17/10/25 Птн 06:02:05 1390499 98
1720915377735.png 2763Кб, 1408x2064
1408x2064
1695669715168.png 3009Кб, 1408x2064
1408x2064
1645302965127.png 2696Кб, 1408x2064
1408x2064
1701855831146.png 2894Кб, 1408x2064
1408x2064
Аноним 17/10/25 Птн 06:13:58 1390506 99
1623429860022.png 3849Кб, 1408x2064
1408x2064
1614598723352.png 3676Кб, 1408x2064
1408x2064
1623895489105.png 2912Кб, 1408x2064
1408x2064
1740448614567.png 2918Кб, 1408x2064
1408x2064
Аноним 17/10/25 Птн 06:15:27 1390507 100
1755792091445.png 3211Кб, 1408x2064
1408x2064
Насрал слопом.
Аноним 17/10/25 Птн 06:48:02 1390524 101
image.png 1483Кб, 1024x1024
1024x1024
Аноним 17/10/25 Птн 07:03:20 1390528 102
>>1390507
Зачем ты это сделал?
Аноним 17/10/25 Птн 07:48:25 1390542 103
>>1390404
Как-то быстро рассвело. Неужто увидела ядерный гриб?
Аноним 17/10/25 Птн 08:19:03 1390555 104
10378-2025-10-1[...].webp 472Кб, 1984x1152
1984x1152
00385-1475057694.png 803Кб, 640x960
640x960
00387-186745066.png 761Кб, 640x960
640x960
Охаё.
>>1390260
>2 года назад
За 16 октября 2023 у меня вот эти пикчи справа сохранены. Не хайрез, но уже не 512х512. И это я ещё на полторахе сидел до следующего года, хотя SDXL 1.0 вышла уже летом 2023-го.
>>1390542
Да ладно, чего сразу ядерный. Может, очередной прилёт в бочку или склад, обычное дело. Я позавчера даже просыпаться не стал после выбухов и сирены.
>>1390524
Месть за забаненных нсфв-лошадок?
Аноним 17/10/25 Птн 08:43:49 1390579 105
123234577890.mp4 2405Кб, 688x464, 00:00:06
688x464
>>1386592 →
Я про другое, про полноценный редактор, не макаронную фабрику а что-то уровня Афтер Еффектса, где ты можешь, например, выделить область для инпеинта, при этом прямо в видео, эта редактирование распространится на всю дорожку или выбранный участок. При этом это будет инпеинт слой, поверх которого можно сделать ещё один инпеинт.
Инструменты, как контрол нет, для создания промежуточных кадров, фонов, позы и т.п. ты делаешь рисунок уровня пеинта и тебе создаёт новый кадр и генерит промежуточные кадры.
Какой-то аналог лор для видео, чтобы нейронка помнила в рамках этого видео твой стиль и как выглядят персонажи.
Вот с этим уже можно будет серьезно работать.

А мы пока только подбираемся к чему-то подобному для 2д, и то на это топового железа еле-еле будет хватать.

> У него и nsfw-артисты с petite аниме-гёрлами публикуются в твиттере
И мгновенно улетают в шадоубан, ты конечно можешь постить, но никто никогда не увидит твои посты, а потом улетишь в бан за репорты поехавшего шиза.
Аноним 17/10/25 Птн 10:48:03 1390641 106
>>1390404
Хозяин-сама как раз надевает подарок для своей самой лучшей в мире кисы и просит ее не подглядывать?
Аноним 17/10/25 Птн 11:42:31 1390690 107
image 549Кб, 2048x2048
2048x2048
Аноним 17/10/25 Птн 12:17:50 1390721 108
>>1389742
Неужели, хоть что-то годное в треде. Что за модель?
Аноним 17/10/25 Птн 12:19:22 1390723 109
>>1390690
Шапка-пидорка с ушами подобна трусам на голове, только ribbed.
Аноним 17/10/25 Птн 13:28:56 1390758 110
>>1390491
> Так там все то же самое
Это понятно, нужно для дела
>>1390579
> не макаронную фабрику
Есть оболочки и даже варианты оформления без лапши.
> контрол нет
> лор для видео
Все есть
> выделить область для инпеинта
Вот этого нет, разве что сильно ограничено.
>>1390690
Красиво
Аноним 17/10/25 Птн 13:51:33 1390789 111
Забавно, но на Цивите теперь nsfw лайкают чаще, когда запретили его генерить без жёлтых базз лайтеров.
Аноним 17/10/25 Птн 14:44:04 1390860 112
аырх.png 1592Кб, 1024x1024
1024x1024
Аноним 17/10/25 Птн 16:22:38 1391005 113
image 688Кб, 2304x3456
2304x3456
image 704Кб, 2304x3456
2304x3456
image 564Кб, 2304x3456
2304x3456
image 756Кб, 2304x3456
2304x3456
>>1390128
В нф секса попу тред
Аноним 17/10/25 Птн 16:51:34 1391065 114
generatedvideo [...].mp4 3379Кб, 640x480, 00:00:06
640x480
Аноним 17/10/25 Птн 16:52:19 1391068 115
miss gun.png 3708Кб, 1920x2520
1920x2520
focus.png 3549Кб, 1920x2520
1920x2520
Аноним 17/10/25 Птн 16:54:43 1391075 116
>>1391005
Ахуенная! Моар только без подвоха
Аноним 17/10/25 Птн 17:27:23 1391122 117
>>1391065
Оченная милота. Жду ролики с вечерней заботой сильняши к своей малышке.
Аноним 17/10/25 Птн 18:10:19 1391218 118
изображение.png 55Кб, 949x552
949x552
Poses2.webp 7181Кб, 10158x9214
10158x9214
>>1390758
> нужно для дела
Ну если для дела, зачем ждать? Просто подошел, сам взял за руку Qwen и написал:
Place girl from image1 on white background...
Аноним 17/10/25 Птн 19:31:56 1391347 119
image 851Кб, 2048x2048
2048x2048
Закупилась вкусняшками
Аноним 17/10/25 Птн 19:59:04 1391372 120
Аноним 17/10/25 Птн 20:44:32 1391400 121
>>1391218
Когда искал медь а нашел золото, хорошие 4я в нижнем ряду с ошибкой
Для консистентности чтобы не изменило все как в >>1390404 нужен второй кадр для конца или середины. Тут столько усталости что просто себе референс сгенерировать лень, а ты редактировать предлагаешь
Аноним 17/10/25 Птн 20:53:57 1391409 122
23.mp4 16522Кб, 720x404, 00:01:59
720x404
>>1390723
>подобна трусам на голове
БАЗАБАЗАБАЗАБАЗАБАЗАБАЗАБАЗАБАЗАБАЗА
Аноним 17/10/25 Птн 22:52:58 1391542 123
>>1391400
> Тут столько усталости что просто себе референс сгенерировать лень
Живи! И это пройдет. Будет еще легче, обязательно будет!
Аноним 17/10/25 Птн 23:23:52 1391569 124
generatedvideo [...].mp4 2612Кб, 560x560, 00:00:06
560x560
Аноним 17/10/25 Птн 23:50:55 1391607 125
Аноним 18/10/25 Суб 00:28:25 1391631 126
ComfyUI01656.png 1493Кб, 1024x1024
1024x1024
ComfyUI01623.png 1119Кб, 1024x1024
1024x1024
ComfyUI01672.png 1354Кб, 1024x1024
1024x1024
Аноним 18/10/25 Суб 00:55:41 1391654 127
Аноним 18/10/25 Суб 01:01:52 1391660 128
grok-video-d8db[...].mp4 2225Кб, 480x640, 00:00:06
480x640
Аноним 18/10/25 Суб 01:11:55 1391667 129
>>1391005
Красивое.
Нужно больше девочек с сочными пэнисами!
Аноним 18/10/25 Суб 01:15:03 1391669 130
00004-22050919.png 4711Кб, 2560x1600
2560x1600
00006-1133276187.png 5507Кб, 2560x1600
2560x1600
00031-22050920.png 4871Кб, 2560x1600
2560x1600
Аноним 18/10/25 Суб 01:31:30 1391675 131
.mp4 5792Кб, 480x640, 00:00:06
480x640
Аноним 18/10/25 Суб 01:33:16 1391676 132
00044-2609467382.png 6234Кб, 2560x1600
2560x1600
00045-2609467383.png 5869Кб, 2560x1600
2560x1600
00046-2609467384.png 6290Кб, 2560x1600
2560x1600
Аноним 18/10/25 Суб 01:42:38 1391678 133
>>1391542
Конечно будет, придет или дед-мороз или дед_лайн, можно будет спать больше 35 часов в неделю и устроить серию гулянок с трешем, угаром и содомией чтобы все забыть. Осталось только дожить.
>>1391569
Найс
Аноним 18/10/25 Суб 01:52:06 1391680 134
122464676790.mp4 1358Кб, 560x560, 00:00:06
560x560
>>1391218
Это кокое железо нужно для токова?
Аноним 18/10/25 Суб 01:57:42 1391683 135
00066-679145771.png 5621Кб, 2560x1600
2560x1600
00068-679145772.png 5353Кб, 2560x1600
2560x1600
00089-47471771.png 5474Кб, 2560x1600
2560x1600
Аноним 18/10/25 Суб 02:41:03 1391696 136
00018-192223286.png 5658Кб, 2560x1600
2560x1600
00107-231332533.png 5053Кб, 2560x1600
2560x1600
00090-47471772.png 5662Кб, 2560x1600
2560x1600
Аноним 18/10/25 Суб 06:42:48 1391740 137
1661629838071.png 3211Кб, 1408x2064
1408x2064
1683961735694.png 3227Кб, 1408x2064
1408x2064
1752385465848.png 2724Кб, 1408x2064
1408x2064
1629361646685.png 2877Кб, 1408x2064
1408x2064
Аноним 18/10/25 Суб 06:43:20 1391741 138
1638288217705.png 3111Кб, 1408x2064
1408x2064
1746328116122.png 2792Кб, 1408x2064
1408x2064
1642684850178.png 3270Кб, 1408x2064
1408x2064
1699861428568.png 2969Кб, 1408x2064
1408x2064
Аноним 18/10/25 Суб 07:09:27 1391744 139
1746748104689.jpg 573Кб, 1920x2816
1920x2816
Чёт максимум, который можно сгенерить на цивите. Он даже на bare shoulders в промпте может быть недовольным.
Аноним 18/10/25 Суб 07:19:44 1391745 140
image 918Кб, 2304x3456
2304x3456
image 566Кб, 2304x3456
2304x3456
image 622Кб, 2304x3456
2304x3456
image 665Кб, 2304x3456
2304x3456
Эй ведьмачка, зачем тебе две рукояти?
Аноним 18/10/25 Суб 09:18:26 1391773 141
generatedvideo [...].mp4 901Кб, 464x688, 00:00:06
464x688
Аноним 18/10/25 Суб 10:17:50 1391807 142
>>1391607
"Я иду по улице совсем как чумачечий."
Аноним 18/10/25 Суб 10:21:34 1391811 143
По идее грок можно попросить зациклить анимацию, тогда можно сделать что-то более длинное вручную склеив из нескольких кусков. Либо последний кадр использовать, но там стиль уже поплывёт сильно.
Озвучка только разна будет.
Есть кстати уже какие-то норм решения для AI озвучки?
Аноним 18/10/25 Суб 10:28:01 1391823 144
>>1391745
> зачем тебе две рукояти?
хм, а удобно
Аноним 18/10/25 Суб 10:44:13 1391854 145
>>1391680
Да любого, где Комфи запустится по идее. Там же есть оффлоад. На 12 гигах точно запускают Квен/Едит/2509. Может и на 8 получится.
Аноним 18/10/25 Суб 10:57:12 1391864 146
>>1391675
Вот это прямо хорошо
Аноним 18/10/25 Суб 12:05:47 1391912 147
00034-1633365497.png 5371Кб, 2560x1600
2560x1600
00057-4209355318.png 5248Кб, 2560x1600
2560x1600
00149-1324489462.png 5257Кб, 2560x1600
2560x1600
Аноним 18/10/25 Суб 12:40:05 1391961 148
generatedvideo [...].mp4 3270Кб, 560x560, 00:00:06
560x560
Аноним 18/10/25 Суб 14:14:38 1392103 149
Всем привет, видел на реддите экспериментаторов, которые в стандартный воркфлоу с лайтнинг лорой для ван2.2 добавляли третий ксамплер для хай нойз модели без лайтнинг лоры, заявляя, что так результаты меньше страдают от постоянного слоумоушена. Я лично не сталкиваюсь часто со слоумоушеном, если промптирую серьезно, но все равно интересно, есть ли тут те, кто пробовал и сравнивал результаты? Становится ли лучше?

Сам к сожалению потерял тот тред и не могу найти его уже.
Аноним 18/10/25 Суб 15:46:13 1392260 150
Снимок экрана ([...].png 654Кб, 3161x1614
3161x1614
>>1379794 →
Спасибо большое! А как поставить Image Saver?
Аноним 18/10/25 Суб 15:54:50 1392271 151
>>1392260
Просто замени на любую другую сохраняющую ноду.
Аноним 18/10/25 Суб 16:07:14 1392288 152
.png 423Кб, 2721x1521
2721x1521
>>1392260
Через менеджер любые ноды можно доставить, см пик.:
Или как
>>1392271
говорит - просто используй любую другую сохраняющую ноду.
Аноним 18/10/25 Суб 16:27:21 1392339 153
ComfyUItemplkyt[...].png 4447Кб, 1210x1815
1210x1815
Аноним 18/10/25 Суб 16:49:24 1392363 154
>>1392339
это не ты зелёных слонят в сора-треде клепал?
Аноним 18/10/25 Суб 16:57:44 1392372 155
Аноним 18/10/25 Суб 17:00:17 1392373 156
raf,360x360,075[...].jpg 20Кб, 360x360
360x360
Что-то последнее время рандомные 1girl'ы вообще не вызывают каких-либо эмоций у меня. Ну красивые, да, но нейроны не активируются. Хочется глубокого понимания персонажа и чтобы она была реально уникальной - популярная/с высоким статусом, а не просто тянка-ноунейм. И это не только на 2д распространяется, заметил. Начал понимать откуда столько кейпоп стэнов - успех реально привлекает. Красота, конечно, обязательно нужна, но её недостаточно. Уже боюсь, что обычных симуляторов ебли в ВР'е будет недостаточно в будущем, нужны серьезные сеттинги, типа интерактивных маньхуй, где ты играешь гигачадом МС, который всех разъебывает своими читерными умениями и соблазняет недоступных императриц и матриарш. Причем непросредственно ебля это ну 20% цели, я бы сказал, больше хочется признания, чтобы тебя все уважали и хотели, пожить жизнь успешного чела, побуллить буллисов.
Аноним 18/10/25 Суб 17:06:49 1392374 157
download.jfif 62Кб, 638x314
638x314
>>1392373
ВЕЛКАМ ТУ СКАЙРИМ!!!!!!
Аноним 18/10/25 Суб 17:14:41 1392390 158
generatedvideo [...].mp4 2736Кб, 560x560, 00:00:06
560x560
Аноним 18/10/25 Суб 17:43:11 1392448 159
>>1392373
> рандомные 1girl'ы вообще не вызывают каких-либо эмоций у меня. Ну красивые, да, но нейроны не активируются. Хочется глубокого понимания персонажа и чтобы она была реально уникальной
Просто сделай своего персонажа, в чем проблема? Со своей историей, которую ещё и проиграть по тысяче разных вариантов можно с большой текстовой ллм. И потом генерить сюжет по этим историям. Генерик не пройдет.
Аноним 18/10/25 Суб 18:04:36 1392509 160
>>1392448
Делаю, но ЛЛМы до сих пор не могут нормально писать, как оказалось. После новелок, написанных людьми, то, что выдает ЛЛМ, это кал. Считай та же история, что с имэдж геном - на поверхности норм, но если присмотреться, это всё абсолютно не то. Еще лет 5 надо прогресса. И потом еще 5-10, чтобы достаточно дешево стало. Буду стариком уже, ну и хуй с ним.
Аноним 18/10/25 Суб 18:52:21 1392610 161
Снимок экрана ([...].png 3091Кб, 3599x1915
3599x1915
2025-10-18-1828[...].png 1058Кб, 1000x1304
1000x1304
unnamed (6).jpg 110Кб, 796x1024
796x1024
unnamed (4).jpg 132Кб, 1024x1024
1024x1024
>>1392288
>>1379737 →
В общем, похоже все настроил, скачал комфи менеджер (удобная штука). Единственное, я не стал пока переустанавливать через git clone и делал все через десктопную версию. Решил попробовать сделать пробные генерации с переодевание девушки с другую одежду и помещение ее в офис. Скорость генерации одной картинки составила 90-120 секунду (16vram. 32 ram). К сожалению качество генераций оказалось посредственным, картинка в целом довольно мыльная и есть проблемы с отрисовкой (см. пик 2). Также промте я прописал, чтобы прическа у нее была пикси, но все равно на всех генерациях нейронка лепит каре. Промт: Transform the girl from [image 1] into a modern indoor office environment, keeping all her original facial features, youthful charm, anime proportions, and soft innocent expression. She still looks like the same gentle young girl from [image 1], but now she is seated at a wooden office desk, working on an open laptop. She looks slightly toward the viewer with a shy, mildly flustered gaze and parted lips, giving a sense of quiet focus and nervous sweetness. Use only the clothing style and posture from [image 2] as a reference. Replace her hoodie and shorts with a teal women’s business suit — a fitted blazer with neat lapels and matching slim trousers, paired with a plain white blouse underneath. The color of the suit matches the soft turquoise tone of [image 2], but adapt it naturally to anime lighting. The fabric should look smooth and professional, with delicate folds and soft highlights. Her hairstyle becomes a clean pixie cut, very short and well-groomed with red haiclip on the left side, keeping the same green color as in [image 1], with soft shading and natural highlights. Do not change her age, face shape, and haircut or anime rendering style — she remains cute and youthful, not mature. The environment is an office with warm daylight, wooden table surface, and subtle neutral background blur. She has green eyes. Apple laptop

3 и 4 пикчи, для сравнения как справился nano banana, по мне ощутимо лучше, но такой же косяк с прической.

Может я что-то не так делаю? Или чудес не бывает и Qwen Image Edit так себе? Сомневаюсь, вроде здесь аноны крутые штуки с ним делали.
Аноним 18/10/25 Суб 19:00:01 1392626 162
>>1392610
Попробуй фигануть 2.5 кфг, будет медленнее, но лучше. Эйлер и бета/бета57 база. Каррас тут не оче.

Промт сложный и длинный. Попробуй с простого начать и удлиняй. И верни голову во второй пик. Также ссылаться надо (как я видел и делаю сам) - image1, image2..., а не {image 1}

Я бы поменял местами пикчи и попробовал бы начать с:
Replace woman in office suite from image1 to girl from image1. Change girl's outfit formal office wear.

Как вариант - через промежуточный подход ещё. Вначале экстрактишь 1гирл на белый фон и переодеваешь в офисный стиль тем же квеном, а потом уже с той пикчей подходишь к задаче вписывания в фон.
Аноним 18/10/25 Суб 19:00:46 1392628 163
>>1392626
> Change girl's outfit to formal office wear.
Fxd
Аноним 18/10/25 Суб 19:05:10 1392632 164
>>1392509
>Делаю, но ЛЛМы до сих пор не могут нормально писать, как оказалось.
У тебя своего воображения нет?
Аноним 18/10/25 Суб 19:08:22 1392637 165
grok-video-8679[...].mp4 1500Кб, 480x640, 00:00:06
480x640
grok-video-8679[...].mp4 1232Кб, 480x640, 00:00:06
480x640
Анимировать лисиц
Аноним 18/10/25 Суб 19:13:45 1392648 166
>>1392637
Лисицировать!
Надо проложуху ставить или из веба можно?
Аноним 18/10/25 Суб 19:20:49 1392675 167
grok-video-6b97[...].mp4 1291Кб, 480x640, 00:00:06
480x640
Аноним 18/10/25 Суб 19:46:58 1392725 168
>>1392675
здесь челка классная и волосы тоже, только разве можно одной и той же расческой вычесывать и волосы на голове и хвост? Или тут по аналогии с лошадями?
Аноним 18/10/25 Суб 20:08:14 1392755 169
generatedvideo [...].mp4 1113Кб, 560x560, 00:00:06
560x560
Аноним 18/10/25 Суб 20:10:44 1392757 170
>>1391741
Наконец-то настал тот момент, когда гены сперможопого стали лучшими картинками, что есть в треде. И это не комплимент тебе
Аноним 18/10/25 Суб 20:21:02 1392766 171
>>1392648
В разрешении выше, без цензуры (есть нюансы), с кучей оснастки - wan i2v. Желательно иметь видеокарту поновее.
Аноним 18/10/25 Суб 21:47:06 1392843 172
>>1392757
Неужели всё так плохо?

И как вы догадались, что это жопоспермошиз?
Аноним 18/10/25 Суб 22:25:27 1392883 173
image 246Кб, 1280x1280
1280x1280
Потеряшка
Аноним 18/10/25 Суб 22:29:36 1392888 174
Аноним 18/10/25 Суб 23:20:03 1392982 175
image 485Кб, 2048x2048
2048x2048
Аноним 18/10/25 Суб 23:45:28 1393007 176
>>1392982
Почему у лис такие лица, будто они больны ДЦП и синдромом Дауна?
Аноним 18/10/25 Суб 23:52:24 1393014 177
1741969994887.webm 8019Кб, 1024x1024, 00:00:05
1024x1024
Есть тут эксперты вана? Как заставить его меньше артефачить на динамичных сценах с анимцом, не потеряв переноса стиля?

>>1392982
Побежали
Аноним 19/10/25 Вск 00:18:24 1393031 178
Аноним 19/10/25 Вск 01:54:47 1393105 179
00340-2091608051.png 4944Кб, 2560x1600
2560x1600
00028-1831693561.png 5533Кб, 2560x1600
2560x1600
00007-3938792468.png 4607Кб, 2560x1600
2560x1600
Аноним 19/10/25 Вск 01:55:47 1393107 180
00136-2818074474.png 4371Кб, 2560x1600
2560x1600
00032-3534304629.png 5822Кб, 2560x1600
2560x1600
00013-3389551569.png 4663Кб, 2560x1600
2560x1600
Аноним 19/10/25 Вск 01:58:52 1393112 181
grok-video-93ae[...].mp4 586Кб, 640x480, 00:00:06
640x480
Аноним 19/10/25 Вск 04:10:55 1393213 182
>>1393014
Хочу увидеть атаку такой кавалерии. И выжить от очарования.
Аноним 19/10/25 Вск 06:28:11 1393243 183
image 671Кб, 2304x3456
2304x3456
image 663Кб, 2304x3456
2304x3456
image 637Кб, 2304x3456
2304x3456
image 709Кб, 2304x3456
2304x3456
Аноним 19/10/25 Вск 07:59:46 1393279 184
>>1389698
>>1389742
>>1391005
Как называется такой анимешно-реалистичный стиль с кучей деталей?
Аноним 19/10/25 Вск 08:06:32 1393284 185
>>1393279
Это стиль называется аи-слоп
Аноним 19/10/25 Вск 08:15:14 1393286 186
Аноним 19/10/25 Вск 09:16:28 1393299 187
>>1393286
А здесь не смеяться, а плакать надо
Аноним 19/10/25 Вск 09:49:34 1393319 188
>>1393284
>>1393299
>ГЫГЫ МАМ САРИ КАК ЙА ЕТИХ АИШНИКАФФФ ТРАЛЛЛЮ))))))))
Аноним 19/10/25 Вск 10:09:07 1393328 189
generatedvideo [...].mp4 2344Кб, 480x640, 00:00:06
480x640
Аноним 19/10/25 Вск 10:49:18 1393371 190
Аноним 19/10/25 Вск 10:52:14 1393374 191
Аноним 19/10/25 Вск 10:54:10 1393376 192
>>1393107
Я в танке, много артов теперь вижу в таком стиле, какая-то новая модель вышла?
Аноним 19/10/25 Вск 11:03:30 1393383 193
Аноним 19/10/25 Вск 11:20:15 1393395 194
image.png 503Кб, 1056x496
1056x496
Аноним 19/10/25 Вск 11:27:08 1393401 195
10668-2025-10-1[...].webp 573Кб, 1984x1152
1984x1152
>>1393319
Так тебе правильно ответили. Сейчас это называется нейрослоп.
До распространения нейрокартинок называлось бы, скорее,
digital anime art, anime cgi, 2.5D, semi-realistic anime или что-то в этом духе.
>>1393376
>
>>1391654
Аноним 19/10/25 Вск 11:36:03 1393408 196
.png 7914Кб, 3586x1795
3586x1795
>>1393395
> Illustrij
> Illustrij
В голосяндру. Примазался так примазался

> as u know I rlly love comic-anime-hybrid based checkpoints and digital art rendering with a touch of 3D on its way to semirealism. So I've thought it would be time to test Illustrious. This is how I wanna present to u ~ Illustrij ~ my first merged Illustrious checkpoint :)
Абсолютно омерзительно. Сферический Васян - клепатель инцесто-мержей в квадрате.
Аноним 19/10/25 Вск 11:37:23 1393412 197
image 781Кб, 2048x2048
2048x2048
Аноним 19/10/25 Вск 11:37:52 1393413 198
>>1393412
Хорошо жить кошкой.
Аноним 19/10/25 Вск 12:04:25 1393424 199
10682-2025-10-1[...].webp 572Кб, 1152x1984
1152x1984
10685-2025-10-1[...].webp 421Кб, 1152x1984
1152x1984
Ну так-то на люстромиксах, если модель не сильно убитая инцестами, можно без лор генерить и двадэ, и околореалистик, чисто промптом.
Аноним 19/10/25 Вск 12:27:33 1393434 200
IMG202510191225[...].png 4603Кб, 2560x1600
2560x1600
IMG202510191225[...].png 6361Кб, 2560x1600
2560x1600
А мне нравится. Все лучшее от двух миров.
Аноним 19/10/25 Вск 12:28:35 1393436 201
.jpg 905Кб, 2960x3840
2960x3840
До сих пор шарахается от фена.
Аноним 19/10/25 Вск 12:44:45 1393448 202
generatedvideo [...].mp4 1047Кб, 560x560, 00:00:06
560x560
Аноним 19/10/25 Вск 12:45:26 1393449 203
>>1393408
Чел поинтересовался, какой моделью можно сгенерить псевдо-3д, я ему ответил.
Свои претензии можешь себе в жопу засунуть.
Аноним 19/10/25 Вск 12:51:02 1393456 204
>>1393449
Да игнорь ты этих долбоебов. Эстет, бля, неибацца. Все вкусовщина. Кто-то любит классическое 2д, кто-то за максимальный реализм. В этом и прелесть нейронов, каждый найдет себе по вкусу. А васяны, считающие свое мнение истиной в последней инстанции были всегда и всегда были обоссываемы индивидами с iq выше 100
Аноним 19/10/25 Вск 12:53:29 1393459 205
.jpg 60Кб, 472x456
472x456
> ньюфаги жрут ужаренные инцест-васяно-миксы с лорами и нахваливают
Аноним 19/10/25 Вск 13:14:40 1393484 206
17608676107180.jpg 133Кб, 472x456
472x456
>>1393459
>шизики жрут неюзабельные без лор "чистые" модели и нахваливают, попутно тявкая на всех остальных
Аноним 19/10/25 Вск 13:33:10 1393493 207
>>1393328
А где рикролл? Топ 10 разочарований
>>1393408
То что типичные васяны потребляет сомнительное это известно. Но почему все-все такое стабильно желто-коричневое, неестественно блестящее и заартефаченое по глобальному освещению?
>>1393436
Сделай композицию с ней и роботом-пылесосом.
Аноним 19/10/25 Вск 13:50:58 1393514 208
>>1393412
Снесла курочка три яичка. Одно для киси, другое для лиси. И одно - анону!
Аноним 19/10/25 Вск 14:14:02 1393552 209
>>1393484
> неюзабельные без лор "чистые" модели
Это называется "скилл ишшью"
Аноним 19/10/25 Вск 14:44:12 1393614 210
>>1393552
Ну продемонстрируй, хуле. Вытащи из поней что-то путное без лор.
Аноним 19/10/25 Вск 14:53:15 1393623 211
>>1393493
> и роботом-пылесосом.
Его ещё купить тогда надо вначале, чтобы понять, какие приколдесы с ним можно сделать.
Аноним 19/10/25 Вск 15:04:39 1393629 212
>>1393514
Бедный анончик, за що так его?
>>1393623
Пугать кошку, конечно же! Или наоборот развлекать если она не робкого десятка.
Аноним 19/10/25 Вск 15:14:00 1393639 213
Посоветуйте модель для генерации изображений в стиле игрового 3д, чтобы эльфиек с орками скрещивать.
Аноним 19/10/25 Вск 15:15:54 1393644 214
Я знаю что никто из вас ботов не пользуется тенсором но они что запрещают порнуху? Даже приватную генерацию не выкладывая?
Аноним 19/10/25 Вск 15:23:00 1393654 215
Аноним 19/10/25 Вск 15:42:36 1393669 216
Как вы оцениваете пикчи жопоспермошиза?
Аноним 19/10/25 Вск 15:44:35 1393671 217
Аноним 19/10/25 Вск 15:59:15 1393688 218
10623-2025-10-1[...].webp 468Кб, 1504x1088
1504x1088
10628-2025-10-1[...].webp 358Кб, 1504x1088
1504x1088
10629-2025-10-1[...].webp 373Кб, 1504x1088
1504x1088
10643-2025-10-1[...].webp 625Кб, 2256x1632
2256x1632
>>1393669
Пусть дрочит на что хочет. Тут здоровых всё равно нет.
Аноним 19/10/25 Вск 16:05:35 1393710 219
>>1393552
>Это называется "скилл ишшью"
Это называется
>(artist:onineko:0.826446),artist:hito komoru,(artist:quasarcake:1.1),(artist:reoen:0.826446),artist:machi,(7769:1.21),coco7,original, best quality,amazing quality,very aesthetic,absurdres,year 2023,year 2024,
Аноним 19/10/25 Вск 16:10:32 1393722 220
>>1393710
Ещё "Very awa" забыл. И негатив полностью.
Аноним 19/10/25 Вск 16:19:20 1393738 221
изображение.png 22Кб, 408x280
408x280
>>1393722
В нубе нет "very awa".
Это ж с него промпт.
Рекомендованный, так сказать, одна из картинок основной галереи со страницы модели.
Аноним 19/10/25 Вск 17:15:58 1393797 222
Аноним 19/10/25 Вск 17:56:41 1393849 223
00048-652572165.png 4138Кб, 2560x1600
2560x1600
00184-498985350.png 4216Кб, 2560x1600
2560x1600
>>1393459
Тебе глаза выцарапать?
Аноним 19/10/25 Вск 18:02:28 1393854 224
10758-2025-10-1[...].webp 890Кб, 2560x1664
2560x1664
10753-2025-10-1[...].webp 716Кб, 2560x1664
2560x1664
10767-2025-10-1[...].webp 841Кб, 2560x1664
2560x1664
Не смотрел スレデン3, с пиццей пойдёт?
Аноним 19/10/25 Вск 18:35:42 1393867 225
.jpg 480Кб, 1368x1920
1368x1920
.jpg 595Кб, 1368x1920
1368x1920
Аноним 19/10/25 Вск 19:14:25 1393883 226
generatedvideo [...].mp4 1443Кб, 560x560, 00:00:06
560x560
Аноним 19/10/25 Вск 20:29:42 1393956 227
grok-video-bd94[...].mp4 679Кб, 480x640, 00:00:06
480x640
>>1393493
>и роботом-пылесосом
шестисекундный хоррор
Аноним 19/10/25 Вск 20:35:34 1393965 228
>>1393956
Ке-ке, пылесосы - опасные!
Аноним 19/10/25 Вск 20:44:17 1393974 229
image.png 1825Кб, 1024x1024
1024x1024
image.png 1686Кб, 1024x1024
1024x1024
Аноним 19/10/25 Вск 20:49:10 1393977 230
>>1393956
Ай лол, найс. Кшк сильно изменилась лицом, но можно списать на испуг
Аноним 19/10/25 Вск 20:51:49 1393980 231
>>1393977
Грок пердолит в свое стандартное аниме, увы. Тоже пробовал - не сохраняет никак черты. Вот бы лору включить
Аноним 19/10/25 Вск 20:58:23 1393996 232
>>1393980
На ване лайтнинг, но с немного накрученными шагами и cfg дает хороший эффект переноса. Но модель туповата и все генерится оче медленно.
Аноним 19/10/25 Вск 21:52:17 1394050 233
image.png 2394Кб, 1344x1728
1344x1728
>>1393710
Так и в чем неюзабелность? В том что ты скуф-турист не знаешь художников и не можешь их намешать?
Аноним 19/10/25 Вск 22:46:10 1394097 234
Аноны, подскажите, я уже сам заебался подбирать вариации тегов, как сделать нормальный bluge в штанах у футы? Там получается либо так как будто она комок говна себе в труханы отложила, либо торпеда натягивающая на себя одежду, а надо чтоб удав протягивался вдоль штанины\к животу через футболку, торчав из под одежды но не натягивая ее на себя. Поделится кто тайным знанием? bulge, penis under clothes, covered penis - все хуйня
Аноним 19/10/25 Вск 22:47:22 1394099 235
>>1394050
> и не можешь их намешать?
Я кстати проникся этой идее перемешивания, набрал длинный список артистов и кручу на локалке постоянную генерацию вайлдкардами, притом там не только художники, но и разные теги рендера картинки, поз, локаций и так далее.
Где-то процентов 5-10 из всех превью 1024х1024 я отбираю для улучшения разными инструментами, ещё с части каннибализирую детали для персонажей визуальной новеллы, которую вялотекуще готовлю.
Даже для фильтрации сотки единиц сырого слопа нужно тратить время, я даже не знаю кто эти люди, которые находят годные сочетания и часто их меняют. Это целая деревня в Индии должна крутить вайлдкарды и находить наилучшие сочетания.
Я нароллил несколько годных сочетаний стилей и постил их когда-то, но не нашёл им особого применения, потому что генерить в одном и том же стиле меня заёбывает, если это не ассеты для внки (но для них sdxl оказалась малополезна из-за слабого контроля и консистентности).

мимо проходил
Аноним 19/10/25 Вск 23:24:06 1394140 236
image.png 1955Кб, 1536x1536
1536x1536
Аноним 19/10/25 Вск 23:30:33 1394145 237
>>1394140
Эти руки.. мммм... наверное чистая модель а не Васян мердж.. Охуенно
Аноним 19/10/25 Вск 23:31:11 1394146 238
>>1394140
Дай ка промпт, попробую в васян мердже сделать
Аноним 19/10/25 Вск 23:38:41 1394149 239
>>1394146
anime harpy girl, monster girl, full body, feathered ears, bird ears, winged arms, крылоруки, гарпия, ancient greek clothes, long hair, white feathers, bird tail, bird legs, human torso and shoulders and hips, 1girl, visual novel asset, white background, корпус направлен на зрителя и влево, red eyes, feathered neck and chest, mourning dove harpy, перьевое тёмное кольцо на шее

Это не сдохля, а какая-то ноунейм модель вообще. Её только неделю назад релизнули.
Аноним 19/10/25 Вск 23:56:15 1394156 240
00278-4223071031.png 4763Кб, 2560x1600
2560x1600
>>1394149
Рукокрылья, ну такое...
Аноним 20/10/25 Пнд 00:07:44 1394161 241
00003-52396319.png 4735Кб, 2560x1600
2560x1600
00006-52396318.png 4270Кб, 2560x1600
2560x1600
>>1394156
Так чуть лучше как по мне
Аноним 20/10/25 Пнд 00:28:20 1394168 242
image.png 2610Кб, 1256x1856
1256x1856
Аноним 20/10/25 Пнд 00:45:47 1394172 243
>>1394149
Неделю назад хуйня от Мелкомягких типа вышла, но она вроде про фотореализм.
Аноним 20/10/25 Пнд 00:48:30 1394173 244
ct13.jpg 721Кб, 1280x1856
1280x1856
Аноним 20/10/25 Пнд 00:50:58 1394175 245
00015-2614295919.png 5270Кб, 2560x1600
2560x1600
Аноним 20/10/25 Пнд 01:11:22 1394186 246
00020-1552072371.png 5023Кб, 2560x1600
2560x1600
00050-1552072375.png 4983Кб, 2560x1600
2560x1600
00048-1552072373.png 5038Кб, 2560x1600
2560x1600
00017-1552072371.png 4774Кб, 2560x1600
2560x1600
Аноним 20/10/25 Пнд 01:18:58 1394189 247
1738627981992.webm 10059Кб, 800x1280, 00:00:05
800x1280
Аноним 20/10/25 Пнд 01:21:11 1394190 248
grok-video-76bd[...].mp4 1366Кб, 480x640, 00:00:06
480x640
Аноним 20/10/25 Пнд 01:31:37 1394192 249
>>1394186
Вот этих оживи. Пусть пальчиками пошевелят
Аноним 20/10/25 Пнд 01:36:41 1394201 250
image.png 3165Кб, 1256x1856
1256x1856
>>1394189
Почему она стала 3д?
Аноним 20/10/25 Пнд 02:18:17 1394236 251
1756743736161.webm 8130Кб, 800x1280, 00:00:05
800x1280
>>1394192
Чето как вижу, сразу >>1394175 вспоминаю на дикий ор пробивает. Может быть попозже, с подобным могут быть сложности.
>>1394201
Спроси что полегче
Аноним 20/10/25 Пнд 06:38:09 1394321 252
>>1393688
Большие сиси и попы должны быть у всех.
Аноним 20/10/25 Пнд 07:16:05 1394322 253
>>1394172
Это она. Но она довольно бесполезная на фоне остальных.

>>1394161
>>1394156
Winged arms на самом деле тяжело промптить, потому что на гарпий нет нормальной разметки датасетов и нейронки рисуют их кто во что горазд. Крайне умная нанобанана пасует перед этой задачей и рисует гарпиям третью пару конечностей через раз.
Аноним 20/10/25 Пнд 08:31:16 1394332 254
generatedvideo [...].mp4 3085Кб, 640x480, 00:00:06
640x480
generatedvideo [...].mp4 1435Кб, 640x480, 00:00:06
640x480
generatedvideo [...].mp4 2096Кб, 640x480, 00:00:06
640x480
Аноним 20/10/25 Пнд 08:42:12 1394336 255
>>1394332
> 2
Лягушка ловит лягушку!
Аноним 20/10/25 Пнд 11:36:54 1394477 256
>>1394050
тебя чем-то скуфы обидели, что ты используешь это слово при любой возможности?
Аноним 20/10/25 Пнд 11:51:18 1394489 257
>>1394336
И потом об нее греется.
Аноним 20/10/25 Пнд 11:53:20 1394491 258
generatedvideo [...].mp4 3937Кб, 688x464, 00:00:06
688x464
generatedvideo [...].mp4 3153Кб, 688x464, 00:00:06
688x464
generatedvideo [...].mp4 3552Кб, 688x464, 00:00:06
688x464
Grok даже старые полторашные гены неплохо оживляет, у принципе.
Аноним 20/10/25 Пнд 13:02:41 1394628 259
grok-video-2c87[...].mp4 826Кб, 464x688, 00:00:06
464x688
Аноним 20/10/25 Пнд 14:56:25 1394810 260
17533980912120.png 3040Кб, 1536x1024
1536x1024
17533980912271.png 3056Кб, 1536x1024
1536x1024
17533980912412.png 3156Кб, 1536x1024
1536x1024
17528127352740.png 2966Кб, 1536x1024
1536x1024
Анон, какая локалка сейчас самая топовая? Они могут сейчас создавать рофлы по типу пикрилов?
Аноним 20/10/25 Пнд 16:00:32 1394864 261
image 532Кб, 2048x2048
2048x2048
Аноним 20/10/25 Пнд 16:07:46 1394865 262
>>1394864
Рыжулю взял бы в жены. Тоже хочу на завтрак что-то кроме кофе и сигарет!
Аноним 20/10/25 Пнд 16:16:49 1394868 263
>>1394810
> пикрил
Это не рофл, чел...
Аноним 20/10/25 Пнд 17:19:30 1394964 264
image 868Кб, 2048x2048
2048x2048
Едем домой

>>1394865
Отличный выбор
Аноним 20/10/25 Пнд 17:22:46 1394969 265
>>1394865
Лисожена=лучшая жена, база.
Аноним 20/10/25 Пнд 17:50:19 1395018 266
image 835Кб, 2304x3456
2304x3456
image 813Кб, 2304x3456
2304x3456
image 745Кб, 2304x3456
2304x3456
image 870Кб, 2304x3456
2304x3456
Аноним 20/10/25 Пнд 17:58:13 1395030 267
Аноним 20/10/25 Пнд 17:58:31 1395031 268
>>1394969
только когда вырастет
Аноним 20/10/25 Пнд 18:00:08 1395036 269
user-xhkmsT1pxV[...].mp4 2552Кб, 480x872, 00:00:15
480x872
Аноним 20/10/25 Пнд 18:29:28 1395096 270
00424-3675419084.png 2912Кб, 1344x1728
1344x1728
>>1394477
Ну надо же как-то местный обитателей классифицировать
Аноним 20/10/25 Пнд 18:46:33 1395125 271
>>1395096
Зачем ты так плохо о себе?
Аноним 20/10/25 Пнд 18:48:18 1395129 272
image 109Кб, 1200x1035
1200x1035
>>1395036
Она будет притаскивать миленьких мышкодевочек, чтобы угостить их блинчиками с вареньем на завтрак?
Аноним 20/10/25 Пнд 18:58:04 1395144 273
>>1395018
Ля какая
>>1395031
Конечно, должна быть эмоционально зрелая и уметь всякое. В идеале ей должно быть не меньше пары сотен лет!
Аноним 20/10/25 Пнд 20:10:08 1395255 274
ct16.jpg 475Кб, 1280x1856
1280x1856
Аноним 20/10/25 Пнд 21:48:25 1395346 275
>>1395255
Красивая штриховка. Кто художник?
Аноним 20/10/25 Пнд 21:50:01 1395350 276
Аноним 20/10/25 Пнд 22:54:13 1395380 277
ct17.jpg 546Кб, 1856x1280
1856x1280
>>1395346
Это творческий абуз новеловского vibe transfer'а. На локалках можно попробовать смешать кого-нибудь с резкими пиксельными лайнами с кем-нибудь типа betabeet с весом пониже.
Аноним 20/10/25 Пнд 23:03:36 1395381 278
>>1395380
А с какой картинки вайб трансфер?
Аноним 20/10/25 Пнд 23:16:51 1395383 279
photo2025-10-20[...].jpg 349Кб, 1748x2480
1748x2480
>>1395381
С betabeet'овской вот этой, в промпт что-нибудь типа hatching (texture) можно добавить и художников по вкусу с около нулевыми весами.

Веса для позитивного вайба крутить около RS - 0.6, IE - 1.0 и для негативного с -0.6, 0.05.
Аноним 20/10/25 Пнд 23:18:05 1395384 280
>>1395383
И самого betabeet не указывать в промпте.
Аноним 20/10/25 Пнд 23:28:53 1395385 281
image.png 1923Кб, 1280x1728
1280x1728
Аноним 21/10/25 Втр 00:48:40 1395427 282
ct20.jpg 644Кб, 1280x1856
1280x1856
Аноним 21/10/25 Втр 00:55:25 1395428 283
Аноним 21/10/25 Втр 01:07:49 1395431 284
>>1395427
Реквестирую версию где тортик уже частично скушан
Аноним 21/10/25 Втр 01:32:21 1395438 285
00084-2163181634.png 1520Кб, 1280x800
1280x800
00071-2164010062.png 5291Кб, 2560x1600
2560x1600
Аноним 21/10/25 Втр 02:30:43 1395459 286
image.png 3476Кб, 1256x1856
1256x1856
Реализмошиз по ходу метит на место сперможопошиза
Аноним 21/10/25 Втр 02:33:37 1395465 287
ct22.jpg 654Кб, 1280x1856
1280x1856
Аноним 21/10/25 Втр 02:35:41 1395470 288
>>1395465
Надо было объесть с 2х сторон чтобы остался островок только посередине.
Аноним 21/10/25 Втр 02:37:25 1395473 289
>>1395465
Рррееее откуда трусы взялись! Осуждаю.
Но все равно спасибо, красивая.
Аноним 21/10/25 Втр 03:18:35 1395490 290
>>1395438
Собирается тушить костёр по-идейски?
Аноним 21/10/25 Втр 03:32:08 1395493 291
>>1395470
>>1395473
Я вначале думал чашку за торт поставить, но потом решил, что ладно уж.
Аноним 21/10/25 Втр 03:53:22 1395497 292
>>1395493
Изверг! Не понимаешь прелести convenient censorship.
Аноним 21/10/25 Втр 07:12:55 1395509 293
Так в итоге кто ответит, нет?
Давно перерос 1gitrl, loli, standing. Сейчас нейросети способны генерировать целые сюжеты и даже ёнкомы.
>>1394810
Аноним 21/10/25 Втр 08:10:13 1395521 294
Аноним 21/10/25 Втр 08:46:08 1395533 295
>>1395509
Для порнухи - стэйбл диффужен, все еще ничего не придумали лучше.
Аноним 21/10/25 Втр 09:50:21 1395579 296
>>1395533
Просто потому, что никто не хочет тратить кучу денег на прон и сдохля - единственное семейство моделей, которое даёт осилить обучение на новых дрочерских сетов по цене одного месяца питья кофе.
Аноним 21/10/25 Втр 10:45:54 1395629 297
generatedvideo [...].mp4 4602Кб, 560x560, 00:00:06
560x560
Аноним 21/10/25 Втр 11:53:39 1395682 298
>>1395629
Великая война Зеленых и Розовых трусей.
Аноним 21/10/25 Втр 11:55:05 1395683 299
Как запромптить обычный вялый пенис? У меня получают либо эрегированные питоны, либо какие-то детские карандашики.
Аноним 21/10/25 Втр 12:04:01 1395698 300
Аноним 21/10/25 Втр 12:06:01 1395700 301
>>1395509
Уже заебавший флюкс, квен. Получишь возможность промптить более подробно и отклик лучше, но полное отсутствие нужных знаний и нсфв. Есть промежуточные варианты но они экспериментальны и перформят не супер стабильно.
Еще есть новелы, но там моделька с точки зрения понимания туповата, зато много знает.
>>1395683
Тег на это есть, поищи на бурувики
Аноним 21/10/25 Втр 12:09:29 1395702 302
image 663Кб, 632x834
632x834
>>1395683
Стандартный after sex к чему угодно можно прилепить, на хуях оно тоже работает. penis down и erected в негатив вялые делает, сходу придумал и работает.
Аноним 21/10/25 Втр 12:39:02 1395745 303
ct25.jpg 336Кб, 1216x832
1216x832
>>1395509
Все топовые локалки с аниме дружат очень условно, стилей не знают, с анимешными концептами тоже могут быть проблемы, так что из коробки оно так себе. А вот если не лень делать лоры, то разговор уже другой.

Квен хорош, но вообще не вариативный, особо не может в нсфв и его дорого обучать.

Вместо флукса может иметь смысл брать хрому, т.к. нсфв и кучу концептов из коробки знает. Но. С дефолтным воркфлоу она будет генерить разломанный мусор. Чтобы что-то разумное выходило - нужно в их дискорде найти адекватный воркфлоу - с adaptive projective guidance, правильными настройками шифта и бета скедулера и т.п. И скорее всего надо будет примешать low step какой-нибудь для стабилизации всё равно.

Из того же дискорда надо стащить и конфиг для обучения с кастомным lr скейлингом для дабл блоков. Это важно, иначе обучение скорее всего сломает модель. И подписи надо делать в том же ебанутом стиле, что у хромы использовался: "aesthetic n, натур текст. <тег1>.<тег2>.<тег3>..." Т.е. теги после натур текста и разделены точками.

(На качество картинки не обращайте особо внимание, там оч старая лора от очень старого чекпоинта вмешана, она почему-то с лоустепом очень плохо дружит, удивлен что вообще всё не сломала)

>>1395700
> Еще есть новелы, но там моделька с точки зрения понимания туповата
Там частично спасает трюкачество с промптами, как для того же флукса - со всяким разделением промпта на части, двоеточиями и т.п. Сделали бы дистилл или дпо какое-нибудь - то было бы на уровне всех самых свежих, но, у них вроде какой-то пунктик против всего такого, типа вариативность потеряется.
Аноним 21/10/25 Втр 12:39:06 1395746 304
>>1395683
flaccid
foreskin со шкуркой
Аноним 21/10/25 Втр 14:08:21 1395829 305
ct24.jpg 451Кб, 832x1216
832x1216
Эх, новые прикольные версии персонажей в БА вышли, но не тех, кто мне интересен.
Аноним 21/10/25 Втр 14:13:49 1395831 306
Почему у вас, кстати, так популярен convenient censoring >>1395427 ?
Вроде сисики/писики тут не запрещены, не верю, что вы их не генерите.
Аноним 21/10/25 Втр 14:24:15 1395836 307
>>1395831
Это не оно, там на самом деле трусы были >>1395465
Хз насчет популярен, но это выглядит приятно, эстетично и часто отклик шишки даже сильнее.
Аноним 21/10/25 Втр 15:19:31 1395883 308
ct29.jpg 635Кб, 1280x1856
1280x1856
>>1395831
Так интереснее же, нагота надоела ещё во времена 1.5.
Аноним 21/10/25 Втр 15:21:03 1395885 309
ct30.jpg 635Кб, 1280x1856
1280x1856
Аноним 21/10/25 Втр 15:34:31 1395897 310
generatedvideo [...].mp4 3298Кб, 560x560, 00:00:06
560x560
Аноним 21/10/25 Втр 15:56:22 1395924 311
11081-2025-10-2[...].webp 1018Кб, 2976x1728
2976x1728
11091-2025-10-2[...].webp 452Кб, 1984x1152
1984x1152
11094-2025-10-2[...].webp 506Кб, 1984x1152
1984x1152
>>1395831
Понимаешь, брат, в женщине должна быть загадка.
Пизду крупным планом генерить конечно можно, но скучно.
Вот какая картинка лучше,м-м?
Аноним 21/10/25 Втр 17:41:03 1396104 312
Аноним 21/10/25 Втр 20:03:10 1396331 313
i-love-you-binh.gif 241Кб, 220x174
220x174
>>1395924
>Правое предплечье светлой
Аноним 21/10/25 Втр 20:08:53 1396334 314
>>1395924
Первая конечно лис сгенерируй
Аноним 21/10/25 Втр 20:46:51 1396365 315
1.jpg 357Кб, 1275x1797
1275x1797
2.jpg 403Кб, 1276x1802
1276x1802
3.jpg 429Кб, 1280x1856
1280x1856
5.jpg 347Кб, 1280x1856
1280x1856
Приветствую, аноны. В картинкогенерации почти ничего не смыслю, пришел к вам с соседнего текстового треда, поскольку меня терзает вопрос: что есть слоп в картинкогенерации? С текстом довольно просто, по крайней мере для меня: достаточно прочитать абзац-другой, чтобы понять, что это сгенерировано ллмкой. Конкретные слова, словесные обороты, конструкции, форматирование - все это выдает слоп текстовой генерации. Часто можно даже сказать, какая именно модель это сгенерировала, ну или, по крайней мере, какое семейство моделей.

Сейчас возникла необходимость генерировать картинки для своих персонажей, кое-как натренировал Лору и использую с одним из популярных(?) чекпоинтов. Приложу несколько пикрилов. Да, там имеются проблемы с руками, артефакты и прочие беды, я пока еще ничего не обрабатывал. Просьба оценить и ответить: слоп это или нет и если да, то почему. Меня самого картинки устраивают, я их буду использовать в любом случае, как почищу. На самом деле интересуюсь из чистого любопытства: насколько много слопа в картинкогенерации, что его выдает? Быть может, позы, композиция? Можете ли вы определять модельки, взглянув на пикчи? Например, для меня одним из триггеров является свет. В последнее время нейрослоп стал появляться на маркетплейсах и даже на упаковке продуктов во всем известных супермаркетах.
Аноним 21/10/25 Втр 20:49:19 1396368 316
out.jpg 157Кб, 1024x1024
1024x1024
Какие хорошие модели на базе люстры/нуба стоит попробовать? А то самому всё не перепробовать и загрузки на циве плохой показатель, может упускаю что-нибудь крутое.
Какое-то время назад в треде увидел ΣΙΗ, и вроде получше нуба и wai, теперь хочу ещё чего-нибудь нового попробовать.
Аноним 21/10/25 Втр 20:59:02 1396376 317
00192-2485030993.png 5929Кб, 2560x1600
2560x1600
00147-2199421426.png 6599Кб, 2560x1600
2560x1600
00139-4221601234.png 4793Кб, 2560x1600
2560x1600
>>1396368
На вкус и цвет все фломастеры разные
Аноним 21/10/25 Втр 21:01:39 1396379 318
>>1396365
> слоп это или нет
А сам-то как думаешь? Слоп-слопище.

> и если да, то почему
Потому что даже миниатюра прямо кричит: я - нейрослоп. Картинку даже не нужно открывать чтобы понять это. Слоп - это комбо всех нейрофакторов: убитые характерные цвета, поза по центру, 1грил стэндинг, одинаковые лици без эмоций и ощущением того, что чар понимает ситуацию. Миллионы признаков.

> В картинкогенерации почти ничего не смыслю
Это понятно. Как счетчик файлов за пару десятков тысяч уйдет, перестанешь задавать глупые вопросы.
Аноним 21/10/25 Втр 21:01:53 1396380 319
>>1396365
У меня нет оперделения слопа картинок. Но очень часто картинкослоп блестящий какой-то и имеет странную детализацию. Сходи на цивитаи и посмотри что в топе картинок у популярных моделей, мне, кажется, начнёшь чувствовать что такое слоп после этого.
ИМХО у тебя не слоп.
Аноним 21/10/25 Втр 21:05:13 1396383 320
>>1396379
> 1грил стэндинг
Это 90% человеко артов такие
> лици без эмоцийлици без эмоций
Так там же как раз есть эмоции. Сходи глаза, проверь.
Аноним 21/10/25 Втр 21:50:25 1396430 321
>>1396365
> что есть слоп в картинкогенерации
Может иметь разные проявления. Но для самого типичного - просто зайди на циву и глянь что постят под каким-нибудь из дохуя популярных шизомерджей. Примитивная композиция из стоящего-сидящего вангерла, желто-коричневая гамма, мерзотный недо 3д-недо 2д стиль, неуместный блеск. Хочешь самое отборное - чекай что генерят на пони https://civitai.com/models/257749 пиздец кто-то еще ею пользуется
> С текстом довольно просто, по крайней мере для меня: достаточно прочитать абзац-другой, чтобы понять, что это сгенерировано ллмкой
Здесь будет масло, складки, задранный глобальный контраст где он неуместен, дефолтные позы, взорванный задник, ну и отсутствие чего-то интересного за что цепляется глаз. Ну и> свет
именно оно.
> слоп это или нет
Слоповато, но это не пиздец, который было бы совсем зазорно генерить/использовать/выкладывать. Этого уже достаточно, не парься и занимайся в свое удовольствие, улучшение придет со временем если будешь экспериментировать. По крайней мере это лучше чем 90% нейромусора с чуба.
Аноним 21/10/25 Втр 21:59:51 1396445 322
>>1396383
Этот промт-инженер порвался,несите нового
Аноним 21/10/25 Втр 22:20:25 1396466 323
11164-2025-10-2[...].webp 267Кб, 1984x1152
1984x1152
11163-2025-10-2[...].webp 1012Кб, 2976x1728
2976x1728
11159-2025-10-2[...].webp 399Кб, 1984x1152
1984x1152
11165-2025-10-2[...].webp 436Кб, 1152x1984
1152x1984
>>1396383
ТЫ. НЕ. ПОНИМАЕШЬ. Это ж разве эмоции? Их там в лупу надо разглядывать. Чтобы удовлетворить промпто-эстета - надо что-то типа крайней картинки. Вот это - эмоции!
Аноним 21/10/25 Втр 23:00:43 1396509 324
image 78Кб, 512x768
512x768
Аноним 21/10/25 Втр 23:06:30 1396515 325
1663653777060.webm 13909Кб, 800x1280, 00:00:06
800x1280
>>1395427
>>1395465
Ну сделай ее без трусов! А лучше Сейю или кого-нибудь еще милого.
>>1396466
На второй нет эмоций.
Аноним 21/10/25 Втр 23:12:44 1396523 326
11173-2025-10-2[...].webp 909Кб, 2016x2688
2016x2688
11178-2025-10-2[...].webp 747Кб, 2976x1728
2976x1728
11179-2025-10-2[...].webp 874Кб, 1728x2976
1728x2976
Цуруги милашка.
>>1396515
Quod erat demonstrandum. А вот и эстеты подоспели.
Аноним 22/10/25 Срд 00:10:22 1396583 327
Аноним 22/10/25 Срд 00:11:15 1396586 328
ct33.jpg 533Кб, 1920x1088
1920x1088
>>1396365
> слоп это или нет и если да, то почему
Это не прям то, что обычно понимают под словом "ии-слоп". Он обычно подразумевает прям особый стиль - глянцевая кожа, 2.5д и т.п.

> Можете ли вы определять модельки, взглянув на пикчи?
Запросто, обращай внимание на глаза и мелкие детали на лице. Для сдхл моделей всегда надо использовать ADetailer под лицо и глаза, потому что иначе вместо глаз будет каша. Аналогично волосы и вообще все высокочастотные детали. Чтобы с этим не было проблем, можно выбрать более просто нарисованный стиль, они в этом плане лучше работают.

Плюс отдельная момент в том, что стиль на картинках прям очень дженерик, буквально усредненный анимешный арт, это тоже сразу выдает, люди так почти никогда не делают.

>>1396515
Этот какой моделью анимировано? Достаточно неплохо вышло.

> Ну сделай ее без трусов!
>А лучше Сейю или кого-нибудь еще милого.
У меня и так все папки с генерациями из-за этого треда заполнены ей, надо для разнообразия кого-то ещё. Но попробую что-нибудь придумать необычное.
Аноним 22/10/25 Срд 00:17:22 1396588 329
2025-10-20-1906[...].png 2090Кб, 1392x1528
1392x1528
2025-10-20-1859[...].png 2330Кб, 1392x2096
1392x2096
Мышебратья. :3
Аноним 22/10/25 Срд 00:41:49 1396606 330
>>1396588
Девчонки, тащите конфеты! Сейчас будем делать ему Св.Валентина!
Аноним 22/10/25 Срд 01:22:00 1396625 331
Аноним 22/10/25 Срд 02:10:31 1396645 332
1726246197699.webm 14083Кб, 720x1360, 00:00:05
720x1360
>>1396523
Попався!
>>1396586
Ван 2.2 i2v не тру метадату если что
Можно кого-нибудь еще, но желательно с правильными атрибутами.
Аноним 22/10/25 Срд 08:52:55 1396735 333
generatedvideo [...].mp4 3151Кб, 464x688, 00:00:05
464x688
Аноним 22/10/25 Срд 09:52:50 1396743 334
кусь.mp4 926Кб, 512x640, 00:00:07
512x640
Посоны, чо по апскейлу? Какой путь самый лучший для cumfiUI?
Пробовал и латентом и ультимейтом, везде какие то косяки вылезают, то пёзды в подмышках то пупков штук восемь.
Вроде как лучший результат это двухстадийный UltimateSD upscale в джва этапа, х1.2 а потом х1.5 на низком денойзе, полюс детект стадия, но это долго пиздец. Пробовал этап апскейла на ускорителе DMD-lora, но там детали проёбываются пиздец как.
Аноним 22/10/25 Срд 10:03:32 1396745 335
>>1396743
Для картинок ничего новее старого гайда из шапки не придумали. Он также актуален хоть для Вана, хоть для квена. Только порог консистентности подрос где-то до 5мп. До него растягиваешь поэтапно обычным и2и в 1.25-1.5 раз с денойзом 0.5-0.3, потом ультимейтом х2, разделив результат на 4/9 кусков + поля с денойсом 0.4-0.25
Аноним 22/10/25 Срд 12:13:17 1396794 336
image 321Кб, 1276x654
1276x654
>>1396743
У меня такое с дмд2, генерю 1024х1536 с дипшринком. Для ультимейта дмд надо выкл. Ган апскейл модель анимешарп.
Аноним 22/10/25 Срд 12:48:35 1396807 337
image.png 424Кб, 736x696
736x696
Аноним 22/10/25 Срд 14:17:40 1396852 338
>>1396735
Найс
>>1396743
Самый простой и беспроблемный - ганом в 1.5 раза (сама моделька дает х4, потом уменьшаешь), после денойз 0.4-0.5.
Выше - тайловый апскейл с контролнетом.
Аноним 22/10/25 Срд 16:59:22 1396957 339
>>1396794
Покажи весь скрин пж
Аноним 22/10/25 Срд 17:29:59 1396970 340
>>1396957
Все параметры апскейла на том скрине, больше ничего полезного и понятного.
Аноним 22/10/25 Срд 17:33:03 1396972 341
>>1396970
У тебя просто сотни кусков лапши, я такого в гайдах не видел.
Аноним 22/10/25 Срд 17:55:52 1396994 342
>>1396807
>>1396852
У неё же д*йки. Как на такое вообще встать может?
Аноним 22/10/25 Срд 18:19:49 1397023 343
>>1396994
С таким хвостом простительно
Аноним 22/10/25 Срд 18:21:16 1397026 344
>>1397023
Непростительно. Быстро сделайте её плоской!
Аноним 22/10/25 Срд 18:22:07 1397028 345
Аноним 22/10/25 Срд 18:23:11 1397029 346
>>1397026
Двигается хорошо и пушистая, простить можно. Но с данным реквестом спорить невозможно. Пикчи заготовьте
Аноним 22/10/25 Срд 18:50:56 1397053 347
>>1396972
Там фаст бипасеры и фаст экшон кнопачки из rgthree на кучу нод что бы в 1 клик делать апскейл бипася ненужное и разбипасивать нужное. Ты ничего не поймешь если покажу, запутанно пиздец.
Аноним 22/10/25 Срд 19:16:18 1397073 348
grok-video-7cb8[...].mp4 945Кб, 480x640, 00:00:06
480x640
Аноним 22/10/25 Срд 19:43:31 1397085 349
>>1394964
Куда пропала лисичка? Я начинаю волноваться.
Аноним 22/10/25 Срд 20:14:07 1397116 350
ComfyUI00966.jpg 696Кб, 2048x2048
2048x2048
Аноним 22/10/25 Срд 20:19:53 1397124 351
11379-2025-10-2[...].webp 1512Кб, 4224x1824
4224x1824
>>1396743
Я сейчас обычно не апскейлю дополнительно, разленился.
Мне хайрезфиксов хватает, см. картинку. Куда ещё больше-то, блядь? Но я всё ещё на Форже сижу.
>>1396994
Разве это дойки? Вот это - дойки!
Аноним 22/10/25 Срд 21:48:13 1397196 352
Блябдж, как нормально генерить пики с разными чарами у которых по 5+ личных тегов одежды и чтоб без пиздеца было? Попробовал капл так там все нормально ровно до тех пор пока композиция такая что персы нормально в своих регионах помещаются, а если нужно плотное взаимодействие типо ков гёрла сразу все идет по пизде, есть что-то лучше этой костыльной хуеты или это просто скил ишью?
Аноним 22/10/25 Срд 22:07:14 1397205 353
>>1397196
Генеришь черновик с очертаниями персонажей, потом инпэйнтом доделываешь детали, уточняя персонажа в регионе.
Можно сразу бахнуть региональный промптинг.
Но это всё не ваншоты.

Или роллишь огромную пачку и молишься Богу-Машине, чтобы там нашлись нужные тебе гены.
Аноним 22/10/25 Срд 22:22:49 1397215 354
3.jpg 1737Кб, 2960x3840
2960x3840
Сколько можно съесть хурмы или лучше всё же тунца?
Аноним 22/10/25 Срд 22:37:00 1397223 355
>>1397196
Насколько сложный у тебя там промпт?
>>1397215
Лучше инжира
Аноним 22/10/25 Срд 22:56:36 1397226 356
>>1397205
Просто голых затычечных с подходящими пропорциями сгенерить типа а потом в инпеинте одежду с лицом\етс домазать? Надо будет попробовать. У меня там уже были пиздопляски в фш где я лепил кучу говна, прогонял через контролнет и инпенинтил но то были сцены попроще которые с каплом еще делались, я так другие предметы добавлял на фон.
>>1397223
>Насколько сложный у тебя там промпт?
~200 токенов с двумя кастомными чарами у которых мувмент предполагает хитбоксы друг в друге, а я еще хочу на третьего позариться где futa on male но оно любит делать наоборот
Аноним 22/10/25 Срд 23:00:47 1397228 357
136592546p0.jpeg 1095Кб, 2960x3840
2960x3840
>>1397215
Очень круто, но у тебя нет ощущения что не хватает глубины резкости?

Что он себе позволяет? Критиковать семпая собрался. Совсем охренел
Аноним 22/10/25 Срд 23:06:54 1397230 358
ct39.jpg 614Кб, 2112x1408
2112x1408
>>1396645
> с правильными атрибутами
Достаточно ушастое?
Аноним 22/10/25 Срд 23:15:07 1397232 359
>>1397226
> 200 токенов с двумя кастомными чарами
Приведи пример если не стесняешься, просто интересно.
>>1397228
# душнила мод
Правильный доф не даст резкого размытия на полу сохранив резкими ботинки и не сделает такой переход в мыло на объектах что на одном расстоянии.
Оригинальный стиль напоминает всратые объективы с большим фокусным и диафрагмой, там как раз почти не будет боке, sovl. Но с дофом тоже может быть хорошо, пусть делает!
>>1397230
https://www.youtube.com/watch?v=sq_Fm7qfRQk
Шикарно!
Аноним 22/10/25 Срд 23:45:54 1397252 360
12324547679670.mp4 5502Кб, 704x1280, 00:00:10
704x1280
Аноним 22/10/25 Срд 23:58:25 1397259 361
.jpg 1637Кб, 2240x2800
2240x2800
.jpg 1429Кб, 2240x2800
2240x2800
.jpg 1683Кб, 2240x2800
2240x2800
Аноним 23/10/25 Чтв 00:10:50 1397267 362
>>1397124
Мерзость

>>1397259
0 базы

>>1397215
Шедеврик

>>1397252
Есть в этом какая-то атмосфера Харухи Судзумии. А ведь скоро так анонсы могут целые аниме создавать...
Аноним 23/10/25 Чтв 00:19:01 1397274 363
00049-210035206.png 1641Кб, 1024x1536
1024x1536
00068-3927902396.png 1430Кб, 1024x1536
1024x1536
00163-3745280193.png 1554Кб, 1264x1184
1264x1184
00181-1822211338.png 2751Кб, 1224x1840
1224x1840
В общем натренировал Лору на желтым костюм Мику, используя сгенерированный с помощью Pixai нейрослоп датасет , но не очень доволен результатами, на чистой модели без дополнительных лор работает очень плохо.
Аноним 23/10/25 Чтв 00:33:37 1397282 364
> SFW-генерашек
Будем надеяться на это.
Аноним 23/10/25 Чтв 06:02:19 1397394 365
image.png 1421Кб, 1024x1024
1024x1024
>>1397215
После трёхдневных круглосуточных роллов по стилям, одежде и подмесям персонажей я наконец-то вывел идеальную гарпию. Она оказалась лошадью.

>ы или лучше всё же тунца?
Тунец как хищник накапливает ртуть интенсивнее почти всей живности в океане после акул и других рыб выше по пищевой цепочке.
Аноним 23/10/25 Чтв 06:04:22 1397395 366
>>1397267
> А ведь скоро так анонсы могут целые аниме создавать...
Его и сейчас можно клепать, просто почти ни у кого нет такой железной жопы, чтобы из коротких роликов склеить что-то последовательное.
Аноним 23/10/25 Чтв 06:23:30 1397398 367
>>1397228
> критиковать
Наоборот же, любая дискуссия и обсуждение - интересно.
>>1397232
> Правильный доф
Тут я целенаправленно макси-всрато старался сделать, типа фотки на Конику100 в помещении, да ещё и проявили потом в подвальном минилабе на сдохшей ещё месяц назад химии. Ещё и цвета смещены и диапазон сжат.

>>1397252
Ваще отпад! Спс. Хурма дешёвая, надо брать тогда. А тунец обычно стоит.

>>1397267
Хе, тоже напомнило тот старый рудаб.
Аноним 23/10/25 Чтв 07:35:43 1397419 368
image.png 889Кб, 850x700
850x700
Хотя, конечно, запромптить редкие сюжеты вроде пикрила не представляется возможным пока что.
Аноним 23/10/25 Чтв 09:22:07 1397439 369
image.png 1488Кб, 1024x1024
1024x1024
Аноним 23/10/25 Чтв 11:06:50 1397483 370
generatedvideo [...].mp4 3066Кб, 560x560, 00:00:06
560x560
Аноним 23/10/25 Чтв 11:23:15 1397486 371
Аноним 23/10/25 Чтв 12:09:31 1397505 372
>>1397398
> Конику100
База@культура. Вот реально нужный вайб создает.
>>1397483
Вот это годно получилось
Аноним 23/10/25 Чтв 12:38:00 1397509 373
11425-2025-10-2[...].webp 2493Кб, 5632x2432
5632x2432
Новару-Новару, неко-неко.
>>1397486
Теперь это тред ИИ-видео anime edition.
Эх, придётся тоже осваивать...
Аноним 23/10/25 Чтв 14:20:24 1397547 374
Когда на pixiv получаешь плашку rated насколько сильно это ухудшает просмотры?
Аноним 23/10/25 Чтв 16:03:11 1397658 375
grok-video-db06[...].webm 4040Кб, 464x688, 00:00:06
464x688
>>1397509
>Эх, придётся тоже осваивать...
Просто заливай свои гены в грок, лол.
Аноним 23/10/25 Чтв 17:00:40 1397737 376
>>1397547
Примерно на 50% было 2 просмотра, станет 1
Аноним 23/10/25 Чтв 17:10:55 1397741 377
Аноним 23/10/25 Чтв 18:07:31 1397789 378
sample2b86a0796[...].jpg 132Кб, 850x1133
850x1133
image.png 1851Кб, 864x1184
864x1184
Разукрашка
Аноним 23/10/25 Чтв 18:18:02 1397800 379
image.png 1968Кб, 864x1184
864x1184
Аноним 23/10/25 Чтв 19:33:57 1397859 380
43.1.jpg 2076Кб, 2560x3712
2560x3712
Аноним 23/10/25 Чтв 20:01:12 1397886 381
Что там с поникалом? Поничмо в начале месяца писало "на следующей неделе". Понятно что будет калом, но хоть палкой потыкать, посмотреть потенциал тренировки лор.
Аноним 23/10/25 Чтв 20:22:11 1397912 382
.png 36Кб, 826x231
826x231
Аноним 23/10/25 Чтв 20:24:41 1397918 383
>>1397912
А ведь уже год прошёл с анонса начала тренировки V7. Не смог нетренить и хуй с ним. Ждём китайцев, может они что-то высрут.
Аноним 23/10/25 Чтв 20:31:13 1397925 384
Аноним 23/10/25 Чтв 21:00:08 1397997 385
ct40.jpg 637Кб, 1856x1280
1856x1280
>>1397886
Мне кажется даже чего-то потенциально хорошего для тренировки там не будет. Там же мало того, что модель разломана, так ещё и VAE не 16-канальное. Для лор тогда уж лучше хрому взять.
Аноним 23/10/25 Чтв 21:13:31 1398036 386
тибетская-лиса-[...].webp 63Кб, 640x640
640x640
ComfyUI00055.jpg 477Кб, 2168x1448
2168x1448
Аноним 23/10/25 Чтв 21:22:08 1398045 387
Аноним 23/10/25 Чтв 21:28:16 1398051 388
>>1398036
Вот это топ, нужно больше такого
Аноним 23/10/25 Чтв 21:41:48 1398061 389
>>1397997
Оно мертвое капитально и хуже 1.5шки. Не удивлюсь если на базовой модели с которой делалось и то больше шансов что-то получить.
>>1398036
Лиса не тибетская! Но все равно красивая, хорошо.
Аноним 23/10/25 Чтв 21:54:42 1398091 390
>>1397925
Мыльный и зацензуреный.
>>1397997
> хрому
В аниме она сосёт, хуже Люмины.
Аноним 23/10/25 Чтв 21:56:27 1398093 391
>>1398091
> В аниме она сосёт, хуже Люмины.
Если взять свежую версию, правильно готовить и сделать лору - вполне ок будет. Просто "правильно готовить" - это не тривиально, надо в дискорде хромы гайды искать.
Аноним 23/10/25 Чтв 21:58:24 1398095 392
1695208616785.jpg 61Кб, 500x348
500x348
>>1398093
> правильно готовить
Аноним 23/10/25 Чтв 22:22:05 1398119 393
ct41.jpg 108Кб, 1024x1024
1024x1024
>>1398095
Ну там не так и сложно. А на вопрос "зачем": а какие есть ещё локальные альтернативы?

Люмина хуже по техническому качеству картинки выходит, квен не умеет в полноценное нсфв и анимешные концепты, аналогично для вана.
Аноним 23/10/25 Чтв 22:24:36 1398124 394
>>1398119
> квен не умеет в полноценное нсфв и анимешные концепты
В облаке нормально анимешных персонажей инпэйнтит, выходит где-то на 90% от нано бананы.
Разве что переворачивать тавров не умеет, но это мало кто способен, кроме люстры, которую обучали на самых ебанутых фантазиях человечества кроме грёз любителей ведра с говном и глистами.
Аноним 23/10/25 Чтв 22:26:20 1398125 395
>>1398119
Все впечатления от хромы - или полумертвая всратость в стоке, или нечто уровня голого флюкса под лорами с подобной гибкостью и лоботомией от них. Сажать на разноцветные кубы мейдочку может быть весело, но после 3.5 раз надоедает. На большее оно не годно, или достигается ценой больше чем на других.
Аноним 23/10/25 Чтв 22:32:51 1398135 396
generatedvideo [...].mp4 3390Кб, 560x560, 00:00:06
560x560
generatedvideo [...].mp4 3320Кб, 560x560, 00:00:06
560x560
generatedvideo [...].mp4 3079Кб, 560x560, 00:00:06
560x560
Аноним 23/10/25 Чтв 22:45:45 1398154 397
>>1398093
> готовить
В хроме только этим и занимаешься. Качество очень неконсистентное и от промпта к промпту скачет, хуже чем промптинг пони. Вроде напердолишь, генеришь, заебись. Потом хочешь что-то другое погенерить и пизда, опять по новой "готовить". Условно чтоб генерить баб или фоны надо разный пердолинг, чтоб как Флюкс один раз напердолил и генеришь что хочешь - так не работает. А ещё зоопарк флеш-лор и все кал, жалующиеся на Лайтнинг Вана заплакали бы увидев какой пиздец с ними в Хроме. Я перетренил кучу лор на Хроме, в итоге забил хуй ещё летом, на Ван укатился тренить, а аниме всё ещё на впреде топ. На нубе можно хуяк-хуяк говна в папочку собрать, протегать скриптом и за 15 минут лору въебать.
Аноним 23/10/25 Чтв 22:58:33 1398167 398
1649004-mixed m[...].jpg 2629Кб, 1936x2832
1936x2832
Хрома охуенная для не-анимешного арта, но для аниме я бы ее не стал использовать. Пик рилейтед все равно всрат, пускай я его еще и квеном обрабатывал.
Аноним 23/10/25 Чтв 23:10:53 1398188 399
>>1398124
>В облаке нормально анимешных персонажей инпэйнтит, выходит где-то на 90% от нано бананы.
Так я про qwen обычный и чисто про t2i использование.

>>1398125
> или полумертвая всратость в стоке, или нечто уровня голого флюкса под лорами с подобной гибкостью и лоботомией от них

Я тоже так считал, а потом оказалось, что дефолтный воркфлоу тупо нерабочий и старые хромы лучше не использовать. А так даже под старыми флюксовыми лорами все нсфв знания (включая лютую дичь с е621) от хромы на месте. Главный минус - не знает художников, а персонажей только самых популярных.

>>1398154
>в итоге забил хуй ещё летом
Летом ещё ничего не работало толком. Я тогда тоже забил, потому что в плане аниме говно получалось в любом случае, прям что бы не делать. Я буквально несколько недель назад попробовал в очередной раз и вроде бы собрал рабочий подход.
Аноним 23/10/25 Чтв 23:52:33 1398246 400
>>1398188
Разные пробовал, оно все равно уныло. А сильная стилизация поверх = всратый флюкс.
> включая лютую дичь с е621
Вот это оно, памперсы и ноунейм собак оно воспроизводит, а что-то нормальное - хер там. Казалось бы должно хорошо делать еблю и позинг с эротикой - а там и без того неоче качество падает еще сильнее и траблы с анатомией. Одно разочарование.
Аноним 24/10/25 Птн 00:02:03 1398256 401
>>1398188
> ничего не работало толком
А чего поменялось? Финальная v50 говно как и прошлые, с тех пор ничего не было нового, только ещё более всратый радиант без VAE.
Аноним 24/10/25 Птн 00:07:18 1398258 402
>>1398246
> Разные пробовал, оно все равно уныло.
Ну главное с ним это правильно самплинг настроить, как я писал выше ключевое - это adaptive projective guidance, шифт от auraflow, и бета скедулер для всех случаев, кроме одной конкретной лоустеп лоры (которая в названии simple как раз имеет). Потому что без этих настроек хроме прям очень плохо становится.

А, ну и промпт правильно писать, с разделением тегов точкой, а не запятой.

> позинг с эротикой
Ну это действительно так себе, возможно из-за датасета так вышло.

> еблю
А вот это вполне терпимо, как минимум, по немногим тестам что я делал - основные позиции, всякий x-ray и т.п. делает.
Аноним 24/10/25 Птн 00:19:07 1398267 403
Как стать популярным в твиттере? выкладываешь картинку, получаешь 1-2 лойса и все. Как будто на пиксив ИИ-иллюстратору гораздо проще прийти к популярности.
Аноним 24/10/25 Птн 00:19:46 1398269 404
>>1398256
Chroma1-HD - это не v50. Не особо что они после v50 делали, но она дает другие результаты по сравнению с v50.
Аноним 24/10/25 Птн 00:26:09 1398277 405
.jpg 963Кб, 2240x2800
2240x2800
>>1397267
> 0 базы
За базами на цивит.
Аноним 24/10/25 Птн 00:41:14 1398300 406
>>1398269
> Chroma1-HD - это не v50.
Это одна и та же модель, их литералли в один день выложили. До v47 была тренировка на лоурезах, потом 3 версии на хайрезах, v50 переименовали в HD как финальную. Ничего нового с тех пор не было.
Аноним 24/10/25 Птн 00:44:38 1398306 407
>>1398267
Никак. Твиттер не про картинки. Твиттер про социалку.
Если ты хиккан и никак с аудиторией не взаимодействуешь, единственная твоя надежда - что кто-то из китов твой арт увидит, и он ему настолько понравится, что кнопку репоста не западло нажать будет.
Аноним 24/10/25 Птн 00:46:28 1398308 408
>>1398300
Буквально разные результаты на одном и том же сиде между v50 и Chroma1-HD, плюс кто-то в дискорде их об этом говорил
Аноним 24/10/25 Птн 01:02:27 1398321 409
image 46Кб, 1159x416
1159x416
>>1398308
Потому что там три версии v50.
Аноним 24/10/25 Птн 01:12:37 1398329 410
>>1398321
Ну я сравнивал с v50-annealed и просто v50. Тогда не знаю, может это плацебо, но показалось, что HD лучше их обеих v50.
Аноним 24/10/25 Птн 02:47:21 1398364 411
>>1398258
> основные позиции
Не, модель их узнает и делает. Просто с анатомией беды, диспропорциональные конечности и прочее, довольно странно видеть от такой модели.
>>1398277
Что происходит на картинке?
Аноним 24/10/25 Птн 05:57:58 1398388 412
Спасибо
Аноним 24/10/25 Птн 06:13:44 1398393 413
Есть способ как то перетащить стилистику с пикчи на пикчу? Чтоб перекрасило кожу и етс. Пробовал через имг2имг такое ощущение что оно просто въебывает сам арт съедая детали и откатывая его до дженерик стиля. Там есть какие то айпи хуйпи адаптеры у ваших квенов\флаксов, но че это и как этим пользоваться... Да и вряд ли оно сможет нормально подсосать стилистику с слопной лоры от люстры, а мне хотяб на 70% повторить стиль арты уже заебись будет.
Аноним 24/10/25 Птн 08:14:48 1398409 414
>>1398167
У тебя там и концепция изначально странная: 3 мужика за барной стойкой, ни один не похож на бармена.
Аноним 24/10/25 Птн 09:25:01 1398431 415
image.png 811Кб, 794x976
794x976
>>1398246
>Вот это оно, памперсы и ноунейм собак оно воспроизводит, а что-то нормальное - хер там.
Нормальное это конные унитазы?
Аноним 24/10/25 Птн 09:26:29 1398432 416
>>1398393
>Есть способ как то перетащить стилистику с пикчи на пикчу?
Попроси нанобанану.
Аноним 24/10/25 Птн 12:34:22 1398586 417
image.png 1464Кб, 832x1216
832x1216
>>1397997
ты ее так через чарактер референс?
Аноним 24/10/25 Птн 13:36:08 1398615 418
54645364е353.PNG 346Кб, 1807x835
1807x835
Аноны, а как вы апскейлите? Я захотел все по гайду NoobAI XL делать, а там пишут что надо методом MultiDiffusion.
Загрузил воркфлоу, какую-то ControlNet Tile модель первую попавшуюся и нихуя не вышло у меня. При этом все это в бете и для простой задачи выглядит как дохуя лапши.
Чего так сложно то?
Аноним 24/10/25 Птн 14:29:47 1398658 419
>>1398393
Контролнет, ипадаптер, у сеток с картиночным входом какими являются квены и флаксы просто дай эту картинку на вход и прикажи использовать с нее стиль.
>>1398431
Сделал мое утро
>>1398586
Есть "A few moments earlier"?
Аноним 24/10/25 Птн 14:54:19 1398678 420
ct45.jpg 212Кб, 832x1216
832x1216
ct46.jpg 215Кб, 832x1216
832x1216
ct47.jpg 338Кб, 1024x1024
1024x1024
ct48.jpg 181Кб, 1024x1024
1024x1024
>>1398586
Ага, он после апдейта для персонажа + костюма очень неплохо на полной силе работает. Плюс у тех же ба персонажей всегда есть official art, где персонаж в полный рост показан. Это загоняю в нанобанану с запросом убери фон и текст - и дальше идеальный референс выходит. Можно дополнительно сложные детали увеличить и рядом на референс картинку инсетами загнать - тоже улучшит качество. А вот с несколькими персонажами в кадре работает странно.

Все magical версии персонажей выше по треду я через это делал. А если отсечь на картинке голову - то можно так костюмы на других персонажей переносить. В духе мари выше, где я перенес на неё костюм с magical версии рейзы.

Собственно в качестве демонстрации - вон, взял картинку с кошкой выше по треду, вырезал персонажа, вставил как character reference. Буквально первые роллы с разными художниками и нарядами.

Для переноса именно одежды ещё альтернативный вариант через "reference inset trick". Генерим кого нужно, сохраняем картинку, вставляем на неё инсет с нужным нарядом, загоняем обратно, в промпт кидаем описание костюма и 2::reference inset::, инпеинтом выделяем персонажа (так чтобы инсет тоже в контекст попал, если фокусед инпеинт использовать) - и оно сработает. Если костюм сложный - то надо будет роллить скорее всего. И этот же подход неплохо работает для фикса мелких деталей, если нужно.
Аноним 24/10/25 Птн 14:57:24 1398685 421
>>1398678
Шикарно, а теперь раздевай ее! не до конца и откуда бубсы на второй взялись еще
Аноним 24/10/25 Птн 15:09:47 1398692 422
>>1398678
Забавно вышло, спасибо.

>>1398685
> а теперь
Никаких теперь! ))

> откуда
Внимательный, шаришь за канон!
Аноним 24/10/25 Птн 15:15:43 1398694 423
Как называется 3д с закосом под аниме, как в геншине или других аниме играх?
Аноним 24/10/25 Птн 15:16:56 1398695 424
5463543554525.PNG 470Кб, 1731x729
1731x729
>>1398615
Попробовал стандартным способом. Глаза очень всрато получаются. А я думал что при таком ракурсе будет норм если просто апскейлом пройтись. Придется накатывать аналог ADetailer что ли?
Пока что NoobAI меня не впечатляет, ну разве что не вытягивает туловища так как Пони.
Аноним 24/10/25 Птн 15:18:52 1398697 425
>>1398615
>Аноны, а как вы апскейлите?
Очень просто: из самплера подаешь LATENT в блок Upscale Latent, а оттуда во 2й самплер с той же моделью на шагов 8 с денойзом ~0.8

Лично я так делаю со всеми моделями и доволен.
Аноним 24/10/25 Птн 15:23:42 1398698 426
>>1398615
Оно в вечной бете, это нормально. Тайловые апскейлы, частным случаем которого в латентном пространстве является мультидиффузия (главное юзать в режиме mixture of diffusors) нужны уже в больших разрешениях, и размер тайла не должен быть меньше 1мегапикселя, оптимально ~2. У тебя похоже на поломку семплера или самого контролнета.
>>1398692
> Никаких теперь!
В смысле?! Или вы переоденете кошку, или это сделаю я, нарядив ее в косплей!
Аноним 24/10/25 Птн 16:25:34 1398726 427
>>1398685
> откуда бубсы на второй взялись еще
Это от "artist:kantoku, year 2025" скорее всего. Я в промпте это никак явно не указывал (я там вообще ничего не указывал, там буквально художник, год + 1girl, pose, serafuku, backpack, white background), а по данному мною референсу точный размер видимо не понятен.
Аноним 24/10/25 Птн 16:38:16 1398738 428
image.png 3439Кб, 1536x1536
1536x1536
Какой же фейсдетейлер рофельный, когда им пользуешься лениво.
Аноним 24/10/25 Птн 17:23:35 1398774 429
image.png 2211Кб, 1391x922
1391x922
image.png 2383Кб, 1338x920
1338x920
>>1387850 (OP)
Аноны, я люблю скетчи делать, но не люблю все это раскрашивать и доводить до ума. Как лучше всего с помощью нейронок это делать? Вот примеры, попробуйте "оживить" эти работы и расскажите как это сделали, У мея установлено 400 гигов моделей флакс и квен.
Аноним 24/10/25 Птн 17:25:25 1398779 430
Аноним 24/10/25 Птн 18:12:58 1398833 431
ComfyUItempppeb[...].png 3734Кб, 1392x2096
1392x2096
ComfyUItempppeb[...].png 3640Кб, 1392x2096
1392x2096
ComfyUItempppeb[...].png 4095Кб, 1392x2096
1392x2096
Анончик, что пилил вторую анимашку с мышемальчиками, я её видел и засейвил. Большое спасибки за неё. Каждый день обе пересматриваю и ловлю заряд хорошего настооения.

Ещё кто-то спрашивал, что за лору я юзал для мышемальчиков. Вот она: https://civitai.com/models/1735011/anotherpicq-style-il

А сегодня я запилил лору по стилю одного из моих любимых художников - Лычкина (рисует отпадно, но вот характер у него тот ещё...) - и генерю милых мальчиков-лисяток. Сама лора: https://civitai.com/models/2069056/lychkin-style
Аноним 24/10/25 Птн 18:24:27 1398850 432
11572-2025-10-2[...].webp 818Кб, 1984x1152
1984x1152
11575-2025-10-2[...].webp 485Кб, 1984x1152
1984x1152
>>1398774
>накачал 400 гигов моделей
>до сих пор не знает, как красить скетчи

Ты кого пытаешься наебать, себя или нас?
Аноним 24/10/25 Птн 18:29:56 1398859 433
>>1398774
Удваиваю вопрос кстати, как это делать-то? Ну, можно скормить картинку, но оно тебе вероятнее всего полностью картинку переворотит, нагенерив новое изображение. А вот как просто покрасить - хз, я не встречал чтоб кто-то это делал. Могут цветами базу накалякать а потом отгенерить - вот такое есть, а покраса не видел
Аноним 24/10/25 Птн 18:33:33 1398860 434
>>1398850
Их вначале надо дорисовать, а потом раскрасить, самое близкое что я видел это инпейнт.
Аноним 24/10/25 Птн 18:44:54 1398865 435
>>1398695
Сначала надо апскейлить, потом уменьшать изображение до вменяемого размера что бы не поплыло в мутации и уже после денойсить.
Аноним 24/10/25 Птн 20:11:29 1398941 436
image.png 1688Кб, 1024x1024
1024x1024
image.png 1825Кб, 1336x920
1336x920
image.png 1870Кб, 1336x920
1336x920
image.png 212Кб, 900x422
900x422
>>1398859
>>1398774
>А вот как просто покрасить - хз, я не встречал чтоб кто-то это делал.
Промпт под контролнеты с разными весами дают более или менее близкий результат, нужно только много итераций и редактирований промпта, чтобы получить примерно то что себе представлял. Тебе нужны контролнеты типа scribble или anytest, впрочем depth тоже неплохо работает с простыми скетчами, извлекая из них карту глубин. Для определённости лучше дробить картинку и обрабатывать скетч за скетчем, иначе придётся иметь дело с сильным диссонансом промпта и скетча.
Или просто скормить нано банане, пущай она сама себе мозги сношает.
Аноним 24/10/25 Птн 21:36:30 1398995 437
>>1398865
>Сначала надо апскейлить, потом уменьшать изображение
Лол, тогда же изображение останется того же самого размера. Типа, сначала в 2 раза увеличил, а потом в 2 раза уменьшил.
Я как в дефолтном шаблоне комфи делал. Сначала денойз в стандартном разрешении, потом апскейл. Опционально после апскейла уменьшить, модель ведь 4х.
Аноним 24/10/25 Птн 22:05:18 1399005 438
1622906738069.png 3398Кб, 1408x2064
1408x2064
1729738190759.png 3154Кб, 1408x2064
1408x2064
1708376100598.png 3196Кб, 1408x2064
1408x2064
1737508607501.png 3258Кб, 1408x2064
1408x2064
Чёт мой провайдер блочит двачик, и приходится через мобильный интернет загружать жопоспермошизовое, а иначе капчи нет.
Аноним 25/10/25 Суб 00:36:44 1399085 439
00033-3354775659.png 3018Кб, 1992x1328
1992x1328
У вас уже опали все листья?
Аноним 25/10/25 Суб 03:31:02 1399130 440
.jpg 1684Кб, 2240x2800
2240x2800
.jpg 2063Кб, 3664x1568
3664x1568
.jpg 1803Кб, 2240x2800
2240x2800
Аноним 25/10/25 Суб 06:04:13 1399152 441
>>1398995
Я не говорил что надо уменьшить до исходного, чем больше тем лучше пока оно не поползет в мутации, где то 1.5 от изначального.
Аноним 25/10/25 Суб 08:00:42 1399162 442
11646-2025-10-2[...].webp 383Кб, 1792x2432
1792x2432
11648-2025-10-2[...].webp 942Кб, 2560x2560
2560x2560
11668-2025-10-2[...].webp 674Кб, 2560x1664
2560x1664
11669-2025-10-2[...].webp 708Кб, 2816x1216
2816x1216
>>1399005
У меня летом неделю-полторы было аналогично, почти всё не работало (кроме ебучего ютуба, он работал). Сейчас только гачи и дискорд сломались.
Аноним 25/10/25 Суб 08:32:22 1399169 443
Насколько локальный квен хорошо меняет персонажей?
Аноним 25/10/25 Суб 09:18:43 1399180 444
>>1399162
У этого платья название есть? Или cutout прописывал для каждой части тела?
Аноним 25/10/25 Суб 09:23:34 1399182 445
>>1399005
>провайдер
Тоже на "и" начинается, на "ь" заканчивается? Аж жеппа горит, насколько они ебу дали. У всех все работает, а эти с с 19 числа весь клаудфлар положили у себя
Аноним 25/10/25 Суб 10:15:10 1399184 446
image 842Кб, 2304x3456
2304x3456
image 871Кб, 3456x2304
3456x2304
image 1375Кб, 2304x3456
2304x3456
image 1118Кб, 3456x2304
3456x2304
>>1399180
evening gown, sideless dress, plunging neckline, glitter dress,
Аноним 25/10/25 Суб 10:20:50 1399185 447
Аноним 25/10/25 Суб 10:38:48 1399187 448
>>1399184
Зачем в пупке дырка?
Аноним 25/10/25 Суб 10:58:52 1399191 449
11696-2025-10-2[...].webp 955Кб, 1728x2976
1728x2976
>>1399180
Есть, это платье Сент-Луис из Азурки. Просто добавь к своему персу
alternate costume, revealing clothes,solo, st. louis \(luxurious wheels\) \(azur lane\) cosplay, dress,
Люстро-нубо-миксы такое безо всяких лор умеют.
>>1399184
У тебя похожее, но не то.
Аноним 25/10/25 Суб 11:28:12 1399194 450
>>1399184
Котешка у вас домашняя, к рукам и рту приучена? Хозяйским членом не напугать?
Аноним 25/10/25 Суб 11:29:19 1399195 451
>>1399187
Я конечно понимаю что двачер видит голых женщин только на порнхабе, но если присмотреться, то пупок имеет разную степень залегания даже у одного и того же человека в разное время суток в зависимости от тонуса мышц, наполнения живота и прочих опций.
Аноним 25/10/25 Суб 11:38:07 1399199 452
>>1399191
Ого, спасибо.
А что \( \) в синтаксисе делает? Первый раз сталкиваюсь.
Аноним 25/10/25 Суб 12:05:39 1399222 453
>>1399199
Это просто (скобочки) что бы они весом не были, используются для уточнения, например перснейм (название тайла) потому что таких перснейм тысячи из разных тайлов, или что ручка (шариковая) или бар (место) а не брусок который может быть воспринят как пирсинг.
Аноним 25/10/25 Суб 12:14:40 1399228 454
>>1399222
Ясно. Смысловой кусок фазы тоже отделяет, как я понимаю?
Аноним 25/10/25 Суб 12:47:54 1399244 455
11723-2025-10-2[...].webp 1086Кб, 1728x2976
1728x2976
>>1399228
Не совсем понятно, о чём ты, но для разделения частей промпта используется BREAK, да и то есть сомнения, что это плацебо.

Кстати, так можно и другие косплеи делать. Кто угадает, чей наряд на Сузуран?
Аноним 25/10/25 Суб 13:38:00 1399293 456
Я скоро в дурку заеду нахуй. Вчера все нормально было, сегодня форджу какой-то ебучий тритон не нравится и он слетает. Я ничего блядь не трогал, не обновлял, не менял, какого хуя?
Аноним 25/10/25 Суб 14:14:44 1399346 457
>>1399293
А у меня ютуб то начинает показывать рекламу, то прекращает. Это что, от выбора впн зависит?
Аноним 25/10/25 Суб 14:24:33 1399359 458
11726-2025-10-2[...].webp 702Кб, 1920x1248
1920x1248
11727-2025-10-2[...].webp 625Кб, 1920x1248
1920x1248
Сон китайского лормейкера рождает чудовищ.
Аноним 25/10/25 Суб 14:40:30 1399386 459
generatedvideo [...].mp4 3634Кб, 560x560, 00:00:06
560x560
Аноним 25/10/25 Суб 14:58:32 1399413 460
>>1399386
Все девочки, прйманные жителями городка при попытке вернуться домой из школы, будут возвращены ими обратно в школу. Завтра с утра.
Аноним 25/10/25 Суб 15:04:23 1399420 461
>>1399195
Хорошо, так почему пизда на пупке?
Аноним 25/10/25 Суб 15:17:23 1399433 462
Аноним 25/10/25 Суб 15:25:01 1399444 463
Mogudan 04-1.jpg 807Кб, 1673x2362
1673x2362
Mogudan 04-2.png 2250Кб, 1216x1728
1216x1728
Mogudan 04-3.png 3913Кб, 1536x2176
1536x2176
>>1398774
>>1398859
Просто берешь - и красишь.

Все сделано зирошотами, без редактирования, так что детали кое-где поколбасило. Но если заморочиться и сшить удачные гены - вполне можно было добиться 95% соответствию начальному скетчу.

Однако в картинках с примера надо будет их разделить и дорисовать хотя бы до полноценного объекта. Самому, или банану/квен попросить, обычные модели сильно тупые для такого запроса. И потом уже красить.
Аноним 25/10/25 Суб 15:29:44 1399456 464
11739-2025-10-2[...].webp 924Кб, 2976x1728
2976x1728
>>1399433
Лайфхак от бати: Адетайлер ничо не сломает, если его не врубать!
Аноним 25/10/25 Суб 15:29:59 1399458 465
3721730921.png 4432Кб, 1912x2048
1912x2048
>>1399085
У нас снег уже месяц лежит.
Аноним 25/10/25 Суб 15:33:27 1399467 466
>>1399244
>да и то есть сомнения, что это плацебо.
Нет, BREAK реально работает не всегда, но у него прям очень специфичная область применения.
Аноним 25/10/25 Суб 15:39:26 1399480 467
image 836Кб, 2304x3456
2304x3456
image 680Кб, 2304x3456
2304x3456
image 820Кб, 3456x2304
3456x2304
>>1399420
Между ног она, высоковато потому что она откинулась назад и на том пике это незаметно.
Аноним 25/10/25 Суб 15:47:29 1399490 468
image.png 38Кб, 128x169
128x169
Аноним 25/10/25 Суб 16:03:49 1399504 469
>>1399490
Откуда у корабледевки жабры? Она даже не подлодка, а эсминец-переросток.
Аноним 25/10/25 Суб 16:24:48 1399512 470
>>1398941
Спасибо. И, разумеется, это и были разные скетчи.
Аноним 25/10/25 Суб 17:10:34 1399538 471
image 1065Кб, 1920x1080
1920x1080
Попробовал контрол нет с депфом для создания задников, в целом, если вас слоп не пугает, а важно сцену именно в нужном ракурсе сделать, то вполне рабочий вариант.

В бленедер тупо из одних кубов собрал сцену, ничего не моделил, и сделал скрин экрана с глубиной.

Можно было ещё из картинки персонажа сделать модель в любой 3д нейронке и сразу его вставить, но можно и прифотошопить уже поверх фона и потом в i2i сделать финальный рендер.

Короче норм вариант если кровь из носа нужен конкретный ракурс.
Аноним 25/10/25 Суб 17:12:20 1399539 472
Аноним 25/10/25 Суб 17:50:31 1399557 473
11620-2025-10-2[...].webp 508Кб, 1984x1152
1984x1152
11636-2025-10-2[...].webp 814Кб, 1728x2976
1728x2976
>>1399539
У неё имя тоже на Сузу начинается, и тоже гача-перс.
Аноним 25/10/25 Суб 17:58:08 1399561 474
>>1399538
>В бленедер тупо из одних кубов собрал сцену, ничего не моделил, и сделал скрин экрана с глубиной.
Ага, вполне рабочий способ сделать задник.
Я прошлой весной этим развлекался, но качество у модели падает от таких выкрутасов.
Nano banana или квен по идее должны на турбохардкоре такое обрисовывать уже.
Аноним 25/10/25 Суб 18:04:17 1399563 475
>>1399561
Надо же чтобы и стиль ещё совпал, чтобы хотя бы модель та же была, если лоры не вывозят.
Аноним 25/10/25 Суб 19:33:40 1399622 476
>>1399504
По такой логике возникают вопросы к её плаванью под водой...
Аноним 25/10/25 Суб 19:43:07 1399626 477
>>1398738
Ага, его отдельно промптить надо если чета сложнее 1гёрл стендинг делаешь, до сих пор угараю когда он засовывает хуй со спермой в рот ебущему бабу мужику ориентируясь на общий промпт арта.
Аноним 25/10/25 Суб 19:54:53 1399632 478
Если ли нормально работающий микс поней с люстрой?
Аноним 25/10/25 Суб 20:09:47 1399643 479
>>1399557
Блин, сложно, похоже таких не знаю.
Аноним 25/10/25 Суб 20:19:21 1399651 480
11608-2025-10-2[...].webp 551Кб, 1152x1984
1152x1984
11626-2025-10-2[...].webp 836Кб, 2976x1728
2976x1728
>>1399622
Ну я читал пару канколлешных фиков, где наши попаданцы отучили свой надводный флот от подводобоязни. За лор Азурки не секу.
>>1399632
Чтобы зачем? Чтобы лоры с люстры и поней одинаково плохо работали?
>>1399643
Silence Suzuka из Лошадевок. Я эту гачу тоже не особо знаю, хотя тут вроде был анон, которого на пиксиве забанили за арт по Умамусуме, думал, он отгадает.
silence suzuka \(emerald on the waves\) \(umamusume\) тег на костюм
Аноним 25/10/25 Суб 20:31:55 1399660 481
.png 957Кб, 2611x766
2611x766
https://civitai.com/models/1901521
Ну что же вы, анонасы, всё на своём доисторическом говне сидите? Там новая SOTA вышла. Выкидывайте свои квены и люстромиксы на помойку и повторяйте за мной: "Ponygods, I kneel".
Аноним 25/10/25 Суб 21:01:04 1399673 482
>>1399651
>Чтобы зачем? Чтобы лоры с люстры и поней одинаково плохо работали?
Лоры с пони часто нормально на люстре работали. Не идеально, но юзабельно.
Собственно, в поней люстры и производные могут так себе, фурятина тоже так себе. Если не генерить чисто аниме баб, то выбора все еще нормального нет.
Вот может кому-то удалось модели нормально замиксовать, чтобы итоговая вобрала лучшие свойства от обеих моделей?
Аноним 25/10/25 Суб 21:08:07 1399678 483
Аноним 25/10/25 Суб 21:12:53 1399680 484
>>1399651
> из Лошадевок
А, увы по умамацуме особо не знаю, не ложатся на предпочтения. Моар подобного косплея?
>>1399660
Кто-нибудь потыкайте палкой, не хочется качать.
Аноним 25/10/25 Суб 21:44:21 1399700 485
>>1399660
Год назад анатомия пздц была, интересно починили ли. Если базовую модель не меняли.
Аноним 25/10/25 Суб 21:47:29 1399703 486
>>1399660
Ой бля, у меня только один вопрос, ПОЧЕМУ так плохо? Аура же вроде в стоке не такая плохая модель. Вроде даже лучше sdxl.
Почему она выглядит по стилистике примерно так же как микромодель обученная на imagenet за 15 минут? Реально ощущения от просмотра картинок такие же, только они по разрешению больше.
Что с ней бля не так?

Кстати, была такая интересная модель - Cosmos-Predict2-2B. Я ее не тестил, но говорят что в стоке она неожиданно хороша для своего размера, и даже среди больших тоже неплоха. Есть 0.6 14 б версии. 14 вроде не особо лучше, а на 0.6 можно дешево тренироваться.
Я думал ее расхайпят, но видимо на фоне больших диффузионок которые хорошо работают в стоке она уже не так интересна. Как база для обучения мб будет норм.

>>1399678
Чет выглядит так как будто в этом миксе нет ничего от пони.
Аноним 25/10/25 Суб 21:58:34 1399715 487
>>1399152
Ок, спасибо, попробую. Просто я всегда думал что надо сначала деноизить, а потом апскейлить.

Вообще, NoobAI XL мне тяжело идет. Аноны, почему в него вкат для ньюфагов такой сложный? На странице модели есть ссылка на образцовый воркфлоу, но это минимальная хуита которую на практике невозможно использовать. Ни FaceDetailer, ни апскейла никакого там нет. Получается нейрослоп с мутными рожами и кривыми зрачками который даже ИТТ запостить стыдно.
Может есть где-нибудь туториал с нормальным воркфлоу под НубАИ?
Аноним 25/10/25 Суб 22:03:43 1399722 488
>>1399700
> интересно починили ли
Лол
>>1399703
Вот что случается когда пытаешься откусить кусок больше чем можешь съесть, ослепленный успехом за которым стоит лишь огромная удача. Оно было обречено с самого начала, потому что делалась людьми без достаточных скиллов и понимания, а главным приоритетом была возможность монетизации.
> на 0.6
В ней нет смысла из-за архитектуры. В лучшем случае она приблизится к XL, но при этом ее будет и сложнее тренировать и сложнее инфиренсить. Экономия памяти от размера не сделает никакой погоды.
Аноним 25/10/25 Суб 22:04:29 1399725 489
image 1373Кб, 2048x2048
2048x2048
Аноним 25/10/25 Суб 22:44:44 1399746 490
grok-video-1c1b[...].mp4 3701Кб, 560x560, 00:00:06
560x560
grok-video-1c1b[...].mp4 2984Кб, 560x560, 00:00:06
560x560
grok-video-1c1b[...].mp4 3366Кб, 560x560, 00:00:06
560x560
Дружат
Аноним 25/10/25 Суб 22:45:03 1399749 491
>>1399182
> Тоже на "и" начинается, на "ь" заканчивается?
Пологаю, это из хлопка на заводе в Копейске. Сегодня уже работает (кроме дискорда, хотя тот же доступ к данборе лечится дурилками).
Аноним 25/10/25 Суб 22:54:09 1399750 492
Аноним 25/10/25 Суб 22:56:39 1399756 493
>>1399660
Какое-то поломанное говно. Хуже V6 даже.
Аноним 25/10/25 Суб 23:03:25 1399763 494
>>1399703
> Аура же вроде в стоке не такая плохая модель
Аура это кал, натрененый на генерациях других моделей. Хуже SD3 была.
Аноним 25/10/25 Суб 23:08:15 1399767 495
>>1399715
>Может есть где-нибудь туториал с нормальным воркфлоу под НубАИ?
Есть.
Если тебе по делу, то любыми способами дорываешься до квена или нано бананы, после чего пользуешься относительно современной моделью и не мучаешь жопу.
Для прона другие модели сильно лучше noobai.
А если ради спортивного интереса, то просто долбишь все сочетания, анализируешь их потом, отбираешь интересные связки, пока не поймёшь что работает и не соберёшь рецепты как ездить на этом одноколёсном велосипеде.

> Ни FaceDetailer, ни апскейла никакого там нет. Получается нейрослоп с мутными рожами и кривыми зрачками который даже ИТТ запостить стыдно.
Это база SDXL - то что ты сгенерировал на 1024х1024, обычно просто превью, по которому ты понимаешь, что картинку надо выкинуть и брать следующую.
Нормальная картинка будет после хайрезфикса и фейс детейлера.

> На странице модели есть ссылка на образцовый воркфлоу, но это минимальная хуита которую на практике невозможно использовать.
А чё в смысле, ты не можешь найти воркфлоу для этих процессов сам? Для Хассаку нет фейс детейлера, почему вкат в него такой сложный?
Аноним 25/10/25 Суб 23:24:23 1399772 496
>>1399767
> Для прона другие модели сильно лучше noobai.
Это какие, чет даже интересно стало? А мужики-то не знают...

> фейс детейлера
Мусор из каменного века, которым еще и пользоваться не умеют, фигача большой денойс и полный промт.
Аноним 26/10/25 Вск 05:20:42 1399893 497
2025-10-26-0346[...].png 2154Кб, 1392x2096
1392x2096
2025-10-26-0323[...].png 2169Кб, 1392x2096
1392x2096
2025-10-26-0153[...].png 2394Кб, 1392x1794
1392x1794
ComfyUItempyjpl[...].png 3405Кб, 2096x1392
2096x1392
Лисятки.
Аноним 26/10/25 Вск 08:49:03 1399923 498
image.png 4158Кб, 1536x2040
1536x2040
image.png 4010Кб, 1536x2040
1536x2040
image.png 3858Кб, 2040x1536
2040x1536
image.png 3713Кб, 1536x2040
1536x2040
Ммм осеннее... Надо жир набирать перед зимой, а она... поймала дурачка и утащит в свою норку чтоб питаться его белком всю зиму
Надо еще попробовать заставить ее сделать на нем прием питона.
Аноним 26/10/25 Вск 08:59:18 1399926 499
>>1399923
У Фейсяо нет хвоста.
Аноним 26/10/25 Вск 08:59:30 1399927 500
Аноним 26/10/25 Вск 09:03:08 1399934 501
блять.mp4 59Кб, 852x478, 00:00:01
852x478
Аноним 26/10/25 Вск 09:08:05 1399936 502
>>1399934
И у Хошими Мияби тоже.
Аноним 26/10/25 Вск 09:09:26 1399938 503
Аноним 26/10/25 Вск 10:18:29 1399952 504
1001001.mp4 763Кб, 464x688, 00:00:06
464x688
Аноним 26/10/25 Вск 11:23:19 1399999 505
>>1399767
>до квена или нано бананы
Я использую qwen image edit. Но не для основной генерации, а чтобы избежать тренировки лор на персонажей и стиль. Тупо переношу стиль и персонажа с картинок, он в этом довольно неплох. Исходные картинки и апскейл хочу в НубАи делать.
Напрямую в больших моделях генерить конечно же не буду, мне важен стиль, а они аниме без лор не умеют. А вкатываться в обучение лор сейчас смысла особого не вижу, раз уж qwen image edit способен выдавать результаты не намного хуже и притом намного проще.

>Нормальная картинка будет после хайрезфикса и фейс детейлера.
Это если получилась нормальная 1024х1024 генерация. Иначе, мусор на входе - мусор на выходе. Проблема с лицами в основном, скорей всего я фейс детайлер плохо настроил.

>А чё в смысле, ты не можешь найти воркфлоу для этих процессов сам?
Могу, все дефолтные воркфлоу лежат обычно прямо на странице конкретного пакета. Проблема в том что я мог где-то проебаться с соединением лапши или настройки дефолтные не подходят к НубАи. Вон, анон говорит что апскейлить нужно так >>1398865, а в дефолтном воркфлоу комфи вот так >>1398695

Почему бы просто не сделать парочку нормальных целых воркфлоу для ньюфагов, раз уж для аниме ничего много лучше WAI и NoobAI нет и вряд ли в ближайшее время придумают?

>>1399772
>Мусор из каменного века, которым еще и пользоваться не умеют, фигача большой денойс и полный промт.
А у него разве есть современные альтернативы? Да и что там улучшать, это же по сути импеинтинг автоматический.
Аноним 26/10/25 Вск 11:32:08 1400004 506
>>1399999
>Я использую qwen image edit. Но не для основной генерации, а чтобы избежать тренировки лор на персонажей и стиль. Тупо переношу стиль и персонажа с картинок, он в этом довольно неплох. Исходные картинки и апскейл хочу в НубАи делать.
>Напрямую в больших моделях генерить конечно же не буду, мне важен стиль, а они аниме без лор не умеют. А вкатываться в обучение лор сейчас смысла особого не вижу, раз уж qwen image edit способен выдавать результаты не намного хуже и притом намного проще.
Можешь показать пример, как ты это делаешь?
Аноним 26/10/25 Вск 11:35:03 1400005 507
11885-2025-10-2[...].webp 1039Кб, 1728x2976
1728x2976
>>1399999
>нормальная 1024х1024 генерация
А ровно два года назад ты бы в 515х512 нормально генерил?
Аноним 26/10/25 Вск 12:24:55 1400022 508
sakuramikoholol[...].jpg 245Кб, 850x1200
850x1200
1760179282.png 1739Кб, 864x1216
864x1216
>>1400004
Пока не могу ничего интересного показать, я в нубе еще не научился норм генерить. Но на обычных картинках пробовал. Пишешь короткий промпт, например:
Change character's pose, she must be running. Keep the style. Don't change anything else.
Опционально можно КонтролНет подгрузить, если промптом сложно объяснить позу.

Знаю что стиль далеко не идеально квен перенес. Но мне кажется чтобы Лору так же натренить как на пикче нужно быть как минимум не ньюфагом в этой теме.
Аноним 26/10/25 Вск 12:30:23 1400026 509
>>1400005
В 512х512 проще было, кстати. Мыло мелкие детали съедало. А сейчас если модель сговнит ухо в 1024х генерации и импеинт не делать, то потом кака вылезет после апскейла. Апскейл не исправляет мелкие косяки а только усугубляет их.
Аноним 26/10/25 Вск 14:04:37 1400056 510
>>1399999
>Напрямую в больших моделях генерить конечно же не буду, мне важен стиль, а они аниме без лор не умеют.
А чё в смысле? Квен и нанобанана аниме и генерят, и редактируют.
Просто это затратнее, чем SDXL.

>>1399999
>Это если получилась нормальная 1024х1024 генерация. Иначе, мусор на входе - мусор на выходе
Вот поэтому я отметил, что превью можно удалить и взять следующее, загнать в хайрез несколько раз, выбрать лучший вариант, отдать в фейс детейлер, выбрать лучшиее, пройтись инпэйнтом по проблемным местам, выбрать лучшее, и уже на выходе будет что-то поприличнее. Только это в сумме прилично так времени может потратить, выгоднее инвестировать его в картинки, которые уже сгенерились удачными.
Аноним 26/10/25 Вск 14:29:24 1400069 511
>>1400026
>Апскейл не исправляет мелкие косяки а только усугубляет их.
Латент исправляет. Ну или нет, как повезет.
Аноним 26/10/25 Вск 14:43:59 1400081 512
Аноним 26/10/25 Вск 14:50:22 1400084 513
Ква
Аноним 26/10/25 Вск 15:21:08 1400094 514
>>1400056
>Квен и нанобанана аниме и генерят
Про нанобанану не скажу, она мне и не нужна, не люблю с цензурой бороться. Про Qwen Image скажу что очень посредственно умеет в стиль даже популярных художников если нет лоры. Заметь, в ОП-посте пикчи со старых моделей сдхл-моделей. А квен скорее дефольный нейрослоп умеет генерить.
Аноним 26/10/25 Вск 15:21:35 1400096 515
11785-2025-10-2[...].webp 476Кб, 2240x1280
2240x1280
11796-2025-10-2[...].webp 434Кб, 1984x1152
1984x1152
11889-2025-10-2[...].webp 720Кб, 1152x1984
1152x1984
11912-2025-10-2[...].webp 409Кб, 1344x1792
1344x1792
>>1400056
Бананофил, тебе же по-русски написали
>мне важен стиль
Не дженериканиме, а анимешные рисовки.
Аноним 26/10/25 Вск 15:30:03 1400098 516
ComfyUI00021.png 18811Кб, 4096x4096
4096x4096
ComfyUI00033.png 16723Кб, 4096x4096
4096x4096
Любимка моя...
Аноним 26/10/25 Вск 15:31:33 1400101 517
Аноним 26/10/25 Вск 15:34:11 1400103 518
>>1400096
> анимешные рисовки.
> постит вырвиглазный слоп с деформациями
Психически больных облачные нейросети не обслуживают, сорре.
Аноним 26/10/25 Вск 16:42:44 1400156 519
>>1399952
Ахх, сейчас бы туда, где тёплое солнце, белоснежный песок, ласковое море и друзья-подружки лисики-лисички. А не вот эта вот постылая серая "реальность". Спасибо за эту возможность свидеться с мечтой, анончик.

>>1400081
>Красивые, и стили хороши.
Спасиб.
Аноним 26/10/25 Вск 16:45:01 1400158 520
>>1400096
>мне важен стиль
>пользуется дмд
Чет не понял
Аноним 30/10/25 Чтв 00:50:07 1402560 521
Nf
Аноним 11/11/25 Втр 21:58:37 1414085 522
176.jpg 124Кб, 960x1568
960x1568
178.jpg 125Кб, 960x1568
960x1568
202.jpg 113Кб, 960x1568
960x1568
241.jpg 136Кб, 960x1568
960x1568
Ребзя! в Wombo еще можно кое что горячее нарисовать) правда не во всех стилях но и промт надо подбирать потихоньку и терпеливо
Аноним 11/11/25 Втр 22:05:40 1414107 523
2044.jpg 126Кб, 960x1568
960x1568
2048.jpg 143Кб, 960x1568
960x1568
2071.jpg 166Кб, 960x1568
960x1568
1668.jpg 178Кб, 960x1568
960x1568
Wombo Art - стиль Dark Fantasy
Аноним 17/11/25 Пнд 22:18:42 1419304 524
Nfg
Настройки X
Ответить в тред X
15000
Добавить файл/ctrl-v
Стикеры X
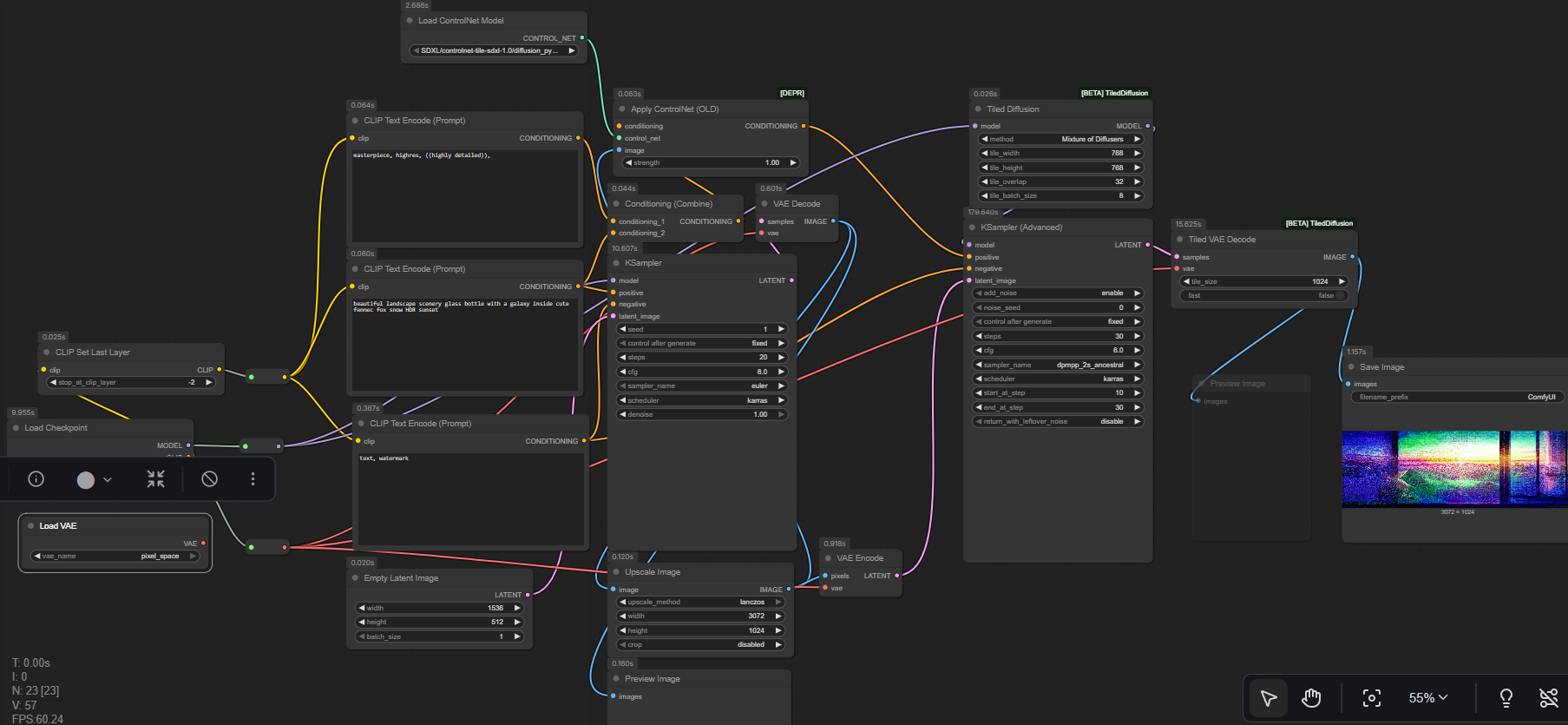
Избранное / Топ тредов