Главная Юзердоски Каталог Трекер NSFW Настройки

Искусственный интеллект

Ответить в тред Ответить в тред
Check this out!
<<
Назад | Вниз | Каталог | Обновить | Автообновление | 532 254 153
Stable Diffusion тред X+177 /sd/ Аноним 19/12/25 Птн 18:28:50 1462124 1
image.png 2910Кб, 2048x1536
2048x1536
image.png 5780Кб, 2304x1792
2304x1792
image.png 4264Кб, 1920x1440
1920x1440
image.png 1536Кб, 704x1408
704x1408
Тред локальной генерации

ЧТО НОВОГО АКТУАЛЬНОГО

• Qwen-Image-Layered
• Z-Image-Turbo
• Flux 2
• Qwen Image и Qwen Image Edit
• Wan 2.2 (подходит для генерации картинок).
• NAG (негативный промпт на моделях с 1 CFG)
• Лора Lightning для Qwen, Wan ускоряет в 4 раза. Nunchaku ускоряет модели в 2-4 раза. DMD2 для SDXL ускоряет в 2 раза. Пример: 4-8 шагов, CFG 1. https://huggingface.co/tianweiy/DMD2/blob/main/dmd2_sdxl_4step_lora_fp16.safetensors,
CFG 3 для NoobAI https://huggingface.co/YOB-AI/DMD2MOD/blob/main/LYC-DMD2MOD%20(Dmo%2BTffnoi).safetensors,

База:
→ Приложение ComfyUI https://www.comfy.org/download
→ Примеры https://comfyanonymous.github.io/ComfyUI_examples/
https://comfyui-wiki.com/ (откуда, куда, как)
→ Менеджер расширений https://github.com/ltdrdata/ComfyUI-Manager (автоустановка, реестр расширений)
→ Модели https://civitai.com/

Оффлайн модели для картинок: Stable Diffusion, Flux, Wan-Video (да), Auraflow, HunyuanDiT, Lumina, Kolors, Deepseek Janus-Pro, Sana
Оффлайн модели для анимации: Wan-Video, HunyuanVideo, Lightrics (LTXV), Mochi, Nvidia Cosmos, PyramidFlow, CogVideo, AnimateDiff, Stable Video Diffusion
Приложения: ComfyUI и остальные (Fooocus, webui-forge, InvokeAI)

► Предыдущий тред >>1448719 (OP)https://arhivach.hk/?tags=13840
Дополнительно: https://telegra.ph/Stable-Diffusion-tred-X-01-03
Аноним # OP 19/12/25 Птн 18:31:04 1462131 2
image.png 2495Кб, 2560x1440
2560x1440
image.png 2462Кб, 2560x1440
2560x1440
image.png 2404Кб, 2560x1440
2560x1440
image.png 2381Кб, 2560x1440
2560x1440
Аноним # OP 19/12/25 Птн 18:34:54 1462140 3
image.png 1919Кб, 2560x1440
2560x1440
image.png 1806Кб, 2560x1440
2560x1440
image.png 1670Кб, 997x1247
997x1247
image.png 1557Кб, 997x1232
997x1232
как-бы едит, но в то же время и не совсем едит.

Наверное будет больше всего полезно всяким художникам, дезайнерам и маркетологам.
Аноним 19/12/25 Птн 18:50:58 1462181 4
изображение.png 659Кб, 672x800
672x800
>>1462140
>больше всего полезно всяким художникам, дезайнерам и маркетологам
Это смотря какие картинки на слои раскладывать
Аноним 19/12/25 Птн 19:29:07 1462241 5
image.png 1518Кб, 1024x1024
1024x1024
image.png 1639Кб, 1024x1024
1024x1024
image.png 1903Кб, 1024x1024
1024x1024
вкот
Аноним 19/12/25 Птн 19:47:15 1462255 6
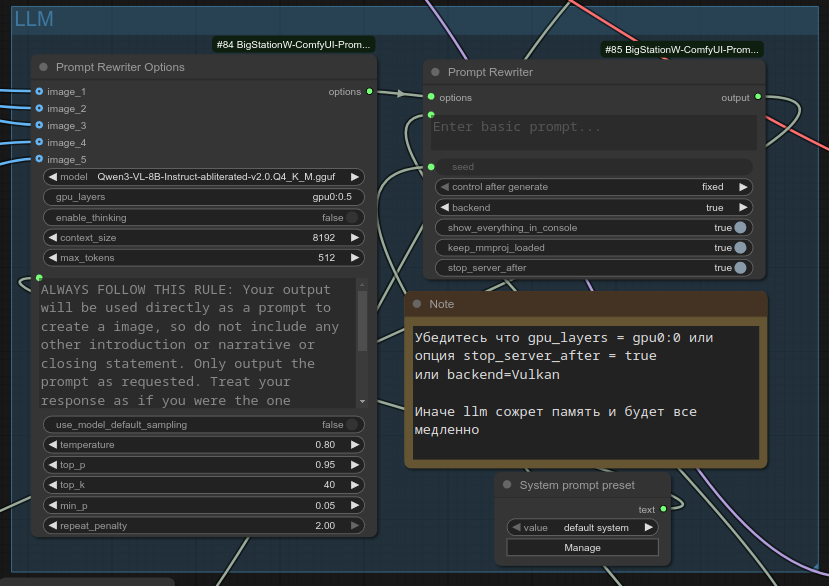
Пытался использовать ллмку для написания промптов.
Потом править промпты ручками.
Плюнул, написал на русском. Получилось лучше, ближе к задуманному.
Вот думаю.
Аноним 19/12/25 Птн 20:00:46 1462268 7
>>1462255
Если к Зетке писал, то нужна хорошая модель перевода с русского на китайский.
Посоветуйте кстати. В пределах 8В
Аноним 19/12/25 Птн 20:05:36 1462274 8
Ребят, уже года два не трогал оффлайн генерацию картинок, тк старушка 1660ти уже не справлялась. Сейчас в попыхах пришлось купить себе 5050, да, ужасная, понимаю, но все же. Что сейчас можно на чем генерят, что пойдет на этот огрызок?
Аноним 19/12/25 Птн 20:08:50 1462278 9
image.png 2340Кб, 896x1152
896x1152
>>1462268
Локально использую эти две, правда не на китайский а на английский, но и китайский тоже должны уметь.

Первая для промптов без рефов по картинке
Josiefied-Qwen3-8B-abliterated-v1.i1-Q4_K_M.gguf

Вторая для рефов по картинке
Qwen3-VL-8B-Instruct-abliterated-v2.0.Q4_K_M.gguf
mmproj-Qwen3-VL-8B-Instruct-abliterated-v2.0.Q4_K_M.gguf
Аноним 19/12/25 Птн 20:10:31 1462282 10
>>1462274
успешно генерирую зимагу на ноутбучной 3060 6гб, получается от 15-30с в зависимости от шагов. ставишь комфи портабл и погнали
Аноним 19/12/25 Птн 20:16:07 1462291 11
>>1462278
А почему Qwen3 все советуют и на реддите тоже. Почему не JoyCaption(может в nsfw и бору теги), или не гемма 3 12b (хорошее понимание изображений и богатое описание)?
Аноним 19/12/25 Птн 20:22:55 1462299 12
image.png 2105Кб, 896x1152
896x1152
>>1462291
если про CLIP в зимаге то там кроме qwen-4b ничего нельзя использовать вроде.

борутеги в зимаге нет смысла юзать, а гемму потыкаю, если найду версию без цензуры
Аноним 19/12/25 Птн 20:34:40 1462320 13
image 56Кб, 731x533
731x533
image 2413Кб, 1440x1920
1440x1920
image 2613Кб, 1440x1920
1440x1920
Аноним 19/12/25 Птн 20:40:44 1462331 14
image.png 90Кб, 367x454
367x454
image.png 1536Кб, 896x1152
896x1152
>>1462320
Пока еще работает из манагера, мимо ComfyUI 0.3.77
Аноним 19/12/25 Птн 20:41:58 1462333 15
Как в z-image своей ЕОТ добавить сперму на лицо и одежду?
Аноним 19/12/25 Птн 20:43:39 1462338 16
z.jpg 931Кб, 2048x2048
2048x2048
Аноним 19/12/25 Птн 20:53:27 1462346 17
>>1462333
в зимаге никак, ето не едит модель
вам нужна едит модель и лора со спермой
Аноним 19/12/25 Птн 20:56:32 1462351 18
image.png 1618Кб, 896x1152
896x1152
>>1462333
Я еще что заметил,в зимаге русский текст получается если только капсом написать. Нижний регистр вообще не получается, а капс практически без ошибок выходит.
Аноним 19/12/25 Птн 21:01:51 1462354 19
>>1462333
Анон делал лору для Edit. Жду, что он тут появится. Хочу узнать как он собирал датасет. Мое предположение, что если взять кадры со спермой, почистить лицо любой edit моделью и обучить на этих парах, то лицо не будет искажаться. Потому что в его лоре слегка искажается будто обучена на парах фотографий в разные моменты времени.
Аноним 19/12/25 Птн 21:12:12 1462360 20
z2.jpg 844Кб, 2048x2048
2048x2048
>>1462338
FLUX1DEV для сравнения. Он ёбаный стыд или это я скилл ишью.
Аноним 19/12/25 Птн 21:16:11 1462364 21
Аноним 19/12/25 Птн 21:17:04 1462365 22
ComfyUItempyogb[...].png 2807Кб, 1280x1440
1280x1440
Аноним 19/12/25 Птн 21:42:51 1462389 23
image.png 126Кб, 690x920
690x920
Сила слоев лор зита
Аноним 20/12/25 Суб 00:19:15 1462528 24
ComfyUI-Preview.png 158Кб, 2169x1597
2169x1597
>>1462320
У меня есть эти настройки.
Ищешь поиском по слово preview (пикрил).

Live preview method: latent2rgb;
Display animated previews when sampling: вкл. (если отключал).

Ещё вчера как обновился, сразу столкнулся.
Но я достаточно быстро нашёл, даже без Issue news.

В ComfyUI-Manager тоже настройки preview оставь, на всякий случай.
Аноним 20/12/25 Суб 00:40:14 1462541 25
>>1462351
Это наверн свойственно китайским моделям, у qwen'а та жа картина.
Аноним 20/12/25 Суб 00:58:35 1462551 26
Flux200021.png 2465Кб, 1440x1440
1440x1440
Аноним 20/12/25 Суб 01:46:20 1462558 27
z-image00011.png 4099Кб, 2048x2048
2048x2048
z-image00010.png 4693Кб, 2048x2048
2048x2048
z-image00014.png 5042Кб, 2048x2048
2048x2048
>>1462551
>>1462351

Prompt:
A medium close-up shot of a crt moninor, displaying text 'Не особо жалую Z-Image, но кириллицу пишет и строчными и КАПСОМ.'
Green ambient cinematic key-lighting.

В чём-то ты определённо прав. Не особо пользуюсь Z-Image. Хотел тебе сказать, что всё дело в волшебных пузырьках в модели text encoder и «сложности» описания сцены.
Даже картинку на FLUX.2 бахнул: >>1462551

А потом затестил на Z-Image с его default qwen_3_4b.safetensors
Сдаюсь. Даже упростив сцену до prompt выше, всё равно не получилось вывести строку без ошибок. И на латинице тоже (на ней, думал, будет без ошибок). Иероглифы лучше получаются.
А остальной текст это «Вонни и Птчк». Изменение настроек sampler/scheduler (default: res_multistep/simple) на (euler, heun, res_3s/beta, linear_quadratic, beta57) ожидаемых результатов не дали.
Аноним 20/12/25 Суб 02:11:00 1462561 28
>>1462558
А может ли Ziimage сделать волчицк Холо, сидящую за торговым терминалом и торгующую акциями короткими сделками?
Аноним 20/12/25 Суб 02:11:15 1462562 29
>>1462551
Хз на 4080ы флакс гонять хуевая идея наверн.
Аноним 20/12/25 Суб 02:20:05 1462565 30
>>1462562
У меня как раз 4080s.
FLUX.2 жирный и тормозной (чтобы ворочался побыстрее, MultiGPU узлы в помощь и достаточный объём RAM для оффлоада, чтобы SSD не дрочить; у меня 128 Гбайт). Для получения качественных результатов в сложных сценах promptах без JSON-разметки (и специальных узлов, которые позволяют её собирать) лучше не лезть. Мне нравится, что она качественно позволяет текст выводить и следует promptу (даже сложному, детальному, при наличии JSON-разметки). А вот всё остальное (в том числе сложность получения «гиперреализма», который в не особо близком мне Z-Image есть прямо из коробки, а на FLUX.2 для этого нужны realistic LoRAs типа lenovo_flux2.safetensors; да и то с оговорками и переменным успехом). Ещё, если это читают coomerы, то в NSFW FLUX.2 «из коробки» не умеет совсем; сверхсоевая модель.
Аноним 20/12/25 Суб 02:31:54 1462570 31
Flux200022.png 2607Кб, 1440x1440
1440x1440
>>1462561
Не знаю.
FLUX.2 в какой-то степени может.
Но я нечестно поступил, я загуглил референс-картинку с твоей лисой или кто это и подсунул её FLUX.2, описав остальное в prompt.
Аноним 20/12/25 Суб 02:36:57 1462579 32
>>1462570
Тогда усложним задачу. Тоже самое, но в 1990х, монитор один и ламповый с тремя стаканами акций на экране, механическая клавиатура для трейдинга. И Холо порядочно уставшая.

Такие референсы найти сложнее%)
Аноним 20/12/25 Суб 02:43:19 1462587 33
out-0.webp 55Кб, 1024x1024
1024x1024
>>1462570
Это и старые модели умели. Хотя гораздо более упрощенно
Аноним 20/12/25 Суб 02:43:46 1462588 34
howdrawholospic[...].jpg 257Кб, 1186x1280
1186x1280
Flux200023.png 2648Кб, 1440x1440
1440x1440
>>1462579
Под референсом для FLUX.2 я подразумевал пикрил 1. Я его скармливал, этого FLUX.2 достаточно.

>Тогда усложним задачу. Тоже самое, но в 1990х, монитор один и ламповый с тремя стаканами акций на экране, механическая клавиатура для трейдинга. И Холо порядочно уставшая.

Вот это без JSON-promtа уже не сделать на FLUX.2
Поэтому, уточним детали. 1990-е это общая обстановка или стиль фотографии, как на «мыльницу» (FLUX.2 некоторые стили фотографий понимает)?
Потом, сам персонаж должен быть остаться плоским в аниме-стилистике (как на пикриле в этом посте) или как на пикреле выше трансформироваться в подобие 3D?

>монитор один и ламповый с тремя стаканами акций на экране
>с тремя стаканами акций на экране

Это как? CRT-мониторы FLUX.2 умеет рисовать. А что за стаканы, я хз. Prompt я на английском ему пишу, если что.
Аноним 20/12/25 Суб 02:44:33 1462590 35
>>1462565
С рамой проблемы, 32 ссаных гига ддр4, правда 4000mhz. Лан пох, факапнул тут rm -rf'ом с недосыпа models из каталога с лапшой вместо output, перекачивать все лень.
Аноним 20/12/25 Суб 02:51:23 1462595 36
>>1462590
>факапнул тут rm -rf'ом с недосыпа models

Печально. Сочувствую. Я эту папку отдельно сохранил, чтобы случайно не ушатать при обновлении ComfyUI и прочих перипетиях.

>32 ссаных гига ддр4, правда 4000mhz
У меня DDR4 @ 3000 МГц; правда 128 Гбайт в Quad Channel.
Сейчас посмотрю на следующем пике сколько займёт. А то тут глянул, а там 111 Гбайт RAM было забито (может, там Z-Image не выгрузилась ещё, помимо FLUX.2) и прифигел малость.
Аноним 20/12/25 Суб 02:56:30 1462599 37
oft.platform8yz[...].png 52Кб, 589x641
589x641
>>1462588
А, окей. Я не так понял.
>1990
Это про время, тогда была другая электроника и дизайн всего. Старые компы, мониторы, здоровенные клавиатуры.
>персонаж должен быть остаться плоским
Лучше чтобы было как на твоей картинке
>А что за стаканы
stock exchange order book
На русском называется стакан. Типо пикрил для быстрой торговли. Надо чтобы они были на экране поставлены в ряд.
Аноним 20/12/25 Суб 03:07:13 1462604 38
Flux200024.png 2730Кб, 1440x1440
1440x1440
>>1462599
>stock exchange order book
Буду знать.

Твой пикрил использую как второй референс.

С JSON-prompt поленился, написал одной строкой. Уши потерялись. Генерацию обрывать было жалко (по 3 минуты на пик, и это в 1440×1440).
Аноним 20/12/25 Суб 03:23:06 1462613 39
Flux200025.png 2942Кб, 1440x1440
1440x1440
>>1462599
В общем, что-то типа пикрила. Каждый референс, ещё минута к генерации.
Потребление RAM 111 Гбайт. Выгрузил все модели, чтобы проверить начисто. Теперь понятно как ушатываются SSD некоторых Анонов, когда туда оффлоад делается. Если бы не знал, можно было бы не заметить. Меня объём RAM до этого момента спасал, получается.
Ещё взлолировал с монитора, когда FLUX.2 на просьбу отобразить несколько копий референс изображения с интерфейсом торговли, просто растянул CRT монитор.
Вот prompt, я поленился JSON-формат делать и попробовал одной строкой:

A hyper-realistic 1990s digicam style with CCD sensor characteristics photograph, a medium-shot depicting a character from Image 1 in 2d anime style, pretty tired and sleepy, sitting at the vintage 90's era IBM PC terminal with CRT monitor, displaying 3 copies of reference Image 2, vintage mechanical keyboard, at 1990s stock market with CRT television screens and trading stocks shorting.
Warm lighting, dramatic lighting, orange tint for highlights, blue tint for shadows.
Аноним 20/12/25 Суб 03:30:43 1462615 40
7ghozrg17md71.webp 97Кб, 1080x607
1080x607
suplgjg7gaw41.jpg 526Кб, 2048x1397
2048x1397
>>1462604
Лул эти чудеса техники. Видимо он подумал, что если есть лучевые мониторы c портретной ориентацией, то почему бы не положить его набок.
Окей по крайней мере теоетически он в такое может. Клавиатура даже нормально получилась.

Хотя потребление памяти чудовищное для таки задач.
Аноним 20/12/25 Суб 03:42:00 1462619 41
Flux200026.png 2638Кб, 1440x1440
1440x1440
>>1462615

>что если есть лучевые мониторы c портретной ориентацией, то почему бы не положить его набок

Я слежу за генерацией на этапе preview. Ждать 3-5-7 минут ради запоротой генерации непозволительно (после скорострела Z-Image). Когда видишь, что не получается, лучше сразу остановить и сэкономить время. FLUX.2 начинал рисовать его как нормальный монитор, а потом, на последующих шагах стал тянуть, чтобы вместить референс с интрефейсом торговли. Он хотел его ещё больше вытянуть, но решил нарисовать третий пустой CRT монитор рядом.

> Клавиатура даже нормально получилась
Мне нравится, что FLUX.2 имеет примерное представление о железках. Допускает вольности, но в целом, может в vintage разных эпох худо-бедно.

Вот ещё одна генерация на пикриле.
Убрал строчку про двухмерность.
Забавно, что третье изображение референса с интерфейсом торговли начиналось бледнее остальных (но на начальном этапе генерации условия были соблюдены; уже на первом шаге было 3 копии изображения). А затем превратилось просто в два интерфейсных окна.

Ещё я SEED не сохранял, генерировал с разными. А правильнее было бы зафиксировать.

>Хотя потребление памяти чудовищное для таки задач.
Согласен. Но FLUX.2 dev (возможно, скорее про-версия, предназначалась для корпоратов с их датацентрами и колоссальными объёмами VRAM в ригах).
То, что это можно запустить хоть в каком-то виде за счёт оффлоада в RAM, да ещё и получать генерации в пределах 3-5-7 и далее минут, уже считаю крайне неплохим результатом.
Аноним 20/12/25 Суб 06:18:28 1462657 42
z-image00075.png 1231Кб, 1600x896
1600x896
>>1462613
Расскажи подробнее про эталонные изображения. Какие ноды использовать чтоб добавить их в свой воркфлоу? Это только flux2 так умеет или на Z тоже возможно? И да, спасибо за инфу про JSON разметку - на Z опробовал, годнота.
Аноним 20/12/25 Суб 08:55:31 1462693 43
Аноны, Z по части генерации текстур, ассетов (предметов, объектов) и прочей стоковой хрени хуже, чем flux?
Я пробовал простые запросы типа "чистый лист бумаги" или "голая стена", так Z часто хуярит просто белое изображение. Да ещё и между генерациями у него с вариативностью плохо.

У кого-то есть опыт генерации подобного? Может, специфика промтов? Я пробовал stock image писать в начале проста, так Z начинает генерить людей с презентации. Хуйня какая то.
Аноним 20/12/25 Суб 10:08:28 1462716 44
image.png 122Кб, 829x586
829x586
Аноним 20/12/25 Суб 10:26:41 1462724 45
image.png 2649Кб, 896x1152
896x1152
image.png 2046Кб, 896x1152
896x1152
>>1462693
зимаге нужно более детальное описание того что ты хочешь

В дипсике пишешь типа 1 промпт для текстуры "голая стена"
Вот это уже вставляешь в зимагу
Голая бетонная стена в индустриальном лофте, фактурная серая поверхность с неровностями, шероховатостями, мелкими сколами, пятнами от высохшей влаги и следами опалубки. Естественное рассеянное освещение под острым углом подчёркивает грубую текстуру и глубину рельефа. Монохромная цветовая гамма в оттенках бетона, пепла и пыли. Высокое разрешение, фотореализм, детализация каждой трещины и песчинки.
Аноним 20/12/25 Суб 10:29:55 1462725 46
Аноним 20/12/25 Суб 11:00:26 1462746 47
>>1462282
Хуясе быстро. Хотя у меня на 1660 скорость пиздецки варьируется в зависимости от значений лоры и cfg в сэмплере - от пары минут до 45
Аноним 20/12/25 Суб 11:19:00 1462754 48
месяц прошел
@
ни одного фул файнтюна нормального с сисиком писиком
@
астралайт не выпускает Zony
@
нет едит и базе модели
Аноним 20/12/25 Суб 11:21:24 1462756 49
>>1462724
прекрасные узоры, чдохля ведь не способна такое, неее...

Я хочу посмотреть как ваши модненькие XYZ-модели для которых нужны пекарни за полляма умеют в брестфидинг - нурсинг, чтобы баба кормила грудью младенца при этом не дроча ему член. и чтобы младенец не просто тупо утыкался кудато-там, а явно сосал сисю, что-бы сосок был во рту. жду ваших нелепых потуг и оправданий.

Задача ясна?
Тут кто-то хотел челенджей и реквестов?
Считайте, что это он и есть)
Аноним 20/12/25 Суб 11:22:29 1462757 50
image.png 2028Кб, 896x1152
896x1152
image.png 462Кб, 492x496
492x496
>>1462746
О том и речь, я выкинул все свои sdxl модели в итоге, т.к. зимага сочетает умение в текст почти уровня флакса (с нюансами), отзывчивого промптинга и охуенного реализма и отличной скорости на картошке.

Бонусом текстовый энкодер понимает и русский язык.

Девушка в домашнем халате с чашкой чая стоит на балконе хрущёвки ранним осенним утром, наблюдая, как двор оживает: дети идут в школу, пенсионеры выгуливают собак, а её отражение едва видно в запотевшем стекле. Россия, осень, свинцовое небо

стиль: артхаус, реализм
cfg:1, steps: 8
Аноним 20/12/25 Суб 11:24:15 1462761 51
Аноним 20/12/25 Суб 11:49:13 1462787 52
>>1462757
Хз почему но у меня обратная ситуация - на sdxl приемлемо идёт, зимаг ради интереса попробовал (все же пишут что он быстрый) вырубил на 10-й минуте первого шага, что-то явно не то.
Аноним 20/12/25 Суб 11:57:31 1462797 53
image.png 2128Кб, 1216x832
1216x832
>>1462756
готово

>>1462787
свободный врам проверь что-ли, такая фигня у меня получается если ллм или другая модель то не выгрузилась из видеокарты
Аноним 20/12/25 Суб 12:05:39 1462806 54
>>1462797
>готово
всё ясно, значит нихуя...
Аноним 20/12/25 Суб 12:08:27 1462812 55
>>1462797
>готово
как сказать, что ты обосрался со своей Z-ткой, ни сказав при этом ни слова))
Аноним 20/12/25 Суб 12:09:54 1462815 56
>>1462806
>>1462812
Я центральные процессоры не генерирую
Аноним 20/12/25 Суб 12:12:13 1462820 57
image.png 1581Кб, 1024x1024
1024x1024
>>1462756
> умеют в брестфидинг - нурсинг, чтобы баба кормила грудью младенца при этом не дроча ему член
Аноним 20/12/25 Суб 12:16:38 1462826 58
>>1462820
>при этом не дроча ему член
по секрету, единственная модель, которая в это умела (с оговорками) была пони v6, у вас есть охуенный шанс показать свои неибейшие скиллы в плетении комфи-соплей, и пристыдить меня деда.
Аноним 20/12/25 Суб 12:19:21 1462828 59
image 172Кб, 912x1144
912x1144
Есть ли рецепт инпаинта на Зет без швов и в цвет?
Аноним 20/12/25 Суб 12:22:24 1462829 60
>>1462828
>Есть
импаинт сразу 2-мя моделями (0.9), ах да, для этого понадобится комп по цене 90-то кваритирного дома, как же я мог забыть...
Аноним 20/12/25 Суб 12:30:18 1462832 61
image.png 1708Кб, 1024x1024
1024x1024
Аноним 20/12/25 Суб 12:35:14 1462834 62
image.png 1666Кб, 1024x1024
1024x1024
>>1462832
С наступающим, бабуль!
Аноним 20/12/25 Суб 12:37:46 1462836 63
1766223465979.jpeg 959Кб, 1792x2304
1792x2304
Аноним 20/12/25 Суб 12:41:42 1462841 64
>>1462797
>если ллм или другая модель то не выгрузилась из видеокарты
у тебя грана... ллм не той системы, только у меня той, что надо, но я её вам не дам)
Аноним 20/12/25 Суб 12:46:11 1462844 65
image.png 1905Кб, 1280x1280
1280x1280
>>1462832
это сдохля с ебейшим пердолингом, если что...
умеет ли в такое величайшая модель, которая ебёт всех и вся?
Аноним 20/12/25 Суб 12:52:56 1462851 66
>>1462834
european 1girl (99 yo) standing, christmass tree on background, pretty face, lifelike skin, casual underwear, boring pose,
Аноним 20/12/25 Суб 12:57:24 1462858 67
image.png 1303Кб, 768x1024
768x1024
Аноним 20/12/25 Суб 12:58:25 1462861 68
image.png 1368Кб, 768x1024
768x1024
Аноним 20/12/25 Суб 13:00:26 1462863 69
>>1462861
я в сбере такую видел (ёлку)
Аноним 20/12/25 Суб 13:49:15 1462924 70
image.png 31Кб, 664x278
664x278
Аноним 20/12/25 Суб 13:51:06 1462925 71
>>1462924
>XML structured prompt
дальше не читал
Аноним 20/12/25 Суб 15:40:29 1463041 72
>>1462657
Да, FLUX.2 работает с референсными изображениями.
Там ничего экзотического не надо. Всё есть в default workflow для FLUX.2 (по умолчанию там два референса подключено и написано, что по этому образцу можно добавить ещё). Вообще, такая работа с референсами это Edit — функционал модели.
По ссылке подробнее: https://docs.bfl.ml/guides/prompting_guide_flux2 (там про JSON-форматирование тоже есть)
Z-Image-Edit я не видел, чтобы выпускали. Аналогичный функционал работы с референсами есть в Qwen-Image-Edit-2509. Поэтому с FLUX.2 мне уже было проще.
Аноним 20/12/25 Суб 16:33:02 1463086 73
очень голая wal[...].webp 1022Кб, 1024x1024
1024x1024
image.png 2169Кб, 1509x1077
1509x1077
>>1462693
Хз, пробовал так
>>1462756
>6B на 8 шагов
>пекарни за полляма
Аноним 20/12/25 Суб 17:46:18 1463152 74
>>1463041
так умеет только флюкс и в этом похоже и заключается его смысл. генерация по рефу через квен эдит это весьма ограниченая тема, пусть и юзабельная. плюс у флюкс2 расширенный датасет который знает какая тачка хранится в гараже твоего бати
Аноним 20/12/25 Суб 17:47:11 1463153 75
>>1462925
дальше ты продолжил хуярить json проипт для зетки?
Аноним 20/12/25 Суб 17:55:17 1463160 76
ComfyUItempdrix[...].png 1784Кб, 1024x1024
1024x1024
Аноним 20/12/25 Суб 18:05:31 1463174 77
ComfyUItempkulo[...].png 1862Кб, 1024x1024
1024x1024
>>1462716
У меня зет не переносит эталонную копию а генерирует что-то подобное. Так и должно быть?
Пример промта: The girl depicted in image 1 sits on a chair at a computer desk and looks at the monitor. Transfer the reference copy of image 2 to the monitor.
Тебе удается перенести точную копию изображения?
Аноним 20/12/25 Суб 18:08:44 1463182 78
>>1463174
так это не едит, там ллм по изображению генерирует промпт описывающий изображение. похожий эффект можно получить засунув картинку в чатгпт. за точной копией иди в квен едит
Аноним 20/12/25 Суб 18:24:57 1463194 79
>>1463174
чел, зет эдит еще не вышел, притормози коней
Аноним 20/12/25 Суб 18:29:09 1463200 80
bump
Аноним 20/12/25 Суб 18:29:21 1463201 81
1.png 2329Кб, 1536x1024
1536x1024
>>1462360
>>1462338
Какая то соевая зумерша с пластиковым автоматом, смотри какой гигачэд у меня.
Аноним 20/12/25 Суб 18:50:02 1463226 82
z3.jpg 872Кб, 2048x2048
2048x2048
>>1462724
Спасибо бро! Да, это решение. Но я пошёл по ленивому пути: добавил нод оллама с квен3:8б и он мои примитивные запросы описывает высоким слогом, лол.

А вообще, это как будто бы мастхэв фича. Ибо расширенние промта делает и более толковое изображение.
Вот, для сравнения, та же баба, что и выше, с тем же промтом, но прогнанным через промт "напиши мне красивый промт" лол.
Аноним 20/12/25 Суб 18:51:28 1463228 83
>>1463201
Охуенно! Как делал?
Аноним 20/12/25 Суб 19:05:53 1463239 84
Sadie Sink-giga[...].png 6213Кб, 2304x1792
2304x1792
>>1463226
>та же баба
я пока бабы не увидел, пластиковое говно с жёсткими тенями и примитивной текстурой, свет ебанутый, будто киловатной лампой со всей дури светят, ноль иммерсива, хуита короче, всё это можно описывать безо всякой ебанутой llm-ки как: 1girl, casual spacesuit. и нихуя не поменяется, ровным счётом, даже лучше станет. всё то что тебе насрала твоя поридж-ллм это просто шизойдная каша из случайных слов, в итоге модель выхватывает лишь работающие токены, которых всего 3 из 33-х, в лучшем случае, а остальное игнорит. да, она может всосать в себя хоть "войну и мир" но толку с этого никакого, пиши сразу по сути с рабочими токенами.
Аноним 20/12/25 Суб 19:06:03 1463240 85
image 33Кб, 324x363
324x363
>>1462716
>3060
Я немного попробовал эти ноды и они реально немного ускоряют Зет. Покрути их сам .
Аноним 20/12/25 Суб 19:11:22 1463249 86
>>1463201
мама, смотри, какая у меня мыфынка, вжу-вжу-вжууух
Аноним 20/12/25 Суб 19:17:05 1463255 87
f1.jpg 218Кб, 1024x1024
1024x1024
f2.jpg 418Кб, 1024x1024
1024x1024
f3.jpg 502Кб, 1024x1024
1024x1024
f4.jpg 488Кб, 1024x1024
1024x1024
>>1463086
>Хз, пробовал так
Вот я об этом и говорил. И если генерировать несколько, то будет куча такой белой однотипной хуйни.
Для сравнения, flux1dev сразу выдаёт ебейшее разнообразие по простому запросу Stock image. the wall. Да, они не идеальны, но с большинством уже можно работать, или запустить генерацию ещё раз, чтобы выбрать из другой пачки говна. Но, разнообразного говна!
Аноним 20/12/25 Суб 19:18:31 1463259 88
>>1463239
Боже, какой пиздец на пике... И эта хуйлуша ещё что-то про пластик пишет, лол.
Аноним 20/12/25 Суб 19:19:34 1463261 89
>>1463160
какой позорный пердолинг, волк из журнала "крестьянка" сдохли вырезан маникюрными ножницами из и кое как вкорячен с чудовищным проёбом по свету и детализации, садись 2. ты вкурсе, что вживлённых персов нужно вторично проходить, чтобы вписать в полотно?
Аноним 20/12/25 Суб 19:29:42 1463273 90
>>1463255
>Для сравнения, flux1dev
Для справедливого сравнения нужно сравнивать с Флюкс Шнель. Это же турба Зет, значит сравни с турбо флюксом - Шнель.
Аноним 20/12/25 Суб 19:36:09 1463282 91
Аноним 20/12/25 Суб 19:36:46 1463284 92
>>1463239
напиши когда веснушки делать научишься
Аноним 20/12/25 Суб 19:37:27 1463285 93
>>1463273
Шнель хуйня же. Я сравниваю то, что генерирует по скорости примерно одинаково на моей системе. Сравнение не для хейта, а для того, чтобы найти решение своей проблемы.
Аноним 20/12/25 Суб 19:39:42 1463288 94
2d1124c9-07c2-4[...].png 2336Кб, 1536x1024
1536x1024
>>1463228
Просто жпт позадрачивал минут 30 на прикольных референсах, ебало правда такое себе, поменял.
Аноним 20/12/25 Суб 19:56:11 1463294 95
image.png 33Кб, 398x388
398x388
>>1463240
Спасибо, гляну.
Я то сейчас пользуюсь https://github.com/alastor-666-1933/caching_to_not_waste для кеширования clip, актуально когда промпт не меняется, там можно и 10-15 секунд на это срезать с генерации.
Аноним 20/12/25 Суб 20:01:28 1463295 96
>>1462844
Как же сдохля ебёт. Современные модели только на то и годятся, чтобы генерить болванки для последующего обмазывания сдохлей с контролнетами, айпиадаптерами и т.п.
Аноним 20/12/25 Суб 20:05:50 1463297 97
Не надо всего этого пластикового говна китайского с сэймфэйсами и двумя с половиной стилями, и уж тем более на хуй не надо всратого совевого флюкскала для обладателей 5090, надо прокачивать сдохлю, чтобы к ней было побольше средств контроля, и они получше работали, и оптимизировать это всё как следует.
Аноним 20/12/25 Суб 20:15:12 1463302 98
image 214Кб, 1026x748
1026x748
Задача с повохом. Как определить в уме сид выделенной картинки?
Аноним 20/12/25 Суб 20:27:14 1463312 99
>>1463302
Если при генерации был 0, то 0 и есть. Тот же самый батч должен так же генериться, если иных рандомайзеров не было.

Я по стилю и шедулеру узнаю Z. Как ты смог 4 картинки с таким разнообразием сделать сразу?
Аноним 20/12/25 Суб 20:32:33 1463320 100
>>1463302
Для отдельной пикчи в батче - никак. У тебя шум генерится для всего батча по этому сиду.
Аноним 20/12/25 Суб 20:34:23 1463323 101
>>1463312
>то 0 и есть
Ну, сгенерь только одну картинку из батча. Чтоб она самая была, но одна.
Хз, твой промпт Stock image. the wall. Остальное на скрине. fp16
Аноним 20/12/25 Суб 20:39:11 1463328 102
>>1463261
Эм... Ну как тебе сказать, это просто стоковая генерация Зимаги, без улутшалок и всякой поебени, при днищенском разрешении...
Аноним 20/12/25 Суб 20:39:31 1463329 103
>>1463295
> генерить болванки
> для последующего обмазывания сдохлей с контролнетами айпиадаптерами
это что за секретная метода когда ты СНАЧАЛА генеришь пикчу, а уже ПОТОМ каким-то образом обрабатываешь ее контролнетом в сдохле? или ты просто навалил умных слов о которых когда-то слышал?
Аноним 20/12/25 Суб 20:40:00 1463331 104
>>1463323
Короч, я погуглил за тебя. Педики с реддита говорят, что инкремент на 1. То есть, сиды в папке: 0, 1, 2 и 3.
Аноним 20/12/25 Суб 20:42:54 1463334 105
>>1463261
> журнал "крестьянка"
> садись 2
этого скуфяру походу слишком сильно хуярили в советской школе деревянной указкой по голове
Аноним 20/12/25 Суб 20:45:48 1463335 106
image 759Кб, 899x884
899x884
>>1463331
Спасибо братан. Выручил прям.
Аноним 20/12/25 Суб 20:50:29 1463339 107
>>1463335
Незачто! Пачанов с реддита благодари.
Аноним 20/12/25 Суб 20:56:08 1463344 108
Аноним 20/12/25 Суб 21:05:59 1463346 109
Аноним 20/12/25 Суб 21:21:58 1463351 110
what-seed-do-im[...].webp 171Кб, 3349x1860
3349x1860
>>1463335
А, погодь. Таки это был правильный ответ, но ещё нод нужен Latent from batch. Смотри пикчу.
Аноним 20/12/25 Суб 21:28:43 1463354 111
>>1463294
Лол, блядь, он итак кешируется как и все другие вещи в комфи, которые не меняются и которым нашлось место.
Или это я чего-то не понимаю?
Аноним 20/12/25 Суб 22:00:58 1463371 112
>>1463354
Я перепроверил у себя.
мой чемодан в том что когда крутишь лоры при одинаковом промпте, кеш не сбрасывается, и лоры норм крутятся, без неё кеш постоянно скидывается
Аноним 20/12/25 Суб 22:10:17 1463380 113
00029.png 1631Кб, 1200x1664
1200x1664
>>1462756
Не, ну падажжи, анимешные люстро-модели такое умеют.
Хотя с постоянством и правильностью поз там ниоч маловато датасета, да и вообще взаимодействия за рамками ебли так себе получаются, плюс пальцы ожидаемо колбасит, но вполне можно кормящую мамку с ребенком и без NSFW-контекста сгенерить.
>>1462826
Пони тут не нужен.
Аноним 20/12/25 Суб 22:35:55 1463386 114
>>1463371
Ну так если подключено не через loramodelonly, то лоры меняют энкодер, промпт должен пересчитываться.
Аноним 20/12/25 Суб 22:44:40 1463394 115
chroma02172.png 1177Кб, 832x1216
832x1216
chroma02167.png 1110Кб, 832x1216
832x1216
chroma02171.png 1170Кб, 832x1216
832x1216
>>1462756
>модненькие XYZ-модели для которых нужны пекарни за полляма
такие на домашних компах очевидно не заведутся как минимум без скрипа. но я полагаю что для тебя это вообще любая модель которая вышла после sdxl, поэтому вот генки с хромы.

>при этом не дроча ему член
попробуй использовать файнтюн который умеет делать что-то кроме порнухи, МОЖЕТ БЫТЬ ПОМОЖЕТ
Аноним 20/12/25 Суб 23:07:08 1463403 116
image.png 53Кб, 921x354
921x354
>>1462828
Пробовал с новой нодой?


image -> control image ex: pose
inpaint_image -> image for inpainting
mask -> inpaint mask
Аноним 21/12/25 Вск 00:05:31 1463448 117
image.png 48Кб, 1292x898
1292x898
image.png 537Кб, 838x1280
838x1280
image.png 559Кб, 824x1280
824x1280
Аноним 21/12/25 Вск 01:21:38 1463530 118
176626903400512[...].jpeg 42Кб, 640x228
640x228
Аноним 21/12/25 Вск 01:25:00 1463534 119
>>1463448
Как будто даже хуже стало
Аноним 21/12/25 Вск 02:21:18 1463602 120
image.png 21Кб, 642x135
642x135
>>1463530
И вот так, с помощью нехитрых манипуляций мы получили 46 секунд вместо 40. Но зачем?

Может лучше найдете способ как отключить ебучий upcast у комфипараши и гонять почти вдвое быстрее с вдвое меньшим потреблением памяти? Я пробовал фаст, саге и прочее, комфикал все равно апкастит фп8 до бф16.
https://civitai.com/models/2172944/z-image-tensorcorefp8
Аноним 21/12/25 Вск 03:08:28 1463641 121
>>1463602
У меня работает fp8 на 5090, вместо 9 секунд c bf16 на пикчу становится 5, но нахуй не нужно, есть небольшое падение качества.
Аноним 21/12/25 Вск 11:10:16 1463850 122
>>1463641
На 5000 должны работать даже 4 бита и будет 3с.
Аноним 21/12/25 Вск 12:32:07 1463896 123
>>1463602
--dont-upcast-attention в run_nvidia_gpu.bat не помогает?
Аноним 21/12/25 Вск 13:20:50 1463931 124
Аноним 21/12/25 Вск 13:26:18 1463935 125
>>1463931
Лучше бы Флюкс 2 сделали. Я бы гонял его, если бы на минутные генерации.
Аноним 21/12/25 Вск 13:32:50 1463938 126
>>1463935
> Flux.2 even int4/fp4 will be 18gb

Может и не гонял бы, флаксу ничего уже не поможет
Аноним 21/12/25 Вск 13:43:58 1463950 127
>>1463938
Размер не проблема, проблема скорость. Да и нищуки всегда могут оффлоадить и запихнуть 18-гиговую модель в 12 гигов.
Аноним 21/12/25 Вск 14:35:17 1464001 128
>>1463896
У меня нет заготовленных батов, но добавил этот флаг к вызову main.py, ебучий калфи всё равно кастит вверх. Я не понимаю этот принцип. Модель фп8, нахуя эта скотина "повышает" точность, если 4000 поддерживают 8 битов, а 5000 вообще поддерживают 4 бита.

model weight dtype torch.bfloat16, manual cast: torch.bfloat16
Prompt executed in 15.67 seconds
model weight dtype torch.float8_e4m3fn, manual cast: torch.bfloat16
Prompt executed in 14.89 seconds
model weight dtype torch.float8_e4m3fn, manual cast: torch.bfloat16
Prompt executed in 15.03 seconds
Аноним 21/12/25 Вск 14:47:12 1464010 129
ComfyUI00403.png 1514Кб, 1024x1024
1024x1024
Аноним 21/12/25 Вск 14:57:19 1464016 130
>>1464001
>Модель фп8, нахуя эта скотина "повышает" точность, если 4000 поддерживают 8 битов
Не знаю правда или нет. Скайнет скозал так:
RTX 4000 поддерживают INT8, а не полноценный FP8
FP8 официально и полноценно поддерживается только на Hopper (H100)
Аноним 21/12/25 Вск 15:05:03 1464023 131
Где файнтюны зетки нормальные, почему одно говно
Аноним 21/12/25 Вск 16:12:58 1464077 132
z4.jpg 990Кб, 2688x1536
2688x1536
z5.jpg 993Кб, 2688x1536
2688x1536
>>1463288
>>1463201
з имаж + гпт осс, для сравнения. Запрос, правда, хуй подгонишь идеально
Аноним 21/12/25 Вск 16:30:27 1464088 133
>>1464023
Ждут не турбу, тыж не будешь из своего кармана им облако оплачивать на прогон этого дистилята.
Аноним 21/12/25 Вск 16:42:33 1464097 134
image.png 129Кб, 998x798
998x798
Аноним 21/12/25 Вск 17:06:01 1464119 135
>>1464001
а так все нейронки инфернируют в своей полной точности, веса только скукоживают чтобы меньше врама занимала статическая часть, а рабочая динамическая вычислительная хз часть всегда одинаковый объём занимает
Аноним 21/12/25 Вск 18:10:51 1464211 136
instagram.jpg 26Кб, 734x413
734x413
ChatGPT Image 2[...].png 2281Кб, 1536x1024
1536x1024
>>1464077
Сочно. У меня нюанс в том что мы с гпт до этого пилили машинки в стиле пикрил1, и оказалось что он очень привязывается к стилю, робот сам как выглядит как будто к машине лицо приделали, в SD это как то гибче. Вот ещё топовый кек сегодня был - делал всякие пушки под моделирование, после нескольких штук пишу - а сделай противотанковую турель на платформе, открываю пик2 и ору в голос.
Аноним 21/12/25 Вск 18:33:15 1464240 137
>>1464119
Ну так она и занимает столько потому что мудацкий комфи апкастит. Нет?
>одинаковый объём
Тогда почему не полные 32 бита, а именно бф16? Нет более указан именно "manual" cast. Мне кажется это как-то можно задать. Нахуя тогда чел загрузил специальный билд и пишет, что оно сильно бустит скорость.
Аноним 21/12/25 Вск 18:37:24 1464250 138
>>1464077
даже робот не избежал участи быть покрытым плесенью, зимага не щадит никого
Аноним 21/12/25 Вск 19:20:06 1464308 139
>>1464211
>противотанковую турель на платформе
Не нужно тебе такое, у нас есть пт турель дома.
Пт турель дома:
>Пистолет на подставке
Аноним 21/12/25 Вск 20:09:45 1464378 140
image 726Кб, 2046x1024
2046x1024
Ой, всё. Я выключаю это.
Аноним 21/12/25 Вск 20:27:22 1464412 141
>>1464240
>Ну так она и занимает столько потому что мудацкий комфи апкастит. Нет?
Апкаст это процесс, а не занимаемое пространство. Ты можешь хоть в int1 иметь веса на карте, но сам расчет будет intN -> fp16, это карте по враму ничего не стоит.
>Тогда почему не полные 32 бита, а именно бф16?
1. Потому что изначальная модель bf16/fp16 и в коде скриптов так прописано (можешь паприколу все на float поменять ток смысла ноль)
2. fp32 и выше смысла нет для генерации, эти точности только для обучения
Аноним 21/12/25 Вск 22:05:32 1464596 142
image 140Кб, 1209x777
1209x777
Аноним 21/12/25 Вск 22:30:08 1464617 143
>>1464596
Про фп8 прав.
Причём, с флаксом это проще было: скачал ггуф q8 и получил легковесный вариант модели с незаметной разницей.
С з имаге подобное не работает, к сожалению.
Аноним 21/12/25 Вск 22:43:43 1464631 144
Аноним 21/12/25 Вск 23:44:51 1464696 145
>>1464596
Кто вообще дрочит на поломанные мизинчик, когда генеришь 100 пикч? Уж для продакшена можно запустить полную версию, а для себя хотелось бы вдвое быстрей генерить на фп8, все равно эти пикчи удаляются.
Аноним 22/12/25 Пнд 00:15:29 1464720 146
>>1464696
потому и генеришь 100 пикч...
Аноним 22/12/25 Пнд 01:16:10 1464769 147
Аноним 22/12/25 Пнд 09:48:34 1465045 148
изображение.png 2116Кб, 1288x1288
1288x1288
>>1464720
>генеришь 100 пикч...
Я генерю 100 пикч не потому что пальчики не сходятся. Я генерю 100 пикч потому что возможности и границы модели надо исследовать автоматическими методами. Пидорить часами один и тот же 1girl промпт - проёб жизни.
Аноним 22/12/25 Пнд 11:21:03 1465094 149
z-image00228.jpg 1326Кб, 1200x1600
1200x1600
Чуваки что с Civitai..?? Сносят к Хуям пикчи ! Выкладываешь через сутки сносят без причиный.
SDXL еще норм робит, но посты с Z-image просто банят или xxx рейтинг на картинку где все норм.
Аноним 22/12/25 Пнд 13:45:06 1465242 150
>>1465094
Может стоит почитать гайдлайны по тэгам своих шидевров? Очевидно, ты делаешь что-то не так.
Аноним 22/12/25 Пнд 14:08:38 1465257 151
>>1465242
xxx рейтинг на пикчу выше что не так ? Видимо это я сам теги клипаю.. Просто обидка. Красных тегов не было, просто удаляют через 2-3 суток
Аноним 22/12/25 Пнд 14:42:25 1465317 152
>>1465257
может без метаданных загружаешь? у меня на цивите фап рефы сохранены именно на зимагу и они все еще на месте спустя пару недель, с красными тегами причем.
Аноним 22/12/25 Пнд 15:21:35 1465375 153
z-image00169.jpg 1208Кб, 5120x2160
5120x2160
>>1465317
>>1465317
То то и оно что описание оставляю, лоры добавляю что использую. Все в png, Для повторяемости.
Может за схожеть лиц с celebrity ? даже без красных тегов удаляли хз чего у них там.

Последний Бан на морду Джокера )) без adetailer лица. Просто тестил лору на стиль.
Аноним 22/12/25 Пнд 15:28:48 1465386 154
Аноним 22/12/25 Пнд 15:31:01 1465390 155
.mp4 584Кб, 656x656, 00:00:05
656x656
Аноним 22/12/25 Пнд 15:37:13 1465398 156
image.png 556Кб, 868x637
868x637
Аноним 22/12/25 Пнд 16:02:08 1465407 157
2.jpg 194Кб, 1200x1600
1200x1600
>>1465386
Тоже думал DMCA. Харли Квин, Бэтманы и тд это все в базовой модели. Их можно все ок же должно быть.

Хз куда капать, мож репорты набрасывавют просто. Вообще проблема тока с реалистиком и Z image. Да и в лентах civitai, tensorart и остальных одно аниме це зрада.

И так знаменитостей отобрали((
Аноним 22/12/25 Пнд 21:56:34 1465830 158
>>1465407
Не верят что это гены, думат ты наябываешь их, наверно качество слишком высокое
Аноним 23/12/25 Втр 00:21:16 1466059 159
Анончики, посоветуйте неофиту годный img2img воркфлоу для зимаги, будьте так добры!
Аноним 23/12/25 Втр 01:07:09 1466106 160
ComfyUI00003.webp 81Кб, 1024x1024
1024x1024
>>1466059
Сейчас тебя workflow-дебилом обзовут.

TLDR: Пример в пикрил.

В общем, смотри, в элементарных вещах лучше разобраться.
Что такое img2img? Смотри ссылку: https://comfyui-wiki.com/en/workflows/img2img

Ты вместо пустого latent_image подсовываешь в sampler либо ранее сохранённый latent_image от генерации, либо конвертируешь картинку в latent и подсовываешь её на вход latent_image в sampler.
Для последнего варианта, в минимальной схеме добавляются два узла и три связи.

По порядку:
1) Открывай свой Z-Image workflow;
2) Добавляй узел Load Image;
3) Добавляй узел VAE Encode;
4) Соединяй эти два узла (IMAGE>pixels);
5) Тяни VAE от узла Load VAE;
6) Соеднияй VAE Encode с KSampler (LATENT>latent_image);
7) В KSampler ставишь denoise где-то на 0.2 (тебе не нужно сильно менять исходное изображение; если оставить 1.0, то будет совсем другое изображение);
8)…
9) PROFIT.

Если исходное изображение больше 2048×2048, то используешь узел ImageScaleToTotalPixels на шаге 8 (с потерей деталей и даунскейлом до 1 Мп, чтобы модели было проще ворочать).
Аноним 23/12/25 Втр 01:22:53 1466137 161
>>1466106
>Если исходное изображение больше 2048×2048, то используешь узел ImageScaleToTotalPixels на шаге 8 (с потерей деталей и даунскейлом до 1 Мп, чтобы модели было проще ворочать).

Если железо позволяет, можешь в этом узле указать 2 Мп. И генерировать в 2048×2048.
Или использовать другие узлы для resize в другие разрешения, если генеришь не «квадраты», а «прямоугольники».
С разрешением выше 2048×2048 Z-Image Turbo нормально не работает (про всякие фокусы со сшиванием не говорим; я лично не проверял их работу, но в теории они существуют).
Аноним 23/12/25 Втр 01:29:39 1466147 162
>>1466106
почему то моя картинка совсем не изменяется по финалу
Аноним 23/12/25 Втр 01:35:09 1466153 163
>>1466147
Увеличивай denoise (выше 0.45, так заметно должно быть).
Если что, это img2img, а не Edit. Просто генерации стартует не с «чистого листа», а с latent_image, полученного из изображения.
Аноним 23/12/25 Втр 01:43:04 1466157 164
>>1466153
ладно, спасибо тебе большое. вот бы мне такого дружочка в лс :3 Напишу потом наверное уже, довела она меня, голова пухнет
Аноним 23/12/25 Втр 10:22:54 1466628 165
dl3md7e-737a864[...].png 1099Кб, 819x819
819x819
Аноним 23/12/25 Втр 11:55:07 1466763 166
Ананасы, я чутка выпал из обоймы. К хромогу присрали уже редактирование изображений по промту?
Нунчаки вобще стоят ебли? Или будет как с DMD скорость выше но результат мыло?
Аноним 23/12/25 Втр 16:22:25 1466942 167
1612004-A highl[...].jpg 2132Кб, 1872x2736
1872x2736
1523002-tachism[...].jpg 1375Кб, 1248x1824
1248x1824
1403001-A 80s m[...].jpg 1093Кб, 1248x1824
1248x1824
1417009-An unse[...].jpg 2362Кб, 1248x1824
1248x1824
Аноним 23/12/25 Втр 16:54:05 1466980 168
Аноним 23/12/25 Втр 18:33:59 1467078 169
Аноним 23/12/25 Втр 19:06:59 1467105 170
>>1467078
опять 50 гигов да как они заебали
Аноним 23/12/25 Втр 19:35:37 1467141 171
>>1466763
Нунчака не меняют так радикально стиль и качество. Просто точность немного упадет. Но в Edit моделях может начать игнорить какие-то промпты.
Аноним 23/12/25 Втр 19:38:14 1467147 172
>>1467078
Нахуй не нужен этот анимешный слоп-кал. Когда хотя бы до бананы 2к добустят, тогда можно пользовать. А так ни качества, ни знаний. Просто бесполезная хуйня при рабочих онлайн-инструментах. Только если обучат на какое-то узкое нужное/интересное применение, которое даже банана не умеет.
Аноним 23/12/25 Втр 19:59:10 1467174 173
>>1467147
Почему в этом разделе столько сумасшедших?
Аноним 23/12/25 Втр 20:17:53 1467205 174
>>1467174
Добро пожаловать, здесь все твои друзья
Аноним 23/12/25 Втр 20:35:34 1467234 175
>>1467147
банана уже стала локальной моделью?
Аноним 23/12/25 Втр 20:50:53 1467247 176
>>1467147
Подскажи, как мне в нано банане можно раздеть селебу или твою мамашу?
Аноним 23/12/25 Втр 20:53:09 1467250 177
>>1467078
Отлично. По «пресс-релизу» выглядит красиво, апдейт 2509. Посмотрим что они сломают и где насрут в этот раз, по сравнению со старыми версиями. Как бы не пришлось не только старую Edit, но и 2509 держать вместе с этой.
Аноним 23/12/25 Втр 21:00:52 1467263 178
>>1467234
А чем разница между тем, чтобы запустить браузер для комфи и запустить lmarena в инкогнито? И там, и там нсфв либо лютый кал, либо цензура, а во всем остальном банана ебет с колоссальным отрывом. А генерит так же безлимитно и даже быстрей.
Аноним 23/12/25 Втр 22:02:23 1467348 179
>>1467247
>раздеть
Даун, чтобы раздеть твою мамку достаточно sd 1.5 инпейнт модели

Правильно анон выше сказал, все эти квены хуены нахер не нужны, когда банана есть, только если для абсолютных дебилов которые локально генерят кривую мыльную пластиковую сиську и дрочат на такое
Аноним 23/12/25 Втр 22:05:16 1467354 180
Аноним 23/12/25 Втр 22:14:00 1467361 181
1721257399052.png 69Кб, 830x259
830x259
В би не захотели отвечать, попробую тут:

На рефорж можно накотить как-то плюшку из аутоматика, чтобы лоры было удобно через выпадающие менюшки подключать и веса настраивать, а не вставлять это по одной из отдельной вкладки в промпт (как по дефолту сделано)?
Аноним 23/12/25 Втр 22:20:23 1467364 182
17624626991420.webm 603Кб, 640x480, 00:00:04
640x480
>>1467361
> рефорж
> аутоматика
Аноним 23/12/25 Втр 22:23:11 1467366 183
>>1467361
>рефорж
>аутоматика
Никто никогда не вернется в 2007 2022...
Аноним 23/12/25 Втр 22:31:38 1467373 184
>>1467354
Чет пока как будто какой-то калл...
Аноним 23/12/25 Втр 22:41:10 1467378 185
>>1467366
Я до сих пор там, ибо есть одна нужная мне лора для сд1.5, которой нету для других моделей. Ну и пощупать чето новенькое захотелось типо xl. По этому не кривляйтесь
Аноним 23/12/25 Втр 22:43:30 1467380 186
изображение.png 978Кб, 765x793
765x793
изображение.png 557Кб, 765x793
765x793
Аноним 23/12/25 Втр 22:46:20 1467382 187
Аноним 23/12/25 Втр 22:49:25 1467386 188
>>1467380
2026 год... сд-дауны до сих пор сравнивают модели на промтах-портретах ебла
какой пиздец... какой позор...
Аноним 23/12/25 Втр 22:58:54 1467398 189
Аноним 23/12/25 Втр 23:06:10 1467408 190
image.png 943Кб, 845x804
845x804
>>1467398
>грандиозно улучшает результат
И где же ваши охренеть грандиозные результаты?
Пока я вижу в шапке лишь этот позор от z-кала который не смог в простой портретный пик
И так на протяжении уже двух лет, только один пиздёж безкартиночный
Аноним 23/12/25 Втр 23:07:40 1467411 191
.mp4 637Кб, 536x792, 00:00:05
536x792
Аноним 23/12/25 Втр 23:08:10 1467412 192
Аноним 23/12/25 Втр 23:28:00 1467431 193
>>1467378
Похоже то расширение лишилось поддержки в новых версиях аутоматика, а для рефоржа его вообще не делали. Мда. Это же так удобно было. А теперь как прогромизд какой-то циферки вручную вводи и клики лишние делай.
Аноним 23/12/25 Втр 23:39:22 1467442 194
image.png 43Кб, 334x465
334x465
>>1467378
>чтобы лоры было удобно через выпадающие менюшки подключать и веса настраивать
комфи
>есть одна нужная мне лора для сд1.5
на комфи также будет работать
Аноним 24/12/25 Срд 00:02:15 1467468 195
>>1467361
Так промптом вроде удобнее, нет?
На подключении лоры у тебя и галерея с картинками (размер которых настраивается в опциях), и поиск удобный, и по папкам смотреть можно. Авто-ввод нужных тэгов при подключении тоже поддерживается, если пропишешь их для лоры.
Если же вес поменять надо - имхо в промте проще циферку переключить, чем в отдельную менюху мотать, и там ползунок крутить, или ту же цифру печатать.

>>1467442
Ужас какой.
Вдвойне ужас, что это комфи-сектант преподносит как преимущество.
Аноним 24/12/25 Срд 00:32:51 1467540 196
image.png 94Кб, 225x225
225x225
>>1467380
>обсуждение edit моделей
>turbo

К слову, есть шанс, что Omni-Base/Edit будет лучше всех остальных. И вообще странный у алибабы график релизов.
Аноним 24/12/25 Срд 01:06:52 1467585 197
изображение.png 1637Кб, 1496x1120
1496x1120
>>1467408
> эта боль форджешизика
Аноним 24/12/25 Срд 01:10:22 1467587 198
image.png 31Кб, 928x140
928x140
>>1467468
>преподносит как преимущество.
челу нужен определённый функционал. я нашёл похожее в комфи и показал ему. не всю жизнь же грызть форджекактус, когда-нибудь придётся перейти на базу - комфи. не любят его только рукожопые неосиляторы.
Аноним 24/12/25 Срд 01:20:57 1467595 199
1.png 1896Кб, 1024x1024
1024x1024
2.png 1983Кб, 1456x816
1456x816
3.png 1679Кб, 1456x816
1456x816
4.png 1538Кб, 1456x816
1456x816
Сейчас уже нет популярных моделей которые позволяют Graphic контент пилить? MidJourney делает, но через пару дней любой аккаунт с подпиской улетает в бан
Аноним 24/12/25 Срд 02:14:23 1467621 200
image.png 1903Кб, 1920x1088
1920x1088
image.png 2121Кб, 1920x1088
1920x1088
>>1467595
попробуй z-image от китайцев, работает на 8 гб видеопамяти
Аноним 24/12/25 Срд 05:07:53 1467655 201
тут вроде где-то раньше чел жаловался на кучу png файлов созданных в комфи, которые хорошо бы сконвертировать в webp с сохранением воркфлоу.

https://github.com/fm3at/png2webp-comfyui вот эта хуйня вроде работает как надо. можно сэкономить гигабайты, если засрали диск png-генерациями.
Аноним 24/12/25 Срд 05:57:03 1467666 202
>>1467655
Это троллинг тупостью?
Аноним 24/12/25 Срд 06:25:13 1467681 203
>>1467666
шо с тобой, умный маменькин нитакусик? припекло с упоминания комфи? или что-то другое задело нежную душонку?
Аноним 24/12/25 Срд 06:40:38 1467697 204
>>1467681
В комфи сохранять в вебп можно было всегда. Изучил бы базовые ноды для начала, а не бежал к нейронке изобретать велосипед
Аноним 24/12/25 Срд 06:58:13 1467705 205
image.png 205Кб, 700x420
700x420
>>1467697
что, правда?) охуеть, спасибо
чел тут интересовался подобным и пробовал писать код - не вышло у него. и сам я про сохранение в webp не знал до определённого момента. к этому времени у меня уже всё подзасралось, хули там, где-то 2 года генерирования. вот переношу все пнгшки в webp
иногда лучше не вякать попусту, не зная подробностей
Аноним 24/12/25 Срд 09:45:11 1467816 206
improved-power-[...].webp 17Кб, 721x431
721x431
Аноним 24/12/25 Срд 09:57:02 1467823 207
image.png 65Кб, 437x611
437x611
>>1467816
Я этим пользуюсь, рекомендую.
+ встроенный органейзер лор с возможностью скачивания с цивита. Хожу по цивиту с большим черным мешком и скачиваю все лоры, а потом из органейзера накидываю в ноду.

решает проблему поиска подходящих лор из других стопицот лор + в в каталоге на лору можно записать инструкцию и ключевые слова для активации и уже из ноды вытаскивать нужные параметры для лоры.
Аноним 24/12/25 Срд 11:49:12 1467881 208
>>1467361
Тут анон уже отметил, что промптом удобнее и быстрее, чем нажимать кнопочки. Но есть и вариант с кнопочками - просто создавай стили с нужными лорами и быстро их включай из выпадающего меню.
Аноним 24/12/25 Срд 11:52:19 1467883 209
>>1467705
Тебе анон справедливо написал про троллинг тупостью, потому что картинка вырисовывается такая, что ты два года тупо выпучив глаза жал кнопку генерации, даже не попробовав скосить глаза на другие опции, которые не так уж и глубоко зарыты.
Аноним 24/12/25 Срд 12:38:39 1467925 210
>>1463284
>напиши
пишу, я их специально пригасил (freckles:0.2), веснушки цепляют за собой дохуя ненужного мусора и артефактов, и при апскейле вносят разъёб. Но тебе, пидарасу токсичному, об этом знать не нужно, пожалей себя - побереги силы, они тебе ещё понадобятся для обсёра.
Аноним 24/12/25 Срд 14:07:18 1468064 211
>>1467883
ещё один бесполезный высер. в отличие от вас я хоть что-то сделал и не пожадничал, выложил, вспомнив что тут тоже кому-то надо было такой скрипт. не все такие вумные как ты и сразу находят webp ноду.
Аноним 24/12/25 Срд 14:10:13 1468071 212
изображение.png 3460Кб, 1800x1392
1800x1392
>>1467883
>не так уж и глубоко зарыты
Так и не нашёл как сохарнять в webp в штатной ноде. Собственно похуй, кастомки ставятся в два клика.
мимо_считаю_дефолтные_ноды_калом
Аноним 24/12/25 Срд 14:16:42 1468082 213
>>1467925
вот кстати заметил что тут таких дохуя умных чето все больше и больше становится. лезут с гнилыми поучениями не зная всех подробностей. один вообще отчебучивал детектируя пластиковые соски, не те пальцы и тд. в его голову никак не могло прийти что генерации могут делаться на отъебись, чисто поржать. такое ощущение что челики недавно вкатились в генерацию и их теперь распирает от гордости что смогли оседлать питухон+гит. смотри мамочка, мне череп жмёт! пойду на двощ раздавать всем советы!
Аноним 24/12/25 Срд 14:17:52 1468084 214
Че новый Qwen-Image-Edit-2511, ожидаемая всеми прорывная модель и замена бананы говном оказалась? Че то нет восторженных обсуждений
Аноним 24/12/25 Срд 14:30:05 1468098 215
image.png 273Кб, 544x606
544x606
>>1468071
немного костыльно конечно. и постоянно сохраняет в папку в отличие от preview image, но в целом норм. тот же preview все равно засирает папку tmp пнгшками, в отличие от.
Аноним 24/12/25 Срд 15:09:14 1468124 216
image.png 1881Кб, 1176x880
1176x880
image.png 2443Кб, 1176x880
1176x880
>>1467078
>>1467354
>>1468084

очень даже неплохо. Обмазался лайтингом и гуфами, и на моей 3060 6гб результат выдает за 120 секунд (60 на энкод текста, 60 на семплер)

Время суток поменяй на ночь, слева волк нападает на неё, она боится

Еще хорошо обрабатывает персонажей из дизайн рефа и вот это все. Тянки норм раздеваются.
Аноним 24/12/25 Срд 15:15:15 1468131 217
>>1468124
>Тянки норм раздеваются
До трусов?
Аноним 24/12/25 Срд 15:24:16 1468139 218
image.png 2005Кб, 1232x840
1232x840
>>1468131
и трусы снимает, я не стал сюда выкладывать. При раздевании надо еще уточнять что полностью надо все раздевать, чтобы все видно было, иначе оставляет купальник, да.

еще можно наконец нормально за руль сажать тянок.

Думаю, рабочий процесс мб будет выглядеть так - сначала комбинируем 2-3 рефа, а потом уже рефайнить в других более быстрых моделях
Аноним 24/12/25 Срд 15:30:44 1468146 219
>>1468124
Если эдиту скормить фото пизды, то вставит?
Аноним 24/12/25 Срд 15:35:27 1468152 220
image.png 91Кб, 1240x602
1240x602
ВЫГАТОВЫ
Аноним 24/12/25 Срд 15:36:44 1468156 221
image.png 108Кб, 1113x1021
1113x1021
Аноним 24/12/25 Срд 15:39:38 1468160 222
>>1468156
бля если турба диффикульт ту траин считается разрабами (ну да, сисик писик сложно втюнить, а такто вообще не сложно), то я в ахуе че там будет на изи
Аноним 24/12/25 Срд 15:40:02 1468161 223
Аноним 24/12/25 Срд 15:41:44 1468162 224
Бля, можно ли вообще хоть в какой-то локалке получить норм реалистичное ебало? Чтобы без оверсмуфа, без этой ебаной нейродрочной резкости, чтобы вот прям как на реальном фото было? Я уже и флакс 2 пробовал, и квены ваши обоссанные, пиздец какой-то. Я нахуя 5090 блять покупал, если за эти деньги мог бы годовые аккаунты на все хиггсфилды купить??
Аноним 24/12/25 Срд 15:43:39 1468165 225
>>1468162
а зимагу пробовал? в ней самые реалистичные фотки выходят из коробки
Аноним 24/12/25 Срд 15:46:37 1468166 226
ComfyUItempfjap[...].png 1637Кб, 768x1024
768x1024
>>1468162
>норм реалистичное ебало
чем тя зет не устраивает, пидар
Аноним 24/12/25 Срд 15:52:05 1468177 227
>>1468166
Это без лор? А можешь скинуть свои параметры?
Аноним 24/12/25 Срд 15:53:13 1468181 228
>>1468146
нет, правда с членом пробовал, сделать их неё футанари. В общем не для нсфв контента. ждем зимагу едит с лорами.
Аноним 24/12/25 Срд 16:03:56 1468193 229
image.png 1279Кб, 768x1024
768x1024
>>1468177
>Это без лор?
Это с микролорой, вот без лоры
>А можешь скинуть свои параметры?
Дефолт, клип -3
Аноним 24/12/25 Срд 16:08:24 1468198 230
>>1468181
>правда с членом пробовал, сделать их неё футанари
там же инструкт в качестве текстового енкодера, пробовал аблитерейтед версию?
Аноним 24/12/25 Срд 16:36:55 1468234 231
>>1468160
Ну по факту, даже две лоры не совместить. Лучше на другие параметры посмотри.
>>1468152
>edit
>steps: 50
Бляяяяяяяяяяя. Я думал она будет такая же быстрая, такая же невариативная, а поэтому с ебейшей точностью повторять референс. Рип, юзлес кал.
До этого у них Base вообще был подписан как Visual Quality - Bad.
Короче, только для создания лор можно ожидать и надеяться, что станет чуть лучше. Похоже, даже на файнтюны можно не надеяться. Челы попробуют, получат хуйню и дропнут. Если бы они показали файнтюнерам как потом превращать модель в такую же годную Turbo. А то опять, если и обучат, то вместо хорошей дистилляции будет подобие Chroma-Flash, которая каким-то чудом ещё хуже чем Base.
Аноним 24/12/25 Срд 16:44:12 1468247 232
>>1468234
>Бляяяяяяяяяяя
Што бля? Сдохля дефолт шаги 40 точно также, ток никто не юзает так.
Аноним 24/12/25 Срд 16:53:34 1468252 233
Аноним 24/12/25 Срд 16:55:52 1468254 234
>>1467587
>не любят его только рукожопые неосиляторы.
Я-то его осилил, но все равно не люблю.
Говно говна, сделано красноглазиками для красноглазиков.
Аноним 24/12/25 Срд 17:00:48 1468257 235
Оказывается у rgthree есть api для вытаскивания с цивита инфы для лор. Сделал простой Powershell скрипт (.ps1) для апдейта инфы всех лор в папке.
https://pastebin.com/raw/cMW7U3Lv
Аноним 24/12/25 Срд 17:01:48 1468258 236
image.png 772Кб, 916x795
916x795
image.png 379Кб, 736x366
736x366
>>1468124
Волчара так волчара...
локальные генерации картинок, итоги
Аноним 24/12/25 Срд 17:04:31 1468261 237
>>1468247
Да до пизды, хоть 15. Это значит, что не 8 и cfg 1, а значит половина результатов будет говняк, который ещё и генерится значительно дольше. Причем они сразу пишут, что качество хуйня даже по сравнению с Turbo. Юзлес.
Аноним 24/12/25 Срд 17:04:33 1468262 238
wNZJqROIKwRjxSee.mp4 10547Кб, 1280x720, 00:01:26
1280x720
Аноним 24/12/25 Срд 17:08:27 1468264 239
>>1468262
Лютая презентация. Анимешники съедят, а нам подавай лучший 1woman+1penis генератор.
Аноним 24/12/25 Срд 17:11:48 1468265 240
>>1468262
Я вчера тестил, всё хуйня. Лица норм сохраняет, но качество всё такое же днище по сравнению с Z. Только для редактирования/дизайна пригодно.
Аноним 24/12/25 Срд 17:41:00 1468273 241
>>1467883
Я тот самый чел, генерю с выхода СД1.5. Террабайты (шутк) пнгшек, а диски нынче подорожали.
Аноним 24/12/25 Срд 17:43:18 1468276 242
>>1467925
в смысле "знать не нужно", я вижу что веснушки говно

то есть ты челу пишешь вот такое >>1463239

> я пока бабы не увидел, пластиковое говно с жёсткими тенями и примитивной текстурой, свет ебанутый, будто киловатной лампой со всей дури светят, ноль иммерсива, хуита короче, всё это можно описывать безо всякой ебанутой llm-ки как: 1girl, casual spacesuit. и нихуя не поменяется, ровным счётом, даже лучше станет. всё то что тебе насрала твоя поридж-ллм это просто шизойдная каша из случайных слов, в итоге модель выхватывает лишь работающие токены, которых всего 3 из 33-х, в лучшем случае, а остальное игнорит. да, она может всосать в себя хоть "войну и мир" но толку с этого никакого, пиши сразу по сути с рабочими токенами.

и чето пукаешь про токсичность когда тебе деликатно намекают что ты обосрался в своих попытках что-то доказать) порофлил с агродауна-плаксы и его семёна >>1468082
Аноним 24/12/25 Срд 18:28:31 1468344 243
>>1463239
>пик
Где гусиная кожа? Почему она не потная? Она же только что в теннис играла и со старым дедом обнималась.
Аноним 24/12/25 Срд 18:30:33 1468351 244
>>1468302
Я бы лучше имел полное отсутствие сидов за счет повышения качества.
Аноним 24/12/25 Срд 18:59:41 1468386 245
>>1468351
еще и скорость увеличится за счет того что можно просто скачать уже кем-то сгенеренную пикчу по похожему промпту, смысл изобретать велосипед если то же самое выйдет. профит! с качеством пока правда все хуево, но это нюансы
Аноним 24/12/25 Срд 19:07:24 1468393 246
Ну чё, как вам Chroma Radiance? Ебёт...
Аноним 24/12/25 Срд 19:26:41 1468418 247
>>1468393
ебет, наконец-то норм качество шерсти для моих гей фурри генераций
Аноним 24/12/25 Срд 19:58:25 1468451 248
Аноним 24/12/25 Срд 20:02:26 1468454 249
>>1468258
обычные будни ггуф юзера
Аноним 24/12/25 Срд 20:02:51 1468455 250
изображение.png 2956Кб, 1496x1120
1496x1120
изображение.png 2077Кб, 1496x1120
1496x1120
изображение.png 2263Кб, 1496x1120
1496x1120
изображение.png 2298Кб, 1496x1120
1496x1120
>>1468351
Ладно бы дело только в ролле сидов было. Зетурба на совершенно разных генеренных промтпах схлопывает одни и те же объекты в одни и те же композиции.
Аноним 24/12/25 Срд 20:06:34 1468459 251
>>1468455
ты просто криворучка
Аноним 24/12/25 Срд 20:08:04 1468460 252
изображение.png 2459Кб, 1496x1120
1496x1120
>>1468459
Лучше быть криворучкой, чем говноедом
Аноним 24/12/25 Срд 20:48:37 1468492 253
>>1468455
>Зетурба на совершенно разных генеренных промтпах схлопывает одни и те же объекты в одни и те же композиции.
Криворукий дебил.
Аноним 24/12/25 Срд 20:48:58 1468493 254
0301001-Chromat[...].jpg 1120Кб, 1248x1824
1248x1824
1953001-Subject[...].jpg 1581Кб, 1248x1824
1248x1824
1427002-anatomi[...].jpg 759Кб, 1248x1824
1248x1824
0301002-A 1950s[...].jpg 1203Кб, 2016x1152
2016x1152
Аноним 24/12/25 Срд 20:54:42 1468501 255
>>1468492
он не криворукий, это модель требует васянских костылей чтобы хоть как-то работать, так быть не должно
Аноним 24/12/25 Срд 20:59:23 1468511 256
>>1468455
>Зетурба на совершенно разных генеренных промтпах схлопывает одни и те же объекты в одни и те же композиции.
Так все ускорялки с cfg=1 работают, просто ты видимо в сдохле сидел и не пользовался ими. Они собственно сами сказали что у турбо модели diversity = low. Поэтому и ждем базовую модель, а не из-за сраных лор.
Аноним 24/12/25 Срд 21:11:58 1468538 257
>>1468276
>в смысле
нахуй пошёл в своём скафандре, пластикаёб, вот ктобы пукал за веснушки, рукожоп хуев.
Аноним 24/12/25 Срд 21:20:09 1468559 258
2025-01-0920-22[...].png 1361Кб, 896x1152
896x1152
>>1468455
>>1468460
>в одни и те же композиции
чел, эта "композиция" мне знакома ещё с полторашки, с анимешных моделей: бегущая смеющаяся девочка. Но ты продолжай бухтеть о "новизне" зетки, о том какая она оригинальная и неповторимая)
Аноним 24/12/25 Срд 22:06:59 1468648 259
F на мобильных андроид устройствах есть приложения генерировать изображения, чтобы как на компьютере только проще? Какое устройство нужно для этого по мощности?
Аноним 24/12/25 Срд 22:20:47 1468657 260
Как установить этот ебаный комфи? Гайды на гитхабе написаны индусом-долбоебом. Установил инстал-версию, она какого-то хуя начала мне папки раскидывать по всему диску: эти блять - вот тут будут лежать, а эта хуйня - вот здесь. Снес все к хуям. Повторно уже не устанавливает - пишет ошибку. Окей, скачал портабл версию, запустилось, генерация картинок - а вот хуй тебе скачай модель нахуй. Скачал - а вот хуй тебе CUDA kernel errors. Зашел на гитхаб почитать - одно пук сереньк.
Аноним 24/12/25 Срд 22:44:40 1468680 261
image.png 205Кб, 345x541
345x541
Аноним 24/12/25 Срд 22:55:31 1468698 262
image 21Кб, 359x260
359x260
>>1468657
>CUDA kernel errors
Разберись какая у тебя видимикарта. Я сначала скачал для 5060 не то что надо и оно работало, но часто вылетало. Подошла версия куды 12.8 что соответствует аппаратной версии 5060. Нигде это блять не пишется. Тоже выебся пока понял. И драйвера ставь студио, а не гейм-реди. Сначала тоже по советы еблана с ютуба поставил гейм и иногда ловил перезагрузку драйвера. Студио драйвера - времень.
Аноним 24/12/25 Срд 22:56:45 1468700 263
Аноним 25/12/25 Чтв 00:26:10 1468776 264
>>1468698
Спасибо, попробую завтра уже. У меня 1070ti. Сначало написало, обновите драйвера, обновил через Нвидиа центр автоматом, вообще не вдавался. Фокус - работает. С этой залупой весь день бьюсь. Поставил плагин для фотошопа от комфи, горит что не подключена Автомата1111. Это просто пиздец какой-то.
Аноним 25/12/25 Чтв 00:42:26 1468793 265
>>1468776
>У меня 1070ti. Сначало написало, обновите драйвера, обновил через Нвидиа центр автоматом, вообще не вдавался. Фокус - работает. С этой залупой весь день бьюсь
Может меня поправят сейчас те, кто на винде, но вообще-то 12-ая куда и соответствующий торч уже не очень их (Pascal) поддерживают. На пингвине нужно на базе куда 11 ставить, чтобы точно на паскале завелось (если нет желания из исходников пересобирать торч). Минимальная серия карт для 12-той куды чтобы без проблем все встало - 30xx, Ampere.
Аноним 25/12/25 Чтв 00:59:47 1468799 266
>>1468648
https://github.com/xororz/local-dream
там только sd 1.5 но зато можно в инпеинт. на snapdragon 8 gen 3 рендерит 512x512 за 30 секунд с обычной моделью и ускорением с помощью GPU и 4 секунды если скачать модель сконвертированную под NPU. если подрубить turbo\LCM лору то будет примерно в 2 раза быстрее. в целом тут требуемый минимум где-то 6 гб озу (модельки весят по гигабайту) и более-менее шустрый GPU по Гфлопсам. если нужно использовать NPU то требуется snapdragon 8 gen 1\2\3\elite
Аноним 25/12/25 Чтв 01:04:12 1468801 267
>>1468657
>CUDA kernel errors.
>>1468776
>У меня 1070ti.
лучше качать более старые портабл сборки. у комфи приоритеты на скорость, а не обратную совместимость.
Аноним 25/12/25 Чтв 02:14:24 1468841 268
Untitle58d-2.jpg 157Кб, 1012x560
1012x560
Untitledж-1.jpg 69Кб, 1275x618
1275x618
>>1468698
Да, стояли гейм-драйвера

>>1468793
>>1468801
В общем, решил почитать, что мне пишут в коде. Получается мне нужна CUDA 12.6?
Аноним 25/12/25 Чтв 02:26:54 1468846 269
>>1468657
ты какойто криворучка ебать
у меня стоят 2 системных питона 3.10.6 и 3.11.9 (активный), куда 12.8, старющие дрова 572.70 для 3060
никогда никаких проблем не было с портаблкомфи, которому и питон не нужон т.к. енв уже в комплекте
Аноним 25/12/25 Чтв 02:33:06 1468850 270
>>1468841
а так у тя некроговно
тебе надо поставить последнюю актуальную куду на твое некроговно (не помню, вроде 11.8) и обновить в самом питон енв комфи зависимости, и может оно запустится тогда
ну или найти некроверсию комфи для старой куды и сосать некромодели
Аноним 25/12/25 Чтв 02:38:17 1468856 271
>>1468841
если че даунгрейд питона комфи через python_embedded\python.exe -m pip install
Аноним 25/12/25 Чтв 02:38:51 1468857 272
Аноним 25/12/25 Чтв 02:46:23 1468867 273
Аноним 25/12/25 Чтв 03:47:31 1468927 274
>>1468841
чел, астанавись... 1070ti не умеет в быстрые расчеты fp16 и не имеет тензорных ядер. твой максимум это SDXL с тормозами.
так что вместо ебли с комфи попробуй это приложение для начала https://jellybox.com потыкай генерацию, вкатишься и скорость устроит то можно и комфи попробовать. там никакого питона и прочей хуйни, а также модели скачиваются прямо из проги.
Аноним 25/12/25 Чтв 04:01:57 1468936 275
>>1468657
>>1468841
У меня долго время были проблемы с драйверами и cuda, не было сил разобраться, потом в один момент решил, что надо перебороть, открыл чат, написал "гопота помоги" (правда плюс тариф), тупо копировал ей тексты ошибок, а она что мне делать. В итоге так не особо напрягая мозг всё починил. Там и не очень подходящие драйвера были и ещё что-то.
Аноним 25/12/25 Чтв 07:45:00 1468972 276
image 160Кб, 714x599
714x599
Я тут презентацию подготовил. Оцените. Гуфы хоть и входят целиком во врам, но медленнее, так что не нужны в таком случае. Переваривает(в мыло) до 8к картинки.
Аноним 25/12/25 Чтв 08:15:51 1468984 277
Аноним 25/12/25 Чтв 08:40:44 1468995 278
https://github.com/SparknightLLC/ComfyUI-SpectralVAEDetailer
- cпециальный узел, который изменяет скрытое изображение непосредственно перед декодированием VAE для улучшения качества и фотореализма конечного изображения:

• Работает в скрытом пространстве для сглаживания резких бликов и теней.
• Внедряет микрозернистость, совместимую с VAE, для добавления фотографической текстуры и уменьшения цифровой гладкости.
• Улучшает микродетали за счет выборочного повторного внедрения высокочастотных структур из одного недорогого прохода UNet.
• Предоставляет выделенный путь для контролируемого внедрения CFG-дельта для влияния на окончательную настройку.
Аноним 25/12/25 Чтв 09:01:52 1469017 279
image 30Кб, 824x377
824x377
>>1468995
Это ухищрения за счет снижения контрастности. Сравни и покажи, если не в лом, с таким решением. Просто 0.99 в стандартной ноде на пике и в любой модели будет улучшена детализация.
Аноним 25/12/25 Чтв 09:39:00 1469033 280
Аноним 25/12/25 Чтв 10:10:22 1469060 281
>>1468927
чел, мне не нужно генерить 100500 голых баб в наносек. Мне нужно связать СД с фотошопом, чтобы делать повседневные вещи по работе. SDXL у меня тянет.
Аноним 25/12/25 Чтв 11:03:16 1469075 282
>>1468867
Спасибо добрый человек, все заработало.
Аноним 25/12/25 Чтв 11:04:33 1469076 283
>>1469060
> по работе
Ты рисовака или фотошоп-макака что ли?
Аноним 25/12/25 Чтв 11:15:17 1469083 284
>>1469060
>Мне нужно связать СД с фотошопом, чтобы делать повседневные вещи по работе. SDXL у меня тянет.
Самая мощная связка для редактирования фоточек и генерации в холсте это krita + comfy через плагин https://github.com/Acly/krita-ai-diffusion
Аноним 25/12/25 Чтв 11:20:39 1469087 285
>>1469076
>фотошоп-макака
Da

>>1469083
>krita + comfy
это следующий шаг, пока что плагин к фотошопу подключил, потыкаю
Аноним 25/12/25 Чтв 11:51:39 1469128 286
>>1469087
>пока что плагин к фотошопу подключил
какой именно
Аноним 25/12/25 Чтв 12:10:39 1469135 287
Аноним 25/12/25 Чтв 14:47:45 1469224 288
WanVide.mp4 12996Кб, 1440x1440, 00:00:45
1440x1440
Аноним 25/12/25 Чтв 17:48:23 1469329 289
image.png 1524Кб, 1456x1229
1456x1229
image.png 837Кб, 1456x939
1456x939
image.png 1650Кб, 1456x1441
1456x1441
>>1468265
>Лица норм сохраняет
ждем первой ньюд лоры.
Аноним 25/12/25 Чтв 18:30:36 1469365 290
>>1468680
блядь, это сыромятина, без второго прохода и апскейла и деталировки, дело не в ноге, а в том, что концепт перекочевал из древних моделей, в вашу обожаемую (не такую как все) зеточку, но это похоже диалог с табуреткой.
Аноним 25/12/25 Чтв 18:53:00 1469386 291
>>1468559
как ты ещё хочешь изобразить бегущую девочку? стоячей или мальчиком или чё?
Аноним 25/12/25 Чтв 20:45:53 1469508 292
>>1469386
Ты вообще реальный мир видел хотя бы на фото? Очень странное отстаивание хуевых генераций.
мимо

>>1467078
Ну как эта Edit-2511? Можно удалять прошлые Qwen Edit? Я почти не юзал Qwen Edit, они сосут даже у Flux.1, но для приличия одну модель надо держать, чтобы лоры пробовать (которые тоже кстати пососали разок и были брошены).
Аноним 26/12/25 Птн 00:58:54 1469735 293
>>1469508

>Я почти не юзал Qwen Edit, они сосут даже у Flux.1

Я не использовал FLUX.1 Речь идёт именно про Edit-модель, FLUX.1 Kontext?

FLUX.2 dev у меня есть именно для генерации. Хотя в ней есть функционал, который можно назвать Edit. Стараюсь не использовать чистые Edit-модели для целей генерации исходного контента.

Вчера попробовал сравнить qwen-image-edit-2511-Q5_K_S.gguf c Qwen-Image-Edit-2509-Q5_K_S.gguf (который я использовал ранее). Решил сравнивать одинаковый размер квантов для чистоты эксперимента.
В целом эксперимент не удался. Пробовал сравнивать сначала на своём модифицированном workflow от 2509 с доработками под 2511. Потом, из-за неудовлетворительных результатов, решил пробовать на default workflow для 2511.
Генерации не сохранил, потому что получилось говно.
И ещё, потому что считаю, что могли быть виноваты квантованные версии.
Беспруфно мне показалось, что на задачах «фотоколлажа» с изменением поз персонажей (речь далее будет идти только о протестированных квантах, а не о fp8, bf16 моделях) 2511 лучше 2509 только местами, а в целом хуже и это шаг назад.

В задаче изменения стиля 2511 примерно так же плоха, как 2509, где изменением стилистики изображений пожертвовали взамен более качественного Edit.

>Можно удалять прошлые Qwen Edit?
Наоборот, как я и ванговал, >>1467250
Как бы не пришлось теперь держать три модели вместо одной.
Qwen-Image-Edit лучше работает с простым изменением стиля изображения целиком.
2509, 2511(?) для манипуляций с отдельными элементами изображения, изменения положения и поз персонажей.

Хотя обещали совместимость с LoRAs, пришлось для чистоты эксперимента Samsung_qwen_overtrained.safetensors отключать. В 2511 эта LoRA как-то непонятным мне образом влияла на результаты, по сравнению с 2509.
Артефакты Qwen-dithering, о которых я писал ранее, в 2511 не починили. Методы борьбы те же, что и для Qwen-Image >>1426917 →

Вообще >>1468972 задумался теперь о целесообразности использования GGUF.
Опыт использования flux2_dev_fp8mixed.safetensors с MultiGPU узлами, когда она оффлоадится в RAM (и занимает 111 Гбайт RAM) показал, что в целом такой вариант худо-бедно, но работает. Главное, чтобы оффлоад был не на SSD. Выгружая каждый раз по сотне гигабайт, можно SSD ушатать.
Вопрос в другом (это как раз надо будет как-нибудь проверить): Высокие кванты GGUF всё равно не влезают целиком в 16 Гбайт VRAM моей 4080s. А низкие кванты, которые влезают, могут говнить результаты по сравнению с не-GGUF. Хотя, если речь идёт о Qwen, то в разных источниках типа такого https://medium.com/diffusion-doodles/qwen-image-fp8-vs-full-q8-gguf-66b5fb873584 (открытию ссылки мешают трёхбуквенные) заявляют о том, что Q8 это почти как FP8, только быстрее. Сомнительно, в общем.

Получается, надо выкачать FP8/BF16 и сравнить скорость работы при оффлоаде в RAM. Если будет сопоставимо, то оставить GGUFы только тем у кого нету RAM, нет места для хранения жирных моделей на SSD, и нужно всё затолкать в 24/16 Гбайт VRAM, чтобы не насиловать SSD.
Аноним 26/12/25 Птн 01:21:46 1469746 294
>>1469329
че ждать, все имеющиеся лоры работают. гениталии правда пиздецово выглядят даже под лорами, как будто их в базовом датасете не было даже в заблюренном виде.
Аноним 26/12/25 Птн 01:35:45 1469753 295
>>1469735
брат, тебе не нужно пытаться запихивать модель в врам, там еще условно гигов 8+ должно оставаться с запасом на генерацию, то есть суммарно тебе надо иметь минимум 24гб+ для таких вещей, цифры навскидку. 99.9% населения планеты такими ресурсами не обладают и генерят с моделью в оперативе, правда из них далеко не все об этом догадываются (посмотреть в диспетчер задач слишком сложно), поэтому качают ггуфы чтобы потом один хер отправить их в оперативку

при своих спеках забудь про ггуфы (по крайней мере имеющихся моделей) они нужны только чтобы модель в оперативу влезала, ценой качества и скорости
Аноним 26/12/25 Птн 01:43:35 1469755 296
>>1469753
>при своих спеках забудь про ггуфы (по крайней мере имеющихся моделей) они нужны только чтобы модель в оперативу влезала, ценой качества и скорости

Спасибо. Я постепенно прихожу к таким же выводам, но смущали растиражированные в reddit и прочих местах мнения, где с пеной у рта «доказывалось» по методике «яскозал», что Q8 GGUF «качественнее» FP8 модели. Причём, всё было хуже, я повёлся на аналогию по сравнению с LLM, а там ещё и убеждали, что Q5, это вот прям не особо хуже Q8. Что только Q4 и ниже не следует использовать. Хотя находились и те, кто «топили» чуть ли не за Q3, говоря что им норм, а остальные не шарят. Много псевдо-информации, вводящей в заблуждение. Особенно, если ещё генерированные изображения черрипикнуть и слегка подделать результаты в «подтверждение» своей позиции.
Аноним 26/12/25 Птн 02:31:51 1469766 297
>>1469755
> Q8 GGUF «качественнее» FP8 модели
ну есть такое мнение, от киджая тоже слышал. но там разница уровня "чуть лучше при одинаковом весе модели и общем качестве".

ггуферы это в целом безмозглые фанатики, за несколько месяцев в этом треде я убедился полностью. челы реально думают что вес модели это как вес рюкзака за плечами, типа чем меньше тем быстрее будет скорость, поэтому будут качать Q4 даже если у них fp16 без проблем влезает и будут обмазывать картиночную модель ускорялками даже у них и так за 10 секунд все генерит
Аноним 26/12/25 Птн 03:48:03 1469823 298
>>1469329
Как же она СПУСКАЕТСЯ стрейфом с лестницы на первом пике. Ну тупо типикал квен.
Аноним 26/12/25 Птн 04:57:40 1469853 299
photo2023-10-19[...].jpg 83Кб, 900x600
900x600
ComfyUI00044.png 2671Кб, 1328x1328
1328x1328
В общем, хочу вскользь добавить про Qwen-Image-Edit-2511 (qwen_image_edit_2511_fp8_e4m3fn.safetensors)

Низкий квант Q5 GGUF действительно срал и плодил кроненбергов на втором плане.
При использовании FP8 ситуация изменилась в лучшую сторону, но всё-таки недостаточно хорошо.

Пусть 2511, но это тот же самый Qwen, со всеми его болячками и недостатками, начиная с Qwen-Image.
Без обмазывания LoRAs делать пикрилы «из коробки» не получится в принципе, все проблемы с «пластиковостью», «мультяшностью», как у классического Qwen-Image и его Edit-вариациями.
Допускаю, что я не умею правильно использовать Qwen-Image-Edit-2511, но по сравнению даже с FLUX.2 dev, он годится только ценники товаров на Aliexpress Озоне дорисовывать.

Ещё подвох кроется в Qwen-Image-Edit-2511-Lightning-4steps-V1.0-bf16.safetensors LoRA. Четыре шага это катастрофически мало для нормальной генерации. Lightning LoRAs для Qwen-Image и Edit вариантов были в исполнении хотя бы на 8 шагов. Для 2511 на текущей момент хотя бы 8-шаговой lightning LoRA я пока не нашёл.
Таким образом, чтобы получить что-то вменяемое, приходится ставить как минимум 20 шагов при CFG 4.0, как рекомендуют в workflow. А от этого существенно увеличивается время генерации. Да и результат, субъективно, не фонтан. Пока мне кажется, не стоит оно того. 2509 в чуть-чуть другой обёртке. Что-то как будто подтянули, а что-то, наоборот, сломали. И я пока ещё не понял, что именно. Да и если честно, дальше ковыряться с ней особого желания нет.
Аноним 26/12/25 Птн 05:08:05 1469856 300
Flux200027.png 2956Кб, 1440x1440
1440x1440
Аноним 26/12/25 Птн 05:14:36 1469857 301
>>1469823
в промпте "волкинг", вот и волкает, про спуск это ты сам придумал. получается ии понимает, что на ступеньках можно и просто ходить, тем более таких здоровых музейных, а мясной мешок нет????
Аноним 26/12/25 Птн 06:01:15 1469863 302
Сап, какие есть нейронки которые будет создавать по 10 картинок в одной стилистике опираясь на мой текст?
Аноним 26/12/25 Птн 08:37:33 1469904 303
>>1469863
промпт отдельный для каждой пикчи или общий? что такое "стилистика"?
Аноним 26/12/25 Птн 10:29:42 1469946 304
Аноним 26/12/25 Птн 10:43:50 1469950 305
>>1469946
>only 50 series, Blackwell
Рано мне еще видимокарту обновлять.
Аноним 26/12/25 Птн 10:45:04 1469952 306
image.png 60Кб, 640x258
640x258
Аноним 26/12/25 Птн 10:50:54 1469953 307
>>1469952
10 минут до релиза чтоли
Аноним 26/12/25 Птн 11:11:09 1469970 308
>>1469735
>из-за неудовлетворительных результатов
А ты использовал в тесте лору ускорялку лайтнинг 4 шага? По моему мнению на последней эдит модели она не получалась или бракованная. Результат с лорой и без неё (20 шагов цфг4) вообще разный. Нужно тестировать вообще без любых лор. Именно для теста, но в 5-6 раз дольше.
Аноним 26/12/25 Птн 11:14:33 1469975 309
>>1469735
>заявляют о том, что Q8 это почти как FP8, только быстрее
Так то конечно нужно верить только своим глазам и тестировать самому, но все скайнеты, которых я пытался на эту тему, однозначно сказали, что fp8 качество всегда лучше, мелкие детали, градиенты, микротекстуры и.т.п.
Аноним 26/12/25 Птн 11:28:02 1469983 310
Вопрос к знатокам. Есть интернет площадка, где пишутся используемые модели, типа photostab v5, general xl v3.5 и тд. Эти модели или аналоги можно к себе установить или они онли для коммерческого использования отпидорены до идеала и даже если я скачаю, то все равно результата такого не будет?
Аноним 26/12/25 Птн 11:34:09 1469987 311
>>1469983
Че за сервис то? Я помню какойто сервис с кучей моделек просто имел репозиторий на хаге со всеми моделями в свободном доступе.
Аноним 26/12/25 Птн 11:34:59 1469988 312
>>1469946
>видосов
>Video
>Stable Diffusion тред
Ты дебил?
>>1469952
Почему они такое пишут? Каждый день какая-то модель выходит. Или этот хост тоже принадлежит алибабе?
Аноним 26/12/25 Птн 11:36:21 1469989 313
Аноним 26/12/25 Птн 11:38:23 1469992 314
image.png 116Кб, 1269x711
1269x711
Китайцы продолжают редачить табличку.
Аноним 26/12/25 Птн 11:46:54 1469995 315
freepik-ultra-d[...].png 8202Кб, 4096x2344
4096x2344
ComfyUItempuvuv[...].png 11359Кб, 3840x2160
3840x2160
seedream 4.5 и z-image
чтото мне кажется я напортачил с апскейлом у гойда-имадж, кто как с ней апскейлит, аноны? я по дефолту через ультимейт

красивая кинематографичная сцена
ночной дождливый город в стиле нео-реализма
молодая женщина стоит под фонарём
мокрые волосы прилипли к лицу
кожа живая с порами и мелкими несовершенствами
взгляд уставший но спокойный
на ней длинное тёмное пальто с текстурой плотной ткани
отражения неоновых вывесок в лужах
мягкий контровой свет
объёмный туман
высокая детализация лица
фотореализм
глубина резкости
кинематографический цветокор
атмосфера одиночества и тишины
ultra detailed
realistic lighting
film still
8k
shallow depth of field
Аноним 26/12/25 Птн 11:59:08 1470005 316
изображение.png 2623Кб, 1448x1448
1448x1448
>>1469863
>по 10 картинок в одной стилистике
1) Если нужна не конкретная стилистика, а просто чтобы совпадало, то возьми любую мейнстримовую модель, посмотри в какие стили она умеет лучше всех и используй их
2) Если нужна конкретная мазня конкретного рисобаки, то только лоры тренить
3) Ещё есть опция edit модели сказать "нарисуй в стиле этого изображения", но объективно это пункт 1, потому что edit модели тоже далеко не все стили умеют переносить
Плюс где-то начиная с qwen, когда пошли нормальные текст энкодеры, стало можно генерить вполне себе консистентные серии из картинок в рамках одного холста. 10 не сгенерит, но 3-4-6 вполне справляется. Потом эти огрызки через i2i апнешь.
Аноним 26/12/25 Птн 12:14:44 1470015 317
1766740058741173.jpg 222Кб, 1600x1200
1600x1200
2к з имаген
Аноним 26/12/25 Птн 12:17:58 1470021 318
Аноним 26/12/25 Птн 12:36:53 1470037 319
зимагу нельзя сравнивать с нормальными моделями, она не для серьёзной работы. её делают чтобы сиськи письки потом генерировать
Аноним 26/12/25 Птн 12:38:35 1470038 320
Аноним 26/12/25 Птн 12:50:48 1470047 321
>>1470021
Говно какоето, но ладно. Вижу там часть моделей из градиентовского хаба, например дримвивер25 или рев анимейтед в2, собственно ищешь тут https://huggingface.co/GraydientPlatformAPI и кочаешь например https://huggingface.co/GraydientPlatformAPI/dreamweaver25/tree/main , оно там в формате дифусерсов так что придется в чекпоинт собирать в комфи если надо
Модели которые не ищутся вероятно либо переименованы просто как делает флекси хач, либо являются моделями с впиздяченными кастомными лорами чтобы фармить бабки с лохов.
Аноним 26/12/25 Птн 12:53:03 1470050 322
Аноним 26/12/25 Птн 12:55:47 1470054 323
Аноним 26/12/25 Птн 13:02:21 1470056 324
>>1470037
я не то чтоб сравниваю
да и мне зимага очень нравится
для меня и то и то для баловства, я ебнутый
Аноним 26/12/25 Птн 13:04:36 1470058 325
>>1469970

Вот более развёрнутый follow-up, после смены на FP8.

>>1469853

Про 20 шагов с CFG 4.0 подтверждаю.

>Нужно тестировать вообще без любых лор.

То, что выдаёт Qwen-Image-Edit-2511 при самостоятельной генерации частей изображений (дорисовки фона и персонажей) без LoRAs на «реализм» и «skinfix» мне было стыдно выкладывать. Qwen «из коробки» выдаёт что-то типа «digital art» (не знаю как лучше описать этот стиль; цифровая иллюстрация) без намёка на «реализм», стыдобу и цифровую мазню уровня трёхлетней давности.
Аноним 26/12/25 Птн 13:05:28 1470059 326
Аноним 26/12/25 Птн 13:06:58 1470062 327
1766743349664147.jpg 193Кб, 1200x1600
1200x1600
1766743045595108.jpg 642Кб, 1728x2304
1728x2304
забавно что без указания персонажа зимага и сидрим сделали одного и того же чела лдин в один будто бы

amateur smartphone selfie, casual handheld photo, uneven framing, face too close to camera,
slight motion blur, imperfect focus, natural skin texture with pores blemishes redness,
uneven indoor lighting from cheap room lamp, mild noise and jpeg compression artifacts,
awkward angle, random messy room background, unstyled hair,
tired neutral expression, candid moment, no posing,
low effort everyday realism, washed out colors,
cheap phone camera look, accidental snapshot vibe
Аноним 26/12/25 Птн 13:30:29 1470075 328
1766744369557199.jpg 522Кб, 1728x2304
1728x2304
извините
Аноним 26/12/25 Птн 13:39:06 1470080 329
>>1469992
>Visual Quality - Very High
То есть база ожидаемо будет хуже турбы.
Аноним 26/12/25 Птн 13:43:09 1470082 330
>>1470075
Что за промпт, палец на яйцах?
Аноним 26/12/25 Птн 13:46:34 1470087 331
>>1470082
amateur smartphone selfie,

a mature man with blonde hair, topless, bottomless, pubic, penis, low angle, from below

это seedream 4.5 так рисует пенисы
то есть саму форму он понимает, но на сами пенисы не научен, пезды не пробовал
Аноним 26/12/25 Птн 14:01:10 1470092 332
>>1470080
Ну так ето база а не дистилль. Ну и я думаю будет обратная совместимость лор.
Аноним 26/12/25 Птн 14:02:22 1470095 333
>>1470092
Не будет, у них даже архитектура разная.
Аноним 26/12/25 Птн 14:08:18 1470101 334
Аноним 26/12/25 Птн 14:14:17 1470106 335
Аноним 26/12/25 Птн 14:27:28 1470115 336
изображение.png 3736Кб, 1368x1832
1368x1832
>>1470037
Я ровно эти же мантры слушал когда-то про хромку
Аноним 26/12/25 Птн 14:39:32 1470127 337
>>1470106
У турбы обычный DiT, у омни-базы будет S3. Базу Турбы они уже не будут выкладывать.
Аноним 26/12/25 Птн 15:06:50 1470137 338
Аноним 26/12/25 Птн 20:43:48 1470349 339
Понятно, опять никакой надежды на лоКАЛ. А создатель лучшей XL модели уже писал, что готовится обучать Base. Turbo - лучшее, что случилось на лоКАЛе и больше ничего не будет, потому что мы банально не сможем уже даже скачать, а скоро и использовать что-то новое, даже если оно и выйдет через 3 года. Попользуемся тем, что есть пока компьютеры не сгорят, а потом
Аноним 26/12/25 Птн 20:52:35 1470355 340
Аноним 26/12/25 Птн 21:05:06 1470358 341
image.png 19Кб, 695x278
695x278
Куда уебище на комфи спиздило превью? Пробовал все варианты, даже на генерациях картинок не появляется превью.
Аноним 26/12/25 Птн 21:08:06 1470360 342
>>1470358
это тест на icq, вы не прошли
Аноним 26/12/25 Птн 21:23:37 1470376 343
>>1470349
> и больше ничего не будет, потому что мы банально не сможем уже даже скачать
к такому ужасающему выводу пришли еще много месяцев назад, а потом вышла зетка. с чего ты взял что и после зетки ничего никогда не выйдет?
Аноним 26/12/25 Птн 21:23:47 1470377 344
image 3379Кб, 1440x1920
1440x1920
>>1470358
Пропиши в аргументах запуска. С latest гуем оно сломано окончательно.
Аноним 26/12/25 Птн 21:25:01 1470378 345
Аноним 26/12/25 Птн 21:26:30 1470380 346
Аноним 26/12/25 Птн 21:39:49 1470385 347
>>1470360
За что ты так всех пользователей комфи?
Все таки неудобно каждую новую модель запускать из кода.
Ну пушит выблядок недоделанный пре-альфа выблев в релиз, а хули? Комфидауны и не такое стерпят. Под себя.
Аноним 27/12/25 Суб 01:28:26 1470665 348
ComfyUI-Preview[...].png 1457Кб, 2969x1815
2969x1815
Аноним 27/12/25 Суб 01:45:50 1470671 349
>>1470665
Да помогает только --preview-method auto в параметрах запуска. Кривая багорожденная параша.
Аноним 27/12/25 Суб 02:02:47 1470679 350
>>1470665
Подскажите пж, есть какая-то оболочка попроще? Скачал flux 2, у меня вот такой же интерфейс там, сложно капец, нихрена не понимаю куда тыкать. У меня до этого был стейбл, ды дыже первый флюкс качал, там не было всего этого говна, было просто окно для ввода промта ну и кучка настроек разных. А тут какие схемы, блоки, сложна оч(
Аноним 27/12/25 Суб 02:12:07 1470684 351
ComfyUI-Preview[...].png 1267Кб, 2987x1713
2987x1713
>>1470671
>Кривая багорожденная параша

Не спорю.

Но у меня работает и без указания в параметрах запуска.
Специально обновил только что до самой свежей версии (предварительно сделав snapshot, как полагается).
Аноним 27/12/25 Суб 02:20:59 1470687 352
Какими корповскими нейронками пользоваться, чтобы парочку персонажей сгенерить для своего похода в исекай? Внешность партнеров мне рассказчик уже описал в паре абзацев, далее осталось это вставить в нейрозавод.
Аноним 27/12/25 Суб 02:23:37 1470688 353
Flux200028.png 2314Кб, 1440x1440
1440x1440
>>1470679
>есть какая-то оболочка попроще

Для свежих актуальных моделей вряд ли. Всё, что прямо «с пылу, с жару» получает поддержку в ComfyUI.

>окно для ввода промта ну и кучка настроек разных

Открываешь типовой workflow из TEMPLATES для FLUX.2
В узле ввода positive prompt пишешь свой prompt, остальное, что не понимаешь, не трогаешь. Жмёшь RUN.

Если хочешь лучше результаты, куришь мануалы по ComfyUI, вникаешь, тратишь две недели на неспешное освоение базы генерации про всякие существующие модели, samplers/schedulers, разбираешь чужие типовые workflow. Потом более-менее осмысленно крутишь настройки узлов, понимая порядок их следования и соединения, лапша уже не кажется такой страшной.

Платные корпоративные сервисы, наверно, избавят тебя от всего этого за денежку, выдавая некий усреднённый результат.
Аноним 27/12/25 Суб 02:29:34 1470691 354
>>1470687

Там спрашивал? https://2ch.su/ai/res/1408566.html
Здесь больше про локальную генерацию. Возможно, что-то подскажут, но вероятность фаер резиста крайне мала.
Аноним 27/12/25 Суб 02:31:35 1470693 355
>>1470691
Понял, сори, что насрал. Спасибо за внешнюю ссыль.
Аноним 27/12/25 Суб 03:15:56 1470714 356
Аноним 27/12/25 Суб 04:02:48 1470717 357
>>1470679
в прошлом треде картинки посмотри, там описано для даунов как пользоваться комфе
Аноним 27/12/25 Суб 12:30:33 1470868 358
Чота все какое-то мудреное, не льзя как-то попроще модели делать?
Аноним 27/12/25 Суб 13:47:16 1470934 359
как же хочица зетимажечку базечку
Аноним 27/12/25 Суб 13:52:17 1470943 360
Аноним 27/12/25 Суб 14:05:16 1470962 361
2142004-Impress[...].jpg 2025Кб, 1248x1824
1248x1824
2300001-In the [...].jpg 1359Кб, 1248x1824
1248x1824
0138001-In the [...].jpg 1490Кб, 2016x1152
2016x1152
1346001-You are[...].jpg 1252Кб, 1248x1824
1248x1824
Аноним 27/12/25 Суб 15:57:47 1471108 362
>>1462124 (OP)
Сап, накатил ComfyyUI, как отключить nsfw фильтр?
Аноним 27/12/25 Суб 16:11:16 1471126 363
>>1470962
Пикрил 4: Знал ли Толкиен, что эльфы шестипалые, лол? За Z-Image нужен глаз да глаз в этом плане.
Аноним 27/12/25 Суб 16:22:11 1471145 364
>>1471108
Надо назвать три цифры с оборота твоей банковской карты
Аноним 27/12/25 Суб 16:23:03 1471147 365
>>1471108
ComfyUI — оболочка для запуска моделей. В ней нет NSFW-фильтров.
Вся цензура или отсутствие знаний NSFW — в самих моделях и используемых text encoders. Вот для них и следует искать способы обхода (abliterated–версии text encoders, NSFW LoRAs для моделей, недокручивание offset последних слоёв и т. п.), если тебе нужно NSFW. У разных моделей с этим всё обстоит по-разному. Но в целом: криво, костыльно и убого.
Аноним 27/12/25 Суб 16:24:48 1471151 366
Аноним 27/12/25 Суб 16:27:35 1471161 367
какая самая лучшая модель по итогам 25 года?
Аноним 27/12/25 Суб 16:32:26 1471170 368
Аноним 27/12/25 Суб 16:36:04 1471174 369
Аноним 27/12/25 Суб 16:43:26 1471182 370
>>1471161
Noob+Qwen Edit как рефайнер в одном workflow.
Аноним 27/12/25 Суб 16:52:14 1471188 371
>>1471161
Всё зависит от критериев оценки и спектра решаемых задач.

Из проверенного лично:

Для бомжей на нищем железе с t2i ололо-генерациями в стилистике «реализма»: Z-Image Turbo.

Для более качественных генераций, с учётом композиции, и работой с reference images на более солидном железе (оффлоад в RAM на 111 Гбайт): FLUX.2 dev с LoRAs на «реализм» и JSON-promptами.

Qwen-Image, Qwen-Image-Edit, Qwen-Image-Edit-2509, Qwen-Image-Edit-2511 откровенно слабоваты. Qwen-Image только с «реалистичными» LoRAs, если нужен результат, отличный от стиля «digital painting».
Qwen-Image-Edit относительно неплохо меняет стиль изображения.
Qwen-Image-Edit-2509/2511 сносно выполняют Edit и работают с reference images.
Аноним 27/12/25 Суб 17:59:58 1471255 372
image.png 3456Кб, 1248x1824
1248x1824
1624003-A grain[...].jpg 1187Кб, 1536x2048
1536x2048
0002004-You are[...].jpg 575Кб, 1248x1824
1248x1824
ComfyUI00024.mp4 2008Кб, 768x1344, 00:00:05
768x1344
>>1471161
Ну лично для меня:
Chroma, при всей ее всратой анатомии, это гигантский хаб всех не-анимешных стилей под солнцем.
Z для реализма и некоторых traditional media стилей, прекрасного взаимодействия нескольких субьектов и скорости. Neta Yume как недотренированный анимешный аналог Z, правда он медленнее.
Qwen edit как рефайнер для других моделей.
naiXLVpred102d_custom как лучший фолловап Нуба на сегодняшний день, без вазелина ваикала.
Ну и WAN, само собой.
Из них самый прорывной для локалок это наверное все-таки WAN.
Аноним 27/12/25 Суб 18:09:00 1471261 373
>>1471188
>оффлоад в RAM на 111 Гбайт
Это пиздец, зачем такое вообще упоминать? Должна быть народная модель. Zimage отлично подходит под народную модель. Но Flux уже за гранью. Может он неплох, но ужасно громоздкий, соотношение потребляемых ресурсов и выходного результата просто ебейше ушлепское.

Qwen и Zimage - однозначно прорывы года и лучшие модели. И Nano Banana, если корп-сегмент брать во внимание.
Аноним 27/12/25 Суб 18:15:17 1471263 374
>>1471261
Еблану нужно придумывать юзкейсы под свои 100500 ГБ купленные на деньги от сдачи бабкиной квартиры.
Аноним 27/12/25 Суб 18:33:40 1471283 375
>>1471126
Хех, не заметил. При этом обычно с пальцами проблем у модели я не наблюдаю.
как это промтится? Аноним 27/12/25 Суб 18:42:57 1471285 376
image.png 298Кб, 486x404
486x404
случайно получилось, что-бы слегка были видны булочки, если пишу например: buttocks slightly visible то всё - жопа голая, а мне это ненадь. сдохля если что)
Аноним 27/12/25 Суб 18:56:23 1471295 377
>>1471285
На сдохле - хрен его знает, скорее рандом и удача. А если подобная задача на Z, то "слегка" - понятие растяжимое, а модель точность любит. Тут больше помогает писать характерные признаки нужного. В данном случае - чтоб в промпте было: short skirt (или tights-level skirt), view from behind и visible panties (или no panties - по вкусу). Логика работы: если юбка есть, хоть и короткая - зад получается в основном закрыт. А если еще надо чтобы при этом было видно трусы сзади - получается соответствующий ракурс и высота юбки.
как это промтится? Аноним 27/12/25 Суб 20:27:17 1471356 378
image.png 1442Кб, 1152x896
1152x896
2025-12-2803-55[...].png 1229Кб, 1152x896
1152x896
2025-12-2804-13[...].png 1335Кб, 1216x832
1216x832
>>1471295
>tights-level
THIGHS LEVEL
А я скопипастил, смотрю нихуя не получается, потом вчитался и понял, что опечатка) Спасибо. Это сработало, очень помогает лора: thigh-gap. Сегодня в инсте случайно наткнулся на румынскую песенку и шишак в небеса улетел, уж очень я люблю всё это этническое.
triple split screen, multy-view, back view, [full body], teen-girl (99 yo), hands on hips, romanian embroidered [thighs-level] dress, high waist, wide red waistband, edging hem, (huge floral) wreath on head, panties under dress
Аноним 27/12/25 Суб 21:44:10 1471452 379
>>1470962
скинь промпт четвертой, красивое
интересно как такую динамическую композицию выдал
Аноним 27/12/25 Суб 21:45:16 1471457 380
>>1471295
>модель точность любит
Видно попку на 17%
Аноним 27/12/25 Суб 21:50:48 1471467 381
>>1471147
аблитерейтед модели нужны чтобы убрать цензуру когда модель генерит текст по запросу, то есть это влияет на то что модель выдает, а не на понимание входного текста. то есть если там под капотом промпт не переписывается как в зетке, то оно нихуя и не дает по опредлению.
Аноним 27/12/25 Суб 22:25:40 1471526 382
>>1471161
ван 2.2 без вариантов. модель просто имба с учетом ускорялок которые очень хорошо работают, позволяя делать видосы за считаные минуты почти не теряя в качестве. на ее основе уже напилили пару десятков моделей и они продолжают выходить чуть ли не каждую неделю.
и квен эдит я бы еще записал, реально полезная темка, генерит на удивление быстро

забавно что вышедшие на данный момент t2i (не эдит) модели абсолютно все говно в плане юзабельности, но каждая по своему.

пони в7 это просто неюзабельный пиздец, тут без комментариев, хотя может уже есть файнтюны, не чекал

хрома не без изъянов, но в целом охуенная, но блять генерит по 3 минуты (что все еще приемлемо учитывая очень обширный датасет включая полную поддержку нсфв, сейчас это уже редкость)

квен имаге вроде мощная модель, но на выходе вместо цельной картинки ты получаешь какую-то аппликацию из кое-как вставленных отдельных предметов в разном стиле, совершенно не складывающихся вместе. артефакты которые превращаются в полный пиздец под ускорялками, типа нательных волос, веснушек, рельефа камней, и т.д.

зимага турбо генерит с характерными артефактами в виде слоя плесени по всей пикче и надо ебаться чтобы заставить ее генерить разные пикчи на разный сид (приехали), плюс датасет азиатский в основном, ждем когда выйдет фулл версия и разраб хромы ее зафайнтюнит

флюкс 2 сожрет всю оперативку в твоем подъезде а ради чего непонятно, да можно засунуть 10 референсов и датасет там вроде крутой, но как будто проще не пытаться ебаться с этим и просто заюзать нано банану онлайн

хуньянь 3.0 дает прям гига охуенное и детальное качество картинки, самое крутое что я видел, но он весит в два раза больше флюкса 2 и на домашних компах неюзабелен, поэтому только онлайн

вроде все
Аноним 27/12/25 Суб 22:36:52 1471550 383
>>1471526
>ставить ван на первое место
Еблан
Аноним 27/12/25 Суб 22:37:04 1471551 384
>>1471526
>флюкс 2 сожрет всю оперативку в твоем подъезде а ради чего непонятно, да можно засунуть 10 референсов и датасет там вроде крутой
Графон и следование промпту при этом кал говна под толстым слоем сои, даже на анально огороженных про/флекс/макс. Флукс 2 — обсер уровня СД 3. Скорее всего, на этом с Black Forest Cucks можно попрощаться.
Аноним 28/12/25 Вск 02:11:48 1471822 385
Flux200030.png 2688Кб, 1440x1440
1440x1440
Аноним 28/12/25 Вск 03:12:05 1471841 386
Аноним 28/12/25 Вск 03:35:37 1471852 387
>>1471822
сколько ссд убил пока генерировал етот кал?
Аноним 28/12/25 Вск 03:38:44 1471855 388
>>1471852
Нисколько. Я оффлоад в RAM делаю. Уже писал об этом.
Аноним 28/12/25 Вск 04:11:11 1471867 389
>>1471855
>оффлоад в RAM
раздался голос со стороны королевской семьи
Аноним 28/12/25 Вск 04:28:34 1471882 390
Flux200035.png 3057Кб, 1440x1440
1440x1440
>>1471867

У меня старая DDR4 память @ 3000 МГц в уже старой и подуставшей машине.
То, что ей нашлось такое применение, это скорее приятный бонус.
Аноним 28/12/25 Вск 04:55:56 1471889 391
>>1471261
База, не прям прорывы, но хорошие модели для локалки, флакс ушел, и вернуться к нему может заставить только какая-то лора, плохо обученная на новых моделях. Banana Pro это вообще нечто, ебейший отрыв от всего остального говнища, первая модель, которая реально может улучшать и менять фото, а не превращать их в копронейроговно с потерей микродеталей лица. Ещё не идеально, но скачок есть.
>>1471822
Я после того как погонял полный Flux 2 на LMArena, полностью перехотел его пробовать локально и пропало сожаление от того, что Z-Image его перекрыл. Он бы и сам себя перекрыл.
>>1471551
Скорей как сд 3.5, потому что вряд ли во флакс так плохо с анатомией.
Аноним 28/12/25 Вск 11:49:35 1472052 392
изображение.png 3211Кб, 1584x1584
1584x1584
>>1471161
Объективно прорывов было три:
1) Wan, как первая модель которая гарантирует консистетность картинки какой бы ты хлам на вписал в промпт
2) Flux Kontext - первая edit локалочка. Пусть edit модели и не оказались серебренной пулей, но некоторый массив проблем они закрывают
3) Qwen - первая моделька с полноценным llm на роли текст энкодера. Появилось значительно более эффективный способ сказать модельке что рисовать

Все остальные - уже количественные улучшения. Хрома - очень яркое подведение итогов старой архитектуры. Зетка Турбо - предельно прагамтичное объединение в малом весе всех новых фич.
Национальные костюмы Аноним 28/12/25 Вск 13:44:23 1472135 393
Ребзя, кто подскажет, какая модель умеет хорошо рисовать и хорошо знает европейские национальные костюмы, я как ни копну, всё очень плохо, веьма поверхностно всё на отъебись сделано, ни восточной европы, ни балкан, нихуя толком нет, сплошная азиатщина ебаная и косплей. Я вчера попробовал, результат близкий к плачевному, посудите сами:
>>1471356
Аноним 28/12/25 Вск 14:02:23 1472152 394
image.png 1763Кб, 896x1152
896x1152
image.png 1688Кб, 896x1152
896x1152
image.png 1694Кб, 896x1152
896x1152
>>1472135
зимага чота знает из коробки. ковыряйся дальше сам

1) National dress of Russia,Sarafan,A pinafore-style dress worn by women, often accompanied by a blouse and a headdress.

2) National dress of Balkanes
3) National dress of Bulgaria

Более подробный промпт даст более точный результат, мне лень было подбирать промпт под остальные народы
Национальные костюмы Аноним 28/12/25 Вск 15:00:24 1472227 395
>>1472152
>зимага
ты сделал мне больно)
может быть что-то из люстры, в ней я генерить не собираюсь, но чтобы высрать семпл в принципе пойдёт.

фанаты люстры, что скажут на этот счёт?
или там ещё хуже с этим?
Аноним 28/12/25 Вск 15:13:09 1472243 396
>>1472227
> ты сделал мне больно)
А в чем проблема? Миникванты зимага занимают столько же сколько люстра.
Аноним 28/12/25 Вск 15:16:56 1472244 397
>>1472243
8 гб видяха +32 гб оперативы. Ты хочешь сказать, что на это прям щас можно хапустить зетку?
Аноним 28/12/25 Вск 15:18:13 1472247 398
>>1472244
Я тебе примеры на 3060 6Гб генерировал. зимагу и на 4гб запускали
Аноним 28/12/25 Вск 15:20:21 1472249 399
изображение.png 4072Кб, 1584x1584
1584x1584
>>1472244
У меня на 32+12 работает в bf16 с запасом. Зетка очень демократична по ресурсам.
Аноним 28/12/25 Вск 15:21:00 1472250 400
>>1472247
К ней какие-то улучшайзеры-хуяйзеры имеются, сиськи (nsfw) к ней уже прикрутили?
Аноним 28/12/25 Вск 15:24:19 1472253 401
изображение.png 2321Кб, 1368x1832
1368x1832
>>1472250
Улучшайзеров ей особо не надо. Сиськи-письки из коробки на уровне wan. Есть, но с артефактами, надо черрипикать.
Аноним 28/12/25 Вск 15:29:44 1472255 402
>>1472244
>Ты хочешь сказать, что на это прям щас можно хапустить зетку?
Конечно
качаешь енкодер https://huggingface.co/unsloth/Qwen3-4B-GGUF/tree/main
и на выбор веса
либо опять же в гуфах https://huggingface.co/jayn7/Z-Image-Turbo-GGUF/tree/main
либо нунчаку https://huggingface.co/nunchaku-tech/nunchaku-z-image-turbo
либо попробовать скалированный fp8 https://huggingface.co/Kijai/Z-Image_comfy_fp8_scaled/tree/main
Аноним 28/12/25 Вск 15:31:27 1472256 403
>>1472255
дружище, мне бы чёнить одно, для вката, чтобы всё умела, а уж потом буду копать вглубь.
Аноним 28/12/25 Вск 15:43:50 1472267 404
Аноним 28/12/25 Вск 16:39:30 1472319 405
Ананы, а как в ебаном qwen image edit убрать пластмассу? Пиздец, там уровень хуже сдохли.

И ещё. Я использую 2511 fp8 scaled lightning, потому что дефолтная библа генерит только чёрный кадр. Это с vae залупа? А где его найти нормальный, я уже штук 5 разных затестил, один хуй.
Аноним 28/12/25 Вск 16:56:06 1472336 406
>>1472319
А никак нормально не убрать, это «фишечка» Qwen, его default «стиль», который я характеризую как digital painting.

Для того, чтобы с этим хоть как-то справиться, начинал с отдельного прохода low-noise WAN 2.1.
Потом отказался. Стал подкидывать ему samsung realistic LoRA с небольшой 0.20–0.40 strength, а затем сверху проходить SeedVR2. Сейчас практически отказался от Qwen по этим причинам (и потому что я локально FLUX.2 dev могу катать).

С моделями 2511 там с файнтюнами были какие-то ещё проблемы. Пробуй default workflow для 2511 от ComfyUI (там узел один костыльный добавляется) и модель, которая с ним идёт. Если проблем нет, то уже подсовываешь разные файнтюны на FP8 scaled и так далее.
Аноним 28/12/25 Вск 19:13:15 1472484 407
Generated Image[...].jpeg 2760Кб, 1792x2400
1792x2400
Аноним 28/12/25 Вск 20:02:48 1472547 408
Хочу при помощи нейронок клинить хентайную мангу, но я полный ноль в этих вопросах. Можете дать какое-то направление, в сторону которого копать? Что вообще гуглить? По железу у меня всё неплохо - rtx5080, должно хватить, как я понимаю.
Аноним 28/12/25 Вск 21:11:50 1472610 409
>>1471285
underbutt буру тег, если взять реалистик люстру то легко сделает.
>>1472135
натвис, я в нем генерил алтайские и бурятские костюмы.
Аноним 28/12/25 Вск 22:47:51 1472676 410
Аноним 28/12/25 Вск 23:02:00 1472681 411
>>1472547
>клинить хентайную мангу

Клинит, когда задачу сформулировать не в состоянии.

Прикрепи пример изображения и результат того, что тебе нужно из него получить. Если вместе с этим нормально подробное описание того, что тебе нужно сделать, предоставишь, то ещё лучше.
А пока…

>Можете дать какое-то направление
Могу, но тебя это не устроит.
Аноним 28/12/25 Вск 23:43:13 1472703 412
1766954592585.jpeg 1091Кб, 1920x2496
1920x2496
Аноним 28/12/25 Вск 23:48:41 1472706 413
где блять зимаге базе
Аноним 28/12/25 Вск 23:49:53 1472708 414
>>1472706
В этом году не будет. Высрут омни с середина января, а остальное в конце февраля.
Аноним 29/12/25 Пнд 00:11:26 1472726 415
2025-12-2900-54[...].png 3843Кб, 1946x3050
1946x3050
>>1472610
>underbutt
тоже хорошо работает, заметил ещё эффективность зависит от цвета юбки, если юбка белая, то завышается охотнее чем допустим чёрная, я уже говорил, есть есть лора thighs-gap с весом: 0.2 прекрасно делает своё дело. Ещё, как это ни странно, токен: sweaty тоже помогает здорово, а также: seductive pose.

Всем кто помог, спасибо и 2 крепких чаю)
Аноним 29/12/25 Пнд 00:14:35 1472727 416
Кстати, еще немного на счет ZIT, и лор для неё.
Я тут немного поэксперементировал, с теми, что сам тренировал и с теми что на цветке лежат. И у меня создалось впечатление, что многие лоры на цветке (если не большая, львиная часть) - в состоянии жуткого overfit - перетренированы в хлам. По крайней мере те, которые тренировались на концепт, а не на стиль или конкретного персонажа/объект. ZIT просто очень прощающая сама по себе, и даже такое затрененное насмерть в состоянии как-то использовать, хоть такая лора и душит модель, а не синергирует с ней, как должно быть.
Я хотя и не великий спец по ним, но если верить гайдам и тому, что говорит гемини по поводу признаков, и поведения лор - получается так.
Нормальная, стандартная лора на концепт не должна тянуть за собой изменения стиля. И не должна менять персонажа, если нету ее ключа в промпте - это, если верить гемини стандартный тест. Так вот - из более чем десятка лор взяты с цветка - только 3 прошли эту проверку. А мы еще удивляемся - почему подключение больше одной лоры так легко шакалит картинку ZIT. Оно же получается, как если для одной лоры выставить много больше 1.0 силу.

Это так, просто наблюдения...
Аноним 29/12/25 Пнд 00:30:50 1472737 417
Хммм
Аноним 29/12/25 Пнд 01:26:47 1472778 418
>>1472727
потому что это турбо говно на котором лоры вообще не должны тренироваться. с de-destilled версией дела обстоят уже лучше
Аноним 29/12/25 Пнд 01:40:28 1472783 419
>>1472727
Z тут не при чём, это нормальное поведение для DiT и flowmatch на низких батчсайзах, у них локальный минимум для оптимизаторов всегда сильно дальше визуально оптимального результата. Lookahead-оптимизаторы помогают не падать в ямы, а ещё лучше SAM, но с ним долго тренить. Большой батчсайз и нормальные оптимизаторы дают заебись результат. Ну и никто не мешает отскейлить веса лоры.
Аноним 29/12/25 Пнд 01:56:23 1472791 420
>>1472778
Ну, должны или нет - если они тренируются и работают, причем хорошо - если делать все же по гайду, а не как попало - то нам что, плохо от этого?

Вообще, я в устрице уже несколько лор тренировал себе просто с адаптером, и стараясь соблюдать рекомендации гайдов - так они хорошо работают. И даже миксятся между собой вроде бы неплохо. Но там разница по настройкам обучения с тем, что на цветке делают...

В общем, вот про одну лору с концептом из моих экспериментов: 65 изображений, весь тренинг - максимум 1400-1500 шагов, даже со спокойными настройками (но с batch size = 4). Смотр результат через каждые 100 шагов, останавливаю когда вижу хорошее действие.
С агрессивными - можно даже за 200-300 шагов получить рабочий концепт, причем не так, чтобы сильно хуже качеством (но все же - хуже), но и смотреть уже надо каждые 50 шагов а то легко пропустить нужный момент.
А на цветке ужаривают по 3000-5000 шагов. Даже для конкретного персонажа или узкого концепта. Я сначала думал, что там поголовно с BS=1 тренируют, потому и шагов столько ставят - так нет ведь.
Это что, никто вообще гайдов не читает, или я один тут чего-то не понимаю? И если общество право - то почему тогда у меня работает? В чем подвох???
Аноним 29/12/25 Пнд 03:23:02 1472824 421
>>1472791
А где они, эти гайды? Вот и ответ. Все шушукаются по углам.
Аноним 29/12/25 Пнд 07:52:52 1472927 422
интересно это все на самом деле
Аноним 29/12/25 Пнд 10:57:16 1473005 423
>>1471188
Не знаю, чел, я сколько не пытался нормально поработать с флюкс2 -- все говно получается. Либо он в рот ебет промпт, либо выдает какое-то пожеванное изображение, а от 3+ референса банально с ума сходит и выдает слоп уровня 1.5. Еще и генерации по 5 минут на картинку. Пиздец. И это у меня 5090+128 рам.
Аноним 29/12/25 Пнд 11:07:07 1473008 424
ComfyUI00543.png 1125Кб, 912x1144
912x1144
Блять, как от этой решетки ебаной избавиться? ЧТо за пиздец?
Аноним 29/12/25 Пнд 11:07:59 1473009 425
>>1473008
Это норма для Квена.
Аноним 29/12/25 Пнд 11:29:42 1473013 426
image 578Кб, 2576x1004
2576x1004
>>1472706
Они другим заняты. Сначала этот кал релизнут. А картиночки потом.
Аноним 29/12/25 Пнд 11:57:07 1473025 427
Попробовал qwen edit 2511. Похоже они его сломали. Что локально, что на сайте. Качество изображения хуже: мыльное, двоится. Про его нововведения сказать не могу так как бросил тесты от огорчения.

Какие еще есть edi модели? Я знаю только qwen edit и flux kontext. Может можно еще что-то локально попробовать?

P.S. Мне понравилось в qwen edit 2509 обрабатывать фотки, менять свет, детали. Если бы не съедалось качество и персонажи бы не уплывали.
Аноним 29/12/25 Пнд 12:02:55 1473030 428
>>1473025
Флюкс 2 отлично в редактирование может и с качеством нет проблем, но будешь генерить минутами.
Аноним 29/12/25 Пнд 12:12:39 1473034 429
>>1473030
Там вес - мое почтение. Боюсь, что только квантованным его смогу завести у себя на 24v+64ddr4.
Аноним 29/12/25 Пнд 12:18:05 1473037 430
>>1473030
Так в этом флюхкале цензуры дохуя
Аноним 29/12/25 Пнд 12:22:31 1473040 431
>>1473037
Тебе шашечки NSFW или ехать Edit?
С задачами комбинации reference images FLUX.2 dev справляется достойно, на мой взгляд.
Аноним 29/12/25 Пнд 12:24:16 1473041 432
>>1473025
Перестань страдать хуйней и попробуй нано банана про 2к (или 4к). Разница космическая. Смешно, когда пишут, что флакс 2 нормальная edit модель. Между 1.5 и Z меньше разница, чем между самой свежей бананой и любой другой лучшей edit моделью. Локал только для лор нужен. Ну и для фото анусов и noobai. И то, грок и это уже пытается отобрать.
>>1473040
Qwen + snofs что-то пытался делать, но качество хуйня.
Аноним 29/12/25 Пнд 12:25:30 1473043 433
>>1473008
Это Qwen-чик в своём репертуаре. Я долго искал хоть какой-то фикс от этого мерзкого dithering halftone pattern:
>>1426917 →
Аноним 29/12/25 Пнд 12:35:24 1473046 434
>>1473041
Ну, посмейся ещё, раз тебе смешно.
Ты в треде локальной генерации советуешь использовать проприетарных облачных корпоратов.
Советы уровня: «нет хлеба, пусть едят пирожные» и «если вы бездомный, просто купите дом».

Когда я говорю, что FLUX.2 dev неплох как Edit-модель, я говорю об этом только в контексте этого треда, сравнивая его с Qwen-Image-Edit-2509/2511.
Вся прелесть, что такие модели можно запускать локально хоть в каком-то виде, что особенно актуально в перспективе грядущей чебурнетизации всей страны.
Аноним 29/12/25 Пнд 12:45:20 1473049 435
>>1462570
То чувство, когда просто по просьбе анона почти не глядя сгенерировал картинку и получился шедевр.
Это однозначно лучше референса, приведенного ниже, причем на порядки.
Аноним 29/12/25 Пнд 12:48:16 1473053 436
>>1473041
> попробуй нано банана про 2к (или 4к)
В едит оно не сильно лучше Флюкса 2. А у Флюкса Про вообще сосёт. У бананы как раз с качеством неочень и цензура адовая.
Аноним 29/12/25 Пнд 12:54:55 1473058 437
>>1472244
Я ее в 4k_m на 8 + 16 запускаю, хотя с парой лор без lowvram она начинает вылетать
Аноним 29/12/25 Пнд 13:11:31 1473066 438
>>1473046
Ну, в контексте "а если всё и везде наебнется", конечно неплохая, наверное. Сравнение абсолютно неуместное. Это скорей как предлагать обладателям всратых убогих проблемных квартир воспользоваться возможностью бесплатного элитного жилья с рядом небольших ограничений. Дроч локали ради локали это шиза, говорю это как обладатель железа, поддерживающего флакс 2.
>>1473053
> А у Флюкса Про вообще сосёт.
>У бананы как раз с качеством неочень
Ты по голове ёбанный что ли...
Аноним 29/12/25 Пнд 13:14:58 1473067 439
>>1473066
> Ты по голове ёбанный что ли...
Ты просто не пользовался Флюксом 2, очевидно же. У бананы есть стандартный стиль перешарпа, мелкие детали неочень, особенно в реалистике. Банана не может в генерацию аниме, не может в баб. А у Флюкса 2 со стилями нет никаких проблем.
Аноним 29/12/25 Пнд 14:07:09 1473127 440
>>1473067
> Банана не может в генерацию аниме, не может в баб.

так флакс 2 тоже не может, лол
Аноним 29/12/25 Пнд 14:13:41 1473135 441
>>1473127
Борьба была равна - боролись два говна.
мимо
Аноним 29/12/25 Пнд 14:54:48 1473195 442
В целом, если сравнивать одинаковые запросы, то флакс2 конечно лучше квен едит, но время генерации, конечно, все это обесценивает. Блять, у меня на 5090 10 минут, 10 МИНУТ НАХУЙ одна картинка из трех инпутов варилась. Я лучше 10 генераций на квене сделаю, отберу самую удачную, прогоню через апскейл и этот пайп куда вероятнее даст мне лучший результат.
Аноним 29/12/25 Пнд 15:25:21 1473230 443
ComfyUIImage000[...].png 4737Кб, 1456x1840
1456x1840
Аноним 29/12/25 Пнд 15:30:11 1473235 444
Аноним 29/12/25 Пнд 15:30:55 1473236 445
i know what kin[...].mp4 864Кб, 498x360, 00:00:09
498x360
Аноним 29/12/25 Пнд 16:10:37 1473301 446
Аноним 29/12/25 Пнд 16:42:45 1473336 447
>>1473235
О, еще быстрее получается? интересно, с нунчаки скрестят?
Аноним 29/12/25 Пнд 16:47:50 1473342 448
>>1473336
Тогда ваще не будет смысла генерить, тупо не успел промпт дописать - а тебе уже шедевр готов.
Аноним 29/12/25 Пнд 16:48:45 1473345 449
>>1473342
Хотелось бы такое рилтайм генерация пишешь промпт и на ходу картинка получается но локалочки еще не скоро так смогут...
Аноним 29/12/25 Пнд 16:55:43 1473353 450
>>1473345
На сдохле давно такое было. Риалтайм. Пишешь и сразу картинка меняется. Не помню, на реддите вроде было.
Аноним 29/12/25 Пнд 17:03:03 1473360 451
>>1473353
Автоапдейт после действия + дмд2 для скорости
В крите лайв режим также реализован
Аноним 29/12/25 Пнд 17:15:26 1473369 452
Аноним 29/12/25 Пнд 18:21:08 1473426 453
>>1473369
Вот, ещё посмотри, важно:

https://github.com/ModelTC/Qwen-Image-Lightning?tab=readme-ov-file#-using-lightning-loras-with-fp8-models

Они в этом месте знатно насрали (помимо Qwen-овской мерзенькой dithering halftone pattern сеточки ещё до кучи были grid artifacts).
Я не сразу нашёл в чём дело.
TLDR: если используешь ускорялки типа lightning LoRAs для Qwen-Image(-Edit-2509; 2511 вроде не подвержена, там надёжная защита в виде сломаной 4-шаговой ускорялки, которая просто говно и генерировать нужно без неё, на 20 шагах), то убедись, что модель и версия ускорялки совместимы между собой по таблице из ссылки выше и без раздумий перекачай, если это не так. В противном случае, ещё и grid artifacts при генерации получишь.
«О сколько нам открытий чудных…».
Аноним 29/12/25 Пнд 18:36:37 1473439 454
17649525016770.jpg 222Кб, 969x803
969x803
ComfyUI00001.png 854Кб, 968x800
968x800
>>1473025
Ну хз. Мне в новом квенедите image-to-realistic зашло (шаблон из комфи). Вот это на моей 3050 делалось 1.5 минуты.
Аноним 29/12/25 Пнд 19:16:17 1473486 455
>>1473439
Рад, что тебе понравилось это кривое пластиковое говно с уплывшей геометрией, без деталей кожи, с мерзким dithering halftone pattern в области глаз и волос
На будущее добавь LoRAs:

https://huggingface.co/Danrisi/Qwen-image_SamsungCam_UltraReal
(где-то на 0.6 strength)

https://civitai.com/models/2031296/skin-fix-qwen
(тоже несильно, меньше рекомендованных 0.7)

…если хочешь хоть какого-то подобия «реализма» от мультяшно-пластикового Qwen-Image(-Edit-2509/2511) добиться.
Ну и в строну VAEfixа тоже глянь, не повредит: >>1473043
Аноним 29/12/25 Пнд 19:28:55 1473500 456
ComfyUI00007.png 1051Кб, 968x800
968x800
>>1473486
Спасибо за советы, добавил. Ну хз, мне пластик больше понраву.
Аноним 29/12/25 Пнд 20:32:36 1473527 457
SPARK.Chromapre[...].png 1710Кб, 1440x1120
1440x1120
SPARK.Chromapre[...].png 1619Кб, 1120x1440
1120x1440
SPARK.Chromapre[...].png 2086Кб, 1440x1120
1440x1120
Аноним 29/12/25 Пнд 20:39:54 1473533 458
image 52Кб, 1429x428
1429x428
17624626991420.webm 603Кб, 640x480, 00:00:04
640x480
Аноним 29/12/25 Пнд 21:05:01 1473561 459
zimageturbobf16[...].png 2517Кб, 1088x1920
1088x1920
SPARK.Chromapre[...].png 2579Кб, 1920x1088
1920x1088
SPARK.Chromapre[...].png 2156Кб, 1440x1120
1440x1120
>>1473533
Достаточно предварительной версии. Не знаю, почему он бросил
Аноним 29/12/25 Пнд 21:39:19 1473609 460
>>1473561
Потому что ненужно, когда есть зетка.
Аноним 29/12/25 Пнд 22:01:17 1473627 461
>>1473609
Z не знает и пятой части стилей Хромы. Вот если его натренируют на хромовском датасете, 90% неанимешных моделей улетит в мусорку.
Аноним 29/12/25 Пнд 22:27:04 1473638 462
изображение.png 2572Кб, 1368x1832
1368x1832
>>1473609
>когда есть зетка
Зетки ещё нет. Есть Турба, и у неё очень узкий домен.
Аноним 29/12/25 Пнд 22:53:06 1473654 463
>>1473025
на сайте (qwen.ai) он однозначно сломан, но локально он у меня заебок работает, лучше предыдущей версии
Аноним 29/12/25 Пнд 22:53:44 1473655 464
>>1473638
узкий домен у тебя в жопе, отрежь клип больше
Аноним 29/12/25 Пнд 23:40:34 1473684 465
image.png 10150Кб, 3072x1920
3072x1920
Анон такой бездарный, что не разглядит?
с меня как обычно
Аноним 30/12/25 Втр 01:26:47 1473761 466
>>1473684
Вся область стыковки лиц проникнута кошмаром, если ты про это.
Аноним 30/12/25 Втр 06:27:10 1473821 467
Аноним 30/12/25 Втр 06:59:30 1473832 468
Flux200034.png 2511Кб, 1440x1440
1440x1440
>>1473821
Огонь! Спасибо!
Качество и точность страдают (что бы не писали в пресс-релизе), зато можно срать на космической скорости за 8 шагов по сравнению с обычной скоростью генерации FLUX.2 на 20 шагах это ж ведь главное достоинство Z-Image.
Аноним 30/12/25 Втр 07:07:39 1473835 469
>>1473832
> на космической
8 и 20 шагов не такая огромная разница чтобы трейдить качество, на опыты норм.
Всего на минуту дольше без лоры, в носу поковырял и картинка уже готова
Аноним 30/12/25 Втр 07:08:06 1473836 470
Flux200035.png 2493Кб, 1440x1440
1440x1440
Аноним 30/12/25 Втр 07:13:04 1473838 471
Flux200036.png 2603Кб, 1440x1440
1440x1440
>>1473835
>Всего на минуту дольше без лоры
У меня разница в два раза, как минимум.
Аноним 30/12/25 Втр 07:13:58 1473841 472
>>1473832
Зимага ещё работает на нищем железе (у меня полностью влазит в ртх3060 12 Гб)
Аноним 30/12/25 Втр 07:15:33 1473844 473
socseti.webp 211Кб, 1920x1070
1920x1070
Аноним 30/12/25 Втр 07:51:20 1473857 474
>>1473838
Мало.
Ван с лорой разница в десять раз, а качество чуть ли не то же
Аноним 30/12/25 Втр 09:27:55 1473894 475
ZdzislawBeksins[...].jpg 74Кб, 700x563
700x563
ZdzislawBeksins[...].jpg 60Кб, 674x700
674x700
scale2400.jpg 244Кб, 1080x860
1080x860
ZdzislawBeksins[...].jpg 125Кб, 603x700
603x700
Посоветуйте максимально шизанутую модель которая может в подобие Гигера, Бексински, Завадский
Аноним 30/12/25 Втр 09:58:54 1473915 476
Аноним 30/12/25 Втр 10:04:52 1473921 477
image 27Кб, 2510x185
2510x185
>>1473821
Вот теперь заебись, 16 секунд на 1024х1024, один референс +3 секунды. Только с весом лоры какой-то проёб, надо подбирать вручную, на 1.0 пережаривает как-то.
Аноним 30/12/25 Втр 10:13:22 1473928 478
image.png 442Кб, 1675x610
1675x610
Аноним 30/12/25 Втр 10:17:48 1473929 479
image.png 3670Кб, 1440x1440
1440x1440
Хочется лета, вместо этого пизданулся на льду, дупа теперь болит
>>1473894
Это нужно лоры искать или файнтюны, или использовать теги конкретных, просто так нейронка такое отсеивает как шум
Аноним 30/12/25 Втр 10:38:16 1473953 480
>>1473928
А зимага эдит турбо будет?
Аноним 30/12/25 Втр 10:58:17 1473967 481
>>1473761
А пофиксить можно как-то?
Аноним 30/12/25 Втр 11:04:19 1473975 482
>>1473684
какая нейронка, будто cfg дохуя накручено
Аноним 30/12/25 Втр 11:05:31 1473977 483
>>1473975
Это наверно на апскейле распидорасило
Аноним 30/12/25 Втр 11:19:34 1473994 484
>>1473953
Хз, мне почему-то кажется, что будет максимальный обсер уровня первых квенов эдитов. Я максимально топлю за зетку, но что-то такое ощущение.
Аноним 30/12/25 Втр 14:07:03 1474183 485
Аноним 30/12/25 Втр 14:19:22 1474196 486
Аноним 30/12/25 Втр 14:36:29 1474206 487
Аноним 30/12/25 Втр 14:36:32 1474207 488
>>1474196
Флаг им в руки.
Qwen-Image-Edit-2511 сломан, FP8 модель срёт grid артефактами (вчера на контрастном светлом изображении заметил), недаром в workflow ComfyUI по умолчанию предлагают bf16 модель. Ещё, она по-моему, хуже 2509.
Теперь простой Qwen-Image решили доломать?
Аноним 30/12/25 Втр 15:23:56 1474269 489
vnccs-v2-0-rele[...].jpg 1223Кб, 2979x1379
2979x1379
vnccs-v2-0-rele[...].jpg 476Кб, 2979x1379
2979x1379
vnccs-v2-0-rele[...].jpg 609Кб, 2979x1379
2979x1379
vnccs-v2-0-rele[...].jpg 719Кб, 2979x1379
2979x1379
VNCCS V2.0 Release!

https://github.com/AHEKOT/ComfyUI_VNCCS

VNCCS - Visual Novel Character Creation Suite

VNCCS is NOT just another workflow for creating consistent characters, it is a complete pipeline for creating sprites for any purpose. It allows you to create unique characters with a consistent appearance across all images, organise them, manage emotions, clothing, poses, and conduct a full cycle of work with characters.
r/StableDiffusion - VNCCS V2.0 Release!

Usage

Step 1: Create a Base Character

Open the workflow VN_Step1_QWEN_CharSheetGenerator.
r/StableDiffusion - VNCCS V2.0 Release!
VNCCS Character Creator

First, write your character's name and click the ‘Create New Character’ button. Without this, the magic won't happen.

After that, describe your character's appearance in the appropriate fields.

SDXL is still used to generate characters. A huge number of different Loras have been released for it, and the image quality is still much higher than that of all other models.

Don't worry, if you don't want to use SDXL, you can use the following workflow. We'll get to that in a moment.

New Poser Node
r/StableDiffusion - VNCCS V2.0 Release!
VNCCS Pose Generator

To begin with, you can use the default poses, but don't be afraid to experiment!

At the moment, the default poses are not fully optimised and may cause problems. We will fix this in future updates, and you can help us by sharing your cool presets on our Discord server!

r/StableDiffusion - VNCCS V2.0 Release!

Step 1.1 Clone any character

Try to use full body images. It can work with any images, but would "imagine" missing parst, so it can impact results.

Suit for anime and real photos

r/StableDiffusion - VNCCS V2.0 Release!
Step 2 ClothesGenerator
r/StableDiffusion - VNCCS V2.0 Release!

Open the workflow VN_Step2_QWEN_ClothesGenerator.

Clothes helper lora are still in beta, so it can miss some "body parts" sizes. If this happens - just try again with different seeds.
Аноним # OP 30/12/25 Втр 16:01:09 1474332 490
image.png 1562Кб, 903x1369
903x1369
Аноним 30/12/25 Втр 16:07:02 1474340 491
>>1474332
Ого вместо 10 минут генерации целых 7!!!
Аноним 30/12/25 Втр 17:16:12 1474412 492
>>1474340
20 секунд вместо минуты. Всего в 3 раза медленнее Z.
Аноним 30/12/25 Втр 17:49:42 1474441 493
изображение.png 204Кб, 285x278
285x278
Аноним 30/12/25 Втр 18:58:59 1474502 494
16121275645000.mp4 156Кб, 960x720, 00:00:05
960x720
>>1474332
лицо ребенка, измазанное говном, откровенно не лучшее решение их СММ-щика
Аноним 30/12/25 Втр 21:52:35 1474749 495
Подскажите плз норм воркфлоу для и2и
Аноним 30/12/25 Втр 23:30:04 1474827 496
Аноним 31/12/25 Срд 00:38:37 1474909 497
image.png 18Кб, 749x208
749x208
image.png 278Кб, 723x768
723x768
Аноним 31/12/25 Срд 01:16:26 1474939 498
>>1473857
Не то же, а в раз 5-20бесконечно лучше.
>>1473821
Мне кажется, базовые модели вообще не должны использоваться для инференса. Это сырой продукт для других задач.
Хорошая дистилляция всегда лучше оригинала по качеству, но хуже по вариативности и вещам, на которые обычным пользователям будет вообще похуй. Но дауны вроде лодстона почему-то не юзают дмд и делают хуйню вместо дистилляции. Почему так?

>>1473821
>>1474332
>FLUX.2-dev-Turbo
>fal
Лол, это даже не официальная. Просто тюнчик от рандомной прокладки и компьют провайдера.
Что по скорости на 16V/64R? Она вообще стоит того?
Та же Z Image выдает лютый реалистик на такой лоре в 1500+px er_sde/sgm
https://civitai.com/models/2204157/facing-camera-doggystyle-z-image-turbo

>западная компания сделала релиз
>@
>выпускайте Base


>ноунеймы пукнули файнтюном
>ещё не время для Base
Аноним 31/12/25 Срд 01:59:36 1474994 499
Flux200038.png 2265Кб, 1440x1440
1440x1440
>>1474939

>Что по скорости на 16V/64R? Она вообще стоит того?
Тебе лучше её не трогать.
У меня на 128 Гбайт RAM она делает на ~105+ Гбайт оффлоад в RAM.
У тебя будет делать оффлоад на SSD и ушатает его.

Это я потом стал внимательно в диспетчер задач смотреть на то, что творится при генерациях, когда тут в тредах жути нагнали. Меня большой объём RAM спас от изнасилования SSD.
Аноним 31/12/25 Срд 02:32:39 1475013 500
image.png 2Кб, 222x41
222x41
>>1474994
Да как-то привык уже, давно стоит здоровый файл подкачки.
Вот ты в который раз кидаешь эти пикчи, и не понимаю зачем её юзать. Кроме отсутствие edit возможностей, ZIT ебет по качеству это мыло. Может дистил лучше.
Аноним 31/12/25 Срд 02:42:21 1475024 501
Flux200027.png 2956Кб, 1440x1440
1440x1440
>>1475013
>ZIT ебет по качеству это мыло

По возможности реализации концепций (через JSON-prompting) и нормального вывода текста, Z-Image-Turbo в подмётки FLUX.2 dev не годится.

Z-Image-Turbo годится только для очень простых генераций, даже когда ему скармливаешь JSON-prompt (он его понимает, как и Qwen, кстати).

FLUX2.dev — генерируешь то, что хочешь получить (с указанием положения объектов, стиля изображения). Ты уже имеешь готовый концепт в воображении и просто методично его переносишь.
Z-Image-Turbo — генерируешь то, что получится, дроча кнопку Run до тех пор, пока что-то приличное не выпадет.
Аноним 31/12/25 Срд 03:37:44 1475066 502
А СДоХЛю еще кто нибудь ебет или все, появились более пиздатые модели? Просто давно не слежу за вашей хуйней.
Аноним 31/12/25 Срд 04:00:30 1475081 503
>>1475066
На ней давно уже сделали всё, что можно. Только особо отбитые тренили её до упора, лишь ухудшая свои тюны, как ластифай, например. Про натвиздауна вообще молчу, там уже с первой версии была мертвая ущербная модель.
Аноним 31/12/25 Срд 04:41:53 1475100 504
>>1475066
>А СДоХЛю еще кто нибудь ебет
Конечно, сдохлю недавно начали ебать во флоу, например
Нубайка на флоу https://civitai.com/models/2071356
Бигасп на флоу https://civitai.com/models/1789765/bigasp-v25 и его дальнейший трен https://huggingface.co/fancyfeast/bigaspv26-training/tree/main

Плюс есть интересная симуляция фул файнтюна для бедных https://civitai.com/articles/22178/wip-draft-pissa-svd-fast-full-finetune-simulation-at-home-on-any-gpu-part-1 и передрачивание сдхл во флоу на том же методе https://civitai.com/articles/22592/wip-draft-pissa-svd-sdxl-eps-to-flow-match-convert-part-2-proof-of-concept
Аноним 31/12/25 Срд 05:17:13 1475108 505
>>1475081
Окей. А с этими image edit какой положняк? На что вообще пригодны?
Аноним 31/12/25 Срд 05:37:59 1475110 506
Flux200032.png 2839Кб, 1440x1440
1440x1440
Flux200020.png 2754Кб, 1440x1440
1440x1440
Flux200048.png 2792Кб, 1440x1440
1440x1440
>>1475108
Если ты про Qwen-Image-Edit, Qwen-Image-Edit-2509, Qwen-Image-Edit-2511, то ценники на карточках товаров на Aliexpress Озоне менять и в китайские шмотки болванчиков переодевать.

Если серьёзно, то Qwen-Image-Edit может сгодиться, чтобы inpaint/outpaint средненько сделать и стили изображения поменять (например в «кадр мультфильма» или «иллюстрацию акварелью»).

Номерная линейка 2509, 2511 заточена под манипуляцию с элементами изображения (дорисовывание по изображению-примеру, удаление объектов) (в ущерб работе со стилями обычной Qwen-Image-Edit).
Из них свежая 2511 по-моему, поломана и кажется хуже 2509. Довольно невнятна в BF16 и имеет grid артифакты в FP8.

Сами по себе для генерации изображений не очень подходят, хотя некоторые пытаются их использовать для этого.
Qwen-Image из коробки без LoRAs неюзабелен кроме как для «цифровой иллюстрации» в «реализм» не может совсем с (LoRAs хоть как-то).

Ещё FLUX.2 с задатками Edit-манипуляций с элементами изображений, работой с reference images и различными стилями.
Жирная (если меньше 128 Гбайт RAM, лучше не трогать, сбережёшь SSD и нервы), медленная (вышедшая вчера LoRA на 8 шагов ситуацию не исправляет, так как теряет детали композиции), требует определённого подхода к составлению JSON-promptов, если хочется чего-то с обилием деталей на генерации. Публика без железа её не жалует. При определённом подходе позволяет делать пикрилы.
Аноним 31/12/25 Срд 05:47:07 1475113 507
>>1475100
> ебать на флоу
Что даёт?
Аноним 31/12/25 Срд 07:00:59 1475150 508
Опчик, прекатывай новогодний тредик. Генерируем только веселое, новогоднее! Хоть один тред давайте дружно и весело!
Аноним 31/12/25 Срд 07:36:05 1475159 509
>>1475150
Можно вообще подарки раздать (свои лучшие простые воркфлоу вроде настроек под хрому или апскейл на ван).
Аноним 31/12/25 Срд 09:48:44 1475204 510
>>1474909
хз. так то энкодеры немного влияют на картинку, бери стандартный, если врам мало - то гуфа


Я тестил насколько сильно влияет
||
\/
>>1462042 →
Аноним 31/12/25 Срд 10:10:40 1475216 511
>>1475204
Ты там doggystyle писал или настоящую собаку заказывал? На последних генерациях.
Аноним 31/12/25 Срд 10:12:00 1475217 512
zimageturbobf16[...].png 2371Кб, 1120x1440
1120x1440
zimageturbobf16[...].png 2418Кб, 1120x1440
1120x1440
zimageturbobf16[...].png 3113Кб, 1920x1088
1920x1088
Аноним 31/12/25 Срд 10:51:49 1475234 513
SPARK.Chromapre[...].png 2250Кб, 1440x1120
1440x1120
SPARK.Chromapre[...].png 2271Кб, 1120x1440
1120x1440
SPARK.Chromapre[...].png 2373Кб, 1120x1440
1120x1440
>>1475204
От этого у меня будут кошмары
Аноним 31/12/25 Срд 11:01:40 1475243 514
>>1475216
промпт везде был один и тот же
(pov, doggystyle, anal:1.2), grab ass, (looking back,:1.2) epic light, cluttered room
Аноним 31/12/25 Срд 13:29:35 1475394 515
2025-12-3103-36[...].png 1618Кб, 1024x1024
1024x1024
>>1475204
дружище, а какую сборку (портабл) порекомендуешь, что-бы всё внутри уже было, чтобы реестр не засирать всеми этими (или вечно не теми) пайторчами и питонами?
Аноним 31/12/25 Срд 13:30:46 1475395 516
>>1475394
Просто качаешь комфиуи портабле распаковываешь
Аноним 31/12/25 Срд 13:31:02 1475396 517
>>1475113
>Что даёт?
В классическом епсилон-prediction сдхл модель по сути учится локально убирать шум: на каждом шаге она предсказывает ε, который нужно вычесть. У модели нет глобального понимания направления из-за этого траектория получается ломаной, шаги накапливают ошибку, а при малом числе шагов часто появляются артефакты и мутанты.

Во flow-подходах модель учит векторное поле скоростей v(x, t): не "какой шум убрать", а в какую сторону и с какой скоростью двигаться, чтобы прийти от шума к данным. Это ODE с почти прямыми траекториями, а не стохастический денойзинг.

За счёт этого у флоу генерация стабильнее, меньше накопления ошибок, лучше работает на малом числе шагов, лучше держится промта.

Кароче флоу это более управляемая и гибкая геометрия генерации.
Аноним 31/12/25 Срд 13:32:14 1475400 518
Чем картнки апскейлите есть гайд по апскейлу аноны?
Аноним 31/12/25 Срд 13:37:35 1475409 519
>>1475400
Моделью, на денойзе.
Аноним 31/12/25 Срд 13:40:04 1475414 520
>>1475409
Моделькой я умею там 1.5х или 2х максимум апскейлить, а если больше надо?
Аноним 31/12/25 Срд 13:43:32 1475418 521
Аноним 31/12/25 Срд 13:43:54 1475419 522
>>1475414
тайловый апскейлинг
Аноним 31/12/25 Срд 14:26:25 1475446 523
Аноним 31/12/25 Срд 15:20:20 1475505 524
Аноним 31/12/25 Срд 15:20:49 1475506 525
Аноним 31/12/25 Срд 15:32:16 1475529 526
>>1475418
Так торопились, что в описании фич: Enhanced Huamn Realism
Надо посмотреть, конечно, но наверно такой же сырой кал, слепленный на скорую руку, как и описание.
Аноним 31/12/25 Срд 15:40:15 1475536 527
>>1475396
Это ты из описания какого-то рекламного взял или сам изложил?
Я не знаком с деталями, но по твоему описанию работы звучит всего лишь как особенности sampler/scheduler, которых сейчас огомное количество наплодили, выбирай-нехочу; а они уже будут определять траекторию денойза.
Только написано всё в стиле рекламного маркетингового bullshit уровня мема про деревянные подставки для аудиокабелей за 100500 денег.
Аноним 31/12/25 Срд 15:55:10 1475542 528
>>1475536
>Это ты из описания какого-то рекламного взял или сам изложил?
Сам изложил.
>Я не знаком с деталями, но по твоему описанию работы звучит всего лишь как особенности sampler/scheduler, которых сейчас огомное количество наплодили, выбирай-нехочу; а они уже будут определять траекторию денойза.
Ты не так пынямаешь. Семплер и шедулер меняют численную интеграцию уже заданной динамики, поэтому ты можешь их спокойно менять, делать свои голден щедулеры с ультранизкими бетами гаммами и прочими переменными, а флоу меняет саму динамику.
То есть при epspred в SDXL модель учит фактически шумовые паттерны, а траектория появляется постфактум из семплера, без семплера и расписания денойза у тебя не произойдет инференс вообще.
А при flowpred модель напрямую учит векторное поле движения, где траектория часть самой модели, а не внешнего семплера или шедулера. Ты фактически не можешь структурно симулировать флоу внешними средствами, если модель не обучена под задачу флоу обжект изначально.
Аноним 31/12/25 Срд 16:51:15 1475617 529
image.png 6608Кб, 2048x2048
2048x2048
Аноним 31/12/25 Срд 19:49:36 1475714 530
ФОТОРЕАЛ.jpg 1096Кб, 1392x3486
1392x3486
441 (7).png 797Кб, 832x640
832x640
44.png 785Кб, 832x640
832x640
112 (8).png 857Кб, 768x768
768x768
>>1468162
инструкции 3 год.........
Аноним 01/01/26 Чтв 17:27:37 1476370 531
ComfyUI02151.png 3457Кб, 1536x1536
1536x1536
>>1475217
>beksinski
Спасибо, анон. То что надо.
Аноним 25/01/26 Вск 21:07:17 1502332 532
а как
Настройки X
Ответить в тред X
15000
Добавить файл/ctrl-v
Стикеры X
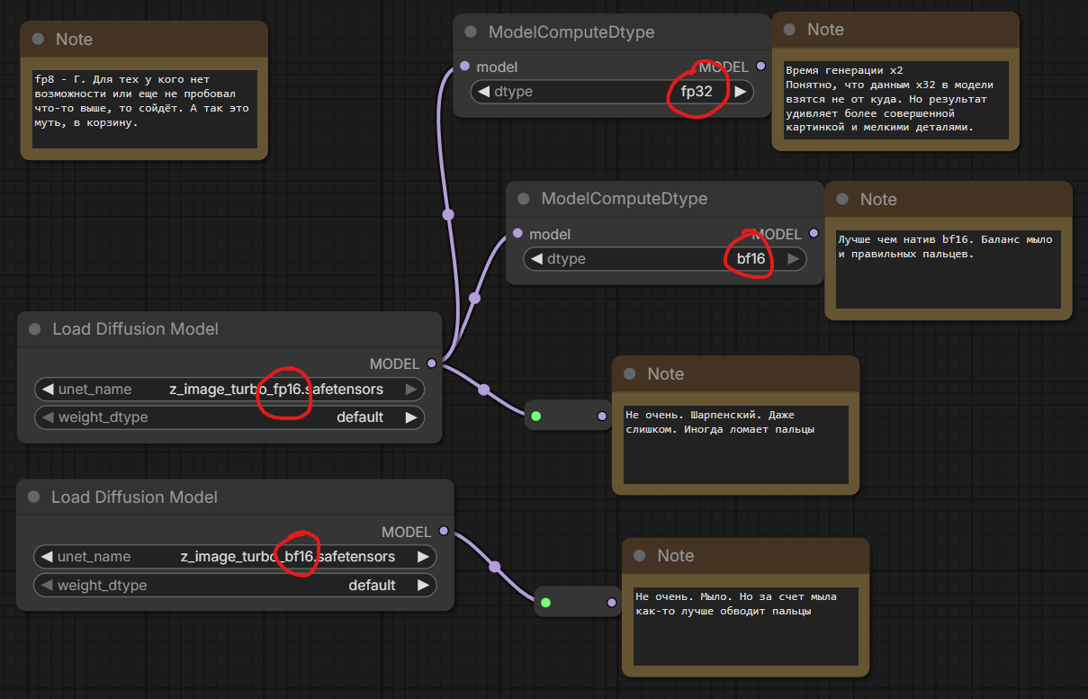
Избранное / Топ тредов