Главная Юзердоски Каталог Трекер NSFW Настройки

Трёхмерная графика

Ответить в тред Ответить в тред
Check this out!
<<
Назад | Вниз | Каталог | Обновить | Автообновление | 505 138 102
Blender-тред #229 Аноним 29/10/22 Суб 15:14:27 310192 1
Screenshot87.jpeg 208Кб, 1902x1039
1902x1039
Тред посвящен прогрессивному, определённо лучшему открытому ПО!
Blender — профессиональный пакет 3D разработки.
Бесплатный, с открытым кодом. Есть моделинг, скульпт, развёртка, покраска, анимация 3D+2D, композитинг, монтаж, трекинг и много чего ещё.

В связи с ситуацией просьба с политикой идти в /po.
Исключения: блокировки софта, зловреды в смежном CG-опенсорсе.
Один из списков опенсорсного ПО пострадавшего от политоты:
https://docs.google.com/spreadsheets/d/1H3xPB4PgWeFcHjZ7NOPtrcya_Ua4jUolWm-7z9-jSpQ/htmlview?pru=AAABf8BafYQ*Trt-CUcCSnQuOgK4c-6BQQ

Основные версии на момент открытия треда:
Релиз 3.3.1 LTS https://www.blender.org/download/
LTS 2.93.11 https://www.blender.org/download/lts/2-93/

Сборки (например от Bonestudio): https://blender.community/c/graphicall/
Альфы/беты https://builder.blender.org/download/daily/

Обновы и ответы на вопросы с латиносом по понедельникам в 19:00 МСК на официальном канале блендера: https://www.youtube.com/c/BlenderFoundation
Задавать можно заранее в треде на https://blender.community/c/today/ Там же выходят анонсы релизов и подобное.

Хочешь вкатиться?
Обязательно посмотри пару вводных уроков по интерфейсу. Своё устройство окна, необычно, но очень удобно. И в целом не пытайся освоить тыком — будешь бессмысленно страдать.

Не умеешь моделировать?
Делай пончик, наковальню, шамана по урокам. Читай про моделирование, смотри как делают другие. Сначала сложновато, потом легко и быстро. Учи хоткеи — с ними сильно быстрее. Есть менюшки и быстропоиск всех функций. Найди мотивацию в том, что хочешь создать. Придерживайся идеи, и придёшь к успеху.

Не бойся постить свои работы.
Игнорируй идиотские ответы и агрессивные выпады: поехавшие в меньшинстве, хоть и громко кричат.

Осваивай курсы, проходи туториалы, выкладывай работы и доминируй над местными неосиляторами, которые годами не могут вкатиться в 3D. Не забывай пилить своё, что нравится и хочется, применяя то, что узнал на уроках.

Рекомендуемые (анонами) ютуб-каналы.
На русском:
https://www.youtube.com/channel/UCLYrT1051M_6XkbEc5Te8PA
https://www.youtube.com/channel/UCuFIe_lhJuWwVdaguqNP6_A
https://www.youtube.com/user/fastaboutblender/videos
https://www.youtube.com/channel/UCTsJ31POjQwlPWJvxurINXA

На английском:
https://www.youtube.com/channel/UC9VayT7q3pQ7tdF-TG4Q0yQ
https://www.youtube.com/channel/UCOOmTjuGS9VwH3rziflB7Xg
https://www.youtube.com/channel/UCbmxZRQk-X0p-TOxd6PEYJA
https://www.youtube.com/channel/UCp7EwodJcppc6GqiRcnCpOw
https://www.youtube.com/c/Erindale — матан, геоноды, усложнёнка

Сборник полезных ссылок по теме и рядом: https://anon.to/wBZdex

Список популярных аддонов с краткими аннотациями:
https://github.com/agmmnn/awesome-blender


Предыдущий: >>309528 (OP)
Аноним 29/10/22 Суб 15:16:18 310196 2
Базированный тред!
Аноним 29/10/22 Суб 15:16:56 310197 3
Аноним 29/10/22 Суб 15:17:26 310198 4
Аноним 29/10/22 Суб 15:18:33 310200 5
Аноним 29/10/22 Суб 15:19:45 310202 6
image.png 351Кб, 485x532
485x532
image.png 124Кб, 515x290
515x290
>>310167 →
>аниме гуманоид с огромной башкой
>реалистичное лицо
Ты троллишь блять?

> недостаточный объём причёски
Ты сука блять троллишь? На первом уроке художки объясняют азы, что глаза делят голову пополам. У этой хуйни на пике глаза в нижей 1/3 головы.
Аноним 29/10/22 Суб 15:23:11 310204 7
>>310200
>коллаж
Коллаж чего? Работ анонов? Их нет. Только один чел сделал видос про хохла в прошлом треде и все.
Аноним 29/10/22 Суб 15:24:29 310205 8
>>310192 (OP)
Ну вот, авторский контент в блендере, другое дело.
Аноним 29/10/22 Суб 15:26:41 310208 9
грибочекрендр.png 1058Кб, 1920x1080
1920x1080
Крч, бампану своим грибом раз попал под перекат.
Аноним 29/10/22 Суб 15:28:19 310209 10
>>310208
Выглядит как из компьютерной игры 2013 года. Хз, пресно как-то. Освещение evee, да?
Аноним 29/10/22 Суб 15:29:57 310211 11
>>310209
Дело не в освещении, просто материалы без загрязнений/ потертостей, это всегда выдает фальшь.
Аноним 29/10/22 Суб 15:39:36 310216 12
>>310208
Текстуру скатерти сам делал или спиздил?
Аноним 29/10/22 Суб 15:41:11 310218 13
>>310204
еда, пепы, ролик, сиськи, бочки, граната, гриб в банке

Тред проёбан/угнан, потому что дурачок бежал перекатить его сразу после 500го роняя кал. Загрузил, подготовил и ждал, чтобы поскорее нажать кнопку и закинуть в шапку свой личный высер.
Аноним 29/10/22 Суб 15:44:43 310220 14
blender229.jpg 3009Кб, 3432x4224
3432x4224
Аноним 29/10/22 Суб 15:45:21 310221 15
>>310218
Из-за чего ты в этот раз порвался, шизоид?
Аноним 29/10/22 Суб 15:46:26 310223 16
chay-beseda2343[...].jpg 81Кб, 720x576
720x576
>>310216
>Выглядит как из компьютерной игры 2013 года.
Приму за похвалу. Так как лично мне это напоминает уровень рекламы из начала 2000-х, типо рекламы чая беседа. Рендер такой, потому что модель такая. А модель такая, потому что я на данный момент зеленый кроворучка.

>>310216
Спиздил(((
Аноним 29/10/22 Суб 15:47:13 310225 17
Аноним 29/10/22 Суб 15:48:11 310226 18
>>310223
>потому что модель такая.
Дело не в модели, а текстурах.
Аноним 29/10/22 Суб 15:51:46 310227 19
Посоветуйте годных адоннов для упрощения работы с сеткой
Аноним 29/10/22 Суб 15:54:16 310228 20
>>310225
обджек -> квик смоук
Аноним 29/10/22 Суб 15:54:17 310229 21
Стикер 191Кб, 512x512
512x512
>>310227
meshlint (проверяет сетку на наличие нгонов, вертексев, в которые входят более 5 лучей, трисы,), booltool, mesh:multiedit ( в общем можно с помощью него зааттачить разные объекты, развернуть все красиво на одну карту, а потом одним кликом заново их детачнуть)
Аноним 29/10/22 Суб 16:01:46 310230 22
Аноним 29/10/22 Суб 16:02:45 310231 23
Бля делал пепу, 2 видоса и даже в калажике нет, жаль пиздец, аж желание отбивает, я сцену из драйва то на интузиазме сделал по быстрому за 2часа. Думаю забью хуй на каноничную концовку которую частично восстановил.....
Аноним 29/10/22 Суб 16:03:59 310232 24
>>310208
Краник без ситечка? Фуу. Я бы не стал пить.
Аноним 29/10/22 Суб 16:15:59 310233 25
Аноним 29/10/22 Суб 16:17:19 310234 26
>>310229
>meshlint
хуево работает
Аноним 29/10/22 Суб 16:18:07 310235 27
>>310232
Ну, ирл он ещё хуже, так как он узкий. Из-за этого налить стакан "свежака", займёт около минуты. Ситечко... Ситечко... А зачем там ситечко? Осадок из дохлых клеток скапливается на днище (он вырабатывает какую-то пиздецому в среду, из-за чего нарушается деление клеток у всего остального и оно тупо тонет), уровень крана значительно выше. Чтобы не попадали части самого гриба? Ну так они всплывают, а всякие "тентакли", они обычно видны и их спокойно можно убрать ложечкой.
Аноним 29/10/22 Суб 16:19:43 310236 28
>>310192 (OP)
лол, выглядит так, что это не танк стреляет, а в него летит фаербол
Аноним 29/10/22 Суб 16:20:00 310237 29
>>310231
Не стоит в развитие полагаться на одобрение шиза тролящего по/рашей.
Тебе аноны в треде отписали свое мнение о работе.
Аноним 29/10/22 Суб 16:21:41 310238 30
>>310231
Твое говно выглядит как поделка школьника на юнити. Причем не сегодняшнего юнити, который по графену уже приблизился к анриалу, а юнити 2009 года.
Аноним 29/10/22 Суб 16:23:34 310239 31
>>310234
>хуево работает
Или у тебя руки не из того места растут.
Аноним 29/10/22 Суб 16:24:12 310240 32
>>310238
Ой, бяда-то какая, поделка новичка выглядит, как поделка новичка! Стыд-то какой!
Аноним 29/10/22 Суб 16:25:13 310241 33
>>310236
Потому что это просто повернутый эммитер испускающай дым)
Аноним 29/10/22 Суб 16:29:49 310242 34
image.png 2552Кб, 1473x2209
1473x2209
>>310202
>что глаза делят голову пополам
Че серьезно?
Аноним 29/10/22 Суб 16:36:36 310243 35
image.png 155Кб, 333x376
333x376
>>310242
На твоем пике у неё голова чуть вперед наклонена. Плюс поднятая причёска.
Аноним 29/10/22 Суб 16:37:31 310244 36
Пиздец, шизы неиронично отрицают конвенциональные истины касательно человеческих пропорций черепа.
Аноним 29/10/22 Суб 16:39:16 310245 37
>>310242
Тут если что голова завалена вперед. Видно по кончикам ушей что выше уровня бровей.
мимо изучал кокодем
Аноним 29/10/22 Суб 16:39:58 310246 38
image.png 351Кб, 505x489
505x489
Аноним 29/10/22 Суб 16:40:12 310247 39
>>310245
Да, я его уже обоссал.
Аноним 29/10/22 Суб 16:41:24 310248 40
Плюс у тянок маленькие подбородки, поэтому иногда нижняя часть лица чуть меньше верхней, у мужчин это работает практически в 100% случаях
Аноним 29/10/22 Суб 16:43:29 310249 41
f1c40a06b9de300[...].jpg 56Кб, 571x1050
571x1050
>>310238
Сделать анимацию, чтобы и выглядело нормально и быстро рендерилось, это явно выше локальных мультиков в /td от человека который месяц занимается 3д. Причём, надо понимать что "месяц", это не чистое время, а любительское свободное. Из которого больший %, это не обучение, а попытка сделать что-то своё из уже освоенного. Введи в ютубе " Блендер 1 год", там ты увидишь типичных людей которые запускают блендер пару раз в неделю. Человек старался, хотел поделиться своим творчеством, а что ты? Что ты сделал для блендер треда в его годы?
Аноним 29/10/22 Суб 16:45:16 310250 42
>>310249
Просто не нужно использовать блендер для таких мультиков. В анриале в реалтайме гораздо лучше графена можно добиться.
Аноним 29/10/22 Суб 16:45:25 310251 43
Аноним 29/10/22 Суб 16:48:37 310252 44
>>310242
>>310246
Тянки с короткими стрижками охуенны!
Аноним 29/10/22 Суб 16:49:54 310253 45
>>310252
Со стрижками.А у этих бритки.
Аноним 29/10/22 Суб 16:51:20 310254 46
image.png 320Кб, 754x373
754x373
>>310253
Тут см 3, есть укладка.
Аноним 29/10/22 Суб 16:53:20 310255 47
За сколько замоделите мне такие очки?
Аноним 29/10/22 Суб 16:54:01 310256 48
Аноним 29/10/22 Суб 16:54:08 310257 49
Да блять сука
Аноним 29/10/22 Суб 16:54:58 310258 50
ptivmgom9hg61 ([...].png 104Кб, 741x372
741x372
Аноним 29/10/22 Суб 16:56:56 310259 51
Аноним 29/10/22 Суб 16:58:24 310260 52
>>310231
Чел, моя шебмка с симом тоже в шапку не попала. И знаешь что? Ваще похуй.
Аноним 29/10/22 Суб 16:58:49 310261 53
>>310259
>2 полосочки
>2 кружочка
>косарь
лол
Аноним 29/10/22 Суб 16:59:23 310262 54
>>310220
Можно было 2 коллажа запиздрячить, всем угодить
Аноним 29/10/22 Суб 17:01:27 310263 55
image.png 66Кб, 1072x711
1072x711
Аноним 29/10/22 Суб 17:03:18 310264 56
image 203Кб, 640x640
640x640
Аноним 29/10/22 Суб 17:03:28 310265 57
>>310263
Куда кидать деньги?
Аноним 29/10/22 Суб 17:04:33 310266 58
>>310263
Даже mirror не использовал, ебать ты нуб
Аноним 29/10/22 Суб 17:04:48 310267 59
>>310263
Чтобы было в следующем коллаже, лол
Аноним 29/10/22 Суб 17:05:01 310268 60
>>310252
Ахуенные тянки с короткими волосами продолжают ими быть, да.
А вот среднетянам и темболее всраткам такое обеспечит лишь пожелания оттпрохожих поскорее победить рак.
Аноним 29/10/22 Суб 17:07:17 310269 61
>>310262
Так я не ОП, я под свой перекат делал.
Аноним 29/10/22 Суб 17:07:20 310270 62
>>310266
Этот шиз на <2.79 сидит, чего ты ожидал.
Аноним 29/10/22 Суб 17:10:59 310271 63
>>310269
Вкинь заранее в конце треда картинку для переката, может шиз добавит ее в шапку или кто-то еще
Аноним # OP 29/10/22 Суб 17:11:13 310272 64
>>310269
Так скинул бы в прошлый тред, я б прикрепил.
Аноним 29/10/22 Суб 17:11:40 310273 65
Аноним 29/10/22 Суб 17:23:22 310275 66
>>310244
On average
Это не значит, что не может быть отклонений
Аноним 29/10/22 Суб 17:25:27 310276 67
>>310192 (OP)
А почему "блендер тред" на английском? Не засланный казачок ли ты разом?
Аноним 29/10/22 Суб 17:25:39 310277 68
>>310273
потому что прошлые треды с Зибрашем перекатывал
>>310260
Так сим не шиз чтоли делал?
Аноним 29/10/22 Суб 17:27:58 310278 69
>>310276
А ты думаешь почему там изображен фаербол, летящий в русский танк. То-то же.
Аноним 29/10/22 Суб 17:32:42 310279 70
Finger-1.mp4 4639Кб, 1280x720, 00:00:50
1280x720
Как он анимировал эти подергивания? Тупо вертексы перетаскивал, создавая ключи?
Аноним 29/10/22 Суб 17:39:26 310280 71
>>310278
>дым впереди огня
внатуре кек
Аноним 29/10/22 Суб 17:44:45 310282 72
>>310280
Может это уже второй выстрел, а дым от первого не успел рассеется.
Аноним 29/10/22 Суб 17:45:54 310283 73
Genga.png 2446Кб, 1819x1769
1819x1769
Хело Антуасы. Хочу делать ретопологию в Блендере модельки из Зебры.
В каком виде ее лучше перекатывать, отдельными сабтулами?
Имеется приклейтед, я его в зибраш тред пару недель назад уже скидывал. 700к точек в нем.
Аноним 29/10/22 Суб 17:48:07 310284 74
>>310283
если квад ремешером ретопать будешь то лучше меш разделить на части
Аноним 29/10/22 Суб 17:50:18 310285 75
image 9Кб, 299x168
299x168
image 61Кб, 1280x720
1280x720
>>310280
>>310282
> дым впереди огня

Ну ващет так оно и должно быть. Взрыв то происходит внутри дула и дым вытаскивается снарядом.
Аноним 29/10/22 Суб 17:53:32 310286 76
>>310285
Выталкивается*
Слоуфикс
Аноним 29/10/22 Суб 17:53:34 310287 77
image.png 1724Кб, 1877x719
1877x719
>>310285
конечно конечно
именно так всё и происходит
Аноним 29/10/22 Суб 17:55:48 310288 78
>>310284
>если квад ремешером ретопать будешь
Я не разу не делал он нужен? У них траил есть, он 30 дней полноценно дает работать, чегото я не понял.
>то лучше меш разделить на части
Что конкретно имеешь в виду под этим?
Аноним 29/10/22 Суб 17:57:10 310289 79
>>310287
>пересвеченное говно с проебанной экспозицией. Посмотри любой ролик в слоумо со стрельбой, где в 4к все нормально показано
Аноним 29/10/22 Суб 17:57:47 310290 80
>>310285
Тут дым вылитает под напором и заворачивается в гриб, на оп пике дам медленней двигается, как буд-то бы уже 1-1,5 секунда после взрава прошла.
Аноним 29/10/22 Суб 17:58:32 310291 81
image 339Кб, 828x609
828x609
Аноним 29/10/22 Суб 18:21:52 310292 82
image.png 319Кб, 834x317
834x317
Аноним 29/10/22 Суб 18:29:05 310294 83
>>310292
Ну да, зависит от скорости вылета снаряда, где-то он опережает дым, у менее мощных нет. Короче, все не так однозначно.
Аноним 29/10/22 Суб 18:31:02 310296 84
blenderpro.png 733Кб, 1752x1208
1752x1208
Коллаж для следующего переката готов
Аноним 29/10/22 Суб 18:32:42 310297 85
Аноним 29/10/22 Суб 18:34:18 310298 86
Аноним 29/10/22 Суб 18:35:03 310299 87
А почему по блендеру каждый день новый тред, а тред по максу меняется раз в 2 года?
Аноним 29/10/22 Суб 18:44:59 310300 88
>>310299
Потому что:
1. мы на дваче (сайт лузеров и нищеебов)
2. блендер зафоршен среди быдла
3. блендер пытается быть одновременно всем, а макс - узкоспециализированный инструмент для профессионалов
Аноним 29/10/22 Суб 18:45:35 310301 89
>>310299
Потому что постят работы тут 3.5 новичка, и ещё чел который своего чайна пидора скульптит. Остальные это аноны которые просто срут по любым темам, при этом отвечая максимум одним предложением, чтобы всё смывало нахуй, не дай бог тред перестанет быть говном.
Аноним 29/10/22 Суб 18:57:29 310302 90
>>310296
Как же у тебя не бомбит, пиздец простот.
Аноним 29/10/22 Суб 18:58:21 310303 91
Ну почему вы меня >>310279 игнорите :с
Аноним 29/10/22 Суб 19:02:55 310305 92
2022-10-29 17-4[...].webm 22566Кб, 1280x720, 00:00:34
1280x720
Я сделал зиримеш на лоуполи, такая сетка норм? Или нужно фиксить?
Аноним 29/10/22 Суб 19:04:34 310306 93
>>310303
У кривых анимации есть модификаторы, один из них - шум.
Аноним 29/10/22 Суб 19:09:26 310307 94
>>310305
Задница слабовата, я бы ебать не стал
Аноним 29/10/22 Суб 19:16:54 310308 95
>>310305
не дохуя ли поликов для такой простой модели? я бы х2 уменьшил
Аноним 29/10/22 Суб 19:30:36 310310 96
345.jpg 686Кб, 1819x1785
1819x1785
>>310307
>я бы ебать не стал
Я слышал что на толстые жепы не стоит только у гомогеев с низким тестостероном.
>>310308
Так вот?
Только мне не ясно что дальше делать.
Аноним 29/10/22 Суб 19:39:13 310311 97
>>310310
>Только мне не ясно что дальше делать.
Так ты скажи, для чего он тебе? Картинку зарендерить? Тогда пофиг на количество поликов. Не пофиг на лупы вокруг рогов. Их нет и края сокетов мятые.
Аноним 29/10/22 Суб 20:00:41 310312 98
546546t.jpg 257Кб, 2155x1753
2155x1753
>>310311
>Картинку зарендерить?
Да сделать текстуры и рендер хороший. Первым делом.
В будущем хотел бы наверное еще и риг под анимацию.
>Тогда пофиг на количество поликов
Тут у меня на хайрезе 800к точек сабстанс пейнтер загрузил кое как.
А когда я несколько миллоные модельки в них кидал, они крашились.
>Не пофиг на лупы вокруг рогов.
Это руками нужно фиксить, а потом опять поднимать полигоны и проецировать детали с хайреза?
Аноним 29/10/22 Суб 20:53:01 310314 99
>>310258
От 2400, зависит от детализации же.
>>310292
таки тут первым вылетел шматок дыма.
Аноним 29/10/22 Суб 21:10:30 310315 100
>>310277
>Так сим не шиз чтоли делал?
У тебя весь тред - это один шиз?
Аноним 29/10/22 Суб 21:16:52 310316 101
>>310315
дак нелегко шиза детектить когда вокруг анонимы!
Аноним 29/10/22 Суб 21:17:59 310317 102
>>310312
>В будущем хотел бы наверное еще и риг под анимацию.
дак заригай через Mixamo за 2 минуты
Аноним 29/10/22 Суб 21:56:13 310318 103
>>310317
>дак заригай через Mixamo за 2 минуты
Троллинк?
Аноним 29/10/22 Суб 22:03:01 310319 104
Аноним 29/10/22 Суб 22:06:01 310320 105
Аноним 29/10/22 Суб 22:19:39 310321 106
tifa hair.jpg 1084Кб, 3505x1797
3505x1797
Подскажите как называется, что гуглить для таких вот волос?
Это плоский меш который можно двигать, а на рендере он распадается на волосы.

Я хочу на тело Тифы сделать другие волосы, вод другого перса.
>>310320
На этой моделе это совершенно не работает. Там только люди.
Аноним 29/10/22 Суб 22:33:32 310322 107
zvflag.gif 488Кб, 484x417
484x417
Еще немного патриотизма в тред
Аноним 29/10/22 Суб 22:43:23 310323 108
Аноним 29/10/22 Суб 22:45:00 310324 109
>>310321
>что гуглить для таких вот волос?
Возьми из даза
Аноним 29/10/22 Суб 22:52:36 310325 110
>>310324
Я хочу сам сделать, как вчера обсуждали на примере Рей, большенство просто лепит говно, главное что бы было, нихуя не стараясь попасть в персонажа.
Аноним 29/10/22 Суб 23:34:48 310326 111
>>310321
Пиздец, с такими вопросами тебе в дет сад базу учить, зумерок. Ты в игры что ли ни когда не играл и не интересовался тех. частью?
Аноним 29/10/22 Суб 23:59:28 310327 112
>>310325
если хочешь сам, то качай хаир тул и делай волосы какие угодно
Аноним 30/10/22 Вск 00:01:47 310328 113
image.png 918Кб, 1262x783
1262x783
тииияночка
Аноним 30/10/22 Вск 00:09:56 310329 114
>>310326
Хватит быть токсиком. У меня и так настроение хуёвое.
>>310327
>качай хаир тул
>45$
У меня нет таких далларов.
Аноним 30/10/22 Вск 00:14:17 310330 115
>>310329
с торрента качать надо, деревеньщина
Аноним 30/10/22 Вск 00:33:39 310332 116
345345435.png 5Кб, 1340x88
1340x88
>>310330
Качаешь бесплатный софт, что бы продалжать ебаться с кулхацкерными майнерами. Этот мир ненавидит нас.
Самый свежий апдейт нна торрентах устарел, так что хуй похоже а не волос.
Аноним 30/10/22 Вск 00:35:06 310333 117
>>310332
>Самый свежий апдейт нна торрентах устарел

Все аддоны от этого автора апдейтятся до актуальной версии прямо из настроек самого аддона, чел.
Аноним 30/10/22 Вск 01:50:57 310334 118
>>310333
Хорошо завтра почекаю.
Вообще очень редко нравятся волосы в 3д.
Нужно будет разбираться в чем люди проёбываются. Еще глаз на ваш 3д не набит, по долгу приходится анализировать.
Аноним 30/10/22 Вск 04:04:16 310337 119
>>310268
Зависит от формы черепа. Зачастую среднетян после бритья становиться на 2 балла выше, если форма черепа пиздатая.
Аноним 30/10/22 Вск 07:00:01 310338 120
>>310314
Тут работы с полной детализацией максимум на час. Какие нахуй 2400.
Аноним 30/10/22 Вск 07:16:01 310339 121
>>310338
Окей, ты когда-нибудь делал очки, бижутерию?
Да можно и за 5 минут, хуле. >>310263

Разное качество, проработка, сетка
Аноним 30/10/22 Вск 08:55:29 310342 122
Screenshot568.png 251Кб, 585x699
585x699
Screenshot569.png 508Кб, 948x960
948x960
>>310192 (OP)
>>310174 →
Нет не херней. Вот конкретно в этом месте нужно больше полигонов, ибо это большие складки/морщины, которые будут двигаться. Это было в гайде Трамела в главе про пожилых людей. Особо важно было так вот у этой складки сделать.
Аноним 30/10/22 Вск 09:04:27 310344 123
Screenshot575.png 702Кб, 890x1126
890x1126
>>310310
>>310305
Это зависит от того, анимированная будет фигурка или статичная. В местах которые будут двигаться плотность сетки должна быть выше, как на пикче возле рта и глаз. А если не будет двигаться то авторемеш тоже норм.
Я, кстати, зря потратил время на ручной ремеш "волос" и ушей. Надо лицо ретоположить вручную, а все остальное зиремешером.
Аноним 30/10/22 Вск 10:04:14 310345 124
>>310283
Ретоп лучше в майе делай
Аноним 30/10/22 Вск 10:48:03 310347 125
>>310345
Там майнеры и троянеры разные говорят
Аноним 30/10/22 Вск 11:50:44 310352 126
Аноним 30/10/22 Вск 12:14:14 310359 127
Местный Зи-даун детектится с одного прста, даже если тот мимикрирует под якобы другого далбаебы и пытается сиреть на отвлеченные темы.
Интересно что у него в жизни сложилось не так что привело его в такое состояние
Аноним 30/10/22 Вск 12:27:45 310362 128
>>310359
низкий уровень питания, воспитания и образования, возможно плохая генетика.
Аноним 30/10/22 Вск 12:41:03 310364 129
349152cad9be53f[...].png 1440Кб, 1728x1080
1728x1080
Кстати я как человек с совершенно свежим взглядом на 3д, который 2 недели назад перекатился. Начинаю все лучше и лучше понимать, в чем проблемы индустрии.
Я всегда думал что дело в инструментах, но оказывается все дело в голове.
Как технически можно слепить отличную Рей, но все проебываются.
Так даже на топовом ААА - уровне, сидят далбаёбы типа местного шизика которые "не верят" в пропорции. Не понимают характер персонажей, атмосферу сцены, вот это все.
Им мозг прогрыз технический дибилизм. Как в этой сцене.
О блядь, а давайте ка мы главноме герою который в начале должен выглядеть привлекательно и вызывать позитивные эмоции (и лишь позже на контрасте проявляются его дем,оны), дадим пропитое ебало скуфа которое изначально будет отталкивать людей. Хули я вот на фотографиях педофилов с такими ебалами видел, что может пойти не так.
О блядь какие они раньше далбаёбы были, не смогли освещение на глаза сделоть. Хаха вот технический прогресс вам покажет, сейчас я запущу свою новенькую Инвидию и сделою топ освещение, все ахуеют.
Аноним 30/10/22 Вск 12:55:28 310367 130
>>310364
Уебок вообще не похож на Джеймса. Миня аж трисет!!
Аноним 30/10/22 Вск 13:02:31 310369 131
>>310345
В майе все круто, но есть одна пренеприятнейшая особенность. Если вертекс попадает под поверхность референсного меша (при сглаживании такое случается), его оттуда уже не подцепить в режиме ретопа. Надо переключаться в режим сетки и вытаскивать его. Жутко бесит. В блендере такого нет.
Аноним 30/10/22 Вск 13:04:39 310370 132
>>310367
Да похожесть, это еще ладно.
На видео просто полнейшее непонимание что блядь происходит, какие эмоции персонаж испытывает и как их показать зрителю.
В этом проблема деньги и технические знания, без художественного и эмоционального понимания это тупик.

https://www.youtube.com/watch?v=ijiNxDrdyAg
Аноним 30/10/22 Вск 13:08:54 310371 133
>>310369
> В блендере такого нет.
В блендере нет такого удобного ретопа как в майе
Аноним 30/10/22 Вск 13:11:31 310372 134
>>310364
>далбаёбы типа местного шизика которые "не верят" в пропорции.
>Им мозг прогрыз технический дибилизм
Очень смешно.
Аноним 30/10/22 Вск 13:18:52 310373 135
thumbs up.jpg 284Кб, 1121x1467
1121x1467
>>310352
>Hair cards
Спасибо анон.
Аноним 30/10/22 Вск 13:22:22 310374 136
>>310372
Как еще обьяснить повсеместные зловещие долины и проёбы сущности, как в Сайлент Хилле?
Стемтарды набирают таких же как и они стемтардом и эта кучка аутистов пытаятся техническими знаниями решать проблемы. Вот только может в проекциях ракет такое работает, но не в игорях и фильмах.
Аноним 30/10/22 Вск 13:23:34 310375 137
>>310359
Челик пытался в 3д, но не смог, у него ничего не получается в жизни, за что бы не взялся. И он решил заняться тем, что у него хорошо получается, - обсирать других. Решил вредить другим чтоб хоть как-то самоутвердиться и что-то значить в этом разделе.
мимопсихачер
Аноним 30/10/22 Вск 13:26:26 310376 138
Местные поехавшие детектить "гудыню" прекратили и теперь везде детектят "зи-дауна"? Я все верно понял?
Аноним 30/10/22 Вск 13:45:24 310379 139
Аноним 30/10/22 Вск 15:08:14 310382 140
Аноны сейчас смотрел видос, там говорится что Блендер неимоверно сосет в симуляциях. Типа у него ужасная физика твердых тел и жидкостей.
А что тогда стандарт индустрии в этой сфере если не Блендер, Гудини?
Аноним 30/10/22 Вск 15:39:16 310384 141
По сложности освоения, начиная с легкого:

Vex > max script > mel > плюсы > пиздон
Аноним 30/10/22 Вск 15:50:28 310387 142
>>310384
А почему питон сложный?
Vex это же одна из трех абилок Инвокера? Их сложно комбинировать?
Аноним 30/10/22 Вск 15:56:08 310389 143
>>310364
Дело не в «неверии в пропорции», а в низкой квалификации и пробелах в ней у работников ААА, в экономии на этих работниках, в результате чего одним некогда самообучаться, а вторые готовы работать за минималку и находятся в малоразвитых странах, где вообще среда не располагает к глубокому образованию.

Не вини технарей. Вменяемый технарь адекватно оценивает меру своего незнания.

Ну и да, про попытку заткнуть художественные проёбы техноёбством верно. Только тут не технари или художники виноваты, а наниматель без вкуса и совести. Люди и так схавают? Фпродакшын! И рекламы побольше!
Аноним 30/10/22 Вск 16:00:02 310390 144
>>310382
>Гудини?
Да.

>>310384
Пистон сложнее крестов? Это с каких же хуев?
Аноним 30/10/22 Вск 16:59:39 310396 145
Screenshot591.png 79Кб, 697x973
697x973
Почему у меня пивот пойнт устанавливается хуй знает где? Маставил на "анмаскед" как в этом видео https://www.youtube.com/watch?v=arEQFqk4tZY

У него там где надо гизмо становится, у меня в какой-то жопе. И можно ли гизмо двигать вручную?
Аноним 30/10/22 Вск 17:00:31 310397 146
>>310396
оно на курсоре, возможно
Аноним 30/10/22 Вск 17:03:33 310400 147
Без названия (2).jpg 10Кб, 236x168
236x168
Можно ли в Блендере "ходить" по локациям? Типа, я сделал комнату и хочу по ней походить как в экшене от первого лица.
Аноним 30/10/22 Вск 17:04:23 310401 148
Screenshot592.png 773Кб, 1830x1318
1830x1318
>>310397
Он почему-то не хочет по оси Z меняться. И да, он на курсоре и хоткее, но устанавливается не на ладонь, а намного ниже, как на пикриле. То есть сбой по оси Z и даже в настройка внизу слева нет возможности показатель этой оси поменять.
Аноним 30/10/22 Вск 17:14:07 310402 149
>>310400
Никто не знает? Точно помню, что 2.7 что-такое было.
Аноним 30/10/22 Вск 17:22:31 310404 150
Screenshot593.png 603Кб, 1211x812
1211x812
>>310401
Опять эта падла меня с ума сводит. Делаю все как в гайде >>310396
и мало того что пивот пойнт пришлось жопным методом устанавливать, так теперь при вращении появляется этот блядски йзеленый круг вокруг которого все крутится и превращается в говно. Можно ПОМЕНЬШЕ СВОБОДЫ в блендере чтобы случайно нажатая одна из тысяч кнопок не превращал работ в сблев ебаный?
Создал новый файл, перенс туда объект и все работает. То есть файл просто проклятый.
Аноним 30/10/22 Вск 17:39:15 310405 151
Screenshot596.png 300Кб, 760x824
760x824
Что это за хуйня вместо сглаживания?
Аноним 30/10/22 Вск 17:58:08 310407 152
Аноним 30/10/22 Вск 18:34:13 310413 153
Че по итогам блендер конференс решили? куда прога будет развиватся, и когда станет индустри стандартом?
Аноним 30/10/22 Вск 18:45:38 310415 154
>>310405
У меня такое было с джемом у пончика, сетка из хуев состоит видимо.
Аноним 30/10/22 Вск 19:16:54 310418 155
kashira.jpg 37Кб, 400x540
400x540
image.png 8Кб, 358x101
358x101
Аноны, помогите с рендером на гпу разобраться. Раньше я даже не трогал куклез, для моих нужд иви хватало. Но тут вроде добавили поддержку веги для куклы в 3.3. да и фишки рендера понадобились.
Скачал, поставил про амуде дрова, в настройках включил вегу, но прироста не ощущаю.
Делаю простенький прогон на 256 семплов, что в 3.3 около 30 секунд, что в 3.1 около того а то и быстрее, хотя он точно гпу не поддерживает.
чяднт?
Аноним 30/10/22 Вск 19:18:28 310419 156
image.png 128Кб, 600x800
600x800
>>310413
>индустри стандартом
Аноним 30/10/22 Вск 19:19:58 310420 157
>>310413
>и когда станет индустри стандартом?
Так уже стандарт индустрии по производству говна из ануса.
Аноним 30/10/22 Вск 19:20:39 310421 158
345435435.png 61Кб, 1157x405
1157x405
Ватафак, как фиксить такой вот проблемс котятки?
Аноним 30/10/22 Вск 19:26:36 310422 159
>>310421
Бля, даже дурачек из прошлого треда сам смог разобраться и решить эту проблему, поняв что ставит устаревший аддон на последнюю версию блендака. Он смог дойти своим умом (почти), что можно обновиться из под старой версии и потом перенести папку с аддоном в новую.
А ты как думал? Не хочешь покупать аддон, страдай.
Аноним 30/10/22 Вск 19:37:02 310423 160
>>310422
Ну так у меня нет старой версии, толька эта.
Аноним 30/10/22 Вск 19:53:04 310424 161
>>310400
Шифт + тильда -> Таб
Аноним 30/10/22 Вск 20:58:13 310426 162
Screenshot598.png 1565Кб, 1508x1224
1508x1224
Поработал над руками и научился наконец-то поуз брашем пользоваться. И вообще персонажа в позы ставить.
Аноним 30/10/22 Вск 21:14:17 310427 163
345345.jpg 19Кб, 451x449
451x449
Бляядь какая же бесящая говнина.
Поставил старую версию Блендера, поставил Хеир Тул.
Начинаю смотреть тутор там чел выбирает Hair Nodes, Draw Hair итд. у меня этих подразделов нет. Эта хуёвина никакого меню не имеет, настроить это никак не получается.
У разраба на ютубе одно говно, с ахуенно бесящим акцентом.
Что опять не так с этой хуёвиной?
Аноним 30/10/22 Вск 22:44:50 310428 164
2022-10-3022-43[...].mp4 2253Кб, 1680x1050, 00:00:27
1680x1050
>>310400
Walk же. Там есть падение на пол и рост регулируется в настройках. Даже прыжок и автоподъём есть.
Аноним 30/10/22 Вск 22:50:58 310429 165
>>310427
Есть подозрение, что ты тупой.
Либо влез в Блендер без базовых знаний.
То что ты описываешь, обычно случается, когда зелёный смотрит не в тот режим или не в тот тип объекта. Всё контекстно жы.
Аноним 30/10/22 Вск 22:51:28 310430 166
>>310421
открой _init_.py и посмотри для какой версии твой аддон
Аноним 30/10/22 Вск 23:08:07 310432 167
>>310429
>Либо влез в Блендер без базовых знаний.
Без базовых знаний Блендера?
Вообще нормально сидел ковырял свои вещи. Но волосы какая то хуйня, все виснит, нихуя не работает толком. Даже продолжать желания нет. Начну лучше анимацию прокачикавать.
Аноним 30/10/22 Вск 23:19:05 310433 168
>>310432
Возиться с волосами — целая отдельная профессия если чо.

>Без базовых знаний Блендера?
Да. И наверняка невнимательно смотрел, в каком режиме, в каких последовательностях. Или не на ту версию аддон накатил
Аноним 30/10/22 Вск 23:46:59 310435 169
>>310426
Ты его уже месяц делаешь?
Аноним 31/10/22 Пнд 00:36:08 310436 170
Аноним 31/10/22 Пнд 01:16:24 310438 171
image.png 658Кб, 940x630
940x630
Как добиться такого рендера?
Аноним 31/10/22 Пнд 01:55:20 310440 172
Аноним 31/10/22 Пнд 02:09:41 310441 173
Помогите...
Аноним 31/10/22 Пнд 04:57:31 310447 174
Вот я пальчик круто ригнул, могу ли я теперь как-то все эти веса перенести на соседние пальцы, если у них точно такая же топология?
Аноним 31/10/22 Пнд 07:58:02 310455 175
>>310435
С начала сентября
Аноним 31/10/22 Пнд 09:43:41 310470 176
>>310418
>чяднт?
Красные карты хуже поддерживаются самим производителем как на уровне дров так и на уровне участия АМД в разработке Блендера. Красные карты игровые и отдача конкретно в Блендере у них хуёвая.

У зелёных — полная отдача, Оптикс на RTX-ядрах, денойз на нейронном оптиксе и т.д. Потому разрыв в бенчмарках настолько дохуя, что красная карта для работы в Блендере — вообще не является выбором и имеет смысл только если «она уже есть, другой нет».

https://opendata.blender.org/benchmarks/query/?compute_type=OPTIX&compute_type=CUDA&compute_type=HIP&compute_type=METAL&compute_type=ONEAPI&group_by=device_name&blender_version=3.3.0

При возможности выбора — обязательно зелёная, обязательно с RTX.
Аноним 31/10/22 Пнд 09:46:15 310471 177
77441543.png 2Кб, 926x80
926x80
Ну вот и выяснилось, что за загадочный «Nvidia graphics device» был в бенчмарках. Кто-то до выхода 4090 тестировал
пц, конечно, мощь, как две 3090ти…
Аноним 31/10/22 Пнд 09:50:22 310472 178
>>310447
да, смотри уроки по ригу.
Аноним 31/10/22 Пнд 14:12:47 310482 179
Блядь что за шизоид вайпает тред какой то хуетой?
Зи-далбаёб никак не может пробздится после того как ему модер шершавым по губам провел?
Аноним 31/10/22 Пнд 14:43:45 310486 180
>>310482
Чубатый, сложи 2 и 2 и пойми, кому выгодно вайпать этот баZовый тред.
Аноним 31/10/22 Пнд 14:45:24 310487 181
>>310486
Патриотичные вскукареки не принимаются.
Аноним 31/10/22 Пнд 15:16:10 310499 182
fhnt-01-a.jpg 2582Кб, 3730x3730
3730x3730
fhnt-02-a.jpg 1105Кб, 3000x1200
3000x1200
fhnt-07-b.jpg 1378Кб, 3816x1950
3816x1950
fhnt-11-a.jpg 2193Кб, 3750x2500
3750x2500
Аноны мне для личного пройекта нужно максимально реалистичное лицо, такое возможно сделать в Блендере?
Как я понимаю как минимум скульпт в таком разришении, Блендер не потянет?
Аноним 31/10/22 Пнд 15:34:53 310503 183
>>310499
Да, тут где-то 15 миллионов полигонов. То есть вот эта работа https://www.artstation.com/artwork/NGm49d
по нагрузке на Блендер такая же. Комп - райзен 2600 и 8 гб оперативки с жифорс 1060 на 3 гб. Со скрипом но тянуло.
Аноним 31/10/22 Пнд 15:39:10 310508 184
>>310503
Добавлю, что в 3D сейчас детализированная статика не проблема. В основном придётся оптимизировать что-то для анимации либо игр, где тоже всё в динамике.
Аноним 31/10/22 Пнд 15:46:58 310514 185
>>310503
Я если что алтфак из па и знаю кто это такой?
Если это ты, то мы учавствовали в паре забавных срачей. И этот чувак который форсил Саи вроде как тут. Похоже все мы несбывшиеся рисоваки оседаем в 3д.
В описании написано, ты все делал в Блендаке по курсу Кента Тремелла? А где качал, я закинул имя в сиджипирс - ни одного результата. Платил?
>райзен 2600 и 8 гб оперативки с жифорс 1060 на 3 гб.
Это хорошо у меня немного побыстрее даже пекарня.
Аноним 31/10/22 Пнд 15:55:41 310520 186
Screenshot132.png 240Кб, 894x792
894x792
>>310514
>В описании написано, ты все делал в Блендаке по курсу Кента Тремелла? А где качал, я закинул имя в сиджипирс - ни одного результата. Платил?
На рутрекере есть. Human realistic head.
>>310514
>Похоже все мы несбывшиеся рисоваки оседаем в 3д.
Это прсото было не мое. Я не мог сесть и от балды накидать нормальные скетчи даже, у меня это только через два года задраччивания анатомии начало получаться. Сел за скульптинг и сразу из воображения стал лепить приемлемые головы за пару минут. Всю жизнь лепить любил больше чем рисовать, хуй знает че так долго бился.
>>310514
> мы учавствовали в паре забавных срачей
Про блик?
Аноним 31/10/22 Пнд 15:58:19 310522 187
>>310514
> где качал, я закинул имя в сиджипирс - ни одного результата
Ищи по названию. Есть на персии, нонейме и рутракере
HUMAN: Realistic Portrait Creation with Blender
Аноним 31/10/22 Пнд 16:02:36 310527 188
>>310520
>хуй знает че так долго бился
Мне кажется ты бы примерно так же бился бы со скульптом, если бы скипнул 2д. Т.е. то что ты "сразу" стал лепить приемлемые бошки это заслуга предварительного задрачивания анатомии.
Аноним 31/10/22 Пнд 16:04:21 310529 189
>>310527
Дело в том что 2D это ан 50% рендер. Твой, авторский рендер. Я пытался копировать чужой рендер, даже если получалось то работать в нем не мог, было невыносимо тяжко и уныло. А свой рендер я создать не смог. В 3D такой пробелмы почти нет.
Аноним 31/10/22 Пнд 16:12:11 310536 190
>>310520
>Сел за скульптинг и сразу из воображения стал лепить приемлемые головы за пару минут.
У меня нечто схожее. Я все еще люблю рисовать, но после 15+ лет я преодолел технический порог входа, начал лепить и понял что все это время я немного делал не то. Для меня скульпт это то, как я всегда хотел рисовать.
Про блики не помню, про существование кругов например было. И по тейкам, что у каждой форографии идеальная композа. По видео русского чувака, который ландшафты ночью с ноута рисовал.
>>310522
>HUMAN: Realistic Portrait Creation with Blender
Спасибо качаю.
Аноним 31/10/22 Пнд 16:14:12 310538 191
>>310536
> И по тейкам, что у каждой форографии идеальная композа. По видео русского чувака, который ландшафты ночью с ноута рисовал.
Лол нет. Не у каждой конечно. Просто нельзя сгенерировать хорошую композицию, ее можно случайно поймать. В виде кляксы на стене или удачной фотки.
Аноним 31/10/22 Пнд 16:17:16 310539 192
В частности рисование для меня было всегда созданием персонажа, истории ландшафта. И рисование это один ракурс этого обьекта. Рисовать светотень, перспективу все это было проблемой которую нужно было преодолеть.
А в лепке у меня намного сильнее ощущение что я создаю именно самого персонажа, форму. А перспективу, освещение вот это все делает за меня компухтер.
У меня даже наоборот новая мотивация для рисования появилась. Просто теперь я знаю, что в рисовании могу делать сугубо то что действительно в кайф и очень многие бесящие аспекты из рисования мне намного легче перекинуть на 3д.
Аноним 31/10/22 Пнд 16:17:30 310540 193
Blender.mov 711Кб, 384x384, 00:00:01
384x384
SD.mov 883Кб, 384x384, 00:00:01
384x384
шарик
Аноним 31/10/22 Пнд 16:37:06 310548 194
SD2.mov 876Кб, 384x384, 00:00:01
384x384
Аноним 31/10/22 Пнд 16:47:18 310551 195
Аноним 31/10/22 Пнд 16:49:29 310554 196
>>310551
нейросетке скормил анимацию из блендера
Аноним 31/10/22 Пнд 17:05:22 310563 197
image.png 44Кб, 597x62
597x62
MOST CONSISTENT AND USELFUL PROPORTIONAL RULE
IS THE LOCATION OF THE HALFWAY POINT
IT ALMOST ALWAYS FALLS IN THE MIDDLE OF THE ORBIT WHICH ON THE FACE IS THE MIDDLE OF THE EYE

СОВСЕМ ОХУЕЛИ ФАШИСТЫ В СВОИХ АКАДЕМИЯХ!
Аноним 31/10/22 Пнд 17:06:30 310564 198
image.png 882Кб, 1066x1073
1066x1073
image.png 316Кб, 434x1309
434x1309
image.png 711Кб, 1024x1048
1024x1048
>>310192 (OP)
Что это за ебучие полосы на краю рендера?
Пытаюсь сделать бесшовную текстуру шума+вороной для игры (пик1). Но при рендере (чел это именно рендером делает тут https://www.youtube.com/watch?v=LwMwkUCe3KU) на краю рендера получается такая странная линия из пикселей (пик2) и из-за нее получается заметный шов. Собственно, как избавиться от этих линий, или мб есть какой-то другой способ создания\запекания бесшовных процедурных текстур?
Аноним 31/10/22 Пнд 17:06:56 310566 199
>>310563

И где имя ученого который это написал?
Аноним 31/10/22 Пнд 17:08:43 310567 200
>>310566
Напиши им и узнай. https://www.washington.edu/
Можешь сразу потребовать его увольнение за оскорбление чувств микроцефалов
Аноним 31/10/22 Пнд 17:09:55 310568 201
2022-10-3117-08[...].png 812Кб, 1345x806
1345x806
2022-10-3117-03[...].png 270Кб, 408x374
408x374
Аноны, как такие заглушки лучше сделать? Просто выделить все нужные вершины на кривых и увеличить их +накинуть др материал?
(хотя на этих местах еще надо красивый переход сделать, может кривые в меши преобразовать тогда?)
Аноним 31/10/22 Пнд 17:12:44 310569 202
Как же не хватает куклокрипта, чтобы скрывать эти километровые цепочки щитпостов.
Аноним 31/10/22 Пнд 17:19:04 310570 203
>>310567
Нет ты напиши им и узнай. Это тебе нужно, а не мне, потому что это ты мычишь про ученых, а не я.
Аноним 31/10/22 Пнд 17:22:37 310571 204
>>310569
я уверен это хохол сам с собой переписывается чтоб завайпать неприятный тред
Аноним 31/10/22 Пнд 18:28:45 310575 205
Аноним 31/10/22 Пнд 18:31:28 310577 206
image.png 933Кб, 684x914
684x914
image.png 2228Кб, 1656x1134
1656x1134
>>310499
Ты выложил фотографии в качестве примера, такое хуй кто сделает и отрендрит.

>>310503

>То есть вот эта работа
Это хуета а фотореализм, просто лютейший игровой кал
Аноним 31/10/22 Пнд 18:42:10 310578 207
>>310575
Спасибо мил человек. Рендерить за областью рендера и затем в фотошопе вырезать, наверное.
Аноним 31/10/22 Пнд 18:51:40 310580 208
>>310578
Посмотри видяшку, там галочка есть в рендере расширить зону охвата не помню как называется, зона камеры при этом не изменится.
Аноним 31/10/22 Пнд 19:05:24 310581 209
GDkk98w7gpo.jpg 1801Кб, 2560x1707
2560x1707
>>310580
Прошу прощения, написал пост прямо перед этим моментом где он объясняет про оверскан...
2 литра нефти тебе, друг. И девушка голенькая.
Аноним 31/10/22 Пнд 19:07:03 310582 210
Делаю ногти через Extract face sets. Получаются вот такие шипы. И так с любой частью меша. Че делать?
Аноним 31/10/22 Пнд 19:07:44 310583 211
Screenshot654.png 911Кб, 1308x985
1308x985
Screenshot655.png 365Кб, 974x806
974x806
Делаю ногти через Extract face sets. Получаются вот такие шипы. И так с любой частью меша. Че делать?
Аноним 31/10/22 Пнд 19:10:05 310584 212
>>310577
>Ты выложил фотографии в качестве примера, такое хуй кто сделает и отрендрит.
А как это сделали?
Вот если что ссылка на работу. Но там совсем никаких процессов у него нет, только финальные рендеры.
Делал как он пишет в Зебре, Мае и Арнольде.
Аноним 31/10/22 Пнд 19:10:35 310585 213
Аноним 31/10/22 Пнд 19:10:40 310586 214
Аноним 31/10/22 Пнд 19:12:08 310587 215
Аноним 31/10/22 Пнд 19:18:44 310588 216
>>310587
Да пофиг. Сетка дерьмовая. Возможно маска захватила лишние полики. Попробуй помельче сделать, помажь там динтопой с большим разрешением.
Аноним 31/10/22 Пнд 19:22:52 310589 217
>>310588
Не, пробовал. Сетка конечно плохая, это же скульпт. Кароч, блендер не справился.
Аноним 31/10/22 Пнд 19:33:43 310590 218
>>310588
>>310589

> Сетка дерьмовая
> Сетка конечно плохая

Камушек задребезжал. Еще и семенит.
Аноним 31/10/22 Пнд 19:36:55 310591 219
>>310585
Ну там на фотке какой то хуй сделал тупо только глаза, которые можно и с помощью ФШ сделать.
Если он покажет сетку модели и рендер в софте, то да тогда это пиздец недосягаемый никому
Аноним 31/10/22 Пнд 19:40:27 310592 220
>>310591
Она там с разных ракурсов. По твоему он под каждый ракурс глаза делал?
Аноним 31/10/22 Пнд 19:47:11 310593 221
>>310589
>это же скульпт
Скульпт может быть и поверх ретопа с хорошей сеткой.
Аноним 31/10/22 Пнд 19:49:29 310594 222
image.png 454Кб, 532x434
532x434
image.png 288Кб, 410x412
410x412
image.png 121Кб, 282x246
282x246
image.png 1752Кб, 1332x972
1332x972
>>310592
Хотя да, стал увеличивать вижу что сетку капиллярную не в тему поставил, с слизистой чет по тону случилось, ресницы трубочки.

Но картинка в общем, постановка света, тон, материалы - просто запредельный пиздец по уровню. Просто недосягаемый я ахуел вообще, такого фотореализма не видел пока что
Аноним 31/10/22 Пнд 19:50:58 310595 223
fhnt-11-a.jpg 2116Кб, 3750x2500
3750x2500
>>310591
Вот хорошо видно, что ресницы в хгене сделаны.
Аноним 31/10/22 Пнд 19:52:40 310596 224
>>310593
В гайде была плохая
Аноним 31/10/22 Пнд 19:59:01 310597 225
>>310596
Всегда можно сделать еще хуже. Потыкай параметры солидифая, может в нем дело.
Аноним 31/10/22 Пнд 20:04:39 310598 226
Аноним 31/10/22 Пнд 20:14:01 310599 227
>>310596
В модификаторах. Справа.
Аноним 31/10/22 Пнд 20:16:21 310600 228
>>310599
а, понял
нет, не в этом дело
я кусок камня обрабатывал, не было почти проблем
Аноним 31/10/22 Пнд 20:38:08 310601 229
>>310591
Ну по другим работам, ябы не сказал что у него какой-то прям запредельный талант. Гоно, но вроде ничего необычного.
Аноним 31/10/22 Пнд 20:43:50 310602 230
>>310601
Текстурки просто хорошие взял. А другая баба у него с другими текстурками. И она говно.
Аноним 31/10/22 Пнд 20:59:27 310604 231
>>310603
Майяпидар, съеби
Аноним 31/10/22 Пнд 21:43:35 310606 232
>>310603
Вот бы её замоделить :3
Аноним 31/10/22 Пнд 21:56:00 310607 233
Здраствуйте у меня возник вопрос касаемо моей сцены. Я загружаю блендер файл окружения. В него через Линк помещаю фигуру. Она появляется и рендерится. Но ее нигде нет ее Коллекции. Если я хочу что-то поменять в фигуре, как мне это открыть в файле с окружением?
Аноним 01/11/22 Втр 00:44:48 310610 234
Tifa1.png 2600Кб, 1920x1080
1920x1080
>>310607
Я сумел настроить этот баг.
Но сейчас у меня проблема касаемо того, что рендер выглядит просто ужасно. В чем может скрываться эта ошибка?
И к сожалению нет возможности лайв настроить освещение. Настраиваю как думаю будет норм, а потом долго жду проверку через рендер. Денег на новую карту у меня нет, к сожалению.
Аноним 01/11/22 Втр 01:58:23 310613 235
image.png 58Кб, 361x234
361x234
Аноним 01/11/22 Втр 07:26:01 310615 236
Screenshot657.png 334Кб, 976x1035
976x1035
>>310192 (OP)
Лепка тела окончена, дальше ретопология.
Аноним 01/11/22 Втр 08:39:07 310616 237
editedimage.jpg 21Кб, 780x652
780x652
Аноним 01/11/22 Втр 09:02:54 310618 238
Аноним 01/11/22 Втр 09:53:33 310619 239
blendergb2AOppe.png 421Кб, 2232x938
2232x938
screenshot512.jpg 105Кб, 1812x537
1812x537
Делал кто-нибудь это? Повторил пик, но у меня просто белый цилиндр.
Аноним 01/11/22 Втр 09:56:48 310620 240
>>310615
Молодец. Как с ногтями разобрался?
Аноним 01/11/22 Втр 10:20:00 310621 241
Аноним 01/11/22 Втр 10:21:42 310622 242
image.png 549Кб, 938x988
938x988
>>310580
Не помогло, к сожалению. Вообще оверскан убрали из блендера, и это можно только с аддоном сделать. Но даже при увеличении зоны рендера полоса пикселей по краю объекта остается, и даже появляется еще одна. Что за хуйня...
Аноним 01/11/22 Втр 10:35:31 310623 243
изображение.png 46Кб, 391x392
391x392
>>310622
> оверскан убрали из блендера
нет
Аноним 01/11/22 Втр 10:39:47 310624 244
>>310619
Может оно для сайклза?
Или ты что-то не то выставил,
Кидай файл в дискорд, разберусь. По картинке мне лень ванговать
мимо Пряник
Аноним 01/11/22 Втр 10:42:29 310625 245
>>310568
в ГН есть нода Endpoints.
Соответственно спавнить по ним заглушки.
Или ты про какие?

>>310569
Репортить надо.
Аноним 01/11/22 Втр 10:55:08 310626 246
image.png 43Кб, 910x434
910x434
image.png 783Кб, 1609x1073
1609x1073
>>310623
No i dont think so.

>>310622
Разобрался с этой странной хуйней путем копирования объект с текстурой по краям. Мб кому-то будет полезно...
Аноним 01/11/22 Втр 11:20:48 310627 247
>>310613
Чём отличаются стилизованные материалы например Овердрочь от реалистика, например, метал?
Аноним 01/11/22 Втр 11:30:58 310628 248
Screenshot658.png 322Кб, 1521x484
1521x484
Новый положняк из /b пацаны
Аноним 01/11/22 Втр 11:33:01 310629 249
>>310613
Накидать корявых подтёков не делает из тебя про. Без контекста где нужны подтёки, например сырой склад это наоборот признак дурновкусия. Вообще градиенты воспринимаются глазом намного приятнее миллиона недостатков которые есть ирл, поэтому весь 2D визуал на градиентах построин, они же основа стилизации. А не вот это вот всё.
Аноним 01/11/22 Втр 13:56:46 310631 250
изображение.png 457Кб, 1874x1006
1874x1006
Почему ребра для струн перетаскиваются со всей остальной гитарой, хотя я выделил только ребра?
Аноним 01/11/22 Втр 14:11:38 310633 251
0,00000002.png 139Кб, 424x431
424x431
Аноним 01/11/22 Втр 15:51:29 310634 252
>>310628
Повезло повезло.
Аноним 01/11/22 Втр 15:52:41 310635 253
>>310631
Пропорциональное редактирование, чел
Аноним 01/11/22 Втр 15:58:53 310636 254
>>310631
>ребра для струн
Это ты так лады называешь?
Аноним 01/11/22 Втр 16:16:40 310637 255
Screenshot662.png 145Кб, 1021x736
1021x736
>>310631
Кругляшок отключи
Аноним 01/11/22 Втр 16:54:10 310640 256
Аноним 01/11/22 Втр 16:58:27 310641 257
Аноним 01/11/22 Втр 17:15:40 310642 258
Аноним 01/11/22 Втр 17:19:37 310643 259
>>310642
>- В сравнении с максом обучение более геморное, т.к. новые версии выходят очень быстро и в них много всего добавляется, старые уроки быстро становятся неактуальными. Мало уроков на русском языке, те что находил были не смотрибельны

Нужно еще что то говорить об этой неосиляторной пидорашке кекеке?
Нене вы че, годами необновляемый софт это нибаг эта фича, ведь древнющие уроки не теряют свою актуальность хахаха. Пиздец сука как таких дегротов земля нмосит ор блядь.
Дава иди обсыхай.
Аноним 01/11/22 Втр 18:14:05 310644 260
>>310643
Мне вот не достает обзора новых фич, пидрилка делает какие-то часовые видива, не хочется их смотреть
Аноним 01/11/22 Втр 18:43:15 310645 261
>>310642
>Работать командой определенно в блендере удобнее и быстрее, но где найти эту команду которая в него умеет - вот вопрос.

Выписать на обоях, всмысле места уже на стене нет? Сотри нахуй старые пиши новые !
Аноним 01/11/22 Втр 18:45:29 310646 262
Аноны у вас обсуждают этого дурочка тута? Он много лет пытался вкатится в рисование, поняв что обосрался назвал всех пидорасами и хлопнув дверью перекатился в 3д. И сейчас стал мастером Блендера.
Как оцените работу?
https://www.youtube.com/watch?v=0VaDQw3ITXw
Аноним 01/11/22 Втр 20:06:17 310651 263
Tifa3.png 2656Кб, 1920x1080
1920x1080
Tifa4.png 2614Кб, 1920x1080
1920x1080
Блядь дайте дайте мне плиз нормальный урок, где мне с самого нуля нормально раскажут как рендеры делать.
Первэй рендер был на циклах, 2.5 часа, загрузка карты менее чем на 50%, второй рендер секунд 30-60 с полной загрузкой карты.
Окей в первой освещение местами немного лучше. Но блядь какие то адовые стыки и артифакты на коже.
Аноним 01/11/22 Втр 20:55:40 310656 264
>>310642>>310643
>>310644

>Разъёб
7. Общий итог и некоторые мысли относительно того, кому и зачем может быть нужен Blender

За 18 лет в 3D я пока не встречал более быстрого софта и так быстро развивающегося. За последний год туда прикрутили больше полезного чем в 3д макс за все эти 18 лет.
Аноним 01/11/22 Втр 21:04:42 310658 265
BattleBrother3.gif 2186Кб, 600x600
600x600
>>310192 (OP)
Работа над новым клипом в самом разгаре.
Аноним 01/11/22 Втр 21:08:47 310659 266
>>310658
Иди нахуй со своими комиксными трансформерами. Доска 18+
Аноним 01/11/22 Втр 21:11:05 310660 267
Аноним 01/11/22 Втр 21:12:21 310661 268
>>310651
Ищи сначала уроки, где с самого нуля нормально раскажут как моделировать, а потом уже за рендеры берись
Аноним 01/11/22 Втр 21:23:33 310662 269
>>310659
Шизик, успокойся
Аноним 01/11/22 Втр 21:33:38 310663 270
>>310661
>где с самого нуля нормально раскажут как моделировать
И зачем мне это? Как видишь модель у меня уже есть.
Аноним 01/11/22 Втр 21:53:04 310665 271
Цена победы.jpg 282Кб, 1920x1080
1920x1080
>>310658
Первый кадр. Пилотный. Пока эксперементирую. Вот сейчас уже вижу что не хватает симуляции массовки на заднем плане.
Аноним 01/11/22 Втр 22:23:19 310666 272
>>310646
>Он много лет пытался вкатится в рисование
он же вроде норм рисует, че доебался?
Аноним 01/11/22 Втр 22:25:35 310667 273
>>310665
норм, че за тун шейдер такой, где взля? или сам сделал?
Аноним 01/11/22 Втр 22:28:58 310668 274
image.png 517Кб, 1047x930
1047x930
Я как-то зачесал волосы внутрь модельки, как их оттуда достать? Паф и комб не вытаскивают волосы изнутри.
Аноним 01/11/22 Втр 23:01:58 310669 275
Аноним 01/11/22 Втр 23:03:37 310670 276
Screenshot2022-[...].jpg 371Кб, 1080x1394
1080x1394
Аноним 02/11/22 Срд 08:02:25 310674 277
>>310665
>Вот сейчас уже вижу что не хватает симуляции массовки на заднем плане.
А я не вижу, нормальный кадр, не нужна там массовка.
Аноним 02/11/22 Срд 09:22:58 310676 278
Аноним 02/11/22 Срд 09:39:44 310677 279
img.jpg 21Кб, 600x451
600x451
>>310676
Не понимаю, переведите что там
Аноним 02/11/22 Срд 10:43:08 310681 280
>>310676
Знать всё на свете нереально, но я мечту свою лелея, решил проблему гениально, сижу листаю блендер тред.
Аноним 02/11/22 Срд 11:19:29 310682 281
>>310676
> А вы знали?
Что больше поликов нужно сделоть? Знали, попробуй куб погнуть
Аноним 02/11/22 Срд 12:38:59 310683 282
изображение.png 91Кб, 301x381
301x381
77714038.png 44Кб, 309x367
309x367
>>310676
Да

>>310677
Сделать норм топологию в сгибе лоупольки чтоб не самозаминалась.
Всё видео сокращается до двух картинок.
Аноним 02/11/22 Срд 12:40:47 310684 283
>>310666
Вроде, но не норм. Типа может норм смешать цвета но мажет как новичок. Если старается, может зарендерить, но композиция дно.
Самоучка, заигноривший академбазу
Аноним 02/11/22 Срд 12:47:58 310685 284
77724646.png 758Кб, 793x452
793x452
>>310665
Дай фону другой оттенок, кьяроскуро.
убери единсвтенный синий цвет на пушке второпланового персонажа, там фокус не нужен, добавь уникальный цвет и подсветку ближе к целевой сцене.
Аноним 02/11/22 Срд 12:58:30 310686 285
Аноним 02/11/22 Срд 13:02:14 310687 286
>>310642
видел, ну понравился и понравился.
Улыбнуло про скаттер5:

>очень много всего может.
> очень говёный интерфейс
>Надеюсь что в скором времени доработают

Терпильная обезьяна, воспитанная автостолом не знает, что можно репортить, предлагать и получать фиксы быстро, что в Блембдере и округе это принято за хороший тон.
Сидит надеется, лол…
Аноним 02/11/22 Срд 13:12:05 310688 287
>>310687
Да, конечно. Разраб же, наверное, не знает как лучше. Сейчас я ему напишу, как надо сделать и он сразу новую версию запилитт.
Аноним 02/11/22 Срд 13:16:24 310689 288
>>310688
>Разраб же, наверное, не знает как лучше
Именно так.
Разрабы могут являться спецами разработки, программирования.
Но не быть продвинутыми пользователями своей же программы.

Ровно та же хуйня в Блендере. Частично её порешали, начав делать воркшопы, где пользователи из студии объясняют как пользуются и чего не хватает, а программисты говорят, что возможно, что сложно а что попроще.
Аноним 02/11/22 Срд 13:34:46 310690 289
>>310235
https://www.youtube.com/watch?v=j3_K4rwGkFo

Насколько я помню, были исследования и благотворный эффект оказался мелким, а вот негативный куда более заметным из-за смеси спирта и всякой дичи, а так же заражения среды нецелевыми грибками и бактериями.
Аноним 02/11/22 Срд 13:40:38 310691 290
>>310676
Да это сарказм был.
Аноним 02/11/22 Срд 13:44:03 310693 291
>>310685
Попробую, что то сделать.
Но разве не старнно что за сценой ничего нет? Может хоть взводик солдатиков засунуть? Или танчик там какой разломанный, у меня как бы всё есть.
Аноним 02/11/22 Срд 14:05:02 310694 292
>>310693
Проблема за основной сценой в том, что там абсолютная плоскость. Это нехорошо.
То есть дай рельефа, накидай абстрактного мусора. В него какой-нибудь танк перевёрнутый, возможно БМП краюшком или транспорт из которого эта бригада высадилась.
То есть фон нужно наполнить так, чтобы он не казался цифровым вакуумом, и при этом чтобы особо внимания не привлекал, типа что-то неважное с парой фрагменов чего-то почти не важного

Это всё про композицию же
Аноним 02/11/22 Срд 14:07:01 310695 293
>>310691
Ну ок. Ащемта какой-то инфоцыган, рассказывающий зелени 10 минут как сделать несколько рёбер с видом «ШОК! вы такого не знали!» это не новость, не повод реагировать и накручивать ему просмотры.
Аноним 02/11/22 Срд 14:13:38 310696 294
gribs.JPG 32Кб, 503x665
503x665
Начал делать грибочек.
Аноним 02/11/22 Срд 14:37:27 310700 295
>>310686
>Гундос делает тудеи текстом
Ого, хули сразу не сказали, сижу в блендертредах много лет не знал
Аноним 02/11/22 Срд 14:49:03 310702 296
>>310700
Ну хуле, в шапке его нет (а надо бы) и ему похуй. Пару раз был, но шиз вопил про саморекламу и угонял тред, удаляя ссылки.
Так-то контент годный у него и у Соколова.

Кто-то ещё на русском прям глубоко разбирает? А не так как Брейни, переводики попсы для нубиков (раньше был подписан но вырос).
Чтоб хотя бы типа как Chris.P?
Аноним 02/11/22 Срд 14:50:48 310703 297
>>310700
А, засекай, ща шиз придёт и расскажет, какие тупые эти гундосы-соколовы, ничо не умеют, пиздят с англоязычных источников (ссылок на которые нет).

Шиз, давай, высрись!
Аноним 02/11/22 Срд 15:19:26 310704 298
>>310696
Тогда уж надо шляпку-каску делать, июраз ты милитари гриб делаешь.
Аноним 02/11/22 Срд 15:39:39 310706 299
>Появилась галочка на копирование, по умолчанию снята. Если включить, то Shift+D будет снимать копию блока данных, а Alt+D не будет.
Чот не понял, почему по умолчанию галочка снята и получается обе команды делают одно и то же
Аноним 02/11/22 Срд 15:44:41 310707 300
>>310706
По умолчанию тупо всё работает как раньше. Потому и снята, чтобы не бить по привычке.
Аноним 02/11/22 Срд 15:47:03 310708 301
>>310690
За ссылку спасибо.

>>310702
Тут не так много людей, и если одни сопротивляются инфе от меня, а другие позволяют решать за себя, то это не моё дело уже.
Кто хотел, давно подписан и в курсе.
Сегодня свежий выпуск будет, думаю. Много времени жрёт.
Аноним 02/11/22 Срд 16:04:03 310709 302
>>310192 (OP)
Парни, как в симуляции задавать рандомное вращение частицам? Волосам? Кароче лес нужен с одним деревом, рандомно размер нашёл, рандомного поворота по оси не нашёл.
Аноним 02/11/22 Срд 16:10:34 310710 303
>>310708
От тебя много разной инфы, многим это не нужно, а вот блендер обновы большинству были бы интересны чтобы быть в курсе
Аноним 02/11/22 Срд 16:14:49 310711 304
изображение.png 24Кб, 398x257
398x257
>>310709
Адвансед, ротейшн, пикрил

>>310710
Она почти вся по Блендеру.
>многим не нужно
Ащемта мне пофиг, ты за них решаешь или они за себя :)
Но, думаю, каждый в состоянии сам выбрать, что ему нужно из тематического набора в тематическом треде.
Аноним 02/11/22 Срд 16:25:58 310712 305
>>310711
>Ащемта мне пофиг, ты за них решаешь или они за себя :)
Ну ладно, я думал тебе не пофиг, так стараешься все педантично собираешь выкладываешь
Аноним 02/11/22 Срд 16:27:10 310713 306
>>310704
Ну... да, возможно. Но это типа гриб-ленинец, ему немецкая каска не пойдет. А советские начала века не особо грибовидные.
Аноним 02/11/22 Срд 17:00:26 310715 307
>>310709
Чел, для этих целей есть ГН. Его с самого начала мутили как скаттер, на замену частиц/мотни.
Аноним 02/11/22 Срд 17:20:53 310716 308
>>310715
>для этих целей есть ГН

А я то не знал, вот дебел, спасибо, что открыл глаза, вот только эти рукожопы постоянно их переписывают и геноды от версии к версии значительно отличаются и очень весело делать туториал по геннодам которых уже половины не существует.

>чел
Аноним 02/11/22 Срд 18:33:20 310719 309
>>310716
Их только один раз перепилили теперь только ненужные ноды добавляют. А на офсайте еще аж три примера с тем что тебе нужно лежит.
Ах да, вот еще что скажу: иди на хуй, шизло токсичное.
Аноним 02/11/22 Срд 19:31:17 310724 310
16136460595130.jpg 40Кб, 1000x562
1000x562
>>310642
>очередное снг нытьё
Если б мне платили каждый раз когда вижу нытьё на рандомную тему в рунете уже не то что миллионером, миллиардером бы стал.
Почему в англосегменте у людей нет проблем создать классные эффекты или сцены? Вопрос риторический.
Аноним 02/11/22 Срд 19:34:55 310725 311
>>310651
Почему так любят пёхать эту цыганку Тифу? У неё же внешность рандомной чеченки.
Аноним 02/11/22 Срд 19:38:45 310726 312
>>310688
У блендера вроде даже отдела тестирования нету, все полевые тесты на котиках, те комьюнити. Так что не ленись репорть.
Аноним 02/11/22 Срд 19:40:35 310727 313
>>310696
Это че там пиструн у тебя? Только моделить начал а уже ебаться лезет.
Аноним 02/11/22 Срд 19:47:39 310728 314
Аноним 02/11/22 Срд 19:53:39 310729 315
>>310728
Так она на западе даже популярнее по ощущениям. 3D порнуху только так клепают. Если с туби понятно что дизайн улёт, то тут вроде ближе к середнячку внешка.
Аноним 02/11/22 Срд 20:02:11 310730 316
>>310712
> собираешь выкладываешь
Преимущественно делюсь опытом по мере обучения.
Исключение — циклы видосов.
Аноним 02/11/22 Срд 20:04:02 310731 317
>>310716
> постоянно их переписывают
нихуя не умеющий и не знающий детектед
а) легаси ноды до сих пор работают
б) ноды, пришедшие на замену автоматически заменяют ноды старых версий при загрузке проекта.

То есть всё нахуй работает из любой версии, которую выучил.
Просто
иди
нахуй
пиздаболище!
Аноним 02/11/22 Срд 20:05:50 310732 318
>>310726
Ну блендерстудия и есть внутренний отдел тестирования. Только из-за того что они там все друзяшки, жёсткого взъёба ни от кого особо нет. Тон давал им жару, но он уже на пенсии.
Аноним 02/11/22 Срд 20:14:15 310733 319
Сейчас прочитал что иви планируют на вулкан перевести и добавить реалтайм лучи, это же вин не надо будет анимации в циклах делать сто лет, там редко когда нужен супер детализированный трейсинг всё равно.
Аноним 02/11/22 Срд 20:17:53 310735 320
>>310733
лучи не так важно. Важно чтобы скульпт, текстурпэйнт подняли производительность да и в целом чтобы вьюпорт больше объектов вывозил.
Аноним 02/11/22 Срд 20:36:48 310737 321
>>310729
Тут большую роль "финалка" сыграла, сюжет-хует
Аноним 02/11/22 Срд 20:54:41 310739 322
>>310737
>сюжет-хует
А чо там с ней в сюжете?

мимо-дальше-второго-диска-не-проходил
Аноним 02/11/22 Срд 20:56:37 310740 323
>>310733
>не надо будет анимации в циклах делать сто лет
Так и сейчас не надо. Либо карточку покупаешь, либо время рендерфермы, либо абузишь гугл. При этом сусло объективно всегда лучший результат дает.
Аноним 02/11/22 Срд 21:06:29 310742 324
>>310740
Даже на 2х картах 3060 и 3070 рендерится небыстро когда кадров несколько сотен или больше.
А представь что надо какие-то тяжелые сцены по 2-3 минуты рендерить, там неделя уйдёт. Короче я бы спрыгнул с циклов на ретрейс попроще, но быстрый.
Аноним 02/11/22 Срд 21:10:12 310743 325
свын.jpg 170Кб, 1294x1107
1294x1107
Аноним 02/11/22 Срд 21:14:04 310744 326
image.png 141Кб, 464x557
464x557
Бленданы, как в пейнте весов сделать чтобы кисть рисовала топологически? А то у меня с кисти на соседний палец вес перетекает.
Аноним 02/11/22 Срд 21:32:38 310745 327
>>310744
В блендере такого нету, страдай
Аноним 02/11/22 Срд 21:35:43 310746 328
image.png 8Кб, 449x46
449x46
>>310744
Можешь перейти в эдит мод, выделить палец, перейти в рисование весов и нажать пэйнт маск
Аноним 02/11/22 Срд 21:44:39 310748 329
>>310746
>>310745
А чего до сих пор не сделали? Нужная же фича.
Аноним 02/11/22 Срд 21:44:55 310749 330
>>310742
Еще раз: фермы, гугол.
Аноним 02/11/22 Срд 21:47:56 310750 331
>>310743
Камменты как бе намекают что там не самые сообразительные товарищи отписались. Типа тех которые тут в треде отписываются когда не могут пончик или шамана повторить. Если тебя эти камменты напрягают, то ты очевидно сам не особо сообразительный.
Аноним 02/11/22 Срд 21:51:20 310751 332
Аноним 02/11/22 Срд 21:52:26 310752 333
>>310748
Им до пизды на старые фичи, там полно недоделок кастрированных. Они поглощены нодами и карандашом
Аноним 02/11/22 Срд 21:52:38 310753 334
image.png 34Кб, 268x223
268x223
>>310750
>Камменты как бе намекают что там не самые сообразительные товарищи отписались.
Аноним 02/11/22 Срд 22:07:11 310754 335
>>310750
> то ты очевидно сам не особо сообразительный.
Да, я далеко не самый сообразительный ни там, ни здесь, но если ты такой особо сообразительный, где твои работы?
Аноним 02/11/22 Срд 22:41:26 310755 336
Посовейтуте тутор по пейнту весов, и как правильно их рисовать? А я не очень понимаю, да еще и блендер огня в огонь добавляет - если с нормалайзом делаю сабстракт, то он может в левую кость вес добавить и деформации исходят на гiвно.
Аноним 02/11/22 Срд 23:05:59 310757 337
>>310755
Рисование веса это боль и ты должен полностью прочувствовать, никаких советов, чистое страдание
Аноним 02/11/22 Срд 23:26:54 310759 338
>>310739
>А чо там с ней в сюжете?
они потрахались
Аноним 03/11/22 Чтв 00:03:42 310760 339
>>310725
>У неё же внешность рандомной чеченки
Фу расист, таким тута не рады.
Аноним 03/11/22 Чтв 00:12:47 310761 340
Узор 02 (720p).mp4 19026Кб, 720x720, 00:00:43
720x720
1432102663337.gif 232Кб, 200x330
200x330
>>310757
Юичка нарисовала.
Аноним 03/11/22 Чтв 00:31:59 310762 341
77921430.png 283Кб, 1652x620
1652x620
77910630.png 268Кб, 1669x774
1669x774
>>310743
А в чём проблема?
Либо повторяешь в той версии, которая показана, понимаешь суть.
Либо открываешь новую и ищешь по слова distribute,
instance, random

Находишь, собираешь.

Конечно, если обезьяна без понимания что такое геометрия и атрибуты, нихуя не сделаешь.
Аноним 03/11/22 Чтв 01:17:54 310764 342
>>310733
Эти пидары не планируют инструменты моделлинга улучшать и юв? Субьективно геймдеверы это единственные люди которым интересен блендер, остальным он нахуй не нужен. Поправьте если я не прав конечно
Аноним 03/11/22 Чтв 08:26:31 310770 343
PhotoDFw4iM5Y.mp4 679Кб, 1292x946, 00:00:06
1292x946
Не знаю где спросить про 2д редакторы и фильтры, спрошу тут: есть фильтр high pass, который может нейтрализовать большие шейпы и сделать например из кожи с вринклами просто поры - пикрил.
А есть ли какой-то обратный фильтр, который бы убирал мелкие детали, но оставлял большие. Например если мне поры наоборот ненужны, а большие вринклы нужны. Блюр не предлагать.
Аноним 03/11/22 Чтв 09:48:51 310772 344
>>310762
То есть ты даже не понимаешь, где одно принципиально оличается от другого?
На первом пике у тебя последовательно идёт
1.Установка объекта
2.Колличество
3.Рандом размер
4.Рандом поворот
На втором пике жто пиздец какая то лапша о структуре которой я только должен догадываться.
>Либо повторяешь в той версии, которая показана, понимаешь суть.
>Либо открываешь новую и ищешь по слова distribute,
>instance, random
>Находишь, собираешь.
Тыкать наугад что то в блендере это наитупейшая затея, проходил и не раз, один хуй я трачу вагон времени и результатов ноль.
Аноним 03/11/22 Чтв 10:38:16 310774 345
image 559Кб, 960x540
960x540
image 2732Кб, 1920x1080
1920x1080
image 3657Кб, 1920x1080
1920x1080
Аноним 03/11/22 Чтв 11:00:43 310775 346
>>310772
Найди более понятный гайд, их же полно.
Если веса надо раскидывать не рисуя вручную, то вот с proximity методы.
https://www.youtube.com/watch?v=HXcO28eIG8Q

Опять же proximity позволяет делать уйму эффектов и или рисовать по поверхностям как в 2D через захват атрибута, пример >>310761.
https://www.youtube.com/watch?v=ap7pAKJeWJs
Аноним 03/11/22 Чтв 11:05:58 310776 347
>>310770
Двусторонний контроль диапазона это color ramp или map range в которые воткнута нужная связка.
Аноним 03/11/22 Чтв 11:29:45 310779 348
>>310754
>где твои работы
Долбоеб детекдтед.

А "работы" у меня в каждом третьем треде.
Ну или вот https://www.youtube.com/@shdd хочу посмотреть к чему ты натужно присираться будешь
Аноним 03/11/22 Чтв 11:33:18 310780 349
>>310770
Ищи по теме wavelet decomposition. Для гимпа есть отдельный додон с этим, для фотожопа туторивалы.
Аноним 03/11/22 Чтв 11:56:41 310782 350
Аноним 03/11/22 Чтв 12:32:08 310783 351
изображение.png 361Кб, 1635x758
1635x758
>>310772
>последовательно идёт
> пиздец какая то лапша
Опа, ловите дегенерата с линейным мышлением.

Им за эти ебучие поезда, которые не совпадают с деревьями шейдеров накинули хуёв за воротник. Потому и переделали нормально.

>Тыкать наугад
У тебя туториал перед глазами с пояснением как чо делается, какая нода что делает.
Хочешь — ну делай последовательно и именуй каждый атрибут
Аноним 03/11/22 Чтв 12:34:19 310784 352
>>310770
дык если ты можешь выделить хайпасс, посчитай разницу хайпасса и исходника.
Аноним 03/11/22 Чтв 13:03:32 310787 353
>>310783
>ебучие поезда
>накинули хуёв за воротник
>переделали нормально
>нормально
АН, сорк, сверчок, ice, bifrost, дизайнер, гудини, уе, нюк, фьюжен и т.д. - все линейны, так как графы нод и должны быть последовательны, в этом их философия.

>с деревьями шейдеров
Которые, оппаньки, тоже линейны. Как и композер.

А что там с гн? А гн ты читаешь взад-вперед всю дорогу, графы - месиво которое хуй структурируешь до читаемого вида. Блендервей - такой блендервей. на самом деле разрабы тупо не осилили работу с атрибутами и никто им ничего не накидывал
Аноним 03/11/22 Чтв 13:08:43 310789 354
>>310787
>все линейны
или ты тупой или троллишь.

>деревья
>линейны
идиот, хуле…
Аноним 03/11/22 Чтв 13:16:27 310790 355
>>310787
Если нужна линейность добро пожаловать в код. Но там быстро споткнёшься о тоже самое, что есть уйма функций вызываемых попутно, а сами функции описаны чёрти где.
Так что тут только сноровка и умение держать в голове общую структуру качать.
Аноним 03/11/22 Чтв 13:21:40 310792 356
>>310790
бля, да это тролль.
Очевидную же хуйню несёт про суперразветвлённый гудини.

>>310787
>разрабы тупо не осилили работу с атрибутами
Расскажи нам, в чём не осилили. И заодно, что же такое атрибуты.
Аноним 03/11/22 Чтв 14:07:48 310793 357
>>310790
Можно считать что функции = ноды. Сам же код по итогу вполне линеен. В общем случае, даже если брать многозадачность. Но есть в многозадачности подход с коллбэками (js как пример, или путоновский торнадо), который по праву считается дико путанным. Так вот фелинто, если не ошибаюсь это был он, на пидростриме в котором презентовали "филды" прямо сказал что они ориентировались на эти самые коллбэки. Решение ебанутое.

>>310792
>суперразветвлённый гудини
Во-первых: в гудине все читается последовательно. Во-вторых: а чего ты именно к гудини прицепился, я же целый список дал да еще и с блендером.
Аноним 03/11/22 Чтв 14:57:45 310795 358
>>310793
>cам же код по итогу вполне линеен
Сдрисни, знаток.
То что goto является дурным тоном ещё не делает код линейным.

Вызов функцийи библиотек, чтение переменных и памяти, а ещё многопоточность.

>а чего ты именно к гудини
Просто для примера, в остальных тоже деревья.

>коллбэки
В одной стороны неинтуитивная хуйня вроде бы.
С другой стороны оно ведь по факту так работает.
То есть это не нода INDEX пропихивает свои значения вперёд, это передняя нода запрашивает индексы.
Равно как и функция запрашивает значение переменной.
Аноним 03/11/22 Чтв 15:17:00 310796 359
>>310700
В треде устоявшаяся(и культивируемая некоторыми мудаками) идея „ничего нового в блендер особо не завозят, интересоваться не надо, а то что завозят нахуй не нужно“
Аноним 03/11/22 Чтв 16:00:24 310798 360
>>310795
>goto
А, так ты спец по параше типа бесика/паскаля? Ну это объясняет почему ты дальше такой бред написал.
Аноним 03/11/22 Чтв 16:08:15 310799 361
>>310798
Я парашей не занимаюсь, а бэйсиком в 12 лет баловался. И уже тогда узнал, почему гото не ок.
>всё бред кококо
Ясно, значит тролль
Аноним 03/11/22 Чтв 16:23:08 310800 362
image.png 171Кб, 1243x833
1243x833
Як мне в гн зделать, штоб айдишники каждого полигона показывало от 0 и до. А не общую сумму
Аноним 03/11/22 Чтв 16:24:56 310801 363
>>310796
Но ведь это правда.
Аноним 03/11/22 Чтв 16:43:49 310803 364
Аноним 03/11/22 Чтв 16:57:26 310805 365
>>310774
Хороший рендер и материалы, в чем делал?
Аноним 03/11/22 Чтв 16:57:48 310806 366
>>310799
>бэйсиком в 12 лет баловался
Вот и видно что это твой уровень.
Аноним 03/11/22 Чтв 17:16:36 310807 367
image.png 243Кб, 545x810
545x810
>>310800
В гхээн так нельзя. В святом гудини можно всё.
Аноним 03/11/22 Чтв 18:29:52 310810 368
Аноним 03/11/22 Чтв 18:30:23 310811 369
>>310803
Ну вон чел пишет и я с ним согласен >>310764. Добавляют всякие игрушки, которыми потом челики хвастаются на двачах, как они троллейбус из хлеба делают.
Аноним 03/11/22 Чтв 18:44:57 310812 370
>>310810
>бумк!
Заебал ты подрываться уже.
Аноним 03/11/22 Чтв 18:48:53 310814 371
Аноним 03/11/22 Чтв 20:09:45 310816 372
>>310811
>которыми потом челики хвастаются на двачах, как они троллейбус из хлеба делают.
Планету со спутником на генодах.

Я хуй знает, где это может пригодиться.
Аноним 03/11/22 Чтв 20:16:23 310817 373
Аноним 03/11/22 Чтв 20:20:55 310818 374
Среднестатистическому 3дэшнику, процедурка может понадобиться только для гейдева. Для арта в себе нахуй не нужна, т.к. быстрее нахуярить по ходу дела
Аноним 03/11/22 Чтв 20:56:09 310821 375
>>310818
>только для гейдева
Кинцо, например, активно использует. Научные визуализации. Моушендизайн. В арте временами тоже проскакивает. Но если говорить тупо о моделировании, то задач у процедурки и в самом деле чуть больше чем нихуя.
Аноним 03/11/22 Чтв 20:59:28 310822 376
>>310816
>Планету со спутником на генодах.
Это и без ГН мутится без проблем, если надо только что бы что-то вокруг чего-то крутилось. А вот годную полянку с травкой-клевером таки проще в ГН намутить.
Аноним 03/11/22 Чтв 21:04:51 310823 377
>>310818
Процедурка это победа ума над тупой рутиной, чем больше запроцедурено тем лучше.
Расставлять всё вручную очень долго и муторно. А уж в анимации вообще многое не сделать вручную. Короче бред сморозил ты.
Аноним 03/11/22 Чтв 21:40:11 310824 378
>>310823
>Расставлять

Причем тут процедурка вообще. Это высокоуровневая хуйня, что б её приписывать.
Аноним 03/11/22 Чтв 22:00:56 310825 379
Screenshot675.png 422Кб, 995x1263
995x1263
Screenshot676.png 312Кб, 1102x986
1102x986
Screenshot678.png 1115Кб, 1158x1176
1158x1176
Ебать я нахуеборил. Рентопология на 16 тыщ фейсов, пиздануться. Надо конечно поэффективнее быть.
Аноним 03/11/22 Чтв 22:07:21 310826 380
>>310825
Ты столько звезд ебанул, что даже авторетоп с гайдами дал бы лучший результат.
Аноним 03/11/22 Чтв 22:11:58 310827 381
Помогите мне собрать геоноды ручейков стекающих по объекту
Аноним 03/11/22 Чтв 22:13:17 310828 382
>>310825
> 16 тыщ фейсов
Норм, сейчас уже много поликов в модельках
Аноним 03/11/22 Чтв 22:13:34 310829 383
>>310824
Скаттеринг - это платина процедурки.
Аноним 03/11/22 Чтв 22:35:49 310830 384
>>310826
Нет, авторетоп никогда не даст такой результат, а звезды в безопасных местах и почти ни на что не влияют.

>>310828
Ты не понял. Я из этого буду 6 уровней сабдива выдавать и на последнем счетчик улетит в потолок.
Аноним 03/11/22 Чтв 22:58:00 310831 385
>>310830
>Нет, авторетоп никогда не даст такой результат
Ты ведь даже не пробовал.

>а звезды в безопасных местах
И ты неиронично считаешь, что это у тебя так?
Аноним 04/11/22 Птн 02:10:47 310833 386
Ноды анимации что это такое? они сдохли или нет?
Аноним 04/11/22 Птн 07:53:01 310834 387
>>310831
>ты неиронично считаешь, что это у тебя так?
Вряд ли ты там что-то разглядел
Аноним 04/11/22 Птн 10:13:48 310835 388
>>310833
Animation nodes, отдельный аддон,
всё ещё с большими возможностями, ибо есть лупы и скрипты.

ГН до них ещё далеко. Но на простых задачах лучше ГН, ибо быстрее и проще всё.
Аноним 04/11/22 Птн 14:04:09 310836 389
image.png 19Кб, 405x273
405x273
У меня анимация начинается с 1 кадра, хочу добавить небольшую симуляцию дыма, но дело в том, что эмиттер начинается с 0 и дым начинает идти с этого кадра как-будто он только начал идти. А как сделать так, чтобы пре симуляция дыма начиналась например с -100 кадра? Тыкал тут и не помогло потому что меньше 0 почему-то нельзя ставить рендер кадров.
Аноним 04/11/22 Птн 14:35:47 310837 390
Анон, напомни в чем ты там коллаж делал?
Аноним 04/11/22 Птн 14:40:45 310838 391
Аноним 04/11/22 Птн 14:55:47 310839 392
>>310836
Сдвигаешь основную секвенцию видео да и всё. Например с 50го начинай, а симуляцию с 1го.
Аноним 04/11/22 Птн 16:09:17 310840 393
>>310835
Чел, а что за сверчок скажешь, в сравнении с гн?
Аноним 04/11/22 Птн 17:37:30 310841 394
2022-11-04 17-3[...].mp4 4061Кб, 1920x1080, 00:00:25
1920x1080
>>310840
Хотя не надо ничего отвечать. Я уже посмотрел и понял что это кал, который на простом примере еле ворочается.
Аноним 04/11/22 Птн 19:21:12 310842 395
>>310841
Сверчок чисто на статику расчитан. Изначально. Ну и внешний питхон, хуле…
Было бы так всё быстро на питоне, разрабы бы не перетаскивали что надо на си в ядро
Аноним 04/11/22 Птн 19:25:37 310843 396
>>310840
Очень широкие возможности генерации,
Очень избыточный интерфейс (на каждый домен своя линия),
Множество крутых функций, хорошее превью геометрии
Очень неповоротливый.
Создан как ответ Кузнечику и для процедурных архитекторов.
Расчитан на статику.
Используется в продакшене в формате:
«Открыл файл с генератором, нагенерил, вывел геометрией, сохранил в библиотеку»

Начинать учить процедурку реально проще всего с ГН и шейдернодов. А дальше куда хочешь.
Аноним 04/11/22 Птн 19:44:26 310844 397
image.png 313Кб, 800x450
800x450
>до сих пор не пофиксили баг с отображением нормал мапы
Аноним 04/11/22 Птн 20:37:15 310845 398
https://www.youtube.com/watch?v=P75L5fo0Xf0
Такое никогда не завизут в нашу дешманскую говнину =(
Иногда мне кажется что вкатываться в Блендер было ошибкой.
Было бы странно, если во всех сферах жизни рыночек бы выдавал намного более хорошие результаты и вдруг в 3д софте бы победил каловый комунизм. Верно?
Аноним 04/11/22 Птн 20:56:03 310846 399
>>310845
>никогда
Не правильно. Правильно: когда-нибудь. Может уже завтра, что маловероятно, или через десять лет, но в зачаточном виде. Блендервей неисповедим.
Аноним 04/11/22 Птн 21:43:27 310848 400
>>310845
Что они там завезли, ебанашка? Не физ корректный ссс в редшифт с алгоритмом 10 летней давности? Я хуею с дазодебила.
Аноним 04/11/22 Птн 21:44:48 310849 401
Это не ты тут дрочил на сканлайн в максе, ебанашка?
Аноним 04/11/22 Птн 22:41:10 310850 402
>>310848
>да и нинанада нам этот вас ссс только выиграли без ссс
Пиздец у тебя дебила синдром утенка как прогрессирует.
Аноним 04/11/22 Птн 23:49:42 310853 403
>>310845
В суслике же есть ссс
Аноним 05/11/22 Суб 00:00:40 310856 404
>>310853
В ссср тоже машины были. Только хуёвые. Как и Блендер, хуевый.
Аноним 05/11/22 Суб 00:10:26 310857 405
>>310856
Я видел очень крутые работы в блендере, это просто ты хуевый
Аноним 05/11/22 Суб 00:22:06 310858 406
>>310857
>Я видел очень крутые работы в блендере
Дебич блядь с синдромом утенка. То что кто-то разорвал себе анус на этой говнине, и выдал нечто годное (по словам тебя, а ты далбаёб, не будем это забывать) не значит, что ваш Блендер не говно. Нормального ссс нет, можешь хоть усраться сейчас. Ты обоссан по фактам. Ссс нету. Можешь вопеть что ининужно, только выиграли, скоро все будет... мне похуй на эти вопли дегенерата.
Факт: ссс = говно. Блендер = говно. Ты = говноед.
Аноним 05/11/22 Суб 00:24:12 310859 407
14866643930360.jpg 47Кб, 741x691
741x691
>>310858
Чего ты подорвался то, лошок? Заплачь давай
Аноним 05/11/22 Суб 01:23:31 310861 408
>>310859
А хули ты меня провоцируешь? Нормально же тебе по фактам раскидал все. Говорю хуйня типа, вот смотрите господа как нас наебали. А ты начал что только блядь выиграли...
05/11/22 Суб 02:48:51 310862 409
>>310192 (OP)
Меня тут не было месяц, а вы снова скатились в ватный тред, больные уебки? Вы хули не засагали, а, животные блядь?
05/11/22 Суб 02:55:01 310863 410
>>310821
>моушен дизайн
Да, как же чехол для телефона без процедурки то не повращать.
05/11/22 Суб 02:57:43 310864 411
>>310306
>>310279
Вы хотите сказать это сделано вручную, а не в сфм для 13летних школьников? Вы ебанутые тут?
>>310279
Тебе 14?

Ясно - под такой шапкой в принципе не мог быть нормаальный тред, адекваты сюда просто шкварились писать
05/11/22 Суб 03:00:26 310865 412
Аноним 05/11/22 Суб 04:55:07 310873 413
>>310371
ну покажи свой удобный ретоп
Аноним 05/11/22 Суб 06:55:56 310874 414
>>310873
Я раньше ретопил, сейчас лень - дисимейшню
Аноним 05/11/22 Суб 06:58:04 310875 415
Аноним 05/11/22 Суб 10:04:47 310878 416
https://code.blender.org/wp-content/uploads/2022/10/blender_app_monkey_101.mp4
Прочитал, но не понял, сначала подумал что это замена ублюдочному виндовс 3д вьюверу, который даже обж открыть не в состоянии. А там написано что это какая-то модульная хуйня.
Я не понял, но выглядит крiто.
Аноним 05/11/22 Суб 10:18:11 310879 417
>>310845
Выглядит как фиговая цветокоррекция. И из-за такой смешной ерунды оно разнылось и измазало соплями несколько постов, ну и конченные тут однако.
Аноним 05/11/22 Суб 11:43:50 310882 418
Аноны я проанализировал немного свои скилзы и мне кажется лоуполи с крашенными руками текстурами мне подойдет лучше всего. Рисовать умею нормально, Блендер только учу, в минималистичные стилизации немного умею, раньше пиксельартом баловался.
Подобное вообще востребованно смогу я с небольшим портфелем делать даллары?
Аноним 05/11/22 Суб 12:17:56 310883 419
Аноним 05/11/22 Суб 12:21:57 310884 420
>>310883
Что нет, тебя нормально разговаривать не научили?
Аноним 05/11/22 Суб 12:32:46 310885 421
>>310884
Рассказал тебе всё как есть. Ничего не скрыл.
Аноним 05/11/22 Суб 14:59:45 310906 422
1667028474545924.jpg 258Кб, 1056x1392
1056x1392
Привет аноны, давайте посмотрим насколько успешные люди сидют в этом итт треде.
Постим анкету, я начну:
Лвл: 32
Стаж 3д: 1 неделя
Стаж Блендер :1 неделя
Сколько вы зарабатываете: пока сделал 3 проекта примерно по 150 доларов
Аноним 05/11/22 Суб 15:03:58 310908 423
image.png 937Кб, 1920x1080
1920x1080
image.png 1748Кб, 1920x1080
1920x1080
Доделал наконец то
Аноним 05/11/22 Суб 15:31:58 310913 424
В гн есть switch if?
Аноним 05/11/22 Суб 15:33:19 310914 425
Аноним 05/11/22 Суб 17:11:26 310916 426
>>310908
Трещин мало, ржавчины мало, бампа мало, потертостей не вижу, не годица!
Аноним 05/11/22 Суб 19:00:06 310917 427
Аноним 05/11/22 Суб 19:36:18 310918 428
images.jpg 4Кб, 231x218
231x218
Аноним 05/11/22 Суб 19:48:14 310919 429
image.png 289Кб, 1920x1039
1920x1039
Охтыж ёпты ж, вьювер теперь и цвет может на курвах показывать
Аноним 05/11/22 Суб 19:53:42 310920 430
>>310919
>курвах
Значение знаешь, русачек?
Аноним 05/11/22 Суб 20:00:56 310921 431
>>310918
>By training their AI systems on public GitHub repositories, we contend that the defendants have violated the legal rights of a vast number of creators

Я чет вообще не понял при чем тут сетки и гитхаб. Это что, у них там нейронка софт писала? Чего??
Аноним 05/11/22 Суб 20:09:52 310922 432
>>310921
Мартышке бомбануло что нейронка пишет код лучше нее и та подала суд за то что нейронка по сути пиратит и слегка видоизменяет чужой код
Почему художники не сделают точно так же?
Аноним 05/11/22 Суб 20:12:13 310923 433
>>310918
Я не понимаю твою мысль
Нахуя ты вообще на британском айти сайте сидишь?
Аноним 05/11/22 Суб 20:12:56 310924 434
>>310921
Спиздили код из опенсурс лицензий и на этом говне запилили сетку которая кодит. Сейчас их за это очень сильно выебут в жопу. После того как этот иск пройдет выебут Блендак.
Понимаешь?
Аноним 05/11/22 Суб 20:15:22 310925 435
>>310924
С чего ты взял что пара мартышек может выебать майкрософт?
И смысл опенсорса как раз в том чтобы его пиздить, але.
И причем тут блендак? И нахуя ты на том сайте сидишь? Ты вообще кто, шиз?
Аноним 05/11/22 Суб 20:17:05 310926 436
>>310924
А Блендер за что? Он код не пишет.
Аноним 05/11/22 Суб 20:17:13 310927 437
Ебучие пиндосы уже авторские права на бесплатноео качают, пиздец
Вот ебучие художники должны все нейросети засудить - потому что рисунки это коммерческий продукт.
Аноним 05/11/22 Суб 20:19:20 310928 438
>>310922
>Почему художники не сделают точно так же?
Потому что код пиздили например с Квейка 2 или 3 и там люди посерьезнее будут.
Но если этот иск пройдет, что скорее всего пройдет. Будут гигантские компенсации и будет прецидент. После этого скорее всего выебут и дали и митджорней и всех клоунов кто воровал копирайтные работы.
>>310923
>Нахуя ты вообще на британском айти сайте сидишь?
Потому что в Блендере сидят умные люди, с широким кругозором.
А еще потому что это историческая хуйня - первый серьезный иск на сеточных воров.
Аноним 05/11/22 Суб 20:19:56 310929 439
>>310924
> сетку которая кодит
А как это в принципе работает? Не представляю как ею управлять можно. Это же не картинки из говна и палок собирать.
Аноним 05/11/22 Суб 20:21:26 310930 440
>>310925
>И смысл опенсорса как раз в том чтобы его пиздить, але.
Пиздец ты тупой. Еще раз по слогам перечитай пост того анона.
Аноним 05/11/22 Суб 20:21:43 310931 441
>>310925
>С чего ты взял что пара мартышек может выебать майкрософт?
Потому что суд будет в свободной стране - Америке, а не в пидорашии. Нормальный человек идет и подает с суд, после того как его обворовывают.
>>310926
Ну так о тоже опенсурс. И еще не известно, сколько кода Блендера было написано автопилотом.
Аноним 05/11/22 Суб 20:22:08 310932 442
>>310928
С ккакого нахуй квейка 2 и 3 - все движки шутерные со второго квейка код спиздили еще 20 лет назад
Я понял ты не любишь нейронки - я их тоже не люблю - но еще не люблю кодомакак - хотя сам был макакой и гейдев - только причем тут блендер?
Аноним 05/11/22 Суб 20:24:45 310933 443
>>310931
Чуваки воровали код из опенсурса и на них подали в суд. Блендер тоже опенсурс. Значит на него тоже могут в суд подать. Логично.
Аноним 05/11/22 Суб 20:25:14 310934 444
>>310929
Я не кодю, но вроде как он дописывает за тебя предложения. Либо целиком куски кода. Типа пишеш, хочу умножить числа, он пишет код умножающие числа.
Как? Как и все сетки. Пиздит людскую работу и немного ее видоизменяет для алиби. А потом люди блокис воего кода находят.
Аноним 05/11/22 Суб 20:27:03 310935 445
>>310931
>колько кода Блендера было написано автопилотом.
Нейросеть пишет бленджер? Какая то теори язаговоров
>>310930
Так вас тут двое?
>>310929
Так именно что говнокодинг гораздо проще - нейронки писали код еще до картинок, просто макаки-луддиты визжат, собираются в профсоюзы и тормозят прогресс
Аноним 05/11/22 Суб 20:30:39 310936 446
>>310932
>С ккакого нахуй квейка 2 и 3
Спиздили код Квейка 3 и стерли GPLv2 лицензию из кода.
>>310933
А ничего что разрабы Блендера, не забанили ИИ-адоны на стейбел дифьюжине?
Аноним 05/11/22 Суб 20:33:28 310937 447
>>310935
>Нейросеть пишет бленджер? Какая то теори язаговоров
Ну а где пруфы, что коммунисты от мира 3д вдруг не спиздили код, посредствам сетки? Показать как комуняки пиздили все вокруг?
Я думаю от людей с подобным менталитетом вполне резонно такое ожидать.
Аноним 05/11/22 Суб 20:34:40 310938 448
>>310936
Ты линуксоблядь или кто вообще? Откуда ты про всякие лицензии знаешь и какогохуя тебя это вообще ебет?
Аноним 05/11/22 Суб 20:35:58 310939 449
>>310937
Так всё. Иди нахуй шизх
Аноним 05/11/22 Суб 20:38:46 310940 450
>>310936
А с какой стати разрабы их должны банить? В дистрибутиве этих аддонов нет, а остальное Блендера не касается. Софт свободный, API свободное. Все претензии к разрабам аддонов.
Аноним 05/11/22 Суб 20:40:17 310941 451
>>310939
У тебя будут пруфых, что разрабы Блендера никогда не пользовались автопилотом?
>>310938
>Откуда ты про всякие лицензии знаешь и какогохуя тебя это вообще ебет?
Я создатель контента и как профессионал, я знаю под какими лицензиями я свой контент распространяю.
Ебет это меня потому что, это очень важное решение, которое имеет потенциал защитить меня от ебаного биг даты, который ворует мою работу нарушая копирайт.
Я получаю очень приличные деньги с работы Блендером, и хочу что бы мои доходы оставались стабильными.
Аноним 05/11/22 Суб 20:40:50 310942 452
Кстати на ростелекоме бывают одинаковые ип у людей? Меня в девчаче забанили хотя я нихуя там не постил
Аноним 05/11/22 Суб 20:42:27 310943 453
>>310940
Как минимум из моральных побуждений, ну?
Любой адекватный человек, встанет на сторону людей против корпораций. Для любого свободного человека, живущего в свободной демократической стране, где закон не пустое слово это понимает.
Аноним 05/11/22 Суб 20:44:31 310944 454
>>310942
Конечно бывают. Они меняются все время.
Аноним 05/11/22 Суб 20:46:40 310945 455
>>310942
>не знать про подсети
Блендер тред. Итоги.
Аноним 05/11/22 Суб 20:49:33 310946 456
>>310944
Так по идее они меняются как раз чтоб не было одинаковых, не?
Аноним 05/11/22 Суб 20:51:06 310947 457
>>310946
пиздец ты тупой...
Аноним 05/11/22 Суб 20:56:34 310948 458
>>310946
Зачем ты этим тут серешь?
Аноним 05/11/22 Суб 21:05:38 310949 459
Аноним 05/11/22 Суб 21:34:53 310954 460
>>310908
Работа охуенная, малаца
А вы дебилы ебаные. Какие хохлы? Какие ватники? Лучше вместо этой хуйни сделайте хотя бы хуевую работу и запостите. Чтобы был коллаж из вашего творчества
Аноним 05/11/22 Суб 21:59:22 310958 461
>>310821
Да тупо всякие рутинные задачи со множеством однотипных объектов и действий, типа насрать деревьями, сделать венчики цветов, нагенерить книжек в шкафы, вычистить сотню мешей предварительно.
А уж генерация всяких материалов с прицелом на то, что будет и 8к и 16к…

>>310822
Без ГН это опять таки мутится скриптами, если задача правильно расставить орбиты и скорости.

>>310924
Блендак не выебут, потому что работа задокументирована во-первых, а во-вторых нейронка тупо не сможет вникнуть в весь код и написать что-то связанное с ним.

>>310925
Там не опенсорс спиздили. Там с помощью опенсорса спиздили копирайченные проги, точнее сделали типа так же но нейронкой.

>>310931
>не известно
Процесс разработки документируется, любая строчка, кем и когда внесена.
Аноним 05/11/22 Суб 22:40:02 310962 462
изображение.png 3702Кб, 1920x1440
1920x1440
>>310908
Молодец. Симпатично, но новичково.
Деревящка хорошая. Наклейка просто смешивается с поверхностью местами и переняла текстуру дерева совсем. если бы её вдавили тряпкой пока мыли, выпуклости были бы истёрты. Если не вдавили, то катушки и задиры, пузыри.

Сетка идеально ровная. Смотри на пикрил. Вроде ровно а чуть волны, чуть провисает.


Рельеф сидушки очень глубокий.

Не стоило площадку обрезать таким ровным кругом, это делает меня не верить в рельеф на полу.
Аноним 05/11/22 Суб 22:46:55 310963 463
>>310958
>насрать деревьями, сделать венчики цветов, нагенерить книжек в шкафы
А это и есть то самое чуть больше чем нихуя. Полезно очень, но очень уж ситуативно.

>Без ГН это опять таки мутится скриптами, если задача правильно расставить орбиты и скорости.
Я имел ввиду что крутить что-то вокруг чего-то можно без гн и без скриптов. А вот поляну травкой и мухоморами засеять - это другой уже вопрос. Тут гн всяко удобнее скриптов или ручной работы.
Аноним 05/11/22 Суб 22:48:50 310964 464
>>310962
Покажи примеры как ты все это правильно сделал. Не может же быть что ты все это на ходу сейчас придумал, да?
Аноним 05/11/22 Суб 22:55:39 310965 465
>>310963
> но очень уж ситуативно
Ну да, давай вручную ебаться с плиткой, кирпичами,
травой, деревьями, типовыми стеклопакетами, растениями в вазах и самими вазами.

Прям ну очень ситуативно!
Если это руками делать, то при архитектурной визуализации оно превратится из небольшой части работы в основное время.
Аноним 05/11/22 Суб 23:03:12 310967 466
>>310965
>при архитектурной визуализации
Отдельная сфера из гигантского мира 3д. Где все давно решено додонами, библами, матами и костылями.
И вообще заканчивай спорить и бомбить. Я не говорил "на хуй ни нужон". Процедурка хоть и ситуативна, но необходима. Вон хоть гудиню, хоть дизайнер возьми - востребованы шо песдетс. И это только начало списка.
Аноним 05/11/22 Суб 23:08:47 310970 467
>>310964
Что ты от меня хочешь? Чтобы я слил рабочие модели?
Аноним 05/11/22 Суб 23:11:19 310971 468
2022-11-05 23-0[...].mp4 19468Кб, 1920x1080, 00:00:38
1920x1080
image.png 825Кб, 1920x1080
1920x1080
Ноду юви пак айланд можно использовать и так. Типа паковка геометрии на основе юви пространства.

Но можно ли сделать как на пике? Типа задать правило для паковки в определенной области?
Аноним 05/11/22 Суб 23:14:16 310972 469
>>310941
>копирайт
>моя защита
Как же проигрываю с этих промытых гоев. Копирайт придумали корпорации чтобы законно обворовывать авторов и держать их на поводке.
В обратную сторону это не работает, только в сторону корпораций. Долбоёбы которые верят в копирайт и пытаются тормозить распространение чего-либо просто биомусор достойный чтобы его выкинули нейросетки из индустрии.
Аноним 05/11/22 Суб 23:29:12 310974 470
>>310971
Можно. Если нароешь в интернете алгоритм такой паковки и потратишь потом полгода что бы его в гн наколхозить.
Аноним 06/11/22 Вск 00:22:13 311021 471
>>310918
Почитал в переводе.
Первая важная часть
Нейронка берёт чужой код кусками, ни здрасте, ни спасибо.
1. Лицензии же требуют указания имени автора и авторских прав.
2. Часть лицензий GPL и значит код, собранный нейронкой тоже обязан быть «заражён вирусом» GPL
## Mod ## 06/11/22 Вск 01:06:42 311030 472
Норм перекат пилите с шапкой человечной....в треде работ хватает
Аноним 06/11/22 Вск 02:00:39 311039 473
Подскажите как вкатится в моделинг окружения, по каким курсам заниматься?
Аноним 06/11/22 Вск 03:21:24 311041 474
>>311039
так просто идёшь в квиксель, набираешь там всякого и вот тебе окружение)
Аноним 06/11/22 Вск 03:27:51 311042 475
>>311041
Там только для анриала
Аноним 06/11/22 Вск 03:36:19 311043 476
image.png 448Кб, 1582x924
1582x924
>>311042
Для блендера тоже, там даже аддон автоматически устанавливается
Аноним 06/11/22 Вск 05:30:34 311047 477
>>311043
бесплатные модели только для анриала
Аноним 06/11/22 Вск 05:33:13 311048 478
>>311047
У меня все бесплатные. Любой ассет могу скачать. Для этого надо логиниться через учетку эпиков. Ну собственно это всё в факе написано, алло
Аноним 06/11/22 Вск 05:53:31 311049 479
1.mp4 7854Кб, 1920x1080, 00:00:56
1920x1080
>>311047
Вот как это работает
Аноним 06/11/22 Вск 06:10:05 311050 480
>>311048
>Для этого надо логиниться через учетку эпиков.
вот именно
Аноним 06/11/22 Вск 06:24:51 311051 481
image.png 41Кб, 1028x234
1028x234
Давно пора было эту помойку прикрыть. Хуесосы просто пиздят чужой код и делают его "опенсурс".
Аноним 06/11/22 Вск 06:26:59 311052 482
>>311050
Что именно? Регай учетку эпиков и качай любые ассеты.
Аноним 06/11/22 Вск 06:27:26 311053 483
>>311051
>нееееет фсё далжно принадлежать народу!!
(с) 30iq грязноштанник выше
Аноним 06/11/22 Вск 06:28:55 311054 484
>>311052
использовать можно только в анриале, а не в блендере
Аноним 06/11/22 Вск 06:29:56 311055 485
image.png 56Кб, 1143x66
1143x66
image.png 17Кб, 826x96
826x96
>>311048
>>311052
вот специально для тупых огромными буквами на главной квикселя написано
Аноним 06/11/22 Вск 06:31:03 311056 486
>>311055
Дебил, блять, ты скачать можещь? - Можешь.
Аноним 06/11/22 Вск 06:32:37 311057 487
>>311056
но использовать могу только в продуктах, созданных в анриале. это ты дебил походу
Аноним 06/11/22 Вск 06:33:09 311058 488
image.png 1297Кб, 1375x725
1375x725
>>311056
еще раз для альтернативно одаренных
Аноним 06/11/22 Вск 06:34:05 311059 489
Аноним 06/11/22 Вск 06:35:22 311060 490
Аноним 06/11/22 Вск 06:36:05 311061 491
>>311059
я тебе показал официальную информацию с официального сайта, есть что возразить по существу? если нет, то уходи и не позорься
Аноним 06/11/22 Вск 06:37:42 311063 492
>>311061
>уходи и не позорься
К себе этот совет примени.
Аноним 06/11/22 Вск 06:54:57 311065 493
>>311058
Альтернативно одаренный здесь только ты. Эта надпись никак не мешает тебе закинуть скаченные модели в блендер.
Аноним 06/11/22 Вск 11:30:17 311109 494
blender230.jpg 2383Кб, 3951x3000
3951x3000
Аноним 06/11/22 Вск 11:56:20 311114 495
>>311109
Пораньше надо было
Аноним 06/11/22 Вск 12:03:56 311118 496
>>311114
Во-первых другой анон собирался делать.
Во-вторых я бы подстраховал, но тред опять нерелейтедом в бамплимит загнали (как будто специально), пока я спал.
В-третьих хуй мог бы и сам его сделать, чай не сложнее чем его оп-пик.
Аноним 06/11/22 Вск 12:14:39 311120 497
>>311118
Внатуре рендерил свою хуйню из палок пол часа мог бы за это время коллаж сделать
Аноним 06/11/22 Вск 12:26:21 311123 498
Аноним 06/11/22 Вск 12:27:36 311124 499
06/11/22 Вск 12:30:25 311126 500
Алга
Аноним 06/11/22 Вск 12:56:43 311128 501
>>311041
Я совсем новичек, подскажите как с нуля вкатываться
Аноним 06/11/22 Вск 13:11:44 311136 502
>>311118
>(как будто специально), пока я спал.
А то! Zюзик на дежурстве перекатил сразу после 501 поста.
Но и мод не спал >>311030
Аноним 06/11/22 Вск 13:23:39 311140 503
>>311128
Сделай пончик по тутору Эндрю
Аноним 06/11/22 Вск 13:40:43 311142 504
>>311136
Обосрали zюзика заслуженно.
Аноним 17/11/22 Чтв 00:08:03 312560 505
74bfca3625d80ea[...].jpg 16Кб, 300x300
300x300
Что почитать вкатуну? Интересуют элементарные вещи, типа как фиксить артефакты, делать из двух вершин одну, примеры грамотного моделирования сложных деталей и так далее?
Настройки X
Ответить в тред X
15000
Добавить файл/ctrl-v
Стикеры X
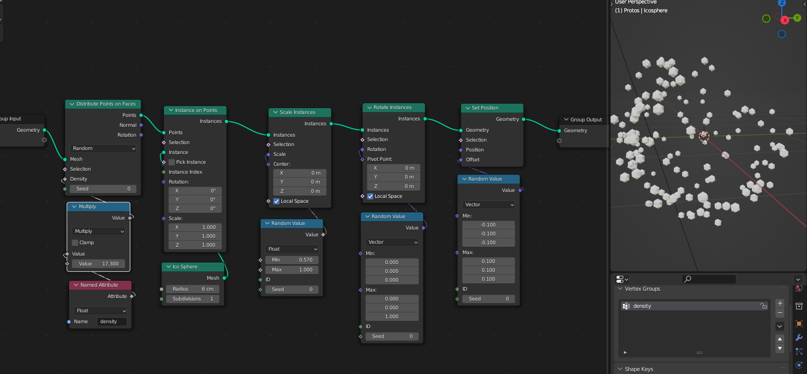
Избранное / Топ тредов