Главная Юзердоски Каталог Трекер NSFW Настройки

Искусственный интеллект

Ответить в тред Ответить в тред
Check this out!
<<
Назад | Вниз | Каталог | Обновить | Автообновление | 536 177 138
Локальной генерации ИИ-видео №1 /wan/ Аноним 31/10/25 Птн 20:51:14 1404065 1
1639094321723(1).mp4 5242Кб, 854x1280, 00:00:05
854x1280
videooutput0002[...].mp4 5785Кб, 1440x2560, 00:00:05
1440x2560
wan00220.webm 1669Кб, 656x944, 00:00:04
656x944
OviWan-00015-au[...].mp4 1686Кб, 480x832, 00:00:05
480x832
Локальные модели

1. Hunyuan от Tencent

https://hunyuanvideoai.com/
https://github.com/Tencent/HunyuanVideo

2. Wan от Alibaba

https://github.com/Wan-Video/Wan2.1
https://github.com/Wan-Video/Wan2.2

3. MAGI-1 от Sand AI

https://sand.ai/magi
https://github.com/SandAI-org/MAGI-1

4. LongCat-Video

https://github.com/meituan-longcat/LongCat-Video
https://huggingface.co/meituan-longcat/LongCat-Video
https://meituan-longcat.github.io/LongCat-Video/


Локальный UI
https://github.com/comfyanonymous/ComfyUI

Установка локальных моделей
Hunyuan Video: https://comfyanonymous.github.io/ComfyUI_examples/hunyuan_video/
Wan 2.1: https://comfyanonymous.github.io/ComfyUI_examples/wan/
Wan 2.2: https://comfyanonymous.github.io/ComfyUI_examples/wan22/

Гайд для использования Wan 2.2:

https://alidocs.dingtalk.com/i/nodes/EpGBa2Lm8aZxe5myC99MelA2WgN7R35y

Альтернативные ноды ComfyUI
Hunyuan Video: https://github.com/kijai/ComfyUI-HunyuanVideoWrapper
Wan 2.1: https://github.com/kijai/ComfyUI-WanVideoWrapper

Квантованные чекпоинты
Hunyuan Video (GGUF): https://huggingface.co/Kijai/SkyReels-V1-Hunyuan_comfy/tree/main
Wan 2.1 (GGUF): https://huggingface.co/city96/Wan2.1-I2V-14B-480P-gguf/tree/main
Wan 2.1 (NF4): https://civitai.com/models/1299436?modelVersionId=1466629

Где брать готовые LoRA
https://civitai.com/models
Hunyuan Video: https://civitai.com/search/models?baseModel=Hunyuan%20Video&sortBy=models_v9
Wan 2.1: https://civitai.com/search/models?baseModel=Wan%20Video&sortBy=models_v9

Обучение LoRA
https://github.com/tdrussell/diffusion-pipe

Предыдущий тред

>>1382874 (OP)
Аноним 31/10/25 Птн 21:09:52 1404078 2
Надо было тег /video/ поставить.
Аноним 31/10/25 Птн 21:19:17 1404082 3
>>1404078
Не надо было, это тред чисто для локалок. Я написал /wan/, но косые черты сожрала макаба
Аноним 31/10/25 Птн 21:27:13 1404088 4
.png 26Кб, 1030x393
1030x393
>>1404082
Тег для треда в отдельное поле пишется.
Аноним 31/10/25 Птн 21:30:08 1404091 5
>>1404088
Ебать я лох, ну буду знать. Я так-то ни разу не перекатывал ничего, но почти 500 постов в бамплимите - это уже пиздец какой-то, так можно до закрытия двача ждать переката.
Аноним 31/10/25 Птн 21:56:50 1404113 6
>>1404065 (OP)
Добавили тег. В следующий раз катите без сосущих тянок в ОП-посте.
Аноним 31/10/25 Птн 22:13:33 1404135 7
image.png 426Кб, 489x600
489x600
>>1404065 (OP)
Почему вы больше не встраиваете вф в видосы?
Аноним 31/10/25 Птн 22:56:46 1404183 8
Аноним 01/11/25 Суб 00:28:39 1404210 9
loopa00004.mp4 1144Кб, 608x656, 00:00:05
608x656
loopa00007.mp4 1617Кб, 640x672, 00:00:07
640x672
наглядное объяснение почему локальный модели без цензуры лучше чем сервис от дяди
Аноним 01/11/25 Суб 01:14:26 1404218 10
sum1.png 150Кб, 885x477
885x477
sum2.png 168Кб, 895x515
895x515
sum3.png 228Кб, 896x802
896x802
sum4.png 85Кб, 883x283
883x283
Дискас. Ради рофлов попробовал локалку на конец треда натравить

>>1404210
Чет проиграл со второго
Аноним 01/11/25 Суб 01:56:43 1404241 11
Наконец-то только локальное. Онлайн хуйня заебала в этом треде. Онлайновое итак вдоволь в других тредах читаешь, если это интересует. Странный тег /wan/, как будто через год локально другая сеть не появится. Это им нужно было отделиться и придумывать тег или все онлайн-треды держать под /sora/
Аноним 01/11/25 Суб 05:38:18 1404295 12
videooutput0003[...].mp4 2712Кб, 1664x960, 00:00:03
1664x960
Зима близко.
Аноним 01/11/25 Суб 08:40:16 1404318 13
Какой на ваш взгляд лучший интерполятор кадров.
Аноним 01/11/25 Суб 12:37:22 1404406 14
>>1403809 →
Че-то хз, если честно.
Каких-то особых плюшек не нашел.
Генерит ну типа.

Уровня WanS2V, может чуть лучше, но без звука.

>>1404113
В следующий раз кати без этой херни из последнего видоса.
Отличный пример, как выработать ненависть у всего треда к внешности.
Аноним 01/11/25 Суб 14:14:05 1404515 15
>>1404406
>у всего треда
Этот весь тред с тобой в одной комнате? Всем похуй
Аноним 01/11/25 Суб 14:20:29 1404520 16
На Ван 2.2 работают лоры от 2.1? Если да, то куда соединять, в low или high?
Аноним 01/11/25 Суб 14:27:58 1404527 17
>>1404520
В лоу с весом до 1, в хай с весом 1-3
Аноним 01/11/25 Суб 17:24:19 1404698 18
vid00006.webm 2612Кб, 1312x1888, 00:00:04
1312x1888
vid00026.webm 6902Кб, 1376x1792, 00:00:05
1376x1792
vid00005.webm 2319Кб, 2112x1184, 00:00:04
2112x1184
vid00048.webm 2194Кб, 1280x1920, 00:00:04
1280x1920
Наконец-то /wan/ тред
Аноним 01/11/25 Суб 18:09:55 1404749 19
>>1404241
> Странный тег /wan/, как будто через год локально другая сеть не появится.
Да в целом норм. Можно будет оставить старый тег как дань уважения основоположнику локальных генов. Аналогично как в sd/nai/llama-тредах теги тоже оставили по именам первых моделей.
Аноним 01/11/25 Суб 19:10:02 1404795 20
>>1404749
Первая модель hunyuan, если что, и она была на старте очень крутой.
Ван пришел вторым (лтх не считаем).
Так что, аргумент так себе.
С этой точки зрения llama-тред должен зваться mistral.
Аноним 01/11/25 Суб 20:45:31 1404858 21
Аноним 01/11/25 Суб 20:55:40 1404869 22
Просто посмотрите насколько эта анимация плавная и быстрая, не рваная или слоумошная как на ван
Аноним 01/11/25 Суб 20:58:26 1404874 23
Чем можно генерить кэпшны для видео-датасета?
И если не дробить самому на чанки по N фреймов, а поставить автоматом, то насколько захуевится лора от того, что в какие-то чанки попадет только начало/середина/конец действия из кэпшна для клипа?
Аноним 01/11/25 Суб 21:01:39 1404879 24
>>1404869
Дак это мультик хули.
Аноним 01/11/25 Суб 21:14:40 1404886 25
>>1404795
Да, ты прав, я тоже в своё время лоры под hunyuan пилил, но по итогу быстро забил т.к. там даже img2vid не было это уже потом добавили, если правильно понимаю. С wan всё же интерес так быстро не пропал.

Есть идеи, какой тогда тег сделать, чтобы можно было указывать челам с онлайн-сетками, что им тут не рады?
Аноним 01/11/25 Суб 21:15:43 1404888 26
Аноним 01/11/25 Суб 22:33:56 1404951 27
>>1404886
Да нечего тут выдумывать, wan и короче, и на момент создания треда это золотой стандарт локалок, который хорош во многих областях. Про хуйнянь уже все забыли давно. До лламы тоже же были генераторы текста, давайте ныть, а почему не BERT, порфирьевич или цепи маркова из 80-х.
Аноним 02/11/25 Вск 00:28:36 1405003 28
>>1404951
>>1404749
Ну, llama это не только модель, но и бекенд, запускающий все ллм.

>>1404858
>[ Removed by moderator ]
Как же ебет. Пытаются скрыть ценную информацию. Судя по комментариям, это про ltx. Не могу вспомнить ни одну сетку, которая была говном, а потом вдруг стала хорошей. Они все либо ебут с первой версии, либо отстающий кал.
Аноним 02/11/25 Вск 01:01:11 1405015 29
>>1404886
> img2vid не было это уже потом добавили
И было хуйней, к сожалению. =( Ван был первым img2vid хорошим.

> Есть идеи, какой тогда тег сделать, чтобы можно было указывать челам с онлайн-сетками, что им тут не рады?
Сложный вопрос. Но я хрюкаю от смеха сделать тег /kijai/. =D
Но будто бы video и правда было бы хорошим вариантом. Но если он ушел онлайнщикам, то пусть пока будет wan, че уж поделать.
Хотя бы короткий.

>>1405003
Угадай в честь чего она названа. =)
А еще Kobold (он, кстати, старше), всякие vLLM, Sglang, TRRT. Будто бы Kobold, кстати, по смыслу ближе, это еще до-ллама времен были рпг-модельки.

Но хули уж щас думать над этим. Сколько воды утекло.

>>1405003
> Не могу вспомнить ни одну сетку, которая была говном, а потом вдруг стала хорошей.
ЛТХ-2 даже по примерам смотрится ну так себе, если честно.
Аноним 02/11/25 Вск 02:12:49 1405034 30
?
Аноним 02/11/25 Вск 04:20:40 1405058 31
у кого работает генерация видосов, вы на каких карточках все это делаете то?
и есть ли какие то решения для меня с 2060 на 6гб? ну кроме как отвернуться к стене и плакать
Аноним 02/11/25 Вск 04:34:16 1405060 32
>>1405058
>на каких карточках все это делаете то?
По моим наблюдениями авг тредовичок имеет 16-24гб ну и особи с 12гб тут тоже имеются что кое как дыхабельно.
>какие то решения для меня
Пойти купить 3060 12г на лохито за 15к или сколько они там щас стоят, а лучше 5060ти на 16гб сразу это не так уж и дорого
Аноним 02/11/25 Вск 04:57:16 1405065 33
>>1405058
Меньше чем 12гб врам даже не пробуй. Еще минимум 32гб оперативной памяти. Чел выше упомянул 3060 12гб. На ней может и пойдет, но у нее старая архитектура и сама карта не топовая в своей линейке, т.е. генерироваться видео будет долго.
Аноним 02/11/25 Вск 09:34:33 1405086 34
>>1405058
Скачай и проверь.
Лично видел как чувак на ноутбучной видюхе в 4ГБ врама клипы генерил.
Но оперативы нужно МНОГО.
Аноним 02/11/25 Вск 09:57:16 1405088 35
>>1405058
3070, 8 Гб врам, 32 гб рам. Полёт с wan2gp и лайтниг-лорами для i2v нормальный. Да, приходится потерпеть генерацию 5-7 минут на 5 секунд, но качество сгодится для личного пользования.
Аноним 02/11/25 Вск 11:06:41 1405108 36
17607863812290.mp4 4912Кб, 1024x1792, 00:00:08
1024x1792
Подскажите что за лора?
Аноним 02/11/25 Вск 11:32:00 1405120 37
>>1405108
Это промт типа на 1-5 фрейме мы видим девушку такую-то (описание), затем мгновенный переход к новой сцене, где точно такая же персона (добавить в скобки из первого предложения) стоит в том же месте абсолютно голая (или в трусах как здесь) и дальше пишешь... ну и потом камера спускается вниз и так далее.
Ну и прописать надо, что лицо не изменяется на протяжении всего видео.
Аноним 02/11/25 Вск 11:42:40 1405124 38
>>1405120
Вот так просто оно работает? Нужно будет потом побробовать.
Аноним 02/11/25 Вск 11:42:56 1405125 39
>>1405120
Каким промптом успешнее получается сохранить лицо?
Аноним 02/11/25 Вск 11:49:50 1405133 40
>>1405125
Любым на сохранение лица. Это нейронка понимает. Проблема в том что нужно хотя бы 6 степов и нормальное разрешение фотки, где лицо четкое без пикселизации. Если исходная фотка хуевого качества, ван будет его перерисовывать. Если недостаточно шагов, то будет пикселизация. Ну и само разрешение видео 600 на 800 это минимум.
>>1405124
Да, ван 2.2 прекрасно понимает промт.
Аноним 02/11/25 Вск 12:42:10 1405156 41
>>1405133
>600 на 800 это минимум
На деле важно разрешение фрагмента фотки занятого лицом, а не общее разрешение самой фотки.
Аноним 02/11/25 Вск 12:42:28 1405157 42
>>1405086
и запас терпения на сутки
Аноним 02/11/25 Вск 13:17:14 1405188 43
Попробовал LTX2 на их сайте, если мы такое реально получим локально, да ещё и быстрее вана, как обещают, это эпик вин.
Аноним 02/11/25 Вск 13:27:42 1405193 44
Когда сможем локально что-то типа соры 2 запускать есть у кого предикты? Учитывая что максимально 32-48 врам и 128-256 рам
Аноним 02/11/25 Вск 13:52:03 1405203 45
>>1405193
Скорее всего как и Грок останется проприетарным. Деньги же как-то надо зарабытавать.
Аноним 02/11/25 Вск 14:05:50 1405212 46
>>1405203
>Грок
Так это же уровень WAN 2.2
Аноним 02/11/25 Вск 14:39:11 1405247 47
Аноним 02/11/25 Вск 14:57:35 1405256 48
>>1405247
О спс, лорки обновились, уже почти 500к скачавших. Надо глянуть. Интересно что означает 1022 в имени?
Аноним 02/11/25 Вск 15:00:44 1405262 49
В прошлом треде рекомендовали этот модуль для создания длинных цепочек: https://github.com/vantagewithai/VantageLongWanVideo
Работает клево, но лица все же искажаются сильно на нескольких итерациях (с 14B_Q4_K_M.gguf)
У кого-нибудь получалось сохранить лица на длинных видео? Пробовал через вставку образца лица в углу фотки, но толку ноль, все равно за основу берется искаженное лицо из предыдущей итерации и еще больше искажается дальше.
Аноним 02/11/25 Вск 15:02:56 1405264 50
Аноним 02/11/25 Вск 15:07:55 1405269 51
>>1405264
Хммм Киджай вроде как свои лоры на ускорение сам не делает, а ужимает имеющиеся с lightx2v, посмотрим че у него там за high.
>>1405256
Там и на t2v какие то цифры, причем они теперь называют это не lightning, а distill, хрен пойми че там в этих лорах уже, но мувмента стало больше
Аноним 02/11/25 Вск 15:18:39 1405283 52
>>1405060
>>1405065
>>1405086
>>1405088
спасибо аноны.
буду копить на компик значит.
и тем временем продолжать пытаться найти хоть что то рабочее на свой ноут.
просто мысль о движущихся картинках не оставляет меня. и я перебрал кучу всякого баловства типа sadtalker и video difussion, которые как ни странно, исправно работают, не смотря на то что в требованиях у них от 12гб видеокарт.
накатывал "оптимизированые" сборки на wan, через пинокио. обещающие работать с 6 и даже 4 гб видеокарты, но ноль успеха.
возможно дело в самом пинокио. потому что тот же седтолкер и видеодифуззия через него абсолютно так же не работают. через него ни что не заработало.
извиняюсь что излил свои печали в тред. просто и пожаловться то не кому
Аноним 02/11/25 Вск 15:20:22 1405284 53
>>1405269
Хуй разберешься. Еще завезли scaled модели под эти лоры. Также в имени модели указано comfyui. Чувствую сейчас буду тестить весь вечер, а потом выяснится, что говно.
Аноним 02/11/25 Вск 15:35:13 1405297 54
>>1405284
Если интересно они тут и новые vae выкатили которые типа дофига берегут память, не уверен правда, что vram и типа они быстрей. ХЗ только сейчас обратил внимание
https://huggingface.co/lightx2v/Autoencoders
Аноним 02/11/25 Вск 15:49:36 1405310 55
>>1405188
h100 не забудь прикупить и мб получишь локально
Аноним 02/11/25 Вск 16:01:50 1405316 56
Пытаюсь тренить в Мусуби Ван на дефолтных настройках (81 фрейм 16фпс 720п), и оно даже с оффлоадом всех слоев так что сама модель не занимает практически нихуя, переливается за мои 24гб врам. Что лучше уменьшить чтобы влезло?
Аноним 02/11/25 Вск 16:13:51 1405325 57
prune — удаляем ненужные веса, уменьшаем размер
distill — берем модель побольше, обучаем на ее результатах модель поменьше, итоговый размер меньше
quant — уменьшаем точность весов, уменьшаем размер
scale — квантуем чуть толще, чем обычный fp8, чтобы качество было чуть лучше, уменьшение чуть меньше, чем у обычного квантования, но качество лучше
merge — соединяем несколько моделей или лор в одну

lightning/fast/turbo — а вот это уже просто название конкретных лор или моделей, которые обучены генерировать видео на малом количестве шагов, они от разных авторов и называться могут как угодно, хоть sonic, хоть sapogi skorohody, главное, что они позволяют не за 20 шагов генерить, а за 2-3-4-6-8.

>>1405269
Аноним 02/11/25 Вск 16:26:20 1405334 58
>>1405325
Принято - впитано, было приятно и полезно, то есть процесс получения "новых" лор был другим, сейчас они сначала сделали прямо дестил модели, а потом с них выжали лоры, а изначально они обучали лоры на полноценных результатах от базовой модели и это был типа lightning лоры.
Аноним 02/11/25 Вск 16:27:48 1405335 59
AnimateDiff02437.mp4 1203Кб, 344x512, 00:00:06
344x512
AnimateDiff02438.mp4 1118Кб, 344x512, 00:00:06
344x512
AnimateDiff02439.mp4 1185Кб, 344x512, 00:00:06
344x512
>>1405283
Ну копи, копи.
Ещё раз повторю - неделю назад по приколу товарищу на ноут комфи ставили.
Стандартный воркфлоу, 4ГБ видюха и 30 гб оперативы.
Вот попросил чувака скинуть пару рандомных тестов, из того что тогда нагенерили.

>>1405157
>ГЫГЫГЫ ДОЛГА ЩЩИТАЦЦА БУДИТ)))))
~60сек на один шаг, 2+2 шага, ~270 секунд на одну генерацию с учётом vae декода.
Аноним 02/11/25 Вск 16:40:47 1405343 60
>>1405334
Дак что качать сейчас? Просто дестил модель без лоры (поскольку лора уже в этой модели)?
Скачал отсюда https://huggingface.co/lightx2v/Wan2.2-Distill-Models , уже час тестирую, получатся говнище полное, все блеклое, никакой детализации. Просто говно.
Аноним 02/11/25 Вск 16:49:43 1405357 61
>>1405343
Я скачал дестил лоры и на i2v контенте удивился живости движения, на старых лорах такого не было.
Аноним 02/11/25 Вск 17:21:25 1405401 62
>>1405310
И что ты предлагаешь, сидеть вечность на 5 секундах и 480р?
Видюхи ещё 2 поколения будут доить гоймеров с +20% прироста
Выйдет и для лтх лора ускорялка так заживем
Аноним 02/11/25 Вск 17:27:02 1405411 63
>>1405120
Чет у меня не получается. Пишу в промте sudden cut и тд, но у меня все равно сцена плавно переходит к описаной.
Аноним 02/11/25 Вск 17:38:13 1405418 64
>>1405335
ну вполне себе приемлемо. если использовать для анимации то отлично даже.

качаю комфи, хули.
16гб оперативы правда. видюха 6гб. очень надеюсь что хоть как то оно все работать будет.

а есть разница портабл версия комфи или нет?
Аноним 02/11/25 Вск 17:44:44 1405423 65
Аноним 02/11/25 Вск 17:47:05 1405425 66
>>1405418
Начинай с прортейбла, чтобы не делать мозг, если заработает то можно перебраться на конду, мне честно такой вариант больше заходит из за возможности твикать пакеты, если что-то сломалось.
Аноним 02/11/25 Вск 17:53:30 1405432 67
>>1405418
16+6 конечно хз, если только на супер тонкого зайдет на сильно квантованных gguf-ах
Аноним 02/11/25 Вск 18:07:08 1405458 68
>>1405423
>As much as I love Wan, if it's one thing it's not good at, it's cuts.
Так всё-таки нужна натренированая лора. Ты сам-то хоть пробовал этот эффект без лоры прописать? С лорой по первой ссылке у меня получилось. Только на количество фреймов, после которой должен происходить кат, оно не реагирует. Рандомно через 1-3 секунды сцена меняется.
Аноним 02/11/25 Вск 18:12:32 1405467 69
>>1405458
Пробовал различные варианты, у меня на некоторых сидах получалось, когда есть слова в стиле magically transfroms into new scene with a magic sparkle effect, а жесткая обрезка получается всегда, если сцены супер разные через first - last frame.
Аноним 02/11/25 Вск 18:14:32 1405471 70
>>1405467
Забыл добавить, что имею ввиду речь о i2v не о t2v
Аноним 02/11/25 Вск 18:22:36 1405485 71
>>1405316
Влезло в итоге только когда уменьшил и фреймы до 41, и разрешение до 480п, с оффлоадом 24/40.

Есть ли понт T2V на таком хуевом качестве тренить, или лучше на картинках в норм качестве, или и то и другое?

Если на картинках, то юзать смазанные кадры из тех же видео, или лучше несмазанные фото?

I2V на картинках не тренится ваще, там придется хуевое в любом случае, но может 360п 81 фрейм будет лучше?
Аноним 02/11/25 Вск 20:21:07 1405604 72
>>1405334
> то есть процесс получения "новых" лор был другим
Вероятно, раньше они собирали видосы сами, делали датасет, и обучали на нем.

А потом стали просто генерить кучу видео, отбирать лучшие результаты и уже обучать на синтетике.

Это все lightning лоры, просто сам метод получения датасетов разный.

Но опять же, что имеют в виду они — хер знает. В lightx2v сидят тоже далеко не гении, у них часть лор полное говно, и время от времени норм модели попадаются. Может они сами неправильно терминологию используют, с них станется. =)

Но главное, что у них есть энтузиазм и деньги, выпускают новые лоры — молодцы.

Пусть продолжают.

>>1405343
Качай нахуй все, а потом просто выбирай, что лично тебе больше понравится. Вот неиронично.
Тут есть люди, которые сидят еще с первой их T2V-14B-480p лорой, и ниче, работает, и иногда даже хорошие результаты выдает.
А кто-то только последние юзает.

Чисто в теории надо брать в качестве базовых моделей:
wan2.2_i2v_A14b_high_noise_lightx2v_4step_1030.safetensors
wan2.2_i2v_A14b_low_noise_lightx2v_4step.safetensors

И запускать без лор.

Или же брать
Wan_2_2_I2V_A14B_HIGH_lightx2v_4step_lora_v1030_rank_64_bf16.safetensors
отсюда:
https://huggingface.co/Kijai/WanVideo_comfy/tree/main/LoRAs/Wan22_Lightx2v

Но у Киджая самого проблемы, он нахуй все по разным папкам распихал лоры, теперь хер соберешь.

Так же, эти лоры могут лежать в других репозитариях, и версии разные и бла-бла-бла…

Короче, берите старушку SEKO и не парьтесь.
https://huggingface.co/lightx2v/Wan2.2-Lightning/tree/main/Wan2.2-I2V-A14B-4steps-lora-rank64-Seko-V1

Они, вроде, норм работают.

>>1405058
Так, отвечаю один раз, можешь не верить.
Комфи выгружает модель в оперативу, а виндовс и линукс выгружают оперативу в файл подкачки/своп.
Т.е., от видеопамяти требуется только вместить контекст. Это разрешение (минимально у вана норм генерация — 352 по большей стороне, ниже совсем мазня) умноженное на количество кадров. Короче, пиксели считай сиди.

Как ты понимаешь, в 6 гигов ты засунешь либо 1280x720 но 1,5-2 секунды, либо 5 секунд, но 5, а то и 7 секунд, но 640x368, типа того. Что, кстати, весьма неплохо. Даже видосяны 480x368 смотрятся норм (в определенных ситуациях=).

Так что, 2060 6 гигов кое-что могет, НО НЕ СИЛЬНО, скорость генерации будет не очень высокой, придется подождать, а результат будет небольшим.

Модель утекает в оперативу, и если оперативы не хватает, то — на твой ссд. Скорость немного падает от этого, конечно, и ресурс ссд расходуется. Тут смотри сам.
Генерятся ли видосы на 6 гигах? Ну да.

Выше чел пишет >>1405335
> ~270 секунд на одну генерацию
И это при 344x512 (будто бы можно было и 320x480 поставить).
У меня на 4070 ti такое генерится секунд 40, ну то есть ЗАМЕТНО БЫСТРЕЕ АГА, так что, будь готов.

С 16 гигами, это, конечно, мда-а-а… Если будет вываливаться — увеличивай файл подкачки.
Аноним 02/11/25 Вск 20:36:07 1405611 73
>>1405418
планку памяти докупи, если слот свободный есть.
Ну или замени ту 1, что есть (проверь лимиты материнки у производителя)
на 16 у тебя постоянно ССД задействован будет, как резервная память, а это намного меденнее и черевато износом.
Аноним 02/11/25 Вск 20:43:08 1405614 74
>>1405325
А вот это В ШАПКУ НУЖНО ДОБАВИТЬ, при перекате не забудте.
Аноним 02/11/25 Вск 21:00:23 1405630 75
>>1405325
>>1405614
Двусмысленно с merge получилось. Там же не объем меняется. Предлагаю:
merge — смешиваем несколько моделей или лор в одну, как краски на палитре.
Аноним 02/11/25 Вск 21:26:33 1405649 76
Аноним 02/11/25 Вск 22:06:05 1405666 77
>>1405611
>>1405432
>>1405425

ну я пока молюсь чтоб хоть какие то кривые мыльные картинки оно хоть как то из себя выдавило и не крашилось и не выдавало ошибок.
если заработает, то немедленно мчу за оперативкой.
спасибо аноны за поддержку и в целом за идею потестить.
надеюсь завтра не приползу сюда с вопросами, а почему то не работает, а почему это не работает
Аноним 03/11/25 Пнд 02:35:42 1405840 78
>>1405630
Да, «смешиваем» лучше.
Сорян, затупил с выбором слова.
Аноним 03/11/25 Пнд 04:48:02 1405887 79
А что лучше lightning или lightx2v? Я думал, что lightx2v это для wan2.1, блять что за путаница.
Аноним 03/11/25 Пнд 05:19:56 1405891 80
>>1405887
Проблема в том что нет хуже/лучше, они все работают по своему, с одними движениями будет лучше работать одна, с другими другая. Но вот какая с какими только на практике можно убедиться. Когда выбор есть конечно хорошо, но немного напрягает подбирать для каждой сцены.
Мало того, их еще смешивать можно с разными весами по несколько штук подключать. И тут вообще голова ломается в поиске идеала.
Аноним 03/11/25 Пнд 05:52:13 1405892 81
>>1405891
Ну да, многомерное пространство оно не только "в голове" у модели, оно ещё и в неограниченном наборе вводных параметров.
И мы такие в нём - "хмм... а что будет, если этот параметр почесать? О, движения в видео резче и интенсивнее стали!".
А потом этот же параметр при другом наборе вводных меняем, а он на движения ВООБЩЕ влиять перестал, зто какие-то элементы одежды с персонажа убрал...
Аноним 03/11/25 Пнд 05:52:59 1405893 82
Nl8KjBO-Imgur.webp 132Кб, 1000x729
1000x729
>>1405892
>картинка отвалилась =(
Аноним 03/11/25 Пнд 05:57:26 1405894 83
Аноним 03/11/25 Пнд 06:27:48 1405897 84
>>1405666
>немедленно мчу за оперативкой
Удачное ты время выбрал. За последние месяцы цены на память очень сильно подскочили, на некоторые модели даже удвоились. А всё благодоря хайпу нейрошизов по всему миру. Заводы чипов памяти уже работают во всю катушку 24/7, но спрос всё равно превишает предложение. Аналитики говорят, что цены скорее всего весь 2026 год не будут падать.
Аноним 03/11/25 Пнд 06:32:10 1405899 85
>>1405897
Ахуенно я себе комп летом с 16х2 собрал еще на дырдыре 5, бюджет закончился, походу надо было на стартом серверном трипере тридрипере собирать с ецц, она пади все еще хуй да маленько стоит, да и хорошо было бы мое ллмы гонять на 128-256 гигах медленного некро кала
Аноним 03/11/25 Пнд 06:44:30 1405904 86
>>1405897
Ого, сейчас глянул - планка памяти которую брал в мае за 3200 стала 3800.
Выросла конечно, но если не в процентах а в рублях считать - ну бутылка водки так стоит, или пара банок огурцов, или батон колбасы. Неприятно, но волосы на жопе рвать не с чего.
Аноним 03/11/25 Пнд 08:30:56 1405939 87
LightYagami,Dea[...].jpg 270Кб, 1440x900
1440x900
Качаю гигабайты гейского прона чтобы сделать датасет с хуйцами.
Аноним 03/11/25 Пнд 08:58:32 1405961 88
>>1405604
Сколько у тебя оперативной памяти?
Аноним 03/11/25 Пнд 09:02:45 1405964 89
видеоответ.mp4 11575Кб, 640x640, 00:04:05
640x640
Аноним 03/11/25 Пнд 09:54:04 1406001 90
Аноним 03/11/25 Пнд 10:30:32 1406017 91
>>1405964
Серега, долбоеб, это не /gd/, отпишись от этого треда и не пиши сюда, животное.
Аноним 03/11/25 Пнд 11:56:32 1406055 92
Как Ваном делать простой эдит видео, типа "покрась кота в зеленый"?
Аноним 03/11/25 Пнд 12:18:26 1406072 93
Аноним 03/11/25 Пнд 12:29:56 1406077 94
Аноним 03/11/25 Пнд 12:35:25 1406082 95
>>1405614
конечно добавляйте, тут же никто гуглом не умеет пользоваться, неиронично
Аноним 03/11/25 Пнд 12:39:03 1406087 96
>>1405262
так, ну я нашел workflow, которые может реализовать подкрепление лица к генерации: https://civitai.com/models/1945794/i2v-lynxpusamoelightning-x2-speed-face-consistency-with-loras-looping-workflow-wan2214b?modelVersionId=2313180

Попытался перенести из него нужные блоки в стандартный workflow генерации, и получилось это: https://0.0g.gg/?9ee1add29eecf572#8oVG6SLntPdfu2Y9GdNj9PxQn7oAa9wiWpchQZLDCLYU (видео нет, т.к. не удалось с ним закончить генерацию). Но на нем один шаг на 33 кадрах делается по 20 минут на RTX4060+32 ОЗУ и при переходе с High на low шум завершается ошибкой переполнения памяти.

Знающие аноны, нужна ваша помощь, можно ли довести его до ума, что бы скорость была соразмерная с обычной генерацией по 2-4 минуты на шаг с ускорялками?
Аноним 03/11/25 Пнд 13:38:35 1406122 97
vid00042.webm 5363Кб, 1344x1792, 00:00:04
1344x1792
Аноним 03/11/25 Пнд 13:45:50 1406124 98
>>1405961
128

>>1405904
Планки памяти, которые брал за 46 стали 67, пизда.

———

Вышла новая Wan Endless: Stable Video Infinity https://github.com/vita-epfl/Stable-Video-Infinity
Как всегда Wan2.1, как всегда качество чуть лучше, чем было, короче — ничем не впечатляет, лень качать.
Аноним 03/11/25 Пнд 13:58:26 1406130 99
>>1406124
128 гигов? А то и думаю, что у тебя так быстро генерится видео. На моей 4070 и 16гб оперативки по 4-5 минут генерится. Я вот думаю, если еще 16 гигов докупить, насколько оно ускорит генерацию, хотя бы на треть?
Аноним 03/11/25 Пнд 14:16:31 1406136 100
>>1406130
Это хороший вопрос.
Вполне возможно.
Но ты подумай, у тебя 2х8, как я понимаю, может не стоит до 4х8 плодить, а сразу 2х32 взять? Ну или хотя бы 2х16, а потом еще 2х16 докупать.
Оператива дорожает, каждый маневр будет стоить лишних денег, как мне кажется.

У меня на одном пк 4х32 DDR4, на другом 2x64 DDR5. И сейчас я смотрю на эти +20к по прайсу и понимаю, что ой как вовремя успел схватить оперативу-то!
Аноним 03/11/25 Пнд 15:25:01 1406221 101
>>1406130
Ускорит генерацию примерно на 0. На скорость генерации в первую очередь влияет видео чип и количество видео памяти, оператива нужна на то чтобы сгружать часть модели которая не помещается в видеопамять.
Хотя в твоем случае возможно будет ускорение, по тому что по мимо оперативы у тебя модель скорее всего еще и в файл подкачки лезет, а там вообще беды с скоростью.
Рассматривай вариант лучше 2х16 и потом еще 2х16 на будущее.
Аноним 03/11/25 Пнд 15:45:10 1406225 102
>>1406221
Количество видеопамяти как раз само по себе не влияет на скорость.
Влияет лишь немного, но у человек большая часть модели не то что в видеопамяти — она у него с диска читается. =) Вот где бутылочное горлышко, вполне возможно.
> модель скорее всего еще и в файл подкачки лезет
Угараешь? У человек 16 гигов из ~72, которые модель любит занимать (если мы про Wan2.2), конечно у него почти все в файле подкачки лежит.

«ускорит на 0», ага. =)

Конечно, можно использовать gguf q4_k_m и wan2.1, тогда есть шанс очень демократично по памяти сидеть.
>>1406130
Если хочешь, можешь рискнуть, но я бы все-таки памятью затарился, если есть возможность.
Аноним 03/11/25 Пнд 16:03:10 1406230 103
>>1406225
щас как раз пердолюсь на 12vram + 64ram
wan22 q6.0 и суммарно 6 лор по скорости примерно:
0 лор не считая lightx2v 12-13s/it
6 лор не считая lightx2v 15-16s/it
В целом жить можно, генерю 832x480

Чет мне кажется следующий поколения видео моделей будут настолько жирными, что даже топовые консюмерские карты их не смогут впитать и придется либо перекатываться в онлайн (но смысла не вижу), либо предолиться в старые модельки, хоть их потенциал мне кажется даже без лор нефига не раскрыт - уже начинают надоедать
Аноним 03/11/25 Пнд 16:04:20 1406233 104
WanVideo00019.mp4 4430Кб, 1536x816, 00:00:05
1536x816
>>1405297
Затестил их лайттае для 5B, какую-то мутную хуету выдаёт. Писали что качество должно быть выше оригинального тае, а на деле кал. Может нода декодера поломаная у них.
Аноним 03/11/25 Пнд 16:05:08 1406234 105
>>1406130
Скорее всего у тебя переполняется оперативка и модели утекают в своп/файл подкачки, а там начинается адское замедление
Аноним 03/11/25 Пнд 16:06:37 1406237 106
>>1406221
>Ускорит генерацию примерно на 0
Для сравнения
4070 Ti 12GB VRAM + 128GB RAM = 40 секунд
4070 12GB VRAM + 16GB RAM = 250 секунд

Чип 4070 Ti всего на пару процентов мощнее обычной 4070, а видеопамять у них идентичная. Значит упор идет именно в оперативную память.
Аноним 03/11/25 Пнд 16:07:03 1406238 107
>>1406233
Чет реально печальная картинка, я вообще подумал и понял, что эта хрень скорее всего создана в целом для v2v, где нужно дофига кадров декодить, энкодить, но качество и впрямь паршивое, уж лучше подождать
Аноним 03/11/25 Пнд 16:13:48 1406246 108
>>1406225
>Влияет лишь немного
Немного? Или у тебя модель целиком лежит в видеопамяти и нон стоп работает или она гоняет блоки туда сюда из оперативки.
Так немного что 3090 практически не уступает по скорости 5070, вот и думай.


В прошлом треде кидали модельки новые с вшитым lightx, работают вообще отлично и скорость генерации быстрее чем на обычной модели, рекомендую к ознакомлению, брать надо с припиской comfyui:
https://huggingface.co/lightx2v/Wan2.2-Distill-Models/tree/main
Аноним 03/11/25 Пнд 16:23:19 1406261 109
>>1406230
Я боюсь, следующих моделей может и не быть.

Wan2.5 не дали.
LTX обещают, но она будто прошлого поколения.
Все текущие разработки — не дотягивают до Wan2.2.

Глядя на современные модели, думаю, следующее поколение еще вполне себе покрутится на потребительских видеокартах. Подольше, конечно, возможно потребуется объем видеопамяти для контекста, потребуется памяти побольше, может быть поколения постарше (40xx, 50xx), но еще пофурычит.
Если выйдет, потому что нейронки в принципе уже уводят за пэйвол.

Я бы скорее боялся того, что мы ниче больше не увидим. =( Ну или релизов станет существенно меньше, чем хотелось бы.
Аноним 03/11/25 Пнд 16:31:22 1406271 110
изображение.png 36Кб, 898x534
898x534
>>1406230
>Чет мне кажется следующий поколения видео моделей будут настолько жирными
Не будут:
1. Какой смысл выпускать оупен сорс модель которой никто не сможет пользоваться.
2. Модель все равно пойдет в оперативку.
3. По текущим трендам пока вообще кажется что новых моделей не выпустят в оупенсорс.
Другое дело что в следующих моделях скорее всего прикрутят время генерации хотя бы до 10 секунд и вот тут уже на 12 гигах особо не погенеришь, либо разрешение придется понижать.

>>1406237
чип у тебя значительно бодрее
Аноним 03/11/25 Пнд 16:32:45 1406274 111
image.png 6Кб, 533x57
533x57
>>1406246
> Немного? Или у тебя модель целиком лежит в видеопамяти и нон стоп работает или она гоняет блоки туда сюда из оперативки.
Немного.
Сравни LLM, у которых разница от видяха/оператива будет 10х, и видео, где разница 2х. А учитывая, что 24 гига тоже не 48 — для больших моделей ты тоже выигрыша сильно много не получишь.

Я специально мерял, при половине модели в оперативе и при всей модели в оперативе разница получалась процентов 30 по времени.
Прирост-то есть, то влияние не прямое.

А вот мощный чип — еще как влияет. ))) 4070 ti с 12 гигами все еще на 10% быстрее 3090 (в прошлом треде сравнивали), при том что чипы у них отличаются… ну примерно на столько же и отличаются? Т.е., память в случае 3090 как раз почти не играет роли, ВНЕЗАПНО.

> Так немного что 3090 практически не уступает по скорости 5070, вот и думай.
Пикрил, она и не должна уступать, учитывая их равную производительность. За счет 24 гигов по твоей логике она должна еще и обгонять процентов на 20 хотя бы. Или сошлешься на разные поколения, улучшалки для 50хх (которых никто не юзал) и так далее? Я сомневаюсь, что измерения происходили на NVFP4 квантах, где 50хх поколение имело бы преимущество.

Короче, в случае 12 гигов видеопамяти и 16 оперативы — добавить оперативу реально может дать сильный буст. А вот видеопамять хоть и влияет косвенно, но не так критично.
Приятно иметь 5090 32 гига, но я бы и на 5090 16 гигов согласился бы, ради быстрого чипа (за треть цены, пжалста, ахахах).
Аноним 03/11/25 Пнд 16:37:20 1406278 112
>>1406261
Есть такие опасения, значит энтузиасты распердятся лорами как во времена sdxl буквально на любой чих, а если это все умрет, будем хотя бы детям рассказывать, что нейронки на домашних ПК запускали, вот были времена (деду больше не наливать)
>>1406271
Зачем делать очень качественный, оптимизированный опенсурс, если можно его продавать? Да вообще конечно вопрос философский, это ведь нужно дофига инвестировать денег и времени, а без выхлопа людям может станет не по фану этим заниматься. Короче правду и развязку смотрите в следующих сериях нашей передачи
Аноним 03/11/25 Пнд 16:38:10 1406279 113
>>1406271
> Какой смысл выпускать оупен сорс модель которой никто не сможет пользоваться.
Строго говоря, эти модели выпускаются для реселлеров, которые крутят их у себя и продают к ним доступ.
То, что Комфи с Киджаем запилили выгрузку в оперативу — просто случайность, повезло, что эти модели работают с выгрузкой хорошо.
Когда выпускали Мочи, говорили, что 320 гигов надо (или типа того), и все офигевали, кому нужна такая огромная видеомодель (а потом оказалось, что нафиг не надо, она 10б была=).
И тот же Кандинский 2б требует 40 гигов (до оптимизации было 64). Но есть подозрение, что при желании, запустится на утюге.

Но остальные два пункта это не отменяет, да. =) Так-то все правильно.

> чип у тебя значительно бодрее
Вряд ли 4070 бодрее 4070 ti. =)
И не в 6 раз в любую сторону точно.
3060 генерит тот же видос 110 секунд с 32 гигами оперативы.
Так что, видяшка-то у него бодрая. Затык где-то в другом месте.
Аноним 03/11/25 Пнд 16:41:44 1406282 114
>>1406278
> энтузиасты распердятся лорами как во времена sdxl
Блин, да это все понятно, в общем-то и OVI и SVI, который я выше скидывал — это все тоже в каком-то смысле энтузиасты пилят.

Но… хочется же какого-то скачка.
Хочется, чтобы дома можно было генерировать целые аниме-серии.
А пока что, аниме хорошо генерит только сора 2, как я понял. Вео ну так себе, ван ну прям совсем так себе.

Обмазываться лорами можно, но хотелось бы из-под капота.

Плюс, еще нужна механика персон, чтобы можно было загружать инфу о персонаже (его анимация/мимика, внешность) и он генерился консистентно в разных сценах.
Да, у нас есть Qwen-Image-Edit и Flux Kontext, я согласен. Но это все еще костыли.

Короче, кажется, осталось 1-2 шага до мечты. И будет грустно, если их не случится, и все падет на плечи энтузиастов, и будем жить с Wan2.2 все время. =(
Аноним 03/11/25 Пнд 17:39:58 1406337 115
Аноним 03/11/25 Пнд 17:42:07 1406340 116
eulerancestral-[...].mp4 630Кб, 512x832, 00:00:05
512x832
eulerancestral-[...].mp4 689Кб, 512x832, 00:00:05
512x832
eulerancestral-[...].mp4 633Кб, 512x832, 00:00:05
512x832
eulerancestral-[...].mp4 458Кб, 512x832, 00:00:05
512x832
>>1406274
>Сравни LLM
Давай сравним. Как только модель вываливается из видеопамяти сразу -х5 к скорости генерации ловишь. Очень наглядно видно, у меня q5 qwen 30b залазиет полностью и ответ генерит очень быстро, но q6 уже все, там просто мрак.

>на разные поколения, улучшалки для 50хх (которых никто не юзал) и так далее
Да, как минимум юзались модели e4m3 в которые 3090 не может
Скорость чипа тут не при чем, важны куда и тензорные ядра и версия этих ядер. По моей логике как раз 24 гига врам позволяют догнать новое поколение.
Если исходить из твоей логики то 3090 с 12гб была бы также равна 5070? Очень сомневаюсь.

>Короче, в случае 12 гигов видеопамяти и 16 оперативы — добавить оперативу реально может дать сильный буст.
Это да, но при условии что после добавления модель вся поместится в оперативу. При этом если добавить видеопамяти то буст будет сильнее.

И тот же Кандинский 2б требует 40 гигов
Квантование братик, наше всё. Полные модели так и весят космически, что хуньюуань, что ван 2.1. Даже если не получится выгрузить в оперативу будем сидеть на q4 как бомжи.

>>1406282
>механика персон
Чем тебе лора на персонажа не нравится, натренеруй и загружай в разных сценах.
Сами сцены кал конечно, да и лоры старые с замедлом, я просто прогонял промпты грока без обработки
Аноним 03/11/25 Пнд 18:09:28 1406380 117
>>1406246
С wan_2_2_I2V_A14B_HIGH_lightx2v_4step_lora_v1030_rank_64_bf16.safetensors норм будет? Не тестил?
Аноним 03/11/25 Пнд 18:20:55 1406388 118
>>1406282
>Хочется, чтобы дома можно было генерировать целые аниме-серии
Размечтался придурок!
Аноним 03/11/25 Пнд 18:24:54 1406392 119
>>1406380
Не тестил, они пишут что модели без комфи - для их собственного фреймворка, там обещают скорость генерации х2 от комфи, но это пердолиться надо.
Аноним 03/11/25 Пнд 18:28:19 1406396 120
>>1406392
То есть лоры без комфи в имени нет смысла даже качать?
Аноним 03/11/25 Пнд 18:28:20 1406397 121
аноны, ну простите за глупые вопросы, комфи первый раз в жизни вижу и не понимаю что в нем и как.
установил нод менеджер, знаю как закинуть воркфлоу. на этом знания все.

объясните, куда закидывать лоры и всякое прочее, которые ускоряют генерацию, ну или улучшают ее на 7-8 шагах, где это брать?
нужен ли для этого отдельный воркфлоу или нет?

чем принципиально отличается wan2.1 от wan2.2 ?
стоит ли начинать с 2.1 или его можно пропустить как устаревший?

может у кого есть ссылка на гайд где разжевывают все для самых маленьких, как управляться с этой адской машиной?
Аноним 03/11/25 Пнд 18:31:19 1406400 122
devops.mp4 19885Кб, 660x352, 00:10:45
660x352
Аноним 03/11/25 Пнд 18:46:04 1406417 123
изображение.png 376Кб, 1414x708
1414x708
изображение.png 64Кб, 785x903
785x903
изображение.png 244Кб, 1126x1022
1126x1022
>>1406397
Ван 2.1 использует 1 модель, ван 2.2 использует сразу 2 модели high и low, во всем лучше ван 2.1, кроме потребления памяти, жрет он побольше.
Ван 2.1 устаревший, сразу начинай на 2.2

1. Тык сюда
2. Тут есть все, туториал, ссылки на лоры и модели, места куда нужно складывать
3. В базовом воркфлоу всё есть.
Аноним 03/11/25 Пнд 18:47:07 1406418 124
>>1406397
В дефолтных темплейтах есть варианты и с ускорялками и без, посмотри и поймешь.
Ван 2.2 сложнее, но намного лучше, в 2.1 смысла нет.
Гайдов нет, питухонщики все долбоебы с вниманием как у рыбки, и им проще сделать очередную тулзу чем написать гайд.
Аноним 03/11/25 Пнд 20:30:17 1406494 125
>>1406340
> Как только модель вываливается из видеопамяти сразу -х5 к скорости генерации ловишь
Это еще повезло, обычно сильно больше. -х2 на фоне -х10 — это немного. =)

> юзались модели e4m3
А e5m2 чем не угодили? Их же тоже куча, их 30 поколение поддерживает, но скорость та же.

> Если исходить из твоей логики то 3090 с 12гб была бы также равна 5070? Очень сомневаюсь.
Нет, если исходить из моей логики, то она должна была быть на ~30% медленнее.

> Квантование братик, наше всё. Полные модели так и весят космически, что хуньюуань, что ван 2.1. Даже если не получится выгрузить в оперативу будем сидеть на q4 как бомжи.
Нет, вообще не так это работает, братан. =)
Я запускаю fp16 модели (по 30 гигов) и они чуть-чуть быстрее, чем fp8, и гораздо быстрее, чем gguf какой-нибудь q4.
Так что, братик, квантование нихуя не помогает в случае видео-моделей, а даже вредит. Все дело совсем в другом.

https://habr.com/ru/companies/sberbank/articles/951800/
> снизить потребление видеопамяти на 35%, с 65 до 42 ГБ.
это они говорят о моделях семейства
https://huggingface.co/collections/ai-forever/kandinsky-50-t2v-lite
> 4.58 GB
https://huggingface.co/ai-forever/Kandinsky-5.0-T2V-Lite-sft-10s/blob/main/model/kandinsky5lite_t2v_sft_10s.safetensors

Как тебе поможет квантование 4,5 гиговой модели до 2 гигов, если она потребляет 65 ГБ видеопамяти в исходном коде — не знаю. =) Но ты квантуй, сэкономишь, будет 63 гига. Победа.

Комфи работает не как квантование, комфи работает иначе.

> Чем тебе лора на персонажа не нравится, натренеруй и загружай в разных сценах.
Это просто дольше и костыльнее. Я же говорю, да, все это можно делать уже сейчас. Но хочется-то проще делать, а не ебаться.
Мечты-мечты.
Аноним 03/11/25 Пнд 21:49:13 1406572 126
>>1406494
>-х2
там -х5, и это я так на глаз замерил может все х10 есть, просто даже замерять не хотелось, когда он раньше писал так что читать не успеваешь или когда в оперативу полез то он по слову раз в секунду или две выдавал.

>А e5m2 чем не угодили их 30 поколение поддерживает
Вот именно что поддерживает, но не использует, все равно оно разворачивает модель до фп16, в то время как 50 поколение может на прямую работать с e4m3.

>то она должна была быть на ~30% медленнее
А чего она должна быть медленнее если производительность чипа одинаковая?
Или все таки память играет роль ВНЕЗАПНО?

>Нет, вообще не так это работает, братан. =)
Это интересно, но чем тогда занимается видеопамять просто 10 от размера модели? Там что такое сопутствующее подгружается?
Полные веса 14б модели 56 гигабайт, я про то что если выйдет условный ван 3.0 с весами под 80 гигабайт, то с квантованной моделью все равно можно будет работать. Когда вывалили веса для ван 2.2 все тут резко взгрустнули, а там было чтото около 48 гигов, но потом оказалось не так страшен черт.

>Это просто дольше и костыльнее.
Чем что? Как ты себе это представляешь?
Просто судя по этому:
>чтобы можно было загружать инфу о персонаже (его анимация/мимика, внешность) и он генерился консистентно в разных сценах
это по сути и есть lora
Аноним 03/11/25 Пнд 23:24:08 1406654 127
>>1406572
> там -х5, и это я так на глаз замерил может все х10 есть,

Да ты хоть читай внимательно!

Я сразу написал: у ллм просадки х10 бывают, где ты там х5 получил — я не знаю, это или очень быстрая оператива, или очень медленная видяха. =)
И сравнивая просадку х2 у видео моделей и просадку х10 у ллм, видеомодели очень даже мало теряют в скорости (всего-то вдвое), если выгружены на оперативу. У ллм все гораздо худе.

Вот в чем мой тейк.

> 50 поколение может на прямую работать с e4m3.
Только мы говорим про 40 поколение.
И я повторюсь: fp16 капельку быстрее, чем fp8, т.е., запускай смело fp16 на 3090 и на 4070. И, ВНЕЗАПНО, ты получишь одинаковую скорость без всяких ускорялок.
Что опять не так? Скажешь теперь, что 3090 не умеет в fp16?

> А чего она должна быть медленнее если производительность чипа одинаковая?
> Или все таки память играет роль ВНЕЗАПНО?
Никакого внезапно, я сразу писал, что играет роль, но не ключевую.
Ты не пизди.

>>1406225
> Влияет лишь немного
При полной выгрузке влияние х2, на фоне ллм — это немного.
При выгрузке половины модели — х1,3 где-то.

Я хуй знает, как еще ткнуть тебя в сообщения, чтобы ты перестал делать вид, что я все это не написал еще в первом сообщении.

> Это интересно, но чем тогда занимается видеопамять просто 10 от размера модели? Там что такое сопутствующее подгружается?
Я не смотрел (даже хабр пролистал по диагонали), ибо мне Кандинский не интересен по качеству, но я подозреваю, что это все контекст и их реализация внимания. Т.е., модель может там 4,5-9 гигов занимает, а все остальное — самое латентное пространство генерации. Фиг знает.

Вообще, можешь сравнить разные модели: ван 1.3б, 14б, 5б, хуньюан какой-нибудь, и прочие. У них тоже размер контекста разный, некоторые модели прям совсем в условные 6 гигов влазят, а некоторые и в 12 не влезут с тем же разрешением и количеством кадров.

> Полные веса 14б модели 56 гигабайт, я про то что если выйдет условный ван 3.0 с весами под 80 гигабайт, то с квантованной моделью все равно можно будет работать.
Дак а похуй, понимаешь.
Даже полные веса 80 гигабайт — это все равно 80 гигабайт оперативы (если мы используем offload, а комфи и киджай его и юзают), даже тот же файл подкачки. Много — но терпимо.
Так что тут и правда бояться нечего. Конечно, работать будет дольше, если не завезут обновления архитектуры (хотя у лтх вон, архитектура быстрая — и генерит ну такое себе). Но подождать можно, если будет качественно.

> Чем что? Как ты себе это представляешь?
Помнишь модель MAGREF?
Ну, к примеру.
Там можно было загружать до трех изображений (правда у Киджая ты загружал одно изображение с тремя мелкими на белом фоне, э), и модель делала видео, где они совмещены.
Т.е., берутся признаки каждого изображения, и на его основе уже генерится новое, которое и анимируется.

Или же, тот же воисклонинг в аудио — загружаешь голос, генерируешь фразы с похожим голосом.

Изменение изображений — Flux Kontext или Qwen-Image-Edit. Тоже, грузишь изображений (до трех в случае квена) и получаешь изображений на выходе.

Да у Suno уже есть эта фича (persona) — когда песни поются одним голосом.

Так вот, суть в чем. Омни-модель, которая на вход принимает промпт (текст), изображения, видео, аудио, и на основании этих данных генерирует таких же персонажей в описанных ситуациях.
Эти данные берутся каждый раз с нуля и хранятся в контексте. Для этого не нужно обучать лоры.
Собственно, когда выходил Flux Kontext, были слышны возгласы «лоры больше не нужны!» (ну да-да, щас, не нужны, как же!=)

Но для этого надо обучать модель с нуля, и не факт, что кто-то этим сейчас занят, а не дело будущего.

Но раньше и видео генерировалось только с нуля, а потом уже появилось img2vid. Голос генерировался лишь на котором обучалась модель, а потом появился voice-cloning. Так что, в корпоративном сегменте точно этого дождемся. Это упростит работу самим корпоратам — модель просто крутится у них, а люди (за денежки) кидают туда че хотят и получают персонализированный контент.
А вот будет ли такое у нас…

Пока только ручками. Генерить изображение отдельно, озвучку отдельно, а затем черрипикать видео.

———

Ладно, простите, распизделся я сегодня.
Хули тут.

Ждем лтх в опенсорсе хотя бы, надеемся на конец ноября.
Аноним 03/11/25 Пнд 23:26:34 1406662 128
>>1406055
Так чет нихуя не нашел нормального. Можно выделить маску кота, подставить в референс этого же кота покрашенного в зеленый квеном, и тогда что-то получается, но это ж блять тупо.
Аноним 04/11/25 Втр 01:28:08 1406693 129
>>1406279
эти модели выпускаются в первую очередь для нужд самих компаний, которые их создают (алибаба, байтденс, и т.д.)
Аноним 04/11/25 Втр 05:50:40 1406770 130
>>1406654
>Вот в чем мой тейк.
Да, теперь понял о чем ты.

>Никакого внезапно, я сразу писал, что играет роль, но не ключевую.
Чьи слова?
>Т.е., память в случае 3090 как раз почти не играет роли, ВНЕЗАПНО.
>Ты не пизди.

>Только мы говорим про 40 поколение.
>Так немного что 3090 практически не уступает по скорости 5070, вот и думай.
Ну это ты почему то говоришь по 40 поколение, да и к тому же 40 так же может работать с e4m3, а 50 дополнительно еще и с nf4.

>При полной выгрузке влияние х2, на фоне ллм — это немного.
Ну фон можно придумать разный, на фоне кофемолки например скорость генерации стремится к бесконечности, а в контексте видеомоделей это x2 что само по себе уменьшает скорость в 2 раза, 5 минут против 10 например очень неприятно.

>MAGREF
Ну это по сути ti2v модель как vace. 3 картинки можно совмещать и сейчас, vace на 2.2 можно прикрутить.
Ты хочешь Qwen-Image-Edit который генерит видео? Чего ты хочешь, я не понимаю.
Аноним 04/11/25 Втр 05:54:11 1406771 131
>>1406662
Правильно составленнй запрос уже половина ответа. Что ты подразумеваешь под эдит?
У тебя есть готовое видео с котом и ты хочешь с делать его зеленым цветом в этом видео?
У тебя есть фотка кота и ты хочешь сделать видео в котором он становится зеленым?
У тебя есть фотка кота и ты хочешь сделать видео в котором он изначально зеленый?
Аноним 04/11/25 Втр 08:46:33 1406803 132
>>1406770
> почти
почти ≠ совсем =)

> 40 так же может работать с e4m
Может, и там скорость чуточку ниже, чем с fp16, а в fp16 работают оба.
Никакого ускорения на 40 поколении от e4m3 ты не имеешь, вот и весь сказ.

> 3 картинки можно совмещать и сейчас, vace на 2.2 можно прикрутить.
Да много где, да, магреф я вспомнил просто потому, что игрался с ней.

> Ты хочешь Qwen-Image-Edit который генерит видео? Чего ты хочешь, я не понимаю.
+ звук, да. =)
Одновременно.
Накидал в модель картинки с голосами и музыкой, а она сама скомпоновала видос по текстовому запросу.
К тому и идем, вот увидишь. Persona появится в видео моделях к концу следующего года, я думаю. Киллерфича же.
К тому же, маркетологи напирают на то, что «с помощью нашей нейронки можно делать кинематографический контент!» (что нихуя, конечно же), но тут будет явно шаг к этому, когда в разных видео будут одинаковые персонажи-«актеры».
Аноним 04/11/25 Втр 09:01:05 1406811 133
>>1406771
У меня есть готовое видео, и я хочу его изменить, так же как квен может изменить готовую фотку, не перерисовывая. Если генерить новое видео - это не эдит.
Аноним 04/11/25 Втр 09:07:00 1406813 134
Для wan 2.2 лоры на раздевания не существуют? Я так понимаю, что он через промт и так умеет это делать?
Аноним 04/11/25 Втр 09:32:00 1406816 135
>>1406803
Так +звук это сейчас даже платные не могут в контексте сэмпла звука как вайб войс.

Такое через еботь можно реализовать - ммаудио будет для фонового шума, вайб войс для генерации аудио, инфинит толк v2v для визуализации речи, ну и предварительно надо сгенерировать ролик с персом. Если бы сделали инфинит толк или humo под ван 2.2 это бы упростило задачу, но что то там не чешутся.

В одной модели этого не будет, как минимум в потребительской версии, только онлайн. Ну и реализация не такая простая задача - на разном сиде по разному нейронка может воспринимать одежду, лицо, голос. Даже в вайб войс речь надо подбирать через несколько вариаций чтобы получилось более-менее похоже. А тут надо чтобы прям звезды сошлись и одежда и лицо и голос и все это в одной модели. Куча переменных.

>>1406811
Ну значит ты все правильно сделал - через маску, а как ты хотел чтобы нейронка поняла что ты хочешь поменять именно кота в зеленый? Она конечно может различать объекты на видео, но ей нужна помощь.
Аноним 04/11/25 Втр 09:35:58 1406818 136
>>1406813
Умеет, но хуевато как-то или я еблан с кривым промптом, чаще всего шмотье снимается неестественным образом.
Аноним 04/11/25 Втр 09:45:03 1406820 137
T11apo82.mp4 9336Кб, 640x640, 00:00:53
640x640
2025apo84.webm 10579Кб, 1184x1760, 00:00:10
1184x1760
>>1406818
Нормально снимает. Очень даже естественно.
Аноним 04/11/25 Втр 12:10:41 1406868 138
>>1406816
Ну так Квен умеет же различать объекты без маски? Можно покадрово прогнать через Квен, но тогда каждый кадр будет чуть отличаться, именно это и должна по-идее такая хуйня как Вейс фиксить. У нее причем есть воркфлоу плавно соединить 2 видео, где она по несколько смежных кадров сглаживает, но не плавно соединить все кадры.
Аноним 04/11/25 Втр 13:33:08 1406894 139
>>1406417
>>1406418
огромное тебе спасибо анон. и всем кто подсказывал мне, мелкокарточному ноутбучному человеку.
все получилось. 2060 на 6гб с оперативой в 16гб генерит со скоростью примерно полторы минуты за секунду. на разрешении 480х368. это при 30 гб подкачки.
качество вполне приемлемое для анимационных картинок.
я так понимаю их потом можно еще апскейлерами всякими для видосов погонять.

в общем че хочу сказать. вы приятные люди. добра вам
Аноним 04/11/25 Втр 13:59:38 1406909 140
>>1406816
> даже платные не могут
Не могут, да. Но научатся, я думаю, это естественное развитие моделей. Клиенту за денежку такое поставить — милое дело.
А уж по папирам, какую-нибудь фигню и энтузиасты обучат. Правда хотелось бы уровнем повыше, но вряд ли увидим в опенсорсе. Надеюсь ошибаться.

>>1406894
Из апскейлеров есть RealESRGAN x2 / x4 plus (Anime6B), всякие 4x AnimeSharp и UltraSharp. Ну и король SeedVR2, но он ебуче долгий и требовательный, на него забей. =)
Аноним 04/11/25 Втр 14:41:56 1406941 141
image.png 291Кб, 1920x1080
1920x1080
а куда тут лоры вставлять?
не облегчающие генерацию, которые на на скрине, а которые с цивитая скачиваются.
Аноним 04/11/25 Втр 14:47:16 1406943 142
изображение.png 63Кб, 554x385
554x385
изображение.png 3Кб, 304x67
304x67
>>1406941
эти ноды продублируй и подключи в цепочку дальше
там уже другие лоры подключишь
можешь ноду с пика два поставить
там можно много лор в одной ноде подключать
Аноним 04/11/25 Втр 14:50:30 1406946 143
Аноним 04/11/25 Втр 15:01:37 1406951 144
>>1406946
все качай, все пригодится. подготовь только ссд на гигов 500.
Аноним 04/11/25 Втр 15:39:31 1406976 145
152927OG00001.mp4 4259Кб, 528x736, 00:00:05
528x736
Ксюха на тестах новой дистил модели.
Аноним 04/11/25 Втр 16:19:16 1407002 146
изображение.png 14Кб, 628x105
628x105
изображение.png 9Кб, 497x109
497x109
>>1406946
Вот что нужно для самой базовой генерации
Степень квантования Q подбирается на основании объема vram + ram
Чем ближе к q8 = лучше качество и больше требует
Если памяти супер мало рассмотри варианты q4km или q4ks ниже этих скорее всего будут сильные артефакты.

Это от куда брать модели, чел давно занимается квантованием. Лично я предпочитаю брать всю базу именно из таких источников (дело конечно твое), а всякие лоры стили, переходы, хуи в рот уже на цивите:
https://huggingface.co/QuantStack/Wan2.2-T2V-A14B-GGUF/tree/main
https://huggingface.co/QuantStack/Wan2.2-I2V-A14B-GGUF/tree/main

Вот лоры ускорялки из первоисточника:
https://huggingface.co/lightx2v/Wan2.2-Distill-Loras/tree/main (Это только для i2v моделей, да ускорялки так же как и модели подбираются от задачи t2v модель = t2v ускорялки и t2v лоры, верно говорят, что диск будет засран полностью особенно по началу, когда качаешь все подряд)

Новую лору i2v с постфиксом 1030 можно взять с цивита, хотя официально никакой 1030 lightx2v не выпускали, но типа есть и есть, вроде нормально работает (1030 это только для high части основной модели)
https://civitai.com/models/1585622/lightning-lora-massive-speed-up-for-wan21-wan22-made-by-lightx2v-kijai?modelVersionId=2361379
Аноним 04/11/25 Втр 16:24:05 1407006 147
17551579181430.mp4 4387Кб, 640x640, 00:00:17
640x640
Аноним 04/11/25 Втр 16:24:52 1407007 148
>>1407002
Забыл добавить самые актуальные ускорялки для t2v модели
https://huggingface.co/lightx2v/Wan2.2-Lightning/tree/main/Wan2.2-T2V-A14B-4steps-lora-250928
К сожалению более сжатые версии нужно искать в репе у Киджая, но там насколько сильно насрано, что это может быть отдельным квестом:

UPD:
https://huggingface.co/Kijai/WanVideo_comfy/tree/main/LoRAs/Wan22-Lightning
Вроде как вот эти
Аноним 04/11/25 Втр 17:15:26 1407032 149
Тут выше был вопрос у человека на счет резких переходов, короче промпт такой "then new scene appears" - работает постоянно.

Вопрос к знатокам, очень тяжело сохранить персонажа то есть теряется identity уже много перепробовал, может кто знает как это победить?
Аноним 04/11/25 Втр 18:09:25 1407078 150
>>1406951
я с llm glm-4.6, qwen3-235b, minimax m2 230b
> ссд на гигов 500
Т_Т

>>1407007
> Вроде как вот эти
Типичная фраза, когда роешься у Киджая. =(
Аноним 04/11/25 Втр 18:28:53 1407093 151
>>1407078
250928 - точно они, я просто сейчас больше по i2v угараю, на t2v даже лор нет :)
Аноним 04/11/25 Втр 19:12:08 1407163 152
>>1407093
Так для i2v один хуй нужны t2v лоры персов, i2v сам по себе же только действия запоминает.
Аноним 04/11/25 Втр 19:29:43 1407185 153
Как в комфи поменять файл подкачки с диска С на другой? Установлен не на С.
Аноним 04/11/25 Втр 19:49:35 1407212 154
изображение.png 548Кб, 450x600
450x600
loopa00008.mp4 1051Кб, 448x600, 00:00:05
448x600
ComfyUI00002.mp4 1240Кб, 448x576, 00:00:05
448x576
ComfyUI00004.mp4 1631Кб, 448x576, 00:00:13
448x576
какой же хидден жем этот LTX video. и как же на него хуй пложили.
первый видос - ван два остальных - ltx.
ван безоговорочно размыливает в пизду i2v.
Аноним 04/11/25 Втр 19:56:09 1407217 155
кстати полазил по цивитаю и увидел некоторое количество моделей идущих одним файлом и не имеющим разделения на хай и лоу. с нми то как быть?
я извиняюсь за миллион тупых вопросов, я бы сам все потыкал, проверил. но скорость генерации не располагает к экспериментам если честно.
Аноним 04/11/25 Втр 19:59:32 1407220 156
Аноним 04/11/25 Втр 20:12:41 1407233 157
Генерач, подскажи какие ИИшки могут ватермарку с динамичного небольшого видоса убрать? Не обязательно прям идеально. Шапка огромная, в каждой разбираться устану
Аноним 04/11/25 Втр 20:22:50 1407249 158
>>1406820
Какой апскейлер для комфиУИ посоветуете?
Аноним 04/11/25 Втр 20:35:16 1407262 159
>>1407217
это говно для в2.1, потерявшего актуальность.
Аноним 04/11/25 Втр 20:56:25 1407277 160
изображение.png 180Кб, 3129x840
3129x840
>>1407249 по сути сейчас доступен только тупой апскейл по картинкам плюс промежуточных кадров можно нахуярить.
Честный апскейл есть только у LTXvideo, но там пораша.
Аноним 04/11/25 Втр 20:57:09 1407279 161
>>1407163
Да там скорее про мувмент, что промптами описать, пока к себе на диванчик пикачу желания заспавнить не было :D
Аноним 04/11/25 Втр 21:32:36 1407307 162
ltxv00028.mp4 320Кб, 768x512, 00:00:04
768x512
короче на хуй. такое отсутсвие цензуры ещё хуже чем.
Аноним 04/11/25 Втр 21:48:56 1407314 163
>>1407307
Было настолько тяжело, что хуй опал ниже уровня моря и поднять его более не было ни сил, ни желания
Аноним 04/11/25 Втр 21:58:24 1407322 164
>>1407185
>Как в комфи поменять файл подкачки с диска С на другой? Установлен не на С.
Никак. Этим не comfy а система заведует, у нее в настройках ройся.
Аноним 05/11/25 Срд 05:14:59 1407521 165
>>1407217
Скорее всего они декйствитенльо для 2.1, смотри на base model в деталях справа. Но стоит отметить, что лоры 2.1 иногда нормально работают и для 2.2, их нужно запихнуть и в хай и в лоу и с весом поэксперементировать.
Кроме того, читай описания внимательно. Пару раз видел 2.2 лоры, у которых просто оба файла загружены в одном архиве.
Аноним 05/11/25 Срд 11:34:06 1407629 166
>>1405458
шел мимо, там мой видос, нинадо там никаких лор дополнительных на переход, просто у автора лоры руки из жопы, ван прекрасно понимает переходы, там только лора одна юзается и это NSFW posing
и то веса не большие у нее. Сохранение лица ван тоже делает, нужно промптить чтоб старался удерживать черты из исходника, можно еще прописать из ферст фрейма, но тут уже больше рандом, если хороший исходник то шансы высокие, а так все равно пририсовывает черты всякие.

для перехода ван работает с палкой |, можно добавить еще промпта типо

| Immediately cut to a new scene where the exact same woman is now naked in the shower stall...

Но тут тоже зависит от исходника, но проблем с переходом никогда не было.
Аноним 05/11/25 Срд 11:56:36 1407640 167
>>1407249
seedvr2 - для элиты.
FlashVSR - для крепостных.
всякое говно через модели по 50 мегабайт - для бомжей.
Аноним 05/11/25 Срд 11:59:13 1407641 168
>>1407629
>для перехода ван работает с палкой |
Пробовал уже, но нихера не получалось.
Аноним 05/11/25 Срд 12:29:49 1407661 169
>>1407641
ну значит гдето промпт ишью, описывай детальнее переход/новую сцену, у меня например не возникает проблем засумонить любую тянку в ночную палатку с фонарем, или в душевую :d
но там достаточно промпта на обозначение перехода к новой сцене и локации. не одна фраза
Аноним 05/11/25 Срд 12:55:19 1407676 170
>>1407661
Скинь один ролик со вшитым воркфловом. А я у себя попробую.
Аноним 05/11/25 Срд 13:22:30 1407710 171
loopa00009.mp4 669Кб, 800x496, 00:00:05
800x496
о, ананасы, спасибо за идею! Я дохуя времени тратил на то чтобы развернуть бабенций в нужную позу, а тут вот оно как просто оказывается.
>>1407676 посмотри у меня, асло, ван нормально кушоет русский язык.

prompt:
Моментальная смена сцены: Та же девушка лежит на грязном матрасе задрав ноги, она жирная как свинья, она смотрит на зрителя высунув язык.
Её ебёт зритель от первого лица. Хорошо видна её пизда сиськи волосатый лобок, девушка получает удовольствие от секса.
Аноним 05/11/25 Срд 14:31:32 1407798 172
>>1407710
>она жирная как свинья
😂
Аноним 05/11/25 Срд 15:20:58 1407861 173
Для чего нужна clip_vision_h.safetensors? Вот в примерах в шапке в ван2.1 она есть, а в ван2.2 её нету, хотя можно так же подключить. Что конкретно эта модель делает? Вроде и без нее нормально работает.
Аноним 05/11/25 Срд 15:25:59 1407868 174
Можно ли тренить Ван лору сначала на одном датасете, потом загрузить стейт, и продолжить на другом?
Если тренишь нсфв, то нужно ли при тренинге сразу подключать общие нсфв лоры?
Аноним 05/11/25 Срд 16:09:21 1407906 175
>>1407861
наскок я помню это костыль для понимания входящего изображения, в ван 2.2 он уже вшит, потому нормально работает в и2в без него, у ван 2.1 в и2в без этого было не очень

но могу и напиздюнькать анонче D:
Аноним 05/11/25 Срд 17:19:17 1407987 176
>>1404065 (OP)
Аноны, какой последний воркфлоу для вана на комфи? Вроде вышлим какие-то новые лоры, они годные?

И как промтить еблю? В гайде только про свет и сцену написано
Аноним 05/11/25 Срд 19:09:17 1408099 177
Ван 2.2 больше не делится на две модели по 480p и 720p? Какое у него оптимальное разрешение?
Аноним 05/11/25 Срд 19:22:18 1408115 178
>>1408099
Не делится. Теперь есть две разные модели - мелкая на 5b и обычная на 14b. 14b состоит из двух частей - хайноиз и лоуноиз.

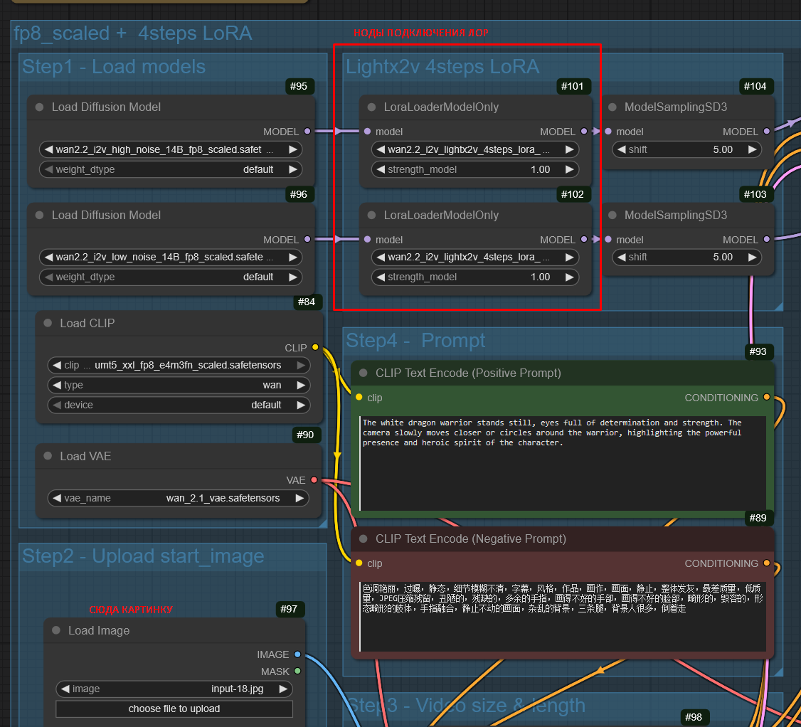
Вроде 720р для 14b модели норм, но это не точно.
Аноним 05/11/25 Срд 19:42:42 1408148 179
>>1408099
От 352 до хуй знает 1920 по большей стороне.
Я выше 1280x720 не ставил.
А вот ниже 352x192 там совсем мазня.

А вот 5б модель как раз 1280x704 норм генерит. Начинается от 960x544 где-то, не ниже.

>>1408115
И раньше было две разные. =) 1,3б забыл.
Аноним 05/11/25 Срд 20:21:23 1408236 180
Если тренить t2v на видосах, то каждый кадр по импакту будет равен отдельной картинке? Вот у меня к примеру датасет из 100 чанков по 41 фрейм, это значит за 1 эпоху на них как 41 эпоху на датасет из 100 отдельных картинок тренит?
Аноним 05/11/25 Срд 20:24:58 1408247 181
0.3.68 выкатили.
>Added RAM Pressure Cache Mode for intelligent memory management under resource constraints
Где это включить?
>Accelerated model offloading using pinned memory with automatic low-RAM hardware detection
Найс.
>Enhanced FP8 operations: reduced memory usage and fixed torch.compile performance regressions
Improved async offload speeds and resolved race conditions
Это вообще пушка, на практике еще б работало.
Аноним 05/11/25 Срд 20:28:06 1408254 182
>>1408247
> Added RAM Pressure Cache Mode for intelligent memory management under resource constraints
В линуксе всегда было: sudo sysctl -w vm.vfs_cache_pressure=500
Аноним 05/11/25 Срд 20:37:59 1408264 183
>>1407629
В том видосе разрешение 1024 х 1792. Ты использовал апскейлер или прям в таком разрешении генерил? Какое у тебя железо и как долго видос делался?
Аноним 05/11/25 Срд 20:59:07 1408285 184
>>1407629
Кстати если очень низкий shift тоже могут быть проблемы с переходом, ибо мало нойза. Че прямо реально он понимает the character from the first frame? Писец поражаюсь вану, просто лучшая модель даже без лор, в нем такой потенциал безумный

БТВ очень много лор на цивите воспроизводятся промптом
Аноним 06/11/25 Чтв 02:07:44 1408473 185
стоит ли писать промты на русском языке в ван2.2?
или английский он поймет лучше?

а еще, аноны, смог ли кто из вас заставить промтом двигать камеру в нужную стороны? в img2vid именно.
есть какие то заклинания может?
лоры нашел для движения камеры. но там не сказать что на все случаи жизни
Аноним 06/11/25 Чтв 02:15:06 1408476 186
>>1408473
Лучше всего на китайском.
Аноним 06/11/25 Чтв 05:04:41 1408526 187
>>1407710
сдается мне что это не ван кушоет, а энкодер переводит
Аноним 06/11/25 Чтв 06:56:17 1408545 188
images.jfif 7Кб, 264x191
264x191
170341358416143[...].png 1087Кб, 1556x1124
1556x1124
>>1407710
А ведь классики предсказали содержимое промптов ещё в далёком 2006...
Аноним 06/11/25 Чтв 09:15:06 1408574 189
изображение.png 86Кб, 204x247
204x247
>>1408545 а что по твоему должно быть в промпте? Котиус по взаимному согласию?
Аноним 06/11/25 Чтв 13:09:12 1408713 190
>>1408247
обновил всю хуйню, заодно и питона
что сказать при сразу генерации на прошлом сиде для сравнения дало иной результат, несколько получше. детально прям не вникал, но в целом работа и качество генерации на фп8 выросло. (сравнивал на одном и том же промпте и сиде с прошлых генов).

врам перестал долбится в потолок и стабильно висит на 70-75% при генерации, стало пошустрее. рам тоже перестал вытекать в трубу и цифры стали более адекватными, выше 50г при 128г не поднимался.
пара нод правда отвалилось ну да ладно :o
Аноним 06/11/25 Чтв 14:54:32 1408801 191
Пиздец, я столько времени проебался вслепую с мусуби, а оказалось там есть отдельный бранч в репо, в котором пофикшен баг с генережкой сэпмплов во время тренинга.
Аноним 06/11/25 Чтв 16:24:42 1408970 192
loopa00029.mp4 1106Кб, 576x880, 00:00:05
576x880
loopa00028.mp4 1057Кб, 576x880, 00:00:05
576x880
пу пу пу...
Аноним 06/11/25 Чтв 17:20:53 1409117 193
>>1408970
Это мужик если что...
Аноним 06/11/25 Чтв 20:08:33 1409527 194
Как можно уменьшить артефакты в виде ряби на мелких движущихся деталях, например волосы, пальцы, листья? Увеличить количество шагов вроде немного помогает, но полностью не устраняет проблему. Я сижу на лайтинговой лоре, подозреваю что это из-за нее. Походу нужно использовать модель без ускорялок и выставлять 20-30 шагов, чтоб картинка была чистой?
Аноним 06/11/25 Чтв 20:59:05 1409671 195
>>1409527
Отключить FP16 ускорение, BF16 заменить на дефолт, выключить fp8 fast и за одно и сажу.
Аноним 06/11/25 Чтв 21:05:42 1409688 196
>>1409671
У меня самый простой ворквлоу из шапки. Тобою названые опции или ноды там вроде нету.
Аноним 06/11/25 Чтв 21:09:13 1409697 197
>>1409688
А какая модель у тебя? FP8_scaled это минимум.
Аноним 06/11/25 Чтв 21:17:15 1409712 198
>>1409697
Да, именно она 14B_fp8_scaled
Аноним 06/11/25 Чтв 21:21:35 1409719 199
>>1409712
Вообще отключи лайтинг на лоу или уменьши до 0.5, но добавь дистил лору та что 64 ранк и поставь 1.5. Если торч/маг кэш используется, тоже отключи их нах. И какое разрешение вообще выставляешь?
Аноним 06/11/25 Чтв 21:34:51 1409745 200
Короче, я седня мучал Wan S2V пару часов, и плюнул.
InfiniteTalk все же наголову лучше.
В комфи, по крайней мере, S2V тащит не очень долго, а вот инфинит прям 30 секунд хуярит по красоте.

Да-да, у S2V куча плюшек, о которых я сам говорил.
Но в результате помимо плюшек — мазня и слабая анимация.
А инфинит просто наваливает норм липсинк и анимацию даже.

Грустно это, очень грустно.
Аноним 06/11/25 Чтв 22:03:13 1409822 201
>>1409745
>А инфинит просто наваливает норм липсинк и анимацию даже.
И речь? Или речь накладывается на готовый видос?
Аноним 06/11/25 Чтв 22:29:53 1409863 202
222044LASTFRAME[...].mp4 3934Кб, 1056x1344, 00:00:05
1056x1344
Народ, ну серьезно. Пиздежь на генерациях заебал. Я засунул NAG в ВФ, но может я его как то неправильно привязал? Может кто глянуть?
Аноним 06/11/25 Чтв 22:35:04 1409869 203
Аноним 06/11/25 Чтв 22:39:51 1409878 204
>>1409863
speaking, talking, conversation в негатив
Аноним 06/11/25 Чтв 22:57:34 1409908 205
Кто-нибудь тренит Ван2.2 чем-нибудь кроме мусуби?
С мусуби на 3090 у меня получается только 1 модель тренить за раз (2 не влезают хоть полностью оффлоадь), по 17сек/шаг. При этом с константным ЛР 0.001 пока нихуя годного не натренилось за 3к шагов, сейчас пробую с 0.002 и козиной. Есть ли понт другие тренеры пробовать?
Аноним 06/11/25 Чтв 23:04:49 1409914 206
image.png 599Кб, 591x600
591x600
>>1409869
>Teeth в негатив
Бомжих генерить? Не, пасибо.
>>1409878
Да в том и дело, прописано уже
>mouth speaking, moving mouth, talking, speaking, mute speaking
Аноним 06/11/25 Чтв 23:43:55 1409952 207
Аноним 07/11/25 Птн 07:58:32 1410091 208
>>1409914
Другие лоры ускорялки попробуй.
Аноним 07/11/25 Птн 08:13:11 1410095 209
>>1409863
читаешь с губ @ озвучиваешь в vibevoice
Аноним 07/11/25 Птн 10:37:28 1410133 210
Аноним 07/11/25 Птн 10:42:24 1410134 211
>>1409745
>InfiniteTalk все же наголову лучше.
Теперь HuMo попробуй, а лучше комбуху сразу HuMo + InfiniteTalk
Аноним 07/11/25 Птн 13:59:12 1410235 212
vid00092.mp4 1153Кб, 1344x768, 00:00:03
1344x768
Аноним 07/11/25 Птн 14:10:22 1410240 213
>>1409908
Со сменой ЛР лоу норм натренилась за 3к шагов.
А вот хай с рекомендованным min_timestep 875 чет ваще пока нихуя не тренится. Есди убрать мин то тренится, но они ж сами рекомендуют его ставить?
Аноним 07/11/25 Птн 14:24:07 1410249 214
>>1409908
>>1410240
На diffusion-pipe треню, две за раз никак не получится. lr = 2e-5 использую, с прогревом.
Для лоу использую min_t = 0 и max_t = 0.875, для хай min_t = 0.875 и
max_t = 1
Эпох надо тренить тренить, 30 эпох уже можно оценить что получается, и чем выше разрешение в датасете тем кажется нужно еще больше эпох чтобы результат был не хуже. В среднем треню 100-200 эпох чтобы неплохой результат выдавало.
Аноним 07/11/25 Птн 14:59:18 1410303 215
>>1410249
-5? Странно, если у меня на 1е-4 нихуя не шло, а это еще в 5 раз меньше.
И с какого шага у тебя хай начинает получаться? У меня уже 2к шагов сейчас пердит, и лосс хоть и упал с начальных 0.7 до 0.5, но на лоу он уже на первых 100 шагах был в 0.1. И это с 2е-4.
Аноним 07/11/25 Птн 15:29:42 1410339 216
>>1410303
Я не ориентируюсь на шаги, их количество зависит от размера датасета, на 30 эпохе обычно делаю паузу и тестирую что получается.
Возможно высокий ЛР тоже не есть хорошо, я делал тренировку с automagic оптимизатором, он сам выбрал ЛР 1е-6, и на 30 эпохе вполне себе результат норм был.
Аноним 07/11/25 Птн 17:26:33 1410454 217
>>1410339
Так наоборот важно только количество шагов: от того что нейронка увидит 10 картинок 30 раз, она физически не научится больше, чем если 300 картинок 1 раз.
Аноним 07/11/25 Птн 19:59:45 1410606 218
>>1410134
Там еще пизже становится?
А то я че-то хумо тыкал, он мне показался так себешным.
Но я буквально пару видосов сгенерил и забил.
Аноним 07/11/25 Птн 22:08:19 1410800 219
videooutput00046.mp4 610Кб, 480x832, 00:00:05
480x832
Ты сюда не ходи, ты туда ходи
Аноним 07/11/25 Птн 22:26:44 1410822 220
>>1410240
Так с хаем с высоким min_timestep нихуя и не вышло, чем выше ставишь тем хуже тренит. Но ВНЕЗАПНО оказалось, что дуалмод не пашет только с мультигпу, а на одной гпу спокойно пашет. И дуал по-идее должен менять модели на тех же 0.875, но он тренится так же хорошо как лоу. Посмотрим че натренит, потом придется другие тренера все-таки пробовать, вдруг у них пашет.
Аноним 08/11/25 Суб 13:14:30 1411133 221
>>1405188
Интересная штука, конечно, уже 6-ые сутки жду хотя бы одну генерацию.
Аноним 08/11/25 Суб 13:14:50 1411134 222
image.png 39Кб, 335x541
335x541
Аноним 08/11/25 Суб 17:10:06 1411282 223
Ван может делать клип добавив первый и последний кадр? Как эта фича называется?
Аноним 08/11/25 Суб 17:10:34 1411284 224
WanVideo22I2V00[...].mp4 4584Кб, 544x832, 00:00:05
544x832
Как законтрить это ебучее мигание
Аноним 08/11/25 Суб 19:25:31 1411463 225
>>1411282
может, называется first frame - last frame
Аноним 08/11/25 Суб 20:55:05 1411550 226
>>1410822
Попробовал АИ-Тулкит - и сходу соснул хуйца. Эта залупа еще на этапе загрузки моделей забила все мои 96 гигов рам, и потом встала намертво на кешировании латентов. Осталось попробовать пайп.
Аноним 09/11/25 Вск 18:22:54 1412107 227
>>1411550
И с пайпом тоже соснул: он хотя бы запускается, но оказывается ваще не делает сэмплы, и мультигпу у него из коробки не заработало. Так что лучше уж тогда ебаться дальше с мусуби.
Также проверил: если тренить на видосах, то шагов все равно нужно столько же, сколько на пикчах.
Аноним 10/11/25 Пнд 00:34:52 1412428 228
>>1411284
сидом обычно,
blinking light в негативе
Аноним 10/11/25 Пнд 06:20:36 1412553 229
Уважаемые, хочу брать 5080 на 16 Гб, для локальных генераций, балуюсь в квин и Ван видео, что думаете в пределах сотки потянет видеокарточка или мб что получше есть для нейронок за такой же ценник, сейчас сижу на 3060 12 ГБ, на пикчи в принципе хватает но пятисекундные видео по полчаса генерировать в хорошем качестве что-то не сильно радует
Аноним 10/11/25 Пнд 09:47:53 1412590 230
>>1412553
3090 естественно лучше, и весь мир сидит на них.
Аноним 10/11/25 Пнд 10:50:43 1412617 231
a056187aac64c95[...].jpg 49Кб, 750x750
750x750
>>1412590
>3090 естественно лучше
>чип на ~30% слабже а если брать не ti то и вовсе на 40-45%
>брать уманейную в говно некроту на древней архитектуре в 2025
Дааа мань, это точно хороший выбор. А по поводу 24гб, на 16 в ване почти негде страглиться, только об говно типо инфинититолка и прочей аудио поебени где в 25 фпс надо генерить с коробки, там уже придется усираться либо с чанками по 2-3 сек либо разрешение въебывать, но я бы предпочел скорость.
Аноним 10/11/25 Пнд 10:52:24 1412619 232
>>1411463
Там оказывается просто нужно только одну ноду подключить, а я думал хуйню еще какую-то качать надо.
Аноним 10/11/25 Пнд 11:10:49 1412630 233
>>1412590
Ну вот я тоже подумал 3090 хоть и мощно но по архитектуре уже относительно мёртвая и сейчас всё пилится по сути для новых архитектур на сколько я понимаю. Какое-то слишком высокое разрешение генерить не собираюсь и сложные сценарии с тяжёлыми моделями. По сути обычная домашняя генерация для своих хотелок.
Аноним 10/11/25 Пнд 11:24:52 1412637 234
>>1412630
Тебе 5060ти 16гб\5070ти\5080 хватит на видосы 720х1280х65-73х16, между 5070ти и 5080 разница в скорости есть но не существенная, примерно как между 5070ти и 3090ти, на 5060ти уже очко будет нет конечно, я преувеличиваю, все мы тут терпилы, мы ждем и ты подождешь
Аноним 10/11/25 Пнд 11:38:10 1412641 235
>>1412637
>720х1280х65-73х16
Расшифруй
Аноним 10/11/25 Пнд 11:40:39 1412642 236
>>1412617
Ты наркоман. В 24гига с трудом влезает тренинг 41 фрейм в 480п или 81 фрейм в 360п, в 16 не влезет даже это. И даже тренинг на фотках все равно нужно оффлоадить, а оффлоад занимает времени намного больше, чем любые вычисления.
Аноним 10/11/25 Пнд 11:44:20 1412643 237
>>1412641
4 секунды в нативном хд, в 16 фпс, на 14б модели. Если брать разрешение меньше типо 832х512 то и 7 секунд влезет.
>>1412642
Он тренит лоры на декстопной карте вместо того, чтоб арендовать h100 на день за пару копеек, а наркоман я. Я имел ввиду базовые генерации без трейна, вот там на все хватает.
Аноним 10/11/25 Пнд 11:59:49 1412647 238
>>1412643
Ну так и генери на арендованной, хули, раз считаешь что это копейки.
Аноним 10/11/25 Пнд 12:02:12 1412648 239
>>1412647
Тренинг вована на потребительской карточке слишком тяжелый, мало того что памяти надо много так еще и медленно пиздец, это как жрать кактус, зачем это делать если можно не делать? А вот просто пользоваться моделью можно с комфортом на игрокарте.
Аноним 10/11/25 Пнд 12:12:04 1412655 240
>>1412648
Тренинг ты поставил и забыл, а время тратишь как раз когда генеришь и ждешь что сгенериться.
Аноним 10/11/25 Пнд 13:00:01 1412680 241
>>1412643
>-73х
А это что значит?
Аноним 10/11/25 Пнд 13:44:12 1412756 242
sampler.png 16Кб, 178x1000
178x1000
Зачем так много разных сэмплеров? Еще вопрос: на что влияет scheduler?
Аноним 10/11/25 Пнд 16:11:32 1412924 243
>>1406237
и сколько щас будет стоить такой компик?
в общем нет смысла тратиться на супермощные видюхи?
Аноним 10/11/25 Пнд 22:25:57 1413145 244
>>1412642
ты наркоман, кто спрашивал про тренинг блять
Аноним 10/11/25 Пнд 22:35:22 1413153 245
ovi 1.1.mp4 18724Кб, 1310x720, 00:02:29
1310x720
Аноним 10/11/25 Пнд 22:52:31 1413163 246
>>1413153
А сколько старая весила? Ее можно локально запускать?
Аноним 10/11/25 Пнд 23:11:59 1413179 247
>>1413163
23 кека весила
https://huggingface.co/chetwinlow1/Ovi/tree/main

У киджая есть ноды для её запуска.
Я фп8 запускал
модели
https://huggingface.co/Kijai/WanVideo_comfy_fp8_scaled/tree/main/TI2V/Ovi
вае для ммаудио
https://huggingface.co/Kijai/WanVideo_comfy/tree/main/Ovi

Ещё вот этот чел запилил ноды для ови
https://github.com/snicolast/ComfyUI-Ovi

В wangp тоже можно запускать ови
https://github.com/deepbeepmeep/Wan2GP
Аноним 11/11/25 Втр 04:39:49 1413380 248
В чем разница между вейсом и анимейтом? Потыкал оба, шо то хуйня шо ета хуйня отличий особо не заметил.
Аноним 11/11/25 Втр 06:22:26 1413396 249
Аноним 11/11/25 Втр 08:54:23 1413443 250
>>1413153
Текст ту видео только? и 18+ наверно не поддерживает
Аноним 11/11/25 Втр 10:21:49 1413468 251
>>1413380
Анимейт специально сделан для одного юзкейса, а у вейса их несколько, и по-другому приоритеты выставлены.
Аноним 11/11/25 Втр 14:11:59 1413637 252
>>1413443
судя по ноде выше в посте и i2v поддерживается, если загрузить 1 фрейм в виде фото.
Аноним 11/11/25 Втр 14:43:22 1413672 253
>>1412428
Это ответ уровня "никак"

Может какую-то лору на запрет изменения яркости и всякие такие эффекты мудацкие кто сделает
Аноним 11/11/25 Втр 17:07:16 1413778 254
>>1413468
на самом деле в анимейт можно и другой контроль пихать, не только опенпоз. поэтому основное отличие от вейса в невозможности вставлять фреймы куда захочется, только стартовый.
Аноним 11/11/25 Втр 17:09:25 1413779 255
>>1413672
ыыыы давай на любой пук делать валшебную кнопку под названием ЛОРА, которая ЗАПРЕТИТ вану мигать!!!! А пропмпмты ваши дурацкие я использовать не собираюсь....
Аноним 11/11/25 Втр 18:10:24 1413823 256
>>1413779
Так промты не помогают. С чего ты взял, что я их не использую.
Модель вана очевидно кривая, она всё время меняет яркость сцен, и мигает всё постоянно в темных сценах.

Удивительно что до сих пор никто такой лоры не запилил.
Аноним 11/11/25 Втр 20:53:51 1413993 257
>>1413823
>Удивительно что до сих пор никто такой лоры не запилил.
Потому, что есть уже. Это нодой (даже несколько реализаций есть) постпроцессинга color match лечится, кроме совсем уж терминальных случаев. Принцип - на вход кидается выход семплера, и картинка-образец. Нода приводит яркость-контраст на всем поданном к образу, и отдает дальше выровненное по параметрам. Сильно нужная штука для loop-видео, без нее стык по глазам бьет.
Аноним 11/11/25 Втр 22:41:19 1414147 258
>>1413823
пиздеж, ван 2.2 почти нихуя не меняет. ван 2.1, там да, постоянно шифт цветов происходил. сколько не генерил темных сцен, ничего не мигало пока.

>>1413993
блять колор матч это древний костыль который для хуньяня и 2.1 вана использовали когда цвета гарантированно шли по пизде при каждой генерации, причем равномерно по всей длине. то есть если цвета динамически меняются то оно нихуя не поможет. а сейчас и проблемы такой считай что нет. для луп видео ты юзаешь один и тот же фрейм для последнего и первого кадра, там априори не может быть проблем с цветом на стыке.
Аноним 11/11/25 Втр 23:10:49 1414178 259
>>1413153
> Весов пока нет.
Значит, пока не обновилась.

Таких обновленных, которые где-то в облаке есть, у нас навалом. =)

Да и ови так и не впечатляет, все еще не уровень ван2.2 по качеству видео, не уровень ван2.5 по аудио, крайне вероятно.

Хорошо, но пока рано радоваться.
Будем надеяться, что они не остановятся и сами не уйдут целиком в облаке.
Аноним 11/11/25 Втр 23:13:37 1414181 260
bump
Аноним 11/11/25 Втр 23:14:56 1414183 261
>>1404065 (OP)
кто то подскажет лору на первом видосе? алаамора
Аноним 11/11/25 Втр 23:18:48 1414186 262
Аноним 11/11/25 Втр 23:58:00 1414236 263
512786769-661f6[...].mp4 8668Кб, 960x960, 00:00:10
960x960
>>1414178
Уже выкатили, и кежич ноды обновил.
Аноним 12/11/25 Срд 00:12:46 1414242 264
>>1414236
Ну, видео более-менее, пожалуй.
Это все еще 5б, для 5б неплохо, да.
Ладно, поиграюсь завтра, спасибо.
Аноним 12/11/25 Срд 00:44:18 1414253 265
>>1414147
>для луп видео ты юзаешь один и тот же фрейм для последнего и первого кадра, там априори не может быть проблем с цветом на стыке.
Во первых - это если ты готов удовлетвориться длинной лупа в 5 секунд. А если хочешь сделать 15-20 - ну обойдись. :)
(Делается то оно через 3-4 фрагмента продолжений, закольцовывая последний на первый - и освещение уплывет гарантированное без этой ноды.)
А во вторых - даже на 5 секунд, и даже на wan 2.2 с одним фрагментом start-stop из одной картинки - может уплыть. Ван не идеально приводит к последнему фрейму, особенно если движения резкие и со "смещениями камеры".

>>1414147
>то есть если цвета динамически меняются то оно нихуя не поможет.
Скармливать за образец исходную картинку надо, и для всех фрагментов - тогда поможет.

А вообще - не 100% случаев конечно. Но заметно лучше.
Аноним 12/11/25 Срд 01:48:46 1414285 266
>>1406340
Давай без нейрофапа, я смехуючков, ржаки хочу.
Аноним 12/11/25 Срд 01:53:43 1414291 267
Аноним 12/11/25 Срд 01:56:09 1414293 268
>>1413153
Ну, мне показалось, что русский стал лучше.
Но генерит долго. Много врама на контекст + 50 степов.
Аноним 12/11/25 Срд 02:09:26 1414300 269
>>1414291
Какой транс.. Это солист Токио Хотел и это отдельный мем
Аноним 12/11/25 Срд 02:54:51 1414334 270
>>1414293
Тебе мб не показалось, у него факап был все это время
>Bug was that the audio negative prompt wasn't actually used, and it always used the video negative instead, which probably was bad for audio..
Аноним 12/11/25 Срд 03:03:34 1414338 271
>>1414253
если ты тупо последний сгенерированный фрейм продолжаешь по технологиям из каменного века, то у тебя вообще все уплывет, и цвет, и персонаж, и сцена, все нахуй, если движений в кадре больше чем дрочка с ампилитудой 5 сантиметров
Аноним 12/11/25 Срд 06:13:18 1414403 272
Хули без звука блять? Ебучие gif анимации одни. Нормально делайте
Аноним 12/11/25 Срд 09:36:43 1414457 273
176069689040621[...].webm 10443Кб, 426x240, 00:09:30
426x240
Хули вы тут штаны просиживаете, пиздуйте на онлифанс бабло грести
Аноним 12/11/25 Срд 11:44:15 1414504 274
>>1414338
Ну, предложи технологию НЕ каменного века для лупа на 20 секунд.

А так - разумеется, всё уплыть может, но речь о том, что так хотя бы в принципе может НЕ уплыть. :)
И при некоторых усилиях результат достижим, хоть и не на произвольном сюжете. Но уж лучше так, чем никак вообще. :)
Аноним 12/11/25 Срд 12:17:53 1414525 275
>>1414504
>технологию НЕ каменного
Вангую раскадровку через квен и потом сборку через fflf, либо вариации где ласт фрейм применяется эпизодически дабы фиксировать начавшую плыть генерацию.
Ну еще есть лора на персонажа.
Аноним 12/11/25 Срд 15:18:18 1414674 276
>>1414457
если вы используете слово "креатив" как нарицательное, то я ебал ваш тупой рот, так говорят только отбитые манагеры которые в своей жизни нихуя делать не умеют сами, даже черточку на бумаге нарисовать без посторонней помощи/делегирования
Аноним 12/11/25 Срд 15:41:00 1414711 277
>>1414334
О КАК
То-то я вчера смотрел, что какие-то промпты негативные странные в новом воркфлоу. А это они в старом не работали как надо, ясно…

>>1414525
Справедливости ради, я верю, что можно собрать воркфлоу, но хочется, чтобы оно еще и по скорости было не 2х, а в районе лишних 10%-20%…
Аноним 12/11/25 Срд 20:58:51 1414948 278
>>1414674
Челище, это устоявшееся выражение в маркетинге.
мимо
Аноним 12/11/25 Срд 22:25:24 1415024 279
fp8_e4m3fn
fp8_e5m2
В чем разница?
Аноним 12/11/25 Срд 23:31:21 1415068 280
WanVideoOvi0000[...].mp4 2724Кб, 704x480, 00:00:10
704x480
Ну и крипота на этом 5B получается, надо роллить...

>>1415024
Второй формат работает с торч компайл на амперах. Первый вроде получше качеством, т.к. выше точность в мантиссе.
Аноним 13/11/25 Чтв 00:20:48 1415104 281
>>1414948
челчелище, я именно это и написал, не?
Аноним 13/11/25 Чтв 05:02:00 1415201 282
ComfyUI00076.mp4 1304Кб, 640x640, 00:00:05
640x640
Аноним 13/11/25 Чтв 17:16:19 1415667 283
bigsmoke ohhh [[...].mp4 427Кб, 1920x1080, 00:00:03
1920x1080
Аноним 13/11/25 Чтв 17:52:09 1415689 284
А какие годные гайды на ютабе для нубов есть?
Аноним 14/11/25 Птн 05:14:59 1416017 285
Аноним 14/11/25 Птн 05:23:40 1416019 286
>>1415689
Нет и не будет.
Всё очень стремительно развивается, проще самому сесть и вникать
Аноним 14/11/25 Птн 14:38:37 1416205 287
image.png 1585Кб, 1249x1156
1249x1156
Сделайте собаке член в рот
Аноним 14/11/25 Птн 15:59:06 1416239 288
>>1414236
>steps 50
>960x960
Пожалуй даже пробовать не буду
Аноним 14/11/25 Птн 17:21:12 1416289 289
>>1416205
скидывай мать сделаем
Аноним 14/11/25 Птн 17:31:45 1416310 290
>>1416239
для 5b такое разрешение как 480x480 для 14b в плане скорости
Аноним 14/11/25 Птн 19:15:29 1416342 291
>>1416239
Я там поуменьшал, типа, 720x720, 35 степов… Ну, такое.
Аноним 15/11/25 Суб 14:12:33 1416911 292
https://huggingface.co/kandinskylab/models

Вышел Kandinsky-5.0-Pro-19B (T2V, I2V).
40 гигов, 5 и 10 секунд, 512 разрешение.

Вроде выглядит не всрато, если завезут в комфи — можно будет потестить.
Но и прорывом не прорыв, конечно.
Аноним 15/11/25 Суб 18:34:42 1417294 293
WAN обучали на блядских 16 фпс, т.е. видосы перед обучением конвертировали в 16 фпс? Или это такая особенность генерации?
Аноним 15/11/25 Суб 20:37:25 1417451 294
>>1417294
Да, а что тебя удивляет?
Аноним 15/11/25 Суб 23:07:42 1417536 295
>>1404065 (OP)
Месяц ниче не генерил и не заходил, а у вас тут кроме лайтнингов нихуя нового - шо за стагнация
Аноним 15/11/25 Суб 23:14:16 1417542 296
>>1417536
Апгрейд 4090 до 48гб всего за 75к без ебли с китаем - это совсем не стагнация.
Аноним 15/11/25 Суб 23:29:16 1417547 297
>>1417542
Всего за 75К можно поучаствовать в аттракционе невиданной щедрости проебать видеокарту

Ты еще скажи что огрызки он амд и Хуанта с 100+ Гб оперативки это хорошая тема
Аноним 15/11/25 Суб 23:36:20 1417549 298
У вас тоже в хагифейс скорость ноль?
Как фиксить?
Аноним 15/11/25 Суб 23:44:52 1417562 299
>>1417549
Уезжай из рашки в норм страну
Аноним 15/11/25 Суб 23:45:57 1417563 300
>>1417562
У меня платное прокси норм страны, все равно не качает
Аноним 15/11/25 Суб 23:56:19 1417570 301
>>1417451
Ну то что какой-то нестандартный фпс для видео. Не могли бы они взять 15 фпс? Так бы при удваивании получались классические 30 фпс, а не 32. Да можно в видеокодировщике форсировать 30 фпс, но это на пару процентов занизит скорость оригинального клипа. Я понимаю, что это как бы мелочи.
Аноним 16/11/25 Вск 00:12:20 1417586 302
>>1417570
Тебе бы в дурке прокапаться, чел
Аноним 16/11/25 Вск 00:42:15 1417611 303
>>1417570
всю жизнь 90% кино снимали и сейчас снимают в 24 фпс, какие 30. плюс уроки информатики вспоминаем, там вроде рассказывали про вычисления со степенью двойки
Аноним 16/11/25 Вск 00:44:34 1417615 304
>>1417549
Добавь в лист антизапрета cas-bridge.xethub.hf.co
Аноним 16/11/25 Вск 00:49:49 1417616 305
>>1417547
Я хз что ты хрюкнул про огрызки, но конкретно этот апгрейд - ахуенная тема. 4090 изначально стоили 90к, это сейчас они х2 сделали как раз из-за этого апгрейда, но это значит что в теории, если кто-то научится их аналоги выпускать, то это удвоит потенциал всех бич-сборок.
Аноним 16/11/25 Вск 00:50:51 1417617 306
>>1417611
Это кинофильмы в 24 фпс. А большинство остального контента в 30 фпс. Окей, в странах с PAL и SECAM было 25 фпс. Но сейчас, в эпоху глобального интерента, этот стандарт неактуален.
Аноним 16/11/25 Вск 00:57:46 1417624 307
>>1417616
>изначально стоили 90к
В какой вселенной лол. У нас они с нулевой стоили ~150К, в Европе 3К баксов.
Если бы она стоила 90К, а бы лучше вторую карту взял в сборку, чем перепаивать чипы за 75К
Аноним 16/11/25 Вск 01:15:50 1417632 308
>>1417624
Стакать ты можешь с таким же успехом и 3090 за 50к, прошивки на 4090-48 и слили потому что они нахуй не были нужны без этого апгрейда.
Аноним 16/11/25 Вск 02:30:32 1417734 309
Зачем вообще нужна текстовая модель nsfw_wan_umt5-xxl_fp8_scaled, если обычная (без приставки nsfw) вроде тоже хорошо работает?
Аноним 16/11/25 Вск 05:58:31 1417791 310
>>1417734
Это просто наебка гоев
Аноним 16/11/25 Вск 07:06:58 1417816 311
Аноним 16/11/25 Вск 07:48:02 1417834 312
>>1417816
Она умеет ебать хуем в рот?
Аноним 16/11/25 Вск 10:00:59 1417857 313
download.png 1Кб, 50x42
50x42
>>1417816
Пикрил ты. Потому что: >>1416911
И так во всём, лишь бы повизжать сильней.
Аноним 16/11/25 Вск 12:46:54 1417893 314
block swap.png 24Кб, 362x301
362x301
Хотел значит попробовать Кижайский воркфлоу, установил Тритон и Сажное Внимание. И никога прироста производительности по сравнению с стандартным воркфлоум я не получил. В среднем даже чуток медленее получается. 1280х720 вообще не реально на нем делать, перед тем как начать сэмплинг он что-то там 10 минут парится. Пробовал крутить настройки блок свапа, ничего не дало, я не знаю как их правильно выставлять, в интернете практически нет инфы. Я так понимаю, эти оптимизации рассчитаны на жирные видеокарты с 24+ ГБ видеопамяти?
Аноним 16/11/25 Вск 13:35:46 1417921 315
>>1417893
Я читал, они рассчитаны на видеокарты 40xx и 50xx серий, т.е. они больше про новые карты, чем про жирные.
Аноним 16/11/25 Вск 14:14:28 1417947 316
>>1417893
Ну-с, мне на 3090 Сажное Внимание выдало очень приличный буст по скорости генерации, минимум 30% точно, чаще больше.
Но с ним жор памяти гораздо выше, даже со 100 с небольшим ГБ подкачки падало при подключении больше 4-ёх лор + сама карта грелась сильно больше, чем без Сажи.
Ну и в конкретно моём случае с 32 Гб оперативы, конечно, толку от Сажи мало - то что генерация вместо 4-ёх минут идёт 2-3 приятно, но никак не сокращает остальные 10 минут дроча файла подкачки.
Аноним 16/11/25 Вск 14:42:55 1417983 317
workflow2.png 2962Кб, 9522x2720
9522x2720
workflow.png 1324Кб, 5611x1817
5611x1817
>>1417893
Я для Вейса такие воркфлоу с каких-то видосов надергал, там только такие ноды.
Или есть у кого с базовыми для Вейса?
Аноним 16/11/25 Вск 14:45:19 1417986 318
Аноны в чем проблема может быть, всесто с тянки на картинке делается с рандомной, раньше на этом воркфлоу у меня все норм было, после переустановки на том же воркфлоу такая срань.
Аноним 16/11/25 Вск 14:57:05 1418008 319
>>1417921
У меня 4070

>>1417947
Ну вот у твоей 3090 24гб vram, может в этом и дело.
Аноним 16/11/25 Вск 19:02:50 1418246 320
>>1417857
Анон ждал ноду, я скинул ноду, визжишь тут ты.
Аноним 17/11/25 Пнд 03:20:39 1418667 321
Аноним 17/11/25 Пнд 21:38:41 1419258 322
webm02209.mp4 6826Кб, 640x960, 00:00:06
640x960
webm02213.mp4 7195Кб, 640x960, 00:00:06
640x960
webm02214.mp4 6901Кб, 640x960, 00:00:06
640x960
Китайский костыль от слоумошена вроде неплохо работает, на 4 шагах уже терпимая скорость. Хотя качество всё равно у вана такое себе, пердолиться надо или на 6 шагов укатываться.
Аноним 17/11/25 Пнд 21:49:58 1419269 323
>>1419258
Все ебало проебало
Аноним 17/11/25 Пнд 22:32:14 1419326 324
Протестировал гибридную модель wan 2.2 ti2v 5b. Ну бля это херня полная! Aртефачит много. Один плюс, что она и без ускорялок довольно быстро работает. Зачем эту модель вообще выпустили? Чтобы на слабых компах можно было пощупать нейросеть?
Аноним 18/11/25 Втр 03:33:20 1419535 325
>>1419326
на текущий 90% моделей выпускают чтобы бесплатные бета-тестеры в виде нас пощупали на своих компах. то есть это все ошметки и пробники по сути. а дальше разрабы делают что-то новое на этой основе. конкретно на 5b вановцы обкатывали технологии, которые сейчас в платном wan 2.5 используются.
ну а для нас простых смертных 5b пригодится в первую очередь для разного рода апскейла или генерации из контроль видео, так как модель по дефолту генерит в мегапиксель разрешении и можно сохранить уровень детализации такой, который на 14b будет стоить очень дорого по врам и времени . Я уже ряд видосов сделал по методе перегонки 14b видоса в контроль с последующим рендером в 5b. также 5b быстро тренится, можно потестить лору сначала на ней перед тренировкой на 14b.
Аноним 18/11/25 Втр 17:04:08 1419957 326
>>1404065 (OP)
А каким тулом последний видос сделан?
Аноним 19/11/25 Срд 00:41:24 1421099 327
Какие облачные модели лучше по качеству ? и что легко оплатить из РФ
Аноним 19/11/25 Срд 01:24:54 1421164 328
bump
Аноним 19/11/25 Срд 02:33:18 1421235 329
>>1419535
>Я уже ряд видосов сделал по методе перегонки 14b видоса в контроль с последующим рендером в 5b
а можно пападробнее?
Аноним 19/11/25 Срд 04:56:23 1421320 330
Wan5b00446.mp4 19623Кб, 832x1216, 00:00:04
832x1216
>>1421235
делается i2v видос в ван 2.2 14b, потом ты его перегоняешь в canny в x2 разрешении и юзаешь как контроль в модели wan 5b fun control, все просто.
метод актуален для тех ситуаций когда у тебя генерация слишком сильно шифтит или размываются детали, так что простым апскейлером не обойдешься, либо просто хочется экстра деталей, чтобы поры на коже там было лучше видно и т.д. Только лучше чтобы в кадре не появлялось вообще ничего нового чего не было на стартовом фрейме.
пример из недавнего
Аноним 19/11/25 Срд 11:26:13 1421538 331
>>1417893
>эти оптимизации рассчитаны на жирные видеокарты с 24+ ГБ видеопамяти?
Тритон вообще для серверных решений типа А100 и выше с 80 гигами на борту, лол. С ним в первый проход будет генерироваться медленнее, чем без него, но последующие должны быть быстрее.
Прирост от него на практике на консюмерских картах незначительный, игра не стоит свеч.
Аноним 19/11/25 Срд 16:19:33 1421867 332
>>1417986
Бамп вопросу, на любом воркфлоу генерится рандом тянка а не с фотки, переустановка не помогла как пофиксить,?
Аноним 19/11/25 Срд 18:14:50 1422199 333
>>1421867
Ну так скинь хотя бы вф епт, мы шо нагадать должны?
Аноним 19/11/25 Срд 22:59:48 1422617 334
>>1421867
> на любом воркфлоу
ага, поверил, вот тут верю
Аноним 20/11/25 Чтв 02:05:58 1422828 335
>>1421538
Он же не про скорость, а про врам.
У меня он где то 3 гига или больше освобождает
Аноним 21/11/25 Птн 00:39:21 1424053 336
>>1421867
Может ты перепутал модель и используешь t2v вместo i2v.
Аноним 21/11/25 Птн 08:21:31 1424299 337
Аноним 21/11/25 Птн 08:21:45 1424300 338
a5ee341c240c512[...].mp4 1608Кб, 1280x720, 00:00:05
1280x720
c79147aa8c18e00[...].mp4 3655Кб, 1904x1072, 00:00:05
1904x1072
ffd33995d97cb96[...].mp4 1595Кб, 1904x1072, 00:00:05
1904x1072
92a58617f65c529[...].mp4 878Кб, 1904x1088, 00:00:05
1904x1088
Аноним 21/11/25 Птн 08:24:17 1424301 339
Постите результаты у меня не качает с хаги
Аноним 21/11/25 Птн 08:34:33 1424303 340
https://huggingface.co/Comfy-Org/HunyuanVideo_1.5_repackaged/tree/main
Тут если чо в фп16 уже есть. Размер вае как у вана 5б, походу такой же тормоз.
Буду ждать фп8, чтобы с кайфом влезла в мои 12 кеков.

А, ещё тесктовый энкодер теперь квен.
Аноним 21/11/25 Птн 09:25:28 1424320 341
Аноним 21/11/25 Птн 11:12:51 1424408 342
Аноним 21/11/25 Птн 11:45:43 1424437 343
hyvid1500001.mp4 2516Кб, 1280x720, 00:00:05
1280x720
Говорят хуйнян на этот раз ебет, и даже i2v нормальный, ждем лор
Аноним 21/11/25 Птн 11:59:30 1424449 344
>>1424408
>>1424437
Как можно рассуждать что ебет а что нет, если нет бенчмарков?
Аноним 21/11/25 Птн 12:30:28 1424516 345
Аноним 21/11/25 Птн 12:36:58 1424531 346
>>1424516
А ты думал как они из 5 секунд 10 сделали.
Аноним 21/11/25 Птн 12:42:27 1424544 347
image.png 372Кб, 2560x641
2560x641
image.png 467Кб, 2560x618
2560x618
image.png 351Кб, 2560x949
2560x949
image.png 348Кб, 2560x949
2560x949
Аноним 21/11/25 Птн 12:50:15 1424558 348
>>1424300
Хуи умеет генерировать?
Аноним 21/11/25 Птн 12:51:25 1424559 349
HuN00001.mp4 2134Кб, 640x960, 00:00:03
640x960
2.mp4 397Кб, 640x640, 00:00:03
640x640
3.mp4 411Кб, 640x960, 00:00:03
640x960
Короче скачал эту хуйню. Генерит раза в 3 медленнее чем 14б. Вае ещё более всратый чем на 5б, распердеж даже дольше чем у 5б. Цензуры вроде нет. Играться с настройками нет интереса, с такой всратой скоростю гена и декодирования. В первом видосе воркфлоу, кто захочет потестить на своих 40-5090. Моя 3060 этот кал не тянет.
Аноним 21/11/25 Птн 12:54:43 1424562 350
>>1424559
О, и ещё только после постинга заметил, что итоговый видос апскейлится в х2, наверно при декодировании, потому он такой долгий.
Аноним 21/11/25 Птн 13:42:17 1424642 351
>>1424544
Столбики я и сам нарисовать любые могу. Вот когда ллм выходят - их проверяют вопросами, с которыми предыдущие не справлялись - тут так же надо.
Аноним 21/11/25 Птн 15:50:21 1424851 352
>>1424303
Напоминаю, что объем видеопамяти не сильно влияет на «влезание» модели. Какое-то замедление есть, но весьма незначительное.
А с 12 гигами так еще и ускорение можно получить на fp16. =)

> тесктовый энкодер теперь квен
База.

>>1424437
Анимация на примере говно, конечно.
Мазня.
Но только начало, может настройками догонится.

>>1424544
Иронично, что по Image Consistency всех ебет как раз старичок Wan2.2 =)

Что ж, качаем.
Аноним 21/11/25 Птн 16:29:39 1424898 353
>>1424559
Это что за пиздец? На днях выходил тьюн 1.3b вана и даже он выглядит на 10 голов лучше
Аноним 21/11/25 Птн 18:01:49 1424995 354
Ну короче.
Лучше, чем 5B модель, хуже чем A14B модель.
Зато втрое быстрее.
Пока что смысла не имеет (20 против 4-6 степов, ну), но когда выйдет Lightx2v лора (если=), то для более скоростной генераиции будет норм вариант.

Неплохой релиз.
Если бы у нас не было дистил-лор на ване — то даже был бы хороший.
Но так как мы избалованы быстрой генерации на ване, то и тут хочется прироста соответствующего.
Без него не нужно, а с ним будет весьма годно.

Теперь остается надеяться, что Alibaba захочет утереть нос Tencent, и выпустит Wan2.5.
Аноним 21/11/25 Птн 20:16:44 1425255 355
>>1424995
> Зато втрое быстрее.
I2V 720р на 5090 почти такое же по скорости, как и ван 2.2. На ване в 704х1024 у меня 15 секунд на шаг, тут 9. fp8 fast в Хуйне не работает, NaNы лезут. Памяти он жрёт мало, только в этом плюс, для 16-24 гиговых карт актуально будет. В остальном не достоин даже постинга генераций в тред.
Аноним 21/11/25 Птн 20:48:30 1425320 356
>>1425255
а кфг дистил пробовал?
Не, ну мало ли, сопоставимое качество с дефолтной моделью и ускорение будет.
Аноним 21/11/25 Птн 23:04:30 1425556 357
Аноним 22/11/25 Суб 01:06:16 1425661 358
1755555272011976.mp4 6756Кб, 720x1280, 00:00:32
720x1280
Пиздец, аноны, чо вы не становитесь аи креатороми, такое не сможете сделать разве?
Аноним 22/11/25 Суб 02:03:34 1425685 359
Вот неплохая инфа по сэмплерам и шедулерам. Справа в Attachments скачивайте guide_ComfyUI_Samplers_v2.zip и потом html файл открывайте. В первую очередь это для генерации картинок, потому что многие сэмплеры с Ваном нормально не работают, но все равно интересно почитать.

https://civitai.com/articles/16991/interactive-guide-to-samplers-and-scheduler
Аноним 22/11/25 Суб 02:58:30 1425715 360
>>1425685
А в картинках тоже лоры, поэтому там тоже нихуя не работает. Пу-пу-пу. И вообще, лучше эйлера/беты(57) нет, все остальное это аристократические изыски вида "пук в устричном соусе" вместо нашей русской картошечки с грибами, или же еврейская попытка скрытно пропихнуть n-кратное увеличение шагов.
Аноним 22/11/25 Суб 03:00:42 1425718 361
bump
Аноним 22/11/25 Суб 05:36:42 1425753 362
изображение.png 52Кб, 1130x285
1130x285
>>1425715
А вот и нихуя, некоторые асинхронные семплер/шедулер дают большую интерактивность и следование промпту в итоге.
Аноним 22/11/25 Суб 06:48:12 1425760 363
scene3 (1).mp4 19432Кб, 1280x1280, 00:01:20
1280x1280
>>1425661
Как тебе мой креатив?
Аноним 22/11/25 Суб 14:27:17 1426041 364
1.mp4 4933Кб, 1980x880, 00:00:05
1980x880
2.mp4 4981Кб, 1980x880, 00:00:05
1980x880
3.mp4 4907Кб, 1980x880, 00:00:05
1980x880
123.mp4 4877Кб, 1980x880, 00:00:05
1980x880
Просто так. Захотел и всё. Ну а хули нет то.

Прмпт
Electrifying women’s wrestling match inside a packed and brightly lit arena, filmed in the style of a live TV sports broadcast. Two powerful topless female wrestlers with big boobs clash in the ring, performing high-energy moves—body slams, grapples, and dramatic throws. The audience erupts in cheers, colorful signs and LED screens flash, commentary team is visible beside the ring, and xxx branding is prominent on the apron and screens. Wrestlers wear detailed costumes and makeup, dynamic spotlights create cinematic drama, multiple camera angles capture action, sweat flying, intense expressions on the athletes’ faces, energetic atmosphere, pyrotechnics and crowd noise creating excitement.
Аноним 22/11/25 Суб 14:49:53 1426068 365
>>1426041
Местами даже 5б проигрывает, но чисто по качеству видео (а не консистентности) хуньюан все же лучше 5б.
Но без 4 степ лоры ноль смысла, канеш.
Аноним 22/11/25 Суб 15:40:05 1426117 366
>>1426041
Плакать хочется. Весь этот кал даже до грока не дотягивает. А меньше года назад у нас была сетка, которая уступала только Соре. Теперь снова локалка в полной пиздище. Про изображения вообще молчу, rest in piss since 2022.
Аноним 22/11/25 Суб 16:48:09 1426172 367
>>1426117
> Про изображения вообще молчу, rest in piss since 2022.
Qwen Edit же есть. Поёбываем им почти все копросетки.
Аноним 22/11/25 Суб 17:27:57 1426210 368
>>1426172
И нахуй он нужен?
Потому и лучше сеток что нахуй никому не всралась такая функция
Аноним 22/11/25 Суб 18:34:12 1426363 369
SceneName00011.png 749Кб, 1280x720
1280x720
SceneName00010.png 744Кб, 1280x720
1280x720
SceneName00003.png 2433Кб, 1920x1080
1920x1080
SceneName00016.png 2462Кб, 1920x1080
1920x1080
>>1426172
Как бы не старался придрочиться к квену все кал получается, он почему то генерирует хуёвые картинки с явным тайлингом везде и вся, не знаю как от этого избавиться, все картинки получаются с каким то мета шумом который явно бросается в глаза, мало того итоговое качество даже до дефолтного флакса не дотягивает. Гугловый бесплатный гемини просто за щеку наваливает квену.
Аноним 22/11/25 Суб 18:37:03 1426373 370
>>1426172
>Qwen Edit
Дерьма кусок. Кроме него есть и получше варианты, но и они все ссанина даже по сравнению с новым гроком. Это же нужно было так опуститься, что теперь и грок лучше локалок. Локалки полное дно. Единственная достойная модель - NoobAI.
Аноним 22/11/25 Суб 18:45:41 1426387 371
image 1422Кб, 1536x2048
1536x2048
image 1994Кб, 1536x2048
1536x2048
>>1426363
У тебя на пиках явно проёбаные кванты. Пикрил как Квен выглядит под лорами.
Аноним 22/11/25 Суб 18:56:01 1426403 372
изображение.png 264Кб, 1953x580
1953x580
изображение.png 313Кб, 725x1028
725x1028
изображение.png 53Кб, 390x524
390x524
>>1426387
Охуенно у меня кванты проёбаны? Во всех вф такая херня.
Аноним 22/11/25 Суб 18:59:48 1426407 373
image 13Кб, 528x115
528x115
>>1426403
Ну речь шла про Квен, а не васянку из чьей-то жопы.
Аноним 22/11/25 Суб 19:08:44 1426420 374
>>1426403
От fp8 и шакалит. Возьми gguf или bf16, возьми актуальную 4-шаговую лору, шедулер как положено для лайтнинга simple, семплер поадекватнее. На втором скрине вообще пиздец какой-то.
Аноним 22/11/25 Суб 19:26:19 1426433 375
>>1426172
С ним разве можно видео делать?
Аноним 22/11/25 Суб 21:38:34 1426578 376
ComfyUI00043.png 1033Кб, 1024x1024
1024x1024
ComfyUI00016.png 1172Кб, 1024x1024
1024x1024
ComfyUI00053.png 1206Кб, 840x1232
840x1232
ComfyUI00082.png 2084Кб, 1672x1248
1672x1248
>>1426407
ну ахуеть конечно именно из за васянской сборки все проблемы? а ни че что на других скринах обычный имадж эдит?

>>1426420
>bf16, а че зразу не фп 32? Это какая то нездоровая тема что на фп8 кал получается, на флаксе и хроме такой херни нет на фп8, не говоря уже про всякие sdxl, на ване тоже когда для изображений его используешь. А тут видите ли надо бф16?
И такие шакалы именно когда для реалистичных изображений используешь, если делать фигурки то там всё ок. А тут бф16 подавай?
При чем фигурки всякие делает отлично, но только дело доходит до реалистичных изображений так сразу херня какая то получается.
Аноним 22/11/25 Суб 21:57:32 1426598 377
>>1426578
Горизонтальные полосы через весь пик - это от низкой точности. От такого fp8 без scaled страдает. Может помочь уменьшение длины промпта или разрешения, уменьшение веса лор, возможно соотношение сторон ещё влияет. gguf от такого меньше страдает, на Q8 точно такого не будет.
Аноним 22/11/25 Суб 22:01:30 1426600 378
qwen-image-edit[...].webp 37Кб, 640x426
640x426
Qwen Image Edit 2511 будет на следующей неделе
Аноним 22/11/25 Суб 22:30:59 1426617 379
>>1426578
>>1426403
Бля, пацаны, скажите наиболее быструю, но при этом максимально качественную модель, а то я уже перестал разбираться во всех этих fp8 gguf да еще и сборок васянских. Мне нужно чтобы генерировало наиболее быстро, но при этом не обязательно чтобы супер детально, главное чтобы цвета + композиция вывозила.
Аноним 23/11/25 Вск 00:24:36 1426726 380
>>1426600
На последние деньги обучают, тепла нет, челам в куртках приходится презентации делать
Аноним 23/11/25 Вск 00:56:41 1426769 381
>>1426598
А на Ване качество Q8 тоже лучше чем fp8 scaled?
Аноним 23/11/25 Вск 00:59:39 1426777 382
>>1426769
На Ване Киджаевские fp8 нормальные. А на Квен все хуй забили и сконвертлили втупую. Но он всё равно в fast не работает нормально, поэтому похуй, можно и на гуфе сидеть.
Аноним 23/11/25 Вск 03:17:59 1426862 383
чё чё, оппа нихуя!
https://huggingface.co/tencent/HunyuanVideo-1.5
У ванька конкурент проснулся из коматоза.
вроде можно выжать ажно 10 секунд видива в чессном фуллХеДэ
Аноним 23/11/25 Вск 03:40:26 1426879 384
>>48303
Чем он это сделал?
24 фпс нативных фпс + порно звук, кто вообще так может?
Аноним 23/11/25 Вск 04:11:39 1426885 385
hunyuanvideo1.5[...].mp4 590Кб, 640x480, 00:00:05
640x480
щупаем полтораху.
на 720p на честном чекпоинте на 3090 один шаг на 1280*720 занял 120сек. В рот ебал короче.
Этот видос удалось выстрать за 362.27 сек
Есть фича с апскейлом сразу изкаропки.
Аноним 23/11/25 Вск 04:12:48 1426886 386
>>1426885
Это fp8 вариант модели или какой?
Аноним 23/11/25 Вск 04:37:15 1426890 387
Аноним 23/11/25 Вск 05:15:29 1426901 388
hunyuanvideo1.5[...].mp4 211Кб, 480x320, 00:00:05
480x320
hunyuanvideo1.5[...].mp4 337Кб, 480x320, 00:00:05
480x320
hunyuanvideo1.5[...].mp4 245Кб, 480x320, 00:00:05
480x320
hunyuanvideo1.5[...].mp4 350Кб, 480x320, 00:00:05
480x320
Тенсент походу хуй ложил на цензуру и прочий хлам. Чутка не дообучена моделька, но сука видно же, что они скормили просто дохуя порнухи нейронке.
Аноним 23/11/25 Вск 05:24:13 1426906 389
hunyuanvideo1.5[...].mp4 241Кб, 480x320, 00:00:05
480x320
hunyuanvideo1.5[...].mp4 307Кб, 480x320, 00:00:05
480x320
hunyuanvideo1.5[...].mp4 395Кб, 480x320, 00:00:05
480x320
NSFW, porn, explicit content, adult only.
ларчик просто открывается.
катал на 480p дистиляте.
Ждёмс лайтинг лоры
Аноним 23/11/25 Вск 13:19:43 1427164 390
>>1426862
Обсудили уже, говно.
Чуть лучше 5B, но без дистилл лор на 4 степа смысла нет.
Как будут — будет быстрая генерация.
Но ван лучше по качеству все еще.
Чуда с 8б моделью не случилось.
Аноним 23/11/25 Вск 14:15:47 1427206 391
5sedit.mp4 433Кб, 320x512, 00:00:05
320x512
7sedit.mp4 517Кб, 320x512, 00:00:07
320x512
10sedit.mp4 796Кб, 320x512, 00:00:10
320x512
12sedit.mp4 754Кб, 320x512, 00:00:12
320x512
Микротестик длины видосов в hu1.5
euler/beta

прмпт
Tight portrait of a 20-year-old blonde with water droplets on flushed cheeks, peeling a soaked white tank top up to just under her breasts, hard nipples pressing through fabric. Steamy bathroom mirror fog, playful smirk, blue eyes sparkling.
Аноним 23/11/25 Вск 14:33:50 1427214 392
15sedit.mp4 1191Кб, 320x512, 00:00:15
320x512
20sedit.mp4 1509Кб, 320x512, 00:00:20
320x512
a.mp4 1655Кб, 1280x580, 00:00:05
1280x580
aaa.jpg 107Кб, 656x278
656x278
Ещё немного + семплеры с планировщиками.
Ещё вот такой пост на реддите чел оставил.
Аноним 23/11/25 Вск 15:37:12 1427277 393
>>1426901
чел, я еще на первом хуньяне генерил как бабу прокручивают через гигантскую мясорубку, вот это блять пизда полная, а не просто кривая вагинка голенькая
Аноним 23/11/25 Вск 15:54:58 1427291 394
>>1425661
Это круто? Даже без ИИ не выкупал этих Editов и подобных реклам. Мелькающая мешанина, одуплялово для мозга. А вот создать длинный ролик с сюжетом, чтобы ИИ сохранял образы персонажей, не терял детали. Вот это другой уровень.
Аноним 23/11/25 Вск 16:28:39 1427340 395
Аноним 23/11/25 Вск 17:17:06 1427384 396
Обновился комфи, теперь блоксвап не работает. Где теперь взять ноду с моделью на входе и выходе?
Аноним 23/11/25 Вск 17:26:16 1427396 397
>>1427384
блоксвап в комфи работает без всяких дополнительных нод, автоматически. у киджая только вручную через ноду.
Аноним 23/11/25 Вск 19:15:44 1427530 398
>>1427396
Вот сейчас запустил без блоксвапа, реально FP8 scaled залез в 4070ti, такого не было до обновления. Правда 1 генерация видоса это 20 гигов свопа.
Аноним 23/11/25 Вск 19:48:47 1427564 399
>>1427530
>такого не было до обновления
Давно уже было. Я только и сижу на стандартном ворквлове.
Аноним 23/11/25 Вск 22:03:48 1427693 400
Аноны, нужен ВФ на wan для генераций длинных видео. Скиньте плиз, если есть у кого годный.
Аноним 23/11/25 Вск 22:42:21 1427712 401
Что значит буква A в A14B?
Аноним 23/11/25 Вск 22:52:19 1427724 402
>>1427712
Активные параметры.
Аноним 23/11/25 Вск 23:01:05 1427731 403
Аноним 23/11/25 Вск 23:04:21 1427735 404
>>1427724
А что бывают неактивные?
Аноним 23/11/25 Вск 23:12:20 1427741 405
>>1427731
Это для Wan 2.1. Нах оно нужно, когда есть более качественный 2.2.
Аноним 23/11/25 Вск 23:24:36 1427752 406
>>1427741
Ну это должно неплохо крутиться на слабых картах, не?
Аноним 23/11/25 Вск 23:27:15 1427754 407
>>1427731
> 1.3В
> интересно
Странные у тебя интересы, извращённые.
Аноним 24/11/25 Пнд 01:23:13 1427810 408
>>1427752
крутиться будет как недосмытая какашка в унитазе
Аноним 24/11/25 Пнд 02:05:56 1427822 409
>>1427752
Сейчас видеонейросети сильно развиваются. Только за этот год сколько всякого произошло. Wan 2.1 уже неактуален. Да и Wan 2.2 со своими 5 секундами далеко не идеален. Через полгода что-то более крутое будет, так что нет смысла подсаживаться на предыдущие или актуальные модели.
Аноним 24/11/25 Пнд 02:46:11 1427831 410
>>1427530
Такое было уже где-то с полгода, если не дольше, я хз.

>>1427712
Это MoE-модель из двух экспертов, каждый по 14B, которые работают подряд, получается как бы модель 28B, но так как половина шагов одной моделью 14б, половина другой — получается быстрее, а качество чуть подрастает.
Хитрость, так сказать.

>>1427735
В LLM бывают неактивные. Например Qwen3-30B-A3B значит, что всего параметров аж 30 миллиардов, но активные из них за один прогон только 3 миллиарда. Остальные «не требуются» и не читаются/не вызываются.

>>1427822
+++
Аноним 24/11/25 Пнд 03:06:01 1427835 411
>>1427831
> получается как бы модель 28B
нет, не получается
> так как половина шагов одной моделью 14б, половина другой — получается быстрее
нет, не получается
Аноним 24/11/25 Пнд 03:50:49 1427842 412
А есть рабочие сайтики где дают wan2.5 без цензуры потыкать? Пока что ебусь с гроком, он если повезет может и соски сгенерить, причем очень даже красиво, но хочется чего-то побольше.
Аноним 24/11/25 Пнд 10:32:21 1427927 413
Прогнал пару генераций ван 2.2 без лоры и что хочу сказать - мы в ебаной жопе.
Кто не пробовал или может забыл как оно выглядит без лоры - обязательно попробуйте.
Мы настолько далеки от такого качества с лорой даже спустя десяток её версий и пол года допиливания, движения реально движения, 5 секунд реально 5 секунд, а не растянутые полторы-две как с лорой.
Алсо пидоры из лтх обещали веса лтх 2 в конце ноября, но там всё будет ещё хуже, нет просто железа под это сейчас
Аноним 24/11/25 Пнд 10:53:32 1427931 414
Аноним 24/11/25 Пнд 10:58:26 1427933 415
>>1427931
> Overall, the model is unlikely to be usable (not as good as WAN, etc.), but it sometimes produces decent results (rarely)
понял, вычеркиваю
Аноним 24/11/25 Пнд 19:54:29 1428497 416
ComfyUI00852.mp4 2620Кб, 736x976, 00:00:05
736x976
Аноним 24/11/25 Пнд 20:01:41 1428509 417
>>1427835
> 1
Нет, именно так и получается. Нытики с «МоЕ не настоящее!..» нойте сами себе где-нибудь, не путайте народ.
> 2
В Комфи работает именно так, поэтому так и получается для большинства.

Тут нечего обсуждать, чисто факты перечислил. Живи с этим.
Аноним 24/11/25 Пнд 20:04:40 1428513 418
изображение.png 468Кб, 795x709
795x709
627794.jpeg 21Кб, 447x447
447x447
Аноним 24/11/25 Пнд 20:21:05 1428540 419
>>1428509
> Нет, именно так и получается. Нытики с «МоЕ не настоящее!..» нойте сами себе где-нибудь, не путайте народ.
у тебя интеллект и логика пятилетнего ребенка если ты считаешь что две 14b модели = 28b. по факту там большинство параметров одинаковые, просто лоу и хай нойз заточены под свои задачи.

> В Комфи работает именно так, поэтому так и получается для большинства
что блять значит "именно так"? с чем ты блять сравниваешь вообще, клоун? чего именно быстрее получается? ты же сука выдумщик, фантазер ебаный

> Тут нечего обсуждать, чисто факты перечислил. Живи с этим.
перечисляю необсуждаемые факты: твоя мать - шлюха. живи с этим.
Аноним 24/11/25 Пнд 20:51:03 1428631 420
a2bb04376912740[...].jpg 177Кб, 1920x1080
1920x1080
b8e6f76d779df24[...].png 2736Кб, 1200x1200
1200x1200
>>1426901
Давайте с Нео такое
Аноним 24/11/25 Пнд 21:01:00 1428659 421
>>1427927
У меня шаг без лайтнинга на норм качестве занимает чуть больше двух минут. 30 шагов займут больше часа, ты ебанутый? В комфи же даже превью нет, чтобы по паре шагов понять, что говняк генерится. Для таких экспериментов 5090 надо иметь, а еще лучше 6000.
Аноним 24/11/25 Пнд 21:19:08 1428713 422
Аноним 24/11/25 Пнд 21:21:44 1428723 423
>>1428713
Где? То, которое через менеджера, показывает только первый кадр
Аноним 24/11/25 Пнд 21:26:31 1428740 424
preview.png 13Кб, 323x148
323x148
>>1427927
О какой лоре идет речь?

>>1428659
>В комфи же даже превью нет
Есть
Аноним 24/11/25 Пнд 21:32:51 1428760 425
vhs.png 3Кб, 724x40
724x40
>>1428723
В настройках VHS включи
Аноним 24/11/25 Пнд 21:37:01 1428769 426
>>1428723
Еще добавлю: TAESD более качественный, но работает только на кижайском сэмплере, потому что-то у дефолтного какой-то баг.
Аноним 24/11/25 Пнд 21:40:23 1428781 427
>>1428760
Ого, не знал, надо попробовать, спс
Аноним 24/11/25 Пнд 22:30:06 1428934 428
>>1428540
А, сорашиз, ты.
Ну, сразу бы представился, че ты.
Таблеточки опять забыл, выпей скорее, полегчает.
Ты ж даже не понял, что я написал, к сожалению. А с таблеточками бы понял и не спорил.
Аноним 24/11/25 Пнд 23:01:33 1429040 429
>>1428659
Зачем тебе 30 когда нужно 20?
И поставь 2 секунды вместо пяти - будет считай та же длительность что и с лорой
Аноним 24/11/25 Пнд 23:28:59 1429101 430
>>1428934
> Таблеточки опять забыл, выпей скорее, полегчает.
вижу слова твоего лечащего врача врезались в память настолько сильно, что ты начал их повторять
только ты вместо этого сожрал кусок мета, который завалился за кровать на которой твою мать ебали и начал в узорах ковра видеть 28b модели и сорашизов (чего блять?)
Аноним 24/11/25 Пнд 23:46:30 1429130 431
ComfyUI01520.mp4 1149Кб, 1192x872, 00:00:05
1192x872
ComfyUI01522.mp4 903Кб, 1192x872, 00:00:05
1192x872
>>1427927
>>1429040
1 - wan2.2_i2v_A14b_high_noise_scaled_fp8_e4m3_lightx2v_4step_comfyui.safetensors и wan2.2_i2v_A14b_low_noise_scaled_fp8_e4m3_lightx2v_4step_comfyui.safetensors + 1022 лоры в high\low, 6 шагов (3+3), cfg 1.0, euler\beta - 580 секунд.

2 - wan2.2_i2v_high_noise_14B_fp16.safetensors и wan2.2_i2v_low_noise_14B_fp16.safetensors без лор, 40 шагов (20+20), cfg 3.5 high\low, euler\beta - 6492 секунды.
Аноним 24/11/25 Пнд 23:55:54 1429145 432
>>1429040
>нужно 20
https://www.reddit.com/r/comfyui/comments/1mn6g4u/comment/n83nqut/
А официально вообще 40-50 рекомендуют.
>2 секунды вместо пяти - будет считай та же длительность что и с лорой
У меня особо нет проблем со слоумо, только сравнивая генерации между собой иногда замечаю, что одна чуть медленнее, другая быстрее. Я это решаю просто прореживанием кадров по маске, и там явно выходит не 2 секунды, а 4 с лишним.
Аноним 25/11/25 Втр 00:33:14 1429188 433
>>1429130
>+ 1022 лоры в high\low
Что это?

В чём фишка использовать сначала hi а потом low noise модель?
Аноним 25/11/25 Втр 00:42:40 1429197 434
Аноним 25/11/25 Втр 02:01:49 1429296 435
>>1429130
А что ты для сравнения взял fp16 модель?
Аноним 25/11/25 Втр 02:03:25 1429299 436
>>1429130
>ComfyUI01522.mp4
Больной ублюдок уже 1522 клипов наделал!
Аноним 25/11/25 Втр 08:57:31 1429417 437
>>1429296
А с какой сравнивать?
Аноним 25/11/25 Втр 09:50:22 1429433 438
1.mp4 2390Кб, 480x832, 00:00:10
480x832
2.mp4 2906Кб, 480x832, 00:00:15
480x832
3.mp4 6670Кб, 480x832, 00:00:20
480x832
4.mp4 2834Кб, 480x832, 00:00:15
480x832
>>1427731
В неё уже встроены ускорялки. Для быстрой генерации всякого кринжа сойдет.
8 шагов, цфг 1, еулербета57. +контроллоратайл на 0.2
Аноним 25/11/25 Втр 10:28:59 1429456 439
>>1429145
Слоу мо на 4 шагах, на 6 уже реже.

>>1429299
Я редко генерю, у меня ~1200, в чем проблема?
Аноним 25/11/25 Втр 11:54:02 1429498 440
изображение.png 18Кб, 361x320
361x320
>>1429299
Добрый вечер это я еще периодически подчищаю
Аноним 25/11/25 Втр 12:07:07 1429506 441
Вчера g.skill 64 гб стоил 48к сегодня смотрю уже 60к. А летом брал за 27к.
Аноним 25/11/25 Втр 12:07:38 1429507 442
>>1429498
чето слабенько
у меня было под 100 гигов генераций и 500 гигов моделей
Аноним 25/11/25 Втр 12:32:46 1429539 443
Аноним 25/11/25 Втр 13:38:15 1429576 444
Аноны, есть вопрос, извиняюсь что не совсем по теме треда,летом использовал face swap сайты,обычные которые находил через гугл,но сейчас не помню какие именно. Вот теперь вопрос, насколько они вообще конфиденциальны, попадают ли видео в общий доступ?
Аноним 25/11/25 Втр 14:03:54 1429589 445
Аноним 25/11/25 Втр 14:10:03 1429594 446
Скажите, анонии, я вот генерю видео 10 секунд длиной, а wan 2.2 делает только 5 и по кругу его гонит.
Мне надо промпт длиннее писать?
Аноним 25/11/25 Втр 14:18:07 1429601 447
>>1429576
тебя посадят, а ты не свапай
Аноним 25/11/25 Втр 15:26:51 1429640 448
>>1429594
Нет, у вана цикличность после 6-7 секунды.
Аноним 25/11/25 Втр 20:02:12 1429923 449
ssd.png 3Кб, 113x96
113x96
За три недели угандошил техсостояние двух терабайтного SSD с 90% до 88% из-за файла подкачки. Еще проблема в том, что он у меня на 70% забит, т.е. износ неравномерный получается.
Аноним 25/11/25 Втр 20:21:01 1429938 450
>>1429923
У меня 147 терабайт за 4 месяца. Как было 95%, так и осталось. Хотя ссд очень старый 2020 года, но правда это самсунг.
Аноним 25/11/25 Втр 21:21:31 1430026 451
>>1429938
Размер диска и сколько свободного места?
Аноним 25/11/25 Втр 21:31:45 1430047 452
>>1430026
10% занято под восстановление и свободно 50% из 446 гигов.
Аноним 25/11/25 Втр 23:03:00 1430197 453
hunyuanvideo1.5[...].mp4 714Кб, 1280x720, 00:00:05
1280x720
hunyuanvideo1.5_720p_i2v_cfg_distilled_fp16.safetensors, 50 шагов, cfg 1, euler\simple, за 4559 секунд.
Аноним 25/11/25 Втр 23:26:48 1430249 454
>>1429938
147 терабайт записи на 500 гиговом ССДшнике и состояние ни на один процент не упало? Что-то нереалистично звучит. Возможно у тебя там контроллер округляет по пять процентов.
Аноним 26/11/25 Срд 01:18:38 1430405 455
Аноним 26/11/25 Срд 01:20:04 1430407 456
Интересно
Аноним 26/11/25 Срд 02:38:35 1430450 457
00017-1908768296.png 3378Кб, 1232x2160
1232x2160
00018-1908768296.png 3893Кб, 1232x2160
1232x2160
00019-1908768296.png 3035Кб, 1232x2160
1232x2160
00020-1908768296.png 3452Кб, 1232x2160
1232x2160
Анонасы, что по стилям думаете?
Аноним 26/11/25 Срд 02:39:22 1430452 458
00021-1908768296.png 3543Кб, 1232x2160
1232x2160
00022-1908768296.png 3815Кб, 1232x2160
1232x2160
00023-1908768296.png 3206Кб, 1232x2160
1232x2160
00024-1908768296.png 3568Кб, 1232x2160
1232x2160
Аноним 26/11/25 Срд 02:41:43 1430454 459
>>1430450
>>1430452
Сорян. Сильно ошибся тредом, походу пора спать.
Можете и обоссать слоп по фактам
Аноним 26/11/25 Срд 11:33:25 1430623 460
Ебучий ван просто невозможно использовать в продакшене.
Если мало степов то ебучие артефакты повсюду.
Если много, всё равно картинка то тускнеет, то более яркая становится.
Длинную консистентную сцену сделать просто нереально.
Нужно ждать какого-то прогресса в технологиях походу.
Аноним 26/11/25 Срд 14:39:36 1430800 461
497cdd7d-80ac-4[...].mp4 13170Кб, 672x992, 00:00:23
672x992
Аноним 26/11/25 Срд 14:56:45 1430817 462
>>1430623
>>1430800
как же смешно эти два сообщения смотрятся вместе
мб это хуньянь конечно
Аноним 26/11/25 Срд 14:59:39 1430821 463
>>1430817>
>1430800

а не, ван 1.3b ))))))))))))))
забавно что в него можно селф форсинг лору воткнуть, надо поизучать как это работает если работает
Аноним 26/11/25 Срд 15:15:50 1430839 464
Ебучий хуеглот снова доебал меня требованиями ОБНОВИТЬ КОМФЕ, вернее, принудил нажать "on next start", и теперь вообще не запускается, питон вышел 429429386921387123. Сука, как он заебал этой хуйней. Пидарасина тупорылая, хуле ты трогаешь? Тебя просили трогать, что-то? Делай модели свои там адаптеры, блять, нахуй ты старое еб ешь, придурошный блять? Долбоеб нахуй калифорнийский, тупой даун. Иди нахуй со своими обновлениями.
Аноним 26/11/25 Срд 16:12:04 1430911 465
Аноны тупой вопрос, как сделать что бы картинку не обрезало, а автоматом подгоняло под нужное разрешение, а то делаю видос то ебало не влезет, то еще че или только самому подгонять?
Аноним 26/11/25 Срд 16:19:46 1430934 466
>>1430623
Ты че там в глаза долбишься? >>1425760
Для продакшена конечно можно было стыки обработать получше, где то еще пару раз перегенерировать, но в целом я доволен результатом.
Аноним 26/11/25 Срд 16:21:19 1430937 467
Аноним 26/11/25 Срд 16:22:21 1430940 468
ComfyUI00113.mp4 914Кб, 640x640, 00:00:05
640x640
Аноним 26/11/25 Срд 16:24:20 1430943 469
изображение.png 17Кб, 420x191
420x191
изображение.png 26Кб, 532x356
532x356
Аноним 26/11/25 Срд 16:25:15 1430945 470
1.jpg 21Кб, 229x319
229x319
>>1430937
Ну она стоит с такими настройками, что поменять?
Аноним 26/11/25 Срд 17:04:41 1430994 471
>>1429130
Как лора на раздевание называется?
Аноним 26/11/25 Срд 17:19:38 1431025 472
>>1430911
обрезание это и есть один из методов подгонки. из других вариантов либо добавлять края где не хватает, либо тупо растягивать. короче не еби голову, ставь такое разрешение чтобы пропорции пикчи и видоса минимально отличались
Аноним 26/11/25 Срд 17:20:57 1431032 473
>>1430994
takes off her shirt showing naked breasts в промпте называется
мимо
Аноним 26/11/25 Срд 18:15:42 1431165 474
>>1430249
Может быть, у меня как-то резко стало 95% в году 2024.
Аноним 26/11/25 Срд 18:20:32 1431178 475
Аноним 26/11/25 Срд 19:52:08 1431334 476
>>1430945
ширину и высоту в зависимости пропорций изображения, у тебя сейчас стоит на горизонтальное изображение, если загрузишь вертикальное он его сильно обрежет и 8 надо на 16 поменять
Аноним 26/11/25 Срд 22:30:46 1431518 477
>>1430839
>Ебучий хуеглот снова доебал меня требованиями ОБНОВИТЬ КОМФЕ
Что за хуеглот?
Аноним 27/11/25 Чтв 08:26:09 1431840 478
image 366Кб, 1150x788
1150x788
>>1430911
Ноды киджая.
В нижней ноде 640 эквивалентно 480p, 960 эквивалентно 720p.
Аноним 27/11/25 Чтв 08:39:31 1431846 479
>>1431840
ебать ты говно мамонта откопал
resize image v2 выше посоветовали уже, от того же киджая. там все необходимые опции есть
Аноним 27/11/25 Чтв 08:51:27 1431848 480
>>1431846
И чо бля, то же самое делает, какая разница старая нода или новая.
Аноним 27/11/25 Чтв 09:14:00 1431856 481
>>1431840
>>1431334
Ну я поменял и поставил повыше и у меня на моменте vaedecode вылетает с нехваткой памяти, похоже на моем нищем сетапе с 4060 это не вариант повышать.
Аноним 27/11/25 Чтв 09:18:46 1431857 482
image 40Кб, 393x300
393x300
>>1431856
Декодируй этой нодой.
Аноним 27/11/25 Чтв 11:38:57 1431922 483
>>1431848
в глаза прекрати долбиться и увидишь что не то же самое
Аноним 27/11/25 Чтв 12:07:44 1431950 484
>>1431922
Чел попросил ресайз пикчи. Все эти ноды делают одно и тоже в задаче анона. Только те что скинул я, ещё и проще в использовании. Фан ресайз для кога вообще однокнопочная хуитка без выебонов и дроча разрешений.
И вообще хули ты доебся, вместо нормальной помощи анону, какую-то срань про обрезание ему запостил. А там просто в ноде в2 надо поменять в пропорциях кроп на тотал_пикселс.
Аноним 27/11/25 Чтв 12:28:59 1431972 485
>>1431950
чел ты вместо "нормальной помощи" советуешь качать бесполезную говноноду времен эпохи динозавров которую не использует даже ее создатель, которая находится в нахуй не нужном паке для мертвой модели (cog), котора неудобна и пиздец как ограничена в функционале. ебать помощничек нашелся.
Аноним 27/11/25 Чтв 13:00:51 1431995 486
>>1431972
Я две ноды запостил, одна из которых находится в ванврапере.
>ебать помощничек нашелся
Ага, ты прям суперхелпер для треда, высрал како-то кал >>1431334, а нормально ему не сказал что нужно поментяь кип_пропоршн.
Зато нашёл время серануть что другие ноды говно мамонта.
>находится в нахуй не нужном паке
А здесь дохуя нужный пак. >>1430943
Всё правильно. Да. Ты молодец, так держать.
Аноним 27/11/25 Чтв 13:24:04 1432035 487
>>1431995
> высрал како-то кал
> А здесь дохуя нужный пак.
детектор чини, это не мои сообщения.
нужную ноду уже до меня посоветовали, поэтому остается только серануть на тех кто посоветовал хуйню, все верно
Аноним 27/11/25 Чтв 15:20:14 1432176 488
>>1430934
Чел, это невероятный кал.
Аноним 27/11/25 Чтв 15:29:12 1432190 489
00002.mp4 702Кб, 480x640, 00:00:05
480x640
Анончики, как зациклить видос?
Я только начал разбираться с Ваном 2.2. Пока что юзал только стандартный воркфлоу для t2i 5-секундный видос 640х480 генерю по 15 минут про апскейл пока не думаю. Но хотелось бы чтобы анимация была цикличной.
Наткнулся на цивитаи на такое https://civitai.com/models/1853617/daxamurs-wan-22-workflows-v121-flf2v-or-t2v-or-i2v-or-gguf-or-easy-bypass-or-experimental-true-endless-generation
Но запустить не вышло, срёт ошибками при начале генерации, требуя какой-то sageattention. Который не хочет устанавливаться, т.к. ему не нравится моя версия куды а с другой моя карта вообще не рабтает
Может есть способ попроще для зацикливания анимации? Нода там какая-нибудь например?
Аноним 27/11/25 Чтв 15:50:33 1432224 490
я один охуеваю и пугаюсь что 99% контента - это содомия разной степени? человечество катится в бездну

бтв ну хули в comfyui комьюнити нет нормальных requirements инфы: таблиц spec-время там я ебал вот как понять говно потянет или нет
Аноним 27/11/25 Чтв 16:45:21 1432269 491
>>1432190
>Может есть способ попроще для зацикливания анимации? Нода там какая-нибудь например?
Ноды нету. Точнее - особая не нужна, и так есть - та, что для I2V анимации от стартового до стопового кадров. Общий принцип - использование одной картинки как старт и стоп кадры, все остальное - для улучшения и сглаживания перехода (т.к. wan не идеально к последнему кадру приводит). А sageattention для этого эффекта вообще не нужна. Ее просто для ускорения самого рендера используют. Можно просто выкинуть, если не работает.

Есть и продвинутые техники, но там уже особые модели вроде Wan VACE, и т.д.
Аноним 27/11/25 Чтв 16:55:53 1432274 492
изображение.png 24Кб, 307x365
307x365
>>1431995
>нужно поментяь кип_пропоршн
Я не знал что нода киджай так по уебански работает, я ей и не пользуюсь. Предполагалось из названия что она сперва ресайзит а потом обрезает под нужный размер.

Вообще ультимативная нода LayerUtility: ImageScaleByAspectRatio V2. Не надо думать какое изображение, горизонтальное или вертикальное, оно скейлит изображение по стороне до заданного разрешения, а потом если другая сторона получается кривая то обрезает ее на /16.
Аноним 27/11/25 Чтв 17:32:50 1432310 493
>>1432274
> Предполагалось из названия что она сперва ресайзит а потом обрезает под нужный размер.
блять все ресайз ноды так и работают, включая киджайские. Чтобы не надо было думать ты втыкаешь width и height из ноды которой задаешь размер видео (потому что размер видео это ключевая хуйня от которой ты пляшешь) в ресайз ноду и все блять, вот настолько просто.
Аноним 27/11/25 Чтв 18:17:52 1432345 494
изображение.png 60Кб, 689x396
689x396
>>1432310
А нафига громоздить еще доп ноды которыми будешь задавать размер если можно прям из ресайз ноды задать размер будущего видео по обрезанному изображению?
Аноним 27/11/25 Чтв 18:19:37 1432348 495
image.png 62Кб, 513x542
513x542
image.png 32Кб, 402x298
402x298
>>1432269
>и так есть - та, что для I2V анимации от стартового до стопового кадров. Общий принцип - использование одной картинки как старт и стоп кадры
И как это сделать? Вот у меня сейчас по сути работает только дефолтный ВФ по вану. В нём есть только 2 Ксемплера на хай и лоу нойс модели и пик 2 нода, в которую начальная картинка и пихается. Куда тут картинку для стопкадра сувать?
Аноним 27/11/25 Чтв 18:29:20 1432355 496
>>1432348
Там в каком-то из основных пакетов относящихся к Wan есть практически такая же нода как у тебя на втором кадре - только с двумя входами картинок, для старт и стоп. Остальное так же.
Аноним 27/11/25 Чтв 18:32:58 1432357 497
>>1432348
английский ставь сразу. иначе хер нагуглишь че и куда.
Аноним 29/11/25 Суб 09:48:27 1434293 498
image.png 38Кб, 484x409
484x409
00003.mp4 696Кб, 480x640, 00:00:05
480x640
>>1432348
Спасибо анончик. Ноду нашёл. Но как-то разочаровал Ван. Как будто кроме самых простых и очевидных движений он нихуя не может, половину инструкций вообще игнорит, а персонажи пиздят не затыкаясь. Понятно что я делаю лоурез в 13 кадров на коленке, но тем не менее.
Прописал в позитив: silently, silent, mouth closed, teeth clenched
А в негатив: 说话, 谈话,唾液, talking,
И это помогло примерно нихуя. Результат вроде прикл как будто выходит статистически случайно и то она как будто пытается пиздеть, но не выходит, т.к. рот занят
Какого хуя, как заставить их заткнуться?
Аноним 29/11/25 Суб 10:36:03 1434310 499
>>1434293
А по-моему тут всё нормально, она делает омномном или амнямням.

Если у тебя не подключена нода WanVideoNAG, то негатив при cfg1 не работает. Попробуй впиздячить эту ноду, если не стоит, может тогда негатив заставит её молчать раз и навсегда.

мимодругой
Аноним 29/11/25 Суб 19:43:14 1434997 500
kav12.webm 4000Кб, 512x512, 00:00:55
512x512
>>1430197
Генерация по одной картинке это всегда будет туфта.
Нужна новая технология что бы сохранять узнаваемость персонажа на разных ракурсах.
Условно один референс для продолжение видео и скажем 4 референса по разными ракурсами для сохранения персонажа.
Аноним 29/11/25 Суб 19:58:13 1435026 501
>>1434997
В генерации пикч уже допилили это, в F2 кидаешь клоузап лица и общий план издалека и он генерит лучше чем ван с лорами. Ждём когда в видео завезут такой уровень. Алсо, в Ване если начинать видос с ровного портрета, то он лицо хорошо сохраняет.
Аноним 29/11/25 Суб 23:51:39 1435402 502
1qqqqq.mp4 2563Кб, 1536x560, 00:00:05
1536x560
Аноним 30/11/25 Вск 02:19:47 1435546 503
охринеть wan 2.2 i2v за 3 минуты примерно сгенерил 5 сек видос на 16gb vram. я думал эта херня час пыхтеть будет. дефолтный воркфлоу из шаблонов
Аноним 30/11/25 Вск 06:25:50 1435703 504
>>1435546
Так он просто генерит 81 пикчу в 480р.
Можешь высчитать какая у тебя скорость в генерации картинок с таким разрешением
Аноним 30/11/25 Вск 10:44:49 1435803 505
>>1435402
Это можно подключить вместо обычного vae к 1.3B? Там просто 2 секунды генерились видосы и что-то около 8 или 10 секунд конвертилось vae.
Аноним 30/11/25 Вск 11:56:46 1435854 506
image 148Кб, 1057x330
1057x330
WanVideo00078.mp4 5509Кб, 1438x880, 00:00:05
1438x880
WanVideo00080.mp4 6326Кб, 1438x880, 00:00:05
1438x880
>>1435803
Да, можно. Детали проябываются, но для превью сгодится.
Аноним 30/11/25 Вск 14:34:29 1436032 507
Аноним 30/11/25 Вск 14:55:35 1436081 508
>>1435402
кроме как на 5б это больше нигде и не нужно, не?
Аноним 30/11/25 Вск 15:32:35 1436099 509
UpscaledPrinces[...].mp4 981Кб, 864x1280, 00:00:04
864x1280
Princess Bubble[...].mp4 1906Кб, 560x832, 00:00:04
560x832
>>1434310
Спасибо анонче, это помогло, они наконец-то заткнулись!

Алсо, нашёл ещё ноды для апскейлинга и интерполяции. Сначала не понял нахуя надо второе, а потом дошло что оно на халяву увеличивает количество кадров - годно. Но в моём случае 15 минут на видос 13 ФПС лучше сначала генерить без апскейла и прочей хуйни, а потом уже годные варианты дорабатывать оказалось что так можно

Алсо, чтобы решить проблему долгой генерации на моём калькуляторе, попробовал 2 способа:
1. Ван 2.2. 14B Gguf. До этого юзал такой формат только в текстовых моделях и там чем меньше квант, тем меньше памяти занимает модель иии тем быстрее она работает. Думал что здесь будет также, но как же я ошибался.
Скачал самую пережатую в q3 хуйню, в которую сразу зашили High и Low нойзы, весом всего 7Гб. Думаю - ну сейчас то мой драндулет полетит. Но нет полетела моя жопа потому что эта хуйня нагрела карту так, как не грело до этого вообще ничего. После 20-й минуты ожидания генерации ПРВОГО шага, решил забить на эту хуйню. Памяти разве что съело меньше, но не прям намного. Вероятно Гуф экономит память за счёт большей нагрузки на видюху, либо я нихуя не понял.

2. Ван 2.2. 5B.
Плюсы: 5-секундный видос с 24ФПС генерит за 2,5 минуты.
Минусы: Прикл 2.
Реализм он генерит ещё +- терпимо, но мне он нахуй не нужон Может есть какие-то тьюны или ЛОРы на 5В для анимы? Неужели я один такой нищук, с потребностью анимировать вайфочек?
На ЦивитАИ нашёл аж 2 5В тьюна, но первый "автор запретил скачивать", а второй выдаёт 2 прикл.
Аноним 30/11/25 Вск 15:49:59 1436113 510
А лоры которые с т2в можно исбользовать для и2в и если да то нужно ли менять какие-то настройки?
Аноним 30/11/25 Вск 16:13:39 1436132 511
Аноним 30/11/25 Вск 16:56:23 1436176 512
Аноним 30/11/25 Вск 17:49:32 1436305 513
Снимок12.PNG 203Кб, 392x955
392x955
Почему в этом кривом кале картинки появляются в абсолютно рандомных местах, в лоралоадере например просто из нихуя возникла картинка. и как её убрать абсолютно непонятно.
Аноним 30/11/25 Вск 18:24:40 1436389 514
>>1436176
гугуфы в ване экономят память, но замедляют генерацию и сильно хуячат качество и мувмент. q8 многие говорят что даже чутка лучше чем fp8, включая авторитетных людей, но начиная с q6 деградация идет по геометрической прогрессии.
смотри, чтобы ван 2.2 полноценно (с лоу и хай нойз моделями) влез тебе надо 64 оперативы. с твоим сетапом по идее сами модели влезают, но на генерацию уже нихуя не остается, в этом загвоздка.
Я знаю что в таком случае многие юзают лоу нойз модель без хая и тогда все влезает. Я пробовал i2v лоунойз онли и этот опыт не увенчался успехом, движения рандомно "нарезаются" и сцвет может рандомно зашифтить. Возможно надо подобрать правильную lighx2v лору/смесь лор и их параметры, хз. А вот с fun vace моделью все пошло как по маслу, но если ее использовать для простого i2v то мувмент откровенно слабенький, что лично для меня не является проблемой так как все равно через контроль делаю. Хз короче, надо смотреть воркфлоу на лоунойз онли i2v модель, какие люди лоры и параметры ставят, пробовать.
Аноним 30/11/25 Вск 18:56:53 1436405 515
>>1436176
>>1436389
Поправлю+подскажу.

> сами модели влезают, но на генерацию уже нихуя не остается
Тока в обратном порядке. В видяху идет контекст, который генерируется, а «не влазят» модели, которые вытесняются в оперативку (и туда тоже не влазят=).
Как вариант, можно взять ноды на очистку памяти и кэша, после каждой модели (после хай, после лоу), но тогда каждый цикл модель будет загружаться снова с диска, ето долгое.

> надо 64 оперативы
А лучше 96, конечно. Вот там точно на диск ничего не будет лезть.

> 24 Врам
> эта хуйня нагрела карту так
> 5-секундный видос с 24ФПС генерит за 2,5 минуты

У тебя там Tesla что ли? О_о
Аноним 30/11/25 Вск 18:57:22 1436407 516
>>1436305
Комфи намекает: соси.
Аноним 30/11/25 Вск 19:29:59 1436447 517
>>1436405
>У тебя там Tesla что ли? О_о
YES
Думаю кстати на что поменять. Какая-нибудь 4080 звучит заманчиво, но мне интересно не только генерить пикчи-видео, но и шатать текстовые модели, обучать лоры и т.д. Так что видимо 3090 мой вариант.

>сами модели влезают, но на генерацию уже нихуя не остается
Добиваю файлом подкачки на 96 Гб. В целом норм, загрузка у меня с SSD идёт быстро, а саму генерацию это не должно замедлять.
Насчёт нод, чистящих память тоже думал, т.к. оперативку забивает в 0 и больше ничего а компе не поделаешь, но вряд ли это ускорит генерацию, скорее наоборот.
Аноним 30/11/25 Вск 20:04:22 1436516 518
>>1436407
сосёт погромист который это кодил за миску рис, если у него в нодах, которые для этого даже не предназначены, картинки вылезают.
Аноним 30/11/25 Вск 20:30:46 1436557 519
>>1436516
Вот ни у кого другого, вроде бы ничего подобного не было. И я сам за два года ни разу подобного не встречал. А у тебя есть. Знаешь, что это значит? Что у меня плохие новости: с твоим железом или дровами что-то не так. Или броузер в котором запускаешь - сосет в поддержке актуальных стандартов.
Аноним 30/11/25 Вск 20:50:35 1436588 520
>>1436557
уровень драматизма зашкаливает конечно. ты фильмов с джейсоном стетхемом пересмотрел?
Аноним 30/11/25 Вск 20:52:53 1436596 521
>>1436557
>Знаешь, что это значит?
Судя по их гитхабу, это значит, что погромист за миска рис не может решить эту проблему уже как минимум год.
Аноним 30/11/25 Вск 22:28:36 1436666 522
br3ilyhf893g1.png 658Кб, 1080x1302
1080x1302
ltx-2 оперсурс когда-то в декабре вместо конца ноября
Аноним 30/11/25 Вск 22:58:52 1436679 523
>>1436666
Там же кал, который даже до ван 2.5 не дотянет? Который уже успел состариться.
Аноним 30/11/25 Вск 23:33:32 1436697 524
>>1435402
Блеа, я тупой, а как в 5B подключать?
Аноним 30/11/25 Вск 23:35:30 1436700 525
Аноним 01/12/25 Пнд 00:24:16 1436733 526
>>1436679
ван 2.5 состарился? а что новее тогда?
Аноним 01/12/25 Пнд 15:54:57 1437244 527
>>1436697
Видимо обновление затупило, обновил пару разков, заработало. =D
Качество чуть лучше, скорость та же, база.
Аноним 02/12/25 Втр 18:20:41 1438478 528
Аноним 02/12/25 Втр 18:24:36 1438482 529
>>1438478
Опять ваноподобное движениесодержащее слоумо в 480р на 5 секунд.
Аноним 02/12/25 Втр 18:41:12 1438498 530
бамп
Аноним 02/12/25 Втр 18:58:01 1438514 531
Аноним 02/12/25 Втр 21:25:11 1438626 532
Блядь. Это сюр нахуй. Локальный комфи обновляется чаще.
Но выдает реконектинг ака аут оф мемори при использовании 16битного вана.
А десктопный хрипит, скрипит но справляется.
Как это заебло.
Аноним 03/12/25 Срд 16:49:48 1439339 533
Аноним 03/12/25 Срд 22:41:50 1439770 534
Аноним 12/12/25 Птн 20:57:57 1453097 535
/nf
Аноним 22/01/26 Чтв 18:50:03 1499349 536
/nf
Настройки X
Ответить в тред X
15000
Добавить файл/ctrl-v
Стикеры X
Избранное / Топ тредов