Главная Юзердоски Каталог Трекер NSFW Настройки

Искусственный интеллект

Ответить в тред Ответить в тред
Check this out!
<<
Назад | Вниз | Каталог | Обновить | Автообновление | 553 249 154
ИИ-видео №17 /video/ Аноним 01/10/25 Срд 23:03:10 1372362 1
17589737223240.mp4 4463Кб, 1280x726, 00:00:04
1280x726
17592555935713.mp4 5490Кб, 1280x720, 00:00:05
1280x720
17592555934671.mp4 2763Кб, 1280x720, 00:00:05
1280x720
17589807061981.mp4 4965Кб, 1920x1080, 00:00:06
1920x1080
Генерируем свое (и постим чужое) в Hunyuan, Wan, Veo3, Luma Dream Machine, Hailuo Minimax, Kling, Sora, Vidu, Runway, Pixverse, Pika и др. сервисах.


1. Hailuo Minimax

https://hailuoai.video/

2. Kling

https://klingai.com/

3. Sora от OpenAI

https://openai.com/sora/
https://openai.com/index/sora-2/


4. Luma Dream Machine

https://lumalabs.ai/

5. Vidu

https://www.vidu.com/create

6. Pixverse

https://app.pixverse.ai/

7. Pika

https://pika.art/try

8. Runway Gen. 4

https://runwayml.com/

9. Wan от Alibaba

https://wan.video/

10. Veo3 от Google

https://deepmind.google/models/veo/

Сайты, где можно попробовать генерации на разных моделях

https://nim.video/
https://pollo.ai/
https://www.florafauna.ai/

Коллекция ИИ-видео:

https://www.reddit.com/r/aivideo/

Локальные модели

1. Hunyuan от Tencent

https://hunyuanvideoai.com/
https://github.com/Tencent/HunyuanVideo

2. Wan от Alibaba

https://github.com/Wan-Video/Wan2.1
https://github.com/Wan-Video/Wan2.2

3. MAGI-1 от Sand AI

https://sand.ai/magi
https://github.com/SandAI-org/MAGI-1


Локальный UI
https://github.com/comfyanonymous/ComfyUI

Установка локальных моделей
Hunyuan Video: https://comfyanonymous.github.io/ComfyUI_examples/hunyuan_video/
Wan 2.1: https://comfyanonymous.github.io/ComfyUI_examples/wan/
Wan 2.2: https://comfyanonymous.github.io/ComfyUI_examples/wan22/

Гайд для использования Wan 2.2:

https://alidocs.dingtalk.com/i/nodes/EpGBa2Lm8aZxe5myC99MelA2WgN7R35y

Альтернативные ноды ComfyUI
Hunyuan Video: https://github.com/kijai/ComfyUI-HunyuanVideoWrapper
Wan 2.1: https://github.com/kijai/ComfyUI-WanVideoWrapper

Квантованные чекпоинты
Hunyuan Video (GGUF): https://huggingface.co/Kijai/SkyReels-V1-Hunyuan_comfy/tree/main
Wan 2.1 (GGUF): https://huggingface.co/city96/Wan2.1-I2V-14B-480P-gguf/tree/main
Wan 2.1 (NF4): https://civitai.com/models/1299436?modelVersionId=1466629

Где брать готовые LoRA
https://civitai.com/models
Hunyuan Video: https://civitai.com/search/models?baseModel=Hunyuan%20Video&sortBy=models_v9
Wan 2.1: https://civitai.com/search/models?baseModel=Wan%20Video&sortBy=models_v9

Обучение LoRA
https://github.com/tdrussell/diffusion-pipe

Предыдущий тред

>>1362198 (OP)
Аноним 02/10/25 Чтв 00:24:23 1372440 2
upscale00002.mp4 1999Кб, 1464x846, 00:00:05
1464x846
ComfyUI00075.mp4 427Кб, 480x832, 00:00:05
480x832
Ребят, а вот эта вот недетализированная картинка - это фишка ван 2.2 5B, или фишка разрешения 480? Хотелось бы картинку получше.
Аноним 02/10/25 Чтв 00:52:09 1372463 3
wan-lightning-t[...].mp4 2418Кб, 832x624, 00:00:05
832x624
wan-lightning-t[...].mp4 1792Кб, 832x624, 00:00:05
832x624
Решил потестить семплеры, на юни_пс обычно все ок, на еулере чета мылом срет с гостами, ну видрилы к посту так, для галочки, корявое говно уже удалил.
Аноним 02/10/25 Чтв 01:32:25 1372503 4
Тихо фигею с комфи.
Две gguf по 15 гиг грузится нормально
Две safetensor по 13 гиг даёт вылет, если не выгружать хайнойз модель.
У них нод для сейфтензоров криво написан что ли?
Аноним 02/10/25 Чтв 02:02:02 1372533 5
>>1372503

Предположу что gguf грузит спрятанная внутри комфи лама.цпп, которая хорошо умеет оффлоадить на оперативку.
Аноним 02/10/25 Чтв 03:01:07 1372582 6
>>1372533
Спасибо за наводку.
Надо бы поискать альтернативные ноды, их много кто пилит.
Аноним 02/10/25 Чтв 03:29:16 1372602 7
>>1372440
5b нормально работает только на высоком разрешении, в районе мегапикселя, дефолтное 704x1280.
Аноним 02/10/25 Чтв 03:31:48 1372606 8
>>1372503
а каким боком safetensors больше гуфа весят?
Аноним 02/10/25 Чтв 05:25:56 1372686 9
image.png 2155Кб, 1088x1440
1088x1440
t2v.mp4 252Кб, 480x832, 00:00:02
480x832
Заебись, спасибо анону, что скинул ссылку на обучение. Прям то же, что и на цивите, только бесплатно и вдвое быстрей. Попробовал с видосами, получился по сути сейм щит, что и c пикчами. Настолько лень было, что даже без капшенов, просто кучей навалил. Фото генерит так же как и другие лоры, видео лучше не стали. Как и было, T2I->I2V сильно лучше чем T2V.
Аноним 02/10/25 Чтв 06:37:52 1372693 10
videooutput0000[...].mp4 8112Кб, 1440x2560, 00:00:04
1440x2560
videooutput0000[...].mp4 8594Кб, 1440x2560, 00:00:05
1440x2560
Хотел, чтобы она сделала подзывающий жест (https://en.wikipedia.org/wiki/Beckoning_sign#Japan), но чет 4 генерации не осилили, максимум удалось ладонь поднять на втором видосе. После этого занырнул в интерполирование, пробуя разные модельки. Мб завтра попробую поиграться с промптом на маленьком разрешении, чтобы таки добиться нужного
Аноним 02/10/25 Чтв 08:28:48 1372708 11
testt2v00121.mp4 655Кб, 608x880, 00:00:05
608x880
>>1372686
Сколько шагов тренировки ставил?
сколько батч делал?
сколько итоговое время тренировки?
Какой ранк?

Ты не понял прикол, теперь у тебя есть инструмент благодаря которому можно пилить длинные видосы сохраняя схожесть персонажа сквозь генерации, даже если в последнем кадре будет пол ебала или вообще отвернётся.

Одна проблема - у остальных персонажей будет такое же ебало в большинстве случаев. Как бы это обойти
Аноним 02/10/25 Чтв 09:37:39 1372716 12
>>1372708
Да всё дефолтное, только 4к шагов, 3 часа. Это 2.1 14B, r32. I2V chain это хуйня. Можно, конечно, поиграться, может оно и лучше будет с лорой, но если бы я захотел длинное видео, то сгенерил бы промежуточные кадры и соединил через VACE, маски и context_options, чтобы влезло во врам. Если в видео датасете были выразительные примеры мимики, тогда забустит узнаваемость.
Аноним 02/10/25 Чтв 10:21:56 1372726 13
>>1372602
Понял, принял. Спасибо
Аноним 02/10/25 Чтв 12:21:51 1372779 14
1759396909106.mp4 989Кб, 480x720, 00:00:05
480x720
А как делать танцульки со слабым железом? Это доп лора, контрол нет или v2v?
Использую sage, 4 шаговую Лору и q6_k.
Аноним 02/10/25 Чтв 13:10:45 1372811 15
У меня на 16гб врама 720х1280х81 вид не лезет, если фреймов поменьше поставить все равно нет. Я точно все правильно делаю? Мельком чекнул прошлый тред, там вроде анонасы писали что 720х1280х73 должно в 16 гб лезть, или это речь про 5б? У меня 14б. Я пока что выше 640х832х81 исполнить не смог, оом давало, врам в пике до 15 с копейками прыгал, хотя большую часть генерации 12-14 забито только.
Аноним 02/10/25 Чтв 13:44:08 1372834 16
инвайт-код на сору 2 ни у кого не завалялся анончики?
а то реддит уже 2 часа обновляю, заманало...
Аноним 02/10/25 Чтв 13:44:44 1372835 17
>>1372811
Делай блоксвап до 40 и файл подкачки дохуя, гигов 30-60. Речь про 2.1 14B. Влезает даже 121 фрейм.
Аноним 02/10/25 Чтв 13:49:41 1372839 18
image.png 45Кб, 1056x416
1056x416
Выше писал про бесплатную тренировку лор, почему может вылезать такая ошибка на сайте huggingface?
Аноним 02/10/25 Чтв 13:50:45 1372841 19
>>1372811
Я предполагал, что 73 должно влезть, попробуй еще меньше.
У меня 57 что ли лезло в 12 гиговую.
Аноним 02/10/25 Чтв 14:27:44 1372891 20
>>1372835
>>1372841
А не, 720х1280х69 уже лезет, только ждать долго пиздец, 300 секунд когда 640х832 ~230, надо еще поиграться с настройками.
Аноним 02/10/25 Чтв 14:28:42 1372892 21
Аноним 02/10/25 Чтв 15:07:56 1372958 22
>>1372839
мб дохуя желающих в моменте
Аноним 02/10/25 Чтв 15:31:31 1372997 23
>>1372839
Токен не прописал в настройках с доступом к репозиториям твоим.
403 - ошибка доступа.
Аноним 02/10/25 Чтв 15:33:25 1373000 24
>>1372997
ну так я его даже вручную создал и скопипастил, всё горит зелёным даже внизу видно
Аноним 02/10/25 Чтв 15:37:27 1373004 25
>>1373000
Сгенерируй тот, который дает доступ на запись. Write или как его там.

А если ты его и сгенерил и точно правильно вставил, то хз. У меня в этом проблема была.
Аноним 02/10/25 Чтв 15:57:29 1373032 26
>>1373004
Огромное спасибо, реально заработало!
Аноним 02/10/25 Чтв 16:06:43 1373039 27
77.mp4 1804Кб, 576x704, 00:00:05
576x704
>>1372779
wan 2.2 fun control модель попробуй, есть ещё animate, но до него пока руки не дошли ниче сказать не могу
Аноним 02/10/25 Чтв 16:16:57 1373048 28
>>1373032
A100-large мне выделили
Аноним 02/10/25 Чтв 16:32:59 1373090 29
Анончики, может кто поделиться вф\рассказать как делать видосы по 10-15 сек которые делаются в 3 этапе генерации по одному промпту 2-3 раза по 5 сек из ласт фрейма потом склеиваются вместе не отходя от кассы? И как оно в плане квалити? Наслышан что мыльное говно, но неужели все настолько плохо даже при фп8\16 модели и при том что мне надо всего 3 этапа (15 сек) а не короткометражки целые лепить?
Аноним 02/10/25 Чтв 16:33:52 1373092 30
>>1373090
Слышал что у киджая есть какая-то нода для этого но оно только для 2.1 работает, для 2.2 есть?
Аноним 02/10/25 Чтв 16:47:39 1373110 31
>>1373090
>>1373092
открой циват, да посмотри в поиске для 2.2 вана. Ключевое слово loop
Аноним 02/10/25 Чтв 16:53:39 1373122 32
>>1373048
тренировка завершилась, дома буду тестить
Аноним 02/10/25 Чтв 17:00:09 1373133 33
>>1373092
у киджая context windows нода, это экспериментальная хуйня с таким себе качеством, работает принципиально иначе чем тупо first/last фрейм
Аноним 02/10/25 Чтв 17:14:53 1373149 34
ComfyUI00096.mp4 1256Кб, 1280x704, 00:00:05
1280x704
ComfyUI00088.mp4 1017Кб, 1280x704, 00:00:05
1280x704
ComfyUI00102.mp4 1533Кб, 1280x704, 00:00:05
1280x704
Появились вопросы по ходу использования 5b модели. Делаю в 128070481, делается не оч качественно, и то пузырится, то детали проебываются, то наполовину не слушается промта, а самое главное, что генерит 780 секунд. Видеокарта 3050/8gb, оперативка 32gb. Может я что-то делаю не так?
Аноним 02/10/25 Чтв 17:15:37 1373150 35
>>1372503
У меня на 5090 две модели fp16 только на MOE нормально грузят с 64 гб памяти. C обычным ksampler вылетает
Аноним 02/10/25 Чтв 18:07:01 1373170 36
>>1373149
Так 5б ето кал. Ты шо думаешь, что если бы был чудесный 5б, все бы тут ебались с 14б?

Посмотри просто примеры генераций где-нить на ютубе. Сомневаюсь, что там будет охуенное что-то.
Аноним 02/10/25 Чтв 18:19:02 1373181 37
>>1373150
>MOE
спасибо, попробую.
Аноним 02/10/25 Чтв 18:27:06 1373184 38
Сука опять весь тред в хуях, пидоры ебаные.
Аноним 02/10/25 Чтв 18:39:47 1373190 39
ComfyUI00095.mp4 1130Кб, 1280x704, 00:00:05
1280x704
>>1373170
Да я понимаю, но если у меня так с 5b, то какой пиздец у меня будет 14b?
Аноним 02/10/25 Чтв 18:41:08 1373192 40
2025-10-02-1651[...].mp4 8403Кб, 1088x832, 00:00:12
1088x832
>>1373090

Ну в моем сварме это делается так.

a video of a cat standing in a forest
<extend:65> the cat starts running through the forest
<extend:49> the cat runs up to a river
<extend:49> the cat stops running at the river edge, and drinks from it, camera shows its faceit

Собственно каждый extend с помощью i2v продлевает видео по последним кадрам(количество задается настройкой) на число кадров указанных после extend - каждый с новым промптом

Хз как как в комфи, я не мазохист чтобы из уродливых блоксхем выжимать прекрасное.
Аноним 02/10/25 Чтв 18:56:41 1373198 41
Ошибка "переподключение" во время генерации это же нехватка памяти?
Иногда под толстой моделью сетевуха отключается. Тоже из-за памяти?
Аноним 02/10/25 Чтв 19:05:53 1373205 42
>>1373149
5б сомнительно использовать.
Может лучше меньше разрешением да быстрее и качественнее на 14б моделях?
Только разрешение и количество кадров зависит от врама, модель будет в оперативе.
Подумай.
Аноним 02/10/25 Чтв 19:56:42 1373244 43
>>1373205
Да я вот тоже думаю про это, находил на ютубе обзор на 14b модель, которая весит 21 гиг, и вроде тоже ti2v, думаю скачать попробовать. Вот только не знаю, мое воркылоу от 5b модели подойдет или нет. Посмотрим, спасибо за совет.
Аноним 02/10/25 Чтв 20:08:17 1373258 44
>>1373149
ну во первых то что ты приложил плохим качеством не назовешь, картинка вполне норм, или ты качество veo3 на своей картошке с 8гб хотел увидеть?
во вторых 5b вообще лучше не юзать для голого t2v. с лорами и простым промптом и опциональным контролем - можно. но лучше i2 по дефолту, чтобы все чисто на промпт не оставлять, у модели параметров не так много чтобы дохуя знать. Мельтешащий шум к сожалению весьма часто вылазит на этой модели, в основном на однотонных частях виден.
Аноним 02/10/25 Чтв 20:10:19 1373259 45
>>1373198
так посмотри что в консоли, по идее это комфи крашится целиком
Аноним 02/10/25 Чтв 20:45:01 1373275 46
>>1373258
Ну да, возможно слишком многого ожидал, но правда проблема с кашей всё же не такая частая.
Опытным путем тоже пришел, что в узких ситуациях, когда нужно задать мелкие детали в промте, лучше использовать i2v.
Но меня больше скорость убивает, 650-750 секунд с непонятным результатом, это конечно мучительно долго.
Аноним 02/10/25 Чтв 20:49:23 1373277 47
ComfyUI00107.mp4 3618Кб, 1280x704, 00:00:05
1280x704
ComfyUI00109.mp4 1921Кб, 1280x704, 00:00:05
1280x704
ComfyUI00112.mp4 1441Кб, 1280x704, 00:00:05
1280x704
Аноним 02/10/25 Чтв 21:10:24 1373286 48
>>1373275
>650-750 секунд
У тебя то сажа хоть включена, сырок? Я щас поставил гуф чтоб диск чтоб пока подбираю оптимальный промпт под генерацию диск не получал от подкачки по почкам и забыл о том что в гуф лоудере нет встроенной сажи, сидел с ебалом пепеги в обосранных штанах ждал дефолт генерацию 340 сек, потом увидел это и уже с сажей за 200 сек прошло, что один хуй на ~20 сек медленнее чем было на фп8 но уже терпимо.
Аноним 02/10/25 Чтв 21:30:19 1373297 49
>>1373244
Не так, совсем не так.
Забиваешь на 5б и его воркфлоу полностью.
Подгружаешь из комфи воркфлоу обычного ван2.2
Генеришь на нем, пробуешь, апскейлишь если надо.
Все, не страдай херней, ты потратишь нервы и время, а придешь к тому, что тебе тут уже несколько раз сказали.
Аноним 02/10/25 Чтв 21:44:17 1373302 50
>>1373286
В процессе изучения сажи, думаю накатить, как бы всё не испоганить только
Аноним 02/10/25 Чтв 21:45:01 1373304 51
>>1373297
Понял, сейчас разыщу тот чекпойнт 21 гиг, попробую его. Спасибо.
Аноним 02/10/25 Чтв 21:47:32 1373308 52
>>1373090
>И как оно в плане квалити? Наслышан что мыльное говно
Хрень ты какую-то слышал. Там достаотчно проблем, но мыло в них не входит (точнее - если можешь нормально сгенерить фрагмент на 5 сек без мыла - то его и не будет). Тут примерно так выходит:
1. Каждый фрагмент - модель не знает, что там было с движением в предыдущем. Может делать из последнего кадра совершенно не то, что делалось раньше, вон у чела на видео кот назад резко побежал - оно самое.
2. Лицо, детали, и т.д. - плывут. Причина та же - в следующем фрагменте модель знает ровно то, что ей досталось в последнем кадре. А там уже может быть далеко не все что на первом-исходном.
3. В общем - 15 сек при удаче сделать реально. Реально даже сделать полностью зацикленный loop из трех-четырех фрагментов секунд на 20. Но шансов, что не вылезет какой-то косяк, хотя бы небольшой - ну всего 20% где-то. IMHO.
Аноним 02/10/25 Чтв 22:35:50 1373336 53
>>1373308
>мыло в них не входит
Когда у меня распидорило i2v воркфлоу на сабграфах - как раз мыло и налилось... не используйте сабграфы хотя бы еще полгода
Аноним 02/10/25 Чтв 23:41:47 1373372 54
WanVideo00042.mp4 5435Кб, 1008x576, 00:00:05
1008x576
WanVideo00038.mp4 2145Кб, 832x480, 00:00:05
832x480
WanVideo00026.mp4 2015Кб, 832x480, 00:00:05
832x480
>>1373277
в 5б надо 24 фепеса ставить но всё равно получится какой-то полу-кал
Аноним 02/10/25 Чтв 23:45:20 1373374 55
terrariaprehard[...].mp4 17792Кб, 960x540, 00:02:08
960x540
прикольно чел нагенерировал
Аноним 03/10/25 Птн 00:04:12 1373394 56
>>1373286
Так я всё установил. А как сагу включить теперь? Она, я так понял, автоматом не включается. Надо что-то прописывать или через ноду включать. Kj ноды скачал
Аноним 03/10/25 Птн 00:06:27 1373398 57
image.png 102Кб, 1277x619
1277x619
Аноним 03/10/25 Птн 00:08:05 1373403 58
>>1373372
Там ждать, наверное, тогда вообще минут 20 придётся
Аноним 03/10/25 Птн 00:09:05 1373405 59
>>1373398
Спасибо, попробую завтра
Аноним 03/10/25 Птн 00:20:45 1373413 60
>>1373405
Просто юзай ключ --use-sage-attention при запуске, тебе не нужна нода, если ты в квене не генеришь. Тем более с настройками со скрина, которые для 4+ серии
Аноним 03/10/25 Птн 02:02:34 1373497 61
Tensor.art меня наебал или че? Попробовал wan2.5 и увидел что там можно звук добавить. Тензор предложил синтезировать речь. Я все сделал, но речь просто фоном пошла как музыка, а не персонаж ее произнес.

Я чето не так сделал или пока прогресс еще не дошел до полноценной озвучки с лип-синком? В промпт я ничего не писал насчет речи, подумал он из мп3 подхватит.
Аноним 03/10/25 Птн 03:24:19 1373533 62
Сора 2-5.mp4 8119Кб, 1280x720, 00:00:09
1280x720
Сора 2-6.mp4 8809Кб, 1280x720, 00:00:10
1280x720
Сора 2 t2v (в HD на синтексе)

>>1372262 →
Такое качество как раз бесплатно раздают всем. По моему мнению OpenIA зря с этого начали, это не очень хороший маркетинговый ход, лучше вообще ничего не давать, чем давать всем херовое качество, что мешало раскатать на подписку плюс качество HD - непонятно, но OpenIA конечно виднее.
Аноним 03/10/25 Птн 03:25:40 1373534 63
Сора 2-7.mp4 8167Кб, 1280x720, 00:00:10
1280x720
Сора 2-8.mp4 8143Кб, 1280x720, 00:00:09
1280x720
Те же промты, что и выше, но теперь i2v. Что сказать, Сора 2 держит картинку лучше всех остальных нейронок, но наблюдаются некоторые проблемы с живостью анимации. Ну и опять как в начале первой Соры поставлена цензура на анимацию людей.
Аноним 03/10/25 Птн 04:09:44 1373545 64
111в.jpg 35Кб, 478x127
478x127
В прошлой теме спросил. ответили но что то сомнения. Поэтому повторю вопрос.
Сейчас совсем пустой ноут. Отформатирован. На этом чего то потянет и что надо установить если потянет.
Аноним 03/10/25 Птн 06:26:56 1373570 65
>>1373545
У тебя нет дискретной видеокарты и 6 ГБ рам? Земля тебе пухом, братанчик, единственное, что тебе можно установить (да и то тормозить будет) - это браузер, чтобы в онлайн-сервисах генерить.
Аноним 03/10/25 Птн 07:20:11 1373590 66
1.mp4 20145Кб, 960x1664, 00:00:13
960x1664
>>1373039
Вот wan animate. C интерполяцией смотрится ужасно, все прыгает. Думаю, надо не прореживать кадры а подавать все, в 4 раза медленнее будет, ну а хули делать. Плюс еще заметил, что глаза проебываются. То ли лоры виноваты, то ли оригинальные кадры неудачные попадались. Но в целом пойдет
Аноним 03/10/25 Птн 10:05:22 1373650 67
почему тут все игнорируют сора 2?
Аноним 03/10/25 Птн 10:11:25 1373653 68
>>1373650
Доступно только US/Canada
Аноним 03/10/25 Птн 10:15:57 1373656 69
20251002183201k[...].mp4 3966Кб, 1280x704, 00:00:10
1280x704
>>1373653
Не так сложно впн нарулить, даже в бесплатном есть США. Уже второй день хуету всякую генерирую
Аноним 03/10/25 Птн 12:52:10 1373719 70
Аноним 03/10/25 Птн 12:55:35 1373722 71
20251003102001k[...].mp4 10620Кб, 1280x704, 00:00:10
1280x704
>>1373650
Никто не игнорит, это тред локальной генерации. Только оп-полуёбок считает иначе.
Аноним 03/10/25 Птн 13:01:38 1373728 72
>>1373545
Нууу эээ... хуй даже знает че тебе посоветовать, на работу устроиться что-ли и купить комп нормальный, ну или хотя бы на в3-4 зеоне и отмайненой 3090.
Можно было бы порофлить, вставить в твой кусок говна 32гб озу что будет не дорого и не жалко потом выбросить, и докупить м2 нормальный, потому что что-то мне подсказывает что у тебя стоит кусок говна, и на нынешний диск назначить подкачку, но все это один хуй не имеет смысла ибо даже если оно влезет по памяти скорость будет такая что можно будет смену на заводе отработать пока оно один видос делает.
Аноним 03/10/25 Птн 13:21:06 1373739 73
Пробовал кто сабж?
https://civitai.com/models/1307155?modelVersionId=2073605
Посидел, потыкал, вроде хуйня какая-то, по идее оно должно дать Ване больше инфы о разных ебельных приёмах мамкин каратист епта но на деле работает хуже таргетных лор типа фейс фака\дефолт ебли, если так чому у этого говна скачек так много... Тащемта надо понимать, что на цивите в основном один кал лежит.
Аноним 03/10/25 Птн 13:28:41 1373746 74
1759487316016.mp4 1605Кб, 480x720, 00:00:05
480x720
1759487316018.mp4 1273Кб, 480x720, 00:00:05
480x720
1759487316019.mp4 1605Кб, 480x720, 00:00:05
480x720
1759487316019.mp4 1004Кб, 480x720, 00:00:05
480x720
Как научился эти минеты делать всех друзей уже заебал с этими приколами.
Аноним 03/10/25 Птн 13:43:58 1373768 75
>>1373739
Хз, универсальные всегда кал какой-то
Аноним 03/10/25 Птн 13:46:27 1373772 76
>>1373739
На 1.0 (лучше 0.5) на хай нойз ставишь и оно неплохо так добавляет моушена другим лорам с еблей. В соло хуета
Аноним 03/10/25 Птн 13:50:13 1373778 77
>>1373746
а друзья то рады такому?
Аноним 03/10/25 Птн 13:51:35 1373779 78
>>1373778
Конечно. А ты подумал видрилы это нейронка?
Аноним 03/10/25 Птн 13:53:14 1373782 79
>>1373778
Сначала посмеялись. После 3 видрила уже заебал, грозятся разбить ебло и видеокарту которую я купил в сплит.
Аноним 03/10/25 Птн 14:16:09 1373804 80
17593514991272-[...].jpg 1885Кб, 1608x2072
1608x2072
17594008709920-[...].jpg 2676Кб, 2560x3840
2560x3840
17594371583393-[...].jpg 1205Кб, 2432x1664
2432x1664
Оживите?
Аноним 03/10/25 Птн 15:16:09 1373879 81
>>1373545
Ладно-ладно, у тебя потянет SD1.5 и все модели на ее основе, со скоростью один кадр/пикча в день.
Скорость примерная, может отличаться на порядки.

Я совершенно серьезен.
Аноним 03/10/25 Птн 15:18:40 1373883 82
>>1373728
>на работу устроиться что-ли
Ты вообще в курсе, что немало людей работают за 40к или даже меньше, и вся зарплата уходит банально на физическое выживание?
Не все везунчики, что в айти гребут сотни тысяч.
Аноним 03/10/25 Птн 15:19:27 1373886 83
>>1373722
А есть треды про обычные видео-нейронки? Найти не могу, а в /b/-параше такие треды мало кто делает.
Аноним 03/10/25 Птн 15:21:49 1373891 84
14553400001.mp4 7244Кб, 1344x2048, 00:00:05
1344x2048
03/10/25 Птн 15:23:41 1373896 85
2025-10-0311-51[...].png 539Кб, 2542x1225
2542x1225
>>1373259
В консоль не залезть, отваливается. Либо пик, либо просто переподключение.
>>1373090
В нейрофапе клеют по 20 сек, смотрибельно.
Аноним 03/10/25 Птн 15:35:21 1373917 86
MMaudio00041-au[...].mp4 4061Кб, 1344x2048, 00:00:05
1344x2048
Аноним 03/10/25 Птн 16:13:48 1373983 87
Как использовать лору у которой нету high и low, а только сама лора? Использую Unet Loader (GGUF) + lighting 4 steps
Аноним 03/10/25 Птн 16:27:03 1374011 88
Аноним 03/10/25 Птн 16:42:48 1374037 89
>>1373983
Если это лора от 2.1 то в хай есть смысл ее юзать с весом 2-3
Аноним 03/10/25 Птн 16:59:53 1374069 90
1759499991606.mp4 1353Кб, 480x720, 00:00:05
480x720
>>1373804
Вроде он плохо получилось. Рука только светится.
Аноним 03/10/25 Птн 17:00:53 1374072 91
image.png 3Кб, 157x70
157x70
>>1372362 (OP)
Сука быдло ебаное прочухало про обучалку халявную в рот его ебать
Аноним 03/10/25 Птн 17:04:27 1374083 92
image.png 68Кб, 861x386
861x386
>>1374072
Сколько же там щас додиков сидит тыкает эту кнопку...
Я просто хотел запустить и пойти погулять, бля.
Аноним 03/10/25 Птн 18:35:40 1374258 93
testt2v00183.mp4 636Кб, 480x832, 00:00:05
480x832
Ебать
Аноним 03/10/25 Птн 18:43:01 1374265 94
>>1374072
А где ты это смотришь?

>>1374083
Таже хуйня спать лечь хотел. Но на удивление мамкины погромисты еще не дорвались автокликер сделать, успеваю иногда поставить на тренировку.
Аноним 03/10/25 Птн 18:54:00 1374269 95
>>1374072
надо было мне не постить ее сюда и ты бы спал спокойнее)
Аноним 03/10/25 Птн 18:57:03 1374270 96
Аноним 03/10/25 Птн 18:57:39 1374271 97
>>1374269
Ну да, на гугл колабе гонял бы
>>1374265
>А где ты это смотришь?
В инструментах разработчика в нетворке. Это ответ от серва.
Аноним 03/10/25 Птн 19:55:02 1374326 98
изображение.png 37Кб, 574x508
574x508
00011.mp4 369Кб, 480x832, 00:00:05
480x832
>>1374271
мдааа, кто то в не очереди пролез.
Аноним 03/10/25 Птн 20:24:37 1374351 99
Всем привет, появилась какая-нибудь сетка, которая может генерить 18+ со звуком? (как sora 2 или veo3)

Или я дохуя хочу?
Аноним 03/10/25 Птн 20:29:53 1374357 100
WanVideo21Infin[...].mp4 3450Кб, 832x480, 00:00:32
832x480
>>1374351
Какая-нить появилась
Аноним 03/10/25 Птн 20:35:46 1374364 101
17589001655260.webm 2196Кб, 752x528, 00:00:05
752x528
>>1374351
Ну, если тебя устроит такое качество...
видик с прошлого треда рандомного анона
Аноним 03/10/25 Птн 20:36:38 1374367 102
AnimateDiff03178.mp4 1180Кб, 544x720, 00:00:05
544x720
image.png 48Кб, 961x391
961x391
>>1372810 →
Всё еще в поисках адекватного вф 5070ti-кун.
Ну вот так вроде норм. И нод не сильно много и по времени ок.
Больше ничего добавлять не хочется.
Аноним 03/10/25 Птн 21:01:51 1374403 103
>>1373413
Бля, а куда его прописывать, батника комфи нет, run_nvidia_gpu пишет что системе не удается найти путь, в ярлык тоже куда только не писал. Че делать то? Я уже второй вечер ебусь, скоро с ума сойду, блять
Аноним 03/10/25 Птн 21:05:00 1374408 104
>>1374403
> батника комфи нет
Его можно собрать ручками.
Аноним 03/10/25 Птн 21:10:18 1374412 105
image.png 522Кб, 710x474
710x474
>>1374403
>Я уже второй вечер ебусь, скоро с ума сойду, блять
Аноним 03/10/25 Птн 21:11:10 1374414 106
А вы только сексы генерируете? Или есть ещё разные фетиши/сценарии?
Аноним 03/10/25 Птн 21:11:58 1374416 107
>>1374403
Я, кстати, в душе не ебу как вы запускаете это говно НЕ батником, я с тех пор как с каломатика перешел с нулевой себе butt .bat собрал и через него захожу.
Аноним 03/10/25 Птн 21:14:48 1374417 108
1.mp4 1358Кб, 752x528, 00:00:05
752x528
2.mp4 1358Кб, 752x528, 00:00:05
752x528
3.mp4 1358Кб, 752x528, 00:00:05
752x528
4.mp4 1358Кб, 752x528, 00:00:05
752x528
>>1374364
Надо было nsfw версию mmaudio накатывать, с ней немного получше.
Аноним 03/10/25 Птн 21:43:17 1374446 109
>>1374414
а почему ты спрашиваешь?
Аноним 03/10/25 Птн 21:44:21 1374451 110
>>1374446
Интересно что могут ща нейронки.
Аноним 03/10/25 Птн 21:54:53 1374457 111
>>1374446
"вы генерите" и "нейронки могут" это два разных вопроса
Аноним 03/10/25 Птн 22:07:01 1374472 112
>>1374457
Нет, в нашем случае все верно - мы на передовом острие науки.
Аноним 03/10/25 Птн 22:24:41 1374492 113
>>1374403
>>1374408
>>1374412
>>1374416
Разобрался, я не правильно сажу устанавливал, пиздец там каша, хоть в гите, хоть на ютабе. Пришлось с помощью нод patch sage attention и model patch torch setting сажу (уже установленную) включать. Правда, пока не очень понимаю за что последняя лора отвечает, но чет пока это не дает прироста скорости генерации.
Аноним 03/10/25 Птн 22:59:44 1374537 114
>>1374472
да-да... на шершавом острие если только
Аноним 03/10/25 Птн 23:41:03 1374579 115
Аноним 03/10/25 Птн 23:51:37 1374587 116
Где wan2.2-lightning-i2v брать? Все ссылки нерабочие.
Аноним 04/10/25 Суб 00:25:59 1374606 117
Аноним 04/10/25 Суб 03:24:55 1374691 118
1000018080.mp4 9962Кб, 1280x720, 00:00:40
1280x720
Как же я рад что ван быдло поплатилось сполна зажав свою 2.5 модель для локалок.
Надеюсь они ни копейки не получат после выхода соры и будут обоссаны
Напоминаю так же что до сих пор никто ничего с этим убогим ваном не сделал кроме пихания хуя в рот
Аноним 04/10/25 Суб 06:36:02 1374737 119
>>1374492
Короче, хуйня ваш sage attention, даже на пять процентов не убыстряет генерацию. Проёб два дня ни за хуй собачий.
Аноним 04/10/25 Суб 07:11:44 1374749 120
image.png 21Кб, 1019x312
1019x312
Эт че?
Аноним 04/10/25 Суб 07:41:11 1374752 121
>>1374749
не поверишь, но это сообщение об ошибке
Аноним 04/10/25 Суб 07:56:24 1374755 122
Аноним 04/10/25 Суб 07:59:26 1374756 123
Wan22videointer[...].mp4 17294Кб, 832x1316, 00:00:07
832x1316
E7MYDVBYY3H6KPW[...].mp4 2031Кб, 480x832, 00:00:05
480x832
>>1374691
>Напоминаю так же что до сих пор никто ничего с этим убогим ваном не сделал кроме пихания хуя в рот

по себе судишь?
Аноним 04/10/25 Суб 08:00:12 1374757 124
ComfyUI00025.mp4 4510Кб, 832x1216, 00:00:05
832x1216
Аноним 04/10/25 Суб 08:06:35 1374761 125
Аноним 04/10/25 Суб 08:24:36 1374767 126
cvpre-alpa1.mp4 18701Кб, 720x880, 00:01:01
720x880
>>1374691
Я делаю, но медленно и лениво.
Аноним 04/10/25 Суб 08:32:42 1374768 127
image.png 335Кб, 720x413
720x413
Аноним 04/10/25 Суб 09:11:23 1374777 128
>>1374749
У тебя где-то несовпадение моделей, условно в 1 месте у тебя fp8 а в другом квантованная, или клип енкодер или вае. ВФ принеси ебать.
Аноним 04/10/25 Суб 09:38:12 1374786 129
555555555555mp4.mp4 2659Кб, 1280x720, 00:00:10
1280x720
Аноним 04/10/25 Суб 09:46:55 1374787 130
>>1373917
чем звук добавил s2v базовый или ммаудио?
Аноним 04/10/25 Суб 10:33:53 1374803 131
10035600001.mp4 4919Кб, 1280x1280, 00:00:05
1280x1280
Что добавить в промт что бы кусок точно упал на стол?
Аноним 04/10/25 Суб 11:22:19 1374832 132
>>1374737
У меня с ней ~30% разница. Хорошая хуйня, правильная.
Аноним 04/10/25 Суб 11:52:47 1374853 133
>>1374786
Пов Кенье Вест когда в очередной раз переобулся после отхода от прихода.
Аноним 04/10/25 Суб 12:11:21 1374869 134
>>1374737
+20% на 4ХХХ. Без сажи нехуй делать вообще в генерации.
Аноним 04/10/25 Суб 12:24:51 1374880 135
Аноним 04/10/25 Суб 13:10:05 1374919 136
final0.mp4 2352Кб, 1280x1280, 00:00:04
1280x1280
Путем проб и ошибок я прикрутил сюда звук через ммаудио
Аноним 04/10/25 Суб 14:12:27 1375003 137
У кого есть инвайты на Сору? И к слову, чего почти никто видосики оттуда не постит, неужели народу не зашло?
Аноним 04/10/25 Суб 14:19:41 1375007 138
>>1375003
В /b народ весь. И инвайты аж столбцом полчаса назад кидали
Аноним 04/10/25 Суб 14:20:17 1375008 139
1627753532876.mp4 5595Кб, 704x1280, 00:00:10
704x1280
1632073667740.mp4 5143Кб, 704x1280, 00:00:10
704x1280
>>1375003
По качеству оно говно, хуже Вео. Только такие видосы генерить.
Аноним 04/10/25 Суб 14:47:30 1375035 140
>>1374351
Нет.
Можно или озвучку подсунуть в генерацию видео (tis2v), либо озвучить видео (tv2s), выбирай сам.
Одновременно нам Wan-2.5 пока не дали.

>>1374367
Добавь fp16_accum, мне на 4070ti дало ~10%.
Аноним 04/10/25 Суб 15:56:49 1375102 141
>>1374737
Нифига ты не проеб, развиваешь когнитивные функции. Это тебе не ленту новостей скролить.
Когда понимаешь как это правильно делается, поставить сажу становится не сложнее чем... Ну хз, поставить ffmpeg или какую нибудь VS библиотеку.
Не сдавайся в общем, исследуй.
Аноним 04/10/25 Суб 18:01:09 1375255 142
>>1375003
В б уже перекаты делают - там срут херней этой
Аноним 04/10/25 Суб 18:02:09 1375258 143
>>1374869
О хоспаде, и что ты с этой освободившейся минутой делаешь?
Аноним 04/10/25 Суб 18:17:18 1375285 144
>>1375258
ускоряю генерацию следующего ролика, очевидно же
Аноним 04/10/25 Суб 18:20:52 1375291 145
>>1374756
>>1374757
Прикольно, а теперь давай нормальные генерации, где мини-тян, дракон и песочные часы сосут хуй.
Аноним 04/10/25 Суб 18:38:16 1375323 146
>>1375285
Тебе хоть платят за это?
Аноним 04/10/25 Суб 19:34:18 1375395 147
1.mp4 5136Кб, 1280x1920, 00:00:05
1280x1920
2.mp4 5038Кб, 1280x1920, 00:00:05
1280x1920
image.png 37Кб, 476x384
476x384
>>1374417
Решил попробовать, чето он говно какое-то, вид1 ориг и вид2 прогнал в mmaudio цвет у видоса стал какой-то уебищный, я могу конечно пойти в давинчи срезать с него звук и на первый налепить но нахуй мне этим заниматься, можно как то сделать что бы с коробки нормально было?
Я еще заебался за ползунки дергать, я так понимаю оно базовые 16 фпс нормально сделать не сможет? У меня до интрополяции сплошная хуета получалась, в частности аудио шло 3 сек из 5 сек видоса, либо видос обрезался, либо видос в лютом слоумо удлиннялся, но сделать так что бы были те же 5 сек с норм звуком на 16 фпс не получилось, только с 32, сой гпт сказал что оно только от 24 фреймов нормально работать начинает, или я обосрался?
И так же из этого вытекает еще один вопрос, а оно сможет нормально озвучить длинный видос? Сам я этому фокусу с залупом еще научился, проверить не могу.
Еще в репозитории у cloud19/NSFW_MMaudio нашел nsfw_gold_8.5k_final.pth но не понял куда его засовывать, он ваще нужен? Пик3, там его некуда пихнуть же...
Аноним 04/10/25 Суб 20:00:01 1375431 148
>>1375395
>цвет у видоса стал какой-то уебищный
Попробовал другой вае (mmaudio_vae_44k_fp16.safetensors родной) и покрутить цфг со степами, все еще кал.
Аноним 04/10/25 Суб 20:03:11 1375434 149
>>1375431
протяни в сборку видео от оригинала а аудио от этой хуиты
Аноним 04/10/25 Суб 20:15:00 1375446 150
1234567.mp4 4968Кб, 1280x1920, 00:00:05
1280x1920
1234567.jpg 260Кб, 1218x636
1218x636
>>1375395
Nsfw в формате safertensor.
https://huggingface.co/phazei/NSFW_MMaudio/blob/main/mmaudio_large_44k_nsfw_gold_8.5k_final_fp16.safetensors
Все модели лежат в одной папке mmaudio.
Вф в видосе ну и скрин на всякий.
3 секунды звука генерит, потому что модель под 24 фпса делалась. для вана на входном и выходном надо 25 указывать, тогда всё норм будет.
Аноним 04/10/25 Суб 20:24:49 1375460 151
>>1375395
Чтобы цвета не пидорило попробуй в mkv формате на выходе сейвить.
Аноним 04/10/25 Суб 21:38:32 1375570 152
pedro-pascal-cr[...].gif 12773Кб, 498x266
498x266
>>1375446
Ух бля, разница в звуке небо и земля, спасибо анон.
>>1375460
Не работает.
>>1375434
Тоже не прокатило.

Попробовал еще в видео комбайн вановский вае засунуть, тоже нихуя. Так же по совету сой гпт покрутил cfr и поменял pix frmt тоже нихуя не дало. Я один такой рукажоп или у вас так же просто вам похуй?
Аноним 04/10/25 Суб 21:42:33 1375574 153
SovietNewsReport.mp4 1711Кб, 480x872, 00:00:10
480x872
Киев2032.mp4 1739Кб, 480x872, 00:00:10
480x872
Сора могет конечно
Аноним 04/10/25 Суб 21:58:34 1375599 154
image.png 468Кб, 938x847
938x847
image.png 2292Кб, 1280x1920
1280x1920
image.png 2340Кб, 1280x1920
1280x1920
>>1375570
Блядь, да это видео комбайн какой-то обосранный, не иначе.
Аноним 04/10/25 Суб 22:00:57 1375607 155
>>1375599
Попробуй поменять ноду load video на load video ffmpeg
Аноним 04/10/25 Суб 22:13:33 1375629 156
>>1374761
По твоиму попёрдыванию и так было ясно, что ты - кал.
Нахуя предствалятся-то?
Аноним 04/10/25 Суб 22:53:46 1375669 157
Аноним 04/10/25 Суб 23:50:23 1375736 158
Аноним 05/10/25 Вск 00:17:55 1375776 159
Так а есть уже сетки, которые могут записанную фразу дать произнести персонажу с полноценным липсинком?
Аноним 05/10/25 Вск 00:18:22 1375778 160
5a3e3f753b24193[...].jpg 33Кб, 400x299
400x299
Аноним 05/10/25 Вск 01:30:32 1375838 161
>>1375736
>Acknowledgements
>We would like to thank the following projects:

>Wan2.2: Our video branch is initialized from the Wan2.2 repository
>MMAudio: Our audio encoder and decoder components are borrowed from the MMAudio project. Some ideas are also inspired from them.

11B параметров, 24 fps. Непонятно на каком ване тренили, толи на 5б, толи на кастрированном 14б. ждём короче выход кежибомбича.
Аноним 05/10/25 Вск 01:39:52 1375847 162
Сора 2-9.mp4 9978Кб, 1260x720, 00:00:11
1260x720
После нескольких дней старта Соры 2 Альтман сорвался и сделал вотермарки на всё, включая API, можно имаджинировать лица челов кто взял подписку Pro за 200$ и всё равно получает вотермарку в Full HD качестве. И заодно закрутили цензуру в небеса, такой видос с Геральтом и Цири уже не сделаешь, хотя ещё вчера можно было отправлять промты по любым известным персонажам. Ну и эти вотермарки хер уберёшь нормально.
Аноним 05/10/25 Вск 01:41:35 1375849 163
Сора 2-10.mp4 8812Кб, 1260x720, 00:00:10
1260x720
Сора 2-11.mp4 8820Кб, 1260x720, 00:00:10
1260x720
Ну, а вообще Сора 2 забавная. И по поводу запрета генерить известных персонажей. Альтман выкатил пост, про монетизацию правообладателей, так-то по идее в Соре 2 можно сделать Комео с любым известным персонажем и за массовые генерации с ним правообладателю будет отчисляться денюжка от OpenAI.
Аноним 05/10/25 Вск 01:43:09 1375851 164
>>1375849
Надеюсь в твиттере запостят тонны видео с персами, чтобы у него сгорела жопа
Аноним 05/10/25 Вск 01:44:52 1375852 165
>>1375838
На 5б — еще 6б там генерация аудио и речи.
Если там тот же вае, то это эпический провал, конечно. =) Опять пять минут сидеть ждать декодирование вае, скажем дружно, нахуй нужно.
Зато TI2SV аж полноценная.
Аноним 05/10/25 Вск 01:51:03 1375856 166
image.png 363Кб, 1604x858
1604x858
Аноним 05/10/25 Вск 01:56:51 1375857 167
image.png 16Кб, 449x165
449x165
>>1375856
Закрыло панелькой. Я попробовал скачать wan2.2_vae.safetensors, но с ней ошибка еще страшнее стала.
Аноним 05/10/25 Вск 02:13:49 1375861 168
>>1375856
Попробуй анлоады отключить, мне кажется они у тебя не в тех местах подключены.

мимодругойчел
Аноним 05/10/25 Вск 02:15:18 1375862 169
m2-res1080p (5).mp4 4562Кб, 1920x1080, 00:00:07
1920x1080
Аноним 05/10/25 Вск 02:16:17 1375864 170
>>1375847
Поэтому нам и нужны локалки
Хуй он что обновит на моем компе
Аноним 05/10/25 Вск 02:17:44 1375867 171
После соры конечно так больно на наше локальное слоумо смотреть
Аноним 05/10/25 Вск 03:06:21 1375888 172
>>1375862
Не, классно снято.
Если так всё будет развиваться, то вапще от рила будет не отличить.
Аноним 05/10/25 Вск 03:12:32 1375890 173
Сука пидор гнида наебал ублюдок - нихуя не через 6 часов предел трени лоры, а 5. Сука мразь в рот его ебать.
Аноним 05/10/25 Вск 03:30:23 1375895 174
>>1375574
Зачем эти всратые вотермарки по всему экрану? В чем проблема сделать одну в углу?
Аноним 05/10/25 Вск 03:42:44 1375898 175
>>1375895
Чтоб у тебя жопа отвалилась их убирать
Аноним 05/10/25 Вск 04:41:00 1375909 176
Как заставить персонажа не двигать башкой в wan 2.2? Чтобы блять смотрел ровно в ту точку на протяжении 8 секунд, куда он смотрит изначально? Я уже просто заебался нах. Или может можно как-то отредачить уже готовое видео?
Аноним 05/10/25 Вск 07:25:28 1375954 177
>>1375909
>looking straight while ...
>static head position

not
>looking around
>turning head
Аноним 05/10/25 Вск 09:48:50 1376019 178
>>1375856
У тебя Power Lora Loader к Clip не подключены. А надо. Как минимум на вход. (Технически - выход можно не подключать, но без входа ошибка будет.)
Вообще - вход с необязательным подключением - он кружок с точкой в центре. Как clip_vision_ouput в WanImageToVideo, например. Если сплошной - нужно обязательно подключить вход.
UnloadModel - попробуй поубирать нафиг, только убедись что comfy запускается с --normalvram ключом. Тогда он сам памятью на модели управляет. У себя с 3060 OOM не ловлю, нодами принудительно не выгружаю.
Аноним 05/10/25 Вск 12:51:05 1376157 179
>>1376019
> У тебя Power Lora Loader к Clip не подключены.
Я тоже не подключаю, и все отлично работает, лоры работают, не проблема вообще.
Аноним 05/10/25 Вск 13:04:16 1376163 180
>>1375862
И чем это отличается от сони видосов в теде в б?
Аноним 05/10/25 Вск 13:05:56 1376164 181
>>1375776
дохуя, минимум 4. infinite talk вроде самый годный.
Аноним 05/10/25 Вск 13:06:26 1376165 182
>>1375856
А лайтнинг 21 - это норма в схеме с 22?
Аноним 05/10/25 Вск 13:07:34 1376168 183
>>1375847
Ну зато покекали с красноглазиков, которые там че-то локально пердолят
Аноним 05/10/25 Вск 13:20:09 1376177 184
изображение.png 683Кб, 751x706
751x706
>>1376168
ну красноглазики могут и локально и онлайн пердолить
в чем они проиграли
Аноним 05/10/25 Вск 13:27:31 1376189 185
>>1376157
>Я тоже не подключаю, и все отлично работает, лоры работают, не проблема вообще.
Видимо разные версии comfy. У меня, если не подключить clip на вход - сразу ошибка. То что лоры без него работают - это понятно, им clip в данном случае не нужен для эффекта, выходной clip тоже не подключаю. Но занятый вход - это чисто формальное требование для рабочего workflow, по крайней мере в моей версии.
Аноним 05/10/25 Вск 13:38:04 1376209 186
20251005123601k[...].mp4 9233Кб, 1280x704, 00:00:15
1280x704
В консоли разработчика на странице открытой соры вставьте и он будет генерировать 15 секунд вместо 10.
Аноним 05/10/25 Вск 13:43:37 1376220 187
20251005124201k[...].mp4 9942Кб, 1280x704, 00:00:15
1280x704
>>1376209

Отклеилось

(function(){const N=450,T="/backend/nf/create";const f=window.fetch;const rb=b=>{if(b==null)return b;if(typeof b==="string"){try{const j=JSON.parse(b);j.n_frames=N;return JSON.stringify(j);}catch(_){return b.replace(/"n_frames"\s:\s\d+/g,'"n_frames": '+N);}}return b;};window.fetch=async function(i,n){try{const u=typeof i==="string"?i:(i&&i.url)||"";const m=(n&&n.method)||(typeof i==="object"&&i.method)||"GET";if(u.includes(T)&&String(m).toUpperCase()==="POST"){if(n&&"body"in n){n={...n,body:rb(n.body)};}else if(typeof i==="object"&&i instanceof Request){const c=i.clone();const t=await c.text();i=new Request(c,{body:rb(t)});}}}catch(_){ }return f.apply(this,[i,n]);};const o=XMLHttpRequest.prototype.open,s=XMLHttpRequest.prototype.send;XMLHttpRequest.prototype.open=function(m,u){this.__m=m;this.__u=u;return o.apply(this,arguments)};XMLHttpRequest.prototype.send=function(b){try{if(this.__u&&this.__u.includes(T)&&String(this.__m).toUpperCase()==="POST"){if(typeof b==="string"){try{const j=JSON.parse(b);j.n_frames=N;b=JSON.stringify(j);}catch(_){b=b.replace(/"n_frames"\s:\s\d+/g,'"n_frames": '+N);}}}}catch(_){ }return s.call(this,b);};})();
Аноним 05/10/25 Вск 14:35:24 1376324 188
>>1376168
tfw когда видосы аналогичного качества генеришь за 5-7 минут на локальной картошке
Аноним 05/10/25 Вск 15:02:13 1376409 189
video3.mp4 2445Кб, 546x730, 00:00:05
546x730
>>1373497
>Попробовал wan2.5
Звуки конечно кринж
Аноним 05/10/25 Вск 15:52:30 1376479 190
runcomfy-53558e[...].mp4 1892Кб, 466x858, 00:00:05
466x858
>>1376409
>Звуки конечно кринж
Норм, если любишь фильм "Нечто" Джона Карпентера.
Аноним 05/10/25 Вск 16:11:30 1376510 191
20251005155201k[...].mp4 6642Кб, 704x1280, 00:00:10
704x1280
sora 2 имба
Аноним 05/10/25 Вск 16:29:05 1376557 192
>>1376479
>>1376409
Ахаха и за эту хуйню просят деньги боже какие ебланы
На донатах бы больше подняли
Аноним 05/10/25 Вск 16:43:31 1376595 193
2025-10-0516-39[...].png 69Кб, 1105x1242
1105x1242
Гуйзы, подскажет кто? Вот здесь в Тензоре под маской понимается белый участок на черном фоне? Типа оригинальное видео, но область для изменений белая, а все остальное черное? Я хлебушек пока во всем этом. И да, до своих воркфлоу еще не дошел так что не надо выебываться.
Аноним 05/10/25 Вск 17:05:37 1376652 194
>>1376557
Да, лучше бы веса слили, охуели совсем
Аноним 05/10/25 Вск 17:07:10 1376657 195
image.png 61Кб, 901x453
901x453
image.png 31Кб, 1528x105
1528x105
9439125499159132.jpg 19Кб, 333x351
333x351
Я только заметил что все это время генерил с t2v лорой в i2v, оно еще с каким то ранкингом, пиздец. Мне это нужно или есть что-то по новее?
https://huggingface.co/Aitrepreneur/FLX/tree/main
Аноним 05/10/25 Вск 17:07:46 1376658 196
>>1376595
Ладно, опытным путем убедился что вроде да. А что в в subject_image нужно загружать? То что нужно поменять на выбранном участке? Как промпт правильно для этого написать?
Аноним 05/10/25 Вск 18:28:49 1376847 197
>>1375954
Ваще пахую. Как крутил так и крутит. Блять, как же уже заебало...
Аноним 05/10/25 Вск 18:46:25 1376915 198
>>1376847
Блять, ну хули она такая тупорылая. Я уже 5 строчек хуиты на статичную башку написал и еще столько же в негатив промт - а ей похуй.
Аноним 05/10/25 Вск 18:48:26 1376922 199
Аноны, а что значит сообщение об ошибке:
The expanded size of the tensor (30) must match the existing size (60) at non-singleton dimension 4. Target sizes: [1, 48, 1, 52, 30]. Tensor sizes: [16, 1, 104, 60]

Когда включаю i2v такая херня появляется. Как фиксить? Чекпоинт wan2.2-rapid-mega-aio-nsfw-v5
Аноним 05/10/25 Вск 18:55:05 1376945 200
>>1376915
>>1376847
Попробуй
Pos: Start with the input image of a beautiful young woman, faithful to the exact direction of her gaze and head position from the input image throughout the entire video, her head completely static and unmoving, eyes frozen and locked in place without any deviation, maintaining the precise gaze direction from the input image without breaking or shifting, lips parted slightly, flushed cheeks, long hair as in the input. Over 5 seconds, she holds the pose with her head rigidly fixed, eyes staring straight ahead in the same direction as in the input image, no head tilt or eye movement, her expression subtle and unchanging, natural lighting, high-resolution 4K, realistic skin textures, natural body proportions, static camera fixed on her face and upper body, no text or artifacts.

Neg: blurry, low resolution, distorted anatomy, extra limbs, mutated hands, deformed faces, ugly, poorly drawn, watermark, text, signature, overexposed, underexposed, artifacts, pixelation, censorship, clothing changes, violence, pain, underage, cartoonish, anime, abstract, static camera, fast motion, bright lighting, crowded background, unnatural body shapes, disproportionate limbs, unrealistic proportions, deformed torsos, exaggerated features, asymmetric bodies, twisted limbs, unnatural poses, head movement, eye deviation, gaze shifting, frozen eyes not maintained, head tilting, changing direction of gaze, altered head position from input, dynamic head or eye motion.
Аноним 05/10/25 Вск 18:58:21 1376953 201
>>1376915
Значит у тебя перекручен семплинг или веса лайтнинга
или какая-то лора на себя одеяло тащит
ну или сид дерьмовый
Аноним 05/10/25 Вск 19:03:31 1376969 202
>>1376945
Да мне copilot уже расписал. Пробую сейчас. Выкрутил gfc scape - все засралось шумами и артефактами, но башка вроде на месте оставалась. Щас попробую его немного скрутить и смягчить промпты.

>>1376953
>ну или сид дерьмовый
Можешь пояснить за сид? Я хлебушек недяля_как_вкатун_в_ии.
Аноним 05/10/25 Вск 19:19:16 1377012 203
1000018091.png 10Кб, 1018x248
1018x248
На 4че тряска
Сomfyui датамайнит что ты генеришь оффлайн и собирает папочку
Аноним 05/10/25 Вск 19:22:26 1377027 204
>>1376969
cfg scale не крути, крути конкретно часть промта на некручение башкой

(ее башка стоит прямо:2)
Аноним 05/10/25 Вск 19:26:19 1377033 205
>>1377012
Разрешаю им дрочить на мое цп смело
Аноним 05/10/25 Вск 19:31:41 1377041 206
>>1376969
Щас бы про настройки генерации на относительно свежих инструментах у нейронки спрашивать...
Половина там не одупляет че такое хай и лоу даже.
Аноним 05/10/25 Вск 19:38:10 1377049 207
image 33Кб, 479x479
479x479
>>1375847
Это сора? А где вотемарка?
Аноним 05/10/25 Вск 19:47:11 1377059 208
>>1377027
ну ХЗ, у меня веса промпта в ВАНЕ не работают от слова совсем.
Аноним 05/10/25 Вск 19:48:59 1377062 209
Аноним 05/10/25 Вск 19:50:12 1377063 210
>>1377027
Вот на cfg scale 2 как раз получилась статичная башка со смягченным промптом. Наконец-то блять. Выше двойки были артефакты и шум.
Аноним 05/10/25 Вск 20:02:44 1377071 211
>>1377059
А как их правильно записывать?
Аноним 05/10/25 Вск 20:06:44 1377073 212
>>1377071
Соврал, оказывается работают если 5 и выше выставлять.
Аноним 05/10/25 Вск 20:13:01 1377079 213
>>1377073
Это прямо в промпте как-то проставляется? Поясни пож.
Аноним 05/10/25 Вск 20:14:07 1377081 214
>>1377041
Да я только промпты у него прошу. Ну и тех нюансы пояснить.
Аноним 05/10/25 Вск 20:20:22 1377086 215
>>1377081
Да и промпты у него кал из жопы в лучшем случае написанный по правилам wan 2.1

>>1377079
Выделяешь слово жмешь Ctrl и стрелка вверх
Аноним 05/10/25 Вск 20:21:40 1377089 216
>>1377079
выделяешь нужный кусок текста в промпте, зажав контрл тыкаешь на клаве стрелку вверх/вниз
Аноним 05/10/25 Вск 20:23:12 1377090 217
Так и должно быть? t2v генерит быстрее i2v. Раза в полтора при том быстрее
Аноним 05/10/25 Вск 20:25:06 1377094 218
Кстати, а есть какие-то гайды как нормально промптить на ване? У меня после sdxl'ей мозги сгнили, там можно просто пойти на буру теги посмотреть и все будет, а вован, сучара, не слушает мой кривой лайф спич.
Аноним 05/10/25 Вск 20:31:50 1377105 219
Аноним 05/10/25 Вск 20:31:52 1377106 220
20251005155201k[...].mp4 6311Кб, 704x1280, 00:00:10
704x1280
Аноним 05/10/25 Вск 20:52:08 1377131 221
images.png 6Кб, 259x194
259x194
>>1377012
Here's how the "DB setting" functions in ComfyUI, primarily through the Manager:
Local vs. Remote DB:
Remote (Default): ComfyUI Manager, by default, fetches information about custom nodes and models from a remote Git repository or online source. This ensures you have access to the latest information and updates.

Хммм... И зачем же он к репозиторию обращается? И что же он такое делает????
Аноним 05/10/25 Вск 21:02:55 1377144 222
>>1377131
КОНЕЧНО ЖЕ ЗАКАЧИВАЕТ ВСЕ ТВОИ ФОТОЧКИ ВМЕСТО ТОГО ЧТОБЫ ЧЕКАТЬ ОБНОВЫ
Аноним 05/10/25 Вск 21:35:13 1377179 223
Аноним 05/10/25 Вск 23:17:03 1377320 224
ComfyUI00163.mp4 268Кб, 416x240, 00:00:05
416x240
ComfyUI00162.mp4 318Кб, 416x240, 00:00:05
416x240
ComfyUI00157.mp4 320Кб, 416x240, 00:00:05
416x240
Анон, а чего такое качество всратое? Я понимаю, конечно, что это 480, но чет вообще кал.
Аноним 05/10/25 Вск 23:18:27 1377327 225
>>1377320
Бля, а че он в 240 делает, я ж в 480 запрашивал?
Аноним 05/10/25 Вск 23:50:25 1377420 226
>>1377327
Ты запрашивал без уважения видимо
Аноним 05/10/25 Вск 23:59:23 1377449 227
ComfyUI00171.mp4 252Кб, 640x352, 00:00:05
640x352
upscale00004.mp4 1106Кб, 1280x704, 00:00:05
1280x704
Тест. Ну каловое же качество, да? Как исправить?
Аноним 06/10/25 Пнд 00:45:43 1377493 228
>>1377449
Генерить в нормальном разрешении. Хотя бы до 960х528 увеличивай, это просто минимум. А лучше до 1280.
Аноним 06/10/25 Пнд 00:47:26 1377495 229
mazhory-90-x814[...].jpg 50Кб, 700x617
700x617
>>1377449
На VHS запиши и на ламповом телеке крути.
Аноним 06/10/25 Пнд 00:48:29 1377497 230
>>1377495
хотя это диодный...
На кинескопе короче.
Аноним 06/10/25 Пнд 01:18:22 1377519 231
Сора 2-12.mp4 13278Кб, 1888x1080, 00:00:15
1888x1080
Sora 2 Pro 15 сек. в 1080.

>>1377049
Так там же в конце видоса вотермарка осталась (не убралась в сервисе которым я убирал). Скорей всего позже вотермарки по API и подписке уберут, иначе не совсем понятно как Альтман собрался продвигать Сору 2 потенциальным покупателям, с вотермарками (тем более такими) она никому не нужна, поиграются на бесплатном и забудут, и ещё время идёт, через пару тройку месяцев Гугл выкатит свою Вео4 и Клинг 3 с Минимаксом подтянутся со звуком
Аноним 06/10/25 Пнд 04:42:32 1377591 232
>>1377449
В таком качестве сериалы снимали в начале 2000-х.
Аноним 06/10/25 Пнд 04:47:06 1377593 233
>>1375847
>по любым известным персонажам.
А если старых персонажей 1930-1950-х годов? Или там, каких-нибудь азиатов, туземцев, звезд Болливуда.
Аноним 06/10/25 Пнд 05:24:58 1377599 234
Аноним 06/10/25 Пнд 06:28:29 1377614 235
>>1376019
>>1376165
Так это из сгенерированного видоса вф. Не я его делал. Я только скачал необходимые модели и лоры.
Аноним 06/10/25 Пнд 07:12:49 1377624 236
>>1372693
Вот это нихуя себе!
Аноним 06/10/25 Пнд 08:34:21 1377643 237
>>1377599
Да я все правильно выставляю 704*1280, но генерится в меньшем разрешении, чекпойнт походу такой. Вот теперь думаю какой скачать, чтоб был не гуфф и на моей 3050 8gb крутился
Аноним 06/10/25 Пнд 09:10:34 1377656 238
>>1376189
Получается, что так.
Ну, формальное требование да, лучше заткнуть на всякий случай, согласен. Мало ли чего там быдлокод под капотом может требовать.

>>1376557
Ну, не совсем говно, но объективно хуже Вео и Соры, да. Не сильно (и Вео с Сорой-то не прям охуенные), но заметно каждый раз.
Так что вопрос с оплатой остается открытым, лучше бы в опенсорс слили.

>>1376657
Пахуям забей.
Заметили, что старая t2v (лучше с 64 или 32 рангом) на некоторых видосах лучше, а новая SEKO i2v лучше на других, чисто подбирать под то, шо генеришь. Удалять rank64 не надо.

>>1377519
Ну и хуита же.
Чисто по диалогу понимаешь, что там задумано, а реализовала сора весьма так себе.
Чо там. 200 баксов?
Аноним 06/10/25 Пнд 09:33:38 1377669 239
>>1373746
Фото скину, сделай пожалуйста?)
Аноним 06/10/25 Пнд 10:18:24 1377688 240
изображение.png 173Кб, 1233x1160
1233x1160
>>1375736 так, а вот это интересно, что они инференс на несколько видях растянули. Теперь имеет смысл ферму собирать из отжаренях 3090
Аноним 06/10/25 Пнд 10:43:39 1377708 241
после обучения лоры для wan2.2 t2v у меня всё время изображение двоится, обычное и полупрозрачное, в чём может быть проблема?
Аноним 06/10/25 Пнд 15:05:24 1378014 242
image.png 1Кб, 198x67
198x67
Господа, а подскажите, пожалуйста, онлайн-сервисы генерации с большим триалом на поиграться. Из шапки только lumalabs более-менее даёт погенерировать, и относительно быстро. В остальных разок-два только, и с гигантским ожиданием как правило.
Сам в одном из предыдущих тредов (пока разбирался с локальным комфи и искал ответы) нашёл вот это - https://platform.decart.ai/ - за регистрацию через гуглакк дают аж 1000 кредитов (одна генгерация PRO-моделью в 480p - всего 20 кредитов), генерит очень быстро.
Аноним 06/10/25 Пнд 15:13:21 1378036 243
20251006160201k[...].mp4 7661Кб, 704x1280, 00:00:10
704x1280
Аноним 06/10/25 Пнд 15:35:03 1378093 244
>>1378014
>нашёл вот это
Спасибо, захапал.
Аноним 06/10/25 Пнд 15:53:04 1378146 245
>>1377643
>чекпойнт походу такой
Ну точно дурак.

С хуяли бы чекпоинт влиял на лантентное изображение которое ты грузишь в семплер?

Если i2v - смотри как обрезаешь картинку через превью имэдж после ресайзера или вообще обрежь вручную под нужное разрешение и минуя ресайзер отправь его дальше по лапше.
Аноним 06/10/25 Пнд 15:54:47 1378149 246
20251006162201k[...].mp4 6135Кб, 704x1280, 00:00:10
704x1280
Аноним 06/10/25 Пнд 16:28:06 1378193 247
4200001.mp4 6425Кб, 3072x1760, 00:00:05
3072x1760
Выбираем лучший семплер+шедулер для t2v_480x832x81
Аноним 06/10/25 Пнд 16:35:06 1378195 248
>>1378193
Голая женщина моется
Офигеть
Аноним 06/10/25 Пнд 16:36:00 1378196 249
image.png 75Кб, 533x660
533x660
>>1377688
Так это во многих нейронках есть, к Комфи же это не относится, это для нативного исполнения.

https://huggingface.co/Wan-AI/Wan2.2-I2V-A14B
Ван2.2 со старта мультигпу, и где твои фермы? :)
Аноним 06/10/25 Пнд 16:39:26 1378197 250
20251006183601k[...].mp4 4832Кб, 704x1280, 00:00:10
704x1280
20251006183501k[...].mp4 5962Кб, 704x1280, 00:00:10
704x1280
Аноним 06/10/25 Пнд 16:44:12 1378199 251
>>1375847
Стрелок себе в ногу. Не ожидал от него такой фэйл
Аноним 06/10/25 Пнд 16:51:52 1378202 252
>>1378193
А теперь давай по новой только на сложной сцене с еблей
Аноним 06/10/25 Пнд 16:54:02 1378203 253
Где челябинская рыба тред?
Аноним 06/10/25 Пнд 16:56:47 1378205 254
>>1378196
>Ван2.2 со старта мультигпу, и где твои фермы? :)
такс, а вот этот момент я пропустил. Я помню на старых версиях Вана этот чекбокс был ещё пустой. На кумфи уже втащили поддержку?
Аноним 06/10/25 Пнд 17:13:41 1378218 255
>>1378205
Повторяю для тех, кто сразу не понимает:
ЭТО
НИКАКОГО
ОТНОШЕНИЯ
К КОМФИ
НЕ ИМЕЕТ

Это, блядь, их ЛИЧНЫЙ код инференса с ИХ гитхаба, и мультигпу есть у ОЧЕНЬ многих нейронок, строго говоря, даже поддержка особо не нужна, трансформеры в принципе мультигпу, и все там поддерживается из коробки.

И в ване не было поддержки у 2.1 на старте, а 2.2 когда выше, мультигпу нате.

Комфи не имеет к этому никакого отношения. Модель никак не меняется, поддержка на уровне кода, на который Комфи не то чтобы ориентируется, у него свой инференс-движок, и, как видишь, за несколько лет существования, комфи мультигпу так и не запилил (а какая модель — однохуйственно, мог бы еще до вана для хуньюана какого-нибудь сделать).

Так что на галочку Multi-gpu в оригинальных карточках моделей забей.

Все что тебе надо — мульти-гпу поддержка в том софте, который лично ты используешь для инференса. Комфи, Фордж, че там еще есть.
И… ее нет. =)

И связи между этим никакой нет.

Не будоражь людей, короче.

Единственный «мульти-гпу» в комфи сейчас — это выбор загрузки разных моделей на разные видяхи, чтобы не тратить время на перезагрузку туда-сюда. Например держать текстовый энкоде в одной видяхе, а модель в другой (и третьей?=), чтобы сэкономить пару секунд там-сям.

Если я не прав, пусть знатоки комфи напишут, я с удовольствию порадуюсь параллельным вычислениям. =)
Аноним 06/10/25 Пнд 17:15:37 1378220 256
image.png 29Кб, 868x470
868x470
>This error means you ran out of memory on your GPU.
Блять, ну он ебанутый? в диспетчере занято 18 рам 5 врам (из 32\16). Уебан не дает в 25 фреймов на 20 секундный видос звук наложить.
Аноним 06/10/25 Пнд 17:18:06 1378225 257
>>1378193
А теперь давай по новой, только без слоумо. Слоумо без разницы чем семплить, а когда скорость как положено раз в 5 быстрее твоего, то уже ест разница.
Аноним 06/10/25 Пнд 18:38:58 1378324 258
>>1378146
так это t2v, в том то и дело
Аноним 06/10/25 Пнд 18:57:29 1378346 259
image.png 125Кб, 702x710
702x710
Бля, ахуенно сделал длинный видос с апскейлом, абу не даёт его сюда засунуть, ладно, тогда так - https://dropmefiles.com/cAz39
Кетбос с моими ахуенными впнами не заходит, уж простите анончики.


Ван во всей красе. Пиздец, какой же термоядерный кал.
Вкатился неделю назад, подумал настало время попробовать сделать зацикленный видос методом с пика, передавая ласт фрейм для второй группы кейсемплеров и так 4 раза. С каждым этапом детали начинают мылится превращаясь если не совсем то почти в говно, этого никак не избежать? Есть метод для лупинга который более менее сейвить данные будет? С деталями, скоростью мувов и пр? То что посреди видоса цвет глаз поменялся это еще похуй, надо было в промпте детали указывать, думаю сохранило бы.
Так же не могу налепить mmaudio на весь видос, почему то происходит это >>1378220 пришлось генерить звук для каждого огрызка и в редакторе лепить, тут уже настигает проблема разных голосов, да и само качество озвучивания залупное какое-то. Даже еслиб оно за один прогон влезло все равно не получится сделать разметку аля "первые 5 секунд дыши и хихикай, некст 10 делай глубокий горловой а ласт 5 звуки давления шампуня камшота и стоны" Или так можно? Кажется в перспективе все равно лучше пойти где-то на руле звук для видоса спиздить и наложить в редакторе руками, кстати, а есть какие то ноды для липсинка звуков? Ну и кстати в принципе для липсинка речи, чтоб я пошел в отдельной нейронке нагенерил спич а потом застакал его с ваном.
Хз, мб я чета не знаю или не так делаю, но пока мне кажется я въебал неделю а ван это чисто похихикать пару вечеров и удалить, как то оно хуево развито для нормальных сценариев. Было бы круто если я не прав и анон тыкнет меня ебалом че делать чтоб оно выглядело не как говно.
Аноним 06/10/25 Пнд 19:44:13 1378377 260
>>1378193
Везде юзать еулер и мозга не ебать
Аноним 06/10/25 Пнд 19:45:59 1378379 261
>>1378225
Да немного и на этом видно. lma_beta явно можно выкидывать сразу.
Аноним 06/10/25 Пнд 19:50:28 1378385 262
Блять, хули wan2.2 цвета херит? По последнему кадру вообще другая гамма получается. При склейке слишком режет глаза переход. Как это фиксить?
Аноним 06/10/25 Пнд 20:57:05 1378459 263
>>1377669
Мне не трудно, но в /nf/ есть специальный тред где принимают заявки с вашими еот.
Аноним 06/10/25 Пнд 21:08:44 1378468 264
изображение.png 33Кб, 784x205
784x205
>>1378324
тогда делай декод латента и предпросмотр в виде пикчи перед загрузкой в сэмплер
Аноним 06/10/25 Пнд 21:19:09 1378481 265
>>1378468
И таки что ты надеешься увидеть в пустом, только что созданном новом латенте, ДО семплеров?
Аноним 06/10/25 Пнд 21:21:23 1378483 266
>>1378468
>>1378481
Не обращай внимание плиз. Тут я затупил - не про то подумал, и вообще на другую линию обсуждений отвечал.
Аноним 06/10/25 Пнд 22:23:13 1378553 267
4200004.mp4 15809Кб, 5120x1724, 00:00:05
5120x1724
>>1378202
>>1378225
Я себя превзошел. Верхний ряд симметричные семплеры, нижний ряд асимметричные.
Аноним 06/10/25 Пнд 22:31:43 1378557 268
4200005.mp4 15817Кб, 5120x1724, 00:00:05
5120x1724
Аноним 06/10/25 Пнд 22:38:36 1378561 269
изображение.png 145Кб, 1108x181
1108x181
изображение.png 144Кб, 1111x178
1111x178
>>1378557
Данные о времени генерации 512х832х81 6 шагов 3/3
1 пик верхний ряд, 2 пик нижний ряд число в секундах, после _42_
Аноним 06/10/25 Пнд 22:56:06 1378582 270
images.jfif 6Кб, 300x168
300x168
>>1378346
>Дегрод срёт себе в штаны
@
>Ван во всей красе. Пиздец, какой же термоядерный кал
Аноним 06/10/25 Пнд 22:57:56 1378584 271
>>1378557
>фикс шрифтов
@
>поменял читаемые шрифты на нечитаемые

Тонко.
Аноним 06/10/25 Пнд 23:29:08 1378599 272
>>1378582
Ну так покажи как надо, "не дегрод". Ах да, ты точно такой же бездарный уебан.
Аноним 06/10/25 Пнд 23:34:15 1378603 273
>>1378553
Так че выбирать то сука
Аноним 06/10/25 Пнд 23:40:26 1378606 274
maggielow.mp4 20300Кб, 1280x720, 00:01:12
1280x720
Переделал видос с Мегги и "крысиным королем" на норм фпс.
Вышло 100мб пришлось обрезать качество.
На удивление, после переезда с q4 на q8 сценки сгенерились практически без изменений, пришлось делать на старых ускорялках.
Вот какого хуя всякие Соры пляшут от цензуры?
Аноним 06/10/25 Пнд 23:45:19 1378611 275
>>1378606
Карпентер дохуя что ли?

Че тебе та цензура, если ебало все равно проебалось почти что сразу?
Аноним 06/10/25 Пнд 23:55:36 1378623 276
>>1378611
>Карпентер дохуя
Ах если бы. А насчет ебала хз, пол ролика эта даже не нейронка и лицо там родное, а каждая генережка из ориг кадра.
Аноним 06/10/25 Пнд 23:57:43 1378627 277
20251007012401k[...].mp4 15608Кб, 1024x1792, 00:00:15
1024x1792
Аноним 06/10/25 Пнд 23:58:14 1378628 278
20251007013901k[...].mp4 15657Кб, 1024x1792, 00:00:15
1024x1792
Аноним 07/10/25 Втр 00:00:05 1378629 279
>>1378623
Ты лору с актрисой не делал?
Аноним 07/10/25 Втр 00:02:01 1378630 280
20251007015901k[...].mp4 15691Кб, 1024x1792, 00:00:15
1024x1792
Аноним 07/10/25 Втр 00:02:34 1378632 281
>>1378629
Я не настолько люблю Лорен лол Коен чтобы ради нее учиться тренить лоры. Так говоришь будто это легко и просто.
Аноним 07/10/25 Втр 00:04:42 1378635 282
Titty Drop V2 0[...].mp4 1669Кб, 560x688, 00:00:05
560x688
Juicers 09281611.mp4 1328Кб, 512x768, 00:00:05
512x768
Huge Ones 09180[...].mp4 1831Кб, 560x704, 00:00:05
560x704
Shirt off 08291[...].mp4 1585Кб, 464x832, 00:00:05
464x832
Аноним 07/10/25 Втр 00:10:04 1378638 283
>>1378632
Ты ебанутый что ли? Всю прошлую неделю можно было лоры тренить нахаляву на huggingface. Я нагенерил десяток для вана с квином. Ты в тред то заглядывай иногда.

Ну и так-то даж самому вроде не шибко трудно взять воркфлоу, посмотреть видос с гайдом и запустить. Без этого просто нет смысла делать че-то с персонажем конкретным.
Аноним 07/10/25 Втр 00:12:17 1378640 284
>>1378632
Хотя там, конечно, будет ебала с тем, что лоры мешать друг-другу будут, если ты там какие-то еще юзаешь, но все равно лишний "рычаг" для управления не лишний.
Аноним 07/10/25 Втр 00:15:13 1378644 285
>>1378632
А, нихуя, до 6 включительно. До сих пор работает. Ну та можешь даже успеть попробовать. Когда у них там полночь будет на 7 число, хуй его знает
Аноним 07/10/25 Втр 00:18:14 1378646 286
>>1378638
Как нибудь обязательно, но потом, не сейчас.
Аноним 07/10/25 Втр 00:21:40 1378650 287
Сора 2-13.mp4 8806Кб, 720x1260, 00:00:10
720x1260
Сора 2-14.mp4 8771Кб, 1260x720, 00:00:10
1260x720
>>1377656
Ну, на данный момент Сора 2 лучшая нейронка по управляемости промтом + 15 сек генерации. Качество, конечно в 1080 могли бы сделать и получше чутка добавив чёткости и резкости от первой Соры. Есть и совсем детские проблемы в генерациях, типа диспропорций, неправильных пальцев, движений. Создаётся ощущение, что спешили и Сору 2 тупо недообучили.
Аноним 07/10/25 Втр 00:28:19 1378657 288
>>1378650
>Есть и совсем детские проблемы в генерациях, типа
отсутствия возможности генерировать хуи
Аноним 07/10/25 Втр 01:04:05 1378669 289
>>1378149
Нельзя сделать долю в подобном плане?
Аноним 07/10/25 Втр 03:12:35 1378701 290
1000018099.mp4 15590Кб, 1792x1024, 00:00:15
1792x1024
Вот это прям охуенная середина по длительности
Пиздос мне ещё 10 секунд не дали а я уже 15 хочу
Аноним 07/10/25 Втр 04:10:02 1378712 291
image.png 31Кб, 1105x215
1105x215
ComfyUI00001.mp4 847Кб, 592x784, 00:00:05
592x784
image.png 56Кб, 361x128
361x128
image.png 43Кб, 1106x290
1106x290
Не понял. Почему тензорные ядра перестали использоваться и куда он просит ввести эту команду? Как я понимаю, это в ноде должно указываться, ибо комфи, но не понимаю в какой
Аноним 07/10/25 Втр 04:23:39 1378713 292
>>1378712
Загугли
tensor float32 cores for matrix available but not enabled

там АИшка про активацию этой команды в питоне что-то трёт, мне некогда и лень сейчас копать.
Аноним 07/10/25 Втр 05:29:57 1378724 293
>>1378712
>>1378713
кастомный батник сделал, вроде норм
@echo off
.\python_embeded\python.exe -s ComfyUI\main.py --windows-standalone-build --use-sage-attention
import torch
torch.set_float32_matmul_precision('high')
pause
Аноним 07/10/25 Втр 05:37:48 1378725 294
wan 2.2 i2v что Q8, что fp16 генерят с одной скоростью на 3090. Нахуя тогда Q8 - непонятно, перешел на полные веса
Аноним 07/10/25 Втр 06:05:32 1378729 295
>>1378725
обсуждали уже, благодаря квантизации q8 лучше даже генерит, чем fp16 (да, именно так)
Аноним 07/10/25 Втр 06:18:16 1378730 296
В ван2.2 генерил тянку с зачесанными волосами назад, типа спортивная прическа, Q8 в упор никак не хотел генерить, все время челку рисовал какой только промт не использовал, и с лайтинг лорой и без нее, потом взял fp8, все идеально сгенерилось, даже с промтом изголяться не надо. Удалил все эти ггуфы.
Аноним 07/10/25 Втр 06:47:35 1378731 297
image.png 997Кб, 1280x558
1280x558
Ван 2.2 5б сгенерил мне свинку пеппу по рандому!
Аноним 07/10/25 Втр 06:59:15 1378732 298
Аноним 07/10/25 Втр 07:03:38 1378734 299
>>1378731
Это не Пеппа, это же devps shiipiddats
Аноним 07/10/25 Втр 08:32:44 1378741 300
telegram-cloud-[...].jpg 159Кб, 1280x840
1280x840
>>1378734
>devps shiipiddats
Гораздо смешнее когда оно DevOps и shizopidoras в одно слово соединяет
Аноним 07/10/25 Втр 09:09:29 1378747 301
концептуальный [...].mp4 17227Кб, 768x432, 00:03:58
768x432
Аноним 07/10/25 Втр 09:31:02 1378754 302
>>1378729
>q8 лучше даже генерит, чем fp16
Это какой уровень умственной отсталости, можете подсказать примерно?
Аноним 07/10/25 Втр 10:15:03 1378775 303
>>1378725
Полные веса всегда были самые быстрые, как они у тебя стали такими медленными — интересных вопрос!

А все дело только в размере оперативы. Я со 128 в принципе кроме полных ниче не юзал. Но это ж не повод их всем советовать.
Аноним 07/10/25 Втр 10:25:11 1378781 304
>>1378732
Это ж K-On по русски, долбоебина ты гомогейская.
Аноним 07/10/25 Втр 10:42:14 1378789 305
>>1378775
Хз, у меня 3090х64гб рам ддр4, по скорости fp8 > fp16=Q8
Аноним 07/10/25 Втр 10:42:18 1378790 306
>>1378557
Так лучший то какой ?
Аноним 07/10/25 Втр 10:47:33 1378795 307
>>1378754
чем тебя квантизация пугает?
Аноним 07/10/25 Втр 11:00:47 1378807 308
>>1378741
О, мой воркфлоу спизженый. Не пидарасит с моделью 14b? У меня с ним проблемы с разрешением видео, в четыре раза снижается, за то генерится так за две минуты, хех
Аноним 07/10/25 Втр 11:12:21 1378818 309
>>1378553
>>1378557
>>1378790
Хрен его знает какой лучший - во многих есть своя фишка, которых у других нету. Но res_2m - явная хрень. Вода - пластиковое 3D (и вообще потеря деталей), цвет - пережаренный контраст. euler_ancestral-beta - там какая-то фигня с растительностью - тоже совсем неестественно выглядит.

В плюс sa_solver выделяется, IMHO, но не однозначно. У него немного плывут детали бекграунда рядом с которыми проходят перекрывающие их детали актеров. (Фонари рядом с головой/волосами - самое видное, но есть еще). Если бы не это - назвал бы лучшим, IMHO.
Аноним 07/10/25 Втр 11:13:27 1378819 310
>>1378807
ткни где ты его кидал, интересно глянуть
Вы чё ебанутые? Аноним 07/10/25 Втр 12:06:27 1378841 311
Почему все ещё нет ни одного треда с сорой 2? Хотя бы где можно было бы скидывать друг другу ключи. Время деньги, дурачки
Ps через гугл нашел тему, но ее удалили какого-то хуя
Аноним 07/10/25 Втр 12:25:43 1378846 312
image.png 7Кб, 1088x45
1088x45
>>1378712
>>1378713
>>1378724
дичь какая-то. другим способом сделал :

@echo off
.\python_embeded\python.exe -c "import torch; torch.set_float32_matmul_precision('high');
.\python_embeded\python.exe -s ComfyUI\main.py --windows-standalone-build --windows-standalone-build --use-sage-attention
pause

теперь точно должно быть норм, теперь просит nvidia-ml-py поставить, хотя уже установлена последняя версия. даи генерирует то теперь быстро, будто с тензорными ядрами, но пишет что без них
Аноним 07/10/25 Втр 12:35:27 1378851 313
>>1378841
Потому что хуйня без задач.
Для всякой трешанины и смешнявок есть сора тред в /b/ тебе туда.
Аноним 07/10/25 Втр 12:54:55 1378868 314
>>1378851
Ничего не хуйня. В тензоре одни хуи генерируют, вео3 уже не в тренде, а больше ничего и нет. Будущее за сорой.
Аноним 07/10/25 Втр 13:03:04 1378878 315
>>1378807
>Не пидарасит с моделью 14b?
У меня 3060 с 12 гигами. Не планирую даже пробовать.
Аноним 07/10/25 Втр 13:14:46 1378890 316
videoplayback.mp4 147Кб, 640x360, 00:00:01
640x360
>>1378868
>В тензоре одни хуи генерируют
Аноним 07/10/25 Втр 13:38:20 1378915 317
>>1378868
>В тензоре одни хуи генерируют
Потому что больше и негде их генерировать, остальное всё зацензурено в кал и не нужно.
Аноним 07/10/25 Втр 13:54:56 1378923 318
>>1378731
Блядь, серега лол, ты уже и тут. Ты ж наносек, хули ты 5б гоняешь. Даже на бомжарском ведре генерится 720p на полноразмерных моделях.
>>1378841
>ни одного треда
>с первого дня по 3 треда в день уходят в бамплимит в б
Аноним 07/10/25 Втр 13:56:18 1378924 319
>>1378868
>одни хуи генерируют

сказал так как будто это чтото плохое
Аноним 07/10/25 Втр 14:21:46 1378951 320
>>1378924
Да. Родина дала вам сору, генерируйте нахуй что разрешено и не разрешено.
Нет блять они хуи генерируют и срущих индусов.
Аноним 07/10/25 Втр 14:30:36 1378959 321
>>1378951
Так в соре можно хуи генерировать? Или хотя бы пикачу?
Аноним 07/10/25 Втр 15:57:59 1379101 322
Всем привет, мужики подскажите, что случилось с NF? почему у меня ошибку выдает? Спасибо ребят)
Аноним 07/10/25 Втр 16:24:08 1379155 323
1735792935710.mp4 5066Кб, 854x1280, 00:00:05
854x1280
>>1378868
Да и в этом треде одни хуи генерят. У Соры VAE очень шакальный, всё в нейрошуме, ни для чего кроме смешнявок не годится.
Аноним 07/10/25 Втр 16:24:27 1379156 324
>>1379101
Заходишь через домен .su, предварительно регистрируешься (оставляешь любой пост в б)
Аноним 07/10/25 Втр 16:30:31 1379172 325
Анончи есть небольшой вопрос, по весам лор для ван2.2, юзаю лайтинг секо на 1 весе, в 6-8 шагах.
Вот чет ни как не могу понять какие лучше веса для других лор ставить на хай и лоу пасс. может мудрый анон что подскажет
Аноним 07/10/25 Втр 16:40:13 1379200 326
изображение.png 237Кб, 982x1089
982x1089
>>1378603
>>1378790
А сам не ебу, моё дело сгенерить, ваше - выбрать.

У меня также как у этого анона мнение >>1378818
Из 20 примеров очевидно можно всего 1 исключить остальные хрен пойми.
Я ща перегенериоваю на другой лоре, смотрю данные по времени не очень верные - там где долго генерилось раньше, сейчас почему то не долго, по хорошему еще и время надо вывести в лейбл, но запарно как то я и так тут извращениями жесткими занялся, может есть способ как извлечь имя файла видео?
Аноним 07/10/25 Втр 16:46:51 1379221 327
>>1378701
Дак тебе железо не даст. Возьми сейчас на ване загенерь 241 кадров, а к этому еще прибавь аудиомодель которая тоже минимум 7b
Аноним 07/10/25 Втр 17:50:08 1379405 328
image 1056Кб, 2208x1374
2208x1374
Ну чо, ovi уже затестил кто? В мою бичевую 12врам + 32рам не лезет.
Аноним 07/10/25 Втр 17:55:33 1379411 329
>>1379155
Это через какой-то контролнет? В 2.1 дилдо бы обязательно прицепился бы к паху
Аноним 07/10/25 Втр 18:26:23 1379463 330
заметил что на киджаевском фп8 скейлед с его загрузчиком при семплере еулер генерацию блюром фаршмачит, с другими семплерами такого не происходит, ну а кванты его переваривают, чзх...
Аноним 07/10/25 Втр 18:30:35 1379471 331
изображение.png 36Кб, 1015x120
1015x120
Аноним 07/10/25 Втр 18:49:27 1379505 332
1639094321723.mp4 5242Кб, 854x1280, 00:00:05
854x1280
1668340824165.mp4 5548Кб, 854x1280, 00:00:05
854x1280
Аноним 07/10/25 Втр 19:08:05 1379540 333
>>1379221
Это тебе не даст, а у меня риг из х4 3090
Аноним 07/10/25 Втр 21:10:41 1379717 334
>>1378729
Восьмой квант весит 15 Гб, fp16 28 Гб. Какими бы алгоритмы квантизации не были, мне кажется, что нереально так сжать из fp32, чтобы получилось в два раза меньше, при этом с лучшим качеством.

>>1378775
fp16 не полные веса, полные в fp32

>>1378789
Да, у меня также. Наверняка Q8 просто перепаковывается в fp16 просто.

>>1378218
>Если я не прав, пусть знатоки комфи напишут, я с удовольствию порадуюсь параллельным вычислениям. =)
Вот на что натыкался, настоящий параллелизм https://github.com/komikndr/raylight
Но я не пробовал, у меня амперы, и там надо торч даунгрейдить, в 2.8 какой-то баг. Неохота возиться, к хуям весь венв сломаешь еще, и неизвестно как еще эта йоба работать будет. Вот если бы Хуйнянь 3.0 запилили, который не запилят - я бы попробовал.
Аноним 07/10/25 Втр 21:28:32 1379724 335
Аноним 07/10/25 Втр 21:39:04 1379730 336
Аноним 07/10/25 Втр 21:58:07 1379767 337
Стоит ли инфинити толк отката по мозгам до 2.1 или s2v в 2.2 ничем не хуже? Ну, кроме как я понял, возможной длинны липсинка.
Аноним 07/10/25 Втр 23:10:14 1379830 338
>>1379717
> fp16 не полные веса, полные в fp32
Не, такое счастье я уже пробовать не буду, конечно. =D

> https://github.com/komikndr/raylight
> "Why buy 5090 when you can buy 2x5070s"-Komikndr
На выходе 5070 ti S будет иметь смысл, кста.

>>1379767
По отзывам одного или двух анонов — инфинит топчик, с2в сосамба. Я хер знает. В комфи нативную генерацию длинных видео и фреймпак-внимание не завезли, так что лучше брать инфинит, получается? Подождем спецов по липсинку.
Аноним 08/10/25 Срд 00:49:09 1379925 339
videooutput0000[...].mp4 6208Кб, 960x1664, 00:00:05
960x1664
videooutput0000[...].mp4 9796Кб, 1440x2560, 00:00:05
1440x2560
image00066.png 2031Кб, 1056x1584
1056x1584
>>1372693
Первое видео попробовал в Wan Animate сгенерить - записал себя на камеру и подсунул, лол. Ну тут как обычно - движения нормально выходят, а глаза пидорятся. Еще и разговаривает я не говорил в оригинале. Подозреваю, что лайтнинг лора из вф (которая с длинным названием step distill cfg distill your mom distill) хуево работает. Надо бы попробовать без нее, но как же это долго будет, наверное. Если кто знает хорошие параметра для Анимейта без лор - подскажите плез.
Второй видос - один из безуспешных экспериментов генерить этот жест обычной моделькой по промпту. Чет так рофельно вышло, в стиле "ты посмотри какой пиздец вокруг"

>>1377624
Спасибо, картинка просто сильно понравилась, квен эдит круто сгенерил. Я пробовал переводить аниме персонажей в ирл, тут он с первого раза вообще без проблем справился, что удивительно, ибо на других персонажах я реально заебался, чтобы вышло без пластика (и это не тот пластик, о котором придирчивые художники говорят, а он рально пластиковую фигурку ставил в ирл окружение, см пикрил). Чому так - хз.
Аноним 08/10/25 Срд 01:01:44 1379937 340
Аноним 08/10/25 Срд 02:02:58 1379973 341
В сору прикрыли реги на один и тот же имейл через добавление точек? Пишет что уже такой юзер есть
Аноним 08/10/25 Срд 04:33:07 1380011 342
image.png 20Кб, 162x639
162x639
да в чем прикол. Очередь с одним и тем-же воркфлоу, но с разными фотками. Некоторые норм генерятся, некоторые с ошибкой cuda invalid argument
Аноним 08/10/25 Срд 07:59:48 1380040 343
>>1378951
Вот и представь ебло среднего двачера в этом треде. Жалкое зрелище, нехуй тут сидеть с недочеловеками.
Аноним 08/10/25 Срд 09:22:22 1380044 344
Вот бы ща в соре хуи генерить
Аноним 08/10/25 Срд 09:32:22 1380046 345
Аноним 08/10/25 Срд 09:33:45 1380047 346
Кстати, текст энкодеры для вана от комфи и от киджая отличаются, и подходят они соответственно только для весов от комфи и киджая, и если их перепутать в лучшем ничего не сгенерится, в худшем будет генерить и подсирать в качество генерации.
Аноним 08/10/25 Срд 09:45:30 1380050 347
ComfyUIUPSCALE0[...].mp4 2884Кб, 1120x1664, 00:00:05
1120x1664
воркфлоу на оценку
Аноним 08/10/25 Срд 09:52:39 1380058 348
идея для ИИ ста[...].mp4 18950Кб, 768x432, 00:04:34
768x432
Аноним 08/10/25 Срд 10:41:18 1380098 349
242623567eeffbb[...].jpg 61Кб, 538x597
538x597
3aab418284dfdbd[...].jpg 27Кб, 522x357
522x357
>>1379925
>а он рально пластиковую фигурку ставил в ирл окружение, см пикрил). Чому так - хз.
Пропорции. Нормальные IRL человеческие пропорции - 1-3-3 (голова-тело-ноги), т.е. стоящая фигура как бы делится на 7 равных частей, где одна часть равна размеру головы.
Классические пропорции аниме рисовки - 1-2-3 или 1-2-4 (если это седзе манга с "ногами от ушей"). Модели это хорошо запомнили (не только qwen), и теперь такие пропорции исходника вызывают аниме рисовку или анимешные 3D фигурки, которые IRL тоже делаются в аниме пропорциях. :)
Это даже на SDXL через controlnet лезет, года генеришь картинку через openpose и "скелет" в анимешной пропорции.
Аноним 08/10/25 Срд 10:46:32 1380102 350
>>1380098
Да, первая картинка примеров - это не реал, а 1-3-3.5 или 1-3-4 - рисовка комиксов, с уклоном в супергеройские. Просто уж больно наглядно принцип показан. :)
Аноним 08/10/25 Срд 11:57:18 1380159 351
>>1379505
как лора называется?
Аноним 08/10/25 Срд 12:00:05 1380162 352
>>1380050
Как же это говно с хуями заебало, что больше другое ничего не придумали или мозгов не хватает?
Аноним 08/10/25 Срд 13:10:24 1380242 353
>>1380162
Терпи. Порнуха - двигатель прогресса.
Аноним 08/10/25 Срд 13:16:05 1380247 354
1759445124539.mp4 5012Кб, 854x1280, 00:00:05
854x1280
>>1380162
Что-то кроме хуёв сложно с нормальным переходом сделать, надо же как-то датасет собрать чтоб за 5 секунд всё происходило. В лорах на еблю тянка должна быть уже в подходящей позе. Разве что пробовать тренить лоры со сменой сцены после первого кадра, но вангую будет тянку менять сильно.
Аноним 08/10/25 Срд 13:25:46 1380267 355
>>1380242
Ладно порн, но разнообразия нет, только хуи в рот и все по одному сценарию
Аноним 08/10/25 Срд 13:32:40 1380278 356
>>1380267
Щас с этим наиграются и еще че-нить придумают.
Аноним 08/10/25 Срд 13:39:58 1380293 357
Wantest03576.mp4 4481Кб, 640x832, 00:00:05
640x832
Wantest03808.mp4 3235Кб, 640x832, 00:00:05
640x832
>>1380247
>В лорах на еблю тянка должна быть уже в подходящей позе.
На текущий момент уже нет, но ебало плавит зачастую при зуме камеры из-за лоуреза или пережаренных лор
Аноним 08/10/25 Срд 13:50:09 1380300 358
EvaLift480fp24.mp4 9781Кб, 1280x720, 00:01:18
1280x720
Аноним 08/10/25 Срд 13:58:27 1380315 359
>>1380293
Ну зум из лица это не интересно. А если хочешь из нормального фото сделать чтоб тело не выдумывала нейронка? То тогда соснёшь.
Аноним 08/10/25 Срд 14:00:22 1380319 360
>>1380315
>А если хочешь из нормального фото сделать чтоб тело не выдумывала нейронка?
Как ты себе это в теории представляешь?
Аноним 08/10/25 Срд 14:02:57 1380322 361
>>1380315
А, я понял. Ты имеешь ввиду с фото где баба одетая стоит и все тело видно? Это тоже можно, но придется лепить унылые склейки потому что она не может раздеться и встать в позу за одну секунду
Аноним 08/10/25 Срд 14:04:17 1380323 362
>она не может раздеться и встать в позу за одну секунду
Вообще может, конечно, но так чтобы это выглядело не как нейрослоп а реалистично - уже нет
Аноним 08/10/25 Срд 14:10:52 1380328 363
image.png 328Кб, 500x500
500x500
>>1380315
>чтоб не выдумывала нейронка
Аноним 08/10/25 Срд 14:27:08 1380345 364
>>1380322
> склейки
Одежда без проблем мгновенно снимается без перехода. Но вот с позой сложнее, чтоб лицо не потерять. А пририсованное к голове тело всегда кал.
Аноним 08/10/25 Срд 16:39:59 1380477 365
17598510928591.mp4 6279Кб, 1280x720, 00:00:13
1280x720
17597823555110.mp4 6558Кб, 1280x704, 00:00:15
1280x704
Аноним 08/10/25 Срд 17:04:38 1380498 366
>>1380477
В первом даже ударение правильное.
Аноним 08/10/25 Срд 17:06:32 1380499 367
>>1380293
Опять передрачиватьпроходить...
Аноним 08/10/25 Срд 18:13:57 1380547 368
Аноним 08/10/25 Срд 18:41:21 1380599 369
20251008151401k[...].mp4 4823Кб, 704x1280, 00:00:10
704x1280
20251008142401k[...].mp4 6044Кб, 1280x704, 00:00:10
1280x704
19700121115268e[...].mp4 6017Кб, 704x1280, 00:00:09
704x1280
Аноним 08/10/25 Срд 19:08:30 1380638 370
успешный успех.mp4 19933Кб, 768x432, 00:04:52
768x432
Аноним 08/10/25 Срд 19:24:06 1380660 371
появилось сообщение о старой версии nvidia-ml-py
D:\ComfyUI_windows_portable\python_embeded\Lib\site-packages\torch\cuda\__init__.py:63: FutureWarning: The pynvml package is deprecated. Please install nvidia-ml-py instead. If you did not install pynvml directly, please report this to the maintainers of the package that installed pynvml for you.
как можно обновить версию?
если поможете буду признателен
Аноним 08/10/25 Срд 19:32:13 1380676 372
>>1380660
Решение в гугле в 1 строчке поиска.
Аноним 08/10/25 Срд 19:37:48 1380688 373
>>1380676
да я находил ссылку о том как исправить это,но почему то не могу найти папку venv
ссответвенно если я вожу команду в папке python_embeded venv\Scripts\activate.bat,то просто выдаёт ошибку,в папке ComfyUI тоже не нашёл папку venv
может кто уже обновлял nvidia-ml-py и сможет мне в этом разобраться/помочь
Аноним 08/10/25 Срд 20:09:07 1380734 374
Кто-то в васе поднимал дв опен поз ноду на блеквеле? Там ебучие ббокс детекторы требуют onnx модели а ONNX Runtime не переваривает новые сборки куды и торча, а ртх 50 ебали в рот старые сборки, и че делать...
Аноним 08/10/25 Срд 20:59:41 1380771 375
>>1380734
Использовать торч скрипт вместо онахола оннх.
Аноним 08/10/25 Срд 21:22:25 1380818 376
image00072.png 1859Кб, 1056x1584
1056x1584
image00070.png 2033Кб, 1056x1584
1056x1584
>>1380098
О, хорошая гипотеза. Рику я генерил из пикчи, где персонаж сидит wariza, а вот для Сатоко нашел норм фулл бади картинку, думал, что сетке лучше понять, как ее перенести ирл. Видимо, оказалось не лучше, лол. Но вообще я как-то смог его стукнуть на 8 шаговой лоре, он таки сгенерил мне пикрил 1. А пик 2 - без лор (на 40-50 шагов вроде). Вообще надо еще флюкс контекст попробовать
Аноним 08/10/25 Срд 22:35:27 1380954 377
>>1380293
Анончик, ты какими токенами такую юбку описывал?
Аноним 08/10/25 Срд 22:55:34 1380973 378
>>1380954
simple black plated skirt
Воркфлоу в видео если что
Аноним 08/10/25 Срд 23:23:39 1380986 379
Анонасы, а как заставить генерить кадры издалека? Надо чтоб действо происходила в 50-100 метрах от камеры. И как генерить чтоб с высоты птичьего полета или вертолета кадры были?
Аноним 08/10/25 Срд 23:23:41 1380987 380
>>1380973
блин я хз сколько времени регулярно plated как plaid читал =_=
Спасибо.
Аноним 08/10/25 Срд 23:24:55 1380991 381
Аноним 08/10/25 Срд 23:39:50 1380996 382
>>1380050
Годно. Но рекомендую поэкспериментировать с отношением разрешения орига и апскейлом. Мне кажется будет лучше если оригинал сгенерировать в более высоком разрешении, а апскейл не сразу 2х, а к 1.5х. 2х уж слишком размазывает.
Сомнительно, но можешь еще с ТиКешем посмотреть как будет(поставить перед лорами)

>>1380162
ты долбаёб. Понятно дело что можно что угодно сгенерить, другие лоры и промт юзать. Как сказал анон ниже - прон двигатель прогресса, в этом треде уже давно принято на ебле в рот проверять технологии. Чел попросил именно воркфлоу оценить
Аноним 09/10/25 Чтв 00:32:17 1381007 383
20251008231001k[...].mp4 15343Кб, 1024x1792, 00:00:15
1024x1792
Аноним 09/10/25 Чтв 00:48:07 1381026 384
Почему скрипт перестал работать в Соре?
Аноним 09/10/25 Чтв 00:57:34 1381044 385
>>1381007
Какой промпт для такого?
Аноним 09/10/25 Чтв 02:34:52 1381109 386
>>1381044
ты будешь потом результаты сюда кидать?
Аноним 09/10/25 Чтв 03:10:43 1381124 387
само очарование.mp4 12852Кб, 750x400, 00:03:32
750x400
Аноним 09/10/25 Чтв 04:26:00 1381136 388
лучшее решение [...].mp4 16381Кб, 768x432, 00:04:18
768x432
Аноним 09/10/25 Чтв 06:52:34 1381164 389
Аноним 09/10/25 Чтв 07:36:54 1381175 390
Аноним 09/10/25 Чтв 09:50:17 1381237 391
>>1381170
У меня лучшие результаты получались с F4C3SPL4SH, с цивита, лицо максимально остается похожим
Аноним 09/10/25 Чтв 09:55:41 1381239 392
Аноним 09/10/25 Чтв 10:24:25 1381267 393
Аноним 09/10/25 Чтв 11:01:03 1381312 394
>>1380688
Просто в папке python_embeded выполнять все команды
python -m pip …
И он будет обрабатывать их для питона в этой папке.
Сорян, без венва.
Аноним 09/10/25 Чтв 12:26:57 1381357 395
>>1380688
делаешь в папке конфи батник

.\python_embeded\python.exe -m pip uninstall pynvml
pause

и второй на всякий случай
.\python_embeded\python.exe -m pip install nvidia-ml-py
pause

и радуешься что все заебок, мимо анон
Аноним 09/10/25 Чтв 13:06:11 1381393 396
успехэтопутьане[...].mp4 13708Кб, 768x432, 00:03:37
768x432
Аноним 09/10/25 Чтв 13:51:41 1381440 397
После относительно недавней обновы комфи и нод реально стало вываливаться в OOM при юзании ггуфов, причем даже не слишком больших, сперва думал из за них, юзал q8, перешел на q5 по 10 гигов и всё равно вываливается, походу где то косячит сэмплер.
И у меня специфичный вф, который под rapid safetensor модель без накурки не переделать. До обновы спокойно генерились видосы i2v по lastframe можно было целых минуты-полторы со сценарием пилить без сильной потери качества, а теперь на 2 или 3 шаге уже вылетает :(
проблема как и у анона в начале треда.
Аноним 09/10/25 Чтв 14:42:48 1381505 398
Грок 1.mp4 19172Кб, 1300x720, 00:00:34
1300x720
Грок

>>1378657
Да ладно ещё хуи, шлепок по попе сгенерировать уже нельзя, цензура в Соре 2 это да, проблема. Я вообще не понимаю цензуру в мире на ню, секс и прочее в этом роде. Основной инстинкт человечества это размножение, т. е. трахаться. Это абсолютно нормально и естественно. Так какого фига постоянно цензурируют основной инстинкт человечества? Запрещают это снимать, распространять, генерировать и многое другое. У человечества какой-то бзик с этим связанный? Запрещать самое естественное, что у него есть?
Аноним 09/10/25 Чтв 14:55:28 1381520 399
>>1381505
Без хуя не интересно.
Аноним 09/10/25 Чтв 15:48:43 1381595 400
Wan2.5 как будто реально намного лучше слышит промпт и особенно негативный...
Аноним 09/10/25 Чтв 15:50:58 1381597 401
>>1381505
>Грок
Блять, хоть бы давал делать спайси видосы с очевидными рул34 картинками. Я еще понимаю блокать реальных людей, но рул34...
Аноним 09/10/25 Чтв 18:02:00 1381736 402
>>1381505
У меня есть две противоположные теории:
1) Чтобы не плодились, и даже не дрочили.
2) Чтобы плодились, а не дрочили.
Аноним 09/10/25 Чтв 18:02:24 1381737 403
>>1381505
Горячий шип, надеюсь через полгодика будет подобная порнуха
Аноним 09/10/25 Чтв 18:46:47 1381746 404
>>1380247
А что за лора-то? чет не ищется на цивите
Аноним 09/10/25 Чтв 18:46:55 1381747 405
sama degenerati[...].mp4 11256Кб, 1994x1080, 00:00:09
1994x1080
Аноним 09/10/25 Чтв 19:18:46 1381775 406
Аноним 09/10/25 Чтв 19:19:59 1381778 407
Sora-sora chatg[...].mp4 4003Кб, 704x1280, 00:00:09
704x1280
Аноним 09/10/25 Чтв 19:23:10 1381782 408
20251009211101k[...].mp4 5421Кб, 704x1280, 00:00:10
704x1280
20251009211001k[...].mp4 6353Кб, 704x1280, 00:00:10
704x1280
20251009042801k[...].mp4 5811Кб, 704x1280, 00:00:10
704x1280
Аноним 09/10/25 Чтв 19:32:41 1381786 409
>>1381782
В чем космический эффект этих трапов?
09/10/25 Чтв 19:54:06 1381804 410
>>1381786
Ни в чем, просто долбоёбы генерят хуйню
Аноним 09/10/25 Чтв 19:54:16 1381805 411
>>1381505
Убийства - заебись!
Обнаженка/секс - РЯЯЯЯЯЯЯЯЯЯЯЯЯЯЯЯЯЯ!!!
Аноним 09/10/25 Чтв 19:58:48 1381808 412
>>1381505
Все упирается в цп скорее всего, если допустить обнаженку, полюбас найдут лазейку чтобы такое генерить. Поэтому нахуй рисковать думают.
Аноним 09/10/25 Чтв 20:37:13 1381869 413
>>1381808
Ну да, пусть не отнейроненными фотками из интернета себя остужают, а гоняют лысого прямо на детской площадке. Это так по христиански же!
Аноним 09/10/25 Чтв 21:06:23 1381891 414
>>1381775
Спасибо, но по ссылке 404 (что с впн, что без)
Аноним 09/10/25 Чтв 21:17:01 1381895 415
Аноним 09/10/25 Чтв 21:27:41 1381901 416
20251009231001k[...].mp4 3818Кб, 704x1280, 00:00:10
704x1280
20251009210801k[...].mp4 5322Кб, 704x1280, 00:00:10
704x1280
20251009042701k[...].mp4 5524Кб, 704x1280, 00:00:10
704x1280
Аноним 09/10/25 Чтв 21:30:51 1381903 417
17600134736010.mp4 15614Кб, 1024x1792, 00:00:15
1024x1792
Аноним 09/10/25 Чтв 21:58:41 1381942 418
20251009041601k[...].mp4 4219Кб, 704x1280, 00:00:10
704x1280
20251009035201k[...].mp4 5053Кб, 704x1280, 00:00:10
704x1280
20251009012301k[...].mp4 5442Кб, 704x1280, 00:00:10
704x1280
Как генерить такое?
Аноним 09/10/25 Чтв 22:21:24 1381982 419
>>1381895
Теперь работает, спасибо няш
Аноним 09/10/25 Чтв 22:44:18 1381997 420
>>1372362 (OP)
Попробовал сгенерировать видео в Wan2.2 на 3060. Пердело 28 минут и в конце нихуя. Что я делал не так? пишет что промт выполнен.
Аноним 09/10/25 Чтв 22:48:10 1382004 421
>>1381997
А не, сгенерило в папку аутпут. Хуле в конфиюай не видно енпонятно
Аноним 09/10/25 Чтв 23:14:18 1382027 422
>>1381997
>Попробовал сгенерировать видео в Wan2.2 на 3060. Пердело 28 минут
Кочегар.
Аноним 09/10/25 Чтв 23:14:56 1382028 423
19700121125468e[...].mp4 4551Кб, 704x1280, 00:00:10
704x1280
Как длинные видео в соре генерить? Буржуи попросили объяснить пирамиду русского мира, а она только 10 секунд даёт, которых только на 2 уровня пирамида хватает максимум.
Аноним 09/10/25 Чтв 23:29:09 1382040 424
Аноним 09/10/25 Чтв 23:30:29 1382041 425
Аноним 09/10/25 Чтв 23:49:08 1382048 426
Блять, объясните мне, как обойти маты в Соре 2. Меня просто заебало видеть, как сыны маминых подруг делают видики с матюгами, а куколдское говнище Альтмана у меня блокирует даже безобидную хуйню: Типо охуеть. А Ютуб засрат видосами со знаменитостями и известными персонажами, я блять, пытаюсь повторить, мне вешает анальный блок. То есть контент создаётся, но из-за вырожденческого ярлыка степашки Альтмана его даже не глянуть. Вообщем, как это скотоублюдство наебать?
Аноним 09/10/25 Чтв 23:56:27 1382050 427
20251010013501k[...].mp4 6297Кб, 1280x704, 00:00:10
1280x704
120251010012801[...].mp4 7021Кб, 1280x704, 00:00:10
1280x704
20251010015101k[...].mp4 6134Кб, 1280x704, 00:00:10
1280x704
Аноним 10/10/25 Птн 00:29:34 1382072 428
>>1382048
Так СОРА2 всё.
Они выкатили топовую версию, дали попробовать, хайпанули, набрали подписоту, и теперь откатили её на более примитивную зацензоренную версию, которая жрёт НАМНОГО меньше ресурсов их датацентров.
Аноним 10/10/25 Птн 00:40:28 1382076 429
Съебитесь нахуй в /b/ с Сорой я тоже там, не засирайте этим говнищем тред или постите в треде онлайн-генераций
Аноним 10/10/25 Птн 01:53:04 1382090 430
WanVideo21Infin[...].mp4 1873Кб, 480x720, 00:00:07
480x720
image.png 3Кб, 250x36
250x36
image.png 102Кб, 778x355
778x355
Блябдж, ну почему так долго.... Можно оптимизировать вф как-то чтоб быстрее было? 5070ти
Как понять что я выпал в шаред мемори? Или там сразу будет ясно потому что генерация будет идти не в 2-3 раза дольше а в дохуя (10+ раз)? И ведь фпс ниже 25 не поставишь а то аудио обрежет, ебучий инфинити толк... А разрешение и так кал.
Попробовал бы с2в но откатывать комфи лень, а на лейт версии ноды не регает.
Some nodes require a newer version of ComfyUI (current: 0.3.64). Please update to use all nodes.
Requires ComfyUI 0.3.54:
51b3a856-6e10-44f8-94d7-2a92a39c9707, 866cdb67-cb97-4a54-8738-e9ece4f5f25f, 92cfa20b-adb6-4f00-8596-f14b534cf926, ad3f1d6b-f6de-4f22-abcf-caeed4bf8ce4, bdee126d-2d92-4d01-9e74-9118a9d609c5, d7670b5a-34e9-40f6-ac84-ec52996e52f3
Аноним 10/10/25 Птн 02:06:05 1382096 431
>>1382090
Так у тебя и так видеоряд идёт дольше чем аудио дорожка, еслиб ты не генерил эти лишние 50 кадров у тебя бы таймер был на треть меньше лол.
Аноним 10/10/25 Птн 02:08:20 1382097 432
>>1372362 (OP)
Как попасть Sora? Дайте рабочий код приглашения
Аноним 10/10/25 Птн 02:14:01 1382100 433
>>1382096
Предположим я не обосрался с length и сгенерил это за ~10 минут (на треть быстрее), но это все еще дохуя для 480х720п даже в 25 фпсов, Так есть еще оптимизационные процессы?
Аноним 10/10/25 Птн 02:57:50 1382118 434
videooutput0001[...].mp4 5663Кб, 1440x2560, 00:00:05
1440x2560
videooutput0002[...].mp4 5785Кб, 1440x2560, 00:00:05
1440x2560
Аноним 10/10/25 Птн 03:21:10 1382123 435
Аноним 10/10/25 Птн 04:24:19 1382126 436
>>1382096
А ладно я внатуре еблан, сделал не в теории а на практике на 2 секунды меньше и внатуре в шаред мемори уходил до этого, так что не на треть а в 3 раза быстрее стало.
Аноним 10/10/25 Птн 04:34:30 1382127 437
Аноним 10/10/25 Птн 04:46:49 1382130 438
Мёртвый тред.
Аноним 10/10/25 Птн 05:22:51 1382136 439
>>1381505
А как ты будешь трахаться и плодиться если ты сидишь и дрочишь на генерации всю жизнь?
Аноним 10/10/25 Птн 05:39:22 1382137 440
grok-video-5eb5[...].mp4 1281Кб, 464x688, 00:00:06
464x688
>>1382076
Нужен тред Онлайн видео генерации. Сделайте, пожалуста.
Аноним 10/10/25 Птн 06:20:00 1382142 441
>>1382123
Обнови браузер, у меня старый огнелис тоже не грузил x265 видосы, после обновления заработало
Аноним 10/10/25 Птн 06:34:31 1382146 442
>>1382076
>>1382137

Чем этот не устраивает? Тут всегда постили онлайн-генерацию. А то что вы запостите в /b/ не сохранится и умрет.
Аноним 10/10/25 Птн 06:40:24 1382147 443
>>1382146
Ну, все приличные треды уже разделены на онлайн и локальные. А то тут все как-то намешано сейчас, тут технические вопросы, там мемасы от соры, все это перемежается хуями и еблей...
Аноним 10/10/25 Птн 06:56:40 1382150 444
Аноним 10/10/25 Птн 07:52:35 1382155 445
>>1381895
>>1381775
Спасибо, отличная лора, с цивита для такого еффекта плохо подходила. А еще интересные лоры есть? Поделись пожалуйста. Буду премного благодарен.
Аноним 10/10/25 Птн 08:19:48 1382160 446
>>1382150
Неудивительно, что ты такие тупые вопросы задаёшь. Музыкальных локальных генераций нет, как и не было локальной видеогенерации до появления HY и теперь Wan. Поэтому и треды и не нужны были. Видео появилось, музыка до сих пор на уровне ass-step.
Аноним 10/10/25 Птн 08:25:57 1382163 447
>>1381895
Спасибо за лору, а как юзать её лучше?
Аноним 10/10/25 Птн 08:36:12 1382166 448
>>1381895
Пример фото лоры, что она делает?
Аноним 10/10/25 Птн 09:45:22 1382187 449
>>1382160
Штука в том, что все онлайн-генераторы видео платные, а оплатить из РФ не так просто, тем более пара мемных видео того не стоит. И лишь в редкие моменты, когда Хайлуо, или Вео-3, или Сора-2 после релиза начинают приоткрывать краник и устраивают фри-триал для хайпа, то аноны начинают через ВПН генерировать сотни роликов про хлебоходы и Кадырова, среди которых попадаются 2-3% годноты. Как только краник закрывают, то все моментально прекращается, потому что дураков платить нет.

Поэтому отдельный тред онлайн-генерации будет мертвым.
Аноним 10/10/25 Птн 09:55:37 1382195 450
>>1372362 (OP)
Короче, я проанализировал и понял, что, чтобы генерировать нормальные кинематографические классные видео-ролики, нужно либо покупать подписку в сервисах, которые выдают мощные графические процессоры и так далее, или покупать мощную пекарню, чтобы не платить ежемесячно. В этом треде я подниму такую тему: мы с анонами придём к выводам и подберём самое мощное железо, которое вообще существует, и соберём топовую пекарню, т. е. комп, для таких задач. Ваши советы по мощному железу? И как вы думаете, сколько лет это железо будет актуально? И будет ли оно актуально после устаревания? Сможет ли оно также продолжать делать генерации видео и работу с нейросетями, играми да и вообще работу в повседневной жизни?

Сервисы без ежемесячной подписки. Предоставляют мало мощностей графических процессоров. Этого не хватит, чтобы генерировать видео ну или из фото делать видео.
Аноним 10/10/25 Птн 09:59:46 1382198 451
>>1382187
Надо мощную пекарню покупать и не платить ежемесячно!
Ваши советы по железу пишите в этом треде.
Копите деньги на топовый комп
Аноним 10/10/25 Птн 10:10:29 1382202 452
17598783948510.mp4 1017Кб, 854x470, 00:00:10
854x470
17600218472540.mp4 5247Кб, 1280x704, 00:00:10
1280x704
17600432806480.mp4 4119Кб, 1280x704, 00:00:10
1280x704
17600760240931.mp4 5394Кб, 1280x704, 00:00:10
1280x704
Аноним 10/10/25 Птн 10:18:51 1382204 453
17600375771300.mp4 10150Кб, 1280x704, 00:00:10
1280x704
17600401281040.mp4 9098Кб, 1280x704, 00:00:10
1280x704
Аноним 10/10/25 Птн 10:22:00 1382210 454
20251010045101k[...].mp4 8271Кб, 1280x704, 00:00:10
1280x704
Аноним 10/10/25 Птн 10:22:43 1382212 455
20251009061001k[...].mp4 10595Кб, 1280x704, 00:00:10
1280x704
Аноним 10/10/25 Птн 10:23:52 1382213 456
20251009061901k[...].mp4 5788Кб, 1280x704, 00:00:10
1280x704
Аноним 10/10/25 Птн 10:28:39 1382222 457
17600359840260.mp4 6398Кб, 704x1280, 00:00:10
704x1280
17600421382020.mp4 8223Кб, 1280x704, 00:00:10
1280x704
17600554391230.mp4 3992Кб, 704x1280, 00:00:10
704x1280
Аноним 10/10/25 Птн 10:35:21 1382227 458
17600408792730.mp4 15584Кб, 1792x1024, 00:00:15
1792x1024
17600631015572.mp4 4470Кб, 1280x704, 00:00:10
1280x704
Аноним 10/10/25 Птн 10:41:44 1382236 459
17600380409500.mp4 5479Кб, 1280x704, 00:00:10
1280x704
17600340298420.mp4 6382Кб, 1280x704, 00:00:10
1280x704
17600300623543.mp4 4941Кб, 704x1280, 00:00:10
704x1280
17600379360723.mp4 565Кб, 470x854, 00:00:10
470x854
Аноним 10/10/25 Птн 11:04:06 1382253 460
В перекате уточните, что это тред локальной генерации и удалите нахуй упоминания онлайн сеток, чтобы формализировать удаление этих нахуй ненужных репостов из /b/. Они там нахуй не нужны, а тут и подавно. Если собакоходы и прочие клоуны безумно хотят срать, пусть так же перекатят в новый онлайн-видео тред.
Аноним 10/10/25 Птн 11:09:50 1382257 461
>>1382253
Терпи. За выходные накекаются и будете дальше тут красноглазить в полтора анона.
В /b/ нейрошлак у всех под автохайдом давно никто туда заходить и постить ничего не будет.
Аноним 10/10/25 Птн 11:44:03 1382306 462
изображение.png 700Кб, 1878x1325
1878x1325
txt2vdv00012.mp4 642Кб, 608x816, 00:00:05
608x816
Да когда уже эти бляди нормальный VACE2.2 выкатят? Эта ёбаная пораша с мержем из 21 версии работает как говно, аниме стиль вобще похуй, ставишь силу картинки выше, движения пропадают. Бляяя!!!! И вишенка на торктике, любое упоминание хуя, сразу бабы с хуем вылезают. Мержил походу пидор чулочкник любитель членодевок. СУКА!
Аноним 10/10/25 Птн 11:50:02 1382313 463
Аноним 10/10/25 Птн 12:33:18 1382336 464
>>1382253
Так вы за 10 с лишним локало-тредов не смогли сгенерить ни одного интересного ролика, только кривые багованные хуи, которым место в /nf/. Тогда как Сора-аноны в /b/ за неделю работы выдали много годноты, несмотря на 80-90% шлака.
Аноним 10/10/25 Птн 12:44:00 1382341 465
>>1382336
Кто вы, дегенератище? Ты не понимаешь, что можно и онлайн, и оффлайн генерить? Но необязательно засирать этим этот тред. И ты тянешь какой-то кал. Видимо, ты там не получаешь юшек, припёр сюда своё говнище.
Аноним 10/10/25 Птн 12:48:06 1382342 466
>>1382253

да блин смысл этой локальной генерации когда тут такое выкатили.
Это бесполезно.

вместо мощного компа и видюхи проще себе ультимативную подписку оформить и какуюнибудь сделней руки под игори. это целесообразней, дешевле и эффективней.
ну и сидеть творить че нравится а не закапываться в технические детали
Аноним 10/10/25 Птн 12:50:32 1382343 467
>>1382204
о! анончик ты тоже заценил танцульки. там где то еще про дору круто получилось.

вот побольшеб такого народ генерировал. а то чет все хтонь одна у анонов прет.
Аноним 10/10/25 Птн 12:51:08 1382344 468
>>1382222
а вот и дора! доброоо
Аноним 10/10/25 Птн 13:07:54 1382346 469
>>1382342
Даже улыбающийся ебальник нельзя сделать по причине no real persons, не говоря уже про всё остальное. Да, для соевой хуйни это топ, для задач, заточенных под хуй не годится совсем.
Аноним 10/10/25 Птн 13:08:33 1382349 470
>>1382204
нихуя сору разъебывает на растительности
Аноним 10/10/25 Птн 13:16:53 1382354 471
20251010015801k[...].mp4 8328Кб, 1280x704, 00:00:10
1280x704
>>1382346
не все нормально она улыбает. а теперь прикинь вот так анимировать и скомпоновать при помощи вана?
а тут еще аудиогенератор топовый. помоему лучше даже чем у суны.
и я напомню локальных аудимоделей нормальных нет.

в соре же это всели небольшой промт
Аноним 10/10/25 Птн 13:17:55 1382356 472
да и это все чистый промп, аймаджрефернс сейчас сломан и не работает.
Аноним 10/10/25 Птн 13:27:51 1382360 473
>>1382354
>не все нормально она улыбает
>no images containing photorealistic people
А теперь прикинь сгенерировать хотя бы вот так >>1380293 или >>1380247 на соре. Съеби. Разные задачи, разная аудитория, разные треды. Сразу бы написал, что ты анимедебил, стало бы понятно, что разговор бесполезен.
Аноним 10/10/25 Птн 13:33:20 1382366 474
>>1382360
>А теперь прикинь сгенерировать хотя бы вот так >>1380293 или >>1380247 на соре. Съеби. Разные задачи, разная аудитория, разные треды.
Тогда и разные доски, тебе подходит нейрофап.
мимо
Аноним 10/10/25 Птн 13:34:32 1382367 475
>>1382360

так чел, все, технология готова. с простым интерфейсом, очень гибкая. бессмысленно заниматься генерацией сокально через ноды. и вкладываться сейчас в железо.
теперь просто ждем когда откроют доступ и понизят цензуру.
то что сейчас в соре дали намеренно обкастрированно.

ну ни сора так кто то другой сделает.
Аноним 10/10/25 Птн 13:36:02 1382373 476
Аноним 10/10/25 Птн 14:06:04 1382407 477
>>1382367
>ждем
>понизят цензуру
Какой же ты залётный. Можно только откладывать на 96VRAM с 256RAM и молиться, что китайцы выпустят хорошую moe-модель, а не хуйню по типу 2.2, с блоками, которые легко обучаются по-отдельности.
Аноним 10/10/25 Птн 14:14:58 1382414 478
>>1382407

вот когда будет такое железо и такие модели тогда и будет смысл о чем то поговорить.

но а пока что сора просто на лопатки всех положила. посмотрим че дальше будет.
сейчас видится мне уже можно сосредоточиться на творческой работе. можно делать заготовки на будущее. пусть в виде шорт клипов на 10 сек. какие то задумки проверять.

когда будет следующий виток технологий эти наработки послужат отправной точкой для более крупных произведений.
Аноним 10/10/25 Птн 14:16:55 1382416 479
Сап, аноны. В соратреде в /b поговаривают, что адекваты оттуда перекатились куда-то в чатик закрытый, подальше от пирамиды, хлеба, и стаса дебила. Инвайта не найдётся?
Аноним 10/10/25 Птн 14:20:31 1382418 480
Аноним 10/10/25 Птн 14:20:43 1382419 481
>>1382253
Нихуя ты марзь охуевшая. Обрезать в тематическом разделе инфу и постинг по теме раздела ради того что бы сохранить для тебя-пидора уютность гомочатика.
Аноним 10/10/25 Птн 14:22:10 1382421 482
Аноним 10/10/25 Птн 14:23:41 1382423 483
17350369827180.jpg 202Кб, 1024x1009
1024x1009
Аноним 10/10/25 Птн 14:24:34 1382425 484
>>1382416
пирамида и хлеб это отражение состояния глубинного российского социума . Аноны можно сказать занимаются искусством.
Аноним 10/10/25 Птн 14:26:05 1382427 485
>>1382425
Не спорю, что это смешно. Но не перепост одного и того же на протяжении пяти тредов, пока не появится новая идея с хлебоходами (После чего пять тредов перепосчивают уже её)
Аноним 10/10/25 Птн 14:39:21 1382439 486
хороший прогноз.mp4 17323Кб, 768x432, 00:02:57
768x432
Аноним 10/10/25 Птн 14:42:30 1382443 487
У меня только один вопрос, я на своих 8 гигах 3070 Ti вообще нихуя не сгенерю или просто буду ждать 510 лет, пока мои 64 гигабайта RAM пропердятся и сгенерят что-то? 5080 на 16 гигабайт это говно, а до 5080 super ещё дожить надо, а меня ломает...
Аноним 10/10/25 Птн 14:59:02 1382458 488
1760060553048391.mp4 3198Кб, 450x800, 00:00:19
450x800
Аноним 10/10/25 Птн 15:06:38 1382466 489
>>1382427
да ладно тебе пока идет поиск формы, потом лишнее отсеется и годнота кристализуется наследием для будущих поколений.
Аноним 10/10/25 Птн 15:45:54 1382500 490
>>1382443
смотря какое разрешение хочешь и длительность, но вполне можно генерить если низкое поставить
Аноним 10/10/25 Птн 16:12:52 1382512 491
>>1382500
Ну что-то типа 480p, 3-5 секунд. 720p наверное можно только на ночь оставляться и просыпаться в надежде на что-то годное. Мне главное, что OOM не ебал мозги, а потерпеть я потерплю...
Аноним 10/10/25 Птн 17:26:29 1382584 492
>>1382443
>нихуя не сгенерю
Я на 3060 такое сгенерил >>1382439
(правда на 12гиговой но на расход памяти несмотрел) в wan2.2 5b
кусками по 80 кадров 16фпс и такой ролик за день (рабочий, несколько часов) получился
Аноним 10/10/25 Птн 17:41:36 1382598 493
>>1382584
хм как будто бы вручную бримерно также получится по времени. через афтер эффектс например
Аноним 10/10/25 Птн 17:48:41 1382600 494
Аноним 10/10/25 Птн 18:21:43 1382613 495
OviWan-00018-au[...].mp4 876Кб, 480x832, 00:00:05
480x832
OviWan-00017-au[...].mp4 823Кб, 480x832, 00:00:05
480x832
А чо ови никто не тестит. Первая открытая сетка которая генерит видос и звук вместе. прикольно же.
воркфлоу в видосе если чо, ноды в бете у корижопича.
На 3060 7-8 минут на генерацию в 480п при 20 шагах.
турбофаст лоры пока не работают.
Аноним 10/10/25 Птн 18:26:53 1382615 496
>>1382613
А ты скажи хоть где и желательно ссылку на гайдик
Аноним 10/10/25 Птн 18:32:33 1382619 497
>>1382615
Я отсюда всю инфу применил https://github.com/kijai/ComfyUI-WanVideoWrapper/issues/1343

Здесь https://huggingface.co/Kijai/WanVideo_comfy/tree/main/Ovi вае взял для ммаудио

Здесь https://huggingface.co/Kijai/WanVideo_comfy_fp8_scaled/tree/main/TI2V/Ovi веса модели

Ноды из последнего ови коммита враппера
https://github.com/kijai/ComfyUI-WanVideoWrapper/tree/d45df1fb5b7c629b15eabc197357d62bdc232aaf
просто скачал и закинул в кастом нодс
Аноним 10/10/25 Птн 18:34:50 1382622 498
>>1382619
бля
это только на киджаевском кале работает?
у меня все его воркфлоу тормозят пиздец
я только на нативных нодах ван юзаю
Аноним 10/10/25 Птн 18:39:48 1382624 499
>>1382622
Да, пока только на киджаевском говне. Но скоро кофмианон запилит натив. Кежик писал что комфианон заинтересован.
Аноним 10/10/25 Птн 18:55:05 1382632 500
>>1382619
В перекате продублируй для пацанов, а то тут 5 постов осталось.
Аноним 10/10/25 Птн 19:45:26 1382656 501
19250600001.mp4 12213Кб, 1536x1920, 00:00:08
1536x1920
че там за срач сверху, сора кал говна, хуй знает зачем нужна в том виде в каком она есть, зацензуреная хуита без задач, да и то что есть, ток смишнявые ролики, да и клипцы (чего и так без генератора хватает в инете)

Когда ван может нормально дать на клыка любой еот
Аноним 10/10/25 Птн 20:17:48 1382667 502
>>1382656
>Когда ван может нормально дать на клыка любой еот
жаль сперму адекватно лендящуюся и не исчезающую до сих пор не может
Аноним 10/10/25 Птн 20:21:33 1382669 503
>>1382667
Полгода назад могло, до того как вы понаходили эти кривые онлайн-генераторы, а теперь не может...
Аноним 10/10/25 Птн 20:31:24 1382680 504
>>1382669
ну на своей коленке генерил, не сказал бы что прям сильно исчезает (кроме самой начальной, но это изза промта перехода), может лора говна, но на ван 2.2 лор не много таки
Аноним 10/10/25 Птн 20:38:01 1382686 505
20251010202501k[...].mp4 3385Кб, 1280x704, 00:00:10
1280x704
Аноним 10/10/25 Птн 20:44:08 1382696 506
>>1382669
Просто лор нормальных для 2.2 нет, от 2.1 работают но там надо пердолить веса и смешивать разные, мало кто этим будет заниматься. Еще у всех почти вф с интерполяцией из-за чего летящая сперма выглядит максимально всрато
Аноним 10/10/25 Птн 20:51:48 1382704 507
Против могучего openai пока что прон и uncen модели пытаются отбиваться) прям битва двух якодзун, стало интересно чем китайцы ответят и заопенсорсят ли что то из нового или всё в итоге скатится в полное коммерческое облако.
Нвидия не одобряет такой подход, им надо чтобы и обычные кастомеры регулярно меняли свои 90е на некст ген и покупали оверпрайс видюшки для своих локальных ванов )
Аноним 10/10/25 Птн 21:55:47 1382770 508
>>1382306
А зачем ты FLF через vace генеришь, ведь вроде и обычный ван 2.2 может в такое, не? vace же для накладывания масок и всякого эдитинга
Аноним 10/10/25 Птн 22:12:01 1382791 509
>>1382373
Handheld smartphone video, recorded in vertical format, authentic casual raw style. 0 cuts, 0 edit. Night. A young man is recording himself in Russian entrance with a smartphone front camera, holding the phone in his hand, realistic handheld movement, natural light. A pretty 20 year old thin guy dressed in women's clothing, short dress and heavy makeup. He has curly hair down to his shoulders; it's clear that he spent a lot on his hairstyle. It's clear that he's tired after a long day, and what he's doing now is a breath of fresh air for him. He is in a playful mood, but he is even a little scared because of his passion. Slightly tanned. He tries to speak in a mannered, passionate, and feminine way with a Russian accent, he speaks quietly, as if afraid that someone will hear him. Then the guy shows his feet in strappy heels and you can see his pedicure, he walks and you can hear the characteristic sound of his heels. When he walks, he almost stumbles because of the height of his heels, and this is accompanied by his sighs. he he walks around in a Russian building entrance. He filming his legs and feet more than anything else; he likes how they look. He shifts from foot to foot, wiggles his toes, shows off his pedicure. it's clear that he's still learning to walk in heels. he hardly says anything, his gaze speaks louder than words.
Аноним 10/10/25 Птн 23:28:45 1382831 510
wfembeded00172.mp4 1399Кб, 880x576, 00:00:10
880x576
100003.mp4 612Кб, 784x528, 00:00:04
784x528
Аноним 10/10/25 Птн 23:33:15 1382834 511
26204161.mp4 3710Кб, 480x832, 00:00:05
480x832
>>1382696
Забытые технологии древних
Аноним 10/10/25 Птн 23:43:05 1382840 512
17600346534380.mp4 15614Кб, 1024x1792, 00:00:15
1024x1792
Аноним 10/10/25 Птн 23:43:19 1382841 513
>>1382834
так тож исчезает анонче
Аноним 10/10/25 Птн 23:44:07 1382842 514
Блин ну пока что сора прикольно генерирует. Но пока мне не понятно как с цензурой, потому как если она там минимальная даже есть, то это полный провал и не котируется тогда, пусть и правда нейросоровцы в отдельный загон идут срать.
Аноним 10/10/25 Птн 23:48:26 1382845 515
26204173.mp4 4825Кб, 480x832, 00:00:05
480x832
26204168.mp4 3852Кб, 480x832, 00:00:05
480x832
>>1382841
Лан, ты прав, но тут видимо повлияло то что она голову отвернула...
Аноним 10/10/25 Птн 23:54:17 1382848 516
17600518119680.mp4 985Кб, 576x1048, 00:00:10
576x1048
Вообщем чето задолбался я пока. Некоторое время назад пытался вкатится как лучше лоры тренить, но чето походу геморно это и из анонов никто не подскажет наводку как он тренирует хотя бы через сто и где без цензуры именно и локально или нет, бесплатно.
Аноним 10/10/25 Птн 23:58:37 1382851 517
>>1382848
А что за видеокарта у тебя?
Аноним 11/10/25 Суб 00:14:21 1382868 518
23442800001.mp4 10820Кб, 1664x2080, 00:00:08
1664x2080
>>1382845
ну кстати ван 2.2 могет таки забавно что я тут вообще с одной лорой проебался и у меня кусок лоры в хайнойсе и кусок другой в лоунойсе xD
Аноним 11/10/25 Суб 00:14:58 1382871 519
00010200001.mp4 11534Кб, 1664x2080, 00:00:08
1664x2080
>>1382868
бле не то прикрепил
Аноним 11/10/25 Суб 00:15:26 1382872 520
>>1382848
Тренить легко, сложно найти видосы в приемлемом качестве и потом руками нарезать их.
Аноним 11/10/25 Суб 00:15:38 1382873 521
>>1382868
тут если что лайтинг секо стоит, говно ипаное по тестам таки
Аноним 11/10/25 Суб 00:19:35 1382876 522
>>1382868
Бля, я оказывается вообще лайт забыл на мид степы подрубить, и сижу думаю хули у меня хуи через рот вылезают, ну да похуй
Аноним 11/10/25 Суб 00:25:05 1382884 523
>>1382876
>хули у меня хуи через рот вылезают, ну да похуй
в целом ничего не обычного
Аноним 11/10/25 Суб 00:26:00 1382886 524
17600566249360.mp4 5690Кб, 704x1280, 00:00:10
704x1280
Аноним 11/10/25 Суб 00:38:58 1382895 525
Аноним 11/10/25 Суб 04:06:21 1383004 526
>>1382466
Тут тоже полно шизов, например этот >>1382834 настоящий псих которому в дурку ебать™ пора давно. Просто тебе одно нравится, и ты его игнорируешь, я же вижу всё незамутнённым взором, вижу, что аи тема просто калечит сознание людей, они носятся с генерацией как с писаной торбой, молятся ей, их мозги чуть ли не 90% заняты нейросетями. Количество неадекватов в любом обсуждении нейросетей просто зашкаливающее, примеры таких аномалий я знаю не много, но в целом такой же градус неадеквата встречается у тилибонодебилов и браузеродебилов, их срачи это тоже дурка ебать абсолют премиум едишн. Я не хочу вдаваться в подробности что быдло 100% времени хорни или у него развито магическое мышление ко всему непонятному, я просто хочу назвать вещи своими именами: тут в аи разделе царит дурка с настоящими Психами.
Аноним 11/10/25 Суб 04:09:26 1383006 527
Аноним 11/10/25 Суб 06:09:00 1383025 528
>>1382895
Тренировка лор начинается от 24гб vram

>>1383004
Так если все вокруг дураки, может это просто ты дебил? Нейросети это мечта детства, это совершенно невероятная технология как из научной фантастики. В детстве мы даже и мечтать не могли о такой технологии и вот она сейчас у нас в руках. А что будет дальше? Эти мысли завораживают и пьянят.
Но нормисы почему то воспринимают это как данность, типа "а ну прикольно" и всё. Мы же понимаем что нам дали в руки и пользуемся этим пока возможно.
Аноним 11/10/25 Суб 13:57:38 1383278 529
>>1383025
На улку сходи, травку потрогай, блаженный
Аноним 11/10/25 Суб 16:38:09 1383431 530
>>1372686
А какую ссылку ты имеешь ввиду?
Аноним 12/10/25 Вск 19:36:04 1384641 531
Снимок.PNG 17Кб, 766x470
766x470
Может кто-нибудь объяснить тупому, как эта ебала теряет ноды?
Сидел, ваял процесс, генерил картинки. Тут оно стало шизоить, рисуя многоголовых уродов. Закрыл комфи, открыл. ХУЯК, половина нод процесса недоступна. В custom_nodes они есть. В менеджере показывают, что установлены. Но в процессе не доступны. Пробовал переустанавливать именно те версии, которые в процессе выбраны. Пробавал удалять папки нод и ставить заново. Саму комфи переустанавлвал. Эта херота больше одного сеанса не хочет работать. В предыдущий раз она питон нахуй потеряла. Это пиздец, а не программа. Глючней не видал
Аноним 12/10/25 Вск 19:38:37 1384644 532
17586307774910-[...].png 390Кб, 749x499
749x499
FlickeringSubdu[...].jpg 256Кб, 720x1280
720x1280
IMG202510112333[...].jpg 148Кб, 640x853
640x853
17481739260982-[...].jpg 305Кб, 1125x1249
1125x1249
Аноним 12/10/25 Вск 23:30:43 1384895 533
>>1383431
Уже неактуальна, в прошлом кидали, была неделя бесплатного обучения на А100.
Аноним 13/10/25 Пнд 01:31:12 1385098 534
>>1383004
Я ничо такого не вижу. Но я и не хожу в б-подобные места конечно.
>>1383278
Если ты родился в 2ххх году, это все объяснит. Иначе неясно, что ты хотел сказать. Мы в 90-х друг другу пересказывали фантастические сюжеты с тем, что сейчас вот прям на наших компах в реальности происходит.
>>1384641
Какой-то плагин или нода при запуске разъебывает рантайм, либо например делает смену текущей папки, а комфи, предположим, ходит по относительным путям. В таком духе. Вспоминай, какие ноды начал юзать недавно, они виноваты. Пробуй удалять по одной из папки нод.
Все эти говноноды по сути одинаковые хуи в жопе. Их можно свести к одной простой библиотеке, и если бы вместо вф дали простой код писать, то проблемы бы не было. А щас мы вынужденно ставим "функцию ресайза" и еще пачку говна от васяна, хотя параметрический ресайз любой сложности это 2-3 строки кода, и ставить их никуда не надо.
>то пиздец, а не программа. Глючней не видал
Так это не программа, а говноподелие от маняфлоу адепта. Ему нужна была convenience-либа, но он этого не понял и высрал идеологию вф, о которой прочитал в манякнижках по альтернативным нокод/лоукод программированиям. А теперь это индустри стандарт блять.
Аноним 13/10/25 Пнд 03:22:54 1385193 535
Пиздец мёртвая тишина наступила
Картинки за 2 года отточили до идеала, а у нас уже 4 месяца просто лору сжелать не могут не то что модель новую
Аноним 13/10/25 Пнд 08:59:24 1385248 536
>>1385193
Тред уже перекатился
Аноним 13/10/25 Пнд 15:21:27 1385453 537
>>1382868
есть где-то отдельный тред с порно-ии?
Аноним 16/10/25 Чтв 15:43:16 1389715 538
>>1382004
потому что ты дебил
Аноним 17/10/25 Птн 14:20:43 1390828 539
>>1382443
На Flux Context если меньше 20 гигов видеопамяти то нейронка не сможет перевести иллюстрацию в фотореализм. Получится сблев уровня 2017 года. То есть с нейронкаим не получится просто подождать подольше как с рендером 3д. Не со всеми как минимум.
Аноним 17/10/25 Птн 14:46:18 1390862 540
image.png 747Кб, 853x918
853x918
image.png 845Кб, 572x876
572x876
image.png 676Кб, 723x580
723x580
>>1384644
Всегда проигрывал с того как он в бабушку превратился от ужасов войны. При этом ни один африканский ребенок-солдат почему-то не превратился.
Аноним 18/10/25 Суб 04:36:13 1391731 541
Аноним 18/10/25 Суб 12:39:32 1391960 542
>>1391731
Ну то же что половина отрицательных рецензий на кинопоиске. Все в ахуе как это говно снятое больным педерастом выдают за лучшее военное кино, за правду жизни, ужосы войны кококо. Снимал малолетний онанист которым Климов во время войны и был.
Аноним 18/10/25 Суб 17:43:02 1392447 543
>>1382227
ебать че за хуйня в первом xDDD
Аноним 21/10/25 Втр 02:11:51 1395450 544
123
Аноним 22/10/25 Срд 09:32:43 1396741 545
Как заставить грок показывать обычную живую пизду?
Аноним 22/10/25 Срд 14:32:17 1396869 546
Аноним 21/11/25 Птн 15:18:47 1424789 547
Аноним 26/11/25 Срд 21:29:45 1431452 548
ну и хуета в первом
Аноним 26/11/25 Срд 21:47:53 1431462 549
nf
Аноним 30/11/25 Вск 17:48:48 1436303 550
Что с сорой блять? Какого хуя ПЯТЬ видео в день? ААААААААА
Аноним 06/12/25 Суб 06:56:16 1442927 551
>>1382222
дай второй видос в нормальном разрешении плиз
Аноним 17/01/26 Суб 14:07:08 1492522 552
nf
Аноним 21/01/26 Срд 14:47:29 1497734 553
nf
Настройки X
Ответить в тред X
15000
Добавить файл/ctrl-v
Стикеры X
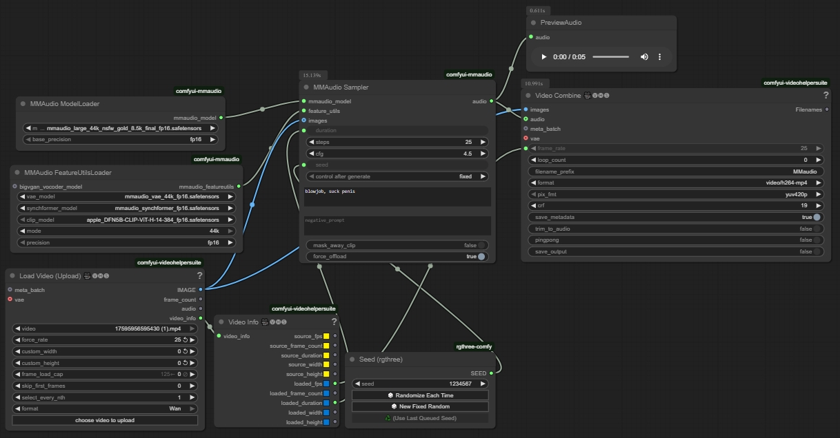
Избранное / Топ тредов