Главная Юзердоски Каталог Трекер NSFW Настройки

Рогалики

Ответить в тред Ответить в тред

Доска закрыта.

Check this out!
<<
Назад | Вниз | Каталог | Обновить | Автообновление | 643 231 147
Cataclysm: DDA. Тред №13. Аноним 03/09/15 Чтв 11:44:41 13256 1
384Кб, 2000x3000
2000x3000
Сataclysm DDA -- это уникальный рогалик включающий в себя нестандартный сеттинг, полностью открытый мир, широкую систему крафта, строительства и конструирования автомобилей. Окапываемся ямами с точёными пиками в лесном домике, коллекционируем музыкальные инструменты в своём особняке, строим слизедвигатели, приручаем котиков, бреемся и стрижёмся. Отыгрываем фуррей, слизней, жрём странные ягоды, варим динамит из мыла, пытаемся убежать от предаторов.
Теперь со вкусом фунгицидного газа, васянотанков и необучаемости!

Вики на английском и гайд для новичков оттуда же: http://www.wiki.cataclysmdda.com/index.php?title=How_to_survive_your_first_day:_Static_Spawn_Mode

Сайт на русском с переводами ченджлогов и новостями: http://cataclyzm.ru/

Ссылка для скачивания с официального сайта:
http://www.wiki.cataclysmdda.com/index.php?title=Download

Всегда свежий снапшот с последней стабильной версией и настроенными шрифтами:
http://cataclysm-dda.tk/

Списки предметов и их описания:
http://cdda-trunk.estilofusion.com/

Сайт разработчиков: http://en.cataclysmdda.com/

Cсылки на предыдущие треды:

Тред #1 https://2ch.hk/ro/res/213.html
Тред #2 https://2ch.hk/ro/res/1851.html
Тред #3 https://2ch.hk/ro/res/2738.html
Тред #4 https://2ch.hk/ro/res/3481.html
Тред #5 https://2ch.hk/ro/res/4524.html
Тред #6 https://2ch.hk/ro/res/5858.html
Тред #7 https://2ch.hk/ro/res/6687.html
Тред #8 https://2ch.hk/ro/res/7756.html
Тред #9 https://2ch.hk/ro/res/8575.html
Тред #10 https://2ch.hk/ro/res/9733.html
Тред #10 https://2ch.hk/ro/res/11111.html
Тред #12 https://2ch.hk/ro/res/12208.html
Аноним 03/09/15 Чтв 11:47:29 13258 2
384Кб, 1251x707
1251x707
Пасаны, багрехт! Отрываемся от погони. Сранный некромансер. Вкотился
Аноним 03/09/15 Чтв 12:40:08 13260 3
Поясните за мод на некромантию. Это нужно какие то артефакты искать, на начальных этапах никак не по воскрешать даже белку?
Аноним 03/09/15 Чтв 12:45:19 13261 4
>>13260
Это нужно электросхемы паять.
Можешь потом в блоба или зомби встроить чип и они станут дружественными.
Абсолютно бесполезная штука.
Аноним 03/09/15 Чтв 12:47:10 13262 5
>>13261
Почему бесполезная? Дружественные мобы не будут атаковать других моих врагов? Или слишком затратно, когда легче самому врага уебать цвайхендером?
Аноним 03/09/15 Чтв 13:10:28 13264 6
>>13260
А разве некромантия не из коробки? Когда ты можешь запчасть от зомби вырезать и сделать себе зеленое воняющее домашнее животное?
Аноним 03/09/15 Чтв 13:20:48 13265 7
>>13262
Они будут, но еботни с этим воскрешением и контролем очень много, к тому же для крафта нужны высокие характеристики. А получишь ты простого зелёного зеда, который к тому времени будет абсолютно не нужен.

>>13264
То другое. "Из коробки" ты можешь сделать зомби-раба и таскать с его помощью вещи. А с помощью некромантии ты делаешь простого зомби, но дружественного к тебе, который будет атаковать врагов.
Аноним 03/09/15 Чтв 13:24:34 13266 8
>>13265
Ну мой зомби с вещью будет отлично атаковать всяких медведов да пум.
Аноним 03/09/15 Чтв 13:50:33 13268 9
где найти вибратор?
Аноним 03/09/15 Чтв 13:54:31 13269 10
436Кб, 1271x735
1271x735
>>13258
Котаны, за мной погоня. Что делать то ребят? Пиздец. Спасайте котоны. Ааааааа
Аноним 03/09/15 Чтв 14:04:24 13270 11
>>13269
Беги к муравьям, они зомби порешат.
Аноним 03/09/15 Чтв 14:11:21 13271 12
>>13270
За мной толпа зомботы. Мне бы до машины добежать, там живительный военный огнемёт.
Аноним 03/09/15 Чтв 17:24:57 13277 13
Посоны, это шутка такая?
http://cdda-trunk.estilofusion.com/gunpowder/craft

Skill used: fabrication
Required skills: N/A
Difficulty: 0
Time to complete: 1 minutes
Components required:
> 1x rock
> 1x pair of socks OR 1x pair of wool socks
Аноним 03/09/15 Чтв 17:32:12 13278 14
>>13277
Камень в носке, хули непонятного? Цельнометаллическую оболочку не смотрел чтоль? Только там мыло, а тут камень.
Аноним 03/09/15 Чтв 17:34:20 13279 15
Аноним 03/09/15 Чтв 17:37:08 13280 16
>>13279
Обосрамс это. Репортни
Аноним 03/09/15 Чтв 17:38:05 13281 17
>>13279
Не, я конечно понимаю что хорошо выдержанные носки могут и взорваться, но мне кажется что ты пока первые 100 грамм такого "пороха" сделаешь - мутируешь нахуй в слизня.
Аноним 03/09/15 Чтв 18:40:32 13284 18
Аноним 03/09/15 Чтв 19:56:57 13285 19
Зачем нужен собачий корм?
Аноним 03/09/15 Чтв 20:01:33 13286 20
>>13285
Собаку им кормишь, и она за тобой начинает бегать. Довольно бесполезная хуйня на самом деле, ты сам знаешь какой у неё урон и хп, а вечером если книжку у огня читать то постоянно заёбывает сообщениями "услышан шум" когда она вне ЛОСа бегает.
Аноним 03/09/15 Чтв 20:08:38 13287 21
>>13286
Норм, пойду отыгрывать Я - Легенда
Аноним 03/09/15 Чтв 20:22:12 13289 22
>>13268
В магазине электроники попадался.
Аноним 03/09/15 Чтв 20:24:15 13290 23
>>13289
Самое ему там место.
"Здравствуйте, можно мне пожалуйста двести грамм КТ315, пачку канифоли и вот этот вибратор пожалуйста"
может быть это был мультивибратор, ЕВПОЧЯ?
Аноним 03/09/15 Чтв 20:39:28 13292 24
>>13286
Там вроде клетки для переноски животных завезли, ни разу еще не попадались правда.
Аноним 03/09/15 Чтв 20:51:39 13293 25
491Кб, 1824x1368
1824x1368
Выживанцы, поможете ньюфагу прояснить пару вопросов?
Пока мой рекорд: дожил до лета, отправился исследовать окрестные ебеня и был съеден оравой пауканов. Играл охотником с луком, медленных врагов закалывал самопальным трезубцем, шустрых и опасных на близкой дистанции стрелял из лука.
Обязательно ли обмазываться транспортом? Если нет, как анон выживает после того как ближайшие окрестности уже очищены от ништяков? Во что одеваться летом? У моего лукаря ноги в кроссовках потели шопиздец, что с этим делать?
Аноним 03/09/15 Чтв 21:12:02 13295 26
>>13293
>Обязательно ли обмазываться транспортом?
>как анон выживает после того как ближайшие окрестности уже очищены от ништяков?
Нет, не обязательно. Можешь выращивать огород и ловить рыбу, никто не запрещает. И вообще ходить с одной тележкой со всеми пожитками. Что касается транспорта, то благодаря довольно топорному генератору карты все сводится к тому, что бы колесить по миру и собирать лут с лаб, бункеров, магазинов расположенных по краям городов и бугуртить от фунгалоидов.
>Во что одеваться летом?
Тоже самое, что и зимой - обшитые кевларом шмотки.
Аноним 03/09/15 Чтв 21:27:41 13296 27
318Кб, 1230x553
1230x553
Ужас какой. Пиздец.
Аноним 04/09/15 Птн 01:41:58 13313 28
>>13290
>Самое ему там место.
Конечно, если это массажёр, ему место в доме бытовой техники.
Аноним 04/09/15 Птн 02:04:18 13314 29
225Кб, 596x372
596x372
Аноним 04/09/15 Птн 09:23:01 13318 30
302Кб, 1280x1024
1280x1024
Аноним 04/09/15 Птн 10:58:19 13319 31
379Кб, 980x618
980x618
Ну всё, в город теперь опасно набегать даже ночью. С одной стороны халки, с другой хищники а с третьей коррозийные. Поеду я на рыбалку тогда, поймаю пару гигантских лососей поесть (суши научился делать)) да буду питаться муравьиными яйцами, яичницу крафтить. Совсем уже охренеть, в лаборатории халк в коридоре попался, врезал так что я метров 10 пролетел, благо что по прямой а то бы разбился об стену нахрен. Суровая реальность сурова, попробую на кофейню ночью набежать, если она в городе есть, за таблетками или зёрнами кофе, посмотрю что из этого выйдет. Ресторан там есть, может вина возьму, устрою себе романтический вечер при свечах лол, правда что-то одиноко сосем...

>>13270
Воспользовался твоим советом, кинул бомбу на которую сбежались все муравьи в округе и начали шатать коррозивного петуха, спасибо выживан.
Аноним 04/09/15 Птн 11:00:26 13320 32
>>13319
>что-то одиноко сосем...
Cовсем
Быстрофикс
Аноним 04/09/15 Птн 13:19:44 13327 33
85Кб, 1910x1051
1910x1051
Accurate at long distance, ну - ну.
Аноним 04/09/15 Птн 13:26:55 13328 34
>>13327
Лол, так это потому что ты в котеек стреляешь. ЗАЧЕМ, СУКА? У всех маленьких зверушек оче большой уворот.
Аноним 04/09/15 Птн 13:40:15 13330 35
>>13328
Да жрать нечего, в багажнике только сладости, ими не наесться нормально.
Аноним 04/09/15 Птн 13:43:30 13332 36
78Кб, 1909x1039
1909x1039
>>13330
А, и ещё можно двери с радиоконтролем поставить. Правда зачем?
Аноним 04/09/15 Птн 14:40:12 13339 37
43Кб, 1361x755
1361x755
NPC сел на место водителя.
Попробовал его сдвинуть.
Машина взорвалась.
Аноним 04/09/15 Птн 14:41:40 13340 38
>>13339
А меня потом спрашивают, почему я этих пидорасов как хомячков давлю на 100км час.
Аноним 04/09/15 Птн 15:06:56 13342 39
70Кб, 1366x744
1366x744
У компьютера в спальне лежала маска Гая Фокса и упаковка петард.
Аноним 04/09/15 Птн 15:24:23 13344 40
38Кб, 1365x757
1365x757
Зачем готовить, если друг умер?
Аноним 04/09/15 Птн 16:18:37 13347 41
>>13344
А он умер или ты то самый шизофреник который чинит машины во сне поступил не хорошо с другом?
Аноним 04/09/15 Птн 16:19:23 13348 42
Бляя котаны почему при создании мира мне дебаг окно высвечивает постоянно - НЕ НАЙДЕН ПРЕДМЕТ АК74, и так пару десятков оружия.
Аноним 04/09/15 Птн 16:21:30 13349 43
3Кб, 562x66
562x66
Вот такая хуйня.
Аноним 04/09/15 Птн 16:28:58 13350 44
>>13347
Он из машины выпал когда под него зомби кислотой плюнул и под колёсами оказался.

>>13348
Потому что эксперименталочка.
Аноним 04/09/15 Птн 16:37:28 13351 45
>>13350
>Он из машины выпал когда под него зомби кислотой плюнул и под колёсами оказался.
Обосрался. Не хотел бы я так умереть.
Аноним 04/09/15 Птн 16:51:53 13352 46
>>13266
Как он будет атаковать без рук и зубов?
Аноним 04/09/15 Птн 16:52:57 13353 47
Так как делать прислужников с помощью некромантии?
Аноним 04/09/15 Птн 17:41:40 13355 48
86Кб, 1366x744
1366x744
81Кб, 1366x744
1366x744
Попался какой-то глухой мухосранск вместо города: несколько домишек, школа и пара магазинов. Хочу переехать жить в научную лабораторию на юге, какие опасности в ней ожидают?
Аноним 04/09/15 Птн 18:05:45 13356 49
>>13355
Все опасности, серьёзно. Но начнём, пожалуй, с того, что без карты доступа ты туда скорее всего даже не попадёшь.
Аноним 04/09/15 Птн 18:08:44 13357 50
Анон, что хорошо прицепить к носу машины, чтобы злоебанные муравьи не отрывали мне зеркальца заднего вида?
Аноним 04/09/15 Птн 18:13:41 13358 51
>>13356
Карту достал уже, обшарил два этажа вниз, пришлось подниматься из-за сильного холода. Из врагов встретил только полуразвалившегося андроида да туррель.
Аноним 04/09/15 Птн 18:14:45 13359 52
>>13357
Проделать дырку позади водительского сиденья.
Аноним 04/09/15 Птн 18:30:54 13362 53
Аноним 04/09/15 Птн 18:37:51 13363 54
Посоны, а где еще можно взять кислоту для батареек кроме как смиренно ждать кислотного дождя?
Аноним 04/09/15 Птн 18:39:53 13364 55
Аноним 04/09/15 Птн 18:46:47 13365 56
>>13363
>кроме как смиренно ждать кислотного дождя?
Которого ещё не завезли в игру.
Аноним 04/09/15 Птн 19:04:31 13367 57
342Кб, 1165x706
1165x706
>>13357
Защиту поставь просто, можешь боковины на раму нацепить по бокам.
Аноним 04/09/15 Птн 19:38:02 13368 58
>>13365
Не напоминай. Сначала убрали урон от кислотных дождей, потом их вообще убрали. Оказуалеле.
>>13363
>где еще можно взять кислоту
Да из обычной воды делай, если набор химика есть. Или разбирай аккумуляторы с машин.
Аноним 04/09/15 Птн 19:55:26 13369 59
>>13368
>рабирай аккумуляторы из машин чтобы делать аккумуляторы
POOSHKA
Аноним 04/09/15 Птн 20:06:52 13370 60
>>13369
Может механики не хватать чтобы починить уже готовый который протекает. А крафтить фабрикейшеном. хотя если у него пластик в компонентах имеется по идее его можно и паяльником подлатать, никогда не пробовал
Аноним 04/09/15 Птн 21:16:44 13371 61
207Кб, 1366x744
1366x744
Стоящая вещь? Что ей нужно для работы?
Аноним 04/09/15 Птн 21:21:42 13372 62
>>13371
> Стоящая вещь?
Не особо то. Разве что у тебя есть единая энергосистема и несколько путей зарядки батарей. Лучше лёгкий поищи, его могут пробить только крупнокалиберные турели, при этом он тратит меньше энергии, легче и всякое такое.
Аноним 04/09/15 Птн 21:52:05 13373 63
>>13370
Хуйня, я уже магаз электроники нашел.
Теперь осталось найти дегидратор для еды чтобы себе кухню в машинке сделать и норм.
Аноним 04/09/15 Птн 23:02:43 13374 64
Где дебаг отключается?
Аноним 04/09/15 Птн 23:07:59 13375 65
Аноним 04/09/15 Птн 23:09:14 13376 66
>>13375
Это дебаг сообщения, я про дебаг режим
Аноним 04/09/15 Птн 23:10:49 13377 67
>>13376
При конепеляции.
Аноним 04/09/15 Птн 23:15:36 13378 68
114Кб, 900x900
900x900
Аноним 04/09/15 Птн 23:52:46 13379 69
31Кб, 600x548
600x548
Аноним 05/09/15 Суб 00:57:20 13380 70
>>13378
>>13379
Конепелируешь с ключом RELEASE=1 - дебаг будет только на критических ошибках.
Аноним 05/09/15 Суб 00:59:12 13381 71
>>13367
Вот это блядовня на колёсах, вот это я понимаю. Шесты есть?
Аноним 05/09/15 Суб 01:09:05 13382 72
Что делать с coal pallet?
Я чуть не обосрался пока две таких пёр до машины.
Аноним 05/09/15 Суб 01:19:39 13383 73
>>13382
1. Строишь charcoal kiln.
2. Ложишь туда дерево, поджигаешь.
3. Выкидываешь palletы, ибо не нужны.
4. ?????
5. УГОЛЬ
Аноним 05/09/15 Суб 08:09:50 13384 74
Аноним 05/09/15 Суб 09:24:17 13385 75
Аноним 08/09/15 Втр 21:15:13 13390 76
>>13382
Киркой разбивать и получать больше угля.
Аноним 08/09/15 Втр 21:35:15 13391 77
1996Кб, 339x243
339x243
>>13328
Это он с котейкой лазерной указкой играет. Играл.
Аноним 08/09/15 Втр 21:37:33 13392 78
Аноним 08/09/15 Втр 21:43:23 13394 79
61Кб, 1297x704
1297x704
Обычный день в Катаклизме.
Аноним 08/09/15 Втр 21:47:46 13396 80
>>13394
Уоу. Покажи настройки.
Аноним 08/09/15 Втр 22:08:08 13398 81
22Кб, 884x388
884x388
>>13396
Да вроде ничего особенного, рядом город и какой-то непись внезапно решил по белкам пострелять. Тут вся эта орда и набежала.
Аноним 08/09/15 Втр 22:30:20 13399 82
>>13398
Вот эти все настройки, настроечки, меняющие геймплей Я НЕНАВИЖУ! НЕНАВИЖУ БЛЯТЬ! сукины дети разработчики, без мозгов.
Аноним 08/09/15 Втр 22:35:28 13400 83
80Кб, 1914x1049
1914x1049
76Кб, 1910x1048
1910x1048
79Кб, 1909x1047
1909x1047
57Кб, 1905x1042
1905x1042
Пока не было ни двачей ни интернетов, я значительно продвинулся в игре т.к. больше у меня игор нет.
Первое - доделал таки уберменша. В вики написано что статы до 18 - предел человеческих возможностей так что заранее надо ставить нужный стат до 15 чтобы грейднуться до 18.
ANFO charge превращает фунгусошпиль в нисто, даже подстраховочные мининюки не понадобились.
120mm пушка гарантированно превратит в труху любого.
Запилил таки вортекс двигло и вортекс генератор, охуел делать цепи и педали для них почти неделю. Вечный двигатель создан, послабее дизельного, но зато какой!.
Нашел некрополис. Хорошо что враги сразу превращаются в радиоактивный пепел, иначе пришлось бы оставить эту затею из-за критического количества butchering - а в игре.
Последнее что приходит на ум из лейтгейм стаффа - запилить cargo dimension, но т.к. спаун трупчинских учёных так занерфали и разбавили хуетой вроде трупов зожовцев\туристов, поиски портального генератора могут занять вечность.
Аноним 08/09/15 Втр 23:00:55 13402 84
>>13399
Но это же хорошо. Запили себе мир по вкусу и выживай пока не надоест. Как надоест - создавай новый мир с другими настройками и переноси туда своего персонажа (можно вместе с бтром, бункером с огородом и прочим хламом). До нормального баланса в игре все равно еще очень далеко.
Аноним 09/09/15 Срд 00:05:50 13403 85
>>13402
вот именно эта возможность в процесс генерации убивает атмосферу, это чит какой-то, настоящий труъ рогалик не должен иметь никаких опций влияющих на геймплей
Аноним 09/09/15 Срд 02:54:22 13404 86
>>13403
Если говорить про атмосферу, то тут скорее влияние того, что это проект с открытым исходным кодом и поэтому нет единого видения каким он должен быть, много не доделано, а многое может быть лишнее, вот и приходится выкручивать настройки и моды для себя.
Ну и стандартные настройки тут немного странные:
1. Разделка трупов чтобы не вставали - в оригинальном катаклизме такого, емнип, не было, и непонятно зачем добавили.
2. Падение навыков - опять же в оригинале оно особо не раздражало, а в dda, ну спасибо тому анону который запилил intcap, хоть какой-то реализм.
3. Огромное количество всякой ерунды, вроде огненных имба-катан и шмоток выживальщика. Которые по-идее должны подключаться отдельным модом, а не наоборот.
4. Убрали динамический спавн - но так и не доделали орды, или еще какой-нибудь внешний фактор, заставляющий выживальщика не превраться в плюшкина окончательно.
5. Добавили кучу монстров, разновидностей зомби, оружия. Но как-то разнообразия от этого особо не прибавилось. Заходишь в город, а там не толпа зомби, а какой-то разноцветный Z-парад. Ну и в оружейках теперь по нескольку разновидностей патронов пачками по 10 штук(насколько я вижу недавно добавили ЕЩЕ несколько вариантов 9mm/.223 ну и пистолет под .22), и ни одного под твою винтовку. Хотя предаторы, коррозивные и гренадеры доставляют, это да.
6. Огромный перекос баланса в плане получения большинства небоевых навыков/рецептов - библиотеки наше все (компьютеры и электронные книги наверно к этому времени просто "ВСЕ"). Обучать еще умеют нпс, но зачастую они совершенно неадекватные и вот это вот "тут в диалоге должен бы быть ответ, но кто-то его забыл запилить" кругом.


А так для рогаликов наличие каких-то опций влияющих на геймплей особо не принципиально, например в angband/nethack есть куча настроек усложняющих игру, а dcss/brogue/infra arcana наоборот, придерживаются в основном одной идеи. Просто все играют со стандартными настройками, потому что большинство они вполне устраивают.
Аноним 09/09/15 Срд 05:39:44 13406 87
>>13400
>В вики написано что статы до 18 - предел человеческих возможностей
Вроде не 18, а 20 и предел именно человеческих возможностей, то есть нельзя сделать больше при генерации, а мутациями и бионикой можно больше сделать.
Аноним 09/09/15 Срд 05:41:39 13407 88
>>13403
>настоящий труъ рогалик
>кококлизм-кококлизмчик
Я тут сейчас римворлд упарываю и даже эта конфетная аркада рогальней, чем кококлизм.
Аноним 09/09/15 Срд 09:20:07 13408 89
>>13399
Наоборот, всё правильно сделали. Не нравятся дефолтные? Сделал как больше нравится, а не тупо бросил играть.
Аноним 09/09/15 Срд 11:14:20 13410 90
>>13404
кстати та же хрень с ангбандом например
>>13408
может быть но это уже получается не труъ
рогалик должен быть без настроек и только с nighmare сложностью
>>13407
надо поставить посмотреть, выглядит интересно
Аноним 09/09/15 Срд 13:02:14 13413 91
>>13410
>рогалик должен быть без настроек и только с nighmare сложностью
Ты тредом промахнулся. С такой толстотой, иди лучше проходи свой нетхак, безграмотным-слепым-аскетом-пацифистом, как минимум.
>>13407
>римворлд
>рогалик
Лол. С каких это пор "Tower Defense" - это рогалик?
Аноним 09/09/15 Срд 13:56:14 13415 92
Посон, поведайте, как справится с проблемой отсутствия батареек? (для сварки например)
Аноним 09/09/15 Срд 13:58:22 13416 93
>; pair of aluminum tongs can be crafted with the >following recipes
>Skill used: fabrication
>Required skills: N/A
>Difficulty: 3
>Time to complete: 30 minutes
>Tools required:
>> 1 tool with hammering quality of 2
>> anvil
>> electric forge (150 charges) OR charcoal forge (30 charges) OR acetylene torch (30 charges)
>Components required:
>> 1x lump of steel OR 4x chunk of steel OR 12x scrap metal OR 3x pipe
WUT
Аноним 09/09/15 Срд 14:00:04 13417 94
>>13416
Так это тебе не DF, чтобы с металлургией ебаться.
Упрощеночка!
Аноним 09/09/15 Срд 14:09:14 13418 95
>>13415
Делаешь машину, прикручиваешь к ней солнечные панели(если бензина мало) и сварку. Есть еще вариант - зарядная станция. Ну а киборги запитывают электроприборы от единой энергосистемы.

Аноним 09/09/15 Срд 14:15:48 13419 96
>>13413
Сам ты тауер дефенс, не понимаешь штоле смысла? Чем больше у тебя подкручивания мира, тем больше это дает неявных читов, такой подход ни к чему хорошему не приведёт! Да видно ты не не понимаешь что таое настоящий рогалик.
Аноним 09/09/15 Срд 14:54:11 13422 97
>>13419
>Да видно ты не не понимаешь что таое настоящий рогалик
РАЗБИРАЮЩИЙСЯ В СУТИ ИТТ, все в просветление!
Аноним 09/09/15 Срд 14:54:17 13423 98
82Кб, 889x634
889x634
>>13419
>Чем больше у тебя подкручивания мира,
>а видно ты не не понимаешь что таое настоящий рогалик.
Так и запишем значит, Нетхак, с его спискотой из настроек - не рогалик. А в римворлде целых три режима "подкручивания" игры, от самого простого до совсем рандомного, каждый из них разделяется еще на десяток - в зависимости от того какое количество и как часто на тебя будут набигать/случаться всякая хрень.
Аноним 09/09/15 Срд 15:20:14 13426 99
>>13423
Да, DynaHack немного отошел от Основ, от Истины, от Хардкора, от Труъ. Но я могу так сказать по опциям: настоящие нетхакеры не входят в опции, так то вот, настоящие харкорные игроки проходят с дефолтовыми опциями. Можно только подправить немного внешний вид, отображение, кодировку, цвета, тип меню, размер экрана и т.п. И к счастью даже в DynaHack все опции по умолчанию соответствуют исконному нетхакерскому труъ хардкору. Что еще добавить чтобы эпичность моего текста зашкаливала?
Аноним 09/09/15 Срд 15:23:40 13427 100
339Кб, 488x644
488x644
>>13426
Обосрись от натуги, будет самое то.
Аноним 09/09/15 Срд 15:23:42 13428 101
>>13423
>А в римворлде целых три режима "подкручивания" игры, от самого простого до совсем рандомного, каждый из них разделяется еще на десяток - в зависимости от того какое количество и как часто на тебя будут набигать/случаться всякая хрень.

А еще там есть моды, ебать их за ногу! Это ужасно. Но РИМ интересен. Он в чем-то как варкрафтик, но интересен, и главное можно входить без прочтения тонны описаний, наглядно, прикольно. Короче, я точно говорю: выкручиваем все опции на максимальную сложность и вперед! Как nightmare в DOOM! Будь труъ - будь по хардкору! - Это Основы.
Аноним 09/09/15 Срд 15:26:53 13429 102
>>13418
А другую хуйню можно запитать от машины? Ну там паяльники, дегидраторы, хотплейты?
Аноним 09/09/15 Срд 15:29:59 13430 103
>>13427
Вот за это стоит уважать двач и подобные ресурсы - потому что всегда можно получить пизды, и начать ебучий холивар до остервенения, до помрачения, до полного охуевания, и разумеется также обосраться от натуги, это ведь круто.

Аноним 09/09/15 Срд 15:30:50 13431 104
>>13427
Добавлю про Скайрим (раз уж он на пикче) - вот это вообще не хардкор, точнее у него все шансы быть интересным и харкорным, но все испортили бесконечные моды, DLC - блять меня трясет в трясучке от DLC, одежда, блять, прически блять, мы что тут девки в куклы играем, йобаныврот, и везде разбросаны предметы, ну как тут не стать помойным бомжом тыря все что плохо лежит? Хреново это, очень хреново. И управление тоже хреновое, пока прокрутишься по списку инвентаря охуеешь десять раз. Два раза я пытался в Скайрим и бросил. Да и графика тоже говно серое по сравнению с тем же Ведьмаком с прекрасными пейзажами, не хардкор но хоть выглядит красиво.
Аноним 09/09/15 Срд 15:31:26 13432 105
143Кб, 465x736
465x736
>>13430
>всегда можно получить пизды
Ты его с RL не перепутал?
Аноним 09/09/15 Срд 15:34:44 13433 106
>>13426
>И к счастью даже в DynaHack все опции по умолчанию соответствуют исконному нетхакерскому труъ хардкору
А я всегда отключаю элберет и петов, читерство это какое-то.
>>13428
>Но РИМ интересен
Ага с моралофажеством уровня ДФ.
>>13429
Зарядная станция - устанавливаешь ее в багажник, включаешь, бросаешь туда электроприбор с соответствующей модификацией и все.
Аноним 09/09/15 Срд 15:41:32 13434 107
>>13432
Ты имеешь в виду RL тот что на dfwk? или RL = real life? Я лично голосую за всё, и за IRL тоже, всё по хардкору, всё по пизде. Пикча зачотная, респектище, запости еще такого. Вообще VR/IRL это тема мне очень доставляет, кстати последний роман Пелевина весь сладкий на эту тему, рекомендую. Что касается ДФ-dfwk то, кхм, там своя атмосфера. Но это хуй с ней, главное хардкор, правильно я говорю?
Аноним 09/09/15 Срд 15:45:46 13435 108
>>13433
Это твое право, в нетхаке много добровольных conducts, например не носить броню, не пользоваться оружием, самый жесткий конечно - никогда не есть. Если говорить конкретно про петов, то они бывает не нужны и их можно игнорировать, и иногда как ни странно, они даже могут принести вред! Дада, есть такие ситуации, например в темноте, например в узких проходах, например если агрится, в общем в итоге даже бывает что с петом больше хардкора чем без пета. Моражфажество про РИМ тут не при чем, я высказал свой конкретный и четкий мессаджъ - не труъ если опциями играться, не труъ. РИМ интересен, да, и если будет развиваться то пусть, это прикольно.
Аноним 09/09/15 Срд 16:15:08 13436 109
>>13434
>>13435
Ты как-то очень сумбурно выражаешь мысли.
Попробуй использовать параграфы и переносы строки, тебя реально тяжело читать.
Аноним 09/09/15 Срд 16:42:37 13437 110
А что вы тут делаете? Опять спорите какой рогалик самый рогаликовый?
Аноним 09/09/15 Срд 16:44:11 13438 111
Аноним 09/09/15 Срд 17:21:27 13439 112
Собрал себе FOODCO kitchen buddy но не могу установить его в машину. Какие требования к механике и что вообще нужно чтобы его поставить?
Аноним 09/09/15 Срд 17:34:27 13440 113
Да что тут собственно сложного? Я говорю: хардкор это без вариантов. Это жесть. Без опций. Без выбора. Только жесть. Максимум сложности. Nightmare. Но в целом анон прав, нелогично в этом треде. Надо отдельный.
Аноним 09/09/15 Срд 17:47:41 13441 114
>>13439
На пустую раму.
Аноним 09/09/15 Срд 18:54:57 13444 115
>>13431
> Скайрим (раз уж он на пикче) - вот это вообще не хардкор
Можно накатить какой-нибудь Requiem, если мазохист и страдать, по крайней мере первое время.
Аноним 09/09/15 Срд 19:50:18 13447 116
>>13367
А из чего эта защита спереди? Просто пустая рама?
Аноним 09/09/15 Срд 20:36:10 13448 117
>>13413
>С каких это пор "Tower Defense" - это рогалик?
ДФ это тоже тавердефенс? В римке всё с него спизжено более чем на 75%.
>>13433
>Ага с моралофажеством уровня ДФ.
Вот моралофажество напрягает, да. Порезал бандита на органы - всё, пиздос, все неделями в трауре ходят. В ДФ вообще такой хуйни не было - забухал и всё прошло.
Аноним 09/09/15 Срд 22:01:05 13449 118
>>13448
>ДФ это тоже тавердефенс? В римке всё с него спизжено более чем на 75%.
Режим крепости? Да в каком-то смысле, все равно у большинства игроков план простой 1. Огородится стенами и рвом 2. Ловить лулзы с набегающих осад и своих фейлов. Просто в ДФ столько контента и возможностей что он уже ни в какие жанровые рамки не помещается.

>моралофажество напрягает
Алсо, искал мод (забыл как называется, что-то там для интерфейса и порядка загрузки других модов) на их форуме для v12 и внезапно проиграл - ludeon.com/forums/index.php?topic=7112.0
Аноним 09/09/15 Срд 22:18:09 13450 119
16Кб, 299x451
299x451
>>13447
Рама, обмазанная тараном из военных композитов.

>>13381
Что за шесты я не знаю, просто слепил тачку-дом. Две бляди какие-то ворвались через боковину, сломали, и начали пиздить у меня кофе и прочий лут, пришлось из застрелить, одна только успела в меня стрельнуть но не получилось толком ничего бронируйте свой пепелац кто в доме на колесах живёт, котоны. Котлетки вроде наделал из них, не помню уже но было вкусно. Потом я умер но не своей смертью конечно же, как обычно происходит.
Аноним 09/09/15 Срд 22:24:45 13451 120
56Кб, 604x456
604x456
>>13400
>Вортекс генератор.

Поясни плиз. Проебал домик передвижной, хочу возле города подвал вырыть и хикковальню устроить.
Аноним 09/09/15 Срд 22:43:57 13452 121
43Кб, 540x405
540x405
Что вы тут развели пока кота не было? У ДФ своя атмосфера, у нас своя. Тоже дворфанов гоняю, друг сегодня под водочку мне втирал что дворфы=гномы но я что-то сомневаюсь, впервые с ними всеми только в варкрафте познакомился, первые маги, вторые брутальные бородачи с топорами (вернее наоборот), вроде как то так было, не помню уже. Давайте обсуждать истории выживача например, рогалики они разные бывают и в каждой игре по-разному. В котоклизме выживач же чистый (почти, до первого огнемета), у вас же должы истории всякие быть как вы терпели всё это в просранном мире. Интересно же послушать, пишите же, а вы ругаетесь между собой...
Аноним 09/09/15 Срд 22:47:58 13453 122
74Кб, 1906x1041
1906x1041
21Кб, 1256x693
1256x693
19Кб, 1257x689
1257x689
Ебучий некрополис, маслорез почти что 1500 зомби по 100 хп КАЖДЫЙ, то ещё удовольствие.
>>13451
Вот эта вот штука. По идее должна давать бесконечную энергию, но один раз я видел положение заряда батарей в 99%, окромя генератора у меня ещё два квантовые соляры с кучей апгрейженных, так что наличие хоть какого то выхлопа от генератора под вопросом. Но при установке говорилось что то про ~ +400-500 энергии. И да, генератор занимает слот ДВИГАТЕЛЯ, так что пришлось перейти полностью на вортексное снабжение.
Аноним 09/09/15 Срд 23:07:57 13454 123
224Кб, 1039x708
1039x708
230Кб, 1253x716
1253x716
>>13453
Уу, какая тема. Ты живой там? С некрополиса бежал без оглядки, того не стоит эта затея я считаю. Какая-то там движуха не нормальная совсем происходит. Вихри находил в шахтах, отсылка к манге какой-то где там спирали были, не смог дочитать из-за отторжения ко всему пиздоглазому\анимешнему а так нормально только про амигару почитал, было интересно вообще что это такое но анон мне тут посоветовал потом как их унижать. Один раз расстрелял и в мили завалил но потом эти отходняки от таблеток..
Аноним 09/09/15 Срд 23:33:42 13455 124
>>13454
Я весь некрополь зачистил, -2 и -3 уровни не считая канализации, выполнил квест тамошних солдафонов на выпил charred nightmare - ов. Все патроны к дробовику отстрелял, .223 патроны с эмки и под конец из йоба МП5 потому что иногда 9х19 патроны с зомби падали, но потом надоело пердолиться и стал выносить с лазгана и ставить фаерволлы NX-17 пушкой.
Единственное что годное я там нашел - поставил злоебучий сонарный резонатор который теперь хуй где найдёшь.

Не хочу в некрополь больше, там надо будет толпы зачищать. Не зачистишь, так толпой окружат и отпиздят. Кулаками радиационными. Похоронят прямо в тамошнем коридоре, под музыку из плеера американского. Ребята, идите в некрополь.
Аноним 10/09/15 Чтв 00:01:11 13456 125
313Кб, 1239x706
1239x706
428Кб, 1043x697
1043x697
339Кб, 872x575
872x575
>>13455
Там пиздец кромешный, когда энергия для А7 (лазерной винтовки) кончилась, вместе с едой и местом в рюкзаке, я схватил беретту с моба и начал чистить дальше в надежде на пожрать, в столовой пустота была, почти, много чипсов и всякого фастфуда но мне это есть нельзя, бежал, нашел гараж а там второй рюкзак, на бугурте добежал до спуска вниз а там пикрилейтед, бомбануло сильно, в итоге прокопал потом туда проход (гнался за мной бот) но не дожил, думал буду там трупы лутать не смотря на однообразие хабара. Ну на лабораторию еще набежал внутри за мутагенами, просто из жадности скорее всего, уже были не нужны.
Вот на скринах проход. Правда мои жители в подвали пизданулись, пришлось их сожрать.
Аноним 10/09/15 Чтв 00:02:31 13457 126
>>13455
А экспериментальные z-уровни у тебя включены? У меня рядом с некрополисом часто катаклизм вылетает, вот не могу понять из-за чего.
Аноним 10/09/15 Чтв 00:07:54 13458 127
>>13457
Я не он но выключил это пока не доведут до ума, больно тормозит с ними у меня.
Аноним 10/09/15 Чтв 00:25:37 13460 128
>>13458
Двачую за тормоза в некрополе, там куча народу сидит и они всё ЛОМАЮТ, ТОРМОЗИТ ЗАРАЗА, в тайловерсии ещё анимации go full DERP, когда в машине еду то всё рывками идёт, хотел обратно на проклятую версию перекатиться, но там мод на звуки не работает, приходится страдать.
Аноним 10/09/15 Чтв 00:36:36 13461 129
304Кб, 1204x694
1204x694
>>13453
А ты крут.
Странно, я этих фунгалоидов выжигал пачками, сотнями но не засчиталось что-то. Даже подрывал их грибные столбы ядерными зарядами.
Химера-бомж-кун, в поисках транспорта теперь.
Аноним 10/09/15 Чтв 00:47:26 13462 130
243Кб, 1198x707
1198x707
439Кб, 1026x709
1026x709
Карту расшатало теперь, не знаю что делать. Кругом поле сплошное, вот лес нашел. Хорошо живём ребят. Бомбануло что-то.
Аноним 10/09/15 Чтв 01:04:13 13463 131
195Кб, 1191x701
1191x701
>>13462
Ну хоть на речку набрёл, от жажды не помру пока точно. С собой 20+ пачек вяленого мяса, по пути собаку убил еще. Ем кофейные таблетки, до тех пор пока место для ночлега не найду.
Аноним 10/09/15 Чтв 01:17:27 13464 132
>>13463
Ну бля, ни одного города нет вокруг, карта вообще закрыта. Пока бегу в рандомном направлении. Уже рассвет. По пути сожрал зомби-собаку, набросился на лося, набрал свежего мяса. Ем сырым потому как нет поблизости даже палки чтобы пожарить да и разлагаться начал опять. Надо хоть куда-нибудь, хоть до машины любой дотянуть чтобы отоспаться.
Аноним 10/09/15 Чтв 01:18:46 13465 133
>>13464
Религия на земле спать мешает?
Аноним 10/09/15 Чтв 01:21:18 13466 134
>>13465
Не засыпается на землице что-то, даже при почти максимальной усталости. Может до леса дойду и в кустах вырублюсь лол.
Аноним 10/09/15 Чтв 01:42:26 13467 135
101Кб, 1203x706
1203x706
>>13465
Вот, действительно со второго раза уснул на земле, спасибо. Сколько хожу но так лес или город не обнаружил. Погнался за бандитом каким-то но он ломанулся в сторону и убежал. Ладно, голодным не остался, съел часть зомби-медведя, мясо обычное от лося сгнило но и так сойдёт хоть и менее питательно. С кучки трупов каких-то наркоманов набрал остатки воды, пригодится. Если игра совсем поломалась то я уже не знаю как быть, никогда такого свободного пространства большого за несколько лет игры не находил. Безумный Макс какой-то.
Аноним 10/09/15 Чтв 01:54:50 13468 136
351Кб, 918x640
918x640
> Allow city-less mapgen
Нельзя ли теперь просто уменьшить количество городов (увеличить расстояние между ними)?
Аноним 10/09/15 Чтв 11:57:09 13471 137
>>13450
Рама и composite plating? И все?
Аноним 10/09/15 Чтв 14:00:57 13473 138
>>13471
Рама, спереди на ней военный таран.
Аноним 10/09/15 Чтв 15:16:01 13474 139
Где взять старые эксперименталки? Судя по чейнджлогу, последняя в которой не сломан свет - 3649.
Аноним 10/09/15 Чтв 16:30:31 13477 140
41Кб, 1066x698
1066x698
17Кб, 549x435
549x435
Не A7, конечно, но тоже неплохо.
Аноним 10/09/15 Чтв 16:55:39 13478 141
>>13477
>Damage: 12
>Semi-automatic
>неплохо
Аноним 11/09/15 Птн 02:41:13 13483 142
440Кб, 1035x704
1035x704
455Кб, 1035x684
1035x684
274Кб, 1245x712
1245x712
Бампану пожалуй.

Короче шел по пустоши этой, жрал мимозомби всяких разных. Нашел лагерь военных, расшатал полностью но толком ничего не нашел за то отъелся, на севере ферма, отоспался серьезно так, съел овцу и продвинулся дальше. Нашел еще машинку, на ней добрался до шахты где стояла медицинская тачка, захапал, заправил (на 40% бензином). В городе хардкор был вообще, в 3 часа ночи прояснилось (?), напала вся хренотня что там лазала. Пытаться буду теперь выйти отсюда блять. Еще я стал здоровым как пельмень, эти мутации сведут меня с ума.

>>13463>>13451>>13462 -химера.
Аноним 11/09/15 Птн 03:30:23 13484 143
>Just merged coolthulu's nice looking start at drawing lower levels instead of "open air" tiles, and a bunch of enhancements to climbing.
Now you can walk up to a ledge and 'e'xamine off the edge to get a prompt to climb down, with a nice message estimating your chances of getting back up and/or hurting yourself.
You can see outlines of vehicles and terrain on lower levels, with a cyan background to let you know it's not the same level.
Finally some neat utility stuff, you can park a car next to a building to help you climb onto the roof, though most buildings don't have roofs

Z-уровни понемногу допиливают.
Аноним 11/09/15 Птн 07:28:55 13485 144
>>13484
А домики так и остались одноэтажными? Вообще - охуенно сделали, надо будет попросить добавить прыжки через пару-тройку клеток, чтобы можно было съёбывать от зомби прыгая по машинам/домам и преодолевать рвы и всякие обломки. И новую бионику - ножные протезы, которые позволяют прыгать на десяток клеток через зомби и препятствия.
Аноним 11/09/15 Птн 08:59:34 13488 145
Клизманы, Arcana and Magic Items мод кто-нибудь пробовал? Сильно ли он меняет игру в сторону фентезийного постапока или там предметы и монстры уровня переделанных бионик/зомби?
Аноним 11/09/15 Птн 09:20:45 13489 146
46Кб, 556x720
556x720
Через год прокачки, постройки дома на колесах и обмазывания бионикой как всегда стало скучно. Даже с ордами, от которых иногда отбиваешься как от назойливых мух. Остается только ждать, когда случайно или по глупости сдохнешь в шахте или лабе.
Как добавить хардкора? Именно хардкора, а не увеличения времени прокачки, вроде уменьшения лута. Думаю поставить удвоенную скорость зомби, но не уверен, что будет достаточно.
Аноним 11/09/15 Птн 09:46:26 13490 147
>>13489
Антон где-то выкатывал мод для поехавших - с двухкратным уроном и пятикратным здоровьем зомби
Аноним 11/09/15 Птн 10:26:38 13491 148
96Кб, 420x380
420x380
>>13489
Вы так и хотите умереть. Нужно просто поставить себе какую-нибудь цель. Это как у мажорных малолеток лол, денег море, всё есть и доступно больше но скучно, всё заебало, начинают кислотой всякой упарываться или въезжают на скорости в столб и сгорают как медведь.
Лично я вот, когда троглобитом играл, ехал на своей передвижной крепости и наехал на мину, ебануло всё. Кое как отковылял на соседнее ранчо, устроил там логово под землёй, строительством занялся и было как-то не до скуки, доставляло. Делал квесты в центре беженцев и вообще у мимокрокодилов, не знаю где вы там скучаете, была бы фантазия. Можно просто на несколько дней игру бросить, придумать что-нибудь.
Аноним 11/09/15 Птн 10:34:49 13492 149
122Кб, 844x966
844x966
21Кб, 350x149
350x149
17Кб, 550x324
550x324
>>13491
А еще лучше поиграть с мутациями, здорово разбавляют игровой процесс. Ебанулся совсем когда начал эксперементировать.
Аноним 11/09/15 Птн 10:39:03 13493 150
>>13491
>Нужно просто поставить себе какую-нибудь цель.
Никогда не понимал этого. Нет, конечно, фантазию немного включать надо или немного отыгрывать для фана. Но постоянно задротить одно и то же надоест, если ты аутист.
В стоун супе или дф идет постоянная нарастающая сложности и поэтому интерес не угасает. Там существует необходимость все время качаться ради выживания. В кате же необходимость задротства ради выживания пропадает уже где-то через полгода. И наступает тупо задротство ради задроства. Не спасает положение даже мутирование обычных зомби в халков, так как даже они страшны только разве что начально/средне прокаченному персу.
Единственная, на что есть надежда, что разрабы наконец допилят нормальную основную линию с квестами или странным храмом. Чтобы отправка в путешествие действительно представляла собой сложность.
Аноним 11/09/15 Птн 10:43:36 13494 151
92Кб, 1366x732
1366x732
Первые шаги на пути к ЧАРОДЕЙСТВУ.
Аноним 11/09/15 Птн 10:54:01 13495 152
7Кб, 350x263
350x263
>>13493
Я тебя полностью поддерживаю. Если бы я был программистом или вообще разбирался как тут всё устроено в кодах то наделал бы уймы разных целей, квестов, эвентов да и еще хуй знает чего. Например не пойму зачем нужна функция отключения пуска ракеты из шахты, обезвреживание. Хотел пустить рандомно но меня током ударило, на второй раз появился бот. Я бы вот придумал цепочку квестов на отключение её в итоге. Ну радио вышки. Что с них толку? Сделали бы хотя бы от обычного непися квест чтобы я послал сообщение, если вышку найду, его мамке. Это так сложно? Что они там пилят то? Опять кучу одинакового оружия? Но про ЦЕЛЬ ты подумай всё-таки, это не даггерфол с пещерками разными где всегда есть возможность чем-то заняться или(и) соснуть. Выжил, накопил хабар и аутируй, рыбку лови, надень гидрокостюм и на бешеную акулу охоться, начни войну с фунгалоидами. Я вот начал например.
Аноним 11/09/15 Птн 11:01:50 13496 153
>>13495
>Если бы я был программистом или вообще разбирался как тут всё устроено в кодах то наделал бы
>Если бы.
>Если бы!
Кирилл, залогинься.
Аноним 11/09/15 Птн 11:08:40 13498 154
123Кб, 1252x700
1252x700
Пока на улице буйствует зомбота буду ворошить паучатник, тут еще сейф должен быть где-то.

>>13496
Лол, ну а что такого? У меня кирилизм головного мозга и много разных идей только нет возможности их осуществить.
Аноним 11/09/15 Птн 11:10:14 13499 155
>>13498
>много разных идей только нет возможности их осуществить.

Наверное это и хорошо.
Нахуй еще одно говноподелие.
Аноним 11/09/15 Птн 11:25:46 13500 156
>>13499
Тогда жремте-с что есть.
Аноним 11/09/15 Птн 11:28:05 13501 157
>>13495
Я с тобой полностью согласен. Песочница без челленджа быстро становится никому не интересна. В катаклизме хоть челлендж и есть в виде выживача, он заканчивается через полгода-год. И все, нет челленджа - нет интереса.
Поэтому действительно интересной песочнице не смотря ни на что нужны квесты, главный сюжет, вот это все. Чтобы у игрока был выбор: просто аутировать или ездить по рельсам, чтобы его развлекал разработчик.
Органичнее всего вписались бы ивенты: набег армии, появление разума улья у зомби, ученые-психи с экспериментами уровня Немезиды, ядерные осадки - чтобы игроку не нужно было бегать по квестам (а то мне уже пишут гневные пошел нахуй), а нужно были лишь реагировать по своему усмотрению, допустим, избавиться от вояк бомбой.
Аноним 11/09/15 Птн 11:50:53 13502 158
9Кб, 200x181
200x181
>>13501
Ну вот я и говорю. Я вот раньше ходил с тележкой, такого бомжа еще показывают в американских фильмах постоянно, заполненной едой, палаткой да и вообще всякими принадлежностями. Еще не знал что можно машинку починить, заправить и кататься, спать в кузове на кровати аки дальнобойщик. Тогда были кислотные дожди блять, это была полная жесть. Просто идешь себе никого не трогая по трассе и тут кислотная изморось, потом дождь а у тебя даже ничего и нет. В итоге подыхаешь где-то в лесу обосранным, ебануться.
Аноним 11/09/15 Птн 12:40:52 13505 159
130Кб, 1191x712
1191x712
Лол, пауки всё тащат к себе. Нашел пищевой дегидратор, пригодится для создания ФудКо, клёвая тема. Да я бы от кота автокухни не отказался пока. Варю в кастрюле мясо и макароны по флотски, рис с мясом и остальное такое мясное. Доширак еще запитонил, доволен как слон. Яиц наберу, пауканских, буду яичницу делать, а пока меня эта паутина кругом уже бесит, постоянно в ней валяюсь пытаясь выпутаться. Да и самих пауканов тут что-то много, просто улей какой-то.
Аноним 11/09/15 Птн 12:43:08 13506 160
>>13495
>Если бы я был программистом или вообще разбирался как тут всё устроено в кодах
Ну, теперь ничего не поделаешь, программистами-то рождаются. Можешь убить себя и надеяться что в следующей жизни родишься программистом.
>>13474
Бамп.
Аноним 11/09/15 Птн 13:16:00 13507 161
Не считают ли благородные доны упущением то, что кастеты и цесты не работают с кулачным боем (brawling)?
Аноним 11/09/15 Птн 13:26:27 13508 162
79Кб, 708x369
708x369
>>13506
>программистами-то рождаются. Можешь убить себя и надеяться что в следующей жизни родишься программистом

Что-то тебе так припекает от этого всего в игру играем, я просто сказал что если бы я понимал всё это в кодах или что там, я бы с удовольствием сделал много всякого в игре. Много новых стволов опять, квестов по убийству мамок... Риветхедша ушла вроде- наделаю еще оружия ваншотящего. На самом деле просто бы еще разнообразил выживач, именно выживач. Меня всегда эта тема привлекала. Тут в катаклизме выживание сводится к оружейному магазину\мутациям грамотным. Хуле, я вот сейчас отбился от брутал-шокера и толпы, просто их раскидал как котят обычных. Ну халк ударил, отлетел, следующие ходы я его просто в мясо порвал, шкурку снял. Я просто дилетант в кодерстве, играю в то что вбросили в очередной раз на сайте. Забаговано слегка и не доработано как по мне. Зачем нужна мясорубка?
Аноним 11/09/15 Птн 13:47:13 13510 163
>>13508
Просто твои доводы - в пользу бедных.
Все это сводиться к
>А вот если бы я был прогером, я бы вам наваял пиздатых гамесов, не то что говнокодеры, которые говнокодют тута!
Да похую какбэ, что было бы да кабы.
Аноним 11/09/15 Птн 13:55:04 13511 164
>>13505
Надо всех нытиков насчет нехватки контента к тебе направлять, лол. Твои посты вроде нехитрые, но заряжают позитивом. Я уже не помню какой по счет это персонаж, но вечно ты чем-то занят. Добра.
Аноним 11/09/15 Птн 14:01:35 13512 165
>>13510
Ты просто пытаешься что-то свое сделать вот и бомбит. Делай пожалуйста и выкладывай нам на заценку.
Аноним 11/09/15 Птн 14:08:44 13513 166
>>13512
Лол, да ты ж меня раскрыл.

Не волнуйся, ты пиздатый-пиздатый, даже если не умеешь кодить и все на что тебя хватает - пиздеть на тему как бы круто все сделал.
Скажи, тебе же лет 16, так?
Аноним 11/09/15 Птн 14:15:31 13514 167
>>13513
Заебал, что ты срач разводишь на пустом месте?

другой анон
Аноним 11/09/15 Птн 14:25:28 13515 168
64Кб, 400x600
400x600
>>13511
Спасибо. Персонажей было очень много и все померли как-то вот случайно. Кто-то от радиации, химического заражения. Кто-то от стаи волков в лесу с луком да и что говорить? Тут много способов умереть.

>>13513

А мне нравиться пиздеть на эту тему. Может да, пишу очень просто, я не задумываюсь особо, сосач же. Я просто играю в выживач и постю сюда котов, сначала качков Баптистов да и вообще просто пишу то что вижу. На счет возраста тут это дело не имеет смысла обсуждать. Всем похуй всё равно. Мы тут резвимся в обнимку с халками и нас вытаскивают из окна собственной машины хвататели. Аутируем в хижинах которые сами построили и в подвалах живём в окружении крыс, катаемся на передвижных аэродромах и вообще всячески выживаем, как говорится.
Аноним 11/09/15 Птн 14:27:22 13516 169
Вы бы лучше поспрашали про его идеи - пусть ТЗ составит, а мы уже или своими силами запилим или знающим людям отправим. Что сложного? Я не понимаю(((
А поливать говном друг друга можно до бесконечности.
Аноним 11/09/15 Птн 14:56:55 13517 170
145Кб, 800x738
800x738
Короче ньюфаг в треде, тот самый в конце августа который вас мучал. Есть пару часов, появился ноутбук. Говорю вам - успехов вам, мира и счастья, мои друзья! Сейчас посмотрел апдейты, столько нового, добавили профессию шахтера, березки, деревья новые. Хикори какое то. Вроде бы изменили поведение толп зомби, хорошо.

Сейчас у меня такой выживач. Утром проснулся, на учебу (Академия), с учебы час кушаю, читаю книгу, потом за братом малым, и как приходят родные в дом - ухожу в шесть часов и до 12 ночи в лесу. Бегаю, слушаю музыку. НА плеере батарейка уже не держит заряд, хватает на пару часов. Я в тишине хожу по лесу. 19 летний ниочемный мудак.



Мира вам! Счастья вам! Я искренне желаю вам добиться всего чего вы хотели! У меня не вышло, так пусть хоть кто то будет счастливым!
https://www.youtube.com/watch?v=xIDbDXqVBSc
Аноним 11/09/15 Птн 15:16:44 13519 171
>>13517
> Утром проснулся, на учебу блаблабла
Пожаловался на долбоёба. Пиздуй в соц и там рассказывай как ты посрал.
Аноним 11/09/15 Птн 15:18:46 13520 172
>>13519
Какой злой ценник мизантроп.
Аноним 11/09/15 Птн 15:20:15 13521 173
164Кб, 1245x700
1245x700
Блин, как вы тут лазаете? Это же долбаный лабиринт. Нашел коптильню еще, до этого не заметил что у меня в руке дегидратор и гонялся с ним за пауками, всё мимо попадал. Вспомнил что оставил стетоскоп в машине, если сейф найду то придется возвращаться за ним через весь город. Тут всех перебью и завалюсь спать на кресле неподалёку, кофейные таблетки нынче редкость "пока", надо атомную кофемашину делать но и книги с рецептами пропали. Тут школа есть, можно доехать и полутать библиотеку, совсем забыл. Там много книжек полезных кстати хоть и прожорливых детишек толпы.
>>13519
Ты играешь вообще или просто срешься во всех тредах?

Аноним 11/09/15 Птн 15:31:23 13522 174
349Кб, 1265x720
1265x720
Ну вот, теперь точно надо бежать до машины за аптечками. Хотел сходить на территорию общественных работ (wwww на карте), из-за угла выбежали аж 3 шокера и всякие плевуны, в итоге ноги опалили, надо точно бежать ползти отсюда.
Аноним 11/09/15 Птн 15:32:59 13523 175
>>13521
>или просто срешься во всех тредах?
Это мое первое сообщение такого плана в треде.
Аноним 11/09/15 Птн 15:35:38 13524 176
46Кб, 488x711
488x711
>>13517
Спасибо, бро, тронуло.
Что за академия хоть?

тебе же 19 лет всего, лол
21-летний мудак, зарывший такие таланты
Аноним 11/09/15 Птн 15:36:38 13525 177
>>13521
Их же можно s-кой разломать.
Аноним 11/09/15 Птн 15:36:42 13526 178
>>13524
>за академия хоть?
Сельхоз.
Аноним 11/09/15 Птн 15:38:20 13527 179
>>13521
>Блин, как вы тут лазаете? Это же долбаный лабиринт.
Огнемет решает эту проблему.
Аноним 11/09/15 Птн 15:49:59 13528 180
117Кб, 1240x706
1240x706
>>13527
Там всё загорится. Я из А7 лупил по ним раньше, возгорание было потом.
>>13525
Учту, спасибо

Немного отоспался, ноги болеть прекращают. Эти шокеры всякие порвали мой вещмешок, придется с одной валыной с дробью, которая просто ппц какая никчемная оказалась, идти ночью в машину свою. Пока попил из унитаза да и в дорогу набрал, съел мясца, мутировал немного. Буду готовиться к отходу, канистру под бензин так и не нашел, жаль.
Аноним 11/09/15 Птн 15:56:31 13529 181
>>13526
Удачи тебе там.
Аноним 11/09/15 Птн 15:59:58 13530 182
48Кб, 634x658
634x658
>>13519
Злой ты какой-то. Может проблемы какие? Что на всех ругаешься то?
Аноним 11/09/15 Птн 16:01:18 13531 183
>>13530
>Что на всех ругаешься то?
Ты меня с кем то путаешь.
Аноним 11/09/15 Птн 16:03:40 13532 184
>>13529
Ага, спасибо братишка. Хотя немного жалею что туда пошёл учиться, надо было идти в армейку, может сейчас бы ёбаных хохлов резал в Донбассе.
Аноним 11/09/15 Птн 16:19:33 13533 185
>>13532
Я сам вот в армию на контрактную собираюсь, сегодня начну документы собирать.
Аноним 11/09/15 Птн 16:24:44 13534 186
>>13532
>в Донбассе

Проиграл с этого пидарашки. Откуда вы все повылазили со своими биопроблемами?
мимо русский с донбасса
Аноним 11/09/15 Птн 16:28:11 13535 187
>>13534
Та шоб вас обоих там градами накрыло.
мимо хохол с донбасса
Аноним 11/09/15 Птн 16:29:27 13536 188
>>13526
>>13532
ЭТО НЕ Я БЫЛ!

>>13524
Частная забегаловка, но вроде бы лицензию недавно продлили до 2020 года, так что успею получить диплом. Академия Маркетинга и Информационных Технологий. Во!

Ньюфаг, все теперь точно убег
Аноним 11/09/15 Птн 16:29:53 13537 189
64Кб, 442x604
442x604
>>13532
Я бы тоже пошел но не берут с бывшем тромбозом в руке, хуй знает почему. Записали на приём но потом пидорнули с картой моей. Какая там разница то была, и так всех подряд брали. Подох бы может но кого-нибудь с собой прихватил.
Аноним 11/09/15 Птн 16:39:06 13538 190
>>13536
Друзья, не верьте этому хейтеру который пишет будто это я и хочет выставить меня овощем.
Аноним 11/09/15 Птн 16:41:10 13539 191
63Кб, 544x600
544x600
Аноним 11/09/15 Птн 17:14:20 13540 192
Так зомбаны, отвлекитесь немного от trollercoaster'a, нужен совет. Падение навыков в Кате мне не нравится, но и полностью отключать не хочется. Поэтому делаю мод типа StatsThroughSkills, только наоборот, навыки будут ограничены статами, ну что-то вроде - если сила меньше 8, то и скилл мили не поднимится больше 3. Ну так вот вопрос, какие приблизительно заначения для порога навыков здавать, чтобы не было слишком просто/сложно?
Аноним 11/09/15 Птн 17:57:28 13542 193
Посоны, а как из танковой пушки стрелять?
Аноним 11/09/15 Птн 18:02:49 13543 194
>>13540
>если сила меньше 8, то и скилл мили не поднимится больше 3
Ну и хуету же нереалистичную ты лепишь, школовасян.

Мне нравится падение навыков на IntCap. И имплант, который полностью его убирает.
Аноним 11/09/15 Птн 18:27:45 13544 195
>>13543
>IntCap
Это еще более-менее. Только все равно к концу года у тебя будет по всем навыкам 12/10/9/11/12 и так далее. Если нет - то всегда можно нагриндить сколько нужно. А оставить просто Int - чтобы держать навык даже больше шести, придется очень постараться, ну это к вопросу о реалистичности и о балансе, как его представляют разрабы дда.
Аноним 11/09/15 Птн 18:41:57 13545 196
74Кб, 600x450
600x450
>>13542
Кто-то из нас упоролся. Если ты школьностудент то травой скорее всего. Учитывая контингент сосача это очевидно Я алкоголем немного. Заказал себе дверь бронированную почти, треды ваши почитаешь- охуеть можно. А вообще добра олдфагам треда, куда-то только БТР-кун пропал.
Аноним 11/09/15 Птн 18:44:32 13546 197
Аноним 11/09/15 Птн 20:14:37 13548 198
38Кб, 670x421
670x421
Наконец в последних эксперименталках запили мод на двойное здоровье. Теперь будет хоть какой-то кокор.
Аноним 11/09/15 Птн 20:15:10 13549 199
>>13548
Двойное здоровье для зомби, естественно.
fix
Аноним 11/09/15 Птн 20:18:44 13550 200
>>13548
Ну и хули то здоровье, когда проблема в том, что они не пробивают? Коркор мод анона и то лучше.
Аноним 11/09/15 Птн 20:31:51 13551 201
>>13550
Халки не пробивают? Да они по стенке размажут с ОДНОГО удара. Хотя если будешь в броне SWAT, то поднимешься и со сломанной рукой/ногой поковыляешь от него со всех сил, подбирая спадающие порванные трусы выживальщика и нюхнув кокса для разгона.
Плюс есть еще пара видов зомби, которые с двойным здоровьем будут представлять немалую опасность.
Аноним 11/09/15 Птн 20:32:01 13552 202
>>13545
Никуда не делся, я просто не подписываюсь.
Аноним 11/09/15 Птн 20:34:36 13553 203
>>13551
Халки пробивают, но только если влететь в стенку. К тому же в начале игры их почти нет, а к тому времени как намутируют уже будет машина\силовуха.
Аноним 11/09/15 Птн 20:37:37 13554 204
>>13551
> Халки не пробивают? Да они по стенке размажут с ОДНОГО удара. Хотя если будешь в броне SWAT, то поднимешься и со сломанной рукой/ногой
Кто если повезло найти каменную стену. В краю картонных домиков их не много
Аноним 11/09/15 Птн 21:32:39 13556 205
282Кб, 1239x701
1239x701
312Кб, 1234x652
1234x652
Ребят, смотрите что нашел! У меня будут теперь панельки крутые солнечные. И сранные фунгалоиды опять кругом а у меня только один ядерный заряд, стащил из военного бункера. Я обещаю что им отомщу когда-нибудь за смерть кота своего! Кота очень любил и вот эти грибы захватили мою усадьбу, кот пропал. По всей видимости убили или в грибо-кота превратили что аналогично смерти. Фунгусы будут умирать и я сделаю это очень не быстрой смертью, гарантирую, очень не быстрой!
Аноним 11/09/15 Птн 22:01:26 13557 206
366Кб, 1239x713
1239x713
444Кб, 1027x689
1027x689
Пума осмелела и гналась за мной, придется её прикладом ударить в морду, надоела. Остановился возле небольшого городка, я так думаю что не большого лол. Надо пополнить запасы воды, может в школу схожу, что-то забыл про это совсем. Было бы круто еще на бакалею за едой набежать, вернее за кофейными запасами. Я снимаю с машины багажник, в нем еще колёсики от тележки с магазина. Собираю потом свой передвижной багажник, очень удобно же. Стоит найти пикап с ящиками в 1000 объема, займусь этим пожалуй. Но пока надо пуму проучить, надоела уже бегать за мной.
Аноним 11/09/15 Птн 22:13:40 13558 207
24Кб, 380x250
380x250
>>13557
А, еще какой-то Васян бежал за мной, красного цвета. Остановился возле него, он глянул и ошарашено рванул в другую сторону но я его нагнал и задавил, сделал очень вкусную пиццу из Васяна. Забыл как его звали на самом деле но это не важно.
Аноним 12/09/15 Суб 09:13:23 13559 208
Мне сегодня приснилось как я в катаклизме нашел ноутбук и с него двачую капчу в этом итт треде. Еще поле для ввода текста такое зеленое как в менюшках.
Аноним 12/09/15 Суб 09:23:03 13560 209
Это чистое и светлое чувство, когда ты заставляешь NPC бросить катану и съебать в закат с 48% шансом во второй день выживания.
Аноним 12/09/15 Суб 10:59:57 13561 210
Попробовал играть без использования глобальной карты. Шишка прямо в небо улетела. Единственное - приходится часто дрочить X так как это единственный способ посмотреть куда-то далеко.
Аноним 12/09/15 Суб 12:15:05 13562 211
>>13559
Мне приснилось что я машинку собирал, квадроцикол лол похоже, переиграл просто.

Аноним 12/09/15 Суб 12:23:31 13563 212
>>13562
А мне снилось что я ядерную ракету запускаю на улей пчел которые заебали, и мой тарантас взрывом задевает. Мне кажется нельзя столько аутировать.
Аноним 12/09/15 Суб 12:25:44 13564 213
Да вы тут поехали?????
Аноним 12/09/15 Суб 13:53:33 13565 214
1003Кб, 387x3117
387x3117
>>13559
Мне представилось что в Катаклизм внутрь тамошней игровой консоли добавили возможность запускать внешние программы и я прохожу Сокобан внутри НетХака, внутри Катаклизма.
Аноним 12/09/15 Суб 15:10:14 13567 215
Перевод модов будет?
Аноним 12/09/15 Суб 15:18:56 13568 216
>>13565
Дайте мне покурить то что вы там курите.
Аноним 12/09/15 Суб 15:24:08 13569 217
Аноним 12/09/15 Суб 15:36:34 13570 218
142Кб, 1366x732
1366x732
Вечный огонь запилил, лол.
#дидывыживали
Аноним 12/09/15 Суб 16:17:30 13571 219
>>13568
Косяки, героин, крэк, мет, розовые таблеточки. Большой выбор упороться бро.
Аноним 12/09/15 Суб 16:27:27 13572 220
Попадитесь мне, выжигатели милых фунгалоидов. Я вам хвост подпалю!
Аноним 12/09/15 Суб 16:32:36 13573 221
>>13572
Раздался пронзительный крик со стороны куста Марлосс
Аноним 12/09/15 Суб 16:33:22 13574 222
И какие эффекты наступают при этом?
Аноним 12/09/15 Суб 16:55:42 13575 223
>>13573
Я бы даже сказал со стороны Юггота, ЕВПОЧЯ.
Аноним 12/09/15 Суб 17:20:16 13576 224
64Кб, 442x604
442x604
Аноним 12/09/15 Суб 17:32:22 13577 225
255Кб, 1235x703
1235x703
Пиздец какой-то. Как вы эти школы шатаете то? Толпы мелких двачеров ублюдков. Буду прорываться.
Аноним 12/09/15 Суб 17:41:36 13578 226
Аноним 12/09/15 Суб 17:51:51 13579 227
242Кб, 1366x768
1366x768
>>13577
В первый день зачищаю школы ножевым копьём, используя дальние атаки. На зомби-детях уклонение, кстати, хорошо качается.
>>13578
Поджёг я как-то раз школу, в которую пачка фунгалоидов набилась. Я не знаю, баг это или фича, но огонь прямо-таки взрывной волной простимулировал их рост, хотя горели они всё так же хорошо. Правда стоять и наблюдать за этим всем мне было весьма лениво, поэтому пришлось воспользоваться Debug Menu.
Аноним 12/09/15 Суб 17:53:41 13580 228
120Кб, 1238x708
1238x708
>>13578
Если только своим пуканом сжечь. Учитель вывалился в окно, за ним школьники толпой просто, видимо дверь из класса разбили. Тем не менее я внутри, буду еще искать что поесть и попить, туалет тут должен быть по любому. У школьников что-то не съедобное в портфелях, чипсы и вся эта молодёжная "еда". Мясо же, что-то забыл. Пойду ребёнка съем.
Аноним 12/09/15 Суб 18:00:41 13581 229
>>13579
>pic
Ебать-копать, какого размера это пятно с трупами?
Аноним 12/09/15 Суб 18:04:57 13582 230
>>13581
Примерно 6 на 3 квадратов карты, а может даже длиннее было.
Аноним 12/09/15 Суб 18:09:27 13583 231
131Кб, 1247x708
1247x708
Лел, короче нашел библиотеку, главный начальник оной ко мне бежит и один из его последователей. Выпил воды по дороге и съел омлет, забыл что делал его. Но школьника всё равно сожру, из принципа, надо подлечиться мясом. Еще собираю галонные бутылки, надо сделать канистру чтобы пепелац свой заправлять, что-то с топливом не важно.
Аноним 12/09/15 Суб 18:11:08 13584 232
194Кб, 1289x767
1289x767
Аноним 12/09/15 Суб 18:13:12 13585 233
Нахуй вообще в школу идти чтобы её сжечь? Проёбываешь кучу книжек и конфеток на мораль со школьников.
Аноним 12/09/15 Суб 18:16:56 13586 234
81Кб, 1280x720
1280x720
>>13585
Катаклизмочую. Я вот мечусь там как ненормальный, книги собираю и не понимаю зачем не взял тележку с багажником на 650 объема.
Аноним 12/09/15 Суб 18:35:48 13587 235
>>13585
>Нахуй вообще в школу идти чтобы её сжечь?
Школьники ITT воплощают фантазии про свои alma mater.
Аноним 12/09/15 Суб 18:45:32 13588 236
224Кб, 1257x703
1257x703
Пума опять так и крутится возле меня, сволочь. При приближении к ней она бросается в сторону. В общем в школе нашел немного книг, проиграл с библиотеки на самом деле, у них там эротические рассказы всякие лол, будущее прекрасно, будут все ебстись с 7 лет, уже начинается. Притащил всё в машину, под кровать засуну, ночью читать буду. Не сжигайте школы, там есть полезности.
Аноним 12/09/15 Суб 19:00:04 13589 237
57Кб, 1280x720
1280x720
Шахту нашел @ с посонами пошел.
Аноним 12/09/15 Суб 19:29:45 13590 238
Заебали эти васяны. Что нужно сделать чтобы в машине можно было спать и читать, не щелкая выключателем каждый раз?
Аноним 12/09/15 Суб 19:32:09 13591 239
37Кб, 504x496
504x496
>>13590
Сделай пол с подсветкой, поставь атомную лампу например еще. Фары поставь внутри, лол.
Аноним 12/09/15 Суб 19:44:03 13592 240
958Кб, 500x500
500x500
На мине подорвался, фугас. Опять ноги покоцало. Понаставили блин в лесу.
Аноним 12/09/15 Суб 19:54:37 13593 241
>>13591
>поставь атомную лампу например еще
Если бы ее еще можно было поставить на тайл с кроватью. ИЛИ ЕСЛИ БЫ ОНА РАБОТАЛА КАК РАНЬШЕ БУДУЧИ УБРАНА В ЭТУ КРОВАТЬ, БЛЯДЬ. В трекере ТЫЩА багов. ТЫЩА, Карл. Нет, они пойдут и сломают то что работает.
Аноним 12/09/15 Суб 20:08:21 13594 242
77Кб, 480x666
480x666
Рубанул сегодня по пальцу мачетой ножом случайно, сижу весь в бинтах полностью так что не сочтите за кукаретика безграмотного совсем, бывает, не удобно по кравишам нажимать в бинтах же. Да и кажется что это мой чат, никто не пишет совсем.
>>13593
>Бро, не кипишуй. Её, лампу, вроде как можно отключить просто. Ну или выключить\включить из управления транспортном. Я не знаю но тупо сделал подсветку в машине и работает брат жив. Не пойму что ты бугуртишь кот. Можно лампу ставить но у нее мало хп(если ты понимаешь о чём я), можно проход в машине выкинуть и поставить его же но с подсветкой, включается у руля тоже. Недавно что ли играешь? Подсветон можно найти в скорых (машинах), в домах на колесах и... Не помню еще где. Можно еще скрафтить из говна и палок стальных листов вроде и чего-то еще.
Аноним 12/09/15 Суб 20:10:41 13595 243
>>13594
Гринтекст зачем-то пошел. Лол.
Аноним 12/09/15 Суб 20:26:14 13596 244
Посоны, а где вы книжки по химии достаёте?
Ограбил пол-города, куча всяких химикатов а рецептов хуй наплакал, даже порох не сделать.
Аноним 12/09/15 Суб 20:39:06 13597 245
5Кб, 150x150
150x150
>>13596
>даже порох не сделать.
Аноним 12/09/15 Суб 20:42:22 13598 246
Аноним 12/09/15 Суб 20:48:58 13599 247
>>13597
Что-то проиграл лол.
Аноним 12/09/15 Суб 20:52:59 13600 248
>>13598
>Count: 50
Полтора мешка селитры за куцую порцию хренового пороха?
Нет, спасибо, лучше патроны разбирать.
Аноним 12/09/15 Суб 20:56:13 13601 249
>>13600
Хуй с ним с порохом, мне хотя бы щёлок из угля сделать.
Аноним 12/09/15 Суб 20:57:57 13602 250
>>13600
Порох не нужен. А7 запитанная от бионики, алмазная катана, или мутируй в гидралиска.
Аноним 12/09/15 Суб 21:50:28 13603 251
>>13596
В лабах хайлевельные книжки довольно часто попадаются.
Аноним 12/09/15 Суб 21:54:47 13604 252
>>13602
>алмазная катана
Там и такое есть?
А какие йоба-копья могут генерироваться? Древковое оружие в нынешней реализации читерское.
Аноним 12/09/15 Суб 23:02:02 13605 253
>>13603
А я там не сдохну?
Аноним 12/09/15 Суб 23:08:01 13606 254
Нахуя вам катана, вы виабу бляди? Им дали божественный цвайхендер и палаш, нет мы будем дрочить на воплощение дефицита металлов пиздоглазых нацистов, мы будем жрать говно.

>ТЫ БЫДЛО КАТАНА ОРУЖИЕ САМУРАЕВ Я НЯШНЫЙ ТРАПИК МУТАНТ САМУРАЙ НЯ КОКОКООКОКОКККОКОО
Аноним 12/09/15 Суб 23:17:38 13607 255
>>13606
Но нахуй мне ваши железки если у меня есть арбалет?
Аноним 12/09/15 Суб 23:19:36 13608 256
>>13606
>Нахуя вам катана
Она лучше цвайхандера. Dixi, буруртсмен.
>>8957
>>8958
Аноним 12/09/15 Суб 23:20:56 13609 257
>>13606
>воплощение дефицита металлов пиздоглазых нацистов
Ты настолько охуенно это сказал, что я охуел.


Просто тут у катан ДПС самый высокий, а с соответствующим стилем критует на 250 спокойно.
Но всё равно выбираю палаш, я же не пигмей с маленьким хуем.
Аноним 12/09/15 Суб 23:52:26 13610 258
В моде со средневековым контентом есть длинный меч. почти такой же имбовый как и котана.
Аноним 13/09/15 Вск 09:01:56 13611 259
>>13610
И одноручный ещё.
Очень сильный, но много времени на ход тратится.
Аноним 13/09/15 Вск 10:54:37 13612 260
Анон, можешь пояснить что добавляют моды: вымышленное оружие от DeadLeaves, мифологическое оружие и набор самодельного оружия? Насколько баланс ломают?

И что ещё помимо танков входит в мод с танками?
Аноним 13/09/15 Вск 11:05:00 13613 261
>>13612
1) Открываешь файлы модов блокнотом.
2) ???
3) ПРОФИТ!
Аноним 13/09/15 Вск 11:54:41 13614 262
>>13606
Типичное быдло с мозгом 12-летнего ребенка, которое хочет чувствовать себя частью запада, но еще даже не усвоила БАЗОВЫХ законов своего мирка. А именно: почему те или иные не очень хорошие вещи так раскручены или популярны.
Катане создавали образ "илитного" оружия еще задолго до появления аниме. Вложили кучу времени в создание образа и рекламу. Все по самым простым законам маркетинга.
А что обычный обыватель может сказать про цвайхандер и палаш? Он таких слов-то не знает, а-ха-ха. Ну видел что-то подобное у каждого обосанного бандита в средневековье. Это оно и было? Пиздец кал.
Сынок, так работает твой мир, почему ты не рад этому? :D
Аноним 13/09/15 Вск 11:57:03 13615 263
>>13614
>потребляет маркетинговое говно
>называет кого-то быдлом кроме себя
Аноним 13/09/15 Вск 13:44:58 13624 264
Тормозит ли игру открытие новых секторов карты?
Аноним 13/09/15 Вск 14:12:54 13626 265
18Кб, 173x241
173x241
Есть какая-нибудь деталька чтобы выглядела как quarterpanel но по ней можно было ходить?
Аноним 13/09/15 Вск 15:08:27 13639 266
265Кб, 1920x1080
1920x1080
>>13606
А вот и рыцарь в сверкающих доспехах и розой в кармашке проявился! ))) Двуручник не могу уже несколько дней найти. Цвайхендер пиздат, очень. Медленней катаны но хуячит ваншотом просто.
Аноним 13/09/15 Вск 15:23:38 13646 267
>>13644
> Мы вообще не воюем.
По опыту компаний девяностых, хотя я понимаю какая там тогда армия была.
Ну и Грузию мы не сказать чтобы катяхами с воздуха закидали.
Аноним 13/09/15 Вск 16:15:46 13656 268
>>13655
Это ещё мутаген
Аноним 13/09/15 Вск 16:37:37 13659 269
>>13655

Просто тред очень долго стоял в пещере порашного короля.
Аноним 13/09/15 Вск 18:26:28 13660 270
Чому стамина так унижает милишников? Махнул ножом пару раз и все. А из ружья стреляй сколько влезет.
Аноним 13/09/15 Вск 18:32:05 13661 271
>>13660
Тащем-та как в жизни, нажатием на курок не перенапряжешься.
Аноним 13/09/15 Вск 19:45:20 13663 272
>>13660
Мачете не нужно перезаряжать
Аноним 13/09/15 Вск 19:55:49 13664 273
>>13663
Лазер запитанный от UPS бионики тоже.
Аноним 13/09/15 Вск 20:02:05 13665 274
>>13664
А UPS-бионику типа не надо?
Аноним 13/09/15 Вск 20:18:32 13666 275
>>13665
На второй тысяче выстрелов поесть придётся, да.
Аноним 13/09/15 Вск 20:26:14 13667 276
Теперь это бугурт-тред

В руках самодельное мачете из железки и скотча - хуёвое, можно только парировать и быстро бить
@
Обмотал ещё скотчем
@
Теперь у тебя йоба-мачете выживальщика, которым ты можешь разрубать всадника с конём и крутить им как Аллах, с миллионом доступных типов атаки.
Аноним 13/09/15 Вск 20:27:55 13668 277
Открыл ставни
@
Закрыл ставни
@
Закрыл штору
@
Снял штору
@
Теперь нельзя открыть ставни.
Аноним 13/09/15 Вск 20:28:04 13669 278
Лол, за день малолетние виабушники из за моего поста визг подняли, даже свинюшка пятачек высунула. Даже в таком тихом разделе есть /b/ратья наши меньшие.
Аноним 13/09/15 Вск 20:31:46 13670 279
>>13667
Не отключил васянские шмотки ВЫЖИВАТАРА
@
Жалуется что имба
Аноним 13/09/15 Вск 20:34:25 13671 280
Наехал на ящик
@
Ваш тяжёлая рама автомобиль уничтожено
@
Ваш композитная броня автомобиль уничтожено
Аноним 13/09/15 Вск 20:40:41 13672 281
>>13671
Двухслойные кузова господины снисходительно улыбаются глядя на страдающих однослойных крестьян.

мимо капчую из крепости на колёсах
Аноним 13/09/15 Вск 20:46:01 13674 282
>>13672
Пока двуслойный господин подрывает полмоста, чтобы проехать, я на своём пикапчике резво мчусь вперёд.
13/09/15 Вск 21:13:13 13681 283
Аноним 13/09/15 Вск 21:16:39 13683 284
>>13667
Поставил таймер мининюка на 30
@
Побежал
@
Забыл выложить
Аноним 13/09/15 Вск 21:18:42 13684 285
35Кб, 480x480
480x480
>>13683
Проиграл, было такое лол. Знатно ебануло.
Аноним 13/09/15 Вск 21:18:53 13685 286
>>13676
Начал новую игру, выбрал сценарий "Заражённый". Главное в первый же день найти в ближайших домах аптечку и делов-то. В гараже внутри одного из домиков нашел новенький электромобиль внедорожник, теперь думаю, что делать дальше: поселиться на окраине города и потихоньку обживаться или набрать ценностей и уехать жить в глушь
Аноним 13/09/15 Вск 21:21:51 13687 287
53Кб, 404x604
404x604
>>13685
А что новую игру начал? Ушатали прошлого персонажа? Как?
Аноним 13/09/15 Вск 21:23:39 13688 288
А я-то удивлялся как тут в Котоклизме умудряются вообще умирать, а вот-то оно что - хихлы говна в жопу и тут заливают.
Аноним 13/09/15 Вск 21:25:18 13689 289
>>13687
Впервые пробовал ставить бионику, сфейлил, пытался сбить боль трамадолом, пережрал и умер от передоза. Прожил всего около 20 дней. В принципе лучник довольно простой старт, только со стрелами в начале проблема.
Аноним 13/09/15 Вск 21:34:56 13697 290
>>13695
Зафейлил разметку, ну да хрен с ней.
Аноним 13/09/15 Вск 21:39:16 13700 291
>>13671
Поставь эксперименталку поновее. Там можно ездить сквозь дома. Правда раз на раз не приходится, вместе с крышей обычно падает вся игра.
Аноним 13/09/15 Вск 21:40:54 13702 292
Посоны, а от мета скопытиться можно?
Аноним 13/09/15 Вск 21:41:00 13703 293
48Кб, 449x600
449x600
Уходите с треда уже. Хватит. Ребят ну бы чего?
Аноним 13/09/15 Вск 21:49:22 13706 294
Аноним 13/09/15 Вск 21:50:49 13707 295
7Кб, 137x200
137x200
>>13706
Он сейчас ещё трупов запостит.
Аноним 13/09/15 Вск 21:51:38 13708 296
>>13707
Пусть постит, недолго осталось.
Аноним 13/09/15 Вск 22:07:24 13717 297
32Кб, 650x539
650x539
>>13702
А как же!
Я вот только недавно понял что звон в ушах это от аспирина.
Аноним 13/09/15 Вск 22:58:02 13722 298
>>13624
Нет, не тормозит. Мира в игре за пределами обзора не существует, это тебе не дворфы.
Аноним 13/09/15 Вск 23:01:44 13723 299
Начал вот выживать с ордами и танками.
Танки, конечно, нарушают баланс немного -- слишком много патронов 7.62х51. Орды вроде бы чуть менее опасны стали.
Возился в городе с машиной, отправился спать. Встаю -- а вокруг мастеры, некроманты, куча халков.
Быстро забежал обратно в машину, а она тронуться не может, ей эта толпа мешает. Проехал сквозь ближайший дом и вырвался.

Коррозийные зомби вообще злые. Один такой "сломал" мне обе ноги, так и хожу, хотя одна уже начала заживать.
Сейчас вот продолжу возню с машиной.

Аноним 13/09/15 Вск 23:03:38 13724 300
81Кб, 1398x728
1398x728
88Кб, 1398x735
1398x735
106Кб, 1398x746
1398x746
Выживачеры, поясните почему вокруг светло хотя ночь на дворе? Никакой бионики или мутаций (кроме Night Vision стартового).
Аноним 13/09/15 Вск 23:04:40 13725 301
>>13723
Из этих танков вообще можно стрелять или пушки для красоты?
Аноним 13/09/15 Вск 23:06:08 13726 302
>>13724
Потому что ясно. Луна выглянула, всякое такое.
Аноним 13/09/15 Вск 23:06:24 13727 303
Ого, мне голову напекло и глюки начались.

>>13724
Потому что систему освещения переработали, причём в лучшую сторону. Светло из-за перка.

>>13725
Да, можно. Там скорее броня для красоты, а пушки нормальные. Ещё на маленьких танках установлено четыре микрореактора.
Аноним 13/09/15 Вск 23:07:18 13728 304
>>13726
>>13727
Но почему это первый раз больше чем за год и аж цвет появился?
Аноним 13/09/15 Вск 23:08:29 13729 305
>>13724
А в текстовой версии можно зум делать по Z? Может машина фарами светит, может освещение сломали к хуям.
Аноним 13/09/15 Вск 23:09:00 13730 306
>>13724
Первый пик
Это что сделали полноценное ночное освещение с серостью? А вне круга полной видимости монстров видно? А различать в полутьме одного от другого можно, или пока они в сумраке они подписываются как-нибудь вроде "неведомая человекоподобная хуйня" и это может быть любой зомби обычных размеров или НПЦ? Хотя это я уже пиздец замечтался.
Аноним 13/09/15 Вск 23:09:38 13731 307
>>13727
>Да, можно.
Но как, Холмс? В меню турелей ничего нет.
Аноним 13/09/15 Вск 23:09:58 13732 308
>>13729
Машина стоит гораздо выше и вчера не светила ночью.
МНЕ СТРАШНО ПОСОНЫ, ЧТО СО МНОЙ ПОЧЕМУ Я ВСЁ ВИЖУ?
Я даже крафтить могу.
Аноним 13/09/15 Вск 23:10:25 13733 309
>>13723
>Коррозийные зомби вообще злые. Один такой "сломал" мне обе ноги
Скрафтил себе как-то шмотки выживальщика, так в них вообще по кислоте спокойно можно ходить.
Аноним 13/09/15 Вск 23:19:16 13734 310
>>13730
>Это что сделали полноценное ночное освещение с серостью?
Да, вроде того. Днём в особняке будет темно, если в комнаты солнечный свет не попадает.

>>13733
Ну да, там защита от кислоты. А у меня пока простые армейские.
Аноним 14/09/15 Пнд 08:25:44 13741 311
147Кб, 957x1300
957x1300
>>13733
Читорские, я вот их вообще отключил. Хожу в труханах и плаще кожаном, бинтах на руки-ноги и с шарфом, намотанным на моду лица.
>>13739
Уймись уже, хрюка.
Аноним 14/09/15 Пнд 08:34:47 13742 312
>>13729
в текстовой версии
ВАТ?
Аноним 14/09/15 Пнд 08:36:45 13743 313
Аноним 14/09/15 Пнд 08:58:47 13744 314
40Кб, 604x403
604x403
>>13743
Понятно, спасибо. Играюсь в нём когда катаюсь по карте на машине, более наглядно всё видно.

Вчера валялся весь день на пляже возле речки, пил воду постоянно и ел сырую рыбу, какой-то пиздец просто. Обоссавшись поплёлся на отстойник сточных вод, упал в водозаборник и пил весь день, сушняк жесткий просто. Что за хрень то ребят? За мной еще пума гналась, ненормальное создание. Пытался к ней добежать чтобы съесть так она отбегала постоянно, сволочь. Из оружия только дробовик и пистолет риветхедши, тратить патроны не охота. Пока валялся на коврике туристическом и воду пил эта пума царапалась в окно, скотина, не понимаю что её надо. Надо наверное луком научиться стрелять...
Аноним 14/09/15 Пнд 09:13:34 13746 315
77Кб, 480x666
480x666
>>13696
Жалко ребят. Не постите такие фотки. Пожалуйста.
Аноним 14/09/15 Пнд 09:25:38 13747 316
41Кб, 941x430
941x430
Скрыл всех порашных дегенератов нажатием одной кнопки. Кукла охуенна.
Аноним 14/09/15 Пнд 09:27:12 13748 317
>>13747
Тоже поставил куклу. Заебись лол.
Аноним 14/09/15 Пнд 09:30:34 13749 318
>>13747
>>13748
О, я как раз искал куклоёбов. У меня с куклой капча никакая не отображается. Как починить?
Аноним 14/09/15 Пнд 09:39:21 13750 319
>>13749
У меня это ебаный цирк с ребусами для даунов "я не робот" отображается только когда уже начинаешь печатать в самой форме сообщения.
Аноним 14/09/15 Пнд 11:17:21 13751 320
>>13744
>Вчера валялся весь день на пляже возле речки, пил воду постоянно и ел сырую рыбу
Да ты ебанулся. У тебя теперь пузожители.
Аноним 14/09/15 Пнд 11:21:30 13753 321
Умер при попытке вытащить неисправную бионику.
Аноним 14/09/15 Пнд 13:39:25 13757 322
40Кб, 347x460
347x460
>>13751
Нет братишка. У меня не может их быть в принципе, червяков внутри. Просто мощный такой сушнячек лол. Я не выебываюсь, мне и так нормально.
Аноним 14/09/15 Пнд 13:40:22 13758 323
Интересно, а тут еще сидит тот анон, который пилил мод на выбор стартовой локации? Перезалил его сюда на всякий случай
http://rghost.ru/6wx5qCMCG
Ты не делал апдейт случаем?
Аноним 14/09/15 Пнд 13:49:22 13759 324
>>13757
> У меня не может их быть в принципе, червяков внутри
>Выхлестал бочку воды из реки
>Ненене, какие глисты?
Аноним 14/09/15 Пнд 13:51:14 13760 325
>>13759
Главное - верить.
Аноним 14/09/15 Пнд 13:53:34 13761 326
264Кб, 1280x946
1280x946
Убил пуму которая за мной охотилась, курва. Приготовил мяса и опять упал спать. Мясо сгнило всё, пиздец но и так съел. Вот житуха то ребят, спать и жрать- всё, всё сводится только к этому. Надо атомную кофемашину делать.
>>13759
Я и из унитазов пью постоянно, на столько ебанулся уже. У меня иммунитет ко всему, к болезням и паразитам.
Аноним 14/09/15 Пнд 13:56:56 13762 327
135Кб, 680x514
680x514
>>13490
Где этот мод найти? Для меня главное кокор, надоело лениво выживать, не спасает интерес даже удвоенная скорость зомби и орды.
Аноним 14/09/15 Пнд 14:03:52 13764 328
47Кб, 454x680
454x680
>>13759>>13761
Химера же, там иммунитет полный от всего.
Получил от халка по щам, улетел. Жизнь налаживается, ребятки.
Аноним 14/09/15 Пнд 14:14:52 13765 329
>>13759
А я вот сейчас специально смотрю по коду и никак не могу найти где неочищенная вода вызывает отравление или глистов. От неё точно травишься или это выпилили?
коммит b3f9653f
Аноним 14/09/15 Пнд 14:30:17 13766 330
>>13762
В прошлых тредах смотри.
Аноним 14/09/15 Пнд 14:57:36 13767 331
>>13762
Аниме-ребенок? Уносите дауна!

Даже помогать не буду, уёбывай свой раздел, дебила кусок. Говно.
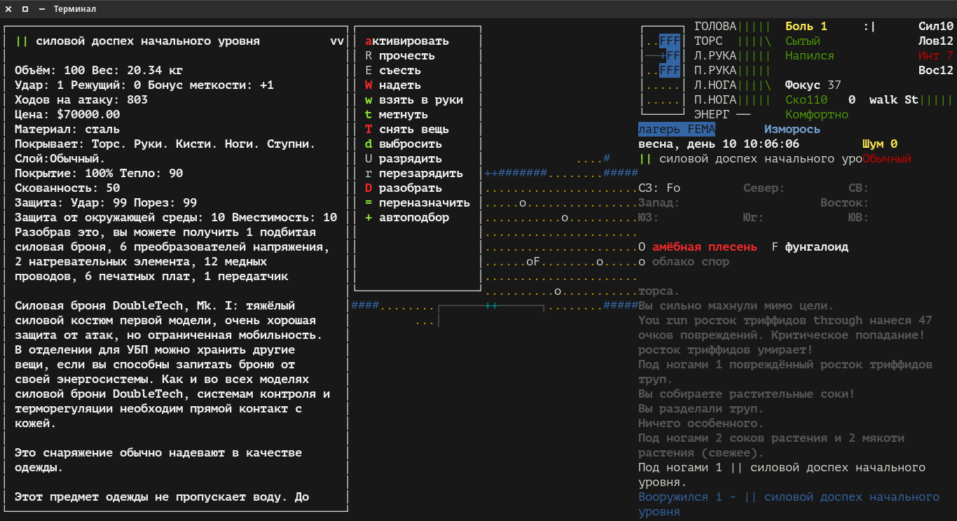
Аноним 14/09/15 Пнд 15:10:35 13768 332
79Кб, 700x520
700x520
>>13767
Аниме-дебил появился.
Сначала хохол, теперь аниме ребенок лол, да что да напасть такая? Хаха.
Аноним 14/09/15 Пнд 15:23:56 13769 333
77Кб, 684x609
684x609
Пиздос, словил по щам, вылетел в окно. Как вы с халками вообще сражаетесь? Жопа какая-то просто. Извините если ошибки есть, палец порезал глубоко и больно писать.
Аноним 14/09/15 Пнд 15:25:07 13770 334
>>13769
Стоял вот машину ремонтировал и тут набежало халков 35.
Так я их из М2 всех и пострелял, благо ему точность повысили совсем недавно.
Аноним 14/09/15 Пнд 15:27:24 13771 335
48Кб, 634x658
634x658
>>13770
Тут ребята по 5-6 халков за раз кладут, не пойму как так? Меня в морду бьют и улетаю просто.
Аноним 14/09/15 Пнд 15:28:02 13772 336
>>13765
Бамп вопроса, глотните кто-нибудь водички, а то на работке палевно клизму запускать.
Аноним 14/09/15 Пнд 15:29:29 13773 337
>>13769
>Как вы с халками вообще сражаетесь?
Лазерные пушки на лутовозе расстреливают. Или из ручного лазерного ружья. Еще можно поджечь из огнемета, лучше вместе с домом.
Аноним 14/09/15 Пнд 15:30:35 13774 338
>>13771
УБЕГАЙ
@
СТРЕЛЯЙ

Полёт много урона не наносит, если ты в броне. И когда тебя отшвырнули можно подбежать и зарубить чем-нибудь, благо у них есть кулдаун на отшвыривание.

>>13773
Не надо с домом поджигать, обломками завалит и разделать не сможешь.
Аноним 14/09/15 Пнд 15:34:41 13775 339
64Кб, 700x521
700x521
>>13773
Вот как. А варианты без всего этого есть?
>>13774
В моем случае ОБКАКЫВАЙСЯ @ БЕГИ В ЗАКАТ, такие дела. Пока так. Есть пистолет риветхедши но там 5 патронов. Я вообще милишник и буду страдать. Да.
Аноним 14/09/15 Пнд 15:37:11 13776 340
>>13774

Из брони только плащ кожаный и труханы. Лел.
Аноним 14/09/15 Пнд 15:37:45 13777 341
>>13775
Против халков лучший пистолет -- L39B и патроны +Р+, не раз выручал.
Аноним 14/09/15 Пнд 15:50:04 13778 342
>>13758
Жду когда z-уровни доделают (ну хотя бы крыши и двухэтажные дома), потом все перепроверю и обновлю.
Аноним 14/09/15 Пнд 15:52:06 13779 343
110Кб, 720x960
720x960
>>13777
Ну спасибо, кот. Мне до него го до ... а в прочем ладно. Буду подачки с халков в литсо собирать пока.

Где бтр-кун то? Играет?
Аноним 14/09/15 Пнд 15:57:40 13780 344
>>13779
Он тебе и советовал.
Играю, собрал вот что нужно было для машины, мини-реактор поставил. А потом решил бионику неисправную удалить и умер.
Аноним 14/09/15 Пнд 16:03:37 13781 345
36Кб, 460x722
460x722
>>13780
Поясни про мини-реактор то, котяра. В чём фишкарь? Как вы там переговариваетесь то и узнаёте друг друга? Я вот лет 5 уже тут но так и не понял, да и не хотел понимать как всё работает тут, куклу только накатил. Да ладно, лучше не отвечайте, пойду накачу схожу.
Аноним 14/09/15 Пнд 16:09:56 13784 346
>>13780
>бионику неисправную

Wat?
Аноним 14/09/15 Пнд 16:15:39 13785 347
894Кб, 2835x1890
2835x1890
>>13781
Давай говори уже сколько тебе платят за молчание, я заплачу вдвое больше, мы тут свои все, не считая залётного хохла. Вроде выгнали петуха.
Аноним 14/09/15 Пнд 16:28:19 13786 348
>>13784
При низких навыках можно неправильно установить и будет у тебя штуковина в пузе, которая кислоту периодически выделяет или ещё какая-нибудь штука. Если вытащить попытаешься, есть вероятность что повредишь организм. Мне сильно не повезло и получил летальный урон.

>>13781
Да никак не узнаём, тут уникальный стиль только у тебя, в общем-то.
Для миниреактора нужен навык механики в 8, ставишь его куда-нибудь и заправляешь плутониевым батарейками, максимум 10 штук. Потом можно через меню управления транспортом включить этот реактор и он будет заряжать автомобильные батареи, причём очень быстро.
Аноним 14/09/15 Пнд 16:37:25 13789 349
>>13787
Нагинату делай, она бьёт намного быстрее и весит меньше.
Аноним 14/09/15 Пнд 16:43:45 13790 350
43Кб, 450x459
450x459
>>13786
Всё понятно, спасибо тебе.
хотя не понял ничего почти, покурю схожу и перечитаю
Аноним 14/09/15 Пнд 16:44:16 13791 351
>>13790
Я бы показал, но персонаж сдох.
Аноним 14/09/15 Пнд 16:51:21 13793 352
25Кб, 362x739
362x739
27Кб, 365x736
365x736
149Кб, 598x316
598x316
Катаны, нагинаты, цвайхандеры...
Аноним 14/09/15 Пнд 16:52:51 13794 353
81Кб, 1280x720
1280x720
>>13791
Как умер то?
>>13792
Мне кажется я понял. По крови кислота шла + током било. Желаю тебе удачи и выживания.
Аноним 14/09/15 Пнд 16:54:28 13795 354
>>13791 ну вот же >>13753.
Ножом видимо что-то задел когда вырезать пытался и всё.
Аноним 14/09/15 Пнд 16:56:28 13797 355
>>13796
Так оно же вроде скиллы равными четвёрке делает, даже если у тебя выше.
Аноним 14/09/15 Пнд 16:58:23 13798 356
7Кб, 350x263
350x263
>>13795
Не понимаю как так, кот. Никогда не вытаскивал бионику. Я понял что ты поломанный киборг. Сожалею.
Аноним 14/09/15 Пнд 17:01:20 13799 357
23Кб, 362x738
362x738
А если снять обшитый рельсами костюм выживатора и надеть включенный паверармор с 20 нагрузки, халк даже мяукнуть не успевает.
>>13796
Я как-то пробовал ставить броню в ноги, они при ходьбе громыхали как танк. Это исправили или это фича?
Аноним 14/09/15 Пнд 17:10:33 13800 358
77Кб, 480x666
480x666
Сколько котонов в треде то? Пытался посчитать неделю назад но что-то так и не понял.

Просто интересно. Есть котан-кочек. Есть бтр-кун, молчит что-то. Хохол-кун но его выгнали, залётный, ньюфаг-кун но зря его обоссали, не надо так, он добрый и вообще не надо злиться, у нас хороший и ламповый тред. Еще котята мимо-крокодилы мимо проходили. Давайте перепись устроим ради прикола, что выпендриваться то? Мы тут вместе и рядом, лол.
Аноним 14/09/15 Пнд 17:12:39 13801 359
Аноним 14/09/15 Пнд 17:16:10 13802 360
33Кб, 340x340
340x340
>>13801
Рад тебя видеть и слышать брат. Серьезно.:3
Аноним 14/09/15 Пнд 17:18:29 13804 361
>>13801

Как там живешь то?
Опять по подвалам?)))
Аноним 14/09/15 Пнд 17:20:18 13805 362
81Кб, 600x431
600x431
>>13802
>>13804
Да, всё ещё.
Скоро вот в армию пойду, на контрактную службу, как отношение получу.
Аноним 14/09/15 Пнд 17:20:46 13806 363
>>13803
Бомжуешь тоже? Что ты там делаешь?
Аноним 14/09/15 Пнд 17:28:07 13808 364
60Кб, 650x482
650x482
>>13805
Я видел контрактников, да и мне предлагали остаться. Ну не знаю бро, дело твоё конечно. Два года отслужил, жо сержанта дорос но не советую, зависит от части конечно. Лол, тебе дадут БТР настоящий)) В целом то не пропадай. Я тут один как сыч.
Аноним 14/09/15 Пнд 17:29:40 13809 365
>>13808
Сори за ошибки, палец отрезал вчера, забинтован весь.
Аноним 14/09/15 Пнд 17:30:43 13810 366
>>13808
Да я ещё на редкость хуёвую часть выбрал, но это даже лучше, мне действительно пробздеться надо, а то совсем сгнию в подвале своём.

Бля, совсем отрезал?
Аноним 14/09/15 Пнд 17:33:06 13811 367
>>13807
>ацетиленовыми горелками
Ими можно сейфы открывать? А то копаться по полчаса в каждом как-то ниочень.
Аноним 14/09/15 Пнд 17:33:24 13812 368
>>13810
Рубанул не плохо так, не совсем. Покурю и расскажу про службу свою, именно свою, может кому-нибудь интересно будет.
Аноним 14/09/15 Пнд 17:39:26 13813 369
>>13812
Давай, послушал бы. В каких войсках был? Я вот в мотострелки собираюсь.
Аноним 14/09/15 Пнд 17:43:50 13814 370
31Кб, 472x604
472x604
Короче, служил в 2000-2002 году, мобильников не было. Отучился на младшего сержанта, дали потом, через пол-года взвод трактористов лол. Чумазики, это уже в Ярославле было, жесть. Секунду.
Аноним 14/09/15 Пнд 17:50:34 13815 371
>>13814

Через по-года попал в войсковую часть, выучился на ЖД крановщика, было весело очень. Да уж. Встретил котона который жил в Останкино, он баней заведовал лол, я там купался постоянно на халяву.
Аноним 14/09/15 Пнд 17:53:51 13816 372
>>13815
Не особо охуительная история, на самом деле.
Аноним 14/09/15 Пнд 17:56:20 13817 373
43Кб, 540x405
540x405
Девок еще таскали потом по веревкам, вернее по связанным простыням, к себе поднимали. Они сами бежали через забор, не могу понять почему так. Извините за ошибки. Палец болит лол.
Аноним 14/09/15 Пнд 18:00:32 13818 374
56Кб, 604x456
604x456
>>13816
Потом меня назначили в наряд по штабу, в штабе охрененно было, ребят. Через сутки ходил. Сменщик мой был хохол но я добился чтобы его заменили на , как оказалось, другого хохла но он был нормальный уже.
Аноним 14/09/15 Пнд 18:07:08 13819 375
А потом еще удивляются, почему на двачах хейтят аватарко/неймфагов и прочих рачков.
Аноним 14/09/15 Пнд 18:10:46 13820 376
213Кб, 990x690
990x690
>>13818
Очень здорово отслужил, не пойму что вы по дурке косите. Обоссаный год служить то теперь. Один раз в увольнение пошел и напиздячился коктейлями, пришел обратно в часть и меня поймал дежурный. Получил моральных пиздюлей. Прапор еще проехался по мозгам но все то понимали что я им ночью по связям достал еду Нормально обошлось. Ко мне все ломились в наряд но я брал только ровных котонов.
>>13819
Еще котов хейтят, да.
Аноним 14/09/15 Пнд 18:17:56 13821 377
>>13820
Чувак, когда в следующий раз забухаешь и начнешь искать хохлов под кроватью, постить тут свои охуительные истории, пользуйся пожалуйста одной аватаркой, так скрывать легче.
Аноним 14/09/15 Пнд 18:21:18 13822 378
48Кб, 449x600
449x600
За то доску бампаем лол. Я ыообще еще много рисовал, еженедельную газету делала. Охренно было. Извините за ошибки. Добра всем.

>>13821
Хохла вроде изгнали из треда.
Аноним 14/09/15 Пнд 18:25:12 13823 379
>>13821
>Чувак

))))))))))))))))))))
Аноним 14/09/15 Пнд 18:29:53 13825 380
>>13821
Скрывать он собрался, бля. Это же душа треда, а ты скрывать его!
Аноним 14/09/15 Пнд 18:30:05 13826 381
>>13822
Пидорнули залетного дауна который тут вайпал тред. Был ли это подгоревший хохол, или нвр-животное, или просто толстый семен, мне все равно. Заебала уже пораша, протекает во все доски.
Аноним 14/09/15 Пнд 18:31:19 13827 382
Аноним 14/09/15 Пнд 18:33:12 13828 383
4Кб, 183x275
183x275
Аноним 14/09/15 Пнд 18:47:25 13829 384
59Кб, 763x807
763x807
Бжжж, сейчас Mantus слушаю, как же здорово!

В армии раз в неделю в душ ходят но об этом не задумываешься лол, там кормят специально так. Даже фапать не охота)) Котика вам и доброты.
Аноним 14/09/15 Пнд 18:51:04 13830 385
Да сука хуле вы тут /wm/ устролил?
Хотите про армейку говорить - говорите в /wm/, здесь пожалуйста ведите разговоры про клизму и околоклизменную тематику.
Аноним 14/09/15 Пнд 18:51:47 13831 386
>>13829
Если в общагу заселят, то можно хоть каждый день. Но мне это вряд ли светит.

>>13830
Да, ок.
Аноним 14/09/15 Пнд 18:57:23 13832 387
56Кб, 604x456
604x456
Один посан постоянно ногти грыз, ребятаны, не грызите ногти. Он в инвфкционку поехал, гепатит. Желтые глаза были. Котаны, не грызите когти свои пожалуйста.
Аноним 14/09/15 Пнд 18:59:46 13833 388
>>13832
В армейке, забыл сказать.
Аноним 14/09/15 Пнд 19:15:36 13834 389
Говорите уже чем живёте и как выживаете? Я тут в город зашел, ночью. Был зашкварен плевуном, коррозицный который, хвостом и рогами Убил его. Еще приснилось что сестру троюродною трахнул. Странно что-то. Попил из толчка и набрал воды оттуда. Набрал риса и макарон, сделаю покушать. Всем добра, что-то поехал пока.
Аноним 14/09/15 Пнд 19:21:09 13835 390
87Кб, 850x737
850x737
>>13834
Извините за
>Еще приснилось что сестру троюродною трахнул
Не хотел сюда писать. Нажрался что-то немного.
Аноним 14/09/15 Пнд 19:22:01 13836 391
>>13834
погоди, погоди, ТЕБЕ приснилось что ТЫ трахнул сестру или ПЕРСОНАЖУ? что за дела вообще тут творятся?
Аноним 14/09/15 Пнд 19:22:52 13837 392
>отключил шмотки выживальщика
>с первого же зомби-выживачера падает йоба-нагината выживальщика
Аноним 14/09/15 Пнд 19:22:58 13838 393
>>13835
А я думал уж в новой версии сны запилили.
Аноним 14/09/15 Пнд 19:28:40 13839 394
>>13837
Да тот мод видать обновляли ещё до того, как эту нагинату ввели.
Аноним 14/09/15 Пнд 19:31:44 13840 395
4Кб, 183x275
183x275
Сестра что-то раскабанела и ошулюхависась.
>>13837
Мне очки выживальщика упали лел.
>>13838>>13836
Больные извращенцы. У нас любовь была с ней, да и сейчас .. Ну сон приснился, подумаешь. Как будто вы с сестричками не развлекались, и не пиздите тут.
Аноним 14/09/15 Пнд 19:36:15 13841 396
>>13838
Вобще-то наверно можно сделать, лол. Ну как сейчас сделаны сны для определенного вида мутаций, но только это сделать не совсем мутациями, ну ты понял.
Аноним 14/09/15 Пнд 19:41:23 13842 397
>>13841
А было бы охуенно.
Аноним 14/09/15 Пнд 19:43:58 13843 398
Поведайте, а можно запилить гибрид? Ну чтобы ДВС заряжел батарейки, а электромоторчики крутили колёса?
Аноним 14/09/15 Пнд 19:45:02 13844 399
>>13843
Алсо в догонку вопрос, можно засунуть байк или тележку в грузовик?
Аноним 14/09/15 Пнд 19:46:35 13845 400
64Кб, 700x521
700x521
>>13841

У паукана, если мутировал, снятся ламповые сны про перемаз паутинкой и выслеживание добычи. У зверя охота в лесу. Как классно. У химеры- ужас простой, БЕГИ, БЕГИ, ЕШЬ, НЕ УМИРАЙ, СТРЕМИСЬ, ПИТАЙСЯ, БЕГИ. Короче, режим паники. Вскакиваю с кровати и бегу есть, пить, по пути мутирую еще.
Аноним 14/09/15 Пнд 19:47:34 13846 401
>>13843
Нет, нельзя. Установленный и включенный ДВС в любом случае будет передавать вращение на колёса.

>>13844
Разве что в разобранном виде. Потом из этих частей опять строить байк или тележку.
Аноним 14/09/15 Пнд 19:49:16 13847 402
>>13846
>Нет, нельзя. Установленный и включенный ДВС в любом случае будет передавать вращение на колёса.
Ну пусть передает, хуй с ним. Главное можно его будет отключать и ехать только с батареек а потом остановиться и зарядить?
Аноним 14/09/15 Пнд 19:51:18 13848 403
>>13847
Да. А ещё ты можешь заряжать батареи от солнечных панелей или ядерного реактора.
Ещё можно построить слизедвижитель или вихревой двигатель, собранный из найденных на дне шахты вихревых камней.
Аноним 14/09/15 Пнд 19:51:29 13849 404
Ребят, говорите уже как живёте и сколько лет? А потом я яприлу и съем вас
Аноним 14/09/15 Пнд 19:53:01 13850 405
>>13849
Без брони тебе тяжко будет.
Аноним 14/09/15 Пнд 19:56:37 13851 406
>>13848
>А ещё ты можешь заряжать батареи от солнечных панелей
Они хуёво рабтают зимой когда постоянно хуярит снег и дождь, насколько я понимаю. Можно застрять надолго.
>ядерного реактора. Ещё можно построить слизедвижитель или вихревой двигатель, собранный из найденных на дне шахты вихревых камней.
Ну это потом.
Аноним 14/09/15 Пнд 20:11:54 13853 407
187Кб, 1241x701
1241x701
>>13850
Ну у меня плащ обшит кевларом и очки выживальщика. Буду еще противогаз ХL делать. Зацените сколько патронов собрал из города кстати. Получил пиздюлей не плохих но выжил кое как, как в фоллаче, пил воду из унитазов и тунец в панке съел лол.
Аноним 14/09/15 Пнд 20:12:33 13854 408
>>13852
Большинство рабочие, хотя лично я использую центр как способ закупиться ништяками, продав им доски из лавок, которые я же и сломал в их же центре
Аноним 14/09/15 Пнд 20:13:49 13855 409
>>13852
Одна цепочка рабочая.
>>13854
Торговля - чит. Ну кто при апокалипсисе поменяет 2 заколки для галстука и 20 досок на пистолет?
Аноним 14/09/15 Пнд 20:17:57 13856 410
>>13855
Можно купить арбалет у них. Однозарядный правда.
Аноним 14/09/15 Пнд 20:25:11 13858 411
120Кб, 1216x698
1216x698
Ребят, приперся "домой", меня эта сволочь караулит опять, другая уже. Они поехавшие что-ли?







Аноним 14/09/15 Пнд 20:28:24 13859 412
347Кб, 1234x700
1234x700
Что-то сообщение удалили. Пришел домой, ну в машину, а там это животное опять, их как магнитом ко мне тянет просто. Засранцы такие.
Аноним 14/09/15 Пнд 20:42:43 13860 413
45Кб, 1228x540
1228x540
>>13842
Таки работает, склепал потестировать, но оно работает, можно создавать кастомные сны лол. Но только сны появляются если "мутаций" в этой категории больше всего.
Аноним 14/09/15 Пнд 20:54:26 13861 414
152Кб, 1246x693
1246x693
Что-то жопа, набежал в школу опять и тут полезли, все полезли опять. Я видимо не расшатал трупы, пи..дец, опять с всех щелей лезут. Воды кончилась, думал попиль пока темно из туалета. Жопа полная ребят.
Аноним 14/09/15 Пнд 21:13:01 13862 415
158Кб, 1249x697
1249x697
>>13861 Убил учителя очередного, взял кетчупа бутылку, противная гадость. Где у них туалет то? В школах должен быть туалет. Упаду там поспать как найду. Водицы отопью сначала, взял галонную бутылку, наберу себе.. Но сначала отопьюсь и спать, спать хочу очень. Школьники замучают наверное, съем всех. Пить хочу очень...
Аноним 14/09/15 Пнд 21:22:41 13863 416
133Кб, 1252x713
1252x713
Я тут один наверное но вы представляете как это божественно. Набрал водицы и напился, просто отлично. Наберу шмоток и раскидаю вокруг, спать лягу прямо тут. Потом попью и зачищу школу от школоты.
Аноним 14/09/15 Пнд 21:25:56 13864 417
>>13848
>слизедвижитель
А как? Я сварил один blob core, но в машину он ставится не хочет. Да и power у blob grinder мне не нравится, это одновременно колесо и двигатель?
Аноним 14/09/15 Пнд 21:28:51 13865 418
>>13864
Я не пробовал, но вроде бы есть отдельный двигатель. Там и слизепушки, и слизеброня есть. Для особо извращённого отыгрыша.
Аноним 14/09/15 Пнд 21:39:23 13866 419
187Кб, 1277x979
1277x979
Ребят, пишите уже что вы там делаете, чем заняты? БТР- кун по подвалам всё, пауков шатает\выжигает, ньюфаг-кун уехал куда-то, еще несколько ребят выкатились с треда. Интересно же чем живёте. Хоть не бампанем но тред поддержим.
Аноним 14/09/15 Пнд 21:44:56 13867 420
>>13866
Не молчите уже. Тред надо шатать, давайте поговорим.
Аноним 14/09/15 Пнд 21:52:46 13869 421
543Кб, 1280x1024
1280x1024
Хотел тред котами и качками закидать но пойду в варкрафт зайду, буду там издеваться над школьниками, лол. Вы всё равно на другой планете видимо. В любом случае всем добра.
Аноним 14/09/15 Пнд 22:09:06 13870 422
Что-то этот вортексный генератор говно какое-то, энергии как от обычной солнечной батарейки. А в рецепте аж три цепи. Вообще у автора vehicle addition pack какой-то цепной фетиш, в каждом втором рецепте они.
Аноним 14/09/15 Пнд 22:42:06 13872 423
Товарище модобляди, расскажите а можно ли в модах добавлять элементы UI и стейт для плеера и мобов?
Я просто джва года жду чтобы в катаклизме нужно было ссать, срать и мыться.
Вы только подумайте: закапывать говно чтобы оно не воняло и не привлекало диких зверей, тушить костёр по-пионерски, обосраться от выпрыгнувшего из-за угла халка, болеть от дизентирии из-за того что срёшь в шелтере, стирать штаны в бочке, профессия Вована стартующего голым с двумя пластиковыми пакетами! Это же будет ОХУЕННО!!!
Аноним 15/09/15 Втр 01:43:23 13879 424
>>13872
Кажется кто-то пересидел в /b.
Аноним 15/09/15 Втр 01:44:11 13880 425
>>13872
Алсо, уже можно брить ебало.
Профессию "Вован" пока не завезли.
15/09/15 Втр 07:43:36 13882 426
>>13872
Сначала надо голод понерфить и жажду, такое ощущение что надо бочку воды в день выпивать и съедать жареного кабана, иначе постоянно желтые надписи. Про всякую мелкую еду типа чипсов вообще молчу: нужно пачек 30 засухарить в одно жало чтобы наесться.
Аноним 15/09/15 Втр 08:37:01 13883 427
20Кб, 377x500
377x500
13Кб, 641x226
641x226
449Кб, 805x780
805x780
Да, с едой вообще пиздос. Фоток разработчиков нет, может там у них бодипозитив ебаные жирухи?

Утро свободное есть. Начал вот так.
Ньюфаг
Аноним 15/09/15 Втр 08:45:35 13884 428
>>13883
Мусье знает толк в извращениях.
Аноним 15/09/15 Втр 08:46:46 13885 429
>>13884
Ну я без орд, так что фора есть.
Аноним 15/09/15 Втр 09:01:17 13886 430
>>13885
Ну посмотрим как ты на второй день в толпе халков выживешь.
Аноним 15/09/15 Втр 09:06:20 13887 431
193Кб, 937x1024
937x1024
>>13886
Множитель улучшения монстров, есть такая настройка.

Толпы халков я увижу через 90 игровых дней, а тогда у меня будут способы борьбы с ними.
Аноним 15/09/15 Втр 11:28:45 13888 432
Почему убежище такое пустое? Раньше там толпы радиоактивных зомбей были. Да и лута никакого нет.
Аноним 15/09/15 Втр 15:15:38 13893 433
35Кб, 460x460
460x460
>>13883
>Фоток разработчиков нет,
Ну а вообще, так еще с китовых времен, зато после того как обмажешься бионикой и нужными мутациями можешь хоть раз в два дня есть и пить.
Аноним 15/09/15 Втр 15:52:39 13894 434
>>13883
Это не ты там воду из реки хлестал? Пузожители тоже хотят кушать.
А вообще если бы ты не просиживал труханы за катаклизмом а целый день бегал от халков и ебашил зомби лопатой, жрал бы столько же. Наверное.
Аноним 15/09/15 Втр 16:16:58 13895 435
>>13894
>Пузожители тоже хотят кушать.
Двачую этого, анон. Скушай антипаразитных, может с голодом всё ок будет.
Аноним 15/09/15 Втр 18:24:18 13897 436
>>13894
Не , то котолюб. А я нюфаня зеленый, уже не играю.
Аноним 15/09/15 Втр 18:41:06 13899 437
>>13256 (OP)
Очень плохой день в роли наркоши поломали.
Раньше отходосы пару дней были всего, теперь неделю валяюсь в кровати, глюки и хуевое самочуствие не проходят.

Печалька, а то в роли жертвы из душа я уже слишком легко его прохожу.
Аноним 15/09/15 Втр 18:50:41 13900 438
3Кб, 494x84
494x84
Лол.
Аноним 15/09/15 Втр 19:48:34 13901 439
>>13899
Думал переломаться за пару дней? Люди жизнь на это кладут, десу
>>13900
Твоя винтовка - твоя жена. Вот и погрелся.
Аноним 15/09/15 Втр 19:59:25 13902 440
>>13899
>Раньше отходосы пару дней были всего
Когдаблядь, пару месяцев назад переломаться уже было нереально.
Аноним 15/09/15 Втр 20:14:42 13903 441
>>13901
я так и не понял вы в реале наркоманите или внтури катаклизма, или и то и другое
Аноним 15/09/15 Втр 20:17:02 13905 442
>>13903
В реале, конечно.
В кате мы все ЗОЖовцы, по турничкам угораем.
Аноним 15/09/15 Втр 21:08:45 13906 443
Первый раз попробовал семена дурмана покушать. Одно съел - норм. Второе - норм. Еще парочку скушал - сойдет. Скорость повысилась, все дела. Запил самогонкой с похмелья, потом еще пачку семян сожрал. Уснул в машине и сдох. Пиздец.
Аноним 15/09/15 Втр 21:12:00 13907 444
>>13906
Помню я так себе самодельными адреналиновыми инъекторами интеллект бафал, чтобы книжки быстрее читать. На третьем или четвёртом подряд сердце остановилось. Из дурмана крафтятся, кстати.
Аноним 15/09/15 Втр 21:32:19 13908 445
>>13907
>Из дурмана крафтятся, кстати.
В кококлизме альтернатив особо нет - либо из дурмана, либо из отбеливателя, либо из стали.
Аноним 15/09/15 Втр 21:58:04 13909 446
>>13907
А чем вообще годно разгонять мозги?
Кажется без побочек идет только кофе, но оно слишком слабое.
Аноним 15/09/15 Втр 22:17:28 13910 447
>>13895
Он жрёт потому что мутант и у него к паразитам иммунитет.

>>13909
Атомный кофе хорошо идёт.
Аноним 15/09/15 Втр 22:17:37 13911 448
>>13906
это тоже в реале???
Аноним 15/09/15 Втр 22:29:39 13912 449
>>13911
Конечно, а пишет он из ада.
Аноним 15/09/15 Втр 22:35:14 13913 450
109Кб, 656x455
656x455
>>13908
Воу воу, а как же без верёвок, клея и кусков пластика?
Аноним 16/09/15 Срд 01:36:54 13915 451
Аноним 16/09/15 Срд 01:41:32 13916 452
>>13910
>Атомный кофе хорошо идёт.
Он сразу -6 к здоровью дает.
Аноним 16/09/15 Срд 02:24:34 13917 453
>>13916
К модификатору здоровья. Пока питаешься хорошо и витамины пьёшь (+50) всё нормально будет.
Аноним 16/09/15 Срд 07:07:11 13918 454
Аноним 16/09/15 Срд 07:24:50 13919 455
>>13903
У меня в последнее время сбился режим сна, что в сочетании с задротством в катаклизм даёт интересные эффекты: мысли о том, что бессонницу можно снять чтением книг, сны о катаклизме, мимолётное желание скрафтить металлических наконечников для стрел из мусора по дороге на работу…
Аноним 16/09/15 Срд 08:07:06 13920 456
>>13919
Это ведь даже не настолько хорошая игра, анон. Чтоб так угорать.
Аноним 16/09/15 Срд 08:21:14 13922 457
>>13920
Нормальная, а мне и достаточно. Просто у меня игровой опыт небогатый и такое "срастание" испытываю почти с каждой игрой, в которую играю.
Аноним 16/09/15 Срд 09:29:13 13923 458
38Кб, 550x682
550x682
>>13872
Бро, на форуме еще хуй знает когда писали про эту идею, про гавно, хуйню, малафью. Разработчики сказали что и так рутины дохуя всякой и говна не будут вводить, по крайне мере пока.
Аноним 16/09/15 Срд 09:38:15 13924 459
275Кб, 1256x698
1256x698
>>13894
У меня иммун так что похуй, писал же уже.

котолюб
Аноним 16/09/15 Срд 09:51:00 13925 460
325Кб, 1920x1080
1920x1080
>>13906
Маковым снотворным упоролся, героиновым наркоманом был. Успокоительное в статусе 20%+. Смерть от остановки дыхания в военном бункере с огнемётом в руках.
Аноним 16/09/15 Срд 11:37:27 13926 461
охренеть вы тут все поехавшие наркоманы
Аноним 16/09/15 Срд 11:53:31 13928 462
Выживачеры, как вы разделываетесь с турелями в лабораториях? Допустим, с бионикой ПНВ их хорошо видно по световому пятну, то есть я могу предупредить расстрел персонажа и обойти опасную комнату. Могу yolo'ируя зайти в комнату и в лучшем случае, получив право первого хода и крит с выстрела моего пневмоболтера, размобить турель. Есть ли некие гарантированные способы избежать опиздюливания? Поделитесь идеями, пожалуйста.
Аноним 16/09/15 Срд 12:28:03 13929 463
>>13928
>Есть ли некие гарантированные способы избежать опиздюливания?
Катайся в лабе на роликах и бегом. Успеешь открыть дверь, заехать, охуеть и закрыть дверь за собой. Платина.
Аноним 16/09/15 Срд 12:30:06 13930 464
>>13928
>Есть ли некие гарантированные способы избежать опиздюливания? Поделитесь идеями, пожалуйста.
Попробуй броню одеть. В лабах на турелях 9мм пукалки.
Еще можно разогнать скорость. Емнип quick или как там трейт на +10% называется уже позволяет ходить еще раз после открытия двери.
Аноним 16/09/15 Срд 12:34:29 13931 465
>>13928
Кидай бомбы, находясь за пределами зрения турели
Аноним 16/09/15 Срд 13:06:00 13932 466
>>13931
Нахуй пошёл отсюда.
Аноним 16/09/15 Срд 13:12:40 13933 467
367Кб, 1920x1080
1920x1080
>>13932
Больной что ли. Там надо просто иметь скорость 100+, они слоупоки и не успеют выстрелить. Открыл дверь, охуел и закрыл. Кота на улице поймал сейчас, затискал так что он чуть не обделался лол. У нас тут кот-обормот ходит, типа царь дома.
Аноним 16/09/15 Срд 13:23:32 13934 468
221Кб, 1107x736
1107x736
>>13933 Повбрасываю немного скринов с описаловом, скучно в треде что-то пока.

>>13883
Бро, зачем ты ставишь такой множитель, и так и трех дней не можешь выжить, вечно пиздюлей хватаешь. Понизь до стандарта хотя-бы.

Тут проснулся и вокруг толпы, миллионы фунгалоидов а было только несколько по началу. Еле выехал. Тни еще не ставили тогда свои гнёзда.

Аноним 16/09/15 Срд 13:36:01 13935 469
216Кб, 1230x704
1230x704
193Кб, 749x529
749x529
136Кб, 1245x704
1245x704
>>13934
>Тни
Лол, "они".

На первой пикче набег за муравьиными яйцами, яичница всегда нравилась. Получилось что нашел логово королевы ихней, был эпический отстрел при побеге, бугурта много совсем тогда случилось.

На втором пике я пауком мутировал завел себе паукана ручного, всюду за мной бегал и иногда мешался, мелкий засранец. Я дорабатывал свой дом передвижной тогда. Было весело потому как рядом был муравейник, вечно докучали.

На третьем пике йоба-мобиль, очень скучаю по нему потому как целый день собирал. Сосед звал бухать но я упорно строил этот пепелац Загуляли у меня дома в процессе.

Аноним 16/09/15 Срд 13:36:34 13936 470
>>13933
как ловить кота?
Аноним 16/09/15 Срд 13:52:48 13937 471
30Кб, 689x701
689x701
>>13933
На скриншоте мы спим с котиком Я в реале поймал, только с улицы пришел. А так... Ну короче, делаешь кошачий корм, меня анон местный научил фей-кун вроде, спасибо ему. Активируешь на котона, если он рядом с тобой и кормишь. Потом он от тебя не отстанет и будет вокруг бегать. Только в машину не сажай а то размажет по стенкам. И не выводи на улицу особо а то съедят медведи.
Аноним 16/09/15 Срд 14:16:27 13938 472
155Кб, 1194x707
1194x707
Аноним 16/09/15 Срд 14:27:42 13939 473
>>13938
>вы пронзительно воете
>вы получили мутацию Клыки
У-у-у, отродье.
Аноним 16/09/15 Срд 14:37:11 13940 474
40Кб, 347x460
347x460
>>13939
Всё нормально, мир катится к хренам же и я качусь вместе с ним.
Аноним 16/09/15 Срд 14:48:20 13941 475
41Кб, 430x365
430x365
Чума, это же прямо полный нетхак только сайфай. Про кота я подумал в реале сначала, потому что вы же в реале упарываетесь перед тем как запустить катаклизм, так ведь? Оказывается оно на самом деле. Всё, я уже поехал...
Аноним 16/09/15 Срд 14:53:44 13942 476
>>13941
Даже первый катаклизм на порядок интереснее нетхака во всем кроме баланса
>>13928
Карафтишь ноутбук и взламываешь турели, роботов, менхаков даже небо, даже аллаха.
Аноним 16/09/15 Срд 15:00:23 13943 477
>>13942
Ноутбук это интересное решение. Я думал для такой цели нужны scrambler гранаты.
Аноним 16/09/15 Срд 15:13:19 13944 478
>>13937
>Только в машину не сажай а то размажет по стенкам.
Клетки для переноски мелких животных уже давно завезли, в домах должны попадаться жаль нельзя туда зомби лося запихнуть
Аноним 16/09/15 Срд 15:16:51 13945 479
>>13942
То что можно крафтить, ездить, строить оборону это конечно большой профит перед нетхаком и вообще классическими рогаликами. Немного напрягает отсутствие цели, и генерируемые монстры, вот спрашивается откуда они вообще берутся? Это чистая симуляция? А еще вопрос, когда случается приход, то персонаж перемещается в какую-то альтернативную местность? Или я уже и в правду поехал если задаю такие вопросы?
Аноним 16/09/15 Срд 15:21:05 13946 480
>>13945
>персонаж перемещается в какую-то альтернативную местность?
Нет, иногда альтернативная местность перемещается к тебе.
Аноним 16/09/15 Срд 15:29:06 13947 481
>>13946
А как это выглядит? Это не телепорт? В вики я прочитал что есть НЁХ (что-то из Лавкрафта, значит можно усраться), а еще встретил описание Маман, видимо это уже что-то с чем-то, как это вообще происходит? И что дает? Какие показатели меняются? Может ли персонаж сдохнуть от нервного ужаса?
Аноним 16/09/15 Срд 15:56:53 13948 482
>>13945
>Немного напрягает отсутствие цели
Ты это акушеру в роддоме сказал когда вылез из утробы?
Аноним 16/09/15 Срд 16:19:31 13949 483
>>13948
Нет, понимаешь в чем дело, эти сволочи сбегают тут же, потом хрен найдешь.
Аноним 16/09/15 Срд 16:27:13 13950 484
114Кб, 1920x1200
1920x1200
Ребятки, очень скучаю по барретту, очень. Некоторые из вас меня будут ругать и материть опять но очень скучаю. Медведя ваншотнул им, бежал от меня, засранец. Может не в один выстрел но пара выстрелов в него вошла. Да и вообще всегда любил эту пушку но всё потеряно. Теперь зомби ем в основном потому что собираю припасы опять по городам и пью воду из унитазов.
Аноним 16/09/15 Срд 16:50:30 13951 485
>>13947
Никто мне не отвечает. Ну я тогда начну сам себе отвечать!
Аноним 16/09/15 Срд 17:21:14 13953 486
16Кб, 299x451
299x451
>>13951
Пукан порвёт))0
Поймёшь что не надо делать и наоборот. Мы тут на своих ошибках учимся, умираем и становимся на ноги опять. Снова умираем и оживаем, бугуртим в треде как плохо жить. И опять умираем, начинаем заново. Встаём и опять умираем. Полный хардкор.
Аноним 16/09/15 Срд 17:22:52 13954 487
2Кб, 400x280
400x280
>>13944
>жаль нельзя туда зомби лося запихнуть
У меня от тебя караван эльфов в Dwarf Fortress
Аноним 16/09/15 Срд 17:33:12 13955 488
>>13954
Еще была мысль поймать Ми-Го в клетку, запихнуть в холодильник и слушать как он оттуда кукарекает, но увы.
Аноним 16/09/15 Срд 17:44:43 13956 489
94Кб, 700x1000
700x1000
>>13955
Кстати, что он несёт вообще? Он может заткнуться? Меня его истории просто доебали уже.
Аноним 16/09/15 Срд 17:55:04 13957 490
"Why don't you touch it and find out?"
Аноним 16/09/15 Срд 18:38:10 13958 491
>>13956
пусть продолжает, я от этих историй кончаю радугой
Аноним 16/09/15 Срд 18:39:07 13959 492
>>13956
Миго офигенно, а Ктулху е? Хочу устроить злоебучий данвичский кошмар.
Аноним 16/09/15 Срд 18:41:37 13960 493
>>13956
То что услышал от ученых или во время своих путешествий между мирами.
Аноним 16/09/15 Срд 18:43:08 13962 494
>>13960
какими мирами?
Аноним 16/09/15 Срд 19:54:40 13964 495
>>13962
Параллельных, там их много всяких, по лору. Грибы из одного, триффиды из другого, слизь из третьего.
Аноним 16/09/15 Срд 20:03:37 13965 496
>>13964
Триффиды же вроде наши, родные.
Алсо, если мутировать в дерево/гриб/слизь, соответствующая животина станет нейтральной?
Аноним 16/09/15 Срд 20:05:30 13966 497
>>13965
Не знаю даже.
А триффиды -- пришельцы, которые ещё и ведут войну с грибами.
Аноним 16/09/15 Срд 20:07:07 13967 498
>>13966
"День/Ночь Триффидов" не читал что ли?
Аноним 16/09/15 Срд 20:09:31 13968 499
>>13967
"День" читал. Дело в том, что игровые триффиды как раз пришельцы, а с книжными у них только название общее.
Аноним 16/09/15 Срд 20:09:58 13969 500
>>13965
>Алсо, если мутировать в дерево/гриб/слизь, соответствующая животина станет нейтральной?
С грибами сработало.
мимо-марлособлядь
Аноним 16/09/15 Срд 20:11:16 13970 501
>>13969
Ты только marloss carrier или совсем уже?
Аноним 16/09/15 Срд 20:17:45 13971 502
>>13968
Я бы сказал, что с книжными у них всё общее: описание текстовое такое же, отравляющий удар есть, жрать можно, из сока масло и топливо перегонять можно. Откуда инфа, что по игре это пришельцы? Хотя, учитывая дополнительный монстрятник к ним прикрученный, пусть бы они и пришельцами были.
Аноним 16/09/15 Срд 20:18:16 13972 503
>>13970
Уже совсем. Всмысле "We are the Mycus", ЕВПОЧЯ.
Аноним 16/09/15 Срд 20:51:03 13973 504
>>13972
А перки какие-нибудь особенные есть? Заскринь пожалуйста окно с трейтами.

>>13971
В книге вроде бы не было Сердец и королев-триффидов. А эти ещё фунгалоидов переманивают вспомни фунгалоидов-бойцов и используют.
Я уже не помню откуда инфа, кажется я прочитал это на их форуме.
Аноним 16/09/15 Срд 20:58:56 13974 505
>>13973
>фунгалоидов переманивают
>fungal fighter
>борец с грибами
>A stout woody plant that can dig through the ground and flick spines from its branches. The thorns carry a fungicidal compound with paralytic effects.
>woody plant
>plant
Кто там кого куда переманил я не знаю, но, по-моему, стоит играть в английскую версию. В книге не было ничего, кроме оригинальных триффидов, но и те, что есть в игре, спизжены оттуда полностью. Всё остальное - манипуляции над образом.
Аноним 16/09/15 Срд 21:13:48 13975 506
>>13974
Нашёл где читал.
>http://www.wiki.cataclysmdda.com/index.php?title=Lore

>А эти ещё фунгалоидов переманивают
Да, с грибобойцами может обосрался, но триффиды всё равно используют фунгалоидов.
>Fungals actually play a vital role in the triffid's ecosystem, and are carried in small amounts on most triffids. It is sometimes used by triffids to prepare an area with rich fungal remains before the triffids move in. However, when it gets out of hand, the triffid's respond with variants specifically tailored to controlling and eliminating the fungus
Аноним 16/09/15 Срд 21:16:10 13976 507
154Кб, 1199x703
1199x703
>>13956
Не может он заткнуться, он как хищник из фильма несёт всё что видит не понимая смысла. Ми-го ебанутые совсем лол.

На первом пике, картинке, сосед просто вжался в угол обосравшись от страха. Был расчленен и съеден. Сначала было даже жаль его. Мне было жалко очень его но ничего не поделать, или я его или он тебя.

На второй картинке котон забился в угол, не подавал признаков жизни. Валялся в углу в ужасе. Тоже съел потом, договориться не получилось. Да я бы и сам обосрался если бы химеру увидел.


Аноним 16/09/15 Срд 21:18:04 13977 508
263Кб, 1154x687
1154x687
Аноним 16/09/15 Срд 21:20:44 13978 509
Анон, сделай мод, фиксящий ТОННЫ ЕБУЧЕГО ЗДОРОВЬЯ У НПС. Стрельнул в убоюдка четыре раза по 60-80 урона, и только тогда эта мразота сдохла. Что это за говно, ну?
Аноним 16/09/15 Срд 21:29:19 13979 510
>>13978
Так ты ему в разные части тела попадаешь. Что надо дополнять, так это возможность целиться как в V.A.T.S из фоллача или Unreal World, причём с различностью сложностью попадания.
Аноним 16/09/15 Срд 21:30:02 13980 511
>>13979
> различной сложностью
Аноним 16/09/15 Срд 21:30:23 13981 512
229Кб, 480x640
480x640
>>13976
Хотел пообщаться но он просто в угол вжался и стал стрелять потом, ну я уже не знаю просто... Я же добрый хоть и мутант немного.
Аноним 16/09/15 Срд 21:31:10 13982 513
>>13979
> Так ты ему в разные части тела попадаешь.
Нет, у врагов одна часть тела.
Аноним 16/09/15 Срд 21:34:24 13983 514
>>13982
У НПС -- нет. Можешь подойти к дружественному НПС, нажать на "e" и выбрать "Обследовать раны", увидишь шкалу хп похожую на твою собственную.
Аноним 16/09/15 Срд 22:51:14 13985 515
13Кб, 441x414
441x414
107Кб, 1114x724
1114x724
Начал новую партию и пошёл в ближайший город.
Завалил шокербрута из винтовки и сбежалась просто нереальная орда. Всё пространство на карте внутри красного круга мигало "Z". У меня уже заканчивалась выносливоть, курильщик и охотник почти догнали меня и тут я вспомнил о пик 2. Теперь у меня есть шанс оторваться.
Аноним 16/09/15 Срд 22:51:43 13986 516
>>13985
Картинки только наоборот загрузились.
Аноним 16/09/15 Срд 23:05:33 13987 517
>>13973
>Заскринь пожалуйста окно с трейтами.
Этот перс помер уже, поджарил себя огнемётом случайно.
Из трейтов были три - тот который заставляет жрать (и пить) только и только mycus fruit (зато у него сука nutrition и quench по 80, т.е. одного хватает на день или даже больше), тот который делает грибы дружественными (и не заражает тебя спорами) и тот котороый периодически из тебя споры выбрасыват. Бесполезное говно в целом, зато как квест - норм, нужно сажать семена марлоса чтобы грибные деревья вырастали и засирать землю фунгалойдами.
>>13975
Ну Микус сообщал что они воюют с "walking plants" и очень просил их истреблять триффидов. При попытке истребления которых перс вообщем-то и помер.
Аноним 17/09/15 Чтв 00:09:20 13991 518
>>13933
>Больной что ли.
Нет, просто за пределами зрения турели оказаться стало нереально. Бафнули их, чтоб светили хорошо.
Аноним 17/09/15 Чтв 02:01:38 13992 519
7Кб, 259x194
259x194
Получил в очередной раз по морде, на этот раз от зомби амбала, улетел в кусты какие-то. Хвостом и рогами убил засранца. Пошел в реку возле города, плюхнулся и напился до отвала. Тележку поломали совсем, буду искать новую теперь. Поспать бы где-нибудь. Машину оставил за городом но не могу найти где, хожу кругами. Долбаная забывчивость.

>>13991 Ругаешься просто.
Аноним 17/09/15 Чтв 02:29:42 13993 520
232Кб, 768x474
768x474
319Кб, 1116x643
1116x643
199Кб, 912x625
912x625
Побежал в город ночью опять лол, активное ночное зрение же. Нарвался на плевуна, все бинты на ногах мне сплавил. Попил из унитаза в каком-то доме, спёр варежки на зиму, если доживу конечно. Внутри дома нашел зомби- хватателя или как там его, расчленил и съел. Слутал кожаный рюкзак, как машину найду порву на куски кожи, пригодится.

Вот пикча где мы с пацанами набегаем на торговый центр.

На второй я его сжег случайно вместе с ребятами, блин.

На третьей бионика, боялся всё ставить, анон пояснил по хардкору что надо делать чтобы вставить.

Аноним 17/09/15 Чтв 02:48:07 13994 521
271Кб, 1092x641
1092x641
295Кб, 835x675
835x675
94Кб, 904x658
904x658
347Кб, 840x709
840x709
Первая картинка- мне пиздец пришел в этот момент. Если вы понимаете о чем я.

На второй моё знакомство с девушкой, пришлось её потом убить потому как пизданулась совсем, боялся что на меня накинется стерва, да. Ну ладно, обидно конечно.

На третьей у меня наркоманский трип или как там школота это называет. Короче наркота по всему экрану лол.

На последнем пике я воевал с триффидами довоевался.
Аноним 17/09/15 Чтв 08:49:09 13996 522
>>13992
>Машину оставил за городом но не могу найти где, хожу кругами. Долбаная забывчивость.
http://cdda-trunk.estilofusion.com/veh_tracker
>>13993
>На третьей бионика, боялся всё ставить, анон пояснил по хардкору что надо делать чтобы вставить.
Инта, механика, электроника, первая помощь.
Аноним 17/09/15 Чтв 09:03:37 13997 523
>>13996
> Инта, механика, электроника, первая помощь.
Электроника, первая помощь, инта, механика.
Аноним 17/09/15 Чтв 09:36:38 13998 524
>>13996>>13997
Это старые скриншоты, уже научился бионику втыкать а за устройство слежения спасибо хоть и нет компонентов его собрать, надо как нибудь заняться изготовлением оного.
Аноним 17/09/15 Чтв 09:42:46 13999 525
>>13998
А я так и не понял как собственно юзать отслеживание.
Ну поставил, ну включил.
КПК включаю - включается фонарик. Охуенно, блядь.
Аноним 17/09/15 Чтв 09:55:34 14001 526
>>13999
Может ноутбуком?

Потерял скриншот где я с двумя котиками, ну вообще теперь трагедия. Разбил базу бандитов и взял два кота себе, закрыл в доме чтобы не мешали. Наверное у них там теперь коллапс полный.
Аноним 17/09/15 Чтв 09:57:36 14002 527
>>14001
Вообще с котами прикольно но они постоянно трутся об ноги и мешаются. Но с ними все равно прикольно :3
Аноним 17/09/15 Чтв 09:59:08 14003 528
Да как вы заебали со своими котами блять, это уже даже ни мило ни смешно, это блять уже просто раздражает.
Аноним 17/09/15 Чтв 10:03:32 14004 529
58Кб, 604x454
604x454
>>14003
Они же классные, пушистые)))))0
Аноним 17/09/15 Чтв 10:04:06 14005 530
>>14001
>through your PDA
Ну это ни коим образом не ноутбук.
Да и тот, который просто ноутбук нахуй сломан. А который управляющий - годится разве что роботов взламывать.

Короче, трекер поломан походу.
Аноним 17/09/15 Чтв 10:55:39 14007 531
>>13999
Короче, ставишь tracking device на тачку, ВКЛЮЧАЕШЬ ЕГО, находишь PDA и ВСЕГДА носишь его с собой, проверяешь карту, всё должно работать.
Аноним 17/09/15 Чтв 11:01:58 14008 532
>>14007
Так вот оно что, Михалыч!

Да, спасибо, теперь пашет.
Аноним 17/09/15 Чтв 11:15:27 14009 533
Предполагаю платину: как получить шрифт вместо квадратов в текстовой windows версии?
Аноним 17/09/15 Чтв 11:16:18 14010 534
>>14009
Удалить папку Lang
Аноним 17/09/15 Чтв 11:18:08 14011 535
0Кб, 15x15
15x15
>>14009
ОП-хуй самый натуральный, я его маму ебал. Мало того что ПИК один на целых три ебаных треда, так еще и гайд не перенес. Ищи на официальном форуме по поиску слов, за минуту найдешь.
Аноним 17/09/15 Чтв 11:28:53 14012 536
139Кб, 683x1024
683x1024
>>14011
Что ОП-а доебались, нормальный пик. Не мутанты что ли? Мутируйте уже лол. Будьте как... Вам выбирать. Это же интересно.
Аноним 17/09/15 Чтв 11:55:33 14014 537
Поел марлосс желатина, со мной всё будет хорошо? Я не гриб, если что.
Аноним 17/09/15 Чтв 12:08:27 14016 538
12Кб, 184x274
184x274
>>14014
Могу поздравить, ты теперь грибом будешь))) Присоединяйся к нам. Будешь грибным зомби или еще куда определим.
Аноним 17/09/15 Чтв 12:10:53 14017 539
Какое самое лучшее оружие в самом начале игры против толп зомби?

Когда вот ты на старте появился, а первый эквип в ближайшем доме, который охраняет минимум 10 живых трупов?
Аноним 17/09/15 Чтв 12:14:43 14018 540
>>14017
Очевидно-невероятное Knife Spear, которое, по-моему, упомянуто ещё в самых олдовых гайдах. Ну и молотовы, наверное, если раздобудешь алкоголь.
Аноним 17/09/15 Чтв 12:15:43 14019 541
>>14017
Любое, бро. Любое оружие. Правда казусы случаются в виде толпы зимбей лол, на звук выстрела бегут.
Аноним 17/09/15 Чтв 12:38:53 14020 542
Металлические обломки можно разбирать ради лута? чем?
Аноним 17/09/15 Чтв 12:41:24 14021 543
>>14020
>if only i had a shovel...
Аноним 17/09/15 Чтв 12:46:30 14022 544
>>14020
Лопатой. Пара кусков стали, металлолом, проволока и какой-нибудь военный лут с ОЧЕНЬ маленьким шансом.
Аноним 17/09/15 Чтв 13:00:02 14024 545
Как фоткаться-то? Что ни фоткаю, пишет - здесь нет ничего интересного.
Аноним 17/09/15 Чтв 13:11:10 14025 546
>>14024
Дохуя Роберт Капа?
Монстров фоткай.
Аноним 17/09/15 Чтв 13:22:16 14026 547
Защита стакается? если я например надену защитные очки и забрало полицейское?
Аноним 17/09/15 Чтв 13:55:22 14029 548
Чем печь бродяги заправлять то? Палками?
Аноним 17/09/15 Чтв 14:12:21 14030 549
>>14026
То у тебя будет просто будет огромный штраф. Защита вообще как-то странно работает, даже со 100% покрытием есть шанс повреждения предыдущего слоя.
Аноним 17/09/15 Чтв 14:22:15 14031 550
7Кб, 400x300
400x300
>>14030
>То у тебя просто будет огромный штраф
медленнофикс
Аноним 17/09/15 Чтв 15:40:06 14035 551
В рот ебал эти ебаные переломы, сука блять. Легче самоубиться чем ждать пока они залечатся.
Аноним 17/09/15 Чтв 16:16:10 14036 552
>>14035
>мама, что такое Mr. Stem Cell
Аноним 17/09/15 Чтв 16:17:26 14037 553
>>14036
Моя матушка не сидит на двачах.
Аноним 17/09/15 Чтв 19:00:53 14042 554
>>14036
А что это?
ньюфаг-кун
Аноним 17/09/15 Чтв 20:04:40 14043 555
>>14035
В госпиталях есть комп, который их лечит быстро.
Или еще иногда можно найти прививки, не помню как называются, кажется RX11 или что-то типа того.
Аноним 17/09/15 Чтв 21:10:36 14044 556
33Кб, 1360x698
1360x698
31Кб, 1359x700
1359x700
Устал гонять дварфов по воркшопам: микроменеджмент в ДФ -- ад; пока начнётся фан, проебёшь кучу времени на разметку, и настройку строений. Да, есть утилиты типа QuickFort, но готовые шаблоны мне брать не хочется, а свои ещё нужно запилить.

Короче, решил поиграть во что-то более классическое...

Начал выживальщиком в бункере. Потихоньку стаскивал трупы и палки в свой уютный подвал. В очередный раз делая вылазку, обнаружил толпу мертвецов почти у самого входа. Прикинув, что запасов патронов на всех не хватит, решил бежать оставив всё добро.

Бежал на восток, т. к. север заминирован. Ночью, измученный жаждой и голодом, добрался до особняка, который успешно зачистил с помощью средневековой пики, найденной там же: она позволяет бить на расстоянии нескольких клеток, что, в сочетании с медлительностью зомби, позволило сделать это почти без потерь. В доме огромная библиотка, и рядом лес -- источник еды. Думаю, остаться в нём сычевать какое-то время...

Кстати, под покрывалом можно прятаться?
Аноним 17/09/15 Чтв 21:13:16 14045 557
>>14009
>>14012
Столкнулся с той же проблемой, пришлось гуглить. ОП, добавь инфу для тех, кто хочет играть на ангельском.
Аноним 17/09/15 Чтв 21:20:39 14046 558
Аноним 17/09/15 Чтв 21:27:06 14047 559
51Кб, 1359x698
1359x698
31Кб, 1359x695
1359x695
>>14044
Подозвреваю, что толпу мертвяков привлёк из соседнего с бункером особняка громкими выстрелами из ружья. Читал, что безопасно селиться за десять клеток от города. От бункера до особняка, как раз 10...
Аноним 17/09/15 Чтв 21:32:11 14048 560
>>14046
Обычно за актуальной информацией я обращаюсь на англоязычные источники. Соответственно, потом не надо заморачиваться, пытаясь понять, как перевели то или иное название.
Аноним 17/09/15 Чтв 21:35:23 14049 561
>>14017
>Какое самое лучшее оружие в самом начале игры против толп зомби?
Роликовые коньки.
Можно взять профессию "черный пояс" и прописывать зомби в щщи с вертушки прямо с первого дня.
>>14044
>Кстати, под покрывалом можно прятаться?
От зомби вроде нельзя. Если свалить покрывал, подушек и прочего барахла на тайл где ты спишь, персонаж будет сам накрываться / раздеваться в зависимости от температуры.
Аноним 17/09/15 Чтв 21:35:31 14050 562
>>14029
х3 как в англюсике (ember?) в русике называется Фитиль. Крафтится начиная с 1 выживания из тряпок или палок. Заправляешь печку и активируешь. Приятного аппетита.
Аноним 17/09/15 Чтв 21:36:42 14051 563
>>14029
>>14050
Заправлял обычными палками, коих полно в лесу.
Аноним 17/09/15 Чтв 21:49:18 14052 564
Если не использовать мод на запрет воскрешения трупов, то восставать будет каждый, пока его не распотрошишь?
Аноним 17/09/15 Чтв 21:50:51 14053 565
>>14052

Да, кроме случая если у трупа будет состояние "стёртый в кашу". Но в этом случае труп смогут поднять зомби-некроманты, так что лучше разделывать.
Аноним 17/09/15 Чтв 22:21:32 14054 566
>>14044
Анон, если я захочу вернуться в бункер, там можно будет организовать электроосвещение?

И ещё: в игре есть поселения выживших? Или можно встретить только бродяг?
Аноним 17/09/15 Чтв 22:41:13 14055 567
>>14054
>в игре есть поселения выживших?
Есть, и не одно.
Аноним 17/09/15 Чтв 22:41:46 14056 568
31Кб, 1359x698
1359x698
На плите можно готовить, засунув в неё дрова? Или как-то иначе. Я бы проверил, не не хочу спалить дом.
Аноним 17/09/15 Чтв 22:45:59 14057 569
>>14056
Если это печь или камин -- можно засунуть и готовить. Но в особняках такие не встречаются, так что лучше не пробуй.
Аноним 17/09/15 Чтв 23:19:25 14058 570
>>14056
Никак. Мангал сделай. После того как убрали дым - это лучший вариант для готовки. Печи не нужны
Аноним 18/09/15 Птн 02:09:25 14059 571
38Кб, 1358x695
1358x695
\o/
Аноним 18/09/15 Птн 07:11:07 14060 572
>>14059
Приспустил с возможности разогнаться до сверхзвука.
Аноним 18/09/15 Птн 08:21:39 14061 573
642Кб, 2048x1529
2048x1529
199Кб, 713x710
713x710
>>14042
Стволовые клетки. Ими можно упороться из аппарата в больнице взломав предварительно терминал, он там в одной из комнат должен быть. Но стоит быть готовым к тому что на время зарастания костей будет адская боль, возможно шок но кости зарастают довольно быстро.
>>14022
Бро, я бы не спешил так говорить. Очень часто попадается шмотье что по началу очень помогает + оружие, редкое местами. Плащ-невидимка к примеру мне один раз попался но говно на несколько секунд, всевозможные гаджеты, редкие модули бионики. Рекомендую копать. Заметил закономерность одну, если вокруг разбросаны шмотки то в обломках будут в основном одежды, если оружие то оружие и тд.
>>14047
Я бы глаза сломал, друг, с моим зрением играю с тайлами и на среднем окне в половину своего квадрата. Стрельба из оружия без глушителя привлекает всех конечно же и не только в районе 10 клеток. Всё зависит от ствола. Я с глушителем в барретте оглох нахуй.
>>14054
Конечно еть бро, на втором пике оно как раз. Там можно брать квесты и торговать.
>>14058
Wat?
Аноним 18/09/15 Птн 09:20:21 14062 574
>>14056
Пиздец ты дебил. Пойди в духовку дров напихай и подожги.
Аноним 18/09/15 Птн 09:20:58 14063 575
207Кб, 1500x1500
1500x1500
>>14058
>brazier
>мангал
>не survivor mess kit
Что-то в piercing howl с этого попа.
Аноним 18/09/15 Птн 09:25:33 14064 576
>>14063
Какой нахуй бразир? Тебе говорят мангал - charcoal smoker.
Аноним 18/09/15 Птн 09:29:42 14065 577
>>14064
На него угля не напасёшься и перезаряжать надо часто.
Аноним 18/09/15 Птн 10:29:48 14066 578
Пилите новый тред уже со вкусом магии крови и чего-нибудь ещё.
Аноним 18/09/15 Птн 10:37:52 14067 579
>>14064
> Тебе говорят мангал - charcoal smoker.
Ты тоже. Мангал в смысле мангал, а не коптильня. Это такой железный ящик на ножках.
>>14063
> не survivor mess kit
Надо держать в инвентарети всё время перезаряжать, а в мангал кинул бревно и готовь весь день.
Аноним 18/09/15 Птн 14:12:20 14069 580
Ньюфаг из августа едет на выходные отдыхать.

Ночью запилю прохождение
Аноним 18/09/15 Птн 14:55:33 14070 581
10Кб, 637x385
637x385
>>13256 (OP)
Как в это играть? Как русик накатить?
Аноним 18/09/15 Птн 14:57:08 14071 582
18/09/15 Птн 15:02:45 14073 583
Аноним 18/09/15 Птн 15:08:10 14074 584
>>14073
Там и брал, результат на пике 14425773336140.png
Аноним 18/09/15 Птн 15:14:05 14076 585
До слоупока дошло что вместо переноса сейвов между версиями можно распаковывать новую эксперименталку поверх старой.
Аноним 18/09/15 Птн 15:37:07 14077 586
Надо не забыть воткнуть в следующую шапку гайд.

>>14070
Открой файл fonts.json в папке config и замени весь текст на
{
"fontblending" : true,
"fontwidth" : 9,
"fontheight" : 14,
"fontsize" : 14,
"typeface" : "Terminus (TTF) Medium",
"map_fontwidth" : 9,
"map_fontheight" : 15,
"map_fontsize" : 14,
"map_typeface" : "Terminus (TTF) Bold"
}
включая скобки.

Для графония зайди в настройки и выбери тайлсет Mshock или Retrodays, или Chesthole. Остальные там говно.
Аноним 18/09/15 Птн 15:44:48 14078 587
75Кб, 1417x749
1417x749
>>14077
Сделал как ты сказал (после редактирования схоронил, да), теперь просто пропали надписи.
Аноним 18/09/15 Птн 15:53:57 14079 588
>>14078
Скочай сборочку с оп-поста и не еби мозг.
Аноним 18/09/15 Птн 15:59:47 14080 589
Аноним 18/09/15 Птн 16:04:13 14081 590
12Кб, 1068x581
1068x581
>>14079
А я откуда скачал, умник?
>>14080
Добра тебе
Аноним 18/09/15 Птн 17:10:47 14082 591
>>14077
Не у всех же терминус установлен.
>>14076
И потом ловить баги, если вдруг какой .json переименуют/удалят. Правда такое очень редко бывает, в основном с модами.
Аноним 18/09/15 Птн 17:16:52 14083 592
>>14082
>Не у всех же терминус установлен.
Но это же единственный существующий шрифт! Как же он может быть не установлен?
Аноним 18/09/15 Птн 17:25:39 14084 593
>>14082
Тот fonts.json >>14077, который я ему скинул, был выдернут прямо из этой >>14080 сборки. Видимо, нужны ещё какие-то настройки, помимо простой замены текста.

Аноним 18/09/15 Птн 17:29:17 14085 594
Вы когда-нибудь загружали свой сейв 2недельной давности и обнаруживали себя голым и зараженным посреди леса? Я да.
Аноним 18/09/15 Птн 17:31:48 14086 595
>>14085
Могу сказать только, что у меня времена года длятся 14 дней вне зависимости от настроек мира. Версия 3686.
Аноним 18/09/15 Птн 17:45:43 14087 596
>>14086
Я про время ирл. Не играл две недели в катаклизм.
Аноним 18/09/15 Птн 18:03:47 14088 597
Кто-нибудь пробовал с помощью воронки добывать воду? Хватает на день или бесполезный способ?
Аноним 18/09/15 Птн 18:07:30 14089 598
>>14088
Нормальный способ, но зависящий, естественно, от погоды и от качества воронки: фабричные работают лучше самодельных. Лучше прокачать construction и выкопать колодец, в последних версиях починили наконец уровень навыка, необходимого для его постройки.
Аноним 18/09/15 Птн 18:13:48 14090 599
Если сейчас требует 8, то сколько же требовало раньше?
Аноним 18/09/15 Птн 18:14:53 14091 600
>>14090
Внезапно, 9. И мне весьма от этого пекло, потому что поднять, кроме как дебаг меню, было невозможно.
Аноним 18/09/15 Птн 18:25:50 14092 601
>>14088
Нормально выходит, особенно если на машину монтируешь.
Аноним 18/09/15 Птн 18:30:14 14093 602
>>14092
> особенно если на машину монтируешь.
А так можно было?
>>14091
Ммммаксимальный уровень навыка
@
Чтобы вырыть яму

Аноним 18/09/15 Птн 18:34:14 14094 603
>>14093
Недавно стало можно. Ставишь бак для грязной воды и на тот же тайл воронку. Листаешь плэйбой и смотришь как бак заполняется.
Аноним 18/09/15 Птн 19:25:25 14095 604
Какая-то ебанутая кислота стала, даже в тяжёлых ботинках выживальщика три-четыре короззийных зомби ломают ноги.
Аноним 19/09/15 Суб 11:59:33 14104 605
391Кб, 818x820
818x820
43Кб, 481x737
481x737
30Кб, 724x339
724x339
Начнем, хуле.
Аноним 19/09/15 Суб 13:02:26 14114 606
31Кб, 349x480
349x480
>>14104
>оптимист психопат разведчик
Нет слов.
Аноним 19/09/15 Суб 13:18:22 14116 607
19Кб, 484x688
484x688
Ламповое место нашел, и врагов почти нет.
Аноним 19/09/15 Суб 13:38:13 14118 608
301Кб, 733x610
733x610
Нашел дом на колесах, путем тарана и какой то матери очистил местность, сейчас граблю машины с едой, хватит на пол недели, персонаж жирет как будто у него желудок 200 килограммового человека. Ебаные жирухо-фантазии.
Аноним 19/09/15 Суб 13:43:25 14119 609
51Кб, 517x589
517x589
Ебаная шутка? Только сейчас заметил. Множитель предметов 1, и это с одного автомата выпало.
Эксперименталочка походу опять баланс поломала.
Аноним 19/09/15 Суб 14:04:08 14121 610
Аноним 19/09/15 Суб 14:04:50 14122 611
>>14121
14 бутылок чистой воды, не много с одного автомата?
Аноним 19/09/15 Суб 14:28:26 14124 612
"Набор самодельного оружия" стоящая вещь? Стоит накатывать?
Аноним 19/09/15 Суб 14:37:32 14125 613
Умоляю, обьясните на пальцах про некромантию. Где что брать, где делать, как делать, что делать. Как включать.

Я английский не знаю, я даже не знаю где искать на английском гайды.
Аноним 19/09/15 Суб 14:50:57 14126 614
>>14125
Нужны высокие навыки электроники, крафта и возможно медицины. Будешь делать управляющие микросхемы и вживлять их в мясо.
Рецепты то ли сами появятся, то ли в книге их можно вычитать.
Аноним 19/09/15 Суб 15:04:19 14127 615
>>14124
Стволы под любой калибр из досок и металлолома почти. Сам решай

Поясните за мод на оккуьтизм. Никаких ништяков из него в меню крафта не нашёл. Как его вообще повышать, да и какой там вцелом контент?
Аноним 19/09/15 Суб 15:09:02 14128 616
302Кб, 833x811
833x811
27Кб, 644x676
644x676
http://www.youtube.com/watch?v=q18ovqxWdWU
Под летова залечиваю раны, готовлю машину.

Дом на колесах оказался протухшим говном, у которого ссущий бензобак. Нашел внедорожник, заебись.

А еще по дороге позбивал лохопедов НПС которые меня грабануть решили, ну это стандартно.
Аноним 19/09/15 Суб 15:22:53 14129 617
23Кб, 488x572
488x572
279Кб, 626x579
626x579
Какая ламповая радиовышка.
Аноним 19/09/15 Суб 16:08:56 14132 618
>>14127
>мод на оккультизм
Хуита имбалансная. Чтобы крафтить, нужно найти книги, повышающие навык и содержащие рецепты. Эти же книги используются как инструменты при крафте.
http://smf.cataclysmdda.com/index.php?topic=11013.0
Аноним 19/09/15 Суб 17:05:15 14140 619
298Кб, 630x351
630x351
66Кб, 832x868
832x868
На моем славном внедорожнике наебнулся авто аккумулятор, хорошо что я по дороге нашел два мото акка, и книгу по механике. Еды вдоволь, сейчас быстро займусь ремонтом, и пойду чистить вилкой убежище.
Аноним 19/09/15 Суб 17:12:17 14141 620
>>14122
Пфффф блядь, как будто вода это что-то ценное. На ферме вообще можно из колонки хлебать бесконечно и даже кипятить не надо.
Аноним 19/09/15 Суб 17:12:51 14142 621
>>14141
Ну хуй знает, на хуй тогда унитазы нужны?
Аноним 19/09/15 Суб 17:14:20 14143 622
>>14142
Не знаю. Воды хоть жопой жуй в мире. А в автомате мусор один, еще и робот потом приедет пиздить тебя дубинкой электрической
Аноним 19/09/15 Суб 17:15:40 14144 623
>>14143
Я тоже не люблю фастфуд, но что то не дошел до геймплея на кончиках пальцев, когда сидишь на кухне и консервы заготавливаешь.
А роботы иногда и не приходят.
Аноним 19/09/15 Суб 17:17:09 14145 624
Лол, убила оса.
Аноним 19/09/15 Суб 17:17:56 14146 625
>>14144
А я наоборот могу месяцами на ферме сычевать и консервы заготавливать на зиму. Жалко разводить скотину нельзя, приходится охотиться постоянно.
Аноним 19/09/15 Суб 17:19:24 14147 626
Опробую новую профессию.

>>14146
Я так и не понял как овощи растут. Вот стоит сезон на 90 дней, весна. Это значит что мне весной нужно сажать, и как в реальной жизни, в августе где то пожинать плоды? Или все растения за пару дней вырастут, главное что бы не зима и не осень была?
Аноним 19/09/15 Суб 17:24:15 14148 627
100Кб, 992x875
992x875
>>14147
Пик отклеился.
Аноним 19/09/15 Суб 17:30:27 14149 628
188Кб, 3888x2592
3888x2592
>>14128
Как Летова вообще можно слушать? Это надо панком быть с рождения.

Доехал до речки и упал пить, дикий сушняк вообще. Выловил рыбку, зделол суши по памяти лел. Как выжывач у вас то роисходит, котятконы? Делитесь историями уже.
Аноним 19/09/15 Суб 17:40:27 14150 629
>>14149
>панком

Он не панк.


Сейчас заново начну. Тот же мир, другой персонаж. Шахтер умер от нпс.
Аноним 19/09/15 Суб 17:43:41 14151 630
159Кб, 1280x853
1280x853
>>14150
Бро, получил по морде от НПС, застрелил его и съел. Больные какие-то.
Аноним 19/09/15 Суб 17:50:26 14152 631
482Кб, 1024x683
1024x683
Перекот будет? Я тут котона зарезервировал как бы.
Аноним 19/09/15 Суб 17:51:48 14154 632
Мы тут вдвоем. Может ты сделаешь, у тебя там арты должны быть сочные есть. Или скринов надергай.
Аноним 19/09/15 Суб 17:53:33 14155 633
>>14149
Нас тут до хрена, а тред всё ещё на нулевой.
Аноним 19/09/15 Суб 17:55:38 14158 634
64Кб, 640x480
640x480
>>14154
Вдвоем? Плохо дело. Придёт перекатовальщик тредов и сделает, я не умею к сожалению. моя мамка с кошкой на пике, ушел курить.
Аноним 19/09/15 Суб 18:12:38 14168 635
Ай заебало. Пойду в огромную глушь, и выстрою себе форт из частокола и пары хижин. Потом там буду лампово строить крепость на колесах.
Аноним 19/09/15 Суб 18:15:05 14171 636
Блин, аутисты, дайте мне годный оппик и я сам перекат сделаю и конечно же что-нибудь зафейлю
Аноним 19/09/15 Суб 18:18:42 14175 637
16Кб, 276x200
276x200
41Кб, 438x200
438x200
41Кб, 590x372
590x372
Аноним 19/09/15 Суб 18:21:56 14177 638
55Кб, 705x973
705x973
Аноним 19/09/15 Суб 18:23:23 14180 639
91Кб, 700x840
700x840
45Кб, 604x379
604x379
38Кб, 640x480
640x480
>>14171
Все кто играют в катаклизм частично или полностью аутируют. Лол. Тоже вброшу картинки на выбор.

>>14177
Ой, котик)))))))
Аноним 19/09/15 Суб 18:29:09 14183 640
229Кб, 480x640
480x640
>>14177
Тайские котяны самые преданные что бы вы не пиздели, самые лучшие котяны. Это даже не обсуждается. Покупайте тайских котянов. Да, котами я вас достал уже, извините если что.
Аноним 19/09/15 Суб 18:29:56 14185 641
122Кб, 968x544
968x544
>>14183
Пахнет вайпом.
Аноним 19/09/15 Суб 18:30:54 14187 642
54Кб, 640x480
640x480
Аноним 19/09/15 Суб 18:35:06 14193 643
>>14180
>частично или полностью аутируют
знаю, сам же такой.

перекот >>14188 (OP)
Настройки X
Ответить в тред X
15000
Добавить файл/ctrl-v
Стикеры X
Избранное / Топ тредов