Главная Юзердоски Каталог Трекер NSFW Настройки

Искусственный интеллект

Ответить в тред Ответить в тред
Check this out!
<<
Назад | Вниз | Каталог | Обновить | Автообновление | 508 141 109
ИИ-видео №13 /video/ Аноним 07/08/25 Чтв 18:45:29 1303696 1
17542562615622.mp4 2873Кб, 1280x720, 00:00:08
1280x720
17542691637113.mp4 1916Кб, 1280x720, 00:00:08
1280x720
17538908854812.mp4 6198Кб, 1280x720, 00:00:38
1280x720
17542541243531.mp4 5458Кб, 1280x720, 00:00:08
1280x720
Генерируем свое (и постим чужое) в Hunyuan, Wan, Veo3, Luma Dream Machine, Hailuo Minimax, Kling, Sora, Vidu, Runway, Pixverse, Pika и др. сервисах.


1. Hailuo Minimax

https://hailuoai.video/

2. Kling

https://klingai.com/

3. Sora от OpenAI

https://openai.com/sora/

4. Luma Dream Machine

https://lumalabs.ai/

5. Vidu

https://www.vidu.com/create

6. Pixverse

https://app.pixverse.ai/

7. Pika

https://pika.art/try

8. Runway Gen. 4

https://runwayml.com/

9. Wan от Alibaba

https://wan.video/

10. Veo3 от Google

https://deepmind.google/models/veo/

Сайты, где можно попробовать генерации на разных моделях

https://nim.video/
https://pollo.ai/
https://www.florafauna.ai/

Коллекция ИИ-видео:

https://www.reddit.com/r/aivideo/

Локальные модели

1. Hunyuan от Tencent

https://hunyuanvideoai.com/
https://github.com/Tencent/HunyuanVideo

2. Wan от Alibaba

https://github.com/Wan-Video/Wan2.1
https://github.com/Wan-Video/Wan2.2

3. MAGI-1 от Sand AI

https://sand.ai/magi
https://github.com/SandAI-org/MAGI-1


Локальный UI
https://github.com/comfyanonymous/ComfyUI

Установка локальных моделей
Hunyuan Video: https://comfyanonymous.github.io/ComfyUI_examples/hunyuan_video/
Wan 2.1: https://comfyanonymous.github.io/ComfyUI_examples/wan/
Wan 2.2: https://comfyanonymous.github.io/ComfyUI_examples/wan22/

Гайд для использования Wan 2.2:


https://alidocs.dingtalk.com/i/nodes/EpGBa2Lm8aZxe5myC99MelA2WgN7R35y

Альтернативные ноды ComfyUI
Hunyuan Video: https://github.com/kijai/ComfyUI-HunyuanVideoWrapper
Wan 2.1: https://github.com/kijai/ComfyUI-WanVideoWrapper

Квантованные чекпоинты
Hunyuan Video (GGUF): https://huggingface.co/Kijai/SkyReels-V1-Hunyuan_comfy/tree/main
Wan 2.1 (GGUF): https://huggingface.co/city96/Wan2.1-I2V-14B-480P-gguf/tree/main
Wan 2.1 (NF4): https://civitai.com/models/1299436?modelVersionId=1466629

Где брать готовые LoRA
https://civitai.com/models
Hunyuan Video: https://civitai.com/search/models?baseModel=Hunyuan%20Video&sortBy=models_v9
Wan 2.1: https://civitai.com/search/models?baseModel=Wan%20Video&sortBy=models_v9

Обучение LoRA
https://github.com/tdrussell/diffusion-pipe

Предыдущий тред

>>1287986 (OP)
Аноним 07/08/25 Чтв 19:45:24 1303811 2
0000000 (1).jpg 141Кб, 1024x1024
1024x1024
0000000 (2).jpg 302Кб, 1290x2293
1290x2293
Аноним 07/08/25 Чтв 19:48:45 1303819 3
у кого было подобное

KSamplerAdvanced
RuntimeError: CUDA driver error: file not found

куда поставлены, портабле комфуай, саге тоже есть
Аноним 08/08/25 Птн 00:30:39 1305174 4
Аноним 08/08/25 Птн 00:56:36 1305227 5
>>1305174
Добавим в следующую шапку.
Аноним 08/08/25 Птн 02:34:15 1305349 6
только вкатился в ван2.1 а тут 30сек/ит на 4060ти 16гб
посоветуйте норм воркфлов чтоб не 15 минут аутировать а хотя бы 5
я сам пробовал поискать но пока поел говна мб свап блок поможет там написано модель вся не лезет
Аноним 08/08/25 Птн 13:08:39 1305826 7
>>1305349
Вкатывайся в 2.2 сразу.
Качай видосы из предыдущего треда и перетаскивай в комфи.
Должен быть установлен VideoHelperSuite.
Ну или просто зайти в custom_node/WanVideoWrapper/example_workflows от Киджая.
Аноним 08/08/25 Птн 13:38:35 1305862 8
Ну что вы, вановцы? У кого-то нормально получилось с новыми лайт лорами что-то генерить на 4 шагах? У меня ниже 6 качество страдает (типа зернистость появляется на видео). И, как в прошлом треде говорили, только с лоу лорой, а на хае старая лайт лора стоит от вана 2.1
Аноним 08/08/25 Птн 13:50:54 1305872 9
>>1305862
Я уже на 8 перешел лол. И цфг хоть полторашку. Ждать дольше, но в 2 раза больше времени тратится иначе на бестолковые генерации годные лишь на удаление, в итоге вообще просто просранное время.
Аноним 08/08/25 Птн 14:35:55 1305963 10
пока сижу еще на 2.1, заметил что лайт лора сильно меняет лицо в i2v, причем каусвид хоть и в слоумо был, но персонаж всю генерацию оставался похожим, кто знает чем фиксить?
Аноним 08/08/25 Птн 15:39:09 1306134 11
>>1305963
Не знаю чем. Но как будто это проблемы перетрененных лор, просто лайт сильней преувеличивает их.
Аноним 08/08/25 Птн 18:46:15 1306713 12
Как вео3 пользоватса?
Аноним 08/08/25 Птн 19:02:00 1306758 13
Чет потыкался в 2.2 5B и какая-то ерунда получается. Промпта оно почти не слушает, в аниму не умеет нифига, так еще и ограничение по времени всего 5 секунд на 3090. Чем это лучше того же фреймпака?
Аноним 08/08/25 Птн 19:03:44 1306767 14
>>1306758
И, кстати, почему фреймпака до сих пор нет в шапке, если это лучший на сегодня вариант генерации видео? Зато комфи зачем-то есть, в котором хуй разберешься
Аноним 08/08/25 Птн 19:31:16 1306842 15
>>1306767
ильяс, перелогинься
Аноним 08/08/25 Птн 19:40:25 1306866 16
>>1306767
>И, кстати, почему фреймпака до сих пор нет в шапке, если это лучший на сегодня вариант генерации видео
Никому не нужный кал с 3.5 лорами на цивите
> Зато комфи зачем-то есть, в котором хуй разберешься
То что ты не смог разобраться в комфи отлично показывает что ты не разбираешься в том что сейчас лучший вариант генерации видео (а это ван 2.2)
Аноним 08/08/25 Птн 19:53:33 1306893 17
WanVideo00001.mp4 550Кб, 480x720, 00:00:05
480x720
AnimateDiff00427.mp4 641Кб, 480x720, 00:00:05
480x720
AnimateDiff00418.mp4 620Кб, 480x720, 00:00:05
480x720
AnimateDiff00602.mp4 685Кб, 480x832, 00:00:05
480x832
>>1306767
>Зато комфи зачем-то есть
Потому что на комфи можно вот такое вот делать.
Аноним 08/08/25 Птн 20:40:49 1306988 18
>>1306893
Хуя себе, реально годно. На 2.1 и в сценах попроще ломалось всё.
Аноним 09/08/25 Суб 00:51:45 1307488 19
58743.jpg 3790Кб, 2048x3141
2048x3141
>>1306842
是的,我做到了。是什么暴露了我?

>>1306866
> Никому не нужный кал с 3.5 лорами на цивите

Толку от этих лор, если базовая модель нифига не работает?

> То что ты не смог разобраться в комфи отлично показывает что ты не разбираешься в том что сейчас лучший вариант генерации видео (а это ван 2.2)

Вот только фреймпак мне выдаёт нормальные видосы любой длины, а с ваном мало того, что ограничений куча, так еще и качество где-то на уровне плинтуса.

>>1306893
Да нафиг мне твоя порнуха? Вот тебе картинка анимешная, санимируй мне её ваном так, чтобы девочка встала, подошла к камере и улыбнулась в неё. Сможет он в такое без тонны артефактов? Да нихуя подобного.
Аноним 09/08/25 Суб 01:19:41 1307539 20
Wantest00879.mp4 8720Кб, 720x1280, 00:00:05
720x1280
>>1307488
>Вот тебе картинка анимешная, санимируй мне её ваном так, чтобы девочка встала, подошла к камере и улыбнулась в неё. Сможет он в такое без тонны артефактов? Да нихуя подобного.
Ну давай, найди к чему доебаться. И заодно покажи пример с фреймпака
Аноним 09/08/25 Суб 01:21:30 1307541 21
Отцы вановцы, объясните почему происходит такая штука: когда я генерю следующее видео (сид конечно же рандом) и к примеру на 70% перелопачиваю промпт на другой, меняю камеру и другие детали, то всё равно это новое видео очень похоже на предыдущее. Словно модель использует какой то свой буфер в целях экономии ресурсов или пытается угадать мои желания, ну или сохраняет какие-то значения. Починить это можно чаще всего только вообще закрыв комфи и перегрузив модель или целиком изменить промпт и сэмплер.
На некоторых генерациях картинок в старом форже тоже помню подобное попадалось и это сильно бесило. Отчего это зависит вообще? Из не SD моделей где такого почти не встречалось - Хрома, она при повторной генерации может часто вообще совершенно иную картинку делать, прекрасно понимая любые изменения промпта.
Это от модели зависит или нет? Пробовал разные энкодеры и пока что выяснил что от энкодера точно не зависит.
Попадается и в обычном ван2.1 релизном и в ускоренных лайт вариантах для low cfg
Аноним 09/08/25 Суб 01:24:14 1307546 22
>>1307541
Без воркфлоу сказать трудновато будет
Аноним 09/08/25 Суб 01:33:49 1307554 23
>>1307546
Не, я точно не любитель навороченой наркомании, совершенно стандартный воркфлоу почти как в шаблонах комфи на их вики, в нем только нужные лоадеры, powerлора для лор, ван2видео, ksampler, videocombine, вот прям вообще ничего лишнего. Пробовал разные воркфлоу с цивитая и везде эта штука попадалась. Мыслей как это победить без полного перезапуска комфи и перезагрузки модели пока нет, может пакостит какая то хитрожопая буферизация или оптимизация со стороны то ли питонового бэкенда то ли самого комфи.
Аноним 09/08/25 Суб 02:44:26 1307612 24
Объясню на примере как это у меня выглядит. Допустим загружаем стандартный шаблон wan2.1 t2v и все указанные там модели, пишем стандартный промпт из комфи про бегущую по снегу лису. Сид рандомный.
Правильно ли я понимаю что при каждом нажатии Run лиса может меняться, быть больше меньше бежать в разных направлениях с разной интенсивностью и будет меняться угол обзора?
Вот у меня, к примеру хоть 10 раз ничего не меняя Run нажмешь и все 10 видео будут крайне незначительно отличаться, лиса будет бежать примерно одинаково в ту же сторону, возможно слегка фон будет иным, но не сильно, т.е. всё выглядит так что sid нифига не рандом, а работает как вариационный с незначительным отклонением.
Аноним 09/08/25 Суб 03:45:11 1307633 25
>>1307539
Красава анон, хорошо приложил фреймпакодауна, уверен что фреймпак обосрется с такого реквеста, ну оно и сразу было понятно, нормальные люди бы пример с фреймпака приложили к картинке дабы продемонстрировать "величие" фреймпака.
Аноним 09/08/25 Суб 04:00:57 1307642 26
17515764342580.png 2047Кб, 1920x1080
1920x1080
moirarask.mp4 15007Кб, 1696x960, 00:00:16
1696x960
Спустя тысячи полторы генераций вернулся к тому из за чего собственно начал. Мечте анимировать данный пик. Блядь, как же просто напихать кума и вытряхнуть во все дыры простую бабу на фото, не то что с артами. Вроде что-то получается, но совсем или не совсем то что хочется. Плюнул в итоге и сделал костыльную склейку. Обожду до новой видюхи, я ебал столько ждать всякий кал, как тут модно говорить.
Аноним 09/08/25 Суб 04:14:01 1307645 27
>>1307642
ето ебака из резидента 6?
Аноним 09/08/25 Суб 04:17:34 1307646 28
Аноним 09/08/25 Суб 05:24:19 1307669 29
Аноним 09/08/25 Суб 08:58:25 1307750 30
а есть у кого вф для генерации нескольких видео и склейки их в одно на ван 2.2 ? На цивите есть, но там какая-то монструозная хуйня, а не вф.
Аноним 09/08/25 Суб 09:18:48 1307756 31
>>1307541
+1, тоже не могу разобраться с этой хуетой. Если разберешься, маякни. Я пробовал даже cfg поднимать с 1 до 3.5, один хуй, мало толку. Подозреваю что этой ржавой хуйне надо писать неебически подробный промпт с описанием движения каждой молекулы в кадре.
Аноним 09/08/25 Суб 09:25:19 1307759 32
>>1307539
> Wan2_2-I2V-A14B

Отлично, а теперь давай так, чтобы это на обычной карте с 24 Гб VRAM можно было сделать.
Аноним 09/08/25 Суб 10:22:40 1307798 33
>>1307759
> > Wan2_2-I2V-A14B

> Отлично, а теперь давай так, чтобы это на обычной карте с 24 Гб VRAM можно было сделать.
Так это на 4090 сделано.
Аноним 09/08/25 Суб 10:49:04 1307808 34
изображение.png 295Кб, 2383x1114
2383x1114
>>1307750
В любом случае там будет лапша, вот мой ВФ для генерации 4 последовательных видео для ван 2.1, если 2.2 будет - считай все на 2 умножать надо как минимум.

Но это если для каждого видео отдельные лоры подставлять, если просто последовательно на одних лорах генерировать то только правая часть понадобится.
Аноним 09/08/25 Суб 11:10:43 1307833 35
Wantest00001.mp4 7861Кб, 720x1104, 00:00:05
720x1104
Аноним 09/08/25 Суб 11:14:57 1307842 36
>>1307750
>склейки
А видео-редакторы уже отменили?
Или ты хочешь без единой склейки полтора часа сделать?)
Аноним 09/08/25 Суб 11:21:20 1307854 37
>>1307633
Справедливости ради, хуйня же.
Фреймпак хорош в idle-анимациях и быстро генерит до 2 минут.
Всякие танцы и еблю, если хочется долгое, лучше генерить там, 100% проверено.
Но это ситуативно очень, в большинстве случаев лучше генерить короткие ролики, а ван2.2 с промптом работает отлично, фреймпак куда слабее в этом плане, ибо модель старая и файнтьюн сам по себе экспериментальный, главное там работа атеншена. =) Это же пруф оф концепт, по сути.

Правда, нахуя юзать фреймпак не в комфи — тоже не очевидно.

>>1307759
Видеокарта влияет только на разрешение и количество кадров.
Хоть на 6 гигах генерь, хули.

И, да, я специально проверял — генерил и фреймпаком, и ваном на 6 гигах. =)
У фреймпака тоже выгрузка модели в оперативу, и тоже объем врама влияет только на разрешение (а количество кадров уже без разницы за счет механики контекста).

———

Но вообще, ИМХО, он троллит, а всерьез фреймпак даже не запускал.
Аноним 09/08/25 Суб 11:21:37 1307855 38
>>1307759
Отлично, а теперь покажи что там у тебя на фреймпаке получилось.
Аноним 09/08/25 Суб 11:25:39 1307859 39
>>1307854
Есть хоть один пример айдл анимации с этого фреймпака, ну хотя бы 30 секунд. Только и разговоров о том что он хорошо в ней, а по факту 2 ролика всего было когда он вышел и все, качество роликов при этом было отвратительное на уровне хуньюаня.
Аноним 09/08/25 Суб 12:37:16 1307901 40
>>1307541
используешь teacache? может быт из-за него.

>>1307759
>Отлично, а теперь давай так, чтобы это на обычной карте с 24 Гб VRAM можно было сделать.
лоооооол, у меня первое видео из этого поста >>1306893 сделано за 6 минут на 3070 с его 8 ГБ (если разгоняться, можно и за 3 минуты).
Аноним 09/08/25 Суб 12:48:51 1307908 41
>>1307645
Монстрик из 6, телка из вторых откровений.
>>1307646
Ну дк, качаешь и накладываешь в редакторе (не онлайн разумеется а в нормальном)
Аноним 09/08/25 Суб 13:01:13 1307920 42
>>1307859
Я кидал в прошлых тредах.
И кучу не кидал.
Люди просто не хотят видеть, потому что это рушит их маня-мирок.
Но сейчас, де-факто, она не нужна, канеш.
Следование промпту > 2-минутной идл анимации.
Плюс, лайтв2х слишком геймченджер.
Пусть хуньюан вдвое быстрее вана, но 16 степов против 4… ну ты понял.

Типа,это для очень сильно любителей, для узких задач.
При всей моей любви к фреймпаку, я его не запускал уже месяца два, с момента первой лоры-ускорялки.

Если бы к вану еще приделали атеншн фреймпака и дообучили на 2 минутах — цены бы ему не было. Но это мечты.

Имеем шо имеем. 7-9 секунд максимум, ага.
Аноним 09/08/25 Суб 13:43:13 1307966 43
изображение.png 14Кб, 660x234
660x234
Сам спрашивал про длинные видео сам и отвечаю. Как раз после моего поста выложили такой ВФ https://civitai.com/models/1851648/wan22-highspeed-freelengthloop-processing-i2v-workflow-for-your-scenario
Компактный и красивый, в котором даже ллм подтянули если надо (можно выключить). И интересная штука используется для того, чтоб вф понимал сколько тебе надо видео сделать, какой длины в секундах и какой промпт в каждом видео.
В промпте пишется например 5| твой промпт. На следующей строке 3| и твой промпт и так далее.
Аноним 09/08/25 Суб 14:08:31 1307999 44
>>1307920
В каких в 4 и 5 или еще раньше? Скинь сейчас, посмотреть интересно - стоит ли качать фреймпак.
Аноним 09/08/25 Суб 14:34:27 1308035 45
Долбоебы опять с весом переборщили
Ставьте вес 0.5 у хай лоры и мувмент вернется
Аноним 09/08/25 Суб 14:41:00 1308045 46
Wantest00976.mp4 2860Кб, 480x832, 00:00:05
480x832
Wantest00969.mp4 3344Кб, 480x832, 00:00:05
480x832
Wantest00897.mp4 2439Кб, 480x832, 00:00:05
480x832
>>1308035
>Ставьте вес 0.5 у хай лоры и мувмент вернется
Все так. А если еще старый лайт добавить с весом 1 то вообще хорошо пойдет...
Аноним 09/08/25 Суб 15:12:11 1308113 47
>>1307541
замечал такую хуйню везде от ван2.2 в конфи до sd1.5 на каломатике
сначала думал у меня паранойя
Аноним 09/08/25 Суб 15:25:27 1308138 48
>>1308045
И это всё?
Мне теперь блядь всю жизнь на это смотреть?
Уже 4 треда подряд вот эта однообразная кривая хуета.
Аноним 09/08/25 Суб 15:29:48 1308146 49
>>1308138
>Мне теперь блядь всю жизнь на это смотреть?
Нет конечно, закрой вкладку с тредом, выключи монитор, выйди на улицу, потрогай траву
Аноним 09/08/25 Суб 15:32:24 1308152 50
>>1308146
>потрогай траву
это тебе надо траву потрогать, у тебя сверхценная идея - долбить эту бабу в рот, ты ещё о чём-то можешь думать?
Аноним 09/08/25 Суб 15:39:23 1308183 51
>>1308152
Это другая баба вообще-то...
Аноним 09/08/25 Суб 15:44:51 1308196 52
finalmov00001.mp4 2611Кб, 480x480, 00:00:02
480x480
>>1307966
Ну кстати прикольный ВФ
Аноним 09/08/25 Суб 15:49:25 1308212 53
>>1308138
Додик мы тут не на баб дрочим, а на воркфлоу, а та баба как лакмусовая бумажка, показатель прогресса.

На баб дрочат в /nf
Аноним 09/08/25 Суб 16:24:09 1308314 54
>>1307756
ночью сидел пытался с этой хренью разобраться, да просто генерил туеву хучу мелких видосов 208x208 с разными параматреми, всё очень на похоже на ваше предположение. т.е. часто наблюдалась определенная зависимость количества описания деталей и последующего изменения в последующих результах (при одинаковом cfg), т.е. условно если не описать что 'негритянка лежит на черном диване с фиолетовой подушкой' то модель всегда будет рисовать какую то одинаковую морду на базовом белом диване одинаковой формы и размера. Странно что некоторые модели почти нечувствительны к такому и очень хорошо 'фантазируют' без каких-либо деталей, а вот у других моделей подобная хуета не редкость. Тут должен появится эксперт по бэкэнду моделей чтобы объяснить почему так работает :)
Конечно можно сидеть спокойно на i2v уже со своими готовыми исходниками, но иногда требуется что-то с нуля сделать в t2v и вот там эта хуета сильно мешает креативу.
Аноним 09/08/25 Суб 16:36:55 1308351 55
>>1308314
> 'фантазируют' без каких-либо деталей
я еще с самого выхода в опенсорс вана заметил, что например на спейсе в хагге у них выходили куда более детальные видосики, и как я предполагаю, там у них просто под капотом стояла ллм-ка, которая ревайзит промп и добавляет деталей и описаний. У них даже в заметках на gitхабе где-то была ссылка на нейкую хрень, для помощи в генерации промптов, но так и не уделил внимания.
Во нашел заметку
https://github.com/Wan-Video/Wan2.1?tab=readme-ov-file#2-using-prompt-extension

>Конечно можно сидеть спокойно на i2v
да в том то и прикол, что у меня и на i2v бывает вариативности ноль, со сменой сида, например, в каждом следующем видео одни и те же движения в тех же направлениях..
Аноним 09/08/25 Суб 16:49:24 1308398 56
finalmov00004.mp4 19594Кб, 512x512, 00:00:29
512x512
>>1308196
30 секунд, даже сжимать пришлось
Аноним 09/08/25 Суб 16:56:58 1308420 57
>>1308212
>показатель прогресса
какой блядь прогресс, сука, уже 2 месяца одно и то-же настоебавшее говно! У вас там с фантазией хуёво совсем? Или своего нихуя нет, подрезал вф у китаёз и давай клепать... Нету меры - нет мозгов.
Аноним 09/08/25 Суб 17:01:16 1308430 58
>>1308420
пости свой прогресс
Аноним 09/08/25 Суб 17:10:44 1308457 59
>>1308351
в одинаковую сторону подумали, я как раз на основании вчерашних экспериментов запланировал в воркфлоу кастомные ллм добавить, для того чтобы 'побогаче' промпты стали
Аноним 09/08/25 Суб 17:14:16 1308469 60
>>1307541
>>1307756
>>1308314
Ван тут причем?
Это обычнейшее поведение любой лоры, сильно ограничивать базовый стиль модели, пока руками не начнешь лезть всё править.
Хотите креатива юзайте ван без ускорялки
Аноним 09/08/25 Суб 17:16:35 1308477 61
>>1308469
>Хотите креатива юзайте ван без ускорялки
это уже пройдено ещё на этапе старта вана, когда никаких лор не было
Аноним 09/08/25 Суб 17:19:29 1308486 62
>>1308398
Ну, вроде недурно. Косяки есть, но приемлимо.
Аноним 09/08/25 Суб 17:26:26 1308504 63
Аноним 09/08/25 Суб 17:54:57 1308542 64
Почему от кончи на лице дергаются брови и немного лицо корежит? Какие лучше лоры использовать?
Аноним 09/08/25 Суб 18:40:30 1308582 65
Аноним 09/08/25 Суб 18:46:40 1308599 66
>>1308469
в базовых шаблонах как раз никаких ускорялок, при этом отсутствие 'фантазии' у модели встречалось постоянно, но кстати в wan2.2. намного лучше с этим, сейчас провожу тесты с маленькими промптами и она довольно часто меняет и фон и персонажей и положение просто при нажатии run без каких либо изменений в промпте или в параметрах сэмплеров, а лоры вообще не при делах, я накидал ради интереса ускоряющих лор, по прежнему всё довольно разнообразно, так что тут дело видимо все же в самих моделях и как они внутри себя обрабатывают данные
Аноним 09/08/25 Суб 19:50:05 1308680 67
>>1307966
Кто-нить пробовал сюда воткнуть сажу, торч, еще че-нить из ускорялок? Если да, то скиньте обновленный вф плз
Аноним 09/08/25 Суб 19:58:44 1308696 68
image.png 138Кб, 2273x496
2273x496
image.png 35Кб, 710x285
710x285
>>1308045
Хуя там пшикнуло аж до следующей платформы метро.
>>1307966
Боже. Шизики и логические задачи.JPG
Это делает одно поле в ноде Киджая.
Аноним 09/08/25 Суб 20:02:04 1308701 69
изображение.png 377Кб, 435x763
435x763
челики, я что-то не одупляюсь, решил для теста скачать t2v wan2.2 fp8 scaled модельки, сунул обычные юнет ноды вместо ггуф-овских и в результате получаю какую-то хуету, типа той, как если лепить 4-8 степа без ускорялок, т.е. молоко... ЧЯДНТ ?
т.е. я тупо поменял модели с ггуф на фп8 и по логике же всё должно быть заебок?
фп8 брал у комфи на хагге
Аноним 09/08/25 Суб 21:34:08 1308865 70
baytst4sdt.mp4 1812Кб, 480x832, 00:00:05
480x832
Аноним 09/08/25 Суб 21:36:02 1308867 71
>>1308843
Я все еще жду брандспойты с кефиром и горлоеблю, уже целых 8 часов анон ничего не выкладывал, у меня аж ломка началась, я весь трясуся. Анон, не издевайся, выложи хотя-бы скрин своего в очередной раз переработанного (улучшенного в тысячу раз) форкфлоу, ну нельзя же так издеваться! Имей совесть...
Аноним 09/08/25 Суб 21:39:16 1308870 72
finalmov00008.mp4 19447Кб, 512x752, 00:00:24
512x752
>>1308398
Че анончики, снимаем кино?
Аноним 09/08/25 Суб 21:46:08 1308873 73
>>1308870
пиздец там флеш полы помыть успел
Аноним 09/08/25 Суб 22:11:50 1308885 74
>>1308865
Бля это забавно
>>1308035
Глянул твой ворк и увидел пачку из 5 других лор по мимо ускорялки, но реально снижение веса на high лоре увеличивает мувмент.
Аноним 09/08/25 Суб 22:46:36 1308920 75
>>1307798
>>1307901
Ван на 14В требует 80 Гб VRAM, вы нафига троллите? На моей 3090 он вылетает с ООМ даже не начав генерацию.

>>1307854
> Видеокарта влияет только на разрешение и количество кадров.
> Хоть на 6 гигах генерь, хули.
> И, да, я специально проверял — генерил и фреймпаком, и ваном на 6 гигах. =)

Вот только у Вана всего два разрешения - 480р и 720р, никаких других вариантов нет. Модель на 5В и вовсе умеет только 720р. Сколько там кадров влезет в 6 Гб, десять? А тут якобы чел запустил 14В модель и ей сгенерил видео на 5 секунд на 4090. Пиздеж же очевидный.

> Но вообще, ИМХО, он троллит, а всерьез фреймпак даже не запускал.

Фреймпаком я как раз пользовался. Его результаты меня не то чтобы впечатлили, но для некоторых задач сойдет. Просто было интересно понять, почему все так фанатеют от Wan, если он по всем параметрам проигрывает... Не, я допускаю, что имея доступ к H100 можно получить неплохие результаты, но для домашнего использования он не годится.

>>1307855
До дома доберусь - попробую, если не забуду. Только будет это ХЗ когда, так что тебе проще самому сделать.
Аноним 09/08/25 Суб 22:47:06 1308923 76
generated-image.png 1906Кб, 1024x1024
1024x1024
Блин конечно теперь такой нестабильный подход к генерациям. 2 вида ускоряющих лор 21 и 22, которые на удивление все работают с новой версией модели 22. Их все можно между собой миксовать, раскидывать веса и прочее, применять их можно по отдельности на разные модели, как high так и low. Старые лоры тоже ведут себя по разному в зависимости от этого, так ещё и переход от high на low можно дозировать. Просто пиздец какой-то. Не чувствую обещанного comfy
Аноним 09/08/25 Суб 22:50:24 1308929 77
>>1308920
>Ван на 14В требует 80 Гб VRAM
Чел...
Аноним 09/08/25 Суб 22:51:32 1308931 78
>>1308929
да это тролль ебучий из берлоги вылез, игнорь
Аноним 09/08/25 Суб 22:53:21 1308933 79
>>1308920
>Ван на 14В требует 80 Гб VRAM
Ты знаешь вообще что существует такая вещь как квантизация?
https://huggingface.co/city96/Wan2.1-T2V-14B-gguf
https://huggingface.co/city96/Wan2.1-I2V-14B-480P-gguf

Еще отключи в NVIDIA настройку которая мешает выгружать модель в RAM. Даже с моделью в подкачке, при подключении лоры на генерацию за 4-6 шагов, выходит норм.
Аноним 09/08/25 Суб 22:55:14 1308935 80
>>1308929
Вот тебе ссылка на репу: https://github.com/Wan-Video/Wan2.2

Что в словах
> This command can run on a GPU with at least 80GB VRAM.
тебе не понятно? Если ты знаешь какой-то секрет - так расскажи, я только спасибо тебе скажу.
Аноним 09/08/25 Суб 22:55:45 1308937 81
Аноним 09/08/25 Суб 22:58:56 1308940 82
>>1308935
Почему wan 2.2 можно запускать на 12ГБ VRAM:
Модель Wan 2.2 оптимизирована для локального запуска даже на видеокартах с 8–12ГБ VRAM, причём 12ГБ уже вполне хватит для большинства сценариев. Это стало возможно благодаря использованию более компактных весов (квантизация) и продвинутой архитектуре типа Mixture of Experts, где разные модули отвечают за «скелет» движения и детализацию отдельно. За счёт квантизации и оптимизированных алгоритмов модель уже не требует фермерского железа – достаточно даже обычной RTX 3060 или 4060.

Что такое lightx2v:
Это лёгкий inference-движок для видео-генерации, который работает с различными моделями (включая Wan2.2), поддерживает T2V (text-to-video) и I2V (image-to-video), и реализует быстрые алгоритмы генерации. Lightx2v позволяет сильно ускорить вывод и экономить VRAM: вместо стандартных 20 шагов генерации можно уменьшить до 6, не теряя сильно в качестве. А квантованные версии моделей (например lightx2v-rank32) используются для оптимальной работы на слабом железе.

Про квантизацию:
Квантизация — это тупо сжатие весов модели: вместо 32-битных чисел они превращаются в 16 или 8 бит. Модель становится меньше, быстрее грузится и жрёт меньше VRAM, а разница в качестве если и есть, то минимальная. Благодаря квантизации теперь даже жирные модели типа Wan2.2 можно прогнать локально, а не через облако или арендованный A100.
Аноним 09/08/25 Суб 22:59:59 1308942 83
>>1308933
И как эти кванты скормить референсному коду из репы?
Аноним 09/08/25 Суб 23:00:37 1308943 84
>>1308920
>А тут якобы чел запустил 14В модель и ей сгенерил видео на 5 секунд на 4090.
Причем я это сделал за 2 минуты в 720p
Аноним 09/08/25 Суб 23:03:03 1308948 85
>>1308933
Эт че за настройка такая?
Аноним 09/08/25 Суб 23:06:54 1308955 86
>>1308937
Объясни.

>>1308940
Вместо того, чтобы срать нейропортянкой с очевидными сведениями, мог бы просто сказать "чекни lightx2v". Вот эту штуку я не видел, и в шапке её нет. И на том спасибо. Установка, правда, какая-то геморная... Но ладно, разберусь.
Аноним 09/08/25 Суб 23:12:10 1308960 87
>>1308955
>Объясни.
fp8 модели, позволяющие запускать ван на видюхах с 24 гб врам и меньше появились спустя неделю после выхода вана, ты или дурачок или троллишь, я хуй знает. полистай треды, тут и с 12 гб генерят видео и с 8гб видюхами, да не в 720p но 480p тянет спокойно с оффлоадом в оперативу, мин 5 генерить будет с ускорялкой я думаю, владельцы этих видюх скажут точно если надо
Аноним 09/08/25 Суб 23:12:58 1308964 88
>>1308955
Ну как бы да, тут если хочешь нормальную генерацию себе локально, надо немного руками поработать. Всё современное оно такое: либо ковыряешься сам, либо платишь за облако. Без погружения и самостоятельного разбора вообще никуда, особенно с open-source штуками типа lightx2v — там каждый апдейт как квест.

Короче, если хочется «кнопку — и всё работает», лучше даже не начинать. А если реально разобраться хочется, придётся покопаться, ну и гуглить по-любому. Зато потом будешь знать, как оно всё внутри устроено.
Аноним 09/08/25 Суб 23:17:32 1308970 89
>>1308960
У меня выше был вопрос - как эти кванты скормить референсному коду из репы? На него никто не ответил. Чел выше насрал выхлопом нейроты, из которого полезного ровно одно слово - lightx2v. И за это спасибо. И если бы мне его дали сразу, не было бы этого всего срача.

>>1308964
Я не совсем корректно выразился. Не столько "геморно", сколько "мокрописечно". Всего два варианта независимой установки, или докер, или конда, оба мне не подходят. Буду ковыряться, значит.
Аноним 09/08/25 Суб 23:20:43 1308974 90
>>1308955
>очевидными сведениями
bruh, ты два сообщения выше спрашивал элементарную базу, все уже 1000 раз обсосано в прошлых тредах, почитай немного...
Аноним 09/08/25 Суб 23:23:09 1308976 91
>>1308970
Мини когда заебись, буквально за 3 строки ставится вся параша, если хочешь вкурить тему, то так будет даже лучше

>как эти кванты скормить референсному коду из репы
Буквально нахуя? Чтобы что? Не заебался не поработал? Есть варианты инференса для людей, нахуя тебе эти качели?
Аноним 09/08/25 Суб 23:23:56 1308979 92
>>1308970
>Всего два варианта независимой установки, или докер, или конда, оба мне не подходят. Буду ковыряться, значит.
Я хуй знает через что ты там собрался пердолиться, но с ваном все работают через comfyui, как его поставить без особого пердолинга на ютубе полным полно гайдов
Аноним 09/08/25 Суб 23:31:07 1308984 93
>>1308974
Никакой "элементарной базы" я не спрашивал.

Репозиторий LightX2V на гитхабе появился 24 марта 2025 года. Я понимаю, что по меркам современных моделей ИИ это ебать как давно и почему его в шапке нет до сих пор?, но лично я об этой штуке впервые услышал только сейчас. Квантованные модели Wan я видел, но код из официальной репы с ними, очевидно, не работает, а куда еще их приткнуть я понятия не имею, и НИКТО мне об этом даже не попытался сказать. Начали кидаться говном вместо того, чтобы потратить минуту времени и дать ссылку. Почему-то решили, что я не знаю, что такое квантование... Блядь, дебилы ебаные.
Аноним 09/08/25 Суб 23:34:58 1308990 94
>>1308984
Погуглить не смог ты, а дебилы мы, ну ладно
Аноним 09/08/25 Суб 23:36:01 1308993 95
>>1308976
> Мини когда заебись, буквально за 3 строки ставится вся параша, если хочешь вкурить тему, то так будет даже лучше

Не, мне не нравится конда. Ну вот такой я ебанутый. Я и pip-то с трудом переношу.

> Буквально нахуя? Чтобы что? Не заебался не поработал? Есть варианты инференса для людей, нахуя тебе эти качели?

Буквально потому, что никаких других вариантов инференса мне никто не подсказал вот до этого >>1308940 сообщения.

>>1308979
Нет, я лучше сдохну, чем этот ебаный комбайн буду ставить. Он меня еще по генерации картинок люто заебал, выкинул его нахуй и сижу на фордже. Если LightV2X можно юзать без этой дряни, буду юзать его без этой дряни.
Аноним 09/08/25 Суб 23:37:22 1308994 96
>>1308993
>Нет, я лучше сдохну, чем этот ебаный комбайн буду ставить. Он меня еще по генерации картинок люто заебал, выкинул его нахуй и сижу на фордже. Если LightV2X можно юзать без этой дряни, буду юзать его без этой дряни.
Нельзя, увы. Придется тебе терпеть без видео и смотреть как другие генерят их в 2 клика за минуту.
Аноним 09/08/25 Суб 23:38:58 1308996 97
>>1308993
>Не хочу/Не люблю/Не буду
Что тебе тут подсказать, старина? Мне тебя уговаривать или как? Не хочешь - не надо, тут все крайне добровольно
Аноним 09/08/25 Суб 23:42:58 1309002 98
>>1308994
В документации описано два способа standalone-установки и использования. Оба мне не подходят, но как минимум это означает, что его можно юзать независимо. В общем-то, в докер-файле все нужное описано, нужно просто проделать аналогичные действия в обычном venv.
Аноним 09/08/25 Суб 23:44:44 1309008 99
>>1308996
Да нет, не надо, зачем? Мне достаточно того, что подсказали насчёт LightX2V, остальное я уже сам как-нибудь.
Аноним 09/08/25 Суб 23:48:20 1309013 100
Аноним 09/08/25 Суб 23:54:55 1309019 101
Забавно, но на семплере euler с lightx2v замедление не так сильно ебет, как с lcm - simple. Самая на мой взгляд лучшая комбинация euler - beta.
Аноним 09/08/25 Суб 23:55:51 1309022 102
>>1309013
Спасибо, дружище, тоже потыкаю. Чего в шапку-то это все не закинете?
Аноним 10/08/25 Вск 00:01:31 1309033 103
БАМП вопросу >>1308701
закинуф опять ггуфы, все норм, нипанимаю.

а ещё подскажите хорохую модель апскейлера (для простой ноды апскейл с моделью), желательно 2х
Я юзал BSRGANx2, чет шакалит, 4хClearRealityV1 получше, но ч4 излишек.
Аноним 10/08/25 Вск 00:49:55 1309123 104
>>1309019
Короче стало ясно, что весь мувмент умирает от низкого cfg на high модели, а лора не сильно это все дерьмо спасает, подъем на любое значение выше 1 - увеличивает скорость гена на этом этапе в два раза. Если поднимать все же cfg на первом семплере, но делать не 10 степов, а 5 (подмешивая лору примерно на .25) и добивать это дело low noise моделью на cfg 1, то получается весьма живенько
Аноним 10/08/25 Вск 00:51:46 1309126 105
>>1309123
>увеличивает скорость гена на этом этапе в два раза.
уменьшает скорость, увеличивает длительность
Аноним 10/08/25 Вск 02:23:00 1309333 106
Bump
Аноним 10/08/25 Вск 03:17:01 1309385 107
>>1308923
Ты думал сингулярность это весело? Это только начало.
Аноним 10/08/25 Вск 03:30:57 1309389 108
Аноним 10/08/25 Вск 05:06:53 1309429 109
Аноним 10/08/25 Вск 08:59:51 1309485 110
image.png 174Кб, 940x783
940x783
>>1308942
>И как эти кванты скормить референсному коду из репы?
на неоптимизированном китайском говне не получится запустить ггуфы

а вот на оптимизированной лапше от комфи - получится
Аноним 10/08/25 Вск 10:03:47 1309518 111
>>1309389
я имел ввиду для видео в ван2.х, в концовке, после вае декодера
Аноним 10/08/25 Вск 13:56:50 1309680 112
22.mp4 922Кб, 640x640, 00:00:05
640x640
WanVideo21107286.mp4 1364Кб, 656x656, 00:00:05
656x656
>>1308045
Анончик, а что это у тебя за лора такая интересная, в прошлом трэде видел - DR34M1SH_I2V_V1.420.safetensors

Не поделишься?
Аноним 10/08/25 Вск 14:22:59 1309716 113
Аноним 10/08/25 Вск 17:12:02 1310034 114
>>1309680
а какое входное фото у этих видосов было?
Аноним 10/08/25 Вск 17:32:24 1310066 115
videooutput00095.mp4 2233Кб, 480x832, 00:00:03
480x832
>>1310034
Хватит уже мастурбировать или не хватит...
А вообще скорее всего базовая пикча это фотка из порно + фейссвап
Аноним 10/08/25 Вск 17:49:47 1310098 116
kling20250810Im[...].mp4 2461Кб, 1600x1280, 00:00:05
1600x1280
Лол
кто там пиздел, что скайнет близко?
Мне сгенерировал klingai вот такой пиздец, когда я хотел аниме опенинг с порриджами
Я взял нормальный промпт, а мне выдали такой кал.
High-energy shonen anime opening, dynamic sakuga, cel-shaded, speedlines, smear frames, dramatic lighting, night city ambience, crisp lineart, vibrant colors, J-rock 160 BPM.
Main character: use REF_HERO as reference — youthful “zoomer” face, round glasses, open mouth expression, meme vibe but stylized as anime protagonist.
Scene 1 (under Japanese credits): interior, late night desk with pens/markers. Over-the-shoulder shot: the hero quickly draws and shades a poster; close-up on strokes and marker squeak. He raises the finished poster toward camera — use REF_POSTER exactly for the poster art (keep the text as on the image). Soft paper flutter, lens bloom. Japanese credits in white vertical type (ゴシック体) slide from top.
Hard whip-pan transition on drum fill.
Scene 2: villains appear one by one, each on a beat, low-angle reveals with name cards in Japanese:

Clock-Hands Villain — tall, slender, face like a clock dial, metallic gauntlets shaped as long clock hands; ticking SFX; cold silver highlights.

Beer Keg brute — squat barrel body with steel hoops, tap-fists, foam bursts when he punches.

Trash-bin ninja — urban green bin with hood-like lid, throws trash-shuriken, gritty alley dust.
Finally, their boss steps from shadow — it is the same character as on REF_POSTER; the poster flies past and lands at his feet. All three underlings align behind him.
Hero clenches fist; wind blasts, speedlines; freeze-frame standoff, logo splash, particles.
Camera: dolly-in, whip-pan, quick push-ins on beats, 24 fps anime timing.
Subtitles/credits: Japanese vertical names at screen edges, do not cover faces.
Keep tone heroic, not comedic. Ultra-clean edges, no photorealism, anime TV-opening look.

Negative prompt: photorealism, CGI plastic skin, oversaturation, extra limbs, deformed hands, text warping on poster, glitch faces.
Аноним 10/08/25 Вск 18:27:27 1310214 117
>>1310034
> а какое входное фото у этих видосов было?
1 фрейм, лора файнтюн сдхл
Аноним 10/08/25 Вск 18:29:13 1310219 118
>>1310098
Звук на видео такой будто этих пердиксов спустили в унитаз, только с реверсом
Аноним 10/08/25 Вск 18:54:38 1310254 119
Эта поебота никогда не заменит реальную съемку. Просто потому, что для генерации связанного видео ресурсы растут экспоненциально. Когда делается склейка - по сути новая генерация, то покадровый контекст перестает быть связанным, начинаются логические нестыковки, меняется форма объектов и т.д. Я ещё не видел ни одного видео дольше 20 секунд, которое не содержало бы артефактов. Минута, максимум две - это вычислительный потолок для нейрохуйни в динамических сценах без заментных для глаза артефактов. В статике может минут на 5 выжмут. Пруфмивронг
Аноним 10/08/25 Вск 19:05:40 1310264 120
>>1310254
Автомобиль никогда не вытеснит лошадь;
Мобильный телефон никогда не заменит стационарный;
Компьютеры никогда не заменят бумагу.
И т.д.
Придумают перма/сперма память типа лор или прочей залупы, будут клепать нейро игры, нейро фильмы, нейро что-угодно, прогресс не остановить, просто ты взял текущее состояние, а именно зародыш и выставляешь ему требования, потерпи и удивишься
Аноним 10/08/25 Вск 19:44:25 1310343 121
>>1310254
Уже используют, есть какой-то сирич от нетфликса The Eternaut, там графон видео-нейронками генерили, естественно с пост-обработкой.
Аноним 10/08/25 Вск 23:31:42 1310713 122
>>1310254
>Когда делается склейка - по сути новая генерация, то покадровый контекст перестает быть связанным, начинаются логические нестыковки, меняется форма объектов и т.д.
Принципиально, это вполне можно вылечить просто двигая контекст, так, как сие происходит с текстовыми моделями. Т.е. примерно так: рендерим 5 секунд, отбрасываем самую раннюю секунду и рендерим еще одну - с учетом оставшихся 4-х. Повторяем. А детали персонажа держит лора.
Аноним 10/08/25 Вск 23:45:53 1310725 123
image.png 52Кб, 525x618
525x618
Как понять что я скачал... На помойном цивите, естественно, это уже удалили. Попытался даже сопоставить историю просмотров и время загрузки, но тоже не находит удаленной лоры.
У вас нет её с подгруженной метой?
Алсо, как через PowerLora вызвать синхронизацию меты сразу для всех файлов и папок, а не дрочить их по одной? Видать, через скрипт, но как?
Аноним 11/08/25 Пнд 02:16:14 1310900 124
>>1310713
Э не браток, вот тебе пример как раз с движением контекста >>1308870 персонажа то она держит, а вот окружение будет распадаться.

Даже если ты каждые 5 секунд будешь детально все описывать, то после отворота камеры и прошествии 5 секунд мир за пределами камеры поменяется.
Аноним 11/08/25 Пнд 02:30:47 1310909 125
>>1310725
Вот это самая большая проблема с лорами, триггерные слова хотя бы вшивались куда то где их достать можно было, а то дофига вот таких называторов "C400_XDkass_kka" и понимай как хочешь что это такое и инструментов нет, благо хотя бы можно посмотреть для какой модели лора.
Аноним 11/08/25 Пнд 02:49:07 1310921 126
>>1310264
Ага. Только вот:
Термоядерный синтез соснул.
Космос соснул.
Топливные элементы соснули.
Квантовые компьютеры соснули.
Нейроморфные чипы соснули.
Самое близкое и что видели вживую все - VR соснул, а какие надежды были.
С нейронками сейчас никаких границ не видно, но кажется, что их скрывает не ослепляющее сияние светлого будущего, а пердежный туман хайпа. Короче физика всех поставит на место.
Аноним 11/08/25 Пнд 02:50:25 1310922 127
image.png 100Кб, 225x225
225x225
>>1310900
>Э не браток, вот тебе пример как раз с движением контекста
В виду, допустим, ты кидаешь реф на место, и +\- у тебя окружение соответствует референсу. На лоКАЛе это же можно с помощью васи делать (бэкграунды я там не проверял). Так же простой способ обойти ограничение - зеленый экран. А помещение можешь потом отрендорить. Но я б конечно не стал фильмы с нейрокалычем снимать. В индустрии Джо Сталины стоят в очередь за миску чипсов и они делают строго как им скажешь, максимум надо рольнуть 1-2 раза, а не 90 000 на фильм.
Аноним 11/08/25 Пнд 02:53:54 1310924 128
>>1310264
Удобно выбирать удобное. Чё-как там клауд гейминг, чмонь? Стадия небось бабки щас лопатой гребет, датацентр третий в техасе строят? На фоне дефицита гпу это же золотая жила! Ой, как в США нет нормальной скорости в интернете? Как в РФ два кабеля на 70% территории? А что случилось?
Аноним 11/08/25 Пнд 02:55:27 1310926 129
image.png 122Кб, 222x227
222x227
>>1310909
>и понимай как хочешь что это такое
Блин, что же там такое?
Аноним 11/08/25 Пнд 03:01:49 1310929 130
>>1310909
>триггерные слова хотя бы вшивались куда то где их достать можно было
Ты не поверишь...
В лорах вшита метадата в начале файла. И триггеры там.
>инструментов нет
Открой hex-редактором
Аноним 11/08/25 Пнд 05:00:05 1310992 131
>>1308870
Движение между склейками не сохраняются, также то что за пределами кадра тоже не сохраняется. Если с движениями еще можно решить, для этого нужна модель которая бы принимала на вход не один последний кадр, а несколько, ну как это делал VACE или skyreels v2. То сохранение истории всего контекста это наверное нужна вообще другая архитектура модели, с возможностью отвязать контекст от изображения, или учитывать все предыдущее видео для генерации нового кусочка, сделать такое брутфорсом наверное не получится из-за оом, нужны именно какие-то алгоритмы чтобы модель на вход брала все видео, частями его анализировала и учитывала для генерации нового.
Аноним 11/08/25 Пнд 07:33:03 1311029 132
Аноним 11/08/25 Пнд 09:37:40 1311077 133
>>1310922
+\- не равно такое же, будут вещи плавать при повороте камеры, ии начнет путаться что куда подставлять, ему надо как то давать 360 градусов карту окружения, тогда возможно он будет пытаться сохранять окружение, правда его надо сперва научить ею пользоваться.
Видел подход в блендере на скорую руку мастерят окружение выставляют камеру и персонажей и делают промежуточные кадры потом прогоняют через нейросеть и получаются относительно неплохие, консистентные видео, даже без тренировки лор (но тут модели персонажей нужны, что нифига не легче)

Вообще там одни сложности, консистентность персонажа даже с лорами остается под вопросом стоит ему немного уменьшится на кадре. Чем ближе он к камере тем лучше качество и детализация - чем дальше тем больше в мыльную парашу превращается, такое даже на вео3 видно.

Склейка тоже нифига не простое дело даже при последовательной генерации ии воспринимает последующую генерацию как новую, и если скажем там по позе персонажа не будет очевидно что он делает сетка может запутаться. Опять же на том видосе >>1308870 очень хорошо эти видно после того как он пинает мусор, отходит назад и останавливается в позе где не понятно они идет вперед или назад, по факту он заканчивает движении назад. Но тут наступает следующая генерация с промтом "идет вперед" и он не закончив шаг назад сразу шагает вперед.

И таких нюансов куча, не говоря уже что потом часами надо остматривать досконально весь нагенерированный материал. Там в культовых фильмах под старину самолеты и современные часы умудряются проглядеть, а тут ии нагенерить может целую кучу подобных артефактов на квадратный сантиметр экрана.

В общем слишком много сложностей при в целом не очень понятных профитах.
Аноним 11/08/25 Пнд 09:56:44 1311083 134
Аноним 11/08/25 Пнд 11:56:06 1311213 135
>>1311083
Выглядит круто, но это только технодемки, ну и игровые движки и кино это немного разное, будем наблюдать и надеяться на лучшее
Аноним 11/08/25 Пнд 12:53:54 1311287 136
>>1311213
>игровые движки и кино это немного разное
ну и движки уже используют в кино, в том же мандалорце задник на анрил энджн, да и 3д генерация сейчас уже начинается. А потом все скомбинируют и всё...нужны только денежные заинтересанты всего этого.
Аноним 11/08/25 Пнд 13:05:53 1311301 137
>>1311083
>так вот же по факту зачатки ИИ игр
Хуйчатки. Они не могут просто видео стримить, стадия умерла, а ты предлагаешь стримить+генерить на скороварке. Ебанутый?
Аноним 11/08/25 Пнд 13:06:59 1311303 138
image.png 60Кб, 179x168
179x168
>>1311287
>А потом все скомбинируют и всё...
Аноним 11/08/25 Пнд 13:11:38 1311312 139
>>1311301
ты еблан сам себе напридумывал что-то, а меня спрашиваешь.
где я тебе написал, что это будет для простых смертных транслироваться? Суть в том, что это реализуемо, тупень ты неотесанный. На данном этапе ты корпам нахуй не нужен.
Да и стадия - это просто удобный для случай. Передавай привет соне\майкам\нвидии и боже упаси вкшечке
Аноним 11/08/25 Пнд 13:21:41 1311325 140
>>1311303
ну а что, когда человечество придумало колесо, в ту же секунду не появились автомобили и велосипеды. Придумав реактивный двигатель, они сразу же не улетели в космос. Всему своё время.
Я канешн понимаю, что современный тупой скот взрощенный на фортнайте и тиктоке хочет всё здесь и сейчас, но он может пойти нахуй и подождать. Люди раньше добираясь из пункта А в пункт Б детей из пиздюков в охотников выращивали)
Аноним 11/08/25 Пнд 13:22:02 1311326 141
>>1311287
Там используют движки для рендеринга сцен, а в данном случае нейросетка заточена чтобы генерировать игру, разные цели и задачи. Такое можно использовать ситуативно только, в паре сцен, целый фильм не снимешь.
Аноним 11/08/25 Пнд 13:24:07 1311330 142
>>1311325
Ты говоришь с позиции сейчас. А там тебе не тридесцену нарисовать. Нет даже инфраструктуры чтоб видео стримить, понимаешь? Только на её развитие уйдет лет 200. Когда-нибудь - да. Но сейчас это как в 17 веке глядя на фейерверк говорить что ты в космос на нём улетишь.
Аноним 11/08/25 Пнд 13:26:48 1311332 143
image.png 1Кб, 50x43
50x43
>>1311312
>Суть в том, что это реализуемо, тупень ты неотесанный.
Я за последние три дня сгенерил где-то 2 часа суммарно нейровидео. За полгода - можешь себе представить. На кого-ты сявку разеваешь, ебань? Сделал три пятисекундных ролика в веоговне и потёк? Ебало подвали, в отличии от тебя я понимаю технические ограничения трансформеров.
Аноним 11/08/25 Пнд 13:27:28 1311333 144
>>1311326
да нахера вы мне всё это рассказываете? вы тут ей богу как трамваи однорельсовые. Калькуляторы когда-то тоже могли только в сложение и вычитание.

>>1311330
>лет 200
ебать, алло, 100 лет назад люди не знали что такое реактивный двигатель, про космос только слышали, а уже Вояджер 1 уже 47 лет 8 месяцев 25 дней летит в космосе.

Я уже на встройке проца могу дум3 пройти на максималках. Алё.
Пиздец вы.
Аноним 11/08/25 Пнд 13:27:48 1311334 145
>>1311312
>и боже упаси вкшечке
Мэйлсру клаудгейминг такой же нерабочий.
Аноним 11/08/25 Пнд 13:29:01 1311336 146
>>1311333
>а уже Вояджер 1 уже 47 лет 8 месяцев 25 дней летит в космосе.
Чё как там база на луне? Сколько ОС вокруг Земляшки? Какие планы там на отечественный космотуалет?
Аноним 11/08/25 Пнд 13:32:05 1311345 147
111111111121211[...].jpg 144Кб, 1082x494
1082x494
>>1311332
>Я за последние три дня сгенерил
шел бы ты нахуй петушок

>>1311334
>Мэйлсру
но про другие ты конечно же промолчал

>>1311336
>как там база на луне
забеись, уже генерят для тебя контент на рентв канале
Аноним 11/08/25 Пнд 13:34:57 1311347 148
>>1311345
>шел бы ты нахуй петушок
То есть ты в двойне тупорылый.

>но про другие ты конечно же промолчал
Так ты ебло тупое, вконтакт забрал мейлсру, а другое - это локаизация серваков нвидии в РФ. Ты где про это слышишь? Кто этим пользуется? Там очереди небанутые, цены тоже. Лаги моё почтение. Клаудгейминг помитмо прочеего, если ты не в курсе, добивали майнеры.
Аноним 11/08/25 Пнд 13:37:51 1311350 149
2db483a7-6078-4[...].mp4 3935Кб, 1280x720, 00:00:08
1280x720
>>1311347
>кря
>манцую
>пук
>я тупой трамвай, мне нужна развилка в мозгу
Аноним 11/08/25 Пнд 14:27:18 1311425 150
Скачал этот ваш фрейпак снова, но чуда не случилось, на 6 гигах как не работал так и не работает, ООМ даёт. Я думал за это время они там пофиксили его. Тут бегал гуру фреймпака, рассказывай, как лечить?
Аноним 11/08/25 Пнд 14:48:08 1311452 151
>>1311425
Кал там, есть уже ван 2.2 с ускорялкой, там и физика и понимание промпта и консистентность. Лучше 4 раза по 5 сек генерить чем идлепак на хуйняне.
Аноним 11/08/25 Пнд 14:48:48 1311453 152
>>1311350
>веодаун окончательно разучился говорить
Ясно.
Аноним 11/08/25 Пнд 14:54:31 1311463 153
>>1311453
>веодаун
радар поменяй
Аноним 11/08/25 Пнд 14:56:00 1311466 154
>>1311452
>ван 2.2
Да знаю я что он есть, юзаю. Просто тут недавно один за фреймпак топил, вот и решил снова прочекать. Как обычно 30+ гигов хуйни накачал и не стартует.
Аноним 11/08/25 Пнд 14:58:32 1311473 155
>>1311466
>Просто тут недавно один за фреймпак топи
Он шизик. Идл с другающимся хуем ты можешь в любом видеоредакторе сделать туда сюда погоняв.
Аноним 11/08/25 Пнд 15:03:53 1311487 156
>>1311473
Мне твоя информация в этом никак не поможет. Ок?
Аноним 11/08/25 Пнд 15:24:32 1311511 157
Может кто шарит, есть ссд на 500гб, когда на нем в районе 100гб свободных, комфи и другие приблуды для генераций начинают оч долго грузить модели, примерно раз в 10 медленнее, чем если есть 130+ гб свободного места, сам комп тоже дико лагает, при этом скорость самой генерации такая же,игры и тд все без лагов идут также, как то можно это пофиксить кроме покупки доп ссд/освобождения места? Вроде памяти то дохера еще свободной
Аноним 11/08/25 Пнд 18:26:36 1311754 158
Аноним 11/08/25 Пнд 22:53:45 1312133 159
AnimateDiff01957.mp4 1562Кб, 848x480, 00:00:05
848x480
Забыл лоу лору на 0.5, при этом хай на 3, получился интересный результат. Их получается не обязательно пропорционально выставлять, можно как угодно?
Аноним 11/08/25 Пнд 23:41:16 1312186 160
>>1308920
> Вот только у Вана всего два разрешения - 480р и 720р
любые близкие разрешения работают так же хорошо
от 272x480 до 1920x1080
проверено

> Пиздеж же очевидный.
нет просто у тебя нулевой опыт. ты начитался папиров а как это работает здесь понятия не имеешь
мы ж не голые трансформеры загружаем ало дядя!

>>1308931
и то верно

>>1308933
квантиазция тут не причем вся фича именно в выгрузке модели в оперативу
можешь гонять оригинальные веса скорость не отличается только, занимаемое место в оперативе

>>1308935
ты такой угарный то ли глупенький как хлебушек то ли троллишь глупостью не знаю даже

все уже последние полгода запускают в комфи, все работает, модель лежит в оперативе а не в видеопамяти, контекст у вана не 10 кадров на 6 гигов это проверяется экспреиментально
ты вообще имаджинируешь уровень своего обосрамса? ты пришел в тред где десятки людей ежедневно генерят кучу видео и начинаешь рассказывать им что они творят магию (которую творят тысячи людей по всему миру благодаря комфи с киджаем)

запредельный уровень некомпетенции и самоуверенности

без обид, но ты очень забавный

>>1308942
ну ты совсем...

как же хорошо что я пропустил твой перформанс

>>1308955
> мог бы просто сказать "чекни lightx2v"
она тут вообще не причем, уменьшение степов никогда и нигде не влияло на занимаемый объем vram

>>1308960
fp8 не причем, запускай оригиналы если хватает оперативы

>>1308970
нет срача кроме твоего в твои же штаны

>>1308984
> Репозиторий LightX2V
который в контексте запуска на 12 гигах все еще нахуй не нужен
какой же ор!

> Начали кидаться говном
не переводи стрелки этим в треде только ты занимался. тебе все все поясняли просто ты игноришь весь тред советы

>>1308993
> Если LightV2X можно юзать без этой дряни
...и он все еще не причем, а ты привязался к тому что в контексте разговора значения не имеет

да можно конечно - юзай на здоровье

>>1308994
это просто лора ее можно в ориг репу подрубить. ну если у тебя есть лишние сто лет жизни или лишняя a100 80-гиговая конечно

>>1309008
какой ты все-таки смешной. театр одного актера
сократил с 20 шагов до 4
не сократил с 80 гигов до 80
успехов
Аноним 12/08/25 Втр 01:11:33 1312349 161
>>1311425
Все просто.
Если мне память не изменяет, выводишь в максимум gpu preserved vram — это место под контекст, моделька вытесняется в оперативу (да, это капец странно работает).
И разрешение не может быть больше определенного (HD в 6 гигов не влезет).
Начни с 320x320 и 6~12 гигов резервед, а там повышай разрешение, глядя на заполненность.
На фреймпаке с задранной резервед и низким разрешение словить оом невозможно, либо косяк комфи, либо картинку пихнул больше, а презервед выставил маленький.

Но, я повторюсь, с ваном и воркфлоу на длинные видосы уже вроде и не надо, получается. Лайтх2в дает выше скорость, чем фреймпак попросту.

Но я присоединил к киджаевскому вф ноду WanVideo Context, и теперь idle-анимации и ванвидео генерятся. А за счет лайт-лоры — вдвое быстрее.
Так что смысла во фреймпаке теперь точно нет.

Единственный минус, WanVideo подает на вход каждый раз оригинальный кадр и пытается привязать анимацию к нему. А не использует последний из предыдущей генерации.
Но может я воробушек и не понимаю.
245 кадров = 81 х 3 = три промпта записанный через |

Man laughing. | Man crying. | Man surprising.
Мужик 5 секунд поржет, 5 секунд поплачет, 5 секунд поудивляется.

Но для идл-анимаций сойдет.
Что важно, WanVideo Context НЕ жрет дополнительную видеопамять! Только потерпеть остается. =)

А вф выше у меня не завелись. х)
Аноним 12/08/25 Втр 05:38:20 1312512 162
Заметили как всем резко стало похуй?
Лоры вышли и ничего не изменилось, потому что сраные, блять, 5 секунд.
Мои видео только разгоняются на 5 секунде, что мне с этим прикажете делать?
Ну хорошо у вас 5 секунд, дайте инструмент чтобы генерировать их по цепочке создавая видео длиннее, не костыли на коленке которые тут постят
Аноним 12/08/25 Втр 07:47:08 1312551 163
>>1312512
>5 секунд
я думаю, это такой метод подстроиться под тиктоки и шортсы, а там 5 секунд хватает, чтобы привлечь внимание всякой "крипотой" и кринжем. Как-то так. А дальше в дело идут просто склееные кусочки. Таким же макаром делают всякие ролики типа "я подобрал зяблика на улице", а потом иду просто склейки разных сабджектов.
Аноним 12/08/25 Втр 07:51:43 1312557 164
>>1310343
Там 2 секунды огрызок.

>>1310713
Не только текст, звук еще. Только проблема, что у них контекст заполняется последовательно через регрессию, а у видео сразу все окно.
Аноним 12/08/25 Втр 07:52:57 1312558 165
>>1310929
> В лорах вшита метадата в начале файла. И триггеры там.
Если метадату/нужное встроили и потом не удалили.
Аноним 12/08/25 Втр 08:06:31 1312562 166
>>1312512
Пинай разрабов radial attention, они обещали, что у всех все будет.
Аноним 12/08/25 Втр 08:10:42 1312563 167
>>1312349
Не, ему похуй, я и аватарку ставил 128х128 и иодин шаг с 1 секундой и 32 гига в резевед, видимо просто с 2060 на 6гб оно просто не работает. Похуй, удалил это..
Аноним 12/08/25 Втр 08:56:49 1312599 168
>>1312512
Возьми 48 гигов видеопамяти и сделай 10 секунд, какие проблемы?
Аноним 12/08/25 Втр 10:13:05 1312700 169
>>1312599
Нафиг 48 гигов-то? :) Даже на 12 делается.
Но там после 9 секунды совсем хуйня получается, промпта не слушается просто вибрирует в кадре и все, ноль осмысленности движения.
5 секунд надежно, 6-7 генерит норм в 70% случаев, в 30% лупится, а 8-9 секунд уже норм генерит в 10%-20% случаев, больше 9 всегда хуйня, к сожалению.

Т.е., проблема в том, что модель обучали на 5-секундных роликах.
Аноним 12/08/25 Втр 10:28:04 1312710 170
>>1312551
Это скорее длина роликов в датасете на котором тренировали модель, если длиннее она тупо не знает что делать дальше.
На 2.1 были потуги с продолжением видео по нескольким кадрам, склейки даже и видны не были, но все равно к 20 секунде качество начинало деградировать, может для 2.2 запилят что-то получше. Мне даже не нужны эти сраные лоры ускорения, которые руинят качество, я готов подождать если будет хорошее качество удлинения видео.
Аноним 12/08/25 Втр 10:52:09 1312730 171
17494749158490.webm 3851Кб, 640x640, 00:00:12
640x640
Кто-то из анонов делал.
Есть инфа что использовалось?
Аноним 12/08/25 Втр 11:52:53 1312796 172
>>1312730
Что именно?
Белый круг легко делается как угодно.
Я копировал страницу телеги и туда кружки помещал, кек.

Анимация на 12 — через ту самую склейку, например WanVideo Context вполне справится.

А липсинк через FantasyTalking или MultiTalking.

Вроде как, все просто.
Саму речь можно сгенерить через FishSpeech-1.5.
Аноним 12/08/25 Втр 11:53:59 1312799 173
изображение.png 187Кб, 670x1001
670x1001
>>1310929
>Открой hex-редактором
открыл, вижу кучу бесполезной информации с весами и блоками без ключевых слов.
Аноним 12/08/25 Втр 11:54:06 1312800 174
>>1312730
Я описал как можно сделать, а не что именно он делал, в деталях я хз.
Аноним 12/08/25 Втр 12:03:29 1312817 175
f5mmaudiowav2lip.png 488Кб, 2095x1471
2095x1471
>>1312730
Наверное отдельно видео делали? отдельно липсинк с tts
Аноним 12/08/25 Втр 12:12:47 1312844 176
>>1312817
Не-не, видео+липсинк щас уже сразу можно.

Хотя, возможно и как вы показываете.
Забавный вф, смешали ммаудио и F5. Жаль, F5 похуже фиша.

Кстати, у F5 есть файнтьюн от Мишы.
https://huggingface.co/Misha24-10/F5-TTS_RUSSIAN
Аноним 12/08/25 Втр 12:20:11 1312865 177
>>1312512
>сраные, блять, 5 секунд
Шизик ебанный. Мне нахуй не всралось больше.
Ну, лично мне пока впадлу качать 2.2, и глядя на то, что генерят она какая-то дерганная, нереалистичная, хоть и более вариативная, поэтому желания нет. А в своей десяти тысяче не разобрался, сейчас скриптом тягаю мету и пытаюсь отсортировать и отфильтровать, оставить лучшие генерации и воркфлоу.

Они тебе в первый день дали инструмент для генерации бесконечных видео. Хули толку, что ты его не можешь взять в руки, слишком сложно, вместо этого бьешь головой об стол и спрашиваешь почему не делается.
Аноним 12/08/25 Втр 12:27:11 1312882 178
Аноны, подскажите к какому сочетанию лор и их весов на хай и лоу нойзе пришли в итоге, чтоб слоумо не было?
Аноним 12/08/25 Втр 12:40:49 1312901 179
>>1312882
> чтоб слоумо не было
Новый лайтнинг на 0.5 ставь если юзаешь, а старый не выше 2.5. Это на хае. На лоу нойзе не вижу смысла юзать что-то кроме старого с весом выше 1.3-1.5.
Моушен лоры на хай нойзе вес 1-3, на лоу нойзе не больше ~1
Аноним 12/08/25 Втр 12:49:22 1312913 180
>>1312901
Спасибо. А что подразумеваешь под старой лорой? Вот эту? Wan21_I2V_14B_lightx2v_cfg_step_distill_lora_rank64_fixed
Аноним 12/08/25 Втр 12:57:00 1312929 181
WanVideo22I2V00[...].mp4 2685Кб, 320x480, 00:00:32
320x480
Вот проблема привязки Киджаевского контекста к первому кадру.
На малых анимациях не видно, но там где девушка встает, следующее действие —она сразу сидит, потому что на первом кадре она сидит.
Если кто знает, как продолжать киджаевский контекст не с первого кадра, а с последнего кадра предыдущей генерации — будет круто.
7 минут на 4070ti.
Аноним 12/08/25 Втр 12:57:23 1312930 182
Аноним 12/08/25 Втр 13:09:23 1312958 183
>>1312929
Соврал, 6 минут.
Prompt executed in 367.61 seconds
368/32=11,5 секунд генерации на 1 секунду видео.
Эх, шо так медленно-то. =) Где мои 1:1!
Аноним 12/08/25 Втр 13:24:15 1312996 184
Анон, вопрос. Довольно часто при генерации i2v из иллюстрации персонаж(персонажи) начинают пиздеть. Каким образом можно прописать в позитиве чтобы они молчали ртом? Ни mute ни silent ничего не помогает :(
Аноним 12/08/25 Втр 13:47:20 1313035 185
>>1312996
мне помогает talk, talking в негативе
Аноним 12/08/25 Втр 13:49:53 1313042 186
WanVideo22I2V00[...].mp4 12997Кб, 512x752, 00:00:32
512x752
>>1312929
О круть, спиздил твой ВФ, сам сейчас сидел дрочился пытался переделать т2в в и2в из экзамплс, а тут ты, красава.

Проблема у меня как у тебя, как видишь. Будем думать вместе.
Аноним 12/08/25 Втр 13:55:49 1313057 187
>>1313042
Всегда рад, коллективным разумом допирать легче. =)
Обрати внимание на мульти-промпт, через | , даже в консоли это пишется, что он поймал.
Ну, я думаю, ты и так понял, да.
Будет думать и экспериментировать.

>>1313035
Тоже спасибо, кста!
Аноним 12/08/25 Втр 13:56:04 1313058 188
Аноны, куда вкатываться, что изучать, с нейросетями знаком поверхностно, с видео никак
мне нужно делать 5-10 секундные видео, в основном это будет спорт
и могу ли я например скормить нейросети фотку лица и она сделает мне видос с чуваком с этим лицом
если нужны спеки компа то 32гб оперативы, 4070с, 5950х
Аноним 12/08/25 Втр 13:59:56 1313066 189
изображение.png 235Кб, 1255x841
1255x841
>>1312929
Еще моментик, зачем эти костыли если блоксвап можно применять напрямую?
Аноним 12/08/25 Втр 14:02:28 1313074 190
>>1312929
Зачем вообще киджаевские ноды используешь вместо нативных?
Аноним 12/08/25 Втр 14:06:33 1313081 191
>>1313066
Я хз, я взял его вф и просто допиливаю под нужды.

>>1313074
Потому что Киджай всегда на старте делает гораздо лучше нативной, а нативные срут под себя кашей пикселей.
Потом нативные выпрямляются, становится все клево, но у меня уже есть вф Киджая со всеми настройками. =)
В любом случае, хороший натив — это 50% Киджаевских нод в итоге.

Хотя я согласен, что блоксвап вручную — это неудобно, и натив тут гораздо пизже.

Опять же, вот щас, переходить на натив, разбираться со всем этим, но завтра Киджай выкатит опять какую-нибудь фичу, которую в нативе решает воркфлоу на тыщу нод, и эээ…

Короче, просто так сложилось, не более.
У меня нет каких-то весомых аргументов в пользу Киджая.
Аноним 12/08/25 Втр 14:11:37 1313097 192
>>1313081
> нативные срут под себя кашей пикселей
Судя по видосу это у тебя качество на дне, ведь киджай нормального семплинга не завёз. Литералли на говне сидишь и защищаешь его. Даже на 4 шагах так мыльно не должно быть как у тебя.
Аноним 12/08/25 Втр 14:15:48 1313107 193
>>1313097
Бля, ну не сри себе в штаны, чел.
Я не защищаю киджая, в отличие от тебя.
А когда на старте все выкладывали — на нативе была хуйня куда хуже.

Но вопросов нет, у тебя есть первый кадр, есть промпты. Просто сделай на нативе такое же 32-секундное видео на 4 кадрах с меньшей кашей, без вопросов. Натив же круче, проще, лучше.

С удовольствием возьму твое вф. Я за Киджая не держусь, не фанбою. Похую, ваще. Давай видос с вф.
Аноним 12/08/25 Втр 14:21:31 1313128 194
>>1313107
> С удовольствием возьму твое вф.
Может за тебя ещё сгенерить? Ты пришёл с вопросом - тебе ответили делать но нормальных нодах. Что за мантру про "раньше было хуже" завёл, важно то что сейчас ты пользуешься говном.
Аноним 12/08/25 Втр 14:27:04 1313143 195
>>1313128
С каким нахуй вопросом я пришел?
Воробушек, пей таблетки.
Я просто принес видос на киджаевских нодах, где есть косяк, все.
Кто-то сказал мне спасибо, ты сказал, что натив лучше.
Без пизды, я не спорю.
Но хотелось бы увидеть «лучше» на практике, а не просто пиздеж, что вот он лучше, ты тян, пруфов не будет.
Шо толку-то от твоих сообщений, если ты не скидываешь вф. =(
Аноним 12/08/25 Втр 15:06:25 1313270 196
>>1313035
я лайт икс использую, а там 1cfg, поэтому негатив идет лесом, разве что если спец ноды юзать, тут без негатива никак?
Аноним 12/08/25 Втр 15:11:57 1313287 197
>>1312901
балбесы бля ваш этот лайтинг новый как нехуй лица разьебывает
Аноним 12/08/25 Втр 15:14:42 1313302 198
Аноним 12/08/25 Втр 15:21:41 1313319 199
>>1313287
На лоу нойз не ставь и не будет ничего разъебывать
Аноним 12/08/25 Втр 15:33:39 1313356 200
>>1313128
>делать но нормальных нодах
Сделай на нормальных нодах WanVideo Context, он только к киджаю цепляется
Аноним 12/08/25 Втр 16:08:18 1313459 201
1659700698813.png 113Кб, 1235x733
1235x733
>>1313356
Просто циклом делаешь семплинг, беря последние кадры из прошлого видоса типа как на пикриле, если хочется кусками генерить. Давным давно так делали ещё до Вана. Ноды киджая - это просто сборник нескольких нод в одной для домохозяек, какого-то особого функционала там нет, он всегда хуже нативных нод. Его ноды имели смысл только когда по пол месяца ждали поддержку в комфи, но сейчас свежие модели быстро запиливают, тот же квен день в день был.
Аноним 12/08/25 Втр 17:10:29 1313667 202
>>1313459
Прикольно, тут по сути можно дозировать и проверять по несколько кадров добавлять, плохо тьлько что нагромождение семплеров получится, буду пробовать.
Аноним 12/08/25 Втр 19:03:42 1313914 203
WanVideo22I2V00[...].mp4 19790Кб, 480x704, 00:00:22
480x704
>>1313057
Короче по всякому крутил, все только хуже становилось
Аноним 12/08/25 Втр 19:55:56 1314062 204
изображение.png 408Кб, 496x686
496x686
>>1313914
збс же, звук еще добавить)
Аноним 12/08/25 Втр 20:10:00 1314090 205
>>1313914
В гите ответили, мол, не, Контекст тока первый кадр пихает, надо циклы делать все равно.
Так что рил, проще взять нативку.
Аноним 12/08/25 Втр 20:29:13 1314129 206
>>1314062
Тоже проигрунькал с этого кадра.

Заебись было вот >>1308870 анончик скидывал ВФ выше, но тут консистентности нет, все что за пределами последнего кадра в итерации - меняется.

>>1314090
>Контекст тока первый кадр пихает
А ну это многое объясняет, такой ВФ только для специфических видео можно использовать где особо ничего не отличается от первого кадра, но тогда весь смысл консистентности пропадает
Аноним 12/08/25 Втр 21:01:33 1314205 207
>>1314129
>Тоже проигрунькал с этого кадра.
ну зато тоже получилось спечифическое видео аля психоделические глитчи\глюки в башке у берсерка или кто это.
Аноним 12/08/25 Втр 21:55:48 1314421 208
veo где можно генерить кроме opal?
Аноним 12/08/25 Втр 22:23:57 1314559 209
17547627907651.webm 986Кб, 480x688, 00:00:05
480x688
17547627907410.webm 951Кб, 480x688, 00:00:05
480x688
ComfyUI00097.webm 1969Кб, 576x736, 00:00:05
576x736
>>1303696 (OP)
Аноны, как сделать такие видосы?
Я пробую на Wan2.2 на дефолтном форкфлоу с лайтнинг лорой на 8 шагов и у меня получается 3 видос. Как сделать нормальные движения и чтобы картинку не разносило на артифакты?
Аноним 12/08/25 Втр 22:31:40 1314589 210
Аноним 12/08/25 Втр 23:22:36 1314629 211
ComfyUI00110.webm 2474Кб, 576x736, 00:00:05
576x736
>>1314589
>>1314559
Постави лору на ковгирл, вроде стало стало лучше. Можно еще что-то улучшить?

Есть смысл ставить другие семплера вместо Euler или шевелить Shift модели?

И еще вопрос по промту, вроде есть ноды для промтинга для ван. А то я пишу на глаз и перевожу в переводчике..
Аноним 12/08/25 Втр 23:55:15 1314650 212
>>1313459
Тоже кстати всегда скипал его солянку, всем нравится, а мне кажется он усложняет простое и из за его специфических инпутов/аутпутов делает все каким-то зашоренным и зацикленным именно на его ноды. Молодец конечно чел, мб я даже упускаю какие-то возможности и жру кактус, но вот прям не могу себя даже заставить разобраться чего он там намутил.
Аноним 13/08/25 Срд 01:19:14 1314735 213
блин, а вот этот вф на лупы для 2.2. реально хорош, для 2.1 как то эти first/last мне не особо стабильно генерили, поэтому я забил их юзать, сегодня озаботился новым и на пробу четырехэтапные склейки сделал, там вообще косяков не нашел, дама сидит курит, дама посмотрела в сторону, зум-пан, дама психанула встала и вышла из кадра оставив качающееся кресло (которого в начале не почти было видно но оно сидело обозначенное в главном промпте), и все эти лупы отработали на ура, причем это всё сгенерилось быстрее чем если бы я на такую же длительность один видос 2.1 вана сделал,
анон, который не поленился линкануть воркфлоу с цивитая - ты красава,
это весьма прикольная хрень которая мне точно пригодится

p.s. но как обычно набежали хейтеры почти как в анекдоте "ага, сказали мужики и пошли валить лес обычными пилами'" :)
Аноним 13/08/25 Срд 01:34:25 1314755 214
я тут сразу подумал что этот метод нужно еще дорабатывать потому что к примеру если начальный персонаж куда то пропадет или на стыке кадров будет мелким или нагнувшимся то начнется дичь, нужны какие то промежуточные контрольные кадры чтобы контекст не сильно терялся, что то типа 'карточки героев' как для ллм, хотя аноны выше уже про это упоминали
Аноним 13/08/25 Срд 01:35:55 1314758 215
на ум приходит только старый способ с изготовлением собственных лор заранее, ну такое себе
Аноним 13/08/25 Срд 03:38:09 1314902 216
Аноним 13/08/25 Срд 04:25:56 1314954 217
image.png 42Кб, 1077x177
1077x177
>>1314902
Уваау наконец то я могу поиграть в гта 5!
Хотя стоп... Уже играл 10 лет назад и для этого даже не понадобилась карта с 24г врам
Аноним 13/08/25 Срд 07:36:10 1315005 218
>>1314954
Так это только начало
Аноним 13/08/25 Срд 07:55:42 1315011 219
>>1314735
я сам линканул и сам же не пользуюсь. У меня не получается в этом ВФ сохранять лицо персонажа между видео стоит только персонажу закрыть глаза, немного отвернуться и т.д. в конце видео. Ну и генерация медленней почему-то происходит. Точнее не сама генерация видео, а комфи долго думает между генерациями.
Круто если б в ван добавили что-то типа референсного изображения, а не только первый кадр. Чтоб например закинул лицо и он постоянно его придерживается.
Аноним 13/08/25 Срд 08:23:13 1315019 220
>>1315005
Да, как эластипед. А там 200 годиков подождать и уже будут экзоскелеты как G.E. Hardiman, но не отрывающие тебе руки. Какой же ты веодаун. пиздец просто. И чё там со стрмингом уже проблему решил? В каждый дом сто гб оптику завёл?
Аноним 13/08/25 Срд 08:25:11 1315020 221
>>1315011
>У меня не получается в этом ВФ сохранять лицо персонажа между видео стоит только персонажу закрыть глаза, немного отвернуться и т.д. в конце видео
Этого и не будет, потому что модель держит контекст 5-7 секунд, не больше. Поэтому ты не можешь продолжать без кусков с нормальным лицом, либо делай фейсвап.
Аноним 13/08/25 Срд 08:32:13 1315025 222
>>1315011
Надо миксовать как то это с vace, тогда должно получиться и консистентное лицо и длинное видео.
Аноним 13/08/25 Срд 08:41:55 1315034 223
>>1315019
Додик, это Proof of Concept.
Ты мог загрузить на ГТА5 лору? Где будет майями, или натренировать лору на россиюшку? Ты вообще представляешь что это будет?
Аноним 13/08/25 Срд 08:42:49 1315035 224
Аноним 13/08/25 Срд 08:44:01 1315036 225
Аноним 13/08/25 Срд 08:48:20 1315045 226
>>1315019
Хуя, ещё и на личности перешёл. Мог бы просто сразу написать, что у тебя gt 1030 с 2 гигами
Аноним 13/08/25 Срд 08:51:56 1315046 227
>>1315019
Нахер стриминг если это уже сейчас помещается в 24 гб видюху.

Дальше просто будут квантованные модели с пониженным качеством рендеринга картинки. Все точно также как и текущих играх.

Типа:
32гб для 4к, ульта
16гб 2к,высокие
10гб фхд, средние
Аноним 13/08/25 Срд 08:56:44 1315047 228
А как называется нейронка, которой меняют Морфиуса на Флойда, и деда, который напал на Гилтикус, на Меддисона?
Аноним 13/08/25 Срд 09:20:10 1315068 229
>>1312796
>>1312817
Лол. Это просто видос с телеги. Где она буквально это и говорит. Кроме последней фразы про сиськи. Тут нет никакого липсинка вообще.
Аноним 13/08/25 Срд 09:27:40 1315076 230
Аноним 13/08/25 Срд 09:33:16 1315079 231
>>1315076
Не, это просто лицо меняет. Я имею ввиду полностью, голову, тело всё.
Аноним 13/08/25 Срд 11:49:31 1315175 232
>>1315047
вигле, бодисвап. Туда кстати можно порно грузить.
Аноним 13/08/25 Срд 11:52:05 1315177 233
>>1315175
А локальных аналогов нет? Это же где-то на сервере.
Аноним 13/08/25 Срд 12:20:23 1315233 234
>>1315177
Есть/, у тебя в голове.
Аноним 13/08/25 Срд 12:20:58 1315235 235
>>1315047
> А как называется нейронка, которой меняют Морфиуса на Флойда, и деда, который напал на Гилтикус, на Меддисона?
Vace
Аноним 13/08/25 Срд 12:45:10 1315257 236
>>1315233
В голове у меня вообще пиздец.
Аноним 13/08/25 Срд 14:22:55 1315401 237
>>1315046
Кек.
А есть еще сжатие текстур.
И видеокарты 6050 с 4 гигами, потому что И ТАК ХВАТИТ для старого 3D-рендер варианта. Адаптации для консолей, хули.
А для генеративных игор будут 6090 с 24 гигами за полляма. Хэймэр плоти.

>>1315068
Тогда вопрос становится еще глупее. =D Просто берешь кадр видео и промпт, потом сшиваешь, нихуя себе рокетсаенс!
Аноним 13/08/25 Срд 15:04:37 1315519 238
>>1315401
Да, взял последний кадр видео, его закинул в ван с лорой tittydrop,
Ну и плюс нейроголос, который по сути говорит то, что и оригинал только еще добавляет про сиськи.
Аноним 13/08/25 Срд 15:45:32 1315639 239
>>1315011
увы это недостаток текущей технологии, но автор вф сам заинтересован в её допиливании, может что-то ещё придумает, вообще тема хороша для таких видосов где нет точной концентрации на обьектах , типа батальная сцена с пролетом камеры над рандомными сражающимися чуваками, т.е. каждый раз будет какой то свой кусок поэтому не нужно сильный контекст держать, а инфы достаточно из базового промпта,
у меня с лицами обычно всё ок, если камера не сильно шароёбится или зумит, но с объектами не редко начинаются приколы, если камера динамическая и теряет к примеру в комнате при повороте мусорную корзину из виду то когда возвращается там уже несколько другая корзина, впрочем это понятно почему, на иллюстрациях кстати реже косячит, м.б. потому что там меньше деталей можно потерять
Аноним 13/08/25 Срд 15:58:20 1315687 240
>>1315519
>в ван с лорой tittydrop,
Можно в тред оформить ебала дауна, который на ване не может промптом сиськи сделать?
Аноним 13/08/25 Срд 16:08:25 1315730 241
>>1315687
И тут ты выкладываешь видос с метой где баба в одежде показывает сиськи без tittydrop и str1p или постишь свое ебало.
Аноним 13/08/25 Срд 16:12:07 1315739 242
Аноним 13/08/25 Срд 16:16:41 1315759 243
>>1315730
>И тут ты
Чё тебе еще выложить, попрошайка?

>>1315739
Сочувствую.
Аноним 13/08/25 Срд 17:26:38 1315889 244
15460329264670.webm 9314Кб, 640x480, 00:01:30
640x480
>>1303696 (OP)

Дратути

Аноны, допустим есть видео, где на некоторых кадрах обрезана часть объекта. Ну классика классическая.Какую нейронку и как использовать, чтобы "дорисовала" вырезанные углы? И нахуй нужны иначе все эти йобатехнологии, если такую банальщину не сделать
Аноним 13/08/25 Срд 17:34:08 1315902 245
Wantest01599.mp4 4346Кб, 640x832, 00:00:05
640x832
Wantest01630.mp4 2656Кб, 640x832, 00:00:05
640x832
>>1315730
Я не он, но лоры для этого реально не нужны... Другое дело аккуратную пизду полосочкой нарисовать про существование которой ван не в курсе
Аноним 13/08/25 Срд 18:32:45 1316026 246
BIytZyZ9icgWnQ.mp4 2726Кб, 480x832, 00:00:05
480x832
Xh32IyHraGDVyA.mp4 3786Кб, 480x832, 00:00:05
480x832
uycR8JV8ShwaGQ.mp4 4059Кб, 480x832, 00:00:05
480x832
gsM1HCR0jpUo2w.mp4 2766Кб, 480x832, 00:00:05
480x832
челики, кто ТОЧНО может определить сетку?
Аноним 13/08/25 Срд 18:38:00 1316036 247
>>1316026
> 5с
> что же это
Ты еблан?
Аноним 13/08/25 Срд 18:39:00 1316042 248
>>1316036
нахуй пошел, чмо ебаное
Аноним 13/08/25 Срд 18:41:39 1316046 249
>>1315902
>аккуратную пизду полосочкой
На самом деле ван 22 уже может. Ты удивишься, это не вагина, не влагалище и не промежность и даже не pussy, а shaved pussy.
Аноним 13/08/25 Срд 18:46:11 1316054 250
>>1315889
>Аноны, допустим есть видео, где на некоторых кадрах обрезана часть объекта. Ну классика классическая.Какую нейронку и как использовать, чтобы "дорисовала" вырезанные углы? И нахуй нужны иначе все эти йобатехнологии, если такую банальщину не сделать

?
Аноним 13/08/25 Срд 18:46:24 1316055 251
>>1316042
Да не трясись ты как твои видосики

Это бесплатная нейронка Pearly papules там сразу в топе выдачи ссылка на сайт, если в картинки перейти, это вторая или третья,
Аноним 13/08/25 Срд 18:48:16 1316060 252
>>1316055
да просто сглотни и съеби нахуй.
ты же все равно ответа на мой вопрос не знаешь
Аноним 13/08/25 Срд 18:53:53 1316074 253
Аноним 13/08/25 Срд 19:05:30 1316106 254
харикейн,харике[...].mp4 19598Кб, 1280x720, 00:02:22
1280x720
Идиот геймз на третью годовщину мобильной лиги ретардов выложили нейрошедевр. "Годовщина" с ошибкой, хуяк-хуяк и в продакшен. Скоро нормисы билеты будут покупать чтобы в кинотеатре такое смотреть.
Аноним 13/08/25 Срд 19:08:56 1316121 255
>>1316106
На дебильниках такой экран что они даже не заметят. А где лягушка и белка с трубочкой?
Аноним 13/08/25 Срд 19:12:54 1316136 256
>>1316121
>А где лягушка и белка с трубочкой?
Лягушка придумала выложить нейронку на годовщину, а белочка промтила
Аноним 13/08/25 Срд 19:41:30 1316238 257
>>1315902
Анон что эта за лора Wan21_I2V_14B_lightx2v_cfg_step_distill_lora_rank64_v2.safetensors ? Что за rank64 v2 ? Нигде такую найти не могу
Аноним 13/08/25 Срд 19:47:27 1316259 258
Аноним 13/08/25 Срд 20:43:29 1316382 259
>>1316106
Там эта надпись мелькает несколько раз под разными углами.
3D, или задумка, или модельер не знает английского.
Это норм для азиатов, кста.
В Рагнарьке столько кривых слов было и всем похую.
Аноним 13/08/25 Срд 20:56:23 1316406 260
image.png 876Кб, 960x720
960x720
Например в Московии водится…
Аноним 13/08/25 Срд 21:25:30 1316476 261
Сейчас я скачаю 48 хрому и буду срать говном в тред, пока вы не скажете как делать не говно. Это угроза
Аноним 13/08/25 Срд 21:30:04 1316480 262
>>1316476
Лдно, не буду. Не тот тред.
Аноним 13/08/25 Срд 21:41:12 1316495 263
Тут есть кто-то с несколькими картами? С хай-лоу как-то можно заставить работать на двух картах по очереди? Знаю про ноды лоадеров multigpu, но они сломаны полностью - первый прогон воркфлоу работает как надо, на втором пытается вторую модель на первую карту затолкать, хотя там уже другая модель лежит и падает в ООМ. Сидеть с выгрузкой моделей на ЦП тоже такое себе, он их перегоняет как время половины генерации.
Аноним 13/08/25 Срд 22:20:25 1316539 264
34567567567.PNG 1047Кб, 1801x760
1801x760
ComfyUI01642.png 1034Кб, 1024x1024
1024x1024
17547627907410.webm 951Кб, 480x688, 00:00:05
480x688
Окей. Я сделал такое. Хрома 48 на дефолтном комфи воркфлоу без ускорялок. Как сделать ее более реалистичной?
Хочу чтобы было как на видео.


A full body photograph of A anthro deer girl having vaginal sex with a male in cowgirl position in a room on bed.

She is complitley nude. She has large breasts. She has deer ears and deer horns.

Dramatic lighting highlights the figure's form, and the overall aesthetic is ameteur smartphone selfie. The image is noisy, a professional photograph of a high-level artistic accomplishment.
Аноним 13/08/25 Срд 22:29:15 1316563 265
cRGQYzPoA2z50Q.mp4 3967Кб, 480x832, 00:00:05
480x832
D6YcpHqwE4lbXA.mp4 3786Кб, 480x832, 00:00:05
480x832
Lg09aldeGSMW6A.mp4 3340Кб, 480x832, 00:00:05
480x832
g-qXcgsIN3MuQ.mp4 2716Кб, 480x832, 00:00:05
480x832
ну так что? что за моделька\сетка-то? на глаз никто не определил? ван? хуан? или ещё что-то?
Аноним 13/08/25 Срд 22:38:11 1316579 266
>>1316563
480x832 + framerate
Думаю это wan
Аноним 13/08/25 Срд 22:40:51 1316584 267
>>1316579
ну я тоже на это сразу обратил внимание, но мало-ли.
Аноним 13/08/25 Срд 22:55:59 1316616 268
Ну вот, уже кванты в gguf-ах со вшитыми ускорялками и объединением 2 в 1 (в одну модель из high и low) пошли.
https://civitai.com/models/1855105?modelVersionId=2099499
Скачал 3-ий квант на пощупать интереса ради. Таки генерит, но получается эффект камеры из дешевого мобильника. :)
Хотя это само по себе может считаться естественным спецэффектом, для определенного типа контента. :)
Аноним 13/08/25 Срд 23:04:12 1316639 269
А, забыл добавить - то что у меня генерилось на полном FP8 примерно 5 с копейками минут, здесь - за 4.40. Т.е - не медленнее. (3060 12Gb)
При этом workflow простой как табуретка. Единственная тонкость - text encoder тоже нужно в gguf. Отсюда: https://huggingface.co/city96/umt5-xxl-encoder-gguf/tree/main
Аноним 13/08/25 Срд 23:42:43 1316712 270
Ваша иишная параша может дорисовывать объект, который обрезан в кадре или нет? Кому всрались ваши высеры сгенерированные?
Аноним 13/08/25 Срд 23:48:34 1316725 271
ComfyUI00118.webm 2392Кб, 576x848, 00:00:05
576x848
>>1316712
Может, в чем проблема. Если не нравится как дорисовала - инспользуй инпейнт видео по маске
Аноним 14/08/25 Чтв 00:02:35 1316775 272
image.png 667Кб, 606x813
606x813
Аноним 14/08/25 Чтв 00:14:23 1316805 273
>>1316563
Почему мне хочется проблеваться?
И вроде-бы не уродки, но рожи отталкивающие, что аж пиздец!
Аноним 14/08/25 Чтв 00:38:22 1316852 274
>>1316725

Так а как? Нужен аутпейнт именно, когда обрезана часть ебальника в части видео
Аноним 14/08/25 Чтв 00:46:21 1316860 275
>>1316852
Делаешь первый прогон. Часть которой не было на начальном кадре попадает в него в ходе видео.
Делаешь второй прогон и инпейнтишь.
Ну или я не понял, что именно тебе нужно.
Аноним 14/08/25 Чтв 00:49:08 1316867 276
>>1316852
camera zooming out, "описываешь детали внешки"
Аноним 14/08/25 Чтв 01:12:39 1316890 277
>>1316860
>>1316867

Везде где ни смотрел, только генерация видео с нуля. Это нахуй надо.

У меня есть уже снятое видео - но оно снято криво, объект выбивается из камеры - нужно увеличить, чтобы недостающая часть кадра "дорисовалась". Это было бы реально полезно.
Аноним 14/08/25 Чтв 01:27:11 1316899 278
>>1316890
Если видео длится 5 секунд это можно устроить, дольше уже проблема будет
Аноним 14/08/25 Чтв 01:39:50 1316911 279
>>1316899

Нужный отрывок видео длится около 5 секунд, да. И как это сделать?

Я обычно в Премьере работаю или Афтерэффектс, но в этом говне таких возможностей или даже плагинов нет
Аноним 14/08/25 Чтв 03:00:01 1316965 280
>>1316775
Не исключаю. Но промпту оно явно следует лучше чем "честный" 2.1, и для i2v не требует clip vision нод, генерит и в 480 и 720 с одной модели. Это как бы намекает на 2.2 все-же...
Аноним 14/08/25 Чтв 04:10:42 1316998 281
>>1316026
Ну если 16 фпс, то это точно ван.
Аноним 14/08/25 Чтв 10:52:01 1317190 282
>>1316998
>>1316579
ну в а по итогу это кандинский, получается они юзают ван, возможно допиленный или файнтюненый, я инфу так и не нашел, только то, что они в 4.0 юзали когвидео...
Аноним 14/08/25 Чтв 12:26:58 1317283 283
>>1316899
>Если видео длится 5 секунд это можно устроить, дольше уже проблема будет
>

Так а как это сделать то?

Через какую нейронку можно прогнать видео, чтобы дорисовать недостающие края? ОФК бесплатно
Аноним 14/08/25 Чтв 13:07:33 1317313 284
Аноним 14/08/25 Чтв 18:05:53 1317704 285
изображение.png 35Кб, 451x475
451x475
изображение.png 8Кб, 265x223
265x223
Анон, чочо делать?
Аноним 14/08/25 Чтв 18:21:25 1317735 286
Аноним 14/08/25 Чтв 18:22:50 1317736 287
1746949289604940.jpg 1175Кб, 1224x2700
1224x2700
Аноны, кто таким промышляет. Стоит ли заниматься или заебешься правки вносить?
Аноним 14/08/25 Чтв 18:33:10 1317747 288
Аноним 14/08/25 Чтв 18:34:28 1317751 289
Аноним 14/08/25 Чтв 20:06:23 1317853 290
>>1317736
Слющяй брат за мишок картошке сделаишь пабратске?
Аноним 14/08/25 Чтв 22:55:33 1318091 291
>>1317751
Я другой тормоз, но за линк - спасибо от всей души. Я то думал, у меня уже все стоит, а оказывается - далеко не все, и можно куда лучше жить на этом железе.
На 3060, время генерации на собственном тестовом workflow с WAN 2.2: было примерно 5 минут на генерацию 5 секунд видео (4:45 на 81 кадр - чисто ksampler), теперь - 2:50 там-же. Даже больше минуты разница.

(Но, сцуко, больше двух часов с venv для 3.12 трахался - слишком много нод стоит, и у всех свои зависимости, на 3.10 было как-то просто - само разбиралось. Однако, все же запинал.)
Аноним 15/08/25 Птн 07:36:42 1318377 292
>>1317853
Мешок картошки тысячи две стоит, я бы сделал.
Аноним 15/08/25 Птн 09:40:45 1318453 293
>>1318377
Два чаю, реальное применение ИИ, можно лакомиться.
Аноним 15/08/25 Птн 11:02:32 1318542 294
>>1312186
Ты лучше дай нормальный совет, а не рвись на весь тред, как целочка. Кроме двух ключевых слов - LightX2V и WanGP мне здесь ничего толкового сказать не смогли, только набижали с улюлюканьем и начали говном кидаться. Подозреваю, потому, что большинство здесь сидящих сами нихуя не понимают и как мартышки повторяют то, что им в роликах на ютубчике показали, не попытавшись вникнуть ни на йоту.

Вот тебе четкий вопрос: как запустить Wan 2.2 14B на машине с 3090 и 64 Гб RAM и сгенерить ролик секунд на 30 без тонн комфидерьма? Любой ответ кроме "берёшь вот этот репозиторий вот отсюда, ставишь зависимости, качаешь вот эти модели и запускаешь с такими параметрами" автоматически будет означать, что ты пустоеблый пиздобол.
Аноним 15/08/25 Птн 13:31:50 1318691 295
>>1318542
Нормальный 30 секундный ролик ты никак не сгенеришь, модель ограничена 5 секундами, больше 5 секунд это уже костыли с контекстом и пердолинг так или иначе и результат будет всратый. И перестань копротивляться комфи, единственный нормальный интерфейс где все четко и понятно что и как работает и где моментально можно настроить любой параметр под себя. На ютубе полным полно гайдов для тех кто не понимает как работают ноды - перестаешь ломаться как целка, открываешь их и впитываешь
Аноним 15/08/25 Птн 13:50:40 1318706 296
Ральфотроник и [...].mp4 5303Кб, 500x888, 00:00:28
500x888
>>1318542
>и сгенерить ролик секунд на 30 без тонн комфидерьма
28 секунд устроит? Цвета и формы всё равно будут ползти.
Аноним 15/08/25 Птн 14:41:02 1318776 297
>>1318706
цвета не будут ползти если подобрать нормальный параметр десатурации после каждой генерации, либо делать выравнивание сатурации после всех прогонов
Аноним 15/08/25 Птн 18:40:05 1319282 298
>>1318706
в результате чего он похудел?
потому что съел ушки?
Аноним 15/08/25 Птн 19:23:11 1319344 299
>>1319282
Да, у них отрицательные калории, как у сельдерея и картофельной китайской лапши.

>>1318776
Ну я то просто сохранил пайплайны или как это называется, демки с диффузорами короче с хага и там делал. Чел спросил можно ли без лапши - можно. Руками с последнего фрейма. Так то да можно цветокор делать, можно наверное дажен к лапше эти ваши ноды написать в нейронке чтоб делало в чем то хз. Но это уже пердолинг. Идея в том, что там в принципе в ване ползет вверх эта сатурация или чё, короче картинка выжигается, и это не только там, во всех трансформерных генерилках, даже если в том же гугле гемини флеше картинку редачить одну и ту же он её очень быстро загаживает с каждой итерацией кала.
Аноним 15/08/25 Птн 21:17:01 1319476 300
Почони, может плиз кто скинуть ВФ, который работает на 3060 12гб и с fp8, не ггуф? Никак не мог найти нормальный
Аноним 15/08/25 Птн 22:29:53 1319591 301
>>1319476
Замени ноду load gguf на load unet и dual clip loader (gguf) на простой - и будет тебе такой workflow. В 12GB fp8 wan 14b модели просто так грузится сейчас. Да и вообще - можно просто предустановленный workflow для wan самого comfy взять как основу.
Аноним 15/08/25 Птн 22:38:01 1319604 302
>>1319591
Спасибо. Но у меня падает вф от нехватки памяти(
Аноним 15/08/25 Птн 22:42:40 1319609 303
>>1319604
Kлюч --med-vram стоит для запуска?
Аноним 15/08/25 Птн 22:45:50 1319614 304
>>1319609
нет такого ключа, --normalvram есть
Аноним 15/08/25 Птн 22:56:30 1319633 305
image.png 17Кб, 1448x172
1448x172
image.png 53Кб, 1077x340
1077x340
>>1319604
Пробуй ставить ноду пик 1 и подключать ее по типу как на пике 2. Блоков 30 на свап я думаю для начала поставь. Еще нода crystools показывает потребление рам/врам в комфи, тоже полезно будет
Аноним 15/08/25 Птн 23:03:05 1319652 306
>>1319633
не, --normalvram помог. Спасибо. Блок свап не понадобился.
Аноним 16/08/25 Суб 09:30:09 1320108 307
изображение.png 20Кб, 386x184
386x184
>>1319344
Браток, там нет пердолинга, просто это ноду ставишь после декодинга вае и все.

>--normalvram помог
Да как он поможет если нормал - значит все будет грузиться в память видюхи. Лоу - значит энкодеры и прочее фуфло автоматически будут выгружаться в оперативу, я на своей 3090 лоуврам юзаю.
Аноним 16/08/25 Суб 10:58:41 1320188 308
Подойдёт ли эта видеокарта для локальной генерации видео?

Sapphire AMD Radeon RX 7600 XT PULSE GAMING OC [11339-04-20G] 16gb GDDR6

Аноним 16/08/25 Суб 11:13:06 1320198 309
cc.jpg 43Кб, 500x500
500x500
Аноним 16/08/25 Суб 11:20:58 1320201 310
>>1320198
мне кажется, чтоб пердолингом не заниматься, то лучше купить нвидию.
Аноним 16/08/25 Суб 11:23:06 1320203 311
изображение.png 21Кб, 598x218
598x218
еще вопрос: если в параметры запуска добавить --fast fp16_accumulation --use-sage-attention, то не понадобится дополнительно в вф добавлять эти ноды? От киджая например.
Аноним 16/08/25 Суб 11:29:06 1320213 312
>>1320201
>>1320198
>>1320188
В пределах 50к какую видеокарту для генерации видео, музыки, текста посоветуете? Нужно, чтобы было в ДНС. Для организации. Либо в онлайн-магазинах других.
Аноним 16/08/25 Суб 14:43:43 1320459 313
Аноним 16/08/25 Суб 15:19:44 1320544 314
>>1320108
Немного не так. Normal - это выгружать при необходимости. low - выгружать заранее, всегда + разрешение задействовать некоторые дополнительные методы, из-за которых скорость может просесть в 5-10 раз. (А может и не просесть, если они не включатся.)

>>1320108
>я на своей 3090 лоуврам юзаю.
Ну и сам себе злобный буратино. Попробуй нормал, что ли. У меня даже на 3060 low не нужен, чтобы все работало и 5-ти секундное видео генерилось.
Аноним 16/08/25 Суб 16:10:35 1320657 315
>>1320459
И насколько она будет лучше чем 3070 в которой 8 гб но шина памяти в два раза шире? А то мне кажется все равно придется тратиться на 5070ti чтобы увидеть разницу
Аноним 16/08/25 Суб 16:18:04 1320677 316
Генерил I2V с лорами, выглядело неестественно, менялась поза. Убрал clip-vision - стало нормально.
Это закономерность или случайность?
Аноним 16/08/25 Суб 16:19:17 1320680 317
1.jpg 57Кб, 948x162
948x162
2.jpg 18Кб, 517x86
517x86
>>1320657
>шина памяти в два раза шире
лол
>придется тратиться на 5070ti чтобы увидеть разницу
да
Аноним 16/08/25 Суб 16:30:16 1320700 318
>>1320677
>clip-vision
На 2.2 от нее отказались официально, а лично я и раньше замечал что оно все пидорасит, особенно на магрефе
Аноним 16/08/25 Суб 17:08:01 1320862 319
>>1320203
Выбери что-то одно - нативную или говно киджая.
>>1320213
> 50к какую видеокарту для генерации видео
Таких не существует. Будешь генерить 5-секундные шакалы по 5 минут. Вообще для вана 2.2 24 гигов маловато. Жизнь начинается только с 5090, там уже можно 10 секунд за минуту генерить.
Аноним 16/08/25 Суб 21:24:25 1321620 320
Emoticon-pack-f[...].png 121Кб, 860x860
860x860
>>1320544
>5-ти секундное видео
Я генерю 8 секундное
Аноним 16/08/25 Суб 21:51:28 1321679 321
>>1321620
Да хоть 15 секундное, качество теряется с каждой новой секундой.
Аноним 17/08/25 Вск 00:49:50 1322170 322
kling20250817Im[...].mp4 19337Кб, 1152x1760, 00:00:10
1152x1760
Почему Kling такой кал? Зачем в шапке советуете такое ?
Я даже попробовал платную версию на 7 дней, но модели 2.1 и 2.1 master не подджерживают финальный кадр
И если им писать просто обычный промпт, они генерят трешак. Просто 2.1 генерит трешак в hd.
Если ему прислать 2 арта между которыми нужно сделать плавнй переход, он все равно генерит трешак.
ЧЯДНТ?

Я хочу собрать видео из нескольких частей по артам, которые генерирую
Аноним 17/08/25 Вск 01:00:11 1322222 323
HailuoVideoANIM[...].mp4 1258Кб, 1364x768, 00:00:05
1364x768
2025-08-16 21.2[...].jpg 21Кб, 750x605
750x605
Screenshot 2025[...].png 246Кб, 448x586
448x586
>>1322170
Да и Hailuo не лучше...
Ну что за пиздец

А я всего-то хотел сгенерить аниме трансформацию порриджа школьника в червя типа как в Сейлор Мун

Как это сделать?
Аноним 17/08/25 Вск 02:19:15 1322428 324
порриджчервь.mp4 14664Кб, 1280x720, 00:01:30
1280x720
>>1322222
>>1322170
В общем, мучался и в итоге получил результат отдаленно напоминающий то, что я изначально хотел сделать
Аноним 17/08/25 Вск 02:33:01 1322445 325
Какая база треда для генерации прона нищукам? Даже точнее не генерации, а анимации, чтоб пикчу оживить и подложить еще рефер видео чтоб на нём изображённое действие повторило, как делаю я, а то по тегам невозможно получить че надо.
Ван, конфи, 480p - это всё?
А также можно как-то ускорить процесс костылями? И потом после генерации апскейльнуть еще до 1080?
Шапчу прочел, но нихрена не понял, кроми как хуан говно.
Аноним 17/08/25 Вск 03:57:57 1322508 326
Кто-нибудь тестил новый Stand-In? Кал или вкатываться?
Аноним 17/08/25 Вск 08:34:09 1322599 327
>>1317313
>VEO 3

Там только генерация видео с нуля, везде где искал.

Как и чем ДОРИСОВАТЬ к ИМЕЮЩЕМУСЯ ВИДЕО?

НЕ СОЗДАВАТЬ С НУЛЯ, а именно ДОРИСОВАТЬ то видео КОТОРОЕ УЖЕ ЕСТЬ
Аноним 17/08/25 Вск 11:09:32 1322677 328
>>1322599
пришли последний кадр видео, которое нужно дорисовать (только не NSFW)
Аноним 17/08/25 Вск 13:01:15 1322807 329
Ку, кто какие фапабельные и реализуемые идеи придумал? Хочу собрать себе пак воркфлоу настроенных и потом генерить на ван 2.2. Пока только 4 пресета собрал: трогает свою грудь, ебут в рот, кончают на лицо, снимает одежду. Киньте идеи которые смогли реализовать и лоры если не сложно.
Аноним 17/08/25 Вск 13:10:12 1322832 330
AnimateDiff02129.png 367Кб, 960x480
960x480
>>1322807
> трогает свою грудь, ебут в рот, кончают на лицо, снимает одежду
Детский сад. Я вот делаю видео на основе Ходячих - Мертвый город, где Мэгги дерется с четверным ходячим аки с медведем. Только в моей версии он её валит и трахает без шансов скорее всего будет делать это много лет в той темной канализации, пока она не врастет в него пятым телом
Аноним 17/08/25 Вск 13:14:28 1322844 331
>>1322832
Чем дальше лицо от вьюера тем в большую кашу оно превращается. Круто было бы генерить полноценную порнуху по i2v, но точно не в этом поколении видео нейронок. А как долбят рандомную бабу можно и в интернетах посмотреть
Аноним 17/08/25 Вск 13:24:42 1322884 332
>>1322677
>
>пришли последний кадр видео, которое нужно дорисовать (только не NSFW)

Нахуя?
Аноним 17/08/25 Вск 14:03:09 1322932 333
>>1322884
что бы дорисовать, естественно. ну и описание, что должно произойти после этого кадра
Аноним 17/08/25 Вск 14:32:06 1322963 334
Сколько оперативки нужно? 32 гигов достаточно?
Аноним 17/08/25 Вск 15:09:07 1322996 335
>>1322963
32 гб врам достаточно, да
Аноним 17/08/25 Вск 17:00:44 1323170 336
Аноним 17/08/25 Вск 18:27:34 1323433 337
image.png 518Кб, 2358x1220
2358x1220
image.png 43Кб, 1962x836
1962x836
image.png 65Кб, 1095x636
1095x636
17554307333441.mp4 5465Кб, 480x832, 00:00:05
480x832
В чем дело, кто подскажет? Комфи последней версии, ничего не удалял. Скачал чужой вф из видоса и ноды не ставятся оттуда
Аноним 17/08/25 Вск 18:36:19 1323453 338
>>1322844
Не понял в чем проблема то. Генеришь фотореалистичное изображение нужных тебе персонажей либо просто фотографию нужных тебе людей и вперёд в ван через i2v. Тут нет элемента "рандомной бабы" ты именно сам выбираешь кто с кем долбится и как. Да, увы есть ограничения по длительности, даже если через лупы прогонять там всё равно проблемы возникают с деградацией кадров и потерей контекста. Но хотя бы минуту интересного порева, причем такого что вообще не снимали или не снимут никогда (потому что участники были бы против :) можно спокойно создавать уже сейчас.
Аноним 17/08/25 Вск 18:46:48 1323466 339
>>1323170
Достаточно для запуска в принципе, но очень грустно дискам и юзеру (ждать).
Аноним 17/08/25 Вск 18:50:55 1323472 340
>>1323453
Проблема в том, что даже с i2v как минимум лицо утекает постепенно, особенно если там несколько частей через start-end кадры. Чтобы такого не было, вероятно полноценная lora на персонажа нужна. Или научить его референс картинку использовать постоянно, а не только в первом кадре.
Аноним 17/08/25 Вск 18:51:45 1323476 341
BBC Cowgirl Cre[...].mp4 13075Кб, 1728x1080, 00:00:33
1728x1080
>>1323433
форкфлоу на: interracial pulsating cum inside, leaked cum нет часом?
Аноним 17/08/25 Вск 18:55:16 1323485 342
>>1323433
Это не ноды, это солянка собранная в subgraphs, у тебя сам comfyui не обновлен, где есть поддержка этой залупы
Аноним 17/08/25 Вск 19:21:17 1323526 343
2025-08-13-21h0[...].mp4 4495Кб, 576x704, 00:00:05
576x704
>>1315902
Ну ван 2.2 без лор потестил. И чё это такое за соски, и я попросил большие сиськи а оно маленькие сделало.
Аноним 17/08/25 Вск 19:23:38 1323533 344
>>1323526
>попросил
а разве они по края не должны (разваливаться) раздвигаться, кстати как это промтится?
Аноним 17/08/25 Вск 19:39:06 1323564 345
00494-421661275[...].jpeg 424Кб, 1456x2128
1456x2128
Аноним 17/08/25 Вск 20:30:23 1323640 346
1648380995190.webm 2092Кб, 704x1024, 00:00:08
704x1024
>>1323472
Куда ему утекать, если оно всегда в контексте? Даже если пропадает с кадра, всё равно потом его нормально рисует.
Аноним 17/08/25 Вск 20:32:13 1323643 347
>>1323485
Странно, стоит распоследняя версия с нужным номером, но все равно нет новых функций и просит обновиться (на эту же версию втф) даже переустановил, без толку. Видимо ждать новой версии.
Аноним 17/08/25 Вск 20:36:36 1323649 348
>>1323640
А теперь сделай 24 секунды и увидишь куда утекает
Аноним 17/08/25 Вск 20:47:18 1323662 349
Аноним 17/08/25 Вск 21:30:53 1323706 350
>>1323643
ищи в папке ComfyUI папку update, там есть батничек update_comfyui.bat. Обновляйся с него.
Аноним 17/08/25 Вск 21:47:16 1323725 351
>>1323640
Не совсем понял как оно всегда остается в контексте? Если я делаю и2в, получаю в конце уже немного искаженного персонажа, потом беру последний кадр и снова делаю и2в, получаю ещё более искаженного. Поясни пожалуйста.
Аноним 17/08/25 Вск 21:54:03 1323728 352
>>1323640
что промтил про нижнее бельё?
Аноним 17/08/25 Вск 21:57:56 1323731 353
1697543493025.webm 4082Кб, 704x1024, 00:00:23
704x1024
>>1323649
Я бы не сказал что что-то сильно поменялось.
>>1323725
Так ты делай тогда чтоб в конце ебало поближе было, чтоб не мылило его. Но вообще в 32 гига минута с блоксвапом влезет, а это уже 10 минут генерации.
Аноним 17/08/25 Вск 22:00:54 1323735 354
>>1323731
У меня была мысля про заебный ворк флоу, типа сначала делаешь простой i2v, берешь последний кадр, делаешь рефейс или прочий фейс свап, потом делаешь first frame - last frame, повторяешь бесконечно, конечно нужно учитывать, что последний кадр должен подходить под условия фейс свапа. Таким образом можно продлить жизнь всей хурме, однако качество фейс свапа это не всегда годнота.
Аноним 17/08/25 Вск 22:38:28 1323780 355
5d32501faea057e[...].jpg 69Кб, 1080x1058
1080x1058
Господа, а чем из ИИ или прогой можно воспользоваться для более-менее нормальной уборки бэкграунда? Мне главное просто из видеофрагмента вырезать динамический кусок, потом ffmpeg-ом форматну под стикер для тг.

Пытался в background removal, на пека он особо не запахал, а браузерный так артефактами хуярит, шо я ибал. А ручками мемы ротоскопить, чтоб не говно, ну слишком трудоёмко. 4 часа на 12 фреймов. Ну нахуй
Аноним 17/08/25 Вск 23:19:31 1323821 356
>>1323662
Поставил, небо и земля, всё видит, всё цепляет, збсь. Спасибо.
Десктоп версия оказывается то еще говно
Аноним 18/08/25 Пнд 00:49:00 1323916 357
Аноним 18/08/25 Пнд 01:34:58 1323967 358
>>1323640
Внимательно посмотри на пирсинг в носу и цвет глаз в начале и в конце. Это самое заметное. Еще посмотри как у нее челка поменялась. Там конечно можно списать на типа движение волос, вот только если смотреть покадрово - нету его. Просто часть волос растворяется в пространстве - буквально за первую же секунду. В начале на верхних веках нет дополнительной складки. Еще немного форма скул меняется - но это станет хорошо заметно только на следующих фрагментах, если продолжать. Но вот такие мелочи накапливаются и через 3-4 фрагмента лицо уже заметно другое.
Аноним 18/08/25 Пнд 05:04:03 1324097 359
Какой только хуйнёй люди не страдают, лишь бы VACE не юзать...
Аноним 18/08/25 Пнд 06:05:57 1324111 360
1-zelenyj-sloni[...].jpg 23Кб, 403x362
403x362
>>1322932
>
>что бы дорисовать, естественно. ну и описание, что должно произойти после этого кадра

БЛЯДЬ, НАХУЯ?

СУКА!!

ЕСТЬ БЛЯДЬ ВИДЕО! НА ЧАСТИ ВИДЕО, НА НЕСКОЛЬКИХ СУКА КАДРАХ НЕ ВИДОН БЛЯДЬ ОБЪЕКТ!!!

НУЖНО ИМЕННО ЭТУ ЧАСТЬ ВИДЕО ДОРИСОВАТЬ!!

НЕ НОВЫЕ КАДРЫ СУКАБЛЯДЬНАХУЙЁБАНЫЙВРОТ

Нахуй всралась мне ваша ии параша сгенерированная блять? Только если угол дорисовать недостающий сука блядь нахуй сукап блядь- ВСЁ!!!
Аноним 18/08/25 Пнд 10:06:59 1324170 361
>>1323731
А так у тебя тут FLF, ну это херня, никакого нормального видео с этим не сделаешь кроме танцулек или заЛУПы.

>>1323735
Я тоже про это думал, но как по мне овчинка выделки не стоит, столько гемора нагромождать да еще прибавь к этому на сколько это увеличит продолжительность генерации и при этом рефейсер нифига тебе не сделает лицо точ в точ как было на стартовом изображении и по факту лицо опять начнет плыть ...

>>1323780
https://github.com/Jcd1230/rembg-comfyui-node
раскладываешь видео на картиночки, картиночки прогоняешь через ноду, потом картиночки собираешь в видеофайл опять.
Аноним 18/08/25 Пнд 10:11:48 1324172 362
только сегодня обнаружил для себя что на сивитаи удалили все модели, которые можно было для раздевалок использовать.
где ещё можно поискать такое, аноны?
Аноним 18/08/25 Пнд 10:56:49 1324209 363
Аноним 18/08/25 Пнд 11:12:47 1324225 364
Верно ли утверждение что для работы торча и сажи нужен питон 3.10, максимум 3.11? Тогда почему в обновах комфи портабл лежит 3.13 который вроде как несовместим с ними и ошибки выдает?
Переоценил я вчера портабл, сижу пока без комфи.
Аноним 18/08/25 Пнд 11:27:27 1324248 365
>>1324225
Я обновляю текущую сборку портабл руками.
Да, не так уж удобно, но Комфи не про удобство, а про то, что пользователи должны страдать и рыдать кровавыми слезами, так что, в общую концепцию это укладывается…
Аноним 18/08/25 Пнд 11:38:46 1324257 366
>>1324225
> Верно ли утверждение что для работы торча и сажи нужен питон 3.10, максимум 3.11?
Нет.
Аноним 18/08/25 Пнд 12:15:32 1324303 367
>>1324257
Но версии pytorch и Cuda таки лучше не задирать и ставить те что были на уровне питона 3.11?
Аноним 18/08/25 Пнд 13:43:27 1324461 368
>>1324303
Для 50-серии куда 12.9 обязательна.
Аноним 18/08/25 Пнд 14:15:32 1324495 369
Аноний, не пинай, лучше объясни несмышленышу. Была 4060 ti, приобрел 3090, я думал она с fp8 моделями не работает и придется качать fp16. Сейчас первый раз завел старый Ван на fp8, а оно так же работает. Я что то не то понял про них? Какие модели нового Вана качать?
Аноним 18/08/25 Пнд 14:23:34 1324504 370
>>1324495
>приобрел 3090, я думал она с fp8 моделями не работает
А почему, скажем, не думал - что она с fp16 не работает, и придется качать fp32?
Откуда вообще такая ересь в голове взялась? По крайней мере у 16xx с fp16 некоторые заморочки реально были. А у 30xx то откуда?
Аноним 18/08/25 Пнд 14:33:16 1324520 371
Аноним 18/08/25 Пнд 14:36:47 1324524 372
>>1324495
С аккумуляцией работает, не работает fast-режим, где аппаратная поддержка fp8. Аппаратная с Ады начинается, да.
Аноним 18/08/25 Пнд 15:31:44 1324602 373
>>1324495
>Я что то не то понял про них?
Да, ты не понял.
Долбоебы под влияние протыков, не умеющих читать, думают, что поддержка ентих FP это железное ограничение на применимость моделей и еще "память экономится". На самом деле любая видеокарта работает с любым типом вообще, а занимаемая память зависит только от модели и на любой видеокарте будет одинаковой. Разница в том, что видеокарта с нативной поддержкой FP4, например, будет считать сразу в FP4, а без нее - будет сначала переводить в FP8 и считать в два раза медленнее (теоретически), без FP8 - в FP16, и считать в 4 раза медленнее, чем в FP4 и так далее. Паскали вообще без тензорных ядер тоже могут в любые модели. Только медленно.
Так что качаешь что угодно, что влезает в память и не думаешь об этом вообще.
Аноним 18/08/25 Пнд 15:42:44 1324618 374
>>1324225
спокойно обновляешь питорч для последней куды в любой сборке питона не трогая остальное барахло, я для новой видюхи 5-й серии обновил и для форжа и для комфи, всё работает как часы
Аноним 18/08/25 Пнд 17:00:41 1324734 375
Аноним 18/08/25 Пнд 17:02:53 1324737 376
Аноним 18/08/25 Пнд 17:20:55 1324753 377
>>1324618
Окей, спасибо. Еще попробую вечером. Скучно работать без генережки параллельно.
Аноним 18/08/25 Пнд 17:49:05 1324780 378
image.png 5Кб, 302x58
302x58
Аноним 18/08/25 Пнд 19:51:45 1324915 379
1755459857475.mp4 1596Кб, 1280x720, 00:00:07
1280x720
Аноним 19/08/25 Втр 02:10:45 1325352 380
mvbmbmmv.JPG 148Кб, 1634x776
1634x776
sdfhhsdhh.JPG 88Кб, 351x1375
351x1375
image.png 128Кб, 1693x810
1693x810
>>1324780
>>1324618
А вот у меня что вчера что сегодня эта хрень, хотя все вроде стоит как надо. Может VC в Path как то неправильно прописан?
Аноним 19/08/25 Втр 03:47:51 1325399 381
AnimateDiff00001.mp4 882Кб, 832x480, 00:00:05
832x480
Аноним 19/08/25 Втр 05:31:47 1325415 382
>>1325399
>Кажись я всех заебал своей однотипной тупой хуйнёй.
Аноним 19/08/25 Втр 07:55:40 1325441 383
>>1325352
у меня такая же лажа начала всплывать, по идее гугл говорит что то это из за тритона, хз как починить, тритон почему то не хочет даунгрейдится нормально, (посмотрел в другой моей стабильной сборке где нет такой ошибки версия тритона более старая)
Аноним 19/08/25 Втр 08:29:49 1325454 384
Снизил версию тритона, вылезает теперь другая ошибка. Ох уж эта портейбл версия ComfyUI. Вечно с ней траходром.
Аноним 19/08/25 Втр 10:15:52 1325490 385
>>1325441
Вроде гоняет эту хрень в ВФ до оом, а со следующей генережки начинает делать нормально, хз как это работает, если честно.
Аноним 19/08/25 Втр 10:28:58 1325500 386
У комфи новые темплейты для вана что думаете
Аноним 19/08/25 Втр 11:01:06 1325530 387
videooutput00009.mp4 525Кб, 480x656, 00:00:05
480x656
Что-то совсем маленький размер файла на выходе. Что можно в ВФ подправить для лучшего качества? Если уменьшить crf оно будет просто больше весить без изменений?
Аноним 19/08/25 Втр 11:14:59 1325541 388
>>1325530
Интерполяцию до 30 FPS перед сборкой видео сделай. (там сейчас 16).
Аноним 19/08/25 Втр 12:13:31 1325571 389
Чет проигрываю с дурачка который уже в любом видосе с горлоеблей пытается меня детектить
Аноним 19/08/25 Втр 12:48:21 1325594 390
изображение.png 149Кб, 2329x535
2329x535
>>1325530
crf по сути сжатие - чем выше тем больше сжатие, так что можешь с ним поэкспериментировать и сравнить качество видео на выходе.

Вот удобный wf для сравнения видео, он 4 видео в плотную в сетку 2х2 делает для удобства сравнения, само собой у них должно быть одинаковое количество кадров. Двач не дает json кидать так что собери сам там все просто.
Аноним 19/08/25 Втр 13:23:15 1325642 391
>>1325594
>не дает json
Сохраняется в webp, mp4, а может и в webm
Аноним 19/08/25 Втр 14:00:10 1325690 392
Какие вообще перспективы у врамцелов?
Захотелось толкнуть свою 3090 и за 60к взять себе 5хх серию, и вроде даже неплохо, 5070 по такой цене, производительность та же абсолютно, но сильно холоднее и новая, с поддержкой всех модных технологий
Аноним 19/08/25 Втр 14:20:52 1325721 393
>>1325690
Технологию 16Гб врам 5070 всё также не поддерживает, поэтому к 60К придется еще минимум 25-30 добавить чтобы взять 5070ti...
Аноним 19/08/25 Втр 14:33:36 1325732 394
я подозреваю что Нвидия давно прочухала что их 4x-серия у любителей локальных ии сильно популярная и маркетинг посоветовал подрезать памяти в новинках, сейчас даже у 5080 в базе только 16гигабайт идет, а типа хотите возиться у себя помимо игр и с нейронками тогда покупайте сразу 5090 за дохулион денег :) с другой стороны 5-я серия ощутимо быстрее генерит по сравнению с предыдущей, тот же ван 2.2 со спидовым воркфлоу экстремально быстро на моей 5070ti создаёт.
Аноним 19/08/25 Втр 14:41:12 1325741 395
>>1325732
А по качеству то норм? Стоит 5070ti своих 80 тыщ? У меня то 3070, хочется качество повысить.
Аноним 19/08/25 Втр 14:58:32 1325760 396
videooutput00033.mp4 3210Кб, 480x608, 00:00:05
480x608
videooutput00034.mp4 5612Кб, 480x608, 00:00:05
480x608
>>1325594
Чет и на 15 и на 10 шакалие, а разница размера почти в 2 раза
Аноним 19/08/25 Втр 15:00:30 1325763 397
>>1325760
Повышай разрешение и кол-во шагов чтобы не шакалило
Аноним 19/08/25 Втр 16:00:13 1325834 398
>>1325763
Скорее уж надо q4_k_m менять на Q6_K хотя бы, а следовательно и видеокарту.
Аноним 19/08/25 Втр 16:01:34 1325836 399
>>1325834
А, ну я воркфлоу не смотрел, ггуфы ниже q8 хуета энивей, если не влезает fp8 я бы даже не пытался что-то генерить
Аноним 19/08/25 Втр 16:43:40 1325876 400
Аноним 19/08/25 Втр 20:23:27 1326132 401
>>1325741
Качество от карты не зависит. Только скорость (и сама
принципиальная возможность запустить).
Аноним 19/08/25 Втр 20:26:00 1326135 402
Как бороться с цикличностью в ване 2.2? Каждые 100 кадров пытается вернуться к исходному изображению и второй раз выполняет промпт. Нах они FLF совместили с обычной моделью?
Аноним 19/08/25 Втр 20:45:29 1326176 403
>>1326135
>Как бороться с цикличностью в ване 2.2?
Не геренить видео дольше 5 секунд, на которые, собственно, и тренилась модель. 121 фрейм еще кое-как можно, но выше будет хуета, и никакой пердолинг с контекстом этого не исправит
Аноним 19/08/25 Втр 20:49:53 1326179 404
>>1326176
Так это говно даже на 77 кадрах иногда умудряется начинать движение в обратную сторону. Промптинг как-то немного помогает, но оно очень нестабильное после 5 секунд и может резко прервать промпт и пойти в обратную сторону.
Аноним 19/08/25 Втр 21:50:12 1326250 405
Какими вы предпочитаете пользоваться лорами-ускорялками и почему?
В одних ворках дистилл цфг лора 64 от 2.1 в лоунойз и под 2.2 дисстилл 32 в хайнойз.
Есть лайтинг под 2.2 две лоры на лоу и хай соответственно.
Пытаюсь понять что лучше из этого для слабого железа и в целом.
Аноним 19/08/25 Втр 21:51:19 1326251 406
Какими вы предпочитаете пользоваться лорами-ускорялками и почему?
В одних ворках дистилл цфг лора 64 от 2.1 в лоунойз и под 2.2 дисстилл 32 в хайнойз.
Есть лайтинг под 2.2 две лоры на лоу и хай соответственно.
Пытаюсь понять что лучше из этого для слабого железа и в целом.
Аноним 20/08/25 Срд 11:41:59 1326653 407
изображение.png 40Кб, 729x340
729x340
изображение.png 37Кб, 725x333
725x333
>>1326250
Двачую вопрос - какой положняк по акселераторам и весам? Их совместимости с другими лорами от ван21/ван22. ускорители сделанные для 22 как то не очень совсем, даже с лорами только под 22.

У меня такое дает удовлетворительный, но не идеальный результат.
Аноним 20/08/25 Срд 11:47:34 1326660 408
>>1326653
>какой положняк по акселераторам и весам?
Хуета это всё которая руинит всё то хорошее что было в ван22.
Аноним 20/08/25 Срд 12:59:13 1326718 409
где-нибудь можно потрогать veo3 бесплатно?
Аноним 20/08/25 Срд 16:05:36 1326859 410
>>1326653
Анон скинь ворфлоу
Аноним 20/08/25 Срд 22:58:53 1327257 411
8755159370283.mp4 561Кб, 480x852, 00:00:11
480x852
8095394957935.mp4 8118Кб, 720x1280, 00:00:15
720x1280
8199086017025.mp4 2245Кб, 480x852, 00:00:12
480x852
Какой нейронкой такую анимацию делают? Видео что нейронка но, сука, хорошая дохуя
Аноним 20/08/25 Срд 23:01:41 1327263 412
Аноним 20/08/25 Срд 23:44:38 1327312 413
1730612759248.mp4 3344Кб, 1280x1760, 00:00:05
1280x1760
>>1327257
Да хоть ван. Надо только под танцульки попердолить немного.
Аноним 21/08/25 Чтв 00:54:17 1327339 414
ComfyUI00002.mp4 370Кб, 640x640, 00:00:05
640x640
Перебрал видяху, пора тестить нового ваню.
Результат на первом же забеге моё почтение. Ахуеньчик, и всего джве минуты. 3090rtx24Gb
Аноним 21/08/25 Чтв 02:30:04 1327398 415
На 5070ти и 16 рам есть смысл вкатываться в конфи? я так понимаю озу мало, но пока нет возможности увеличить
Аноним 21/08/25 Чтв 04:41:08 1327414 416
>>1327398
ну вот когда увеличишь тогда вкатывайся, или страдай на медленных ггуф моделях которые целиком в видеопамять смогут поместиться со всеми энкодерами, 32 гига минимум 64 - база.
Аноним 21/08/25 Чтв 05:48:36 1327422 417
Anal Ass Glasse[...].mp4 6933Кб, 1080x1586, 00:00:20
1080x1586
Аноним 21/08/25 Чтв 07:50:25 1327440 418
image.png 34Кб, 651x461
651x461
>>1327414
>64
И ещё 64гб файла подкачки, тогда более менее жить можно.
Пускай въебёт 200гб подкачки на ссд, может заработает.
База - 96гб рама, тогда можно реже утыкаться в предел на текущем поколении.
Аноним 21/08/25 Чтв 08:57:06 1327482 419
накидайте порнопромтов на вана пж
Аноним 21/08/25 Чтв 09:34:47 1327493 420
>>1327257
это вид2вид, оригинал это настоящее видео, можно было ещё при animatediff делать
Аноним 21/08/25 Чтв 10:44:28 1327514 421
>>1327257
Добавлю еще, что лоры на ван и хуньюан такие тоже есть.

>>1327398
16 прям мало. =( Можно-то можно, но может утекать в кэш на диск и усе, пока скорости в некоторых вещах.

>>1327440
Все так.
Аноним 21/08/25 Чтв 16:25:03 1327888 422
Поясните за ван. Нихуя не пойму. Хочу лоры на всяких актрисс. Но не могу понять, для них отдельно лору надо тренить или какие нибудь флусы подойдут?
Аноним 21/08/25 Чтв 16:50:33 1327920 423
>>1327888
Юзай img2vid (i2v), генерь первый кадр чем хошь (хоть SD1.5), а дальше промпт на действие.
Аноним 21/08/25 Чтв 16:52:13 1327923 424
AnimateDiff0000[...].mp4 3868Кб, 480x832, 00:00:12
480x832
Аноним 21/08/25 Чтв 17:21:18 1327953 425
2025-08-21 17-1[...].mp4 8583Кб, 1920x1080, 00:00:13
1920x1080
Аноны, подскажите плз где можно сделать такое видео из картинки с движением головы и липсинком с аудиофайлом?
Аноним 21/08/25 Чтв 21:04:14 1328350 426
AnimateDiff0000[...].mp4 3146Кб, 512x512, 00:00:06
512x512
Аноним 21/08/25 Чтв 21:17:44 1328368 427
>>1328350
Да, то что надо. Подскажешь как такое сделать?
Аноним 21/08/25 Чтв 21:53:33 1328408 428
Аноним 21/08/25 Чтв 22:41:01 1328465 429
>>1327953
WAN2.1 + FantasyTalking / Multitalking. ИМХО, лучший результат в опенсорсе.
Голос Fish Speech 1.5.

>>1328408
Ф5-ТТС хуже Фиша, ну такое.
И, да, все заметили, и уже обучают новые тюны, получше.
Ты бы лучше не про ф5-ттс сказал, а про модельку, котоаря под капотом, FLOAT? Он хороший, но ван даст лучше результат, ИМХО.
Плюс, флот всегда обрезает квадрат с лицом в центре.
Но быстрее, да.
Аноним 21/08/25 Чтв 22:48:27 1328476 430
>>1328465
Благодарю, ананас. Очень признателен
Аноним 22/08/25 Птн 01:11:45 1328638 431
Подскажите, какие ноды или модели нужны, чтобы сгенерированное видео в WAN 2.2 озвучивалось? Вообще нуб в этом вопросе.
Аноним 22/08/25 Птн 03:52:00 1328686 432
image.png 603Кб, 2281x1177
2281x1177
Помогите плз, скачал самые нищие модели gguf, степ был 4, выставил 20, все равно видос 0 сек, как сделать чтоб 5 было.
Подозреваю мб лоры не те скачал, но вроде для wan 2.2 i2v
Аноним 22/08/25 Птн 05:44:39 1328724 433
>>1328686
У тебя lenght = 1, крутани до сотки и получишь свои пять секунд.
Аноним 22/08/25 Птн 10:08:13 1328779 434
>>1328686
lenght на 81 выстави. И фпс на 16. Сам посчитаешь?
И боже, скрути шаги обратно на 6 (3+3)
Для экспериментов с настройками вообще бы выставил 4, чтобы не ждать каждый раз долго
Аноним 22/08/25 Птн 10:26:53 1328794 435
>>1328686
ебать бротишка на вторых квантах сидит..земля пухом
Аноним 22/08/25 Птн 11:57:52 1328865 436
image.png 6Кб, 521x89
521x89
>>1328724
>>1328779
>>1328794
Спасибо, а мне вообще нужно ставить эти базовые модели (пик), вместе с gguf? или они между собой никак не связаны и мне не нужно их качать если я gguf юзаю?
Аноним 22/08/25 Птн 12:05:27 1328873 437
>>1328794
Тут не понял. Что не так, что поправить?
Аноним 22/08/25 Птн 12:12:56 1328881 438
image.png 747Кб, 2108x949
2108x949
ComfyUI00013.mp4 718Кб, 640x640, 00:00:05
640x640
Ребяяят. Помогайте, что конкретно не так я выставил, почему такой результат? Вы же добрые умные, вы поможете я верю в это. lenght до 81 крутанул как сказали, 5 секунд пошло, но вместо видео какая то каша. Слишком нищий gguf? в нем дело? Скачал самый хуевый 5гб (у меня 5070ти и 16рам)
Аноним 22/08/25 Птн 12:22:41 1328887 439
Аноним 22/08/25 Птн 12:44:29 1328906 440
>>1328887
Поставил и 15, и 20 шагов, все равно каша. Почему? Может я что то упустил? Посмотрите мой воркфлоу, там полюбому какой то косяк
Аноним 22/08/25 Птн 12:54:49 1328914 441
ComfyUI00014.mp4 717Кб, 640x640, 00:00:05
640x640
Что то типа получилось, но сами видите это не то что нужно, до 20 шагов увеличил. Пробовал еще 30 сделать, стало хуже, просто мыло
Аноним 22/08/25 Птн 13:02:22 1328922 442
>>1328914
Ну это в натуре выглядит как Q2.
Может поднимешься до Q4 или хотя бы Q3?
Аноним 22/08/25 Птн 13:10:58 1328926 443
>>1328922
q4 это максимум для моего железа 5070ти и 16рам?
Аноним 22/08/25 Птн 13:14:46 1328931 444
>>1328926
Только эксперименты.
У меня 128 оперативы, я таких проблем не чувствовал. Ну забивается 70 гигов, ну и фиг с ним.
А тебе надо проверять.

Видео выглядит так, будто он искренне генерит, но слишком пожатый квант.
Добавляй кванты повыше, и следи за временем. Где-то начнет сильно долго генерить — значит не подходит.
Но может q4 и заработает.
Аноним 22/08/25 Птн 13:24:01 1328940 445
>>1328881
Хули ты на 4 шагах генеришь без 4-шаговой лоры? Ставь тогда cfg на 5 и шагов 20+. Кванты тут не при чём, от кванта будет движения просерать.
Аноним 22/08/25 Птн 13:25:48 1328944 446
>>1328931
Спасибо, да, что то я прям в крайности пошел и скачал самую нищую квант модель, подумал что качество чуть хуже будет а оно реально прям неюзабельна, интересно нахуй она вообще нужна. Буду пробовать q4_k_m, т.к рекомендуемая врам у нее 12гб, мне как раз с запасом, посмотрим что получится
Аноним 22/08/25 Птн 13:35:31 1328964 447
ComfyUI00020.mp4 1127Кб, 640x640, 00:00:05
640x640
>>1328940
Поставил как ты сказал, вышло это
Аноним 22/08/25 Птн 13:40:00 1328973 448
>>1328964
Блять еблан ты можешь просто загрузить дефолтное воркфлоу, скачать лоры на 4 шага и соединить их с лорой на блоуджоб?
И хули ты 2 квант дрочишь это буквально некрота у тебя 6 лезет
Аноним 22/08/25 Птн 13:40:34 1328974 449
>>1328964
бро, мой видосик с блоуджобом просто закинь в комфи, там будет воркфлоу. А еще дело может быть в квантах, они у тебя оч маленькие чем меньше тем хуже качество
Аноним 22/08/25 Птн 14:00:16 1329007 450
image.png 251Кб, 1817x762
1817x762
ComfyUI00021.mp4 824Кб, 640x640, 00:00:05
640x640
>>1328973
>>1328974
Что опять не так? Модель лучше скачал q4_k_m, все равно говно. 20 шагов, кфг 5, это стандартный воркфлоу, только добавил в него unet loader 2 штуки
Аноним 22/08/25 Птн 14:13:17 1329028 451
>>1329007
А чё, нормально. Остальное фантазия дорисовывает.
Аноним 22/08/25 Птн 14:15:16 1329034 452
>>1329028
Мне бы хотя бы как тут >>1325760
Реально не понимаю че я не так делаю, ну попробую еще шаги увеличить и кф, и скачать q5, но мне кажется я просто какую то настройку не подкрутил и все
Аноним 22/08/25 Птн 14:23:28 1329055 453
Аноним 22/08/25 Птн 14:25:00 1329057 454
>>1329055
>вьеби туда перед загрузкой всех остальных лор
Как это в воркфлоу выглядит? Я же совсем нуб. Хотя бы по примеру сделаю
Аноним 22/08/25 Птн 14:40:03 1329069 455
image.png 99Кб, 877x793
877x793
ComfyUI00025.mp4 1152Кб, 896x640, 00:00:03
896x640
>>1329055
Пока эту твою лору скачал (но не знаю как ее поставить)
Но сделал 6 шагов, с 0 до 2, и на 2 ксемплере с 2 до 1000, кфг на 1, стало ЛУЧШЕ, как будто бы пошел прогресс, еще немного осталось, но это размытие мешает, как его блять убрать
Аноним 22/08/25 Птн 14:50:39 1329077 456
>>1328638
>озвучивалось?
Просто добавить звуковых эффектов или голос? Если тупо звуковые эффекты это надо прогнать через ноду mmaudio
Аноним 22/08/25 Птн 14:54:11 1329081 457
ComfyUI00026.mp4 894Кб, 896x640, 00:00:03
896x640
кфг 2, 7 шагов. почти успех? Только видимо потому что я поставил 24 фпс, стало 3 сек
Аноним 22/08/25 Птн 15:04:13 1329088 458
>>1329077
Спасибо огромное. Оно мне и надо. Чтоб, причмокивали-с!

>>1329081
Ставь лору, блеать! Закидывай в папку loras, быыыыстра, блядь!
Вызывай как обычную лору, бляаааадь!
у тебя шагов мало, вот и размыто, ёпту
Эта лора ускоряет генерацию на шагах, а ты без неё дрочишься
Аноним 22/08/25 Птн 15:17:14 1329105 459
>>1328465
>Fish Speech 1.5.
Хз, последние русские файнтюны на F5-TTS выдают более похожий голос, при этом требуя меньшего сампла - 6 секунд речи вместо 30 секунд в Fish Speech.
Аноним 22/08/25 Птн 15:18:40 1329107 460
>>1329007
> end at step 2
> end at step 4
Сука ты залупа, троль ебучий.
Снизу отключенный воркфлоу на обычный ван без лоры, активируешь его если хочешь без лор
Аноним 22/08/25 Птн 15:21:45 1329111 461
>>1329107
Я уже этот момент пофиксил, я не тролль, пытаюсь разобраться как все работает
Аноним 22/08/25 Птн 15:40:28 1329122 462
>>1329081
Запомните, зарубите себе на носу - у WAN на выходе всегда 16 FPS. Это НЕ меняется.
Если вы хотите 30 или 60 - вывод от VAE Decode нужно прогнать через интерполяцию (2х или 4х соответственно для 32 и 64 кадра в секунду).
В ноде по сборке финального видео параметр FPS отвечает только за само финальное видео. На вход ей подаются отдельные картинки, где движение зашито намертво под конкретный FPS. Если выставить больше, чем рассчитано (16/32/64 в зависимости от натив это или интерполяция) - будет ускоренное видео. Если меньше - Slow-Mo.
Аноним 22/08/25 Птн 15:41:17 1329123 463
>>1329122
Нахуй ты тролю отвечаешь
Аноним 22/08/25 Птн 15:45:44 1329129 464
>>1329123
Все кто не разбираеться в твоей программе в который ты шаришь, тролли? Странный вывод. Я задаю вопросы т.к пытаюсь разобраться, кто то мне уже хорошо помог и у меня почти получается, осталось эксперементировать
Аноним 22/08/25 Птн 15:47:24 1329130 465
>>1329129
Все кто игнорируют советы решающие проблему на корню и обращают внимание только на те с которых можно продолжить включать еблана - троли
Аноним 22/08/25 Птн 15:49:47 1329138 466
>>1329130
И какие советы я игнорировал? Твои советы
>Сука ты залупа, троль ебучий.
>Снизу отключенный воркфлоу на обычный ван без лоры, активируешь его если хочешь без лор
Причем тут ХОЧЕШЬ БЕЗ ЛОР? об этом речь была вообще? ты не в себе дядя?
>Блять еблан ты можешь просто загрузить дефолтное воркфлоу, скачать лоры на 4 шага и соединить их с лорой на блоуджоб?
И похуй что у меня и так ДЕФОЛТНОЕ ВОРКФЛОУ, сука еблан агрессивный выблядок проститутки.
>И хули ты 2 квант дрочишь это буквально некрота у тебя 6 лезет
Тут была ошибка, уже 5 тестирую.
Ахуенные у тебя советы уебище, пиши еще, я обязательно отвечу на твои высеры
Аноним 22/08/25 Птн 18:14:00 1329276 467
Анон, тыкни слепого откуда читать, что б научиться генерить прон. 4070карта, скачал comfyui портабл. Есть какой-то гайд по настройке? Воркфлоу, как я понял, подтягивается с понравившегося видео
Аноним 22/08/25 Птн 18:30:29 1329284 468
WAN2200001.mp4 4568Кб, 672x480, 00:00:05
672x480
>1329081
Вот тебе антоша приличный воркфлоу, ггуфы свои поставь из того что был ну и лоры с вае и текст энкодером на свои замени.
Аноним 22/08/25 Птн 18:34:20 1329286 469
Аноним 22/08/25 Птн 18:39:41 1329292 470
Странно но у меня не лезет 106гб квант в мои 96рам +24 врам
Получается надо было 128 рам брать?
Аноним 22/08/25 Птн 18:41:40 1329294 471
>>1329284
А где воркфлоу то?

>1329081
Тут ничего нет
Аноним 22/08/25 Птн 18:46:10 1329298 472
>>1329284
Я уже научился такое делать, всем спасибо кто помогал.
Но теперь хочу чтобы во время блоужоба она еще и сиськи показывала, это как делается? это надо сразу 2 лоры как то юзать?
Аноним 22/08/25 Птн 19:07:56 1329318 473
>>1329284
Где воркфлоу?? потерял?
Аноним 22/08/25 Птн 19:23:01 1329328 474
>>1329276
Вряд ли кто то тебя за ручку будет тут вести. Самому надо хотя бы базу освоить.
Я по этим видео изучал +- понимание нужно.
https://www.youtube.com/watch?v=h7SiOwmv2OU
https://www.youtube.com/watch?v=pnPJEbTOX3M
Скачай gguf модели под свою видеокарту, скачай лоры с civitai, и эксперементируй с настройками ksampler+ можешь вот как тут сделать >>1329055
Аноним 22/08/25 Птн 19:28:40 1329335 475
>>1329034
Я хуй знает, братан, я на сейфтензорах сижу и ггуфы обхожу стороной. С ними вечно аноны прибегают жаловаться.

>>1329105
Хз, максимум файнтьюн Денчика что-то может, у Миши прям совсем хуже, Фиш на голову выше, скока не гонял.
По тестам там вообще Ф5 обходит, но сравниваешь в лоб — ровно наоборот.
Может голоса специфические юзаю, не исключаю.
Кстати, фишу не 30 сек надо, а 90, 3-5 кусками. И вот тогда будет збс.
Я прям норм рефы ему делаю.
Аноним 22/08/25 Птн 19:46:17 1329343 476
>>1329328
Спасибо большое, анонче!
Аноним 22/08/25 Птн 20:15:21 1329363 477
Весь день ебался с этим комфи, единственное что научился это делать 5 сек ролики более мене хорошего качества с блоуджобом. Другие лоры не работают на ван 2.2 тупо у меня.
Беру лору на мессионерскую позу, триггер слово в промт вставляю, все как надо, а видос выходит вообще не тот, просто тянка чет двигается немного и все, вообще никакие лоры кроме блоу не работают, перепробовал около 10 штук. даже не знаю почему так
на 5070ти 16рам в среднем 1 видео генерится в 6-8~ минут
Аноним 22/08/25 Птн 20:18:09 1329364 478
Аноним 22/08/25 Птн 20:26:51 1329367 479
>>1329364
Даже так... ничего себе. Спасибо попробуем
Аноним 22/08/25 Птн 20:45:58 1329380 480
>>1329363
Скинь фото мамы покажу как за 50 секунд генерить
Аноним 22/08/25 Птн 21:10:05 1329419 481
Аноны, подскажите - стоит ли суваться в тему с локальной генерацией видео имея 3060 на 12Гб и 32Гб ddr4 памяти?
На что стоит расчитывать с таким конфигом?
Аноним 22/08/25 Птн 21:30:04 1329426 482
>>1329419
что то такре сможешь делать. надо ли оно тебе?
>>1329284
Аноним 22/08/25 Птн 21:48:02 1329443 483
>>1329419
>На что стоит расчитывать с таким конфигом?
На гиганский своп и печальку с его ожиданием.
Но вообще - можно. А если памяти до 64 докинуть - будет вполне терпимо. ~1 минута на секунду видео без оптимизаций, и ~40 секунд в идеале. Это вместе с постпроцессингом (интерполяцией до 30 FPS). Это все про 480p естественно.
Аноним 22/08/25 Птн 21:56:07 1329445 484
>>1329419
ну вот у меня такая конфигурация, если оптимизируешь всё, то пойдёт, более-менее
За минутку-две будешь хуячить.
Надо gguf модель low и high, lightning lora на уменьшение шагов, sage attention, pytorch patch model.
Типа того. Там видосики на богомерзком рутубе есть.
Аноним 22/08/25 Птн 21:56:51 1329446 485
>>1329445
ну и дрочишь на 400x400. Захочешь больше - дольше будешь ждать.
Аноним 22/08/25 Птн 22:00:47 1329448 486
>>1329443
> ~1 минута на секунду видео без оптимизаций
Слишком влажно, даже на 3090 будет медленнее. Вообще не имея хотя бы 16-гиговой Ады лучше акки для онлайн-генераций роллить. С учётом того что у нас теперь 2х14В, даже на одной 4090 не очень комфортно.
Аноним 22/08/25 Птн 22:06:56 1329456 487
>>1329445
>sage attention, pytorch patch model.
Подскажи как это поставить. А то заебно ждать почти 10 мин на 1 генерацию
Аноним 22/08/25 Птн 22:10:17 1329459 488
image.png 44Кб, 1521x865
1521x865
Зашел к комфи а тут такое. Инсталл нажал, но нихуя не пускает. Че делат
Аноним 22/08/25 Птн 22:46:31 1329489 489
>>1329448
Это с лорой на скорость, lcm семплером, cfg 1, и в 480p. На моей 3060 один шаг для 81 кадра в таких условиях обычно занимает ~30-40 секунд. Всего их 6 - 2х3 шага (на 2 шага лора часто рассыпает изображение - 3 надежно). Итого 3-4 минуты на непосредственно рендер + интерполяция и сборка видео. В сумме ~5 минут.

Если у тебя на 3090 медленнее - сочувствую. Где-то косяки.
Аноним 22/08/25 Птн 22:51:15 1329492 490
>>1329448
>> ~1 минута на секунду видео без оптимизаций
>Слишком влажно, даже на 3090 будет медленнее.
>>1329489

Это я же. Уже запостил и доперло, что меня неправильно поняли, т.к. тупо написал. Про оптимизации - это я про возню и установку sage attention 2 и попытки в компиляцию и прикрутить еще и tea cache. :)
Так то - это разумеется с лорой и обычным набором под нее.
Аноним 22/08/25 Птн 23:06:21 1329514 491
>>1329489
> lcm семплером
Ну тогда понятно, без нормального семплера сидишь. Ещё и 480p у тебя наверное не 800х480, а шакалы.
Аноним 22/08/25 Птн 23:21:03 1329551 492
Аноним 22/08/25 Птн 23:29:52 1329559 493
>>1329514
>Ну тогда понятно, без нормального семплера сидишь.
Это какой же "нормальный семплер" для ускоряющих лор? Ничего, что lcm везде и всюду для них применяется?
Но, наверно все остальные - нихнера не соображают. Поделись же тайной мудростью, о гуру!
Аноним 22/08/25 Птн 23:50:29 1329584 494
Аноним 23/08/25 Суб 00:11:48 1329623 495
>>1329559
> Ничего, что lcm везде и всюду для них применяется?
LCM только на DMD используют, лол. На ване никто этот кал не использует. База - это RES 2S.
Аноним 23/08/25 Суб 00:35:59 1329643 496
Как импортировать воркфлоу из видео? Я совсем новенький тут у вас. Я его вынул из метаданных и засунул в json, но комфи пишет Workflow does not contain a valid version, хотя в json литералли последнее поле это версия. Что я делаю не так?
Аноним 23/08/25 Суб 00:44:42 1329647 497
>>1329643
Почему-то там еще поле prompt было, вырезал поле workflow в отдельный файл - завелось.
Аноним 23/08/25 Суб 01:55:52 1329670 498
ComfyUI00090.mp4 799Кб, 896x888, 00:00:05
896x888
Аноним 23/08/25 Суб 05:35:00 1329710 499
m2-res640p.mp4 1550Кб, 360x640, 00:00:14
360x640
Аноним 23/08/25 Суб 08:33:45 1329740 500
изображение.png 17Кб, 391x426
391x426
Анон, чочо делать
>>1329276 -кун
Аноним 23/08/25 Суб 10:32:09 1329815 501
Аноним 23/08/25 Суб 12:42:49 1329866 502
Аноним 23/08/25 Суб 13:16:03 1329886 503
Аноним 26/08/25 Втр 11:13:38 1332250 504
Wan2.2.
На приемлимом кванте запустится в 12врам? Поделитесь воркфлоу, люди добрые.
Аноним 26/08/25 Втр 12:15:54 1332302 505
>>1332250
Нет. Только с неприемлемо низким разрешением и неприемлемо долгими генерациями. RAM тебе надо минимум 64 гига, чтоб оффлоадить модели.
Аноним 10/09/25 Срд 22:18:01 1348476 506
AnimateDiff0003[...].mp4 4337Кб, 480x480, 00:00:04
480x480
Аноним 15/09/25 Пнд 11:18:46 1352560 507
>>1332302
не пизди хуила только в заблуждение вводишь, 12врам и 32озу квант вроде 4 или 5 полет нормальный, грузит обе модели быстрее чем ван1
Аноним 19/11/25 Срд 13:33:10 1421617 508
nf
Настройки X
Ответить в тред X
15000
Добавить файл/ctrl-v
Стикеры X
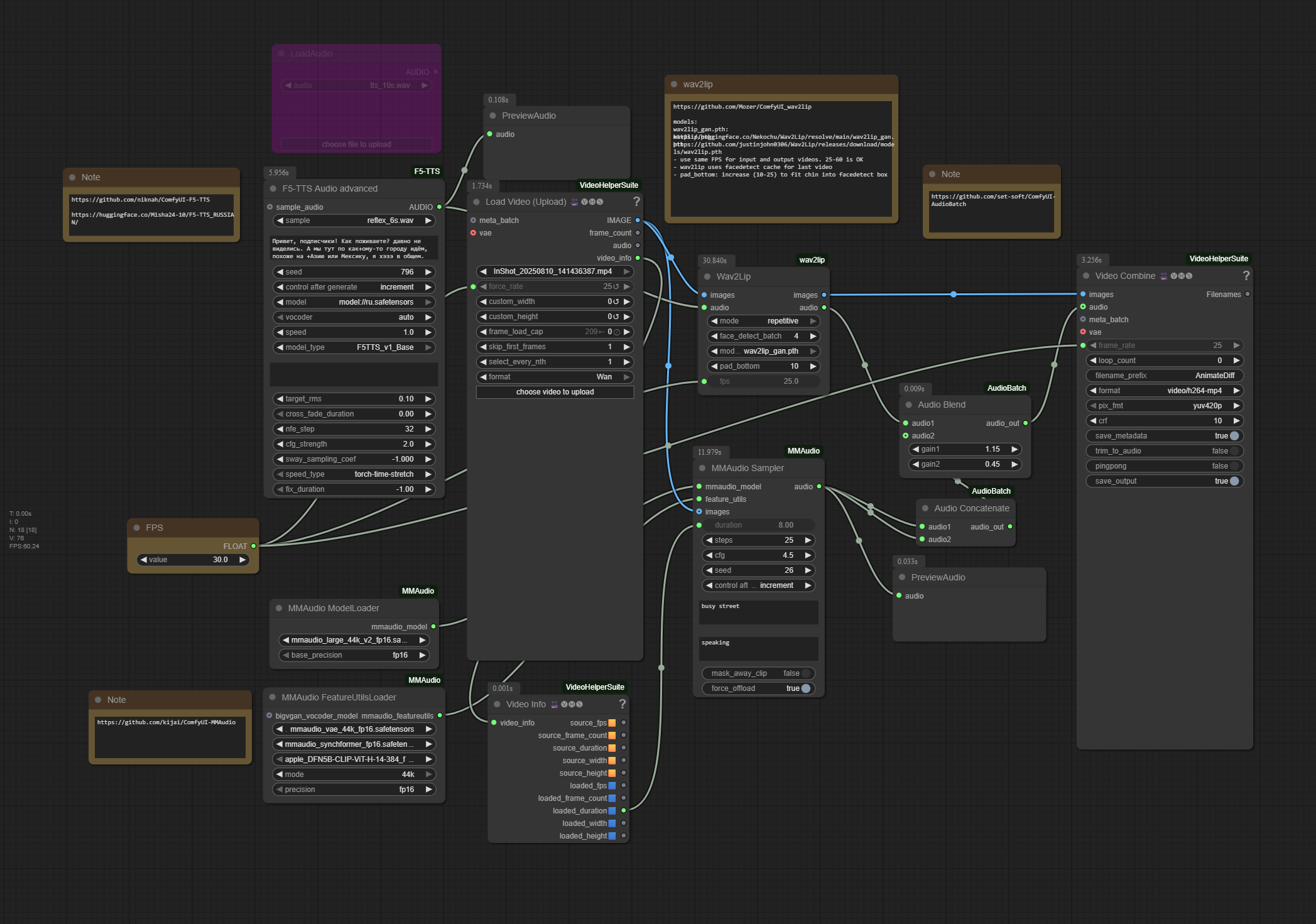
Избранное / Топ тредов