Главная Юзердоски Каталог Трекер NSFW Настройки

Искусственный интеллект

Ответить в тред Ответить в тред
Check this out!
<<
Назад | Вниз | Каталог | Обновить | Автообновление | 503 154 114
ИИ-видео общий №11 /video/ Аноним 09/07/25 Срд 14:43:54 1270014 1
17514688124200.mp4 1439Кб, 1280x720, 00:00:08
1280x720
17520149946241.mp4 3366Кб, 1920x1080, 00:00:13
1920x1080
17520149946532.mp4 839Кб, 1280x720, 00:00:08
1280x720
17513731461472.mp4 3757Кб, 1280x720, 00:00:08
1280x720
Генерируем свое (и постим чужое) в Hunyuan, Wan, Veo3, Luma Dream Machine, Hailuo Minimax, Kling, Sora, Vidu, Runway, Pixverse, Pika и др. сервисах.


1. Hailuo Minimax

https://hailuoai.video/

2. Kling

https://klingai.com/

3. Sora от OpenAI

https://openai.com/sora/

4. Luma Dream Machine

https://lumalabs.ai/

5. Vidu

https://www.vidu.com/create

6. Pixverse

https://app.pixverse.ai/

7. Pika

https://pika.art/try

8. Runway Gen. 4

https://runwayml.com/

9. Wan от Alibaba

https://wan.video/

10. Veo3 от Google

https://deepmind.google/models/veo/

Сайты, где можно попробовать генерации на разных моделях

https://nim.video/
https://pollo.ai/
https://www.florafauna.ai/

Коллекция ИИ-видео:

https://www.reddit.com/r/aivideo/

Локальные модели

1. Hunyuan от Tencent.

https://hunyuanvideoai.com/
https://github.com/Tencent/HunyuanVideo

2. Wan от Alibaba

https://github.com/Wan-Video/Wan2.1

3. MAGI-1 от Sand AI

https://sand.ai/magi
https://github.com/SandAI-org/MAGI-1


Локальный UI
https://github.com/comfyanonymous/ComfyUI

Установка локальных моделей
Hunyuan Video: https://comfyanonymous.github.io/ComfyUI_examples/hunyuan_video/
Wan 2.1: https://comfyanonymous.github.io/ComfyUI_examples/wan/

Альтернативные ноды ComfyUI
Hunyuan Video: https://github.com/kijai/ComfyUI-HunyuanVideoWrapper
Wan 2.1: https://github.com/kijai/ComfyUI-WanVideoWrapper

Квантованные чекпоинты
Hunyuan Video (GGUF): https://huggingface.co/Kijai/SkyReels-V1-Hunyuan_comfy/tree/main
Wan 2.1 (GGUF): https://huggingface.co/city96/Wan2.1-I2V-14B-480P-gguf/tree/main
Wan 2.1 (NF4): https://civitai.com/models/1299436?modelVersionId=1466629

Где брать готовые LoRA
https://civitai.com/models
Hunyuan Video: https://civitai.com/search/models?baseModel=Hunyuan%20Video&sortBy=models_v9
Wan 2.1: https://civitai.com/search/models?baseModel=Wan%20Video&sortBy=models_v9

Обучение LoRA
https://github.com/tdrussell/diffusion-pipe

Предыдущий тред

>>1253474 (OP)
Аноним 09/07/25 Срд 16:01:34 1270059 2
Планирую попробовать генерацию на арендованной видяхе в облаке, но перед этим хотелось бы знать, на какое время генерации я могу рассчитывать если все максмально оптимизировать?
480p, 5 секунд, использовать планирую wan2.1-t2v-14b-Q3_K_M.gguf
Чего можно добиться, например, на 4090?
брать планирую H100
Аноним 09/07/25 Срд 16:03:45 1270061 3
https://civitai.com/models/1734812
Так что у кого-то получилось запустить?
У меня шум и шиза
Может это хиден гем
Аноним 09/07/25 Срд 17:02:55 1270128 4
На comfyui desktop app поставить sageattention как-то сложно? Все гайды на портативную версию. Сносить и заново все на портабл настраивать?
Аноним 09/07/25 Срд 17:41:57 1270221 5
WanVideo21T2VLi[...].mp4 1385Кб, 832x480, 00:00:05
832x480
Чет не видно от вас тестов MultiTalk и Uni3C

>>1270059
>480p, 5 секунд
Если с lightx2v, то около 2 минут на 4060 16GB, 4 шага, с блоксвапом от 12 до 20.
>wan2.1-t2v-14b-Q3_K_M.gguf
А это нахуя.
Аноним 09/07/25 Срд 18:02:59 1270283 6
1679446296496.mp4 6444Кб, 960x720, 00:00:56
960x720
1659170975087.mp4 20119Кб, 1280x918, 00:00:53
1280x918
>>1270221
Да всё хуйня, до платных сеток всё равно далеко. Даже мараться не хочется в этом говне.
Аноним 09/07/25 Срд 18:37:21 1270343 7
>>1270283
Чувствую огромную боль и времязатраты на твой пикрил.
Это ж сколько промптить
Аноним 09/07/25 Срд 19:01:39 1270368 8
>>1270283
>до платных сеток всё равно далеко
Ну да, выдавать "извините, я не могу выполнить этот запрос" на все мои генерации могут не только лишь все.
Аноним 09/07/25 Срд 19:20:25 1270400 9
>>1270343
Да, а бабка всё равно в воздухе висит, и две разных тетки в финале.
Аноним 09/07/25 Срд 19:29:35 1270417 10
>>1270221
Разве quantized wan не>>1270221
>Если с lightx2v, то около 2 минут на 4060 16GB, 4 шага, с блоксвапом от 12 до 20.
>>wan2.1-t2v-14b-Q3_K_M.gguf
>А это нахуя.
Чтобы генерации быстрее были, или это не играет роли?

>>1267530 →
4 шага это совсем бомж вариант?
Сколько нужно чтобы получить что-то подобное этому?
Аноним 09/07/25 Срд 21:38:25 1270673 11
У меня на 2060 супер с 32гб рамы где-то за 20 минут генерит по воркфлоу из видосов с прошлого. Это нормально?
Аноним 09/07/25 Срд 23:10:46 1270803 12
AnimateDiff00183.mp4 1760Кб, 832x480, 00:00:05
832x480
>>1270417
Хз, я все на 5 шагах делаю и даже блоксвап еще не ставил.
А то на что ты указал это одно из первых я сгенерил, вообще кал
Аноним 10/07/25 Чтв 00:55:32 1270879 13
RuntimeError: PassManager::run failed
Кто-нибудь сталкивался с таким, когда подключали sageattention и triton?
Аноним 10/07/25 Чтв 16:51:54 1271762 14
2 - blur.mp4 6055Кб, 1440x2560, 00:00:04
1440x2560
ставил wan2.1 в комфи месяца два назад, 720р видосик генерился 40 минут, забил хуй и начал генерить картинки через FLUX

сегодня наткнулся на Wan2GP репо,
поставил triton, sage attention 2, Wan2.1 text2video FusioniX 14B модель на 8 шагов, и это даже без лоры на ускоренную генерацию

в итоге 720р генерит за 150 секунд
сказать что я ахуел не сказать, мало того качество ахуенное, нет баганого видоса каждую генерацию, конфетка
>>1270094 →
>>1270879
для sage attention 2 и остального всем рекомендую попробовать этот репо
https://github.com/loscrossos/crossOS_acceleritor/tree/main
по гайдам устанавливаешь целый пак и у тебя буквально все запустит на rtx 30++ без ебли
Аноним 10/07/25 Чтв 17:45:05 1271889 15
>>1271762
Звучит как обычный ван в комфи, если честно.
Ну хз, попробуем, сравним, конечно.
А че так много шагов? 4 же максимум хватает, или там lighx2v нет?
Аноним 10/07/25 Чтв 18:16:27 1271979 16
>>1271889
>lighx2v
я только сегодня накатил, не ставил лоры еще
>Звучит как обычный ван в комфи, если честно.

в принципе так и есть, как og stable diffussion automatic интерфейс заточен на low vram,
просто поражен прогресу с оптимизаторами
Аноним 10/07/25 Чтв 18:20:21 1271994 17
>>1271979
Ну, уже месяц назад все это было. Чутка не дождался. =)
Да, тритон, сажа, лайт — все это отлично ускоряет. Было по 5-10 минут, стало по минуте. Кайфы, бесспорно.
Аноним 10/07/25 Чтв 18:22:08 1272003 18
Аи ребятки, я залётный, можете сервис подсказать для апскейла видосика?
Аноним 10/07/25 Чтв 18:28:17 1272019 19
>>1271762
>на rtx 30++
А на rtx 2060 супре?
Аноним 10/07/25 Чтв 18:41:17 1272029 20
>>1271762
>для sage attention 2
Благодарю. А то ввожу все команды на проверку/установку через pip в CMD, тритон стоит, sageattention 2 тоже видит усстановленный, а в Комфи модуль так и не видит, какую то пиздень я явно упустил.
Аноним 10/07/25 Чтв 18:44:59 1272031 21
Аноним 10/07/25 Чтв 18:49:05 1272036 22
Аноним 10/07/25 Чтв 18:58:15 1272059 23
Аноним 10/07/25 Чтв 19:00:21 1272062 24
image.png 395Кб, 1296x555
1296x555
Аноним 10/07/25 Чтв 19:09:08 1272075 25
Аноним 10/07/25 Чтв 19:11:10 1272076 26
>>1272062
Optimized kernels for Ampere, Ada and Hopper GPUs.
это с их официального гитхаба,
скорее всего чел офает ноду
https://www.patreon.com/posts/easy-guide-sage-124253103
здесь пишет Limited compatibility может в теории с костылями возможно запустить не буду спорить
Аноним 10/07/25 Чтв 19:14:47 1272082 27
>>1272076
>офает ноду
Он бы тогда ее не показывал.
Аноним 10/07/25 Чтв 19:26:43 1272091 28
image.png 159Кб, 299x438
299x438
>>1272036
>Sage Attention просто не предназначен для карт серии RTX 20xx из-за архитектурных ограничений
Первый работает, я видел чел радовался в дискорде кж
https://github.com/woct0rdho/SageAttention/releases
Аноним 10/07/25 Чтв 19:29:55 1272095 29
>>1272091
20 секунд на загрузку модели. Вторая генерация была уже с загруженной.
Аноним 10/07/25 Чтв 19:49:51 1272129 30
image.png 214Кб, 1166x644
1166x644
Аноним 11/07/25 Птн 01:59:26 1272514 31
Тритон стоит, CUDA 12.8 стоит, сажа тоже стоит
>pip install sageattention
Requirement already satisfied: sageattention in c:\users\user\appdata\local\programs\python\python313\lib\site-packages (2.2.0+cu128torch2.7.1)
Но конфи ее так и не видит блэт. Ставил десктоп версию. Куда копать? Гайды на гитхабе один хрен направляют на портабл версию, с папкой python_embeded.
И торч показывает версию просто 2.7.1 а не 2.7.1+cu128. Я свихнусь с этого дерьма, видимо тупой слишком.
Аноним 11/07/25 Птн 02:17:50 1272531 32
Аноним 11/07/25 Птн 02:47:14 1272543 33
>>1272531
Да, реально тупанул. Не стоило этим заниматься после одиннадцати вечера. Шел по гайду для manual версии, когда десктоп была в самом низу. Наконец поставилась как надо и работает. Бляяядь, реально единственный рабочий актуальный гайд без мути, надо в шапку добавить.
Аноним 11/07/25 Птн 05:10:19 1272565 34
image.png 29Кб, 951x285
951x285
Подскажите дауну, как поставить triton-windows 3.2.0 через pip? Неужели нужно учиться с гитхаба ставить?
Аноним 11/07/25 Птн 09:28:47 1272621 35
>>1272565
Внутри среды
pip install https://github.com/woct0rdho/triton-windows/archive/refs/tags/v3.2.0-windows.post18.zip
pip install https://huggingface.co/madbuda/triton-windows-builds/resolve/main/triton-3.0.0-cp312-cp312-win_amd64.whl

Вроде должно без проблем поставиться. Хотя обновиться так не получается. Удалять и тестить не хочется. Помню много всего перепробовал, когда ставил, нужно было поставить определённые пакеты из visual studio. Сейчас woctrodho вроде встроил это и ставится само, только нужное.
Аноним 11/07/25 Птн 12:37:18 1272716 36
>>1272565
Если это ComfyUI-windows-portable, то:

cd ComfyUI
cd python_embeded
python -m pip install …

А дальше как выше написали.

Я уже раз пять сюда это скидывал, я хз, может и правда пора в шапку…
Аноним 11/07/25 Птн 17:01:47 1272948 37
AnimateDiff00244.mp4 1890Кб, 848x480, 00:00:05
848x480
AnimateDiff00245.png 662Кб, 848x480
848x480
5 сек видео за 280-300 сек с сажей вместо 450-600, класс.
Осталось добавить движений. Но когда меняю силу лоры иногда происходит как на пике. А генерация идет вообще за 80 сек, явно что-тог не так. Почему есть идеи? Неправильно ноды подцепил?
Аноним 11/07/25 Птн 20:32:23 1273180 38
>>1272948
>Но когда меняю силу лоры
Это ж пережарка.
Аноним 11/07/25 Птн 20:33:11 1273185 39
Очевидно тебе надо или не менять силу лоры, или уменьшить промпт или негатив.
Аноним 11/07/25 Птн 21:08:20 1273276 40
>>1273185
Попробую. Объяснил бы кто еще простыми словами как влияет сила лоры на вывод. И как ту же дистилл лору-ускорялку использовать, всегда на единичку или есть нюансы. Понятно только что если пережать силу, то пик будет пытаться превратиться в реальное порно, а монстр в мужика, но это не точно
Аноним 11/07/25 Птн 21:16:21 1273299 41
>>1273276
Просто меняй параметры пока не подстроишь. Это очевидно.
Аноним 11/07/25 Птн 21:29:54 1273321 42
image.png 9Кб, 519x100
519x100
>>1272621
>error: failed to remove file `D:\neural\ComfyUI\.venv\Lib\site-packages\triton/_C/libtriton.pyd`: Отказано в доступе. (os error 5)
Не получается ни поставить, ни снести. Отказ в доступе. Я думал, что может быть из-за того, что он приложением сейчас используется. Через анаконду пытаюсь сделать тоже самое, но походу я к среде не знаю как подключиться.
Аноним 11/07/25 Птн 22:28:59 1273365 43
>>1273321
Загугли как поставить через powershell команду на разрешение ставить скрипты из открытых источников. Там одна строчка и нажать да для всех, как то так.
Аноним 11/07/25 Птн 23:47:29 1273451 44
>>1273365
Просто в виндовом пауэршеле переключается, а внутри комфи не дает.
Аноним 12/07/25 Суб 00:56:13 1273517 45
пока на Vidu доступна Reference-to-Video Q1 в 1080p, скиньте бомжу промпты, грудь генерит отличную, да и в целом по качеству топ среди бесплатных

из простого:
woman wear full unbuttoned open shirt, visible abs
subject, revealing the skin of their chest as it appeared at birth
the clothes of the person in the photo completely slowly fall off and stretch down, showing the skin as it was at biological birth.
Аноним 12/07/25 Суб 03:20:54 1273558 46
>>1273517
Скинул тебе за щеку, долбоеб. Всё промпты они заносят в фильтры после того как такие дауны как ты начинают ими срать.
Аноним 12/07/25 Суб 13:57:53 1273856 47
>>1273558
эти промпты с запуска vidu рабочие, там достаточно только сисик-писик не упоминать
Аноним 12/07/25 Суб 16:37:15 1274060 48
videooutput00006.mp4 3753Кб, 480x832, 00:00:03
480x832
Аноним 12/07/25 Суб 17:31:18 1274134 49
>>1270014 (OP)
sup 2ch , очень загорелся желание изучить вопрос генерации , хочу научиться пользоваться и создавать . Сам делаю видосики по игре , никому нахуй ненужные - но меня очень радующие и мое окружение . Внедрил маленькую заставку , где персонаж из игры выдает базу перед видосом , ссался от удовольствия как ребенок. Прошу тыкнуть в очевидное, с чего начать , чтобы понять так сказать основы . Пока изучаю своими силами , каша выходит. Дайте направление ( можно и нахуй послать ) , хочу разобраться , а не тыкаться как ебанная обезьяна . С чего начать ? Спасибо заранее всем неравнодушным
Аноним 12/07/25 Суб 17:52:20 1274161 50
WanVideo21T2V00[...].mp4 861Кб, 832x480, 00:00:05
832x480
Что это за флэшка в начале видео?
Аноним 12/07/25 Суб 18:18:02 1274189 51
>>1270673
какие параметры? или волркфлоу кинь. Сам с простой 6 гиговой 2060+32.
Аноним 12/07/25 Суб 18:19:51 1274192 52
>>1274189
Я лору подключил lightx2v и теперь за приемлемое время генерит.
Аноним 12/07/25 Суб 18:31:22 1274199 53
>>1274192
ну да, с 2060 там ловить нехуй, без этой лоры, либо фьюжн модели и т.п.
Аноним 12/07/25 Суб 18:32:34 1274200 54
image.png 622Кб, 604x572
604x572
>>1274199
>либо фьюжн модели и т.п.
Аноним 12/07/25 Суб 18:39:22 1274203 55
>>1274200
https://civitai.com/models/1651125/wan2114bfusionx
t2v, i2v и фантом, по сути мердж с разными лорами, о которых там указано. Можно самому из простой модели "собрать", а если лень, то готовую сразу юзать. Но там свои нюансы.
Плюс поверх нее можно тот же лайтх2в подрубить и скосить степы.
Аноним 12/07/25 Суб 19:18:53 1274255 56
Аноним 12/07/25 Суб 20:49:09 1274495 57
>>1273517
да там простейшее "без одежды" работает, изъёбываться пока не надо
Аноним 12/07/25 Суб 23:38:51 1274726 58
Аноним 13/07/25 Вск 00:29:58 1274757 59
>>1273856
Мне это рассказывать не надо. Я тебе лучше другое расскажу: на Ку1 с первого дня была усиленная цензура и большую часть генераций он удаляет без рефунда. В принципе, рефы виду были актуальны до колорс 2.0 елемент, а щас проще там сгенерить картинку с рефами, а потом уже её кинуть, причем не в виду, а в ван, например.
Аноним 13/07/25 Вск 10:09:19 1274940 60
WanVideo2100014.mp4 498Кб, 496x496, 00:00:05
496x496
чет давно нету кончи\пиписьки в лицо девушкам. Неужели мы достигли совершенства?
Аноним 13/07/25 Вск 13:09:30 1275078 61
>>1274940
Передрочили, утомились, цель достигнута - двигаемся дальше
Аноним 13/07/25 Вск 13:19:19 1275093 62
"ждем" wanX 3.1 (2.2) и т.д...
Еще с прошлого года BFL молчит.
Аноним 13/07/25 Вск 13:41:50 1275101 63
WanVideo2100020.mp4 1384Кб, 496x672, 00:00:05
496x672
>>1275078
выдали максимум, получается, из камшотов. А вот норм еблю (не в рот) так никто и не смог норм реализовать методом i2v. Если, конечно, на пике изначально ебли нет
Аноним 13/07/25 Вск 13:53:05 1275109 64
>>1274940
Лично я перегорел, подожду геймченджеров а там видно будет
Аноним 13/07/25 Вск 14:04:43 1275121 65
>>1275101
У меня постоянно лица изменяются. Я вообще хз как это пофиксить. Картинка становится нечеткой, зернистой и будто нейронка на основе фотки генерирует похожее лицо, типа как в сд, если инпаинтить фотку человека с небольшим дифьюжном и он начинает изменяться, но не сильно.
Аноним 13/07/25 Вск 14:07:51 1275123 66
>>1275093
Намешал всё в кучу... тогда уже и сдкал-видео жди.
>достигли совершенства
uni3c так никто и не попробовал, а она должна улучшать "пространство" в видео
>>1274940
А нахуй они нужны здесь во множественном числе? Технический тред, можно сказать. Я вот на постоянке что-то с VACE делаю. Где-то инпейнтом трусы убрал в оригинальном видео, где-то сохранил лицо и движения, но поменял действие на снятие одежды, где-то по маске заменил футболку на не-футболку. Надо ещё фейссвап попробовать, контекстную склейку 3 генераций (tittydrop > bj > cumshot) и прочие идеи. I2V это слабо.
Аноним 13/07/25 Вск 14:11:52 1275129 67
Здарова. Тред не читал.
Есть гайд чтоб локально wan накатить и генерить то, что можно было раньше делать на tensor.art? Я про это >>1275101
Аноним 13/07/25 Вск 14:14:45 1275132 68
Аноним 13/07/25 Вск 14:21:03 1275134 69
Аноним 13/07/25 Вск 14:41:59 1275145 70
>>1275101
5 секунд слишком мало для такого существенного изменения, особенно учитывая, что лоры в основе это именно сам процесс, а не "Чел появился из шкафа и начал делать дела". Тут только если инпейнт делать и потом оживлять, либо тренить лоры конкретно, где на первых кадрах ничего, а потом уже экшн.
Аноним 13/07/25 Вск 14:43:26 1275148 71
>>1275123
>uni3c так никто и не попробовал
Чет слабо верится, что семплер может улучшить prompt adherence
Аноним 13/07/25 Вск 14:51:16 1275152 72
>>1275123
>Намешал всё в кучу... тогда уже и сдкал-видео жди.
тебя что-то не устраивает голубчик? к чему высер?
Аноним 13/07/25 Вск 15:00:15 1275159 73
>>1275148
Какой нахуй семплер... какой prompt adherence...
>>1275152
Ван от одних людей и они постоянно релизят.
BFL вообще другая шарага, и тоже продолжает делать релизы, только не видео. Какой прошлый год, чего ты ждёшь.
Аноним 13/07/25 Вск 15:18:47 1275174 74
>>1275159
вижу человека, который не разобрался, но ответить захотел, но не в попад.

>Ван от одних людей и они постоянно релизят.
Что ты этим хотел сказать? Что они релизят?
Ну да, разные разновидности и вариации wan(x)2.1, а я же указал, что "ждём" от них следующей модели, как бы эволюции, революции, как у других, типа клингов\виду\етс... Потому и цифры поменял.

>BFL вообще другая шарага
Ну ты же не увидел в первой строчке многоточия и то, что другой строкой начинается новое предложение, совсем с другим контекстом. "ещЁ" - "Так же".

>тоже продолжает делать релизы, только не видео.
>Какой прошлый год, чего ты ждёшь.
https://bfl.ai/up-next

Извинись.
Аноним 13/07/25 Вск 15:45:05 1275202 75
>>1275159
Сорян не так понял, думал какой-то новый семплер высрали, а это про контроль камеры.
Аноним 13/07/25 Вск 15:55:53 1275212 76
>>1275174
Извини. Изначально стёр мини-полотно, но поддержу тренд на извинения.
Аноним 13/07/25 Вск 16:06:47 1275221 77
Generated File [...].mp4 2295Кб, 1280x720, 00:00:08
1280x720
>>1275212
>Извини.
зачтено.
А так, этой страничке BFL в следующем месяце уже год будет. Они "анонсировали" это Еще когда у всех текли слюни на превьюшки СОРы. В моменте с флаксом, все уже мечтали. Но за это время столько всего вышло, а они всё нет. Не удивлюсь, если на "годовщину" выпустят.
Аноним 13/07/25 Вск 16:22:43 1275243 78
Во всех этих "новинках" больше всего беспокоит потенциальная скорость генерации. Могут сделать многое, но запрос либо к железу станет уж совсем заоблачным, либо ждите 30 минут, чтобы узнать впитала ли модель ваш запрос. Ван с lightx2v это прямо глоток свежего воздуха на фоне всех релизом на данный момент.
Аноним 14/07/25 Пнд 00:48:02 1275935 79
image.png 10Кб, 936x157
936x157
image.png 59Кб, 607x460
607x460
А это не оно разве? Вроде поставил, а не работает.
Аноним 14/07/25 Пнд 04:13:28 1276011 80
image.png 51Кб, 747x350
747x350
Удалось поставить sageattention на 2060, но разницы в генерации я не вижу. Как было 400 секунд, так и осталось. Я их вставил правильно? После лоры и перед сэмплером.
Аноним 14/07/25 Пнд 04:36:52 1276016 81
image.png 12Кб, 822x106
822x106
Что за соединение он постоянно разрывает?
Аноним 14/07/25 Пнд 05:15:00 1276026 82
WanVideo2100335.mp4 1103Кб, 496x672, 00:00:05
496x672
WanVideo2100334.mp4 834Кб, 496x672, 00:00:05
496x672
Аноним 14/07/25 Пнд 05:18:04 1276029 83
TensorPix - Wan[...].mp4 6745Кб, 1418x1920, 00:00:05
1418x1920
Аноним 14/07/25 Пнд 05:51:52 1276044 84
Аноним 14/07/25 Пнд 07:56:17 1276066 85
TensorPix - Wan[...].mp4 10907Кб, 2706x3840, 00:00:05
2706x3840
Аноним 14/07/25 Пнд 09:07:23 1276087 86
>>1276066
Будто один и тот же воркфлоу и тот же промпт, просто картинки разные. Работы над ошибками нет.
Аноним 14/07/25 Пнд 09:15:42 1276090 87
TensorPix - Wan[...].mp4 5603Кб, 1610x1920, 00:00:05
1610x1920
Аноним 14/07/25 Пнд 10:21:58 1276104 88
>>1276026
>>1276029
Хули так ЖИДЕНЬКО? Вам же кидали четенькие воркфлоу и промпты.
Аноним 14/07/25 Пнд 11:06:16 1276131 89
Аноним 14/07/25 Пнд 11:12:47 1276144 90
>>1276104
кидай, если есть лучше
Аноним 14/07/25 Пнд 11:19:57 1276148 91
>>1276104
Сперму надо экономить. Последнее ведро.
Аноним 14/07/25 Пнд 16:01:04 1276471 92
>>1275243
Ну если качество будет на голову выше то можно и подождать. Но я в целом с тобой согласен, после 1 минуты генерации 5 секундного ролика с дрожью вспоминаю как по 10 минут эти же 5 секунд генерил. К хорошему быстро привыкаешь.
Аноним 14/07/25 Пнд 16:35:12 1276509 93
изображение.png 201Кб, 2303x1188
2303x1188
Продублирую вопрос с прошлого треда

Аноны, еще ничего нормального не придумали чтобы можно было в одном воркфлоу сделать три+ 5 секундных видео и склеить их, НО чтобы промпт и лоры можно было подгружать отдельно ко 2 и 3 видео?

Сделал тупо дублированием семплера с подгрузкой на каждом шаге заново модели и промпта только уже с новыми лорами, на 3 загрузке вываливаюсь за пределы 64 гигов оперативы. Я так понимаю он хранит ранее выгруженные текст энкодеры и прочую фигню ранее загруженную и при новом проходе не выгружает а просто новый запихивает, может можно как то рам почистить перед 3 шагом, есть такие ноды?
Аноним 14/07/25 Пнд 16:49:23 1276527 94
>>1276509
Просто продублируй три раза воркфлоу, но для второго и третьего используй VACE с каким-то количеством начальных кадров из последней генерации.
Аноним 14/07/25 Пнд 17:01:09 1276548 95
NATIVE00066.mp4 2466Кб, 704x480, 00:00:08
704x480
NATIVE00067.mp4 2435Кб, 704x480, 00:00:08
704x480
NATIVE00071.mp4 2561Кб, 704x480, 00:00:08
704x480
NATIVE00042.mp4 486Кб, 480x608, 00:00:05
480x608
>>1276527
Это лениво, последние кадры подгружать, заново запускать, охото за одну генерацию получить готовый 15 секундный ролик с еблей и эпичной концовкой.
Аноним 14/07/25 Пнд 18:23:33 1276662 96
>>1275145
просто фотошопь мужика с доггистайлом
Аноним 14/07/25 Пнд 20:44:28 1276859 97
Это полностью всё сгенерировано, или смешано с реальными музыкантами, съемками и музыкой? -

https://www.youtube.com/watch?v=ZDk-3zxej1c

На смешивании или имитации под нейронку кстати можно сейчас музыкантам срубить бабла. Делать так, чтобы зрителю было непонятно что это. Но только надо не грубо делать, а с творческим подходом, себя например можно снимать реальными, но под фильтрами, немного омолодив и улучшив, сделав стройнее, а одежду иногда можно делать сгенерированной, так же и улицы, например улица реальная, но с помощью генерации стилизована под музон, так же и музон, играть реальный, но идеи риффов, компоновки, брать из генераций с музыкальных ИИ.

Короче для музыкантов сейчас самое то чтобы косить бабло на неопределенности, создавая зрителю эффекты например нейро-генерации, а на самом деле снимая реальное видео, слегка изменённое фильтрами и эффектами.
Аноним 14/07/25 Пнд 20:50:54 1276881 98
>>1276859
Давно уже такие клипы делают, ебать ты проснулся.
Аноним 14/07/25 Пнд 20:57:32 1276895 99
>>1276881
Я видел да, которые полностью нейроночные, но тут походу и себя снимают музыканты, под фильтрами обработки, есть и живое видео. В этом и суть что на этом можно раскрутиться и заработать, при таланте конечно, если правильно смешивать ИИ-видео и реальное видео и ИИ-музыку и реальную-музыку.
Аноним 14/07/25 Пнд 21:30:48 1276997 100
Если вдруг кто тоже столкнется с такой проблемой на VACE, я закостылил решение проблемы
>>1269380 →
>на 300 кадров начинает блюрить зону инпейнта
через использование context_options на 121 кадр. Похоже, на большем количестве кадров могут начаться проблемы.
Аноним 14/07/25 Пнд 21:48:01 1277065 101
чота.JPG 66Кб, 983x609
983x609
>>1276859
>Короче для музыкантов

Короче, видос походу полностью ИИ, а компиляция походу не от музыкантов, не коллаборация как написано в описании канала, и не "официальное видео", а просто какой-то школьник клепает такие ролики.

Если бы делали музыканты, то хотя бы снимали себя в таких моментах без лица, где они играют на гитаре, не оставляя такого позорного палева.

Палево в видео в основном на пальцах гитаристов, на несовпадении музыки с видео при игре на струнах, несовпадение вокала на музыке и видео когда рот открывается не в такт словам в песне, ну и бабы с такими нереальными талией и грудью.

А так-то если найти актрису, приодеть её в таком же стиле, накрасить её также, и наложить фильтры разные, сделать потом пост-обработку, то она будет выглядеть также как и генерация ИИ, и это можно было бы хорошо обыграть в видео, чтобы зритель путался. А не запутывать враньём про "официал видео" и "мы коллаборация музыкантов".
Аноним 14/07/25 Пнд 22:59:25 1277244 102
чууу.JPG 64Кб, 977x859
977x859
>>1276881
>проснулся
Я купился на описание "официал видео" и "мы коллаборация музыкантов". Музыканты бы все косяки нейронки повырезали бы, и заменили своим видео.

Я думал музыканты наконец-то проснулись и уже въехали в тему и начали делать с помощью ИИ творчество грамотно смешивая реальность с генерацией в некоторых пропорциях. А это всё ещё школьники балуются.
Аноним 15/07/25 Втр 00:09:41 1277343 103
>>1276066
Это ты локально так делаешь? Сделай гайд
15/07/25 Втр 00:49:47 1277390 104
Аноним 15/07/25 Втр 22:55:56 1278476 105
WanVideo21105559.mp4 1801Кб, 480x832, 00:00:05
480x832
WanVideo21106740.mp4 1926Кб, 480x832, 00:00:05
480x832
https://huggingface.co/lightx2v/Wan2.1-I2V-14B-480P-StepDistill-CfgDistill-Lightx2v/blob/main/loras/Wan21_I2V_14B_lightx2v_cfg_step_distill_lora_rank64.safetensors

Новый лайт, вроде получше с лорами работает, ниже два видоса на одном и том же сиде, первый со старым лайтом, второй с новым. Тесты ограничились этими двумя видосами, так что может все и не так однозначно
Аноним 15/07/25 Втр 23:42:18 1278504 106
>>1278476
По ощущениям увеличилась интенсивность и более ярко выражен эффект от лоры. Как понял это как раз для I2V.
Аноним 15/07/25 Втр 23:47:02 1278507 107
Аноним 16/07/25 Срд 00:07:17 1278537 108
>>1278507
Потестил, чет вообще какой-то шум генерит, старая 32ранк работает нормально, дополнительные лоры не использовал...
Аноним 16/07/25 Срд 00:24:22 1278558 109
>>1278476
Потестил I2V rank64 - Годнота, значительно больше движения. Прямо WIN дня. Масляные плавные движения пропали, появилась резкость, ощущение, будто бы более чувствительно реагирует на промпт.
Аноним 16/07/25 Срд 00:40:02 1278573 110
>>1278537
аналогично при тех же настройках шум. Значит что-то менять нужно. т2в
Аноним 16/07/25 Срд 00:48:49 1278591 111
IMG2153.MP4 3041Кб, 848x592, 00:00:14
848x592
что за нейронка?
Аноним 16/07/25 Срд 00:51:46 1278596 112
>>1278573
Скорее всего баг при выгрузке, ибо и2в настолько пиздата, что я просто в восторге.
Аноним 16/07/25 Срд 01:32:43 1278624 113
>>1278591
Wan VACE или может даже Fun, если обучили такую модель.
Аноним 16/07/25 Срд 02:27:25 1278641 114
>>1278476
Ты этот воркфлоу сам делал? Выглядит как помойка.
Аноним 16/07/25 Срд 02:51:47 1278650 115
image.png 6Кб, 386x174
386x174
image.png 2Кб, 419x50
419x50
Аноним 16/07/25 Срд 04:13:49 1278661 116
17525244114270.mp4 2650Кб, 1024x576, 00:00:16
1024x576
Аноним 16/07/25 Срд 07:39:56 1278707 117
17414611929702.jpg 1038Кб, 1024x1276
1024x1276
17414611930133.webm 1658Кб, 1280x720, 00:00:27
1280x720
Вы знаете, что с этим делать)
Аноним 16/07/25 Срд 08:13:28 1278713 118
>>1278650
это этот киджаевский, выебывается перед всеми своими гигабутам
Аноним 16/07/25 Срд 10:17:16 1278744 119
пожалейте мою залупу бля...
Аноним 16/07/25 Срд 10:18:22 1278746 120
>>1278650
Подкачка как и рам вроде только для выгрузок модели и обработки видео в конце происходит, а если у тебя так не хватает памяти на саму генерацию то соси хуй
Аноним 16/07/25 Срд 11:02:49 1278754 121
>>1278476
Насколько я знаю 0.8 силу лоры ставили из за того что движения иначе хуевые
А с новой лорой с этим всё норм
Аноним 16/07/25 Срд 11:20:01 1278762 122
>>1278754
Не знаю как другие, а лично я ставлю 0.8 чтобы не пережаривало картинку на 5 шагах. С 1 будет пережарено, а 4 шага выглядят слишком artificial
Аноним 16/07/25 Срд 11:53:00 1278785 123
У кого то получилось на линуксе карту охладить?
Походу реально для ии только винда
Если не ограничивать мощь карты то на линухе 78 градусов нахуй, а если ограничивать то генерация на 35сек дольше чем на винде
Аноним 16/07/25 Срд 12:20:13 1278814 124
изображение.png 70Кб, 1165x661
1165x661
изображение.png 30Кб, 958x273
958x273
COMBO00003.mp4 1320Кб, 480x704, 00:00:15
480x704
>>1276509
Ну че ёпта, я сделал! Взял воркфлоу без KJ нод и все нормально, я думаю при желании можно продолжать и до минуты. И приемлемо по скорости учитывая что тут торча нет.
Аноним 16/07/25 Срд 12:34:03 1278820 125
>>1278814
Не чуешь запах плавленного в комнате?
Аноним 16/07/25 Срд 12:35:13 1278823 126
>>1278820
Нет, жара же на улице да и 83 градуса это детские температуры
Аноним 16/07/25 Срд 12:36:26 1278825 127
>>1278823
У тебя же по любому 3090 после майнинга или другого васяна у которого темп под 85 это "детская"
Я бы держал на уровне 70 жертвуя 20 секундами
Аноним 16/07/25 Срд 12:45:56 1278833 128
>>1278825
Ну она из под васяна игового, не майнила. Предлагаешь поверлимит на 30% подрезать?

По тому что я когда андервольт делал - комфи переставала работать, орала про то что "ктото управляет частотами идите нахер я так работать не буду".
Аноним 16/07/25 Срд 12:48:49 1278836 129
Аноним 16/07/25 Срд 12:52:04 1278840 130
>>1278836
> В общем всем кто на линухе это маст хев.
> Скорость стала как на винде и карта вроде даже холоднее, но винты всё ещё ручками надо раскручивать каждый запуск
> https://www.reddit.com/r/linux_gaming/comments/1fm17ea/comment/lo7mo09/?utm_source=share&utm_medium=web3x&utm_name=web3xcss&utm_term=1&utm_content=share_button
Пердолиться чтобы получить то что на винде работает по дефолту. Классика. Зато с привкусом элитизма.
Аноним 16/07/25 Срд 12:53:30 1278843 131
>>1278840
А тебе какое дело кто на чём сидит?
Может мне по работе надо.
Аноним 16/07/25 Срд 12:54:52 1278849 132
К тому же пердолинг лишь раз, точно так же как и на винде с афтебернером, один раз настроил и потом запускаешь парой кликов
Аноним 16/07/25 Срд 12:57:07 1278853 133
>>1278849
>К тому же пердолинг лишь раз
Противоречие.
>>1278836
Аноним 16/07/25 Срд 12:59:09 1278857 134
>>1278476
>Новый лайт
там его его раз обновили 5 часов назад, какой-то косяк был.
Аноним 16/07/25 Срд 12:59:43 1278860 135
>>1278853
Мне просто впадлу ещё и скрипт для винтов сейчас искать, думаю даже у ллмки можно спросить и она напишет
Аноним 16/07/25 Срд 13:07:10 1278866 136
image.png 29Кб, 1496x155
1496x155
Аноним 16/07/25 Срд 13:24:21 1278878 137
>>1278866
>на i2v там фиксили вообще непонятно, 0 изменений
я когда еще лору плюс подгрузил, в терминале ошибка как раз сыпала с этим diff_m, потипу той, когда неправильную лору подгружаешь.
С т2в да, что-то пока не могут.
Аноним 16/07/25 Срд 13:29:12 1278880 138
>>1278878
> >на i2v там фиксили вообще непонятно, 0 изменений
> я когда еще лору плюс подгрузил, в терминале ошибка как раз сыпала с этим diff_m, потипу той, когда неправильную лору подгружаешь.
Ну, эта ошибка ни на что не влияет, по факту.
Аноним 16/07/25 Срд 15:00:17 1278962 139
Аноним 16/07/25 Срд 15:15:24 1278992 140
изображение.png 1Кб, 123x37
123x37
>>1278962
оперативно, а какую брать?
Аноним 16/07/25 Срд 15:19:55 1278999 141
>>1278992
Сложно сказать, возьми 16 и 64, потести на одном сиде
Аноним 16/07/25 Срд 15:20:13 1279000 142
lightx2vloraran[...].mp4 8259Кб, 2496x1056, 00:00:05
2496x1056
Аноним 16/07/25 Срд 15:31:06 1279011 143
Аноним 16/07/25 Срд 15:56:54 1279070 144
>>1278476
Оригинал из видео? И ты до сих пор не сделал vace extend...
Аноним 16/07/25 Срд 16:12:41 1279104 145
>>1279070
>Оригинал из видео
Оригинал из фото
>ты до сих пор не сделал vace extend...
Мне лень даже больше одного видоса было пилить для теста, о чем ты...
Аноним 16/07/25 Срд 16:12:56 1279105 146
vidu-video-2864[...].mp4 2881Кб, 1080x1938, 00:00:05
1080x1938
Аноним 16/07/25 Срд 16:36:08 1279148 147
>>1279105
Да, да, а теперь съеби. Каждый раз в голос с ебланов типа тебя. Правильно вам тензор прикрыли, там лошпет даже сам осознал что нах он пасть свою раскрыл.
Аноним 16/07/25 Срд 17:14:37 1279220 148
>>1279000
32 и 64 выглядят лучше всего.
На 64 панда еще и нюхоет птычку.
Аноним 16/07/25 Срд 17:44:23 1279255 149
>>1279220
первая птичка вообще дематериализуется на 64, самое нормальное поведение на 4, новая птичка не прилетает, а старая птичка улетает и панда следит за ней.
Аноним 16/07/25 Срд 17:51:18 1279265 150
Господа, подскажите пожалуйста где можно за бесплатно картинку в видео превратить? На хайлуо минимаксе у меня кредиты не даёт...
Аноним 16/07/25 Срд 17:52:01 1279266 151
Аноним 16/07/25 Срд 17:59:23 1279279 152
В общем аноны с 5090 помогайте блять.
Я ебал на 3060 это тестить
Аноним 16/07/25 Срд 18:10:15 1279289 153
>>1279255
Ты неправильно мыслишь. Этот промпт вообще не отработал. Очевидно, там было про прилёт птицы. Остальные только обосрались. На другом сиде уже совсем другое могло быть, дебильным пример. Ну, вообще удивительно, что киджай хоть что-то показал, а не молча загрузил файлы.
Аноним 16/07/25 Срд 18:14:31 1279293 154
xUsd2JICjweZHcD[...].mp4 16730Кб, 1872x2016, 00:00:05
1872x2016
>14B-I2V-480P comparison test with 4steps at 624x624x81 using Q8 GGUF I2V model as base.
Аноним 16/07/25 Срд 18:30:21 1279328 155
Аноним 16/07/25 Срд 18:51:02 1279360 156
image.png 76Кб, 1328x348
1328x348
image.png 84Кб, 1333x317
1333x317
Киджай пиздит на fp8_e4m3fn_fast
Грит надо без фаст юзать
Аноним 16/07/25 Срд 19:12:51 1279389 157
>>1279360
Ты пробовал? Я пробовал, выдает реально парашу, я потому и удивляюсь нахуй вы его ставите, если оно не дает прирост на горячем ране. Но это было давно, с тех пор не трогал.
Аноним 16/07/25 Срд 19:21:20 1279401 158
Аноним 16/07/25 Срд 19:25:26 1279407 159
>>1279389
Нет, на моей 3090 не поддерживает.
Но для анона выше написал ибо у него в воркуфлоу это есть
Аноним 16/07/25 Срд 19:30:11 1279412 160
WanVideo21106931.mp4 1488Кб, 480x832, 00:00:05
480x832
1.png 5Кб, 979x97
979x97
WanVideo21106932.mp4 1540Кб, 480x832, 00:00:05
480x832
2.png 5Кб, 979x97
979x97
Аноним 16/07/25 Срд 19:38:20 1279424 161
525215.JPG 194Кб, 2013x1185
2013x1185
А что делать если видео мыльное?
все скачал из лор, делаю по комфе анона
Аноним 16/07/25 Срд 19:39:53 1279428 162
>>1279412
А можешь пожалуйста заменить это сторчавшееся чудовище на другую тян? которое щас то ли сидит то ли сдохла давно
Аноним 16/07/25 Срд 19:42:14 1279433 163
>>1279428
>которое щас то ли сидит то ли сдохла давно
Нет, фоток твоей матери у меня нет, не смогу заменить. И это не фап тред
Аноним 16/07/25 Срд 20:00:55 1279454 164
>>1279424
как минимум поменять семплер на lcm и лучше юзать 4k_m и не ниже.
Аноним 16/07/25 Срд 20:12:37 1279468 165
>>1279454
>4k_m
Гитхаб? Не вижу такого по дефолту
Аноним 16/07/25 Срд 20:13:54 1279473 166
Аноним 16/07/25 Срд 20:17:56 1279486 167
Аноним 16/07/25 Срд 20:18:01 1279487 168
>>1279424
докачал лайт все стало норм) спасибо
Аноним 16/07/25 Срд 20:43:45 1279551 169
Аноним 16/07/25 Срд 21:07:09 1279604 170
Аноним 16/07/25 Срд 21:51:48 1279653 171
Аноним 16/07/25 Срд 22:42:00 1279703 172
>>1279653
>???

>60 seconds of nothing happening.
Аноним 16/07/25 Срд 23:41:57 1279755 173
>>1279703
Первый раз?
Щас лор наделают и 60 секунд твоя вайфу будет залупу налимонивать.
60. блять. секунд. после 5
Аноним 17/07/25 Чтв 00:38:29 1279769 174
>>1279653
Блядь, да на wan ты хоть час такое хуеты можешь нагенерить c context window.
Аноним 17/07/25 Чтв 04:40:26 1279819 175
>>1279424
браток у тебя там диптрот и камшот какбы взаимоисключающие лоры, к тому же у тебя воркфлоу I2V, а ты грузишь lightx T2V, а еще у тебя входящее изображение 512х512, а ты его зачем то растягиваешь до 512х640
Аноним 17/07/25 Чтв 10:13:12 1279886 176
>>1279653
Один минус — LTXV хуйню генерит.
Так-то фреймпак на хуньюане тоже 2 минуты генерит, и там хотя бы качество выше, чем у LTXV.
Аноним 17/07/25 Чтв 11:10:04 1279925 177
>>1279755
>Первый раз?
это походу ты первый раз видишь лычку LTXV и начинаешь наяривать. Все уже давно поняли что оно хуета. По крайней мере в версиях 0.9.х. Пока они как минимум нормальную анатомию людей не запилят, будут жрать кал сообщества.
Аноним 17/07/25 Чтв 11:31:11 1279936 178
Аноним 17/07/25 Чтв 11:56:48 1279961 179
>>1279936
Ну поменяется циферка на 0.1 деление и что
Аноним 17/07/25 Чтв 12:00:06 1279964 180
Больше всего горит что ты не можешь понять что сгенерится пока не сгенеришь, тестить промпты пиздец больно, если на t2v ещё видно что шиза на превью то на i2v не видно нихуя
Складываем это с hd видосами которые у меня занимают 12 минут
Аноним 17/07/25 Чтв 12:01:29 1279968 181
>>1279936
Ну, как бы, да, но:
1. Будет ли опенсорс?
2. Минорные улучшения или другая модель?
3. Будут ли работать ускорялки или ждать по 10 минут опять?

Короче, новость-то крутая, но сильно радоваться локальщикам пока рано. =)
Аноним 17/07/25 Чтв 12:04:24 1279970 182
>>1279961
>Ну поменяется циферка на 0.1 деление и что
хуй в очко

>>1279968
да погоди, пусть оно вообще выйдет, уже там вопросы задавать будешь) Может это просто вброс. А насчет опенсосрса, я думаю основной посыл именно в этом. Мало кого сейчас интересуют закрытые модели.
Аноним 17/07/25 Чтв 12:06:17 1279972 183
>>1279964
>то на i2v не видно нихуя
настройки - VHS - Display animated previews when sampling - вкл
Аноним 17/07/25 Чтв 12:35:42 1279984 184
WanVideo21T2VCa[...].mp4 279Кб, 640x480, 00:00:01
640x480
image.png 18Кб, 1079x113
1079x113
image.png 31Кб, 1075x353
1075x353
>>1279964
Preview method: Auto и taew2_1 в папке вае, хз нужен ли он.
На 2 шаге уже видно. Жаль, что нельзя стопнуть мгновенно, не дожидаясь завершения шага.
Ещё бы какую-то порезанную vae для гипертестов. На 1.3B декод занимает в 2-4 раза больше времени самой генерации. Хочу за 3 секунды генерить.
Аноним 17/07/25 Чтв 13:13:01 1280005 185
>>1279972
>>1279984
Ебаать спасибо анончики, теперь с 1 шага видно шизу, охуеть
Аноним 17/07/25 Чтв 13:59:46 1280041 186
Какие подводные поставить файл подкачки 200+гб?
Аноним 17/07/25 Чтв 15:49:39 1280142 187
Аноним 17/07/25 Чтв 15:56:09 1280147 188
>>1280041
Никаких кроме того, что 200 гигов пропадут с указанного диска, не будешь ловить OOM, но это все равно медленно шопиздец.

Заметил, что лора экстракт от киджая работает незначительно, но быстрей, чем официальная лора, но и результат на том же сиде, том же ранке - разный. Пока не понятно в лучшую или худшую сторону. Заметка номер два, при использовании конвертированных лор от хуняна происходит переход в режим слоумо, аналогично, если применять неподходящие аттеншг лоры (t2v на i2v воркфлоу и наоборот)
Аноним 17/07/25 Чтв 17:44:00 1280273 189
Аноним 17/07/25 Чтв 18:01:54 1280294 190
>>1280273
Почему? В моих тестах быстрее селффорс лоры в 2 раза
Аноним 17/07/25 Чтв 18:02:12 1280295 191
>>1280294
Правда и шагов надо не 5, а 10
Аноним 17/07/25 Чтв 18:28:27 1280317 192
Аноним 17/07/25 Чтв 19:40:46 1280416 193
А у кого-то получались лупы? Желательно с i2v. Покажите примеры.
Аноним 17/07/25 Чтв 20:00:52 1280451 194
изображение.png 36Кб, 622x315
622x315
Аноним 17/07/25 Чтв 20:18:22 1280480 195
image.png 7513Кб, 1920x2560
1920x2560
Аноним 17/07/25 Чтв 20:31:14 1280504 196
Doggs can Act-T[...].mp4 4246Кб, 1280x720, 00:00:25
1280x720
Аноним 17/07/25 Чтв 20:52:48 1280539 197
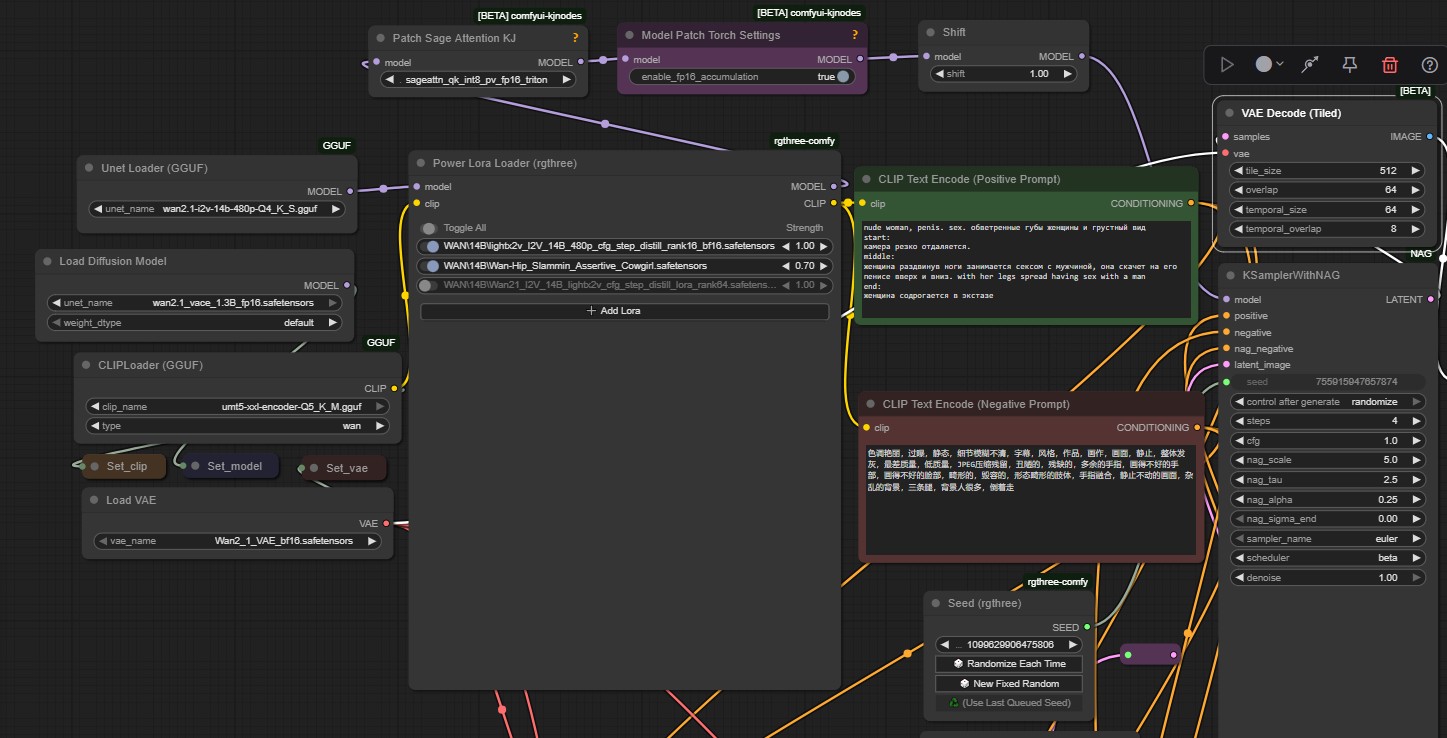
бля, подскажите как это NAG (из пака kjnodes) правильно юзать в нативном комфи воркфлоу. Ему отдельный негатив нужно подсовывать? Куда саму ноду втыкать, или похер порядок (модел ин - аут). Сука.
Аноним 17/07/25 Чтв 20:59:47 1280558 198
image.png 119Кб, 1137x639
1137x639
Аноним 17/07/25 Чтв 21:08:14 1280573 199
изображение.png 20Кб, 217x282
217x282
>>1280558
да я так и делал по сути. Я просто не пойму то, что в оф.ноде NAG там есть отдельный ксеймплер, и там есть два негатива на вход, причем один специально под nag-negative.
Вообще по сути при cfg 1 обычный ксемплер дожен игнорить негатив, а для nag (kj) подается специфический негатив (типа убрать то да сё - нежелаемое, как я понял), ибо в обычном негативе обычно пишется та китайская лабуда с отрицанием артефактов, жпег и прочего. Хуйпайми. На ведре с 2060 тестить тяжко.
Аноним 17/07/25 Чтв 21:10:33 1280576 200
>>1280539
Для нативного воркфлоу лучше юзать ноду из
https://github.com/ChenDarYen/ComfyUI-NAG
Там есть отдельный KSAMPLER с нагом, там 3 кондишна на вход
1) Позитив (юзаем как обычно)
2) Негатив обычный (Можно хоть пустоту хоть conditioning zero out от позитива взять с cfg 1 там хоть насрать можно, импакт будет нулевой)
3) Наговый негатив, туда уже пишем нормально

Собственно в примерах в папочке с данной нодой все лежит по уму, для работы с ускорительными лорами нужно взять соответствующие параметры из примеров
Аноним 17/07/25 Чтв 21:11:35 1280581 201
>>1280573
Тот негатив, что не наг, это обычный негатив, я тестил и на кфг 1 разницы, что ты туда напишешь нет
Аноним 17/07/25 Чтв 21:19:15 1280595 202
>>1280576
во, я примерно про то и писал выше >>1280573
Просто не хочется опять в каждый вф сувать не родной ксемплер.
Но принцип понятен. В общем и целом. Другой вопрос, а нужно ли оно вообще?.
Аноним 17/07/25 Чтв 21:23:26 1280598 203
>>1280595
Честно? Я 12гб нищук и это замедляет ген и толком нихуя не дает, на уровне просто другого сида. Лучше просто плотнее насрать позитивом и добавить веса токенам.
Аноним 17/07/25 Чтв 21:31:21 1280610 204
>>1280598
>это замедляет ген
ну я сейчас заметил, правда 28с или 31с итерация при 5 шагах не такая потеря)
Я просто на эту шляпу обратил в вф на 1 кадровой генерации картинки с помощью вана, наверное там актуальней.
Сейчас хочу копнуть в сторону нунчака, правда тоже хуйпойми что это, просто слышал. И еще какую-то хуету увидел - Radial attention.
Чесна заебали все эти креаторы, каждый день хуйню высирают, пойди разберись во всем этом хламе.
Аноним 17/07/25 Чтв 21:42:22 1280623 205
>>1280610
> Radial attention.
Пока работает только с первой сажей, но я как понял у тебя 20 серия по этому наверное имеет смысл попробовать
>Чесна заебали все эти креаторы, каждый день хуйню высирают, пойди разберись во всем этом хламе.
Зря ты так, по сути единственная пища в мире АИ, если бы не lightx2v вообще бы нафиг не сидел тут, по 5 минут ждать - ну его нахрен
Аноним 17/07/25 Чтв 21:47:53 1280632 206
>>1280451
Стоит 36 блок свапов, свободны все 24.576mb врам
Всё ещё недостаточно для апскейла хотя бы х2 от 480х480
Аноним 17/07/25 Чтв 22:03:40 1280640 207
image.png 27Кб, 1153x225
1153x225
>>1280632
А всё понял пошёл я нахуй
Аноним 17/07/25 Чтв 22:17:12 1280652 208
>>1280640
Наверное пока самое простое и доступное это апскейлить через взломанный topaz
Аноним 17/07/25 Чтв 22:21:37 1280656 209
>>1280142
Как этим пользоваться? Воркфлоу в нодах киджая. Ну хуй знает, вроде быстрей чем с обычным light. Выглядит иначе, как будто чуть хуже слушает промпт, где-то жиденько, где-то резко как на 1.3B. С первого шага уже всё видно. Дайте шанс калу, попробуйте.
Аноним 17/07/25 Чтв 22:49:12 1280665 210
>>1280623
>20 серия по этому наверное имеет смысл попробовать
я уже вообще понял, что мне это не надо, ибо выжимать из 2060-6гб уже нечего. Пару секунд не сделают погоды. Вот если была бы хуйня, которая дала бы поместить аналогичное кол-во кадров в бОльшее разрешение при той же скорости, было б хорошо. А так буду ждать следующий год и выход 18гб версий 5070 или 24гб 5070ти.
Аноним 17/07/25 Чтв 22:52:55 1280668 211
>>1280665
Или прямо сейчас на 3090
Аноним 17/07/25 Чтв 22:54:47 1280673 212
>>1280668
>3090
неее, я люблю тишину, а брать старые ужарки чтоб насиловать блок и уши, сомнительно.
Аноним 17/07/25 Чтв 23:03:11 1280680 213
>>1280673
Чую цены будут просто адовые, особенно осознавая, что и 20гб скоро станет порогом входа в нормальные генерации
Аноним 17/07/25 Чтв 23:08:44 1280681 214
>>1280680
>цены будут просто адовые
да мне пездец не везет.
Полтора года назад проебал возможность взять 4090 за полцены от ~150к на фантики ММ. А буквально недавно на озоне проебал 5060ти за 41к. Для побаловаться за этот прайс самое то.
Сейчас у меня в радиусе 100км на авито одна 3090 геймрок от палита за 54к без гарантии. Сомнительно.
Вся надежда, что будущие модели будут более лояльны к железу. Но если провести аналогию с сд1.5 - сдхл - флак, то хуем по лбу просто)
Аноним 17/07/25 Чтв 23:15:17 1280688 215
>>1280681
>Вся надежда, что будущие модели будут более лояльны к железу.
Лучше оставить данные влажные фантазии, LTXV уже примерно показал, что генерации в целом могут быть легковесными и быстрыми, но вряд ли вы хотите их видеть
Аноним 17/07/25 Чтв 23:17:54 1280692 216
>>1280688
>Лучше оставить данные влажные фантазии,
так я и написал, что на примере картиночных моделей, лучше вряд ли будет.

> LTXV уже примерно показал,
у них есть потенциал, но они ебут мозги как с sd 3.0, где баба на траве это треш, а голая тем более) Трясуны в общем.
Аноним 17/07/25 Чтв 23:59:16 1280717 217
>>1280692
>у них есть потенциал, но они ебут мозги как с sd 3.0, где баба на траве это треш, а голая тем более) Трясуны в общем.
Ты идиот? Они голытьбу генерят из коробки. Проблема в том, что этот кал буквально неуправляемый. У них даже на оф.сайте тебе выдают по четыре гена за раз, потому что удачи не словить зум на прыщ или вообще рыгающего кота.
Аноним 18/07/25 Птн 00:11:36 1280727 218
>>1280717
>Проблема в том, что этот кал буквально неуправляемый.
Не ну такой голотьбе рандомно включенный порно ролик даст пососать. Короче пока это хуйня без задач и чет сомневаюсь, что у них будет прогресс. Хотя мб я и не прав
Аноним 18/07/25 Птн 00:17:40 1280732 219
Без имени.png 1Кб, 50x43
50x43
>>1280717
>Ты идиот?
Нет ты.
Для тебя жопа бабуина это порнуха)
Аноним 18/07/25 Птн 07:48:52 1280899 220
>>1280727
Я черепиКАЛ оттуда качество сравнимое с ку1. Но умолчу сколько тонн говна я пересмотрел. И анимация там в целом слабая, на уровне идлекала фреймпака, иначе полный расколбас.
Аноним 18/07/25 Птн 11:25:55 1280987 221
>>1280668
Для видео-нейронок чип сильно роляет, а объем памяти некритично. 4070ти на 10% быстрее 3090.
Подождать мощныз 50хх — идея норм.
Аноним 18/07/25 Птн 11:32:46 1280993 222
>>1280987
>а объем памяти некритично
Это при условии что у тебя модель полностью влезает в видеопамять. Если ты юзаешь ггуф или оффлоадишь это уже потеря в скорости.
Аноним 18/07/25 Птн 12:22:28 1281009 223
>>1280993
Нет.
При 100% оффлоде в DDR4 ты теряешь 50% скорости (т.е., вдвое медленнее работает).
Это звучит совершенно некритично, если сравнивать с LLM, где разница в десятки раз между видяхой и оперативой.

Так что, еще раз:
Для видео-нейронок чип сильно роляет, а объем памяти некритично. 4070ти (12 гб памяти) на 10% быстрее 3090 (24 гб).

Брать прямо сейчас 3090 — затея так себе. Да, можно, безусловно, и это выйдет дешевле и сейчас.
Но какого-то выигрыша в скорости не будет, а то и медленнее получится.
Так что, автор вполне может выбирать.
Аноним 18/07/25 Птн 18:36:09 1281373 224
>>1278707
Это ангел боли. Не советовал бы с ней шуточки шутить. Может и наказать, жестоко наказать. Придёт в твоё обиталище и уведёт в дом казённый лет на 20.
Аноним 18/07/25 Птн 18:38:38 1281384 225
>>1281373
>Это ангел боли
У меня привстал.
А можно меня как-то ну по-другому наказать? Например ножкой по яичкам? Или чтобы за член укусила?
Аноним 18/07/25 Птн 19:33:24 1281500 226
>>1280987
>а объем памяти некритично.
Скажи это апскейлерам.
Так и будешь в 480 видосы жрать пока господа с 24 врам хотя бы на х1.5 апскейлят
Аноним 18/07/25 Птн 20:01:51 1281574 227
image.png 37Кб, 1298x135
1298x135
Аноним 18/07/25 Птн 20:30:49 1281690 228
Я правильно понимаю что любое отклонение от нормы в 480х832/реверса сильно деградирует модель?
Как тогда квадраты генерить?
Аноним 18/07/25 Птн 20:37:11 1281720 229
>>1281690
Отклонение от 480 по одной стороне деградирует, но 512х512 вроде нормально работает.
Аноним 18/07/25 Птн 21:18:50 1281836 230
Подскажите, какие подводные камни могут быть при установке отсюда?
https://pinokio.co/
Не хочу ебаться с установкой, а запустить сразу. Или запуск через пинокио - кастрированная версия, с которой ничего толком сделать будет нельзя?
Аноним 18/07/25 Птн 21:39:55 1281888 231
5152.JPG 15Кб, 395x495
395x495
Почему может не работать повер лора
Аноним 18/07/25 Птн 22:30:50 1282000 232
>>1281500
> 24 врам
> хотя бы на х1.5 апскейлят
Самому же больно такое писать. =)

Но, окей, апскейл это аргумент. Тем не менее, не такой, чтобы всерьез отказываться от современной видеокарты ради авито-3090.
Думаю, человек сам решит, хорошо, что этот аргумент приведен.

>>1281690
Нет. Желательно, чтобы 480 или выше где-то было. Даже 480х272 генерится более-менее терпимо. После 640x640, как мне показалось, лучше пересаживаться на 720p модель.
Аноним 19/07/25 Суб 00:01:35 1282224 233
>>1282000
>Тем не менее, не такой, чтобы всерьез отказываться от современной видеокарты
От врам же ещё разрешение и длительность зависит.
Нельзя просто выгрузить всё в рам иначе все бы уже 4к видосы пилили
Аноним 19/07/25 Суб 00:30:12 1282276 234
Понял, что все таки при использовании GGUF моделей и GGUF текстовых энкодеров лучше отключать CUDA System Memory Fallback. Ловил внезапные снижения скорости думал и гадал в чем же дело. GGUF сам по себе все равно юзает оперативную память даже при отрубленном CUDA System Memory Fallback, но теперь исключены теневые переходы сторонних процессов в RAM. OOM не ловлю, а внезапные провалы по скорости ушли
Аноним 19/07/25 Суб 04:49:10 1282339 235
>>1281836
Если просто без заморочек поставь https://github.com/deepbeepmeep/Wan2GP

пинокио поставит тебе комфи и будет лишней прослойкой, проще поставить https://docs.comfy.org/installation/comfyui_portable_windows тоже с настройкой ебаться не надо, скачал, запустил update_comfyui_and_python_dependencies.bat, после запустил run_nvidia_gpu.bat - все готово
Аноним 19/07/25 Суб 10:47:11 1282416 236
Аноним 19/07/25 Суб 11:41:34 1282473 237
>>1282416
Реально 20 сек срезает лул
Аноним 19/07/25 Суб 11:44:19 1282479 238
>>1270014 (OP)
сука ты блядская одни платные сайты в шапке хуй соси буду я платить ага ебанутые дождусь как колаб сделают тогда или фри но сигн сайты пздц вы терпилы потешные баринов кормите
Аноним 19/07/25 Суб 12:32:46 1282517 239
Как будто бы 10 шагов это всё ещё золотая середина
Поставят 4 шага и жалуются что промпта не слушается
Аноним 19/07/25 Суб 13:29:16 1282563 240
image.png 250Кб, 763x601
763x601
Аноним 19/07/25 Суб 13:59:59 1282600 241
>>1282563
Что по качеству? Обычная сажа уже немного роняет качество.
Аноним 19/07/25 Суб 13:59:59 1282601 242
11.png 6Кб, 979x131
979x131
22.png 4Кб, 979x97
979x97
1 радиал, 2 дефолт сажа с фастом. И этот радиал в отличие от фаста реально пидорасит качество картинки. Ну хуй знает...
Прогонял несколько раз
Аноним 19/07/25 Суб 15:10:29 1282644 243
>>1282601
На 30 серии работает только 1 сажа и нет фаста
Аноним 19/07/25 Суб 15:52:48 1282675 244
Есть толковое видео, которое объясняет популярным языком как вся эта магия работает? Я имею в виду не как этим пользоваться, а как под капотом происходит генерация.
Аноним 19/07/25 Суб 16:01:33 1282683 245
>>1282675
Так же как и ручками, кадр за кадром
Аноним 19/07/25 Суб 16:22:10 1282694 246
>>1281574
Тут согласен, сало потом из реестра не вычисть, а че других релизеров нет?
Аноним 19/07/25 Суб 16:23:33 1282698 247
>>1282601
Радиал только с первой сажей пока что работает, да и там требование в разрешению, каждая из сторон должна делиться на 128 без остатка
Аноним 19/07/25 Суб 16:43:13 1282731 248
image.png 79Кб, 843x538
843x538
>>1282698
>Радиал только с первой сажей пока что работает
Не уверен насчет этого.
>а и там требование в разрешению, каждая из сторон должна делиться на 128 без остатка
Это не проблема, я разные разрешения юзал, отличные от рекомендованных, и особых изменений в качестве не замечал
Аноним 19/07/25 Суб 16:44:27 1282734 249
Аноним 19/07/25 Суб 16:49:59 1282739 250
Аноним 19/07/25 Суб 16:56:12 1282746 251
>>1282739
>Кого не открывает
там в каталоге examples лежит форкфлоу в jpg (кот на картинке), мой комфи его не читает
Аноним 19/07/25 Суб 17:01:28 1282749 252
>>1282746
С чего ты взял что это воркфлоу?
Аноним 19/07/25 Суб 17:07:04 1282752 253
>>1282749
а нахуя это кидать в examples? Я ж не телепат как эту хуйню юзать. ну по логике же
Аноним 19/07/25 Суб 17:17:58 1282757 254
Аноним 19/07/25 Суб 17:37:28 1282763 255
>>1282757
спасибо. чето в голос с названия лоры facefuck
Аноним 19/07/25 Суб 18:36:48 1282801 256
Аноны, с 4060 Ti 16 что-нибудь локальное выйдет? Где можно взглянуть, что на них наделал анон, а то при выкладке видосов не подписано на чём он сделан.
Аноним 19/07/25 Суб 18:57:09 1282825 257
>>1282801
Всё, что делалось в треде возможно на этой карте и даже больше.

10к+ видео на ней
Аноним 19/07/25 Суб 18:59:32 1282827 258
>>1282825
Видео из шапки же не на локалке точно, а в треде почти нет примеров.
Аноним 19/07/25 Суб 19:12:40 1282849 259
>>1282801
Берешь любой понравившийся воркфлоу с цивита из последних, ставишь блоксвап или берешь ггуф модель под свои 16гб и все
Аноним 19/07/25 Суб 19:14:22 1282851 260
>>1282416
Кроме одного анона еще кто-то тестил? Как оно? Ухудшает качество?
Аноним 19/07/25 Суб 19:18:04 1282853 261
radialtest00003.mp4 8669Кб, 2048x1072, 00:00:05
2048x1072
>>1282851
На 720p вроде как нормально работает
Аноним 19/07/25 Суб 19:24:08 1282858 262
>>1282849
Поясните лютый фап на блоксвап? GGUF нативно в оперативку без всяких киджаевский замудренных воркфлоу.
Аноним 19/07/25 Суб 19:27:03 1282861 263
image.png 41Кб, 1363x358
1363x358
>>1282858
Поясняю. Ггуф режет скорость. Если у тебя чуть-чуть вылезает за макс врам то достаточно скажем блоков 5 свапнуть и потеря в скорости будет минимальной.
Аноним 19/07/25 Суб 19:29:37 1282864 264
>>1282861
Понял, спасибо, это чисто под safetensors, надо будет попробовать
Аноним 19/07/25 Суб 19:29:47 1282865 265
>>1282858
Ухудшить качество или не ухудшать качество. Хм, действительно заставляет задуматься.
>>1282827
Ну, речь про те, что сделаны локально в любом из этих тредов. Единственная сеть, которая медленно работала - HiDream, но я на отъебись запускал, наверняка вылезала за пределы и замедлялась. Всё остальное летает. Проблемы будут только с некстгеном, через год-два.
Аноним 19/07/25 Суб 19:51:45 1282890 266
x5b7mrdmupdf1.png 57Кб, 524x773
524x773
Аноним 19/07/25 Суб 20:10:13 1282921 267
>>1282865
>Ухудшить качество или не ухудшать качество. Хм, действительно заставляет задуматься.
Весомый аргумент, интересно даже стало лоб в лоб сравнить тот же сид q4km и fp8
Аноним 19/07/25 Суб 20:46:51 1282939 268
>>1282890
это окно в наше "будущее") Качайте глупцы)
Аноним 19/07/25 Суб 20:53:24 1282946 269
>>1282939
Для них это в новинку, а мы уже умеем, но полыхает там крайне забавно
Аноним 19/07/25 Суб 21:16:27 1282967 270
Аноним 19/07/25 Суб 23:02:04 1283109 271
Я правильно понимаю что базовая ван модель не может в гор и кровь, и даже лор на это нигде нет?
Аноним 19/07/25 Суб 23:51:35 1283130 272
там киджайчик выпустил 256 ранковую лору лайта:
lightx2v_T2V_14B_cfg_step_distill_v2_lora_rank256_bf16.safetensors
lightx2v_I2V_14B_480p_cfg_step_distill_rank256_bf16.safetensors
ебло от этого не распухнет?

и еще одна, нужна пояснительная бригада:
lightx2v_14B_T2V_cfg_step_distill_lora_adaptive_rank_quantile_0.15_bf16.safetensors
шта это такое? кушать?

https://huggingface.co/Kijai/WanVideo_comfy/tree/main/Lightx2v
Аноним 20/07/25 Вск 00:18:32 1283138 273
>>1283130
Я потестил, мне выше 128 руинило моушен. Потести сам и сравни
Аноним 20/07/25 Вск 08:07:23 1283353 274
>>1283138
>Потести сам и сравни
у меня лапки 2060-6
Аноним 20/07/25 Вск 08:44:19 1283354 275
Почони, а почему может ухудшаться качество картинки в видео по сравнению с первым фреймом? Использую модель 480р gguf K_S Q5, блок свап на 5, торч компайл, сейдж,light лору на 0.7 ну и две обычные лоры.
Аноним 20/07/25 Вск 11:45:45 1283405 276
>>1283354
Если ты про i2v генерации, то так могут влиять лоры, которые тренили на t2v модели
Аноним 20/07/25 Вск 12:04:28 1283413 277
>>1283354
>ухудшаться
Покажи пример.
Аноним 20/07/25 Вск 12:18:50 1283420 278
господа, а в чем прикол того, что при i2v при сопоставимых моделях\параметрах (модель\разрешение\лоры\степы...) генерация идет медленнее процентов на 50%. Возможно это на тухлом моём железе, или у "всех" так?
И нахуя нужен clip_vision как таковой и нужен ли он вообще? В фантоме и вайсе он не юзается. Как я понимаю, оно читает картинку (депромпт) для дальнейшего сопоставления с промптом. А оно надо при и2в?
Аноним 20/07/25 Вск 12:26:22 1283424 279
>>1283420
хотя со скоростью я напиздел, там не 50%, куда меньше. Глюк словил видимо прост.
Аноним 20/07/25 Вск 12:54:47 1283441 280
WanVideo2100258.mp4 2050Кб, 480x832, 00:00:05
480x832
WanVideo2100259.mp4 1604Кб, 832x480, 00:00:05
832x480
WanVideo2100260.mp4 1791Кб, 832x480, 00:00:05
832x480
WanVideo2100261.mp4 1323Кб, 832x480, 00:00:05
832x480
>>1283319
Хочешь сказать у тебя на пиках i2v?
У меня как раз i2v пиздец соевое
Аноним 20/07/25 Вск 13:07:41 1283449 281
Upscaler-2025-0[...].mp4 5850Кб, 896x1152, 00:00:04
896x1152
Аноним 20/07/25 Вск 13:21:18 1283454 282
Скачал fp16 модель та которая 30 гигов весит и никакой разницы в скорости, всё равно ж оффлоадить
Нахуй тогда квантованную использовать непонятно
Аноним 20/07/25 Вск 13:31:37 1283460 283
>>1283354
качество не ниже 720 ставь и ниче ухудшаться не будет
Аноним 20/07/25 Вск 14:06:41 1283480 284
NATIVE00067.mp4 2435Кб, 704x480, 00:00:08
704x480
NATIVE00066.mp4 2466Кб, 704x480, 00:00:08
704x480
>>1283441
>у тебя на пиках i2v?
Да, так зависит же от стартовой картинки, если на пикче горе что ему еще остается делать
Аноним 20/07/25 Вск 18:19:32 1283718 285
тред сдох нахуй...
Аноним 20/07/25 Вск 19:18:25 1283761 286
>>1283718
тебе что надо? это чатик чтоли?
Аноним 20/07/25 Вск 19:19:57 1283765 287
Анончик, какой сейчас положняк по локальным моделям, расскажите пожалуйста!
Аноним 20/07/25 Вск 19:20:13 1283766 288
ладно ван заебал, ушёл играться с фреймпаком и хуняном
Аноним 20/07/25 Вск 19:42:28 1283802 289
Аноны, а есть ли шанс сделать луп зацикленный не используя flf2v? Делаю обычный ворк используя firts last frame ноду, но обычной модели i2v, первым и последним кадром вставляю тоже самое изображение, чтобы произошел цикл. Получается действительно зацикленное видео, но беда в том, что происходит искажение последних 3-4 кадров (яркая вспышка или подобных артефакт). Как фиксить без излишнего пердолинга?
Аноним 20/07/25 Вск 19:44:14 1283807 290
>>1283718
>тред сдох нахуй...
Так тему предлагай - обсудим, тут движуха начинается лишь когда новинки выкатывают

>>1283766
>ладно ван заебал, ушёл играться с фреймпаком и хуняном
Сомнительное удовольствие
Аноним 20/07/25 Вск 20:26:36 1283847 291
image.png 5Кб, 878x31
878x31
Охуеть фреймпак такой прогрев оказывается
Сначала подумал ну норм скорость чуть быстрее вана, а это одна секунда сгенерилась, в пизду
Аноним 20/07/25 Вск 20:33:28 1283856 292
>>1283847
А ты думал просто так все тут на ван божественный дрочат и просто игнорируют годноту от хуняна и фреймпака?
Аноним 20/07/25 Вск 20:35:55 1283861 293
250720202015013[...].mp4 259Кб, 544x704, 00:00:01
544x704
>>1283856
Зато знает что такое пизда.
Её бы ускорялками обвесить
Аноним 20/07/25 Вск 20:36:08 1283862 294
Объясните ламеру, пожалуйста.
Локальные нейросети насколько более гибкие, чем через сервис (сайт или чо)?

Возможно ли сделать так:
Снять на видос актёра в определенной позе, выполняющим определенные движения. Потом скормив это видео + фотку любого другого человека и получить копию своего видоса, но уже с человеком с фотки, без косяков, абсолютно реалистично выглядящую?

Если да, то это делается локально на своем специальном компе для нейрогенерации или через обычные сервисы на сайтах?

То есть ЦЕЛЬ: получить как можно более реалистичное видео с определенным лицом с фото, наиболее точно и реально копирующим движения со снятого тобою видео.

Для понимания контекста - хочу делать реалистичные черно-белые видео с историческими лицами (фотки начала 20-го века), результат должен быть максимально реалистичным. И таких видосов надо минимум десятки наделать.
Аноним 20/07/25 Вск 20:39:25 1283866 295
>>1283861
Это t2v или i2v? Если первое и без лор, ну ладно, окей, ожидания все равно не стоит, а если второе, то сут удивления, не ясна
На цивите буквально первая лора:
https://civitai.com/models/1434650
Или ты хочешь писик и сисик и чтобы из коробки и за 5 секунд?
Аноним 20/07/25 Вск 20:49:14 1283883 296
>>1283862
>насколько более гибкие, чем через сервис
сервис залочен на уровне запроса + можно (наверное) улететь в бан, если ты избыточно откровенен в своих желаниях
Локальная генерация тебя лочит на уровне понимания модели и клипа, а писать можешь чего угодно

>получить как можно более реалистичное видео с определенным лицом с фото, наиболее точно и реально копирующим движения со снятого тобою видео.
Понятно, бабам из порно хочет лица одноклассниц вставлять, ладно шучу, если тебе нужно менять только лицо в исходнике - это одно, если тебе нужно создать новое видео вдохновленное исходником + замена лица это другое. Первое делается условно просто любым фейссваппером на базе inswapper_128 лучше пока не придумали, а точнее придумали, но людям в руки не отдают. Второе сложнее, нужно использовать более жирные модели типа wan vace, где можно использовать дополнительные контролирующие модели, что будут анализировать твой видос и использовать его детали, линии, глубину итд как референс. Потом все равно придется сделать faceswap, как и в первом варианте. Короче достаточный пласт знаний тебе нужно будет освоить для реализации своей затеи, за 5 секунд вряд ли раскуришь.
Аноним 20/07/25 Вск 21:07:02 1283897 297
>>1283883
Крутой ответ. Красава. Уважение тебе.

Можешь посоветовать ресурсы, где пообщаться со спецами крутыми типа тебя? Дискорд, телеграм, форумы и т.д.
Аноним 20/07/25 Вск 21:22:40 1283912 298
>>1283897
Да брось, перехваливаешь, тема видосов для локалок считай только зародилась с появлением семейства моделей wan, до этого все было крайне плохо и долго. Сейчас опять же с появлением адекватных дестил лор и возможности не ждать по пол года на генерации люди активизировались. Если знаешь английский язык можешь пойти на площадки civitai там люди выкладывают готовые воркфлоу, возможно даже по твоим задачам. Если ты никогда локально не генерил - я бы начал с чего по проще типа базовой текст в видео генерации.
Так же есть два неплохих сабреддита:
https://www.reddit.com/r/StableDiffusion/
https://www.reddit.com/r/comfyui/
Не скажу, что это прям истина в последней инстанции, но просто банально больше людей с разными способностями и подходами, можно чего позаимствовать
Аноним 20/07/25 Вск 21:22:55 1283913 299
А i2v магреф вообще на какое разрешение расчитан? 720 есть смысл пробовать?
Аноним 20/07/25 Вск 21:24:50 1283915 300
>>1283847
Ты путаешь 4 степа и 30 на ване.
Это щас ван топовый, а раньше генерил в 5-8 раз медленнее.
Ну и у фреймпака все еще есть 120 секунд плавной генерации с фиксированным размером контекста.

Но по сути, лайтх2в топич и сделал ненужным фреймпак пока что.
Надеюсь, когда-нибудь их соединят (технику контекста).

>>1283897
Здесь и можно.
Ну, кроме шуток, реддит, телеграм-чаты (какой-нибудь LDT), да здесь.
Все кусочками, цивитай, гитхаб, хаггингфейс, новости чекать.
Аноним 20/07/25 Вск 21:25:29 1283916 301
>>1283913
У меня норм работало.
Аноним 20/07/25 Вск 21:31:04 1283919 302
Аноним 20/07/25 Вск 21:33:14 1283922 303
>>1283913
>А i2v магреф вообще на какое разрешение расчитан?
480P
Аноним 20/07/25 Вск 22:22:53 1283953 304
Я ща взвою когда там уже ванюша 2.2...
Аноним 20/07/25 Вск 22:40:47 1283968 305
>>1283953
А ты прикинь на 2.2 все старые лоры отъебнут и моделька с базы будет с анальной цензурой? Не говоря уже о том, что дестил месяца 2 ждать...
Аноним 21/07/25 Пнд 01:24:13 1284072 306
image.png 14Кб, 889x57
889x57
Забавно что на квантованной модели свап блоки за долю секунды ставятся, т.е нет смысла их не юзать или что? На качество не влияют, на скорость тоже, а врам освобождают будь здоров
Аноним 21/07/25 Пнд 01:32:54 1284075 307
WanVideo21T2V00[...].mp4 2017Кб, 1920x1088, 00:00:03
1920x1088
WanVideo21T2V00[...].mp4 3288Кб, 1920x1088, 00:00:05
1920x1088
Паскуда блять.
Генерил 2 видос 20 минут и почему то цвета говно вышли
А картинку походу будет пикселить что не делай, хоть в 4к видос ебашь
Аноним 21/07/25 Пнд 04:45:13 1284119 308
WanVideo2100328.mp4 1674Кб, 480x832, 00:00:05
480x832
WanVideo2100331.mp4 1519Кб, 544x960, 00:00:04
544x960
Аноним 21/07/25 Пнд 05:20:10 1284121 309
WanVideo2100336.mp4 1412Кб, 544x960, 00:00:04
544x960
WanVideo2100337.mp4 805Кб, 960x544, 00:00:04
960x544
Какой же кайф.
Теперь буду скайрилс для 24фпс юзать
Аноним 21/07/25 Пнд 08:18:08 1284139 310
>>1284119
киджаевский иди отсюда
Аноним 21/07/25 Пнд 09:18:14 1284147 311
W00001.mp4 980Кб, 832x480, 00:00:05
832x480
WanVideo00001.mp4 3463Кб, 1824x1056, 00:00:05
1824x1056
Аноним 21/07/25 Пнд 09:57:20 1284159 312
>>1284119
>Из киллер фич поддержка 24фпс из коробки
Психбольной в курсе, что 24 фпс можно раздуть из 16 фпс, без необходимости испольовать >>1284121 вот это позорище?
Аноним 21/07/25 Пнд 10:20:58 1284188 313
>>1284119
>>1284121
>>1284159
Ну skyreels v2 чуть более молодая модель у неё есть свои плюсы и минусы, но без нативного дистила пока не хочется портить впечатление, ибо это скорее всего не то что задумывал автор. Skyreels v2 больше подходит для кинематографичных сцен, детализации лиц, эмоций, к сожалению пока сообщество не настолько активно клепает лоры, но думаю будет официальный дистил - будет интерес. ВАН реально неплохо раздувается в 32 фпса через интерполяцию, это разумеется не «из коробки», но тоже ничего, особенно учитывая скорость инференса
Аноним 21/07/25 Пнд 10:58:53 1284206 314
22.mp4 922Кб, 640x640, 00:00:05
640x640
WanVideo21107268.mp4 1100Кб, 656x656, 00:00:05
656x656
WanVideo21107286.mp4 1364Кб, 656x656, 00:00:05
656x656
>>1284119
>>1284121
>скайрилс
Хз, мне не зашло, слишком стилизирует. Лучше магрефа для i2v ничего нет.
Исходные пикчи с видрилов - файнтюн сдхл
Аноним 21/07/25 Пнд 11:27:41 1284218 315
>>1284206
Скажи это базовая пикча + референс лица (чтобы в процессе лицо не «утекало»), либо все это чистая t2v генерация на референсах?
Можно ли на базовых нодах собрать без kijai nodes?
Аноним 21/07/25 Пнд 11:40:35 1284225 316
>>1284218
> Скажи это базовая пикча + референс лица (чтобы в процессе лицо не «утекало»), либо все это чистая t2v генерация на референсах
Это дефолт i2v с исходными пикчами с сдхл, магреф это i2v модель, лицо там не утекает
> Можно ли на базовых нодах собрать без kijai nodes?
Можно, берешь любой i2v ван натив воркфлоу и меняешь настройки/добавляешь лоры
Аноним 21/07/25 Пнд 11:58:05 1284232 317
>>1284206
Сочненько, взаимодействие есть, сделай чуть [suffering from pain], что-бы ебало совсем каменным не было.
Аноним 21/07/25 Пнд 13:29:06 1284284 318
>>1284225
В дефолтном же одна пикча на инпут или прям batch из нескольких фигачить на вход?
Аноним 21/07/25 Пнд 13:32:51 1284291 319
>>1284284
Магреф это i2v модель с референсом, можно юзать как обычную i2v (но если писать промпт сильно отличный от исходника то инпут имедж может меняться), можно обрезать фон и писать свой, можно пихать батчи.
Аноним 21/07/25 Пнд 14:15:55 1284364 320
Какие нейросети имеют большую вседозволенность при создании видео?
Например чтобы можно было генерировать драки, сражения и т.д.?
Или лучше нейросеть на компе поднять?
Аноним 21/07/25 Пнд 14:23:27 1284373 321
74DDCB02-9C2B-4[...].mp4 966Кб, 360x640, 00:00:10
360x640
EBE976DB-ADC2-4[...].mp4 2287Кб, 720x1280, 00:00:10
720x1280
F0C06490-86DB-4[...].mp4 2425Кб, 720x1280, 00:00:10
720x1280
В какой нейросетке генерят видео в стиле пикрил?
Можно ли поднять такое локально?
Очень нравится стилистика
Аноним 21/07/25 Пнд 15:43:58 1284494 322
W00196.mp4 1117Кб, 512x720, 00:00:05
512x720
W00200.mp4 1568Кб, 480x832, 00:00:05
480x832
W00201.mp4 1970Кб, 480x832, 00:00:05
480x832
Аноним 21/07/25 Пнд 15:56:55 1284503 323
KSampler заебал. Почему выдает ошибку Command returned non-zero exit status 1 ?
Аноним 21/07/25 Пнд 15:57:15 1284504 324
Аноним 21/07/25 Пнд 17:13:09 1284557 325
>>1284494
нихуя. годно! У меня так и не получалось норм наездницу из фото сделать. Моё уважение
Аноним 21/07/25 Пнд 17:20:56 1284568 326
Аноним 21/07/25 Пнд 17:38:20 1284578 327
>>1284494
какая модель? лоры? промты? не томи, годно вшло
Аноним 21/07/25 Пнд 17:40:32 1284581 328
Аноним 21/07/25 Пнд 17:45:26 1284587 329
>>1284568
Там 5 сек. да и дело не в лоре, а в говнопромпте. Вот там дебс выше пытался в зомби выстрелить - это можно сделать промптом, но он его пишет не правильно.
Аноним 21/07/25 Пнд 17:54:22 1284594 330
>>1284494
накуканил, файнали
Аноним 21/07/25 Пнд 17:55:17 1284596 331
Аноним 21/07/25 Пнд 17:59:28 1284601 332
abc.jpg 191Кб, 1447x738
1447x738
>>1284578
Промпт супер всратый, даже стыдно такое постить.


nude woman, penis. sex. обветренные губы женщины и грустный вид
start:
камера резко отдаляется.
middle:
женщина раздвинув ноги занимается сексом с мужчиной, она скачет на его пенисе вверх и вниз. with her legs spread having sex with a man
end:
женщина содрогается в экстазе


лора
https://civitai.com/models/1566648
Аноним 21/07/25 Пнд 18:03:46 1284604 333
>>1284601
главное что это работает. спасибо тебе
Аноним 21/07/25 Пнд 20:17:21 1284721 334
>>1284159
Психбольной в курсе, что из 24 фпс можно раздуть 60 фпс?
Но только на скайрилсе, ибо из честных 24 фпс куда меньше артефактов чем из 16
Аноним 21/07/25 Пнд 20:27:26 1284732 335
Бля, а расскажите мне как вы гении из "честных" фпс собираетесь делать НЕ КРАТНЫЕ изначальному числу фпс? Вот реально стало интересно как вы себе это представляете.
Аноним 21/07/25 Пнд 20:30:19 1284738 336
>>1270014 (OP)
Аноны, вопрос по железу для локального запуска. Есть 4080 и 32гб озу.
Из этого можно что-то выжать такого >>1284206 уровня?
Аноним 21/07/25 Пнд 20:30:41 1284741 337
Аноним 21/07/25 Пнд 20:31:15 1284742 338
Аноним 21/07/25 Пнд 21:16:43 1284803 339
Чтобы делать наиболее реалистичные видео - надо пользоваться сервисами, а не локальными? Локалки технологически отстают, я так понимаю? Их преимущества в том, что нет цензуры и нет ограничений в запросах?
Аноним 21/07/25 Пнд 21:20:30 1284806 340
>>1284803
Хочешь генерить порнуху - только локал, хочешь генерить веокал - юзаешь веокал.
Аноним 21/07/25 Пнд 21:34:26 1284817 341
>>1284806
То есть локалку ставят только для порно?
Аноним 21/07/25 Пнд 21:39:00 1284821 342
>>1284817
Если есть ресурсы это тупо бесплатно, а так да, можно всякое NSFW генерить, хочешь медвежат с зайчиками и всякие красивости, пожалуйста онлайн генерации, будет красиво, быстро, качественно, платно
Аноним 21/07/25 Пнд 22:49:14 1284937 343
>>1284821
Я компьютерные игры в жанре визуальной новеллы собираюсь создавать. Фотореалистичные видео нужны. Думаешь, для этого нужна комбинация локалка + подписки?
Аноним 21/07/25 Пнд 22:57:03 1284950 344
>>1284937
Смотря какой сюжет, какой контент, для NSFW точно локалки, а если просто сюжет и милая история, то можно и на онлайне, но по ценникам я хз, чую в этом деле дохуя траев нужно, чтоб получилось как надо
Аноним 21/07/25 Пнд 23:00:38 1284959 345
>>1284950
NSFW не надо.

> дохуя траев нужно
Да. Вот потому и спрашиваю. Основное делать на локалке, потом доправлять в сервисах. + еще править руками в редакторах
Видосов нагенерить надо сотни.
Я чувствую себя так же, как и в 2017-м (крипта). Новая эра настаёт. Надо оседлать волну.
Аноним 21/07/25 Пнд 23:05:15 1284968 346
>>1284959
Если карточка есть или бабки, я бы наверное в локале сидел, как минимум это интересно и познавательно, сидишь на 5 сайтах и жмешь Ф5 по кд "А вдруг че новое вышло"
Аноним 21/07/25 Пнд 23:08:59 1284973 347
>>1284968
А ты пока только через онлайн?
Аноним 21/07/25 Пнд 23:14:21 1284978 348
>>1284973
Я как раз только локально, честно SFW меня не особо интересует (киньте в меня камень), но у меня карта говно 4070ти 12гб врам, по этому все радости не особо доступны, а с новыми релизами так вообще хз, может в полном пролете
Аноним 21/07/25 Пнд 23:16:06 1284980 349
>>1284978
> меня карта говно 4070ти 12гб
давай меняться, я тебе свою 2060 на 6гб, а ты мне своё "говно")
Аноним 21/07/25 Пнд 23:17:02 1284982 350
>>1284978
Сколько такая карта сейчас стоит?
Опиши на какие нейросети юзаешь локально, пожалуйста.
Аноним 21/07/25 Пнд 23:18:46 1284983 351
>>1284978
Лучшие свои работы, выполненные локально можешь закинуть? И описать на чём делал. Сорри, если что. Я тот, кто новеллы хочет делать.
Аноним 21/07/25 Пнд 23:20:59 1284985 352
Аноним 21/07/25 Пнд 23:21:31 1284986 353
Люди-нищуки или может кто так знает, кто-нибудь, где-нибудь, не натыкался на возможность погенерить в облаке на 4060/5060ти 16гб или что-то из нищенского 3060 12гб, 4070(ти), 5070(ти), 5080.... Хочется потестировать...
Ибо где натыкался, там либо А\H100, 3090/4090, A10.... Такое не нужно, там везде 24гб. Ну или всякие не интересные T4/2080/3080..... Иммерс и селектел не предлагать...
Ась?
Аноним 21/07/25 Пнд 23:23:45 1284988 354
>>1284980
С такой прямая дорога тебе в онлайн гены к сожалению, либо в картинко ген, ибо с видосами ахуеешь ждать

>>1284982
Маленькие LLM до 22b, любые SDXL based, вот сейчас wan 2.1 480p

>>1284983
Тут столько законов повыходило, что честно я чет не особо горю желанием делиться, без обид
Аноним 21/07/25 Пнд 23:25:21 1284990 355
>>1284988
>С такой прямая дорога ...
да ладно не гони) С самого выхода вана сижу) Не считая больше года до этого в картинках.
Аноним 21/07/25 Пнд 23:28:49 1284994 356
>>1284990
ХЗ ниже q4km это пиздец там качество наверное, а когда только половина модели в vram помещается ты наверное с членом в руках засыпаешь, но дело твоё, если нравится - то никаких проблем, вот можешь парню подсказать чё к чему
Аноним 21/07/25 Пнд 23:35:50 1285002 357
>>1284988
Чо за законы? Ты про порно? Ну закинь в какой-нибудь анонимный filesharing... Хз.
Ты контакт свой в тг или еще где-нибудь можешь дать? Проконсультироваться надо.
Аноним 21/07/25 Пнд 23:38:20 1285005 358
Аноним 21/07/25 Пнд 23:48:34 1285008 359
>>1285005
>>1284988
У тебя дискорд есть? В дискорд мне закинь в личку gxxvhyf_06628 .
Меганизкая вероятность, конечно, что тебя кто-то будет искать.
Либо просто напиши в дискорде, без примеров работ твоих. Я тебе заказ свой опишу.
Аноним 21/07/25 Пнд 23:50:38 1285011 360
>>1285002
>>1285005
думаю с годик не более, можно расслабляться как сейчас, а потом всё... возьмутся за "нас" с "вами". После того как наиграются с ютубами, стимами, мессенджерами, криптой. Будем вспоминать это время как сейчас интернеты конца 90 и до плюс-минус середины 10х годов. Так просто мысли.
Аноним 21/07/25 Пнд 23:56:31 1285013 361
>>1285008
Сорри, не пользуюсь, да и работа и так у меня имеется. МБ кому из анонов интересно повзаимодействовать
>>1285011
Сидим пердим локально и лучше наверное не постить ничего особенно с реальными людьми, в плане клубнички
Аноним 22/07/25 Втр 00:04:04 1285014 362
>>1285011
Ну цивит точно в блок улетит, тут без вариантов вообще, я честно хз как он до сих пор жив, у меня danbooru не открывает, а там ваще пиздец в 100 раз хлеще

https://www.reddit.com/r/StableDiffusion/comments/1m5ubsi/sage_attention_3_early_access/ - бляха сажа3 только 50 серию бустанет, эхххх. Надеемся на ван 2.2 слышал там нативно хотят инференс ускорить и даже снизить требования, но это пока лишь на словах
Аноним 22/07/25 Втр 00:12:31 1285015 363
>>1285013
Ты можешь щас уделить какое-то время генерации локально у себя на компе? Мне надо понять, какие результаты показывает локалка, чтобы сделать выбор (видеокарты у меня нет пока что никакой).
Любой из этих картинок выбери.
-----------------------------------------------
Требования: люди на видео должны сидеть\лежать почти неподвижно и смотреть на вас (в камеру) так, будто слушают то, что вы им говорите. У вас разговор.
Главное требование - максимальная реалистичность. Никакой шизы, форма лица не должна меняться и тд. Моргнуть может, чуть чуть двинуть рукой, пальцами и тд. Выглядеть должно абсолютно реально.
Длительность - чем дольше, тем лучше. Секунд 30 и выше будет отлично.
В сцене на улице (2 человека) должно быть так же, только легкое движение воздуха (так как улица) должно слегка иногда покачивать листья деревьев, халаты должны немного совсем чуть чуть развеваться у них.
Предметы не должны двигаться, менять форму и тд. Не должно всякого сюрреализма происходить.
-----------------------------------------------
Если кто-то другой сгенерит локально (или не локально) - укажите нейросеть, конфигурацию компа и сколько времени понадобилось для достижения этого результата.
Аноним 22/07/25 Втр 00:14:46 1285016 364
persons.png 2558Кб, 1977x1955
1977x1955
person222.png 1891Кб, 1952x1966
1952x1966
person111.png 1200Кб, 1952x1966
1952x1966
>>1285015
Извиняюсь, картинки отпали.
Аноним 22/07/25 Втр 00:16:23 1285022 365
>>1285014
>слышал там нативно хотят инференс ускорить и даже снизить требования
Бляяять. И на что ты надеешься, на деградацию?
Выйдет обосанная 8б модель чтоб нищуки смогли запустить
Аноним 22/07/25 Втр 00:54:33 1285033 366
Мы ждём слишком многого
Холдеры вана это вообще кто? Ноунейм индусы/китайцы?
Надо ждать пока нвидиа/гугл включатся и выкатят локалку, тогда заживём
Аноним 22/07/25 Втр 01:01:54 1285039 367
>>1285033
>Мы ждём слишком многого
>Холдеры гта 6 это вообще кто? Ноунейм британцы/индусы?
>Надо ждать пока юнити/анриал енжин включатся и выкатят опенворлд, тогда заживём
Аноним 22/07/25 Втр 01:24:10 1285051 368
image.png 42Кб, 700x149
700x149
У меня настолько нет гора в ване что я уже думаю в эти китайские символы в негативе пробрались враги которых даже переводчик не палит.
Типа будь максимально соевым, кровь нини, мозги нини, а переводчик выдаёт "эта от третьей ноги братан отвечаю"
Аноним 22/07/25 Втр 05:30:48 1285114 369
>>1285051
Так убери их, какие проблемы. Но я тебе сразу скажу что в горе он не может тупо физически, его этому не обучали.
Аноним 22/07/25 Втр 07:13:23 1285138 370
>>1285016
>обосанная 8б модель чтоб нищуки смогли запустить

О, кайфы бля. Это я жду.
Ещё жду нунчаку на ван.

мимонищук_с_3060_нейрозатычкой
Аноним 22/07/25 Втр 07:44:19 1285147 371
676.jpg 772Кб, 909x1212
909x1212
Аноним 22/07/25 Втр 08:01:01 1285153 372
>>1285022
Надеюсь на магию оптимизации хотя бы последние два поколения gpu, снижение количества параметров ни в коем случае! И так достаточно дебильных нейронок, пройденный этап
>>1285033
Ага конечно, щас корпы себе в репутационный убыток сделают модель, что сможет в «женщина лежит на траве» и попадет под все анальные кары, просто так чтобы было
>>1285051
Если ты юзаешь lightx2v с cfg 1 без NAG - в негатив можешь даже насрать, разницы не будет никакой, у меня он вообще отрублен через conditioning zero out
Аноним 22/07/25 Втр 11:10:19 1285236 373
попал в бесконечную петлю генерации аниме тян и оживления их проеба
помогите
Аноним 22/07/25 Втр 12:06:41 1285270 374
Wan-21-V2V00060[...].mp4 1478Кб, 360x640, 00:00:03
360x640
>>1284373
Вроде как то так делается, но я тоже ищу нормальные воркфлоу под это дело
Аноним 22/07/25 Втр 12:37:13 1285290 375
NATIVE00098.mp4 207Кб, 480x496, 00:00:05
480x496
Аноним 22/07/25 Втр 14:08:21 1285339 376
>>1270283
>Да всё хуйня, до платных сеток всё равно далеко. Даже мараться не хочется в этом говне
Пиздец соекал говна платный, так даже простейшие вещи типа мордобоя не может сгенерить, в голос с этого сойбоя с бабками.
Аноним 22/07/25 Втр 14:20:44 1285344 377
А в чём смысл шаманить с блоками лор?
Просто чтобы врам освободить или качество улучшается?
Аноним 22/07/25 Втр 14:40:34 1285359 378
просто надо с умным видом и якобы знанием тыкать хуйпойми какие кнопки, чтобы потом с умным видом об этом говорить другим.
Аноним 22/07/25 Втр 14:43:18 1285360 379
Какие же у аниме девочек всратые писи...
И никакие лоры на гениталии не работают
Аноним 22/07/25 Втр 15:01:03 1285369 380
>>1285344
> А в чём смысл шаманить с блоками лор?
Некоторые лоры могут конфликтовать друг с другом и выдавать артефакты, некоторые могут альтерить лица. Отключение некоторых блоков иногда может решить эту проблему, например у мпс.
Аноним 22/07/25 Втр 16:38:09 1285473 381
>>1278476
Люблю этот тред. Тоже обновил, совсем другие результаты, гораздо интереснее.
Аноним 22/07/25 Втр 16:55:41 1285491 382
>>1285290
Благодарю.
Это локально? Какая конфигурация? Какая нейросеть?
В целом, его внешность изменилась, эффект старой плёнки не нужен, мультяшность, дышит слишком мощно, смотрит так, будто готов убить.
Аноним 22/07/25 Втр 16:59:53 1285499 383
Большую часть времени занимает не генерация а ебучий свап/подгрузка моделей.
Даже 64 рам и 24 врам не спасает либо я что то не так делаю
Аноним 22/07/25 Втр 17:03:34 1285501 384
>>1285499
тепаты пока в отпуске, а так для начала или кол-во кадров уменьши, или разрешение. У тебя скорее всего не влазиет всё.
Аноним 22/07/25 Втр 17:04:12 1285502 385
>>1285499
Генерация видео в облаках выгоднее на данный момент?
По деньгам, времени, усилиям.
Аноним 22/07/25 Втр 17:16:18 1285522 386
image.png 92Кб, 829x727
829x727
>>1285499
>Большую часть времени занимает не генерация а ебучий свап/подгрузка моделей.
У меня такая хуйня была только на bf16 модели, пока я не переключил fp16 fast на просто f16. А вообще это должно происходить только один раз, перед первой генерацией, дальше только если ты меняешь какие-то параметры по типу лор. И то вроде кижай выкатил ноду чтобы при смене лор не происходила подгрузка, но я еще не тестил. В нативе точно не должно быть ничего такого.
Аноним 22/07/25 Втр 17:26:45 1285538 387
>>1285522
>перед первой генерацией, дальше только если ты меняешь какие-то параметры по типу лор
Ну вот. А ты весь день только одну позу и один промпт используешь?
Лору сменил и грузи всё заново
Аноним 22/07/25 Втр 17:37:46 1285565 388
>>1285538
>И то вроде кижай выкатил ноду чтобы при смене лор не происходила подгрузка, но я еще не тестил.
>В нативе точно не должно быть ничего такого.
Аноним 22/07/25 Втр 18:23:22 1285611 389
NATIVE00094.mp4 547Кб, 480x496, 00:00:05
480x496
NATIVE00095.mp4 498Кб, 480x496, 00:00:05
480x496
NATIVE00096.mp4 683Кб, 480x496, 00:00:05
480x496
NATIVE00097.mp4 451Кб, 480x496, 00:00:05
480x496
>>1285491
локально, wan2.1.
Ты еще учитывай изначальное качество фото, там большинство аспектов нейросети приходится догадываться что это такое. То еще очень хорошо получилось, вот другие варианты.
Аноним 22/07/25 Втр 18:27:06 1285612 390
>>1285522
Ох бля да неужели KJ сделал возможность загрузки лор ПОСЛЕ модели, а не перед.

Теперь то я сюда >>1278814 торч прикручу!
Аноним 22/07/25 Втр 18:29:56 1285614 391
>>1285611
Ну я делал уже. И сам, и другой человек делал.
У меня получилось отлично (через онлайн), у другого тоже (но он спец, не спрашивал локально ли, или онлайн, скорее всего онлайн - спрошу, мб ответит).
За какое время ты добился лучшего результата? (тот, что изначально скинул).
Конфиг скинь, пожалуйста.

Даже лучший твой результат для меня неприемлем.
Аноним 22/07/25 Втр 18:43:53 1285629 392
>>1285612
>Теперь то я сюда >>1278814 торч прикручу!
Он есть в нативе
Аноним 22/07/25 Втр 19:09:36 1285649 393
А есть нода для сравнения видосов?
Аноним 22/07/25 Втр 20:48:09 1285706 394
>>1285614
>Конфиг скинь, пожалуйста.
>Даже лучший твой результат для меня неприемлем.
Да ты ахуел :DDD
Аноним 22/07/25 Втр 20:52:27 1285712 395
>>1285706
Ну я генерил за 1.5 часа на бесплатном сервисе лучше.
Околоидеально. С вотермаркой, к сожалению.
Аноним 22/07/25 Втр 20:55:14 1285715 396
>>1285712
1.5 часа даже на хороший ген чет дофига, тут считай 81 кадр будет примерно 110-130 секунд = 5 секунд чистого видео
Аноним 22/07/25 Втр 21:13:08 1285731 397
image.png 1631Кб, 1331x754
1331x754
Naked girl with big tits having sex with horse

Ну так то неплохо для первого раза вышло
Аноним 22/07/25 Втр 21:19:41 1285736 398
>>1285715
Там ограничение было на немемберов (бесплатно же сижу). Вроде с 4-й попытки отправляло меня ждать очереди. + еще думал над промптом и тд. Мб меньше .

UPD: ща посмотрел. 3-ей попыткой сделал околоидеально, оказывается. Через 10 минут после 1-й попытки. Потом еще 3 попытки за 50 минут на этом и другом сервисе (пока регался, пока очередь и тд). То есть довольно быстро получил результат.
За 10 минут результат на бесплатном аккаунте лучше, чем у чела с локалкой выше.
Аноним 22/07/25 Втр 22:26:25 1285762 399
терпим... ещё недельку...
побудьте с родными, выйдите потрогать траву в последний раз
Аноним 22/07/25 Втр 22:42:23 1285788 400
>>1285611
Суньте ему хуй в рот, что ли
Аноним 22/07/25 Втр 23:04:18 1285798 401
image.png 13Кб, 885x49
885x49
В 5 раз упала скорость загрузки лор, обычно было 110
Хуй знает что не так, было у кого?
Аноним 22/07/25 Втр 23:20:47 1285815 402
image.png 51Кб, 618x735
618x735
Аноним 22/07/25 Втр 23:50:06 1285839 403
>>1285736
Делай тогда онлайн, никто не призывает тебя изучать или трогать локалки особенно, если тебя не устраивает результат. Онлайн для твоих задач подходит - значит годно

>>1285731
Было сложно, но можно

>>1285762
Это почему? ВАН 2.2 издал скрип?
Аноним 22/07/25 Втр 23:51:29 1285840 404
>>1285798
Попробуй отключить CUDA System Memory Fallback, я так победил внезапные замедления генераций
Аноним 22/07/25 Втр 23:58:35 1285843 405
>>1285798
Оператива переполнена
Аноним 23/07/25 Срд 01:32:38 1285892 406
>>1285840
На линухе нет такого
>>1285843
Нет, но я подкачку до 100 гигов расширял пару дней назад
Аноним 23/07/25 Срд 01:38:14 1285894 407
>>1285892
upd: снес файл подкачки дело не в этом
Аноним 23/07/25 Срд 01:58:38 1285901 408
>>1285843
>>1285840
Ага, бля! Киджаевская сука. Откатил ноды на прошлую версию и скорость вернулась
Аноним 23/07/25 Срд 03:18:09 1285934 409
>>1285614
Воркфлоу в видео, или ты про какой конфиг говоришь? Если железо то rtx3090.
58 секунд на генерацию, с 5й генерации получилось, старую пленку я не писал, нейросеть сама додумала. Вообще, если промпт писать хороший то должно лучше получаться, я так за 2 минуты набросал в общих чертах.
Аноним 23/07/25 Срд 04:44:00 1285945 410
NATIVE00105.mp4 1608Кб, 848x480, 00:00:05
848x480
Аноним 23/07/25 Срд 04:50:51 1285946 411
>>1285934
Круто.

rtx3090 24гига
Такую карту за 50-60к реально взять?

Я вот тут читаю про Hunyan https://habr.com/ru/articles/889154/
Ей требуется 45 гигов VRAM. Её на RTX3090 24гб совсем не получится запустить?
Аноним 23/07/25 Срд 05:04:20 1285948 412
image.png 58Кб, 836x1170
836x1170
Аноним 23/07/25 Срд 05:05:07 1285949 413
image.png 16Кб, 565x289
565x289
Аноним 23/07/25 Срд 05:10:23 1285950 414
>>1285949
>>1285948
То есть ты юзаешь его на своём RTX3090 24 гига?
Просто форум анонимный и я не понимаю кто именно отвечает, лол.
Аноним 23/07/25 Срд 05:20:39 1285952 415
>>1285949
>>1285948
Ну красава.
Сколько электричества тратит?
1080 не получится делать на твоём железе? На Хуньяне.
Я тот же.

Set your quality settings based on available VRAM:
45 GB+ VRAM: Maximum quality (1024x576)
32 GB VRAM: Medium quality (768x432)
24 GB VRAM: Basic quality (512x288)


Если эту карту в нормальном работоспособном виде можно найти за 50к, то было бы интересно попробовать.
Аноним 23/07/25 Срд 05:52:05 1285954 416
>>1285946
>за 50-60к
Я брал за 60, но у себя в мухосрани с рук живого человека, за то не из под майнера. А вообще много вариантов и за 45-50 взять было, но доставкой и хз что там придет.

>45 гигов VRAM
Ща никому такое не надо, Hunyan уже престаревший кал, wan топчик сейчас. Тут и в 6 гигов врам впихивают пережатые модели. Но там скорость и качество падают конечно.
Аноним 23/07/25 Срд 05:55:58 1285956 417
>>1285950
Это другой анон писал. Я юзаю ComfyUI_windows_portable, он дает больше возможностей для экспериментов, но для старта и wan gp подойдет, а вот если захочется большего то можно и в ComfyUI перекатиться и лапшу дрочить.
Аноним 23/07/25 Срд 05:57:25 1285957 418
>>1285954
За 60к брал когда, друг? Спс за помощь.
Аноним 23/07/25 Срд 06:07:43 1285958 419
image.png 2Кб, 151x69
151x69
>>1285950
проверил в wan gp на rtx 5090, 1080p показывает что будет рендерить 30 мин с 15 gb vram. но обычно рендерят 720р а потом апскейлят
>>1285952
за електричество хз, ват 350 при рендере
Аноним 23/07/25 Срд 06:15:19 1285959 420
>>1285958
Ок, спс за инфу, друг.
Аноним 23/07/25 Срд 06:33:36 1285962 421
>>1285959
у меня в wan2.1 намного лучше результ
Аноним 23/07/25 Срд 06:34:24 1285963 422
2025-07-23-05h3[...].mp4 10164Кб, 1920x1088, 00:00:03
1920x1088
Аноним 23/07/25 Срд 06:56:13 1285965 423
>>1285962
>>1285963

Лучше результат, чем что? Ты фотки эти >>1285016 по моим требованиям оживил? Я автор этого поста: >>1285015
Ну я вот думаю, покупать мне или пользоваться сервисами этими.

Возможно, воспользоваться вот этой услугой: https://immers.cloud/prices/
Потестить удалённо разные видеокарты и таким образом решить. Не знаю подробностей, только что узнал о подобном.
Аноним 23/07/25 Срд 13:43:26 1286151 424
365646456.mp4 214Кб, 560x560, 00:00:05
560x560
1235.mp4 666Кб, 560x544, 00:00:05
560x544
>>1285965
Так устроит, командир?
Аноним 23/07/25 Срд 14:24:15 1286193 425
Я сдаюсь...
Как бороться со слоумо? В негативах стоит, фпс нативные 16, 81 кадр, вот просто что не так блять?
Аноним 23/07/25 Срд 14:25:01 1286195 426
мне уже кажется 81 кадр это пиздёжь и моделька максимум 3 вытягивает без слоумо
Аноним 23/07/25 Срд 14:51:34 1286219 427
>>1286193
1) Необходимо проверить, что используешь корректные lightx2v лоры i2v t2v для соответствующих моделей
2) При использовании t2v лор на i2v генерациях так же с высоким шансом ловишь слоумо, иногда можно перебить, если добавить лору с быстрым датасетом не отключая остальные
3) Некоторые лоры обучены на слоумо, к примеру walking bounce где тянучка медленно идет в камеру
Аноним 23/07/25 Срд 15:08:13 1286234 428
>>1286219
>При использовании t2v лор на i2v генерациях так же с высоким шансом ловишь слоумо
Так там блять 5 разделов с этим ваном, не все ещё указывают на какую версию лора
Аноним 23/07/25 Срд 15:56:04 1286286 429
Кто-нибудь может подсказать в чем различия лайт лор от Киджая? И какой лучше пользоваться сейчас? А то он там насрал ими и никакого пояснения нет.

https://huggingface.co/Kijai/WanVideo_comfy/tree/main/Lightx2v
Аноним 23/07/25 Срд 15:56:23 1286290 430
>>1286151
Вот! Вот именно это я и просил. Спасибо! Сделай еще третью.
Аноним 23/07/25 Срд 16:48:31 1286340 431
Прогонять пикчу через х4 апскейл до видоса здравая идея или копиум?
Аноним 23/07/25 Срд 19:26:01 1286433 432
Даже 480х832 намного качественнее выглядит на 720р модели, только в начале какая то конча на долю секунды лезет
Аноним 23/07/25 Срд 20:32:51 1286471 433
>>1286340
Чтобы потом даунскейл сделать? Исключительно, если у тебя исходник лоурес. Больше артефактов с апскейла хапнешь

>>1286286
https://huggingface.co/lightx2v/Wan2.1-I2V-14B-480P-StepDistill-CfgDistill-Lightx2v/tree/main/loras
https://huggingface.co/lightx2v/Wan2.1-T2V-14B-StepDistill-CfgDistill-Lightx2v/tree/main/loras

Я бы остановился либо на этих либо на kijai 64_rank
Жирнее = Лучше, но говорят после 129 начинает срать, да и весит много, 64 это оптимал
Аноним 23/07/25 Срд 20:40:21 1286476 434
Аноним 23/07/25 Срд 22:05:26 1286541 435
>>1286433
У меня ровно наоборот получалось. Какие-то разрешения, приближающиеся к 720p, получались лучше на 480p модели. Понимаю, что дело в настройках, скорей всего.
Аноним 23/07/25 Срд 22:11:04 1286549 436
https://github.com/kijai/ComfyUI-GIMM-VFI?tab=readme-ov-file
Как пользоваться этим?
Как я понял нужны 2 изображения с началом и концом кадра из видео, но как их достать, каждый раз руками вырезать?
Ещё почему то нет самого видео, что за бред, из чего интерполяция идёт тогда
Аноним 23/07/25 Срд 22:40:57 1286582 437
>>1286549
Не пользовался, но на видео же детально показано (и наверняка воркфлоу вшит) - загрузка кадров - их прокидка в interpolate. У него грузятся из папки, ты можешь сразу из видео доставать. Всего две ноды - загрузка модели и сам интерполейт.
>interpolation factor 4
Больные люди. Может эта сетка и ебет, а я не прав, но прошлые сетки гадили видео, добавляя всего один кадр между, а тут аж три пытается.
Аноним 23/07/25 Срд 23:05:48 1286602 438
AnimateDiff00068.mp4 1021Кб, 832x480, 00:00:05
832x480
AnimateDiff00070.mp4 2102Кб, 832x480, 00:00:10
832x480
WVI2VCCINTRando[...].mp4 1027Кб, 832x480, 00:00:05
832x480
GIMM/RIFE/FILM
Аноним 24/07/25 Чтв 01:48:04 1286726 439
Ебать как же я полюбил свою видеокарточку после этой прожарки ебаными видео...
Это надо же, выдавать в новинках честные, недоступные 60фпс на постоянке, в реал тайме, пока видео в хд еле пердит 10 минут
Аноним 24/07/25 Чтв 01:57:44 1286730 440
>>1286549
>>1286582
Вся интерполяция идет не от видео, а от кадров. На workflow ее ставят перед сборкой видео - пока на выходе после рендера еще отдельные кадры, так что ничего руками брать не надо - просто скармливается выход WAN рендера после vae decode - там пока еще только куча картинок а не видео. Интерполяция достраивает кадры между ними. И только потом все собирается в видео.

>>interpolation factor 4
>Больные люди. Может эта сетка и ебет
От количества достроенных кадров очень мало зависит итог по качеству. Там каждый достроенный кадр делается отдельно - как N позиция между стартом и финишем. Если представить что на картинке просто линия с шаром, и мы имеем два кадра - старт с финишем - шар в разных концах этой линии, то при интерполяции шар будет двигаться по прямой от одного края до другого. Даже если линия кривая - это процессу не важно, шар все равно будет в интерполированных кадрах ровно по прямой двигаться. И будет их там 1 или 3 - все равно. Просто шар будет либо в одном кадре по центру между краями линии, или в трех - на равных промежутках по этой прямой. А отдельные интерполированные кадры сами друг на друга не влияют в процессе создания.
Тут важно лишь, чтобы количество кадров сошлось с итоговым FPS видео. Если у тебя желание получить 60 FPS - нужно ставить интерполяцию 4 (т.к. ван в оригинале - 16) - 16х4=64 кадра. Тогда скорость не уедет. Если поставить 2 - то видео получится ускоренным (если его тоже собрать как 60FPS). Ну, а если поставить интерполяцию 4 а собрать как 30FPS - будет slow-mo.

А вообще, этот процесс очень похож на анимацию по ключевым кадрам (классическая техника рисованной мультипликации).
Аноним 24/07/25 Чтв 02:09:26 1286734 441
>>1286730
>На workflow ее ставят перед сборкой видео
>просто скармливается выход WAN рендера после vae decode
Но это же уже после
Аноним 24/07/25 Чтв 02:13:09 1286735 442
100.mp4 5657Кб, 956x960, 00:00:10
956x960
>>1286151
Нет. Не то, друг.
Серьезно можешь сделать?
Ну я через https://immers.cloud/prices/ буду тестить 3090 24гб, видимо.
Буду признателен, если серьезно попытаешься. Вот эти результаты, что я видел - все слабые.
Сейчас закину почти подходящий.
Аноним 24/07/25 Чтв 02:20:04 1286739 443
>>1286735
Это сделано на Kling 2.1
Аноним 24/07/25 Чтв 02:35:15 1286744 444
image.png 232Кб, 2177x736
2177x736
>>1286730
Вот так?
Но как указать в каком изначальном фпс было видео, если в комбайне пишешь уже 60 фпс?
Аноним 24/07/25 Чтв 02:43:18 1286748 445
У меня i5 12400 со встроенной Intel UHD Graphics 730.
Мне удастся запустить весь этот софт и самую простую генерацию?
Мне надо потренироваться и протестировать как это всё выглядит.
Аноним 24/07/25 Чтв 03:30:29 1286752 446
image.png 3Кб, 1255x52
1255x52
В чём прикол ставить этот параметр на 19?
Поставил на 0 и качество видео сильно лучше
Аноним 24/07/25 Чтв 06:42:09 1286770 447
image.png 31Кб, 1267x430
1267x430
image.png 341Кб, 2299x1155
2299x1155
Подскажите по локалке, сделал по видео гайду. Все работало сначала. Потом поставил video combine через менеджер, и начало давать такую ошибку, как фиксить?
Load Diffusion Model горит красным, че ему надо?
Аноним 24/07/25 Чтв 08:46:22 1286822 448
>>1286752
Самому интересно что это за crf, когда то давно читал, но все равно не понял.

>>1286770
Ему надо модель перевыбрать, ты или папку размещения или имя модели изменил.
Аноним 24/07/25 Чтв 08:50:56 1286826 449
>>1286744
Да так. А "начальное видео" - там вшито в саму модель. 16FPS - это то, на что ее тренировали, в нормальных условиях это константа. Некоторые лоры, правда, ее сбивают.

Комбайн же на вход получает не видео а просто картинки. Сколько дал - столько и соберет, при этом запихнет в одну секунду ровно столько, сколько скажешь. Но ему вообще не интересно что там на входе. Да и не нужно.

Это пользователю в нем нужно выставить выходной FPS - от этого скорость движений на ролике будет зависеть. Если выше, чем на входе - slow-mo. Если меньше чем на входе - "ускоренная перемотка". Т.е. настройка выходного FPS - это не свободный параметр который просто на свой вкус ставится, а жестко привязан к исходным кадрам.
Откуда они - дело десятое, но скорость движений в них всегда на какой-то четкий FPS рассчитана. У WAN - это 16 FPS.

Вся эта математика про движения и кадры в кино/мультипликации давно известна, и всегда использовалась еще на пленках. :) Тогда это был единственный способ slow-mo и ускорение делать.
Камера снимает на повышенной скорости, потом пленка крутится на нормальной - вот и slow-mo. И наоборот.
Аноним 24/07/25 Чтв 10:36:14 1286880 450
Насколько сильно локалки уступают платным сервисам на данный момент?
Аноним 24/07/25 Чтв 11:30:02 1286916 451
>>1286752

CRF (Constant Rate Factor) в кодировании видео:
-CRF позволяет достичь постоянного уровня качества при сжатии видео, независимо от сложности сцен.
-Вместо того, чтобы указывать конкретный битрейт, CRF позволяет задать желаемый уровень качества, а кодек сам подстраивает битрейт для достижения этого уровня.
-Например, более низкое значение CRF (например, 18) означает более высокое качество и больший размер файла, в то время как более высокое значение CRF (например, 28) означает более низкое качество и меньший размер файла.


>Поставил на 0 и качество видео сильно лучше
сделай одну и ту же генерацию на 0 и 19, посмотри битрейт и размер фала, который будет кратно выше. В моем случае 832кб против 6,62мб. Отсюда и лучше кач-во.
Аноним 24/07/25 Чтв 12:13:04 1286934 452
>>1286822
Надо было зайди в манагер, и нажать рестар оказывается.
Аноним 24/07/25 Чтв 13:15:01 1286966 453
image.png 407Кб, 1646x486
1646x486
Подскажите. Поставил конфи локально. Сделал строго по гайду
https://rutube.ru/video/ede50edcefa3b9b134f2ed1a496ca432/[РАСКРЫТЬ] который тут советовали.

Все работает.

Как теперь дальше разбираться без гайда? Я зашел на civitai, я так понимаю мне надо скачивать лоры > Wan Video 14B i2v 480p
Как их в конфи закидывать и применять? Есть пошаговая инструкция? Новичку тяжело понять на самом деле. Нужно ли мне другие воркфлоу качать уже готовые? Или из видоса юзать этот воркфлоу и добавлять всякие ноды ?(какие, опять же вопрос)

Допустим я скачал эту лору ультимейт диптрот, как мне ее задействовать? Чтоб нужную фотку в конфи кинуть, и он мне дал похожий результат с фоткой?
Аноним 24/07/25 Чтв 14:23:13 1287039 454
>>1286966
>генератор который понимает русский
Я хуй знает почему так дохуя скуфов начало записывать гайды на комфи акцентированные именно на новичков подпивасов, видимо хотят это монетизировать, но они вообще нихуя не вдупляют че несут, а просто слизывают с западных статей/видосов на тему с умным видом сидят поясняют на фоне сложного воркфлоу, который, несомненно, создали они, а не китайцы.
Тема в том что даже на английском инфы крайне мало, в основном она на билибили на китайском, у нас тут баттлфилд, блядь, где каждый эксперементирует со всем сам и нихуя не вдупляет.
Хуй знает зачем скуф пытается делать вид что у нас тут всем рады лишь со знанием русского а ес че друганы помогут.
Я к тому что ты залетел как в широкие объятья где тебе всё разжуют и покажут, даже то что блять за секунду гуглится нахуй в ютубе.
Аноним 24/07/25 Чтв 14:44:15 1287059 455
>>1287039
>>1286966
Ладно я всех новичков так распугаю.
На самом деле у нас тут очень дружелюбно, просто ты выбрал оочень хуевый гайд от скуфа инфоцыгана
Аноним 24/07/25 Чтв 14:55:27 1287078 456
image.png 287Кб, 1798x1006
1798x1006
>>1287059
>>1287039
Ты если шаришь, лучше подскажи чяднт.

Допустим я качаю эту лору https://civitai.com/models/1721246/blowbang-or-double-blowjob-wan-21-i2v?modelVersionId=1947888
Качаю воркфлоу который чел пишет в комментах к этой лоре
https://civitai.com/models/1309369/img-to-video-simple-workflow-wan21-or-gguf-or-lora-or-upscale-or-teacache


Все ноды прогружаю, все заебись.
Кидаю фотку, нажимаю RUN, мне выдают такую тупую ошибку ПИК

Почему эта хуйня пишет что у меня нет этой лоры в папке unet? причем тут вообще эта папка, если лоры идут в папку loras? Ок, я и в эту unet закинул, один хуй ничего не работает. Где я проебался?
Аноним 24/07/25 Чтв 15:25:56 1287102 457
>>1287078
вместо unetloader используй другой лоадер лоры дефолтный
Аноним 24/07/25 Чтв 15:32:50 1287111 458
workflow.png 2983Кб, 5852x4172
5852x4172
>>1287078
Не ебу что там за воркфлоу.
Кидаешь пикрил в комфи, качаешь все зависимости и кайфуешь.
Лоры кидаются в ComfyUI/models/loras, а потом достаются из "WanVideoLora" в воркфлоу
модели кидаешь в ComfyUI/models/diffusion_models
Аноним 24/07/25 Чтв 15:39:51 1287114 459
image.png 231Кб, 2075x883
2075x883
image.png 18Кб, 2560x137
2560x137
image.png 14Кб, 520x329
520x329
>>1287111
Самый дефолтный воркфлоу вот допустим. Что не так здесь? Как только доходит до 62% - Load diffusion model, выдает "переподключение", что не так с дифьюжн моделью? Этот файл модели в нужной папке лежит, че за хуйня, по идее все должно работать ведь
Аноним 24/07/25 Чтв 15:43:12 1287118 460
>>1287114
Ну значит пизда, рам не хватает
Ставь файл подкачки побольше
Аноним 24/07/25 Чтв 15:44:20 1287121 461
>>1287118
Именно оперативки чтоли? На видюхе 16гб, и озу 16гб
Аноним 24/07/25 Чтв 15:45:34 1287125 462
>>1287121
Да, ставь файл подкачки гигов 64
Аноним 24/07/25 Чтв 15:48:33 1287129 463
>>1287121
Кратко: все модели вываливаются в оперативку, всё жирное хранится там, а при генерации переваливаются на видеокарту и так по кругу.
16 гб очень мало, 32гб минимум, 64гб база, 128гб отлично
Аноним 24/07/25 Чтв 15:50:46 1287130 464
>>1287121
>и озу 16гб
Не мучайся. Для видео приемлемо - 32Gb. Но чтобы не было мучительно больно ждать каждую загрузку любой мелочи, т.е для комфорта - 64 надо. Это именно про обычную RAM, не про VRAM. Теоретически на 16 завести наверное можно, но там свап раздуется до 20-30 гиг моментом. И с какой скоростью это все шевелится будет - тоже вопрос...
Аноним 24/07/25 Чтв 15:52:42 1287134 465
>>1287130
Пиздц. Я то думал у меня нормальный комп. Купил видяху, думаю ща как залечу в ИИ. Ага хуй там.
Поставил файл подкачки на 64, щас проверим что будет. Ну если нет, придется покупать озу 64гб
Аноним 24/07/25 Чтв 15:57:38 1287144 466
image.png 20Кб, 592x132
592x132
>>1287121
>На видюхе 16гб, и озу 16гб
))
Аноним 24/07/25 Чтв 15:57:43 1287145 467
image.png 19Кб, 2016x230
2016x230
После увеличения файла подкачки до 64, прогружается дальше. Лол. А я уже часов 10 ебусь, меняю разные воркфлоу, качаю модели, смотрю видосы, не понимаю в чем дело, а мне оказывается оператива нужна
Аноним 24/07/25 Чтв 15:59:51 1287148 468
>>1287134
Картинки генерить - 16-ти хватит. Мелкие текстовые модели гонять которые целиком в видюху влезут - тоже. А для остального надо и обычную память. МНОГО.
Аноним 24/07/25 Чтв 16:02:27 1287153 469
>>1287148
То есть мне нет смысла щас искать всякие урезанные модели и тд, gguf, мне в любом случае нужно много озу? Файл подкачки насколько релевантен в данном вопросе? с ним можно жить?
Аноним 24/07/25 Чтв 16:13:14 1287158 470
>>1287153
Угу. По насколько можно жисть с подкачкой - не скажу, не пробовал. У меня издревле объем RAM - первый кандидат на апгрейд. Так что еще когда самые первые сетки только появились - у меня уже 32 стояло. А когда сам начал вкатываться еще только в картинки - сразу понял, что этого едва-едва для серьезных workflow.
Аноним 24/07/25 Чтв 16:17:36 1287160 471
>>1287158
Есть разница ддр4 или ддр5? Просто если ддр4 мне просто память докупить, а если ддр5 решает, то придется платформу менять
Аноним 24/07/25 Чтв 16:58:50 1287191 472
В общем репортую, с файлом подкачки все хорошо работает. Дефолтный воркфлоу с видео + ноду лоры добавил, больше ничего.
5070ти+16рам+файл подкачки на 64гб = видос в 400х400 на 5 сек за 5-6минут
Аноним 24/07/25 Чтв 17:13:24 1287209 473
>>1287191
Гугли теперь как поставить SageAttention и тритон на винду, будут видосы за 1.5 минуты.
Аноним 24/07/25 Чтв 17:16:16 1287212 474
Аноним 24/07/25 Чтв 18:20:36 1287254 475
>>1287111
ты ебанутый киджаевский хуй нахуй ты это гигабайтное свое говно кидаешь новичку
Аноним 24/07/25 Чтв 20:35:01 1287322 476
Аноним 24/07/25 Чтв 21:45:25 1287400 477
image.png 721Кб, 1314x1053
1314x1053
Максимальная тряска
Аноним 24/07/25 Чтв 21:47:17 1287403 478
image.png 40Кб, 1290x215
1290x215
Нам дадут 30 фпс ребята
Аноним 24/07/25 Чтв 22:41:33 1287445 479
>>1287400
в прошлый раз после тизера думал через месяца два выйдет,а вышло через день-два..
Пошли они нахуй кароче, я заебался, пожить хочу без всей этой хуйни.((
Аноним 24/07/25 Чтв 23:10:53 1287471 480
image.png 18Кб, 703x110
703x110
Аноним 24/07/25 Чтв 23:14:13 1287478 481
>>1287471
Так фпс не зависит от архитектуры, он зависит от того какой фпс был при тренировке.
Аноним 24/07/25 Чтв 23:45:44 1287513 482
image.png 16Кб, 988x88
988x88
Аноним 24/07/25 Чтв 23:48:06 1287516 483
>>1287403
>>1287471
>>1287478
Именно. От тренировки зависит. И с практической точки зрения - лучше бы не давали. Т.к. если wan 2.2 будет натренен на 30 fps, то это разом х2 ко времени генерации той же длинны видео. Т.к. не 16 кадров на секунду надо, а уже 30.
Из 16-ти же интерполяция прекрасно делает те же 30 (32), но гораздо быстрее.
Аноним 24/07/25 Чтв 23:48:55 1287519 484
>>1287513
Это хорошо. Значит не потребуется нового железа. :)
Аноним 24/07/25 Чтв 23:56:36 1287528 485
>>1287516
Дай мне самый быстрый и стабильный интерполятор чтоб засунуть в воркфлоу и никогда не вспоминать
Аноним 25/07/25 Птн 00:02:40 1287539 486
Пуся лора классная.
Даёт мувмента и деталей, но только для t2v
Аноним 25/07/25 Птн 01:24:12 1287573 487
скиньте у кого что получвется на ван 2.2
Аноним 25/07/25 Птн 01:44:02 1287582 488
Ну что тут у вас, по-прежнему видосы на 5-6 секунд? Я про локальную генерацию Захожу сюда из LLM треда раз в пару месяцев.
Аноним 25/07/25 Птн 01:59:42 1287587 489
>>1287582
Можно подумать в ллм контекст не плывёт после 50-60 сообщений
Аноним 25/07/25 Птн 02:53:46 1287596 490
1g7ujrt74vef1.gif 13735Кб, 800x450
800x450
>>1287582
Смотри как сидушка зрелищно мнётся и не бухти
Аноним 25/07/25 Птн 04:19:51 1287601 491
image.png 103Кб, 983x658
983x658
Что не так в этих настройках?
Пытаюсь из 16 фпс сделать 32, выдаёт 10 секундное видео вместо 5 секундного
Аноним 25/07/25 Птн 07:35:06 1287626 492
>>1287601
flowframes скачай и не еби моск
Аноним 25/07/25 Птн 10:36:31 1287690 493
>>1287582
Я делаю по 7 секунд за 3-4 минуты на 3070. Может можно и 8, но на 10 становится адски долго.
Аноним 25/07/25 Птн 12:33:59 1287848 494
За неделю вау эффект прошел и стало скучно. Сеймы?
Аноним 25/07/25 Птн 13:48:26 1287943 495
image.png 533Кб, 743x797
743x797
Кто нибудь пользуется? Rope by neurogen
2500р не охота платить хуй знает за что.
Старая версия не работает на 50ХХ, обновился блять
Аноним 25/07/25 Птн 14:07:47 1287949 496
>>1287601
Куча всего лишнего.
1. На вход RIFE VFI (frames) просто линк от VAE Decode. (Repeat... не нужен). optional interpolation states - ничего не подключай. Вообще.
2. параметр Multiplier - просто 2. (Ноды подключенные к нему - отключить нахрен.) Это если хочешь 30FPS. Если хочешь 60 - то ставь 4. Остальное на нем - не трогай, там нормально.
3. Выход RIFE VFI прямо на Video helper ноду. Там выставить 30 или 60 FPS в зависимости от того, что стоит в Multiplier на RIFE VFI.

Все.
Аноним 25/07/25 Птн 14:10:37 1287952 497
>>1287209
Можешь гайд скинуть как это поставить? Если не сложно и не западло...
Аноним 25/07/25 Птн 14:18:36 1287956 498
>>1287943
Челик тебе 10 минут времени на замену библиотек сэкономил, а ты не хочешь всего лишь 2500 отдать? Ахуел?
Аноним 25/07/25 Птн 14:22:06 1287963 499
Аноним 25/07/25 Птн 14:30:34 1287972 500
Впизду короче этот конфи. Во 1 железо надо супер ебейшее, но это похуй, у меня все работает, но 1 видос 5 сек ждать 5-7 минут, и то, это видос 9 из 10 случаев получится говно, + придумывать какие то промты, подбирать фотки в нужных позах, куча пердолинга. Сделал 10 видосов, ну да прикольна, хуй во рту у тянки, и чо мне с этим делать хз? выглядит все равно хуево, качество говно. короче того не стоит, вот это мой отзыв о вкате в локалку. как побаловаться - норм, но не более.
РОУП пизже был в разы, берешь любое видео, просто вставляешь ебальник - и у тебя целый фильм с нужным лицом, и все делается в миллион раз быстрее, результат сразу видно, железо мощное нахуй не нужно
Аноним 25/07/25 Птн 14:46:18 1287987 501
>>1287956
Хочешь сказать это все можно самому сделать, и старая версия роуп будет работать?
Аноним 25/07/25 Птн 14:46:47 1287988 502
17509604767600.mp4 12378Кб, 720x1280, 00:00:51
720x1280
Аноним 25/07/25 Птн 16:20:00 1288123 503
Настройки X
Ответить в тред X
15000
Добавить файл/ctrl-v
Стикеры X
Избранное / Топ тредов