Главная Юзердоски Каталог Трекер NSFW Настройки

Искусственный интеллект

Ответить в тред Ответить в тред
Check this out!
<<
Назад | Вниз | Каталог | Обновить | Автообновление | 546 345 127
Stable Diffusion тред X+161 /sd/ Аноним 09/07/25 Срд 13:07:00 1269943 1
image.png 4215Кб, 1280x1360
1280x1360
image.png 3736Кб, 1620x1080
1620x1080
image.png 1782Кб, 1184x880
1184x880
image.png 5174Кб, 1920x1088
1920x1088
Тред локальной генерации

База:
→ Приложение ComfyUI https://www.comfy.org/download
→ Приложение Forge https://github.com/lllyasviel/stable-diffusion-webui-forge
→ Примеры https://comfyanonymous.github.io/ComfyUI_examples/
https://comfyui-wiki.com/ (откуда, куда, как)
→ Менеджер расширений https://github.com/ltdrdata/ComfyUI-Manager (автоустановка, реестр расширений)
→ Модели https://civitai.com/

Промпт должен быть кратким для SDXL и поэма для Flux и SD3.5, негативы обычно вредны.

ЧТО НОВОГО АКТУАЛЬНОГО ЗА ГОД

• Flux Kontext в открытом доступе.
• Omnigen
• Генерация картинок на Wan.
• NAG (негативный промпт на моделях с 1 CFG)
• Chroma
• Flux dev и schnell;
• Лора DMD2 для SDXL ускоряет в 2 раза. Пример: 10 шагов, семплер LCM, шедулер beta, 832x1216,
CFG 1 для обычных SDXL https://huggingface.co/tianweiy/DMD2/blob/main/dmd2_sdxl_4step_lora_fp16.safetensors,
CFG 3 для NoobAI https://huggingface.co/YOB-AI/DMD2MOD/blob/main/LYC-DMD2MOD%20(Dmo%2BTffnoi).safetensors,

Оффлайн модели для картинок: Stable Diffusion, Flux, Wan-Video (да), Auraflow, HunyuanDiT, Lumina, Kolors, Deepseek Janus-Pro, Sana
Оффлайн модели для анимации: Wan-Video, HunyuanVideo, Lightrics (LTXV), Mochi, Nvidia Cosmos, PyramidFlow, CogVideo, AnimateDiff, Stable Video Diffusion
Приложения: ComfyUI, Fooocus, webui-forge, InvokeAI

► Предыдущий тред >>1260174 (OP)https://arhivach.hk/?tags=13840
Дополнительно: https://telegra.ph/Stable-Diffusion-tred-X-01-03
Аноним 09/07/25 Срд 13:48:42 1269981 2
ComfyUItempiqjn[...].png 1934Кб, 1024x1152
1024x1152
ComfyUItempchml[...].png 2334Кб, 1280x1280
1280x1280
Аноним 09/07/25 Срд 14:16:31 1270000 3
изображение.png 2081Кб, 1024x1024
1024x1024
17128653610190.jpg 530Кб, 1077x1077
1077x1077
Аноны, как пикрилы делают?
Аноним 09/07/25 Срд 14:21:38 1270004 4
>>1270000
Имг2имг + контрол нет.
Аноним 09/07/25 Срд 14:39:16 1270012 5
Аноним 09/07/25 Срд 14:43:30 1270013 6
Аноним 09/07/25 Срд 15:20:46 1270032 7
884JR02JP90W151[...].jpeg 188Кб, 832x1216
832x1216
Аноним 09/07/25 Срд 15:27:47 1270033 8
Аноним 09/07/25 Срд 15:39:37 1270040 9
cherrypick00009.webp 766Кб, 720x1280
720x1280
cherrypick00002.webp 811Кб, 720x1280
720x1280
cherrypick00004.webp 894Кб, 720x1280
720x1280
cherrypick00008.webp 959Кб, 720x1280
720x1280
>>1270033
А ты новенький, да? Здесь так нарочно делают, чтобы имидж треда держать на дне.
Аноним 09/07/25 Срд 16:13:47 1270075 10
Аноним 09/07/25 Срд 16:33:55 1270093 11
>>1270033
какие претензии к черепахам ,пидор?
Аноним 09/07/25 Срд 17:26:45 1270186 12
image.png 16Кб, 66x142
66x142
>>1270033
>ряяяя у миня порвало пердак патамушта мой кал не выложили
сделал правильный перевод
Аноним 09/07/25 Срд 17:55:29 1270261 13
Привет анон, что нового за последние полгода? Остановился на хроме когда он только релизнулся, но там такая кривота была как альтернативу флюскалу, чисто из-за отсутствия цензуры. Бегло прочитал прошлый тред, но не понял что за контекст? Какой-то новый тюн флюса или это просто новый клип? В чём ты сейчас генеришь, что топ? В двух словах, если не лень. Спасибо.
Аноним 09/07/25 Срд 18:06:47 1270294 14
e4559d585cb811f[...].jpg 463Кб, 640x1120
640x1120
6892fa445cb811f[...].jpg 689Кб, 1344x768
1344x768
Аноним 09/07/25 Срд 18:36:06 1270341 15
17514083324190.png 2592Кб, 3488x1531
3488x1531
>>1270261

Контекст это новая прорывная модель для обработки фото. Грубо говоря, она за секунду делает лору с одной фотографии и дальше с ней что угодно творит.

Но не для генерации картинок.
Аноним 09/07/25 Срд 19:23:23 1270408 16
>>1270093
А ты слепой или тупой? Пицца целая.
Аноним 09/07/25 Срд 19:43:04 1270448 17
>>1270408
Это вторая пицца, а Донателло доедает кусочек от предыдущей.
Аноним 09/07/25 Срд 19:44:20 1270451 18
>>1270341
>Но не для генерации картинок.
Почему? На Ван генерим уже. И на контексте вполне можно генерировать. Подавай на вход чистый латент и пиши промпт. Все так делают.
Аноним 09/07/25 Срд 19:50:13 1270463 19
>>1270451
А ван в сворме будет работать? Я загрузил воркфлоу для гуфа. Модели, и т.п. Выдает ошибку sageattention. То есть ей нужна чистая комфи?
Аноним 09/07/25 Срд 20:18:40 1270514 20
1752081517965.png 1607Кб, 1024x1024
1024x1024
Аноним 09/07/25 Срд 20:21:42 1270515 21
image.png 3044Кб, 3275x1722
3275x1722
Аноним 09/07/25 Срд 20:37:35 1270535 22
>>1270515
ого, фильтр поверх картинки сделал
Аноним 09/07/25 Срд 20:39:47 1270541 23
image.png 4016Кб, 3192x1782
3192x1782
>>1270535
Да, без фотошопа. Прикинь. если я, криворукий еблан, такое делаю, то что сделают художники уровня бог?
Аноним 09/07/25 Срд 20:41:31 1270548 24
image.png 2711Кб, 3122x1860
3122x1860
Аноним 09/07/25 Срд 20:58:55 1270602 25
image.png 2913Кб, 3317x1819
3317x1819
Аноним 09/07/25 Срд 21:49:50 1270681 26
>>1270602
>>1270548
>>1270541
>>1270515
Ужасно. Эти нейрошакалы. В VAE пространстве решительно нельзя масштабировать изображение.
Аноним 09/07/25 Срд 22:06:25 1270712 27
>>1270261
> что нового за последние полгода?
1) Хромку почти доучили. Теперь она тупо по всём лучше флюкса. Тут стилистическое разнообразнее даже важнее, чем расцензура.
2) Генерят статические картинки на wan. Выходит очень чётко и консистентно, но скучно как провинциальные стоковые фото. Цензуры практически нет.
3) Вышел Kontext (и Omnigen2) - модели которые в гайденс принимают не текст, а текст+изображение. Кроме традиционного i2i и инпейнта может в "нарисуй кошку в стиле как этой картинке" или "вот картинка бабищи, нарисуй её лежащей на диване в одних трусах". На выходе качество как у флюкса + возможны неприятные артефакты + иногда непохоже рисует.
Аноним 09/07/25 Срд 22:16:09 1270736 28
>>1270681

Похер на техническое качество. Это уже мелочи для аутистов.
Аноним 09/07/25 Срд 22:21:47 1270743 29
Аноним 09/07/25 Срд 22:22:25 1270744 30
>>1270448
Вот это коупинг, ты прям как хуйдожники.
Аноним 09/07/25 Срд 22:25:10 1270748 31
2025-06-1411-45[...].webp 96Кб, 1280x904
1280x904
>>1270541
ну ведь это уебанство, это полный крах, это днище.
sd не продвинулся ни на на шаг, всё там-же где и было ещё при хаче, новые модели, новые ui, а всё как было кривым говном, так и осталось. педофилам хотя-бы есть смысл ебаться со всем этим, нагенерил - вздрочнул, а нормисам это зачем, что-бы что? нахуя вы затарились всем этим говнищем за 200к, нахуя в долги залезли? купили бы лучше снаряги какой, вел хороший, самокат, нарезали-бы по району сквозь плотный тёплый летний воздух на закате, но сука нахуй, сидеть, ебаться, внутри бетонной коробки, что-бы высрать это?
ну, уж, нахуй...
Аноним 09/07/25 Срд 22:51:42 1270783 32
>>1270736
>Похер на техническое качество.
Собственно везде куда целится контекст - в кум, в индустрию, в инструмент автоматизации, везде качество не похер.
Аноним 09/07/25 Срд 22:52:56 1270785 33
>>1270748
скоро коллапс нейрокала, как ты сказал эта технология больше подходит для педофилов, извращенцев, кумеров, но когда ллм пытаются внедрить на рынок к нормисам она терпит крах с 2% платных подписчиков
Аноним 09/07/25 Срд 22:56:13 1270787 34
>>1270783
Я имел в виде, что мне похер как домашнему юзеру.

>в индустрию

Это да, но там и модели другие - pro и max. Там уже намного лучше качество, чем фри dev.
Аноним 09/07/25 Срд 22:59:14 1270790 35
>>1270785
чудесно, значит тебе не нужно бояться за свою жопу и с визгами бегать по нейротредам - можешь наконец-то успокоиться
Аноним 09/07/25 Срд 23:02:02 1270795 36
image.png 1766Кб, 1024x640
1024x640
сон кошкожены
Аноним 09/07/25 Срд 23:08:34 1270802 37
>>1270785
>терпит крах с 2% платных подписчиков
Спустя пару лет какая-нибудь Gemma5:3b, которая будет летать на любом оконечном устройстве, будет решать 99% задач нормисов. Проблема не в ИИ, проблема в платной подписке.
Аноним 09/07/25 Срд 23:26:44 1270815 38
>>1270787
>Там уже намного лучше качество,
Абсолютно нет. Про особо не отличается. Макс... тоже. Да чутка получше, но все равно те же самые нейрошакалы, так же с нихуя на одном промпте без изменений может кинуть совершенно левое лицо. То же говно, только на 10% лучше. С уровнем рефов виду и элементс от клинга - даже близко не стоит. На корпоративном рынке строго нахуй идёт. Так, игрушка дома побаловаться, не более. Да ты посмотри на флюкс - из него даже явно желающие коммерчески использовать ничё натюнить не осилили. Из всех проектов только порнушная хрома более-менее, и то только потому что туда просто напохуях гигантское ведро помоев плеснули, что само по себе не плохо, ведь сам по себе флюкс - это и есть дистилят убогий БЕЗ этих помоев. Сд 3,5 по той же причине не взлетел. Убогая цензуры в датасете калечаящая датасет. Вот 1,5 тренили на всём потряд и это был ахуй. На тот момент. Так что в целом калтекст мертворожденное говно без задач.
Аноним 09/07/25 Срд 23:29:56 1270816 39
>>1270802
>Спустя пару лет какая-нибудь Gemma5:3b, которая будет
Требовать подключения к интернету и активироваться платным ключом.
Ты совсем тупорылый? Посмотри на суно. Как только модели становятся норм - их закрывают пейволом. Всё еще ждет суно 4 хотя бы по три трека в день? Хуй. Последние геммы уже требуют подключения к интернету. Вот тебе и лоКАЛ. Остануться только старенькие модели, которые энтузиасты будут насиловать десятилетиями. Заскринь и через 10 лет увидишь что я прав.
Аноним 09/07/25 Срд 23:30:13 1270817 40
>>1270783
Контекст никогда не целился в кум. Он в первую очередь позиционируется как фотошоп, который редактирует фото по промпту, во вторую как ип-адаптер для консистентных персонажей и стилей. А вообще, если ты не рукожоп и поставил нормальное количество шагов, то справляется он с этим на самом деле отлично, с минимумом искажений. Хотя сам факт того что изображение полностью изменяется, даже тогда когда это не нужно, это кал. Должно быть точечное изменение, если ты радикально не изменяешь изображение, а не полная перегенерация
Аноним 09/07/25 Срд 23:32:03 1270818 41
>>1270817
>как фотошоп, который редактирует фото по промпту, во вторую как ип-адаптер для консистентных персонажей и стилей.
В обоих случаях он высирает таких нейрошакалов, что после апскейла будешь фейсвапать всё равно, а тогда - какой нахуй блядь смысл?
Аноним 09/07/25 Срд 23:32:55 1270821 42
>>1270816
>Последние геммы уже требуют подключения к интернету.
Шиз, проспись.
Аноним 09/07/25 Срд 23:34:22 1270823 43
>>1270817
>поставил нормальное количество шагов
Количество шагов не помогает. Попроси его кропнуть лицо крупным планом и увидишь типовые VAE шакалы.
Аноним 09/07/25 Срд 23:44:37 1270829 44
1752093875623.jpg 783Кб, 1000x667
1000x667
1752093875642.webp 92Кб, 1248x832
1248x832
>>1270818
>В обоих случаях он высирает таких нейрошакалов
На большем количестве степов относительно мало хуярит, но сам факт что вообще хуярит это конечно плохо. Но энивей юзабельно на комерческом уровне. Уже не раз видел юз контекста со стороны маленьких, но все же комерческих проектов. При чем нужно приглядеться, чтобы это заметить. Единственное чем ты рискуешь юзая его - это хейт со стороны подобных нам задротов, которые будут приглядываться к каждой картиночке, а нормисы же схавают
Аноним 09/07/25 Срд 23:51:21 1270830 45
image.png 161Кб, 443x134
443x134
>>1270829
Чел, у собаки тут 6 пальцев.
Аноним 09/07/25 Срд 23:51:47 1270831 46
>>1270821
Ты чё не в курсе что ли? Ахахаха. Ну ну.
Аноним 09/07/25 Срд 23:52:24 1270833 47
1111.mp4 5447Кб, 1404x946, 00:00:04
1404x946
>>1270463
>Выдает ошибку sageattention. То есть ей нужна чистая комфи?
это никак не связано. просто ставь sageattention через pip, либо используй sdpa или flex attention
>>1270408
>А ты слепой или тупой? Пицца целая.
привет, кал. ты слишком громко и назлойливо кукарекаешь. пока, кал.
Аноним 09/07/25 Срд 23:54:29 1270836 48
>>1270833

Напрямую связано как мне сказал чатгпт.

>просто ставь sageattention через pip

Естественно у меня стоит sageattention. СвормUI про запуске делает так, что ее не видит комфи.
Аноним 09/07/25 Срд 23:55:45 1270838 49
>>1270790
чего порвалась свинка инфоцыганская))
Аноним 09/07/25 Срд 23:56:00 1270839 50
Аноним 09/07/25 Срд 23:56:29 1270840 51
1752094587019.jpg 231Кб, 1162x540
1162x540
>>1270830
Она точь в точь перерисовала оригинал, пикрил. О чем ты?
Аноним 09/07/25 Срд 23:59:33 1270844 52
>>1270836
>как мне сказал чатгпт
это ни разу не авторитет. все LLM если чего-то не знают, то придумывают отсебятину.
>у меня стоит sageattention
ставил через venv? или в основной системный питон установил
Аноним 10/07/25 Чтв 00:01:26 1270846 53
>>1270840
Значит оригинал хуево сгенерировал, убери этот фарш из пальцев.
Аноним 10/07/25 Чтв 00:02:09 1270847 54
>>1270839
норм соска, дал бы на клыка
>>1270840
во смеху то, местный долбоеб обосрался выискивая шестой палец на ирл фото
Аноним 10/07/25 Чтв 00:08:33 1270850 55
Аноним 10/07/25 Чтв 00:11:07 1270852 56
>>1270831
Иди спи, утром на свежую голову перечитаешь весь свой бред.
Аноним 10/07/25 Чтв 00:12:02 1270853 57
>>1270846
У меня для тебя плохие новости, значит реальная ирл жизнь плохо сгенерирована, ведь это фото

>>1270847
Лол
Аноним 10/07/25 Чтв 00:12:41 1270854 58
>>1270852
Я видел тут писали на доске. Нет смысла не верить.
Аноним 10/07/25 Чтв 00:13:01 1270855 59
image.png 264Кб, 628x1072
628x1072
>>1270844
Не знаю. Наверно в основной.

Установка что-то типа такого:

....desktop\swarmm\SwarmUI\python_embeded\python.exe -m pip install sageattention
Аноним 10/07/25 Чтв 00:13:59 1270857 60
>>1270829
Шерсть на морде зашакалило, увы, как будто соплями измазали.
Аноним 10/07/25 Чтв 00:14:32 1270858 61
>>1270850
>Это ребенок.
а... понятно теперь, почему он обосрался с шестым пальцем
Аноним 10/07/25 Чтв 00:15:05 1270859 62
>>1270854
>Я видел
Я на этой доске чего только не видел. Не повод в это верить на слово.
Аноним 10/07/25 Чтв 00:18:43 1270860 63
image.png 2407Кб, 2786x845
2786x845
У меня ниче не шакалится
Аноним 10/07/25 Чтв 00:20:57 1270862 64
>>1270855
установку правильно делаешь.
sageattention 2.1.1 удали и поставь 1.0.6
Аноним 10/07/25 Чтв 00:23:07 1270863 65
image.png 2121Кб, 1408x768
1408x768
image.png 2145Кб, 1408x768
1408x768
image.png 2050Кб, 1408x768
1408x768
image.png 2411Кб, 1408x768
1408x768
Аноним 10/07/25 Чтв 00:23:48 1270864 66
>>1270860
Да там шакалится самую малость на самом деле и то если присматриваться под лупой. Единственное что сильно шакалится если последовательно изменять одну и ту же картинку и добавлять результат в инпут. Например попросить добавить очки, закинуть результат в инпут, потом клоунский нос, закинуть результат в инпут и так несколько итераций. Поэтому хуево что пересоздается все изображение, а не только изменяемая часть
Аноним 10/07/25 Чтв 00:26:04 1270865 67
>>1270860
Да-да, этот цифровой шум в правом нижнем углу совсем незаметен. И ведь это он ещё пиксель в пиксель рисует. Попроси его сделать кроп морды крупным планом и всё изображение рассыплется.
Аноним 10/07/25 Чтв 00:26:51 1270866 68
>>1270864
в комфи есть ноды типа inpaint stitch может стоит их попробовать? тогда контекст будет работать только с областью, помеченной маской, а не всем изображением. ну это в теории, сам пока с лапшой не игрался.
Аноним 10/07/25 Чтв 00:28:15 1270867 69
image.png 514Кб, 610x685
610x685
>>1270863
кстати почему нейрослопа нет в продакшене? вроде 4 год пошел, обещали заменить всех креативщиков, а нейрослоп дальше маргинальных сайтов не выбирался
Аноним 10/07/25 Чтв 00:33:04 1270868 70
>>1270867
Смысл продакшена - так строить пайплайны, чтобы слоп не бросался в глаза. Так было с комбинированными съёмками, так было с хромакеем, так было с CGI, так и с нейрослопом. Поверь мне, его навалом, просто грамотно приготовили и обмазали.
Аноним 10/07/25 Чтв 00:33:33 1270869 71
>>1270867
Потому что юридической базы нет, можно на нихуевые проблемы налететь.
Аноним 10/07/25 Чтв 00:40:06 1270872 72
>>1270867
Ну во-первых зис >>1270868
То что ты его не видишь еще не значит что его нет. А во-вторых еще рано. Качество растет, но пока не будет кнопки "сделай охуенно", никто не будет это юзать полноценно, ведь сам факт того что у тебя получаются трехрукие мутанты, а тебе потом это еще нужно все просматривать и редактировать, + тебя еще потом нейропидором назовут, вычислив ИИ по текстуре пикчи или микро косякам, отталкивает большинство.
Аноним 10/07/25 Чтв 00:41:14 1270873 73
image.png 783Кб, 1423x1316
1423x1316
Inpainted00005.png 999Кб, 1000x667
1000x667
вот через инпейнт
Аноним 10/07/25 Чтв 00:42:51 1270874 74
image.png 266Кб, 510x841
510x841
Инпейнт этот работает только с куском картинки, а не с целой.
Аноним 10/07/25 Чтв 00:43:17 1270875 75
image.png 157Кб, 614x310
614x310
>>1270867
Там где планка высока, ещё не успел.

p.s. где воркфлоу на ван достать?
Аноним 10/07/25 Чтв 00:45:38 1270876 76
Аноним 10/07/25 Чтв 00:45:41 1270877 77
>>1270873
Нормас, но немного теряется смысл ии редактирования. В плане того что тебе нужно было всего лишь ввести промпт, а ии вообще все за тебя делает, а тут еще приходится указывать область. В прочем, это не не сложная работа
Аноним 10/07/25 Чтв 00:50:00 1270878 78
>>1270873
ну вот норм работает. включи mask fill holes, чтобы внутреннюю область замазывать вручную не требовалось.
Аноним 10/07/25 Чтв 01:01:07 1270880 79
Inpainted00008.png 996Кб, 1000x667
1000x667
Аноним 10/07/25 Чтв 01:04:09 1270882 80
Аноним 10/07/25 Чтв 01:40:24 1270889 81
дайти плз норм воркфлоу для генерации прона в комфи
Аноним 10/07/25 Чтв 01:50:15 1270890 82
ComfyUI00001.png 4343Кб, 1920x1088
1920x1088
запустил ваш ван. щас потестю как он лолек рисует. и если нет, то нахуй
Аноним 10/07/25 Чтв 02:16:54 1270894 83
Хуйня, не нрав. Удаляю. Шаг в сторону от стока - и всё, говно. Сд3.5 вне конкуренции.
Аноним 10/07/25 Чтв 02:38:25 1270900 84
ComfyUId00010.png 2930Кб, 1920x1088
1920x1088
в сток может ток
Аноним 10/07/25 Чтв 02:44:23 1270903 85
ComfyUI00w011.png 2757Кб, 1920x1088
1920x1088
Хотя оставлю. Может покручу еще.
Аноним 10/07/25 Чтв 02:51:43 1270905 86
иллюстрация.jpg 236Кб, 1920x1088
1920x1088
Ладно, оставлю. Сойдет.
Аноним 10/07/25 Чтв 03:03:58 1270911 87
>>1270816
>Требовать подключения к интернету и активироваться платным ключом.
Будет ещё хуже: в видеокарты будет встроен GPS и будет региональный санкционный запрет на запуск.
Так что не ерничаем, не воротим нос, а наслаждаемся тем, что есть.
Аноним 10/07/25 Чтв 03:25:50 1270915 88
ComfyUI00021.png 2830Кб, 1920x1088
1920x1088
Аноним 10/07/25 Чтв 03:38:02 1270916 89
image.png 580Кб, 814x720
814x720
чуть в сторону от стока и бам - пластик!
Аноним 10/07/25 Чтв 04:12:22 1270919 90
ComfyUI00033.png 1857Кб, 1920x1088
1920x1088
Зато стоковые клоуз апы легко.
Аноним 10/07/25 Чтв 09:44:33 1271156 91
>>1270873
>белая тема
>русик
>тонна васянских нод
Психопат, сколько человек в день ты убива
Аноним 10/07/25 Чтв 10:03:13 1271186 92
>>1271156
>русик
>сколько человек в день ты убива
Только свиней
Аноним 10/07/25 Чтв 16:05:59 1271675 93
2.3 it/s норм скорость (в Forge) для 4060 ti при генерации 896x1152 на SDXL без лоры, хай рез фикса и контролнета, просто обычная генерация?
Аноним 10/07/25 Чтв 16:20:35 1271704 94
Интереснее всего делать франкиштейнов из 4 моделей сразу через dare и потом их сравнивать, самое сложное это найти и отобрать норм чекпоинты для скрешивани без одинаковых ебальников. Натвис всегда идеально разбавляет модели и дает ебейший реализм
Аноним 10/07/25 Чтв 16:24:44 1271717 95
>>1271704
Все с этим еще на 1,5 наигрались.
Аноним 10/07/25 Чтв 16:52:06 1271763 96
image.png 62Кб, 930x323
930x323
Через такую бороду можно подключать dev-лоры к kontext и они будут работать лучше. Но как провернуть это с нунчакой? Если пихаю svd вместо dev, то оно один хуй генерит так же долго. Сама по себе нунчака работает как нужно.
Аноним 10/07/25 Чтв 20:38:13 1272183 97
На Цивитаи и хаггингфейсе удалили лору на сиськи в контексте и мёрдженую модель.
Нет ли ссылок на лору или указанную модель?
Аноним 10/07/25 Чтв 21:04:40 1272210 98
image.png 6Кб, 617x79
617x79
>>1272183
Эти или другие какие-то?
Аноним 10/07/25 Чтв 21:06:09 1272212 99
>>1272210
Вроде да.
Clothes remover я таки уже нашёл, а вот вторую лору можно?
Аноним 10/07/25 Чтв 21:08:56 1272218 100
>>1272210
О, и вторую нашёл сам.
Но за попытку помочь спасибо!
Аноним 10/07/25 Чтв 22:54:27 1272357 101
>>1270040
чем твои гридоселфи 1вумена примечательны?
Аноним 10/07/25 Чтв 23:01:12 1272362 102
image.png 4498Кб, 1664x2432
1664x2432
Аноним 10/07/25 Чтв 23:02:04 1272365 103
Аноним 10/07/25 Чтв 23:53:41 1272424 104
Аноним 11/07/25 Птн 16:37:18 1272921 105
>>1270890
Неужели это первая локалка за 3 года которая не проёбывает геометрию объектов которые перекрывают друг друга?
Больше примеров надо, потестите, а то все сд модели не могли в самое простое
Аноним 11/07/25 Птн 16:38:29 1272925 106
>>1272921
Вобще-то и она проебывает, но чуть меньше за счет того что это видео модель.
Аноним 11/07/25 Птн 16:40:11 1272930 107
>>1272925
Ну проебывают даже онлайн нейронки иногда, чат гпт так вообще часто.
Аноним 11/07/25 Птн 16:42:29 1272932 108
>>1272930
Так гопота и не видеомодель. Понимание мира говна
Аноним 11/07/25 Птн 16:44:12 1272934 109
>>1272932
сора это видео модель
Аноним 11/07/25 Птн 17:15:05 1272954 110
image.png 1963Кб, 1120x1360
1120x1360
Аноним 11/07/25 Птн 17:18:20 1272960 111
>>1272934
Так в чатжпт (>>1272930) не сора, там нативная генерация 4о. Сору они так и не дали использовать в качестве генератора изображений
Аноним 11/07/25 Птн 17:58:24 1272969 112
ComfyUI000к48.png 2443Кб, 1920x1088
1920x1088
ComfyUI00033.png 1857Кб, 1920x1088
1920x1088
ComfyUI00032.png 2399Кб, 1920x1088
1920x1088
ComfyUI00004.png 4710Кб, 1920x1088
1920x1088

да, реализм, если генерить сток фото.

и кал, если генерить с фантазией. пик 4
Аноним 11/07/25 Птн 18:01:12 1272970 113
Ок гугл, как срать пикчами из wan в фото стоки автоматически и зарабатывать на этом деньги
Аноним 11/07/25 Птн 18:02:44 1272972 114
ComfyUI00027.png 1804Кб, 1920x1088
1920x1088
ComfyUI00018.png 2794Кб, 1920x1088
1920x1088
image.png 120Кб, 304x318
304x318
ComfyUI00028.png 2495Кб, 1920x1088
1920x1088
знает оно эффект двойной экспозиции - генерит хорошо. шаг в сторону, и соси хуй. заменить лес унитазом. будет пик 4. потому что в стоках такого нет. а оно само не может.


знает концертное фото, но ребенка туда вписывает хуево
Аноним 11/07/25 Птн 18:27:52 1272991 115
>>1272972
>знает оно эффект двойной экспозиции
Рофлишь? Такое полторахи знали 3 года назад, орнул
Аноним 11/07/25 Птн 18:29:10 1272992 116
>>1272991
а теперь это знает ван
Аноним 11/07/25 Птн 19:23:35 1273050 117
>>1272968
>он вообще ничего не умеет
>все что он может - вариации стока
Ты так говоришь буд-то в этом треде генерили что-то кроме как вариаций стока.
Тут за три года 90% пиков это: closeup portrait photo, 1girl, background
Аноним 11/07/25 Птн 20:06:38 1273079 118
>>1272972
Я правильно понимаю, ты генеришь с дистилляцией и удивляешься почему всё ожидаемое? Или это без дистилляции так?
Аноним 11/07/25 Птн 20:39:17 1273207 119
Все, пизда, соя с их продавливанием этичных норм через закон и до Tensor.art добралась. Пускают под нож все NSFW модели и уже ввели фильтр на промпты, блокающий любые нехорошие слова. Итс овер всем, у кого пека не позволяет генерить локально...
Аноним 11/07/25 Птн 21:01:41 1273260 120
>>1273207
>Итс овер
Все уйдут на третий ресурс просто и всё. Тензоры же набрали базу из не порнушников, как и цивита. Это обычный процесс. Но щас ван уже на картошке запускается, в интернете полно место где можно бесплатно картофелену развернуть.
Аноним 11/07/25 Птн 21:01:43 1273261 121
>>1273207
>фильтр на промпты
Меняешь шрифт и генеришь, ебать проблема
Аноним 11/07/25 Птн 21:04:00 1273264 122
>>1272183
>и хаггингфейсе удалили лору
Морозная история. Мозги включи.
Аноним 11/07/25 Птн 21:04:33 1273267 123
Аноним 11/07/25 Птн 21:05:58 1273269 124
>>1273207
>у кого пека не позволяет генерить локально...
Для гуфов вана нужен сетап на 40к, если с нуля. Неподъемные деньги по нашим меркам, пора бы тебе задуматься о заключении контракта. Вернешься и подрочишь.
Аноним 11/07/25 Птн 21:10:27 1273282 125
>>1273260
>Все уйдут на третий ресурс просто и всё.
Какой ресурс?
Аноним 11/07/25 Птн 21:16:50 1273300 126
>>1273282
Какой нибудь, всегда есть третий.
Аноним 11/07/25 Птн 21:22:18 1273312 127
Сейчас все онлайн сервисы щемить начнут, инфа сотка. Первым был Seaart, который ввел встроенный нейро-цензор фильтрующий все кроме легкой эротики (а сейчас и ее подумывает запретить), потом драма с Civitai, теперь это. В итоге на всех крупных сайтах кислород перекроют рано или поздно. Для NSFW останутся только узконаправленные порнушные вроде Pornworks с сомнительным качеством, кучей ограничений и платными функциями на любой пук. Либо локаль, да.
Аноним 11/07/25 Птн 21:27:20 1273316 128
>>1273261
Ты не понял, этим дело не ограничится. Они уже выкатили обращение ко всем авторам, сообщив что через 72 часа снесут все модели и лоры которые в принципе способны генерировать сисик-писик.
Аноним 11/07/25 Птн 21:28:23 1273319 129
image.png 1689Кб, 832x1216
832x1216
Аноним 11/07/25 Птн 21:29:27 1273320 130
>>1273312
>>1273207

Это прекрасно. Дрочеры должны страдать.
Аноним 11/07/25 Птн 21:30:29 1273322 131
>>1273320
>Евнухи должны страдать
Аноним 11/07/25 Птн 21:31:41 1273323 132
>>1273320
Любитель генерировать котиков, ты?
Аноним 11/07/25 Птн 21:35:30 1273324 133
>>1273320
Большая часть юзеров нейронок это дрочеры, пчел... Нормисам они в массе нахер не сдались, те зайдут, поиграются чутка да бросят. Те же Пони и вследствии Люстра появились лишь благодаря кумерам-анимешникам.
Аноним 11/07/25 Птн 21:42:27 1273328 134
>>1269943 (OP)
>Тред локальной генерации
В шапке пик с черепахами из чат гопоты, ОП как обычно аутист
Аноним 11/07/25 Птн 22:50:08 1273384 135
>>1273323
>>1273322
>>1273324

три года генерирую. ни разу даже шишка не зашевелилась. про большее молчу
Аноним 11/07/25 Птн 22:52:59 1273388 136
image.png 129Кб, 1329x462
1329x462
>>1273312
> Либо локаль, да.
Откуда у людей такие деньги!!!! с визгом про 8гиг можешь нахуй идти, туда порнуха влезет - поникал, сдохля, и даже ван, а на каловых тензорах только это и используют
Аноним 11/07/25 Птн 22:54:33 1273390 137
image.png 70Кб, 194x182
194x182
Аноним 11/07/25 Птн 22:58:54 1273397 138
>>1273384
Я пистрюн свой расчехлил только на контексте. То что порнушка генерится по одно фотке из профиля тг - страшная сила. Нагенерил все своих ЕОТ, однокурсниц, сотрудниц, бывших, подруг друзей сестёр дальних родственников.
В итоге гештальты позакрывал и живу дальше
Аноним 11/07/25 Птн 23:07:04 1273403 139
Аноним 11/07/25 Птн 23:08:45 1273406 140
>>1273403
На сестер не дрочил что ли?
Аноним 11/07/25 Птн 23:09:14 1273407 141
Аноним 11/07/25 Птн 23:10:37 1273408 142
>>1273403
У тебя интеллект хлебушка. Буквально написано "друзья сестры".
с удовольствием дрочил на троюродных сестёр, о существовании которых внезапно узнал лет в 15
Аноним 11/07/25 Птн 23:13:53 1273409 143
>>1273324
>Нормисам они в массе
нормисы твои - быдло, куда погнали, туда и пойдут. но послушного соевого мяса всё меньше. евнухи - не норма, это тупик. если у тебя к 30-ти годам уже не не стоит нихера, это патология. не пытайся нормализовать свою патологию)
Аноним 11/07/25 Птн 23:17:28 1273413 144
>>1273388
3050 это недокарта, это соевый заменитель для соевых куколдов. Пока с 50хх серией окончательно не разъебуться, стоит смотреть на старших из линейки 40хх, а там цены ещё долго будут кусаться.
Аноним 11/07/25 Птн 23:18:15 1273415 145
>>1273409
От подобного движа в основном только утранищий кал с двухзначным айкью рвется. Почему мне похуй что очередную рефералпомойку для копроскота закрыли? Классно ты себя, кстати, сидя на тензоре, над быдлом поставил.
Аноним 11/07/25 Птн 23:19:18 1273418 146
>>1273413
>3050 это недокарта, это соевый заменитель для соевых куколдов.
А вот и визгун. Ты совсем все мозги продрочил? Или ослеп от дрочки не не видишь что в спойлере написано? Ди нахуй просто.
Аноним 11/07/25 Птн 23:22:32 1273425 147
image.png 135Кб, 1592x1009
1592x1009
Аноним 11/07/25 Птн 23:26:06 1273429 148
>>1273415
>утранищий кал с двухзначным айкью
Благо ты не такой, господин илитарий. Уж всяко небыдло, сразу видно по твоим постам.
Аноним 11/07/25 Птн 23:42:03 1273441 149
изображение.png 682Кб, 2386x1184
2386x1184
>>1273425
Это буквально одна строка которая кладётся в промпт геммы.
Аноним 11/07/25 Птн 23:50:42 1273457 150
>>1273441
Кстати самая моя всратая находка - это то что промпт на русском языке лучше извлекает детали изображения. По крайней мере в гемме.
Может быть модель охуевает от неродного наречия и больше внимания отдаёт токенам картинки, может ещё что.
Аноним 11/07/25 Птн 23:53:16 1273459 151
image.png 17Кб, 519x85
519x85
Аноним 11/07/25 Птн 23:59:59 1273467 152
>>1273459
Это полноценная vision LLM. Есть версии и полегче, но там качество зрения существенно деградирует.
Аноним 12/07/25 Суб 00:18:30 1273485 153
Аноним 12/07/25 Суб 00:19:14 1273487 154
>>1273429
>Благо ты не такой, господин илитарий. Уж всяко небыдло, сразу видно по твоим постам.
Я не сижу на тензорах и цивитаях, полно других более приличных мест.
Аноним 12/07/25 Суб 01:07:50 1273524 155
>>1273322
Ну, по факту это же вас ссаными тряпками гонят со всех платформ, а не любителей котиков. Причем этого вполне можно было бы избежать, если бы вы сидели и дрочили себе тихонько в уголке, а не агрессивно пихали свои фап-материалы под нос людям, которые об этом совершенно не просили.
Аноним 12/07/25 Суб 02:03:21 1273544 156
17505826182950.png 1577Кб, 1024x1024
1024x1024
Аноним 12/07/25 Суб 02:08:49 1273546 157
>>1273457
>Может быть модель охуевает от неродного наречия
неужели до тебя дошло?
что на все ваши стены llm-шизы модель кладёт с прибором и ищет в нём лишь ебаные пещерные тэги из 1.5)
Аноним 12/07/25 Суб 03:13:44 1273555 158
>>1273546
>и ищет в нём лишь ебаные пещерные тэги из 1.5)
Если речь про калтекст, то он на флюксе и от авторов флюкса, поэтому там Т5, а значит он не может в пещерные теги от 1,5. Вот хрома - может, но тот дебик её наверняка на бору-тегах дотренил, поэтому она и стала их понимать.
Аноним 12/07/25 Суб 03:43:36 1273574 159
Аноны, как ускорить генерацию хромы? У меня был воркфлоу отличный (хотя вроде не сильно прям разница со стандартными была) летало и генерилось всё от 15 до максимум 60s, но я его проебал случайно. И что бы не делал сейчас почти любая хрень генерится не меньше чем за 350s а бывает и все 700s. Больше всего думает именно на ksampler. Что ломается и как это чинить? (5070ti) Или тут в cuda дело и может с какими то хитрыми ключами стартануть?
Аноним 12/07/25 Суб 04:50:16 1273597 160
Отмена, Галя, я уже починил.
Похоже слишком новая CUDA на видюхе с не очень хорошей обратной совместимостью с cu128 что была у меня в комфи. Обновил руками торчи на cu129 и всё снова залетало.
Аноним 12/07/25 Суб 05:13:39 1273608 161
А флакс контекст только для комфи? Видел, что его ставили чекпоинтом для стейбла. Это как сделать?
Аноним 12/07/25 Суб 08:50:13 1273676 162
>>1273546
>ищет в нём лишь ебаные пещерные тэги
Попроси её дать "нарративное графическое описание на N предложений от лица фотографа/художника/фоторепортёра/случайного прохожего" и прекрасно оно тебе высрет портянку для Т5. При том от смены точки зрения фокус и детали описания будет ощутимо меняться. LLM умнее чем тебе кажутся.
Аноним 12/07/25 Суб 09:41:40 1273687 163
>>1273207
Пиздос. Это же китай? Они анцензурные модели спокойно выпускают, чего они трястись начали.
>>1273384
У тебя её нет, криворукая шалава из /dev/.
Аноним 12/07/25 Суб 11:02:38 1273711 164
46753256235756.png 13383Кб, 3072x1920
3072x1920
Приделайте живот, а
Аноним 12/07/25 Суб 11:20:51 1273726 165
>>1273574
скорее всего ты разрешение картинки увеличил, или забыл добавить лору на генерацию за меньшее количество шагов.

Можешь еще попробовать скачать версию хромы на 1 CFG.
Аноним 12/07/25 Суб 16:05:23 1274025 166
>>1273687
А ты злой, поди подрочить забыл сегодня
Аноним 12/07/25 Суб 16:48:18 1274082 167
Всем доброго дня. Я новичок в теме. Подскажите, пожалуйста. Вот есть фотка сгенерированной девушки. Какой инструмент использовать, чтобы использовать ее черты лица для эро контента?
Аноним 12/07/25 Суб 16:57:44 1274100 168
Аноним 12/07/25 Суб 17:09:34 1274113 169
>>1273687
Из-за того что иначе сайту любую монетизацию по банковским системам рубануть могут. Хотя я до сих пор не понимаю, с хуя ли, у всяких порносайтов вон подписки ж работают спокойно.
Аноним 12/07/25 Суб 17:13:35 1274117 170
>>1273524
Никто никому ничего не пихал, на тензоре по умолчанию NSFW вообще выключен и чтобы прон в принципе увидеть, надо лезть в настройки рычажок дернуть. Но соевички моралофаги сами намеренно суют нос туда чтобы погромче поорать мол "смотрите что творится, а вдруг ДИТАЧКИ увидят?!!!"
Аноним 12/07/25 Суб 18:52:57 1274206 171
Как же я охуеваю с wan.
Я лайтнинг лорой генерит фуллхд картинку за 30с без артефактов с норм пальцами без пережарки и тд охуенного качества
Аноним 12/07/25 Суб 18:59:20 1274216 172
>>1274206

говноед, плиз.
говно полное он генерит. без цвета, без света. без композиции.
Аноним 12/07/25 Суб 19:00:23 1274219 173
image.png 384Кб, 673x694
673x694
>>1274206
>без артефактов с норм пальцами
Аноним 12/07/25 Суб 19:01:14 1274221 174
image.png 859Кб, 1147x638
1147x638
Аноним 12/07/25 Суб 19:02:52 1274224 175
image.png 1323Кб, 1080x612
1080x612
image.png 1212Кб, 1080x612
1080x612
image.png 1399Кб, 1080x612
1080x612
image.png 5570Кб, 1920x1088
1920x1088
>>1274216
>>1274221
>>1274219
Криворучки, спокуха бля.
Он уже быстрее в 3 раза чем сраный хром даже дистилированным будет
Аноним 12/07/25 Суб 19:07:20 1274231 176
>>1274224
>Он уже быстрее в 3 раза чем сраный хром даже дистилированным будет
И это я молчу что на хроме фуллхд пикча наверное минут 10 занимает, а тут 30 секунд
Аноним 12/07/25 Суб 19:47:29 1274318 177
image.png 325Кб, 906x286
906x286
Аноним 12/07/25 Суб 19:52:33 1274328 178
image.png 5476Кб, 1920x1088
1920x1088
image.png 10538Кб, 2560x1440
2560x1440
image.png 4596Кб, 1920x1088
1920x1088
Блять я даже 1440р картинку за 70 секунд генерю это пиздец... Но, конечно уже с дефектами и удвоенными телами и конечностями.
И это максимально простой криворукий промпт из 5 слов
3 пикча хрома первые две wan.
Ещё раз, я даже не старался в промпт, буквально пришёл и наложил кучу Action photo of a battleground filled with rotten corpses and blood
Хрома сгенерила за 255 секунд, ван за 30, стоит ли это переплаты временем в 8.5 раз решайте сами
Аноним 12/07/25 Суб 20:03:22 1274360 179
image.png 2696Кб, 1024x1024
1024x1024
image.png 2783Кб, 1024x1024
1024x1024
image.png 2723Кб, 1024x1024
1024x1024
image.png 2641Кб, 1024x1024
1024x1024
ДЕДОТРЕД
Аноним 12/07/25 Суб 20:06:21 1274369 180
>>1274328
>первые две wan
Сразу видно соевую модель которая не может даже сгенерить такой простой промт, а рисует спящего человека и пластиковые скелеты
Аноним 12/07/25 Суб 20:10:47 1274384 181
>>1274360
Сделал на ване кстати! Охуенная модель!!!
Аноним 12/07/25 Суб 20:16:50 1274401 182
>>1274328
Покажи какую гирлянду лор использовал и семплер\шедулер?
Аноним 12/07/25 Суб 20:19:10 1274409 183
>>1273384
> ни разу даже шишка не зашевелилась
Почему дрочеры должны быть виноваты в твоей импотенции?
Аноним 12/07/25 Суб 20:22:09 1274422 184
Аноним 12/07/25 Суб 20:24:35 1274430 185
>>1274369
Сразу видно что ты предвзят и любишь поныть
Промпт на второй пикче очевидно другой
Аноним 12/07/25 Суб 20:30:32 1274454 186
1752341431694.png 4470Кб, 1344x1728
1344x1728
Аноним 12/07/25 Суб 20:37:34 1274475 187
ComfyUItempapxa[...].png 2590Кб, 1920x1088
1920x1088
ComfyUItempapxa[...].png 2694Кб, 1920x1088
1920x1088
ComfyUItempapxa[...].png 2753Кб, 1920x1088
1920x1088
ComfyUItempapxa[...].png 2524Кб, 1920x1088
1920x1088
>>1274224
Нихуя себе. Раз он сам делает такой первый кадр, то он же и видео так охуенно должен делать. Я совсем немного пробовал t2v, в основном i2v, но такого качества не замечал, и у других тоже.
>>1274224
>Он уже быстрее в 3 раза чем сраный хром
Это не так. Хрома уже за 30 секунд генерит с таким же текстурированием, но всё перекошенное-переёбанное, если это не 1woman standing. На дистилляции ожидаю не больше 10 секунд.
>фуллхд
А, ну так, да. Неожиданно ебёт, даже стыдно, что проебланил, думал оно сосёт на T2I как и ханьян. Хотя я попробовал и точно где-то наебланил в настройках. Нативный воркфлоу не было возможности запустить, pytorch (nightly), что-то там наебенили и в свежей версия комфи к хуям поотваливались load clip в половине случаев.
Аноним 12/07/25 Суб 20:42:36 1274479 188
>>1274475
>Раз он сам делает такой первый кадр, то он же и видео так охуенно должен делать
Как бы даа но у тебя памяти не хватит даже на 5090 для этого в фуллхд, а на разрешении ниже уже далеко не так пиздато генерит
Аноним 12/07/25 Суб 21:13:45 1274543 189
>>1274430
ван полное говно. мусор для даунов
Аноним 12/07/25 Суб 21:49:05 1274575 190
Аноним # OP 12/07/25 Суб 22:05:40 1274596 191
image.png 5346Кб, 1088x1920
1088x1920
image.png 5643Кб, 1920x1088
1920x1088
image.png 5375Кб, 1920x1088
1920x1088
Кстати.

Перед нами впервые появилась локальная модель нативно генерящая на 1920x1080 и при этом быстрее чем Flux.

Почему об этом нет такого шума?

Если бы кто-то с нуля, скажем тот же Black Forest Lab выпустили нативную FullHD модель, то все бы об этому везде трубили бы.

P.S. Еще, оказывается лоры тренятся на нее быстрее чем Flux, а значит потенциально и модель можно тренить лучше и быстрее.
Аноним 12/07/25 Суб 22:06:37 1274599 192
>>1274575
>редит
>западные сверхлюди
>is amazing!
Блядь всегда в голос ору, когда на этой помойке дауны выкладывают примеры стокового соевого дженерик кала: ебло портрет бабы, пейзажики, котиков и т.д.
И все дружно восхищаются, ах ебать охуеть нейронка смогла такое сгенерить!!!!


Единственный критерий оценки нейронки, это понимание промта, если модель не способна в сложный промт, это калговна ебаного. Это БАЗА
Аноним 12/07/25 Суб 22:08:11 1274602 193
>>1274596
Она же говно полное генерит.
Аноним 12/07/25 Суб 22:08:13 1274603 194
>>1274596
>Почему об этом нет такого шума?
Даун, да нахуй она нужна блять, если генерит только пикрилы калаговна как у тебя в примерах, пусть хоть в 4к блять.
Аноним 12/07/25 Суб 22:09:25 1274606 195
>>1274599
>понимание промта

Что с того, что ван хорошо понимает промт? Если она сложнее типичных сюжетов стока ничего не может?
Аноним 12/07/25 Суб 22:10:24 1274609 196
>>1274596
>Почему об этом нет такого шума?
Потому что тебя спустя два дня заебёт. Ванчик надо очень сильно черипикать и промпт пердолить, чтобы хорошие кадры выходили. За рамками примтивных фотографий жизни нет. Но он лучше флюкса, это точно
Аноним 12/07/25 Суб 22:12:34 1274614 197
>>1274606
>Что с того, что ван хорошо понимает промт?
>Если она сложнее типичных сюжетов стока ничего не может?
Если она не может ничего кроме, значит она нихуя не понимает промт
Аноним 12/07/25 Суб 22:13:29 1274618 198
image.png 5907Кб, 1920x1088
1920x1088
image.png 551Кб, 1065x889
1065x889
image.png 817Кб, 1255x724
1255x724
>>1274602
>>1274603
>>1274606
Покажи мне любую другую локальную модель, которая может воспроизвести такое.

А вот Ван может. Это было задачей уровня Imagen 4, да и то даже онлайн клоузед соурс модели на ней проебываются, как вот этот же >>1274360 ЧатГПТ уровня так называемого "SOTA" не может в такое.
Аноним 12/07/25 Суб 22:14:20 1274619 199
>>1274614
Она понимает. Она сделает, что ты хочешь. Но оче некрасиво. Вооот.


А типические сценки будут красивыми.
Аноним 12/07/25 Суб 22:14:59 1274620 200
image.png 26Кб, 725x240
725x240
>>1274596
>Почему об этом нет такого шума?
Потому что это кал.
Аноним 12/07/25 Суб 22:15:42 1274623 201
>>1274599
> нарисуй мне чёрно-белую фотографию красных сапогов надетых на тюленя
Чем больше промпт - тем больше противоречий. Ему невозможно соответствовать на 100%.
Модель может захлёбываться как flux/chroma или отбрасывать детали, как wan. Ждать, что они начнут в точности следовать твоей шизопортянке - глупо.
Аноним 12/07/25 Суб 22:16:35 1274625 202
image.png 533Кб, 1467x1007
1467x1007
>>1274618
1. графон мммаксимум уебищный.

2. потому что смотрение в зеркало типичная сток тема
Аноним 12/07/25 Суб 22:21:32 1274629 203
ComfyUI00030.png 3639Кб, 1920x1088
1920x1088
image.png 212Кб, 409x447
409x447
Это Ван.
Аноним 12/07/25 Суб 22:22:53 1274630 204
image.png 2476Кб, 1024x1024
1024x1024
>>1274619
>Она понимает. Она сделает, что ты хочешь

Жду, вот промт:

Amateur selfie, Dua Lipa and Emma Watson smiles smugly holds finlandia vodka bottle, wearing a sleeveless white T-shirt with a hole, khrushevka buildings, dirty street puddles potholes on the road, dumpsters and a pack of stray dogs, a group of babushkas feeding stray dogs, summer weather

Бабки на заднем плане должны кормить бродячих собак.
Аноним 12/07/25 Суб 22:24:42 1274632 205
Аноним 12/07/25 Суб 22:28:28 1274635 206
>>1274629
Теперь этот квадрат с лицом в другую ИИ и команду исправить лицо. Потом этот квадрат с исправленным лицом вставить на фотку. Он впишется идеально потому что был вырезан от туда.
Аноним 12/07/25 Суб 22:29:18 1274637 207
image.png 2059Кб, 1024x1024
1024x1024
image.png 2169Кб, 1024x1024
1024x1024
image.png 2162Кб, 1024x1024
1024x1024
image.png 2245Кб, 1024x1024
1024x1024
>>1274618
>ЧатГПТ уровня так называемого "SOTA" не может в такое.
Да, только ВАН способен на такое. Кстати, ван по китайски это царь.
Аноним 12/07/25 Суб 22:31:22 1274642 208
image.png 2955Кб, 1024x1024
1024x1024
Аноним 12/07/25 Суб 22:34:06 1274645 209
image.png 46Кб, 1505x458
1505x458
ComfyUI00095.png 3221Кб, 1920x1088
1920x1088
>>1274630
Держи. Как ты и просил. Генерация в Wan.

лол
Аноним 12/07/25 Суб 22:34:12 1274646 210
image.png 1687Кб, 1024x1024
1024x1024
image.png 1801Кб, 1024x1024
1024x1024
image.png 1659Кб, 1024x1024
1024x1024
image.png 1710Кб, 1024x1024
1024x1024
>>1274623
>нарисуй мне чёрно-белую фотографию красных сапогов надетых на тюленя
А куда их одевать то? На голову, на хвост, на ластоноги передние?
Аноним 12/07/25 Суб 22:34:38 1274647 211
image.png 5524Кб, 1920x1088
1920x1088
>>1274609
>>1274614
>>1274619
Ван по любому лучше всех других локальных моделей не только потому что:
2. FullHD (1920x1080)
3. Генерит быстрее чем Flux
Но и в первую очередь потому, что
1. это первая доступная для людей мультимодальная модель, то есть она была обучена не только на картинках, но и на видео и аудио.
А значит у нее лучшее понимание мира, и поэтому она и лучше рисует анатомию, руки и прочее, потому что она может понять, как должны двигаться пальцы и лица людей. В связи с чем она лучше других моделей так же рисует и эмоции.

>>1274620
Это было до ускорения, когда генерация одного кадра заняла бы 5 минут. А кому это тогда было нужно?

>>1274625
А почему тогда ни одна другая модель на свете в такое не может? Что мешает этим моделям понять такую простую вещь, как отражение лица под правильным углом?

>>1274629
Чел, инпейнт mask only можно сделать и в Wan.

>>1274632
Можешь даже не стараться, он просто заинпейнтил реальное фото.

>>1274637
>>1274642
Тебя не заебывает генерить в квадратах?
Аноним 12/07/25 Суб 22:35:08 1274648 212
>>1274630
Это лора или инпейнт? В промпте ничего не было сказано ни про крашеные оградки, ни про столбы с ободранными объявлениями.
Аноним 12/07/25 Суб 22:37:59 1274650 213
image.png 5864Кб, 1920x1088
1920x1088
>>1274642
>>1274645
Понятное дело, что под знаменитостей лицо нужно отдельно инпейнтить в другой модели или тренировать лоры, так как разрабы потрудились, чтобы дипфейкать было сложнее с нуля.
Но может так и лучше.
Аноним 12/07/25 Суб 22:38:53 1274651 214
image.png 2861Кб, 1024x1024
1024x1024
>>1274647
>Тебя не заебывает генерить в квадратах?
Квадрат высшая форма во вселенной.
Аноним 12/07/25 Суб 22:41:45 1274653 215
ComfyUI00005.png 4389Кб, 1920x1088
1920x1088
апва.png 1500Кб, 1344x768
1344x768
>>1274647
>Что мешает этим моделям понять такую простую вещь, как отражение лица под правильным углом?

А зачем это? Зачем эта техническая хуйня?
Если все мои задачи оно не может выполнить, если она не может в композицию и в креатив. Вот например. Пик 1 ван. Пик 2 сд3.5. Промт один. Угадай, какая модель идет нахуй.
Аноним 12/07/25 Суб 22:42:19 1274654 216
>>1274650
И убери эту сраную ноду с грейном.
Аноним 12/07/25 Суб 22:43:25 1274655 217
.mp4 491Кб, 400x720, 00:00:04
400x720
Вот смотрю на все ваши флюсы, хромы, вани...
А письки-сиськи по прежнему хорошо генерит только поняши.
Аноним 12/07/25 Суб 22:46:09 1274656 218
>>1274655
>А письки-сиськи по прежнему хорошо генерит только поняши.
У тебя старая информация, Ван уже обучили этому
https://civitai.com/models/1734812
Аноним 12/07/25 Суб 22:46:31 1274657 219
image.png 2786Кб, 896x1280
896x1280
>>1274648
>>1274647
>реальное фото.
Ахахаххахах
>В промпте ничего не было сказано ни про крашеные оградки, ни про столбы с ободранными объявлениями.
Ну как бы Imagen Ultra сам понимает как должен выглядеть двор с панельками.
>>1274645
>Генерация в Wan
Ясно, спасибо.
Просто было интересно насколько продвинулись локалки в понимании промтинга.
Аноним 12/07/25 Суб 22:49:28 1274660 220
>>1274657
>понимании промтинга
>тупо распознование лиц, вшитых в датасет.

мдаааа
Аноним 12/07/25 Суб 22:52:09 1274662 221
421e7251-a5f5-4[...].mp4 13863Кб, 720x1280, 00:00:07
720x1280
>>1274657
Генерация такого рода картинок равносильно такому же нейрослопу по типу видео от первого лица в тик-токе.
Аноним 12/07/25 Суб 22:53:43 1274664 222
>>1274630
>babushkas
>>1274657
миллион лор прикрученных к модели, ещё и выглядит как корявый прифотожоп без цветокора.
Аноним 12/07/25 Суб 22:56:53 1274667 223
>>1274662
Не говногенератору говностока на ване это говорить.
Аноним 12/07/25 Суб 22:57:16 1274668 224
>>1274662
>>1274660
Действительно, генрация бабы с зеркальцем, вот это уровень, это прогресс
Аноним 12/07/25 Суб 23:02:02 1274677 225
image.png 5615Кб, 1536x1536
1536x1536
image.png 4831Кб, 1920x1088
1920x1088
image.png 4568Кб, 1088x1920
1088x1920
image.png 5059Кб, 1088x1920
1088x1920
>>1274667
вот тебе еще сток на Ване

>>1274668
лучшее понимание отражения, да.
А то когда идет полный проеб в том, кух нейронки в построение правдоподобного мира.
Аноним 12/07/25 Суб 23:06:14 1274684 226
WanVideo00002.mp4 783Кб, 480x480, 00:00:03
480x480
>>1274657
>Просто было интересно насколько продвинулись локалки в понимании промтинга.
Вот так они продвинулись.
Аноним 12/07/25 Суб 23:09:54 1274690 227
image.png 2463Кб, 1024x1024
1024x1024
Аноним 12/07/25 Суб 23:10:44 1274692 228
>>1274684
Покайфу бля, даже бабульки на заднем плане наяривают.
Аноним 12/07/25 Суб 23:12:57 1274695 229
W00072.mp4 19836Кб, 480x832, 00:00:40
480x832
сдегенерено на wanvace 1.3b
Аноним 12/07/25 Суб 23:14:54 1274699 230
image.png 87Кб, 270x300
270x300
>>1274692
а это уже тот самый color bleeding ребята
Аноним 12/07/25 Суб 23:17:00 1274703 231
>>1274630
Бля, байден, тупорылая истеричная обиженная скотина, съеби нахуй со своими онлайн генераторами из треда локальной генерации. Для тебя есть 3 загона. Только конченный еблан сравнивает локальные и и онлайн сетки.
Аноним 12/07/25 Суб 23:17:08 1274704 232
W00043.mp4 9233Кб, 832x480, 00:00:16
832x480
W00061 (1).mp4 9541Кб, 640x640, 00:00:21
640x640
Аноним 12/07/25 Суб 23:19:18 1274707 233
W00039.mp4 13040Кб, 480x832, 00:00:20
480x832
W00071.mp4 2901Кб, 560x720, 00:00:05
560x720
Аноним 12/07/25 Суб 23:29:36 1274715 234
>>1274703
>из треда локальной генерации
Да не трясись ты так сильно немощный, ахахаххах у вас даже в шапке пик из гопоты
Аноним 12/07/25 Суб 23:33:54 1274718 235
image.png 107Кб, 369x260
369x260
>>1274715
узбагойся уже, это не то разрешение, на котором может генерить ГоПоТа
Аноним 12/07/25 Суб 23:34:58 1274720 236
>>1274645
Блять я и забыл что ван русик понимает пыжусь тут на английском хуйню пишу
Аноним 12/07/25 Суб 23:41:26 1274729 237
>>1274718
>это не то разрешение, на котором может генерить ГоПоТа
Это чистая гоптоа клоун, если в глаза долбишься, то это твои проблемы, а разрешение уж поменять любой аутист сможет
Аноним 12/07/25 Суб 23:42:19 1274731 238
Аноним 12/07/25 Суб 23:44:12 1274734 239
image.png 57Кб, 158x197
158x197
>>1274695
МАКРИДИ НЕСИ ОГНЕМЁТ!
Аноним 12/07/25 Суб 23:56:51 1274747 240
image.png 3599Кб, 1536x1024
1536x1024
image.png 3259Кб, 1536x1024
1536x1024
image.png 3425Кб, 1536x1024
1536x1024
>>1274718

gpt-image
промт: реалистичное фото, черепашки ниндзя сидят за столом и пьют пиво и едят пиццу
Аноним 13/07/25 Вск 00:04:41 1274750 241
ComfyUI00112.png 2316Кб, 1920x1088
1920x1088
Аноним 13/07/25 Вск 00:16:33 1274752 242
>>1274715
>залетный даун не знает
oil painting любой реалистик-моделью Аноним 13/07/25 Вск 00:34:23 1274759 243
изображение.png 1880Кб, 1024x1024
1024x1024
изображение.png 1883Кб, 1024x1024
1024x1024
до этого приходилось миксовать базовую sdxl и леосаму, а тут заряжаешь лору с весом 1.2 и оно тебе рисует холстину с bold brushstrokes
https://civitai.com/models/1762088/expressive-still-life?modelVersionId=1994155
в негативе конечно-же убираем всё что касается реалистик и фото.
Аноним 13/07/25 Вск 00:46:49 1274769 244
ComfyUI05421.png 2575Кб, 1920x1088
1920x1088
ComfyUI05423.png 2015Кб, 1536x1024
1536x1024
>>1274747
Вроде ничего сложного на пиках, но и хрома и ван обсираются
Аноним 13/07/25 Вск 00:57:50 1274773 245
>>1274769
>обсираются
Пынемание промта чтоб его
Аноним 13/07/25 Вск 00:59:43 1274775 246
ComfyUI00716.png 1242Кб, 1200x800
1200x800
GJSrtSqvsvSRkTP[...].png 1200Кб, 1200x800
1200x800
Аноним 13/07/25 Вск 01:00:14 1274776 247
>>1274773
>Пынемание
прекрасное понимание, он ресует человекообразных черепашек прсонажей комикса, хули тебе ещё надо?
Аноним 13/07/25 Вск 01:04:34 1274779 248
>>1274776
>он ресует человекообразных черепашек прсонажей комикса, хули тебе ещё надо?
Пластиковые кривые фигурки? Ты прав, это годнота.

Кстати, почему все локалки так обмазаны пластиком?
Аноним 13/07/25 Вск 01:08:02 1274782 249
>>1274779
а какие ещё они должны быть?
от чего модель должна отталкиваться? пример...
Аноним 13/07/25 Вск 01:13:40 1274785 250
>>1274769
>хрома и ван
Что по цветам у моделей этих, почему такой пережареный вырвиглазный пиздец?
Аноним 13/07/25 Вск 01:14:06 1274788 251
У ГПТ пластилин вместо пластика. Черепахи еще фигня, он и людей умудряется опластилинить.
Аноним 13/07/25 Вск 01:15:06 1274789 252
WanVideo2100001.png 628Кб, 832x480
832x480
Аноним 13/07/25 Вск 01:45:16 1274804 253
image.png 941Кб, 1210x594
1210x594
image.png 741Кб, 1235x590
1235x590
>>1274785
Потому что его промпт говно. В жизни их не бывает, поэтому модель делает фигурки. А у жопочата просто биас и дефолтный стиль. Реагирует на черепашки - включается пресет для анимашек.
Аноним 13/07/25 Вск 01:53:55 1274811 254
>>1274804
>Потому что его промпт говно
И выдал такое же говно, чёт в голос. какой позор
Аноним 13/07/25 Вск 01:59:04 1274817 255
Через что сейчас проще эмоции нагенерить, чтобы лицо не сильно менялось?
Аноним 13/07/25 Вск 02:12:37 1274827 256
Аноним 13/07/25 Вск 02:48:38 1274854 257
>>1274827
Тем, кто тут голых баб генерит, че не советуешь девушку найти, умник?
Аноним 13/07/25 Вск 03:04:38 1274862 258
>>1274854
Как это связано? Можно же на порносайт сходить, там гораздо лучше контент. Я просто пытаюсь защищать анона от трешака.
Аноним 13/07/25 Вск 04:03:09 1274876 259
>>1274862
То есть ответа у тебя нет? Так молчал бы.
Аноним 13/07/25 Вск 09:37:44 1274923 260
image.png 2305Кб, 1408x768
1408x768
image.png 1575Кб, 1024x768
1024x768
>>1274747
>реалистичное фото, черепашки ниндзя сидят за столом и пьют пиво и едят пиццу
Аноним 13/07/25 Вск 09:44:50 1274926 261
ComfyUI05427.png 2845Кб, 1920x1088
1920x1088
ComfyUI05430.png 1576Кб, 1024x1024
1024x1024
У хромы гор лучше но какое то невнятное месиво вместо композиции
Аноним 13/07/25 Вск 09:46:22 1274929 262
WanVideo2100002.mp4 4962Кб, 1280x720, 00:00:05
1280x720
Аноним 13/07/25 Вск 09:57:54 1274933 263
>>1274923
То что гугл генерит я и так знаю, ты локалку давай
Аноним 13/07/25 Вск 10:05:15 1274937 264
>>1274926
Хрома не может в много объектов. Она ещё справляется если это куча художественных мазков маслом, или мусор, но если это осмысленные объекты - захлёбывается.
Аноним 13/07/25 Вск 10:13:46 1274944 265
>>1274933
это и есть локалка у меня на компе, просто закрытая не для всех, доступ покупал отдельно в калифорнии у непростых людей
Аноним 13/07/25 Вск 10:20:16 1274945 266
>>1274944
гы гы гы смешно шутешь очинь гы гы гы
Аноним 13/07/25 Вск 10:37:06 1274958 267
>>1274937
>шёл 3 год картинкогенерации выходит новая супер йоба модель проблемы старые
А нахуй она нужна тогда если может только ван герл стендинг?
Аноним 13/07/25 Вск 11:00:40 1274964 268
>>1274958
>А нахуй она нужна тогда
Чтобы ты спрашивал
Аноним 13/07/25 Вск 16:48:35 1275262 269
image.png 168Кб, 1005x644
1005x644
Какая это нода?
Аноним 13/07/25 Вск 17:11:50 1275282 270
image 130Кб, 1220x604
1220x604
>>1274596
Кто генерит на ван и выжимает прям проценты из скорости: зеленый вариант на 10% быстрее, чем красный. И чуть отличается в деталях. Не пойму лучше или хуже по качеству. Надо тестить.
Аноним 13/07/25 Вск 19:30:23 1275449 271
Аноним 13/07/25 Вск 19:47:14 1275475 272
2019-01-02Говно[...].mp4 433Кб, 640x360, 00:00:07
640x360
Аноним 13/07/25 Вск 20:15:52 1275499 273
91273.png 504Кб, 512x688
512x688
00256-3388248917.png 492Кб, 512x688
512x688
>>1275449
Двачую, держи годноту
Аноним 13/07/25 Вск 20:46:20 1275538 274
>>1275475
не открываю видосы с этим калом
>>1275499
тоже кал

единственная годная модель как была флюсдевкал1.0 так и осталась, ясно
Аноним 13/07/25 Вск 20:48:09 1275541 275
>>1275538
пездабол покажи примеры некала, хочу видеть
Аноним 13/07/25 Вск 20:49:37 1275544 276
>>1275538
>единственная годная
>флюс
Ебанат? Там же на выходе одноебло с жопным подбородком. Пиздец я в ахуе с дауна
Аноним 13/07/25 Вск 22:39:08 1275735 277
Аноним 13/07/25 Вск 23:35:22 1275848 278
Аноним 13/07/25 Вск 23:50:44 1275870 279
17492269287492.jpg 458Кб, 832x1216
832x1216
Аноним 13/07/25 Вск 23:57:29 1275883 280
изображение.png 1497Кб, 1280x768
1280x768
Аноним 14/07/25 Пнд 00:04:00 1275895 281
>>1275883
Типа настолько кал?
Аноним 14/07/25 Пнд 00:23:06 1275917 282
изображение.png 1450Кб, 1280x768
1280x768
Аноним 14/07/25 Пнд 02:03:13 1275986 283
>>1275917
полторашная жидовка, будто в 1941 2021 вернулся.
Аноним 14/07/25 Пнд 02:41:57 1275995 284
>>1275986
>будто
Это базовая sdxl + рефайн на: 0.7, так как базовая не раскрывала перса (клала хуй на Лору). Базовая прекрасно ориентируется во времени, точно по десятилетиям рисует одежду, у новых (не порнушные) с этим похуже, но зато с руками более-менее ок, и композиционных точнее, лучше слушает промт, если пишешь, что платье стронг и блак, то именно так и рисует, базовая оч. сильно привязана к референсы в датасете.
Аноним 14/07/25 Пнд 11:08:25 1276135 285
image.png 1890Кб, 1024x1024
1024x1024
image.png 1984Кб, 1024x1024
1024x1024
image.png 2158Кб, 1024x1024
1024x1024
image.png 2129Кб, 1024x1024
1024x1024
Аноним 14/07/25 Пнд 11:29:51 1276155 286
>>1275735
>скиллишьючки
это что-то на пидрозумерском?
Аноним 14/07/25 Пнд 12:13:42 1276180 287
>>1276155
не трясись говнодел криворукий
Аноним 14/07/25 Пнд 15:37:55 1276439 288
image.png 31Кб, 133x96
133x96
image.png 12Кб, 106x44
106x44
image.png 3Кб, 35x38
35x38
image.png 10Кб, 63x57
63x57
>>1276135
Шел 2025 год, а в онлайн ЛЛМ-ках не еще не могут прикрутить автоинпейнтинг лиц
Аноним 14/07/25 Пнд 15:41:40 1276448 289
image.png 3333Кб, 1536x1536
1536x1536
image.png 3228Кб, 1088x1920
1088x1920
image.png 3343Кб, 1088x1920
1088x1920
image.png 3047Кб, 1920x1088
1920x1088
Аноним 14/07/25 Пнд 17:05:23 1276562 290
>>1276448
По сдхл помню, что лайтинг лора хрень, а хайпер топ. Когда сделают хайпер на Ван? А лучше сразу пусть делают dmd2 лору. Это будет ультра.
Аноним 14/07/25 Пнд 17:12:06 1276572 291
Аноним 14/07/25 Пнд 17:41:26 1276601 292
>>1275848
Спасибо
>>1276572
С добрым утром. Создатель dmd2 уже давно сделал для Wan - CausVid.
Аноним 14/07/25 Пнд 17:50:53 1276620 293
>>1276562
lightx2v это не название лоры, а никнейм автора.
и это не лайтнинг лора, это совсем другое, правильно называть self-forcing.
и это лучше чем хайпер.
https://civitai.com/models/1585622
Аноним 14/07/25 Пнд 22:31:13 1277181 294
Аноним 15/07/25 Втр 00:56:55 1277397 295
17520556217240.png 2763Кб, 1280x1360
1280x1360
>>1269943 (OP)
Пики в шапке типа демонстрация возможностей сд в середине 2025 года?
Три года прошло, а пикрил выглядит криво и всрато даже по меркам кастом полторахи.
Гле увидеть примеры возможностей сд чтоб охуеть от прогресса?
Аноним 15/07/25 Втр 01:02:56 1277402 296
>>1277397
Ты можешь в чатжпт нарисовать еблю?
Аноним 15/07/25 Втр 01:03:34 1277404 297
>>1277397
> Гле увидеть примеры возможностей
30-50 тредов назад, до съеба анонов, которым не похуй на результат.
Аноним 15/07/25 Втр 07:11:05 1277537 298
5t.png 790Кб, 999x1280
999x1280
17525464313420.png 1046Кб, 992x1280
992x1280
СЛЕПОЕ ТЕСТИРОВАНИЕ

ИИ мужику надел шорты. Какой вариант на ваш взгляд лучше и почему?

Потом я раскрою ахуенный секрет, что это за модели.
Аноним 15/07/25 Втр 07:16:09 1277540 299
>>1277537
Девушка, а вы с какой целью интересуетесь?
Аноним 15/07/25 Втр 07:19:27 1277541 300
>>1277537
>ахуенный секрет
На обоих проёб по освещению, научись импаинтить, секретчик хуёв.
Аноним 15/07/25 Втр 07:28:49 1277545 301
>>1276135
Хосспаде, какое говнище. Еблища словно маникюрными ножницами из журнала крестьянка вырезаны.Ты когда еблеты деталишь, давай больше контекста, чтобы sd согласовывало хотя-бы гамму по бОльшему куску, бери контекста больше, хуй с ним пусть у тебя лицо будет не таким детальным (а оно не может быть таковым на таком расстоянии), но зато оно не будет вылаиываться из окружения. Импаинт это всегда качели между детальность и контекстом, всегда жертвуй детальность в угоду контекста.
Аноним 15/07/25 Втр 07:32:11 1277547 302
>>1277541
Ну вот что у тебя в голове, больной ты мамин аутист. Как ты вообще воображаешь мой пост? Вот типа сделал я такой картинки, а потом посмотрел, думаю, боже как они охуенны. Сейчас кину анончикам, и они удивятся какой я молодец. А анон-правдоруб меня наоборот хуями покрыл. Плак-плак. Типа такого?

Как вообще работает твой мозг?
Аноним 15/07/25 Втр 07:33:49 1277549 303
>>1277545
Еблан безграмотный, ты загугли как слово
>импейнт
пишется
Аноним 15/07/25 Втр 07:36:20 1277551 304
df3.png 844Кб, 880x1184
880x1184
>>1277541
А так вот получше? Освещение не испортил? Стало лучше?
Аноним 15/07/25 Втр 07:39:10 1277553 305
>>1277547
>Вот типа сделал я такой картинки, а потом посмотрел, думаю, боже как они охуенны
Именно так.
Совет дня: не можешь срать - не мучай жопу. Научись импаинтить, хотя-бы азы, типа: модель для импаинта нужно брать ту же самую, что и базловое изображение, а если это изображение НЕ генеративное, следует подобрать модель, которая выдаёт похожую картинку на основную, по освещению и температуре.
Аноним 15/07/25 Втр 07:41:51 1277556 306
>>1277549
>загугли
Сразу НАХУЙ, мне посрать как это пишется, знай ты хоть как правильно, ты один хер мудак безрукий.
Аноним 15/07/25 Втр 07:42:06 1277557 307
>>1277553
У меня не было таких мыслей. Ты себе это вообразил.

И начинай угадывать, ты охуеешь, узнав что это за модель.
Аноним 15/07/25 Втр 07:43:40 1277561 308
>>1277556
Пост не о том как идеально инпейнтить. Меня это не интересует, дурачок. Попробуй научиться читать и понимать контекст. У тебя девушка хоть есть?
Аноним 15/07/25 Втр 07:47:29 1277564 309
>>1277551
>Стало лучше?
Ты в зенки долбисся? Нахуя ты такой высокий денойз хуячишь? Сделай блядь контекст больше, хотя-бы чтобы ноги входили целиком, тогда и отрисовка будет подстроена под окружение. Перебирай сиды до тех пор, когда не будет похоже на правду.
Аноним 15/07/25 Втр 09:20:31 1277582 310
ggg.png 1046Кб, 992x1280
992x1280
5t.png 790Кб, 999x1280
999x1280
df3.png 844Кб, 880x1184
880x1184
СЛЕПОЕ ТЕСТИРОВАНИЕ

ИИ мужику надел шорты. Какой вариант на ваш взгляд лучше и почему?

Потом я раскрою ахуенный секрет, что это за модели.
Аноним 15/07/25 Втр 09:53:46 1277590 311
>>1277582
все кал, ахуенный секрет нинужон
Аноним 15/07/25 Втр 09:56:32 1277591 312
image.png 1230Кб, 954x957
954x957
>>1277590

Дебил, хочешь я тебя научу читать тексты? Тут написано: выберите из этих вариантов менее хуевое. Тут не написано: оцените мои скиллы. Учебник по русскому надо?

Нужен. Ты охуеешь. когда его узнаешь. Еще пара отзывов от анона, и я расскажу.
Аноним 15/07/25 Втр 10:04:07 1277595 313
изображение.png 762Кб, 999x1280
999x1280
>>1277537
Хуже всех вариант справа, потому что он не смог в корректный инпейнт и врезал шорты в торс. Это же касается и юбки ниже.
Вариант слева - тоже говно, потому что не смог в генерацию и навалил мусора в текстуру ремня.
Ну и наконец все три варианта - кромешное говно, потому что цветовые, частотные и шумовые характеристики сгенерированных шортов в корне отличаются от исходного изображения. Это бросает в глаза сильнее всего.
Аноним 15/07/25 Втр 10:13:59 1277603 314
>>1277595
Бля, точняк, вот так можно чекать как получился инпейнт. Может есть уже нода, которая добавляет шум и меняет цветокоррекцию, пытаясь снизить процент у вот этой маски, что ты скинул, типа пытается за счёт смены пост-проц эффектов снижает разницу между маской по оригиналу и маской по генерации? Я даже представил как это сделать. Если бы мне сильно нужно было бы, запилил бы.
Аноним 15/07/25 Втр 10:14:15 1277604 315
>>1277582
Аппликация уровня паинта, тупо наложение, ни о каком ИИ тут и следа нет. Уноси свой кал в /б к своим.
Аноним 15/07/25 Втр 10:16:26 1277606 316
>>1277561
>У тебя девушка хоть есть?
Твоя мать считается?
Аноним 15/07/25 Втр 10:20:28 1277608 317
image.png 2823Кб, 2567x1483
2567x1483
>>1277595

>>1277604
ну и довен. почему с утра так активизировались психически больные?


Ладно. Вот секрет. По мнению анона фокус на сдхл до сиз пор ебет флюкосое мыло.

Там юзеру не надо крутить ничего, суть этих моделей в том, чтобы сделать красиво одним щелчком пальца. Не очень выходит у них?

>>1277606
да. ебешь ее?
Аноним 15/07/25 Втр 10:25:59 1277616 318
image.png 1329Кб, 2471x1687
2471x1687
>>1277604
А контекст самое высшее достижение нейронок!
Аноним 15/07/25 Втр 10:28:27 1277618 319
.gif 253Кб, 220x123
220x123
Аноним 15/07/25 Втр 10:29:44 1277621 320
Screenshot 2025[...].jpg 260Кб, 1908x957
1908x957
Screenshot 2025[...].jpg 235Кб, 1908x957
1908x957
Аноним 15/07/25 Втр 10:31:40 1277624 321
>>1277621
>89 Stable Diffusion Models
>на самом деле89 шкаламержей за 3 мин одной модели
Как же я ору с школоты.
Аноним 15/07/25 Втр 11:09:53 1277681 322
>>1274656
это только text2video или ещё и image2video может?
фуррей генерит или только человеков?
Аноним 15/07/25 Втр 11:51:42 1277715 323
image.png 271Кб, 421x473
421x473
image.png 8Кб, 470x74
470x74
>>1277621
Хуею с вот таких зверей. Ну, видно же, что полную залупу наделал - нет, всё равно доводит дело до конца, оформляет так, будто всё ок. Всё равно что насрать, сделать молд для упаковки, сделать фирменную коробку, баннеры с продукцией, пакеты, отснять рекламу, так и не вспомнив, что продукт буквально взят из жопы.
Аноним 15/07/25 Втр 12:45:17 1277765 324
image.png 398Кб, 2377x1194
2377x1194
Аноним 15/07/25 Втр 15:39:10 1277963 325
ComfyUItemplkyt[...].png 6336Кб, 2048x3072
2048x3072
Аноним 15/07/25 Втр 16:22:31 1278001 326
В комфи юи есть нода, которая сохраняет изображение в файл без нумерации? Неужели никто не сделал такой очевидной штуки?
Аноним 15/07/25 Втр 17:29:00 1278065 327
Аноним 15/07/25 Втр 18:20:12 1278119 328
>>1277963
Прикольно, что за модель?
llama-anonnot-flux-kontext-dev-clothes-remover Аноним 15/07/25 Втр 18:23:23 1278125 329
Ну вот ее снесли контекст лору на раздевание, братики, кто нибудь знает где качнуть можно?
Аноним 15/07/25 Втр 18:44:43 1278168 330
Аноним 15/07/25 Втр 18:46:10 1278171 331
>>1277681
Он нихуя нормально не генерит, успокойся.
Аноним 15/07/25 Втр 19:02:04 1278186 332
>>1278168
Уже нашел, а почему ты чмо тупое?
Аноним 15/07/25 Втр 19:02:07 1278187 333
>>1278171
а что нормально генерит nsfw анимации с фуррями?
Аноним 15/07/25 Втр 19:47:04 1278246 334
1752598023528.webp 208Кб, 1168x896
1168x896
Наверно с вашей точки зрения все это мелочно, но контекс хорошо убирает текст с страниц и обложек комиксов. Прикольно
Аноним 15/07/25 Втр 19:54:42 1278255 335
image.png 1509Кб, 725x1024
725x1024
>>1278246
>
>Наверно с вашей точки зрения все это мелочно, но контекс хорошо убирает текст с страниц и обложек комиксов. Прикольно
Гугл это делает вместе с переводом уже года два.
Аноним 15/07/25 Втр 19:56:41 1278259 336
>>1278187
Нормально еблю на данный момент не генерит ничто. На кривые лора-костыли для ВАНа смотреть без слез нельзя. Убожество. Все унцензоред модели - это просто говно в которое вшили лоракал. Чел, тут преемника поникала хромофурр не могут дотренить, а ты аж на видево уже замахнулся.
Аноним 15/07/25 Втр 20:12:10 1278281 337
>>1277618
Анон, напомни название фильма.
Аноним 15/07/25 Втр 20:14:40 1278289 338
image.png 2413Кб, 1024x1024
1024x1024
>>1278281
Голодный американец.
Аноним 15/07/25 Втр 20:25:57 1278316 339
image.png 1829Кб, 1045x831
1045x831
>>1278289

годно.

вижу прогресс сд за 3 года.

ждём дальше.
Аноним 15/07/25 Втр 20:35:54 1278341 340
image.png 2444Кб, 1024x1024
1024x1024
>>1278316
Во-первых, это далеко не сд. Во вторых, ты даун и не понимаешь, что проблемы с лицами относительно площади кадра - фундаментальные. Это как визжать о том, что ДВС воняет. Да, воняет. Охуенный бля прогрес с ДВС за 100 лет! Как вонял так блять и воняет!
Аноним 15/07/25 Втр 20:54:08 1278367 341
Аноним 15/07/25 Втр 21:02:31 1278373 342
>>1278341
>это далеко не сд
А что ты в сд треде забыл кловн?
Аноним 15/07/25 Втр 21:13:22 1278395 343
>>1278373
Смотрю как критик обсирается.
Аноним 15/07/25 Втр 21:37:48 1278418 344
.webm 5700Кб, 1000x563, 00:00:34
1000x563
Аноним 16/07/25 Срд 00:42:21 1278578 345
image.png 2149Кб, 1024x1024
1024x1024
>>1277545
>Импаинт
Понял тебя, видно сразу опытного профессионала.
Проверь пожалуйста, сейчас норм заимпАинтил?
Аноним 16/07/25 Срд 01:18:26 1278615 346
2025-06-1923-09[...].png 1396Кб, 1024x1024
1024x1024
Аноним 16/07/25 Срд 01:44:58 1278628 347
image.png 2082Кб, 896x1152
896x1152
Аноним 16/07/25 Срд 06:48:04 1278700 348
Аноним 16/07/25 Срд 08:31:03 1278720 349
Аноним 16/07/25 Срд 14:56:20 1278956 350
image.png 223Кб, 307x377
307x377
image.png 34Кб, 160x142
160x142
>>1278255
>Гугл это делает
совсем незаметно делает да
Аноним 16/07/25 Срд 15:09:32 1278980 351
image.png 2333Кб, 832x1248
832x1248
image.png 2509Кб, 832x1248
832x1248
>>1278255
а вот так делает Kontext
Аноним 16/07/25 Срд 15:13:13 1278986 352
Аноним 16/07/25 Срд 15:13:13 1278987 353
>>1278980


нет, контекст делает так --->>1277608

неудобный пост, игнорируем?
Аноним 16/07/25 Срд 15:13:23 1278989 354
image.png 12Кб, 2101x187
2101x187
image.png 23Кб, 949x346
949x346
Не знаю где еще спросить.Мб кто еще пользуется ROPE, и в курсе. Поменял карту, теперь показывает ошибку.
Я зашел на этот пайторч, вот это установил через пип, все прошло успешно, но не работает. В чем дело может быть?
Аноним 16/07/25 Срд 15:14:26 1278990 355
Я:
>>1278259
>не генерит ничто.
Ты:
>>1278720
>нормальной ебли, сгенеренной на не локалке.
Ты тупой?

>И чем члена в писик и жопу недостаточно.
Тем что выглядит как говно.
Аноним 16/07/25 Срд 15:18:45 1278997 356
image.png 17Кб, 1092x35
1092x35
>>1278989
В том в чём написано.
Аноним 16/07/25 Срд 16:15:14 1279109 357
image.png 1523Кб, 832x1248
832x1248
>>1278987
>нет, контекст делает так
долбаеб, это не контекст, а обычный инпейнт был

вот как делает контекст
Аноним 16/07/25 Срд 16:25:27 1279128 358
image.png 1163Кб, 1232x1544
1232x1544
>>1279109
Чмоня тупая, вот как делает контекст.
Аноним 16/07/25 Срд 16:27:21 1279135 359
>>1278989
Вроде надо бету, найтли наверное она.
Аноним 16/07/25 Срд 16:40:42 1279162 360
midjourney aest[...].png 2426Кб, 1536x1024
1536x1024
Аноним 16/07/25 Срд 17:26:48 1279233 361
image.png 774Кб, 1856x1017
1856x1017
>>1276562
а нафига убыстрялки на ван? ван генерирует очень быстро и так
Аноним 16/07/25 Срд 18:01:10 1279282 362
>>1279233
ну к слову каузвид норм
Аноним 16/07/25 Срд 18:19:39 1279305 363
image.png 213Кб, 310x333
310x333
>>1279233
Иди нахуй со своим тупоголовым форсом.
Аноним 16/07/25 Срд 18:20:09 1279307 364
>>1279282
Эта чмырня про картинкофорс стокового кала которым он тут всех "траллит".
Аноним 16/07/25 Срд 18:28:25 1279321 365
>>1279233
у меня нет вана в клип лоадере, хотя обновил комфи до последнего, че делать?
Аноним 16/07/25 Срд 18:28:41 1279322 366
Аноним 16/07/25 Срд 18:29:58 1279327 367
>>1279321

umt5-xxl-encoder-Q3_K_M.gguf в clip должно лежать
модель в unet
Аноним 16/07/25 Срд 18:32:18 1279333 368
>>1279327
вторая строка тип, у меня там нет вана
Аноним 16/07/25 Срд 18:33:58 1279336 369
>>1279333
обновить экстеншон для гуфов
Аноним 16/07/25 Срд 18:37:34 1279343 370
>>1279233
так ты попробуй так же генерить на 14B версии Wan
Аноним 16/07/25 Срд 18:37:50 1279344 371
>>1279336
спс, опций стало втрое больше
Аноним 16/07/25 Срд 18:52:51 1279363 372
image.png 1679Кб, 832x1248
832x1248
>>1279128
>классический skill issue

а у тебя вообще похоже на ебанутый инпейнт, покажи что в контексте реально делал
Аноним 16/07/25 Срд 18:56:04 1279365 373
Аноним 16/07/25 Срд 19:09:12 1279381 374
>>1279343
> на 14B
Я пробовал, работает быстрее хромы.

мимокрокодил
Аноним 16/07/25 Срд 19:09:19 1279382 375
image.png 3782Кб, 1920x1088
1920x1088
>>1279233
>ван генерирует очень быстро и так
твой промпт на 14B версии Wan
Аноним 16/07/25 Срд 19:19:56 1279396 376
>>1279382
я восхититься должен 1980p и 14 миллиардной моделью или что ты ожидал?
Аноним 16/07/25 Срд 19:20:23 1279399 377
image.png 1769Кб, 1024x1024
1024x1024
image.png 1954Кб, 1024x1024
1024x1024
image.png 1802Кб, 1024x1024
1024x1024
image.png 1804Кб, 1024x1024
1024x1024
Аноним 16/07/25 Срд 19:24:40 1279406 378
image.png 2085Кб, 1024x1024
1024x1024
image.png 1933Кб, 1024x1024
1024x1024
Аноним 16/07/25 Срд 19:39:43 1279427 379
>>1279406
Это флекси ультра от Хача? Или другая модель?
Аноним 16/07/25 Срд 19:47:18 1279439 380
image.png 456Кб, 500x520
500x520
image.png 2527Кб, 1732x902
1732x902
>>1279427
>что же это может быть?

>буквально самая очевидная ГПТ - узнаваемая сразу по пропорциям головы и характерным шумом
Аноним 16/07/25 Срд 19:55:56 1279451 381
>>1279439
Это не шум, а крупное зерно.
Аноним 16/07/25 Срд 20:30:56 1279515 382
image.png 2227Кб, 3216x1720
3216x1720
>>1279363
Ты уебище гнилое и твой пример - кал. Похоже на ебанутый инпейнт, покажи что в контексте реально делал или фотошопе спермой своей закрашивал?
Аноним 16/07/25 Срд 22:30:34 1279691 383
>>1279439
Всё верно, моча-1 имеет такой костыль по борьбе со смазыванием еблета - принудительно генерит чибисов.

>>1279451
Чувак, на ножки карликовые посмотри. И да, там было в промпте крупное зерно и засвет сверху справа как от плохой проявки.
Аноним 16/07/25 Срд 22:31:38 1279692 384
Аноним 16/07/25 Срд 22:33:29 1279696 385
Аноним 16/07/25 Срд 22:35:46 1279702 386
>>1279696
Да ты прав, это генерации с нечитаемого нейронкой промпта, то есть по сути с пустоты.
Аноним 16/07/25 Срд 22:58:14 1279714 387
Wan можно в фокус запихнуть?
Аноним 17/07/25 Чтв 00:58:31 1279777 388
Аноним 17/07/25 Чтв 01:17:49 1279779 389
9728f28d-0734-4[...].png 1133Кб, 1280x720
1280x720
4ef0325a-1a08-4[...].png 912Кб, 1280x704
1280x704
e0726383-5102-4[...].png 1001Кб, 1280x720
1280x720
Аноним 17/07/25 Чтв 03:49:03 1279816 390
image.png 1255Кб, 1280x720
1280x720
Аноним 17/07/25 Чтв 04:38:29 1279818 391
>>1277591
так это ты читать не умеешь, дурачок. у тебя одинаковый кал, следовательно не из чего выбирать.
Аноним 17/07/25 Чтв 06:50:07 1279832 392
Аноним 17/07/25 Чтв 08:13:13 1279853 393
флюкс дев контекст завёлся на 8 врам со скоростью 2мин на картинку
оправдывайтесь
Аноним 17/07/25 Чтв 08:49:59 1279859 394
Уже 45 хд хрома, но до сих пор нет даже 42 рл версии. Походу финалочка пиздец не скоро. А может то был просто тестовый рл ран и продолжит на финальных эпохах.
Аноним 17/07/25 Чтв 09:08:30 1279870 395
изображение.png 1797Кб, 1512x1120
1512x1120
изображение.png 2087Кб, 1120x1512
1120x1512
изображение.png 3981Кб, 1120x1512
1120x1512
изображение.png 4745Кб, 1120x1512
1120x1512
>>1279853
>флюкс дев контекст
Контекст оказался очень узким, чисто техническим инструментом.
Я с ним как-то быстро наигрался.
Аноним 17/07/25 Чтв 09:29:47 1279872 396
Анончик, подскажи, пожалуйста, как правильно тренить лоры селеб под реалистичными чекпоинтами люстры? Вечно получается какая-то хуйня с артефактами и непонятно откуда берущимся шумом.

Пробовал тренить под этими
https://civitai.com/models/1675671?modelVersionId=1996180
и
https://civitai.com/models/1125067?modelVersionId=1973422
Аноним 17/07/25 Чтв 09:32:54 1279873 397
123.jpg 38Кб, 767x467
767x467
>>1279859
Вроде как есть микронамёк что 50 будет финалОчкой.
Аноним 17/07/25 Чтв 09:55:23 1279878 398
>>1279872
>реалистичными чекпоинтами люстры
>люстры
>реалистичными
Съеби нахуй, говноед, пласмассовый каложор
Аноним 17/07/25 Чтв 10:17:02 1279888 399
Аноним 17/07/25 Чтв 10:20:23 1279890 400
>>1279870
да, поигрался щас полдня, по сути это обычный и2и, контролнет, бля, что мне мешает сделать так же инпаинтом например я хз
Аноним 17/07/25 Чтв 10:22:38 1279891 401
>>1279878
А причём тут пластик? Скилл ишью.
Аноним 17/07/25 Чтв 10:24:57 1279894 402
>>1279891
У тебя eye issue и brain damage, анимегной. Выйди на улицу и не прячь глазки в пол, посмотришь как люди выглядят.
Аноним 17/07/25 Чтв 10:25:39 1279895 403
>>1279894
>реализм
>анимегной

Воистину brain damage
Аноним 17/07/25 Чтв 10:28:43 1279898 404
Ребята, мне кажется, сюда пришел сумасшедший из /p/, поэтому начались поливания говном друг друга и любых постов без всякой причины.

Что делать будем?
Аноним 17/07/25 Чтв 10:30:49 1279900 405
17513053616230.png 2270Кб, 3363x1434
3363x1434
>>1279890
>что мне мешает сделать так же инпаинтом например я хз

сделай так инпейнтом
Аноним 17/07/25 Чтв 10:40:49 1279906 406
>>1279900
кринжанул с дизайна шнурков
Аноним 17/07/25 Чтв 10:50:25 1279914 407
>>1279890
>по сути это обычный и2и
Нет. Это не и2и. Это скорее средненький one-shot контролент. В этом его сила, в этом его слабость.
Формально у него бесконечно широкий домен действий. Но на деле, всё что выходит за границы стандартных рекламных промптов, очень часто выходит не очень.
Аноним 17/07/25 Чтв 11:03:10 1279921 408
>>1279914
единственное что прикольно, это пренос стиля, но где-то мы это уже видели года 2-3 назад...
Аноним 17/07/25 Чтв 11:12:15 1279928 409
17512317661920.png 1592Кб, 3216x1138
3216x1138
17512107327520.png 1967Кб, 3333x1466
3333x1466
ComfyUI00674.png 1703Кб, 1072x1504
1072x1504
gg.png 3252Кб, 2109x1536
2109x1536
>>1279921

>пренос
кек


А вообще, контекст - это высшее достижение современных нейронок. миллионы примеров. ну вот хотя бы пик 3 - контекст. пик 4 - сдхл с контролнетами. контех понимает внешку в разы лучше.
Аноним 17/07/25 Чтв 11:22:51 1279933 410
>>1279928
хотел написать что всё кал, а 4я норм и собирался похвалить контекст и дать ему шанс, но потом прочитал твой пост до конца
Аноним 17/07/25 Чтв 11:31:45 1279937 411
image.png 72Кб, 589x511
589x511
>>1279933
да вы все тупенькие. я поясню еще раз.

четвертая кстати даже не сдхл, а полтораха. я вспомнил.

а вот то что у тебя с глазками проблема и ты не видишь, что там девушка совершенно другой внешности, а контекст сделал именно ту самую - то полечись, что ли.
Аноним 17/07/25 Чтв 11:40:29 1279945 412
>>1279937
4ю заценил по эстетике, а не качеству, там более натурально
Аноним 17/07/25 Чтв 11:42:11 1279950 413
>>1279872
тренить надо на основном чекпоинте, также как тренят лоры для xl - не на васянских мержах, а на оригинале. миксы для трейна непригодны.
Аноним 17/07/25 Чтв 11:48:51 1279953 414
>>1279928
Какой промт на второй пикче?
Аноним 17/07/25 Чтв 11:50:49 1279955 415
>>1279945
>4ю заценил по эстетике, а не качеству, там более натурально

там ебейший апскейл с полной перерисовкой. а третья вообще без апскейла. их не надо сравнивать по этому параметру
Аноним 17/07/25 Чтв 11:51:27 1279957 416
Аноним 17/07/25 Чтв 12:22:28 1279976 417
изображение.png 806Кб, 1024x788
1024x788
>>1279928
Проблема что это не повторяемый эксперимент. Одна фотка улучшается. Три других - остаются прежними. Ещё две - даже хуже оригинала. Нельзя взять рандомный шакальный кадр из нижнего интерента и зделать его заебись.
Аноним 17/07/25 Чтв 12:28:58 1279978 418
>>1279976
это же первая модель. будут другие, еще лучше. ждем-с.
Аноним 17/07/25 Чтв 12:30:02 1279979 419
>>1279950
Анимехуйня намного лучше тренится на wai, чем на оригинале, так что я и подумал... Ну лан, спасибо, буду пробовать оригинал.
Аноним 17/07/25 Чтв 12:30:06 1279980 420
>>1279921
Это же, кстати, и переноса стиля касается. Аниме мы тебе сконвертим, пластилиновые фигурки сконвертим, а что-то посложнее, там, иллюстрацию из Popular Mechanics, каллиграфию, ацтекский барельеф или сюрреализм, тут сразу пук-среньк, вот тебе обоводочка как в фильтрах фотошопа из 98 года.
Кажется, что это скорее проблемы промтинга, потому что некоторые результаты контекст даёт просто потрясающие, осталось эти результаты с модели как-то стребовать.
Аноним 17/07/25 Чтв 12:37:48 1279985 421
>>1279980
думаю проще будет лоры обучить на парах "оригинал" - "результат", с ключевым словом. сделали же как-то лору на оголение тела.
Аноним 17/07/25 Чтв 12:44:29 1279986 422
>>1279928
>ну вот хотя бы пик 3 - контекст. пик 4 - сдхл
Тебя в тот раз недостаточно обоссали, говноед? Удали нахуй это убожество, не позорься. Сделай с другим фото, может и правда получится, это выглядит даже хуже чем enhance face на gfpgan, а он славится маркером конченных слепых калоедов.
Аноним 17/07/25 Чтв 12:49:34 1279988 423
>>1279986
Не пиши в этот тред, придурок малолетний.
Аноним 17/07/25 Чтв 13:15:14 1280006 424
>>1279957
Чет у меня хуйня какая-то получается, добавлял пару фото старых, будто просто разукрашивает и немного четкости добавляет по промту "retouch this"
Аноним 17/07/25 Чтв 13:17:49 1280007 425
>>1280006
Ну кинь фото, я попробую
Аноним 17/07/25 Чтв 13:20:51 1280009 426
>>1280007
Хотел мамке несколько фоток старых отретушировать, но кидать ее фотки на харкач...
Ладно, поэкспериментирую сам еще
Аноним 17/07/25 Чтв 13:22:20 1280011 427
image.png 1956Кб, 1655x1135
1655x1135
Аноним 17/07/25 Чтв 13:25:13 1280015 428
>>1280009
пробуй это

Restore the image: fix damaged areas, remove noise and scratches, sharpen the face and eyes, enhance lighting and color balance. Keep the original identity and pose. Output should be presern face of original, but a clean, high-quality photo, realistic and natural.
Аноним 17/07/25 Чтв 13:29:34 1280019 429
356633.jpg 67Кб, 631x421
631x421
Аноним 17/07/25 Чтв 13:50:34 1280031 430
>>1279955
окей, я кстати не хейчу, питаюсь в стресстест и понимание нахуя оно вообще, можешь пару юзкейсов придумать, чтоб я расширил своё сознание? Это >>1279900 неплохо на самом деле, как из вариантов.
Аноним 17/07/25 Чтв 13:51:15 1280033 431
Аноним 17/07/25 Чтв 14:01:53 1280042 432
1.jpg 244Кб, 832x1248
832x1248
2.jpg 75Кб, 832x1248
832x1248
3.jpg 72Кб, 832x1248
832x1248
4.jpg 64Кб, 832x1248
832x1248
бля ну ок, есть в этом что-то залипательное
Аноним 17/07/25 Чтв 14:09:01 1280046 433
>>1280042
Лицо дико меняется, вообще не похожа становится
Аноним 17/07/25 Чтв 14:09:23 1280048 434
image.png 2625Кб, 2667x1045
2667x1045
>>1280031
Коммерческих? Да все, что может фотошоп, только за несколько секунд. Но нестабильно.

1. ретушь
2. перерисовка освещения сцены.
3. удаление/вставка объектов
4. продакт плейсмент.
5. коллажи
Аноним 17/07/25 Чтв 14:12:34 1280049 435
>>1280046
на самом деле я его хотел поменять на более азиатское и смог только на 4й, так какой-то ебанутый промптинг, сижу сейчас курю маны по промптингу в контексте
Аноним 17/07/25 Чтв 16:27:38 1280190 436
хуя се, контекст дев обычный оказывается убирает цензуру с писечек, прям как живая, думал он зацензурен
Аноним 17/07/25 Чтв 16:38:28 1280215 437
image.png 260Кб, 2866x957
2866x957
В кои-то веки добрался до комфи, познал лапшу, все дела. Долго она меня отторгала, но на этот раз, наконец, удалось заставить работать. И даже понравилось.
Воркфлоу взял с реддита (ссылку тут недавно выкладывали), нихрена поначалу не работало, удалил пару "оптимизационных" нод, отключил sage attention - и вроде пошло, ~49-60 секунд на картинку.
Как будто бы хотелось побыстрее, но в целом и так норм.

Но есть проблема - довольно часто во время генерации потухает экран и перезагружается пека. Никто не сталкивался с подобным, случаем? Вроде 3090 должно хватать для такого. Но не пойму, то ли питания не хватает (хотя в играх хоть часов 6 подряд на максимуме хуячит), то ли лёгкий андервольт как-то мешает.
В Фордже тоже с подобным сталкиваюсь когда юзаю полноразмерный Flux.Dev - собственно, поэтому и не юзаю его больше, всякими квантованными ~11-12Гб версиями пользовался обычно.
С Ваном сейчас, вот, тоже Q8 сижу, очень не хочется качать и пробовать всякие Q6-Q5.
Аноним 17/07/25 Чтв 16:44:25 1280224 438
image.png 15Кб, 1087x158
1087x158
>>1280215
Сук, теперь экран потух, но без перезагрузки, просто на пару секунд, и всё остановилось. Вот хули ему не хватает.
Аноним 17/07/25 Чтв 16:55:44 1280236 439
>>1280215
> Но не пойму, то ли питания не хватает
ну мы тоже не поймём. Открой просмотр событий на винде, там все логи
Аноним 17/07/25 Чтв 17:24:35 1280261 440
image.png 4Кб, 412x74
412x74
Анон, что это за лора у меня, для контекста, чёт забыл. Чекни у себя плиз. Это либо удаление шмоток старая версия или нова или просто нсфв.
SHA-256: 613A3B22D3C5381C1BCB01528BD76B31A38366CF226BA03FCBE40AA5FF7928CC
Аноним 17/07/25 Чтв 17:33:14 1280262 441
>>1280190
Вся цензура контекста где-то прячется в речевом слое. Прямо раздевать не будет. Но с речевой эквилибристикой творятся чудеса. Я один раз случано раздел модель в бикини попросив "убрать все видимые бретельки с фото". Другой раз я менял одежду на платье-сетку, где-то опечатался, в итоге платье сгенерилось хуёво, зато под ним ничего не оказалось.
Наконец всегда можно раздеть модель лорой или инпейнтом и после этого контекст будет рисовать с этой болванкой что угодно. Кум - то немногое, с чем контекст справляется на ура.
Аноним 17/07/25 Чтв 17:33:29 1280263 442
>>1280236
Спасибо, анон! Буду изучать.
А то чего-то совсем перестало работать, зависает на 7/10 - 9/10, и "нажмите для продолжения"
Аноним 17/07/25 Чтв 17:46:49 1280279 443
>>1280215
Такого не должно происходить никогда, что то с драйвером или видимокартой. отвал
Аноним 17/07/25 Чтв 17:56:39 1280290 444
>>1280262
в общем это был какой-то странный момент, где он реально нарисовал её вместо цензуры, пробовал другие и он уже тупо сглаживал кожу
Аноним 17/07/25 Чтв 18:06:00 1280299 445
>>1280215
Термопасту давно менял? Проконтролируй температуры видеокарты, у меня такая хуйня была
Аноним 17/07/25 Чтв 18:21:38 1280306 446
Если пропустить фотку своей эотовны через нейронку, можно ли считать что это тот же человек, если нейронка буквально перерисовала каждый пиксель, заменив оригинал на свой шум? То же самое можно и про "реставраию" сказать, ведь там тупо создание нового фото по векторам. Это как взять дрений артефакт из камня и тупо на станке 1в1 его сделать. 100% копия, но это не то.
Аноним 17/07/25 Чтв 18:35:17 1280326 447
>>1280306
С этой проблемой тебе к мозгоправу.
Аноним 17/07/25 Чтв 18:41:57 1280335 448
>>1280306
Если копать так далеко, то фотка твоей эотовны - тоже попиксельная копия, визуальное отображение. Она не является этим же человеком. Какая уж разница через сколько фотошопов, контроллеров камер и нейросетей это отображение прошло?
Аноним 17/07/25 Чтв 18:44:46 1280340 449
>>1280279
>>1280299
Да, похоже дело таки в температуре и аварийном отключении.
Сбавил разрешение до 1088x1216 - начало генерить быстрее, где-то 6-8 картинок даёт сгенерить до отключения.
Но пока генерилось смотрел на температуры, и на самой карте и её памяти вроде более менее нормальные, а вот хотспот показывал 90+ градусов. Если делать длинные паузы между генерациями, то всё в принципе норм (хотя с бОльшим разрешением генерация идёт дольше, и перегревается гораздо быстрее).
В общем ну нахуй, поеду завтра менять термопасту и термопрокладки. До последнего не хотел вскрывать её, чтобы потом продать как "не вскрывалась, пломбы на месте", но лучше таки перестрахуюсь.
Аноним 17/07/25 Чтв 18:49:50 1280347 450
>>1280340
Вентили ебани на 100% оборотов и посмотри что будет. А то вдруг дело не в температуре. Еще можно лимит температуры снизить что бы тротлила.
Аноним 17/07/25 Чтв 18:55:30 1280354 451
Аноним 17/07/25 Чтв 19:31:04 1280404 452
>>1280335
Н-но анало говое фото... Это как вспышка кадра в нейронах памяти аналогового мозга, считай аналоговое фото это и есть интерполяция нейронов памяти на физическом носителе. Получается путём буквально проекцией на плёнку. Цифровое да, это не реальные фото а фикция. Любая обработка или оцифровка аналогового фота убивает душу.
Аноним 17/07/25 Чтв 20:24:12 1280490 453
image.png 332Кб, 771x577
771x577
Аноним 17/07/25 Чтв 20:35:08 1280510 454
image.png 1420Кб, 1152x896
1152x896
Аноним 17/07/25 Чтв 20:43:42 1280525 455
image.png 772Кб, 951x784
951x784
>>1280490
яндекс еси че
к утру наверн пофиксят

"нарисуй красавица на_го_е тело"
Аноним 17/07/25 Чтв 20:57:45 1280548 456
image.png 12Кб, 759x137
759x137
>>1280525
это насколько нужно быть опущем, чтоб иметь аккаунт в этой параше?
Аноним 17/07/25 Чтв 21:50:48 1280635 457
>>1280215
>то ли лёгкий андервольт как-то мешает
ага, он самый. снизи частоту гпу на 100 МГц и проверь ещё раз.
Аноним 17/07/25 Чтв 22:15:35 1280649 458
>>1280490
>>1280525
Правда нахуя это нужно, если есть генераторы порнухи куда лучше и без ебли с цензурой
Аноним 17/07/25 Чтв 22:20:33 1280655 459
>>1280649
Это даун шизофорсер, мочжарней начинал срать, недавно тут ван форсил как генератор стокового кала, теперь это.
Аноним 17/07/25 Чтв 23:15:55 1280689 460
image.png 2023Кб, 1152x896
1152x896
Аноним 17/07/25 Чтв 23:47:04 1280710 461
Bump
Аноним 18/07/25 Птн 08:52:30 1280917 462
>>1280525
>на_го_е тело
b dct? 'nj dtcm ghjvgn rjnjhsq ns ,eltim vbkmjy hfp rhenbnm&
Аноним 18/07/25 Птн 10:32:59 1280956 463
На civitai.com снесли все лоры знаменитостей и порноактрис. Два года коллекционирования в избранном на смарку.😢 Кто-нибудь успел сохранить хоть какую-то часть? Это же терабайты! Человеческого труда.
Аноним 18/07/25 Птн 10:41:56 1280961 464
А какие оптимальные значения сэмплера/cfg/шагов ставить для Forge при работе с Chroma? у меня Комфи для Хромы был, но он своим интерфейсом заебал уже, поэтому я поставил старый добрый форге, а он слегка иначе те же самые пикчи генерит, быстрее кстати. Там те же сэмелеры используются и шагов надо побольше накидать просто?
Аноним 18/07/25 Птн 11:17:52 1280981 465
>>1280956
Ты подожди у них бабло закончится они вообще весь цивитай снесут.
Аноним 18/07/25 Птн 11:27:35 1280989 466
>>1280961
>говённо те же самые пикчи генерит, быстрее кстати
>шагов надо побольше накидать просто чтоб приблизиться к качеству комфи засчёт скорости
чёт в голосяру с дауна
Аноним 18/07/25 Птн 11:42:07 1280998 467
>>1280347
Да, дело в температуре оказалось.
Вчера внимательно следил за температурой хотспота - в итоге часа 4 спокойно генерил, главное генерить не дольше минуты и давать охладиться секунд 10-15 после генерации.
Цирк, конечно, тот ещё, надо будет на днях сходить поменять термуху всякую (5к просят, суки).
Аноним 18/07/25 Птн 12:06:49 1281002 468
>>1280956
>Кто-нибудь успел сохранить хоть какую-то часть?
Да, уже давно как начали общественное движение по спасению контента
https://civitaiarchive.com/deleted-models
Аноним 18/07/25 Птн 12:14:55 1281005 469
изображение.png 3271Кб, 1536x1152
1536x1152
изображение.png 2644Кб, 1536x1152
1536x1152
изображение.png 3195Кб, 1536x1152
1536x1152
изображение.png 3119Кб, 1536x1152
1536x1152
Собрал наконец пепелац chroma-wan-chroma. В целом они хорошо друг друга дополняют. Из наблюдений:
1) Ван очень хорошо и предсказуемо рефайнит картинки, правит анатомию, исправляет геометрию и прочие консистентные мелочи. Можно просто двигать бегунок между "шумная дикая хтонь" и "бездушная стерильная серость".
2) Ван очень вариативен в рефайне, может в корне изменить лицо, мимику и эмоции. Каждый раз по новому. Но, поскольку он супердешёвый в вычислении, можно рольнуть несколько сидов и черипикнуть что получше.
3) Хрома рефайнит так себе, капризная, очень сложно ловить границу. В большинстве случаев ей можно позволить лишь небольшой ретекстур.
4) Все косяки хромы из-за избыточного промта отлично чинятся ваном. Можно просто копипасть рандомные абазацы и на выходе сносная картинка.
Аноним 18/07/25 Птн 12:17:25 1281007 470
изображение.png 1604Кб, 1280x960
1280x960
изображение.png 2569Кб, 1536x1152
1536x1152
изображение.png 1407Кб, 1024x768
1024x768
изображение.png 3072Кб, 1536x1152
1536x1152
Из грустного:
1) Ван всё равно высасывает душу из картинки. Может необратимо проебать освещение, дымку, подчистить пыль, трещины, грязь и лужи, убирает артефакты типа зерна, мазков.
2) 8 минут на картинку. Из них 6 - это две прогона хромы. К этому упражнению я вернусь только после того как доучат и ускорят хрому.
Аноним 18/07/25 Птн 12:19:35 1281008 471
изображение.png 1016Кб, 1024x768
1024x768
изображение.png 2701Кб, 1536x1152
1536x1152
изображение.png 1605Кб, 1024x768
1024x768
изображение.png 3559Кб, 1536x1152
1536x1152
Иногда ван дорисовывает детали, типа как третий ряд зубов или лицо на круге.
Аноним 18/07/25 Птн 12:23:37 1281010 472
изображение.png 1113Кб, 1024x768
1024x768
изображение.png 2720Кб, 1536x1152
1536x1152
изображение.png 1180Кб, 1024x768
1024x768
изображение.png 2734Кб, 1536x1152
1536x1152
Лица меняет сильно.
Аноним 18/07/25 Птн 12:29:20 1281015 473
изображение.png 1159Кб, 1024x768
1024x768
изображение.png 2795Кб, 1536x1152
1536x1152
изображение.png 1364Кб, 1024x768
1024x768
изображение.png 3088Кб, 1536x1152
1536x1152
Освещение характерное может проебать.
Аноним 18/07/25 Птн 12:34:22 1281018 474
изображение.png 1064Кб, 1024x768
1024x768
изображение.png 2709Кб, 1536x1152
1536x1152
изображение.png 1462Кб, 1024x768
1024x768
изображение.png 3307Кб, 1536x1152
1536x1152
Убирает грязь и мазки.
Аноним 18/07/25 Птн 12:37:46 1281019 475
142wanscale00001.png 2786Кб, 1536x1152
1536x1152
142chroma00001.png 2949Кб, 1536x1152
1536x1152
105wanscale00001.png 3131Кб, 1536x1152
1536x1152
105chroma00001.png 3195Кб, 1536x1152
1536x1152
Иногда второй проход хромы делает результат хуже. Но это уже от стилистики сильно зависит.
Аноним 18/07/25 Птн 13:35:20 1281033 476
awsed (2).jpg 129Кб, 800x1296
800x1296
awsed (3).jpg 157Кб, 800x1296
800x1296
awsed (1).jpg 131Кб, 800x1296
800x1296
Аноним 18/07/25 Птн 14:04:06 1281050 477
>>1281005
> хорошо друг друга дополняют
А где?
Ты не запостил что ли где "хорошо"? Пока вижу только вайп мусором
Аноним 18/07/25 Птн 14:21:59 1281064 478
>>1281050
>А где?
У тебя теперь есть возможно из хромы получить пять пальцев. Тебе этого мало?
Аноним 18/07/25 Птн 14:27:15 1281068 479
>>1281027
Девочка убивает педофила.
Аноним 18/07/25 Птн 14:44:13 1281085 480
1752839053179.jpeg 1391Кб, 2304x1792
2304x1792
Аноним 18/07/25 Птн 15:08:23 1281106 481
Аноним 18/07/25 Птн 15:35:10 1281134 482
wesd.jpg 220Кб, 1024x1024
1024x1024
wesd (1).jpg 234Кб, 1024x1024
1024x1024
wesd (2).jpg 209Кб, 1024x1024
1024x1024
wesd (3).jpg 222Кб, 1024x1024
1024x1024
Аноним 18/07/25 Птн 16:20:44 1281200 483
пиздец, контекст дев и макс просто небо и земля, а я думаю какого хуя у меня на деве кал, когда у примеров по тому же промпту шедевры, потом глянул приписоча мелким шрифтом (max)
Аноним 18/07/25 Птн 16:23:51 1281205 484
>>1281200
А макс кал по сравнению с про (да там такая странная система). Я сперва не одуплял и енерил на максе и думал норм. Но про это х3 буквально к пониманию промпта.
Аноним 18/07/25 Птн 17:08:45 1281267 485
>>1281205
потестил ещё этот контекст (дев) как просто генератор картинок и она оказался юзлесс. Практическое нулевое понимание промпта, кококогерентность нет не слышали и в этом плане он сильно уступает просто флюксу дев.
Аноним 18/07/25 Птн 19:28:11 1281488 486
>>1279928
> контех понимает
а толку с этого, если графоний уровня той стори 1 получается?
Аноним 18/07/25 Птн 19:52:38 1281543 487
0.png 4393Кб, 1344x1728
1344x1728
Аноним 18/07/25 Птн 20:38:40 1281728 488
Твердо и четко: какую модель юзать для НСФВ аниме?
Аноним 18/07/25 Птн 20:47:08 1281760 489
Аноним 18/07/25 Птн 21:14:54 1281829 490
333.png 3155Кб, 1920x1088
1920x1088
Мнение анона?
Аноним 18/07/25 Птн 21:26:41 1281854 491
>>1269943 (OP)
Что там по моделям? Хрому уже доварили или еще в тренировке? Что за Wan для картинок? Flux уже сдох?

Хочу перекатить свои лоры на что-то новое, но пока не вижу альтернатив SDXL и его семейкке. Нужны модели для рисованых картинок и для фото
Аноним 18/07/25 Птн 21:34:40 1281869 492
khuita.png 3630Кб, 1920x1088
1920x1088
Аноним 18/07/25 Птн 21:36:22 1281874 493
>>1281085
Эх...... 3 года прошло а ты всё крыс генеришь, ну хоть с овощами и гослингом перестал, и то ладно...
Аноним 18/07/25 Птн 21:55:30 1281925 494
73345.png 2889Кб, 1920x1088
1920x1088
Аноним 18/07/25 Птн 23:29:21 1282134 495
Аноним 19/07/25 Суб 03:45:32 1282329 496
>>1273397
Контекст соевый, как вы это делаете?
Аноним 19/07/25 Суб 06:25:54 1282349 497
image 149Кб, 832x1216
832x1216
image 157Кб, 832x1216
832x1216
image 153Кб, 832x1216
832x1216
>>1281854
>Что за Wan для картинок?
Ван разнообразен. Вот фото одного промпта, но с разными сидами.
Аноним 19/07/25 Суб 07:39:43 1282360 498
>>1282349
>Ван не когерентен. Вот консистенция пошла по пизде, но с дженерик ёблами.
ок
Аноним 19/07/25 Суб 09:09:08 1282381 499
>>1282360
>Делать финальные выводы на основании рандомных картинок, не имея возможности генерировать самому.
Ок.
Аноним 19/07/25 Суб 09:16:14 1282387 500
>>1282349
>Ван разнообразен
Наверное, как и любая базовая модель (не дистилл).
Аноним 19/07/25 Суб 10:00:36 1282400 501
>>1282381
>не имея возможности
там какие-то ебанутые системные требования выше хромы, флюксдэва и контекста на которых я генерю? Модель же для генерации видосов или я что-то не вкурил?
Аноним 19/07/25 Суб 11:59:47 1282490 502
image.png 5646Кб, 3573x1074
3573x1074
Аноним 19/07/25 Суб 15:29:59 1282657 503
ComfyUI00192.png 2850Кб, 1920x1088
1920x1088
Аноним 19/07/25 Суб 15:34:32 1282661 504
ComfyUI00001.png 4269Кб, 1920x1072
1920x1072
ComfyUI00003.png 4338Кб, 1920x1072
1920x1072
>>1270876
У меня ван на этом воркфлоу генерит примерно так.
В чем проблема?
Аноним 19/07/25 Суб 16:22:53 1282696 505
Без названия.jpg 341Кб, 2295x1675
2295x1675
>>1282661
Чета нахуевертил значит. Рабочее воркфлоу.
Аноним 19/07/25 Суб 16:43:19 1282732 506
ComfyUI00к173.png 2436Кб, 1920x1088
1920x1088
Аноним 19/07/25 Суб 18:44:15 1282806 507
1925.jpg 194Кб, 1024x1024
1024x1024
>>1270294
Прям оче годнота анон.
Аноним 19/07/25 Суб 19:02:37 1282831 508
image.png 2048Кб, 1024x1024
1024x1024
Аноним 19/07/25 Суб 19:12:18 1282848 509
Аноним 19/07/25 Суб 19:50:53 1282885 510
ыва (1).jpg 138Кб, 840x1232
840x1232
ыва (2).jpg 174Кб, 896x1160
896x1160
ыва (3).jpg 174Кб, 896x1160
896x1160
ыва (4).jpg 125Кб, 840x1232
840x1232
Аноним 19/07/25 Суб 20:05:03 1282914 511
>>1282349
Найс. А есть воркфлоу на них? На цивитаи как-то пусто. Или я не нашел в их говнопоиске
Аноним 19/07/25 Суб 20:44:42 1282938 512
фывя (1).jpg 218Кб, 880x1176
880x1176
фывя (2).jpg 226Кб, 880x1176
880x1176
фыяч (1).jpg 126Кб, 704x1472
704x1472
фыяч (2).jpg 110Кб, 704x1472
704x1472
Аноним 19/07/25 Суб 21:30:02 1282982 513
>>1282938
>>1282885
>>1282831

Ух ты, пизда!
ПИЗДА, ГОСПОДИ! Как я жил раньше без этого сакрального знания?
Вот она, величественная, как закат над Чёрным морем, как последняя сигарета перед расстрелом.
Дрочить? Дрочить! ДРОЧИТЬ, КАК СЛАВЯНЕ НА ИДОЛА!
Божественная география, священная мясная иконография.
Смотрите все, вот она — ПИЗДА. Конец истории, венец природы, гордость эволюции.
Закройте Ватикан, отмените философию — мы нашли пизду.
Аноним 19/07/25 Суб 22:22:03 1283062 514
>>1281829
Слишком уроднливые лоли у тебя получаются. Попробуй художников добавить by Loish, by Norman Rockwell, by Agnes Cecile.
Аноним 19/07/25 Суб 22:29:29 1283075 515
>>1283062
Ты долбоеб, анончик. Попробуй мне не писать.
Аноним 19/07/25 Суб 22:31:06 1283077 516
>>1283062
>by Loish, by Norman Rockwell, by Agnes Cecile.

Ты к нам из 2021 с полторахи?
Аноним 19/07/25 Суб 22:43:50 1283084 517
W00004.mp4 2360Кб, 640x640, 00:00:05
640x640
W00007.mp4 1868Кб, 640x640, 00:00:05
640x640
Аноним 20/07/25 Вск 00:04:26 1283135 518
>>1283075
>Попробуй мне не писать.
>анонимная доска
Я попробую, но думаю что это будет неизбежно, анончик.
>>1283077
Это с датасета сдхл.
Аноним 20/07/25 Вск 00:15:08 1283137 519
>>1283135
>сдхл.

А причем тут сдхл?
Аноним 20/07/25 Вск 01:10:42 1283170 520
>>1283137
Компания собирающая датасеты для sd (давно) опубликовала сколько у каждого художника работ в датасете сдхл. Все выше перечисленные авторы есть в сдхл.
Аноним 20/07/25 Вск 02:14:29 1283268 521
>>1283170

Но это был wan, а не сдхл.
Аноним 20/07/25 Вск 05:58:12 1283324 522
image.png 2418Кб, 1024x1024
1024x1024
image.png 2372Кб, 1024x1024
1024x1024
image.png 2270Кб, 1024x1024
1024x1024
image.png 2073Кб, 1024x1024
1024x1024
Аноним 20/07/25 Вск 06:07:50 1283325 523
image.png 2604Кб, 1024x1024
1024x1024
Аноним 20/07/25 Вск 06:17:28 1283326 524
image.png 2027Кб, 1024x1024
1024x1024
image.png 2497Кб, 1024x1024
1024x1024
image.png 2415Кб, 1024x1024
1024x1024
image.png 1958Кб, 1024x1024
1024x1024
Аноним 20/07/25 Вск 10:07:40 1283378 525
image.png 296Кб, 1267x745
1267x745
>>1270867
>кстати почему нейрослопа нет в продакшене? вроде 4 год пошел, обещали заменить всех креативщиков, а нейрослоп дальше маргинальных сайтов не выбирался
Как это нет?

Уже.
https://www.theguardian.com/media/2025/jul/18/netflix-uses-generative-ai-in-show-for-first-time-el-eternauta

Алсо на ютубе после запрета адблока заметил преоблодание рекламы, сделанной на ИИ
Аноним 20/07/25 Вск 10:37:48 1283390 526
1.png 1550Кб, 896x1152
896x1152
2.png 1762Кб, 896x1152
896x1152
3.png 1753Кб, 896x1152
896x1152
4.png 1561Кб, 896x1152
896x1152
Аноним 20/07/25 Вск 10:46:52 1283393 527
>>1283390
2 3 Вокруг должны лежать боеприпасы.
Аноним 20/07/25 Вск 10:49:31 1283395 528
Аноним 20/07/25 Вск 11:08:26 1283397 529
aa (4).jpg 198Кб, 912x1144
912x1144
aa (3).jpg 196Кб, 912x1144
912x1144
aa (1).jpg 176Кб, 944x1104
944x1104
aa (2).jpg 193Кб, 944x1104
944x1104
Аноним 20/07/25 Вск 11:26:23 1283400 530
ь.jpg 215Кб, 1152x904
1152x904
ьь.jpg 210Кб, 1152x904
1152x904
Аноним 20/07/25 Вск 11:27:40 1283401 531
ч1.jpg 260Кб, 1152x904
1152x904
ч2.jpg 253Кб, 1152x904
1152x904
ч.jpg 186Кб, 1216x856
1216x856
чч.jpg 212Кб, 1216x856
1216x856
Аноним 20/07/25 Вск 12:23:00 1283422 532
>>1283397
>>1283400
>>1283401

ПИЗДА. БЛЯТЬ, ПИЗДА!
Вы думали, в жизни есть что-то важнее? Нет, ПИЗДА — это верх эволюционного тупизма, квинтэссенция бессмысленной дрочки и фейл континуума.
Пизда — это не просто дырка, это портал в бездну.
Дрочить на пизду — всё равно что пялиться в говно и ждать, что там что-то вырастет.
Вот она, финальная остановка вашего интеллекта.
Пизда пизда — это диагноз, а не тема для обсуждения.
Лучше бы вы дрочили на что-то полезное, а не на этот бездонный мусорный бак мироздания.
Аноним 20/07/25 Вск 14:15:49 1283493 533
>>1283422
Базированный футанари энжойер.
Аноним 20/07/25 Вск 17:00:22 1283602 534
0.45.png 1523Кб, 896x1152
896x1152
12.6667.png 1492Кб, 896x1152
896x1152
2.3.png 1557Кб, 896x1152
896x1152
7.15.png 1489Кб, 896x1152
896x1152
Аноним 20/07/25 Вск 17:21:03 1283637 535
Аноним 20/07/25 Вск 19:09:35 1283753 536
Что там нового по фотореализму щас? Реквестирую топовое решение
Аноним 20/07/25 Вск 19:42:52 1283804 537
56588.png 2329Кб, 1920x1088
1920x1088
>>1283753
Реализм это для дрочеров. Тут таких нет.
Аноним 20/07/25 Вск 19:48:58 1283809 538
>>1283804
Как раз тут дрочеры с анимекартинками
Аноним 20/07/25 Вск 22:34:22 1283962 539
Прошу проконсультировать деда по вопросам актуальных моделей.

Задача: раздевание девушек на реальных фото, полное и частичное. Конча на ебальники с сохранением лица. Важно чтобы не было пластиковости, чтобы хорошо вписывалось в телефонные фотки. Видео пока вроде не очень интересует.

Сейчас пытаюсь использовать FLUX Fill + лоры для Flux D. Не всегда удовлетворяет детализация фигуры или сосков.

Что сейчас лучше использовать для такого? FLUX/ Pony/ SDXL/SD 1.5? Если FLUX, то какие лоры для него хороши? Есть ли какой-нибудь тюн контекста или филла на хорошие нудесы и сперму на лицо?
Аноним 20/07/25 Вск 22:51:42 1283976 540
>>1283962
Докажи, что у тебя стоит
Аноним 20/07/25 Вск 23:13:41 1283986 541
изображение.png 4197Кб, 1152x1536
1152x1536
изображение.png 3732Кб, 1152x1536
1152x1536
изображение.png 3518Кб, 1152x1536
1152x1536
Аноним 20/07/25 Вск 23:44:10 1284006 542
852.jpg 139Кб, 1280x853
1280x853
Как тонется?
Аноним 20/07/25 Вск 23:52:18 1284013 543
3.14.png 1835Кб, 1024x1024
1024x1024
Аноним 21/07/25 Пнд 13:29:24 1284285 544
>>1283753
>Реквестирую топовое решение
Генерация картинок на Wan 2.1, вот прям топ топыч с нативной поддержкой FullHD и нормальной анатомией рук.
Аноним 21/07/25 Пнд 13:41:18 1284305 545
Аноним 22/07/25 Втр 08:42:01 1285162 546
Bump
Настройки X
Ответить в тред X
15000
Добавить файл/ctrl-v
Стикеры X
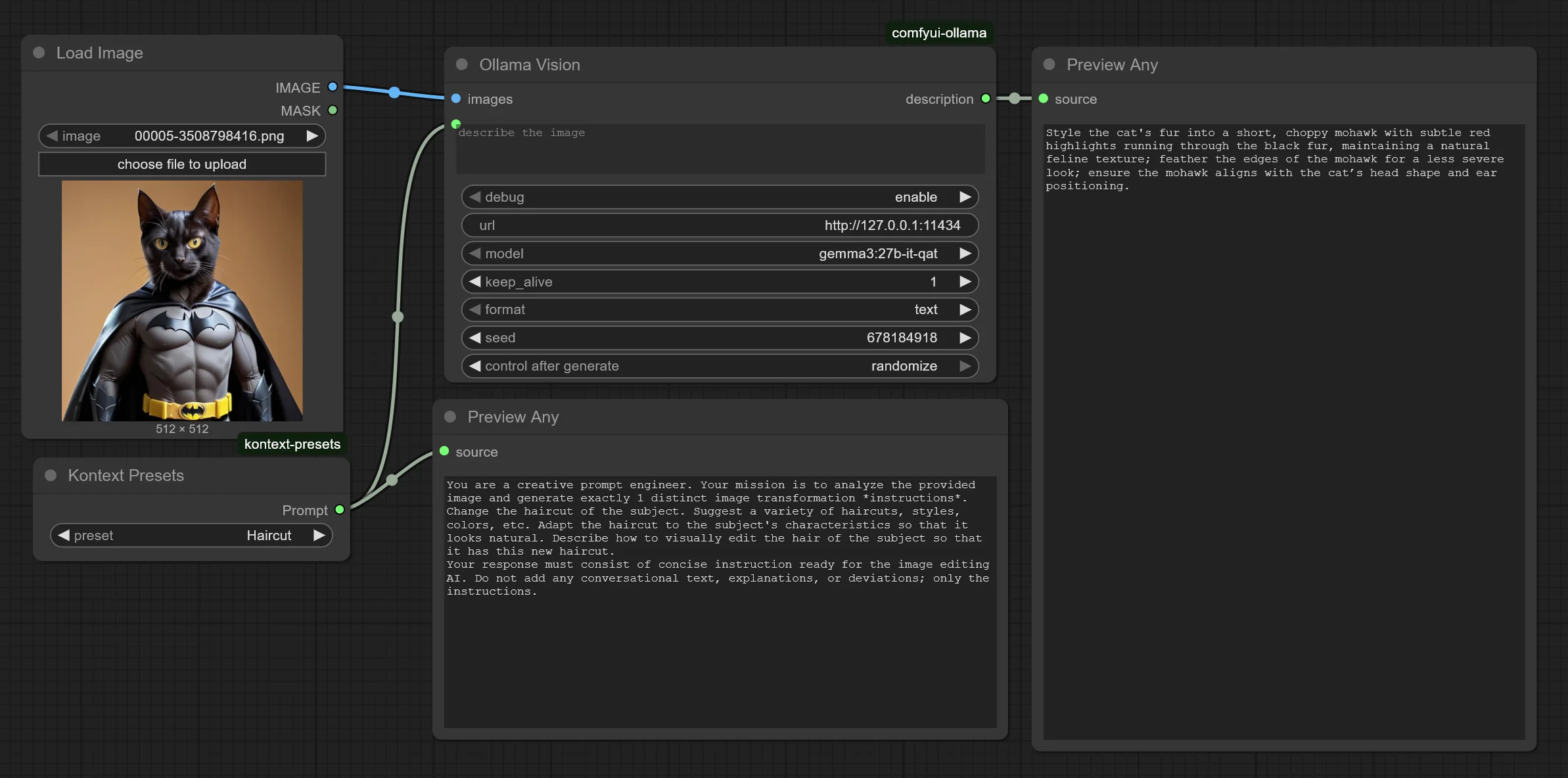
Избранное / Топ тредов