Главная Юзердоски Каталог Трекер NSFW Настройки

Искусственный интеллект

Ответить в тред Ответить в тред
Check this out!
<<
Назад | Вниз | Каталог | Обновить | Автообновление | 535 473 104
Stable Diffusion тред X+159 /sd/ Аноним 22/06/25 Вск 19:44:41 1253979 1
image.png 8490Кб, 2560x2720
2560x2720
image.png 1397Кб, 1280x720
1280x720
image.png 1778Кб, 1280x720
1280x720
image.png 3189Кб, 1280x960
1280x960
Тред локальной генерации

База:
→ Приложение ComfyUI https://www.comfy.org/download
→ Приложение Forge https://github.com/lllyasviel/stable-diffusion-webui-forge
→ Примеры https://comfyanonymous.github.io/ComfyUI_examples/
https://comfyui-wiki.com/ (откуда, куда, как)
→ Менеджер расширений https://github.com/ltdrdata/ComfyUI-Manager (автоустановка, реестр расширений)
→ Модели https://civitai.com/

Промпт должен быть кратким для SDXL и поэма для Flux и SD3.5, негативы обычно вредны.

ЧТО НОВОГО АКТУАЛЬНОГО ЗА ГОД
• NAG (https://github.com/ChenDarYen/ComfyUI-NAG)
• Chroma
• HiDream
• SDXL модели: Natural Vision (NatVis), Illustious, NoobAI. Все 3 NSFW;
• SD3.5 Medium и Large;
• Flux dev и schnell;
• Auraflow. Станет Pony Diffusion v7;
• ComfyUI + Krita = Krita-ai-diffusion;
• Лора DMD2 для SDXL ускоряет в 2 раза. Пример: 10 шагов, семплер LCM, шедулер beta, 832x1216,
CFG 1 для обычных SDXL https://huggingface.co/tianweiy/DMD2/blob/main/dmd2_sdxl_4step_lora_fp16.safetensors,
CFG 3 для NoobAI https://huggingface.co/YOB-AI/DMD2MOD/blob/main/LYC-DMD2MOD%20(Dmo%2BTffnoi).safetensors,

Оффлайн модели для картинок: Stable Diffusion, Flux, HiDream, OmniGen (Shitao), Auraflow, HunyuanDiT, Lumina, Kolors, Deepseek Janus-Pro, Sana
Оффлайн модели для анимации: Wan-Video, HunyuanVideo, Lightrics (LTXV), Mochi, Nvidia Cosmos, PyramidFlow, CogVideo, AnimateDiff, Stable Video Diffusion
Приложения: ComfyUI, Fooocus, webui-forge, InvokeAI

► Предыдущий тред >>1241252 (OP)https://arhivach.hk/?tags=13840
Дополнительно: https://telegra.ph/Stable-Diffusion-tred-X-01-03
Аноним # OP 22/06/25 Вск 19:51:28 1253985 2
image.png 0Кб, 51x39
51x39
>пикрил
бля нахуй

в общем для совсем неспособных вот норм ссылка
https://github.com/ChenDarYen/ComfyUI-NAG

Там же найдете и заветное сокровище воркфлоу для DMD2
Аноним 22/06/25 Вск 19:55:55 1253989 3
image 709Кб, 1920x1152
1920x1152
Аноним 22/06/25 Вск 20:00:22 1253994 4
image.png 551Кб, 640x360
640x360
>>1253985
>DMD2

Что-то типо волшебной палочки?
Аноним 22/06/25 Вск 20:10:43 1253998 5
>>1253985
Да уже качаю...
Лучше флов на ван дай
Аноним 22/06/25 Вск 20:20:30 1254003 6
Аноним 22/06/25 Вск 20:23:10 1254006 7
image.png 1746Кб, 890x877
890x877
image.png 16Кб, 474x240
474x240
image.png 1613Кб, 893x853
893x853
>>1253994
>>1254003
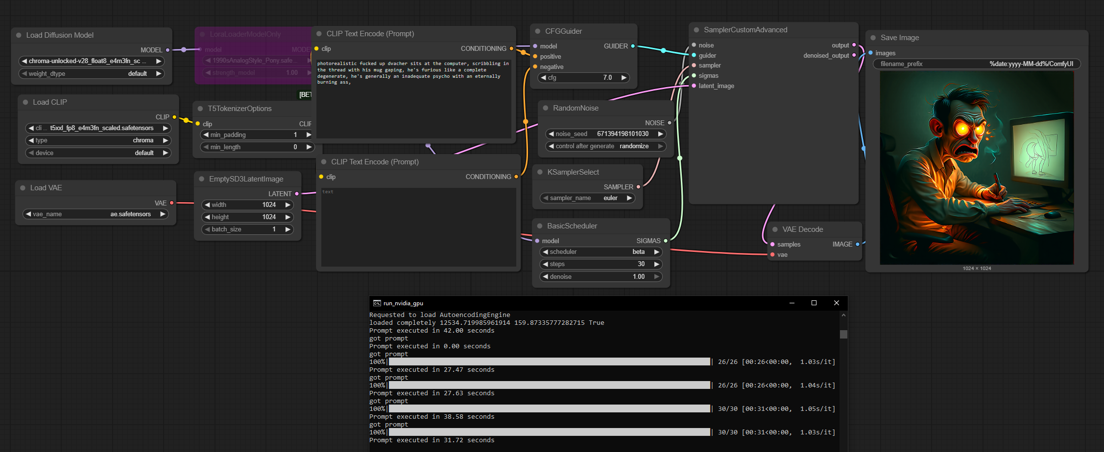
В общем DMD2 теперь стал еще лучше, ведь теперь в нем есть еще и работает негативный промпт (да, на 1 CFG, ты не ослышался) без ощутимой потери в скорости.

>>1253998
я хз, сам на Ван еще не генерил, но догадаться что нужно генерить просто 1 кадр (lengh 1) могу.
Аноним 22/06/25 Вск 20:26:42 1254008 8
>>1254006
>нужно генерить просто 1 кадр (lengh 1)
Да пробовал, кал получается. Причём полнейший, ХЗ как тут у анона что то выходило...
Аноним 22/06/25 Вск 20:30:09 1254017 9
>>1254008
ты точно выбрал T2V модель а не I2V?
Аноним 22/06/25 Вск 20:40:59 1254036 10
123.PNG 958Кб, 2203x1152
2203x1152
ComfyUI00133.png 1911Кб, 1024x1024
1024x1024
Аноним 22/06/25 Вск 20:46:43 1254040 11
735547565.jpg 588Кб, 1328x1944
1328x1944
redhead girl, naked, lying on back, autumn leaves, wet
Аноним 22/06/25 Вск 20:47:19 1254041 12
>>1254006
> генерить просто 1 кадр
Зачем 1, лучше 30 или 60 кадров. И потом выбрать из них 1 нормальный.
Аноним 22/06/25 Вск 20:53:27 1254047 13
2025-06-2220-52[...].jpg 282Кб, 1024x1024
1024x1024
Аноним 22/06/25 Вск 21:02:59 1254060 14
2025-06-2221-02[...].jpg 339Кб, 1024x1024
1024x1024
Аноним 22/06/25 Вск 21:03:13 1254061 15
Подскажите нубу пожалуйста!
Вот навернул я по инструкции Forge. Всё вроде работает. Я на дефольной модельке проверил. Генерится всякая фигня с глюками некрасивая. Но работает!
Какие модельки мне скачать для генерации картинок аниме и хентая, если у меня 3070?
Аноним 22/06/25 Вск 21:06:34 1254066 16
Подскажите, как в SillyTavern генерировать картинки?
Я имею ввиду просто подскажите, пожалуйста, какой-нибудь бесплатный ресурс с api и модель, мне даже 1 картинки в час хватит.
Аноним 22/06/25 Вск 21:07:00 1254067 17
877286161121301[...].png 1601Кб, 1024x1024
1024x1024
877288788567577[...].png 1854Кб, 1024x1024
1024x1024
877288873393176[...].png 1539Кб, 1024x1024
1024x1024
877288873393176[...].png 1507Кб, 1024x1024
1024x1024
вкот близняшами
Аноним 22/06/25 Вск 21:08:16 1254068 18
>>1254061
Для генерации аниме и хентая в первую очередь следует проследовать в тред для любителей аниме и хентая и обсуждать эти вопросы там. Всего доброго.
Аноним 22/06/25 Вск 21:09:42 1254069 19
Аноним 22/06/25 Вск 21:10:39 1254071 20
>>1254061
Идешь на сайт civitai, смотришь там на картинки, ищешь модели по названию illustrious или noobai.
Аноним 22/06/25 Вск 21:11:52 1254072 21
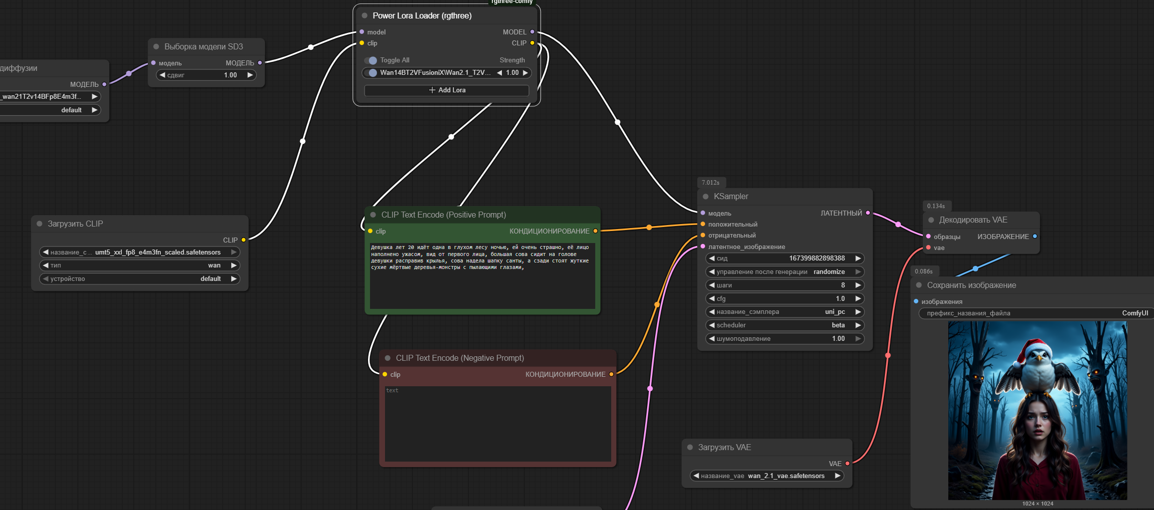
image.png 543Кб, 1405x829
1405x829
image.png 701Кб, 1546x869
1546x869
image.png 10Кб, 966x129
966x129
image.png 649Кб, 1722x842
1722x842
>>1254036
все блять нахуй не так сделал

t2v используй 14b модель, иначе нет смысла

подключи вот эту лору чтобы генерить за 4 шага (но в случае с генерацией картинок почему-то нужно 8 шагов)
https://huggingface.co/Kijai/WanVideo_comfy/blob/main/Wan21_T2V_14B_lightx2v_cfg_step_distill_lora_rank32.safetensors

Латенту от Хуньян оставь (есть причина почему они кастомные под каждое поколение моделей)

Если модель не влезет, то попробуй ггуфы (у меня только они и ибыли)
к примеру
https://huggingface.co/city96/Wan2.1-T2V-14B-gguf/blob/main/wan2.1-t2v-14b-Q4_K_M.gguf
или VACE (который, тоже может в txt2img, технически)
https://huggingface.co/QuantStack/Wan2.1_T2V_14B_FusionX_VACE-GGUF/blob/main/Wan2.1_T2V_14B_FusionX_VACE-Q4_0.gguf

>>1254041
Потому что в Wan экспоненциально растет потребление VRAM с увеличением количества кадров (вся латента по всем кадрам загружается в модель одновременно), поэтому генерить 1 кадр как отдельную картинку очень эффективно и быстрее чем серию кадров (видео)
Аноним 22/06/25 Вск 21:12:04 1254073 22
>>1254068
Мы не такие, мы тут всем рады. Мы даже этого >>1254067
пидораса не гоним, а это даже не лоКАЛ. Всего тебе плохого.
Аноним 22/06/25 Вск 21:20:58 1254078 23
image.png 23Кб, 1085x123
1085x123
>>1254072
попробуй натив t2v + fusionx lora через флоу kijai, не смотря на то что вся модель не влезает в vram, с помощью blockswap оно все равно работает быстрее ггуфа
Аноним 22/06/25 Вск 21:25:57 1254082 24
image.png 719Кб, 1571x837
1571x837
>>1254072
>(но в случае с генерацией картинок почему-то нужно 8 шагов)
В общем забейте на это

>>1254036
>>1254078
спс, но оказывается большая часть эффекта нормализации картинки при T2I на Wan идет от лоры из твоего поста >>1254069

Если подключить ее вместе с lightx2v лорой, можно генерить картинки на Wan за 4 шага
Аноним 22/06/25 Вск 21:57:40 1254096 25
WanVideo00009.mp4 2019Кб, 720x1048, 00:00:03
720x1048
image.png 15Кб, 650x205
650x205
>>1254078
>флоу kijai
я на него забил, когда впервые сгенерил 3 сек 720p видео на своем RTX 3070 с 8ГБ VRAM за 5 минут на ГГУФах.
Аноним 22/06/25 Вск 21:59:20 1254097 26
Аноним 22/06/25 Вск 21:59:48 1254098 27
fusion+light-4s[...].webp 746Кб, 1280x720
1280x720
fusion+light-8s[...].webp 805Кб, 1280x720
1280x720
fusion-8steps.webp 769Кб, 1280x720
1280x720
fusion-4steps.webp 738Кб, 1280x720
1280x720
>>1254082
>Если подключить ее вместе с lightx2v лорой
попробовал, для 4 шагов довольно неплохо)
Аноним 22/06/25 Вск 22:01:44 1254100 28
00624-948257448.png 1168Кб, 1024x1024
1024x1024
00625-948257449.png 1038Кб, 1024x1024
1024x1024
00617-2123159208.png 1159Кб, 1024x1024
1024x1024
00619-4002953202.png 1106Кб, 1024x1024
1024x1024
Псевдо рыкса 580 8гб.
Сижу на stable-diffusion-webui-amdgpu-1.9.3-amd (на других версиях аут оф мемори) и генерю 1024х1024 пикчи по ~4 минуты за 20 шагов.
Год назад на всё это сел. Есть ли варианты улучшить производительность? Пытался ставить форджи и конфиУи всякие, но как-то не шло (нихуя не понимаю в гит и питоне)
Аноним 22/06/25 Вск 22:03:16 1254104 29
>>1254100
>Есть ли варианты улучшить производительность?
есть
>форджи и конфиУи
Аноним 22/06/25 Вск 22:05:48 1254107 30
>>1254100
кстати 20 шагов многовато. ищи лоры ускорялки (DMD, Hyper, LCM) под твою модель. и можно будет выставить 8 шагов и cfg = 1, ускорение примерно в 3-4 раза. ну вместо 4 минут будет полторы.
Аноним 22/06/25 Вск 22:09:08 1254111 31
>>1253985
охуенно, новый гейчерджер
Аноним 22/06/25 Вск 22:14:13 1254118 32
030441223.jpg 249Кб, 1944x1328
1944x1328
22607519.jpg 215Кб, 1824x1248
1824x1248
Аноним 22/06/25 Вск 22:18:38 1254125 33
image.png 930Кб, 1024x1024
1024x1024
Аноним 22/06/25 Вск 22:22:14 1254129 34
123.PNG 632Кб, 2311x1022
2311x1022
ComfyUI00040.png 1322Кб, 1024x1024
1024x1024
ComfyUI00038.png 1390Кб, 1024x1024
1024x1024
Бля это лучшее что я видел, понимание промпта просто охуенное.
Нахуй тогда все эти флюсы нужны...
Ещё пару лорок подкинуть и будут сиськи письки...
Аноним 22/06/25 Вск 22:36:28 1254143 35
треад.mp4 396Кб, 1456x1440, 00:00:15
1456x1440
Аноним 22/06/25 Вск 22:39:06 1254145 36
image.png 1185Кб, 1024x1024
1024x1024
image.png 852Кб, 1024x1024
1024x1024
image.png 1031Кб, 1024x1024
1024x1024
image.png 91Кб, 772x452
772x452
>>1254129
Кого ты решил кудивить жопными подбородками флюкса?
Вот лучшее что ты видел на локале:
Аноним # OP 22/06/25 Вск 22:45:46 1254147 37
image.png 7Кб, 457x90
457x90
>>1254145
ты, если не заметил - вот это впервые за историю треда

если он на русском так, то что уже говорить и про промпт на китайском английском
Аноним 22/06/25 Вск 22:50:36 1254152 38
>>1254147
Я не верю что это голый ван. Это просто тупой разыгрыш. Либо он рефайнит флюксом. Ван по дефолту китаянку сгенерит.
Аноним 22/06/25 Вск 22:57:50 1254157 39
>>1254152
хз, я подтверждаю что Wan с Fusion лорой почти всегда правильно рисует руки, а такого даже с последним флюксом (и даже Chroma с HiDream) не заметишь.

Думаю все-таки мы наткнулись на что-то особенное.

Возможно - обучение на видео приводит модель к более глубокому пониманию концептов и их взаимодействий (то, что видео модели правильно генерируют физику волн на пляже это подтверждает). Может быть им нужно было увидеть как пальцы двигаются на видео, чтобы понять как их рисовать на картинках. Тогда будущее действительно за мультимодальными моделями и вероятно видео модели всегда будут превосходствовать над просто картиночными моделями. [конец монолога]
Аноним 22/06/25 Вск 23:08:45 1254171 40
image.png 778Кб, 1586x768
1586x768
image.png 2500Кб, 1024x1024
1024x1024
image.png 2553Кб, 1024x1024
1024x1024
image.png 2392Кб, 1024x1024
1024x1024
>>1254152
попробовал повторить, норм
Аноним 22/06/25 Вск 23:21:22 1254188 41
>>1254157
Именно, на картинках нейронка никогда не поймёт как рисовать пальцы, либо будет рисовать одни пальцы для всех, как флюс всем одинаковую бороду рисует.
Однозначно будущее за видео моделями, нужны только мощности чтобы обучить.
Аноним 22/06/25 Вск 23:54:08 1254212 42
100012.JPG 129Кб, 1211x861
1211x861
>>1254188
>никогда не поймёт как рисовать пальцы

А если это явно указывать в промте? Вроде того: "следи чтобы было на всех конечностях 5 пальцев, в конце ещё раз проверь, пересчитай - только 5 пальцев".
Аноним 23/06/25 Пнд 00:01:31 1254215 43
>>1254212
Нейронка в принципе не знает что такое конечности, пальцы и что такое "5 пальцев" и почему, но если скормить видео на котором в динамике будет рука с пальцами как один объект, то у модели появятся правильные веса и впоследствии будет воспроизводить пальцы правильно.
Аноним 23/06/25 Пнд 00:11:45 1254219 44
>>1254215
Да только пальцы на нейровидосах слипаются в кашу.
Аноним 23/06/25 Пнд 01:30:10 1254248 45
image.png 251Кб, 757x305
757x305
Аноним 23/06/25 Пнд 05:16:21 1254290 46
>>1254157
>я подтверждаю
Что-то мне подсказывает, что пруфов мы так и не увидем. Что мы видим у тебя, какая-то мультяшная хуйня с шизо-центричной композицией без рук и флюксовым подбородком, но выводы как всегда грандиозны: пришёл новый геймчейнджер, слава ему, да светится имя его!

Тебе самому уже не надоело, как называется твоя болезнь?
Аноним 23/06/25 Пнд 05:41:11 1254291 47
>>1254290
>пруфов мы так и не увидем
Етить, опять этот шизик с требованием пруфов, хотя чуть выше есть воркфлоу. Бери и сам пруфай.
Или у тебя видеокарты нет?
Аноним 23/06/25 Пнд 05:53:08 1254292 48
152441-1.jpg 82Кб, 700x700
700x700
ComfyUItempkiej[...].png 444Кб, 512x512
512x512
ComfyUItempkiej[...].png 318Кб, 512x512
512x512
ComfyUItempkiej[...].png 340Кб, 512x512
512x512
>>1254290
шиз, пруфы и флоу выше выложены
Аноним 23/06/25 Пнд 06:09:13 1254294 49
ComfyUItempkiej[...].png 303Кб, 512x512
512x512
ComfyUItempkiej[...].png 118Кб, 512x512
512x512
ComfyUItempkiej[...].png 240Кб, 512x512
512x512
ComfyUItempkiej[...].png 396Кб, 512x512
512x512
Аноним 23/06/25 Пнд 06:38:16 1254296 50
>>1254100
Перекатываешся на современные уи, используешь дмд2, с такими генерациями даже ничего не потеряешь. Можно попробовать конвертнуть чекпоинт в фп8, в прошлом треде было как.
Аноним 23/06/25 Пнд 06:42:29 1254298 51
ComfyUItempkiej[...].png 252Кб, 256x1024
256x1024
ComfyUItempkiej[...].png 131Кб, 512x512
512x512
ComfyUItempkiej[...].png 433Кб, 512x512
512x512
WAN00232.webp 803Кб, 768x1024
768x1024
Аноним 23/06/25 Пнд 06:44:15 1254299 52
>>1254290
Хули ты мозги ебёшь, сам возьми и проверь. Флов тебе дали, промпт дали, даже сид и тот дали.
Аноним 23/06/25 Пнд 06:53:08 1254301 53
image.png 557Кб, 617x472
617x472
>>1254294
А умеет оно в реалистичную кожу, а не в силикон?
Аноним 23/06/25 Пнд 07:05:56 1254303 54
>>1254301
Не может, это же глянцевый флюкс
Аноним 23/06/25 Пнд 07:09:15 1254304 55
22.PNG 15Кб, 473x158
473x158
ComfyUI00079.png 1228Кб, 1024x1024
1024x1024
ComfyUI00092.png 1258Кб, 1024x1024
1024x1024
ComfyUI00125.png 1281Кб, 1024x1024
1024x1024
Аноним 23/06/25 Пнд 08:11:00 1254308 56
image.png 999Кб, 768x768
768x768
>>1254303
Да не такой уже глянцевый, хоть и не идеален. Бывает и силиконовых кукол выдает.
Аноним 23/06/25 Пнд 09:12:43 1254314 57
>>1254061
Подсказал.
WAI-NSFW-illustrious-SDXL
WAI-ANI-NSFW-PONYXL
Anything XL
Аноним 23/06/25 Пнд 10:02:53 1254327 58
>>1254314
Ну и зачем ты ему кал советуешь, нам же потом блевать с его картинок.
Аноним 23/06/25 Пнд 10:26:57 1254334 59
>>1254327
Сам бы тогда подсказал, токсик.
Это топовые аниме модели.
А если для тебя не кал нетюненые дефолтные модели то это ты шиз.
Аноним 23/06/25 Пнд 10:28:01 1254336 60
>>1254334
Не обижайся на него, модели хорошие и ты молодец.
Аноним 23/06/25 Пнд 10:47:11 1254343 61
ComfyUItempkiej[...].png 1443Кб, 1024x1024
1024x1024
ComfyUItempkiej[...].png 1708Кб, 1024x1024
1024x1024
ComfyUItempkiej[...].png 1522Кб, 1024x1024
1024x1024
ComfyUItempkiej[...].png 1622Кб, 1024x1024
1024x1024
>>1254290
>флюксовым подбородком
особенность fusionx лоры. если отключить, то рожи становятся разнообразными.
Аноним 23/06/25 Пнд 10:50:50 1254344 62
изображение.png 212Кб, 483x483
483x483
Аноним 23/06/25 Пнд 10:51:32 1254346 63
>>1254343
>если отключить
поподробнее плс.
Аноним 23/06/25 Пнд 10:57:10 1254348 64
Аноним 23/06/25 Пнд 13:39:37 1254513 65
video2 (1) (1).mp4 10878Кб, 1920x1080, 00:01:13
1920x1080
https://github.com/VectorSpaceLab/OmniGen2

Пока создатели Flux жопили свой Kontext, китайцы снова всех опередили и выпустили очередную йоба приблуду
Аноним 23/06/25 Пнд 14:02:41 1254526 66
e1c547e85a5e164[...].jpg 5Кб, 234x215
234x215
>>1253985
(IMPORT FAILED)
я не хочу обновлять комфи
Аноним 23/06/25 Пнд 14:09:39 1254529 67
image.png 3013Кб, 2721x1528
2721x1528
>>1254513
чет я проиграл с этой нелепой ерунды. уноси.
Аноним 23/06/25 Пнд 14:12:31 1254533 68
image.png 2117Кб, 2633x1390
2633x1390
>>1254513
уноси.

ждем контекст.
Аноним 23/06/25 Пнд 14:17:27 1254536 69
TwRrp4THqWnX3z8[...].jpg 847Кб, 1920x2560
1920x2560
1750677316464-9[...].png 1831Кб, 880x1184
880x1184
image.png 1689Кб, 1187x1527
1187x1527
Первый пик исходник. Второй пик контекст. Третий Омниген2.

Контекст тоже говно сделал, но хотя б попытался.

Какие выводы?
Аноним 23/06/25 Пнд 14:31:27 1254545 70
Снимок экрана о[...].png 934Кб, 1617x882
1617x882
>>1254536
>Какие выводы?
Чисто техническая вещь. Приручить можно, но ИТТ это никому не нужно. Писик проще с нуля сгенерить чем какие-то референсы подсовывать.
Аноним 23/06/25 Пнд 14:59:09 1254560 71
>>1254536
>Какие выводы?
Эти пидорюги всегда прикручивают говняные модели.
Аноним 23/06/25 Пнд 15:02:29 1254566 72
>>1254248
Зарепортил за фейк.
Аноним 23/06/25 Пнд 15:08:42 1254570 73
image.png 218Кб, 1194x890
1194x890
Все, доигрались
Аноним 23/06/25 Пнд 15:16:10 1254581 74
image.png 2Кб, 254x153
254x153
>>1254570
>Все, доигрались
А раньше за это банили там. Да и тут тоже.
Аноним 23/06/25 Пнд 15:46:20 1254603 75
>>1254581
Там модерация отсутствует в принципе, реакции на репорты нет, педофилию постят и прочий кал, всем поебать, доска заброшена.
Аноним 23/06/25 Пнд 15:49:05 1254604 76
>>1254603
Наверное, придется найти этих шкур по фоткам вкалтакте и раскидать им ссылки на тред.
Аноним 23/06/25 Пнд 16:00:49 1254611 77
>>1254348
>отключаешь
А нахуй она там вообще, если от неё вреда больше чем пользы? 4 вместо 8? вот-жеж охуеть какая выгода - за 4 степа генерик ёбла в товарных объёмах ебашить!
Аноним 23/06/25 Пнд 16:33:10 1254632 78
изображение.png 861Кб, 656x960
656x960
изображение.png 947Кб, 656x960
656x960
изображение.png 788Кб, 656x960
656x960
изображение.png 699Кб, 656x960
656x960
Первые два - ванчик, последние - хромка.
Для реалистодрочеров, конечно хорош, но без души чёт. Из плюсов: очень вариативен, не захлёбывается на конских промптах.
Аноним 23/06/25 Пнд 18:05:17 1254681 79
>>1254632
>ванчик
Какие извращенцы додумались делать картинки на ванн?
Аноним 23/06/25 Пнд 18:12:25 1254686 80
>>1254681
Это фейкер траллит, забей. Это флюкс.
Аноним 23/06/25 Пнд 18:16:30 1254689 81
>>1254072
сори за тупой вопрос, но что за прога?
я мимо вообще не в теме
Аноним 23/06/25 Пнд 18:19:20 1254691 82
image.png 74Кб, 300x168
300x168
Аноним 23/06/25 Пнд 18:23:54 1254696 83
omnigen 2.png 1987Кб, 1862x931
1862x931
>>1254513
Как-то работает, но качество не очень. Впрочем, дареному коню в зубы не смотрят, бесплатные новые игрушки - всегда приятно.
Аноним 23/06/25 Пнд 18:25:28 1254697 84
image 36Кб, 860x167
860x167
О каком shift там в описании? >>1254069
Аноним 23/06/25 Пнд 18:30:20 1254700 85
image.png 40Кб, 876x204
876x204
>>1254681
>когда не прочитал ни одного поста в треде

>>1254689
это как если спрашивать у графических редакторов - что за фотошоп.

>>1254697
том самом
Аноним 23/06/25 Пнд 18:32:06 1254703 86
>>1254700
>том самом
Он не влияет на итоговую картинку абсолютно. Может на видео влияет, но на картинки 0.
Аноним 23/06/25 Пнд 18:32:22 1254705 87
image.png 14Кб, 267x166
267x166
>>1254700
Вот ты и попался пиздун!
Аноним 23/06/25 Пнд 18:37:37 1254712 88
877325535233997[...].png 1507Кб, 1024x1024
1024x1024
877330609737864[...].png 1548Кб, 1024x1024
1024x1024
877331746830481[...].png 1673Кб, 1024x1024
1024x1024
877334019941920[...].png 1495Кб, 1024x1024
1024x1024
Аноним 23/06/25 Пнд 18:50:43 1254721 89
>>1254705
скучно без норм видеокарты?
Аноним 23/06/25 Пнд 18:52:05 1254722 90
>>1254700
Так а в чем Профит вана? Он медленный и флюкс лучше
Аноним 23/06/25 Пнд 19:02:53 1254728 91
>>1254712
Что происходит на пикчах?
Аноним 23/06/25 Пнд 19:13:58 1254734 92
877325193784066[...].png 1521Кб, 1024x1024
1024x1024
>>1254728
Чел инопланетным тяночкам попался.
Аноним 23/06/25 Пнд 19:20:20 1254740 93
Аноним 23/06/25 Пнд 19:21:30 1254741 94
>>1254722
>медленный
Наоборот быстрый и
>флюкс
хуже
Аноним 23/06/25 Пнд 19:33:06 1254746 95
2.PNG 696Кб, 1035x655
1035x655
ComfyUI00149.png 1296Кб, 1024x1024
1024x1024
Аноним 23/06/25 Пнд 19:37:08 1254748 96
image.png 1114Кб, 512x1024
512x1024
image.png 1120Кб, 512x1024
512x1024
image.png 1100Кб, 512x1024
512x1024
>>1254734
>инопланетным тяночкам
Аноним 23/06/25 Пнд 19:52:42 1254759 97
ComfyUI00183.png 1434Кб, 1024x1024
1024x1024
Аноним 23/06/25 Пнд 20:09:05 1254765 98
Гайз, относительно ньюфаг, вкатывался сам, было интересно изучить, пока юзаю комфи.
Есть несколько вопросов.
1) хорошая ли идея переходить на фордж?
2) какие сейчас есть топ чекпоинты nsfw? (реализм и полуреализм, но не фулл аниме). (из кучи флуда понял что как будто вопрос вкуса, ведь одни других зовут то пониебами, то еще кем неприличным)
3) какие модели поддерживают русский язык в промптах?
Аноним 23/06/25 Пнд 20:27:46 1254767 99
Сгенерьте в Wan промпт номер 2 отсюда >>1242925 →
Просто охренеете от чернухи. Я не поленился сгенерил видео и вообще пздц. В ване нет цензуры вообще.
Аноним 23/06/25 Пнд 20:29:17 1254768 100
>>1254767
Ну так покажи хули ты ссышься, это двач или что нахуй
Аноним 23/06/25 Пнд 20:31:59 1254770 101
>>1254721
Могу купить 5090 в любой день, просто не хочу.
Аноним 23/06/25 Пнд 20:32:00 1254771 102
>>1254765
>1) хорошая ли идея переходить на фордж?
Очень хорошая
>2) какие сейчас есть топ чекпоинты nsfw?
Вопрос вкуса. Есть пони-реализм, есть люстро-реализм разных сортов, есть чистые СДХЛ. Последние требуют дополнительной ебли через всякое ДМД или будут выдавать только всратый пережаренный кэл.
>3) какие модели поддерживают русский язык в промптах?
Только китайские, вон выше по треду чел в модели ВАН генерит на русском.
Аноним 23/06/25 Пнд 20:36:11 1254774 103
>>1254770
>Эти маняоправдания
Аноним 23/06/25 Пнд 20:42:56 1254778 104
image.png 2023Кб, 1024x1024
1024x1024
image.png 7Кб, 611x102
611x102
image.png 1986Кб, 1024x1024
1024x1024
image.png 69Кб, 267x198
267x198
>>1254746
Хрома. На второй немного поправил. На первой всё как у тебя. продолжай дальше дрочить на свой флюксокал.
Аноним 23/06/25 Пнд 20:47:05 1254781 105
>>1254778
ты литералли запостил размытое говно по сравнению с четким стебом от анона в HD >>1254746

плюс еще тебе пришлось переводить на английский промпт, который Ван спокойно понимает на ебаной кириллице

продолжай гореть дальше кал калыч
Аноним 23/06/25 Пнд 20:50:36 1254782 106
image 161Кб, 1280x768
1280x768
image 181Кб, 1280x768
1280x768
Эпичный кадр из фильма триллера про рыжего побитого жизнью кота за рулем мотоцикла едущего по пыльной дороге с высокой скоростью. Кот держит в зубах дымящийся окурок сигареты. У кота азартное выражение на морде. За котом гонится большой злой пес. Пес очень злой пытается укусить мотоцикл. Много пыли.
Аноним 23/06/25 Пнд 21:00:11 1254785 107
image.png 2364Кб, 1024x1024
1024x1024
>>1254782
Какой там cgf, мыло можно убрать?
Аноним 23/06/25 Пнд 21:07:00 1254792 108
231.PNG 559Кб, 2254x924
2254x924
ComfyUI00002.png 1596Кб, 1024x1024
1024x1024
ComfyUI00005.png 1076Кб, 1024x1024
1024x1024
ComfyUI00001.png 1583Кб, 1024x1024
1024x1024
>>1254778
Мда... И если ван генерил 6 секунд, то на это ушло 31.
Аноним 23/06/25 Пнд 21:14:10 1254795 109
>>1254792
Ты не видишь разницы в разнообразии и буквально всём - то тебе стоит подлечить чердак, впрочем нет, не стоит, мы ведь оба знаем кто ты. Иди навео еще пару баб с крыльями сгенерь хррр-тьху, нормикал.
Аноним 23/06/25 Пнд 21:27:32 1254804 110
image 360Кб, 1000x1456
1000x1456
Аноним 23/06/25 Пнд 21:35:02 1254811 111
image 254Кб, 832x1216
832x1216
>>1254785
>мыло можно убрать?
Аноним 23/06/25 Пнд 21:39:02 1254813 112
Аноним 23/06/25 Пнд 21:48:57 1254818 113
>>1254722
Быстрее флюкса. Лучше понимание промпта, меньше косяков с анатомией, консистентностью мира. В остальном сосёт у флюхи, да.
Аноним 23/06/25 Пнд 22:45:04 1254855 114
image.png 2294Кб, 1216x832
1216x832
image.png 2608Кб, 1216x832
1216x832
image.png 2073Кб, 1216x832
1216x832
image.png 2299Кб, 1216x832
1216x832
да, с мылом надо что-то делать.

Подключил NAG из ноды от kjai, но оно видимо не действует при генерации картинок, хотя я не заметил чтобы оно особенно сильно возвращало негативный промпт и при генерации видео.
Аноним 24/06/25 Втр 00:08:05 1254878 115
>>1254877
привет, кал. отмечаешься тут, чтобы не забыть что ты кал?
Аноним 24/06/25 Втр 00:46:32 1254899 116
ComfyUItempsvim[...].png 2666Кб, 1920x1088
1920x1088
ComfyUItempsvim[...].png 3101Кб, 1920x1088
1920x1088
ComfyUItempsvim[...].png 3497Кб, 1920x1088
1920x1088
ComfyUItempsvim[...].png 3049Кб, 1920x1088
1920x1088
Аноним 24/06/25 Втр 01:37:46 1254936 117
ComfyUItempsvim[...].png 2881Кб, 1920x1088
1920x1088
ComfyUItempsvim[...].png 2968Кб, 1088x1920
1088x1920
ComfyUItempusza[...].png 2666Кб, 1920x1088
1920x1088
ComfyUItempusza[...].png 3207Кб, 1920x1088
1920x1088
Аноним 24/06/25 Втр 02:36:13 1254949 118
56768.png 4012Кб, 2352x1344
2352x1344
Аноним 24/06/25 Втр 02:43:27 1254952 119
Аноним 24/06/25 Втр 03:23:32 1254960 120
>>1254952
картинка збс. да, техническое качество говно, но мне в данный момент на это пох.
Аноним 24/06/25 Втр 03:58:51 1254965 121
>>1254899
АХУЕННО, простите, вылеТело.
Аноним 24/06/25 Втр 05:25:43 1254980 122
image 17Кб, 323x220
323x220
image 210Кб, 1280x768
1280x768
image 214Кб, 1280x768
1280x768
>>1254855
>NAG из ноды от kjai, но оно видимо не действует при генерации картинок
Действует, если ты про эту ноду. Вот добавил в негатив human body и кот изменился. Так что тут просто надо правильно составить негатив. Так же можно усилить степень его влияния в ноде.
Аноним 24/06/25 Втр 06:33:14 1254987 123
image.png 1433Кб, 768x768
768x768
>>1254980
Он про мыло, не про human body.
Аноним 24/06/25 Втр 08:50:13 1255018 124
ComfyUItempxnxc[...].png 2209Кб, 1024x1536
1024x1536
ComfyUItempcpug[...].png 2159Кб, 1024x1536
1024x1536
Аноним 24/06/25 Втр 10:54:05 1255080 125
ComfyUItempdxxz[...].png 1895Кб, 1360x1152
1360x1152
А Wan с Fusion могет, неплохо. Только цыета немного бы приглушить.
Аноним 24/06/25 Втр 10:58:18 1255081 126
вчера у forge появилась нативная поддержка хромы. обновитесь.



а хрома отличается от флюкса просто порнухой. это порномодель. скушно.
Аноним 24/06/25 Втр 11:03:43 1255084 127
ComfyUItempdxxz[...].png 2231Кб, 1360x1152
1360x1152
Не, ну реально неплохо, только долго на моей некрокарте...
Аноним 24/06/25 Втр 11:14:59 1255085 128
14a0d700-f712-4[...].png 2650Кб, 1536x1024
1536x1024
Аноним 24/06/25 Втр 11:38:26 1255095 129
ComfyUItempdxxz[...].png 2020Кб, 1360x1152
1360x1152
ComfyUItempdxxz[...].png 2160Кб, 1360x1152
1360x1152
ComfyUItempdxxz[...].png 2321Кб, 1360x1152
1360x1152
ComfyUItempdxxz[...].png 2200Кб, 1360x1152
1360x1152
Вот еще мыла
Аноним 24/06/25 Втр 12:19:44 1255119 130
>>1255081
>а хрома отличается от флюкса просто порнухой. это порномодель. скушно.
В прошлом треде на примере котика с вангогом я доказал, что это не так.
Аноним 24/06/25 Втр 12:27:10 1255124 131
>>1255119
Что ты доказал, лол, любая порномодель может одетого человека с котиком сгенерить, ты как-то странно это понятие воспринимаешь, порномодели не забывают, что такое одежда.
Аноним 24/06/25 Втр 12:52:51 1255133 132
>>1255124
Сгенерь сплитом, клован.
Аноним 24/06/25 Втр 12:54:23 1255134 133
>>1255124
Да и ты пёс ебаный, попробуй погенерить непорно на пониреалистике, а потом кукарекай про хрому. Тошно твой 25шаговый долбоебский пиздеж читать. Как и питуха выше с якобы управляемым лучше промптом вана. Это два дегенерата или один и тот же? Впрочем, не важно. продолжайте дальше генерить кал. Не отвлекайтесь.
Аноним 24/06/25 Втр 13:16:44 1255147 134
Аноним 24/06/25 Втр 13:19:25 1255149 135
Аноним 24/06/25 Втр 13:21:17 1255151 136
ComfyUItempsvfi[...].png 2079Кб, 1024x1536
1024x1536
>>1255134
привет, кал. мне твоя мамка твою фотку сзади прислала. пока, кал.
Аноним 24/06/25 Втр 13:31:13 1255158 137
изображение.png 1904Кб, 960x1280
960x1280
изображение.png 1963Кб, 960x1280
960x1280
изображение.png 1911Кб, 960x1280
960x1280
изображение.png 1800Кб, 960x1280
960x1280
Если черипикать ваньку, то он в целом неплох. Отличие только в том, что раньше ты выбирал кадр из 20 хтонических многолапых монстров, а теперь выбираешь из 20 безликих пластиковых высеров.
Аноним 24/06/25 Втр 13:33:08 1255159 138
image.png 8991Кб, 2048x2048
2048x2048
Аноним 24/06/25 Втр 13:35:31 1255160 139
изображение.png 1912Кб, 960x1280
960x1280
изображение.png 1823Кб, 960x1280
960x1280
изображение.png 1937Кб, 960x1280
960x1280
изображение.png 1904Кб, 960x1280
960x1280
Аноним 24/06/25 Втр 13:37:05 1255162 140
ComfyUItempdxxz[...].png 2229Кб, 1360x1152
1360x1152
Аноним 24/06/25 Втр 13:38:43 1255163 141
image.png 2441Кб, 2048x2048
2048x2048
Аноним 24/06/25 Втр 13:44:12 1255166 142
Аноним 24/06/25 Втр 14:00:12 1255172 143
Давно складывается ощущение, что здесь сидят специально нанятые люди которые тормозят любое обсуждение, развитие диалога поисков именно здесь, в теме. Для того что бы потом все это впаривать в платных курсах или показываеть в своих видосиках. Вот открыл я эту тему генерации картинок на ван и теперь ждем видосик на эту тему, где более расскажет более челик более в кепке как он более открыл более это(воркфлоу скачайте на моем бусти).
Аноним 24/06/25 Втр 14:05:33 1255174 144
image 133Кб, 832x1216
832x1216
>>1255158
>пластиковых
Не проецируй свою рукожопость на модель.
Аноним 24/06/25 Втр 14:34:48 1255193 145
>>1255172
Ну по поводу картинок на ван не ты первый был, я еще месяц назад генерил картинки на ван 1.3 просто там было качество не очень и я не постил... А так да, все друг у друга всё пиздят.
Аноним 24/06/25 Втр 14:38:04 1255198 146
>>1255193
>и я не постил
Не о том что я первый. Я не правильно написал. Про то что в этой теме такого не было.
Аноним 24/06/25 Втр 14:45:59 1255206 147
>>1255193
> А так да, все друг у друга всё пиздят.
Так пусть пиздят. Но противодействовать-то нормальному общению в этой зачем?
Аноним 24/06/25 Втр 14:55:23 1255216 148
>>1255206
Кто противодействует? Ну есть тут один обиженный на жизнь шизик с вечно горящей сракой, это обычное дело для двачей, такие во многих тредах живут как местные сумасшедшие. К сожалению, сама природа двачей не позволяет эффективно удалять подобных индивидов, приходится просто мириться с их безумными кукареками.
Аноним 24/06/25 Втр 15:21:06 1255246 149
image.png 2694Кб, 1024x1536
1024x1536
Аноним 24/06/25 Втр 15:33:02 1255247 150
ComfyUI00015.png 1130Кб, 744x1024
744x1024
Начинаю изучать ComfyUI, у меня задача развить скил (напиздить отовсюду воркфлоу) на то что бы то точно контролировать что происходит в кадре, кто там стоит, в какой позе, с каким углом камеры и т.д.
Сейчас взял потыкатся воркфлоу этого чела, который меняет меняет одежду на модели https://www.youtube.com/watch?v=Y9dBKVXBg8E но у меня пишет не хватат врам, видимо потому что использую контронет сдксл, а него видимо дефолтный. Мне не хочется опять перепердоливать конфи, а может проблема вообще не в этом. В любом случае, почитал коменты, и результат его воркфлоу там именно "потыкаться, побаловаться".
Кто-то шарит что сейчас в топе по "переодеванию", модели? Куда мне дальше двигаться? Я сейчас только controlnet sdxl немного освоил, а ко всяким Chroma еще не притрагивался.
Аноним 24/06/25 Втр 15:39:05 1255250 151
изображение.png 1524Кб, 1024x768
1024x768
изображение.png 1767Кб, 1024x768
1024x768
изображение.png 1528Кб, 1024x768
1024x768
изображение.png 1248Кб, 1024x768
1024x768
>>1255081
>хрома отличается от флюкса просто порнухой
Это не так. Хрома умеет в значительно большее количество выразительных средств, чем флюха. Элементарный кадр в расфокусе флюхе уже недоступен.
Аноним 24/06/25 Втр 15:48:17 1255255 152
>>1255247
>что сейчас в топе по "переодеванию"
Всегда был обычный инпейнтинг

Остальное это хуйня, которая приходит и уходит.

Не нужно строить кучу сложных воркфлоу и подключать тысячу и одну приблуды, если все можно делать простыми базовыми решениями, которые свойственный всем моделям.

Инпейнт он хоть на SDXL, хоть на Chroma инпейнт.
Аноним 24/06/25 Втр 15:57:05 1255264 153
1000026794.jpg 1128Кб, 2560x1536
2560x1536
Аноны, дайте пожалуйста лор на сдохлю для делания томбоек. А то все модели делают волосы либо каре, либо лысых баб, либо вообще игнорят
Аноним 24/06/25 Втр 16:03:51 1255273 154
bandicam 2025-0[...].jpg 172Кб, 1484x725
1484x725
>>1255255
У меня результат был пикрл. Но я по всей видимости делал по старым гайдам, и не чекал как работает свежий инплант.
Сейчас буду курить эту тему.
А с помощью импланта можно конкретные трусы на модель одевать, а не что бы модель отрисовывала?
Аноним 24/06/25 Втр 16:32:09 1255301 155
>>1255273
> конкретные трусы
За этим во флюкс контекст, конкретные русы он хочет, я ебал
будто есть какая-то великая разница в трусах бля
Аноним 24/06/25 Втр 16:35:13 1255305 156
>>1255255
Сори за тупой вопрос, но как обстоят дела с автоинпейнтингом?
Куда смотреть/что использовать, чтобы автоинпеинтить одежду/купальник на теле?
Аноним 24/06/25 Втр 16:48:51 1255313 157
Аноним 24/06/25 Втр 17:02:03 1255334 158
>>1255301
Он хочет как на своей младшей сестре.
Аноним 24/06/25 Втр 17:06:48 1255344 159
>>1255313
Спасибо
А как вообще на личном опыте, насколько продвинулись модели в раздевании реальных девушек? Кто что использует?
Аноним 24/06/25 Втр 17:17:27 1255359 160
image.png 1959Кб, 2363x1275
2363x1275
image.png 8121Кб, 3168x2080
3168x2080
image.png 4941Кб, 2432x1600
2432x1600
Аноним 24/06/25 Втр 18:51:58 1255448 161
>>1255359
подсказочка: тут можно добавить depth controlnet с 0.25-0.35 влиянием на итоговую картинку. форма голых тела\сисек\ног будет ближе к оригиналу
Аноним 24/06/25 Втр 18:55:10 1255452 162
877346962825870[...].png 1684Кб, 1024x1024
1024x1024
877349705162463[...].png 1898Кб, 1024x1024
1024x1024
877350553418491[...].png 2033Кб, 1024x1024
1024x1024
877350970030322[...].png 1425Кб, 1024x1024
1024x1024
Аноним 24/06/25 Втр 19:32:36 1255471 163
Чо все фотки такие затуменные?
Аноним 24/06/25 Втр 20:16:05 1255517 164
image 209Кб, 832x1216
832x1216
image 163Кб, 832x1216
832x1216
image 153Кб, 832x1216
832x1216
image 279Кб, 832x1216
832x1216
Аноним 24/06/25 Втр 22:42:28 1255628 165
>>1255273
Если под словом имплант подразумеваешь inpaint, то юзай SDXL, там какие угодно труселя можно сделать, для твоего VRAM.

имплант, сдохля, хрома, флюкс, что там еще?
Самый охуительный ресурс для новичков ты тут нашел.
Аноним 25/06/25 Срд 05:25:12 1255796 166
image 293Кб, 832x1216
832x1216
image 308Кб, 832x1216
832x1216
image 288Кб, 832x1216
832x1216
Аноним 25/06/25 Срд 05:26:32 1255798 167
>>1254100
Видяху нормальную купить, как вариант. 3060/12 стоит гроши
Аноним 25/06/25 Срд 05:29:10 1255799 168
>>1254188
Да всё прекрасно понимает. У меня никаких проблем с пальцами давно не возникает
Аноним 25/06/25 Срд 09:23:27 1255847 169
image.png 4100Кб, 1536x1024
1536x1024
image.png 4079Кб, 1536x1024
1536x1024
image.png 3967Кб, 1536x1024
1536x1024
Аноним 25/06/25 Срд 09:34:58 1255853 170
image.png 2659Кб, 1536x1024
1536x1024
image.png 2758Кб, 1536x1024
1536x1024
image.png 3051Кб, 1536x1024
1536x1024
image.png 2867Кб, 1536x1024
1536x1024
Аноним 25/06/25 Срд 09:37:30 1255855 171
>>1255799
>Да всё прекрасно понимает
да-да, всё, всем платится
Аноним 25/06/25 Срд 09:48:26 1255856 172
>>1255847
>>1255853
В оригинале чувствовалась резкость картинки и прикольно выглядело.

У тебя как будто высрали пиксели на холст, а потом отсканили его.
В общем как и от всех картинок ЧатГПТ отдает чрезмерным нейрошумом.
Аноним 25/06/25 Срд 10:12:24 1255862 173
>>1254314
Благодарю! Обязательно попробую!
Спасибо!
Аноним 25/06/25 Срд 10:17:37 1255866 174
>>1255856
>В оригинале чувствовалась резкость
Оригинал промту не соответствует,там ничего этого нет:
>побитого жизнью кота
>У кота азартное выражение на морде.
>Пес очень злой пытается укусить мотоцикл

А про бабу с совой, где ночь?
Аноним 25/06/25 Срд 10:42:05 1255886 175
>>1255847
>>1255853
круто. жаль на локальном железе такого пока не достичь.
Аноним 25/06/25 Срд 10:56:37 1255900 176
>>1255886
>жаль на локальном железе такого пока не достичь.
Да ничего такого там нет, локалки могут лучше, просто надо модель нормальную найти и лору
Аноним 25/06/25 Срд 11:28:26 1255918 177
image.png 1796Кб, 1392x752
1392x752
image.png 1460Кб, 1392x752
1392x752
image.png 1898Кб, 1392x752
1392x752
>>1255886
>жаль на локальном железе такого пока не достичь.
Флюкс
Аноним 25/06/25 Срд 12:00:09 1255938 178
image.png 8390Кб, 2752x1536
2752x1536
image.png 8118Кб, 2752x1536
2752x1536
image.png 7039Кб, 2752x1536
2752x1536
image.png 8292Кб, 2752x1536
2752x1536
Flux Ultra, прикольная игрушка, сразу генерит в таком разрешении без апскейла, но часто просирает правильные детали и анатомию
Аноним 25/06/25 Срд 12:08:47 1255946 179
image.png 4369Кб, 2752x1536
2752x1536
image.png 6525Кб, 2752x1536
2752x1536
image.png 6141Кб, 2752x1536
2752x1536
image.png 5890Кб, 2752x1536
2752x1536
артистический блюр Аноним 25/06/25 Срд 12:17:44 1255952 180
Без имени6.jpg 22Кб, 496x537
496x537
Без имени5.jpg 22Кб, 304x547
304x547
Чем и как можно достичь, кроме подкладки из имг2имг в виде белого квадрата (аля легал-порно), или выкручиванием lcm-лоры в минус -0.3, может есть какая-то лора, которая это делает на раз-два???
Аноним 25/06/25 Срд 12:20:39 1255955 181
image.png 6612Кб, 1792x2368
1792x2368
Аноним 25/06/25 Срд 12:45:05 1255979 182
image.png 4183Кб, 1536x1024
1536x1024
image.png 3896Кб, 1536x1024
1536x1024
image.png 4161Кб, 1536x1024
1536x1024
Аноним 25/06/25 Срд 12:49:09 1255984 183
image.png 3674Кб, 1536x1024
1536x1024
image.png 3564Кб, 1536x1024
1536x1024
image.png 3439Кб, 1536x1024
1536x1024
Аноним 25/06/25 Срд 13:14:49 1256011 184
>>1255918
это какой-то кастом флюкса?
Аноним 25/06/25 Срд 13:39:26 1256026 185
5c6144f6ed957b1[...].jpeg 1395Кб, 2880x5120
2880x5120
d4a33f2956d5ffa[...].jpeg 1652Кб, 2880x5120
2880x5120
Привет аноны, первый раз в треде. Уже несколько дней балуюсь генерацией через ComfyUi и хотел спросить знает ли кто модельку или лору для такой генерации?
Аноним 25/06/25 Срд 13:55:29 1256035 186
WanVideo00005.mp4 502Кб, 480x544, 00:00:03
480x544
>>1255979
>>1255984
не ужели настолько подорвалась у тебя жопа?
Аноним 25/06/25 Срд 14:04:43 1256047 187
WanVideo00009.mp4 702Кб, 464x832, 00:00:03
464x832
WanVideo00010.mp4 721Кб, 464x832, 00:00:03
464x832
Аноним 25/06/25 Срд 14:10:15 1256048 188
>>1254513
Пробовал, как-то не оч, ждем Флюкс.
Хотя, у Контекста не заявлена работа с несколькими референсами? Здесь это плюс, но качество такое, будто MagRef видосянский лучше справится…
Аноним 25/06/25 Срд 14:13:17 1256051 189
>>1256047
Спасибо, щас буду пробовать.
25/06/25 Срд 14:49:07 1256089 190
00023-1596310878.png 3091Кб, 1880x1072
1880x1072
Пидорасы и говноеды, полный трэд ниачемного трёпа и калового контента. Проклинаю
Аноним 25/06/25 Срд 14:50:28 1256091 191
Аноним 25/06/25 Срд 15:02:00 1256099 192
image.png 10050Кб, 2752x1536
2752x1536
image.png 9592Кб, 2752x1536
2752x1536
image.png 10125Кб, 2752x1536
2752x1536
image.png 9395Кб, 2752x1536
2752x1536
Аноним 25/06/25 Срд 15:09:08 1256106 193
image.png 2509Кб, 1408x768
1408x768
image.png 2462Кб, 1408x768
1408x768
image.png 2644Кб, 1408x768
1408x768
image.png 2369Кб, 1408x768
1408x768
Аноним 25/06/25 Срд 15:15:16 1256113 194
Что означают настройки mask blur и only masked padding, pixels в SD в режиме inpaint? Обычно подбираю их интуитивно, выкручивая mask на 2-10рх, а padding на максимум, но хочется понимать, что они делают.
Аноним 25/06/25 Срд 15:17:51 1256117 195
image.png 2647Кб, 1408x768
1408x768
image.png 2285Кб, 1408x768
1408x768
image.png 2680Кб, 1408x768
1408x768
image.png 4186Кб, 1536x1024
1536x1024
Аноним 25/06/25 Срд 15:38:14 1256129 196
image.png 2130Кб, 880x1168
880x1168
image.png 1628Кб, 832x1248
832x1248
image.png 14238Кб, 3000x4500
3000x4500
image.png 2041Кб, 832x1248
832x1248
>>1254536
>Какие выводы?
Оно не может добавлять улыбку (рил)

Но может разукрашивать чб картинки, что кстати даже ЧатГПТ не умеет с сохранением формы оригинальной картинки.
Аноним 25/06/25 Срд 15:52:19 1256138 197
image.png 521Кб, 640x504
640x504
image.png 632Кб, 640x496
640x496
image.png 516Кб, 612x518
612x518
image.png 708Кб, 608x512
608x512
Аноним 25/06/25 Срд 15:56:20 1256142 198
Аноним 25/06/25 Срд 16:09:36 1256155 199
>>1256113
>mask blur
Теоретически должен сглаживать края маски, чтоб инпеинт лучше вписывался, но я никогда толком с этим не игрался, хз
>only masked padding, pixels
Это когда ты в режиме only masked инпеинтишь - на сколько пикселей вокруг твоей маски сетке позволено смотреть для лучшего понимания общего контекста. Учти, что чем больше пикселей ты ей дашь, тем с более крупным изображением она будет работать и тем меньше окажется детализация выделенного. То есть просто выкручивать это на максимум не нужно.
Аноним 25/06/25 Срд 16:11:20 1256156 200
Анон, я только начинаю разбираться с комфи и аи генерацией в принципе. Хочу прикрутить ахегао фейс своей еот.
Выделяю маску лица на фото, юзаю flux-fill и ахегао-лору, выходит прикольно, но лицо ощутимо искажается, теряются оригинальные черты. Если юзать flux-kontext такой проблемы нет, но дев версию еще не выпустили.
Как можно это решить? Фейс свап? PULID?
Аноним 25/06/25 Срд 16:16:34 1256160 201
>>1256138
Только непонятно что лучше, у чёрно-белого ведь свой стиль, а если все сейчас начнут переводить весь ретро-винтажный контент в псевдо-цвета, то потеряется этот слой чёрно-белого винтажного искусства.
Аноним 25/06/25 Срд 16:19:47 1256164 202
image.png 2175Кб, 1216x832
1216x832
image.png 2127Кб, 1216x832
1216x832
image.png 2061Кб, 1216x832
1216x832
image.png 2114Кб, 1216x832
1216x832
Все таки Wan ебет по добавлению деталей в картинке
Аноним 25/06/25 Срд 16:32:56 1256177 203
>>1256164
Где ты там детали увидел? У тебя вся кожа на картинках каким то пластиковым мылом обмазана, текстуры нет вообще
Аноним 25/06/25 Срд 16:34:10 1256178 204
image.png 47Кб, 841x395
841x395
image.png 1669Кб, 832x1216
832x1216
image.png 2068Кб, 832x1216
832x1216
image.png 2217Кб, 832x1216
832x1216
Считаю, что вот такая сборка лор идеальна для генерации картинок на чистом Wan t2v 14b за 8 шагов без добавления FusionX лоры для более натурального вида.
Аноним 25/06/25 Срд 16:43:58 1256184 205
Ананасы, я делаю в блендере рендеры. При включенном денойзе картинка получается мыльной и мне нужно больше итераций чтобы она стала четкой. Могу ли я через comfy убрать шумы? Надеюсь не ебано написал.
Аноним 25/06/25 Срд 16:44:39 1256185 206
image.png 160Кб, 263x363
263x363
image.png 58Кб, 169x181
169x181
image.png 58Кб, 177x181
177x181
image.png 64Кб, 173x173
173x173
>>1256177
>текстуры нет вообще
так про нее и слова не было

те, кто часто генерируют, знаю что вот эта хуйня проебывается в первую очередь.
Аноним 25/06/25 Срд 16:55:56 1256191 207
image.png 369Кб, 2456x1043
2456x1043
image.png 479Кб, 2251x817
2251x817
image.png 434Кб, 2443x919
2443x919
image.png 2158Кб, 1024x1536
1024x1536
>>1256113
Что такое (masked) inpaint? Это самый обычный img2img по квадратной области изображения (bounding box, bb), содержащее все части маски.
На первой пикче модель видит квадрат одного цвета. На второй она рисует с учётом двух цветов, потому что генерации плевать на маску, она рисует с учётом того, что влезло в bb. Маска влияет лишь на то, что в результате останется от генерации. Соответственно, если в первом случае выкрутить mask padding - зона bb увеличится и в неё влезет второй цвет, маска останется той же.
Нахуй оно тебе надо? Если врисовываешь сиськи вместо одежды на таких всратых моделях, не предназначенных для инпейнта, всегда делай 1px точки где-то рядом с лицом и бедрами - таким образом bb увеличится, в 1px всё равно ничего не врисуется, но благодаря этому контексту генерация будет лучше учитывать пропорции тела и ракурс. Если переборщишь с mask blur, то края станут более гладкими, но возникает риск, что размытая маска не перекроет полностью лямки или край одежды, из-за чего выдаст хуету. Блюр можно сильно крутить, если ситуация не требует большой точности (например, заинпейнтить что-то вместо машины посреди поля). Если тебе не нужна такая точность границ окружающего контекста, то можешь юзать mask padding вместо ручной разметки bb.
>>1256156
Нихуя себе задача. Для такого хорошо бы лору обучить. В крайнем случае, видеогенерация на wan. Все эти id полная залупа для лиц, так же как и one-shot faceswap. Для сносного результата всегда нужно обучение или инпейнт вокруг лица. Хотя на цивите и 80% лор было шлаком, отдаленно напоминающем обучаемое лицо.
Аноним 25/06/25 Срд 17:14:43 1256199 208
WanVideo00011.mp4 229Кб, 480x504, 00:00:03
480x504
Аноним 25/06/25 Срд 17:19:48 1256204 209
>>1256191
То есть нет простого способа для качественной img to img nsfw генерации без лор/файнтюнов?
Аноним 25/06/25 Срд 17:22:57 1256207 210
>>1256177
Там основные недостатки - силиконовая кожа и жосткая переэкспонированность. Если всё это можно победить, то почему бы нет.
Аноним 25/06/25 Срд 17:23:24 1256209 211
ComfyUItempvmpn[...].png 2236Кб, 1152x1360
1152x1360
>>1256178
С сосками у вана все не очень, а с генеталиями и того хуже, ждем лору...
Аноним 25/06/25 Срд 17:24:02 1256210 212
Давненько я ничего не генерил, какие ща актуальные модели под реализм порнуху есть? Раньше юзал ластифай, что-нибудь на замену вышло ?
Аноним 25/06/25 Срд 17:24:55 1256211 213
>>1256204
С воздействием на лицо при его идеальном сохранении - нет
Аноним 25/06/25 Срд 17:27:44 1256212 214
По какому принципу тогда работают все онлайн дрочильни, где раздевают/одевают девушек на фото? Обычная инпейнт модель?
Аноним 25/06/25 Срд 17:29:07 1256213 215
>>1256212
да. если не косается лица то делай что хочешь на любой модели.
Аноним 25/06/25 Срд 17:30:07 1256215 216
>>1256210
нет. Продолжай юзать его.
Аноним 25/06/25 Срд 17:30:30 1256216 217
>>1256209
Не только сосочки, между сиськами куриная кожа. Береборщили китайцы с детализацией.
Аноним 25/06/25 Срд 17:30:50 1256217 218
>>1256210
Хотя есть хрома, но это отдельный вид извращения.
Аноним 25/06/25 Срд 17:32:01 1256218 219
ComfyUItempvmpn[...].png 2040Кб, 1152x1360
1152x1360
>>1256216
Я думаю, лорами это всё поправится со временем, если будет актуально.
Аноним 25/06/25 Срд 17:37:00 1256225 220
>>1256210
Нет, это предел +- текстурки могут быть лучше.
Аноним 25/06/25 Срд 17:47:05 1256237 221
ComfyUItempvmpn[...].png 2169Кб, 1152x1360
1152x1360
Еще не может в много текста осмысленного.
Аноним 25/06/25 Срд 18:13:01 1256268 222
>>1255952
Может быть низким количеством шагов? Выглядит как будто шагов маловато.
Аноним 25/06/25 Срд 18:14:56 1256272 223
>>1256164
Не слушай дебилов. Нормально получилось.
Аноним 25/06/25 Срд 18:30:50 1256284 224
>>1256178
А почему не хочешь добавлять фьюжн Лору?
Лора лайтинг это та же лайтинг что было в сдхл? Она сильно шумит по всему полю, хотя этим частично и добавляет реалистичности, но ее шум преобразуется в мелкие детали раскиданные где попало.
Каузвид Лора с положительным весом даёт казуальность(кто бы мог подумать)).
Я предлагаю такое:
фьюжн вес 1.0 и каузвид вес отрицательный -0.10-0.25.
То есть от фьюжн отнимаются остатки казуальности и остается чистый реализм. Довольно интересно получается. Люди становится людьми, а не моделями с надутыми грудями. Меньше пластика на коже.
Можно минусовать из фьюжн лайтинг Лору, но тогда вес у лайтинг нужно примерно в 2 раза больше ставить (-0.35-0.40) но результат мне не нравится.
Аноним 25/06/25 Срд 18:37:18 1256288 225
>>1256268
>Выглядит как
фото-референс, олдскульный эротик-софт. ты что-нибудь встречал подобное?
Аноним 25/06/25 Срд 20:02:10 1256371 226
image 84Кб, 956x571
956x571
Что скажешь, Анон? Источник понимания русского языка в Wan.
Аноним 25/06/25 Срд 20:32:03 1256411 227
image.png 1609Кб, 640x1024
640x1024
image.png 1536Кб, 640x1024
640x1024
image.png 1388Кб, 640x1024
640x1024
Аноним 25/06/25 Срд 20:42:54 1256423 228
>>1255952
Геммочка сказала что это называется soft focus, glow filter, fog filter.
Аноним 25/06/25 Срд 20:45:48 1256426 229
Аноним 25/06/25 Срд 20:59:27 1256441 230
>>1256411
блядь, нет бы что-то красивое генерить, вместо этого монстры из кунсткамеры
Аноним 25/06/25 Срд 23:22:21 1256591 231
image.png 1398Кб, 640x1024
640x1024
image.png 1445Кб, 640x1024
640x1024
image.png 1454Кб, 640x1024
640x1024
>>1256441
Есть и по красоте картинки.
Аноним 25/06/25 Срд 23:54:39 1256618 232
877356693074236[...].png 1413Кб, 1024x1024
1024x1024
877359209925089[...].png 1436Кб, 1024x1024
1024x1024
877377905917730[...].png 1675Кб, 1024x1024
1024x1024
877379046231557[...].png 1542Кб, 1024x1024
1024x1024
Аноним 26/06/25 Чтв 00:06:27 1256629 233
>>1256618
Надо чтобы Великий Вождь Чучхе так был в банке, а напротив него стояли девушки с блокнотами и записывали его мудрые изречения.
Аноним 26/06/25 Чтв 00:24:40 1256641 234
00938-2800712311.jpg 447Кб, 904x1040
904x1040
00690-2799997294.jpg 519Кб, 904x1040
904x1040
Сука, купил видюху, на какую хватило денег (да, я бомж) 4060 16 гигов, а ебучий флукс в комфи может хуячить онду картинку 1400 секунд, потому что каждый раз грузит ебучую модель, фреймпак выдает ошибку в конце семплинга, а всякие хуян видео делаются по 4 часа(до вана не дошел еще). Какого хуя, анон? Спаси. Может это мои нищуковские 16 гигов оперативы не дают?
Сдхслки и поняшки нормально летают в фордже, а флукс и фордже и комфи(я там там полный нуб, кста) очень долго генерит.

Дмд, кстати, охуенная тема
Аноним 26/06/25 Чтв 01:22:00 1256662 235
>>1256641
>16 гигов оперативы не дают
Да, это проблемно. У меня 64 рам, в некоторых задачах с подкачкой до +32, нормальные тайминги для флакса-вана - от 20 до 600 секунд.
Аноним 26/06/25 Чтв 01:47:42 1256670 236
00022-1613518045.png 1781Кб, 1024x1536
1024x1536
00025-1613518048.png 1845Кб, 1024x1536
1024x1536
00030-2706793331.png 1635Кб, 1024x1536
1024x1536
00074-4199722316.png 2146Кб, 1024x1536
1024x1536
где теперь лоры селебов выкладывают?
Аноним 26/06/25 Чтв 02:42:41 1256686 237
Одинаковые кукольные ебала рисует мпс лора
Которая вшита в фусионх
Дальше сами разберётесь
Аноним 26/06/25 Чтв 03:12:28 1256700 238
00237-923093125.png 1665Кб, 880x1168
880x1168
ssss.JPG 27Кб, 498x270
498x270
>>1256670
там же где и всегда, сделай как на пикриле, и будет.
Аноним 26/06/25 Чтв 03:24:55 1256707 239
>>1256700
>>1256670
Нихуя я проспал. Они охуели совсем.
Тогда присоединяюсь к вопросу.
Аноним 26/06/25 Чтв 03:27:06 1256708 240
>>1256641
флюксу 16гб мало, ему порой и 24гб мало, но в большинстве случае хватает, генерит примерно минуту-две 1024 картинку на 3090.
Аноним 26/06/25 Чтв 03:54:06 1256713 241
>>1255448
>depth controlnet
можешь хотя бы скрин со своим воркфлоу кинуть как ты добавляешь контролнет?
Аноним 26/06/25 Чтв 04:57:40 1256722 242
>>1256686
Не, ты не бросай нас так. От чего такие выводы?
Аноним 26/06/25 Чтв 05:40:16 1256726 243
>>1256713
Просто пойми принцип работы, вот ноды для юниона:
лоад контролнет - выбрать тип контролнета - аппли контрлнет адвансед
лоад имейдж - препроцессор - аппли контрлнет адвансед(та же)
Аноним 26/06/25 Чтв 05:54:19 1256728 244
image.png 332Кб, 1376x619
1376x619
controlnet-on.mp4 1005Кб, 486x732, 00:00:08
486x732
controlnet-off.mp4 781Кб, 510x806, 00:00:06
510x806
Аноним 26/06/25 Чтв 05:59:08 1256730 245
image.png 704Кб, 808x594
808x594
>>1256722
>От чего такие выводы?
рискну предположить что он пробовал отключать лоры по отдельности и наблюдать за результатом. не только лишь все в это смогут.
Аноним 26/06/25 Чтв 08:10:12 1256746 246
Четыре 3090 на 24гб смогут завестись вместе?
Аноним 26/06/25 Чтв 08:58:27 1256758 247
Аноним 26/06/25 Чтв 09:18:40 1256763 248
>>1256746
Но генерировать один пик вместе не будут.
Аноним 26/06/25 Чтв 09:57:33 1256790 249
>>1256700
сделал как на прикриле -все равно не отображаются, втф
Аноним 26/06/25 Чтв 10:14:33 1256808 250
Аноны как в ComfyUi расширить картинку в бок новой генерацией? И как перегенерировать определённую часть картинки? Я так понимаю мне аддоны нужны? Спасибо за помощь.
Аноним 26/06/25 Чтв 10:15:48 1256810 251
изображение.png 1410Кб, 896x1152
896x1152
изображение.png 1332Кб, 896x1152
896x1152
>>1256423
>soft focus, glow filter, fog filter
попробовал, ваще похую... к сожалению.
Как-то ещё работает soft light
Нашёл лору: https://civitai.com/models/131060/fog-sdxl
С весом: 1.6 неплохие результаты, НО только на базовой и реалистик сток фото v1, остальные модели просто игнорят как лору так и теги с большыми весами. Я чесговоря в ахуе, только одна единственная модель! Как там обстоят дела на ваших модно-молодёжных модельках, но только с пруфами) Пикрилы без контролнета.
Промт: solo, naked teen-girl, sitting on wooden bench (in small sauna), (steamy:1.2), pretty cute face, wet [short] hair swept back, lifelike skin, (fit), [skinny], sweaty skin, relaxed pose, eyes closed, the bliss, in the fog, soft light
Аноним 26/06/25 Чтв 10:52:35 1256843 252
>>1256808
Выше по треду инпаинт, просто вставлется между семплером и хайрезфиксом. Оутпаинт через контролнет делается в режиме филл или чет такое, гугол в помощь.
Аноним 26/06/25 Чтв 11:05:55 1256853 253
Аноним 26/06/25 Чтв 11:21:22 1256869 254
>>1255313
Сап аноны. Только начинаю разбираться в теме.
В теории, если я натренерую лору/сделаю файнтюн модели со своим лицом, могу ли я потом совместить это с другой лорой, которая натренерована на камшотах, гейпах и прочей подобной гадости, и генерить свои картинки с сохранением лица? Если да, то куда смотреть, flux или sdxl?
Аноним 26/06/25 Чтв 12:33:03 1256908 255
image.png 117Кб, 600x1111
600x1111
>>1256728
у меня почему-то в этой ноде половина полей задизейблена, хотя я все как у тебя сделал
Аноним 26/06/25 Чтв 12:43:39 1256918 256
image.png 1569Кб, 720x1280
720x1280
>>1256641
хз, что у тебя там.
на 3070 8 гиг гоняю и флукс дев за 1 минуту (вообще можно и за 20 секунд с https://github.com/mit-han-lab/ComfyUI-nunchaku), Ван 480p видео за 2 минуты.
использую ггуфы чтобы все вмещалось в память и лоры на ускорение чтобы генерить за 4-8 шагов.
Аноним 26/06/25 Чтв 12:49:05 1256924 257
IMG202506261248[...].png 134Кб, 600x1111
600x1111
>>1256908
для оголения сисек эти поля не нужны. они отключены переключателями, на моем скрине тоже. просто у меня не показывается корректно.
Аноним 26/06/25 Чтв 12:52:13 1256928 258
image.png 842Кб, 3063x1634
3063x1634
ComfyUItempqtqg[...].png 724Кб, 420x832
420x832
Аноним 26/06/25 Чтв 12:59:49 1256933 259
image.png 1998Кб, 720x1280
720x1280
image.png 1988Кб, 720x1280
720x1280
image.png 2005Кб, 720x1280
720x1280
image.png 1811Кб, 720x1280
720x1280
>>1254348
>отключаешь fusionx лору и ставишь в сэмплере 8 шагов вместо 4

>>1254611
>за 4 степа генерик ёбла в товарных объёмах ебашить!

>>1256722
>>1256730
>>1256686
>Одинаковые кукольные ебала рисует мпс лора

В общем, если вырубить FusionX и подключить вот эти лоры >>1256178 то можно генерить и на 4 шагах, без эффекта флюкс ебала.
Аноним 26/06/25 Чтв 13:03:56 1256936 260
image.png 110Кб, 577x1062
577x1062
ComfyUItempqtqg[...].png 739Кб, 420x832
420x832
>>1256928
вот тут если выставить больше то раздевает но все равно какоето мыло
Аноним 26/06/25 Чтв 13:04:52 1256937 261
>>1256928
dmd лора не подключена. если влом качать и подключать, просто выставь настройки сэмплера по умолчанию (cfg 5, 30 шагов и так далее)
Аноним 26/06/25 Чтв 13:24:08 1256943 262
>>1256937
спасибо, получилось!
Аноним 26/06/25 Чтв 13:36:29 1256953 263
>>1256933
а, вот оно чё, спасибо за инфу. случаем не знаешь как конвертить wan в ггуф? со всякими flux и sdxl всё ок, а wan выдает ошибку. конвертирую тут https://github.com/leejet/stable-diffusion.cpp
Аноним 26/06/25 Чтв 13:46:51 1256958 264
>>1256933
хочу эти лоры вшить в обычную модель wan, а потом конвертировать в ггуф. потому как чем больше лор к ггуфу подрубается извне, тем медленнее идёт генерация.
Аноним 26/06/25 Чтв 13:58:10 1256969 265
>>1256953
>как конвертить wan в ггуф?
нахуя?
просто скачай, лол
https://huggingface.co/city96/Wan2.1-T2V-14B-gguf
https://huggingface.co/city96/Wan2.1-I2V-14B-480P-gguf
https://huggingface.co/city96/Wan2.1-I2V-14B-720P-gguf

>>1256958
>чем больше лор к ггуфу подрубается извне, тем медленнее идёт генерация.
пиздеж, макс в память не вмещаются 300-600 мб, просто возьми ггуф поменьше размером тогда.
Аноним 26/06/25 Чтв 14:13:29 1256979 266
IMG202506261408[...].jpg 112Кб, 1080x695
1080x695
IMG202506261408[...].jpg 18Кб, 1011x285
1011x285
IMG202506261409[...].jpg 94Кб, 1080x510
1080x510
IMG202506261407[...].jpg 15Кб, 1080x305
1080x305
>>1256969
нахуя мне стандартные ггуфы, которые я и так давно уже скачал?
нахуя ты пишешь про то, в чем вообще не шаришь?
Аноним 26/06/25 Чтв 14:56:53 1257011 267
изображение.png 1223Кб, 768x1024
768x1024
изображение.png 1121Кб, 768x1024
768x1024
изображение.png 1132Кб, 768x1024
768x1024
изображение.png 1113Кб, 768x1024
768x1024
>>1256810
Да, промтген ещё часто дописывает soft light, diffused light, diffusion filter.
Вот хромка так генерит.
Аноним 26/06/25 Чтв 15:05:54 1257018 268
>>1257011
Еще меньше шагов поставь, врамцел. И обязательно не пиши порно магазен 70-90х.
Аноним 26/06/25 Чтв 15:18:36 1257031 269
Екцель свали на лор.
Аноним 26/06/25 Чтв 15:51:24 1257054 270
>>1257018
Причина бетховена?
Аноним 26/06/25 Чтв 18:52:03 1257224 271
ed2b8dcf-9d1e-4[...].jpg 134Кб, 1192x856
1192x856
photo5283103103[...].jpg 114Кб, 880x1168
880x1168
>>1256790
Это я проспал. Раньше просто скрыли, а теперь ебаный Трамп вообще все выпилил. Че делоть-то.
Там еще половина пидоров оправдывает эту цензуру. Как можно оправдывать, то что у людей отобрали возможность делать дома картинки про то, как Ортега сосет хуй негра, я не понимаю.
Аноним 26/06/25 Чтв 18:59:36 1257235 272
>>1256918
А оперативы скока? Я на нее грешу.
Аноним 26/06/25 Чтв 19:08:08 1257249 273
>>1257224
порнуха - кал. а нейропорнуха - кал для слабоумных
Аноним 26/06/25 Чтв 19:21:46 1257276 274
Генерач, где гайд, как тренировать лору под дмд, желательно в фордже или автоматике, с комфи чето не дружится у меня, но можно и там, если есть тутор для дебилов.
Как сделать лору дмд для biglust или похожих чекпоинтов?
Аноним 26/06/25 Чтв 19:35:39 1257294 275
>>1257224
>у людей отобрали возможность делать дома картинки про то, как Ортега сосет хуй негра, я не понимаю
Кто тебе запрещает генерить это дома? Крупному сайту запретили на этом зарабатывать, выкладывая подобное в общий доступ, не более.
Аноним 26/06/25 Чтв 19:38:19 1257301 276
>>1257294
Лоры почти везде начинают выпиливать, как теперь дома делать, самому тренировать? Я хочу как раньше, чтобы вместо меня это делали китайцы и индусы, у меня нет технических ресурсов и времени на тренировки.
Аноним 26/06/25 Чтв 19:41:54 1257303 277
00025-1163027599.png 1570Кб, 1024x1536
1024x1536
00055-4031044925.png 1878Кб, 1024x1536
1024x1536
00064-3211610650.png 1945Кб, 1024x1536
1024x1536
00079-2074339674.png 1728Кб, 1024x1536
1024x1536
>>1257249
блять а я может не порнуху хочу генерить а няшные пикчи
Аноним 26/06/25 Чтв 20:21:15 1257343 278
> We release FLUX.1 Kontext [dev] -an open weights model
> Runs on consumer chips
Флюкс Контекст в открытый доступ кинули.
4-квантовая весит 6.8гб. Уже пробовал кто?
Аноним 26/06/25 Чтв 20:35:31 1257377 279
image.png 9322Кб, 2048x3072
2048x3072
>>1257235
32 + еще файл подкачки на nvme

>>1257343
>1 hr. ago
Качаемс
Аноним 26/06/25 Чтв 20:40:23 1257384 280
>>1257343
Они ещё писали про доп оптимизацию для новых Blackwell, вероятно PRO серию. Хотелось бы модель на 16гб увидеть...
Аноним 26/06/25 Чтв 20:59:03 1257411 281
image.png 1802Кб, 1024x1024
1024x1024
image.png 1464Кб, 1024x1024
1024x1024
>>1257343
Во-первых, у cumfy самый ебанутый воркфлоу в примерах. Нахуй он вообще решил его ставить основным.

Во-вторых, генит по скорости приблизительно так же как и Flux, но занимает памяти почти под завязку.
Аноним 26/06/25 Чтв 21:23:15 1257447 282
image.png 1624Кб, 1024x1024
1024x1024
Аноним 26/06/25 Чтв 21:29:58 1257461 283
ComfyUItempvpui[...].png 1936Кб, 1360x1152
1360x1152
Аноним 26/06/25 Чтв 21:30:42 1257463 284
image.png 1464Кб, 1024x1024
1024x1024
image.png 1629Кб, 1024x1024
1024x1024
kontext gguf q4_k_m + schnell lora, 4 шага
качество говно, да. ну для быстрого тестирования сойдёт.
Аноним 26/06/25 Чтв 21:35:12 1257466 285
877732097911999[...].png 1514Кб, 1024x1024
1024x1024
877732097911999[...].png 1446Кб, 1024x1024
1024x1024
877733024551172[...].png 1493Кб, 1024x1024
1024x1024
Аноним 26/06/25 Чтв 21:40:22 1257470 286
image.png 1Кб, 50x40
50x40
>>1257463
Я тебе две недели сказал назад что эта хуйня сосет у хромы. Чё ты там тестируешь? Прекратить все тесты!
Аноним 26/06/25 Чтв 21:47:07 1257477 287
Так то имба лютая, это же ваще разъеб тотальный.
Аноним 26/06/25 Чтв 21:47:41 1257478 288
> CFG 1 для обычных SDXL https://huggingface.co/tianweiy/DMD2/blob/main/dmd2_sdxl_4step_lora_fp16.safetensors,
> CFG 3 для NoobAI https://huggingface.co/YOB-AI/DMD2MOD/blob/main/LYC-DMD2MOD%20(Dmo%2BTffnoi).safetensors,

скачал оба файла, положил в одну папку, запускаю automatic1111, открываю вкладку Lora, первый файл есть, второго нет.
на всякий случай переименовал второй файл - убрал скобки и пробел, перезапустил automatic1111, первый файл есть, второй нет.
ЧЯДНТ? или эта конкретная лора работает только с комфи или форжем?
Аноним 26/06/25 Чтв 21:53:03 1257479 289
>>1257478
В настройках автоматика вруби, чтоб лоры показывались тупо все без фильтров.
Аноним 26/06/25 Чтв 22:06:13 1257484 290
image.png 2257Кб, 1200x872
1200x872
image.png 1870Кб, 1200x872
1200x872
image.png 1891Кб, 1200x872
1200x872
image.png 2202Кб, 1200x872
1200x872
Аноним 26/06/25 Чтв 22:09:21 1257487 291
image.png 7Кб, 899x66
899x66
image.png 99Кб, 262x192
262x192
Аноним 26/06/25 Чтв 22:12:21 1257488 292
1.png 60Кб, 698x470
698x470
>>1257479
оно? не помогло, в сосноли тишина.
Аноним 26/06/25 Чтв 22:25:46 1257498 293
image.png 1631Кб, 3840x1705
3840x1705
ComfyUI00004.png 2793Кб, 1440x1776
1440x1776
279088059160879[...].jpg 153Кб, 1440x1782
1440x1782
когда контекст в фокус завезут это будет убийство нахуй. а пока в каловом комфе говно.

у меня на выходе очень шумные картинки. чяднт?

2пик контекст. 3 пик оригинал фото. ужас.
Аноним 26/06/25 Чтв 22:30:38 1257502 294
>>1257488
Оно. Apply нажал? Страницу лор обновил?
Аноним 26/06/25 Чтв 22:35:51 1257512 295
изображение.png 85Кб, 696x818
696x818
>>1257498
Буквально читать и повторять.
Попробуй replace a cup of tea with a piece of bread.
Аноним 26/06/25 Чтв 22:37:23 1257516 296
Аноним 26/06/25 Чтв 22:37:23 1257517 297
>>1257502
апплай нажал, перезапустил веб гуи, на вкладке лор нажал рефреш, ничего не изменилось - первая лора есть, второй нет.
Аноним 26/06/25 Чтв 22:43:29 1257521 298
16699833582270.jpg 562Кб, 1080x1349
1080x1349
ComfyUI00006.png 2053Кб, 1088x1344
1088x1344
она ее омолодила. и руки вторые добавила.

я всего лишь хотел чтобы она девочку обнимала вместо парня... и подбодродок жопный. и черты лицо ее пропали. стало что-то а ля контролент на сдхл
Аноним 26/06/25 Чтв 23:03:42 1257547 299
image.png 4715Кб, 1344x1728
1344x1728
image.png 2402Кб, 896x1160
896x1160
image.png 1678Кб, 896x1160
896x1160
image.png 54Кб, 725x451
725x451
>>1257463
ахуеть

после того как ты написал про шнель, решил проверить работает ли контекст с турбо лорой на флюх, и блять да - работает.
https://huggingface.co/alimama-creative/FLUX.1-Turbo-Alpha
Картинка за 8 шагов. При этом не артефачит.

правда с ггуфом действительно вылетает за память, но норм запускается с fp8_scaled версией модели от комфи.
Аноним 26/06/25 Чтв 23:05:50 1257551 300
>>1257301
>Лоры почти везде начинают выпиливать
Запускайте торренты, или DC++, ахаха. Раньше фильмы и игры качали, а теперь ИИ будут там качать.
Аноним 26/06/25 Чтв 23:31:35 1257587 301
319080232532803[...].jpg 127Кб, 640x800
640x800
ComfyUI00008.png 753Кб, 640x800
640x800
image.png 5Кб, 472x115
472x115
ужс
Аноним 26/06/25 Чтв 23:43:28 1257606 302
ComfyUI00010.png 770Кб, 752x944
752x944
16686071049360.png 1202Кб, 1080x1350
1080x1350
пиздос
Аноним 26/06/25 Чтв 23:44:00 1257607 303
>>1257587
ужс до чего техника дошла
Аноним 26/06/25 Чтв 23:57:32 1257631 304
ComfyUItempoylp[...].png 8274Кб, 2560x2720
2560x2720
Аноним 27/06/25 Птн 00:08:13 1257655 305
ComfyUItempanci[...].png 8702Кб, 2560x2720
2560x2720
Аноним 27/06/25 Птн 00:35:53 1257678 306
>>1257631
>>1257655
Красивая девушка, но татухи такие это гадость.
Аноним 27/06/25 Птн 00:41:24 1257684 307
>>1257678
На северах просто чилилась, лизала коблам за миску гречки.
Аноним 27/06/25 Птн 09:28:26 1257844 308
>>1257018
erotic magazine of the 70s ? или vintage porn magazine ?
Как правильнее?
>меньше шагов
насколько меньше?
как идея юзать lcm-лору с -0.1 (-0.2) ?
синтаксис Аноним 27/06/25 Птн 11:25:32 1257895 309
имя_перса:from произведение (тайтл)
Как правильно промтить? Подскажите плс.
Аноним 27/06/25 Птн 11:45:01 1257909 310
>>1257895
Читай что пишут в описании чекпоинтов, если ничего то читай что у базовой, чистого нуба там или люстры.
Аноним 27/06/25 Птн 11:56:39 1257914 311
>>1257909
>Читай
вот сам пиздуй в избу-читальню, и там читай, я спросил, если не занешь - молчи в тряпку, хули зря вонять?

Как-же сука меня заебали эти долбаёбы!
Аноним 27/06/25 Птн 12:32:28 1257930 312
image.png 627Кб, 600x800
600x800
>>1257914
>вот сам пиздуй в избу-читальню, и там читай, я спросил, если не занешь - молчи в тряпку, хули зря вонять?
>
>Как-же сука меня заебали эти долбаёбы!
Аноним 27/06/25 Птн 12:32:52 1257932 313
>>1257914
Пытаешься помочь долбаебу тупому который нормально вопрос задать не может, а он сука неблагодарная еще и огрызается.
Аноним 27/06/25 Птн 12:45:09 1257939 314
>>1257895
>>1257930
>>1257932
знакомо, вот так-же задашь вопрос, а он тонет под тонной левой ебанины. сходи блядь туда, сходи сюда
Аноним 27/06/25 Птн 12:54:46 1257941 315
>>1257932
Ты уже пол стены тут исписал, тебе не лень?
Сука, у тебя спросили конкретно, как именно. Нужно просто написать как правильно, всё... это от силы 10-12 символов! Но нет, блядь... Ты будишь тут говнить, усираться, что-то из себя лепить. Пошёл нахуй с такими советами, придурок!
Аноним 27/06/25 Птн 13:37:16 1257958 316
Дайте, дайте, воркфлоу под контекст.
Аноним 27/06/25 Птн 14:45:00 1257990 317
>>1257895
имя_\(тайтл\)
Обычно так выглядит. Хотя в большинстве случаев это совершенно необязательно, кроме может каких-то слишком дженерик имен, которые сразу не поймешь откуда именно.
Аноним 27/06/25 Птн 15:46:30 1258023 318
2025-06-1923-05[...].png 1341Кб, 1024x1024
1024x1024
Аноним 27/06/25 Птн 16:17:31 1258044 319
изображение.png 1860Кб, 1024x1024
1024x1024
>>1257587
>>1257606
Поделись Варей плс.
Взамен что тебе нужно?
Аноним 27/06/25 Птн 16:35:47 1258057 320
image.png 110Кб, 2722x599
2722x599
image.png 12Кб, 705x108
705x108
скачал инпейнт модель для флюкса. в фордже не фурычит.

что я делаю не так?
Аноним 27/06/25 Птн 16:47:09 1258063 321
>>1258058
>Пак
Мне лора нужна)
Аноним 27/06/25 Птн 16:48:52 1258067 322
image.png 12Кб, 1539x102
1539x102
Аноним 27/06/25 Птн 16:54:15 1258070 323
2025-05-0620-15[...].png 1713Кб, 1024x1024
1024x1024
Аноним 27/06/25 Птн 16:56:15 1258072 324
Аноним 27/06/25 Птн 17:06:55 1258079 325
>>1258067
9 мегабайт как-то маловато, я уже не помню, какие лоры были по объёму у sd1, но это пиздецки мало.
Аноним 27/06/25 Птн 17:07:06 1258081 326
>>1258072
По размеру очевидно, что сд1
Аноним 27/06/25 Птн 17:14:18 1258093 327
>>1258081
>По размеру
Ну, х.з, у лор с хорошим дата-сетом для sd-1 нормальным размером считается под сотню, может это эмбиддинг для sdxl, где написано, что у неё большие зенки на выкате и они серо-голубые и всё...) И для генерации нужен и2и.
Аноним 27/06/25 Птн 18:26:34 1258156 328
ПОЖАЛУЙСТА АНОН ПОМОГИ!

фордж не дружит с ней?



>>1258057
Аноним 27/06/25 Птн 19:48:27 1258215 329
image.png 403Кб, 502x850
502x850
image.png 116Кб, 1074x1323
1074x1323
Как избавиться от этого полупрозрачного шлейфа в инпейнте? Что покрутить?
Аноним 27/06/25 Птн 20:33:09 1258242 330
Аноним 27/06/25 Птн 21:05:05 1258274 331
image.png 348Кб, 433x1245
433x1245
image.png 118Кб, 1032x1307
1032x1307
>>1258242
Не получается. Посоветуй правильные настройки, плиз.
Аноним 27/06/25 Птн 21:10:10 1258276 332
image.png 278Кб, 462x953
462x953
image.png 5Кб, 468x102
468x102
Аноним 27/06/25 Птн 21:17:41 1258284 333
>>1258276
Ну и иди нахуй, криворукий даун.
Аноним 27/06/25 Птн 21:20:42 1258288 334
>>1258284
хуя бомбануло, боярки ебнул что ли?.

просто признай что маск блюр тут не причем. я перепробовал все значения. 1 до 64. он особо не влияет на картинку.


предлагай еще варианты. в чем моя криворукость?
Аноним 27/06/25 Птн 21:35:14 1258298 335
>>1258288
Что то мешает блюрить как будто это базовый устаревший инпаинт, методом тыка перебирай настроечки и смотри.
Аноним 27/06/25 Птн 21:43:30 1258308 336
>>1258298
это swarmUI, гуглю видосики щас, там вообще иначе устроено это дело
Аноним 27/06/25 Птн 22:59:51 1258371 337
image.png 10Кб, 973x120
973x120
image.png 10Кб, 742x114
742x114
сворм это пиздец. нашел обход этого глюка. он в фиксах там лежит.


мой любимый фокус, господи, дайте мне похожий инструмент! а не говно вот это все коми хуемфи. я не хочу страдать.
Аноним 27/06/25 Птн 23:02:43 1258378 338
1.png 961Кб, 1432x1792
1432x1792
16713713265590.jpg 214Кб, 1440x1800
1440x1800
С каждой итерацией картинка деградирует в сворме. А может это норма для флюха. Но на фордже такого не замечал.
Аноним 27/06/25 Птн 23:20:05 1258402 339
>>1258378
Это мозги у тебя деградируют, а не картинка.
Аноним 27/06/25 Птн 23:25:29 1258404 340
image.png 879Кб, 1105x1179
1105x1179
>>1258402
Это так сказали в видео-гайде, по которому я всё делал. А ты. видимо, местный клоун?
Аноним 27/06/25 Птн 23:41:33 1258410 341
>>1258404
А ты видимо местный педофил?
Аноним 27/06/25 Птн 23:51:26 1258418 342
Аноним 27/06/25 Птн 23:57:31 1258422 343
Лол, контекст только вышел, а флекси уже ебёт его. Ай-да, пососрист. Вот же совпадение, как же он знал их наперёд, опоздал всего на пару дней с релизом.
Аноним 28/06/25 Суб 00:57:53 1258460 344
>>1258422
Флекси, блять ору с этой хуйни, болдженос ОС от мира нейронок
Аноним 28/06/25 Суб 01:36:59 1258497 345
>>1258460
С болгена хоть угорали, а у этой хуйни реально целая секта дегенератов.
Аноним 28/06/25 Суб 03:51:58 1258522 346
ebalo.png 1555Кб, 1344x768
1344x768
1.jpg 282Кб, 1344x768
1344x768
Первая пикча - моя работа на сд3.5.

Вторая пикча - флекси от хача (пластиковый флюкс с лорами), взял у него из вк.

Угадайте, какая мне больше нравится?
Аноним 28/06/25 Суб 05:49:39 1258544 347
>>1258522
Вторая какой-то пиздец что-то на уровне шедерума, а может даже выше.
При всем уважении к хачу за обучение нас, когда мы были щеглами, и только вышла полторашка и вообще только все начиналось, вот эти его постоянные выебоны на счет того, какие у него охуительные модели, даже в те далекие времена вызывали только смех. Он слишком техник и вообще не ебет в прекрасном ни разу.
Аноним 28/06/25 Суб 05:50:22 1258545 348
>>1258371
>сворм это пиздец
А какие у него преимущества перед обычным Комфи? Ну то есть оба они представляют собой кактусы, но ты почему-то предпочитаешь кушать этот. Почему? Я его пробовал и что-то вообще не зашло.
Аноним 28/06/25 Суб 05:51:46 1258546 349
Аноним 28/06/25 Суб 05:56:04 1258547 350
>>1258215
В полторахе это лечилось кнопкой soft impaint
Аноним 28/06/25 Суб 09:56:10 1258600 351
image.png 2882Кб, 1354x1184
1354x1184
image.png 3080Кб, 1354x1184
1354x1184
>>1258378
Он будет везде деградировать где картинка проходит через VAE. Если через kontext делаешь, то это неизбежно. Если через inpaint, нужно делать stitch обработанного инпейнтом региона обратно в оригинал картинки, только так.
Аноним 28/06/25 Суб 13:24:45 1258678 352
Аноним 28/06/25 Суб 14:00:37 1258698 353
Пачаны, я нуб в sd, не понимаю этих кучу разветвлений.
Самый просто гайд установить что нужно для генерации nsfw картинок? мне просто нужно картинки для анимации, но нужны свои.
На рыксу 6600Xt что можно?
Аноним 28/06/25 Суб 14:03:18 1258701 354
>>1258545
>какие у него преимущества перед обычным Комфи?

у него же нормальный юзер френдли UI вместо лапши. и лапша тоже есть, но как опция.
Аноним 28/06/25 Суб 14:06:34 1258706 355
>>1258546


a powerful leopard with glowing fur runs through a burning forest, everything bathed in deep orange and amber tones. the entire scene glows with firelight — the sky, trees, ground, and air all tinted in warm orange hues, creating a unified, surreal atmosphere. the leopard emits golden sparks with every step, and the fire reflects on its glossy fur. smoke swirls around, catching the light like molten gold. cinematic composition, strong orange color grading, photo-realistic, dynamic motion, glowing embers and heat distortions, intense fantasy mood, dramatic lighting, full tonal immersion.
Аноним 28/06/25 Суб 14:23:16 1258722 356
а, и поддержка всех моделей, которые поддерживает комфи.
Аноним 28/06/25 Суб 14:38:51 1258741 357
>Kontext
>написал undress her
>легонько осветлило всю пикчу
>больше ничего
>удалил к хуям собачьим
Аноним 28/06/25 Суб 14:48:31 1258751 358
>>1258741
>undress her

наверно цензура там.
Аноним 28/06/25 Суб 14:49:26 1258752 359
17428192723020.jpg 191Кб, 720x720
720x720
Здравствуйте.
Там какой-то omnigen вышел. Рекламируют как лютый следователь промту.
Я год в треде не появлялся. Это типо флюксовского контекста?
Теперь то можно свои комиксы лепить? Или там все-равно месиво выходит?
Вот из этой картинки я смогу сделать персонажа в мультяшной стилистике? Модель ее не проебет на 5 генерацию?
Стоит сново вкатываться или еще нужно подождать?
Прошлый раз я дропнул, потому что моих лоховских 16gb не хватало для загрузки даже гуфа с контролнетами.
Аноним 28/06/25 Суб 15:33:14 1258788 360
ComfyUItemplkyt[...].png 1546Кб, 1024x1024
1024x1024
Аноним 28/06/25 Суб 16:00:35 1258807 361
>>1258752
>типо флюксовского контекста

контекст тоже вышел. он получше. ставь его.
Аноним 28/06/25 Суб 16:18:51 1258813 362
image.png 806Кб, 1638x815
1638x815
image.png 512Кб, 1080x413
1080x413
В NAG добавили поддержку Kontext, теперь на нем можно добиться эффекта негативного промпта.

Вроде уменьшает скорость генерации.
Аноним 28/06/25 Суб 16:55:59 1258834 363
Контекст уже в фордже. Объясните деревенскому, мне надо скачать какую-то модель контекста(nипа один файл где Q4 например?) закинуть в чекпоинты и установить само расширение в форге и все, или там еще какие-то заебы?
Аноним 28/06/25 Суб 17:00:37 1258838 364
>>1258807
> ставь его.
Но у меня не 5090🥲. Эта тварь не влезает в буфер.
Аноним 28/06/25 Суб 17:09:17 1258851 365
image.png 8Кб, 923x169
923x169
>>1258834
>Контекст уже в фордже

нихуя. как ты там собрался его использовать? там надо интерфейс менять. во вкладке инпейнт там другое совсем будет работать.


ток если генерить пикчи. но зачем?

>>1258838
в оперу влезет. у меня же работает на 4060
Аноним 28/06/25 Суб 17:11:10 1258852 366
Image.png 2548Кб, 1024x1536
1024x1536
Аноним 28/06/25 Суб 17:22:17 1258857 367
>>1258851
Какой инпейнт. Контекст и в комфи просит только изображение с промптом. И если он говорит про расширение, то там отдельная вкладка скорей всего.
Аноним 28/06/25 Суб 17:24:26 1258860 368
ComfyUItemplkyt[...].png 2783Кб, 1024x1536
1024x1536
Аноним 28/06/25 Суб 17:28:10 1258863 369
>>1258857

а куда ты пихнешь изображение? имг-ту имг? там другие алгоритмы.

а про расширение... никаких новых расширений нет.

и на реддите нет ничего про контекст в фордже, только про хрому.

а на двачах открытие сделали лол.
Аноним 28/06/25 Суб 17:42:36 1258878 370
попробовал в имг ту имг. говно. не работает.

ждем короче обновления.
Аноним 28/06/25 Суб 18:03:51 1258895 371
>>1258878
Не жди, филл не появился в фордж, это тем более не появится, если сразу оба не добавят.
Аноним 28/06/25 Суб 18:32:16 1258911 372
Flux без квантования влезет вообще в 4090? Или ему надо 24+ещё несколко гб?
Аноним 28/06/25 Суб 19:40:08 1258976 373
>>1258895
а я покрутил щас этот филл - хуйня. фон не умеет заменять. только мелкие объекты. жестко привязана к картинке. качественней, чем фокус. но намного уже область применения. идет нахуй.
Аноним 28/06/25 Суб 20:25:17 1259009 374
Я пол часа не заходил уже в тред, что там вышло за это время, какая щас база???
Аноним 28/06/25 Суб 20:27:14 1259012 375
image 553Кб, 1280x1280
1280x1280
можете раздеть чтобы только сиськи было видно?
Аноним 28/06/25 Суб 20:28:10 1259015 376
image.png 1725Кб, 2630x1061
2630x1061
image.png 2395Кб, 3128x1292
3128x1292
Это круто? Или не круто? Я не могу понять сам.

Лица у нее другие. Не Варины. Думаю, не круто. Для продакт плэйсмент пойдет ток
Аноним 28/06/25 Суб 20:38:45 1259024 377
image.png 1Кб, 50x43
50x43
>>1259012
Можешь вместе со своей запартаченной шкурой пойти нахуй?
Аноним 28/06/25 Суб 20:44:59 1259035 378
image.png 3601Кб, 2992x895
2992x895
Хотя в принципе да, лора по одному кадру. Надо экспериментировать.

Можешь себя с еот делать, анон.

>>1259012
Могу ее раздеть и с тобой в обнимку поставить. Цена вопроса 500 рублей.
Аноним 28/06/25 Суб 20:46:33 1259038 379
>>1259035
ща на нулях, я бы даже заплатил, но денех ваще в минус
Аноним 28/06/25 Суб 20:55:09 1259052 380
image.png 30Кб, 580x292
580x292
image.png 1884Кб, 832x1248
832x1248
Аноним 28/06/25 Суб 21:01:27 1259059 381
image.png 3469Кб, 2832x898
2832x898
лол
Аноним 28/06/25 Суб 21:15:00 1259072 382
image.png 2658Кб, 1024x1024
1024x1024
image.png 2451Кб, 1024x1024
1024x1024
Аноним 28/06/25 Суб 21:16:55 1259073 383
Аноним 28/06/25 Суб 21:17:50 1259074 384
Так скоро и лоры будут не нужны, если можно полного сходства с одного пика добиваться
Аноним 28/06/25 Суб 21:18:52 1259076 385
Аноним 28/06/25 Суб 21:20:12 1259077 386
Бля выкладывайте в webp, заебали
Аноним 28/06/25 Суб 21:22:43 1259078 387
>>1259072
ты зачем меня добавил справа
Аноним 28/06/25 Суб 21:25:25 1259082 388
Аноним 28/06/25 Суб 21:36:27 1259089 389
image.png 1157Кб, 1024x1024
1024x1024
Аноним 28/06/25 Суб 21:57:40 1259105 390
image.png 1008Кб, 1392x827
1392x827
image.png 1833Кб, 1152x904
1152x904
image.png 2549Кб, 1112x936
1112x936
image.png 1485Кб, 1817x596
1817x596
>>1258752
>omnigen
>Рекламируют как лютый следователь промту.
Нет, но в отличие от контекста меньше цензуры и больше знает стилей (к примеру тот же гибли, который контекст воспроизводит просто как среднее аниме).
Но он страдает от полного отсутствия стабильности, легче понять вот так https://rentry.org/omnigen2_plots

А так, уже есть официальная поддержка в комфи (которая кста повилась вместе с поддержкой контекста)
https://comfyanonymous.github.io/ComfyUI_examples/omnigen/
и даже ггуфы https://huggingface.co/calcuis/omnigen2-gguf
Но почти все на нее забили, выбрав контекст

>>1256129
Попробовал с Kontext, везде пихает синий цвет.
Аноним 28/06/25 Суб 22:08:12 1259113 391
Аноним 28/06/25 Суб 22:17:37 1259127 392
image.png 1813Кб, 1720x1005
1720x1005
>>1259074
Если такой функционал будет по дефолту в каждой модели, то про лоры можно вообще забыть.
Аноним 28/06/25 Суб 22:19:02 1259128 393
image.png 4276Кб, 3407x1532
3407x1532
Оно меня пугать начинает.
Аноним 28/06/25 Суб 22:20:37 1259130 394
>>1259128
Годно, православно, аутентично.
Аноним 28/06/25 Суб 22:22:08 1259134 395
image.png 2109Кб, 1448x720
1448x720
image.png 1561Кб, 1734x794
1734x794
>>1259113
из скрытых архивов НКВД иллюминатов
Аноним 28/06/25 Суб 22:24:15 1259135 396
>>1259130
Я только не понимаю, как он их структуру полностью воспроизводит.
Аноним 28/06/25 Суб 22:35:56 1259147 397
image.png 2084Кб, 1448x720
1448x720
>>1259113
>>1259134
>Это было славное апрельское утро 1937 года, Товарищ Трамп проходил в сопровождении верных ему лидеров коммунистической партии, а ведь только недавно он, используя машину времени, созданную в далеком будущем 2025 году, переместился в СССР 1930-х годов. С его ярким красным галстуком и уверенной походкой, он выделялся среди мрачных строений Кремля, окружённый легендарными фигурами прошлого. Его прибытие изменило ход истории: с помощью харизмы и современных идей он убедил Сталина и других лидеров передать ему власть, обещая сделать Советский Союз великим снова.

>На заре своего правления Товарищ Трамп стоял у стен Кремля, осматривая окрестности. Рядом с ним шли его новые союзники — ветераны партии, чьи лица отражали смесь удивления и уважения. Он указывал на горизонт, обещая построить небоскрёбы и модернизировать промышленность, вдохновляясь видениями из своего времени. Машина времени, спрятанная в секретном бункере, стала его главным козырем, символом его непревзойдённой власти.

>Фото того утра стало символом новой эры — эры, где прошлое и будущее слились под его руководством.
Аноним 28/06/25 Суб 22:39:58 1259151 398
image.png 1445Кб, 1448x720
1448x720
>>1259147
прошлое, которое нам нужно, но мы его не заслужили (с)
Аноним 28/06/25 Суб 22:43:32 1259155 399
image.png 1956Кб, 1655x1135
1655x1135
наверное, самое гениальное применение Контекста
Аноним 28/06/25 Суб 22:47:46 1259159 400
>>1258851
>как ты там собрался его использовать?

Я вообще-то об этом и спрашиваю. Говорят, сегодня его туда засунули.
Вот у меня установился, то есть в интерфейсе есть, а куда кидать модель разобраться не могу, либо в модели, как обычно, либо в папку, которая после после установки расширения появилась?
Аноним 28/06/25 Суб 22:50:03 1259161 401
scale2400.png 246Кб, 921x641
921x641
>>1258863
Да и похуй чего там у тебя не редите нет, так-то все есть
Аноним 28/06/25 Суб 22:50:31 1259163 402
Дайте воркфлоу на контекст, добрые люди.
Аноним 28/06/25 Суб 22:56:44 1259169 403
>>1259163
Сам делай, ты же мастер комфилапши, ты же его установил, чтобы иметь полный контроль и регулировать каждую деталь. Давай, регулируй.
Аноним 28/06/25 Суб 23:01:38 1259172 404
>>1259155
>наверное, самое гениальное применение Контекста
И можно восстановленное фото обратно на бумажную фотокарточку проявить для альбома.
Аноним 28/06/25 Суб 23:12:39 1259182 405
Аноним 28/06/25 Суб 23:19:12 1259184 406
>>1259159
А где ты скачал forge 2 ?
Аноним 28/06/25 Суб 23:35:18 1259197 407
image.png 1081Кб, 1713x842
1713x842
Аноним 29/06/25 Вск 00:09:57 1259217 408
.jpg 286Кб, 1600x1067
1600x1067
>>1259169
Хуя печёт.
мимокрокодил
Аноним 29/06/25 Вск 00:15:35 1259222 409
>>1259217
просто комфи не его, вот и бесится
Аноним 29/06/25 Вск 00:31:07 1259234 410
>>1259163
Лол, блядь. Обнови комфи, воркфлоу в официальном списке в разделе Flux.
>>1259217
Всё правильно чел обоссал комфидауна. Не пости под аватаркой итт, кста.
Аноним 29/06/25 Вск 00:46:52 1259250 411
>>1259155
Теперь представь, идёшь такой по улице замаскированный, в парике, в очках, с приклеенной бородой, в кепке, а нейросеть с уличной камеры раз и срисовала реальное лицо.
Аноним 29/06/25 Вск 00:52:02 1259255 412
ComfyUI00048.png 1456Кб, 1024x1024
1024x1024
image.png 836Кб, 860x899
860x899
image.png 7Кб, 655x95
655x95
Интересно. Только как разрешение у картинок менять, я не понял. Ну и ладно.
Аноним 29/06/25 Вск 00:59:44 1259262 413
>>1259161
потестил. хуйня. жрет память как не в себя. на комфи все норм.

пусть этот разраб учиться программировать. напиши ему.
Аноним 29/06/25 Вск 01:02:18 1259265 414
>>1259250
Да, хуево быть разыскиваемым преступником. Это ты из-за своих картинок с детьми волнуешься?
Аноним 29/06/25 Вск 01:08:54 1259276 415
>>1259255
Всё это уже было 15 лет назад на ютубе. Тогда там появились нарезчики которые мелко-мелко нарезали фильмы, клипы, анимацию и типа "генерировали" ролики.

Вот для примера Dj Жёстик. Сейчас с этими генераторами тем ж самым занимаются, и опять же выкладывают на ютуб.
https://www.youtube.com/watch?v=o81wOAiq8Jg&list=PLsfJhMboko6fGtyD4pWHnVj-Hy7Qz-vzk
Аноним 29/06/25 Вск 01:09:48 1259277 416
>>1259265
>преступником
Осталось только определить правильно это понятие, и тут внезапно могут быть нюансы.
Аноним 29/06/25 Вск 01:14:20 1259281 417
>>1259276
Не понял причем тут кривое обрезание в пейнте и воссоздание персонажа из шума. Как ты это связываешь вообще?

Или у меня настолько плохо? Может быть, но врам мало и руки кривые. Что хотел-то.
Аноним 29/06/25 Вск 01:54:09 1259309 418
Аноним 29/06/25 Вск 05:22:07 1259350 419
Скажите, сколько надо врам для контекста и омимгена? Мне начинать суету с моими 8кеками или мимо?
Зажопился? Аноним 29/06/25 Вск 06:54:33 1259356 420
Так, что, ты зажал свою 9-ти мегабайтную Варю?
Поделись, я хоть улыбаться плакать от счастьяеё научу)
Аноним 29/06/25 Вск 08:20:51 1259362 421
95.JPG 77Кб, 779x947
779x947
>>1259250
А потом через 10 лет вскроется, что модель обучал безрукий двачер со склонностью садизма и сионизма, а все приговорённые к электрическому стулу оказались обычными бородачами.
Аноним 29/06/25 Вск 09:27:39 1259375 422
image.png 1Кб, 181x62
181x62
>>1259350
для многих нынешних моделей 16 гб - минимум для нормальной работы. на 8 пойдёт, но медленнее: будет выгружать часть в системную память. поэтому её нужно хотя бы 32 гига.
Аноним 29/06/25 Вск 10:28:20 1259389 423
Снимок экрана 2[...].png 60Кб, 948x668
948x668
Аноны, помогите.
Вот пытаюсь я юзать ноду с загрузкой модели отсюда >>1259197 и выбор модели просто не активен даже не нажимается, при этом в другой ноде рядом без проблем выбирается.
Может кто с таким сталкивался?
Аноним 29/06/25 Вск 10:50:53 1259394 424
>>1259389
Эта нода загружает не стандартные чекпойнты, а модели из папки diffusion_models. Значит у тебя в этой папке ничего нет.
Аноним 29/06/25 Вск 11:17:13 1259401 425
>>1259250
>а нейросеть с уличной камеры раз и срисовала реальное лицо
Неройсеть открытое лицо перисовывает так, что не узнаешь. А после бороды любой фингерпринт будет невалидным.
Аноним 29/06/25 Вск 11:26:04 1259404 426
ComfyUItemprqld[...].png 5575Кб, 2688x1536
2688x1536
>>1259394
Реально, я модели в универсальной папке хранил. Теперь все заработало, спасибо Анон!
Аноним 29/06/25 Вск 11:28:30 1259405 427
image 81Кб, 413x496
413x496
>>1259389
>кто с таким сталкивался?
Я сталкивался. Просто задолбался раскладывать в чекпоинт\юнет\диффузион.
>>1259394
>у тебя в этой папке ниче
У меня тоже в этой папке ничего нет. Все модели лежат в чекпоинт. При этом в конфиге такая херь. И всё работает.
--------------------------
Нахера всё это надо? Оно работает всё с одной папки. Зачем эта бидеберда кто знает?
Аноним 29/06/25 Вск 15:15:17 1259483 428
>>1259356
там полтораха. и плохого ткачества лорка. тебе такая не нужна. мне самому стыдно за нее.
Аноним 29/06/25 Вск 15:32:55 1259487 429
ComfyUI00074.png 1382Кб, 944x1104
944x1104
16690742132690.png 2039Кб, 1080x1350
1080x1350
Странно работает этот Контекст. Иногда он оставляет полностью человека на исходнике, и добавляет детали типа хуевого коллажа в фотошопе. Иногда полностью делает 3D модель этого человека (с хуевой похожестью). Иногда миксует 3д и реального. Это не зависит от промта и включается рандомно по желанию контекста.

Мнение анона?
Аноним 29/06/25 Вск 15:39:42 1259493 430
>>1259487
>Мнение анона?
скорее всего модель теряется в том, какой из видов обработки изображения использовать. Так же есть подозрения, что в модель вшит собственный цензор, который тупо не обрабатывает некоторые запросы, которые разработчики посчитали неправильными. К примеру у меня было пару случаев когда картинка абсолютно никак не поменялась по непонятным причинам, хотя она и прошла через самплер.
Аноним 29/06/25 Вск 16:00:35 1259502 431
image 318Кб, 832x1216
832x1216
image 297Кб, 832x1216
832x1216
Какой же опупительный расшакаливатель для шнель и прочего получается из Wan. Вы скажите, что можно генерировать сразу на ване? Он хорош, но иногда спотыкается. Попробуйте сгенерировать на Ван: a black horse riding an astronaut, on the surface of moon
Аноним 29/06/25 Вск 16:04:03 1259506 432
image.png 2679Кб, 2283x1423
2283x1423
Аноним 29/06/25 Вск 16:10:50 1259512 433
>>1259493
Вставь фото в трусах, с пляжа, с подиума - оно тупо не будет их обрабатывать, даже если промпт говорит наоборот одеть их.
>>1259502
Было терпимое фото, которому требовался только апскейл и адетейлер, а стало пластиковое говнище без ощущения глубины. Когда оно в движении - это ещё не так заметно.
Аноним 29/06/25 Вск 16:19:43 1259527 434
image.png 2887Кб, 2303x1436
2303x1436
странно. но тут цензуры нет. но и похожести особой тоже...

похожесть можно в фш допиливать масками.
Аноним 29/06/25 Вск 16:30:33 1259529 435
operasW12c6nwpJ.mp4 1645Кб, 976x770, 00:00:06
976x770
operaww4bcGWe9O.mp4 1015Кб, 674x552, 00:00:07
674x552
kontext = однокнопочный фотошоп
Аноним 29/06/25 Вск 16:34:44 1259532 436
>>1259082
>>1259197
Потестил на 40 пикчах, такой кринж, конечно. Как инпейнт на базовой сд 1.5, только с видом сзади иногда неплохо справляется, для этой цели можно юзать. Брал фото в купальниках, на других вообще пиздец.
Аноним 29/06/25 Вск 16:38:10 1259535 437
image 235Кб, 832x1216
832x1216
image 220Кб, 832x1216
832x1216
>стало пластиковое говнище без ощущения глубины
Ну и как тут общаться? Обсёр любой идеи.
Ясно же, что надо крутить денойз и всё остальное.
Расщакаливатель сосков.
Аноним 29/06/25 Вск 16:45:40 1259536 438
Аноним 29/06/25 Вск 16:53:38 1259538 439
>>1259535
Вывод: Говно превратиться в не говно не может.
Аноним 29/06/25 Вск 17:08:15 1259544 440
Что то вы какую то хуйню генерируете последние пару лет.
Что с вами? Где ваш креатив?
Аноним 29/06/25 Вск 17:11:46 1259546 441
>>1259544
>Где ваш креатив?
Забанят если я его тут буду постить
Аноним 29/06/25 Вск 17:14:00 1259548 442
нет
Аноним 29/06/25 Вск 17:23:21 1259552 443
Аноним 29/06/25 Вск 17:23:59 1259555 444
>>1259546
Да ты попробуй. Кто не рискует, тот не пьёт
Аноним 29/06/25 Вск 17:33:41 1259558 445
1646572689399.png 4126Кб, 1536x2048
1536x2048
1642449843620.png 4546Кб, 1536x2048
1536x2048
>>1259535
Кажется мы начали забывать как выглядит SDXL+DMD.
Аноним 29/06/25 Вск 17:36:38 1259559 446
>>1259558
>DMD
1girl, solo, amateur selfie, 24 year-old, necklace, highly detailed skin texture, skin fuzz, pores, tanlines, belly button, navel, thighs, white bikini (bottoms:1.3), (topless:1.4), medium firm breasts, breasts focus, natural lighting, sunlight, lying back in pool chair, upper class, high end, outdoors, backyard, inground pool, pool toys, swimming pool, backyard fence, wooden fence, shrubbery, pool chairs
Аноним 29/06/25 Вск 17:38:24 1259561 447
>>1259155
Интересно, можно ли так не очень фотореалистик в нормальное фото перегнать
Аноним 29/06/25 Вск 17:38:59 1259562 448
>>1259558
>как выглядит
Выглядит как говно
Аноним 29/06/25 Вск 17:38:59 1259563 449
>>1259558
За цыгане говноглазые?
Лучше пости голубоглазых блондинок-эльфиек.
Аноним 29/06/25 Вск 18:10:32 1259584 450
image.png 2201Кб, 3114x1537
3114x1537
а такое умела еще полторашка делать. только тут сохранение внешности конечно топ. выше чем у все моделей на данный момент.
ну, мое мнение.

сколько бабла можно рубить с людей, которые хотят восстановить старые фотки. а? а?
Аноним 29/06/25 Вск 18:25:31 1259592 451
image.png 2415Кб, 3333x1466
3333x1466
Аноним 29/06/25 Вск 18:43:00 1259600 452
1668460887519.png 4966Кб, 1536x2048
1536x2048
1738838497986.png 4649Кб, 1536x2048
1536x2048
>>1259563
> Лучше пости голубоглазых блондинок-эльфиек.
Могу только очко твоей мамаши сгенерить.
Аноним 29/06/25 Вск 18:44:53 1259602 453
image.png 2388Кб, 3165x1395
3165x1395
>>1259561
>не очень фотореалистик в нормальное фото перегнать

эта штука с 2d работает лучше чем с обычными фото. вот например 3д мультик из 2д.
вообще она по-моему и заточена под такое.

можно перегнать всего ну погоди в три де. и бабла заработать.
Аноним 29/06/25 Вск 18:45:43 1259605 454
>>1259600
Ты зачем фотки своей мамки кинул?
Аноним 29/06/25 Вск 18:48:32 1259610 455
>>1259600
Моя мамаша хороша для своих лет, ух
Аноним 29/06/25 Вск 19:22:05 1259638 456
image.png 3202Кб, 3095x1509
3095x1509
Аноним 29/06/25 Вск 19:24:31 1259639 457
>>1259535
>Ну и как тут общаться?
Без такой лютой тряски, что аж на ответ страшно нажать.
Раз ты сам не видишь, радуйся, что тебе об этом пишут другие. Ну вот, слева хуже анатомия, справа хуже текстура. Но и там, и там такой кал, что возвращаешься к дмд и не понимаешь где же прогресс, почему улучшился только промптинг и композиция. Кажется, способа это исправить нет. На локалках нет модели с хорошей анатомией. Наверное, текстурку кожи ещё кое-как можно зафиксить с лорами, а объем пространства - хуй знает, может хайдрим или ван без кастрации на высоком количестве шагов и сможет. Так много ебли. Видел на флакс делают неплохой реализм с лорами/"файнтюнами".
Аноним 29/06/25 Вск 19:27:14 1259643 458
image.png 1915Кб, 2616x1192
2616x1192
Аноним 29/06/25 Вск 19:44:06 1259654 459
ComfyUItempaeyb[...].png 5927Кб, 1920x2560
1920x2560
>>1259563
>Лучше пости голубоглазых блондинок-эльфиек.
Зачем если есть гоблинши.
Аноним 29/06/25 Вск 19:47:04 1259655 460
>>1259584
>бабла
Ну открывай скорее бизнес. И сразу надо делать два варианта восстановленного фото: цифровое и напечатанное на бумажную фотокарточку. Заодно и фото-альбомы можно будет продавать.

Даже можно цифровой вариант расширить, и делать небольшие видео, где персонаж с фотографии двигается и говорит.
Аноним 29/06/25 Вск 19:54:42 1259657 461
>>1259655
без вложений в рекламу только пососать можно наверно
Аноним 29/06/25 Вск 19:57:46 1259659 462
image.png 2811Кб, 2890x1272
2890x1272
Эмейзинг.
Аноним 29/06/25 Вск 19:57:58 1259660 463
>>1259401
>Неройсеть открытое лицо перисовывает так, что не узнаешь. А после бороды любой фингерпринт будет невалидным.


Надо провести эксперименты, взять фото одного чела в разные годы, под разными углами, и там где он в очках, с бородой, прогонять и сравнивать с теми где он без бороды, допустим через 10 лет сбрил её.
У ИИ ведь база лиц всего мира, даже не лиц, а людей вообще, их походок (покупок, и т.д.).

Базу лиц всего мира Snapchat интересно собирал, это было вроде в 2016 году. Чтобы получить изменённую версию лица, нужно было сделать своё фото, которая загружалась на сервер Snapchat и там с помощью ИИ менялось. Люди добровольно свои морды отправляли.


Аноним 29/06/25 Вск 20:33:36 1259686 464
2025-06-3000-32[...].png 979Кб, 1143x754
1143x754
почему у меня выходит такой кал
пытаюсь тестить калтекст на сайте, это треш
Аноним 29/06/25 Вск 20:39:45 1259688 465
dc3ec1da-6d54-4[...].jpeg 300Кб, 1024x1024
1024x1024
с энной попытки
заставить кота приставить пистолет к голове, видимо, нереально
Аноним 29/06/25 Вск 21:03:20 1259702 466
image.png 1301Кб, 1395x1100
1395x1100
Аноним 29/06/25 Вск 21:08:45 1259704 467
image.png 1979Кб, 880x1176
880x1176
>>1259654
есть гоблинш вредно. На, попей пивка местного лучше.
Аноним 29/06/25 Вск 21:12:06 1259707 468
image.png 2035Кб, 1229x1222
1229x1222
Аноним 29/06/25 Вск 21:19:12 1259710 469
image.png 1079Кб, 730x996
730x996
Аноним 29/06/25 Вск 22:09:02 1259735 470
изображение.png 1456Кб, 1024x1024
1024x1024
изображение.png 366Кб, 604x453
604x453
изображение.png 987Кб, 1024x1024
1024x1024
изображение.png 1584Кб, 1280x960
1280x960
>>1259660
>Надо провести эксперименты
Проводили лет 6 назад на двощах. Берёшь лица заведомо рандомно сгенеренные ГАНом - фандфейс всегда находит ИРЛ клона.
У лиц слишком мало фич, в мире полно одинаковых людей, ложные срабатывания будут постоянно.
Аноним 29/06/25 Вск 22:15:01 1259738 471
image.png 2407Кб, 3289x1147
3289x1147
Аноним 29/06/25 Вск 22:26:37 1259746 472
Ждать по две с половиной минуты на генерацию в контексте ну это просто пиздец товарищи, при том что используется лора на 8 шагов.
Аноним 29/06/25 Вск 22:34:47 1259756 473
image.png 1529Кб, 2808x1433
2808x1433
Какая все-таки магия. Это как обработчик картинок у чатгпт, только локально и лучше.
Аноним 29/06/25 Вск 22:51:33 1259775 474
image.png 1159Кб, 2011x679
2011x679
Аноним 29/06/25 Вск 23:05:57 1259787 475
image.png 1810Кб, 832x1248
832x1248
>>1259746
просто купи видеокарту помощнее
Аноним 29/06/25 Вск 23:12:54 1259793 476
>>1259787
Денег нету. Для моих задач двух 3060 по 12гиг и 64 гига оперативки хватает. 3090 а тем более 4090 или 5090 стоят неподьемных денег.
Аноним 29/06/25 Вск 23:43:39 1259805 477
>>1259793
>2 3060 по 12гиг
а они у тебя параллельно работают при генерации в kontext? или одна простаивает?
>3090 а тем более 4090 или 5090
у меня никаких xx90 карт нет, всего лишь 4070ti
Аноним 29/06/25 Вск 23:50:48 1259809 478
Снимок экрана20[...].png 50Кб, 391x562
391x562
Снимок экрана20[...].png 5Кб, 500x31
500x31
>>1259805
>а они у тебя параллельно работают при генерации в kontext?

Да
Аноним 30/06/25 Пнд 00:02:38 1259817 479
>>1259805
>у меня никаких xx90 карт нет, всего лишь 4070ti

16 гиг хватает контексту?

Я вот думаю, может столько времени он генерит потому что я ему 16 гиг из оперативки еще выделил, может сделать там 0 и пусть он всю память из видеокарт сосет...
Аноним 30/06/25 Пнд 00:16:04 1259828 480
image.png 1912Кб, 3216x1138
3216x1138
Аноним 30/06/25 Пнд 00:32:51 1259835 481
>>1259817
> может сделать там 0 и пусть он всю память из видеокарт сосет
да, попробуй virtual vram на 0 и оставь use other vram включенным.
а так интересно что можно вписывать в поле expert mode allocations, если там есть возможность задать какую часть модели где просчитывать было бы здорово.
>16 гиг хватает контексту?
4070ti с 12 гигами, контекст немного не влезает. но как ни странно, быстрее ггуфов работает. да даже 16-гиговый wan i2v safetensors по скорости на уровне с более меньшего размера ггуфом. а если несколько лор подключить то ггуф начинает проигрывать. попробуй чтоль fp8 safetensors контекст.
Аноним 30/06/25 Пнд 00:57:00 1259842 482
>>1259835
>попробуй virtual vram на 0 и оставь use other vram включенным.
Вобщем там фишка вот какая, если включено "use_other_vram" и в строке "virtual_vram_gb" стоит какоето значение (при нуле он не работает), то он его берет со второй видеокарты, а если "use_other_vram" выключено то он берет из оперативки.

>попробуй чтоль fp8 safetensors
Я бы с удовольствием, а как его распаралелить на 2 видюхи?
Аноним 30/06/25 Пнд 01:03:56 1259844 483
>>1259842
>а как его распаралелить на 2 видюхи?
судя по описанию отсюда https://github.com/pollockjj/ComfyUI-MultiGPU тут есть поддержка не только gguf но и стандартных моделей. замени ноду ггуфа на подходящую.
Аноним 30/06/25 Пнд 01:22:20 1259853 484
>>1259844
Ты сам какую ноду используешь?
Аноним 30/06/25 Пнд 01:58:40 1259858 485
sshot-2531.jpg 34Кб, 307x443
307x443
sshot-2530.jpg 31Кб, 453x389
453x389
sshot-2529.jpg 28Кб, 431x339
431x339
8b74658b58f1f83[...].jpg 407Кб, 1664x2560
1664x2560
Не определите что за Лора или стиль?
Оригинал на первом пике. Остальные три Дифузия, я хочу повторить
Аноним 30/06/25 Пнд 02:02:24 1259860 486
>>1259858
Тредом ошибся, мудло анимешное.
Аноним 30/06/25 Пнд 02:08:57 1259864 487
Аноним 30/06/25 Пнд 03:04:59 1259872 488
Аноним 30/06/25 Пнд 05:43:43 1259887 489
image.png 2423Кб, 2691x1606
2691x1606
Аноним 30/06/25 Пнд 05:56:28 1259890 490
Почему для хромы нет ускорялок
Аноним 30/06/25 Пнд 06:52:11 1259897 491
>>1259858
>что за Лора или стиль
Ты дурачок?
Аноним 30/06/25 Пнд 07:46:53 1259912 492
Screenshot2025-[...].jpg 538Кб, 1080x2340
1080x2340
>>1259853
простые ноды загрузки моделей, без распараллеливания и выгрузки. комфи выгружает в системную память часть модели сам, когда надо. а параллелить мне некуда.
Аноним 30/06/25 Пнд 09:04:41 1259930 493
>>1259912
>когда надо
Ну, надо-же! И как-же блядь полтораха умела в такое ещё в хачёвские времена до нашей эры без блядь этих ваших 100500 нод-хуёд?
Аноним 30/06/25 Пнд 11:02:58 1259961 494
>>1259912
Хм... Странно, а у меня при переполнении памяти вылетае с ошибкой в оом... Может в самом комфи надо какието настройки покрутить....!?
Аноним 30/06/25 Пнд 11:11:37 1259967 495
>>1259602
Прикольно. А фото аниме фигурки может сделать? А то на них нужны отдельные Лоры и то не особо помогает
Аноним 30/06/25 Пнд 11:16:01 1259971 496
>>1259835
> 4070ti с 12 гигами, контекст немного не влезает. но как ни странно, быстрее ггуфов работает.
Анон, можешь поделиться своим воркфлоу?
Аноним 30/06/25 Пнд 11:23:35 1259977 497
14.jpg 110Кб, 653x655
653x655
>>1259887
Интересный ты чувак. Икал тут кое что, и куда это меня привело ? Снова на двач
Аноним 30/06/25 Пнд 11:26:00 1259979 498
Аноним 30/06/25 Пнд 12:20:00 1260014 499
>>1259979
Лора - это не имя и пишется с маленькой буквы. Теперь понял?
Аноним 30/06/25 Пнд 12:42:56 1260036 500
>>1260014
Но она пишется с большой. Это аббревиатура изначально
Аноним 30/06/25 Пнд 13:16:34 1260055 501
Снимок экрана 2[...].png 52Кб, 766x466
766x466
>>1259930
>как-же блядь полтораха умела в такое
чего бля? сходи проспись. модели полторахи в основном 2 гига весили, там нечему вылезать за пределы памяти.
>>1259961
>попробуй настройку как на скриншоте
Аноним 30/06/25 Пнд 13:18:36 1260057 502
Аноним 30/06/25 Пнд 13:49:38 1260079 503
А хули контекст так чувствителен к жипегам? Если есть хоть немного артефактов сжатия, то он выдаёт кашу и фейлит инструкции.
Аноним 30/06/25 Пнд 14:04:00 1260087 504
Запустил контекст на своей 4070. Одну картинку отрабатывает где то минуту. Ну норм.
Аноним 30/06/25 Пнд 14:18:32 1260092 505
ComfyUI03682.png 1068Кб, 1024x640
1024x640
ComfyUI03678.png 1077Кб, 1024x640
1024x640
ComfyUI03671.png 1150Кб, 1024x640
1024x640
ComfyUI03668.png 1131Кб, 1024x640
1024x640
Аноним 30/06/25 Пнд 14:49:26 1260099 506
>>1260087
nunchaku quant — 24 сек
nunchaku + hyper lora 8 steps — 11 сек, но шумы появляются заметные
Аноним 30/06/25 Пнд 14:58:16 1260107 507
>>1260099
>nunchaku + hyper lora 8 steps
там уже можно лоры подключать без конвертации?
Аноним 30/06/25 Пнд 15:00:18 1260109 508
foni-papik-pro-[...].png 531Кб, 1280x1024
1280x1024
ComfyUI00192.png 1016Кб, 1104x944
1104x944
image.png 501Кб, 1288x845
1288x845
>>1259967

Такое ты хотел? делает. вот с первого раза чо вышло. ноги толстые, но это можно настроить.

>>1259977
Всегда рад знакомым людям!
Аноним 30/06/25 Пнд 15:01:29 1260112 509
и насчет качества - это не ко мне, контекст жрет как не в себя. врам мало.
Аноним 30/06/25 Пнд 15:09:44 1260118 510
ComfyUItempsfeh[...].png 1248Кб, 1104x944
1104x944
ComfyUItempsfeh[...].png 1151Кб, 1104x944
1104x944
ComfyUItempsfeh[...].png 1120Кб, 1104x944
1104x944
ComfyUItempsfeh[...].png 1081Кб, 1104x944
1104x944
Аноним 30/06/25 Пнд 15:11:35 1260120 511
>>1260112
А сколько у тебя? 12 хватит?
Аноним 30/06/25 Пнд 15:14:08 1260123 512
>>1260120
8 у меня.

>12 хватит?
подумай
Аноним 30/06/25 Пнд 15:16:08 1260126 513
>>1260120
12 хватает но со скрипом. нужно ещё хотя бы 32 гига системной озу.
Аноним 30/06/25 Пнд 15:26:59 1260140 514
image.png 1767Кб, 1024x1024
1024x1024
Аноним 30/06/25 Пнд 15:33:23 1260144 515
1751286802620.png 314Кб, 909x609
909x609
Убирает надписи, ура! Только не хватает врама для обработки больших картинок.
Аноним 30/06/25 Пнд 15:35:06 1260146 516
image.png 1427Кб, 1607x1268
1607x1268
Проебалась резкость. Ну пофиг.
Аноним 30/06/25 Пнд 15:42:38 1260148 517
Какой положняк по контексту? Это замена контролнетов, лор, неба и аллаха? Или просто игрушка?
Аноним 30/06/25 Пнд 15:45:08 1260149 518
>>1260144
Можно ватермарки убирать со стоковых фоток.
Аноним 30/06/25 Пнд 15:47:33 1260150 519
>>1260148
чето типа фотошопа, где вместо возюканья мышкой запросы вводишь
Аноним 30/06/25 Пнд 15:53:11 1260152 520
>>1260148
Местами ахуенно, контролнетами такое никогда не повторишь. Но воняет флюксом, все его недостатки по качеству генераций присутствуют.
Аноним 30/06/25 Пнд 15:57:58 1260156 521
67890.png 8951Кб, 2688x3456
2688x3456
17500179731990.png 2279Кб, 1344x1728
1344x1728
>>1260109
>>1260118
>>1260146
Ну неплохо.

>Такое ты хотел
Хотел типо пикрил, но чтобы еще реальнее, как реальные фотки реальных аниме фигурок.
Аноним 30/06/25 Пнд 15:58:08 1260157 522
>>1260099
Как ты добился четкости, у меня даже на 25 шагах мыло ппц...
Аноним 30/06/25 Пнд 16:02:22 1260158 523
Запустил в батче 4 картинки. Контекст их обрабатывал 25 минут.
Аноним 30/06/25 Пнд 16:09:29 1260163 524
>>1260158
Есть вариант тупо ститчить картинки в одну и уже ее запускать в латенту, так не происходит удвоение необходимого VRAM для обработки изображений.
В основном все счас так и делают
Аноним 30/06/25 Пнд 16:12:48 1260167 525
image.png 2034Кб, 2414x1294
2414x1294
>>1260144
не только убирает. еще и пишет этим же стилем
Аноним 30/06/25 Пнд 16:17:22 1260171 526
>>1260144
Просто вырежи кусок с надписью, убери и приклей обратно
Аноним 30/06/25 Пнд 16:22:01 1260176 527
Аноним 30/06/25 Пнд 16:22:59 1260177 528
ComfyUItempayhy[...].png 859Кб, 1024x1024
1024x1024
Снимок экрана20[...].png 460Кб, 1308x879
1308x879
Подскажите в чем проблема, почему мыло ебанное???
Аноним 30/06/25 Пнд 16:37:54 1260186 529
>>1260177
замени в ksampler: euler_ancestral и simple на euler и beta
Аноним 30/06/25 Пнд 16:42:08 1260189 530
>>1260186
Да не, я там проебался и не ту модель воткнул ))
Аноним 30/06/25 Пнд 22:54:44 1260576 531
877634282179322[...].png 1449Кб, 1024x1024
1024x1024
877644357098823[...].png 1591Кб, 1024x1024
1024x1024
877344978550964[...].png 1393Кб, 1024x1024
1024x1024
Аноним 01/07/25 Втр 04:04:09 1260827 532
1.png 346Кб, 1048x942
1048x942
2.png 219Кб, 1542x890
1542x890
TensorArt00002.png 2025Кб, 1024x1536
1024x1536
Не пойму где накосячил, почему рисует какую-то рандомнуют бабу и фон, единственной что правильно понял так это пистолет
Аноним 01/07/25 Втр 04:29:26 1260830 533
TensorArt00005.png 841Кб, 1104x624
1104x624
Пиздец...
Аноним 01/07/25 Втр 09:10:24 1260881 534
>>1259890
Почему ты отказываешься перестать сосать?

>Почему для хромы нет ускорялок
С хуя ли они должны были быть, если модель ещё не дообучена? Нахуя им быть, если модель будет дистиллирована как шнель?
А вообще, почему ты утверждаешь что их нет? Ну и самый сок в том, что они есть. Да ещё и дохуллион вариаций, каждая генерит разную степень всратости. Нет смысла их юзать, новые версии хромы даже на 8 шагах дают сносную картинку.
Аноним 26/07/25 Суб 02:09:54 1288699 535
image.png 2219Кб, 1024x1024
1024x1024
Настройки X
Ответить в тред X
15000
Добавить файл/ctrl-v
Стикеры X
Избранное / Топ тредов