Главная Юзердоски Каталог Трекер NSFW Настройки

Искусственный интеллект

Ответить в тред Ответить в тред
Check this out!
<<
Назад | Вниз | Каталог | Обновить | Автообновление | 532 172 123
ИИ-видео общий №9 /video/ Аноним 09/06/25 Пнд 21:12:45 1240311 1
17483014609410.mp4 1953Кб, 1280x720, 00:00:08
1280x720
17484633634482.mp4 6965Кб, 1280x720, 00:00:08
1280x720
17492240548410.mp4 1440Кб, 1280x720, 00:00:08
1280x720
17490287441460.mp4 5404Кб, 960x794, 00:00:26
960x794
Генерируем свое (и постим чужое) в Hunyuan, Wan, Veo3, Luma Dream Machine, Hailuo Minimax, Kling, Sora, Vidu, Runway, Pixverse, Pika и др. сервисах.


1. Hailuo Minimax

https://hailuoai.video/

2. Kling

https://klingai.com/

3. Sora от OpenAI

https://openai.com/sora/

4. Luma Dream Machine

https://lumalabs.ai/

5. Vidu

https://www.vidu.com/create

6. Pixverse

https://app.pixverse.ai/

7. Pika

https://pika.art/try

8. Runway Gen. 4

https://runwayml.com/

9. Wan от Alibaba

https://wan.video/

10. Veo3 от Google

https://deepmind.google/models/veo/


Сайты, где можно попробовать генерации на разных моделях

https://nim.video/
https://pollo.ai/
https://www.florafauna.ai/

Коллекция ИИ-видео:

https://www.reddit.com/r/aivideo/

Локальные модели

1. Hunyuan от Tencent.

https://hunyuanvideoai.com/
https://github.com/Tencent/HunyuanVideo

2. Wan от Alibaba

https://github.com/Wan-Video/Wan2.1

3. MAGI-1 от Sand AI

https://sand.ai/magi
https://github.com/SandAI-org/MAGI-1


Локальный UI
https://github.com/comfyanonymous/ComfyUI

Установка локальных моделей
Hunyuan Video: https://comfyanonymous.github.io/ComfyUI_examples/hunyuan_video/
Wan 2.1: https://comfyanonymous.github.io/ComfyUI_examples/wan/

Альтернативные ноды ComfyUI
Hunyuan Video: https://github.com/kijai/ComfyUI-HunyuanVideoWrapper
Wan 2.1: https://github.com/kijai/ComfyUI-WanVideoWrapper

Квантованные чекпоинты
Hunyuan Video (GGUF): https://huggingface.co/Kijai/SkyReels-V1-Hunyuan_comfy/tree/main
Wan 2.1 (GGUF): https://huggingface.co/city96/Wan2.1-I2V-14B-480P-gguf/tree/main
Wan 2.1 (NF4): https://civitai.com/models/1299436?modelVersionId=1466629

Где брать готовые LoRA
https://civitai.com/models
Hunyuan Video: https://civitai.com/search/models?baseModel=Hunyuan%20Video&sortBy=models_v9
Wan 2.1: https://civitai.com/search/models?baseModel=Wan%20Video&sortBy=models_v9

Обучение LoRA
https://github.com/tdrussell/diffusion-pipe

Предыдущий тред

>>1214755 (OP)
Аноним 09/06/25 Пнд 21:20:45 1240330 2
Аноним 09/06/25 Пнд 22:28:54 1240417 3
Вео3-54.mp4 7105Кб, 1280x720, 00:00:08
1280x720
>>1239449 →
Ты забыл добавить про расстрел арбузов и забрасывания их гранатой, так как с этими генерациями тоже всё плохо)

>>1239526 →
Ну да. Куда там лохам разрабам из Гугла (всего лишь мирового флагмана ИИ) до тебя анона сидящего на анонимном форуме в тредах которого постят дамочек с членами во рту. Расти им ещё и расти до такого гения))

>>1239571 →
Всё так, во всех генерациях ассоциирует кувалду с глухим ударом по кирпичам, камням или дереву. Генерация звука ещё сырая. Хотя у конкурентов и такой нет)
Аноним 10/06/25 Втр 11:39:38 1240919 4
>>1240311 (OP)
Сап, объясните неофиту, у меня стоит Forge Webui и я генерю с него картинки локально на компе, хочу вкатиться в Wan Video, что по пунктам мне нужно качать?
Аноним 10/06/25 Втр 11:43:53 1240926 5
Аноним 10/06/25 Втр 12:38:05 1240958 6
>>1232093 →
Ты сейчас ничего не можешь предсказать, даже когда железо сможет генерировать локально хорошие результаты. Возьми и освой пару онлайн-хуевин хотя бы на базовом уровне. Ну и задумайся о том, что в будущем скорее всего нужно будет хорошее железо. Что-нибудь в районе хотя бы двух топовых потребительских видюх или одной специальной, типа из серии RTX PRO, которая сейчас выходит. Или комп, созданный под ИИ непосредственно. Вряд ли все это будет дешево, исходя из текущего положняка.

А еще качай режиссуру и видение лучше, чем инструменты, скорее всего возможностей для генереации будет много и разных, и вряд ли они будут суперсложными. Вот только ты с ними не добьешься качественных реузльтатов, скорее всего. Сейчас нейронки генерируют случайный результат, который находится близко к запросу, но детали и точность всегда страдают. Решением, возможно, станут редакторы, которые сейчас используются для создания анимаций и фильмов. Blender, Unreal Engine. Думаю, на их базе с нейротехнологиями возможно будет что-то собрать более качественное, чем случайная генерация из шума. Скорее всего, дело дойдет до виртуальных актеров. Я вижу это так: создается декорация в движке, на не ставятся актеры, а потом нейрофильтрами это все до кинематографичности доводится, при этом остается глубина для редактирования сцены.

Но, опять же, как оно все будет развиваться, неизвестно, это просто предположения.
Аноним 10/06/25 Втр 12:53:17 1240961 7
>>1240958
Сейчас после 6 сек всё ползет в говно, это ограничение архитектуры, пока не запилят что то принципиально новое кина не будет. Да и ты зря тратишь время на этого диванного пердуна. Нихуя он делать несобирается. Хотя бы потому что на нулевой раскрутке трепыхаться бесполезно. Я из принципа в это не вкладываюсь, за полгода уже норм видосов и клипов сделал, в целом просмотров минимум, это или дело случая что тебя хайпанет кто-то известный или надо идти кому-то очко лизать или спамить, ну короче как во всём. Такая диванная чмоня типа него не станет это делать всё.
Аноним 10/06/25 Втр 16:56:20 1241159 8
>>1240958
> А еще качай режиссуру и видение лучше
Факт.
У меня есть возможности — но у меня нет идей и умения. Толку-то.
А когда знаешь как поставить — получаются хорошие ролики даже сейчас.
Аноним 10/06/25 Втр 18:24:42 1241324 9
>>1240311 (OP)
Блять, аиноны, мне нужно сделать зацикленную статичную анимацию пикчи с морем, чтобы волны двигались, сука не могу найти где это сделать, половина аи говна стало платной, типа Лумы, вторая половина выдаёт говно, вы где-то ещё видели возможность зациклить видео в i2v?
Аноним 10/06/25 Втр 20:18:49 1241393 10
17394492591830.mp4 1378Кб, 1280x720, 00:00:05
1280x720
Аноним 10/06/25 Втр 21:36:29 1241508 11
174351489567931.mp4 949Кб, 496x640, 00:00:08
496x640
Аноним 11/06/25 Срд 00:48:51 1241660 12
>>1240958
>Ну и задумайся о том, что в будущем скорее всего нужно будет хорошее железо
Привет, я из будущего, нужно всего лишь...
https://youtube.com/shorts/zA1WsB8uQmA
Аноним 11/06/25 Срд 01:30:11 1241702 13
>>1241324
Любой генератор поддерживающий режим start frame to end frame. Из шапки pixverse, wan и vidu могут это легко сделать, возможно даже в 720p. Самый простой способ - это использовать исходную картинку в качестве первого и последнего кадра.

Еще можно сделать интереснее в два этапа. Из исходной картинки сделать генерацию волн, из получившегося видео сделать скриншот последнго кадра. В режиме frame to frame использовать этот последний кадр в качестве первого, а в качестве последнего кадра использовать исходную картинку. Получится два видео, их склеить в одно зацикленное.

Тренируйся на vidu, там дают много кредитов при каждой регистрации. На pixverse и tensor.art можно задать конкртный seed, что теоретически позволит сохранить целостность при создании двух генераций.
Аноним 11/06/25 Срд 01:41:15 1241726 14
>>1239418 →
Ты забыл поди в промпт добавить, что и скамейка, и забор должны повреждаться. Робот же тупой и ленивый, ему не говорят - он и не делает. Зачем работать, если можно не работать?
Аноним 11/06/25 Срд 01:42:22 1241728 15
>>1241702
Ну вот я пробовал первый и последний, оно часов 8 рендерилось, и выдало мне статичное виде где вообще ничего не происходит, но спасибо попробую со склейкой.
Аноним 11/06/25 Срд 02:50:05 1241788 16
разобрался кто какие лучшие настройки для causvid lora?
Аноним 11/06/25 Срд 17:02:18 1242208 17
36d49714e2875db[...].jpg 55Кб, 450x337
450x337
>>1240958
>Решением, возможно, станут редакторы, которые сейчас используются для создания анимаций и фильмов.
Я считаю все эти блендеры отправятся на помойку за всей остальной киноиндустрией. Нейронки уже сейчас могут подменять человека, т.е. хороший нейронщик сам будет актёрствовать на камеру телефона, а потом подменять себя нейронным актером.

>>1240961
>Нихуя он делать несобирается.
Собираюсь, я тыкаю палкой в камфи и пока осиливаю начальные гайды. И делаю я это ради себя, что бы реализовать свои нереализованные хотелки. Даже если осилю приемлемый уровень, очевидно что впереди меня будут профи, которые всю будущую индустрию и займут и которые уже давно в этом варятся.
Впрочем сосировать будут все, из-за высокой конкуренции. Я сомневаюсь что нейронные фильмы будут "продавать", все уйдет в подписку и рекламу.
Аноним 11/06/25 Срд 17:16:44 1242215 18
>>1242208
> блендеры отправятся на помойку за всей остальной киноиндустрией.
ИИ будет как помощник, человек вместе с ИИ будут вместе что-то создавать, и так даже интереснее, чем тупо нажать на кнопку и сразу получить генерацию.

Причем любой сфере - дизайн, кино, музыка, кодинг, и т.д., вместе с ИИ работать интереснее.

Представь что человек это бригадир, и у него открыто во вкладках 10 ИИ-агентов рабочих, нужно снять допустим фильм, или рекламный ролик, у каждого ИИ агента-рабочего своя специальность, человек-бригадир раздаёт им задания, проверяет, говорит что исправить, дополнительно и сам тоже растёт и становится профи, это интересно. Если тупо жать на кнопку и копировать-вставлять результат, то это не рост, а будет деградация, падение.
Аноним 11/06/25 Срд 20:20:43 1242433 19
Вео3-55.mp4 2260Кб, 1280x720, 00:00:08
1280x720
Вео3-56 (Вео2).mp4 7035Кб, 1280x720, 00:00:08
1280x720
Второй видос это Вео2 с наложенной звуковой дорожкой от неудачной генерации Вео3. Так как все видосы по одной теме делаются по одинаковому промту и Вео делает эти видосы достаточно последовательными, то перекидывать звук (весь или часть) между удачной и неудачной генерацией не составляет труда. В прошлом треде в некоторых моих видосах Вео3 звук и был сделан (например видос с эльфийкой в шапке этого треда).

ЗЫ: а вот для видоса чела в лыжах речь вообще делалась в генераторе речи Гугл студии. Неплохо бы им ещё отдельно сделать генератор звуков, чтобы менять неудачные звуки в видосе не генирируя для этого новый видос.

>>1241726
У меня пол промта было забито текстом о том, как красиво разлетаются скамейка и забор вместе с арбузами). В Вео3 неплохо сделали деформацию автомобилей, а вот со всем остальным. Например, пробивание пулей стекла осталось на уровне Вео2, то есть практически никаким.
Аноним 12/06/25 Чтв 17:29:01 1243281 20
зрасти!
5060 16гб или 5070 12гб?
Аноним 12/06/25 Чтв 19:00:14 1243415 21
Dream Logic Veo[...].mp4 20384Кб, 1920x1080, 00:00:35
1920x1080
Аноним 12/06/25 Чтв 19:04:36 1243421 22
Аноним 12/06/25 Чтв 19:34:14 1243454 23
An Open World G[...].mp4 19435Кб, 1906x1080, 00:00:34
1906x1080
Аноним 12/06/25 Чтв 20:17:26 1243498 24
.mp4 16558Кб, 1080x720, 00:01:37
1080x720
Аноним 12/06/25 Чтв 21:28:57 1243599 25
>>1243498
Кривой слоп, им нестыдно было себя подписывать?
Аноним 13/06/25 Птн 00:29:04 1244023 26
>>1242208
С горящего вертолета в бассейн с акулами хороший нейронщик тоже сам будет прыгать?
Аноним 13/06/25 Птн 01:53:00 1244150 27
sec1005.mp4 11610Кб, 1280x704, 00:00:05
1280x704
sec1004.mp4 11253Кб, 1280x704, 00:00:05
1280x704
sec1007.mp4 9040Кб, 1280x704, 00:00:05
1280x704
sec1006.mp4 6663Кб, 1280x704, 00:00:05
1280x704
Аноним 13/06/25 Птн 02:14:05 1244158 28
>>1244150
Космос натренен на всяком говне для роботов. Там весёлые видосики не погенеришь.
Аноним 13/06/25 Птн 02:15:03 1244161 29
Seedance1 0 top[...].mp4 18852Кб, 1920x1080, 00:00:41
1920x1080
>>1244150
Bytedance (создатели TikTok) тоже буквально на днях выпустили Seedance, который якобы круче Veo3 на бенчмарках для ИИ-видео, но не делает звук.
Аноним 13/06/25 Птн 07:27:38 1244235 30
Добрый день!

А появились нейросети которые самостоятельно делают красивые популярные видео из отпусков? типа им материал хуево снятый заливаешь а он нарезаетмилый ролик минут на 15?
Аноним 13/06/25 Птн 10:12:04 1244322 31
>>1244235
каких отпусков нахуй...
Аноним 13/06/25 Птн 10:39:49 1244344 32
>>1244235
>отпусков
Можно.

>>1244161
>Seedance
Это же не сиденс.аи. Там какая то прокладка с ваном и флюксом, у которой даже триала нет.
Аноним 13/06/25 Птн 10:41:02 1244345 33
>>1244158
Млжно сгенерить как робот манипулятором мужику хуй дрочит)))))))))
Аноним 13/06/25 Птн 10:53:47 1244348 34
>>1244150
>Predict Video2World
Мы тут предсказываем как сиськи вывалятся из разных типов верхней одежды, да как хуй залетит в закрытый рот.
>>1244161
Выглядит плохо, но вариативно.
>~10x inference speedup through multi-stage distillation strategies and system-level optimizations. Seedance 1.0 can generate a 5-second video at 1080p resolution only with 41.4 seconds (NVIDIA-L20).
Ох уж этот прорыв отдистиллированной в жопу модели на видеокарте за полмиллиона. Ещё и не опенсорс.



Что-то temporal extend или как там называют продление видео через vace совсем не extend. Может и выглядит чуть лучше, чем тупо брать last frame, но даже 50 кадров контекста нихуя не дают, человек не продолжает двигаться как двигался, эффекты видео пропадают (например, vhs фильтр) или генерируются совсем иначе, если их запромптить. И это на 14B модели.
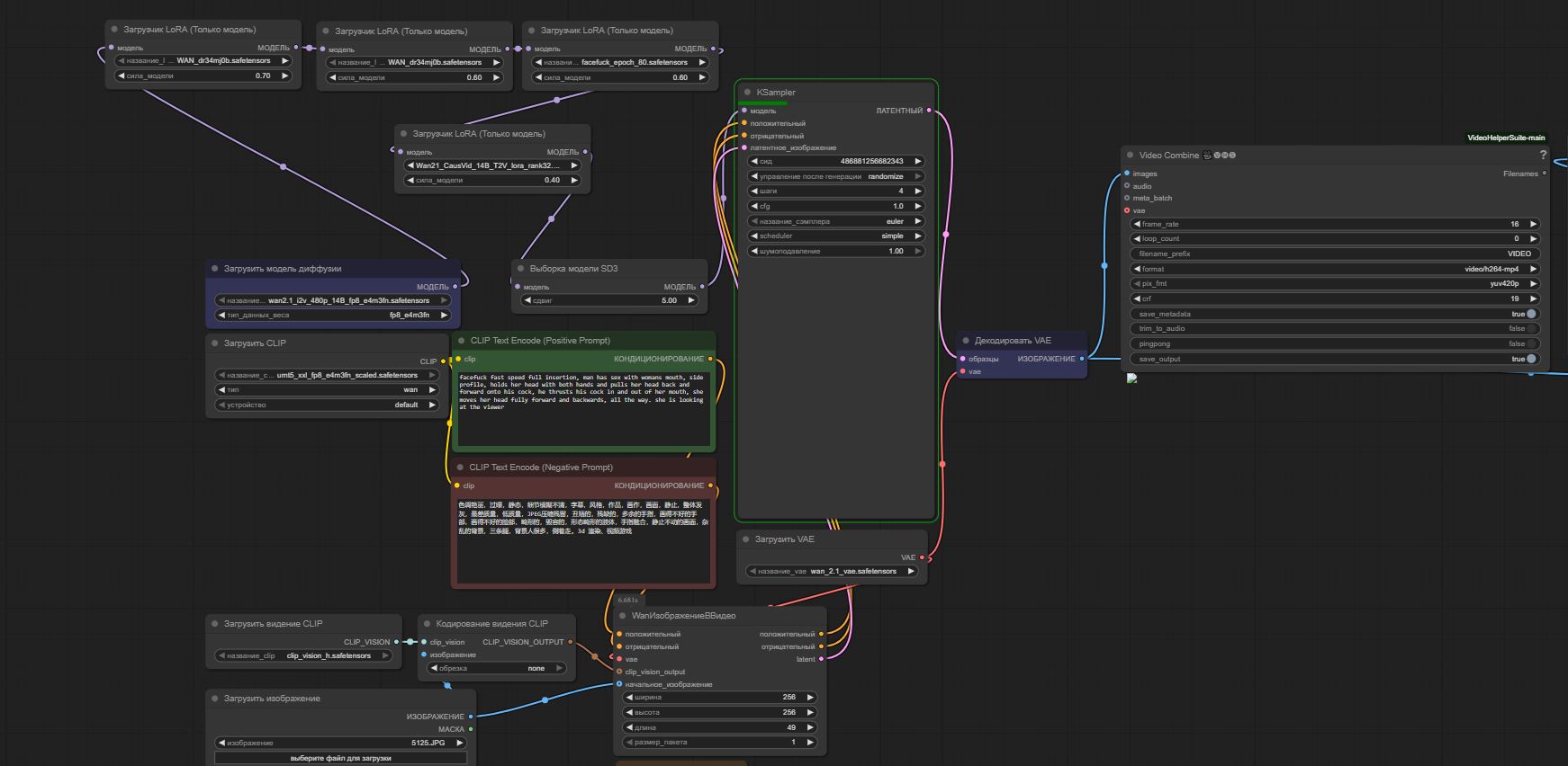
Анон, который любит позасовывать хуй в рот девкам на 12 шагах, с 0.5 козвид и кривой cfg, в воркфлоу все параметры осознанно выставлены? Хочу спросить и понять почему некоторые значения именно такие, а не другие.
Аноним 13/06/25 Птн 13:50:32 1244506 35
WanVideo21102131.mp4 1441Кб, 480x848, 00:00:05
480x848
>>1244348
>осознанно
Да
>почему
0.5 cfg для первого каусвида рекомендовали по дефолту, выше 0.6 пережаривает исходник. Остальные значения это просто промежуточные результаты тестов, я ищу баланс скорости/качества, так то и на 6 шагах часто можно получать неплохие результаты. Кривую можно заменить на "wanvideo cfg schedule float list" или убрать совсем и добавить accvid i2v + nag как в этом видосе. Если будет пережиривать картинку то accvid можно попускать, он и на 0.2 неплохо бустит картинку
Аноним 13/06/25 Птн 17:03:31 1244788 36
Какие бесплатные есть?
Аноним 13/06/25 Птн 18:18:20 1244838 37
>>1244322
ты не понимаешь в чем слымсл обработки сырца с отпусков?

>>1244344
>Можно.
подскажите пж какие кнкретно нейронки такое делают?
Аноним 13/06/25 Птн 18:21:21 1244847 38
>>1244838
>подскажите пж какие кнкретно нейронки такое делают?
Разные.
Аноним 13/06/25 Птн 18:22:07 1244849 39
>>1244838
>ты не понимаешь в чем слымсл обработки сырца с отпусков?
У двачера сырец только под залупой, так как он моется раз в пару месяцев. Обрабатывают его обычно мылом и теплой водой.
Аноним 13/06/25 Птн 18:25:10 1244851 40
>>1244847
надеюсь промт ты так же вбиваешь
Аноним 13/06/25 Птн 18:49:02 1244882 41
A detective ent[...].mp4 2780Кб, 1906x1080, 00:00:10
1906x1080
Аноним 13/06/25 Птн 19:24:33 1244926 42
>>1244882
Кожа чела как из флакса, а так мощно
Аноним 13/06/25 Птн 21:44:30 1245124 43
>>1244506
А вот это прям хорошо, прям очень хорошо! 193 секунды для 7 секунд видео и с приемлемым качеством.
Правда пришлось в WanVideo Model Loader квантизацию поменять на e5m2, по тому что я как понял 3090 с e4m3 не дружит.
Аноним 13/06/25 Птн 21:52:22 1245137 44
>>1245124
Опа, это что-то интересное. А выдайте базу по этим квантизациям. Особенно для 40 серии.
Аноним 13/06/25 Птн 22:19:07 1245150 45
>>1245124
>7 секунд
Я чето как-то пару раз пробовал экстендить до 10 и одна шляпа выходила с лорами этими, такое как 7 даже не пробовал.
Аноним 13/06/25 Птн 22:38:02 1245159 46
Уже всё так приелось, но вот инпейнт+экстенд с сиськолорой удивил. Первые фреймы оригинала, а из последних кадров оставлять только верхнюю часть.
Аноним 13/06/25 Птн 22:45:26 1245162 47
image.png 206Кб, 316x387
316x387
>>1244882
Сгенерь, как ему в рот хуй Мориарти залетает.
Аноним 14/06/25 Суб 00:02:44 1245254 48
>>1245162
Слышь, в очередь становись, тут Данилу Багрова всё ещё не отоварили.
Аноним 14/06/25 Суб 00:04:49 1245258 49
iQ13Am3o41Xt4rf[...].jpg 165Кб, 386x580
386x580
>>1245162
За мной будешь, жирдяй...
Аноним 14/06/25 Суб 01:49:58 1245339 50
>>1244235
>красивые популярные видео из отпусков?
Типа приделать что жена в отпуске на морях с негром и турком загорает, а потом прислать мужу это видео. Аха.
Аноним 14/06/25 Суб 01:59:49 1245340 51
Аноним 14/06/25 Суб 02:21:41 1245349 52
WanVideo21102401.mp4 1168Кб, 480x832, 00:00:05
480x832
флоуматч наверное все же лучше юнипц будет
Аноним 14/06/25 Суб 03:53:46 1245370 53
>>1245365
запромти автобус, иначе непонятно как он у тебя там помещается. про освещение что-нибудь пиздани, иначе хер выламывается из контекста.
Аноним 14/06/25 Суб 04:02:31 1245371 54
>>1245370
нене, в этом и прикол. Заливаешь фото и всё, больше вообще нихуя не делаешь, ждешь минуту и видос готов
Аноним 14/06/25 Суб 04:09:24 1245374 55
>>1245150
у меня наоборот, как раз ближе к концу видео самый экшен появляется, хочется еще пару секунд добавить
Аноним 14/06/25 Суб 05:03:34 1245381 56
>>1245371
>Заливаешь
Куда заливаешь? Это не локалка?
Аноним 14/06/25 Суб 05:18:45 1245383 57
>>1245381
Неа. На сайт загружаешь
Аноним 14/06/25 Суб 07:01:56 1245410 58
Аноним 14/06/25 Суб 08:25:32 1245433 59
Ребятки, подскажите пж, может вы знаете. Хочу сделать побольше порнухи со знакомой, но все сайты типа видео face swap ai платные либо дают 5 секунд видео сделать. Так вот и вопрос, есть ли где это можно сделать бесплатно?
Аноним 14/06/25 Суб 09:18:34 1245444 60
изображение.png 47Кб, 1578x446
1578x446
>>1245349
Анон, а что у тебя за видеокарта?

С юнипц работало по твоему флоу, а вот с флоуматч чтото ошибку какую то километровую выдает. Постоянно какието беды с этим торчем.
Аноним 14/06/25 Суб 09:21:37 1245446 61
>>1245433
Пригласи ее в гости, напои чем нибудь и снимай порнуху. Мы делаем на своих компах.
Аноним 14/06/25 Суб 10:07:06 1245469 62
>>1245444
А все разобрался, это я грока наслушался и включил в торче фуллграф, из за него и ошибка такая, а так норм и с флоуматч работает.
Аноним 14/06/25 Суб 13:43:39 1245583 63
>>1244506
Блядь как ты это сделал?
Аноним 14/06/25 Суб 13:44:42 1245586 64
Аноним 14/06/25 Суб 13:46:56 1245589 65
>>1245349
А в реале можно так же кончать? А то у меня сперма жидкая и полупрозрачная...
Аноним 14/06/25 Суб 14:29:01 1245616 66
WanVideo21VACE0[...].mp4 4275Кб, 480x832, 00:00:13
480x832
ComfyUI00006.webp 1746Кб, 480x832
480x832
>>1244506
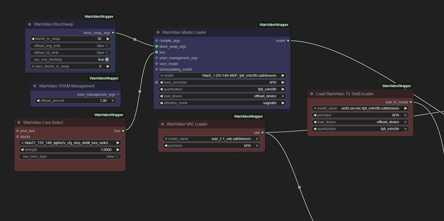
Это понятно, кроме accvid, не пробовал его. У меня вопросы возникали зачем отключать блоки у лор, реально как-то помогает? Почему используется fast квантизация (fp8_e4m3fn_fast), разве она не херит качество, не давая ощутимого прироста скорости? Так много английских негативов, они вообще дали результат по сравнению с оригиналом, если смотреть тот же сид? Обращал внимание что повышенный ЦФГ выдаёт на первом шаге? Точно ли это улучшает? Про юнипц-бета не буду спрашивать, ты уже решил, что он хуже, тоже удивило почему не обычный юнипц, не видел такого у других.
Чтобы ты понимал, я последнее время только и юзал твой воркфлоу без изменений, именно понять хочется.
>>1245589
Конечно можно. Только не заливай клей пва в бак, есть другие жидкости.


Понемногу охуеваю с инпейнта. Реальный гем вэйса. Вот вам два воркфлоу. Это примитивный способ сделать маску через MaskEditor и предпросмотр. Для чего-то сложного можно попробовать совместить с segment anything. Лучше всего подходят видео, где руки всегда снизу. Хз как избавиться в сиськолоре с глитчем ебучих лямок, которые сквозь тело проходят, нередко оно снимает топ так, будто это приклеенный нагрудник.
Алсо как давно появились нативные ноды Load/Save Latent? Они работают с Киджаем? Это же разъёб. Можно поставить генерить 2 шага, прийти обратно, оставить те, где хорошее движение и догенерить.
Аноним 14/06/25 Суб 14:29:18 1245618 67
>>1245583
Воркфлоу же в видосе есть
Аноним 14/06/25 Суб 14:32:14 1245622 68
create-preview [...].mp4 1141Кб, 480x832, 00:00:05
480x832
Аноним 14/06/25 Суб 14:37:42 1245626 69
>>1245616
>У меня вопросы возникали зачем отключать блоки у лор, реально как-то помогает?
Чаще нет, чем да. Автор лоры nsfw утверждал, что отключение помогает, я скорее заметил обратное
> Почему используется fast квантизация (fp8_e4m3fn_fast), разве она не херит качество, не давая ощутимого прироста скорости?
По моим тестам не херит качество от слова совсем, но дает небольшой прирост
> Так много английских негативов, они вообще дали результат по сравнению с оригиналом, если смотреть тот же сид?
С cfg1 негативы не работают, они просто фоном валяются, да и с кривой походу тоже. С NAG определенно работают, но лишь какие-то, например сперма стала реже пропадать когда я вписал "missing cum" и прочие. Думаю что конкретные по типу "черные волосы" на t2v и т.д. работать будут, а абстрактные на low quality и прочее скорее нет
>Обращал внимание что повышенный ЦФГ выдаёт на первом шаге? Точно ли это улучшает?
С causvid одной было вроде как получше, с accvid вдобавок уже начало пидорасить картинку поэтому я убрал его

Насчет семплеров - unipc и flowmatch пока фавориты. Кто-то еще писал что euler на высоких шагах лучше работает
Аноним 14/06/25 Суб 14:55:54 1245637 70
Господа, знает кто-нибудь нормальные "сайты", который предоставляют облачные гпу-серваки, с оплатой из России без геммора, почасовой арендой, для нубов, можно даже с чутка преднастроенными образами (комфи), с нормальным выбором видях (кастомизацией железа) (в приоритете и по красоте консьюмерские видяхи 4060ti/5060ti/5070ti/)? В линухе не шарю. Что-то типа иммерса... Селектел в топку.
Мне как бы потестить хочется... В планах что-нибудь купить. Всякие н100\а100 и прочие теслы не особо интересны. Да и 3090\4090 тоже не мои "клиенты" для "побаловаться"
???
Аноним 14/06/25 Суб 15:25:26 1245651 71
>>1245616
>вэйса
Исходное видео какое было? А то я чет не вдупляю немного как это все работает
Аноним 14/06/25 Суб 15:48:06 1245672 72
DGRlgnlqjU8FXUK.mp4 3236Кб, 576x1024, 00:00:13
576x1024
>>1245651
Добавляется только то, что за маской. Такой же принцип как и в инпейнте картинок. Не самое подходящее видео, пришлось делать огромную маску, а сам тип вейс-преобразования простейший, нет даже контроля как должны двигать руки, это тоже как-то возможно сделать, но я хуй знает как точно, не пытался.
Аноним 14/06/25 Суб 16:19:41 1245689 73
>>1245672
А почему в воркфлоу load image дважды повторяется? Внизу маска, а сверху что?
Аноним 14/06/25 Суб 17:37:32 1245763 74
image.png 489Кб, 2396x1173
2396x1173
>>1245689
В самом верху где VHS? То ненужный кусок, с джокероцензурой.
Просто грузишь видос, вытаскиваешь кадр, делаешь в нём альфа-дырку в которой и будет желаемый контент. Всё. Оно вытащит последний 81 кадр из видео, первые 16 кадров меняться не будут. В маске сгенерится то, что в промпте, если это не будет противоречить тому, что осталось за границами маски. Размеры маски и видео (наверное) должны совпадать, поэтому проще сначала подготовить видео и маску в другой вкладке.
Аноним 14/06/25 Суб 17:39:06 1245764 75
Аноним 14/06/25 Суб 18:27:50 1245819 76
download (10).mp4 823Кб, 480x832, 00:00:04
480x832
download (9).mp4 722Кб, 480x832, 00:00:04
480x832
Аноним 14/06/25 Суб 18:39:56 1245824 77
Minitech raivid[...].mp4 18387Кб, 1280x720, 00:01:12
1280x720
Аноним 14/06/25 Суб 19:20:11 1245852 78
>>1245819
Слишком очевидно, что под этой тканью большой груди нет :)
Аноним 14/06/25 Суб 20:48:51 1245973 79
420528978.jpg 190Кб, 1080x810
1080x810
>>1245819
Моргает неестественно.
Аноним 14/06/25 Суб 21:56:09 1246112 80
изображение.png 36Кб, 956x409
956x409
>>1245349
Вот это бомба, убрал свою интерполяцию, вообще чуть больше 2х минут за 7 секунд видео стало и еще 5 гб врам в запасе.

Торч правда раньше такого не писал, ну да хер с ним.
Аноним 14/06/25 Суб 22:07:25 1246132 81
WanVideo21102466.mp4 956Кб, 480x832, 00:00:05
480x832
>>1246112
На моей 4090 5 сек видео минуту генерит. 7 секунд пробовал - сильно хуже результат. Генерило 1:30. Вообще там еще скайрилс есть, который теоретически может работать лучше, но под него надо менять настройки лор видимо, с дефолтными не очень как-то. Зато там еще и 24 фпс есть из коробоки.
Аноним 14/06/25 Суб 22:45:55 1246178 82
Аноны, 5080 хватит с 16гб для 5секундок? Планирую апгрейд и мониторю между ней и 4090
Аноним 14/06/25 Суб 22:47:49 1246181 83
>>1246178
Хватит, но будет дольше генериться, может где-то еще настраивать придется воркфлоу под нее
Аноним 15/06/25 Вск 00:58:57 1246319 84
>>1246132
а какая самая лучшая нейронка? Сора норм делает?
Аноним 15/06/25 Вск 01:29:24 1246339 85
>>1246319
кроме вана и хуйняна больше ничего нормально в порнуху не может
Аноним 15/06/25 Вск 01:52:20 1246343 86
Какие промты юзаете для генерации камшотов на лицо по фото?
Аноним 15/06/25 Вск 01:55:15 1246346 87
>>1246343
"Каждому Ашоту по камшоту"
Аноним 15/06/25 Вск 02:39:11 1246363 88
>>1246343
Промпт в воркфлоу, воркфлоу в видео. На тензоре так генерить не выйдет, только локально
Аноним 15/06/25 Вск 02:58:36 1246370 89
>>1246363
сукпздц. напиши в тг @kostettoface. дам 1000р если объяснишь как правильно с нуля как и что ставить
Аноним 15/06/25 Вск 03:00:47 1246371 90
>>1246370
Сорян, нет тг. Пиши на nomad@ag.ru, отвечу обязательно
Аноним 15/06/25 Вск 03:20:18 1246375 91
>>1246371
надействительныйадресс, говорит(
я вообще по правильному гайду иду? https://comfyanonymous.github.io/ComfyUI_examples/wan/
Ну и не поем ли я говна с 3070ти(8гб)
И что делать дальше после установке всего этого добра
Аноним 15/06/25 Вск 03:36:09 1246382 92
>>1246375
>Ну и не поем ли я говна с 3070ти(8гб)
поешь
Аноним 15/06/25 Вск 03:46:32 1246383 93
>>1246382
Всё, понял, пошел я нахуй
Аноним 15/06/25 Вск 04:02:51 1246388 94
>>1246382
но всё-таки. что дальше, после того как я всё скачал?
Аноним 15/06/25 Вск 04:11:08 1246389 95
Аноним 15/06/25 Вск 04:45:22 1246395 96
изображение.png 36Кб, 956x389
956x389
>>1246132
Казалось бы не большая разница, но у меня разрешение генерации меньше 512х512.
А зачем ты используешь блоксвап? У тебя же все и так в врам помещается.
Аноним 15/06/25 Вск 04:54:52 1246398 97
>>1246375
Обязательно поешь, 8 гб КРАЙНЕ мало. Надо дрочить GGUF и искать на civit воркфлоу под 8 гб, разбираться с оптимизациями и выгружать практически все в оперативу, если у тебя нет хотя бы 32гб озу то сразу забей.
Аноним 15/06/25 Вск 04:57:54 1246399 98
>>1246398
32 озу есть
Предложение скинуть 1000 тому кто даст норм гайд актуально)
Аноним 15/06/25 Вск 05:07:35 1246401 99
WanVideo21102620.mp4 916Кб, 480x832, 00:00:05
480x832
>>1246395
>А зачем ты используешь блоксвап? У тебя же все и так в врам помещается.
У меня до кучи вкладок открыто в браузере, без него иногда забивается.
Оказывается, vace может работать как обычное i2v. Не уверен правда что в этом есть смысл, потому что вышло дольше в 1.5 раза, завтра потещу еще
Аноним 15/06/25 Вск 05:10:41 1246403 100
>>1246399
>норм гайд
Шаг 1 - купить нормальную видюху...
Аноним 15/06/25 Вск 05:15:10 1246405 101
>>1246403
Блет. Да, ьы походу прав. Тогда какая видеокарта считается "норм"? Как я понимаю, упор в видеопамять. Сколько гб требуется? 12+?
Аноним 15/06/25 Вск 05:30:46 1246407 102
>>1246405
Память чтобы влезало, чип чтобы быстро работало. Можешь купить 3080ти с 12, а можешь 4060 с 16, первая очевидно быстрее если все влезет. Но покупать 3080ти с 12, когда 3090 на 24 не многим дороже довольно глупо, даже если сейчас у тебя все влезает. Завтра выйдет новая хуйня и влезать перестанет во все кроме 5090.
Аноним 15/06/25 Вск 05:33:45 1246408 103
Аноним 15/06/25 Вск 11:28:16 1246493 104
>>1246401
Чуваки, на этом можно зарабатывать, камшоты фоток на заказ?
Аноним 15/06/25 Вск 13:19:10 1246542 105
поясните мне по харду. Можно ли в нейросеточку скормить фотку тян и заставить сетку генерить всякое с ней ? пусть даже ети 8 секунд
Аноним 15/06/25 Вск 13:33:30 1246548 106
>>1246542
можно, гугли старый добрый instantid, только это способ с фото, а сгенерированное можешь в wan уже загнать
Аноним 15/06/25 Вск 13:35:30 1246553 107
>>1246542
Думаю можно, вплоть от того как раздевается и в непристойных позах заигрывает
Аноним 15/06/25 Вск 13:52:08 1246571 108
Аноним 15/06/25 Вск 14:22:48 1246588 109
>>1246493
Зарабатывать можно на чем угодно, лишь бы нашелся лох клиент
Аноним 15/06/25 Вск 14:59:08 1246607 110
>>1246588
Ну вы поняли бизнес идею как прекол над корешем или тянкой, осталось лишь бота запилить и расфорсить
Аноним 15/06/25 Вск 15:21:58 1246633 111
>>1246607
>Ну вы поняли бизнес идею как прекол над корешем или тянкой, осталось лишь бота запилить и расфорсить
Кажется статья есть за такое. Даже две статьи.
Аноним 15/06/25 Вск 15:32:30 1246641 112
Аноним 15/06/25 Вск 16:34:48 1246694 113
изображение.png 61Кб, 898x577
898x577
изображение.png 6Кб, 510x129
510x129
>>1246548
А не подскажешь куда запихать этот файл? Везде написано в моделях создайте папку ipadapter и туда кладите, только вот что то не работает.
Аноним 15/06/25 Вск 16:36:17 1246695 114
>>1246407
Можешь составить топ 3 видеокарт кроме 5090 и сколько оперативы надо в связке с каждой?
Аноним 15/06/25 Вск 17:21:56 1246739 115
Аноним 15/06/25 Вск 18:09:50 1246799 116
WanVideo2100075.mp4 543Кб, 320x480, 00:00:05
320x480
Аноним 15/06/25 Вск 18:29:37 1246823 117
>>1246799
Зделой, чтоб она молоко выдаивала. И была фурічькой
Аноним 15/06/25 Вск 18:47:42 1246842 118
>>1246739
Я имел ввиду в плане эффективности после 5090
Аноним 15/06/25 Вск 19:35:41 1246906 119
>>1246695
3060/12 - 4060/5060/16 - 3090/4090/24 - 4090/48
Из нового кроме 5090 наверное только 5060 стоит внимания. Более мощные 16-гиговки как-то не сильно интересней бэушной 3090.
>сколько оперативы надо в связке с каждой?
64 двумя плашками чтобы можно было потом сделать 128.
Самсунг без xmp на 3200 или что-то подобное https://www.onlinetrade.ru/catalogue/operativnaya_pamyat-c341/samsung/operativnaya_pamyat_samsung_ddr4_32gb_3200mhz_pc_25600_m378a4g43ab2_cwe_oem-2598001.html
Аноним 15/06/25 Вск 22:44:43 1247158 120
3971512761tikto[...].mp4 17834Кб, 576x1024, 00:02:09
576x1024
какой нейронкой делать такого рода видео
Аноним 15/06/25 Вск 23:04:22 1247172 121
>>1247158
Сколько же шлака будет лет через 5-10. Они даже не стараются, не исправляют ошибки, видать конвейерным способом штампуют такие ролики на автомате.
Аноним 15/06/25 Вск 23:06:01 1247173 122
>>1247158
Это наверное пересказ из малоизвестного фильма категории "Б", просто озвученный и переведённый нейронкой.
Аноним 15/06/25 Вск 23:10:08 1247176 123
>>1247158
Ты можешь мощными новыми нейронками делать такие 5 сек. куски на одну тему и склеивать их, как бы пересказывать несуществующий фильм, придумать сценарий, и в таком же стиле монтировать шортсы.
Но это не так просто будет, наверное придется неделю тратить на съемку такого 2-х минутного шортса. Стоит ли оно того.
Аноним 16/06/25 Пнд 00:20:57 1247311 124
>>1244150
Че-т на комфи не завелось, мех.
Аноним 16/06/25 Пнд 04:33:01 1247405 125
>>1246823
>молоко
sd традиционно нихуя не знает о назначении груди и сосков в частности, попробуй сгенерить кормящую мать, так что-бы младенец сосал грудь, а не облизывал или ещё х.з что делал, это невозможно запромтить, все эти breastfeeding и breastsucking - просто пустые слова.
Аноним 16/06/25 Пнд 04:35:17 1247406 126
>>1247405
этот ваш sd девственник получается?
Аноним 16/06/25 Пнд 04:35:43 1247407 127
>>1246493
по освещению проёб (даже на свету), никак ты на этом говне не заработаешь, хуйня всё это.
Аноним 16/06/25 Пнд 04:40:55 1247408 128
>>1247407
Заработает, еще как)
Аноним 16/06/25 Пнд 04:42:40 1247409 129
>>1247406
это удивительно, ведь столько референсов, да и на бурах этого полным-полно, но в sd этого не завезли почему-то) У меня получилось это сделать через рефайн pony>sdxl путём невероятного пердолинга в импаинте, только на одном сиде, через выделение фрагмента головы ребёнка с соском: ((sucking nipple)), всё-таки пони кое-что знает об этом, но опять же это исключение.
Аноним 16/06/25 Пнд 04:56:29 1247414 130
>>1247409
Ты больной? Весь класс гейп мерджей еще на 1,5 спокойно делал лактацию. Все понипроизводные и более поздние тюны без проблем делают лактацию. Всё названое делает так же и милк джетс и всё что душе угодно. То же касается и сосания/лизания. Иногда просто поразительно, насколько туповатые бывают аноны. И это всё, как водится, даже не начиная разговор о лорах.
Что до анимации, то лоКАЛьно ван всё это нормально анимирует.

>>1247408
Заработает себе лет пять.
Аноним 16/06/25 Пнд 05:01:10 1247416 131
>>1247414
>То же касается и сосания/лизания. Иногда просто поразительно, насколько туповатые бывают аноны
Слышь блядь, теоретик хуев, ты блядь сначала поебись с этим говном, а потом ебало раскрывай.
Аноним 16/06/25 Пнд 05:07:30 1247417 132
>>1247416
У меня в районе 2к подобного. На десятках моделей делал. Анимировал тоже много где, и на ване, на пиксверсе, пике, виду, клинге, да практически везде, где можно было пропихнуть. На клинге жидкости до сих пор конечно пососные.
Аноним 16/06/25 Пнд 05:21:06 1247426 133
>>1247417
>в районе 2к подобного
Есть шанс увидеть парочку? Или ты "просто не хочешь"?пиздабол
Аноним 16/06/25 Пнд 05:25:18 1247429 134
Сап, а можно ли нагенерить простые видео эффекты, которые для видео заставок будут использоваться? Ну молния красная там на голубом фоне или сперматозоид с надписью Подпишись на наш канал летит.
Я понимаю всё от модели завист, но какая для этого лучше?
Я вижу Ван самый популярный и народный, но я кроме прона в нём ничего не встречал другого.
Аноним 16/06/25 Пнд 06:11:00 1247436 135
>>1247426
Я тут такое постить не буду. Но, полагаю, ты даже гейпинг ниплсы не способен запромптить без лоры.

>>1247429
Через и2в.
Аноним 16/06/25 Пнд 06:38:14 1247441 136
>>1247436
>Через и2в.
Че? Спасибо, что возможность нормального ответа на себя потратил. Но я потом тогда репостну.
Аноним 16/06/25 Пнд 09:45:18 1247489 137
>>1247429
всмысле кроме прона ниче не встречал? используешь обычный текст ту имедж, пишеш там например lighting striking, дальше пытаешся
Аноним 16/06/25 Пнд 10:37:18 1247522 138
bump
16/06/25 Пнд 10:43:31 1247526 139
Аноним 16/06/25 Пнд 10:48:03 1247531 140
WanVideo21103070.mp4 3763Кб, 480x832, 00:00:05
480x832
Заебался чет
Аноним 16/06/25 Пнд 12:57:50 1247592 141
Series-2(4).mp4 19217Кб, 480x480, 00:03:05
480x480
Попытка №2 сделать мультфильм.
Аноним 16/06/25 Пнд 13:05:32 1247597 142
>>1247436
>Я тут такое постить не буду
Ни секунды не сомневался в этом, мой пиздабол-локатор ещё ни разу меня не подводил.
Аноним 16/06/25 Пнд 13:28:51 1247605 143
>>1247531
ещё бы, каждый день, сутками такую хуету делать.
Аноним 16/06/25 Пнд 13:37:22 1247609 144
>>1247597
Как скажешь, рукожоп.
Аноним 16/06/25 Пнд 14:06:19 1247639 145
Аноним 16/06/25 Пнд 16:00:44 1247733 146
23sg7ma34a7f1.png 69Кб, 807x716
807x716
>>1244161
Че за Хайлуо 2.0? Только для платных пользователей?
Аноним 16/06/25 Пнд 16:16:51 1247764 147
>>1247405
А nipplesucking пробовал?
Аноним 16/06/25 Пнд 16:45:33 1247798 148
еклмн
Аноним 16/06/25 Пнд 17:23:32 1247824 149
image.png 1394Кб, 1280x720
1280x720
Стоит задача сгенерировать видео, на котором условный Ди Каприо (или любой другой известный актер/певец на мой выбор) будет поздравлять с днем рождения по тексту, который я передам. Какую нейронку для этого посоветуете? VPN есть. Саму нейронку хотелось бы бесплатную (или какой-то пробный бесплатный период), потому что сделать это надо один раз.
Аноним 16/06/25 Пнд 17:37:19 1247839 150
>>1247592

Тебе самому не стыдно такое постить? Сколько тебе лет?
Аноним 16/06/25 Пнд 17:58:02 1247862 151
>>1247592
Лучше первого.

>>1247839
Тебе самому не стыдно такое писать? Человек старался. Это тебе не хуи несовершеннолетним тиктокершам с молочными зубами в рот закидывать.
Аноним 16/06/25 Пнд 18:09:29 1247875 152
>>1247839
>Тебе самому не стыдно такое постить? Сколько тебе лет?
Уолт Дисней также начинал.
Аноним 16/06/25 Пнд 18:32:09 1247892 153
>>1247862
>Человек старался.

Старался высрать кринжовое шизоговно с "шутками" про говно и трансов уровня начальной школы? Напомнило сляпанный на деньги Суркова деградантский высер Ять тв, там тоже картинка на три головы превосходила ублюдское содержание.
Старания в этом мире - ничто, результат - всё.

>Это тебе не хуи несовершеннолетним тиктокершам с молочными зубами в рот закидывать.

В этом контенте хоть какой-то смысл можно увидеть, в остичие от "сосовичка".
Аноним 16/06/25 Пнд 19:31:08 1247974 154
>>1247489
Какой имедж? У нас трд про видео. Мне анимацию надо с эффектом, желательно даже луп зацикленный.
Аноним 16/06/25 Пнд 19:38:25 1247987 155
А я немножк проиграл с Сосовичка, потому что подумал, что в этот раз может быть что-то хоть чуток осмысленное. Но нет, автор мастерски разрушил ожидания в новой главе хоррора о своем внутреннем мире.
Аноним 16/06/25 Пнд 20:21:06 1248052 156
Аноним 16/06/25 Пнд 20:25:04 1248067 157
image.png 101Кб, 300x168
300x168
>>1247489
>пишеш там например lighting striking...
...а тебе в рот хуй залетает.
Аноним 16/06/25 Пнд 20:25:42 1248069 158
>>1247892
>в остичие от "сосовичка".
Просто ты в нём видешь себя и это неприятно.
Аноним 16/06/25 Пнд 20:28:41 1248083 159
image.png 10Кб, 318x138
318x138
Аноним 16/06/25 Пнд 21:23:49 1248215 160
>>1247824
А это уже годная бизнес идея, осталось запилить бота
Аноним 16/06/25 Пнд 21:25:33 1248218 161
>>1247531
Ну тут почти сосет уже, продолжай эксперементы
Аноним 16/06/25 Пнд 22:13:11 1248286 162
>>1248218
> Ну тут почти сосет уже, продолжай эксперементы
Чтобы сосала сделать не сложно, вот чтобы сперма ей прямо в глотку летела с дистанции уже сложнее, видимо в лорах такого контента не было трень сам - кто, я???
Аноним 16/06/25 Пнд 22:13:57 1248289 163
>>1248067
то шо ты пидор епты
Аноним 16/06/25 Пнд 22:41:05 1248333 164
Аноним 16/06/25 Пнд 22:51:28 1248359 165
>>1248286
Вроде почти затекает или показалось
Аноним 16/06/25 Пнд 23:16:23 1248407 166
>>1248286
>кто, я?
Ну а кто кроме нас?
Аноним 17/06/25 Втр 00:18:40 1248466 167
WanVideo21103181.mp4 2408Кб, 480x832, 00:00:05
480x832
image.png 12Кб, 965x105
965x105
>>1248052
>Это шин уже?
Вероятно да. Надо пердолить настройки, может и в 3 шага будет выходить нормально
Аноним 17/06/25 Втр 00:32:11 1248480 168
>>1248466
Блин, поменяй перса, уже не стоит на неё.
Аноним 17/06/25 Втр 01:47:59 1248532 169
Lizavetta - 17.mp4 11380Кб, 640x360, 00:02:37
640x360
Заморочился вопросом, можно ли делать с помощью AI полноценные клипы
и не пора ли пилить своего виртуального артиста.
В принципе можно, если чётко понимать куда потом свой контент
заливать и как продвигать. Дрочился с нейронками по вечерам чуть более месяца, есть некоторый результат, более-менее смотрибельный.
Использовал в основном kling и Hedra.
Музыку и аранжировки делал в saSuno и Riffusion.

Если вдруг захочтся посмотреть в более хорошем качестве
https://youtu.be/gZShnnXf-WI?si=t8Bh89jRy6LNK3iz
https://youtu.be/F2pL8uYUTL0?si=93tJJGIGJ16mIifD

Понимания где и как продвигать своё псевдотворчество
пока нет. Буду рад любым советам, как это сделать правильно и не обосраться.
Аноним 17/06/25 Втр 01:48:53 1248533 170
Gadget Hackwren[...].mp4 12514Кб, 640x360, 00:04:21
640x360
И ещё в довесок.
Аноним 17/06/25 Втр 02:27:46 1248543 171
175011572569721[...].mp4 3865Кб, 1280x720, 00:00:08
1280x720
Помечтать…
Аноним 17/06/25 Втр 02:45:10 1248548 172
175011668560475[...].mp4 2543Кб, 1280x720, 00:00:08
1280x720
Аноним 17/06/25 Втр 03:45:18 1248561 173
Аноним 17/06/25 Втр 04:39:43 1248572 174
>>1248533
Душевно, и качество хорошее.
Аноним 17/06/25 Втр 05:27:05 1248582 175
410758225.mp4 10847Кб, 1176x672, 00:00:32
1176x672
>>1248532
Чего-то не хватает.
Аноним 17/06/25 Втр 07:00:32 1248595 176
2024-11-2712-23[...].png 4622Кб, 2048x2048
2048x2048
оживите это
Аноним 17/06/25 Втр 07:54:48 1248611 177
175013554761437[...].jpeg 224Кб, 960x1280
960x1280
>>1248466
накинь кефирчика пж
Аноним 17/06/25 Втр 09:51:41 1248666 178
Как воркфлоу из видео достать? Вроде написано что можно, но он нифига в мп4 не находит.
Аноним 17/06/25 Втр 10:27:38 1248705 179
>>1248666
просто драг энд дроп видос в окно интерфейса
Аноним 17/06/25 Втр 11:02:29 1248733 180
image.png 5Кб, 418x104
418x104
Аноним 17/06/25 Втр 11:19:59 1248764 181
>>1248733
дак значит нет в нем воркфлоу, ты можешь посредством винды проверить на виндовс пкм Свойства - подробно и там детали промпта если есть
Аноним 17/06/25 Втр 11:20:48 1248765 182
Аноним 17/06/25 Втр 11:28:10 1248786 183
Аноним 17/06/25 Втр 11:28:58 1248787 184
>>1248764
Там есть воркфлоу, но нифига не драгдропается. Промпт я могу достать, но мне не только промпт нужен но и весь воркфлоу целиком.
Аноним 17/06/25 Втр 15:36:33 1249102 185
>>1248286
Так напиши что женщина открывает рот, сперма из пениса выстреливает в рот женщины и тд и тп
Аноним 17/06/25 Втр 16:01:11 1249121 186
>>1249102
Это не работает так как лора на такое не натренена. То есть сперма то выстреливает, то максимум падает на язык, но никак не залетает в глотку, как ты не промпть
Аноним 17/06/25 Втр 16:35:50 1249149 187
>>1248532
Сейчас многие этим вопросом задаются, но сам знаешь, что ответ это "всё хуево". Особенно в стране без монетизации ютуба.
Даже если ты живая няша и хорошо поёшь - успех далеко не гарантирован, что уж там говорить о нейронщине, которая вся плюс-минус на одно лицо, а свой талант можно проявить разве что в шутейках, но подобная музычка не про это.
Аноним 17/06/25 Втр 16:54:54 1249176 188
Аноним 17/06/25 Втр 17:31:36 1249244 189
WanVideo00001.mp4 930Кб, 480x616, 00:00:05
480x616
>>1248611
>накинь кефирчика
есть только молочко, пойдет?
Аноним 17/06/25 Втр 18:07:32 1249285 190
rtx 5070 12 gb
32 gb ram
будет работать?
17/06/25 Втр 18:09:11 1249290 191
Аноним 17/06/25 Втр 18:10:52 1249295 192
WanVideo00001.mp4 538Кб, 760x760, 00:00:03
760x760
>>1249285
будет, если уж у меня с rtx 3070 работает.

В крайнем случае попробуй ГГУФы.
17/06/25 Втр 18:19:11 1249315 193
>>1249295
сам на 3070ти, медленно, но все работает. так и не понял как юзать ггуфы и зачем вообще они?
Аноним 17/06/25 Втр 18:27:58 1249327 194
WanVideo00003.mp4 363Кб, 480x832, 00:00:03
480x832
>>1249315
ГГУФы сами по себе медленные чем обычные модели, но не медленнее чем использование оперативки из-за нехватки VRAM.

> 3070ти
попробуй Q4_K_M версию Wan480p

с вот этой хуйней >>1248052 на генерацию за 4 шага.
Аноним 17/06/25 Втр 18:28:05 1249328 195
>>1249285
файл подкачки хуярь до 40 гигов, я хз почему у меня система выставила так, а с меньшим числом вылетает ваня((( мя 32 гигабута
17/06/25 Втр 18:35:40 1249341 196
Аноним 17/06/25 Втр 18:36:54 1249344 197
14241.JPG 130Кб, 1742x852
1742x852
>>1249328
ща сделаем
настройки такие
норм же?

А какое время примерно на генерацию?
Аноним 17/06/25 Втр 18:37:29 1249345 198
Аноним 17/06/25 Втр 18:39:46 1249350 199
Можно интрукцию как ван с конфи установить для дэбилов без графомании построчно?
Аноним 17/06/25 Втр 18:52:28 1249361 200
WanVideo00004.mp4 391Кб, 480x832, 00:00:03
480x832
WanVideo00006.mp4 473Кб, 480x832, 00:00:03
480x832
WanVideo00002.mp4 624Кб, 768x640, 00:00:03
768x640
>>1249344
>ЛАТЕНТНЫЙ
АХАХАХАХАХХАХАХ

>>1249345
что-то вроде турбо лоры, которая была у SD

Можно генерить видео почти такого же говненого качества всего за 4 шагов.

>>1249350
https://rentry.org/wan21kjguide
Аноним 17/06/25 Втр 18:52:52 1249362 201
Аноним 17/06/25 Втр 18:52:53 1249363 202
Аноним 17/06/25 Втр 18:54:15 1249364 203
>>1249344
о братишка мой воркфлоу юзаешь, ты нахуя разрешение сшакалил? я на 3060 оказывается могу 960х720 рендерит 81 кадр, пробуй
Аноним 17/06/25 Втр 18:55:16 1249368 204
WanVideo00004.mp4 391Кб, 480x832, 00:00:03
480x832
>>1249363
Андрей. Приятно познакомиться.
Аноним 17/06/25 Втр 18:56:35 1249370 205
Аноним 17/06/25 Втр 18:58:48 1249373 206
WanVideo00005.mp4 502Кб, 480x832, 00:00:03
480x832
>>1249368
Ты уже представлялся, но ок.
Аноним 17/06/25 Втр 19:02:29 1249375 207
>>1249373
Да не трясись ты, кал, по постам дрищенскими ручками не попадаешь.
Аноним 17/06/25 Втр 19:04:43 1249377 208
image.png 146Кб, 269x294
269x294
>>1249373
Было бы смешней если бы вместо трубки был член.
Аноним 17/06/25 Втр 19:05:21 1249379 209
WanVideo00007.mp4 1134Кб, 480x832, 00:00:03
480x832
Аноним 17/06/25 Втр 19:10:32 1249383 210
>>1249379
А теперь чтб она подняла одну ногу и пописяла как собака.
Аноним 17/06/25 Втр 19:16:18 1249387 211
>>1248532
>Если вдруг захочтся посмотреть в более хорошем качестве
Не захочется. Сделал без изучений нейронок в течение месяцев.
Времени ушло около 2 часов, потому что клинг с утра уже медленно начал конвертить. По рефу сгенерил тело в клинге, сделал имид2видео там же, в видеоредакторе инвертировал дрыганья туда-обратно, получив бесшовныйкусок в 30 секунд (у тебя на это мозгов не хватило, кстати). Липсинк в три куска по 30 сек, догенерил финал смищной по описанию заказчика (1 ролик в имидж2видео). Вокал сделал по их тексту в суноауто
https://vk.com/video-178667302_456239074
С паблоса этого взял 1,5 тыр.
Аноним 17/06/25 Втр 19:21:25 1249392 212
>>1249364
512х512
ошибка, файл подкачки 40 гб, рам 32 гб
видюха 12 гб 570
Аноним 17/06/25 Втр 19:27:47 1249407 213
image 287Кб, 892x661
892x661
Кто-нибудь с вас не пробовал настротьб тянку чтоб комментировала как вы играте в игру. Т.е. шлются скришоты экрана, а нейроночка их забавно комментирует в персонаже вашей тянки. Ну получилось бы будто с друганом играете который рядом сидит и смотрит, понимаете к чему?
Сори тут спрашиваю, а не чат треде, это ж ака Вайфу дифужн, а в чат тредах одни жлобы и троли.
Аноним 17/06/25 Втр 20:30:30 1249462 214
>>1249392
короче я сдаюсь)
даже подкачка 60 гигабайт не зарешала, в чем может быть проблема я хз
Аноним 17/06/25 Втр 20:53:20 1249495 215
>>1249462
да ну, покажи ошибку
Аноним 17/06/25 Втр 21:11:38 1249520 216
Аноним 17/06/25 Втр 21:17:51 1249531 217
>>1247592
Годнота, что 1-ая, что 2-ая серия. Люблю абсурдную бредятину.
Не слушай местных долбаебов с творческой импотенцией, продолжай.
Желательно поднять уровень аморальщины, чтобы прям вообще ебанутые темы поднимались, как например, сделали создатели "ПиськаДу", где показывали не зацензуреную еблю.
Аноним 17/06/25 Втр 21:27:07 1249548 218
>>1249520
256х256 только получается
Аноним 17/06/25 Втр 22:30:13 1249627 219
А как в вашем копри ебаном в видео сохранить? Можно без этого ракового .вебп? (спасибо, могу в хроме и больше нигде смотреть)
Как проект в копри сохранить?
МОжно ли в копри переключить режим с режима цирковых анальных программистов на режим с кнопками для нормальных людей?
Я сумел таких в копри сгнереить валяющегося кота, хотя я просил танцующего на задних лапах кота.
Думаю пинокио накатить, сейчас жду, устанавливается.
Аноним 17/06/25 Втр 22:47:43 1249644 220
>>1249627
>А как в вашем копри ебаном в видео сохранить?
Выбери сохранять в .mp4

>Как проект в копри сохранить?
В .json как воркфлоу или просто в метадате картинки

>МОжно ли в копри переключить режим с режима цирковых анальных программистов на режим с кнопками для нормальных людей?
Создай приложение, а комфи используй как бэкенд. На реддите есть примеры. Буквально пару кнопок нажать надо

>Я сумел таких в копри сгнереить валяющегося кота, хотя я просил танцующего на задних лапах кота.
Вопрос не к интерфейсу, а к модели

>Думаю пинокио накатить, сейчас жду, устанавливается.
Скачай портативную версию Комфи и не еби себе мозг
Аноним 17/06/25 Втр 22:50:09 1249650 221
8553566.jpg 108Кб, 481x417
481x417
>>1247592
За время просмотра хохотнул, и не один раз.
Действительно смешное.
С технической стороны возможно нужна эквализация цветовой гаммы - слишком много нейроношной желтизны в картинке.
Аноним 17/06/25 Втр 23:46:40 1249726 222
>>1247592
Я не понимаю... Ты сюжет придумал или нейронка? А все эти шизоидные решение с женой-роботом и куриными лапами ты приказал нейронке генерить или она сама так решила?
Аноним 18/06/25 Срд 00:23:49 1249762 223
А можно ли хранить огромные модели на диске-грамофоне отдельно? И может нейронку с него запускать можно? Обязательно ссд для нейронок видео?
Аноним 18/06/25 Срд 01:16:47 1249834 224
>>1249762
Долгой будет только первичная загрузка в память. Ну и лично мне 64+16 не хватает для Wan 14B, часть улетает в файл подкачки на ссд.
Аноним 18/06/25 Срд 03:28:19 1250058 225
>>1249834
>64+16
Гигабайт? Оно требует ещё свободное пространство для временных файлов?
Аноним 18/06/25 Срд 03:57:05 1250066 226
А нельзя ли как-то украсть видюху 24Гб у корпов чтоб генерить прон?
Аноним 18/06/25 Срд 04:04:17 1250070 227
>>1250066
>А нельзя ли как-то украсть видюху 24Гб у корпов чтоб генерить прон?
Ты "п" и "р" местами поменял с какой целью? Можно, но 3ххх лучше оставить копрам. А себе взять не ниже 4ххх.
Аноним 18/06/25 Срд 04:51:32 1250075 228
>>1250070
Я п и к перепутал местами.
Аноним 18/06/25 Срд 04:52:53 1250076 229
01.mp4 3622Кб, 480x832, 00:00:05
480x832
02.mp4 3718Кб, 480x832, 00:00:05
480x832
image 35Кб, 500x500
500x500
Гениален.
Аноним 18/06/25 Срд 05:06:44 1250082 230
Тут вообще в этом ване есть культура промптинга или вообще пох на очерёдность слов, надо ли писать как худ предложение или как запрос в гугле слова через запятую? Есть ли веса?
То что по 10 минут 5 сек видео генерится так хуй научишься.
Аноним 18/06/25 Срд 07:35:19 1250101 231
Аноним 18/06/25 Срд 07:55:38 1250107 232
>>1250101
Тебе за это платят? Ты жалок, чел.
Аноним 18/06/25 Срд 08:16:45 1250111 233
Аноним 18/06/25 Срд 08:58:44 1250122 234
Все те же проблемы
32 gb рам, 12 гб врам, 5070, файл подкачки 64 гб

512х512 всегда дает OOM, как исправить?)
Модели GGUF
Аноним 18/06/25 Срд 10:01:21 1250151 235
>>1250082
>Тут вообще в этом ване есть культура промптинга или вообще пох на очерёдность слов
Чувак, тут в двух картиночных тредах, где картинка уже 5 сек генерится и можно зайти с карточкой в 4гига или вообще без карты - сидят долбоебы с мастерписями и прочей легасишмарью, которые думают до сих пор что на Т5 надо сочинение на 5 страниц писать, из которого нейронка видит только начало и конец. Надоело уже повторять тупоголовым: у промпта сильные только начало и конец. Середину они не видят или видят плохо. Плохо когда слишком короткий промпт, плохо когда большой.
Аноним 18/06/25 Срд 10:14:50 1250157 236
>>1250058
Какие временные файлы. Модель не влазит в 16гб врам и 64гб рам (на киджае, на нативных почему-то обычно влазит, но зависит от размера видео и наличия vace). Вылазит в файл подкачки. Можешь представить как медленно будет, если большая часть вылезет в файл подкачки на хдд.
Аноним 18/06/25 Срд 10:38:10 1250168 237
>>1250122
256х256 генерятся за 60 секунд
Аноним 18/06/25 Срд 11:08:15 1250181 238
>>1250168
у тебя же на скрине не гуф а фп8, если не так то пробуй его
у меня фп8 весит 16гб
а текстовый umt5 6гб, у тебя так?
Аноним 18/06/25 Срд 13:43:24 1250273 239
посоветуйте NSFW лор для вана
Аноним 18/06/25 Срд 14:18:45 1250307 240
изображение.png 18Кб, 775x510
775x510
Через Stability Matrix накатил веб-интерфейс Cogstudio. При любой попытке генерации, бар в окошке с аутпутом застывает на этом баре. Знает кто, с чем это может быть связано? Если можно, на примере говна и палки, я в питонах этих ваших не разбираюсь и вообще, только начинаю в это все проникать
Аноним 18/06/25 Срд 14:19:22 1250308 241
>>1250307
>на этом баре
В этом положении* fastfix
Аноним 18/06/25 Срд 14:34:38 1250328 242
WanVideoWrapper[...].mp4 567Кб, 480x480, 00:00:03
480x480
>>1250122
Какой ггуф используешь?

>>1250273
На civitai много выпилили NSFW, но еще есть парочка топовых там

посмотри еще на tensor.art, там пока не цензорили и многие побежали от цензуры туда
Аноним 18/06/25 Срд 14:46:12 1250334 243
Аноним 18/06/25 Срд 14:51:28 1250338 244
image.png 13Кб, 360x345
360x345
>>1250334
>может что лучше есть?
да
Аноним 18/06/25 Срд 14:54:59 1250340 245
175024743258543[...].jpeg 1130Кб, 1920x2560
1920x2560
нука давайте, вставляйте
Аноним 18/06/25 Срд 15:37:19 1250356 246
loop-glyph-blac[...].jpg 6Кб, 490x490
490x490
Анончики раньше кто то выкладывал как можно прогонять много изображений из папки для генерации чтоб в ручную не перещелкивать, тогда не надо было, а теперь надо.

Может кто поделиться воркфлоу или скажите какие ноды юзать. Я поставил луп имэдж, но не понял как этим пользоваться, а гопота меня кругами гоняет так и не удается настроить.
Аноним 18/06/25 Срд 15:50:20 1250358 247
image.png 678Кб, 1337x649
1337x649
Аноним 18/06/25 Срд 15:56:24 1250359 248
WanVideo21103948.mp4 1873Кб, 480x832, 00:00:05
480x832
WanVideo21103963.mp4 1842Кб, 480x832, 00:00:05
480x832
Аноним 18/06/25 Срд 16:05:29 1250361 249
>>1250359
А пересказ папиры, какие у магрефа фишки, есть?
Аноним 18/06/25 Срд 16:06:47 1250363 250
Аноним 18/06/25 Срд 16:12:01 1250366 251
Аноним 18/06/25 Срд 16:15:37 1250367 252
>>1250359
Да-ни-ла Бвгров!!! Да-ни-ла Бвгров!!! Да-ни-ла Бвгров!!!
Аноним 18/06/25 Срд 16:16:50 1250368 253
>>1250367
пидорас, успокойся ты уже
Аноним 18/06/25 Срд 16:33:26 1250373 254
Аноним 18/06/25 Срд 16:37:57 1250376 255
>>1250373
>да с лицами то ладно, Wan и так их норм сохраняет часто
Там не только лица. В целом лучше понимание промпта, и 24 фпс если ты не заметил в видосах из коробки
Аноним 18/06/25 Срд 16:46:25 1250378 256
>>1250359
Ебать, у меня с первой хуй зашевелился. Казалось бы, какая-то рандомная баба, не должно. Такого не происходит даже от знакомых баб, настолько уже эта хуйня приелась. Последний раз только видео-инпейнт вместе с лорой удивил.
По делу, не совсем понял нахуя есть магреф, если есть vace инпейнт. Я так понимаю, это то же самое чуть лучше. Но с хуя ли это отдельная модель, а не лора или модуль? Вообще не понимаю. Как же оно тогда совмещается с VACE и как его в таком случае использовать. Насколько я понял, применение у него очевидное: заменить ебало порномодели на чужое, заменить футболку на майку, заменить фон улицы на пляж.

>>1250373
Я ебу, новый день - новая хуйня под ван. Я ещё с прошлыми не разобрался. Так какой-то риалтайм (на 4090+) генератор заебашили. А ещё MagCache, который подают как замену TeaCache. А кроме этого ещё и Self-Forcing, который пихают в категорию к CausVid/AccVid. Как это всё не путать, а главное как это не пропустить? И это только про одну видеомодель. Допустим, я захочу узнать про все фишки Flux (или вообще модели, о которой я не в курсе, скажем, новой tts), как их найти?
Аноним 18/06/25 Срд 17:00:21 1250382 257
Аноним 18/06/25 Срд 17:04:49 1250384 258
>>1250359
ебать видрилы жесткие! да ты прям своего рода ученый, красава
Аноним 18/06/25 Срд 17:04:58 1250385 259
А есть у меня нет на ссд места 30 гигов под ван, ещё 30 под модели, еще 64 под файл подкачки? У меня там точнее игори и я их не могу перенести. Ащеё другие прочие нейронки, особенно СД место жрёт.
Аноним 18/06/25 Срд 17:24:15 1250390 260
>>1250385
Покупай хдд для этого
Аноним 18/06/25 Срд 17:26:07 1250392 261
>>1250390
Уже есть, так тормознуто же пишут всё будет раз в 10. Ну я могу конечно сам эксперименты провести, чего гадать.
Аноним 18/06/25 Срд 18:08:50 1250418 262
>>1250378
Под все остальное там гораздо проще и меньше.
ттски просто есть
музыкальных одна ACE-Step
ллм только внутри файнтьюнов сильно разнообразны

>>1250385
Угараешь? У меня пару терабайт чисто под нейронки, у тредовичков и 4, и 6-терабайтники были.

А у тебя 30 гигов нет. =)

>>1250390
И грузи модель полчаса. =)
Аноним 18/06/25 Срд 18:13:16 1250419 263
>>1248543
Жаль собак не сбил...
Аноним 18/06/25 Срд 19:05:25 1250448 264
>>1250181
по весу так же, походу я не то скачал, щас буду смотреть в плане ГУФ моделей
Аноним 18/06/25 Срд 19:22:48 1250465 265
не та модель.mp4 996Кб, 640x320, 00:00:02
640x320
WanVideo21T2VCa[...].mp4 528Кб, 640x320, 00:00:02
640x320
>>1250419
Жирный плюс.

Есть какой-то вики по фичам вана? Киджай молодец, что пилит столько, герой просто. Но мудак, что нет свежего описания на гитхабе. Неужели никто не пытается сделать это за него? Например, какие настройки юзать для t2v на accvid, оптимальные они или компромиссные и так далее.
Аноним 18/06/25 Срд 21:43:31 1250555 266
>>1250418
6терабайтников ссд в природе не существует, шиз.
Аноним 18/06/25 Срд 22:01:54 1250561 267
WanVideo00014.mp4 809Кб, 480x480, 00:00:05
480x480
>-мам давай купим veo3
>-у нас есть уже veo3 дома
>тем временем veo3 дома
Аноним 18/06/25 Срд 23:10:30 1250581 268
>>1250555
Окей, зато есть 8.
Тебе полегчало, надеюсь.

———

Попробовал сегодня fast_fp16 и fast_fp8…
Качество минорно просаживается, но в общем норм, ускорение приличное.
Звучит как что-то, чем стоит пользоваться.
Аноним 19/06/25 Чтв 01:42:59 1250673 269
WanVideo21104265.mp4 1366Кб, 480x832, 00:00:04
480x832
Когда заебался дрочить...
Аноним 19/06/25 Чтв 03:24:47 1250696 270
>>1250581
Ты вообще не знаешь о чём пишешь идиот лоботомированный.
Аноним 19/06/25 Чтв 07:47:54 1250732 271
>>1250673
ты попробуй ее раком поставить и мужыка рядом трах трах ее
Аноним 19/06/25 Чтв 11:57:23 1250843 272
Аноним 19/06/25 Чтв 13:19:04 1250869 273
Анончики, не получается из видео подтянуть facial воркфлоу в comfyui, ЧЯДНТ?

Перетягивание на браузер не работает

Копирование json-а из метадаты не работает, если я оставляю "prompt" часть
Если загрузить только "workflow" часть - загружается, но очевидно что промпта нет

Валидацию воркфлоу убирал
Помогите пожалста
Аноним 19/06/25 Чтв 13:28:07 1250877 274
Аноним 19/06/25 Чтв 13:48:02 1250891 275
Аноним 19/06/25 Чтв 13:57:59 1250894 276
dilzup9-36826f3[...].jpg 405Кб, 1024x1536
1024x1536
дайте эмоций, физику сисек и удары
Аноним 19/06/25 Чтв 14:03:23 1250896 277
>>1244150
Короче, погонял я космос немножк.
Картинки генерит красивые, но дольше SDXL.
2б версия видосы генерит артефактно, ну 14б с его скоростью и наличием каусвид на ВАНе выглядит как не нужна.

Короче, сам принципе все во все — крутой, но скорость медленная, а качество видео на малой модели ну такое себе.

Может допилят со временем.
Аноним 19/06/25 Чтв 14:15:11 1250898 278
>>1250894
ишь какой, комп купи
Аноним 19/06/25 Чтв 14:18:06 1250900 279
>>1250877
А не подскажешь, есть какой-то плагин чтобы missing модельки/лоры скачивать автоматически? Или в Comfyui manager уже есть этот функционал?
Аноним 19/06/25 Чтв 14:27:13 1250908 280
Алсо, у меня 4090+64 гига памяти, есть рекомендации по моделькам?
Аноним 19/06/25 Чтв 14:29:40 1250909 281
image.png 14Кб, 462x229
462x229
Аноним 19/06/25 Чтв 14:34:53 1250912 282
>>1250909
это ноды, а я про сами чекпоинты/лоры/диффьюжены говорю

может я не понял и их там тоже можно поискать?
я про поиск по хэшу на huggingface например
Аноним 19/06/25 Чтв 14:41:06 1250913 283
image.png 48Кб, 563x687
563x687
Аноним 19/06/25 Чтв 14:44:21 1250917 284
image.png 46Кб, 694x537
694x537
>>1250913
что нужно поставить чтобы появился этот тултип?
Аноним 19/06/25 Чтв 14:46:01 1250918 285
Аноним 19/06/25 Чтв 14:48:06 1250922 286
Аноним 19/06/25 Чтв 14:48:06 1250923 287
WanVideo00007.mp4 875Кб, 480x720, 00:00:03
480x720
WanVideo00006.mp4 912Кб, 480x720, 00:00:03
480x720
WanVideo00005.mp4 590Кб, 480x720, 00:00:03
480x720
WanVideo00004.mp4 823Кб, 480x720, 00:00:03
480x720
>>1250894
Кажется не хватает места для члена на картинке.
Аноним 19/06/25 Чтв 14:48:10 1250924 288
Аноним 19/06/25 Чтв 14:49:32 1250928 289
>>1250922
нет, я серьезно
просто мало опыта совсем в этой теме
Аноним 19/06/25 Чтв 15:17:44 1250944 290
>>1250923
проржал со щикотки)
Аноним 19/06/25 Чтв 15:32:12 1250954 291
Аноним 19/06/25 Чтв 15:33:37 1250956 292
>>1250954
понял, спасибо

воркфлоу с треда потестил, спасибо аноны, очень круто!!! двач внезапно доставляет
Аноним 19/06/25 Чтв 15:36:55 1250960 293
>>1250954
>CausVid
Уже пережиток прошлого, lightx2v позволяет получать приемлемую картинку за 4-5 шагов и не руинит motion
Аноним 19/06/25 Чтв 15:55:33 1250968 294
>>1250923
>места для члена
А с хуя-ли его вообще должно быть видно, его вообще не нужно было промтить, что-бы как-то обозначить мужика, достаточно было рук на бёдрах, на руках обосраться меньше шансов, ведь так же, да?
Аноним 19/06/25 Чтв 16:35:16 1250989 295
>>1250960
Ссылку/воркфлоу?
А то я дед, с утра только другие модельки тестил. =D

Сам lightx2v слово видел, но модель их не трогал.
Аноним 19/06/25 Чтв 16:40:57 1250995 296
Аноним 19/06/25 Чтв 16:46:52 1250998 297
>>1250995
Только там магриф с 121 фреймами вместо дефолтного i2v, поменяй модель и будет быстрее генерить
Аноним 19/06/25 Чтв 16:53:26 1251002 298
WanVideo00003.mp4 581Кб, 480x600, 00:00:03
480x600
Куда сохранили все удаленные с civitai лора на раздевание?
Что-то чуть поздно очухался по Wan после последних оптимизаций, а лор то уже нет.
Аноним 19/06/25 Чтв 17:09:17 1251012 299
>>1251002
Попробуй убрать х и ххх нажав на пиктограмму глаза вверху.
Аноним 19/06/25 Чтв 17:47:29 1251033 300
Аноним 19/06/25 Чтв 17:59:19 1251047 301
>>1250995
А, я смотрел, но проебал третью лору, сорян.
Спс!
Аноним 19/06/25 Чтв 18:14:12 1251053 302
Только шизом не зовите, нет такого шана, что конфи или пинокио пишут себе данные и скришотики того что мы генерим? Если у меня тряска, можно ли как-то защититься? Может в фаирволе отключу доступ к сетям, но всё равно как-то мало. Форджу или автоматику я доверял, оно же костыльное хромающее, какие там зонды могут быть, а это конфи и пинокио корпоративное, я боюсь что меня пишут в базу.
Аноним 19/06/25 Чтв 18:24:32 1251058 303
>>1251053
Че ты там, цп генеришь? Не ссы
Аноним 19/06/25 Чтв 18:27:09 1251061 304
Magref меняет первый кадр.
Вопрос.
Когда завезут возможность пихать 2-3 кадра? :) Хотеть, ждать.
Или научите.
Аноним 19/06/25 Чтв 18:30:40 1251063 305
>>1251058
Какая разница что, но это порно да, я не хочу чтоб такие личные данные подглядывали. Буду тестить блок сети. Кстати, у пинокио отваливаются сервисы даже если не блочить, я наоборот прописывал в hosts чтоб оно смогло устанавливать модели.
Аноним 19/06/25 Чтв 18:44:54 1251076 306
>>1250359
>Magref меняет первый кадр.
Тут >>1250359 не меняет
>Когда завезут возможность пихать 2-3 кадра
Какой-то воркфлоу есть, но я не тестил
https://pastebin.com/9RPUy9Ed
Аноним 19/06/25 Чтв 18:48:32 1251078 307
Аноним 19/06/25 Чтв 18:52:43 1251085 308
>>1251053
>какие там зонды могут быть
Так вот они есть. Вообще, всё что ты с гита берешь может быть с вишней. Потом тебя будут шантажировать, пед.
Аноним 19/06/25 Чтв 18:53:49 1251087 309
>>1251002
Ванильный ван раздевает без всяких лоров.
Аноним 19/06/25 Чтв 19:04:18 1251102 310
Аноним 19/06/25 Чтв 19:17:30 1251114 311
Аноним 19/06/25 Чтв 19:36:46 1251125 312
>>1251076
Не всегда. Иногда сохраняет, а иногда прям сильно. Хз почему. =)
Но я и не против, на самом деле. Это даже интересно.

Спасибо.

Хм, там просто соединяется три фотки… Я тоже думал так затраить… Ну, ща попробуем.
Аноним 19/06/25 Чтв 19:45:10 1251131 313
>>1251061
>Magref меняет первый кадр.
Он как референс юзает пикчу просто, если в промпте сильно отходить от того что на исходной пикче то больше шанс что поменяет
Аноним 19/06/25 Чтв 19:51:58 1251139 314
>>1251131
А что бы еще чаще отходил нужно обрезать бг с фотки
Аноним 19/06/25 Чтв 20:23:31 1251155 315
В общем, поэкспериментировал.
Если кидать 2 фотки с белым бэкграундом, то получается неплохо, но он фокусируется на расположении (право-лево), конечно.

Ждем более надежной имплементации, но и так уже неплохо весьма.

МагРеф+лайт2х = круто.
Ну и дефолтная модель с лайтом тоже хороша.
Аноним 19/06/25 Чтв 23:19:43 1251287 316
>>1249726
Я придумал. Типа чтобы максимально нелепо всё выглядело.
Аноним 19/06/25 Чтв 23:20:13 1251289 317
1020633512.mp4 6436Кб, 1280x720, 00:00:32
1280x720
Тут вроде до сих пор не кидали. Vace инпейнт.
Аноним 20/06/25 Птн 00:23:16 1251327 318
Аноним 20/06/25 Птн 10:54:26 1251593 319
Wan00008.mp4 2886Кб, 768x976, 00:00:06
768x976
Wan по умолчанию без лор зацензуренный или мне просто с генерацией не повезло?
Аноним 20/06/25 Птн 12:14:44 1251634 320
>>1251593
Ничоси ты словил.

Я уж не упомню, где такое видел последний раз.
Аноним 20/06/25 Птн 12:41:34 1251648 321
Civi2024-11-020[...].png 1091Кб, 1088x896
1088x896
Аноним 20/06/25 Птн 12:54:45 1251654 322
00001-3260140091.png 4377Кб, 1664x2432
1664x2432
00009-471377411.png 1669Кб, 1024x1536
1024x1536
00016-6159934.png 1749Кб, 1024x1536
1024x1536
00076-2161969169.jpg 656Кб, 1792x2304
1792x2304
>>1251648
я про i2v, картинку то понятно что я с лорой генерил и не той что ты указал, у меня своя есть
Аноним 20/06/25 Птн 13:02:47 1251661 323
final2025-06-05[...].jpeg 78Кб, 800x808
800x808
>>1251654
>своя есть
не набивай себе цену, она такая-же твоя, как и "моя", прекрати... Спорим, ты зассышь выложить хэш с пруфами "своей" лоры)
Аноним 20/06/25 Птн 13:05:57 1251663 324
>>1251654
К тому-же я видел твои семплы на астраничке с лорой автора, пиздунишка...
Аноним 20/06/25 Птн 13:07:11 1251664 325
00108-1040148804.png 1915Кб, 1024x1536
1024x1536
00126-1229194330.png 1932Кб, 1024x1536
1024x1536
00128-3756171937.png 1767Кб, 1024x1536
1024x1536
00129-3756171938.png 1727Кб, 1024x1536
1024x1536
>>1251661
твоя ни разу не похожа на ту девушку которая снялась всего в полтора видео, если ты конечно с нее делал свою
не льсти себе
Аноним 20/06/25 Птн 13:08:56 1251666 326
>>1251663
дык я выложил с целью показать как надо, а ту хуйню от автора даж не качал, т.к. не похожа нихуя
Аноним 20/06/25 Птн 13:11:24 1251668 327
Courtney Pentek[...].jpg 165Кб, 1024x646
1024x646
>>1251664
>твоя
ещё раз, она такая же моя, какая и твоя.
Аноним 20/06/25 Птн 13:13:47 1251671 328
image.png 2090Кб, 1088x896
1088x896
00051-3172436374.png 1838Кб, 1024x1536
1024x1536
>>1251668
ты блять в глаза долбишься? сравни эти картинки и скажи какая больше похожа
Аноним 20/06/25 Птн 13:16:15 1251676 329
>>1251593
>Wan по умолчанию без лор зацензуренный
Там нет цензуры. Скорей всего дело в твоем промпте. Я уже видел такие жалобы, там всегда были какие-то порношлюхи. Думой. Но у тебя явно и с настройками что-то не так. На ванильном ване 720 14б каузвиде на 4-6 шагах одежда снимается нормально сохраняя физику, а у тебя как-то мультяшно. У тебя и тех кто жаловался скорей всего огрызок какой то.
Аноним 20/06/25 Птн 13:18:29 1251678 330
>>1251666
>ту хуйню от автор
Я согласен, там были адовые проблемы с пропорциями головы. Но доказть своё авторство ты один хер не сможешь)
Аноним 20/06/25 Птн 13:23:07 1251683 331
image.png 434Кб, 1036x592
1036x592
image.png 31Кб, 942x595
942x595
>>1251678
я тренировал на фотках, а тот долбоеб на скринах с видео, поэтому у него на всех генерациях ебало с диспропорциями широкое получается
4 версии натренировал пока годная не получилась
Аноним 20/06/25 Птн 13:26:07 1251684 332
И давно это Хуйло стал платным? Зашел погенерить, а там 0 кредитов.
Аноним 20/06/25 Птн 13:33:45 1251692 333
>>1251683
>на скринах
да, теперь то всё стало на свои места.
Ты где-нибудь шарил её?
Аноним 20/06/25 Птн 13:37:19 1251695 334
>>1251692
на цивит хотел залить но передумал, из-за политики что тогда с ней голые/полуголые нельзя будет выкладывать, а так о ней знает полтора человека поэтому я выкладываю, пиши фейко почту скину если хочешь
Аноним 20/06/25 Птн 13:42:18 1251703 335
>>1251695
>фейко почту
cebiro7427@ethsms.com
Аноним 20/06/25 Птн 13:51:58 1251712 336
>>1251703
отправил, наверно с задержкой небольшой придет
Аноним 20/06/25 Птн 13:59:39 1251716 337
>>1251684
>И давно это Хуйло стал платным?
Месяца три как. Иди в клинг, там 2,1 и колорс 2.0 для скота расшарили. Так же вводят авторизацию через привязку карты к мульти-аккам с сомнительными мылами, ну либо гмейл. Еще не поздно запрыгнуть.
Аноним 20/06/25 Птн 14:00:38 1251717 338
>>1251703
Кинул туда почтовую бомбу, не благодари.
Аноним 20/06/25 Птн 14:02:02 1251719 339
>>1251712
>>1251717
Это не я написал, не открывай левые ссылки. Скину ночью примерно. Сейсчас не дома.
Аноним 20/06/25 Птн 14:25:05 1251739 340
00011-903782571.png 2079Кб, 1024x1536
1024x1536
00036-4110886484.png 1721Кб, 1024x1536
1024x1536
00048-3172436371.png 1836Кб, 1024x1536
1024x1536
00096-3176959124.png 2027Кб, 1024x1536
1024x1536
>>1251719
Лан мне похуй выложу тут один хуй на цивите собирался выкладывать
dropmefiles . com / BV1jH (стереть пробелы). Trigger Words: "1girl, violet_aa, brown hairs, brown eyes", "grin" - лучше всего подходит для улыбки. Веса лучше подходят: 0.8 - 1
Тренировал на понях, поэтому лучше всего на понях и использовать.
На практике CyberRealisticPony лучше всего получается
Аноним 20/06/25 Птн 14:32:50 1251744 341
изображение.png 1765Кб, 1024x1024
1024x1024
>>1251712
Спасибо, послал ответку, лови...
Там конечно 90% шлака, но есть таки рил-гемсы)
хахахах
Аноним 20/06/25 Птн 14:54:17 1251773 342
>>1251716
>Месяца три как
Cтранно, пару недель назад давали ежедневные 100 кредитов
Аноним 20/06/25 Птн 15:02:11 1251792 343
>>1251676
есть воркфлоу с поддержкой лор?
или инструкция годная, а то я уже 4 перепробывал сука в каждой ссылки на разные ggufы
Аноним 20/06/25 Птн 15:03:41 1251795 344
>>1251773
>Cтранно, пару недель назад давали ежедневные 100 кредитов
Отрубали. Потом давали. Потом отрубали. Плюс от региона зависит видимо. Что ты там вообще забыл? Конч полный. Цензура ебанутая.
Аноним 20/06/25 Птн 15:04:39 1251796 345
>>1251792
>есть воркфлоу с поддержкой лор?
Я онлаен. не ко мне. На демках.
Аноним 20/06/25 Птн 15:30:26 1251843 346
2025-06-2022-39[...].png 1331Кб, 1024x1024
1024x1024
>>1251739
Не знаю с какой стороны подступиться, всё какое-то блёклое, даже с высоким гайденсом, усилители не работают, под сдохлей тег: violet_aa рисует фиолетовые глаза, а без него триггер не срабатывает, очень странная лора, самая странная из всех, что я щупал когда-то.
Аноним 20/06/25 Птн 15:39:30 1251856 347
00108-383437552[...].jpeg 2009Кб, 1024x1536
1024x1536
>>1251843
хз у меня норм всё
на примере этой картинки:
score_9_up, score_8_up, score_7_up, violet_aa, brown hair, brown eyes, freckles, amature female, grin, small breasts, gorgeous girl, (skinny:1.5), beautiful, fit thighs, shiny skin, oiled skin, shiny clothes, sexy, slutty girl, grin, horny, wet skin, wet hair, swimsuit, competition swimsuit, blue one-piece swimsuit, one-piece swimsuit, tight clothes, athlethic body, turn back, portrait, photoshoot, golden hour, backlighting, silhouette, on beach, kneeling on beach, view from top, focus on breast, (breast grab, grabbing own breasts), high quality, masterpiece, cleavage,<lora:add-detail-xl:1>, <lora:zy_AmateurStyle_v2:0.8>, <lora:S1_Dramatic_Lighting_v2:0.2>, <lora:Real_Beauty:1>, <lora:violet_aa_v4:1>, <lora:backlighting:0.6>, <lora:abs slider_last:2>

Neg:
score_6, score_5, score_4, (3d, render, cgi, doll, painting, fake, 3d modeling:1.4), (worst quality, low quality:1.4), child, deformed, malformed, bad hands, bad fingers, bad eyes, bad teeth, long body, blurry, duplicated, cloned, duplicate body parts, disfigured, extra limbs, fused fingers, extra fingers, twisted, distorted, malformed hands, malformed fingers, mutated hands and fingers, conjoined, missing limbs, bad anatomy, bad proportions, logo, watermark, text, lowres, mutated, mutilated, blend, artifacts, gross, ugly, depth of field, asian, face defects

cfgScale:7
steps:80
sampler:DPM++ 3M SDE Karras
Model: CyberRealistic Pony
Аноним 20/06/25 Птн 15:44:26 1251867 348
image.png 92Кб, 225x225
225x225
>>1251856
>golden hour,
>>1251856
>cfgScale:7
>steps:80
>sampler:DPM++ 3M SDE Karras
>Model: CyberRealistic Pony
Аноним 20/06/25 Птн 15:49:06 1251873 349
image.png 1131Кб, 600x800
600x800
image.png 1087Кб, 600x800
600x800
image.png 2403Кб, 1024x1024
1024x1024
>>1251856
Кстати вот что на самом деле должно быть минус рука, это ванила без ничего не визжи, если бы твой пониреалкал мог реально читать твой промпт.
Особенно забавно это:
score_9_up, score_8_up, score_7_up, violet_aa, brown hair, brown eyes, freckles, amature female, grin, small breasts, gorgeous girl, (skinny:1.5), beautiful, fit thighs, shiny skin, oiled skin, shiny clothes, sexy, slutty girl, grin, horny, wet skin, wet hair, swimsuit, competition swimsuit, blue one-piece swimsuit, one-piece swimsuit, tight clothes, athlethic body, turn back, portrait, photoshoot, golden hour, backlighting, silhouette, on beach, kneeling on beach, view from top, focus on breast

Хули у тебя там нормально-то?
Аноним 20/06/25 Птн 15:54:49 1251875 350
с картинками нахуй, тут про синемашыдевры
Аноним 20/06/25 Птн 15:58:01 1251879 351
>>1251873
я тебе скинул пример и лору. Скорее всего ты генеришь на какойто хуйне в 20 шагов, хотя я написал что на понях тренировал
У меня с моими "хуевыми" промтами получается вот так, почему у тебя с твоими ахуенными так не получается я не ебу.
Аноним 20/06/25 Птн 16:00:03 1251883 352
Кто-нибудь пользуется SwarmUI? Особенно на 12 Гб VRAM. Хочу попробовать, но вдруг подводные есть
Аноним 20/06/25 Птн 16:01:35 1251886 353
Аноним 20/06/25 Птн 16:01:45 1251887 354
>>1251883
кроме ебаного интерфейса подводных никаких
Аноним 20/06/25 Птн 16:02:08 1251888 355
>>1251883
Никому не нужный мусор.
Аноним 20/06/25 Птн 16:02:35 1251889 356
WanVideo00007.mp4 797Кб, 480x480, 00:00:03
480x480
Аноним 20/06/25 Птн 16:26:01 1251917 357
175042509709254[...].mp4 1861Кб, 1280x720, 00:00:08
1280x720
175042579896489[...].mp4 5231Кб, 1280x720, 00:00:08
1280x720
175042573224695[...].mp4 1564Кб, 1280x720, 00:00:08
1280x720
Промт вообще тупо работает, пишу одно генерирует совсем другое.
Аноним 20/06/25 Птн 16:30:01 1251924 358
175042596159093[...].mp4 3233Кб, 1280x720, 00:00:08
1280x720
Писал Vaz 2109
Аноним 20/06/25 Птн 16:32:31 1251927 359
>>1251879
>20 шагов
30. Чеел... Это больше, чем надо, это-же пони)
>У меня с моими "хуевыми" промтами
Вот с этими?)))
<lora:add-detail-xl:1>, <lora:zy_AmateurStyle_v2:0.8>, <lora:S1_Dramatic_Lighting_v2:0.2>, <lora:Real_Beauty:1>, <lora:backlighting:0.6>, <lora:abs slider_last:2>
ебать, вот что пережигает у тебя картинку, у тебя абсолютно нет полутонов, а теперь попробуй безо всего этого) Я делал с рефайном, начинал с: CyberRealisticPony v8.5 до шести шагов, чтобы поймать перса на пони, а затем доводил CyberRealisticXL v7.5, пробовал cfg 6 ставить, но лучше не становилось. Повторяю, это оооочень странная лора, просто пиздецки странная)
Аноним 20/06/25 Птн 16:59:59 1251946 360
Объясните разницу между wan 480p и 720p. Это максимально допустимое разрешение или можно больше выставлять?
Какое вообще оптимально ставить?
Аноним 20/06/25 Птн 17:19:04 1251958 361
>>1251946
480p натренирована на видео с разрешением 480x832
720p очевидно на 720x1280

Чем больше разрешение, тем больше времени и VRAM нужно на генерацию.

В то же время, модель обученная на картинках с высоким разрешением должна быть лучше для этого же разрешения.
Аноним 20/06/25 Птн 17:42:52 1251968 362
>>1251946
Не знаю что за рофл, но на модели 720p у меня получались результаты хуже, когда генерил что-то между 480 и 720p видео. Поэтому всё время сижу на 480.
Аноним 20/06/25 Птн 18:12:07 1251990 363
WanVideo00015.mp4 294Кб, 480x480, 00:00:03
480x480
WanVideo00006.mp4 1054Кб, 480x712, 00:00:03
480x712
WanVideo00004.mp4 1155Кб, 480x712, 00:00:03
480x712
WanVideo00008.mp4 1262Кб, 720x720, 00:00:03
720x720
Аноним 20/06/25 Птн 18:12:34 1251992 364
Аноним 20/06/25 Птн 18:15:03 1251995 365
>>1251917
У вана? Да его надо продалбливать прям. И желательно писать на китайском.
Аноним 20/06/25 Птн 18:57:04 1252025 366
>>1251995
тебя уже зато в глаза продолбили
Аноним 20/06/25 Птн 18:59:20 1252027 367
Хули framepack c HunyuanVideo генерит 8 секундное видео по картиночке за 10 минут на моей 4060 с 16 гигами, а ебаный комфи с wan 2.1 от 2,5 до 6 часов нахуй.
Что в этом ебаном комфи натыкать чтобы также быстро генерило
Аноним 20/06/25 Птн 20:00:58 1252067 368
>>1252027
неосилято опять ты? каусвида накатил чьмо?
Аноним 20/06/25 Птн 20:03:13 1252068 369
>>1252027
Ну, потому что ван2.1 реально ДОЛГИЙ, но ведь есть light2x, 4 степа.
ИЛИ У ТЕБЯ 4 ШАГА 2,5 ЧАСА???

+torch compile
+sageattention
+fp16_fast +fp8_fast
Аноним 20/06/25 Птн 20:27:31 1252097 370
image.png 157Кб, 436x397
436x397
WanVideo00003.mp4 1523Кб, 456x832, 00:00:03
456x832
>>1252027
Хз, у меня на 3070 8ГБ с lightx2v лорой за 4 шага генерит за 2 минуты.
Использую конечно ггуф 480p, а именно Q4_K_M
Аноним 20/06/25 Птн 20:36:58 1252104 371
>>1252097
>456p
=D
Добавь пикселей просто, он дожмет в 480х848.
Аноним 20/06/25 Птн 20:44:57 1252110 372
image.png 1Кб, 251x24
251x24
>>1252104
поверь мне, это самый удобный вариант, чтобы не высчитывать разрешение под каждую картинку
Аноним 20/06/25 Птн 21:15:10 1252126 373
>>1252110
Не-не, я о том, что ты просто задаешь разрешение выше, и он «обрезает» до как раз 480. =)
Это тупой костыль, но рабочий и пофиг.
Но вообще пофиг, канеш.
Аноним 20/06/25 Птн 21:26:20 1252137 374
Вышло Хуйло 2, которое на бенчмарках опережает даже Вео3, но зато сам сайт стал платным. Бесплатные ежедневные 100 кредитов перестали выдавать.
Аноним 20/06/25 Птн 22:39:51 1252206 375
175044796145971[...].mp4 4011Кб, 1280x720, 00:00:08
1280x720
Цензура конечно жёсткая, но вот что получилось.
Аноним 20/06/25 Птн 22:42:47 1252211 376
Аноним 20/06/25 Птн 22:44:25 1252213 377
>>1252137
>Вышло Хуйло 2, которое на бенчмарках опережает даже Вео3, но зато сам сайт стал платным. Бесплатные ежедневные 100 кредитов перестали выдавать.
Чувак, пощупав вчера колос 2.0 я в который раз понял одну вещь: трансформеры сами по себе ущербны, за пайволом обычно скрывается пшик. Чем выше пайвол - тем хуевей там лежит хуйня. Потому что хорошую модель не надо за пайволом прятать, туда триальщики рано или поздно приведут толпы хайпожоров. А это бабки.
Аноним 21/06/25 Суб 00:14:36 1252338 378
IMG0217.MP4 3020Кб, 1280x720, 00:00:07
1280x720
Аноним 21/06/25 Суб 01:27:41 1252394 379
175045785490914[...].mp4 2181Кб, 1280x720, 00:00:08
1280x720
175045746982475[...].mp4 1907Кб, 1280x720, 00:00:08
1280x720
Аноним 21/06/25 Суб 02:03:46 1252415 380
>>1247592
харош, сколько времени ушло?
Аноним 21/06/25 Суб 02:31:36 1252425 381
>>1252206
>Цензура конечно жёсткая, но вот что получилось.
Тока Veo - это американский продукт, разработанный США. Кстати они разве не закрыли доступ к своим ИИ для РФ?
Аноним 21/06/25 Суб 04:52:16 1252446 382
>>1252027
Посмотри в диспетчере задач как нагружена CUDA, есть она скачет ввех вниз значит у тебя модель выгрузилась в шаред мемори а это самая жопа - скорость будет полным говном. Надо подрубать блоксвап и выгружать в оперативку часть модел или юзать ггуф. А вот если постоянно загружена куда, то у тебя какието проблемы с картой/сборкой. Ну и скорее всего у тебя сэйдж аттеншен не установлен.
Аноним 21/06/25 Суб 06:10:09 1252453 383
image.png 97Кб, 1341x771
1341x771
image.png 197Кб, 1745x870
1745x870
image.png 102Кб, 1695x1111
1695x1111
>>1252097
>>1252068
>light2x

я хз что не так делаю
2 с хуем часа на 1 шаг с light2x лорой

При этом оперативка и видюха загружены подзавязку, еще и на диске место поджирает, пиздец какойто
Аноним 21/06/25 Суб 06:27:11 1252457 384
изображение.png 12Кб, 962x109
962x109
MAGREF00049.mp4 994Кб, 480x720, 00:00:07
480x720
MAGREF00016.mp4 1304Кб, 480x720, 00:00:05
480x720
MAGREF00054.mp4 1158Кб, 480x720, 00:00:07
480x720
>>1250359
Чутка доработал твой флоу, прикрутил флоренс (заметил что простыня от флоренс делает видео более консистентным, а также упрощает задачу с описанием), поменял настройки чтоб торч работал на 3ххх серии видеокарт, вернул 16 фпс для большей продолжительности видео с меньшим потреблением врам, на 24 кадрах видео мне показалось каким то не естественным сильно резкие движения.

Анон пожалуйста поясни простым языком в двух словах что делают эти лоры, я так понимаю это всё некие ускорители:
Wan21_AccVid
Wan21_CausVid
Wan21_T2V_14B_lightx2v
Wan2.1-Fun-14B-InP-MPS
Как они контачат между собой, можно ли их применять все разом, можно ли их все применять к другим моделям или что то выборочно можно добавлять?

Если пробовал расскажи про wan2114BFusionx_fusionx - стоит он внимания или магреф уже его превосходит?

И по твоему опыту можешь сказать какая связка дает самое хорошее качество видео и второй вариант - приемлемое качество с большой скоростью генерации. Если возможно скинь воркфлоу для примера.
Аноним 21/06/25 Суб 06:39:58 1252461 385
изображение.png 1Кб, 122x33
122x33
>>1252453
Бля.... анон уменьши фотку до 480 по одной стороне!!! Ты че не видишь что у тебя вся рам переполнена к хуям?

656 => 480 и в итоге 480х609 но не скажу что это нормально разрешение может не завестись, погугли сам какие возможны разрешения для ван480. Либо обрежь красиво на 512х512 или попробуй 480х720 эти разрешения рабочие, но тебе можно и 512х480 для начала.
Аноним 21/06/25 Суб 06:41:19 1252462 386
Аноним 21/06/25 Суб 07:00:42 1252463 387
>>1252461
>>1252453
все, разобрался спасибо
я просто ебанутое воркфлоу от какогото китайца использовал, нашел норм, сгенерировалось 5 секундное видео за 5 минут, заебись
Аноним 21/06/25 Суб 07:12:34 1252465 388
>>1250359
а где можно лоры взять отсюда? в wanvideo lora select нету опции посмотреть инфо о лоре
Аноним 21/06/25 Суб 07:21:51 1252466 389
Аноним 21/06/25 Суб 08:05:00 1252471 390
392686211768430[...].mp4 576Кб, 768x768, 00:00:05
768x768
Аноним 21/06/25 Суб 08:26:39 1252478 391
>>1252461
чел я на 3060 генерю 960х720 81 кадр бис праблем
Аноним 21/06/25 Суб 08:39:12 1252481 392
Объясните дауну для этого >>1246132 нужны какие-то лоры или просто промпт и изображение? Почему они все одинаково выглядят? Не нашел гайд.
Аноним 21/06/25 Суб 09:03:21 1252484 393
>>1252481
видос перетащи в комфи, там все лоры будут
Аноним 21/06/25 Суб 09:21:30 1252485 394
>>1252457
>более консистентным
было говно, а стало ещё хуже, полный проёб по освещению, сперма - говно.
Аноним 21/06/25 Суб 09:22:26 1252486 395
ti5cj4ok.gif 1544Кб, 600x332
600x332
>>1252457
Проиграл со второй невыстреливающей спермы.
>>1252481
Минимально для подобного нужна одна лора. Он юзает несколько, в том числе лора на оптимизацию скорости генерации. Перекинешь видео в комфи, там будут показаны названия. При этом промпт неплохо работает. Ты можешь и рот ей открыть как нужно, повернуть, направить снаряды в определенную часть, заменить выстреливатель на почти любой предмет.
Аноним 21/06/25 Суб 10:43:13 1252522 396
>>1252478
Я другой нуб, но можно тыкнуть меня в гарантированно рабочий на 3060 workflow, для образца? То, что в треде насобирал - не лезет в 12GB vram, вылетает в cuda oom еще на этапе загрузки основной модели (Wan2_1-I2V-14B-480P_fp8_e4m3fn.safetensors).
Подозреваю, что мой косяк, но не могу поймать в чем. Другие workflow, которые q4_k_m квант грузят через MultiGPU ноды - работают (но далеко не так быстро, как здесь хвастаются). А здешние, которые через WanWrapper - нет.
Аноним 21/06/25 Суб 11:29:26 1252549 397
Аноним 21/06/25 Суб 12:37:23 1252578 398
>>1252549
Огромное спасибо.
Прямо реально прозрел - за 3.5 минуты рендерит то, на что уходило 15 с gguf квантами. Причем это же без всяких teacache и прочего. Теперь есть откуда плясать.
Аноним 21/06/25 Суб 13:20:46 1252594 399
>>1252478
Да хоть 1280x720@129, проверял. Просто чуть подольше.

>>1252522
Почему-то куча фанатов ггуфа, которые генерят по два часа то, что на киджае делается 5 минут.
Есть подозрение, что кто-то просто не проверяет разные запуски.

>>1252549
Тока генерит хуйню, одна проблема в нативных воркфлоу.
Я хз, может у меня косяк какой, но сколько я не сравнивал киджаевский с нативным — киджаевский качество на голову выше выдавал.
Аноним 21/06/25 Суб 13:23:00 1252595 400
>>1252457
>Анон пожалуйста поясни простым языком в двух словах что делают эти лоры, я так понимаю это всё некие ускорители:
>Wan21_AccVid
>Wan21_CausVid
>Wan21_T2V_14B_lightx2v
>Wan2.1-Fun-14B-InP-MPS
>Как они контачат между собой, можно ли их применять все разом, можно ли их все применять к другим моделям или что то выборочно можно добавлять?
Первые 3 это ускорялки, мпс добавляет prompt adherence (но альтерит лица), по хорошему тебе нужен только lightx2v - все остальное уже не нужно, можно еще поэксперементировать с отрубанием блоков у мпс
Аноним 21/06/25 Суб 13:26:08 1252600 401
>>1252594
да потому что в киджаевском есть ван блок едит, эта хуйня отрубает блоки с лор и тем самым повышает качество, да вот только сука у меня киджай ООМ блять а едит блоков сделан онли под него
Аноним 21/06/25 Суб 13:30:07 1252605 402
Вроде была какая-то нода в нативе где можно было отрубать конкретные блоки у лоры (прописыванием циферок ручками, лол), но я уже не помню
Аноним 21/06/25 Суб 13:33:52 1252608 403
Ладно, сейчас попробую собрать воркфлоу для 3060.

Заодно проверю, как натив работает. Или не работает.
Аноним 21/06/25 Суб 13:35:04 1252610 404
>>1252600
Кстати, я блоки с лор не отрубаю, слишком ленив.

Но надо добавить в вырубленном режиме, хули.

Че там вырубать надо? Для каждой лоры ситуативно, или есть какой-то универсальный?
Аноним 21/06/25 Суб 13:47:03 1252613 405
подскажите блок едит для нативного воркфлоу кто знает
Аноним 21/06/25 Суб 13:50:52 1252616 406
>>1252594
>Почему-то куча фанатов ггуфа, которые генерят по два часа то, что на киджае делается 5 минут.
Это точно не ко мне. Я от безнадеги gguf использовал, т.к. киджай не заводится (cuda oom), а просто натив - не додумался проверить, что оно заведется и так. До сих пор в ахуе - в карте 12GB в модели - 14. Про оффлодад в нитивных нодах ни слова. КАК, блин? :)

>>1252594
>Я хз, может у меня косяк какой, но сколько я не сравнивал киджаевский с нативным — киджаевский качество на голову выше выдавал.
В нативных, если нужно прямо качество-качество - судя по всему надо два прохода рендерить. На разных семплерах. На первом uni_pc/sgm_uniform, на втором - uni_pc/gradient_estimation с передачей всего latent прямо из первого во второй.
Так во многих workflow с цветка сделано, качество получается зашибись... но два прохода.
Аноним 21/06/25 Суб 14:00:36 1252618 407
>>1252600
Там же этих блоков до ебениматери, как понять какие блоки плохие, а какие хорошие?

БТВ конечно эта четырех степовая ускорялка максимальный геймченджер 848х480 на 4070ти 12гб бич эдишн, 81 кадр всегда за 130-140 секунд, да ебаный флакс медленней работает, пока не пересел на киджаейвский ворк, уж больно блять какой-то (псевдо?) замороченный, какие вообще там у него плюшки супер необычные, чтобы я прям пересел с базового ворка на этот?
Аноним 21/06/25 Суб 14:37:53 1252632 408
>>1252616
> Про оффлодад в нитивных нодах ни слова. КАК, блин? :)
Автоматически. =) Он просто сам кидает, а у Киджая нужно ручками ставить.
Не знаю, почему так, не вникал в детали, если честно.

> но два прохода
=(

>>1252618
> четырех степовая
> на 4070ти
> 848х480, 81 кадр
> какие вообще там у него плюшки супер необычные

Prompt executed in 80.90 seconds
Сойдет?

Но, может это и натив так умеет, не знаю.
Аноним 21/06/25 Суб 14:45:04 1252636 409
>>1252632
Хм интересно, я прост gguf юзаю, а у него вроде его лоадер такие кванты не держит.(

Совсем забыл 130 секунд это у меня с интерполяцией, хотя там не сильно долго это все. Меня просто всегда отталкивают ноды в которых очень много параметров и какого-то толкового описания что? где? и главное нахуя? - нет
И ты просто такой "ну я это короче не трогаю"
Аноним 21/06/25 Суб 14:45:46 1252639 410
Кто использует натив, можете скинуть, как вы light2x лору применяете?
У Киджая брали или еще где?
Вот вообще не шарю, сорян.
Аноним 21/06/25 Суб 14:49:02 1252643 411
>>1252636
Ну тут я согласен.
Нативная приятнее в этом смысле.
Куча нодов связанных друг с другом, да еще многократные загрузки-выгрузки туда-сюда разных моделей — это сразу до свидания для меня.
Аноним 21/06/25 Суб 14:55:32 1252649 412
изображение.png 23Кб, 398x356
398x356
>>1252639
Собственно больше ничего и не надо, только лору скачать, да ksampler перенастроить.
Аноним 21/06/25 Суб 14:58:58 1252656 413
AnimateDiff00004.mp4 5632Кб, 3392x1920, 00:00:03
3392x1920
>>1252636
> Совсем забыл 130 секунд это у меня с интерполяцией
Бля, я, по-ходу, перепутал интерполяцию с апскейлером.
Ну, держи 4к видео, хули.

В нативе, по идее, тоже есть и торч, и сажа. И скорость с ними должна быть сопоставимая, на самом деле.

got prompt
timesteps: tensor([999, 934, 862, 756], device='cuda:0')
image_cond shape: torch.Size([20, 21, 60, 106])
Seq len: 33390
previewer: None
Swapping 25 transformer blocks
Initializing block swap: 100%|█████████████████████████████████████████████████████████| 40/40 [00:01<00:00, 39.36it/s]
----------------------
Block swap memory summary:
Transformer blocks on cpu: 9629.85MB
Transformer blocks on cuda:0: 5777.91MB
Total memory used by transformer blocks: 15407.75MB
Non-blocking memory transfer: True
----------------------
Sampling 81 frames at 848x480 with 4 steps
100%|████████████████████████████████████████████████████████████████████████████████████| 4/4 [00:49<00:00, 12.40s/it]
Allocated memory: memory=0.051 GB
Max allocated memory: max_memory=9.916 GB
Max reserved memory: max_reserved=10.406 GB
VAE decoding: 100%|████████████████████████████████████████████████████████████████████| 18/18 [00:26<00:00, 1.47s/it]
Prompt executed in 147.34 seconds
Аноним 21/06/25 Суб 14:59:46 1252657 414
>>1252649
Я буквально спросил — откуда качать.
Спасибо за скриншот, надеюсь он весит 300 мб. =D
Аноним 21/06/25 Суб 15:02:50 1252663 415
>>1252649
я не он, но подскажи, а какой смысл брать энкодер в ггуфе? разве он не выгружается сразу после того как обработает промпт? у меня например с 6гб рам что фп8 что фп16 на нативе не дают ни разницы в скорости ни омм. Какой профит?
Аноним 21/06/25 Суб 15:07:22 1252678 416
>>1252663
Я тоже не он, предположу, что у тебя энкодер offload_device работает и поэтому не дает оом. =)
Аноним 21/06/25 Суб 15:10:46 1252687 417
>>1252656
Все же апскейл наверное не стоит приплетать, это ты просто каждый кадр апксейлится определенной моделью, многое зависит и от самой модели, хотя и интерполяция это считай уже прикручено из вне. Я пока стараюсь именно с минимальным количеством избыточных действий генерации делать, чтобы потом подбирать апскейл изолировано.
>>1252657
Брат, сорри, у киджая на улыбниморде лора лежит дистил t2v что-то там, 5 дней назад или типа того, но работает с i2v замечательно.
Аноним 21/06/25 Суб 15:11:19 1252689 418
>>1252678
да это понятно. Я к тому, что смысл ггуфа то в том, чтобы вместить его, но толку с этого, если он в нативном просто выгружается. Ну хотя да, на больших объемах наверное полезней уместить выше точность с малым объемом в видяху без оффлоада, буст даст, в отличие от моих 6гиг, куда никакой энкодер не влезет и в любом случае пойдет в оффлоад.
Аноним 21/06/25 Суб 15:13:42 1252694 419
>>1252663
Короче у меня есть энкодер и в гуфи и не в гуфе fp8 scaled. И с не гуфовым следующая история, как только чуть-чуть меняю промпт, он начинает перелопачивать его крайне долго секунд 30 примерно. С гуфом просто раз два и все, сразу же переходил к ksampler. Почему я юзаю scaled? Оригинальный воркфлоу не работает с не scaled fp8 квантом.
Аноним 21/06/25 Суб 15:14:20 1252695 420
VIDEO00003.mp4 620Кб, 848x480, 00:00:03
848x480
>>1252687
Короче.

Показывайте, почему я еблан.

Лору лайт2х я брал у Киджая.
Все остальные модели взяты у Комфи.
ВРОДЕ БЫ подключаю все верно.

Но результат — артефакты.

Да, натив жрет вдвое меньше оперативы.
Но результат меня не радует. =(
Аноним 21/06/25 Суб 15:17:09 1252698 421
>>1252695
силу лоры поставь больше, 0.8-1.0, попробуй.
Аноним 21/06/25 Суб 15:17:48 1252699 422
Аноним 21/06/25 Суб 15:18:12 1252702 423
>>1252695
Силу лоры на единичку, сэмплер LCM и шифт верни в 8.
Аноним 21/06/25 Суб 15:18:53 1252703 424
ггуф медленнее если что, не помню на сколько, вроде на 30%. при условии что обе модели влезают, конечно.
Аноним 21/06/25 Суб 15:19:25 1252707 425
>>1252702
там не обязательно 8, можно играть.
Аноним 21/06/25 Суб 15:20:17 1252709 426
>>1252703
В моем случае 12gb vram + 32 ram. Получается однохуйственно, только гуф промпт при изменении не обдрачивает по 30 секунд.
Аноним 21/06/25 Суб 15:21:07 1252710 427
>>1252707
Я честно говоря так и не понял, какое влияние оказывает, будто бы хуй пойми какое, сид больше роляет будто бы.
Аноним 21/06/25 Суб 15:22:47 1252714 428
Так, я свалю по делам.

Чувак с 3060:

Я тоже начал ловить ООМ, но в очень странных местах.
То у меня 129 кадров генерится быстро, то с 73 я ловлю оом. Суперстранная фигня.

У меня fp8_e4m3fn не хочет работать на 3060, только fp8_e5m2fn. А большинство моделей в e4m3, меня это напрягает.

Как приду через часик-полтора, продолжу разбираться.

И правда, Киджай с 3060 работает странно. Причем, не просто «плохо», а непоследовательно. С фига бы 129 кадров не вызывало ООМ, если 73 вызывает? Мутная история. х)
Аноним 21/06/25 Суб 15:23:13 1252715 429
>>1252710
сид полностью может сменить картинку, а шифт местами может изменить, попробуй просто при одном фикс сиде и остальных параметрах, прогнать с шифтом на 4 и 8. Иногда одно лучше, иногда другое.
Аноним 21/06/25 Суб 15:24:50 1252722 430
>>1252714
я вообще с 2060-6гб сижу, от киджая давно открестился, ибо она для китов и слонов с делает ноды.
Аноним 21/06/25 Суб 15:27:43 1252727 431
нищета бля ебанная, на РАБоту идите и зарабатывайте себе на норм комп, смысл бля дрочить в 256x256 и 3 секунды свое говно, только позоритесь
Аноним 21/06/25 Суб 15:29:14 1252731 432
*он. Да, я про его ван-враппер. Плюс меня бесит с его ноды имеют чисто свои input-output, несовместимые с нативом. Максимум его kjnodes юзал. тикеш, слг.
Посматриваю в сторону 5060ti 16гб, но колется. Хочется 5070ti, но насиловать 750вт блок тоже не хочется, люблю тишину.
Аноним 21/06/25 Суб 15:29:54 1252732 433
>>1252727
да просто иди нахуй и делов то. Не всем твои гигакомпики нужны по жизни.
Аноним 21/06/25 Суб 15:30:40 1252736 434
>>1252732
ну тебе то уж точно не нужны, тебе учиться надо, сынок
Аноним 21/06/25 Суб 15:33:37 1252743 435
>>1252736
мои дипломы уже лет как 15 подпирают стол, из под которого ты в полный рост выходишь пешком.
Аноним 21/06/25 Суб 15:34:39 1252746 436
А где можно скачать Lightx
Аноним 21/06/25 Суб 15:38:04 1252757 437
VIDEO00009.mp4 692Кб, 848x480, 00:00:03
848x480
>>1252698
Бля, силу лоры проебал, когда брал воркфлоу чела выше.
Спасибо, в натуре, еблан.

>>1252699
>>1252702
Про LCM был не в курсе, благодарю.

———

И в негативе там 3D указан. =D Случайности не случайны…

Но результат все еще странный.
Аноним 21/06/25 Суб 15:41:42 1252761 438
>>1252743
твоими дипломами получается можно только подтереться, если ты даже себе комп нормальный купить не можешь. жаль тебя....
Аноним 21/06/25 Суб 15:44:55 1252769 439
>>1252761
у меня нормальный комп, который в 99% меня устраивает. А брать некую вещь для "поиграться", которая будет простаивать 95% времени - я не такой дурачек. Если это станет моим занятием на 95%, то возьму такой "кампухтер", который мама тебе в кредит на 100 не сможет взять. Ок?
Аноним 21/06/25 Суб 15:46:02 1252772 440
>>1252769
Звучит очень слабо.
Люди, которые могут себе позволить хороший комп — просто берут хороший комп.
Для поиграться, да.
Аноним 21/06/25 Суб 15:48:15 1252777 441
>>1252769
эти оправдания нищеброда, который проебал кучу лет на бумажки, которыми можно только подтираться или подпирать стол, забавно)
Аноним 21/06/25 Суб 15:48:28 1252778 442
>>1252772
>Звучит очень слабо.
намного сильнее твоих высеров
Аноним 21/06/25 Суб 15:50:21 1252784 443
>>1252777
ещё один долбаёб или семён. Вы только в своих высерах прикладывайте свойство кампухтера, а то ваши высеры ничего не стоят. Хотя и так скриншотов дохуя в интернетах. Поэтому идите нахуй, повторять не буду больше. Как и кормить вас.
Аноним 21/06/25 Суб 15:53:43 1252789 444
image.png 63Кб, 554x1397
554x1397
>>1252784
приложил скрин. и тебя вместе с ним. все, можешь обтекать)
Аноним 21/06/25 Суб 15:57:26 1252799 445
подстольные зви[...].mp4 682Кб, 1280x720, 00:00:08
1280x720
подстольные зви[...].mp4 1023Кб, 1280x720, 00:00:08
1280x720
>>1252789
ты пикрил своего ебла выложить забыл)
Аноним 21/06/25 Суб 15:58:57 1252802 446
>>1252799
нихуево тебя порвало, что аж видосики боевые клепать побежал, орр)
Аноним 21/06/25 Суб 15:59:55 1252806 447
VIDEO00001.mp4 337Кб, 848x480, 00:00:02
848x480
>>1252757
вот я сделяль, только поменял на ггуф, обычной нет.
Аноним 21/06/25 Суб 16:00:52 1252811 448
Imagefx - 2025-[...].png 1617Кб, 1024x1024
1024x1024
>>1252802
это говорит сущьность, которая по первому запросу как верный пёсик побежал делать скриншотики компика?)
Аноним 21/06/25 Суб 16:03:06 1252819 449
>>1252811
ну смотри, я тебя приложил фактами (у меня пиздатый комп, у тебя нищета) ты меня приложил боевыми видосиками) по моему тут все очевидно) ты уже должен был съебать и "не кормить", но тебя так бомбит что ты все никак не съебешь)
Аноним 21/06/25 Суб 16:05:50 1252827 450
Whiskcauajgvmzj[...].mp4 2070Кб, 1280x720, 00:00:08
1280x720
>>1252819
>приложил фактами
член ты съел а не фактами приложил
Аноним 21/06/25 Суб 16:06:23 1252829 451
Аноним 21/06/25 Суб 16:06:51 1252831 452
WanVideo2100010.mp4 935Кб, 848x480, 00:00:03
848x480
Короче, мои финальные наблюдения.

У меня натив генерит хуйню, но я верю на слово, что это я еблан.
Натив генерит в сумме на 10 секунд быстрее (70 секунд) если подрубить Torch Compile и SageAttention.

Думаю, для всех, кто генерит на нативе — лучше попробовать эти способы и не париться киджаем.

Вот тут >>1252757 есть эти ноды, вроде бы верно подключены.

Киджаевские ноды на 32 гигах оперативы и 3060 мне позволили блок свапнуть максимум 25 блоков.
Но 81 кадр влез!

В финале я должен покаяться перед челом с 3060 за то, что дал ему ложную надежду. =) Я думал, что 3060 слабее 4070ти в два раза, но оказалось, что не 2, и есть нюансы.

Итого: 848x480@81 на 3060 (и 32 гига оперативы) — 245 секунд.
Думаю, на нативе можно выжать 200 секунд.

got prompt
timesteps: tensor([999, 934, 862, 756], device='cuda:0')
image_cond shape: torch.Size([20, 21, 60, 106])
Seq len: 33390
previewer: None
Swapping 25 transformer blocks
Initializing block swap: 100%|█████████████████████████████████████████████████████████| 40/40 [00:01<00:00, 31.88it/s]
----------------------
Block swap memory summary:
Transformer blocks on cpu: 9629.85MB
Transformer blocks on cuda:0: 5777.91MB
Total memory used by transformer blocks: 15407.75MB
Non-blocking memory transfer: True
----------------------
Sampling 81 frames at 848x480 with 4 steps
100%|████████████████████████████████████████████████████████████████████████████████████| 4/4 [02:57<00:00, 44.44s/it]
Allocated memory: memory=0.051 GB
Max allocated memory: max_memory=9.437 GB
Max reserved memory: max_reserved=9.969 GB
VAE decoding: 100%|████████████████████████████████████████████████████████████████████| 18/18 [01:01<00:00, 3.44s/it]
Prompt executed in 245.43 seconds


ЗЫ Да, это не Маринетт, у меня два компа в разных комнатах, мне было лень картинку перетаскивать, отстаньте.
Аноним 21/06/25 Суб 16:08:39 1252836 453
>>1252778
Каких? Я тут видосы пощу весь день.
Чел, ты не туда воюешь.

>>1252806
Спасибо, значит дело в модели, которая у меня скачана.
Еще поэкспериментирую.
Аноним 21/06/25 Суб 16:13:39 1252853 454
изображение.png 9Кб, 433x169
433x169
>>1252836
>Чел, ты не туда воюешь.
всё я туда воюю, судя по цепочке

>значит дело в модели, которая у меня скачана
не думаю. Всё что сменил, это на ггуф версию. Ну и 65 кадров, больше 6 гигов не влезет при том разрешении.
Аноним 21/06/25 Суб 16:14:40 1252857 455
>>1252831
чел 3060 на связи, потом попробую твой ворк
Аноним 21/06/25 Суб 16:16:21 1252862 456
>>1252853
Ты дебил, судя по твоим ответам.

Я не участвовал в вашем сраче и вбросил одну единственную фразу, меня сразу окрестили «намного сильнее твоих высеров».
Каких высеров-то? Покажи хоть один.

Я правда хуй знает, что я еще не так сказал.
Аноним 21/06/25 Суб 16:21:35 1252879 457
>>1252862
ты на мой ответ "тому челу", выдал
>Звучит очень слабо.
т.е. ты так же считаешь, что если мне в повседневной жизни не нужна вся эта хуйня, но если у меня есть деньги и я могу это себе позволить, я обязательно должен это себе купить и сдувать с этого пыль.
А то что я тебе ответил, ты уж извини, ты сам влез в цепочку, тебя не просили, тут все аноны.
Аноним 21/06/25 Суб 16:22:15 1252880 458
>>1252714
Чувак с 3060 на связи. Кажись, накопал причину. У меня не только 3060, у меня еще p104-100 во втором слоте.
WanWrapper - oно тупое. Вместо cpu выбирает ее как offload_device. Разумеется, нихрена не работает если туда грузить (там 8GB vram и pascal как архитектура, т.е. оно многого вообще не умеет, по сравнению с 3060).

Нативные ноды оффлоадят куда надо, потому и работают. MultiGPU ноды тоже подобное понимают (и дают выбрать - куда надо). А WanWrapper - нет. Помянем.
Аноним 21/06/25 Суб 16:31:47 1252905 459
>>1252831
>В финале я должен покаяться перед челом с 3060 за то, что дал ему ложную надежду.
Нас тут несколько, с 3060 видимо. Я тот что >>1252880 и который с gguf квантом ковырялся (еще в текстовом треде).

Мне все равно помогло, пусть и не с WanWrapper, но на нативных нодах с лорой я примерно 3.5 минуты получил на том, что 15-20 минут до того рендерилось. Все равно профит, так что, за пинок в нужную сторону по любому - спасибо, и мое уважение.
Аноним 21/06/25 Суб 16:36:50 1252920 460
>>1252595
Спасибо за инфу.
То есть по сути вот это все:
>Wan21_AccVid
>Wan21_CausVid
Делает вот это Wan21_T2V_14B_lightx2v, я правильно понял?

мпс добавляет prompt adherence (но альтерит лица)
>да кстати это заметил, не знал правда из за чего, еще и 1 кадр не совпадает с загруженным изображением он там уже начинает дорисовывать своё.

А с отрубкой блоков надо экспериментировать или можно где то инфу почитать?
Аноним 21/06/25 Суб 16:45:20 1252951 461
>>1252920
>Делает вот это Wan21_T2V_14B_lightx2v, я правильно понял?
lightx2v это новый метод дистилляции который не руинит motion в целом и требует меньше шагов. К нему можно попробовать подрубать каузвид и акквид с небольшими весами но я думаю и так нормально. Лучше вес самой lightx2v лоры уменьшать
>А с отрубкой блоков надо экспериментировать или можно где то инфу почитать?
Если вообще то надо экспериментировать, если для мпса то возьми 1 видос отсюда >>1250359 и включи мпс ноду, я там уже отбраковал почти все блоки, может какие-то еще остались которые не влияют на лицо, надо тестить дальше но мне лень пока
Аноним 21/06/25 Суб 17:03:25 1252977 462
А есть тут вообще мудрецы, что понимают в каком стиле ван лучше понимает запросы в стиле "'Это видео с изображением кота..." или сразу "Серый кот передними лапами играет с мячом" или "Месиво из пикселей крайне напоминающее животное типа кота...."
Может есть какие-нибудь триксы?
Аноним 21/06/25 Суб 17:05:58 1252985 463
>>1252977
>Может есть какие-нибудь триксы?
есть, ставь минимум шагов и тестируй все варианты
Аноним 21/06/25 Суб 17:08:55 1252995 464
>>1252727
Нищуки двигатели прогресса, только сильно за мотивированный гик с 1050 и лютым желанием вздрочнуть может сделать прорыв в видел доступа к локальным генерациям на консюмерских карточках, а если все решать лишь закидыванием железом, то у нас бы щас не колесо было, а просто очень много негров, что толкают булыжник. А если ты просто похвастаться - молодец, но там как бы 50 серия уже вышла.
Аноним 21/06/25 Суб 17:14:00 1253007 465
>>1252995
>только сильно за мотивированный гик с 1050 и лютым желанием вздрочнуть может сделать прорыв в видел доступа к локальным генерациям на консюмерских карточках,
Не думаю что те китайцы которые пилили дистилляцию сидели на 1050, и мотивация у них уж точно была не подрочить.
Аноним 21/06/25 Суб 17:37:10 1253067 466
>>1253007
Да фиг их знает, китайцы и банки памяти на базовые видяхи напаивают, это реально живые гении, китайцам респект.
Аноним 21/06/25 Суб 17:41:10 1253074 467
>>1252995
>Нищуки двигатели прогресса
Киджай не нищук, нищуки ИТТ это ебаные тупые мрази которые уже настолько оскотинились, что даже не понимают за что модули в воркфлоу отвечают. Закономерная деградация лапшедебилов.
Аноним 21/06/25 Суб 17:45:13 1253078 468
>>1252977
Выше писал, там веоблядь еще порвалась. Ван китайский понимает немного лучше английского, в целом, конечно, лучше придерживаться структуры китайского языка, то есть не оперировать сложно подчиненными предложениями, промпт не сильно большой и не сильно маленький. Если твой кот, например, сосет твой хуй, то мало написать "кот сосет хуй", надо написать чем сосет, как хуй себя ведет, что он из себя представляет, что кот хуй не откусывает, а просто раскрыл рот, пока хуй его в рот ебет, что у кота выражения лица не меняется, чтоб ты этого кота узнать потом мог, и не генерить видосы с соседскими и улиячными котами.
Аноним 21/06/25 Суб 17:45:56 1253081 469
>>1252951
>lightx2v это новый метод
Это ник чувака с хагга, держу в курсе. Метод не так называется.
Аноним 21/06/25 Суб 17:46:24 1253082 470
Аноним 21/06/25 Суб 17:49:36 1253085 471
Аноним 21/06/25 Суб 17:52:58 1253086 472
>>1252880
О, так это ты, май бой! =D Хехехе.

Очень неожиданно, что Киджаевские ноды грузят в P104-100.
Гении, хуле. =/

С другой стороны, у меня inZOI с 1660S во втором слоте не работал, а когда ее убрал — все ок стало.

>>1252905
Действительно. =) Ну, рад, если смог помочь, в любом случае. Все же, спасибо light2x за их дистилляты. 4 степа — просто чудо для локальной генерации.

(а если попробуешь 480x360~272 то там ваще скоростуха улетит)

>>1252920
> Делает вот это Wan21_T2V_14B_lightx2v, я правильно понял?
Лайт2х — это новое поколение каусвида. Как я понял от тех же авторов. Апгрейд, можно сказать.
Да и будем честны, она даже на 2 степах может что-то генерить. Не думаю, что к ней другие имеет смысл подключать.

>>1252977
Я пишу в одну строчку «А делает Б» и получается.
Но кто-то выше писал, что флоренс делает годные промпты.
Еще можно промптэнхансер попробовать для флюкса того же.
2-3 строчки описания явно сделают движения лучше и богаче.

>>1252995
В геймдеве сейчас как раз закидывание железом, так что…
Аноним 21/06/25 Суб 17:53:16 1253088 473
>>1253085
>>1253081
когда хотел задушнить и выебнуться но обосрался, бывает
Аноним 21/06/25 Суб 17:54:53 1253090 474
>>1253085
https://huggingface.co/lightx2v
Он имел в виду вот этого. =) Это правда никнейм с хага.

На самом деле, нам просто лень разбираться уже, вот мы так и зовем.

Мои извинения, если напутали.
Аноним 21/06/25 Суб 17:57:47 1253094 475
>>1253078
Спасибо понял, то есть условно на уровне физики типа рот открыт, жопа большая, глаза зажмурены, туловище смещается на значительную амплитуду, без всякого лишнего графоманства.
Аноним 21/06/25 Суб 18:02:10 1253097 476
>>1253086
>В геймдеве сейчас как раз закидывание железом, так что…
Нет на них Джона Кармака. Тогда нужда в оптимизации была более явной, чтобы продавать непосредственно игры, а щас игр, как говна за баней, но большинство из них говно недостойное внимания.
Аноним 21/06/25 Суб 18:07:51 1253102 477
>>1253090
Фреймворк, что разрабатывала куча красноглазых азиатских вундеркиндов оказывается просто челик с хага, ну просто если лень разбираться, мб не стоит так педалировать дискуссию, мы люди терпиливые, подождем :-)
Аноним 21/06/25 Суб 18:12:20 1253103 478
>>1253102
Не, ну так-то, Киджай и Ильясвиэль тоже «просто челики с Хага» в своем роде. =D
Что не умаляет их умений и крутости.
Аноним 21/06/25 Суб 18:14:03 1253105 479
>>1253103
Да там дохуя толковых ребят, но откуда они конкретно трудно сказать. Мне кажется хаг это больше про дистрибуцию, а гит про разработку.
Аноним 21/06/25 Суб 18:26:01 1253110 480
>>1253078
> Ван китайский понимает немного лучше английского, в целом, конечно, лучше придерживаться структуры китайского языка, то есть не оперировать сложно подчиненными предложениями,
На китайском хорошо писать негативы, или если у тебя персонаж не выполняет заданные действия, например не поворачивает голову в сторону или не снимает с себя одежду. Фразы, на которых обучались лоры на движения, лучше писать как есть - на английском.
Аноним 21/06/25 Суб 18:40:19 1253114 481
Есть у кого 100% рабочий промпт для вана, чтобы из картинки вне фокуса, он сделал её резкой и "чёткой". Или как вариант перекинул фокус с переднего плана на задний или наоборот. ?
Аноним 21/06/25 Суб 18:53:02 1253121 482
изображение.png 64Кб, 547x748
547x748
>1 видос отсюда >>1250359
Бро я как раз отсюда брал и васянил на нем уже. У тебя там всё и каус и мпс и акк и блок эдиты для лор, но во втором видосе уже половины нет, по этому и вопросы такие. Единственное что у тебя там не такие уж и "небольшие веса" в первом видосе, пикрил.

Спасибо что уделяешь время анонам жаждущим знаний.
Аноним 21/06/25 Суб 18:56:32 1253126 483
>>1253094
Да типа того, так же как если ты не хочешь чтоб у тебя член гнулся как сосиска ты пишешь "жесткий" и "фиксированной длинны". Но такое там легче лорами решается, но технически ты член можешь и запромптить, даже хотя там члена как объекта в датасете явно нет.
Аноним 21/06/25 Суб 18:57:27 1253129 484
>>1253097
>Нет на них Джона Кармака
Дум3, где твой кармак был? Заоблочные требования по тем временам.
Аноним 21/06/25 Суб 19:04:06 1253134 485
>>1253129
Я не он, но на релизе на 17 дюймовом монике я в него мог играть на ультра настройках в 640480. Было заебись, кадров было много, под 60, всю игру прошел...на fx5200. У друга брал погонять, моя mx460 безшейдерная вроде еле шла...точно не вспомню.
А альфу стыренную без проблем на mx460 гонял, когда были ti-шки.
И замечу, тогдашние 640
480 в играх были не то мыло, что сегодня. Рендер был приятней и чётче.
Аноним 21/06/25 Суб 19:16:54 1253143 486
>>1253134
Я тоже играл на релизе, да и про завышенные системки легко можешь загуглить, никто рад не был, шла она хуево. Кармак там на свет передрочил. Чел, там литералли трупы пропадают, чтоб просадок не было. Так что извини, нет.

>И замечу, тогдашние 640480 в играх были не то мыло, что сегодня. Рендер был приятней и чётче.
Я на анрил на 166пне играл, даже не начинай с этой хуйней. Тебе наверное тогда лет 10 было.
Аноним 21/06/25 Суб 19:26:55 1253150 487
>>1253143
ты слишком сильно придираешься к игре, от которой в то время у людей челюсть отпадала и бла-бла-бла.

>Я на анрил на 166пне играл, даже не начинай
в прошлом году вытащил из шкафа и полностью почистил и персобрал свой пень 133мх+16мб рамы и s3trio64 c 1мегабайтом. хард там на целый полтора гигабайта. Стояла с тех времен 95 винда, в паре с 3.11 и nc. Решил накатить 98, но нет, говорит дай минимум 32мб. Благо перед установкой 98 винды сделал образ). И знаешь как весело её накатывать, кое как в загашнике найдя кривую болванку полуживую. ЮСБшник не стал подрубать, ибо там с дровами геммор. Сетевухи там нет, как и звука. Зато снова запустил и прогнал набор из дум2, дюк3д, принц персии, lines, f1, ewjim2, dave, ХЕРетик, ебучий тренажер на клавиатуру.
Так что да, можешь не начинать)
Аноним 21/06/25 Суб 19:30:43 1253155 488
>>1253129
Ну скажем так, что релиз дума 3 это вообще новая ветвь развития ID, действительно тогда они решили зафигачить туда значительно больше и думаю они осознавали, что отрежут часть аудитории, скорее всего это была технология на вырост. К примеру во времена выхода quake 3 поиграть в него я сразу не смог, ибо нужна была гпу с 3Д ускорителем :D
Аноним 21/06/25 Суб 19:44:25 1253171 489
>>1253150
>от которой в то время у людей челюсть отпадала и бла-бла-бла.
Ни у кого от него челюсть не отпадала. Челюсть от анрила отпадала когда он вышел, Дум3 ничем особо прорывным не отметился. Там у людей в основном глаза отпадали, потому что не видно в теноте нихуя.

>Зато снова запустил и прогнал набор из дум2, дюк3д, принц персии, lines, f1, ewjim2, dave, ХЕРетик, ебучий тренажер на клавиатуру.
Там и поприличней игры шли нормально. Мдк, ку1,2. У меня вроде 32 было. Я анрил турнамент там запускал на минимальном разрешении, было довольно играбельно. Но у меня 166. Но не суть. Там фоллач шол, вся хуйня. Это не такое уж старое железо. Вот у меня был 386й, он объективно со скрипом тянул икском, прям с тормозами (но я прошел), а варкрафт первый там даже не запустился.
Аноним 21/06/25 Суб 19:44:49 1253172 490
А вообще суть моей мысли изначально другая, видеокарты среднего сегмента закрывают 80%-100% игровых потребностей, но даже близко не приближаются к такому проценту, если мы говорим о локальных генерациях (любых).
Вся эта АИ дрочь уже больше походит на хобби, прямо как рыбалка или сборка всяких реалистичных моделей. Не всегда, чтобы попробовать себя в рыбалке нужно сразу покупать самый дорогой эквип, а то то нищук-пиздуй нахуй с водоема. По этому выпады в сторону людей, что видите ли не купили себе самую топовую видяху (из пользовательских). Поэтому выпады в сторону людей, которые не купили себе топовую видеокарту для генерации, выглядят странно. Большинству достаточно среднебюджетных решений, которые тянут современные игры и даже базовые задачи по AI или 3D. Топовые карты нужны только тем, кто реально уходит в глубокий профессионализм или хочет максимума ради эксперимента.
Аноним 21/06/25 Суб 19:50:45 1253178 491
>>1253171
>Ни у кого от него челюсть не отпадала.
Ну с тобой тут понятно. У тебя все это никто, а только ты и только ты)

>Вот у меня был 386й
Надеюсь свои медали с Великой Отечественной не продал еще, перед тем как в ящик упасть). И с живым Пушкиным успел чаёк попить.
п.с. жаль только 486dx остался, всё брелок из него хочу замутить.
Аноним 21/06/25 Суб 20:00:17 1253183 492
>>1253105
Да, хаг — это хостинг моделей для различных нейросетей.
Как и https://modelscope.cn/ , кстати.
А гит — это система контроля версий и хостинг кода.

Но иногда и там, и там, выкладывают и всякое другое. Например сбилженные флэш-атеншен или другие вилсы. =)

>>1253143
Я как вспомню, как у меня каждая следующая карта на ут2004 грузилась все дольше. =D Где-то после 40-минутной загрузки и игры, я ребутал комп.

>>1253172
Не стоит забывать, что это тред моделек, в том числе локальных, в разделе моделек, в том числе сугубо локальных, и иметь деньги, но не иметь видяхи в этом треде — странно. Пусть идут куда-нибудь ВК, или пикабу, где собираются люди, которым это действительно не сильно интересно и просто «поиграться». Хотя, в игры тоже просто играются, но видяхи ради них берут… не самое удачное слово, но вы меня поняли.
Аноним 21/06/25 Суб 20:02:02 1253185 493
Generated File [...].mp4 2471Кб, 1280x720, 00:00:08
1280x720
Generated File [...].mp4 3123Кб, 1280x720, 00:00:08
1280x720
vidu-video-2829[...].mp4 235Кб, 626x418, 00:00:04
626x418
vidu-video-2829[...].mp4 304Кб, 626x418, 00:00:04
626x418
>>1253114
Бамп вопросу, нихуя не могу, криворук я (чатгпт)
Аноним 21/06/25 Суб 20:06:08 1253191 494
>>1253183
> где собираются люди, которым это действительно не сильно интересно и просто «поиграться».
А тут я погляжу серьёзные люди только сидят, хуи в рот бабам суют, а ещё столько видосов минутных с сюжетом..Да.. Сама серьёзность. И для этого всегда и везде нужно минимум 4090, а лучше сразу h100 или b200, а то хуанг не одобряет. Майнеры когда-то тоже брали поиграться, но битмайны им говорили, нахуй вам эти игрушки, чё вы, нищуки чтоли, берите асики у нас..
Аноним 21/06/25 Суб 20:07:35 1253193 495
>>1253183
>и иметь деньги, но не иметь видяхи в этом треде — странно
Я тут с первого дня, и что?
Аноним 21/06/25 Суб 20:41:12 1253219 496
>>1253183
1) Модели бывают разные в том числе 1.3b, опять же давайте вспомним сд 1.5, требования к новым моделям сделали 15 шагов вперед, Хуанг тем временем просто крысит врамы понимает, что монополист
2) "Вы не можете увлекаться и интересоваться вещами, которые не можете себе позволить" - буквально схуя? Тут в треде прям ощутимый импакт полезности от людей с 4090 и выше? Как мне любой микрочел, что скинул линк на лору, дистил, хуйню оптимизатор и тут же свалил в разы больше, чем от чела, что написал "У миня 4090, а вы нищуки"
3)
>Пусть идут куда-нибудь ВК, или пикабу
Ну это уже совсем синдром водителя лифта
Аноним 21/06/25 Суб 21:08:16 1253240 497
>>1253219
Нихуя я нищуков подорвал. =D
Сорян, ребят, я не знал, что у вас такие нервы, да и с чтением так хуево.
Без пизды, генерим на 1050, народная видеокарта, топовый выбор для игрулек, ноль процентов осуждения!
Хули я тут доебался.

Спасибо, что напомнили.

Человек, который тратит часы на эксперименты, подбирает параметры, ищет воркфлоу — хуесос в треде.
А вот человек, который буквально выебнулся, какой он до пизды богатый, но покупать видеокарту не будет из принципа, поэтому сосет хуй — вот это базовый тредовичок по вашему.

Уровень треда. =D
Аноним 21/06/25 Суб 21:20:29 1253257 498
>>1253240
>Хули я тут доебался.
Единственная нормальная вещь, что ты написал. Тебя то как ебет на чем человек дрочится? Или у тебя такой механизм самореализации?

>Человек, который тратит часы на эксперименты, подбирает параметры, ищет воркфлоу — хуесос в треде.
Ты тут каким то особенным тегом не обозначен, твои находки мне неизвестны, по этому заранее клеймить тебя бестолковым хуесосом - не стану.

>Спасибо, что напомнили.
Буквально скипнул специально или нет нормальную аргументацию, ибо отвечать тяжело или аргументов толковых нет. Мне кажется ты очень примитивно рассуждаешь игнорируя факты, которые никуда не пропали.

Раньше “быть в теме” локальных генераций было дешевле и проще — хватало обычной видеокарты. Сейчас запуск современных моделей требует либо топовых (и очень дорогих) GPU, либо компромиссов в качестве и размере моделей. За 2–3 года требования к железу стали заоблачными, а доступность мощных карт для обычных пользователей снизилась. Требования выросли значительно выше, чем возможности карты, условно того же сегмента, но другого года.
Аноним 21/06/25 Суб 21:23:18 1253262 499
>>1253257
> Единственная нормальная вещь, что ты написал
Да не, там куча тейков, просто прочесть у вас не вышло. Сочувствую.
Аноним 21/06/25 Суб 21:25:58 1253265 500
Аноним 21/06/25 Суб 21:27:28 1253268 501
>>1253262
Раз мы перешли на вы, то вы моё тоже не особо читали...
Аноним 21/06/25 Суб 21:32:08 1253279 502
>>1253268
Читал, просто там хуйня написана, которая не имеет отношения к моим словам.
Я не вижу смысла пояснять — вы скорее всего не сможете понять, пустая трата времени для меня. Вы или очень глупый, что даже прочесть мои сообщения не смогли, либо тролль, ну сами понимаете, кормить — себя не уважать. =)
Аноним 21/06/25 Суб 21:46:13 1253284 503
>>1253279
Это взаимные эмоции, мне ваша позиция и мировоззрение абсолютно не близки, да ещё уровень мании величия, что у вас появилась на фоне покупки 4090 или ещё каких событий в жизни, совсем отбивают желание даже дискутировать.

>нищета бля ебанная, на РАБоту идите и зарабатывайте себе на норм комп, смысл бля дрочить в 256x256 и 3 секунды свое говно, только позоритесь

Да куда уж мне до вашего уровня "мыслей" :-)
Аноним 21/06/25 Суб 21:50:22 1253286 504
Друганя хочет ролики генерировать себе на канал, спрашивал есть ли нейронки бесплатные, чтобы приколы, как сейчас с бабками в шортсах делать
Аноним 21/06/25 Суб 21:56:37 1253287 505
>>1253286
У каждого есть камера в телефоне, у почти каждого подъезда есть куча бабок, которым нехуй делать. Комбинация этих двух - лучше любой нейронки. Так и скажи другу.
Аноним 21/06/25 Суб 21:59:03 1253291 506
>>1253287
Пусть со своей бабкой снимает.
Аноним 21/06/25 Суб 22:02:39 1253295 507
>>1253291
ну как вариант, но подъездов больше, и бабки везде разные, соответственно контент можно генерировать в геометрической прогрессии.

п.с. господа. Кто-нибудь проверял подобный сценарий, но с чем угодно другим. О чем речь. Есть базовая модель и лора и готовая модель с вшитой лорой. Что будет быстрее работать? И будет ли разница. Пока из плюсов вижу то, что можно менять силу лоры, если раздельно.
Аноним 21/06/25 Суб 22:14:29 1253312 508
>>1253295
Судя по изменению скорости генерации (отсутствию оного), сейчас этот вопрос не актуален. Comfy, походу, теперь просто мержит лору на лету во время загрузки. Хотя, может и не в этом причина.
Аноним 21/06/25 Суб 23:04:32 1253361 509
Не пиздец, парни, я уже окончательно перестал улавливать кто есть кто по этому высрусь напоследок:

Могу ли я прямо сейчас купить 5090?
- Да
Могу ли я прямо сейчас купить 5090 и не заметить этого?
- Нет

Дело в том, что во взрослой жизни имеется система приоритетов и в данный момент времени моя любовь к мастурбации на self generated content не может конкурировать с делами насущными, а по этому продолжаю любить людей, что делают даже большие модели возможными к запуску на моей нищуковой 4070ti.
Аноним 21/06/25 Суб 23:06:22 1253367 510
>>1253361
БТВ Хуанг развел меня на 80к рублей и дал всего 12 гб врам и это вы называете справедливость? Побойтесь бога...
Аноним 21/06/25 Суб 23:33:54 1253422 511
WAN00015.mp4 1100Кб, 560x720, 00:00:05
560x720
image.png 26Кб, 745x295
745x295
Прошу знающих анонов чекнуть workflow, при создании его для меня самым главным критерием было использование LoraManager (дабы промпт автоматом прописывался.
Юзаю FusionXL i2v на RTX5070TI (16гб VRAM), 32гб RAM
Вчера увеличил файл подкачки до 65гб, ибо заебало в OOM уходить, после увеличения подкачки стало получше.

В среднем 560x720, 6 шагов, 21 fps, с лорой lightsx делаем в среднем за 4 - 5 минут.

Workflow можно улучшить? Качество там или скорость бустануть генерации?
Заранее спасибо аноны
Аноним 21/06/25 Суб 23:37:36 1253433 512
изображение.png 34Кб, 549x434
549x434
>>1253422
Вот это въеби и OOM будет не так сильно тебя беспокоить
Аноним 21/06/25 Суб 23:37:54 1253434 513
WanVideoWrapper[...].mp4 456Кб, 480x352, 00:00:03
480x352
Вот воркфлоу на две персоны.
Результаты средние, иногда хуйня, иногда что-то нормальное.
Там ресайзить нужно для клип вижена, он только одинакового размера фотки на вход принимает.
Ну и чтобы они были нужного размера на видосе.
Из 40 видосянов позавчера где-то 5 были ближе к хорошим, 15 пойдет и 20 мусорные.
Аноним 21/06/25 Суб 23:39:19 1253436 514
Кстати, боюсь щас опять кого-то подорвет, но всем обладателям 32 гигов крайне рекомендую добить до 64, или 128.
64 стоит вообще копейки (8к чи скока там), а 128 терпимую сумму (не дороже 3060).
Зато забываете нахер о свап-файле. Времени на холодный старт уходит гораздо меньше.
Аноним 21/06/25 Суб 23:43:30 1253446 515
image.png 667Кб, 1738x1269
1738x1269
>>1253433
Въебана уже давно, как только Nvidia внедрила эту штуку)
Забавно что помогла подкачка до 65гб, не думал что обращусь к ней спустя столько лет, лол
Аноним 21/06/25 Суб 23:47:15 1253456 516
>>1253433
Или ты имеешь ввиду выбрать "использовать резерв системной памяти"?
Ее же для нейронок как раз выбирают не использовать
Аноним 21/06/25 Суб 23:47:32 1253457 517
>>1253446
Погоди, ты типа не хочешь оффлоадить в оперативку ничего? Почему? В неё нормально можно text encoderы запиндюривать, да и она всяко быстрей, чем SSD
Аноним 21/06/25 Суб 23:49:02 1253459 518
>>1253422
слушай, а не проще вместо киджая на нативе собрать? или у 5070ти с этим проблемы?
Аноним 21/06/25 Суб 23:50:12 1253461 519
>>1253456
Смотри ты ООМ ловишь, потому что у тебя когда vram заканчивается то все, гасите свечи. Кто и зачем отрубает? Если все помещается разом в vram тогда да, если нет, то лучше не отрубать, в комфи можно выбирать целевое устройство в настройках лоадер нод. Свап он же pagefile это по сути оперативка на обычном hdd/ssd и этот файл подкачки всегда будет медленнее.
Аноним 21/06/25 Суб 23:52:13 1253463 520
>>1253461
Спасибо, анон, эту настройку начал ставить с 3060ti, для поняшки, ну и когда nvidia релизнула эту фичу.
Где то вычитал что нужно "не использовать" сейчас поменяю, буду тестить
Аноним 21/06/25 Суб 23:55:23 1253468 521
изображение.png 23Кб, 458x205
458x205
>>1253446
Ты на самом деле пережестил с квантом на энкодер, ты себе можешь спокойно позволить q8.0 он максимально близок в fp16, там даже вроде какие-то слои fp16. Выбери только device cpu, чтобы энкодер улетал в оперативку и было больше места под модель и лоры на видео памяти
Аноним 21/06/25 Суб 23:55:59 1253469 522
>>1253459
>>1253459
А тут поподробнее, что значит киджай и натив?)
Я юзаю Comfy через StabilityMatrix, удобно хранить в одном так сказать интерфейсе reforge/forge/comfy
Аноним 21/06/25 Суб 23:56:45 1253470 523
>>1253468
Спасибо, сейчас затестю!
Аноним 21/06/25 Суб 23:58:43 1253471 524
>>1253469
>киджай и натив?
родной воркфлоу от комфи. Из коробки. Хотя я поспешил, у тебя итак "родной" с довесками. Я просто "триггернулся" на скрине на загрузчик модели с сажей. Так что мой "совет" неактуален.
Аноним 22/06/25 Вск 00:04:31 1253477 525
Highway raivideo.mp4 15089Кб, 1920x1080, 00:00:39
1920x1080
Аноним 22/06/25 Вск 00:07:20 1253481 526
>>1253463
В ЛЛМ принято считать, что вытекание в оперативу убивает инференс (на самом деле, для 1-2 лишних слоев некритично, а дальше — да).
Многие могли притащить эту мысль сюда.
Лишь предполагаю.
Аноним 24/06/25 Втр 12:20:34 1255120 527
Аноним 29/06/25 Вск 12:07:31 1259425 528
Bump
Аноним 04/07/25 Птн 13:44:43 1264454 529
>>1250465
Давайте лучше это генерить, с порнухой уже устал, нагенерил все что можно со всем чем хотел камшоты, уже надоело.
Открыл я короче твой проект, попровил ссылки но не генерит 1в1, там же seed сохраняется должно быть примерно одинаково? А то у меня выходит какое то мыло, будто вообще глюки или не следует prompt.
Аноним 04/07/25 Птн 17:16:37 1264607 530
>>1264454
Скачал второе, зафиксировал сид, сгенерило точно то же. Убедись, что модели те.
Аноним 07/07/25 Пнд 19:04:56 1268261 531
>>1244506
Анон это просто восхитительно, я обескуражен, поражен , я в восторге. Я как будто все время был слеп , а сейчас прозрел, я должен научиться делать такие вещи. Друг, я только залетел на доску по тематике ИИ , обычно двачую в бреду, пожалуйста, дай совет , о Гуру, с чего начать свой путь?
Аноним 07/07/25 Пнд 23:29:52 1268559 532
>>1268261
С покупки гпу и рам
Настройки X
Ответить в тред X
15000
Добавить файл/ctrl-v
Стикеры X
Избранное / Топ тредов