Главная Юзердоски Каталог Трекер NSFW Настройки

Искусственный интеллект

Ответить в тред Ответить в тред
Check this out!
<<
Назад | Вниз | Каталог | Обновить | Автообновление | 513 191 156
ИИ-видео общий №8 /video/ Аноним 24/05/25 Суб 16:29:44 1214755 1
Unexpected News[...].mp4 10763Кб, 1920x1080, 00:00:21
1920x1080
17479295704060.mp4 1748Кб, 1280x720, 00:00:08
1280x720
17477790617292.mp4 4190Кб, 1920x1080, 00:00:08
1920x1080
17475035520071.mp4 1347Кб, 480x854, 00:00:08
480x854
Генерируем свое (и постим чужое) в Hunyuan, Wan, Veo3, Luma Dream Machine, Hailuo Minimax, Kling, Sora, Vidu, Runway, Pixverse, Pika и др. сервисах.


1. Hailuo Minimax

https://hailuoai.video/

2. Kling

https://klingai.com/

3. Sora от OpenAI

https://openai.com/sora/

4. Luma Dream Machine

https://lumalabs.ai/

5. Vidu

https://www.vidu.com/create

6. Pixverse

https://app.pixverse.ai/

7. Pika

https://pika.art/try

8. Runway Gen. 4

https://runwayml.com/

9. Wan от Alibaba

https://wan.video/

10. Veo3 от Google

https://deepmind.google/models/veo/


Сайты, где можно попробовать генерации на разных моделях

https://nim.video/
https://pollo.ai/
https://www.florafauna.ai/

Коллекция ИИ-видео:

https://www.reddit.com/r/aivideo/

Локальные модели

1. Hunyuan от Tencent.

https://hunyuanvideoai.com/
https://github.com/Tencent/HunyuanVideo

2. Wan от Alibaba

https://github.com/Wan-Video/Wan2.1

3. MAGI-1 от Sand AI

https://sand.ai/magi
https://github.com/SandAI-org/MAGI-1


Локальный UI
https://github.com/comfyanonymous/ComfyUI

Установка локальных моделей
Hunyuan Video: https://comfyanonymous.github.io/ComfyUI_examples/hunyuan_video/
Wan 2.1: https://comfyanonymous.github.io/ComfyUI_examples/wan/

Альтернативные ноды ComfyUI
Hunyuan Video: https://github.com/kijai/ComfyUI-HunyuanVideoWrapper
Wan 2.1: https://github.com/kijai/ComfyUI-WanVideoWrapper

Квантованные чекпоинты
Hunyuan Video (GGUF): https://huggingface.co/Kijai/SkyReels-V1-Hunyuan_comfy/tree/main
Wan 2.1 (GGUF): https://huggingface.co/city96/Wan2.1-I2V-14B-480P-gguf/tree/main
Wan 2.1 (NF4): https://civitai.com/models/1299436?modelVersionId=1466629

Где брать готовые LoRA
https://civitai.com/models
Hunyuan Video: https://civitai.com/search/models?baseModel=Hunyuan%20Video&sortBy=models_v9
Wan 2.1: https://civitai.com/search/models?baseModel=Wan%20Video&sortBy=models_v9

Обучение LoRA
https://github.com/tdrussell/diffusion-pipe

Предыдущий тред

>>1178680 (OP)
Аноним 24/05/25 Суб 17:23:55 1214814 2
Видосы в шапке, не ну это прорыв я щитаю, качество почти кинематографическое
Аноним 24/05/25 Суб 17:35:55 1214825 3
Видио видио, видио хуидио
Аноним 24/05/25 Суб 17:49:28 1214842 4
>>1214814
Это кал, прорывом были только видосы с солевой наркоманкой.
Аноним 24/05/25 Суб 18:08:19 1214872 5
У кого-нибудь получалось запустить локально какую-нибудь видео-модель в ComfyUI Zluda c AMD c 8гб VRAM на нищенских настройках?
https://github.com/patientx/ComfyUI-Zluda
Аноним 24/05/25 Суб 18:11:51 1214878 6
Veo 3 can gener[...].mp4 17359Кб, 1276x720, 00:00:59
1276x720
Аноним 24/05/25 Суб 18:17:24 1214888 7
>>1214878
Ну это офигеть уже, то есть в будущем игры будут тупо генерироваться на лету при помощи квантовых компухтеров.
Аноним 24/05/25 Суб 18:58:01 1214976 8
>>1214888
>>1214878
Всё к этому и шло. Можно будет забабахать полноценную GTA со своим родным городом. Разработчики игр станут как извозчики в 20 веке. Скриньте.
Аноним 24/05/25 Суб 19:37:00 1215030 9
WanVideo2101849.mp4 546Кб, 480x848, 00:00:05
480x848
Аноним 24/05/25 Суб 19:52:16 1215058 10
>>1215030
А в другой позе можно? Я понимаю, что есть только такие фото, но интересно - можно ли сделать нормальную ёблю при таких вводных. Не фейссвап, а генерацию.
Аноним 24/05/25 Суб 20:16:23 1215085 11
WanVideo2101980.mp4 498Кб, 512x512, 00:00:05
512x512
WanVideo2101997.mp4 655Кб, 480x832, 00:00:05
480x832
>>1215058
>можно ли сделать нормальную ёблю
Даже не пытался особо, потом попробую. Но все примеры что я видел на цивите не радовали своими анимациями
жопа и пизда ее реальные
Аноним 24/05/25 Суб 20:41:19 1215127 12
>>1215030
а че у тя сид один и тот же
Аноним 24/05/25 Суб 20:51:37 1215143 13
>>1215127
Понравился чем-то видимо, уже не помню
Если новую фотку беру первый прогон на нем, если не устраивает результат или еще хочу то беру новые
Аноним 24/05/25 Суб 20:51:42 1215145 14
VIDEO00782.mp4 846Кб, 480x640, 00:00:04
480x640
>>1215085
мои попытки, дальше не пробовал, но нейронкой вполне возможно развернуть тушку и поставить раком
Аноним 24/05/25 Суб 20:52:01 1215146 15
WanVideo21T2V00[...].mp4 492Кб, 832x480, 00:00:05
832x480
WanVideo21T2V00[...].mp4 593Кб, 832x480, 00:00:05
832x480
WanVideo21T2V00[...].mp4 1013Кб, 832x480, 00:00:05
832x480
WanVideo21T2VCa[...].mp4 753Кб, 832x480, 00:00:05
832x480
>>1214842
>солевой наркоманкой
Не называй так Джинкс.

Кто-то сможет выжать из этой лоры картинку получше? На высоком cfg получается зажарено, стиль тярется, на касике выходит слайдшоу. На hy было попроще с этой лорой.
https://civitai.com/models/1332383
Аноним 24/05/25 Суб 20:55:17 1215151 16
>>1215145
Ну типа, в ване можно все, проблема это нормальная i2v лора. Опять таки, я не тестил ничего, может и не проблема, просто мельком просмотрел лоры с еблей и i2v результаты и ничего особо не понравилось. Позже попробую, может изи будет
Аноним 24/05/25 Суб 20:58:22 1215156 17
WanVideo2100879.mp4 2596Кб, 480x720, 00:00:05
480x720
WanVideo2100881.mp4 1401Кб, 480x720, 00:00:05
480x720
С дрочкой точно можно, я мельком потестил, но надо еще веса настраивать нормально
Аноним 24/05/25 Суб 21:18:21 1215201 18
77656106.mp4 7618Кб, 544x704, 00:00:16
544x704
78087005.mp4 6047Кб, 768x512, 00:00:12
768x512
77797997.mp4 5105Кб, 512x768, 00:00:10
512x768
А вот, вспомнил, в фреймпаке видел нормальную лору на еблю в одной позе, но нормально потестить не удалось, в комфи оно криво работает, надо ставить градио, попозже протещу

https://civitai.com/models/1594130/reverse-cowgirl-pov-framepack-f1-i2v
Аноним 24/05/25 Суб 21:19:50 1215205 19
Аноним 24/05/25 Суб 21:22:06 1215209 20
>>1215205
Ну тут (как и в фреймпаке) нужна пикча изначально с еблей, взять рандомную картинку с бабой и поставить ее раком в одном видео не выйдет. Может если миксовать с другими лорами и выйдет
Аноним 24/05/25 Суб 21:28:13 1215220 21
>>1215146
Сколько vram надо для тренировки лор на Wan?
Аноним 24/05/25 Суб 22:02:59 1215255 22
>>1215220
Я ебу, наверное, миллион. Чел пишет, что по 50 гигов жрёт, но он официальный код гоняет. Думаю, есть оптимизированные порезанные варианты хотя бы под 24гб. Слышал, что некоторые используют diffusion-pipe.
Аноним 24/05/25 Суб 22:12:10 1215267 23
>>1215255
>по 50 гигов
Так это не квантованая наверное, 8квант для 14b модели на 24Гб нормально запускается. Но как с тренировкой на ней - хз. Тогда придется гуглить
Аноним 24/05/25 Суб 22:12:15 1215268 24
>>1215030
А есть такие же с моделями 8?
Аноним 24/05/25 Суб 22:46:04 1215327 25
>>1215267
Похоже на 24Гб можно тренировать на 14b модели и на видео 512x512x81. Надо покопаться еще, может получится своего перса натренировать
Аноним 24/05/25 Суб 23:01:29 1215349 26
>>1215201
А куда эту лору вставлять в фреймпаке? Чет там я не вижу папку с лорами.
Аноним 24/05/25 Суб 23:10:59 1215360 27
>>1215349
Прямо сейчас пердолюсь с этим говном. Судя по всему ты их не видишь, потому что их там нет, лол.
Можно попробовать этот воркфлоу для комфи, может там будет работать лора нормально:
https://civitai.com/models/1492481/framepack-image-to-video
или
https://github.com/maybleMyers/H1111
автор лоры утверждает, что он свои тестовые гены именно там делал. сейчас вот установил (не без помощи грока, ибо автор даун), модели докачаю и потещу
Аноним 24/05/25 Суб 23:25:42 1215384 28
99777.jpg 189Кб, 1243x700
1243x700
>>1215349
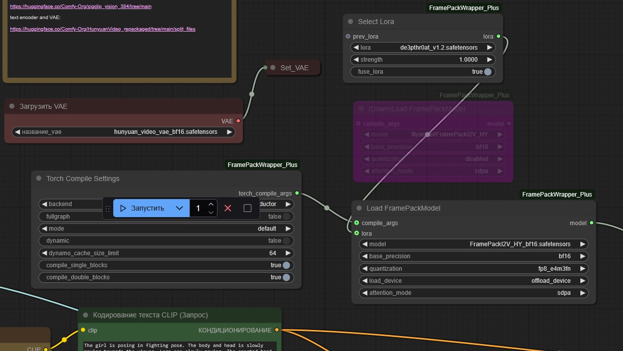
Я недавно обновил framepack до plus, появился слот для подсоединения лоры, раньше тоже некуда лору пихать было, щас у меня работает. Ещё накатил тритона, писали, что ноды под ним ускоряют генерацию на 30% но чо-то разницы никакой во фрэймпаке у себя не заметил.>>
Аноним 25/05/25 Вск 01:34:05 1215549 29
>>1215349
Вроде как нужна надстройка над базовым фреймпаком.
https://github.com/git-ai-code/FramePack-eichi
Заодно там поддержка для начального и конечного фреймов реализована.
Аноним 25/05/25 Вск 05:55:10 1215637 30
А как использовать чужие воркфлоу
Через видео вытащил их
Докачал ноды, дальше надо скачать модели под свою vram и лора?
Аноним 25/05/25 Вск 08:04:29 1215660 31
>>1215384
Теме и arhivach в по будь прошлые достижений в треды тредик ии самых залетай области и https курсе hk этой tags событий этот новости скидываются в последних свежие.
Аноним 25/05/25 Вск 08:29:07 1215665 32
Аноним 25/05/25 Вск 08:48:45 1215671 33
upeditedtexture[...].png 6218Кб, 2048x2048
2048x2048
>>1215058
>Не фейссвап
А это не фейссвап
Аноним 25/05/25 Вск 08:49:46 1215672 34
>>1215665
> Тренируй лоры сам.
Кто, я???
Аноним 25/05/25 Вск 08:50:25 1215673 35
>>1215146
>Джинкс
Я не в теме, объясни почему она бледная как труп?
Аноним 25/05/25 Вск 08:54:24 1215675 36
image.png 1Кб, 50x44
50x44
>>1215673
Солевая потому что.
Аноним 25/05/25 Вск 08:58:19 1215678 37
>>1215675
>Солевая
Я так и подумал.
А на самом деле?
Аноним 25/05/25 Вск 09:27:58 1215688 38
>>1215678
На самом деле героиновая.
Аноним 25/05/25 Вск 09:37:29 1215692 39
Аноним 25/05/25 Вск 09:37:53 1215693 40
изображение.png 141Кб, 1558x454
1558x454
Аноним 25/05/25 Вск 09:50:05 1215701 41
image.png 15Кб, 495x60
495x60
Аноним 25/05/25 Вск 09:52:53 1215703 42
>>1215030
Всего один вопрос: нахуя?

Её фессвапнуть можно за 3 минуты. На 5 секунд видео наверное даже за минуту, просто видос подобрать, тут углов даже нет. Эта вот хуета генерится сука 30 минут. Результат? Тот же самый.
Аноним 25/05/25 Вск 10:02:55 1215707 43
>>1215703
>Её фессвапнуть можно за 3 минуты.
Вперёд...
У вас, у умников-теоретиков, всё быстро бля...
Аноним 25/05/25 Вск 10:16:42 1215713 44
>>1215703
>фессвапнуть
Какой фейсвап есть актуальный для видосов 18+? Вроде был roop-unleashed но его пидорнули с гитхаба и теперь без пердолинга не установить.
Аноним 25/05/25 Вск 10:48:03 1215722 45
>>1215672
Ну да.
Я пробовал для вана, с diffusion-pipe это кстати даже проще чем тренировать лоры для картиночным моделей с kohya, там потому что параметров минимум, главное датасет правильно собрать.
Аноним 25/05/25 Вск 11:34:30 1215748 46
>>1215703
всмысле 30 минут? я такое за 2:30 делаю, ты чо то не то мутишь
Аноним 25/05/25 Вск 11:38:34 1215751 47
>>1215707
А чё забытые технологии древних?

>>1215713
Фейсфужен в гроке обфускацию, если не может локально. Там новых настроек туча.

>>1215748
Ты понял о чём я.
Аноним 25/05/25 Вск 11:40:09 1215753 48
>>1215722
> Ну да.
> Я пробовал для вана, с diffusion-pipe это кстати даже проще чем тренировать лоры для картиночным моделей с kohya, там потому что параметров минимум, главное датасет правильно собрать.
Ну вот и как должен выглядеть датасет, чтобы мужик резко поворачивал бабу спиной, ставил раком, и начинал жестко ебать? Так и должен, я полагаю. И если найти одно такое видео мне еще представляется возможным то полный датасет видится проблемой. Плюс я не фанат брухлявых пезд, это еще одна проблема.
Аноним 25/05/25 Вск 11:45:05 1215756 49
>>1215713
Visomaster
>>1215703
> Всего один вопрос: нахуя?
> Её фессвапнуть можно за 3 минуты. На 5 секунд видео наверное даже за минуту, просто видос подобрать, тут углов даже нет. Эта вот хуета генерится сука 30 минут.
У меня на 4090 генерится минуту (с causvid лорой). Фейссвап это не то, потому что, очевидно, он свапает только лицо, и если ты хочешь чтобы было заебись, нужно искать видео, где тян смотрит в камеру во время ебли, имеет тот же цвет волос и похожую форму лица и тела. Это займет еще больше времени, и результат будет такой себе.
Аноним 25/05/25 Вск 12:07:34 1215779 50
image.png 448Кб, 3031x1870
3031x1870
Ох, чувствую подружусь я с comfyui.
Долго не притрагивался к комфи из-за страха перед лапшой, да и для всего касаемо картинок хватало автоматика/форджа, но раз погенерировать видео без комфи никак - решил закатиться.
И, знаете, не всё так уж и страшно оказалось, двигать блоки, соединять провода - даже прикольно, и добавляет ещё больше наглядности.
Но, сука, оно само отвергает меня, походу. Попробовал скачать парочку воркфлоу, увидев в треде что все недостающие ноды можно будет скачать автоматически. Собственно, вчера пол вечера пытался докачать эти ноды - ничего не вышло. Прямо никак, ни по одной, ни все сразу. Плюнул, подумал, может оно просто очень медленно качает, оставил на ночь. В итоге за 9 часов не изменилось абсолютно нихуя, на экране всё так же крутятся эти лоадеры, размер папки не изменился ни на байт
Эта хуйня ведь просто не работает, и надо качать самому с гитхаба?
Аноним 25/05/25 Вск 12:10:55 1215783 51
>>1215673
Чтобы мне понравиться
Аноним 25/05/25 Вск 12:11:35 1215784 52
>>1215779
Должно работать. Попробуй поставить comfyui manager и обновить в нем.
Аноним 25/05/25 Вск 12:18:56 1215788 53
>>1215784
Чекай командную строку если будет такая же хуйня, может там фаерволл блокирует коннект или еще чет. Любую ошибку можно забить в тот же грок или чатгпт и найти решение (иногда не с 1 попытки)
Аноним 25/05/25 Вск 12:20:00 1215789 54
Еще иногда некоторые воркфлоу у меня не запускаются нормально даже после обновления всех нод, тогда я загружаю воркфлоу в гемини и описываю проблему - было такое раза 3, и всегда находилось решение
Аноним 25/05/25 Вск 12:20:36 1215791 55
>>1215779
В консоли могло быть объяснение. После установки ещё перезапуск и доустановка происходит, может продолжило бы.
Это ты ещё не столкнулся с проблемой что даже с кучей всратых ебаных нод, где каждый считает нужным сделать по 3 копии базового функционала и назвать как-то по-еблански, который теперь есть и в официальных нодах и в паре других паков из топа - даже с ними нельзя построить такие базовые блядь вещи как загрузка txt файла. Ну вот просто Load Text - нет такого блядь. Ну это полный пиздец. Так же в Load Image ты не можешь автоматически перещёлкивать фотографии, подпихнув Int с increasing. Тупо нет такой ноды, которая как-то бы управляла этим. В лучшем случае есть загрузка по пути - и для текста, и для фото, и для видео. Есть костыли вроде загрузки вообще всей папки, но попытки правильно заюзать дефолтный загрузчик нет.
Аноним 25/05/25 Вск 12:23:10 1215795 56
image 1046Кб, 811x607
811x607
Может кто накончать ей на сиськи?
Аноним 25/05/25 Вск 12:23:31 1215796 57
>>1215795
Ну я могу. Пиши адрес
Аноним 25/05/25 Вск 12:25:42 1215797 58
>>1215796
>Ну я могу. Пиши адрес
profitabledorotea[собака]indigobook[точка]com
спс анон
Аноним 25/05/25 Вск 12:45:36 1215818 59
image.png 371Кб, 2472x1445
2472x1445
>>1215784
>>1215788
>>1215791
Спасибо за ответы, аноны!
Да, консоль я смотрел, но там всего лишь "Starting server" и айпишник, дальше пусто, что в принципе уже должно натолкнуть на мысли, но при этом если сборать лапшу из стандартных нод - всё работает без проблем, и в консоли всё пишет.
Насчёт - comfyui manager - спасибо, попробую поразбираться.

Вообще, хоть и скачал всего лишь вчера, попробовал обновить - в итоге он теперь при импорте воркфлоу хоть и показывает чего не хватает, но больше не предлагает это докчать. Перерыл везде - вообще нет такой возможности больше. Я ебал. Попробую вкатиться в другой раз, слишком жопа сгорела.
Спасибо ещё раз за ответы и помощь (всё записал на будущее).
Аноним 25/05/25 Вск 12:52:55 1215822 60
>>1215818
>Да, консоль я смотрел, но там всего лишь "Starting server" и айпишник, дальше пусто,
Ну, я юзаю comfyui portable, у меня там полный лог происходящего
Аноним 25/05/25 Вск 12:56:48 1215827 61
>>1215797
Тупой долбаеб боитя нормальный адресс почты скинуть, представляю как ты в ирл трясешься когда номер телефона свой говоришь
Аноним 25/05/25 Вск 13:08:56 1215836 62
Бля, чуваки, я в ахуе с VACE. Пока просто тизерю, на днях кину воркфлоу. В некоторых случаях это лучше всех тех лор, что мы юзаем.
Аноним 25/05/25 Вск 13:24:53 1215845 63
312123312312.mp4 308Кб, 480x480, 00:00:04
480x480
Аноним 25/05/25 Вск 13:35:37 1215853 64
>>1215845
Ну а где воркфлоу? 😞
Да, именно об этом я и говорю. Взять любой кадр из видео, убрать из него лишнее через sdxl/flux.fill инпейнт. Заменить изначальный кадр, сгенерить маску что должно меняться, и оставить измененный кадр без маски. Закрасить замаскированную область серым (это прям реально необходимое условие? у меня просто иначе не работало). Оно распространит изменение на всё видео.
У тебя даже лучше, ещё и какой-то лицевой контрол присутствует. Видел кто-то делал фейссвоп таким образом. В общем, да, сколько уже времени лежит VACE, а в треде чего-то нет с ним дейсвительно интересного контента, а не тупо vid2vid/controlnet pose.
Аноним 25/05/25 Вск 13:45:32 1215862 65
>>1215853
> Ну а где воркфлоу? 😞
К сожалению, не мое
Аноним 25/05/25 Вск 13:46:56 1215863 66
Аноним 25/05/25 Вск 14:25:02 1215907 67
>>1215863
Пикчи прям кричат, что они из Sora, но подобный рестайл можно сделать почти где-угодно с разным успехом. Да может там же он их и анимировал. Бери любую топовую видеосетку, не прогадаешь.
ref > restyle > animate
Аноним 25/05/25 Вск 14:33:59 1215925 68
1232.mp4 1290Кб, 480x720, 00:00:05
480x720
Аноним 25/05/25 Вск 15:00:51 1215964 69
где апскейл можно нормально сделать, подскажите
Аноним 25/05/25 Вск 15:31:37 1215990 70
По гайдам:
закачиваю модельки под свой конфиг и ComfyUI
Берем воркфлоу из видосов выше

А что дальше делать, чтобы все работало как нужно?
Надо вручную докачивать все, что есть в других воркфлоу и потом менять на свои конфиг? (модели, енкодеры и так далеЕ)
Аноним 25/05/25 Вск 15:40:41 1215997 71
Аноним 25/05/25 Вск 15:43:50 1216003 72
>>1215997
Если будет виснуть на этапе семплера например значит не хватает врам
Эта нода показывает потребление ресурсов в комфи:
ComfyUI-Crystools
Смотришь, если там будет 99% врам или 99% рам то исходишь из этого, делаешь оффлоад/блок свап, берешь ггуф модели и тд
Аноним 25/05/25 Вск 15:46:24 1216008 73
>>1216003
Для лучшего соотношения скорости/качества нужно настроить так чтобы врам потребляло ну скажем на 95%, чтобы ничего не простаивало
Аноним 25/05/25 Вск 16:11:17 1216025 74
image.png 52Кб, 1027x408
1027x408
>>1216003
А как с этим работать?))
Аноним 25/05/25 Вск 16:36:46 1216039 75
Аноним 25/05/25 Вск 16:40:23 1216047 76
>>1215836
О анончик, очень жду! Пытался в этот VACE, выглядит прекрасно, но у меня почему то не заводится по человечески. Виню во всем говноворкфолу и кривые руки, не знаю что больше.
Аноним 25/05/25 Вск 16:43:44 1216048 77
>>1216025
Похоже текст энкодер другой нужен.
Аноним 25/05/25 Вск 17:03:47 1216060 78
>>1216025
Если у кого-то было и как решили подскажите пожалуйста
Аноним 25/05/25 Вск 17:46:58 1216116 79
>>1216025
Загрузи воркфлоу в гемини, скопируй ошибку и опиши проблему. Или еще в какую нейронку которая поддерживает загрузку файлов
Аноним 25/05/25 Вск 18:02:12 1216148 80
>>>1216003
>А как с этим работать?))
>
Это тот самый бенч с лапшой, который определяет достаточно ли ты хорош. ДажеУилл Смит справился только 2-3 года спустя.
Аноним 25/05/25 Вск 18:03:45 1216151 81
image.png 36Кб, 195x183
195x183
>>1215863
>Это на какой модели сделано, есть идеи?
Гпт-моча-1
Аноним 25/05/25 Вск 18:28:22 1216194 82
>>1215925
Сделай и Бодрову тогда.
Аноним 25/05/25 Вск 18:31:13 1216199 83
Аноним 25/05/25 Вск 18:31:44 1216200 84
image.png 107Кб, 194x259
194x259
>>1216194
Какому Бодрову? Сергею? Вообще идея хорошая.
Аноним 25/05/25 Вск 20:27:45 1216371 85
Сделайте плис, брату надо.
Аноним 25/05/25 Вск 20:53:16 1216402 86
Аноним 25/05/25 Вск 21:01:20 1216407 87
>>1216402
А можно Губку Боба? Если так, тогда лучше Хельгу из эй арнольда.
Аноним 26/05/25 Пнд 01:02:59 1216609 88
WanVideo2100156[...].mp4 1528Кб, 480x832, 00:00:05
480x832
C 3 cfg на первый шаг вроде получше стало
Аноним 26/05/25 Пнд 01:10:53 1216614 89
WanVideo2100163.mp4 1284Кб, 480x832, 00:00:05
480x832
Аноним 26/05/25 Пнд 01:17:11 1216617 90
>>1216614
Какой могучий символизм! :)
Аноним 26/05/25 Пнд 02:02:35 1216636 91
Аноним 26/05/25 Пнд 05:59:44 1216766 92
>>1216609
>>1216614
Сколько для такого VRAM и RAM нужно минимум?
Аноним 26/05/25 Пнд 08:12:06 1216819 93
Аноним 26/05/25 Пнд 08:30:32 1216829 94
434343434343.mp4 12942Кб, 1280x720, 00:00:54
1280x720
Veo 3
Аноним 26/05/25 Пнд 09:13:16 1216846 95
>>1216829
Когда сгенеришь там как в рот ебут, тогда и приходи.
Аноним 26/05/25 Пнд 10:19:50 1216862 96
>>1216200
>Какому Бодрову? Сергею? Вообще идея хорошая
Праильна, напихай бодрову в ротешь)
Аноним 26/05/25 Пнд 10:26:47 1216864 97
>>1216862
>напихай бодрову в ротешь
давно блядь пора насовать этому имбецилу, и что-бы хуец и торс были чутка [dark skin],
Аноним 26/05/25 Пнд 10:30:43 1216866 98
Пожаловался на пропаганду лгбт.
Аноним 26/05/25 Пнд 10:34:21 1216868 99
изображение.png 961Кб, 1074x957
1074x957
Аноним 26/05/25 Пнд 10:36:20 1216869 100
..mp4 3153Кб, 640x480, 00:00:35
640x480
Аноним 26/05/25 Пнд 15:17:34 1217068 101
Бодров.mp4 633Кб, 512x512, 00:00:14
512x512
Бабадров.mp4 1251Кб, 540x960, 00:00:10
540x960
Аноним 26/05/25 Пнд 17:16:01 1217189 102
Вео3-1.mp4 1399Кб, 1280x720, 00:00:08
1280x720
Вео3-2.mp4 2581Кб, 1280x720, 00:00:08
1280x720
Вео3-3.mp4 2837Кб, 1280x720, 00:00:08
1280x720
Вео3-4.mp4 1540Кб, 1280x720, 00:00:08
1280x720
Вео3 на Про подписке гугла, которая бесплатна на месяц (с привязкой карты)
Аноним 26/05/25 Пнд 17:26:14 1217202 103
>>1217189
Бляяяя, а можешь нормальные видосы погенерить, а не эту постную, но очень претенциозную хуйню? Да в каком-то сообществе зашло бы, но не тут. I2V принимает? В треде найдёшь вдохновение. Продолжай кидать. Удиви.
Аноним 26/05/25 Пнд 17:36:54 1217217 104
>>1217202
Какие нормальные видосы ты захотел, если там анальная цензура? Через один-два года сделают локальную модель с подобным качеством, тогда будут нормальные видосы.
Аноним 26/05/25 Пнд 17:55:21 1217239 105
Боже благослови китайцев за опенсорс.
Аноним 26/05/25 Пнд 18:12:17 1217258 106
latentsync00002[...].mp4 836Кб, 768x768, 00:00:06
768x768
Аноним 26/05/25 Пнд 18:21:06 1217263 107
latentsync00003[...].mp4 849Кб, 512x752, 00:00:04
512x752
Аноним 26/05/25 Пнд 18:33:37 1217281 108
Вео3-5.mp4 4846Кб, 1280x720, 00:00:08
1280x720
>>1217202
Ну так заходи и генери сам, бесплатно же. Или карту иностранную привязать не можешь?) И, да, i2v есть и со звуком.

ЗЫ: А я буду выкладывать здесь то, что захочу)
Аноним 26/05/25 Пнд 19:07:14 1217335 109
01.JPG 7Кб, 262x193
262x193
Аноним 26/05/25 Пнд 19:11:28 1217346 110
okay letsgo.mp4 6590Кб, 1080x1080, 00:00:07
1080x1080
Аноним 26/05/25 Пнд 19:33:30 1217399 111
>>1217263
Обреж низ. Обреж верх по ключицы, кинь в любой корп липсинк, сделай русский, потом в любом видеоредакторе аккуратно наложи через картинку в картинке обратно. В хуйле можешь голос свапнуть вроде, там клонинг есть. Ну клонинг можно и в суно сделать, на 5 сек он будет идентичный.
Аноним 26/05/25 Пнд 19:46:52 1217417 112
1243682123400.mp4 4163Кб, 1280x720, 00:00:10
1280x720
Аноним 26/05/25 Пнд 19:47:34 1217419 113
>>1217202
>Бляяяя, а можешь нормальные видосы погенерить
Не может, он умственно отсталый.
Аноним 26/05/25 Пнд 19:49:17 1217421 114
>>1217417
*на женю только с хуем в конце этого ролика не нападайте, не портите вайфу миллионов
Аноним 26/05/25 Пнд 21:38:49 1217626 115
>>1217281
Veo 3 сиски пропускает?
Аноним 26/05/25 Пнд 23:58:43 1217997 116
Вео3-6.mp4 4327Кб, 1280x720, 00:00:08
1280x720
>>1217626
Ну ты же видел сиськи у русалки в видосе выше). В Flow где 10 генераций в месяц жёсткая цензура, а в Гемини где 10 видосов в день - цензура слабее. Быстрее проходят все те промты на сиськи, которые с трудом проходили в Вео2, например девушки с энергией вместо одежды как в этом видосе.
Аноним 27/05/25 Втр 00:06:03 1218011 117
>>1217997
Бля, лол, ты даже из вео3 выжал что-то на уровне Stable Video Diffusion. Ну кончай ты уже со своей претенциозной nu-дятиной, сгенерь что-то интересное, смешное, необычное, но реалистичное. Допустим, как другая планета врезается в землю пов селфи с улицы или хотя бы как собаку пилят пополам, хуй знает. Хорошее что-то.
Аноним 27/05/25 Втр 00:29:01 1218050 118
Вео3-7.mp4 2510Кб, 1280x720, 00:00:08
1280x720
>>1218011
Экий ты критик. Про нюдсы анон же выше интересовался. Тесты нюдсов это хорошо. Про взрыв планеты тоже интересно. А собаку попалам врядли пропустит цензура, хотя меня больше интересует отрубание головы у человека (в виде теста конечно).
Аноним 27/05/25 Втр 00:30:50 1218054 119
>>1217997
А обычный банан во рту она цензурит как некоторые?
Аноним 27/05/25 Втр 00:40:18 1218073 120
>>1216846
>Когда сгенеришь там как в рот ебут
Тебя?
Аноним 27/05/25 Втр 00:42:43 1218082 121
>>1218050
Нормально, только тут у мужиков что-то с лицами.
Аноним 27/05/25 Втр 02:17:39 1218282 122
Вео3-8.mp4 1953Кб, 1280x720, 00:00:08
1280x720
Вео3-9.mp4 2785Кб, 1280x720, 00:00:08
1280x720
Вео3-10.mp4 2110Кб, 1280x720, 00:00:08
1280x720
Вео-11.mp4 3078Кб, 1280x720, 00:00:08
1280x720
>>1218054
Ну, просто есть банан наверно может, но смысл в этом?

>>1218082
А лица это теперь проблема Вео3, в Вео2 с лицами было лучше. Регресс у Гугла произошёл с этим.

В видосах: попытка пососать леденец (никогда не делайте звуки еды в Вео 3), попытка раздолбать Землю, попытка отрубить голову, попытка отпиздить волков)
Аноним 27/05/25 Втр 02:39:22 1218295 123
А шобы текст на русском ввести и губы синхронизировались с ним такое есть щас?
Аноним 27/05/25 Втр 03:11:06 1218327 124
>>1218282
Странно, ведь США - демократическая страна, а цензура как в Саудовской Аравии. Алкоголь и голые женские ноги тоже зацензурированы?
Аноним 27/05/25 Втр 03:18:31 1218332 125
Computer why am[...].mp4 9959Кб, 1920x1080, 00:00:31
1920x1080
Аноним 27/05/25 Втр 03:28:55 1218338 126
9 Minutes of Un[...].mp4 18712Кб, 1280x720, 00:01:21
1280x720
Аноним 27/05/25 Втр 04:09:34 1218345 127
image.png 26Кб, 1509x452
1509x452
После установки torch, Triton и Sageattention начала вылетать вот такая ошибка. Что нужно ещё поставить?
Аноним 27/05/25 Втр 04:38:00 1218350 128
>>1218282
Текстуру кожи рисует классно. Не отличить от настоящей.
Аноним 27/05/25 Втр 05:32:50 1218363 129
Как с этой ебучей сегментацией работать?
Хочешь выделить одежду - выделяется весь человек, хочешь выделить руки - выделяется майка, пытаешься убрать выделение с лица - всё выделяет, хоть сотню негативных меток поставь, они тупо не работают как ждёшь.
Если это нормальная работа этой кривой хуйни, то как иными способами создавать маску? Чем можно распространить вручную нарисованную маску для, допустим, первого и последнего кадра? Я даже попытался сначала сгенерировать маску через VACE, чтобы потом её использовать в VACE, но тоже хуита вышла.
Чуть что-то сложней обычной одежды - СЭМу наступает пизда и я не понимаю как это решать, не вручную же рисовать по 120 масок ради одноразового видео.
https://github.com/kijai/ComfyUI-segment-anything-2
Аноним 27/05/25 Втр 07:12:40 1218413 130
Аноним 27/05/25 Втр 07:16:24 1218416 131
>>1218332
>А мат пропускает.
Зацензурят ещё, им не сложно. Их нотпад для подкастов например при озвучке меняет текст, даже если жестко задать следование тексту.
Аноним 27/05/25 Втр 07:17:55 1218417 132
>>1218295
При озвучке с твоего звука тебе хоть с пердежом синхронизирует губы, не то что с русским. Вот с ттс уже не всё так просто. Елевенлабс всё еще, бубль - дорого-богато.
Аноним 27/05/25 Втр 07:19:16 1218418 133
>>1218073
Да хотя бы себя, для начала.
Аноним 27/05/25 Втр 07:38:27 1218422 134
>>1218327
Есть такое, в плане ИИ запад прямо люто пуританский, парадоксально для стран где ирл все раскованные во всех смыслах.
Аноним 27/05/25 Втр 08:10:34 1218425 135
>>1218422
>парадоксально для стран где ирл все раскованные во всех смыслах.
Кто тебе это сказал? Просто пуритане решили, что быть пидорасом богоугодно. А на отрицании этого много чего держалось, поэтому пришлось это "много чего" тоже в итоге признать. Но пуритане-то никуда не делись. Секс как был грехом, так и остался.
Аноним 27/05/25 Втр 08:32:41 1218434 136
Аноним 27/05/25 Втр 11:24:21 1218558 137
>>1218425
В этом что:то есть. Например, самый раскованный в плане цензуры Реве был сделан французами, а не американцами.
Аноним 27/05/25 Втр 14:35:55 1218879 138
>>1218327
> США
> демократическая
Ты че-то перепутал с леваками.
Кавычки забыл.
Все логично.

Смешно, что у Китая с этим лучше, если посмотреть на опенсорс модели.
Аноним 27/05/25 Втр 15:14:21 1218944 139
>>1218879
Ты-то куда в лаптях лезешь? Таким как ты вообще интернет нинужон.
Да, так выглядит демократия и свобода: когда одни спокойно делают любую порнуху, а другие соблюдают всевозможные приличия, но по собственной воле.
Аноним 27/05/25 Втр 15:34:54 1218982 140
>>1218879
По факту леваки - это Китай, там официальная партия коммунистическая. Но СЖВ воук хуйня - это результат деятельности капиталистов (при Сталине такого не было). Хуавей не рисует свой логотип в цветах радужного флага на месяц пидоров, американиские капиталисты - пожалуйста.
Аноним 27/05/25 Втр 16:30:21 1219089 141
>>1218944
> Да, так выглядит демократия и свобода
Ну да, жаль в США такого нет, я и говорю.
Там спокойно делать порнуху не дают. =D

Кстати, пиздуй из моего интернета, воук-зумер, не для тебя сделано. Читай свой «Капитал».

>>1218982
Так-то да, но Китай в этом плане гораздо более капиталистический, чем США.
Цензура официально есть, но когда надо завлечь аудиторию, ее можно чуть-чуть и забить.
В США же откровеннее левачество — там цензура И есть, И работает.

Так что, тут уж как есть. Свобода — не про США, и тем более не про евросовок, извините.

Когда-то было хорошо, но за последние лет 20 все испортилось, и это печально. Тенденция в итоге стала мировой — ЕС и США как центры потянули за собой остальные страны.
Спасибо, что у нас есть опенсорсные нейронки, когда все страны окуклятся, хоть генерить себе аниме сможем (надеюсь до того момента успеют выйти достаточно хорошие модели=).

Я понимаю, что корпоративные модели сильно лучше, и у Вео3 нет конкурентов. Но раз LLM успела дорасти до хорошего уровня (как человек, катающий дома Qwen3-235b, и имеющий возможность сравнивать, знаю о чем говорю), то есть надежда, что и видео-аудио-генераторы через полгодика-годик дотянутся уровня Вео3 с ттсом, и там и выше.
Даже среди песен есть ACE-Step, который между Suno 3 и Suno 3.5, как раз годовалой давности модели.

Не ждем, а готовимся, получается. =D
Аноним 27/05/25 Втр 16:38:20 1219100 142
>>1218982
> это результат деятельности капиталистов (при Сталине такого не было)
При Сталине много чего не было. То, что ты называешь "сжв воук хуйня" - это результат развития общества, в котором одобряется эмпатия, с другой стороны тебе капает на мозги пропаганда злобы и права сильного. Пропагандонам нечего предложить тебе идеологически, кроме объекта для битья и унижений, и вот ты уже выдрессирован настолько, что не можешь не думать про какой-то обоссанный флаг за 5 тыс километров от тебя, который к тому же давно сняли и выкинули. А почему сняли, кстати - да потому что нет никакого дипстейта, жидомасонов и прочей хуйни, есть демократия

>>1219089
Кому-то не дали делать порнуху? Последний Оскар выиграл практически порнофильм.
Аноним 27/05/25 Втр 16:39:33 1219104 143
d4f2ca54-a0cb-4[...].mp4 1255Кб, 720x1280, 00:00:03
720x1280
ffdf4555-fea4-4[...].mp4 2444Кб, 720x1280, 00:00:04
720x1280
>>1218295
бесплатно без смс с телефона в летней кафешке
примтивно, конечно, но можно и свой звук подсунуть
видео vidu, звук pixverse
Аноним 27/05/25 Втр 16:45:16 1219110 144
>>1219089
Коммунисты-праваки - это база. Они оказались за свободу слова, а нафо-леваки-капиталисты - этой свободой вытерли свои трансгендерные задницы.
Аноним 27/05/25 Втр 16:50:17 1219120 145
>>1219089
>Китай в этом плане гораздо более капиталистический, чем США.

Двач, 2025 год, итоги. Принёс какую-то хуйню с реддита и 4чана.

>Цензура официально есть, но когда надо завлечь аудиторию, ее можно чуть-чуть и забить.

Но не для своих, что как бы намекает.

>В США же откровеннее левачество — там цензура.

Давно ли корпорации стали всякие уёбки с двачей к левакам приписывать?

>>1219100
>То, что ты называешь "сжв воук хуйня" - это результат развития общества

А "развитие" это сугубо по разнарядке проходит, насильно, с вовлечением корпораций и через шантаж организаций.

>в котором одобряется эмпатия, с другой стороны тебе капает на мозги пропаганда злобы и права сильного.

А эмпатия эта сводится к "токсичной маскулинности" на фоне мужланских потуг со стороны баб. И через "месяц лгбт-параши" и месяц "культуры черных" на фоне хиреющих всех остальных.

>Пропагандонам нечего предложить тебе идеологически,

Разумеется, поэтому нужно было создать новую лгбт-религию и либеральный повод для нытья, заодно не забыть поныть про анти-семитизм, пока жидва геноцид разводит.

>А почему сняли, кстати - да потому что нет никакого дипстейта, жидомасонов и прочей хуйни, есть демократия

Конечно, любая чушка скажет то же самое, ведь когда в обкоме принимают решения для всего мира, а жиды управляют всем - от развлечений до финансов, то разумеется всё само по себе происходит, то - демократия, когда любой обсёр за счёт обывателя, потому что это он так проголосовал, выбрав полоумного деда 1 вместо полоумного деда 2.
Аноним 27/05/25 Втр 16:57:37 1219135 146
WanVideo2100370[...].mp4 2410Кб, 720x1238, 00:00:05
720x1238
720p конечно сильно лучше качеством (и не только картинки, но и в плане следования промпту), но, сука, дольше рендерится...
Аноним 27/05/25 Втр 17:04:06 1219152 147
>>1219120
>Давно ли корпорации стали всякие уёбки с двачей к левакам приписывать?
Левак - это просто ругательство. Оно не имеет никакого отношение к реальности (Левый - по изначальному определению против цензуры и за свободу). Это типа как обзываться "пидором" и "нацистом". Либералы "нацистами" так всех и называют, тех кто им не нравится. Это синоним левака для "пгавых".
Аноним 27/05/25 Втр 17:10:36 1219167 148
>>1219100
Ну, я про Veo3 в базовой комплектации.
Сравнение в том, что для Wan или Hunyuan локально ты просто пишешь и он это делает, насколько может.
А у остальных там либо цензура уровня «не обучалась», либо уровня промпт-фильтра (кстати, вспомните, как некоторые модели на стадии бета-теста генерят порнуху, а потом перестают).
Ну и Wan2.1 есть как корпоративный, так и локальный, а из США нам локальных видосянов немного дали. Кстати, какие, лтх?

А по поводу Оскара — я не смотрел, честно, но вспоминаю фильм «Малышки», который пропихнули сквозь педофильские запреты по причине «это воук-повестка, это осознание своей сексуальности!», ну, короче, цензура что дышло — куда повернул, туда и вышло. Новость, что ли?

>>1219104
Мне кажется, это прям очень не очень, и WAN + FantasyTalking местные умельцы могут получить лучше результат.

>>1219110
улыбка со слезами на глазах

>>1219120
> Двач
Я не двачер, не путай нас.

> Но не для своих, что как бы намекает.
Потому что своих привлекать не надо. хд Куда они денутся.
А «запад» ни своим, ни чужим.

> Давно ли корпорации стали всякие уёбки с двачей к левакам приписывать?
Не ебу, спрашивай уебков с двача, вот тут они, США отстаивают.
Корпорации, очевидно, вынуждены прогибаться под государства, в которых работают.
Всю цепочку даже пересказывать не буду, это настолько базовая и общеизвестная инфа, что ее незнание только инфопузырем объяснить можно, а я не лопатель пузырей других людей, мне в пизду такое развлечение не сдалось. =)
Аноним 27/05/25 Втр 17:15:25 1219177 149
>>1219152
В середине века компас перевернулся, и сейчас «леваки» уже против свободы, я в этом смысле использовал, конечно.
«ультраправые» по этому, современному определению «ультралевые». Ну а имя «либералы», которые были «левыми» в начале XX века, и стали «правыми» в середине, сейчас носят далеко не сторонники свободы. Нынешние нео-либералы — это обычные «леваки» по современному понятию, или изначальные «праваки», против свободы, и «либера» у них только для себя. Как и «демократы» в США — про власть демократов, а не народа.

Печально, что политические термины так переворачиваются, и значат совсем не то, что полвека назад. =(((

Простите за флуд, это уже было не по теме видеонейронок, конечно. Просто меня заставляет грустить терминология (а точнее, вечно переобувающиеся политики).
Аноним 27/05/25 Втр 17:18:57 1219186 150
>>1219167
>местные умельцы могут получить лучше результат
делойте, что хочите, я жду
Аноним 27/05/25 Втр 17:50:08 1219275 151
Вео3-12.mp4 4091Кб, 1280x720, 00:00:08
1280x720
Вео3-13.mp4 3660Кб, 1280x720, 00:00:08
1280x720
Вео3-14.mp4 4284Кб, 1280x720, 00:00:08
1280x720
Вео3-15.mp4 1657Кб, 1280x720, 00:00:08
1280x720
Первые два видоса это i2v, с фехтованием всё ещё не оч, а вот во втором сделал точно как я просил). Вторые два это t2v.
Аноним 27/05/25 Втр 18:27:48 1219409 152
>>1218295
для голоса www.minimax.io/audio
липсинк в данном случае был сделан в клинге с англюсика, можно и пиксверсе
из /nf/снеготред
Аноним 27/05/25 Втр 18:28:37 1219415 153
17422668601220.mp4 7260Кб, 1152x768, 00:00:05
1152x768
17422656610001.mp4 7349Кб, 1152x768, 00:00:05
1152x768
Аноним 27/05/25 Втр 18:42:20 1219443 154
>>1219135
А у меня наоборот не получалось выжать из 720p лучше качество. Правда, кхе-кхе, генерил не в 720p, может поэтому.
И VACE 14B тоже выдаёт результат хуже 1.3B. Skill issue, но где.
Аноним 27/05/25 Втр 18:44:52 1219450 155
>>1219275
>4
Вот это очень годно. Прибавляй абсурдности, чтобы целую пачку фургонов останавливала или чтобы машины надвое делились от столкновения с кем-то. Абсурд уровня Фаталити, но ещё безумней и без гора.
Аноним 27/05/25 Втр 19:36:09 1219556 156
>>1219275
Бои до сих пор плохо, но удар на 2 был неплох, жаль там стул покорежило сильно. =)
Аноним 27/05/25 Втр 19:55:50 1219595 157
Попросил гемини написать ноду чтобы он подгружал картинки с папки по очереди, то есть чтобы я ставил 10 i2v генераций например, и он их генерил по очереди с разными картинками. Можно на ночь поставить разные генерировать теперь. Полезно...
Правда написал он ее с 10 попытки (приходилось кидать логи ошибок каждый раз, но сам бы я ее вообще не написал т.к. не программист
Аноним 27/05/25 Втр 20:03:44 1219608 158
Аноним 27/05/25 Втр 20:07:47 1219612 159
Аноним 27/05/25 Втр 20:24:37 1219635 160
>>1219595
n8n? =)
Не, сам я не юзал, просто хайпится инструмент понемножку.
Аноним 27/05/25 Втр 20:24:56 1219636 161
у малолетних пердиксов на все происходящее найдется новомодное слово или мем, это пиздец конечно
Аноним 27/05/25 Втр 20:25:32 1219638 162
>>1219635
>n8n?
>Попросил гемини
Аноним 27/05/25 Втр 20:27:18 1219643 163
>>1219636
PLESEN STOP!
Аппай спокойно даст лейерс в своей влажной конуре
Аноним 27/05/25 Втр 22:43:47 1219940 164
[75] Unsaved Wo[...].mp4 3592Кб, 2560x1440, 00:00:05
2560x1440
>>1219595
Типа такой подгрузки для подачи в i2v? Пиздец какое комфи - говно, ради такого базового функционала нужны две разные посторонние ноды.

Меня вот другое волнует. А что, FantasyTalking не работает с VACE? То есть нормальный стайл трансфер с липсинком не сделать?
Аноним 27/05/25 Втр 23:06:39 1219997 165
>>1219638
Ну, я предлагаю — может стоит попробовать, по сути, это автоматизация, создание пайплайнов, а задача звучит как раз. Можно было не просить гемини, а разобраться с инструментом, это может быть полезно в будущем.
Вот.
Аноним 27/05/25 Втр 23:26:10 1220024 166
1.mp4 583Кб, 944x520, 00:00:04
944x520
WanVideo2139619[...].mp4 3292Кб, 720x1280, 00:00:04
720x1280
>>1219940
>Типа такой подгрузки для подачи в i2v?
Ну типа
>Пиздец какое комфи - говно, ради такого базового функционала нужны две разные посторонние ноды.
Ну, теперь одна, лол
Может такая нода и есть вообще? Не знаю, я не проверял, просто пришла в голову идея впервые потестить гемини на написание кода и повод нашелся
>>1219997
>Ну, я предлагаю — может стоит попробовать, по сути, это автоматизация, создание пайплайнов, а задача звучит как раз. Можно было не просить гемини, а разобраться с инструментом, это может быть полезно в будущем.
Можно было бы, если бы я про него заранее знал. Ну, если еще надо будет что-то написать, гляну, спасибо
Аноним 28/05/25 Срд 00:42:28 1220143 167
>>1220024
Что это за модель вообще, на civitai ещё есть?
Аноним 28/05/25 Срд 00:55:09 1220179 168
>>1220143
> Что это за модель вообще, на civitai ещё есть?
Wan i2v
Если ты про лору, то там их несколько, все есть на цивите
Видео без воркфлоу так как я обрезал первую секунду, но с ним должно быть тут >>1215030
Только в этом посте видос с 720p а в том 480
Ну и главное это causvid лора, которая позволяет за малое количество шагов получать приемлемую картинку (в этом видосе 12 шагов, в том 6 или 9, уже не помню). Вкупе с cfg 1 генерит раза в 3 быстрее. На первые шаги можно поднимать цфг чутка, будет получше результат
Аноним 28/05/25 Срд 01:54:54 1220240 169
>>1214888
Квантовые компы это вымысел

>>1214976
То есть их станет в 1000 раз больше как таксистов?
Аноним 28/05/25 Срд 09:41:26 1220477 170
image.png 16746Кб, 2808x3939
2808x3939
image (7).webp 305Кб, 545x996
545x996
WanVideo21Phant[...].mp4 2929Кб, 1024x576, 00:00:05
1024x576
WanVideo21Phant[...].mp4 2683Кб, 1024x576, 00:00:05
1024x576
Вышла новая t2v модель. Похоже, лоры теперь не нужны. Одна проблема, она очень медленная, но есть шанс что будет работать с causvid, вроде уже даже мердж запилили. Ниже примеры с офф сайта и дискорда
С порнухой чуть позже протестирую.
https://huggingface.co/bytedance-research/Phantom

Phantom is a unified video generation framework for single and multi-subject references, built on existing text-to-video and image-to-video architectures. It achieves cross-modal alignment using text-image-video triplet data by redesigning the joint text-image injection model. Additionally, it emphasizes subject consistency in human generation while enhancing ID-preserving video generation.
Аноним 28/05/25 Срд 11:30:44 1220658 171
IMG9948.mp4 3727Кб, 464x848, 00:00:17
464x848
Аноны, не знаю куда обратиться, такую рыготню если делать и в тикток заливать, можно коопечку получить? Или для жителей рф хуй, а не монетизация?
Аноним 28/05/25 Срд 12:18:17 1220778 172
>>1220477
Почему их называют моделями, если это просто файнтьюны?
Никто же не говорил «вышла новая LLM-модель: Dark Saiga Instrumentality Unleashed Nemo 12b!» Просто новый тюн немо, немомикс.

Так и тут, не новая модель, а очередной тюн вана.
Ждем дистилляцию каусвида.
И там еще про-версию обещают выложить тоже, тоже ждем.
Аноним 28/05/25 Срд 15:51:47 1221162 173
>>1215836
Анон, мы ждем воркфлоу
Аноним 28/05/25 Срд 17:06:04 1221282 174
>>1220658
Не для снежных нигеров. Но можешь попробовать зарегать иностранный акк, если есть есть друзья за бугром чтоб деньги выводить.
Аноним 28/05/25 Срд 17:54:34 1221359 175
Аноним 28/05/25 Срд 18:19:36 1221386 176
Аноним 28/05/25 Срд 18:23:04 1221391 177
>>1214976
>Разработчики игр станут как извозчики в 20 веке. Скриньте.
Просто все программисты станут программистами нейросетей. Что тоже неплохо.
Аноним 28/05/25 Срд 19:31:05 1221520 178
>>1221282
Ну наверное попробую как-нибудь.
Выше webm кидал, котиков таких через какую неиросеть сделать могут?
Аноним 28/05/25 Срд 19:47:39 1221567 179
>>1220477
Лора нужна, эта хуйня понятия не имеет как двигаются мышцы лица у конкретного человека. Узнаваемость за секунду может отлететь, если немного не так улыбнется. Сказал чел, который ещё даже флакс не пытался обучать.
Аноним 28/05/25 Срд 22:11:37 1221814 180
WanVideo21Phant[...].mp4 4248Кб, 4272x1986, 00:00:03
4272x1986
>>1220477
Еще пример, 3 референса в одном видео
Я мельком потестил с каусвид, выдало шляпу, с лорами на еблю и вовсе выдало abomination, подожду, может кто-то более рукастый выложит воркфлоу рабочий
Аноним 28/05/25 Срд 23:16:01 1221983 181
Вео3-16.mp4 5150Кб, 1280x720, 00:00:08
1280x720
Вео3-17.mp4 1695Кб, 1280x720, 00:00:08
1280x720
Вео3-18.mp4 6965Кб, 1280x720, 00:00:08
1280x720
Вео3-19.mp4 5791Кб, 1280x720, 00:00:08
1280x720
Со звуком видосы стали намного забавнее). Ждём такого же прорыва от других нейронок. Минимакс что-то вообще давно не обновлялся.
Аноним 29/05/25 Чтв 00:04:30 1222044 182
>>1221983
Второй и третий угарные.
Аноним 29/05/25 Чтв 00:46:34 1222102 183
А какая аи без мозгоебли может субтитры к видео сделать моему?
Аноним 29/05/25 Чтв 02:37:05 1222184 184
>>1221983
Сгенерируй доминантную самочку которая харкает в камеру :3
Аноним 29/05/25 Чтв 02:37:46 1222185 185
D9C58CFB-482B-4[...].mov 14178Кб, 1280x720, 00:00:54
1280x720
D9C58CFB-482B-4[...].mov 3672Кб, 1280x720, 00:00:15
1280x720
S
Аноним 29/05/25 Чтв 02:38:24 1222186 186
D9C58CFB-482B-4[...].mov 3672Кб, 1280x720, 00:00:15
1280x720
D9C58CFB-482B-4[...].mov 10050Кб, 1280x720, 00:00:41
1280x720
Аноним 29/05/25 Чтв 02:38:56 1222188 187
D9C58CFB-482B-4[...].mov 5334Кб, 1280x720, 00:00:23
1280x720
D9C58CFB-482B-4[...].mov 12110Кб, 1280x720, 00:00:47
1280x720
Аноним 29/05/25 Чтв 02:39:31 1222189 188
D9C58CFB-482B-4[...].mov 8681Кб, 1280x720, 00:00:39
1280x720
D9C58CFB-482B-4[...].mov 11174Кб, 1280x720, 00:00:42
1280x720
Аноним 29/05/25 Чтв 03:11:59 1222206 189
>>1222102
>без мозгоебли
Никакая
Аноним 29/05/25 Чтв 03:14:02 1222209 190
>>1222185
>>1222186
>>1222188
>>1222189
Кал. Но смешно. Но кал. Причём сам контент норм, а вот вео-3 кал. Из плюсов только озвучка, в целом всё тот же старый добрый никчёмный слоп. Ебало тех, кто пошел на флоу, чтоб джемини им внутри написала по их сюжету сценарии для охуилиона пятисекундных роликов, без возможности их редачить (а то тогда все поймут как это работает) - бесценно. Жаль не увидим.
Аноним 29/05/25 Чтв 03:34:15 1222224 191
0B2FBB36-B3E4-4[...].mov 20294Кб, 1280x720, 00:01:13
1280x720
>>1222209
Жирно. Это лучший видеогенератор, причем с гигантским отрывом. Никто не может выдать такой же консистентности кадра. Если альтман не сможет это перекрыть в ближайшие месяцы, то гугл уверенно становится лидером в ии гонке.
Аноним 29/05/25 Чтв 05:10:28 1222272 192
>>1222224
Гуглы наснимали реальных роликов и хихикают с вас. Какая же это нейронка? Даже зубы при каждом открытии рта одинаковые
Аноним 29/05/25 Чтв 09:06:47 1222312 193
Аноним 29/05/25 Чтв 09:44:00 1222347 194
>>1222224
>Жирно. Это лучший видеогенератор
Прошлый раз ты то же самое про сору визжал. Извини, но жирней твоих тупых набросов про ВСЁ что новое выходит - нету. Там слопа так же много как раньше, еще и зацензурено вусмерть.
Аноним 29/05/25 Чтв 09:44:41 1222348 195
>>1222224
>Никто не может выдать такой же консистентности кадра.
Виду может уже месяца четыре как, но тебе как всегда в глаза нассали.
Аноним 29/05/25 Чтв 10:55:32 1222417 196
rife-wan00009.webm 1339Кб, 536x688, 00:00:04
536x688
на циве анимублядскую версию Ван выложили. Это типа раз.
Во вторых, для CausVid придумали воркфлоу с саморефайном. Суть что первые шаги по чесноку с высоким кфг, а потом уже допердоливать каусом. Экономия времени существенная, нет поебени с мутью в начале, и вобще ахуенчик.
Воркфлоу в видосе.
Погенерил. Прям блять ощущения из молодости когда по диалапу выкачиваешь сраный кусочек видоса секунд на 10 примерно такого же качества. Ахуеть просто.
Аноним 29/05/25 Чтв 12:42:07 1222531 197
>>1222347
Сора на старте была говном, а Вео3 и правда лучшая по факту.
Думаю, сору как раз ты и постил нон-стоп, сейчас от обиды стрелки переводишь. =D
Аноним 29/05/25 Чтв 12:48:17 1222542 198
hgfhfgfg.png 37Кб, 792x871
792x871
WanVideo2100177[...].mp4 3731Кб, 720x1280, 00:00:05
720x1280
WanVideo2100176.mp4 1183Кб, 480x832, 00:00:05
480x832
WanVideo2100175[...].mp4 951Кб, 480x832, 00:00:05
480x832
WanVideo2100101[...].mp4 2176Кб, 720x1280, 00:00:05
720x1280
>>1222417
>на циве анимублядскую версию Ван выложили. Это типа раз.
Да, уже палили >>1221359 >>1221386
Прогнал пару раз с дефолтными настройками, определенно годно, но надо еще попердолить, в том числе промпты
>Во вторых, для CausVid придумали воркфлоу с саморефайном. Суть что первые шаги по чесноку с высоким кфг, а потом уже допердоливать каусом. Экономия времени существенная,
Тестил тот воркфлоу мельком, не понравилось, по крайней мере с дефолтными настройками. Может если попердолить, то будет нормально, конечно. 6 cfg сам по себе увеличивает время генерации, бтв, так что оно выходит дольше
Да и я и так уже давно поднимаю cfg на первые шаги, через пикрил. 2.5-3 мне показалось оптимальным вариантом, по крайней мере не для аниме
Аноним 29/05/25 Чтв 13:14:12 1222580 199
>>1221520
Любая говносетка img2vid. Сами картинки генеришь отдельно.
Аноним 29/05/25 Чтв 13:55:48 1222640 200
Аноним 29/05/25 Чтв 14:02:27 1222647 201
>>1222580
>Сами картинки генеришь отдельно.
В Midjourney, например, если оно работает вообще ещё?
Аноним 29/05/25 Чтв 14:05:48 1222658 202
9DB95FC6-1F4B-4[...].mp4 16408Кб, 1280x720, 00:01:03
1280x720
Аноним 29/05/25 Чтв 14:08:43 1222665 203
>>1215779
ебать ты осилил наконецто
Аноним 29/05/25 Чтв 14:17:06 1222677 204
image.png 595Кб, 500x750
500x750
>>1222542
А собаку так можно выебать? Брат спрашивает.
Аноним 29/05/25 Чтв 14:17:59 1222678 205
Аноним 29/05/25 Чтв 14:49:40 1222734 206
>>1222531
>Думаю, сору как раз ты и постил нон-стоп, сейчас от обиды стрелки переводишь.
Нет, не я. Какой-то другой долбоеб.
Аноним 29/05/25 Чтв 16:10:34 1222923 207
заберите этого дебила >>320647610 и >>320647124 , он хуету постит, научите его нормальные видики пилить
Аноним 29/05/25 Чтв 16:11:52 1222926 208
сука ладно, лоханулся, пусть живет, повезло ему в /б
Аноним 29/05/25 Чтв 17:58:57 1223213 209
image.png 988Кб, 1692x1729
1692x1729
Аноним 29/05/25 Чтв 18:37:52 1223314 210
>>1223213
Та мне прям такие же котики нужны с трампом
Аноним 29/05/25 Чтв 19:28:39 1223469 211
average youtuber.mp4 35865Кб, 854x480, 00:02:08
854x480
Аноним 29/05/25 Чтв 21:40:49 1223809 212
image.png 172Кб, 1502x806
1502x806
image.png 77Кб, 637x382
637x382
Бляяя все установил по науке вроде, но на видосах сует пальцы вместо хуя. Лора есть че не так хуй поймешь у ван2.1 цензура какая та? Даже анзезор лору с цивитай втыкал ему похуй. Скачал новый воркплейс от каусвид лоры час назад вышла, а там тритон хуйня нужна но она не работает с fp8 если 3060, это можно поменять на гуф и это все заработает? Ойбля силы уходят башка трещит
Аноним 29/05/25 Чтв 21:45:52 1223821 213
Аноним 29/05/25 Чтв 21:56:02 1223842 214
>>1223809
в треде дохуя видосов с хуями во рту с воркфлоу. скачай, посмотри, настрой под себя
Аноним 29/05/25 Чтв 22:18:19 1223907 215
Veo3 юзеры, запилите гта 6 и 7.
Аноним 29/05/25 Чтв 22:30:39 1223936 216
>>1223842
АааАаа в мп4 воркфлоу пихают понял спс
Аноним 29/05/25 Чтв 22:38:52 1223958 217
Или нет ой тяжело тяжело, ну ничо разберемся прорвемся....
Аноним 30/05/25 Птн 00:38:24 1224234 218
>>1223821
Понятия не имею.
В дискорде нашел, сюда принес.

Но качество, конечно, мое почтение.
Аноним 30/05/25 Птн 01:22:07 1224297 219
1679132235784.mp4 4193Кб, 744x480, 00:00:36
744x480
Аноним 30/05/25 Птн 08:11:06 1224515 220
image.png 92Кб, 215x235
215x235
>>1222677
Двачеры, почему собкака еще не выебана?
Аноним 30/05/25 Птн 09:15:39 1224565 221
>>1224515
> Двачеры, почему собкака еще не выебана?
Можешь выебать сам, разрешаю.
Аноним 30/05/25 Птн 09:45:32 1224582 222
>>1224515
внатуре выебите па рофлу
Аноним 30/05/25 Птн 11:54:02 1224658 223
VACE00012.mp4 242Кб, 832x464, 00:00:02
832x464
vace.mp4 14861Кб, 1280x720, 00:03:55
1280x720
>>1216047
>>1221162
Сорян, времени не было оформить полу-автоматический воркфлоу. Набросал что-то, авторедактирование кадра через костыль. Воркфлоу в видео, во втором видео процесс генерации с нуля. Чего-то показательного, что могу скинуть сюда, пока нет.

>выбрал фрейм
>крутишь маску для видео
>заменяешь кадр
>генерится

Есть такой видеосегментатор, для которого вручную рисуешь первую маску, а дальше он продолжает?
Самое сложное - автоматически сделать хорошую маску. В клоузапе ещё не так сложно выделить одежду, оно подхватывает, но на расстоянии SAM постоянно выделяет всего человека и я хуй знает как с ним работать. И хуй знает почему SAM не кешируется и каждый раз заново генерит маску, когда кадры остаются те же. По-хорошему для сегментации нужно юзать фуллрез и потом даунскейлить маску. И генерить не поверх всего видео, а только поверх кропа и его уже вставлять обратно в изначальное видео для более высокого качества. Пока так, вы попробуете, я может ещё попробую, может придём к удобному флоу.

Это базовый инпейнт, банальная хуйня, но достаточно, чтобы заменить футболку на свитер или даже на КУРТКУ БЕЗ РУКАВОВ, ограничения только в маске. Или чтобы заменить одно лицо на другое. Где серые кадры маски, так поверх можно врисовать аутпут из depth-anything или canny и оно тоже будет влиять. Не знаю с чем оно работает, как будто бы с любым контролнет-предпроцессором. Должно и лицевую анимацию уметь подхватывать с openpose. Если в input_masks все кадры будут серые и будет один reference image, то оно само кое-как попытается врисовать объект из ref_images, без необходимости делать ручной инпейнт кадра. Комбинаций масса, всё строится на сочетании кадров контроля, маске где нужно искать эти кадры и кадры-примеры того, что нужно рисовать, и каждый из них опционален, вроде как. Можно дать только первые кадры видео, а остальное перекрыть маской, оно продолжит видео. Пробовал так продолжить видео, добавил в конец видео генерацию на 14B с популярными лорами, прям плавно всё равно не делает, граница чувствуется, альтернатива обычному I2V.
Аноним 30/05/25 Птн 16:02:51 1225076 224
17484158678090.mp4 2176Кб, 720x1280, 00:00:05
720x1280
>>1219135
Увидел такой же видрил, но с Финес, захотел сгенерить сам. Пока нихуя не вдупляю. Эти шаблонные видосы на одном воркфлоу/моделях/промте сделаны? Посвятите в двух словах. А то заебался читать гайды, мне только такой же видос сгенерировать нужно и дальше похуй
Аноним 30/05/25 Птн 16:23:00 1225107 225
>>1225076
Да, но этот пиздун промпт исказал. Я сгенерил и рука выдавливала тянкам глаза и из глаз текла спрема, чуть не обрыгался прямо на клавиатуру.
Аноним 30/05/25 Птн 16:31:44 1225122 226
>>1225076
> Увидел такой же видрил, но с Финес, захотел сгенерить сам. Пока нихуя не вдупляю. Эти шаблонные видосы на одном воркфлоу/моделях/промте сделаны? Посвятите в двух словах. А то заебался читать гайды, мне только такой же видос сгенерировать нужно и дальше похуй
Да.
Аноним 30/05/25 Птн 16:47:46 1225148 227
>>1225107
> Да, но этот пиздун промпт исказал. Я сгенерил и рука выдавливала тянкам глаза и из глаз текла спрема, чуть не обрыгался прямо на клавиатуру.
Чтобы получилось тоже самое нужны те же самые лоры с теми же весами. И те же настройки воркфлоу в целом
Аноним 30/05/25 Птн 18:25:41 1225393 228
vace14b00035.mp4 5058Кб, 720x720, 00:00:07
720x720
vace14b00033.mp4 3187Кб, 480x480, 00:00:07
480x480
vace14b00005.mp4 5836Кб, 720x1280, 00:00:04
720x1280
vace14b00007.mp4 6075Кб, 720x1280, 00:00:04
720x1280
Аноним 30/05/25 Птн 19:02:25 1225451 229
собаку выебет ктото или че
Аноним 30/05/25 Птн 23:17:32 1225871 230
Аноним 31/05/25 Суб 00:19:30 1225988 231
>>1225451
Пошел вон отсюда психбольной зоофил!
Аноним 31/05/25 Суб 00:30:16 1225992 232
Вео3-20.mp4 7046Кб, 1280x720, 00:00:08
1280x720
Вео3-21.mp4 1223Кб, 1280x720, 00:00:08
1280x720
Вео3-22.mp4 6527Кб, 1280x720, 00:00:07
1280x720
Вео3-23.mp4 1610Кб, 1280x720, 00:00:08
1280x720
Аноним 31/05/25 Суб 00:31:13 1225993 233
Аноним 31/05/25 Суб 01:47:34 1226058 234
У Киджая вышла КаусВид 1.5 и 2.0
1.5 вроде неплохая.
Если кто пользуется его нодой.
Аноним 31/05/25 Суб 02:50:08 1226100 235
Аноним 31/05/25 Суб 03:20:23 1226117 236
>>1225076
>720p81f, только 20 блоков выгружено, ещё и на 12 степах
Ебать, сколько у тебя врам и сколько генерилось?
Аноним 31/05/25 Суб 06:34:25 1226155 237
Здравствуйте, скажите, пожалуйста, в 2к25 году существуют ai сервисы, которые могут из нескольких видео сделать новое видео с заданными по запросу требованиями?

Например есть какое-нибудь видео. На котором персонаж двигается, что-нибудь делает. И чтоб можно было персонажу на лицо натянуть лицо Абу? Есть такое ai-сервисы которые так умеют?

Или например ещё задача, у тебя уже есть видео, где персонаж с лицом Абу двигается, что-нибудь делает. То надо этого персонажа просто в другую локацию переместить. И эта локация показана в другом видео. Есть ai сервисы которые умеют персонажа с одного видео перемещать в локацию с другого видео?
Аноним 31/05/25 Суб 07:56:27 1226163 238
здрасути, какая видимокарта нужна для подобного баловства?
Аноним 31/05/25 Суб 08:28:01 1226169 239
>>1226117
> >720p81f, только 20 блоков выгружено, ещё и на 12 степах
> Ебать, сколько у тебя врам и сколько генерилось?
4090, генерилось 5 минут где-то
Аноним 31/05/25 Суб 10:10:24 1226216 240
>>1225992
А ты за вею 200 бачей отдал?
Бля я бы потыкал но меня с триальной подпиской нахуй шлет
А за генерацию забавных видев мне че-то мрот отдавать западло
Аноним 31/05/25 Суб 12:15:35 1226285 241
Аноним 31/05/25 Суб 13:07:27 1226400 242
Аноним 31/05/25 Суб 13:24:07 1226430 243
Сколько не пробую на конфи локально запустить генерацию нихуя не получается, всё просит под сорокет гигов врама.
Как вы это блядь делаете?
Аноним 31/05/25 Суб 13:35:25 1226438 244
Аноним 31/05/25 Суб 14:25:42 1226514 245
Жопичи, стоит покупац 5060 16 гб для игор с ии? она норм или говно? че то я не нашел ничего нигде че для ии сейчас нор, и нахуй оно надо конкретно мне локально
Аноним 31/05/25 Суб 16:02:46 1226701 246
>>1226514
Сойдет.
5080 или 4080 лучше, но они и в 3-4 раза дороже.
хх90 с 24ГБ (или больше) еще лучше, но цены там совсем космические.

Обычно с ИИ все упирается в объем видеопамяти, и тут однозначно чем больше - тем лучше.
Быстродействие карты тоже полезно, но немного вторично. Подождать лишние секунды ты можешь, а вот без нужного количество VRAM некоторые вещи тупо не запустятся, или будут в ООМ вылетать с определенными настройками.
Аноним 31/05/25 Суб 16:14:02 1226735 247
Аноны как установить pytorch 2.8 в портебл версию ? Он мне пишет что стоит 2.7 хотя я удалял и 2.8 накатил
Аноним 31/05/25 Суб 19:43:20 1227008 248
>>1226514
>>1226701
В случае с видеонейронками чип важнее. Выгрузка на оперативу влияет не драматически.

А вот с LLM — объем важен.
5060 ti 16 звучит как самый дешевый среди новых из магазина и с 16 гигами, выбор норм.
Но лучше 5090, конечно. =D

Еще выйдет 5080 SUPER по слухам с 24 гигами. Но я не уверен, так что пофиг.
Аноним 31/05/25 Суб 19:44:16 1227009 249
>>1226735
Ты запускал из папки python_embeded
python.exe -m pip … ?
Или просто пип инсталл? :)
Аноним 31/05/25 Суб 19:57:24 1227029 250
>>1227009
Так получилось я вообще удалил питорч. Я эту комманду ввожу pip install --force-reinstall --pre torch --pre torchvision --pre torchaudio --index-url https://download.pytorch.org/whl/nightly/cu128
Он ставится через консоль, но папок нету
Аноним 31/05/25 Суб 20:41:25 1227099 251
>>1226438
Спасибо анончик. Я наконец эволюционировал от картинок к видео.
Аноним 31/05/25 Суб 21:17:33 1227127 252
>>1227029
Ну я тебе буквально указал на проблему, и ты подтвердил ее.
Не видишь?

python.exe -m pip
в папке python_embeded

ТАК ВИДНО?
Аноним 31/05/25 Суб 21:45:16 1227158 253
>>1227127
Спасибо анонче! Установил но 2.8 встало криво с ошибками, попробую откатить на 2.7
Аноним 31/05/25 Суб 21:53:15 1227176 254
Почему на цивитаи многие лоры связанные с эротикой удаляют, а некоторые, тоже эротические, не трогают?
Аноним 31/05/25 Суб 22:51:19 1227285 255
Где можно бесплатно картинки превращать в видосы через мобилу?
Аноним 31/05/25 Суб 23:25:49 1227343 256
Вео3-24.mp4 3648Кб, 1280x720, 00:00:08
1280x720
Вео3-25.mp4 1375Кб, 1280x720, 00:00:08
1280x720
Вео3-26.mp4 7036Кб, 1280x720, 00:00:08
1280x720
Вео3-27.mp4 2186Кб, 1280x720, 00:00:08
1280x720
>>1226216
Я тоже с триальной подписки (сделал себе 5 шт). Вео3 доступен с ВПН США 10 раз в 10 дней в чате Гемини с одной подписки. Это ограничение можно обойти, просто надо переключиться с ВПН США например на Германию, вместо Вео3 станет доступен только Вео2, а у него ограничение 1 день. Генеришь один видос в Вео2, затем переключаешься на ВПН США и генерации в Вео3 снова доступны (получается 9 генераций Вео3 в день вместо 10 за 10 дней))

ЗЫ: стали лепить свою вотермарку, нормально же было, ну хоть вотермарка маленькая
Аноним 31/05/25 Суб 23:49:41 1227387 257
>>1227343
Посмотреть бы на лицо шизика, который такую хуйню создает.
Аноним 31/05/25 Суб 23:54:03 1227396 258
>>1227387
Двачую. Все ждал, пока этот оборотень их в рот ебать начнет, но так и не дождался. Кал.
Аноним 31/05/25 Суб 23:55:26 1227397 259
>>1227387
Посмотреть бы на лицо шизика, который такую хуйню создает.
Не, ну первая прямо хорошая. Дальше косяки, но уже видна перспектива. Любительские нейрофильмы будут. А кто не хочет, спокойно может не смотреть.
Аноним 31/05/25 Суб 23:57:37 1227398 260
>>1227396
>Двачую. Все ждал, пока этот оборотень их в рот ебать начнет, но так и не дождался. Кал.
Ты несправедлив к анону, оборотень бы начал, но это копрокорпомодель.
Аноним 01/06/25 Вск 00:20:11 1227450 261
>>1227387
Ты анон, наверно, никогда хорроров не смотрел, соболезную
Аноним 01/06/25 Вск 00:46:32 1227498 262
>>1227396
Твои ожидания это твои проблемы, эджичмоня.
Аноним 01/06/25 Вск 02:51:44 1227628 263
Сгенерируйте доминатную госпожу плез!
Аноним 01/06/25 Вск 06:38:46 1227672 264
>>1227387
как уплачено так и захуячено
Аноним 01/06/25 Вск 08:43:58 1227696 265
>>1227672
>>1227498
Ты в принципе кроме нормикала ничего не можешь придумать.
Аноним 01/06/25 Вск 09:08:57 1227703 266
>>1224297
Охуенно, сделай ещё!
Аноним 01/06/25 Вск 09:47:37 1227712 267
>>1227343
Эра любительского аи кино приближается, скоро будем смотреть не голивудские блокбастеры а вот такие фильмы которые ничем не хуже
Аноним 01/06/25 Вск 10:01:31 1227716 268
>>1224297
Так понимаю после гугловского вео3 остальные нейронки сосут в сторонке
Аноним 01/06/25 Вск 10:08:19 1227724 269
>>1227712
Бгг, гой радостно урчит потому что его пересаживают с одного хрючева на другое
Аноним 01/06/25 Вск 10:42:31 1227747 270
>>1227158
Я обычно в начале делаю
python.exe -m pip uninstall
чи как там ее.
А потом уже ставлю.
Можно докинуть --force-reinstall, если готов переинсталлить все вообще.
Еще можно саму папку питон_ембедед бэкапить перед экспериментами, а потом просто раскатывать из архивчика, если что пошло не так.

Успехов тебе!

>>1227387
Так это, вроде, фанат Соры, не?
Он же раньше генерил такое.

———

Внезапно-вопрос!
Хотели посмотреть мультфильм «Беловежская пуща», который первый АИ-мультфильм. Но не нашли нигде. Его что, нет в цифре вообще? Может кто сталкивался.
Аноним 01/06/25 Вск 11:04:31 1227759 271
>>1227724
Да, только представьте больше никаких блатных актеров, можно выбрать хоть своих однокласников на главную роль
Аноним 01/06/25 Вск 11:38:07 1227777 272
>>1227759
>можно выбрать хоть своих однокласников на главную роль
Одноклассниц же!
Аноним 01/06/25 Вск 11:41:46 1227778 273
Аноним 01/06/25 Вск 12:14:21 1227820 274
>>1227747
>Так это, вроде, фанат Соры, не?
>Он же раньше генерил такое.
Он самый и есть. Нормикал. Позор раздела.
Аноним 01/06/25 Вск 12:59:22 1227877 275
>>1227343
можно сделать, что бы подходил жирный прыщавый битард в очках вместо волков?
Аноним 01/06/25 Вск 13:35:12 1227925 276
111.PNG 14Кб, 598x424
598x424
Аноны, а вы пользуетесь portable версией комфи? Я просто заебался в попытках поставить ебучий triton на portable.
Может кто знает как эту хуйню победить? Или съезжать с portable?
Аноним 01/06/25 Вск 13:43:26 1227937 277
Аноним 01/06/25 Вск 13:47:25 1227941 278
>>1227925
активируй venv комфи и устанавливай все что хочешь как на любой другой.
Аноним 01/06/25 Вск 15:09:44 1228050 279
>>1227759
> больше никаких блатных актеров
Представить какая сейчас паника у голливудских актрис. Мужики актёры ещё ладно, они смогут найти работу используя интеллект, а вот актрис Голливуда походу ждёт потеря работы и карьеры, ведь можно сгенерировать идеальное тело, идеальную фигуру, лицо и кожу, и не надо платить такой цифровой актрисе миллионы долларов за съемки.
Аноним 01/06/25 Вск 15:32:28 1228085 280
кулик.JPG 30Кб, 748x494
748x494
>>1227877
>что бы подходил жирный прыщавый битард в очках
Типа такого что ли? Кстати, это Евгений Кулик, а вроде есть похожий типаж, только голливудский актер, что-то не помню как его звали.
Аноним 01/06/25 Вск 15:38:09 1228093 281
1055520.JPG 96Кб, 865x767
865x767
>>1227343
Всё-равно на мелочах палится: с сосисок не капает жир, из бутылок ненатурально пьют, особенно та что в центре, бутылки как бы пустые, и т.д. Ещё управление камерой, ракурсы, например сменить ракурс на сцену справа от них как крупным планом в палатку заползла змея, а потом вернуться на эту сцену и чтоб ничего не развалилось и было также.
Аноним 01/06/25 Вск 15:51:54 1228111 282
[хил.JPG 27Кб, 455x612
455x612
>>1228085
>похожий типаж
...Джон Хил походу, вручную нашёл, что-то нейросетка не смогла подобрать сходство.
Аноним 01/06/25 Вск 16:45:49 1228213 283
Вео3-28.mp4 7086Кб, 1280x720, 00:00:08
1280x720
>>1227820
Фрик-фантазёр ты наш, ты уже немного запарил свой бред писать. Как же надо было сгореть от моих видосов, чтобы постоянно о них ныть в каждом треде). Значит хорошие видосы, достигают цели)

>>1227877
Ну подойдёт он и чего дальше? Тебе такие видосы по-приколу?

В общем все недовольные аноны, двинутые как фрик-фантазёр и прочие, лучше вместо обычных слов предлагайте свои идеи как анон выше для Вео3, желательно с фразами, а лучше сразу готовыми промтами.

>>1228093
Понятно, что Veo3 несовершенен (и довольно сильно), это только первая ступенька до которой и такого нельзя было сделать, для норм видосов надо ждать даже не Veo4, а как минимум Veo5. Остальные нейронки вообще далеко позади, что-то ещё пытается сейчас сделать Клинг со своим Клинг2.1, но это такое себе. Не знаю, что там сделают китайцы, но прямой конкурент Гуглу в плане генерации видео это OpenAI со своей Сорой и поэтому в течении оставшегося года надо бы ждать Sora 2. А генерация видео сейчас как и до этого чисто фан, с той скоростью с которой развиваются нейронки о том же Veo3 через год даже никто не вспомнит.
Аноним 01/06/25 Вск 17:08:45 1228235 284
>>1228111
>...Джон
ДжонА Хилл. Ебать ты дебил.
Аноним 01/06/25 Вск 17:09:49 1228237 285
>>1228111
Нет, ясно что ты чмо не понимаешь. Это разница между Иона и Иоанн. Хрр-тьфу тебе в еблище.
Аноним 01/06/25 Вск 18:56:33 1228404 286
>>1227820
Язык фактов.

>>1227925
Тритон одним кликом:
python -m pip install triton-windows
В папке python_embeded

А сажу собирать, да.

>>1228235
Чо там за феминитивы? xD
Аноним 01/06/25 Вск 19:14:29 1228417 287
>>1228213
>предлагайте свои идеи
Идея:
меломан в комнате снимает решётку (гриль) с колонки, и из дырки (фазоинвертора) начинают выбегать тараканы и разбегаться по комнате, стенам, заполняют все и перекрывают камеру и темнота. Этот прием часто был в фильмах ужасов.
Тараканов можно стилизовать под ЛГБТ тему, тогда камеру заслонит не тьма, а радуга.
Аноним 01/06/25 Вск 19:20:25 1228419 288
>>1226163
> какая видимокарта нужна для подобного баловства?

Игровой ПК от 5 тыс. долл. походу: 60 ГБ РАМ, 60 ГБ ВРАМ, 2 КВт блок питания, и т.д.

Это ж новые модели ИИ сейчас выходят, значит надо и новое железо брать, а не б/ушное за 5 тыс. долл.
Аноним 01/06/25 Вск 19:37:38 1228433 289
>>1228419
Сейчас уже оптимизуют эти, модели чтобы они не требовали так много VRAM.
Аноним 01/06/25 Вск 21:29:08 1228561 290
>>1214976
Ну и слава модерну. Безработица - нестрашно. Страшно - нехватка рабочих. Потому что при нехватке рабочих государство открывает шлюзы по впуску муслимчиков и прочих цветных. А они установят шариат, порушат цивилизацию, научно-технический прогресс - всёкнется, культура - разумеется, тоже всёкнется (в первую очередь).

Ну а при безработице ты просто сидишь на пособии, кайфуешь перед компом, трахаешь секс-роботов (или бабёнок в глубоком VR), потребляешь дешёвый товар, который произвели роботы.

Есть разница?

Без роботов и ИИ никак. Это спасение цивилизации.
Аноним 01/06/25 Вск 21:46:07 1228586 291
>>1218050
Я бы заменил мужиков на персонажей сериала "Улицы разбитых фонарей"
Аноним 01/06/25 Вск 21:55:58 1228612 292
менты 156129766[...].webm 1371Кб, 640x360, 00:00:20
640x360
Аноним 01/06/25 Вск 22:15:45 1228662 293
>>1227176
Бамп. Никто не может ответить? Вот я нахожу некоторые лоры на хаггинфейсе, нот там нихера нет описания к ним.
Аноним 01/06/25 Вск 22:42:23 1228721 294
>>1218327
Ну так демократия не означает свободу. Например, Иран при авторитарном шахе Пехлеви был свободной страной, а при народно поддерживаемом исламисте Хомейни стал шариатской парашей.

Есть личная свобода, а есть политическая свобода. Политическая свобода это свобода отбирать свободу у других, свобода организовываться в политические группы и прочие НКО и проталкивать свои запретительные законы (ну или просто порядки и мнения).
Аноним 01/06/25 Вск 22:55:52 1228750 295
>>1218327
>демократическая страна, а цензура как в
Так в этом и прикол демократии - ты создаёшь товар, телеканал, игру или фирму и устанавливаешь свои правила внутри своего имущества. Хоть жёсткую тоталитарную диктатуру, хоть фашизм, хоть коммунизм, но только внутри своего, а не чужого имущества.
Аноним 02/06/25 Пнд 11:19:18 1229156 296
>>1228662
Потому что на цивит надавила платежная служба, а им на что-то сервера содержать надо.
И они ищут компромисс между порнухой и приемом платежей.
Аноним 02/06/25 Пнд 11:56:18 1229195 297
конфиг
rtx 5060 ti 8 гб, оперативка 32 гб

Ругается на torch.cuda.OutOfMemoryError

Скачивал разные конфиги, как можно исправить эту ошибку?
Кто может поделиться конфигом, который работает
Аноним 02/06/25 Пнд 12:01:55 1229202 298
>>1229195
> rtx 5060 ti 8 гб
Ору. Если бы куртка 4-гиговую высрал, ты тоже купил бы? С таким нет смысла в нейросети вкатываться, даже 3060 на 12 гигов лучше.
Аноним 02/06/25 Пнд 12:19:42 1229229 299
>>1229195
На 8 гигах только картинки на sdxl моделях генерить.
Аноним 02/06/25 Пнд 12:21:45 1229233 300
>>1229195
>rtx 5060 ti 8 гб
>8 гб
Ну так купил - и хули плакать?

Десяток тыр сэкономил, теперь страдай.
Аноним 02/06/25 Пнд 12:23:52 1229235 301
>>1229202
>Ору. Если бы куртка 4-гиговую высрал, ты тоже купил бы? С таким нет смысла в нейросети вкатываться, даже 3060 на 12 гигов лучше
Нет, не лучше.
Аноним 02/06/25 Пнд 12:25:37 1229238 302
>>1227176
Все лоры на месте, они врубили фильтры на стороне твоего браузера. Гугли как разлочить. на самом деле они вообще ничего никогда не удаляли, просто скрывали от нормикала.
Аноним 02/06/25 Пнд 12:52:55 1229303 303
>>1229195
вздох

Верни, если можешь, и возьми нормальную.
Аноним 02/06/25 Пнд 15:24:28 1229446 304
Аноним 02/06/25 Пнд 16:03:39 1229536 305
>>1229446
Тебя тральнули, чел. Лора по ссылке удалена. Но ее все еще можно найти в интернете https://tensor.art/models/847432494136521242 Шляпа с фильтрами уже не работает, так как лоры целеб тоже удалены.
Аноним 02/06/25 Пнд 16:12:46 1229556 306
Какие есть норм сервисы без ватермарки? Чтобы из картинки видео сделать.
Аноним 02/06/25 Пнд 16:27:48 1229583 307
>>1229238
Ты пиздабол по сути. Нашелся тут нетакойкаквсе ненормис. За слова отвечать будешь.
Аноним 02/06/25 Пнд 16:36:37 1229598 308
>>1229235
Ну, там хоть ллм потолще запустится. Если с учетом этого, то лучше.
А если чисто фото-видео, то хуже, да.
Аноним 02/06/25 Пнд 16:52:45 1229613 309
>>1229583
>Ты пиздабол по сути
Я тебе даже сказал в какую сторону рыть, линки и скрипты давать не буду, потому что ты ленивая и агрессивная пидорасина. На реддите есть готовый скрипт, но разлочить можно и просто в режиме разработчика, если быть чуть умней тупоголовой агромакаки типа тебя. Страдай дальше, просто имей в виду: они ничего не удаляли.
Аноним 02/06/25 Пнд 16:55:48 1229616 310
>>1229598
>А если чисто фото-видео, то хуже, да.
Так мы в видеотреде. Просто тут в разделе есть вагон школодебилов свидетелей 3090 бест оф зе бест. Хотя по флопсам 5хх серия выебет её по скорости на видео/картинках как нехуй делать. Да и куда там блядь 24 гига или даже 16? По большей части всё уже в ггуфах-хуюфах и умещается в 8 гиг. С вацекаузвидом можно 5 сек сделать. Причем значительно быстрей чем на 3ххх.
Аноним 02/06/25 Пнд 16:57:15 1229620 311
>>1229446
>Фильтр который R, X, XXX? Ничего не дает.
Нет, на эксплицит контент там вешаются специальные теги, это своего рода теневой бан.
Аноним 02/06/25 Пнд 17:02:08 1229631 312
Помню времена.
Аноним 02/06/25 Пнд 17:27:18 1229678 313
>>1229613
Ссылку, которую я выше кидал, ты можешь открыть со своим скриптом? Если да, докажи скриншотом.
Аноним 02/06/25 Пнд 17:28:57 1229681 314
>>1229678
Не сижу на цивитае, тред на реддите нашел три дня назад, когда тут в разделе уже кто-то ныл про лоры. Можешь считать что я вру. мне всё равно. Бегать снова искать чтоб что-то там доказать непонятно кому - не буду.
Аноним 02/06/25 Пнд 17:31:43 1229685 315
Вео3-29.mp4 1910Кб, 1280x720, 00:00:08
1280x720
>>1228417
Эту идею Вео3 не оч делает, пробывал генерации с разными промтами.
Аноним 02/06/25 Пнд 17:36:30 1229694 316
Аноним 02/06/25 Пнд 17:49:25 1229706 317
Вео3-30.mp4 2380Кб, 1280x720, 00:00:08
1280x720
Вео3-31.mp4 3280Кб, 1280x720, 00:00:08
1280x720
На самом деле Вео3 много чего плохо делает или вообще не может. Что это за посадка корабля в первом видосе? Или воду не хочет замораживать ни в какую во втором, когда у меня пол промта различными словами о заморозке воды. Хотя некоторые спецэффекты он делает хорошо.
Аноним 02/06/25 Пнд 18:02:46 1229725 318
>>1229195
>8 кекабутов
ты чо рофлешь
Аноним 02/06/25 Пнд 18:05:20 1229726 319
>>1229725
Еще 10 раз его тегни, КАЛяс.
Аноним 02/06/25 Пнд 19:03:06 1229801 320
>>1229195
Расскажите, у кого-то получалось Wan 2.1 на 8 гб VRAM запустить на основе GGUF?
Аноним 02/06/25 Пнд 19:15:03 1229825 321
Аноним 02/06/25 Пнд 19:19:10 1229834 322
Аноним 02/06/25 Пнд 19:20:39 1229835 323
Аноним 02/06/25 Пнд 19:21:46 1229836 324
>>1229834
>reddit.com
Там же, вроде, петушня сидит.
Аноним 02/06/25 Пнд 19:23:30 1229837 325
>>1225076
Заебали скучные минеты. Засуньте этот член ей в задницу.
Аноним 02/06/25 Пнд 19:32:38 1229859 326
>>1229836
Ну а где им еще сидеть, с 8гб vram то
Аноним 02/06/25 Пнд 20:02:25 1229903 327
>>1229616
Когда-то мы гоняли одно воркфлоу, 3090 уступила 10% 4070ti. На мое удивление.
Но 5060 ti 8-гиговая все еще тотально отвратная карта, когда есть 16-гиговая. Буквально, хер пойми, зачем существует подобная карта в этом треде.
Аноним 02/06/25 Пнд 23:06:54 1230134 328
Что из локальных моделей посоветуете?
Аноним 02/06/25 Пнд 23:48:51 1230201 329
>>1229685
Ну что, для фильма как у студии Асилум это даже лучше чем они снимают. Ну тараканы только должны вылетать или выползать роем который постепенно расширяется, а не сразу.
Аноним 02/06/25 Пнд 23:53:30 1230208 330
>>1229706
> Вео3
А он делает зеленый рабочий фон - хромакей, если задать ему такое условие?
Если по частям делить. Сцена без корабля, вместо неба хромакей. Потом другая генерация это отдельно садящийся корабль. Тогда вместо земли хромакей. Ну и третья генерация это отдельно небо. А потом это в любом видео-редакторе смонтировать.
Аноним 03/06/25 Втр 00:07:43 1230233 331
>>1230134
>Что из локальных моделей посоветуете?
На данный момент есть только два стула, это wan и hunyuan
Аноним 03/06/25 Втр 00:45:01 1230284 332
2052878.JPG 76Кб, 798x812
798x812
2085789.JPG 85Кб, 805x752
805x752
Evgeniy-Kulik-01.jpg 14Кб, 300x386
300x386
евгений кулик.JPG 74Кб, 786x807
786x807
>>1228213
>предлагайте свои идеи
Какой нибудь боевик с известными актёрами. Их вон уже кто-то генерирует.
Аноним 03/06/25 Втр 01:25:34 1230340 333
>>1229801
Чо, я на 6 гб врам гоняю ван 14б
Аноним 03/06/25 Втр 02:58:34 1230371 334
>>1230340
На 1060 что ли? Так на ней нейросети супермедлено работают.
Аноним 03/06/25 Втр 03:20:06 1230394 335
17124150192030.jpg 159Кб, 661x661
661x661
>>1229616
>Да и куда там блядь 24 гига или даже 16? По большей части всё уже в ггуфах-хуюфах и умещается в 8 гиг.
Ты точно пробовал генерить видео, или только на Q3 ггуфах сидишь? и как устраивает какчество?
Аноним 03/06/25 Втр 04:31:00 1230448 336
Аноним 03/06/25 Втр 05:01:25 1230459 337
>>1230284
Этот чел со времён deepfacelab их генерит.
А что за всратый пересвет на второй? Качеством похоже на генерацию, но все детали на месте. Не верю, что он перешёл на wan.

А чего вы про ггуфы пишете, оно реально имеет смысл? Ну вот я сижу на fp8, 40XX вроде не поддерживают его нативно, поэтому должно конвертиться в fp/bf16, насколько я понимаю. 50XX поддерживают и генерят от этого вдвое быстрей? А что с ггуфами на 40XX, есть смысл скачать порезанную версию, тем самым сократив блоксвап, повысится от этого скорость генерации? А как по качеству?
Аноним 03/06/25 Втр 05:41:38 1230464 338
>>1230459
>50XX поддерживают и генерят от этого вдвое быстрей?
Видел сравнения в что видеогене 5090 быстрее 4090 примерно на 50%, в то время как 4090 быстрее 3090 на 100%, ну вот и получается что между 3090 и 5090 разница в сырой мощи 2.5 раза, разница в цене больше, например.
Но когда не хватает врам то это убивает все преимущества в нулину, поэтому даже 5080 с его 16гб не ровня 3090 с 24гб, хоть по сырой мощности 5080 заметно быстрее. Блок свап не панацея, потому что он и на 24гб используется, для большего разрешения, для большего количества кадров, новые модели тоже все больше жрут.
Аноним 03/06/25 Втр 05:43:13 1230466 339
>>1230464
>между 3090 и 5090 разница в сырой мощи 2.5 раза
Точнее 2.5-3 раза, 3090ти немного быстрее обычной 3090, но не принципиально.
Аноним 03/06/25 Втр 08:16:01 1230517 340
434343433443.mp4 2811Кб, 1920x1080, 00:00:07
1920x1080
Аноним 03/06/25 Втр 09:49:11 1230544 341
>>1230464
Зачем ты deepfacelabдауна так жестко разъебал?
Аноним 03/06/25 Втр 09:51:18 1230546 342
image.png 101Кб, 300x168
300x168
Аноним 03/06/25 Втр 10:11:56 1230585 343
>>1230544
>>1230546
Тебе мамка по жопе с самого утра надавала? Причина разрыва сраки от двух безобидных постов? Ты это, негатив тащи в /b/.
Аноним 03/06/25 Втр 11:41:41 1230641 344
>>1230134
Wan2.1 с causvid лорой для качественных видосов до 9 секунд.
FramePack на базе Hunyuan для idle-анимаций до 2 минут.
Оба хороши, оба быстры, оба img2vid.

Есть еще LTX для совсем бомжей (2b-версия), но очень сомнительно.

>>1230464
Про видеопамять чушь.
Повторюсь: 12-гиговая 4070ti быстрее на 10%, чем 24-гиговая 3090. При том, что они должны быть плюс-минус равны в чистой производительности.
5090 с 32 гигами с выгрузкой на оперативу на 40%+ быстрее, чем 4090 48-гиговая, куда модель с контекстом лезет целиком.

Для видео-моделей выгрузка на оперативу замедляет максимум в 2 раза (для 100% оффлода) а это для видеокарты с 6 гигами, как раз.
Разница между 16 и 24 гигами будет в районе 30%, это не LLM, где лишние 8 гигов уменьшит тебе скорость раза в 2-4.

5080 я не трогал, кстати, не знаю. Если у кого есть — с удовольствием посмотрел бы тесты.
Но если 4070 ti с 12 гигами на 10% быстрее 3090, то я хз, что там у вас с 5080 творится.
Аноним 03/06/25 Втр 11:59:01 1230653 345
>>1230641
>12-гиговая 4070ti быстрее на 10%, чем 24-гиговая 3090
Память кончается и 4070 просто встает колом и никуда не двигается, выгрузка тоже не бесконечная, на 24 гб можно куда больше себе позволить и не бояться что сейчас ООМ будет или вообще просто зависон.
Например Skyreels df 14b fp8 легко съедает 24гб + 64гб рам при генерации 544 960 97f
Аноним 03/06/25 Втр 14:51:46 1230815 346
>>1230653
Ты тот чел, у которого у кобольда гуи пересаживается, а у лламы нет, поэтому он лучше, из соседнего треда?

Речь о генерации видео, 4070 ti с 12 гигами быстрее генерит видосы, чем 3090 с 24.
Так понятнее? :)
Оперативы 128, поебать вообще, успокойся. Стоит копейки, по сравнению с ценой на видяхи.
Аноним 03/06/25 Втр 14:56:47 1230820 347
>>1230653
Отчасти ты прав, что контекст занимает место в видеопамяти и выставить 1280х720@257 на 12-гиговой видяхе нельзя.
Но если ты не планируешь генерить больше видосяны, то разницы толком нет.
А вот если готов потерпеть (потому что 257 фреймов HD придется потерпеть даже на 4090), то лучше взять 24 гига, конечно.
Аноним 03/06/25 Втр 16:50:31 1230940 348
>>1227343
Вот на таких видосах сразу видна вся ущербность этого гуглокала, который не может реалистично сгенерить волка с бабами, и выдаёт мыльнографон уровня пс3.
И это не говоря уже о сое и лютой цензуре, просто посмотрите на этот позор, он не может сгенерить как оборотень нападает на бабу, не может ударить её, а вместо крови взрываются какие-то помидоры.
Ещё раз убеждаюсь, этот пук от гугла может сгенерить только котят-поварят, нахуй не нужен, даже бесплатно.
В хуйло аи от китайцев и то цензуры было меньше.
Аноним 03/06/25 Втр 22:44:27 1231738 349
Вео3-32.mp4 1469Кб, 1280x720, 00:00:08
1280x720
Вео3-33.mp4 2512Кб, 1280x720, 00:00:08
1280x720
Вео3-34.mp4 2665Кб, 1280x720, 00:00:08
1280x720
Вео3-35.mp4 1376Кб, 1280x720, 00:00:08
1280x720
>>1230208
Может наверно, но зачем. Генерации и нужны для того, чтобы не парится с зелёными экранами)

>>1230284
Я бы уже давно это сделал, но Вео3 не делает известных людей. Причём в Imagen 4 от того же Гугла можно легко и очень точно генерить многих актёров, а вот в видео никак.

>>1230940
То, что он может вот такое - это уже прогресс, раньше и такого не было). По скорости развития нейронок Veo3 это промежуточная тестовая модель, не более того. За которую на хайпе Гугл пытается брать ещё и много денег.
Аноним 04/06/25 Срд 01:30:20 1231971 350
>>1231738
Ну сделай штонить с фемдомом! Чтобы госпожа меня поругала!
Аноним 04/06/25 Срд 02:12:39 1231990 351
1614386647345.mp4 938Кб, 720x1280, 00:00:02
720x1280
Аноним 04/06/25 Срд 02:29:36 1231994 352
>>1222417
Где такие лоры можно скачать?
Аноним 04/06/25 Срд 02:50:27 1231998 353
>>1231990
Да, Госпожа :3 Но мне бы что-нибудь из ВЕО 3
Аноним 04/06/25 Срд 02:57:21 1231999 354
Аноним 04/06/25 Срд 03:24:31 1232013 355
>>1231999
а где pussy_spread_i2v_480p можно скачать?
Аноним 04/06/25 Срд 03:57:47 1232020 356
>>1232013
а уже не надо, нашел
Аноним 04/06/25 Срд 10:01:58 1232092 357
>>1231999
Я ебу, уже хоть чеклист делай для вещей, которые нужно попробовать. Ладно AccVid, Uni3C, Phantom, это хоть поверхностно знаю о чём, но появился ещё какой-то ATI. И это только то, что загружает Kijai, только по Wan. Какая-то узконаправленная годнота может вообще затеряться, никогда не узнаешь.

>>1231990
Ожидал, что в конце видео хуй залетит.
Аноним 04/06/25 Срд 10:02:49 1232093 358
1302429288517.jpg 21Кб, 512x384
512x384
Во что вкатываться, если я хочу в перспективе делать длинные видосы с сюжетом? (Фильмы).
Как я понял, онлайн, это цензура и подписка за деньги, а локальная генерация требуют железа и еще пока не настолько прокачены как онлайн.
Очевидно и то и другое будет развиваться, так что нужно понять что перспективней в долгосрочной перспективе.
И могут ли сейчас нейронки помещать уже "готовых", персонажей в разные локации, или это будет пока в будущем?
Аноним 04/06/25 Срд 10:12:52 1232102 359
>>1232093
На текущий момент генерация длинных видосов хуевая у всех, есть костыльные методы, но в среднем они дают хуёвые результаты.
Аноним 04/06/25 Срд 10:13:32 1232103 360
1000029230.mp4 3197Кб, 720x900, 00:00:10
720x900
Аноны, а вы можете выполнить реквест? Чёт мне мои результаты хуёвые получаются. Мне нужно как можно более похожее видео, это тоже ИИ, но не моё. Но само видео должно быть статичным, без наезда камеры. Кому не сложно? Желательно несколько вариантов чтобы я смог выбрать.
С меня 4 забавных видео с котами (с настоящими, хех).
Аноним 04/06/25 Срд 10:27:10 1232109 361
1302441999209.jpg 25Кб, 512x384
512x384
>>1232102
Я это понимаю, расчет именно в перспективу. Мне нужно понять на какие инструменты сделать фокус, просто что бы начать обучение, приобрести опыт и понимание.
Аноним 04/06/25 Срд 11:00:23 1232136 362
>>1232093
Wan даёт такую возможность. Да, без апскейла будет что-то около 1280x720, но со всеми инструментами - Wan это топ-3 после Veo. Если у тебя бзик на качество, то понадобится действительно хорошая видеокарта или аренда для финального рендера. Легко не будет, если хочешь реально топовый контент по своим задумкам, но возможность имеется. One-тейки не снимешь без склеек, но нахуй они нужны? Все клипы, все фильмы это обычно тейки по 5 секунд. На 24-32гб должно влезть 10-15 секунд, а может и больше.
>И могут ли сейчас нейронки помещать уже "готовых"
Всрато - да. Но любой топовый контент не будет пилиться через T2V. Ты можешь обучить лору на персонажа, сгенерить нужное изображение и анимировать его через I2V.
Аноним 04/06/25 Срд 11:16:55 1232164 363
Вео3-36.mp4 3016Кб, 1280x720, 00:00:08
1280x720
Аноним 04/06/25 Срд 11:26:55 1232179 364
image.png 2767Кб, 1024x1024
1024x1024
image.png 2815Кб, 1024x1024
1024x1024
Аноним 04/06/25 Срд 11:29:59 1232182 365
>>1232179
> Пик1.
Спасибо анон за помощь, очень понравилось видео. Хорошо, что мы двачеры все друзья и помогаем друг другу.
Аноним 04/06/25 Срд 11:44:59 1232216 366
>>1232182
Не друг ты мне, чайка ебаная. Ясно же что хочет в личных целях использовать, для тиктока или ютуба. И даже не можешь сам анус напрячь, таких как ты глистов много сюда приползает. Еще и двачерством прикрываешься, шлюший сын.
Аноним 04/06/25 Срд 11:47:17 1232221 367
>>1232216
> ютуба
Да, для своей музыки. Я не умею красиво генерить и некого попросить, что ж тут такого?
Аноним 04/06/25 Срд 11:50:22 1232223 368
Нихуя не получается, конечный результат i2v не имеет отношения к пику, просто рандомная тян получает камшот. Заебался, столько воркфлоу перепробовал, столько хуйни скачал.
Аноним 04/06/25 Срд 11:53:08 1232226 369
>>1232223
Давай свою тян, оформлю ей на лицо, так уж и быть.
Аноним 04/06/25 Срд 12:16:33 1232247 370
>>1232093
>Фильмы
Фильмы можно вообще без нейронок снимать. Аматорские фильмы можно вообще на телефон, нанимая алкашей в качестве актёров.

Ещё делали фильмы на игровых движках. К крупным играм были специальные моды, типа песочницы, и можно было делать свои фильмы на игровом движке. Ну там графика понятно будет как и в игре. Можно добавлять эффекты из After Effects.
Аноним 04/06/25 Срд 12:30:54 1232253 371
отмороженный.mp4 12557Кб, 360x640, 00:03:13
360x640
>>1232221
Почему бы тебе не научиться, параллельно осознав что ты живешь в мире, где каждый должен всё делать сам, а не быть ёбаной скулящей попрошайкой.

>>1232223
Чем меньше у неё двигается лицо, тем меньше оно "уплывёт" от оригинала. Дальше сам догаешься что надо в промпте написать. У меня лоры нет, но могу ей оформить в рот сосиску. Промпт у меня есть.
Аноним 04/06/25 Срд 12:35:48 1232255 372
>>1232247
>Аматорские фильмы можно вообще на телефон, нанимая алкашей в качестве актёров.
С алкашами далеко не уедешь. Надо искать студентов актерского, надо искать место, где дадут бесплатно поснимать, надо купить минимальный набор света, нужен навык общения с людьми на высоком уровне, чтобы везде уметь договариваться. Это все для местных инцелов сидящих сутками за кудахтером недоступно, проще оплатить подписку и дрочить промты. Тем более авторское кино никто не смотрит кроме фестивальных дрочил, а на хайпе нейронок можно хоть заиметь минимальную аудиторию.
мимо_снимал_постапок_на_заброшках_безбюджета
Аноним 04/06/25 Срд 12:37:02 1232257 373
>>1232255
>С алкашами далеко не уедешь.
У кого есть талант или трудолюбие, те уезжают даже на макаках обмазанных говном. Ллойд Кауфман - миллионер, к слову.
Аноним 04/06/25 Срд 12:39:43 1232261 374
>>1232255
> Тем более авторское кино никто не смотрит кроме фестивальных дрочил, а на хайпе нейронок можно хоть заиметь минимальную аудиторию.
Потому что в рахе нет сети дистрибьюции, тут фактически авторское кино запрещено распространять, а лицензию ты на свой кал не получишь никогда. Только с появлением интернета и донатов что-то слало возможно снимать не в убыток себе. И люди снимают, а ты хуйню пишешь. но реальных бабок, понятное дело, там не поднять, так как тебя просто не пустят на рынок и в кинотеатры. Но в Якутии, к примеру, киноиндустрия с человеческим лицом, поэтому там кино есть.
Аноним 04/06/25 Срд 13:08:54 1232281 375
>>1232261
Якутское видел, да хорошо делают. Да и остальным согласен, история про то как ссать против ветра.
Аноним 04/06/25 Срд 13:15:40 1232292 376
>>1231999
А можно воркфлоу дуосемплера с каусвидом? А то я простой гоняю, 7 шагов с тикешем от 5.
Может дуо будет лучше или быстрее.

>>1232093
Неиронично: ЖДАТЬ.
Можешь попробовать ван + каусвид + фэнтезитокинг. Это до 9 секунд, но речь и действия могут мешать друг другу.
Или фреймпак до 2 минут однотипной анимации + липсинк.

Но лучше ждать, пока вео3-аналог докатится до опенсорса.

Пока можешь просто комфи попинать, научиться работать с этой сранью.

>>1232136
> 10-15 секунд
Я пробовал, после 9 секунд уже плохо промпту следует. Сомнительно.

Тут уже вопрос режиссуры — правильно ставить сцены по 9 секунд. А если надо долгую пробежку — то к фреймпаку запрыгивать.
Аноним 04/06/25 Срд 13:52:19 1232391 377
Аноны с 5090 если такие есть покидайте воркфлоувы свои пожалуйста
Аноним 04/06/25 Срд 16:32:38 1232617 378
>>1232164
Ух бля, не ну немного не то конечно, но блеять еще чуть чуть и на это можно дрочить.
Аноним 04/06/25 Срд 19:14:53 1232813 379
>>1231738
>3
Хорошие ноги. Хорошо идёт.
Аноним 04/06/25 Срд 19:17:58 1232819 380
>>1232813
Ходят поезда, пароходы и роботы, а она перемещается
Аноним 04/06/25 Срд 19:32:05 1232853 381
Вео3-37.mp4 2912Кб, 1280x720, 00:00:08
1280x720
Вео3-38.mp4 7002Кб, 1280x720, 00:00:08
1280x720
Вео3-39.mp4 1985Кб, 1280x720, 00:00:08
1280x720
Вео3-40.mp4 2375Кб, 1280x720, 00:00:08
1280x720
Как падать с высотки Veo3, конечно, не понимает)
Аноним 04/06/25 Срд 20:50:52 1232925 382
Вео3-41.mp4 1765Кб, 1280x720, 00:00:08
1280x720
>>1232873
Не вижу здесь твоих офигенных видосов Вео3 с любыми спецэффектами бесполезный ты наш анон)
Аноним 04/06/25 Срд 21:27:59 1232990 383
>>1232925
Лижу вашу киску, Госпожа
Аноним 04/06/25 Срд 21:34:10 1232998 384
>>1232925
>Не вижу здесь твоих офигенных видосов Вео3
Я твоих тут тоже не вижу. постишь сплошной кал, нормикал.
Аноним 04/06/25 Срд 22:21:33 1233039 385
Вео3-42.mp4 1830Кб, 1280x720, 00:00:08
1280x720
>>1232998
Анон, давай не придуривайся, ты понял о чём я. Твоих видосов здесь нет, показать что-то лучше в Veo3 ты мне не можешь (и не сможешь, так как лучше этого Veo3 не делает). Поэтому твоё личное мнение превращается в мнение никчёмного ноунейма. Так это работает.
Аноним 04/06/25 Срд 22:31:59 1233049 386
>>1232998
Зря ты так, нормально он делает
Аноним 04/06/25 Срд 22:47:48 1233061 387
1052968.JPG 87Кб, 892x835
892x835
>>1232998
Он Голливудщину делает какую-то гламурную, вместо того чтобы показывать местных мужчин и женщин старше 40 лет и их быт.
Аноним 04/06/25 Срд 22:55:40 1233069 388
>>1232925
>>1232853
Дешевая низкопробная хуйня, лучшая постановка битвы на мечах все еще в ролике с щенком и Шреком.
Аноним 04/06/25 Срд 23:45:29 1233106 389
>>1233039
Зачем мне тратить время на зацензуренный кал, который выдает только кривой и нелепый кал, особенно когда он в руках нормикала типа тебя, нормикал. Ты точно так же тут засирал всё сорой, теперь эту парашу дриснявую притащил. Я твой недотроллинг тут с первого дня вижу, когда ты свой свинячий тред с мочьжорни бампал, а потом это попущенство в сд тред тащил, пока по жопе не получил. Теперь у тебя новый прикол гадить в видеотред, выбирая очевидно каловые хайпажорские модели. Я б сказал что ты ебанутый, но чтоб быть ебанутым. надо как минимум иметь мозг, а его у тебя нет.
Аноним 05/06/25 Чтв 02:19:18 1233191 390
Вео3-43.mp4 4896Кб, 1280x720, 00:00:05
1280x720
>>1233106
Ой, анон, ну ты смешной. Зачем-то придумал какое-то мочьжорни ещё откуда-то. Думаешь твоё никчёмное мнение ноунейма здесь кого-то интересует? Я уж не говорю, что это мнение неадеквата. Ты выше не понял что я тебе сказал? Вылези уже из своего манямирка и сделай что-нибудь полезное, практичное. По результатам судят о человеке, а не по его никчёмным высказываниям как у тебя. Если ты не показываешь свои видосы в этом треде, но негативно критикуешь других, ты ноль, ты никто, пустое место с гнилым языком.

ЗЫ: это кстати мой последний ответ тебе. Психологом мне тут не сдалось заделываться.
Аноним 05/06/25 Чтв 03:09:17 1233222 391
>>1233191
Сядьте мне на лицо, госпожа! Интересно, а можно заставить ее сгенерировать хлюпающе чавкающие звуки и как будто тянка дрочит но как в мемах оказывается, например, что она тесто месит.
Аноним 05/06/25 Чтв 07:34:17 1233308 392
Аноним 05/06/25 Чтв 12:03:25 1233461 393
Аноним 05/06/25 Чтв 13:28:01 1233510 394
Что лучше?
Rtx 5070 12 GB
Rtx 5060 Ti 16 GB
Аноним 05/06/25 Чтв 13:41:27 1233520 395
>>1233510
16гб для видео, если не хочешь генерить короткий лоурез зато с ветерком (на 5 секунд быстрей)
Аноним 05/06/25 Чтв 13:45:33 1233527 396
Wan2.1 i2v, камшотная лора. Почему видео становится серым? В негативных промтах есть overall gray, но всё равно из видео пропадает цвет в той или иной степени, иногда совсем прям ничего не видно. Cfg 2.0-3.0, денойз 0.80.
Аноним 05/06/25 Чтв 14:12:09 1233553 397
>>1233527
>Cfg 2.0-3.0, денойз 0.80
Какого хуя? Ты перепутал и делаешь V2V?
CFG 6, denoise 1.0.
Могу ошибаться, но на 0.8 ты добавляешь 0.2 просто серого цвета.
Аноним 05/06/25 Чтв 14:59:02 1233608 398
Есть ли решения делать долгие видео через раскадровку?
Т.е. если у нас базовая модель умеет делать 5 сек видео (x16 фпс = 80 фреймов), сначала другой моделью делаем видео с одним фреймом раз в 5 секунд (х80 фреймов = 400 секунд), и потом между этими кадрами генерим базовой.
Теоретически можно попробовать просто потренить лору на 0.2фпс видосах, но мне кажется с базовой слишком большая разница будет, надо изначально так тренить.
Аноним 05/06/25 Чтв 15:18:04 1233646 399
>>1233608
Ты что то перемудрил, есть воркфлоу с начальным-конечным кадром, конечный вставляешь, пишешь промпт и так далее, делаешь кучу видео склеиваешь и вуаля.
Аноним 05/06/25 Чтв 15:19:21 1233653 400
>>1233646
Так блять это и есть задача конечные кадры получить.
Аноним 05/06/25 Чтв 15:23:23 1233671 401
>>1224658
Спасибо дружище что выложил, да еще все так расписал подробно. Но как то это не того чего я ожидал... Я думал можно в пару кликов сделать. Просто в первом кадре видео выделить перса и приложить картинку перса на которого его менять. И в итоге новый перс на видео бы делал тоже что и старый.
Аноним 05/06/25 Чтв 15:24:09 1233674 402
изображение.png 10Кб, 357x141
357x141
>>1233653
На братан получай, хоть конечные хоть промежуточные.
Аноним 05/06/25 Чтв 15:29:11 1233690 403
>>1233674
Что блять получай? Как ты этим нагенеришь раскадровку на 5 минут?
Аноним 05/06/25 Чтв 15:36:16 1233708 404
Endless00189.mp4 9798Кб, 480x720, 00:00:07
480x720
Endless00179.mp4 8407Кб, 480x720, 00:00:07
480x720
Анончики подскажите, ничего не понимаю вот у меня 24ГБ врам на 3090, использую Wan2_1-I2V-14B-480P_fp8_e4m3fn 16.5Гб весит, на 113 кадров, энкодер выгружаю на цпу.

НО это прям мой лимит - грузит 23.7Гб врам. А что блять там жрет врам? Ну модель + вае будет 20 гиг от силы, что там еще за потребитель завелся? Как увеличить лимит хотя бы до 160 кадров не сильно теряя в скорости генерации?
Аноним 05/06/25 Чтв 15:39:01 1233714 405
>>1233708
С чего ты взял что жор должен быть равен размеру весов?
Аноним 05/06/25 Чтв 15:42:03 1233721 406
>>1233690
Генеришь 5 секунд базовой, получаешь последний кадр, вставляешь его в ипут, генеришь еще 5 секунд, получаешь последний кадр вставляешь его в инпут... делаешь еще 78 таких циклов. Получаешь 80 кроликов по 5 секунд где конечный кадр ролика это начальный следующего ролика.
Аноним 05/06/25 Чтв 15:44:35 1233731 407
202506051540Fis[...].mp4 3618Кб, 480x854, 00:00:05
480x854
Как блять в этой соре сделать чтобы не было этих ебучих глюков?

2D side-scrolling cartoon animation. Fixed camera from the side view, no camera movement or angle changes.
Frame-by-frame animation of an orange tabby kitten running from left to right across a rainy nighttime city street. The kitten is holding a large fish in its mouth. Each frame shows the kitten's body shifting positions naturally: front legs stretch forward, back legs push off the ground, tail bounces slightly.
Behind the kitten, an angry fishmonger runs after it in sync, frame by frame — arms swinging, legs pumping, mouth open yelling. Their movement is continuous and smooth across the screen.
Background stays consistent: wet pavement, dark buildings, neon signs, puddles.
Rain falls in a static, looping pattern — no interruptions.
No cuts. No glitches. No camera changes. The scene ends when the kitten exits fully off the right side of the screen.
Аноним 05/06/25 Чтв 15:47:09 1233752 408
wan-rife00007.mp4 1461Кб, 480x720, 00:00:05
480x720
>>1233714
Ну а как? Она увеличивается в объеме что ли когда загружается в память гпу?
Аноним 05/06/25 Чтв 15:48:16 1233753 409
>>1233752
Она у тебя просто в памяти что ли лежит?
Аноним 05/06/25 Чтв 15:54:39 1233773 410
хм
Аноним 05/06/25 Чтв 15:55:49 1233776 411
wan-rife00002.webm 3810Кб, 480x720, 00:00:05
480x720
>>1233753
Лежит конечно, а что ей еще делать? Разрастаться в объемах?

Мы так до бамп лимита дойдём. Скажи нормально или не отвечай вовсе..
Аноним 05/06/25 Чтв 15:56:17 1233778 412
>>1233721
Ты серьезно не вдупляешь разницу? Если ты например обучишь 0.2фпс модель на теннисных матчах, то она тебе нагенерит 5 минут матча с нормальным количеством подач/геймов/сетов/итд, а если будешь тупо продолжать по 5сек, то это будет абсолютно рандомная хуйня, которая в лучшем случае нагенерит бесконечный матч, но скорее всего вообще уйдет в галюны через минуту.
Аноним 05/06/25 Чтв 16:04:01 1233797 413
>>1233776
Чел, блять, у тебя не лежат просто так веса там, у тебя работа слоя модели жрёт память, она может жрать память больше чем сама модель весит. 160 кадров - это 160 пикч одновременно через слой прогоняются.
Аноним 05/06/25 Чтв 16:09:23 1233805 414
>>1233778
Да по тому что нет разницы, суть у тебя такая же получается, консистентности все равно не будет. Какой ты там промпт собираешься написать? Ты хочешь на одном промпте с разными кадрами целостность какую то получить? Или что у тебя там за идея?

Открой любое видео теннисного матча, сделай каждые 5 секунд по скриншоту, получи свои 80 скриншотов, сгенерь видео и удивись какая хуйняя получилась.

В моем подходе надо промпт писать на каждые 5 секунд если хочешь добиться хоть какой то вменяемости сцены. Долго, да, и порой того не стоит.
Аноним 05/06/25 Чтв 16:23:53 1233822 415
>>1233805
Если ты сделаешь раскадровку реального матча, и достаточно обучишь лору, то хуйня у тебя не может получиться, тк сейчас есть модели, которые принимают на инпут предыдущие 5 сек видео + финальный кадр. В самом худшем случае они могут какой-то артефакт заспавнить в середине куска, но ты можешь каждый конкретный кусок ретраить сколько влезет, не трогая остальные, тк в раскадровку оно будет попадать в любом случае.
Аноним 05/06/25 Чтв 17:32:34 1233930 416
>>1233510
На самом деле, зе сейм.
5060ti даст тебе больше контекста (т.е., кадров или разрешения), если выкинуть модель в оперативу.
Но 5070 будет быстрее немного.
На всякий случай лучше пожертвовать скоростью и взять 16 гигов.
Вдруг че.

>>1233708
У меня Wan дальше 145 кадров плохо генерить начинает.

Ну а вообще, чем больше кадров — тем больше контекст.
Это ж тебе не фреймпак, который имеет фиксированный размер контекста через динамические его веса. Тут все кадры целиком хранятся.
Так что, ну выгружай модель в оперативу, будешь иметь чуть дольше (максимум — вдвое) генерацию, зато контекста втрое больше.

>>1233752
[памятьвидеокарты]
[модель] [контекст]
Так понятно?

Контекст = количество пикселей.
Количество пикселей зависит от разрешения кадра и количества кадров.
Все максимально просто.
Аноним 05/06/25 Чтв 17:37:22 1233934 417
>>1233930
>[контекст]
Во вот так все понятно, спасибо. А можешь пояснить за выгрузку в оперативку, там какие то слои, а как у знать сколько слоев надо выгрузить чтобы допустим 5 гб врам освободить?
Аноним 05/06/25 Чтв 18:03:47 1233981 418
А на каких конфигах вы генерите?
Интересуют видеокарты и оперативка в компе
Аноним 05/06/25 Чтв 18:24:15 1234019 419
17484788571310.mp4 20294Кб, 1280x720, 00:01:13
1280x720
Конечно огрехов еще много даже в Вео3.
Аноним 05/06/25 Чтв 18:27:43 1234026 420
Im officially e[...].mp4 15021Кб, 1920x1080, 00:00:38
1920x1080
Бесячие "социальные видео"
Аноним 05/06/25 Чтв 18:33:23 1234042 421
image.png 61Кб, 530x357
530x357
AnimPreview00062.mp4 822Кб, 480x832, 00:00:02
480x832
>>1233671
Так можно, будет хуже. Но я вообще не могу вдуплить как. Думал с первой попытки получится, а нихуя.
Убрал отредаченные кадры, в маску кинул собственно кадры маски персонажа, входящие изображения - оригинал видео (или видео с серой областью в маске, или глубина поверх маски, ничего не дает результат), и одно реф изображение персонажа - разные варианты не генерят что нужно, рисует на сером фоне.
Глянул другое видео. Я литературно так и делал, работало. Без инпейнта получалось только с лорой на персонажа, ему на реф как будто поебать. Не поебать на кадры вставленные в инпут.
Вообще это хуйня кейс. Мы же тут не для этого. Можно взять видео с кепочкой и заменить на ШАПОЧКУ. Или что-то более безумное. Смены одного кадра достаточно.

Найти бы наглядный гайд для всех комбинаций, но не овощной на 25 минут про базовый аутпейнт, как большинство выкладывают.
Аноним 05/06/25 Чтв 21:59:20 1234468 422
>>1233934
Да просто опытным путем, зависит от модели. Я вручную подбираю. В начале побольше выгружаешь, смотришь сколько свободно. Например 9,5 гигов из 12 занята — значит можно вернуть несколько слоев обратно (с таким разрешением и количеством кадров). И так, пока до 11,5 из 12 (условно говоря) не доберешься. Вот и оптимально, получается.
Аноним 06/06/25 Птн 00:26:57 1234696 423
>>1233553
Спасибо, теперь получается. Хз, как-то двигал значения туда-сюда, думал, что улучшаю.
Аноним 06/06/25 Птн 00:38:37 1234709 424
Вео3-44.mp4 10666Кб, 1280x720, 00:00:12
1280x720
Увеличили размер логотипа Veo)
Аноним 06/06/25 Птн 06:32:56 1234998 425
4205520.JPG 100Кб, 1093x654
1093x654
>>1234709
Наверное кроме логотипа ещё внутри файлов будет код чтобы маркировать/помечать контент от генераторов от ручного контента для роботов ютуба, фриланс площадок, стоков фото-видео, и т.д.

Чтобы роботы напр. ютуба автоматически распознавали где какой контент. Никто ж не будет на глаз сидеть и различать. Например на площадках видео-стоков или магазинах по продаже цифровых товаров.
Аноним 06/06/25 Птн 06:55:42 1235012 426
>>1234998
Это называется шум. И никто им делиться не будем с другими, чтоб они твой контент куканили.
Аноним 06/06/25 Птн 12:43:09 1235306 427
>>1225076
>>1219135
Где эту лору взять? На цивите есть Deepthroat / Facefuck Entry, но чё-то не очень похожи результаты, да там и не написано, что можно i2v делать.
Аноним 06/06/25 Птн 12:48:37 1235314 428
>>1235306
Тред читать не пробовал?
Аноним 06/06/25 Птн 16:07:02 1235608 429
Я правильно понимаю, что со звуком может только вео3? Другие обещают что-то?
Аноним 06/06/25 Птн 16:11:05 1235616 430
>>1235608
>Я правильно понимаю, что со звуком может только вео3? Другие обещают что-то?
Со звуком все могут, но есть ньюанс.
Аноним 06/06/25 Птн 16:28:31 1235663 431
Аноним 06/06/25 Птн 16:50:24 1235693 432
>>1235663
Да ты в клинг залезь, твам бесплатный триал, и посмотри сам.
Аноним 06/06/25 Птн 18:34:13 1235828 433
Вео3-45.mp4 1440Кб, 1280x720, 00:00:08
1280x720
Вео3-46.mp4 6089Кб, 1280x720, 00:00:07
1280x720
>>1233222
Ну, что-то наверно можно сделать. Но Veo3 не так хорошо управляем как может показаться. Много чего не делает или делает плохо.

>>1234998
Ага, в Veo3 уже встроена невидимая для человека вотермарка SynthID, которая позволяет всегда вычислить, что это генерации ИИ.
Аноним 06/06/25 Птн 20:31:52 1236155 434
>>1235828
Слева годно. Вообще гуглы красавчики, жарят по всем фронтам.
>невидимая для человека вотермарка SynthID
Думаю, в будущем не проблема будет автоматически убирать это говно.
Аноним 06/06/25 Птн 21:04:16 1236231 435
111.JPG 44Кб, 563x621
563x621
>>1236155
>убирать

А зачем? Генераторы обрушат рынок ручного труда на всяких фот-видео-стоках и магазинах цифрового контента.

Если уже устоялись расценки, например дизайнер/художник Фотошопа или Афтер Эффект зарабатывал 20-30 долларов в час, то школьники с генераторами начнут генерировать за 5 минут то что делалось вручную за 5 часов, и продавать за 3 доллара. Ещё и путаница начнётся где какой-контент, мошенники воспользуются случаем, выдавая генерацию за ручной труд, потом всякие хакеры подвалят и начнут генерировать со взломанных сеток популярных людей и провокационные видео и фото чтобы подставить других людей, а потом шантажировать их.
Аноним 06/06/25 Птн 23:57:22 1236486 436
image.png 17Кб, 810x162
810x162
>>1236231
>то школьники с генераторами начнут генерировать за 5 минут то что делалось вручную за 5 часов
Удачи. И даже если в целом это сложно доказать, всё равно это шквар и 99% быдлозаказчиков будут всегда считать, что генеративные работы должны стоить нихуя. Ты видимо под камнем живешь и не в курсе, что это довольно маргинальный сегмент, и чтоб пользоваться нейронками тем же хуйдожникам сейчас конкретно в 2025 нужно неплохо уметь рисовать поверх, знать пропорции и вот эту всю хуйню, потому что если возникнут притензии и ты не сможешь доказать что ты не верблюд - тебе смачно проведут залупой по губам.

>и провокационные видео и фото чтобы подставить других людей, а потом шантажировать их.
Щас в целом всем похуй на видеодипфейки. Весь фаг завален тем что всех блогерш и блогеров в рот массово ебут. Но прикинь чо - есть на каком-то безсознательном уровне у людей такая штука как репутация. И если ты не веришь, что твоя мамка можешь хуй негра сосать, то ты вряд ли в это поверишь, даже если тебе кинут видос, даже если он не фейком будет, и она там правда будет негру сосать.

Ты в целом или очень маленький или очень глупенький и не понимаешь как мир устроен. Люди массово сами выбирают что им обесценивать, а что считать ценным, ты на эти процессы повлиять неможешь. До момента обесценивания труда дизайнеров и прочих - пройдут поколения, не потому что сетки не развиты, а потому что должны умереть поколения, которые из принципа генерации будут нахуй слать, даже если с этим нахуй пошлют то, что генерацией не является. Ты вот посмотри на РФ и посмотри на кулинарную ксенофобию, и как медленно это всё продавливается новыми продуктами питания. И так во всех сферах. Это нихуя не быстрые процессы и не при твоей жизни рендомная бабка сможет палками есть суши или печь внукам каноническую влорентину со свежим базиликом. Так схуяли ты, дегенератище ебаное, хуйню пишешь про гораздо более сложные вещи? Просто забей ебальник, чмонь.
Аноним 07/06/25 Суб 00:00:11 1236493 437
Вео3-47.mp4 19702Кб, 1280x720, 00:00:28
1280x720
>>1236155
Не, SynthID невозможно убрать, он встраивается в пиксели каждого кадра. Более того, SynthID и в звук видоса тоже встраивается на основе психоакустического кодирования, избавиться от него тут можно только удалив всю звуковую дорожку Veo3.
Аноним 07/06/25 Суб 00:29:20 1236539 438
>>1236493
Потом добавят чтобы сетка делала 3D раскрой, и можно будет игры делать генерируя сюжеты. Для этого надо чтобы камера вначале сняла объект со всех сторон, и какой-нибудь алгоритм внутри сетки раскроил это на 3D слои и сохранил в формат STL. Так можно мебель генерировать себе будет. Уникальный сгенерированный дизайн стола например.
Аноним 07/06/25 Суб 00:33:53 1236542 439
>>1236539
>Потом добавят чтобы сетка делала 3D раскрой, и можно будет игры делать генерируя сюжеты.
Объясни нахуя тридекостыль? Логичней как раз итерация облачного гейминга, когда видеогенератор реагирует на кнопочный инпут.
Аноним 07/06/25 Суб 08:23:41 1236778 440
>>1235828
>>1236493
Блядь, ебанные шизоиды. Шизоиды невер ченж.
Берёшь, хуярить небольшой шум и любая последовательность или комбинация пикселей пропадает. Про метадату молчу.
Никогда не появится детектор ии, который нельзя обдурить, слегка изменив генерацию.
Аноним 07/06/25 Суб 11:09:26 1236861 441
Bump
Аноним 07/06/25 Суб 12:06:05 1236957 442
>>1236539
> 3D раскрой
Давно.
Анимаций нет.
А модели давно.
Мебель себе генерируй, это даже несколько сеток показывали особо.
Чо там, треллис, спар3д, хуньюан3д-2.
Аноним 07/06/25 Суб 14:29:50 1237120 443
а какой прогой генерить порнуху что бы цензуры не было?
Аноним 07/06/25 Суб 14:40:32 1237128 444
Аноним 07/06/25 Суб 17:19:22 1237449 445
>>1237128
Обычной не запустится у него, нужен гуф на 8 кванте.
Аноним 07/06/25 Суб 17:20:29 1237452 446
Sosovichok-pilo[...].mp4 19172Кб, 480x480, 00:02:22
480x480
Нарисовал небольшой мульт.
Аноним 07/06/25 Суб 17:40:56 1237496 447
>>1237452
В чем делал? Не могу подобрать норм аишку для анимации.
Аноним 07/06/25 Суб 17:58:02 1237529 448
Аноним 07/06/25 Суб 18:06:57 1237549 449
>>1237452
Спасибо за усилия. Кал.
Аноним 07/06/25 Суб 19:33:07 1237701 450
jimeng-2025-06-[...].mp4 3798Кб, 960x960, 00:00:05
960x960
>>1237529
Как-то мудрено всё. За видос со звуком запросило 300 кредитов из 100. Сгеренил один немой из пикчи, после этого пропали опции видео генерации - пиздуй записываться в бету. Новый акк запилил - ему видео опции сразу неактивны и кредитов не дали.
И где там эти 20 генераций в итоге? Ты в бете?
Аноним 07/06/25 Суб 19:41:07 1237717 451
image.png 3Кб, 338x125
338x125
>>1237701

Я регистрировался через гуглаккаунт, через приватный прокси и у меня вообще нет никаких кредитов, а генерации показывает бесплатны. Почисти куки и зарегистрируйся через другой VPN.
Аноним 07/06/25 Суб 19:51:37 1237737 452
>>1237717
А ты какую страну юзаешь? Мне с Британии и США дает генерить видосы (со 100 кредитами), еще несколько стран пускает, но без видео, остальных вообще не пускает. Ну а для нашей Богоспасаемой вообще Not Found, лол.
Аноним 07/06/25 Суб 20:00:20 1237758 453
>>1237737
Видео там только в сша. То что у него нет оплаты генераций это глюк, раньше там да был очень большой лимит. На тех аккакх которые в этот период созданы кредиты корректно не отображаются, но они есть. Вообще оптимально сейчас это виду/клинг (если 1,6 юзать). Для анимации у виду есть свой файнтюн.
Аноним 07/06/25 Суб 21:46:34 1237962 454
>>1237452
Прикольно, можно детские мультики делать с песенками из суно, изи профит и канал милионник
Аноним 07/06/25 Суб 23:02:44 1238093 455
Аноним 07/06/25 Суб 23:21:37 1238118 456
мердж подогнали с этими каусвидами и прочими улучшаками.
Даже на 6 гигах теперь можно потыкать не покрываясь пеплом.
https://civitai.com/models/1651125
Аноним 08/06/25 Вск 00:22:19 1238187 457
>>1238118
Не советую если цель генерации получить реалистичные лица, из-за мувигена и мпс будет одно и тоже кукольное ебло у всех баб
Аноним 08/06/25 Вск 00:34:59 1238204 458
>>1238187
мне только поиграть, не более. Я уже понял, что из-за малых шагов и низкого cfg тут вариативность и динамика слабая, но чуть лучше чем 1.3б
Аноним 08/06/25 Вск 00:56:55 1238238 459
>>1238118
Каусвид в имид ту видео может ебла корежить? Превращает всех в других людей. Вот я думаю, это потому что каузвид или там потому что текст ту видео засунули и он как-то фотку не так обрабатывает.
Аноним 08/06/25 Вск 00:58:26 1238245 460
>>1238204
>и динамика слабая
Просто делай минимум 6 секунд, и пиши простыню промпта, чтоб принудительно заставить экшон делать. А в негатив боринг унинтрестинг стил имидж стил шот слайдшоу вот это всё.
Аноним 08/06/25 Вск 01:01:44 1238253 461
>>1238238
я хз, я эти все приколы с момента выхода ванилы вана мимо пропустил, уж много чем насрали и хер поймешь что куда без бутылки.

>>1238245
да это понятно. Просто ванильный ванька на одинаковых промптах сам придумывал экшон, а тут всё стерильно. Я-то не жалуюсь, видяха старая, поиграть хочется.
Аноним 08/06/25 Вск 01:03:19 1238254 462
>>1238238
>Каусвид в имид ту видео может ебла корежить?
Может. Если юзаешь первую версию, ставь не больше 0.5 силы. Если v2 то можно больше, она слабее, но ей и шагов нужно больше.
Аноним 08/06/25 Вск 01:12:58 1238271 463
>>1238254
спс

>>1238253
> сам придумывал экшон, а тут всё стерильно.
Это из-за порнолоры. Ну, на ванильной это просто 256 вариантов запихивания в рот сосиски.
Аноним 08/06/25 Вск 01:15:18 1238274 464
>>1238271
>порнолоры
это где? я их не юзаю. Или они вшиты где-то в этом мердже?
>запихивания в рот сосиски.
я такое с ваном не делаю)
Аноним 08/06/25 Вск 01:26:04 1238295 465
>>1238274
>Или они вшиты где-то в этом мердже?
Скорей всего да.

>>1238274
>я такое с ваном не делаю)
Делай: A man coming from left side and puts his huge penis deep down in a woman's throat, then starts fucking it. Mans crotch are visible in the frame. Facefuck fast speed full insertion, A man holds a woman by her forehead with left hand and has rough and deep sex with womans throat, he thrusts his whole huge cock deep in and out of her throat, down all the way. massive Saliva flows out of the woman's mouth and flows down, leaving stains on her clothes. woman is crying, hysterical, she is looking at man, massive tears flowing out from her eyes and dripping down. cheek bulge appears When the penis is in her mouth
Аноним 08/06/25 Вск 09:54:48 1238503 466
Можно ли умереть от дрочки во время генерации?
Аноним 08/06/25 Вск 10:18:30 1238515 467
image.png 77Кб, 305x297
305x297
image.png 1000Кб, 600x800
600x800
>>1238503
От этого не умирают, просто твоя жизнь превратиться в кошмар и дрочить нечего будет. Но летом, если ты в своей хрущебе бабкий сплит не поставил можешь инсульт поймать от бездвижного образа жизни. Опять же не обязательно умрешь, просто будешь срать под себя и на дваче имбецильной хуйней, но тут в каждом разделе по 5-6 таких пост-инсультных каляса. Добро пожаловать, как говориться, снова.
Аноним 08/06/25 Вск 13:54:40 1238660 468
>>1238503
Можно поймать вялого, если ты будешь сидеть и генерировать полдня.
Аноним 08/06/25 Вск 14:01:17 1238672 469
>>1238503
это литералли я еври дей генерируя блоуджоб с еотовыми
Аноним 08/06/25 Вск 16:33:59 1238805 470
Impossible Chal[...].mp4 9889Кб, 1280x720, 00:00:05
1280x720
Аноним 08/06/25 Вск 16:44:20 1238814 471
95.JPG 77Кб, 779x947
779x947
>>1238515
Иичто делать теперь? Мне страшна!
>>1238672
- Проснулся.
- Решил заняться делами.
- Решил открыл комфи на минутку.
- 3 часа ночи, пора спать.
Аноним 08/06/25 Вск 16:56:51 1238820 472
>>1238515
>5-6 таких пост-инсультных
ты сгущаешь, максимум простатитники с дисфункцией, приичём запущеной, отсюда корявые попытки шейма сисек-писек в генеративных тредах. херово им, когда у других всё ещё стоит.
Аноним 08/06/25 Вск 17:03:34 1238824 473
>>1238814
>Иичто делать теперь? Мне страшна!
Найти себе тянку.
Аноним 08/06/25 Вск 17:21:42 1238834 474
Вео3-48.mp4 7019Кб, 1280x720, 00:00:08
1280x720
Вео3-49.mp4 3287Кб, 1280x720, 00:00:08
1280x720
Вео3-50.mp4 7031Кб, 1280x720, 00:00:08
1280x720
>>1236778
Избавиться от SynthID можно только полностью перегенерировав видос в другой нейронке вместе со звуком. При условии, что эта нейронка не будет лепить уже свои вотермарки в пиксели и звук)
Аноним 08/06/25 Вск 17:22:35 1238835 475
Аноним 08/06/25 Вск 17:27:07 1238838 476
>>1238834
Добавляю незаметный человеку шум в видео, в аудио, синтайди пукает.
Аноним 08/06/25 Вск 17:38:28 1238843 477
image.png 2254Кб, 880x1324
880x1324
Аноним 08/06/25 Вск 17:44:24 1238848 478
555.png 2Кб, 50x44
50x44
Аноним 08/06/25 Вск 17:48:06 1238851 479
Почему на цивике так мало лор на WANю? Неужели никто не генерит видео? Есть ещё где лоры?
Аноним 08/06/25 Вск 18:10:49 1238880 480
>>1238851
Потому что даже на 24 гигах больно тренить их, надо 32 хотя бы.
Аноним 08/06/25 Вск 18:24:31 1238896 481
>>1238851
цензуру скрой там порева дохуя будет
Аноним 08/06/25 Вск 18:48:29 1238920 482
>>1238896
>цензуру скрой
Уже. Кот наплакал для картинок в сотню раз больше...
Аноним 08/06/25 Вск 19:21:30 1238943 483
1000017523.png 1Кб, 288x30
288x30
Весело у вас тут.
3090 уже карта дно сегмента?
Аноним 08/06/25 Вск 19:24:29 1238944 484
>>1238943
>5090 уже карта дно сегмента
пофиксил тебя.
Аноним 08/06/25 Вск 19:27:24 1238946 485
>>1238943
Да. Но 4060 топ сегмента, по 3 секунды на 480p видео. За врамом следи.
>>1238851
Походу, все серанули после цивитовых цензур. Так-то лору прям на сайте можно обучить за хорошую цену. Хз что обучать.
Аноним 08/06/25 Вск 23:24:52 1239158 486
image.png 10Кб, 954x102
954x102
>>1238943
Используй дистилляцию
мимо-4090
Аноним 09/06/25 Пнд 02:17:08 1239418 487
Вео3-51.mp4 2823Кб, 1280x720, 00:00:08
1280x720
Вео3-52.mp4 6478Кб, 1280x720, 00:00:07
1280x720
Вео3-53.mp4 2698Кб, 1280x720, 00:00:08
1280x720
Тесты Вео3 с арбузами. Арбузы кувалдой бьёт плохо и подходящий звук подобрать не может. Стреляет плохо и деформация арбузов от пуль плохая, забор сзади арбузов целый. От гранаты (которая кстати не выглядит как граната) арбузы разлетелись, а на лавочке и заборе ни царапины.

>>1238838
Погугли про SynthID. Он специально устойчив к шуму. Думаешь в Гугле лохи работают, чтобы можно было так всё просто обойти?)
Аноним 09/06/25 Пнд 03:40:54 1239449 488
>>1239418
> подходящий звук
Ты сам дохуя арбузов кувалдой разбил, мясной мяшок?
Аноним 09/06/25 Пнд 08:31:05 1239526 489
>>1239418
>Думаешь в Гугле лохи работают
Думаю, да. Ты же повёлся на них. Будет возможность чекать их синткал, неси, обойдём на изи. Если эти хуесосы не ведут базу и не сравнивают все видео со своими тупым брутфорсом.
Аноним 09/06/25 Пнд 09:12:05 1239536 490
Потестил каузвид без всяких сторонних лор. Ну, я не заметил там никакой ограниченности, в сравнении с чистым ваном. Но я заметил, глядя на видосы чужие, что 90% не понимают как промптить ван и у них пережарка идет. Вот эти все слишком быстрые дерганные движения, судороги, целиком исчезающая одежда и т.д. - это пережарка. Зачем-то пишут шизопростыни промпта естественным языком, опять какие-то ебучие сочинения, которые модель не понимает. Как и на флюксе, тут надо максимум 400 знаков писать, или даже 200, немного обычными предложениями, и немного просто словосочетаниями/тегами.
Аноним 09/06/25 Пнд 09:35:37 1239549 491
WanVideo21T2VCa[...].mp4 437Кб, 512x512, 00:00:03
512x512
>>1239536
>Вот эти все слишком быстрые дерганные движения, судороги, целиком исчезающая одежда и т.д. - это пережарка.
Это 1.3B, можно немного избежать этих глитчей, поймать сид, но не избавиться. Похуй на знаки. И на одном слове и на 500 возникает. Вот шизопромпт из ллм, достаточно плавно, чуть ли не риалтайм генерация. Не мог найти дерганный пример, оказалось, что они были на первых пробах, а там стоял flex_attention вместо sage и были лоры. На 14B вообще нет таких проблем, генерится идеально на 4 шагах.
Аноним 09/06/25 Пнд 10:30:11 1239571 492
>>1239418
Как будето не арбузы раскалывает а кирпичи. Арбуз же вода - разбрызгивается в крошку от простого падения
Аноним 09/06/25 Пнд 13:41:13 1239721 493
>>1239549
Не, я это >>1239536 про 14б

1,3 в рот ебал, конечно, там жизни нет. Тогда можно сразу пойти лтикс обмазаться там хоть разрешение норм.
Аноним 09/06/25 Пнд 13:42:29 1239725 494
>>1239549
>На 14B вообще нет таких проблем, генерится идеально на 4 шагах.
Я не про дерганый кадр говорю, а про судорожные дерганные движения.
Аноним 09/06/25 Пнд 13:43:10 1239726 495
>>1239549
*ДЖАЙ ХИНД! АЛАЛАЛАЛА! ДЖАЙ ХИНД! ДЖАЙ ХИНД!
09/06/25 Пнд 16:13:07 1239865 496
>>1238515
Варикоцеле тут не при чем
мимо удалили 3 недели назад
Аноним 09/06/25 Пнд 18:32:44 1240119 497
>>1238503
да если это генерация на бесплатном аккаунте higgsfield
Аноним 09/06/25 Пнд 20:32:00 1240263 498
Аноним 09/06/25 Пнд 20:33:19 1240266 499
Вопрос к знатокам. Заметил что на каузвиде и2в (может в целом на ване) до 2 секунд изображение не двигается, то есть тупо сжирается ценное время. Это можно обойти как-то с помощью промпта?
09/06/25 Пнд 20:36:41 1240272 500
Аноним 09/06/25 Пнд 20:42:46 1240279 501
09/06/25 Пнд 20:53:59 1240286 502
Аноним 09/06/25 Пнд 21:00:18 1240295 503
>>1240286
С кровью кончил? Помню в районе 2008 смотрел порно, с какой-то полторашкой пиздоглазой, но западное, и там было два негра, один такой примечательный с дредами, оба под два метра ростом. Так вот этот с дредами в конце прям с кровью кончил. Я еще подумал ну что за пиздец. И это проф.студия была типа браззирс.
Аноним 09/06/25 Пнд 21:19:40 1240328 504
17474069626230.png 3475Кб, 1536x1024
1536x1024
Аноним 09/06/25 Пнд 21:39:30 1240347 505
>>1240266
Если ты пилишь минеты, то делай первое видео, с него делай скриншот с хуем во рту, и генерь новое - задержки не будет
09/06/25 Пнд 22:11:17 1240391 506
Аноним 11/06/25 Срд 14:48:30 1242132 507
image.png 58Кб, 411x160
411x160
Аноним 13/06/25 Птн 14:52:47 1244618 508
Аноним 16/06/25 Пнд 01:06:38 1247354 509
Series-2(4).mp4 19217Кб, 480x480, 00:03:05
480x480
>>1237452
Попытка №2 сделать мультфильм.
Аноним 20/06/25 Птн 19:02:09 1252030 510
>>1247354
Авангардно. У тебя есть анал на ютубе?
Аноним 20/06/25 Птн 19:07:19 1252034 511
>>1239418
>От гранаты (которая кстати не выглядит как граната) арбузы разлетелись, а на лавочке и заборе ни царапины
А мне нравится. Шизово.
>>1239571
Скорее похоже на карамельные драже.
Аноним 20/06/25 Птн 19:13:09 1252036 512
>>1237452
>>1247354
У тебя талант. Очень необычные и запоминающиеся персонажи.
Аноним 20/06/25 Птн 19:39:31 1252049 513
>>1247354
Самое необычное: озвучка вполне профессионального уровня.
Настройки X
Ответить в тред X
15000
Добавить файл/ctrl-v
Стикеры X
Избранное / Топ тредов