Главная Юзердоски Каталог Трекер NSFW Настройки

Искусственный интеллект

Ответить в тред Ответить в тред
Check this out!
<<
Назад | Вниз | Каталог | Обновить | Автообновление | 698 469 106
Stable Diffusion тред X+157 /sd/ Аноним 27/05/25 Втр 18:23:15 1219389 1
image.png 2094Кб, 1024x1024
1024x1024
image.png 3566Кб, 960x1536
960x1536
image.png 3382Кб, 1264x1264
1264x1264
image.png 1132Кб, 768x768
768x768
Тред локальной генерации

База:
→ Приложение Forge https://github.com/lllyasviel/stable-diffusion-webui-forge
→ Приложение ComfyUI https://www.comfy.org/download
→ Примеры https://comfyanonymous.github.io/ComfyUI_examples/ (откуда, куда, как; начинать со страницы SDXL)
→ Менеджер расширений https://github.com/ltdrdata/ComfyUI-Manager (автоустановка, реестр расширений)
→ Модели https://civitai.com/

Промпт должен быть кратким для SDXL и поэма для Flux и SD3.5, негативы обычно вредны.

ЧТО НОВОГО АКТУАЛЬНОГО ЗА ГОД
• Chroma
• HiDream
• SDXL модели: Natural Vision (NatVis), Illustious, NoobAI. Все 3 NSFW;
• SD3.5 Medium и Large;
• Flux dev и schnell;
• Auraflow. Станет Pony Diffusion v7;
• ComfyUI + Krita = Krita-ai-diffusion;
• Лора DMD2 для SDXL ускоряет в 2 раза. Пример: 10 шагов, семплер LCM, шедулер beta, 832x1216,
CFG 1 для обычных SDXL https://huggingface.co/tianweiy/DMD2/blob/main/dmd2_sdxl_4step_lora_fp16.safetensors,
CFG 3 для NoobAI https://huggingface.co/YOB-AI/DMD2MOD/blob/main/LYC-DMD2MOD%20(Dmo%2BTffnoi).safetensors,

Оффлайн модели для картинок: Stable Diffusion, Flux, HiDream, OmniGen (Shitao), Auraflow, HunyuanDiT, Lumina, Kolors, Deepseek Janus-Pro, Sana
Оффлайн модели для анимации: Wan-Video, HunyuanVideo, Lightrics (LTXV), Mochi, Nvidia Cosmos, PyramidFlow, CogVideo, AnimateDiff, Stable Video Diffusion
Приложения: ComfyUI, Fooocus, webui-forge, InvokeAI

► Предыдущий тред >>1204274 (OP)https://arhivach.hk/?tags=13840
Дополнительно: https://telegra.ph/Stable-Diffusion-tred-X-01-03
Аноним 27/05/25 Втр 19:51:13 1219585 2
9564403.jpg 494Кб, 1328x1944
1328x1944
451279.jpg 521Кб, 1328x1944
1328x1944
Аноним 27/05/25 Втр 20:01:55 1219603 3
Аноним 27/05/25 Втр 20:13:30 1219618 4
кл.mp4 441Кб, 512x512, 00:00:03
512x512
якл.mp4 263Кб, 512x512, 00:00:03
512x512
дкл.mp4 664Кб, 512x512, 00:00:05
512x512
нпкл.mp4 580Кб, 512x512, 00:00:04
512x512
Аноним 27/05/25 Втр 20:21:07 1219627 5
>>1219603
Нет, конечно, это сдхл биг лав.
Аноним 27/05/25 Втр 20:54:23 1219710 6
Аноним 27/05/25 Втр 21:06:44 1219733 7
Аноним 27/05/25 Втр 22:23:26 1219905 8
Аноним 27/05/25 Втр 22:28:48 1219920 9
ComfyUItempqqii[...].png 2561Кб, 1280x1360
1280x1360
ComfyUItempqqii[...].png 2528Кб, 1280x1360
1280x1360
ComfyUItempqqii[...].png 3158Кб, 1280x1360
1280x1360
ComfyUItempqqii[...].png 3078Кб, 1280x1360
1280x1360
Вот вам очередной кал.
Аноним 27/05/25 Втр 22:43:58 1219941 10
>>1219920
Первая норм, если тетке глаза подправить.
Аноним 27/05/25 Втр 23:04:07 1219987 11
78752074.jpg 293Кб, 1280x1360
1280x1360
Аноним 27/05/25 Втр 23:49:39 1220067 12
почему ComfyUI, а не InvokeAI?
Аноним 28/05/25 Срд 00:47:42 1220164 13
image.png 157Кб, 2501x866
2501x866
Скачал модель флюкс https://civitai.com/models/618692/flux?modelVersionId=691639
При любой попытке генерации получаю пикрил, с остальными всё ок. ЧЯДНТ?
В гугле хуйня какая-то, соевый реддит целиком из взаимоисключающих.
Аноним 28/05/25 Срд 01:23:46 1220209 14
image.png 43Кб, 819x384
819x384
>>1220164
Это не надо переключить? (сам переполз на лапшу, но не удаётся запустить мультигпу на флюксе)
Аноним 28/05/25 Срд 01:44:28 1220233 15
Аноним 28/05/25 Срд 05:10:36 1220368 16
Chroma00119.png 1506Кб, 1024x1024
1024x1024
Chroma00121.png 1377Кб, 1024x1024
1024x1024
68f5d14b-ee62-4[...].png 2318Кб, 768x1360
768x1360
Аряяяяяяяяя дайте реве на локал
Аноним 28/05/25 Срд 07:39:40 1220398 17
ComfyUItempdkjx[...].png 2123Кб, 1024x1152
1024x1152
ComfyUItempqqii[...].png 2824Кб, 1280x1360
1280x1360
ComfyUItempqqii[...].png 2740Кб, 1280x1360
1280x1360
ComfyUItempeekj[...].png 6388Кб, 1920x2304
1920x2304
Аноним 28/05/25 Срд 07:48:24 1220408 18
image 373Кб, 1264x1264
1264x1264
image 332Кб, 1264x1264
1264x1264
image 350Кб, 1264x1264
1264x1264
Новый шаблон для шнеля. Офигеть детали. Апскейл в хроме.
Аноним 28/05/25 Срд 07:55:34 1220415 19
image 482Кб, 1264x1264
1264x1264
image 312Кб, 1024x1024
1024x1024
Во еще. Опупеть качество. Это ванильный шнель. Апскейл в хроме и пик2 генерация из шнеля без апскейла. Хрома очень много добавляет текстур.
Аноним 28/05/25 Срд 08:18:35 1220428 20
17483660121780.mp4 441Кб, 512x512, 00:00:03
512x512
>>1220415
>много
Попробуй что-нибудь кроме своего любимого карасса, ты же видишь, что у тебя разъёб идёт, чрезмерное текстурирование.
Аноним 28/05/25 Срд 09:32:01 1220467 21
>>1220428
>чрезмерное текстурирование.
В фотошопе гаусом размытие накинь, если тебе глаз режет.
Офигеть ты привереда.
Аноним 28/05/25 Срд 11:03:30 1220581 22
image 230Кб, 1264x1264
1264x1264
image 278Кб, 1264x1264
1264x1264
Аноним 28/05/25 Срд 11:26:47 1220646 23
>>1220209
Не, бесполезно.
>>1220233
Спасибо, буду пробовать.
Аноним 28/05/25 Срд 12:02:48 1220758 24
image 297Кб, 1024x1024
1024x1024
image 288Кб, 1024x1024
1024x1024
image 44Кб, 552x518
552x518
В автоматике и в форже есть такая штука как чуть-чуть изменяемый сид. Вот точно не помню как оно называется в меню "экстра" сид. Когда тебе понравилась генерация включаешь эту галочку там еще настраивается степень отклонения и можно перегенерировать с чутка изменённой картинкой. Есть что-то такое в комфи? Как это вообще реализовано в автоматике?
Аноним 28/05/25 Срд 12:22:30 1220784 25
ComfyUItempnjex[...].jpg 752Кб, 6691x1381
6691x1381
>>1220758
Просто делаю плот с разными шедулерами, хватает что бы пофиксить кривые пальцы например, включается в один клик нодой с булевым переключателем.
Аноним 28/05/25 Срд 12:39:31 1220800 26
image 446Кб, 1264x1264
1264x1264
image 449Кб, 1264x1264
1264x1264
image 6Кб, 108x313
108x313
Анон, как ты хранишь промпты? А главное превьюшки к ним. Потому как я уже устал в блокнотике искать нужный. И чтоб без палева, локально.
Аноним 28/05/25 Срд 12:54:41 1220822 27
>>1220800
В виде картинок и храню.
Аноним 28/05/25 Срд 13:33:26 1220890 28
Аноны, как долго не кончать? В процессе генерации.
Аноним 28/05/25 Срд 13:35:41 1220898 29
>>1220890
Просто подрочи, второй раз дольше
Аноним 28/05/25 Срд 13:37:06 1220903 30
>>1220898
Т.е. заранее? Но тогда уже вдохновения не будет...
Аноним 28/05/25 Срд 13:38:26 1220909 31
>>1220890
У меня иначе и не получается, если я сижу генерирую и дрочу то еще и постоянно ловлю полувялого в процессе. Если заранее нагенерировал дохуя то такого нет
Аноним 28/05/25 Срд 13:43:23 1220920 32
>>1220903
Можно во время, потом сделать перерыв и начать ещё раз
Аноним 28/05/25 Срд 16:15:29 1221211 33
image.png 2713Кб, 1408x768
1408x768
Аноним 28/05/25 Срд 17:05:11 1221279 34
>>1220758
Просто ставишь лишние запятые в промпте и на томже сиде генерация очень незначительно меняется.
Аноним 28/05/25 Срд 17:20:26 1221302 35
download.png 1Кб, 50x43
50x43
>>1221211
Этот чекпоинт умеет делать кал, фекалии, говно, понос...?
Аноним 28/05/25 Срд 17:41:52 1221332 36
>>1221302
>чекпоинт
Еблан? Это онлайн генерация.
>кал, фекалии, говно, понос
Ты только что киберлюстру и тамед пони
Аноним 28/05/25 Срд 17:45:17 1221336 37
>>1221332
Кто здесь кто?
>Тред локальной генерации
Аноним 28/05/25 Срд 19:52:34 1221577 38
problembo-resul[...].jpg 194Кб, 832x1248
832x1248
problembo-resul[...].jpg 232Кб, 880x1176
880x1176
problembo-resul[...].jpg 141Кб, 1000x1040
1000x1040
problembo-resul[...].jpg 119Кб, 832x1248
832x1248
Аноним 29/05/25 Чтв 00:30:46 1222075 39
ComfyUItempccpf[...].png 6831Кб, 2048x2304
2048x2304
ComfyUItempccpf[...].png 6633Кб, 2048x2304
2048x2304
Аноним 29/05/25 Чтв 03:23:40 1222215 40
image.png 66Кб, 184x172
184x172
Аноним 29/05/25 Чтв 03:26:21 1222217 41
>>1222215
Жду апскейл голгофского дерьмодемона.
Аноним 29/05/25 Чтв 03:27:28 1222219 42
>>1222217
С озвучкой! И в шапку навсегда.
Аноним 29/05/25 Чтв 04:04:41 1222244 43
>>1222219
- ВЫ ВСЕ ГОВНО!
- МЫ ВСЕ ГОВНО!
- КАЛ ДОЛЖЕН ГОВОРИТЬ ГРОМЧЕ"
- КАЛ! КАЛ! КАЛ!
Аноним 29/05/25 Чтв 04:20:44 1222254 44
>>1221577
Тётенька, у вас писю видно. 🙈
Аноним 29/05/25 Чтв 07:29:51 1222286 45
image.png 4129Кб, 1024x1536
1024x1536
image.png 4162Кб, 1024x1536
1024x1536
image.png 4060Кб, 1024x1536
1024x1536
Аноним 29/05/25 Чтв 10:39:05 1222406 46
>>1222286
Гигер это и так члены. Член в члене. Кал.
Аноним 29/05/25 Чтв 11:05:22 1222425 47
image.png 1607Кб, 800x896
800x896
image.png 1465Кб, 800x896
800x896
Эксперименты с калом.
Аноним 29/05/25 Чтв 12:05:43 1222476 48
Как проще и удобнее замутить доступ к комфи на моем компе с телефона? Не хочу сидеть за компом, но генерировать хочу. Тут варианта два полностью локально в пределах комнатного вайфая или через онлайн мессенджеры (боты). Первый вариант безопасен, но ограничен. Просто подключиться через браузер к комфи вообще не вариант так как понажмакаешь лишнего в его интерфейсе пальцем. То есть нужен таки бот какой-то. У меня есть настроенный воркфлоу и доступ с телефона нужен только к промпту, ну может ещё к размеру картинки.
Аноним 29/05/25 Чтв 12:13:47 1222486 49
IMG3122.png 1658Кб, 1179x2556
1179x2556
Аноним 29/05/25 Чтв 12:20:31 1222501 50
o0MCbQdntyX621Y[...].jpeg 55Кб, 475x1000
475x1000
Аноним 29/05/25 Чтв 12:24:17 1222511 51
>>1222425
Рождение копродеда? Тред как Уроборос.
Аноним 29/05/25 Чтв 12:26:19 1222514 52
image.png 63Кб, 247x204
247x204
>>1222476
>Не хочу сидеть за компом, но генерировать хочу.
Я предствляю вам: гигантский телефон с клавиатурой!
Аноним 29/05/25 Чтв 15:15:52 1222787 53
image 43Кб, 626x417
626x417
image 29Кб, 500x250
500x250
image 44Кб, 626x429
626x429
image 36Кб, 626x417
626x417
Аноним 29/05/25 Чтв 16:16:01 1222938 54
>>1222787
Вроде хотел съёрничать, но дауны с лопатами именно так и выглядят.
Аноним 29/05/25 Чтв 16:31:38 1222962 55
Почему новые принципиально новые модели уже давно не выходили?
Флаксу уже больше года, sdxl и всяким его производным типа пони и люстры еще больше.
Где прогресс?
Аноним 29/05/25 Чтв 16:35:04 1222977 56
>>1222962
Потому что не было скачка в железе у пользователей, всем новым моделям надо ахулиард видеопамяти, они хорошо только в онлайне работают на гига-серверах. Для народа ничего лучше сдхл просто нет, вот и пыжится нет смысла.
Аноним 29/05/25 Чтв 16:38:59 1222991 57
>>1222977
генерят не только же пользователи локально но и всякие ушлые кабанчики предлагают онлайн погенерить за базы или еще какую залупу (при чем таких скорее всего большинство), так что тут скорее всего дело в чем-то другом
Аноним 29/05/25 Чтв 16:41:32 1222992 58
>>1222991
Ну в онлайне есть несколько мастодонтов, типа гпт, грока и прочих, вот они свои модельки потихоньку развивают, им ничего принципиально нового не надо.
Аноним 29/05/25 Чтв 16:46:16 1223003 59
>>1222992
там же нсфв нету, а в sd в основном именно за ним идут
Аноним 29/05/25 Чтв 17:33:58 1223136 60
>>1222992
>типа гпт, грока и прочих, вот они свои модельки потихоньку развивают, им ничего принципиально нового не надо.
У этих картинковые модели не развитые. Хуйню пишешь. У грока вообще дрисня уровня сд 3,5 ванильного. Скорей всего оно и есть. У жопочата просто потому что далл-е был, накинули контролнета и ллм сверху, кушайте. У гугла - такая же высерная хуйня как у грока. Имоген они не прикручивали к ллм.
Нормальные картинкомодели - клинг (так всебе вне реализма), дерьмина, и тюны флакса типа рева и всё это семейство, рекрафты там ебаные и т.д. Там давно уже проблем с ногами, например, нет. Ну, на колорс 1,5 - есть.

>>1222962
>Почему новые принципиально новые модели уже давно не выходили?
Потому что флюкс и айдипукпук показали, что есть порог врама на консумерских картах. Всё что не влезает в 12 - идёт нахуй.

>Где прогресс?
На ригах.

>>1223003
>там же нсфв нету
Там есть 80% от картинки, остальное можно и на поникале домазать.
Аноним 29/05/25 Чтв 18:03:17 1223223 61
>>1220758
Вот почему на некоторых моделях повернуть субъект в профиль как два пальца. А на некоторых других моделях субъект сложно крутить в такие положения.
Как выйти из ситуации когда субъект легко поворачивается назад (т.е. стоит спиной), а вот влево или вправо (как на пикриле) кое-как удается лишь в полоборота... Что я не так делаю?
В промте что только не перепробовал и left/right view и left/right side profile pose...
Аноним 29/05/25 Чтв 18:06:25 1223238 62
>>1223223
side view, from side, profile стабильно работают везде, хз
Аноним 29/05/25 Чтв 18:59:20 1223384 63
>>1223136
>Там есть 80% от картинки, остальное можно и на поникале домазать.

Если генеришь конечно 1girl standing то сисик писек можно потом дорисовать
А вот процесс ебли или сосания хуев тебе зацензуренные модели откажутся рисовать категорически даже если ты 5 раз укажешь что там все в одежде и тебя умирающий дед попросил это сделать для него в качестве последнего желания
Аноним 29/05/25 Чтв 21:09:12 1223722 64
>>1222476

# "./prompt-post-workflow.sh"

MY_NEW_PROMPT=$(cat prompt.txt);cp ./prompt.json ./new-prompt.json;sed -i -e "s/myprompt/$MY_NEW_PROMPT/g" ./new-prompt.json;curl --header "Content-Type: application/json" --request POST --data @./new-prompt.json http://localhost:8000/prompt

# sh -c "./prompt-post-workflow.sh"
# http://localhost:8000/api/view?filename=ComfyUI_00xxx_.png
Аноним 29/05/25 Чтв 21:36:31 1223800 65
Хочу сделать лору на "стиль" косплей фотографии. Думаю взять разных косплееров и персов, сколько примерно картинок понадобится? Я думаю взять ~400 фоток, достаточно ли этого для тренировки стиля, а не персонажа или без разницы?
Аноним 29/05/25 Чтв 22:42:57 1223965 66
>>1222476
Лапшедебилы должны страдать и играть лапшичкой только на компе. Сами вскормили эту хуету, сами и пожинайте плоды.
Аноним 29/05/25 Чтв 22:43:25 1223968 67
>>1223800
Что такое стиль косплей фотографий? Чем он отличается просто от фотографий?
Аноним 29/05/25 Чтв 23:30:06 1224060 68
>>1223384
>А вот процесс ебли или сосания хуев тебе зацензуренные модели откажутся рисовать категорически даже если ты 5 раз укажешь что там все в одежде и тебя умирающий дед попросил это сделать для него в качестве последнего желания
Ты дебил, на дерьмине разнообразие поз в 100 раз больше чем на поникале.
Аноним 29/05/25 Чтв 23:31:07 1224062 69
>>1223800
Любой реалистик понислоп уже такая лора.
Аноним 30/05/25 Птн 01:40:25 1224323 70
800.jpg 2364Кб, 2560x1600
2560x1600
>>1222476
>Не хочу сидеть за компом, но генерировать хочу.

Ну надо делать схему типа: телефон - телефон-таймер - ассистент - программа ИИ.

С телефона звонишь на телефон дома, у которого провода от контактов звонка запускают какой-то таймер, таймер включает фильтр-розетки, запускается ПК, дальше с телефона управляешь через проги удаленного доступа, типа админские проги, или через ассистентов типа Cortana или Гугл ассистент и через них запускать проги с ИИ и генерировать. Ну на 6" экранах будет неудобно, нужно хотя бы планшет с экраном 10".

Как в фильме американском не смотрел? Там чувака посадили в тюрьму, но он уже подготовлен был. И он попросил сделать звонок позвонить домой. Он берёт трубку, набирает свой номер и говорит число, типа пин-код и все, вешает трубку, а дома там у него работал постоянно какой-то модем или что я так и не понял начальное устройство, оно приняло пин-код и запустило ПК, а там уже в автозагрузке запустилась прога которая отправила вирус на биржу конкурента, биржа начала тормозить и начались убытки, через час в тюрьму приехал владелец этой биржи и выкупил этого чувака, типа шантаж, типа уберет вирус если тот его освободит.

Потренируйся для начала как запускать и глушить ПК дистанционно с телефона. Сначала не с улицы, а с дома. Не будет же мощный ПК постоянно маслать 24 часа.

Это должен быть какой-то модем или телефон с контактов которого нужно пускануть розетку-фильтр, в которую воткнуты ПК, монитор, ну монитор будет не нужен. Выключатель на блоке питания должен быть в положении вкл. Для запуска розетки есть розеточные таймеры. Можно от розеточного таймера запитать шаговый двигатель, на валу которого квадрат из резины, и надо чтобы он провернулся один раз и клацнул по выключателю розетки-фильтра.
Аноним 30/05/25 Птн 01:53:32 1224335 71
>>1224323
>Для запуска розетки
...можно конечно проще сделать. ПК постоянно находится в спящем режиме, значит фильтр-розетка постоянно уже включена. Роутер тоже постоянно работает.
На роутер с телефона приходит сигнал, и роутер пробуждает ПК из спящего режима, а на ПК нужные проги забиты в автозагрузку.

================
Да, это возможно с помощью технологии Wake-on-LAN (WoL), которая позволяет удаленно включать компьютер, отправляя специальный "магический" пакет на его сетевой адаптер.
Что нужно для работы WoL:

- Поддержка WoL на материнской плате и сетевой карте ПК.
- Настройки BIOS – необходимо включить параметры, такие как Wake on LAN, Power On By PME Device и т. д..

- Настройки Windows – в свойствах сетевого адаптера нужно разрешить пробуждение ПК.

- Настройки роутера – если хотите пробуждать ПК через интернет, роутер должен поддерживать перенаправление WoL-запросов.

- Белый (статический) IP-адрес – если ваш IP-адрес динамический, магический пакет может не дойти до ПК.

Как отправить сигнал WoL:

- Использовать веб-интерфейс роутера (если он поддерживает WoL).
- Применять специальные приложения для смартфона, например Wake On LAN.
- Отправлять WoL-пакет через командную строку или сторонние утилиты.

Если ваш роутер поддерживает WoL, можно зайти в его настройки и выбрать устройство, которое нужно "разбудить".
Аноним 30/05/25 Птн 02:11:06 1224352 72
Эта самое, кто нить копал тему с t5xxl который нативно хавает русский язык?
Флюх с Хромогом хотят от меня эссе на 500 символов чтобы было норм. Я успел поебатся с гугл транслитом, который регулярно отъёбывает, потому что эта блядь хочет денех за подключение по API, я пробовал какую то поеботу с локальным переводом, которя глючит ояебу, я пробовал с LLM, которые по КД шлют меня на хуй, и кидают телефон американской дурки. Блять, я перебрал с десяток "анцензурных моделей" Я не ебу чего в них анцензурного если при упоминании повешения и пожирания дельфинов они уходят в ёбаный отказ.
Алсо, где люди берут эти ебучие настройки "ФОТОАППАРАТА" для промтинга?! Нахуя мне быть специалистом в фотографии чтобы кумить?!
Аноним 30/05/25 Птн 02:15:21 1224355 73
>>1222962
FLUX.1 Kontext [dev]
Open-weights, distilled variant of Kontext, our most advanced generative image editing model.
Coming soon
Аноним 30/05/25 Птн 03:15:46 1224387 74
>>1222514
Ноуты слабые для работы с ИИ. Щас Фотошоп наверное на ноуте получится только лишь запустить и посмотреть на интерфейс.
Аноним 30/05/25 Птн 06:06:05 1224458 75
>>1224352
>Алсо, где люди берут эти ебучие настройки "ФОТОАППАРАТА" для промтинга?!

Я больше проигрываю с промптов портянок, большая чатсь которых не соответствуют результату картинки. Нахуя они это пишут.
Аноним 30/05/25 Птн 07:55:13 1224506 76
>>1224458
>Нахуя они это пишут.
Так во всём. На рифьюжен зайди и почитай простыни, а этот кал понимает только 1-2 тега вместе, причем четко указанного жанра, которых в базе не так уж много. Но там петухи аж на петухоне программы в промпте пишут.

>>1224352
>Алсо, где люди берут эти ебучие настройки "ФОТОАППАРАТА"
В своих маняфантазиях, в 99% случаев это всё не работает.
Аноним 30/05/25 Птн 08:02:20 1224510 77
>>1224352
>Флюх с Хромогом хотят от меня эссе на 500 символов чтобы было норм. Я успел поебатся с гугл транслитом, который регулярно отъёбывает
Для этих нужен не столько большой промпт, сколько структурированный. Если ты не готов менять свои навыки написания промпта под каждый тип моделей, то скорей всего лучше этим вообще не заниматься. Флюкс точно никакое эссе не осилит, там нужно максимум пара предложений с четким разделением кто на ком стоял, пачка квалити описаний, пачка описаний объектов и пачка описаний стиля.
И то, даже большие картинкогенераторы на хуйне запинаются. Вот я недавно кинул в мочагенератор от гпт промпт, где всколзь упомянул "мемная сцена из такого то фильма", казалось, бы он должен был это подхватить, но на деле он рисовал мне КАРТИНУ висящую на стене, на которой изображено то о чем я говорю. Потому что "мем" это же "демотиватор" а это картинка на стене, ну или какая там квазилогика при обработке была. Они человечий язык всё равно плохо понимают, короче, лучше использовать более качественно пишущую модель, которая между тобой и железным хуйдожником прокладкой выступит, своё говно они лучше переваривают.
Аноним 30/05/25 Птн 08:03:52 1224511 78
>>1224510
Ну и золотое правило: они все обрабатывают нормально начало и конец, и скипают середину.
Аноним 30/05/25 Птн 08:45:17 1224536 79
image 191Кб, 1152x896
1152x896
Есть ли более-менее нормальный инпеинт на флюкс шнель? Погуглил воркфлоу, но всюду попадаю на дев, а надо шнель. Глаза там поправить, пальцы, лишние ноги убрать.
Аноним 30/05/25 Птн 08:52:05 1224538 80
>>1224536
Что тебе мешает для этого сдхл использовать?
Аноним 30/05/25 Птн 08:53:46 1224540 81
>>1224536
Есть демки на хагге.
Аноним 30/05/25 Птн 08:56:16 1224542 82
>>1224538
Покажи свой пример действительно хорошего инпейнта на хл. До и после, воркфлоу.
Аноним 30/05/25 Птн 09:03:05 1224554 83
>>1224538
>Что тебе мешает для этого сдхл использовать?
Размер озу 32. В ней загружены шнель, хрома, т5 клипы. Размер врам 8Г. И если я еще буду хл загружать, то ссд диск будет работать в каждой итерации. А так всё впритык в памяти держится.
Аноним 30/05/25 Птн 09:25:49 1224575 84
>>1224510
>Флюкс точно никакое эссе не осилит
Дай такой промпт для теста.
Аноним 30/05/25 Птн 10:20:20 1224593 85
изображение.png 1655Кб, 1024x1024
1024x1024
>>1224510
>рисовал мне КАРТИНУ висящую на стене
Cоевые, вы ещё не поняли, что всё ваше Ai это тупое говно тупого говна? Нужно очень сильно постараться, что-бы не заметить этого после нескольких сотен картинок. Всё ваши ллм-ки генерящие стены бреда разбиваются о 1girl, casual dress, too soon. Там внутри, кроме кое-как структурированных картинок с jpeg-артефактами, нет нихуя. Эта залупа просто тупо перерисовывает референсные картинки на заданную тему с разной степенью отсебятины. Откуда такая уверенность, что если на несколько страниц подробно расписать композицию, то это неприменно сбудится? Вжух, и произойдёёт чудо, мэджик блядь! Каким нужно быть инфантилом...

Аноним 30/05/25 Птн 10:46:03 1224609 86
image 168Кб, 1024x1024
1024x1024
image 208Кб, 1024x1024
1024x1024
image 233Кб, 1024x1024
1024x1024
>>1224593
>просто тупо перерисовывает референсные картинки на заданную тему с разной степенью отсебятины
Я собственно ради этого и запускаю локалочку. Что не так-то?
Аноним 30/05/25 Птн 10:59:37 1224613 87
изображение.png 1745Кб, 1024x1024
1024x1024
>>1224609
>ради этого
Какой в этом смысл? Твоё участие близко к нулю. Если только тебя не обуревают подавленные страстишки-фетиши.
Аноним 30/05/25 Птн 11:06:28 1224618 88
>>1224593
>Откуда такая уверенность, что если на несколько страниц подробно расписать композицию, то это неприменно сбудится?
Поникал, плис. Дерьмина, клинг и моча-1 вполне могут сделать сложную композицию. Уверенность в том, что я это делаю каждый день. То что там комбайн из говна и палок меня мало ебет.
Аноним 30/05/25 Птн 11:13:53 1224621 89
>>1224575

Этот промпт я сделал в гроке, потому что сам жопочат не смог нормально написать промпт. И по этому гроковскому промпту жаопочатгенератор картинок-1 нормально генерирует композицию. Флюкс генерирует кривой кал, даже близко не в нужной стилистике, но там хуйня в базе + он не понимает саму композицию и положение в пространстве. У грока дегенератор, кстати, тоже этот промпт не понимает.

ЛОКАЦИЯ

Цех заброшенного промышленного завода.

Пространство — огромный ангар с ржавыми металлическими балками, покрытыми облупившейся эмалью, старыми цепями и обрывками кабелей. По стенам тянутся массивные вентиляционные трубы, а на полу — рельсы для грузовых платформ, засыпанные пылью и металлической стружкой.

На стенах выцветшие надписи в постсоветском стиле:

"КОТЫ — СИЛА, ЛЕНЬ — ПОЗОР!"

"КАЖДЫЙ ПРЫЖОК — ПУТЬ В КОШАЧИЙ РАЙ!"

👟 КОМПОЗИЦИЯ

ПРАВАЯ СТОРОНА (на краю платформы)
Кошка-командирша — пушистая сибирская кошка, возраст около 5–7 лет, с густой серо-белой шерстью, аккуратно собранной в "хвостик" за ушами, перевязанным красной лентой, как у передовика производства.
Её тело частично механизировано: правая передняя лапа — кибер-протез с шарнирами и металлическими когтями, левая задняя лапа — гидравлический протез, встроенный в старый кожаный сапожок в стиле советских рабочих.
На ней надет мини-экзоскелет, похожий на прототипы 60-х: с клапанами, рычагами и трубками, окрашенный в зелёную эмаль с жёлтыми полосами.
Она стоит на краю платформы, в позе "финального пинка": задняя лапа отведена назад, хвост гордо поднят, усы напряжены, когти выпущены.
Её выражение: суровое, с лёгкой кошачьей надменностью.

ЛЕВАЯ СТОРОНА (в воздухе, над цехом)

Кот-хулиган — в воздухе, в комичной позе "пинка под хвост", будто из мультика:

Тело выгнуто дугой, лапы раскинуты, глаза округлены от шока, усы топорщатся.
Морда вытянута, пасть приоткрыта, будто он мяукает от неожиданности.
Шерсть — золотисто-рыжая, слегка взъерошенная, с длинным пушистым хвостом, который развевается от полёта.

На нём:

Рваная красная бандана, завязанная на шее, слегка сползла.
"Кошачьи колготки" с узором в виде рыбьих костей, порванные на задних лапах.
Ошейник с блестящими стразами, наполовину расстегнутый.
Торс — пушистый, с лёгким намёком на кошачьи "мускулы".
Под ним — бездна цеха, где:
Мелькают искры от сварочных дронов.
Слои ржавых платформ, обломков станков и старых конвейеров.
Паутина проводов и цепей, свисающих с потолка.

🎨 ЦВЕТ И СВЕТ

Основной свет — тусклый, жёлтый, от старых промышленных ламп, висящих на цепях.
Глубина цеха тонет в серо-бирюзовой дымке, прорезанной красными огоньками датчиков.
Всё покрыто патиной, ржавчиной и следами машинного масла — металл тусклый, бетон потрескавшийся.

Выделяющиеся цвета:
Красная бандана кота-хулигана.
Белая шерсть и красная лента кошки-командирши.
Зелёный цвет экзоскелета с жёлтыми полосами.
Жёлто-зелёный свет ламп, отбрасывающий блики на шерсть.
Аноним 30/05/25 Птн 11:16:02 1224622 90
изображение.png 1718Кб, 1024x1024
1024x1024
>>1224618
>делаю каждый день
пример ниебически сложной композиции пжалста...
с несколькими персами и взаимодействием.
Аноним 30/05/25 Птн 11:19:54 1224625 91
image.png 685Кб, 1219x592
1219x592
>>1224621
*вот для примера флюкс с даже целой ллм 32б. А на Т5 он тем более не осилит.
Аноним 30/05/25 Птн 11:20:24 1224626 92
Аноним 30/05/25 Птн 11:21:28 1224627 93
Аноним 30/05/25 Птн 11:22:34 1224628 94
>>1224621
Ты сначала переведи на английский потом снова на русский и посмотри, что осталось от твоего промпта. Так что давайка сначала правильный перевод в твой ручной редакции на энглише, а потом мы будем его копипастить в воркфлоу.
Русский не канает в промпте, если ты не понял. Всё.
Аноним 30/05/25 Птн 11:33:14 1224636 95
image.png 796Кб, 1229x602
1229x602
>>1224628
Чатгпт и айая и клинг с дерьминой могут на русском, прикинь. Сам не можешь кинуть в любую ллм и перевести? На:

LOCATION

Bay of an abandoned industrial factory.

The space is a vast hangar with rusty metal beams coated in chipped enamel, old chains, and torn cable scraps. Massive ventilation ducts run along the walls, and on the floor, rails for cargo platforms are buried under dust and metal shavings.

Faded post-Soviet style slogans on the walls:

"CATS ARE STRENGTH, LAZINESS IS DISGRACE!"

"EVERY JUMP IS A PATH TO CAT PARADISE!"

👟 COMPOSITION

RIGHT SIDE (on the edge of the platform)

The Commander Cat – a fluffy Siberian, around 5-7 years old, with thick grey-and-white fur neatly tied into a "ponytail" behind her ears with a red ribbon, like a production front-runner. Her body is partially mechanized: her right front paw is a cyber-prosthetic with joints and metal claws; her left hind paw is a hydraulic prosthetic integrated into an old leather boot, styled like those of Soviet workers. She wears a mini-exoskeleton, resembling 1960s prototypes, complete with valves, levers, and tubes, painted in green enamel with yellow stripes. She stands on the edge of the platform in a "final kick" pose: her hind paw is drawn back, tail held high proudly, whiskers tense, claws unsheathed. Her expression: stern, with a slight feline arrogance.

LEFT SIDE (in the air, above the bay)

The Hooligan Cat – in mid-air, in a comical "kick-up-the-backside" pose, straight out of a cartoon:

His body is arched, paws flailing, eyes wide with shock, whiskers bristling. His muzzle is elongated, mouth agape as if meowing in surprise. His fur is golden-ginger, slightly tousled, with a long, fluffy tail streaming behind him from the motion.

On him:

A torn red bandana, tied around his neck, has slipped slightly askew. "Cat tights" with a fishbone pattern, torn on the hind legs. A collar with shiny rhinestones, half-unfastened. His torso is fluffy, with a slight hint of feline "muscles."

Beneath him – the abyss of the bay, where: Sparks fly from welding drones. Layers of rusty platforms, wreckage of machinery, and old conveyor belts. A tangle of wires and chains dangles from the ceiling.

🎨 COLOR AND LIGHT

The main light is dim, yellow, emanating from old industrial lamps hanging on chains. The depths of the bay are lost in a grey-turquoise haze, pierced by the red lights of sensors. Everything is coated in patina, rust, and traces of machine oil – the metal is dull, the concrete cracked.

Prominent colors: The Hooligan Cat's red bandana. The Commander Cat's white fur and red ribbon. The green of the exoskeleton with yellow stripes. The yellow-green light from the lamps, casting glints on their fur.

Хрюкс просто не тянет простыни, вот и всё.
Аноним 30/05/25 Птн 11:35:45 1224639 96
>>1224636
бред + грубая рукожопая аппликация = ???
Только правильные ответы.
Аноним 30/05/25 Птн 11:39:52 1224640 97
image.png 2298Кб, 1024x1024
1024x1024
image.png 2277Кб, 1024x1024
1024x1024
image.png 164Кб, 1052x364
1052x364
Я даже сам покажу. Первая это флюкс контекст про, даже не обычный флюкс. Позы совершенно не те. Ну, моча-1 и так ясно где.Нога поднята для пинка, первый в позе получения поджопника. Ролл не особо удачный, но я черепикать не буду просто первый кидаю. Спецом для тебя оба на английском.
Аноним 30/05/25 Птн 11:40:19 1224641 98
image 6Кб, 239x158
239x158
Можно ли выхлоп из ноды CLIP перевести хоть как-то в текст(в промпт)?
Аноним 30/05/25 Птн 11:40:24 1224642 99
>>1224639
Ты, дебс, за нитью дискуссии следить способен? Или все мозги уже продрочил?
Аноним 30/05/25 Птн 11:46:04 1224647 100
Аноним 30/05/25 Птн 11:46:20 1224649 101
изображение.png 1676Кб, 1024x1024
1024x1024
>>1224642
>за нитью дискуссии
ваще поебать. Я вижу результат, где персы (стиллистически рандомные) из разных вселенных, криво вкорячены в общее полотно повествования, никак между собой не взаимодействуют, и кладут с прибором на стены бредового шизического текста.
Аноним 30/05/25 Птн 11:47:23 1224651 102
image.png 71Кб, 204x192
204x192
Аноним 30/05/25 Птн 11:47:34 1224652 103
image 257Кб, 1152x896
1152x896
image 328Кб, 1152x896
1152x896
>>1224640
Ну хз, слишком сложно навенро.
Аноним 30/05/25 Птн 11:49:03 1224653 104
>>1224649
В моче взаимодействуют, но тебе вообще слова никто не давал, педокал. Сиди тихо и не воняй. Ты у меня тут полгода назад яйца лизал, чтоб я тебе фокус подсказал как настроить, а теперь эксперта корчишь из себя, влезая в чужую дискуссию. Сдрист оформил.
Аноним 30/05/25 Птн 11:49:14 1224654 105
>>1224652
по свету проёб ебейший, будто ножницами вырезали.
Аноним 30/05/25 Птн 11:50:08 1224655 106
>>1224652
Просто для флюкса нужны промпты до 400 знаков.
Аноним 30/05/25 Птн 11:55:33 1224659 107
image.png 713Кб, 1224x608
1224x608
И как я и говорил. Для флюкса нужны не простыни, а структурированные компактные промпты. Тут конечно тоже нет пропости, но хотя бы позы более менее. Там кстати на айе шнель прикручен.
Аноним 30/05/25 Птн 11:56:02 1224660 108
>>1224636
И вот эти вот твои:
>🎨 COLOR AND LIGHT
Это нам, человекам, понятно, что далее будет описыватся или описание колор энд лайт. А для модели ты так и должен писать текстом что пойдет описание. Ты нифига не понимаешь насколько они тупые.
Правильно всё перепиши.

>>1224654
>будто ножницами вырезали

Ну, промпт тоже как будто ножницами настригли. Связный текст где, как в книжке? Попроси свои ллм: "перепиши этот текст в стиле пьесы в книжный стиль"
Аноним 30/05/25 Птн 11:59:50 1224664 109
изображение.png 1646Кб, 1024x1024
1024x1024
>>1224653
>яйца лизал
не припомню)
Аноним 30/05/25 Птн 12:03:30 1224666 110
>>1224664
Стольким лизал, что уже забывать начал?
Аноним 30/05/25 Птн 12:12:29 1224670 111
JXK3HRXTR8Y64FY[...].jpeg 172Кб, 832x1216
832x1216
проиграл с ваших промтов
это илюстрос так рисует
Аноним 30/05/25 Птн 12:19:31 1224677 112
изображение.png 2171Кб, 1024x1024
1024x1024
изображение.png 1942Кб, 1600x800
1600x800
изображение.png 720Кб, 600x600
600x600
изображение.png 941Кб, 512x1024
512x1024
>>1224510
>Вот я недавно кинул в мочагенератор от гпт промпт, где всколзь упомянул "мемная сцена из такого то фильма", казалось, бы он должен был это подхватить, но на деле он рисовал мне КАРТИНУ висящую на стене, на которой изображено то о чем я говорю.
Это кстати прокол чисто флюхи. Просишь её сгенерить какой-нибудь наскальный рисунок или барльеф, он обязательно нарисует какого-нибудь папуаса рядом. Витраж - только с монахом рядом. Типа кровь из носа должна быть какая-то объёмная сцена с персонажем. В хроме починили.
Аноним 30/05/25 Птн 12:20:21 1224678 113
изображение.png 112Кб, 1352x793
1352x793
>>1224641
Просто сконвертируй через пкм текстовое поле клипа в инпут и отправляй туда и куда угодно текст из другой ноды на пике WAS
Аноним 30/05/25 Птн 12:23:21 1224682 114
изображение.png 1469Кб, 768x768
768x768
изображение.png 1305Кб, 768x768
768x768
изображение.png 1400Кб, 768x768
768x768
изображение.png 944Кб, 768x768
768x768
>>1224677
И хрома для сравнения. Что просишь - то и рисует.
Аноним 30/05/25 Птн 12:26:49 1224684 115
изображение.png 1853Кб, 1024x1024
1024x1024
>>1224666
Нее, я бы запомнил)
Такого придурка я бы не смог забыть.
Аноним 30/05/25 Птн 12:35:44 1224688 116
352.jpeg 63Кб, 926x692
926x692
>>1224682
>Что просишь - то и рисует
Да?
Попроси нарисовать:
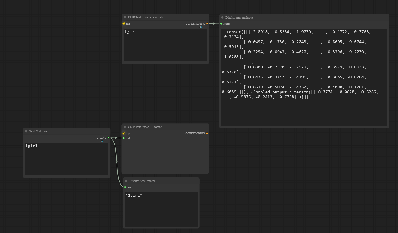
Ман факс гёрл ин лаутус пэзишн, апсайд даун, битвин брэстс, шибари, скиндэнтатион, страйпт тигххигхс.
Аноним 30/05/25 Птн 12:37:33 1224689 117
изображение.png 1567Кб, 960x1280
960x1280
изображение.png 2807Кб, 960x1280
960x1280
изображение.png 2105Кб, 960x1280
960x1280
изображение.png 2400Кб, 960x1280
960x1280
>>1224660
>Связный текст где, как в книжке?
Вот этот прав. Нарративный промпт - он про связность текста. Про то как между слов в повествовании улавливаются тонкие детали настроения, а не вот эти 1girl, (sad eyes:1.2).
Другая сторона нарративного промпта - в нём очень сложно указывать конкретные детали, он больше про творческий поиск.


The image is a striking, fragmented portrait, a study in contrasts and obscured identity. A woman’s face is dissected into vertical sections, each revealing a different aspect – a piercing eye, the curve of a lip, the shadowed hollow of a cheek. The lighting is dramatic, almost theatrical, emphasizing the sharp delineation between light and shadow. It feels like a psychological exploration, a deconstruction of beauty and the self. The overall mood is enigmatic, hinting at hidden depths and a sense of fractured experience. The style evokes the starkness of mid-century photography, reminiscent of fashion editorials or experimental portraiture. The texture is grainy, lending a vintage feel, as if captured on film. The composition is bold and graphic, with the fragmented sections creating a dynamic, almost unsettling visual rhythm. It’s a portrait that doesn't reveal, but rather invites the viewer to piece together the fragments and construct their own interpretation. The woman's gaze, though partially obscured, is intense and captivating, drawing the viewer into her fragmented world.


The salt spray kisses the weathered face of Old Man Tiber, a seasoned fisherman, as he balances atop a colossal, undulating wave sculpted from layered paper and fabric. He's not hauling in cod or haddock today, but a magnificent bluefin tuna, rendered in bold, graphic shapes, seemingly leaping from the depths and carrying him skyward. The wave isn’t water, but a meticulously constructed collage of textured papers—cream, ochre, and burnt sienna—that mimic the ocean’s swell. A distant lighthouse, a simple white tower, punctuates the horizon, a beacon of hope and guidance. Scattered across the sky are abstracted cloud formations, cut from vibrant turquoise paper, adding a playful, surreal quality to the scene. The entire composition feels like a page ripped from a vintage travel magazine, a celebration of the sea and the enduring spirit of those who brave its depths. The fisherman’s expression is one of quiet determination, a lifetime of experience etched into every line of his face. This isn’t just a fishing trip; it’s a symbolic journey, a dance between man and nature, rendered in a vibrant, tactile collage. The composition is dynamic, the wave propelling the fisherman and his extraordinary catch towards an unseen destination, a testament to the power and beauty of the ocean.


The photograph captures a moment of fractured identity, a man caught between revelation and concealment. His face, partially obscured by torn, textured paper – resembling a fragmented photograph or a discarded document – speaks of a past he’s struggling to reconcile. The paper isn’t merely covering his features; it's integrated into his skin, a symbolic representation of buried memories or a constructed persona. His gaze is intense, a mixture of vulnerability and defiance, directed slightly off-camera as if addressing an unseen interrogator. The lighting is stark, with deep shadows emphasizing the contours of his face and the crinkled texture of the paper. He’s dressed in a worn, textured coat, hinting at a life lived on the fringes. The overall mood is melancholic and introspective, suggesting a narrative of loss, regret, and the search for self-understanding. The composition is tight, focusing on the man’s face and upper body, creating a sense of claustrophobia and emotional intensity. The background is intentionally blurred and indistinct, allowing the viewer to focus solely on the man's internal struggle. It feels like a still from a noir film, a visual poem about the fragility of identity.


The scene unfolds within a fractured psychological landscape, reminiscent of early 20th-century Expressionist cinema. A towering, fragmented figure dominates the frame, constructed from overlapping planes of muted crimson, ochre, and deep indigo. It’s not a portrait in the traditional sense, but a distillation of internal conflict, a visual echo of suppressed emotions. The figure appears to be ascending or descending, though the direction is ambiguous, adding to the sense of disorientation. The backdrop is a wash of cool, desaturated blues and grays, suggesting a vast, melancholic space. The lighting is flat and diffused, devoid of strong shadows, emphasizing the figure's two-dimensionality and its symbolic weight. Think of the stark compositions of early German Expressionist films like The Cabinet of Dr. Caligari – a deliberate rejection of naturalism in favor of emotional resonance. The texture is subtly grainy, like a faded photograph or a canvas worn by time. The figure isn't static; there's a sense of internal tension, a silent struggle between opposing forces. Each plane seems to push against the others, creating a dynamic interplay of light and shadow. The overall effect is unsettling, yet strangely compelling – a visual poem about the fragility of the human psyche. The composition is deliberately unbalanced, mirroring the figure’s inner turmoil. It’s a scene stripped bare, reduced to its essential elements, inviting the viewer to project their own emotions and interpretations onto the fractured form. The figure is not in a space, it is the space.
Аноним 30/05/25 Птн 12:48:10 1224694 118
image.png 2327Кб, 1024x1024
1024x1024
>>1224670
Вот люстра норм. А это флюх кумтекст.
Аноним 30/05/25 Птн 12:59:09 1224703 119
image 46Кб, 927x363
927x363
>>1224678
Я этим хотел узнать, что это штука делает. Никто не знает. С этим токенайзером длинные промпты вроде чуть улучшаются по результату, а вот такие короткие впечатление, что цензурит жестко. Что за херобора не могу найти на гитхабе комфи. Увидел впервые в воркфлоу хромы.
Аноним 30/05/25 Птн 13:36:51 1224757 120
>>1224688
Да в общем-то и шибари рисует. Вся половая ебля - это сложная анатомия, вопрос сколько ты готов пердолиться в сокрытие недостатков генерации и черепикать результаты. Главное что она не берёт и в корне не искажает сцену как флюха.
Аноним 30/05/25 Птн 13:52:21 1224806 121
>>1224757
>это сложная анатомия
Нихуя подобного, если только это не совсем нестандартная поза.
Сложная анатомия - это по прежнему пальцы, дальний план, руки, не стандартные позы,..
Аноним 30/05/25 Птн 15:00:18 1224949 122
sup2.png 429Кб, 612x449
612x449
Аноним 30/05/25 Птн 15:42:00 1225016 123
image.png 1974Кб, 1024x1024
1024x1024
>>1224806
>Сложная анатомия - это по прежнему пальцы, дальний план, руки, не стандартные позы,..
Нет, это уже давно не так. Щас остались только ноги.
Аноним 30/05/25 Птн 16:10:34 1225090 124
.jpg 47Кб, 800x539
800x539
Сижу на пони и что вы мне сделаете?
Аноним 30/05/25 Птн 16:21:05 1225102 125
Аноним 30/05/25 Птн 16:55:41 1225168 126
ComfyUItempzipi[...].png 6301Кб, 2048x2304
2048x2304
Аноним 30/05/25 Птн 16:56:09 1225170 127
>>1225090
я тож на понях генерю, на нее вышло уже миллион лор и чекпоинтов и продолжают выходить что люстре ее уже никогда не догнать
Плюс у меня этих лор скачено уже на 50 гигов + сам нагенерил которые использую, нахуй мне пересаживаться на чето другое если разницы особой нет
Аноним 30/05/25 Птн 17:18:06 1225220 128
>>1225170
У меня нет ни одной стилевой/персонажной лоры. Ведь ты ими хвалишься? Зачем они?
Аноним 30/05/25 Птн 17:18:57 1225223 129
>>1224323
>Как в фильме американском
Что за фильм?
Аноним 30/05/25 Птн 17:26:15 1225260 130
>>1225170
>я тож на понях генерю, на нее вышло уже миллион лор и чекпоинтов и продолжают выходить что люстре ее уже никогда не догнать
>Плюс у меня этих лор скачено уже на 50 гигов + сам нагенерил которые использую, нахуй мне пересаживаться на чето другое если разницы особой нет
1,5 хватит на всё!
Аноним 30/05/25 Птн 17:44:37 1225292 131
>>1225170
Какие пони модели используешь? Что там по-прежнему топ из топов, который не перекрыли?
Аноним 30/05/25 Птн 18:22:31 1225380 132
>>1225220
>У меня нет ни одной стилевой/персонажной лоры. Ведь ты ими хвалишься? Зачем они?

Помимо стилевых много лор на секс позы, действия, ракурсы, типы телосложения (общие и частные), одежду, эффекты. На персонажей у меня мало, я в основном одних и тех же на которых у меня шишка стоит

>>1225260
>1,5 хватит на всё!

иногда генерю на флаксе для разнообразия

>>1225292
>Какие пони модели используешь? Что там по-прежнему топ из топов, который не перекрыли?

Чаще всего использую snowpony, prefectpony, DucHaiten (старых версий, новые шляпа), реже WAI-ANI тож старых версий
Для реализма CyberRealistic больше всего нравится результаты
Аноним 30/05/25 Птн 19:22:36 1225485 133
111.jpg 1049Кб, 1024x1024
1024x1024
222.jpg 1060Кб, 1024x1024
1024x1024
333.jpg 1225Кб, 1024x1024
1024x1024
444.jpg 1201Кб, 768x1024
768x1024
Аноним 30/05/25 Птн 19:45:41 1225515 134
>>1225223
>Что за фильм?
Про гонку бирж, соревнование двух конкурентов, они соревновались чтобы скорость на бирже была самой быстрой.
Аноним 30/05/25 Птн 19:52:27 1225528 135
>>1224593

Ну всё-таки, теперь можно генерировать картинки, музыку, стихи, что угодно, и это считай даром, без всяких авторских прав.

Помню лет 8 назад был скандал в музыкальной индустрии по поводу того что разработчики ИИ гоняли-обучали своих первых роботов на песнях которые лежали в свободном доступе в сети, они уже тогда поняли чем это грозит. Они пытались помешать обучению роботов на тех песнях которые утекли в сеть и не были бесплатными.

Прикинь, теперь никто не придерётся что у тебя на сайте или канале что-то ворованное и нужно за авторские права порешать с владельцами, да, пусть ИИ выдаёт некий средний вариант переработав 1000 образцов, ну и что с того, это же быстро и бесплатно.
Аноним 30/05/25 Птн 19:55:01 1225532 136
>>1224593
>тупо перерисовывает референсные картинки
Можно же делать свои фото на свой аппарат, и комбинировать с генерацией, сфотать свою подругу по работе или одноклассницу и перерисовать её так чтобы было круто и стильно.
Аноним 30/05/25 Птн 19:59:55 1225541 137
>>1224613
>Какой в этом смысл?

Так ты реальные фото делай на свой фотоаппарат, и осуществляй процесс творений шедевра с помощью ИИ на своих фото. Сними муху на стекле, например, сделай какой-нибудь стиль с ней, типа там кислотный или Ван Гог.
На одних картинках из сети не так интересно. Причем интерес чтобы смешивать реальное с генерированным, и у зрителя будет непонятка. Например передний объект реальный, а фон генерация. Уже сейчас зрители путаются где настоящее, а где нет, на этом уже сейчас можно делать приколы выдавая реальные за генерацию.
Аноним 30/05/25 Птн 20:04:19 1225553 138
>>1224625
Ну чё, отдельно сгенерировать недостающие объекты и потом смонтировать в фотошопе.

Тело кота отдельно в такой позе легче же сгенерировать отдельно чем всю сцену.

Ты можешь генерировать по частям - сначала общий фон. Потом детали, каждую отдельно, например кот в такой то позе.
А потом сделать коллаж, соединив всё смонтировав в Фотошопе.
Аноним 30/05/25 Птн 20:52:23 1225621 139
Анончесы, я уже года четыре генерирую локально, прожевал и выплюнул дюжины воркфлоу, экстеншном, фронендов и прочего.
Но что-то меня подзаебало локально это делать. Ноутбук горячий, ничем не позанимаешься, пока генерируешь. Новое железо пока не собираюсь брать. Подумываю закинуть куда-нибудь деньги и гонять чужое железо потягивая коктейли.
Вопрос в том, что именно? Когда-то давно был только ранпод. Сейчас на какой-нибудь тензор. арт захожу, а там и воркфлоу свой можно загрузить и модели с лорами есть. Не особо дорого даже.
Так вот только меня не покидает ощущение, что я что-то упускаю и есть варианты лучше по цене\функционалу.
Аноним 30/05/25 Птн 21:19:07 1225662 140
Новый flux 1. Kontext в открытый доступ еще не вышел?
Аноним 30/05/25 Птн 21:25:09 1225674 141
>>1225662
Тоже интересует. Он охуенно бы подошёл для редактирования кадра, который потом можно захуярить на всё видео через VACE. Надежда, что он не жрёт как HiDream.
Аноним 30/05/25 Птн 22:17:42 1225770 142
ComfyUItempznpp[...].png 6077Кб, 2048x2304
2048x2304
ComfyUItempznpp[...].png 5888Кб, 2048x2304
2048x2304
ComfyUItempzipi[...].png 6016Кб, 2048x2304
2048x2304
Аноним 30/05/25 Птн 22:36:55 1225808 143
.png 2311Кб, 1024x1024
1024x1024
.png 2352Кб, 1024x1024
1024x1024
.png 2291Кб, 1024x1024
1024x1024
Аноним 30/05/25 Птн 23:10:29 1225848 144
Аноним 30/05/25 Птн 23:11:11 1225851 145
>>1225553
Могу но не буду, я ж не ебанутый. У меня есть Жизнь.
Аноним 30/05/25 Птн 23:12:39 1225856 146
>>1225541
>Например муха сидит
на кале, но есть подвох. Кто из них настоящий?
Аноним 30/05/25 Птн 23:14:37 1225860 147
>>1225532
>Можно же делать свои фото на свой аппарат
Чел, если он будет делать свои фотки на свой фотоаппарат, то рискует лет на 20 отъехать под шконку. И это в лучшем случае. А в худшем - отъехать сразу и навсегда.
30/05/25 Птн 23:20:39 1225879 148
>>1224593
>Там внутри, кроме кое-как структурированных картинок с jpeg-артефактами, нет нихуя. Эта залупа просто тупо перерисовывает референсные картинки на заданную тему с разной степенью отсебятины
Чем это отличается от человеческого творчества?
Аноним 30/05/25 Птн 23:21:34 1225883 149
Есть тут мастаки комфи?
Я уже сутки пытаюсь сделать следующее:
Есть 2 сотни пикч. Я хочу их в одном воркфлоу заапскейлить. Для этого юзаю batch load. Не без труда, но разобрался, работает.
Но проблема вот какая возникла, в апскейлнутых пикчах сохраняется воркфлоу апскейла, а не изначальной генерации. И я вот без малого сутки пытаюсь эту метадату перезаписать.
Т.е. прочитать у пикчи до апскейла и записать в метадату пикчи после апскейла, но пока терплю фиаско.
Всегда сейвится именно воркфлоу апскейла. Мне кажется я уже все возможные кастомные ноды испробовал и это тупо невозможно.
Аноним 31/05/25 Суб 01:39:45 1226049 150
20250531013818 [...].jpeg 968Кб, 2304x1758
2304x1758
>>1225883
Нет. Единственное, что может в текущий воркфлоу вшить воркфлоу из инпут имг - это Load Image (Inspire), но он без поддержки батчей. Ищи сторонние способы.
31/05/25 Суб 02:05:17 1226067 151
Аноним 31/05/25 Суб 02:36:24 1226086 152
image.png 2421Кб, 1024x1024
1024x1024
image.png 2643Кб, 1024x1024
1024x1024
Аноним 31/05/25 Суб 02:52:27 1226102 153
image.png 4390Кб, 1536x1536
1536x1536
image.png 2549Кб, 1024x1024
1024x1024
image.png 2627Кб, 1024x1024
1024x1024
image.png 2705Кб, 1024x1024
1024x1024
Аноним 31/05/25 Суб 05:09:17 1226147 154
image.png 1747Кб, 800x896
800x896
>>1226086
Двас

мимо, мои потуги сделать сходство с говнодемоном, на основе фото из фильма
Аноним 31/05/25 Суб 08:06:01 1226166 155
1000030051.png 1362Кб, 1176x872
1176x872
>>1226049
Ты прав. Оказалось, что легче свою кастомную ноду сделать, чем городить огороды.
Аноним 31/05/25 Суб 08:40:36 1226172 156
image.png 352Кб, 1080x557
1080x557
image.png 562Кб, 1080x607
1080x607
image.png 537Кб, 1080x607
1080x607
image.png 611Кб, 1080x607
1080x607
скоро
Аноним 31/05/25 Суб 08:52:25 1226175 157
image.png 2778Кб, 1392x752
1392x752
>>1221211
А вот так твоя онлайн дрочильня умеет?
Аноним 31/05/25 Суб 08:57:56 1226176 158
image.png 2286Кб, 1024x1024
1024x1024
image.png 2407Кб, 1024x1024
1024x1024
image.png 2285Кб, 752x1392
752x1392
>>1220368
>дайте реве на локал
Так уже, вышел Chroma
Аноним 31/05/25 Суб 09:02:44 1226181 159
Аноним 31/05/25 Суб 09:08:39 1226185 160
>>1226176
Не мог понять нахуя ты перерепостил мои 2 пикчи с хромы и 1 с реве для наглядного сравнения как локалки сосут с отставанием на два года и нас продолжают кормить какой-то пластиковой хуйней вроде хайдрима.
Чем инпейнтил?
Аноним 31/05/25 Суб 09:08:43 1226186 161
>>1226172
Прикольно, жаль только, что промт он понимает лишь наполовину. Костюм у мужика не синий и не прозрачный, да и на мужика это существо смахивает лишь условно. На последнем пике нарисовал не кристального кита, а отдельно кристалл и отдельно кита.
Аноним 31/05/25 Суб 09:19:15 1226190 162
>>1220758
В Inspire Pack для комфи есть такая вещь как variation seed, но там даже больше - есть еще и regional seed, чтобы крутить сид для отдельной зоны картинки без инпейнта

https://www.youtube.com/watch?v=3EvU_5EL7gI

>>1226185
>Чем инпейнтил?
Flux Kontext
Аноним 31/05/25 Суб 09:34:24 1226195 163
image 81Кб, 1216x533
1216x533
>>1226190
Спасибо посмотрю. Я уже что-то обнаружил такое, но вообще не понятно что надо в seed пихать. ничего не лезет
Аноним 31/05/25 Суб 10:11:52 1226218 164
image.png 604Кб, 712x663
712x663
Есть в ComfyUI нечто, на подобие рендера только части картинки?
Пример на картинке, кто работал, тот поймет.
Аноним 31/05/25 Суб 10:18:59 1226224 165
>>1225662
Не вышел, с вероятностью 99,9% не выйдет (см. флюкс про), если каким-то чудом выйдет, там будут такие требования, что твоя пекарня не потянет. Можно забыть про эту хуйню.

Пока не дадут потребительские гпу с нормальным объемом памяти, будем жрать файнтюны старых моделей от васяна.
Аноним 31/05/25 Суб 10:37:04 1226236 166
image.png 51Кб, 643x235
643x235
>>1226224
>потребительские гпу
Ну есть тут одна такая, для нищуков, так сказать, со скромными 96гб врам.
Аноним 31/05/25 Суб 11:53:39 1226276 167
image 337Кб, 1679x963
1679x963
image 381Кб, 1450x898
1450x898
image 286Кб, 1441x641
1441x641
image 332Кб, 1456x768
1456x768
Ну до чего же техника дошла! Скоро двачеры будут не нужны можно локально хвалить и обкакивать картинки. Уже в принципе можно.
Аноним 31/05/25 Суб 12:28:17 1226315 168
>>1226276
Напомни, как ты это вкорячил в кобальда? А то я раньше пытался, но потом забил.
Аноним 31/05/25 Суб 13:02:12 1226396 169
Что там, Lustify и Big Love до сих пор ебут среди реалистиков, или выходила какая-нибудь новая ульта?
Аноним 31/05/25 Суб 13:21:01 1226424 170
.jpg 155Кб, 750x750
750x750
>>1226396
Нихуя нового, пони ебёт всех.
Аноним 31/05/25 Суб 13:32:41 1226436 171
Аноним 31/05/25 Суб 13:44:18 1226460 172
Аноним 31/05/25 Суб 14:05:21 1226488 173
image.png 31Кб, 1167x197
1167x197
Запись 2025-05-[...].mp4 1800Кб, 710x592, 00:00:24
710x592
Аноним 31/05/25 Суб 14:11:50 1226499 174
Запись 2025-05-[...].mp4 3335Кб, 740x732, 00:00:30
740x732
Аноним 31/05/25 Суб 16:17:32 1226748 175
>>1226276
ЯННП, это вроде любая вижн модель умеет уже год как
Аноним 31/05/25 Суб 19:56:20 1227025 176
architecture.png 307Кб, 1206x832
1206x832
>>1226460
>MiMo-VL
Выглядит прикольно, только для генерации картинок тут наверное примерно ноль ценной инфы.
Аноним 31/05/25 Суб 20:00:15 1227037 177
bc2feef790f6d06[...].jpeg 72Кб, 592x444
592x444
>>1226172
Ракурсы вполне консистентные выдаёт. Может пригодиться
Аноним 31/05/25 Суб 23:10:43 1227326 178
image 255Кб, 1423x555
1423x555
image 122Кб, 1117x767
1117x767
3.mp4 4375Кб, 1134x622, 00:00:13
1134x622
>>1226488
Русский не такой качественный. Вот сравни на пиках перевод. И у тебя одни матерки, а описания картинки почти нет. Нужно в без цензурном описании со слегка сленговыми и матерными словами описать картинку. Да так чтобы можно было использовать описание как промпт для генерации. Матерки, конечно, для прикола, для двачеров.
Аноним 01/06/25 Вск 05:27:26 1227662 179
Потестил мимо, ну полный лоботомит, каким-то хуем шаоми добавило в датасет порнуху, ну это китайцы. Собственно, только этим она и примечательна. Квен детальней распознаёт картинки, гемма распознаёт персонажей, обе умеют хорошо распознавать текст. Эта же умеет распознавать хуй в пизде или в анусе, и то с ошибками.
Аноним 01/06/25 Вск 05:30:29 1227663 180
Отдельного упоминания заслуживает уверовавший в магию нейросетей нормис срущий тут картинками. Клинический дегенерат.
Аноним 01/06/25 Вск 07:56:36 1227685 181
image 25Кб, 632x326
632x326
Аноним 01/06/25 Вск 08:10:03 1227690 182
>>1227663
Ты про Сеньора Помидора? Это шестой слой метаиронии, какой он тебе нормис.
Аноним 01/06/25 Вск 08:11:25 1227691 183
>>1227037
>Может пригодиться
Есть отдельные модели позволяющие бошку крутить, так что пригодилось бы в 2019 только. Вот я помню в 2012 жестко ебался с ракурсами, миллионы пиков надо было переберать, только потому что у тебя есть всего 3-4 специфических.
Аноним 01/06/25 Вск 08:17:02 1227692 184
32536547.mp4 1219Кб, 832x448, 00:00:03
832x448
Аноним 01/06/25 Вск 10:15:25 1227728 185
Тред умер?
Аноним 01/06/25 Вск 10:29:37 1227741 186
>целых два часа нет постов утром в воскресенье
>тред умир!!!
Аноним 01/06/25 Вск 10:30:33 1227743 187
>>1227728
Заебала эта тупая и корявая хуйня
r.i.p sd
Аноним 01/06/25 Вск 10:36:17 1227744 188
>>1227743
Что ж, прощай, анон. Нам нравились твои картинки, но раз ты решил завязать, то дело твоё. Жаль, что больше тебя в треде не увидим. Удачи в новых начинаниях!
Аноним 01/06/25 Вск 10:50:30 1227752 189
>>1227691
Ну одно дело крутить бошку, а другое дело консистентность всего объекта, ворлд модел, хуё-моё.
Подождём весов короче.
Аноним 01/06/25 Вск 12:16:54 1227822 190
>>1227744
Я тоже больше не буду ничего тут калом называть. Итак всё ясно.
Аноним 01/06/25 Вск 12:30:15 1227837 191
>>1225528
>ИИ выдаёт .... бесплатно.
Удачи тебе с премиальным suno)
>>1225532
>перерисовать её так чтобы было круто и стильно
в фотошопе это делается быстрее, даже при условии 10% знания сабжа. Во всяком случае на стадии скетча. Единственное ниша применения это работа с контролнетом, но и то с некими ограничениями из-за тупости и слепошарости сетки (неумением распознать и посчитать количество рук и ног).
Аноним 01/06/25 Вск 15:13:46 1228057 192
image.webp 1464Кб, 2048x2048
2048x2048
Аноним 01/06/25 Вск 17:26:11 1228275 193
>>1219389 (OP)
Потестил я вашу хромую. Ну, чё скажу. Это пиздец. Хэппенинг уровня поникала. Смешно, что понипедодолбоеб всё еще не прошарился по хроме. Минусы, конечно, есть. Цфг пришлось в потолок крутануть, нужен прям нормальный негатив (от поняхи подходит), нужны мастерписи в промпте и желательно указывать прямо стиль, то есть 4к фото - это 4к фото прям надо писать в начале. Еще не очень понимает несколько человек в кадре. Если он там просто на беке стоит - это поймет, но если кто-то там на кому-то стоял пока другой стоял на третьем - это конечно, уровня сидиэкселя хуитка выходит, по каким-то причинам (из-за перетрена на порнухе) как обычно во флюксе нельзя разделить - маша справа стоит, петя слева. Ну, прям если жестко прописать, то можно, но не очень. Так же как на флюксе - с одного промпта на разных сидах лютый рендом, если прям детально всё и жестко в промпте не прописать. Не то чтоб это плохо, по мне так даже хорошо. Но это слот машина, конечно. Маленькие промпты понимает плохо, большие слишком - тоже не очень. Оптимальное знаков 400. Пёзды - страшные с брухлей, но стилями можно превратить в более менее не гадкие. Хуи любит рисовать всем, если упомянуты, даже женщинам, даже если футы и футанари в негативе (полагаю он их не понимает, либо надо прям гермофродит в негативе писать хз). Жаль, не сохранил. Но в принципе я с одного промпта и двух роллов получил тентаклееблю уровня перфект поникала (анимешнорисованную) и реалистик поникала. В целом, конечно, очень круто, что такое разнообразие в одной модели. Киберлюстра по сути нах теперь ненужна. Потанцевал уровня пони, на самом деле.

Ах да, он нормально схавал и так же отобразил все промпты, которые я использовал для копроративных дегенераторов. То есть, буквально на хроме можно получить то же что есть у корпов на 2025 год, только с сиськой и писькой. Ебануться. И хайпа всё еще нет.
Аноним 01/06/25 Вск 17:30:42 1228285 194
>>1228275
> И хайпа всё еще нет.
Она еще готовится, там еще эпох 20 до выхода
Аноним 01/06/25 Вск 17:37:16 1228297 195
image.png 2125Кб, 1032x1032
1032x1032
>>1228275
А через ControlNet+Sketch как дела с позами?

мимо начинающий, сижу на auto1111
Аноним 01/06/25 Вск 17:41:11 1228298 196
>>1228275
Хрома всем хороша кроме одного: она в 13 раз медленнее сдхл. При одинаковом количестве шагов (без ускорялок) это просто ппц.
Аноним 01/06/25 Вск 18:52:57 1228393 197
image.png 105Кб, 259x194
259x194
>>1228297
>А через ControlNet+Sketch как дела с позами?
Аноним 01/06/25 Вск 18:54:37 1228398 198
>>1228298
Ну это проблемы гпунищеты. Вот у меня 2гб видеокарта, и прикинь, у меня сдиксель, флюкс и хрома одинаково быстро работает. Вкатывайся в нейробомжинг и не еби себе мозги.
Аноним 01/06/25 Вск 18:55:12 1228399 199
>>1228285
>Она еще готовится, там еще эпох 20 до выхода
Засрут к финалу, как обычно.
Аноним 01/06/25 Вск 20:40:44 1228489 200
>>1228285

>Она еще готовится, там еще эпох 20 до выхода

Уже 19
Аноним 01/06/25 Вск 21:23:20 1228551 201
Если прочитать треды на хагине и гитхабе к хроме, то можно заметить, что с повышением её обучения повышается минимальное количество шагов для генерации на ней и нужно ставить больше цфг. На гитхабе в ишью один жаловался, что совсем недавно перестали нормально работать анцестрал семплеры.
Испортят?
Аноним 01/06/25 Вск 21:45:12 1228585 202
>>1228489
Он ее до 50 будет варить?
Аноним 01/06/25 Вск 22:13:42 1228653 203
803272305310000[...].jpg 242Кб, 1338x1959
1338x1959
933312105290000[...].jpg 318Кб, 1338x1959
1338x1959
939271805030000[...].jpg 260Кб, 2148x1220
2148x1220
141272305520000[...].jpg 161Кб, 1972x1127
1972x1127
Аноним 01/06/25 Вск 22:48:51 1228734 204
Chroma00074.png 1804Кб, 1024x1024
1024x1024
Chroma00069.png 1541Кб, 1024x1024
1024x1024
>>1228489
17 же.
>>1228585
А в комментариях кто-то написал, что он запустил hd тренировку, которую планировал запускать на 48 эпохе.
Давно не писал про хрому, хоть немного выдавлю без примеров. Ну, кривая хуйня пиздец. Когда мы уже получим на локалки сетки где люди будут выглядеть как люди. Промпт адхеренс на уровне закрытых сеток, но анатомия и ощущение глубины кал. Пезды, кстати, уже довольно неплохие иногда, не ластифай, конечно, но ластифай и не в силах поставить одного персонажа слева, другого в нужную позу по центру, третьего справа и чтобы это всё снималось через экран телефона, с какой-то надписью по центру и фильтром и ещё кучей деталей, которые пожелаешь.
И всё равно Хрома это охуеть для локала. Я вот всё время хранил надежду, что он как-то пофиксит всё то говно в конце трейна. Я не разбираюсь как, возможно ли это, и заюзает ли он дистиляцию, которая улучшает или ухудшает, не понятно. А в последнее время понял, что даже если она будет генерить в 4-8 шагов то, что генерит сейчас, это будет разъёб. Пара секунд и готова либо годная пикча, либо годная база для апскейла в XL, если кому так хочется. А что же будет если её возьмут да дообучат не фурриёбы-копрофилы? Пахнет будущим. Хрома может быть не вершиной, а только стартом.
Алсо, имг2имг даёт вторую жизнь хроме, попробуйте, охуеете. Она внезапно перестаёт генерить кривую хуйню на непростых промптах и в целом картинка становится лучше, даже если юзать на очень высоком денойзе.
ну и да, сейчас для промпт пикинга подходит даже 10-12 шагов, а на 16 шагах уже достаточно неплохо генерит. Если прям совсем отдалённо тестить, то hyper-low-step лора что-то может на 8 шагах с cfg 1, но разница ощутимая. Будет почти скорость XL с качеством миджорни в2. И это всё до дистилляции. Охуенно же.
Аноним 02/06/25 Пнд 00:10:44 1228817 205
ComfyUI05378.png 1742Кб, 832x1488
832x1488
ComfyUI05382.png 14198Кб, 3808x2960
3808x2960
>>1228734
>даже 10-12 шагов
Ей и 5 нормально, но будут артефакты по типу квадратов как тут.
Первая - хрома генерация с нуля
Вторая - апскейл картинки из другой модели.
Аноним 02/06/25 Пнд 00:31:24 1228840 206
>>1228734
>-копрофилы?
Кстати да, на некоторых моих промптах она срёт прям обосранными жопами. Не найс.

>>1228551
Конечно испортят. Это классика.
Аноним 02/06/25 Пнд 02:50:29 1228970 207
>>1228653
Промпт/модель второй? Спасибо.
Аноним 02/06/25 Пнд 05:09:07 1229010 208
image.png 4515Кб, 1950x1300
1950x1300
image.png 837Кб, 1280x720
1280x720
image.png 800Кб, 1280x720
1280x720
Друзья, будьте любезны подсказать

1. можно ли так же легко и эффективно генерировать 2д тайлы со стейблдифюженом как вот этот плагин для пиксельной рисовалки https://youtu.be/j2dI0B4VHxk

2. в идеале мне бы что-то вроде пикрила сделать из общей картинки 1 пункта, но как бы нужна общая картинка из 1 пункта. чтоб они сочетались.

Конкретно может быть можно так же поверх хуёвой пейнт-картинки кистью проведя указать что перегенерировать на общем изображении, ну т.е как на видосе выше?

пользовался стейблом наверное года 3 назад, хз какое состояние сейчас проекта
Аноним 02/06/25 Пнд 05:37:35 1229013 209
image.png 301Кб, 336x429
336x429
>>1219389 (OP)
Базовая СД это оно? На неё потому форж с комфи юи накатывать?
Аноним 02/06/25 Пнд 05:46:59 1229014 210
image.png 1Кб, 222x49
222x49
Алсо, модели обратносовместимы? Или на каждую нужную лору нужно свою модель держать ?
Аноним 02/06/25 Пнд 06:02:58 1229017 211
>>1229013
Это не оно, это новая не нашедшая популярности версия. Ты лучше что-то из области SDXL посмотри сперва. Хотя бы очевидный Джаггернаут.
И накатывать надо СНАЧАЛА форж или комфи, потом уже в их папки модель запихивать. Скачать ее можешь заранее, конечно. Это просто один файл.

>>1229014
Не совместимы, к сожалению. На сд 1.5 и сдхл нужны разные лоры, там структура слишком различается. Более того, даже серьезные ретрейны сдхл типа пони или люстры уже тоже свои лоры требуют за редким исключением.
Аноним 02/06/25 Пнд 06:12:27 1229021 212
>>1229017
>На сд 1.5 и сдхл нужны разные лоры
Блин, я думал это одно и тоже.

Алсо, я может поиском разучился пользоваться, но на civitai нет самой 1.5 ?

качаю тогда просто отсюда инсталлер?
https://easydiffusion.github.io/docs/installation/
Аноним 02/06/25 Пнд 06:29:17 1229023 213
>>1229021
Зачем тебе голая 1.5? Она совсем кривая, без файнтюнов бесполезна. Качай какой-нибудь тюн популярный. Dreamshaper 1.5 например.
Аноним 02/06/25 Пнд 06:48:38 1229025 214
>>1229023
>Зачем тебе голая 1.5?
Ну вот я посмотрел по поиску лоры что мне нужны, там у 3 из 5 нужных v1.5 и чиво делать? Ну ладно, у одного есть sdxl версия нашлась.

В видеоFAQ кстати чел без зуба сказал, что 1.5 все любят потому что она гибкая, а ты говоришь бесполезная?

И потом, я никак не могу понять есть БАЗОВЫЕ модели Flux.1 D , 1.5, Pony и та же sdxl и... Illustrious(что это ?). Почему их как бы к стейблдифюжн относят?

И ещё про civitai. Я смотрю в шапке нет как раньше ссылок для скачивания базовых моделей, и я подумал всё на этом сайте теперь удобно агрегировано. Там только чекпоины, лоры, вае.. да? А почему самих базовых моделей нет? Вдруг я вирусов с гитов наустанавливаю..
Аноним 02/06/25 Пнд 06:52:13 1229026 215
Или я не в тот тред пишу вообще..
Аноним 02/06/25 Пнд 07:12:33 1229027 216
image 390Кб, 832x1216
832x1216
Аноним 02/06/25 Пнд 07:22:39 1229031 217
>>1229025
Чувак, 1.5 это не одна модель, это целая серия моделей, тюнов, мерджей и прочего. Они все работают примерно одинаково, но заточены под разное. И лоры на них тоже одни работают, потому что это все поколение 1.5 моделей разных сортов. Некоторые анимешные, другие под фото косят и пр. Но суть одна.

После 1.5 выпустили сд 2.0, но он был неудачным и сдох.
После него сделали sdxl. Его вариациями пл сей день основная масса народа пользуется. Пони, люстра и нубай тоже из него родились, но были очень сильно перетренированы, так что совместимость с лорами почти никакая. Просто архитектура внутренняя та же.

Модель и чекпоинт - это синонимы по сути. Качай чекпоинты и не парься. Они все должны быть в расширении .safetensors, это гарантирует отсутствие левой хуйни внутри.
Аноним 02/06/25 Пнд 07:25:46 1229033 218
>>1229031
>Модель и чекпоинт
А файнтюн?
Аноним 02/06/25 Пнд 07:32:27 1229037 219
image.png 2Кб, 266x50
266x50
image.png 1899Кб, 1187x840
1187x840
>>1229031
>Качай чекпоинты и не парься.
Проблема в том, что я не понимаю где их взять незафармаченные версии обучением не на то направление.

Вот пример, нужная мне лора обученная на сдхл.
Вот вбиваю в поиск, выдают несколько чекпоинтов. И какой из них? Не понимаю!
Аноним 02/06/25 Пнд 07:53:36 1229042 220
Аноним 02/06/25 Пнд 07:56:34 1229044 221
>>1229042
> ты можешь их и сам разобирать собирать на составляющие
В том смысле, что я смогу свою вае использовать, а не ту что в комплекте? Ну хорошо.
Аноним 02/06/25 Пнд 08:03:09 1229045 222
ComfyUItempsrex[...].png 2262Кб, 1280x1360
1280x1360
ComfyUItempplrd[...].png 2336Кб, 1280x1360
1280x1360
ComfyUItempkjdy[...].png 1981Кб, 1024x1152
1024x1152
Аноним 02/06/25 Пнд 08:11:55 1229046 223
>>1229017
>Хотя бы очевидный Джаггернаут.
Очевидный кал.
Аноним 02/06/25 Пнд 08:12:34 1229048 224
Аноним 02/06/25 Пнд 08:13:55 1229049 225
>>1229045
Слыш ты уебище, ты по русски не понимаешь что ли? Выпездок, сука блядь. Думаешь ты тред трахаешь? Мы тебя всем тредом поймаем и трахнем, говноеб блядь, пидррас, сука, жопа.
Аноним 02/06/25 Пнд 08:25:17 1229054 226
ComfyUItemphpeo[...].png 7013Кб, 2048x2304
2048x2304
Аноним 02/06/25 Пнд 08:33:40 1229058 227
image.png 1005Кб, 600x800
600x800
>>1229054
Пора бы уже сменить поникал на хромую.
Аноним 02/06/25 Пнд 08:45:25 1229060 228
ComfyUItempgtet[...].png 1258Кб, 1024x1024
1024x1024
ComfyUItempgtet[...].png 1275Кб, 1024x1024
1024x1024
ComfyUItempgtet[...].png 1323Кб, 1024x1024
1024x1024
>>1229058
Это не поникал, это люстрокал. Ну можно и на хромакал что нибудь поделать.
Аноним 02/06/25 Пнд 08:46:28 1229061 229
>>1229033
То же самое. Это взяли модель и потюнили ее, чтоб рисовала в определенном стиле, например. Та же модель, но с неким уклоном.
Аноним 02/06/25 Пнд 09:03:58 1229067 230
image.png 533Кб, 1772x990
1772x990
image.png 265Кб, 465x469
465x469
image.png 84Кб, 215x216
215x216
Генерирует генерирует и в конце такое высирает, я не аниме просто с промтом не запариваюсь пока.

скажите сразу если гтх 1660ти не сможет что-то выдать и я не мучал её
Аноним 02/06/25 Пнд 09:15:16 1229069 231
Аноним 02/06/25 Пнд 09:17:42 1229070 232
>>1228653
>>1229027
>>1229060
Недостаточно банально, попробуй придумать что-то более похожее на среднестатистические фотки шлюх, которыми забит интернет.
Аноним 02/06/25 Пнд 09:24:23 1229073 233
image.png 310Кб, 790x925
790x925
>>1229069
Cпасибо. Я глянул пикрил и решил, что ВАЕ не зависят от моделей и вообще сами по себе..
Аноним 02/06/25 Пнд 09:29:51 1229076 234
>>1229070
У нас какое-то слово было, которым мы такое называли.
Аноним 02/06/25 Пнд 09:54:11 1229085 235
image.png 7Кб, 824x91
824x91
00019-328796220[...].png 1557Кб, 896x1152
896x1152
00024-2347755013.png 5788Кб, 2048x2048
2048x2048
00027-1062998486.png 1487Кб, 896x1152
896x1152
ладно, 1660 ещё чот может хоть и мыльно.. Ещё не всё кончено

Подскажите, а как сделать чтобы рандомное число сразу генерировалось в поле сида, а не -1, что бы потом можно было повторить удачную генерацию с этим же сидом.
Аноним 02/06/25 Пнд 10:04:48 1229089 236
>>1229085
Параметры генерации сохраняются в картинке, попробуй файл кинь в окно вебгуи, или на вкладе пнг инфо вроде можно загрузить.
>>1229076
Бьютефул, реалистик, как_настоящее_фота.
Аноним 02/06/25 Пнд 10:33:24 1229115 237
>>1229085
Если это фордж как каломатик там сразу написано.

>>1229085
тебе это нахуй не надо, в 2к25 есть контролнеты.
Аноним 02/06/25 Пнд 10:49:36 1229131 238
Аноним 02/06/25 Пнд 11:17:20 1229153 239
Аноним 02/06/25 Пнд 11:45:17 1229182 240
image 523Кб, 1152x896
1152x896
image 392Кб, 1152x896
1152x896
image 475Кб, 1152x896
1152x896
Эксперименты с дев. Опять какой-то шум особый, как на шнеле был. 12 шагов. Блюра нет.
Аноним 02/06/25 Пнд 11:46:18 1229187 241
image 387Кб, 1152x896
1152x896
image 358Кб, 1152x896
1152x896
image 203Кб, 1152x896
1152x896
image 200Кб, 1152x896
1152x896
Аноним 02/06/25 Пнд 12:11:15 1229215 242
ComfyUItempgtet[...].png 1546Кб, 1024x1024
1024x1024
ComfyUItempgtet[...].png 1344Кб, 1024x1024
1024x1024
ComfyUItempgtet[...].png 1430Кб, 1024x1024
1024x1024
ComfyUItempgtet[...].png 1383Кб, 1024x1024
1024x1024
Аноним 02/06/25 Пнд 12:15:44 1229219 243
>>1228970
натвис1+дмд2
breathtaking stunning cinematic photo of 1girl, petite, skinny, lolita_fashion, strapless_dress, garterbelt, standing, white_small_dress, white_thighhighs, wide_hips, white_hair, wavy_hair, medium_hair, outdoors, mountains smoke skyscrapers, moody, day, foggy. 35mm photograph, film, bokeh, professional, 4k, highly detailed, award-winning.
Аноним 02/06/25 Пнд 12:21:20 1229231 244
ComfyUItempgtet[...].png 1497Кб, 1024x1024
1024x1024
ComfyUItempgtet[...].png 1407Кб, 1024x1024
1024x1024
ComfyUItempgtet[...].png 1461Кб, 1024x1024
1024x1024
ComfyUItempgtet[...].png 1378Кб, 1024x1024
1024x1024
Аноним 02/06/25 Пнд 12:29:06 1229244 245
>>1229182
>Эксперименты
Гайденс опускать не пробовал?
Или ты там по дмд2+спо всё ещё угараешь?
Аноним 02/06/25 Пнд 12:30:52 1229249 246
image.png 87Кб, 1206x274
1206x274
image.png 2095Кб, 1024x1024
1024x1024
>>1229219
>breathtaking stunning cinematic photo of 1girl, petite, skinny, lolita_fashion, strapless_dress, garterbelt, standing, white_small_dress, white_thighhighs, wide_hips, white_hair, wavy_hair, medium_hair, outdoors, mountains smoke skyscrapers, moody, day, foggy. 35mm photograph, film, bokeh, professional, 4k, highly detailed, award-winning.
Хромая ебёт. Смотри какая текстура кожи.
Аноним 02/06/25 Пнд 12:33:47 1229256 247
image.png 2055Кб, 1024x1024
1024x1024
image.png 71Кб, 204x192
204x192
Аноним 02/06/25 Пнд 12:55:05 1229308 248
>>1229182
Ебанутый, зачем ты на дев генеришь фотографии? Возьми хотя бы фото лору из топов. Она не для того.
Аноним 02/06/25 Пнд 15:09:35 1229429 249
>>1229308
>на дев генеришь фотографии?
А что на нём предполагается генерить? И кем именно предполагается?
Аноним 02/06/25 Пнд 15:40:47 1229475 250
Ну что анон, на sd 1.5 еще генеришь или давно перешел на другие модели, которые не запускаются на нищебротских 4 гигах видеопамяти?
Аноним 02/06/25 Пнд 16:36:12 1229597 251
Аноним 02/06/25 Пнд 18:37:47 1229761 252
ComfyUItempxooq[...].png 2829Кб, 1280x1360
1280x1360
Аноним 02/06/25 Пнд 18:59:20 1229785 253
>>1229761
Могут ли нейросети рисовать подводные фото, на которых НЕ ВИДНА поверхность воды? Прям глубокие-глубокие, на днище темного океана?
Аноним 02/06/25 Пнд 19:17:30 1229831 254
702020006220000[...].jpg 307Кб, 1332x1968
1332x1968
059012206450000[...].jpg 273Кб, 1248x1824
1248x1824
730012006340000[...].jpg 318Кб, 1248x1824
1248x1824
416241505360000[...].jpg 255Кб, 1338x1959
1338x1959
>>1229785
Ага, вид сверху, корралы, песчаное дно, темнота и будет тебе без поверхности.
Аноним 02/06/25 Пнд 19:23:47 1229838 255
>>1229831
Третий пик прикольный. Жаль, что с локтем у бабы че-то нехорошее, а то бы украл.
Аноним 02/06/25 Пнд 19:46:26 1229887 256
2025-06-0219-45[...].jpg 242Кб, 1280x768
1280x768
Аноним 02/06/25 Пнд 19:54:05 1229892 257
>>1229597
Это не чекпойнт. Что то другое. фп8 и есть по 6 гигов модели которые.
Аноним 02/06/25 Пнд 20:00:36 1229902 258
ComfyUItempyleq[...].jpg 137Кб, 832x1216
832x1216
изображение.png 66Кб, 1020x484
1020x484
>>1229838
Его хайрезфикс сломал.
vintage soviet era photo, vignetting, faded film, film_grain, desaturated, 1woman milf all_fours, spiked_collar, from side, street crowd, vintage cars
>>1229892
Можно собрать в чекпоинт. В комфи можно и так пользоватся.
Аноним 02/06/25 Пнд 20:36:30 1229928 259
Помогите дебилу переползти с форджа на комфи и этот ваш хрому. Вот я обучал LORA модель на FLUX-dev, вот я взял с хага базовый воркфлоу, вот я пытаюсь сгенерить со своей Лорой на хроме картинку, вот я сосу - эта хуйня вроде юзает мою лору, но хуярит надпись триггер-слова на картинку. Помогите дебилушке
Аноним 02/06/25 Пнд 20:51:49 1229949 260
>>1229902
Спасибо, работает. Только моделька какая то унылая.
Можно как то без лишнего гемороя самому fp16 конвертнуть в fp8? Или там сложный процесс?
Пойду комфи осваивать. А то в автоматике сижу как ретроград.
Аноним 02/06/25 Пнд 21:02:42 1229966 261
image.png 430Кб, 782x705
782x705
>>1229902
Почему сломал, это бурсит.
Аноним 02/06/25 Пнд 21:07:20 1229982 262
>>1229085
>Параметры генерации сохраняются в картинке, попробуй файл кинь в окно вебгуи, или на вкладе пнг инфо вроде можно загрузить.
Знаю, но это ж неудобно.
Аноним 02/06/25 Пнд 21:07:49 1229984 263
>>1229982
>>1229089
Параметры генерации сохраняются в картинке, попробуй файл кинь в окно вебгуи, или на вкладе пнг инфо вроде можно загрузить.
Аноним 02/06/25 Пнд 21:38:39 1230014 264
>>1229949
Фигня какая то. Попробовал в комфи запустить xl модель и все заработала. Что за фигня? Раньше на моей карте 4гб точно выдавало ошибку нехватка памяти. А тут прям работает и не вылетает ничего. Правда не помню пробовал ли я в комфи. В автоматики и в фокусе точно вылетало.
Аноним 02/06/25 Пнд 21:39:30 1230015 265
image 250Кб, 1411x566
1411x566
Аноним 02/06/25 Пнд 21:45:02 1230024 266
>>1230014
>и в фокусе точно вылетало.
Фокус на колабе на старте потреблял 10 гигов. Сейчас 2-4 гига.
Аноним 02/06/25 Пнд 22:04:18 1230042 267
>>1230015
Спасибо, но похоже в комфи внедрили какие то технологии древних. fp16 модели и так стали работать и даже размер картинки можно выставлять больше чем раньше. Похоже он как то научился совмещать видеокарту и оперативную память иначе не понимаю как оно работает.
Аноним 02/06/25 Пнд 22:29:22 1230083 268
изображение.png 92Кб, 910x733
910x733
>>1230042
В драйвере появилась shared memory, юзает обычную озу если не влезает, в панели нвидии можно отключить что бы не вытекало и было быстрее если её хватает, но тогда при переполнении будет вылетать.
Аноним 03/06/25 Втр 04:42:47 1230452 269
Тред явно умер.
Аноним 03/06/25 Втр 06:25:18 1230479 270
image 561Кб, 1152x896
1152x896
image 476Кб, 1152x896
1152x896
image 475Кб, 1620x280
1620x280
Пробую флюкс дев на различных настройках и в процессе у меня появилось мнение, что некоторые теги(например слова гёрл, лоли) в датасете(или в модели?) специально заатачены к каким-то узорам.
С обычными настройками эти узоры в результате не появляются, но они участвуют в формировании итоговой картинки. Например думаю из-за них теряется некоторое количество шагов или что-то такое.
А вот с моими особыми настройками, то есть с малым количеством шагов 8-12(на дев), эти узоры не успевают исчезнуть(как задумано авторами). Узоры триггерятся только на особые слова. Не всегда, но очень часто. Или получаются не узоры, а страшная смешанная с подобными узорами картинка. Без этих триггерных слов на этих же настройках обычные цветные картинки. Это прям сильно бросилось в гзаза.
Мой вывод это встроенная незаметная цензура которая что-то прячет.
Аноним 03/06/25 Втр 06:58:40 1230487 271
image 532Кб, 1599x409
1599x409
image 486Кб, 1618x379
1618x379
image 364Кб, 1152x896
1152x896
image 241Кб, 1152x896
1152x896
>>1230479
Вот еще пример пик1 срабатывания триггера.
А следом пик2 на этих же настройках другой промпт и всё норм, более менее одинаково.
Хз, думайте дальше сами что с этим делать.
Аноним 03/06/25 Втр 07:18:22 1230492 272
>>1230487
>Хз, думайте дальше сами что с этим делать.
Сделали хрому и твои археологические раскопки никому не нужны. Ты бы еще через пять лет это написал.
Аноним 03/06/25 Втр 08:32:08 1230524 273
>>1230487
Ты нашел ты и думай.
Аноним 03/06/25 Втр 09:15:03 1230529 274
>>1230479
>незаметная цензура
Друг, если у тебя в промтпе лоли, то без всяких скрытых фингерпринтов это будет видно в итоговой картинке через CLIP. Так работает guidance.
Аноним 03/06/25 Втр 09:19:03 1230532 275
>>1230492
>хрому
Какие преимущества? Недостатки?
Дай workflow пожалуйста.
Аноним 03/06/25 Втр 09:40:32 1230540 276
image.png 717Кб, 600x800
600x800
image.png 152Кб, 973x319
973x319
image.png 67Кб, 421x198
421x198
>>1230532
>Какие преимущества?
The inscription in the dialog box: “We've been living on the plateau you created for 25 years. Live in this cursed world yourself.” A hunter kitty is crying, tears streaming down his cheeks, he has the barrel of a hunting rifle (double-barreled shotgun) targeting direct shot in his mouth, his front paws pointing the barrel into his mouth, and his back paw is on the trigger. This is a reference to Hemingway's so-called Pose, in which he is frozen on the porch of his hunting lodge.

Преимущество в том, что в реальности это второй по понимаю промпта после гптмоча-1 картинкогенератор в мире, на данный момент. Абсолютно все обосрались. Да, текст не идеален, джва слова можно легко заменить, гпткалогенератор тоже в словах лажает нередко. Туда, конечно, обходными описаниями можно засунуть и будет лаапка задняя на спуске, но суть в том что - бум, нет цензуры, и почти то же самое. Правда, пришлось выкрутить цфг в 10 и сменить соотношение сторон, чтоб не уворачивался.

>Дай workflow пожалуйста.
Я облачный нейробомжик.
Аноним 03/06/25 Втр 10:15:04 1230588 277
>>1230532
> Какие преимущества?
Больше стилистического разнообразия, чем флюха. Сильно лучше артефакты: зерно, царапины, размытия, засветы. Лучше слушает промпт. Сильно луше работа с нестандартными сценами. Чуть лучше анатомия.

> Недостатки?
Шумит и мусорит адово. Медленная.

> Дай workflow пожалуйста.
Бери официальный https://huggingface.co/lodestones/Chroma
Аноним 03/06/25 Втр 12:12:46 1230669 278
>>1230540

по-моему хайдрим лучше если забыть про цензуру
Аноним 03/06/25 Втр 12:23:40 1230681 279
image.png 605Кб, 1206x467
1206x467
image.png 2305Кб, 880x1168
880x1168
image.png 2079Кб, 880x1168
880x1168
>>1230669
Явно не лучше. Еще и цензура говоришь. В хроме я рот ебал, пишешь 70ые магазин порн - он как будто фотки с инета тебе выгружает реальные сканы, стиль атас.
Аноним 03/06/25 Втр 12:38:33 1230699 280
>>1230540
Годно, давно мечтал о модели, которая может картинки такого типа рисовать, а то обычно даже нет смысла пытаться, концепт ствола во рту или у виска будто специально удален.
Аноним 03/06/25 Втр 12:42:02 1230701 281
>>1230699
>концепт ствола во рту или у виска будто специально удален.
Он не удален, там чисто текстовая цензура на вводе. А обычные лоботомиты типа сидиэксел не понимают такие позы, хотя поникал может сделать стволу минет, например. Или йерфак лору можно еще.
Аноним 03/06/25 Втр 13:03:16 1230726 282
RMYWMXYDEQSR9YF[...].jpeg 138Кб, 832x1216
832x1216
FDV9TR0CMHS2GE6[...].jpeg 158Кб, 832x1216
832x1216
>>1230701
>хотя поникал может сделать стволу минет, например
Хах, и правда
Аноним 03/06/25 Втр 13:55:21 1230770 283
image.png 2318Кб, 1024x1024
1024x1024
image.png 2406Кб, 1024x1024
1024x1024
image.png 2221Кб, 1024x1024
1024x1024
ChromaGenerated[...].png 1243Кб, 1024x1024
1024x1024
>>1230726
Всегда нравилась сцена из третьего или четвертого амитивиля, где демониха высасывала пули через ствол имитируя блоуджоб. Это всё еще хромая. Причем с промптом для поникала из одних борутегов. Но борутегами он не понимает местную архитектуру, конечно. На другие две просто промпт из головы: 20yo Guy weareing jeans and denim jaket holding a gun wich barrel in mouth deepthroat of demonic looking ghotic chick from horror movie of 90th amityville 4, they standing in abandoned room of spooky house. Its clearly classic blowjob scene, but with gun. Girl have black running mascara and short spiked blond hair oozing with 90s tude and rad, like radical mtv style of early 90s musical videos.

Реально, можно любую сцену описать теперь. Я промпт изменил для последней, немного. Каловый вид так как в промпте нет 4к мастерисей, я так понимаю. Цфг 7. Патанцевал, конечно, просто ебический.
Аноним 03/06/25 Втр 16:46:04 1230927 284
>>1230015
а есть инфа как заставить работать клип скип с fp8 моделями в автоматике после такого конверта?
Аноним 03/06/25 Втр 17:31:13 1231079 285
image 51Кб, 709x329
709x329
image 291Кб, 832x1216
832x1216
image 241Кб, 832x1216
832x1216
Слушайте, мне кажется еще сегодня утром вкладки были строкой выше?
Аноним 03/06/25 Втр 20:54:24 1231585 286
>>1231079
Чё флюкс в рот брать не хочет? Это потому что ты врамцел. Он тебя сразу выкупил.
Аноним 03/06/25 Втр 21:11:55 1231620 287
image.png 2127Кб, 1024x1024
1024x1024
image.png 2337Кб, 1024x1024
1024x1024
image.png 2305Кб, 1024x1024
1024x1024
image.png 2234Кб, 1024x1024
1024x1024
20yo Guy weareing jeans and denim jaket holding a gun wich barrel in mouth of demonic looking ghotic chick from horror movie of 90th amityville 4, they standing in abandoned room of spooky house. Its clearly classic scene, but with gun. Girl have black running mascara and short spiked blond hair oozing with 90s tude and rad, like radical mtv style of early 90s musical videos.

Для сравнения жопочат по этому же промпту без двух слов. С кривым револьвером тоже жопочат.

И хрома по второму варианту с коленями и квалити тегом в начале: 4k studio photo with movie grain of 20yo Guy weareing jeans and denim jaket holding a gun wich barrel deep in mouth of demonic looking ghotic chick on her knees from horror movie of 90th amityville 4, they standing in abandoned room of spooky house. Its clearly classic scene, but with gun. Girl have black running mascara and short spiked blond hair oozing with 90s tude and rad, like radical mtv style of early 90s musical videos. (еще убрал трехметровый понинегатив, который раньше стоял)

Четвертая: 4k studio photo with movie grain of 20yo Guy weareing jeans and denim jaket holding a gun wich barrel deep in mouth of demonic looking ghotic chick on her knees from horror movie of 90th amityville 4, they standing in abandoned room of spooky house. Its clearly classic scene, but with gun. Girl have black running mascara and short spiked blond hair oozing with 90s tude and rad, like radical mtv style of early 90s musical videos.
Clearly its size difference between people and strick sideview shot, that implement reference to a deepthroat porn scene.

Моё мнение: отсутствие цензуры даёт пососать всем корпоративным сеткам, на данный момент. Единственное, видно что хрома как поникал тренирована на слишком большом количестве винтажной порнухи. С другой стороны на этом промпте чатжопа выдавла просто стандартнейший реалистик поникал визуал. Хрома как то артистичней. Ждём на неё тюны уровня опендалле и будет ваще пушка, ящитаю.
Аноним 03/06/25 Втр 21:21:21 1231639 288
image 189Кб, 832x1216
832x1216
Аноним 03/06/25 Втр 21:27:53 1231641 289
image.png 2356Кб, 1024x1024
1024x1024
image.png 2224Кб, 1024x1024
1024x1024
image.png 585Кб, 1180x568
1180x568
image.png 1622Кб, 1024x810
1024x810
Вот еще на 50 шагов. 4k studio photo with movie grain of 20yo Guy weareing jeans and denim jaket holding a gun wich barrel excessive deep in mouth of demonic looking ghotic chick on her knees from horror movie of 90th amityville 4, they standing in abandoned room of spooky house. Its clearly classic scene, but with gun. Girl have black running mascara and short spiked blond hair oozing with 90s tude and rad, like radical mtv style of early 90s musical videos.
Clearly its size difference between people and strick sideview shot, that implement reference to a deepthroat porn scene which she literally chocking on guy`s gun very deep swallowing it.

И если кому надо (нет) лайфхак кривой англ немного фиксится и без ллм во всяких рерайтах: A 4K studio photo with movie grain of a 20-year-old guy wearing jeans and a denim jacket holding a gun with the barrel excessively deep in the mouth of a demonic-looking gothic chick on her knees. It's from a horror movie from the '90s, Amityville 4. They're standing in an abandoned room of a spooky house. It's clearly a classic scene, but with a gun. The girl has black, running mascara and short, spiked, blonde hair oozing with '90s attitude and radness, like the radical MTV style of early '90s music videos.
The size difference between the people and the strict side-view shot implements a reference to a deepthroat porn scene, in which she is literally choking on the guy's gun, swallowing it very deeply.

Вроде вторая поаккуратней. Не считая двухметрового что там из пистолета на 1 см торчит. Наверное можно просто модель пистолета точно указать. И я ошибся, прическа просто из хрюкса, который даже с ЛЛМ прокладкой плодит уродцев, это я получил ролла с 20.

Последний гуглофлеш генератор мультимодальный.
Аноним 03/06/25 Втр 21:31:48 1231643 290
image.png 2153Кб, 1024x1024
1024x1024
image.png 2229Кб, 1024x1024
1024x1024
image.png 1736Кб, 1024x1024
1024x1024
Рекрафт, хрюкс контент про, дерьмина (норм кстати, только волосы не может продавить блонд на готике),
Аноним 03/06/25 Втр 21:35:45 1231644 291
ComfyUItempsjei[...].png 2637Кб, 1280x1360
1280x1360
ComfyUItempsjei[...].png 2695Кб, 1280x1360
1280x1360
ComfyUItempsjei[...].png 2548Кб, 1280x1360
1280x1360
ComfyUItempsjei[...].png 2569Кб, 1280x1360
1280x1360
Аноним 03/06/25 Втр 21:42:49 1231648 292
image 1625Кб, 832x1216
832x1216
Так то да, но опять же эти пальцы...матьихтак
Аноним 03/06/25 Втр 21:50:35 1231660 293
>>1231648
На этой картинке тебя только пальцы смущают?
Аноним 03/06/25 Втр 22:01:41 1231675 294
>>1231660
Ну да. А что ещё не так?
Аноним 03/06/25 Втр 22:03:24 1231682 295
>>1231648
А что ты хочешь на таком разрешении? Вон дерьмина деньги просит, а там на таком соотношении лица к кадру все ебальники в кашу. Это естественные ограничения.
Аноним 03/06/25 Втр 22:12:14 1231694 296
image 3293Кб, 1248x1824
1248x1824
>>1231682
А на каком разрешении спасает, ап тоже не сильно помогает ?
Аноним 03/06/25 Втр 22:13:21 1231695 297
>>1231660
Тетенька вся кривая. Да и у растения сиреневая хуйня не по центру, как то не естественно смотрится.
>>1231682
Какие то нелепые отмазки про разрешение.
Аноним 03/06/25 Втр 22:18:12 1231698 298
image 451Кб, 832x1216
832x1216
image 342Кб, 832x1216
832x1216
Аноним 03/06/25 Втр 22:21:35 1231700 299
image 298Кб, 832x1216
832x1216
image 248Кб, 832x1216
832x1216
a group of women drizzle their holes
Аноним 03/06/25 Втр 22:22:56 1231702 300
image 2798Кб, 1248x1824
1248x1824
Аноним 03/06/25 Втр 22:49:25 1231744 301
17489782817070.png 1054Кб, 832x1488
832x1488
Как промтить Хрому? Есть какой-нибудь шаблон или команды для LLM, чтобы самому не писать эти простыни текста?
Аноним 03/06/25 Втр 23:04:56 1231759 302
>>1231744
Чел, у меня есть коллекция промптов для сдхл в виде тегов через запятую. Я в системный промпт ллм написал примерно такое (на энглише): "из предоставленных тебе тегов составь связный промпт для нейрогенеративных сетей".
Сам не мог до такого додуматься штоле?
Аноним 03/06/25 Втр 23:07:30 1231764 303
>>1231759
Я пробовал, дал даже примеры и список тегов и сказал сделать список тегов с стиле сайта dsnbooru (в сетке есть доступ к поиску в сети). И оно все равно срет рандомным промтом.

И разве просто теги нормально подходят для Хромы?
Аноним 03/06/25 Втр 23:41:15 1231816 304
>>1231764
Какие теги? Что за манная каша у тебя? В ллм пишешь "1герл, пощинг, бич, сун". Ллм тебе в ответ" интересная девушка стоит в изумительный позе на пляже в очень солнечный день и т.п."
Ты умный вообще нет?
Аноним 03/06/25 Втр 23:51:49 1231839 305
>>1231764
>И разве просто теги нормально подходят для Хромы?
Более менее, но если там хуи - готовься к трапам. Я же выше кидал киборга с сиськами - это был поникалальный перегруженный теговый промпт.
Аноним 03/06/25 Втр 23:58:59 1231845 306
Похуй на простыни хроме. Важны правильные токены, фото-термины, если что-то реальное хотите. Пиздите понравившиеся с главной страницы реве, там они добротно написаны. В треде увидел пока только одного чела, кто совладал с хромой, да и то он что-то нахимичил с рефайном через шнель, а не напрямую сгенерил. У остальных, как и у меня, разной степени скилл ишью. Модель не для тупых или слепых говноедов.
Аноним 04/06/25 Срд 01:00:29 1231925 307
>>1231845
Были бы еще термины, которые модель знает. Бесит каждый раз угадывать их. Казалось бы так просто дать список промтов из датасета
Аноним 04/06/25 Срд 01:03:38 1231929 308
>>1231816
>интересная девушка стоит в изумительный позе на пляже в очень солнечный день и т.п.
Промт говна с кучей мусора. Она еще сверху насыплет метафор и прочего художественного шлака.

>>1231839
Тогда ок, Но ей обязателен длинный промт?
Аноним 04/06/25 Срд 01:23:34 1231963 309
>>1231845
>Модель не для тупых или слепых говноедов.
Модель буквально такая же как поникал чистый. Хотя нет, тут намного проще всё.
Аноним 04/06/25 Срд 01:25:11 1231967 310
>>1231929
>Тогда ок, Но ей обязателен длинный промт?
Выше миллион раз сказал, что нет никакого смысла в промптах длинней 400 знаков.
Аноним 04/06/25 Срд 02:07:35 1231988 311
223.png 1126Кб, 1024x1024
1024x1024
Аноны, а кто ни будь использует рандомизатор в лапше? Ну как sd-dynamic-prompts в поломатике?
Видел дляь лапши есть comfyui-dynamicprompts, но по описанию она юзает только одну модель, а в поломатике их 15 штук. Как то возможно всё это вкорячить в лапшу и какие рандомизаторы используете вы?
Аноним 04/06/25 Срд 04:52:17 1232028 312
На 3050 8Гиг дефолтно предлагаемые 26 шагов хромы соответствуют 340 шагам сдхл. Только представьте что вы генерите на сдхл и выставили на одну картинку 340 шагов. Что о вас подумают люди?
Аноним 04/06/25 Срд 06:03:38 1232032 313
>>1231988
У меня через апи подключена qwen instruct unjail
Есть китайский нод пак с кучей лишнего говна который запускает ллм прямо в комфи. Может еще что появилось, я давно не ковырял в эту сторону.
Аноним 04/06/25 Срд 08:27:37 1232057 314
image 56Кб, 768x768
768x768
image 80Кб, 768x768
768x768
Аноним 04/06/25 Срд 08:32:06 1232058 315
ComfyUItempsjei[...].png 2412Кб, 1280x1360
1280x1360
ComfyUItempsjei[...].png 2322Кб, 1280x1360
1280x1360
ComfyUItempsjei[...].png 2701Кб, 1280x1360
1280x1360
ComfyUItempsjei[...].png 2441Кб, 1280x1360
1280x1360
Аноним 04/06/25 Срд 09:18:48 1232077 316
>>1232028
>На 3050 8Гиг дефолтно предлагаемые 26 шагов хромы соответствуют 340 шагам сдхл. Только представьте что вы генерите на сдхл и выставили на одну картинку 340 шагов. Что о вас подумают люди?
Там меньше 50 нет смысла. На 26 дефолтных шагов она недопекает, причем явно сильно и заметно. Вообще, я сегодня затестил пачку промптов от стабла 1,5 конкретно от гейп-миксов, кто еще помнит, там надо было ((((писать:1,7))) вот так на инпейнте, длинные промпты все засранные скобками, я ими на сидиэкселе вообще не пользовался, так как они и на хентаймиксах дачайтена жарились, а поникал даже с почищенных умирал чисто от длинны. Так вот! Хрома их жрёт в первозданном виде. Это для того тунеядца который спрашивал надо ли писать там рассказы в промпт. Нет, не надо. Причем, от сд 1,5 промпты хороши тем, что там всегда есть квалититеги.
Это не касается простыней легасикала с цивита, конечно, с 50 мастерписями.
Аноним 04/06/25 Срд 09:50:43 1232086 317
>>1231988

Я пользуюсь вайлкартами из импактпака и генерю промты через оламу. Последнее можно тоже в комфи прямо в процессе генерации делать ,но держать в памяти одновременно две модели практически невозможно так что я генерю список промтов в файл и потом их использую.
Аноним 04/06/25 Срд 10:14:28 1232105 318
>>1232086
Какой моделью для генерации промпта пользуешься?
Аноним 04/06/25 Срд 10:26:34 1232108 319
>>1231929
>Она еще сверху насыплет метафор и прочего художественного шлака.
Вот этот художественный шлак адово важен для t5 гайда.
Аноним 04/06/25 Срд 10:56:24 1232130 320
изображение.png 1573Кб, 1024x1024
1024x1024
изображение.png 1511Кб, 960x1280
960x1280
изображение.png 1503Кб, 1024x1024
1024x1024
изображение.png 1078Кб, 960x1280
960x1280
>>1231988
Я рандомизирую
1) референсное изображение из папки
2) композицию
3) случайный эдит: "пусть действие происходит {в космосе}", "добавь на сцену {траву}", "замени всех персонажей на животных", "измени один элемент так чтобы настроение изображения в корне поменялось", "вдохновись изображением и создай картинку на тему {свободное падение}", "изобрази в стиле {стильнейм}". Эдиты я нагенерил в разных местах и руками подчистил.
4) точку зрения: "напиши промпт от имени опытного портретного фотографа", "оператора арт-хаусного кино", "иллюстратора комиксов", "случайного прохожего", "пролетающего мимо насекомого",..
5) беру из словаря 20-30 случайных слов чтобы добавить энтропию LLM, без этого он проваливается в одни и те же образы
Потом прогоняю всё через ollama ноду, как правило через gemma:27b. Получаю промпт
В общих чертах достаточно https://github.com/adieyal/comfyui-dynamicprompts и https://github.com/stavsap/comfyui-ollama
Аноним 04/06/25 Срд 11:03:24 1232143 321
>>1232105

фи4, но это было в прошлом году
Аноним 04/06/25 Срд 11:14:14 1232158 322
>>1232108
Выше миллион раз сказал, что он в хроме не нужен. Квалити там дают только квалити теги. Композицию ты так тоже не улучшишь.
Аноним 04/06/25 Срд 12:04:59 1232235 323
Аноним 04/06/25 Срд 12:11:22 1232244 324
Аноним 04/06/25 Срд 12:19:26 1232249 325
Аноним 04/06/25 Срд 12:55:24 1232263 326
Аноним 04/06/25 Срд 13:01:26 1232268 327
>>1232249
Волосы с ладошек в глаза попали?
Аноним 04/06/25 Срд 13:17:00 1232296 328
image.png 1342Кб, 616x1024
616x1024
image.png 1161Кб, 512x1024
512x1024
Поюзал я вашу Крому based on Flux на Comfy.
Промпты одни и те же, настройки - семплинг нойз и т.д. также.
Слева картинка на Chroma, время рендера 2.3 минуты. Справа CyberRealistic XL (SDXL 1.0), время рендера 4,3 секунды.

Стоит ли оно того, хуй знает. Крома, как я понял, точнее выполняет запрос. Но 4-5 секунд против 2-3 минут это пиздос.

Мимо новичок, может еще найду какие нибудь настройки, чтоб не ждать.
Аноним 04/06/25 Срд 13:21:02 1232301 329
>>1232130
Спасибо. Хороший подход. Я раньше просто на вайлдкардах делал так. В один большой файл скидывал кучу слов по одному в строке. И потом писал промпт из этого одного слова-карты. Просто _all_ _all_ _all_.... На нитвизе порой такое генерилось. Ух!
Аноним 04/06/25 Срд 13:25:37 1232308 330
>>1232268
Есть какие-то сообщения, но примеров в треде нет.
Аноним 04/06/25 Срд 13:29:41 1232316 331
2025-03-2817-46[...].png 1298Кб, 960x1088
960x1088
>>1232296
>Стоит ли
нет.
этого света можно и в sdxl накидать мало не покажется
Аноним 04/06/25 Срд 13:39:30 1232343 332
>>1232296

на таких простых вещах разницы не заметишь
Аноним 04/06/25 Срд 13:40:53 1232347 333
>>1232343
>простых
пример сложной вещи)
Аноним 04/06/25 Срд 13:42:53 1232354 334
>>1232316
>>1232347
Так вы что, dct сидите ждете по 2-3 минуты?

ебать.., представляю что там будет если наворотить и сделать upscale раза в 2-3 больше на выход
Аноним 04/06/25 Срд 13:48:19 1232371 335
>>1232354
> вы
Чел, я хуй его знает с кем ты там внутренние диалоги ведёшь. Я лишь написал, что оно того не стоит. Пример "сложной вещи", я судя по всему хуй дождусь, судя по разъёбу у тебя в мозгу) То что у вас на всяких флюксах и хромах выпекается по нескольку минут, у меня без апскейла выплёвывается за 12 сек максимум.
Аноним 04/06/25 Срд 13:51:58 1232387 336
>>1232371
Как я понял, у местных озабоченных фетишистов - задача сделать именно то, что они хотят. Вот и ждут по 2-3Э, а то и по 5 минут.
Аноним 04/06/25 Срд 13:56:56 1232404 337
Вопрос.
Как заставить flux для 8гб рисовать нормальное оружие на объектах? Упорно рисует какую-то хуйню и шланги
Аноним 04/06/25 Срд 13:57:42 1232409 338
>>1232387
>то, что они хотят
Жаль, что мы так и не увидим этого) Судя по времени генерации, это ну уж "очень сложные вещи", недостойные наших глаз. Остаётся, как всегда, поверить на слово)
Аноним 04/06/25 Срд 13:58:24 1232412 339
>>1232387
А ты просто генеришь рандомные картинки?
Аноним 04/06/25 Срд 14:00:02 1232417 340
>>1232404
>Как заставить
никак, без нормальной лоры. этой хуете только вчера сиськи прикрутили, а тебе подавай оружие...
Аноним 04/06/25 Срд 14:05:42 1232433 341
>>1232412
Не совсем ранодомные, проверяю возможности запроса. Если запросить что-то конкретное, по делу, то получаю одноборазные шаблоннные картинки. Фантазия у этих генераторов не работает.
Аноним 04/06/25 Срд 14:06:28 1232435 342
изображение.png 87Кб, 1192x677
1192x677
>>1232263
Вот нода для отправки запросов в сторонний софт, угабуги там или еще чего.
Аноним 04/06/25 Срд 14:15:21 1232466 343
>>1232417
Какие лоры посоветуешь?
Аноним 04/06/25 Срд 14:16:14 1232470 344
>>1232354
>сидите ждете по 2-3 минуты?
Твои 60 степов у меня идут больше 800 секунд. Нахер твоя хрома такая не нужна.
Аноним 04/06/25 Срд 14:17:40 1232474 345
>>1232404
>Упорно рисует какую-то хуйню
Ну, давай промпт
Аноним 04/06/25 Срд 14:24:26 1232493 346
>>1232347

да просто два разных бабы в кадре и прошлое поколение моделей смешает их детали
еще если поднять разрешение сдхл начнет рисовать химер, а флюкс, сд3 и хайдрим только немного мажут или сами начинают делить кадр на части. Апскейпят новые модели классно, 3к на сторону без бодихороров.
Аноним 04/06/25 Срд 14:27:47 1232502 347
>>1231925
>Казалось бы так просто дать список промтов из датасета
А у него кажется даже весь датасет раскрыт. И параметры. Он где-то онлайн обучает. Либо то были тестовые публичные запуски, не разбирался, но видел там капшены для датасета из влм.
>>1231963
На пони вообще только quality теги, с ними всегда одинаково делает. Если и сравнивать то хотя бы с noobai. Но если пони/xl это сложность x1, и люстры - x2, то хрома это минимум x4. Не знаю как для онемы, но для фото нужно учесть слишком много моментов, чтобы выдавало качество хотя бы как на xl ХОТЯ БЫ на вуманстендингах. Очень легко получить мусор с 20 выступающими ребрами, как будто взято с дегенератского китайского генератора онемекала по тегу realistic. Консистентно получать хорошие фото ещё не было так сложно на локалках.
>>1232032
>китайский нод пак
Тот самый бекдор троян?
Аноним 04/06/25 Срд 14:29:01 1232509 348
>>1232470
Видел бы ты мое ебало когда я читаю нейропориджей вроде тебя.
Читаю и вспоминаю как в блендере рендерил картинки по несколько часов штуку.
Аноним 04/06/25 Срд 14:31:52 1232517 349
>>1232296
Дистилляция до 4-8 шагов будет в конце обучения
Но вообще с новыми сетками подход меняется. Генеришь в самых уёбищных лоурезах без степов с ускорителями, подбираешь промпт и тогда уже ставишь в афк генерить пачку промптов. Так-то она за минуту дрочибельные пикчи даже сейчас даёт.
Аноним 04/06/25 Срд 14:35:18 1232522 350
>>1232474
Я в img to img работаю с дефолтным flux.
Но вот промпт:
towering dieselpunk war machine with three articulated insect-like legs, tripod walker design clearly visible, polished brass and steel armor with art deco details, cylindrical torso with glowing sun-gear emblem on chest, flattened elliptical head with amber visor, right arm is a thermal beam cannon, left arm is a mechanical chain gand, third hand is an industrial manipulator under the torso, emitters mounted around upper torso, aggressive and fanatical aura, clean industrial background, front view
Аноним 04/06/25 Срд 14:36:04 1232523 351
>>1232474
У меня уже есть более менее норм арт треножника но именно его надо переработать в вооруженную версию
Аноним 04/06/25 Срд 14:41:16 1232530 352
>>1232509
>нейропориджей вроде тебя
Я рендерил ещё на гтх550 1гиг в люксрендерере. Ещё яфа-рендерер помню. Так что мимо.
2.49 зе бест.
Аноним 04/06/25 Срд 15:35:06 1232556 353
image 277Кб, 832x1216
832x1216
image 271Кб, 832x1216
832x1216
image 209Кб, 832x1216
832x1216
image 231Кб, 832x1216
832x1216
Забабахайте эту простыню на хроме.
Under the soft glow of the moonlight filtering through the window, a girl with long, cascading brown hair poses for a selfie. Her eyes, a striking blue that seems to dance in the darkness, meet yours with a playful gaze as she blushes, her cheeks tinted pink. She's wearing a cozy pink sweater that hugs her curves and matches her thigh-high stockings, which frame her thighs in an alluring way.
Her hand holding the smartphone is positioned such that it partially conceals her face, focusing your attention on her full lips curved into a demure smile. The hood of her sweater is pulled down over her head, framing her face like a soft halo against the night sky visible through the window behind her.
What captures your eye next are her freckles, sprinkled across her nose and cheeks, adding to her youthful charm. Her long legs stretch out beneath her, with her feet bare, the soles just barely touching the ground as she leans back on one side. The angle gives you a tantalizing glimpse of her underwear—a delicate thong peeking out from under her sweater, creating a slight wedgie that accentuates the curves of her ass.
The dim light illuminates the creamy skin of her thighs and hints at the subtle shapes beneath her clothing. A playful peek of her anus is visible through the thin fabric, adding an air of unexpected sensuality to the scene. The crescent moon outside seems to complement the gentle curve of her body as she poses.
Her hair, a rich shade of brown, flows freely over her shoulders and down her back, contrasting beautifully with the pink hues of her attire. In this intimate moment, captured by her own hand, she invites you into her world, a world where vulnerability and allure intertwine under the watchful eye of the moon.
Аноним 04/06/25 Срд 16:02:25 1232575 354
>>1232556
Столько воды, вокруг "игривого ануса"
Аноним 04/06/25 Срд 16:33:49 1232621 355
image 349Кб, 1208x1776
1208x1776
image 415Кб, 1208x1776
1208x1776
>>1232575
Так ллм видят эту картинку творчества натвиса-дмд2. Анус действительно играючи засосал труселя.
Аноним 04/06/25 Срд 16:57:25 1232640 356
00088.jpg 249Кб, 1376x1376
1376x1376
Аноним 04/06/25 Срд 17:04:22 1232648 357
image 2408Кб, 1248x1824
1248x1824
image 2782Кб, 1248x1824
1248x1824
image 2753Кб, 1248x1824
1248x1824
Аноним 04/06/25 Срд 17:52:44 1232676 358
723032206100000[...].jpg 279Кб, 1332x1968
1332x1968
900042106450000[...].jpg 368Кб, 1616x2376
1616x2376
823221705050000[...].jpg 268Кб, 1338x1959
1338x1959
038042106090000[...].jpg 566Кб, 1616x2376
1616x2376
Очередной кал, идей нет нихуя.
Аноним 04/06/25 Срд 18:27:08 1232752 359
image.png 863Кб, 600x800
600x800
image.png 937Кб, 600x800
600x800
image.png 507Кб, 1132x399
1132x399
>>1232556
На. Цфг 7. Во втором заменил "герл" на "ддог" й раз и это резко бустануло качество. Думаем.

>>1232676
Как тебе такой кал только в голову приходит?
Аноним 04/06/25 Срд 18:32:04 1232764 360
image.png 1283Кб, 600x800
600x800
>>1232575
>Столько воды, вокруг "игривого ануса"
Готово!
Аноним 04/06/25 Срд 18:39:10 1232768 361
>>1232752
На вуман менять не пробовал?
Аноним 04/06/25 Срд 18:42:59 1232777 362
3357472.jpg 353Кб, 1248x1824
1248x1824
>>1232556
Эту херню и без хромы любая икселька делает
Аноним 04/06/25 Срд 18:43:06 1232778 363
image.png 108Кб, 192x262
192x262
>>1232768
Если волосики есть, то можно не менять.
Аноним 04/06/25 Срд 18:44:01 1232779 364
>>1232777
Только у тебя баба сломалась.
Аноним 04/06/25 Срд 19:06:05 1232793 365
DSC1042.JPG 402Кб, 1616x2376
1616x2376
Вам до настоящего фото еще как до луны.
Аноним 04/06/25 Срд 19:14:47 1232812 366
>>1232793
Это настоящее фото?
Аноним 04/06/25 Срд 19:16:38 1232817 367
>>1232793
У вас анус не "игривый", переделайте
Аноним 04/06/25 Срд 19:32:08 1232854 368
00.jpg 380Кб, 1248x1824
1248x1824
Аноним 04/06/25 Срд 20:06:16 1232902 369
view 1071Кб, 768x1024
768x1024
>>1232556
girl look at camera,blue eyes, long brown hair, cozy pink sweater,thigh-high stockings, panties, smile, smartphone in hand, bed, window, night, moon, dark, moonlight, expose ass, anus is visible through the thin fabric,
Оптимизировал твой промпт.
Можете обращаться ко мне теперь господин промпт инженер.
Аноним 04/06/25 Срд 20:25:28 1232912 370
image 192Кб, 1424x1104
1424x1104
image 201Кб, 1152x896
1152x896
image 251Кб, 872x1744
872x1744
image 264Кб, 1664x952
1664x952
Аноним 04/06/25 Срд 21:25:41 1232985 371
Аноним 04/06/25 Срд 21:34:59 1233001 372
>>1232985
>>1232912
Да ладно, первая ничего так. Лицо пиздец знакомое.
Дай промпт на первую пикчу.
Аноним 04/06/25 Срд 21:40:35 1233006 373
Полтора вопроса неофита, сегодня вкатился.
1. Пробовал пони (ponyDiffusionV6XL), получил какой-то очень мутный результат, напоминающий мазню дауна, при этом тот же запрос для модели unholyDesireMixSinister_v50 дал результат, сопоставимый по качеству с текущим мейнстримом. С чем такой разрыв может быть обусловлен?

2. Добавил лору на 100 мегабайт, подцепил, время генерации выросло втрое, отчего такой рывок во времени генерации? Это норма, или может нужна какая-то корреляция основной модели и того, с чего сделана лора?
Аноним 04/06/25 Срд 21:48:45 1233011 374
>>1233006
>Пробовал пони (ponyDiffusionV6XL), получил какой-то очень мутный результат, напоминающий мазню дауна
Не вписал тэги качества, все эти скоре 9, скоре 8 ап и прочие.
>запрос для модели unholyDesireMixSinister_v50 дал результат, сопоставимый по качеству с текущим мейнстримом
А это вообще не пони, а люстра, к тому же не дефолт, а уже затюненная версия со своим стилем. Там и скоры не нужны, и в целом люстра поновее и получше.
Если я верно её нашел
https://civitai.com/models/1307857?modelVersionId=1723898

>Добавил лору на 100 мегабайт, подцепил, время генерации выросло втрое, отчего такой рывок во времени генерации?
Возможно, без лоры памяти хватало впритык, а с ней перевалило за барьер, пришлось сливать модель в оперативку, там все медленнее. Хз.
Аноним 04/06/25 Срд 21:49:10 1233013 375
>>1233006
>1. Пробовал пони (ponyDiffusionV6XL),
Говно мамонта, бери люстру или нуба. Ну или тюны нормальные поней.

2. Добавил лору на 100 мегабайт, подцепил, время генерации выросло
Может не помещается и вываливается из видеопамяти в оперативку, из-за этого время генерации увеличивается.
Аноним 04/06/25 Срд 21:53:45 1233018 376
>>1233006
Пони так себе. Семплов больше ставь 25+ и с коротким промптом бывает муть. Не генерил на ней почти.
Скачай модельку из первой десятки по популярности.
Про лору не знаю. Не сталкивался с таким.
Аноним 04/06/25 Срд 22:03:39 1233028 377
Аноним 04/06/25 Срд 22:13:36 1233037 378
ComfyUItempyatg[...].png 2478Кб, 1280x1360
1280x1360
ComfyUItempyatg[...].png 3001Кб, 1280x1360
1280x1360
ComfyUItempyatg[...].png 2751Кб, 1280x1360
1280x1360
ComfyUItemptfyt[...].png 2730Кб, 1280x1360
1280x1360
Аноним 04/06/25 Срд 23:28:24 1233087 379
image.png 258Кб, 1280x340
1280x340
Аноним 04/06/25 Срд 23:34:32 1233090 380
image.png 653Кб, 512x512
512x512
image.png 655Кб, 512x512
512x512
image.png 534Кб, 512x512
512x512
image.png 516Кб, 512x512
512x512
>>1233006
>или может нужна какая-то корреляция основной модели и того, с чего сделана лора?
Разумеется нет, просто хуяришь любую лору на любую модель. Главное не читать, что про теги в модели пишут и настройки там всякие, это для лохов. Ты явно не лох. Но вместо ванильной пони я б посоветовал стабл 1,5 взять, ванильный.
Аноним 04/06/25 Срд 23:34:57 1233091 381
Аноним 05/06/25 Чтв 01:05:31 1233144 382
>>1233090
>Но вместо ванильной пони я б посоветовал стабл 1,5 взять
чиво_блядь?.jpeg
Аноним 05/06/25 Чтв 04:19:30 1233242 383
Кто-нибудь смог запустить SD на gfx803?
Аноним 05/06/25 Чтв 05:42:40 1233255 384
image.png 390Кб, 1116x566
1116x566
image.png 387Кб, 1081x556
1081x556
Господа, хочу в inpaint подредактировать свои изометрические кубы.

Ну типа обвёл область, написал добавь травушки муравушки и получил результат.

Что можете посоветовать? В нейронках как уже говорил не шарю.
А именно какую модель для 1660 посоветуете для этого дела, какие-то фиксы может быть специально для инпейта качественного? Возможно одна модель с этим лучше справляется, чем другая?

Алсо, можно же как-то не заморачиваться с тегами, а как в чатГТП подобных вписал что нужно и какой-нибудь интерпретатор бы под имеющиеся теги промт сгенерировал?

_
пока получается ниоче на сдхл
Аноним 05/06/25 Чтв 06:18:29 1233263 385
>>1233255
Советую плагин для Крита. Ставишь Криту, ставишь плагин по ссылке и он сам внутрях ставит Комфи с моделями. Выделяешь куб с фоном, уменьшаешь степень влияния, выбираешь "заменить фон". Готово.
Посмотри всякие видео про этот плагин. Гораздо удобнее для творчества работать в Крита, чем в Комфи.
https://github.com/Acly/krita-ai-diffusion
Аноним 05/06/25 Чтв 06:50:42 1233285 386
>>1233263
крита это рисовался типа фотошопа, которой прикрутили иишку, которую можно у себя запускать?

И оно бесплатно?
Аноним 05/06/25 Чтв 07:30:23 1233306 387
Аноним 05/06/25 Чтв 08:29:12 1233331 388
image.png 542Кб, 562x612
562x612
image.png 636Кб, 597x648
597x648
image.png 650Кб, 568x640
568x640
image.png 83Кб, 990x663
990x663
>>1233263
А неплохо, спасибо большое!

Странно что я вообще не слышал об этой рисовалке до сего дня.

Поставил сд1.5, сдхл вряд ли потяну. Вообще я бы оплатил, у них там копеечные цены, но к сожалению не пополнить счет для россиян.
Аноним 05/06/25 Чтв 09:06:34 1233349 389
Даров аноны, я тут давно был, какой сейчас положняк по генерациям, все перехали на флюкс и флюкс это база?
Аноним 05/06/25 Чтв 09:10:06 1233353 390
>>1233285
>рисовался типа фотошопа,
Типа Корела, это редактор для векторной графики.
Аналог фотошопа это гимп, и там не все так интуитивно, как в Фотошопе.
Аноним 05/06/25 Чтв 09:11:14 1233355 391
>>1233349
Ничего за последний год не изменилось:
-Иллюстрос - аниме хентай параша
-Натвис/Бигасп+дмд - реализм порно параша
-Флюкс/Хрома - сложные композиции не связанные с людьми

Все ресурсы человечества направлены на видео. Поэтому теперь срут не картиногенераторами, а видеогенераторами.
Аноним 05/06/25 Чтв 09:12:47 1233356 392
>>1233331
сд1.5 отстаёт от сдохли и флюкса на тысячелетие, поэтому даже не пытайся этим пользоваться, а сразу садись на нормальное.
Аноним 05/06/25 Чтв 09:12:47 1233357 393
>>1233353
крита векторная? ты гонишь
Аноним 05/06/25 Чтв 09:13:44 1233359 394
>>1233355
Окей. А может знаешь, есть 8 врам на борту и 64 оперативы, возможно с таким конфигом генить на флюксе с 20+ гиговой моделью? Или пизда будет всё кряхтеть пердеть 1 картинка в час?
Аноним 05/06/25 Чтв 09:15:57 1233362 395
>>1233359
Вообще легко, я на 2060 6 гб генерю всё. Даже 14b ван крехтя запускается. А флюкс фулл в память влезает, без юза оперативы. Тебе просто ггуф кванты юзать надо и всё, там модели сжатые, но ничем по качеству не отличаются.
Аноним 05/06/25 Чтв 09:19:36 1233366 396
>>1233362
Пробовал юзать 12 гигов гуф, оно 8 врам засрало, 32 оперативы засрало, пол часа подождал, моделька так и не загрузилась, вот чёт сомневаюсь в 20+ гигов моделке, думаю мож оперативой добьётся ка книбудь.
Аноним 05/06/25 Чтв 09:20:12 1233367 397
>>1233356
Разве что в количестве цензуры. А так ничего супер крутого там нет. Только проблем с пальцами меньше и все.
Аноним 05/06/25 Чтв 09:22:58 1233369 398
>>1233353
Бредишь. Крита рисовалка для художников.
Аноним 05/06/25 Чтв 09:30:08 1233370 399
image.png 601Кб, 1758x755
1758x755
>>1233366
Я шнель для генерации текстур и всяких других штук для игр по кд юзал, когда этим занимался. Мне он даже больше чем дев нравится, проще добиться нормального результата. С сдохлей или 1.5, ты в жизни не сделаешь того, что во флюксе в 2 клика делается (для игр).
Тебе нужен q4.0 шнель, вае, т5 и клип чото там:
https://huggingface.co/lllyasviel/FLUX.1-schnell-gguf/tree/main
https://huggingface.co/black-forest-labs/FLUX.1-schnell/tree/main/text_encoder
https://huggingface.co/city96/t5-v1_1-xxl-encoder-gguf/tree/main
https://huggingface.co/black-forest-labs/FLUX.1-schnell/tree/main/vae
Аноним 05/06/25 Чтв 09:34:13 1233373 400
>>1233367
Попытка рейджбайта засчитана
Аноним 05/06/25 Чтв 09:36:16 1233375 401
>>1233370
О нифига, царский подгон прям, от души!
Ща навалю себе, надеюсь будет что то адекватное.
Аноним 05/06/25 Чтв 09:43:44 1233383 402
Аноним 05/06/25 Чтв 09:46:35 1233385 403
Кто себе flux может позволить? миллиардеры с 5090?
Аноним 05/06/25 Чтв 09:47:58 1233386 404
>>1233383
Хотелось бы да, но моя 8и гиговая видюха лопнет от 23 гигов. Она 12 гогов модель не переварила и 32 оперативы не хватило, встало всё.
Аноним 05/06/25 Чтв 09:50:15 1233387 405
Аноним 05/06/25 Чтв 09:51:38 1233389 406
>>1233386
Тебе же дали ссылку на квантованные версии. Качай тот на которую памяти хватает.
Аноним 05/06/25 Чтв 09:56:06 1233394 407
image.png 25Кб, 677x187
677x187
>>1233370
По этим двум.

https://huggingface.co/black-forest-labs/FLUX.1-schnell/tree/main/text_encoder

https://huggingface.co/black-forest-labs/FLUX.1-schnell/tree/main/vae

Это специальное для этой модельки или можно стандартные воткнуть? flux1-schnell-Q4_0.gguf дёрнул.

>>1233389
>Качай тот на которую памяти хватает
Да да качаю, просто думал может будущее наступило и можно как то хитро генить на ёба моделях с мало врамой.
Аноним 05/06/25 Чтв 09:58:46 1233396 408
>>1233394
Ты запрос не получил, скачай с любого клонированного репозитория и всё
Аноним 05/06/25 Чтв 10:02:07 1233398 409
>>1233396
Эм.... клонированный репрозиторй...ээээ как это найти? Не сталкивался никогда просто с таким.
Аноним 05/06/25 Чтв 10:04:34 1233402 410
Аноним 05/06/25 Чтв 10:06:05 1233403 411
>>1233402
А, ну вот я и спрашивал, можно ли воткнуть стандартные или обязательно оттуда качать.
Аноним 05/06/25 Чтв 10:11:42 1233404 412
>>1233403
Что такое стандартные
Аноним 05/06/25 Чтв 10:13:15 1233405 413
>>1233404
Ну что для флюкса нужно энкодер, вае и вот это вот всё. Просто там ссылки на конкретные модельки, думал может конкретно они нужны.
Аноним 05/06/25 Чтв 10:14:33 1233408 414
>>1233405
У каждой модели свой вае и энкодер
Аноним 05/06/25 Чтв 10:16:19 1233410 415
>>1233408
А всё понял, там выше ссыль к шелл и это всё, пдц я тупой сори.
Аноним 05/06/25 Чтв 10:34:12 1233417 416
>>1233357
Спутал с инскейпом.
Аноним 05/06/25 Чтв 10:52:10 1233418 417
image 2994Кб, 1248x1824
1248x1824
image 2497Кб, 1248x1824
1248x1824
image 2665Кб, 1248x1824
1248x1824
image 3714Кб, 1248x1824
1248x1824
хрома тест
Аноним 05/06/25 Чтв 10:56:28 1233419 418
>>1233418
Ужасно, все кривое, особенно последний пик.
Аноним 05/06/25 Чтв 11:07:11 1233423 419
image.png 1Кб, 50x43
50x43
>>1233418
Ты даже на хроме кал делаешь, нормикал.
Аноним 05/06/25 Чтв 11:10:35 1233426 420
Я вообще не видел в треде хороших пиков на хроме
Аноним 05/06/25 Чтв 11:26:33 1233439 421
>>1233423
Это не я делаю, это прога такая есть
Аноним 05/06/25 Чтв 11:36:04 1233444 422
image.png 2498Кб, 1024x1024
1024x1024
>>1233426
>Я вообще не видел в треде хороших пиков
Аноним 05/06/25 Чтв 12:00:52 1233460 423
>>1233418
Кал, конечно.
Я вообще пришёл к выводу что хрому нельзя перепекать. Лучше промтп/зерно пороллить, чем ждать что тридцать пятый шаг что-то там сможет исправить.
Аноним 05/06/25 Чтв 13:16:46 1233505 424
>>1233087
Да ну, вообще не похожа.
Аноним 05/06/25 Чтв 13:18:16 1233506 425
>>1233460
>>1233418
т.е. 2-3 пики - это самое развратное на что она способна? Плак
Аноним 05/06/25 Чтв 13:33:38 1233514 426
>>1233505
У тебя прозопагнозия.
Аноним 05/06/25 Чтв 15:16:47 1233642 427
Начинал с этого треда год назад но перешёл в аниме
Есть какой то гайд по промптингу?
Аниме модели супер понятные, копируешь теги с данбору и получаешь что хочешь
А тут на вид какой то пиздец, нет устоявшейся схемы как промптить, кто пишет male кто guy кто man и тд.
Теги качества надо ли и какие надо
Аноним 05/06/25 Чтв 15:20:43 1233660 428
Аноним 05/06/25 Чтв 15:28:42 1233687 429
>>1233642
Тут есть реалистичные модели, которые основаны на тех же понях и люстрах, так что спокойно жрут промты в виде тех же тэгов. Вообще с каждой моделью индивидуально разбираться надо.
Аноним 05/06/25 Чтв 15:34:01 1233702 430
>>1233642
Промпт стайлер для качества, теги те же что в аниме, реалистик порно тюны понимают буру теги в пределах своих возможностей.
Аноним 05/06/25 Чтв 15:59:29 1233785 431
>>1226102
Прикольно, а промпт какой был?
Аноним 05/06/25 Чтв 17:03:14 1233876 432
ComfyUItempyatg[...].png 3094Кб, 1280x1360
1280x1360
ComfyUItempyatg[...].png 2644Кб, 1280x1360
1280x1360
ComfyUItempyatg[...].png 2865Кб, 1280x1360
1280x1360
ComfyUItempyatg[...].png 2934Кб, 1280x1360
1280x1360
Аноним 05/06/25 Чтв 17:16:14 1233895 433
image 202Кб, 1775x801
1775x801
image 194Кб, 1152x896
1152x896
image 264Кб, 1424x1104
1424x1104
image 272Кб, 1424x1104
1424x1104
БАЗА по выбору квантов для 8 гиговой карты. На скрине генерация на шнеле. Затем два независимых апскейла на хроме и флюкс дев.
Перепробовал множество квантов Т5. Пришел к выводу, что качество хуже, чем фп8. Использую его.
Так же квант модели 4кс считаю лучшим(из минимальных).
Самое главное: генерация, два разных апскейла все модели держатся в оперативной памяти. Нет никакой загрузки с диска если просто ролить сид. Если сменил промпт, то будет 5 секунд загружаться клип с диска. Наверно, если клип использовать квантованый, то вообще не будет ничего читать с диска, но не хочу, они заметно хуже по качеству. Утечек из врам в рам не случается.
Использую скалёр (2 х 0.62 = 1.24) на скрине. Нравится.
Ну и пример генерации шнель. Апскейл хромой и апскейл в дев. В хроме меньше деталей, чем в дев, но дев что-то слишком их многовато наваливает.
Аноним 05/06/25 Чтв 17:18:07 1233901 434
>>1233660
>>1233687
>>1233702
А какая щас самая базированная сдохля?
Хромы и хайдримы пойдут, но не хочу пока в этом разбираться, мне промпт натуральным языком сложнее писать чем тегами
Аноним 05/06/25 Чтв 17:35:59 1233933 435
Аноним 05/06/25 Чтв 17:47:33 1233954 436
Аноним 05/06/25 Чтв 17:49:12 1233956 437
djwagi9-e810fd7[...].png 1775Кб, 1152x1164
1152x1164
Аноним 05/06/25 Чтв 17:59:47 1233971 438
>>1233895
Лучше сгенерируй ещё раз ту что на первом пике
>>1232912
Аноним 05/06/25 Чтв 18:02:26 1233978 439
12.mp4 466Кб, 400x720, 00:00:04
400x720
>>1233954
>cyberrealistic-xl
А разве поняша не лучше?
Аноним 05/06/25 Чтв 18:07:42 1233988 440
>>1233971
И это и то что ты просишь по этому промпту в шнеле. Сид утерян.
>>1232902
Аноним 05/06/25 Чтв 18:08:26 1233989 441
>>1233978
>не лучше
нет, но можешь и её попробовать:
https://civitai.com/models/443821/cyberrealistic-pony
Я юзаю её в паре с сабжем: >>1233954
для рисования хуёв в жопах, одно на другое ложится абсолютно бесшовно и взаимно дополняет друг-дружку.
Аноним 05/06/25 Чтв 18:08:59 1233993 442
>>1233901
biglove
Если надо винтажные фото то лучше натвис.
Аноним 05/06/25 Чтв 18:09:58 1233996 443
Аноним 05/06/25 Чтв 18:51:28 1234087 444
>>1233989
Ну ни знаю, мне поняша как то больше заходит, всякие флюсы с одним подбородком на все ёбла и рядом не стоит.
Аноним 05/06/25 Чтв 19:07:49 1234115 445
>>1232817
Проиграл.
>>1232812
Типичный дмд кал выше среднего
>>1233385
Проиграл. Тупо база треда. Нищий кал с затычками на 4гб, люто хейтящие всё, кроме кастрированного хл. Чел, флакс даже на 10гб запускается, какие 5090.
>>1233989
>>1233954
Нахуй съебала, дура со своей пластмассой для копрофилов.
Аноним 05/06/25 Чтв 19:09:19 1234121 446
Почему при запросе "fellatio" и кун и тян сосут хуй изо рта в рот?
Пенисов в промпте нет, слышал бывает из за этого багается
Аноним 05/06/25 Чтв 19:11:27 1234125 447
>>1234121
> Почему при запросе "фелляция" мне рисует фелляцию?
Аноним 05/06/25 Чтв 19:15:12 1234135 448
00842-1042718278.png 1447Кб, 1024x1024
1024x1024
Аноним 05/06/25 Чтв 19:15:30 1234136 449
>>1234121
Если такое выходит постоянно, то модель кривой кал значит. Не годится для генерации фелляций.
Аноним 05/06/25 Чтв 19:33:39 1234183 450
Аноним 05/06/25 Чтв 19:41:43 1234210 451
Аноним 05/06/25 Чтв 20:04:29 1234257 452
Это норма что у меня на Хроме 2.5s/it на 3090?
Аноним 05/06/25 Чтв 20:18:14 1234284 453
>>1233989
как используете "в паре" ? вторую модель рефайнером?
Аноним 05/06/25 Чтв 20:21:26 1234293 454
Аноним 05/06/25 Чтв 20:23:45 1234298 455
>>1234293
Ластифай/Натвис
1girl, 1boy, park bench, fellatio
Аноним 05/06/25 Чтв 20:27:50 1234304 456
21.JPG 94Кб, 1167x661
1167x661
>>1234183
Не объективно, оцени по десятикаловой шкале.
Аноним 05/06/25 Чтв 20:33:22 1234321 457
>>1234298
Пробуй поню. И чем тебе глубокая глотка не устраивает? Всё равно подрочишь и удалишь.
Аноним 05/06/25 Чтв 20:45:19 1234343 458
image.png 261Кб, 338x295
338x295
Аноним 05/06/25 Чтв 20:47:16 1234345 459
image.png 60Кб, 263x191
263x191
Аноним 05/06/25 Чтв 20:53:44 1234362 460
image.png 952Кб, 600x800
600x800
image.png 456Кб, 1154x444
1154x444
>>1234298
>1girl, 1boy, park bench, fellatio
В чём подвох?
Аноним 05/06/25 Чтв 20:55:13 1234365 461
949060006130000[...].jpg 578Кб, 1616x2376
1616x2376
>>1234298
breathtaking stunning cinematic photo of 1girl sitting on bench bent_over sucking penis, 1boy standing, park, full body, from side. 35mm photograph, film, bokeh, professional, 4k, highly detailed, mysterious, hdr, award-winning, professional, gorgeous, depth_of_field.
Аноним 05/06/25 Чтв 21:05:05 1234384 462
34.JPG 26Кб, 630x567
630x567
dfa8b1eb0386346[...].webm 5275Кб, 720x480, 00:00:31
720x480
>>1234362
Сукааа, всё как в жизни.
Аноним 05/06/25 Чтв 21:06:43 1234386 463
>>1234365
Зачем она инвалиду лижет руку?
Аноним 05/06/25 Чтв 21:09:12 1234390 464
2025-06-0601-07[...].png 355Кб, 361x609
361x609
>>1234362
я хуй знает в чем у тебя проблема
Аноним 05/06/25 Чтв 21:15:24 1234398 465
12.mp4 466Кб, 400x720, 00:00:04
400x720
Аноним 05/06/25 Чтв 21:16:32 1234401 466
>>1234390
Чел у тя луни тьюнз вместо реалистика я б ебало вообще не открывал на твоем месте
Аноним 05/06/25 Чтв 22:33:29 1234530 467
>>1234115
>Чел, флакс даже на 10гб запускается, какие 5090.
И у кого они эти 10гб?
Аноним 05/06/25 Чтв 22:41:57 1234557 468
>>1234530
8 гб даже у бабок в домашней пекарне есть
Аноним 05/06/25 Чтв 22:52:50 1234576 469
>>1234530
>10гб
У бомжа среди бомжей.
Аноним 05/06/25 Чтв 23:10:56 1234617 470
>>1234401
Ору с формулировки
Аноним 06/06/25 Птн 01:28:06 1234768 471
>>1234557
речь про 10, нахуй ты ебало своё проссаное раскрыл?

>>1234576
Ну у каких конкретно, чушка, давай без жоповиляний.
Аноним 06/06/25 Птн 02:42:19 1234836 472
>>1234768
>Ну у каких конкретно
У меня 5 лет назад.
Аноним 06/06/25 Птн 02:47:17 1234840 473
>>1234768
Чувак, если для тебя 10Гб - это овердохуя, то мне тебя просто жаль.
И не хуй тут слюнями брызгать.
Просто признайся что ты бомж и всё. Бояре 10+Гб поймут тебя.
Аноним 06/06/25 Птн 04:59:21 1234924 474
>спрашиваю у каких бомбжей там 10гб
>ТЫ А ВОТ ТЫ А ЕЩЁ У ТЕБЯ ПРОСТО ПИЗНАЙСЯ ЧТО ТЫ

Чушка, очком не виляй своим рваным как твоя шлюха мать, а отвечай на элементарный вопрос - у кого 10гб. Конкретно какие видеокарты. Тут ведь никаких подвохом в вопросе не было.
Аноним 06/06/25 Птн 06:58:46 1235016 475
>>1234924
Не трясись, задротина дескретная.
Аноним 06/06/25 Птн 07:07:50 1235027 476
изображение.png 540Кб, 630x555
630x555
Ещё неофитский вопрос, быть может кто-то не сочтет за труд разъяснить.
Не вполне понимаю в какой мере стиль итогового изображения может быть задан мною, а насколько он детерминирован моделью.
В частности я пробую модели с civitai (waiNSFWIllustrious_v140 как пример), которые плюс-минус лезут в мои 6гб врам. Задаю промпт, который в моем представлении должен задать стилистику итогового персонажа близкой к персонажам упомянутого художника (рисовал концепты персонажей для Dishonored):
art by (Cedric Peyravernay:1.5), masterpiece, artstation trending, headphones, glasses, 1girl, cat, cup, black hair, realistic, looking at viewer, barefoot, mug, jacket, from above, greenish brown eyes, coffee mug, holding, lips, short hair, solo, coffee, kneeling, smile, 5 fingers, perfect anatomy
И получаю на выходе скверное аниме, пикрил.
При этом без попытки влиять на стиль модель генерирует вполне акууратных, но строго анимешных, персонажей.
Попытался повторить данный промпт на сайте civitai с моделью Flux, но запрос просто висит в обработке какое-то время и затем откатывается. Т.е. какого-то арбитража по конкретному промпту я получить не смог.
Соответственно к сути вопроса:
Стиль строго детерминирован моделью для небольших моделей вроде WAI, но возможно вариативен в больших моделях, вроде Flux на 16гб? Или промпт глубоко ошибочен и скажем если бы я давил на Dishonored а не конкретное имя, то могло бы прокатить? Или просто конкретно эта модель не знает конкретно этого художника? Или может после скандалов каким-то образом работы художников с артстанции не попадают в области зрения моделей по каким-то юридическим причинам?
Аноним 06/06/25 Птн 07:39:26 1235045 477
>>1235027
>в какой мере стиль итогового изображения
>6гб врам
Ковыряние пальцем в жопе.
Аноним 06/06/25 Птн 07:39:41 1235046 478
>>1234135
То леденец-конфета в виде члена что ли.
Аноним 06/06/25 Птн 07:46:16 1235047 479
image.png 2555Кб, 1024x1024
1024x1024
Аноним 06/06/25 Птн 07:50:41 1235048 480
maxresdefault.jpg 144Кб, 1280x720
1280x720
>>1235047
Ну да, тоже скорее плохое аниме, чем конкретная стилистика.
Аноним 06/06/25 Птн 07:53:43 1235049 481
image.png 73Кб, 258x195
258x195
>>1235048
>беру маняме кал
>пишу сломанный промпт для 1,5
>хочу стилистику западного художника
Аноним 06/06/25 Птн 07:56:36 1235052 482
>>1235049
А где пункт "осознал скудность своих познаний и задал вопрос маститым профессионалам" ?
Аноним 06/06/25 Птн 08:12:25 1235069 483
image.png 2093Кб, 1024x1024
1024x1024
image.png 1008Кб, 600x800
600x800
image.png 865Кб, 600x800
600x800
image.png 1960Кб, 1024x1024
1024x1024
Покрутил твой промпт, с ним явно что то не так.
Аноним 06/06/25 Птн 08:48:18 1235100 484
>>1235027
>wai
Этот кал не умеет в стили кроме своего, сам недавно вкатился и юзаю https://tensor.art/models/792488021195971158 всех художников которых нашел в аниме треде распознает.
Аноним 06/06/25 Птн 08:48:37 1235101 485
>>1235027
Просто держи в голове такую упрощённую концепцию. Есть папка с картинками. У каждой картинки есть несколько тегов описывающих ее. Некие люди подают на вход некой программы(черный ящик) эту папку и на выходе получают модель. Можно также набирать ещё картинки с тегами и подать на вход черно ящика уже модель с этой новой папкой картинок и получить другую модель. Если ты все понял, то должен понять, что все зависит от выбора картинок с тегами. И от типов этих тегов. Если в папке с картинками нет или мало картинок с каким-то художником или например нет картинок и тегов с сосками(флюкс) то в модели их не будет. Откуда модель может знать какого-то художника, если тегов с ним нет в датасете обучения? Причем в достаточном количестве.
Чтобы понять это можно пробовать вызывать очень короткие промпты, например, только имя художника и смотреть получились ли в генерации его работы. Если получились, то значит он есть в модели, это логично вроде бы.
Аноним 06/06/25 Птн 09:00:47 1235105 486
Аноним 06/06/25 Птн 09:32:38 1235131 487
Аноним 06/06/25 Птн 09:56:55 1235143 488
>>1235027
Иллюстрос модели более-менее знают только буровских рисовах, в основном авторов хентая и тому подобного. Чаще всего это япошки и корейцы за редким исключением. Западный художник, к тому же малоизвестный, к тому же не рисующий порнуху - шансы нулевые. Такое только через лоры.
Аноним 06/06/25 Птн 10:56:28 1235184 489
А есть еще сайты типа цивита и тензор арт?
Аноним 06/06/25 Птн 11:00:32 1235187 490
image.png 337Кб, 552x447
552x447
>>1234365
>award-winning

Сильно "проиграл", когда такое впервые увидел.
Аноним 06/06/25 Птн 11:19:20 1235200 491
Аноним 06/06/25 Птн 11:45:06 1235225 492
>>1235187
В некоторых моделях просто медальку добавляет. Так что это действительно забавно.
Аноним 06/06/25 Птн 11:55:43 1235232 493
>>1235225
И фото токены добаляют камеру в руки.
Аноним 06/06/25 Птн 12:58:58 1235336 494
>>1235232
На виду 1,5, пока они не подкрутили, именно так и было. Пишешь камеру - генерит камеру.
Аноним 06/06/25 Птн 13:23:34 1235354 495
Аноним 06/06/25 Птн 13:37:17 1235376 496
>>1234924
>у кого
>какие видеокарты
>никаких подвохом в вопросе не было
Формулировать научись.
Как минимум на GeForce RTX 3080 10GB, странная карта. Получается, для нейронки даже 3060 в чём-то лучше. А 5060 это тупо топ сейчас, и стоит теперь всего 45К, лучший момент для покупки.

мимо
Аноним 06/06/25 Птн 13:43:59 1235383 497
>>1235376
Давайте гои покупайте 16гб чтобы оптимизации пилились под вас и я со своими 24гб был богом
Аноним 06/06/25 Птн 13:46:43 1235385 498
>>1235376
>стоит теперь всего 45К
8гб.
Аноним 06/06/25 Птн 13:49:21 1235387 499
>>1235385
5060ti 16gb стоит 46к в дноэс пиздос
Аноним 06/06/25 Птн 13:50:10 1235388 500
image.png 310Кб, 1728x945
1728x945
Аноним 06/06/25 Птн 13:53:50 1235392 501
>>1235385
>8гб
Не пиши такие смешные цифры в 2025. Такую хуйню за 15к стрёмно брать.
>>1235383
Сказал гой заплативший на 300-500% больше за 25% ускорение
Аноним 06/06/25 Птн 13:55:25 1235393 502
изображение.png 60Кб, 1107x269
1107x269
Аноним 06/06/25 Птн 13:58:29 1235396 503
>>1235392
>300-500% больше за 25% ускорение
Сравнивая с 5060 ti и моей 3090 с авито за 60к переплата явно не 500%, сравнивая с моей старой 3060 ускорение ровно в 3 раза, в сравнении с 5060 ti пусть будет в 2 раза.
Аноним 06/06/25 Птн 14:06:11 1235411 504
>>1235396
Сравниваешь новенькую прекрасную карту с поюзанным горелым говном с авито.
Аноним 06/06/25 Птн 14:09:35 1235414 505
>1235411
Но она выглядит как новая и работает уже год.
Ты же карту берешь не чтобы на нее дрочить, я надеюсь?
Аноним 06/06/25 Птн 14:11:02 1235415 506
>>1235414
Она будет создавать у меня стрессовое состояние. Я постоянно буду думать что с ней что то не так и поэтому ее продали. И она в любой момент может наебнуться.
Аноним 06/06/25 Птн 14:13:24 1235417 507
image.png 96Кб, 193x260
193x260
>>1235414
>Ты же карту берешь не чтобы на нее дрочить, я надеюсь?
Пошёл нахуй с раздела.
Аноним 06/06/25 Птн 14:13:46 1235418 508
>>1235415
Понятно. Ну а у меня выбора не было, хочу 24гб а выбор либо 3090 либо 4090 за 200+к
Даже если поломанная приедет и купить потом 5060ti в днс выйдет намного дешевле чем л/у 4090
Аноним 06/06/25 Птн 14:20:11 1235429 509
>>1235418
Когда все это началось и гоев стали наебывать на память продавая карты на 6 12 и 24 гигабайта вместо нормальных 8 16 и 32?
Аноним 06/06/25 Птн 14:22:49 1235435 510
>>1235429
Когда спрос превысил предложение.
Аноним 06/06/25 Птн 14:23:56 1235437 511
Сука, куда я попал? Это точно Тред локальной генерации?
Аноним 06/06/25 Птн 14:25:06 1235439 512
>>1235437
Да, но тут у 99% нет врама на хроме генерить. А ниже неё в 2к25 жизни нет.
Аноним 06/06/25 Птн 14:25:45 1235441 513
>>1235437
А вы с какой целью интересуетесь?
Аноним 06/06/25 Птн 14:28:41 1235444 514
>>1235439
Ну тратить 60к+ на карту чтобы генерировать картинки с которых ты ничего не заработаешь это немного слишком ты не находишь?
А так люди до сих пор на сд1.5 генерят и им норм. А те кому не норм пользуются онлайн генераторами.
Аноним 06/06/25 Птн 14:29:32 1235445 515
>>1235376
А есть ли смысл с зарезанной шиной? Лучше дождаться 5070Ти супер условно говоря на 18 гектар но с шиной 256.
Аноним 06/06/25 Птн 14:32:49 1235446 516
2025-03-0603-36[...].png 2819Кб, 1536x1536
1536x1536
>>1235437
Это тред бузруких пиздаболов и хуеплётов не сгенеривших за последних 3 года ни единой картинки.
Аноним 06/06/25 Птн 14:34:48 1235447 517
>>1235441
Ну зашел глянуть, может какой прогресс случился спустя несколько месяцев, ну там новые охуенные модели, охуенные генерации от богов промпта,...
А тут зашёл и что я вижу? Даже калогенераций уже нет, тупо текст и обсуждение с каким то бомжом о том что он даже огрызок себе не может взять и проецирует это на всех.
Какой пиздец. Харк тьфу нахуй.
Аноним 06/06/25 Птн 14:35:40 1235448 518
>>1235444
>60к
А на что эти копейки ещё тратить?
Аноним 06/06/25 Птн 14:36:16 1235449 519
>>1235444
>А те кому не норм
пишут в этом треде, высирая стены текста состоящего из шизойдного наукообразнго бреда, жонглируя терминами о смыслах которых не имеют ни малейшего понятия.
Аноним 06/06/25 Птн 14:37:54 1235450 520
>>1235448
>А на что
на еду, скоро будет актуально)
Аноним 06/06/25 Птн 14:39:03 1235452 521
>>1235446
За то ты по пять раз ровно одну и туже выкладываешь.
Аноним 06/06/25 Птн 14:39:18 1235453 522
>>1235450
>на еду, скоро будет актуально
Купи себе мешок гречи, тебе на 5 лет хватит. Бомжара...
Аноним 06/06/25 Птн 14:43:18 1235457 523
>>1235452
>по пять раз
это ты в пятый раз мне это говоришь?
>>1235453
>мешок гречи, тебе на 5 лет
гречки.
на 5 не хватит, у мамки спроси.
Аноним 06/06/25 Птн 14:45:34 1235460 524
>>1235457
Так ты же бомжара, кушаешь как котёнок, тебе хватит. Твоя мамка подтвердила.
Аноним 06/06/25 Птн 14:45:46 1235461 525
>>1235449
Каждый развлекается как может. Кто то генерирует картинки а кто то объясняет почему картинка и автор являются говном.
Аноним 06/06/25 Птн 14:47:29 1235464 526
>>1235461
>кто то объясняет
Ну а кто объясит пиздаболам, что они меньше чем говно?
Аноним 06/06/25 Птн 14:49:30 1235467 527
>>1235447
>с каким то бомжом
не пизди с тобой тут никто не спорит.
Аноним 06/06/25 Птн 15:07:09 1235485 528
ComfyUI00896.png 921Кб, 1024x768
1024x768
ComfyUI00909.png 687Кб, 1024x768
1024x768
ComfyUI00905.png 953Кб, 1024x768
1024x768
Аноним 06/06/25 Птн 15:09:29 1235490 529
>>1235445
У неё разве не те же параметры, что и у 4060? Но чуть лучше и, вроде как, поддержка fp4 или fp8, чего там не было раньше, не помню.
Аноним 06/06/25 Птн 15:18:52 1235503 530
>>1235444
>Ну тратить 60к+ на карту чтобы генерировать картинки с которых ты ничего не заработаешь это немного слишком ты не находишь?
>
Я не трачу, с момента бума нейронок не было ни разу, чтоб я даже включая рабочие нужды не мог заарбузить онлайн что-то, ну или напряч кого-то. Мне самому нет смысла пока тратиться. Для меня крайняя точка - полный бан гугла. Тогда мб соберу себе пеку тыщ за 150, без излишеств. А так просто нет смысла, конечно.
Аноним 06/06/25 Птн 15:19:37 1235505 531
Аноним 06/06/25 Птн 15:24:37 1235512 532
>>1235505
Уж лучше пусть кал выкладывают, чем выслушивать скулёж бомжа без картона.
Аноним 06/06/25 Птн 15:26:21 1235516 533
>>1235418
>за 200+к
Иногда мне кажется, что подобные внезапные обсуждения в смежных с железом тредах создаются исключительно для впаривания оверпрайснутого залежалого дерьма в днсах, что-бы генерить ваши любимые 1girl, руки в жопе, soony day, ничего этого не нужно, достаточно ушатанного и выебанного хлама с авито, по цене пары мешков с сахаром. Причём оба участника "диалога" это один и тот-же бот, а любые попытки типа намекнуть, что выбрасывать сотни рублей там, где народ пиздует в "быстроденьги" что-бы дотянуть до получки, приводят к тому, что все вокруг записываются в "бомжи" и лузеры. Это какая-то нездоровая проплаченная хуйня, это торговля жопой Абу и его боевых пидарасов.
Аноним 06/06/25 Птн 15:38:11 1235545 534
image.png 114Кб, 275x183
275x183
>>1235512
Ты про кого? У бомжа картон есть, он в нём живёт.
Аноним 06/06/25 Птн 15:38:30 1235546 535
>>1235516
Карты нвидиа только в твоих фантазиях могут быть залежавшимися.
Аноним 06/06/25 Птн 15:40:08 1235552 536
>>1235516
> где народ пиздует в "быстроденьги" что-бы дотянуть до получки
Кто не может заработать 17к? Этого хватит на еду и квартплату как раз. В быстроденьги пиздуют лудоманы, долбоебы которые содержат неработающую бабу и пять её спиногрызов, алканавты и прочий скам.
Аноним 06/06/25 Птн 15:40:32 1235553 537
607050106230000[...].jpg 493Кб, 1616x2376
1616x2376
530042306430000[...].jpg 222Кб, 1616x2376
1616x2376
532191605080000[...].jpg 195Кб, 1233x1802
1233x1802
837271905340000[...].jpg 275Кб, 1972x1127
1972x1127
>>1235505
Держи добавку. я перекатился в анимекал держу в курсе
Аноним 06/06/25 Птн 15:42:12 1235555 538
Аноним 06/06/25 Птн 15:54:33 1235590 539
изображение.png 697Кб, 590x790
590x790
>>1235555
Продолжай. Я записываю.
Аноним 06/06/25 Птн 16:08:33 1235610 540
photo2025-05-22[...].jpg 113Кб, 960x1280
960x1280
Дорогие аноны! Подскажите пожалуйста! Есть фото майки с нужным мне принтом. Куда и как загнать это фото ,чтобы на выходе Ai мне выдал нужную мне надпись в заданном стиле, как на фото. Возможно даже потом Ai мне нагенерил цельный алфавит? Объясните вкатану?
Аноним 06/06/25 Птн 16:14:21 1235627 541
Аноним 06/06/25 Птн 16:15:23 1235631 542
Аноним 06/06/25 Птн 16:32:34 1235670 543
>>1235516
Может быть. Но я ебал ждать 24 секунды на одно изображение на 3060, а что там ниже страшно представить
Только если ты какой то йоба художник меняющий промпт каждый 2 пикчи можно такое вытерпеть
Аноним 06/06/25 Птн 16:37:34 1235680 544
Аноним 06/06/25 Птн 17:21:30 1235713 545
>>1235680
deep seek и qwen этого не делают
Из ближайшего это может сделать gemini и flux kontext. Но gpt делает 100%, я видел примеры.
Аноним 06/06/25 Птн 17:58:15 1235750 546
>>1235552
>лудоманы, долбоебы которые содержат неработающую бабу и пять её спиногрызов, алканавты и прочий скам.
75% населения скрепостана
Аноним 06/06/25 Птн 18:00:48 1235755 547
>>1235670
У тебя там конвейер? ты на генеративной фабрике работаешь, норма выработки какая? В столовке как кормят, обащга есть?
Аноним 06/06/25 Птн 18:16:19 1235791 548
>>1235755
>нинужна
Услышал тебя родненький
Я по жизни уже достаточно терпел чтобы ещё и у себя в сычевальне затерпеть, какие то 60к за удобство
Аноним 06/06/25 Птн 18:17:32 1235795 549
ComfyUItempyatg[...].png 2921Кб, 1280x1360
1280x1360
ComfyUItempyatg[...].png 2593Кб, 1280x1360
1280x1360
ComfyUItempyatg[...].png 2741Кб, 1280x1360
1280x1360
ComfyUItempyatg[...].png 2757Кб, 1280x1360
1280x1360
Аноним 06/06/25 Птн 18:30:44 1235819 550
image 2916Кб, 1248x1824
1248x1824
image 2796Кб, 1248x1824
1248x1824
Аноним 06/06/25 Птн 18:34:42 1235830 551
>>1235819
Э, ты зачем фотки из моего подъезда выкладываешь?
Аноним 06/06/25 Птн 18:38:17 1235841 552
45.JPG 100Кб, 849x961
849x961
Кароч попробовал эту вашу хрому, хуйня какая то получается, причём анимешное, хоть и не просил. Даже полнораха такого не выдаст.
Аноним 06/06/25 Птн 18:45:47 1235853 553
>>1235791
Но на хроме-то ты затерпишь, маленький.
Аноним 06/06/25 Птн 18:47:39 1235857 554
>>1235841
Сразу вижу:
1) Низкий цфг.
2) Отсутствие квалити тегов.
3) Ниже 50 шагов жизни нет.
Аноним 06/06/25 Птн 18:48:30 1235861 555
>>1235841
*4) Нормальный негатив.
Аноним 06/06/25 Птн 18:52:48 1235871 556
321.JPG 141Кб, 2229x565
2229x565
Аноним 06/06/25 Птн 19:00:21 1235891 557
>>1235871
Бедная хрома видела секс только на аниме картинках.
Аноним 06/06/25 Птн 19:02:34 1235897 558
>>1235891
В 3D мире секса не существует.
Аноним 06/06/25 Птн 19:04:42 1235902 559
>>1235871
среднестатистическая картинка "секс вуман ладж брестс" так и выглядит, всё честно
Аноним 06/06/25 Птн 19:06:19 1235905 560
image.png 96Кб, 455x389
455x389
>>1235871
>Всё по дефолту
>какая то мутная путаница лапши в которой сам не шарит
Ясно. Но даже по пику видно, где у тебя кал. Промпт - кал, негатив - кал.

Попробуй так: High detail, realistic, masterpiece, (german shepherd:1.4), sexual, hot, flawless face, relief body, petite, slim, masculine, large eyes, feet visible, close up, closeup, lewd, horny, orgasm, ahegao, nude, (anal:1.2), bedroom, (pov:1.2), sex, (cowgirl position), (on top), eyes contact, hands on body, penetration, penis, (bukkake, cum everywhere, cum splashes, cum puddles, cum streams, cum on face, choking on cum, cum on body:1.4), (((tongue out)))

Негатив:
low quality, ugly, unfinished, out of focus, deformed, disfigure, blurry, smudged, restricted palette, flat colors, male, futanari, cartoon, anime, extra legs, ugly feet, lipstick, gnome, black skin, Score_1 score_2 score _3 text low_res, ASIAN, oversaturated crappy_art low_quality blurry bad_anatomy extra_digits fewer_digits simple_background very_displeasing watermark
Аноним 06/06/25 Птн 19:09:43 1235915 561
>>1235905
Покажи твой результат по этому промту.
Аноним 06/06/25 Птн 19:10:29 1235919 562
image 130Кб, 832x1216
832x1216
image 236Кб, 832x1216
832x1216
image 152Кб, 832x1216
832x1216
>>1235857
>>1235861
Квалити теги и большой негатив делают картинку не естественной. Не жизненной с обычными людьми, а актрисы в постановочной сцене.
Если нужны перфектные ципочки в мастерпись позах и окружении, то конечно да.
Шнель: low angle shot obscene flustered naked girl 21yo up in the air, view from bottom armpit hair
Аноним 06/06/25 Птн 19:10:44 1235921 563
>>1235915
Я уже закрыл, соряныч, не буду снова всю лабуду заводить. Не так сложно тебе и самому посмотреть, верно?
Аноним 06/06/25 Птн 19:12:06 1235924 564
>>1235919
Вот это натурально попытка скормить треду кал. И похоже что даже без иронии.
Аноним 06/06/25 Птн 19:12:54 1235927 565
>>1235919
>Квалити теги и большой негатив делают картинку не естественной.
Не обязательно. Надо просто цфг уменьшать и шаги. На хроме меньше вероятность пластикового кала, чем в шнеле. Просто без квалити тега тебе хрома будет рисовать маняме по умолчанию, как анону выше.
Аноним 06/06/25 Птн 19:13:18 1235928 566
>>1235919
>Квалити теги и большой негатив делают картинку не естественной.
Этот шарит. Бездумно накиданные противоречивые теги рисуют каловый коллаж из несвязных элементов.
Аноним 06/06/25 Птн 19:14:22 1235932 567
4556.JPG 166Кб, 2234x542
2234x542
34.jpg 239Кб, 1280x853
1280x853
Аноним 06/06/25 Птн 19:17:02 1235943 568
>>1235853
Ну хотя бы не буду чай наливать пока генерация идёт как на 3060
Аноним 06/06/25 Птн 19:25:32 1235972 569
>>1232676
Подводя итог треда, приходится признать, что это был лучший пост.
Аноним 06/06/25 Птн 19:32:15 1235989 570
>>1235932
Что не так? Даже композиция есть, картинка в кортинке, сложный шот вся хуйня. Это кстати промпт с сд 1,5 тут в треде его кидали еще когда раздел только запилили, и на сиди он выдавал портретную фотку головы, кстати, а анон туда это сам вписал, я ничего не менял.
Аноним 06/06/25 Птн 19:33:52 1235994 571
>>1235932
Но цфг у тебя 4, я бы хотя бы 6 поставил и убрал квадратное соотношение.
Аноним 06/06/25 Птн 19:35:44 1235999 572
image.png 407Кб, 600x450
600x450
>>1235905
Добавь:

Award Winging, Super Puper camera Canon MS-500 Security Camera ...

Гарантировано получишь masterpiece.
Аноним 06/06/25 Птн 19:38:10 1236010 573
>>1235999
Там достаточно написать High detail studio photo, realistic, masterpiece, (german shepherd:1.4), sexual, hot, flawless face, relief body, petite, slim, masculine, large eyes, feet visible, close up, closeup, lewd, horny, orgasm, ahegao, nude, (anal:1.2), bedroom, (pov:1.2), sex, (cowgirl position), (on top), eyes contact, hands on body, penetration, penis, (bukkake, cum everywhere, cum splashes, cum puddles, cum streams, cum on face, choking on cum, cum on body:1.4), (((tongue out)))

И собака исчезнет! Не шучу.
Аноним 06/06/25 Птн 19:39:51 1236015 574
ComfyUItempqyzx[...].png 1431Кб, 1024x1152
1024x1152
ComfyUItempqyzx[...].png 1471Кб, 1024x1152
1024x1152
ComfyUItempqyzx[...].png 1784Кб, 1024x1152
1024x1152
ComfyUItempqyzx[...].png 1649Кб, 1024x1152
1024x1152
Аноним 06/06/25 Птн 19:46:33 1236033 575
>>1236010
Если серьезно, тестирую Chroma третий день. Меня устраивает точность промпта, в отличии от SDXL. Хотя, иногда приходится долго корректировать простыню.

Но, на каждый тест 512 пикселей уходит 40-50 секунд.

Есть какие либо ускорители, чтоб как в SDXL 4к картинка за 5-7 секунд генерировало?
Аноним 06/06/25 Птн 19:48:40 1236044 576
Аноним 06/06/25 Птн 19:50:17 1236046 577
>>1236033
У меня не спрашивай, я просто дрочу демку обмазавшись проксями.
Но я видел вроде как инпейнт уже есть для неё, но вряд ли нативный. Поищи лучше на реддите. Мб уже есть ускорялки.
Аноним 06/06/25 Птн 21:25:56 1236268 578
>>1235989
Тут вообще спасибо сказать надо, что она полторашный промт съела и не выдала уродцев как у чела выше.
Аноним 06/06/25 Птн 22:53:13 1236407 579
>>1236033
>>1236046
Есть, хрома-лоры поищите. Но они ощутимо ухудшают качество. А вообще на 9-12 шагах вполне сносно делает просто тесты, на 16 уже все ровно, для себя пойдет.
python bag lag Аноним 06/06/25 Птн 23:05:46 1236415 580
Снимок экрана 2[...].png 127Кб, 1907x897
1907x897
Снимок экрана 2[...].png 55Кб, 1113x563
1113x563
короче такая тема, застрял с питоном последняя версия говорит даунгрейдится, 3.10.6 и 9 выдает ошибку
(устанавливаю в program files т.к user на кирилице)
как можно пофиксить?
Аноним 06/06/25 Птн 23:35:41 1236447 581
image.png 1858Кб, 832x1216
832x1216
Аноним 06/06/25 Птн 23:36:52 1236449 582
ComfyUItempqyzx[...].png 1614Кб, 1024x1152
1024x1152
ComfyUItempqyzx[...].png 1619Кб, 1024x1152
1024x1152
ComfyUItempqyzx[...].png 1652Кб, 1024x1152
1024x1152
Аноним 06/06/25 Птн 23:37:05 1236450 583
>>1236415
>как можно пофиксить?
анакондой
Аноним 06/06/25 Птн 23:37:29 1236451 584
Аноним 06/06/25 Птн 23:43:14 1236456 585
ComfyUItempqyzx[...].png 1688Кб, 1024x1152
1024x1152
ComfyUItempqyzx[...].png 1844Кб, 1024x1152
1024x1152
Аноним 06/06/25 Птн 23:48:38 1236473 586
ComfyUItempqyzx[...].png 1462Кб, 1024x1152
1024x1152
ComfyUItempqyzx[...].png 1631Кб, 1024x1152
1024x1152
ComfyUItempqyzx[...].png 2154Кб, 1024x1152
1024x1152
Аноним 07/06/25 Суб 00:07:47 1236510 587
image.png 2267Кб, 1024x1024
1024x1024
image.png 2387Кб, 1024x1024
1024x1024
image.png 2268Кб, 1024x1024
1024x1024
Что заметил в Chroma, если пишешь набор инструкций через запятую, с весами. То получается более интересный результат.
Стоит сделать текст естественный, без весов. Получается хуета шаблонная.
Аноним 07/06/25 Суб 00:31:34 1236540 588
>>1236510
Я думаю, он тюнит с тегами с бору.
Аноним 07/06/25 Суб 00:39:02 1236548 589
ComfyUItempqyzx[...].png 1349Кб, 1024x1152
1024x1152
ComfyUItempqyzx[...].png 1453Кб, 1024x1152
1024x1152
ComfyUItempqyzx[...].png 1375Кб, 1024x1152
1024x1152
Аноним 07/06/25 Суб 00:48:29 1236565 590
>>1236548
На самом деле даже мурашки по коже от мысли что вот локально, без цензуры, можно столько всего теперь сделать с таким следованием промпту. Это пиздец просто.
Аноним 07/06/25 Суб 00:56:30 1236582 591
ComfyUItempqyzx[...].png 1533Кб, 1024x1152
1024x1152
>>1236565
Ну она не прям всё может, совсем жесть она не периваривает, но это конечно большой шаг вперед по сравнению со сдохлей.
Аноним 07/06/25 Суб 01:37:09 1236650 592
изображение.png 1813Кб, 896x1088
896x1088
изображение.png 1186Кб, 896x1088
896x1088
изображение.png 1757Кб, 896x1088
896x1088
изображение.png 1788Кб, 896x1088
896x1088
ХРОМА бля! Отлично работает с бурутэгами, но если их чуть больше какого то количества то её наглухо переклинивает в аниме. реалистичные лоры нихуя не помогают, только эти ебальники с раздвоенным подбородком тянут. Простыня негатива просто пахую.
Пишешь косплей, вроде почти срабатывает, но добавляет чмошности в костюмы и вобще хуета.
Аноним 07/06/25 Суб 08:58:38 1236781 593
ComfyUItempqyzx[...].png 1498Кб, 1024x1152
1024x1152
Аноним 07/06/25 Суб 09:09:19 1236785 594
>>1236781
>>1236548
Это выглядит хуже, чем флюкс, в чем суть ебли?
Аноним 07/06/25 Суб 09:22:18 1236791 595
ComfyUItempqyzx[...].png 1261Кб, 1024x1152
1024x1152
ComfyUItempqyzx[...].png 1811Кб, 1024x1152
1024x1152
>>1236785
В этом, на качество не смотри, я на 6 шагах генерю и 1 цфг чтоб быстрее было.
Аноним 07/06/25 Суб 09:35:40 1236798 596
image.png 2407Кб, 1024x1024
1024x1024
image.png 2361Кб, 1024x1024
1024x1024
image.png 2349Кб, 1024x1024
1024x1024
Аноним 07/06/25 Суб 10:35:49 1236831 597
Лол. У меня на флаксе скорость выше чем на хроме
И нахуй ваш хромой нужен тогда?
Аноним 07/06/25 Суб 10:36:43 1236832 598
Аноним 07/06/25 Суб 10:58:39 1236850 599
>>1236831
Гений. Ясен хуй он будет быстрей. Хрома это раскочерыженный флакс, а флакс это дистил без cfg. Поставь в хроме cfg 1 и может будет та же скорость и результаты говна.
Жди конца обучения, даунёнок, тогда будет произведена дистиляция и будет работать как шнель.
Аноним 07/06/25 Суб 11:00:24 1236851 600
>>1236791
А семплер шедулёр с такими настройками какие?
Аноним 07/06/25 Суб 11:18:51 1236877 601
image.png 71Кб, 742x281
742x281
image.png 33Кб, 713x131
713x131
Хотел закодить комбобокс, в котором опции меняются в зависимости от другой переменной в ноде, а хуй. Никаких тебе divisible by да так, чтобы подрезался не инпут, а шаг у другого поля. Комфи ета кал, который приходится юзать потому что все новые сетки работают только там или без юай.
Аноним 07/06/25 Суб 11:31:52 1236907 602
image.png 1Кб, 288x30
288x30
думал что хрома это долго
но когда скачал wan 2.1 и поставил 720р и 6 секунд...
Аноним 07/06/25 Суб 11:32:26 1236910 603
>>1236877
А что хотел сделать? Интересно.
Аноним 07/06/25 Суб 11:39:23 1236919 604
Screenshot 2025[...].png 21Кб, 680x195
680x195
>>1236910
Если бы это получилось, можно было бы многое сделать удобней, например нетипичный выбор разрешений без предустановленного списка. Можно что-то накостылять через math ноду и прочие штуки, но это всё кал, интересовал именно динамический вариант.
Аноним 07/06/25 Суб 13:19:52 1237022 605
>>1236907
> думал что хрома это долго
> но когда скачал wan 2.1 и поставил 720р и 6 секунд...
Гугли causvid лору
Аноним 07/06/25 Суб 13:28:14 1237039 606
>>1236831
Насколько выше скорость, на 2-3 секунды?
Аноним 07/06/25 Суб 13:31:54 1237052 607
Аноним 07/06/25 Суб 13:49:57 1237082 608
>>1237052
До Flux руки пока не долши, уже успел засрать весь ссд этими файлами.

А Schnell такой же по скорости как Flux?
Аноним 07/06/25 Суб 14:03:14 1237091 609
>>1237082
Все плюсы флюкса ннвелируются, шнель корявая хуйня, может даже ещё более корявая, чем сдохля, тем не менее требующая особого подхода и ебических ресурсов.
4chan Аноним 07/06/25 Суб 14:16:28 1237106 610
Где основная ветка по генерации? Раньше легко находит её, сейчас хожу, блукаю х.з сколько уже найти не могу, они её как-то спрятали? Хочу посмотреть на творчество без стен шизойдного бреда и тонн токсичного дерьма.
Аноним 07/06/25 Суб 14:51:27 1237139 611
Аноним 07/06/25 Суб 15:36:37 1237255 612
>>1237106
>Хочу посмотреть на творчество без стен шизойдного бреда и тонн токсичного дерьма
Тогда тебе не в локальную генерацию
Аноним 07/06/25 Суб 16:01:47 1237309 613
>>1237139
>/g/
Этот тоже скатился в пиздёжь, здесь вот: https://boards.4chan.org/aco/thread/8840706 более-менее, что-то можно увидеть. А вообще конечно здорово просели они, раньше интересно было.
Аноним 07/06/25 Суб 16:20:35 1237351 614
>>1237309
Почитал их тредик, постят там, конечно, много сырого дерьма, за которое у нас бы уже заклевали, лол. А ещё увидел, что там тоже кто-то охуевает, что флюкс рандомно делает баб беременными, я это у себя замечал не раз.
Аноним 07/06/25 Суб 16:21:33 1237353 615
>>1237351
>рандомно делает баб беременными
покажи...
Аноним 07/06/25 Суб 16:25:26 1237359 616
Когда этот тред сдох?
Что случилось?
Вроде и моделей новых навыходило и постят 2 человека не пикчи
Аноним 07/06/25 Суб 16:29:35 1237369 617
мекс (1).webp 154Кб, 768x1344
768x1344
>>1237353
Че показать, как ты это поймешь, я же не буду видео всего процесса записывать, чтобы ты увидел, как они рандомно беременными генерятся. Ну вот пример такой пикчи, ничего в промте не было про пузо или беременность, она одна из батча одна такая вышла, остальные в порядке. Почему - хз. Приколы флюкса.
Аноним 07/06/25 Суб 16:30:51 1237370 618
00022-1446029414.png 377Кб, 512x768
512x768
Снова выхожу на связь и опять с вопросами:
1. Часто замечаю по превью, что в самом конце генерации происходит какой-то рывок и итоговое изображение заметно сносит в сторону относительно того превью, что отображалось большую часть времени генерации. Причем зачастую на этом этапе прилетает какой-то мусор, мелкие артефакты, скачок в стиле (например гладкая анимешная задница превращается в задницу с тенями и небольшими складками).
2. В генерацию попадает некий клоузап, кажется что все, что не было перечислено явным образом будет просто обрезано. Это так и работает, или нужно использовать скажем теги из области фотосъемки, чтобы контролировать отдаление камеры?

Пример промпта с деталями (кроме full body тэги прилетели из wildcard):
feet, ass, pussy, from above, from behind, close up, portrait, hetero, penis, doggystyle, uncensored, pov, waist grab,, full body
Steps: 20, Sampler: DPM++ 2M, Schedule type: Karras, CFG scale: 7, Seed: 1446029414, Size: 512x768, Model hash: bdb59bac77, Model: waiNSFWIllustrious_v140, Version: v1.10.1


Негативный промпт отсутствует, результат пикрил.
Аноним 07/06/25 Суб 16:35:20 1237377 619
00023-1587489968.png 396Кб, 512x768
512x768
>>1237370
Здесь соответственно с парой негативных промптов.
feet, ass, pussy, from above, from behind, close up, portrait, hetero, penis, doggystyle, uncensored, pov, waist grab, full body
Negative prompt: (cropped:1.3), (cut off:1.2), (floating:1.2), (amputee:1.1)
Steps: 20, Sampler: DPM++ 2M, Schedule type: Karras, CFG scale: 7, Seed: 1587489968, Size: 512x768, Model hash: bdb59bac77, Model: waiNSFWIllustrious_v140, Version: v1.10.1
Аноним 07/06/25 Суб 16:39:13 1237382 620
>>1237369
Вероятно, если ты промтишь сисяндры-бидоны (голодное детство), широкие бёдра, то это проэкция фертильности, и флюкс автоматом добавляет беременность. в sdxl такого никогда не было, ни разу.
>>1237370
>В генерацию попадает некий клоузап
>promt: close up,
Хмм, где же я просчитался?
Аноним 07/06/25 Суб 16:40:33 1237384 621
>>1237370
>1. Часто замечаю по превью, что в самом конце генерации происходит какой-то рывок
Это последний этап генерации, там VAE срабатывает и превращает твою картинку из латентной хуйни в настоящее изображение. За технические детали не ебу, но это норма сего процесса.

>2. В генерацию попадает некий клоузап, кажется что все, что не было перечислено явным образом будет просто обрезано. Это так и работает
Да, это так и работает. Если у тебя буквально в промте есть close up, то картинка будет сосредоточена по-максимуму на том, что описано, остальное нахуй идет. Просто убери клоузап. И портрет тоже.

>Size: 512x768
Нормальное разрешение комп не тянет? Ты не на полторахе вроде.
Аноним 07/06/25 Суб 16:41:04 1237385 622
>>1237382
Спасибо, я слепой дурачок. Это обидно, но зато лишено мистики.
Аноним 07/06/25 Суб 16:41:45 1237386 623
>>1237384
Спасибо за развернутый ответ.
Аноним 07/06/25 Суб 17:42:24 1237499 624
Предложите минимально геморный вариант.
Цель. Мне нужно брать face из соуса либо для генерации , как kling ai, но без анальной цензуры

Либо. Faceswap, i2i

Но у меня Radeon rd 6650 xt
Аноним 07/06/25 Суб 18:50:14 1237635 625
1748380177644094.png 1316Кб, 1024x1280
1024x1280
>>1237309
Нашел там годноты, недурно делают. Хрома и правда ебет, походу
Аноним 07/06/25 Суб 19:32:01 1237699 626
>>1237635
Ну на этом пике прям видно фотошоп текста. Как будет уровень "сделай мне заебись", так и приходи.
Аноним 07/06/25 Суб 19:33:59 1237704 627
Аноним 07/06/25 Суб 19:35:34 1237708 628
>>1237699
Чувак клялся, что это с чистого промта без обработки, но он большие батчи делал и отбирал годноту, брака было много, говорит.
Аноним 07/06/25 Суб 19:43:53 1237720 629
1708725433660.png 2046Кб, 2365x1316
2365x1316
>>1237708
Ну как бы, блять, видно квадрат вокруг текста. Он даже не смог зафотошопить то что было за текстом нормально.
Аноним 07/06/25 Суб 20:33:00 1237817 630
ComfyUItempyatg[...].png 3363Кб, 1280x1360
1280x1360
ComfyUItempyatg[...].png 2626Кб, 1280x1360
1280x1360
ComfyUItempyatg[...].png 2803Кб, 1280x1360
1280x1360
ComfyUItempyatg[...].png 2737Кб, 1280x1360
1280x1360
Аноним # OP 07/06/25 Суб 20:57:54 1237859 631
>630 постов
Вы вообще немощные?
Аноним 07/06/25 Суб 21:01:02 1237866 632
05540-509177307.png 3228Кб, 1408x2064
1408x2064
мы просто привыкли, что кто-то другой перекатывает...
Аноним 07/06/25 Суб 22:05:07 1237996 633
ComfyUItempvuev[...].png 1970Кб, 1024x1152
1024x1152
ComfyUItempvuev[...].png 1935Кб, 1024x1152
1024x1152
ComfyUItempvuev[...].png 1693Кб, 1024x1152
1024x1152
ComfyUItempvuev[...].png 1605Кб, 1024x1152
1024x1152
Аноним 07/06/25 Суб 22:05:29 1237997 634
ComfyUItempvuev[...].png 1266Кб, 1024x1152
1024x1152
ComfyUItempvuev[...].png 1570Кб, 1024x1152
1024x1152
ComfyUItempvuev[...].png 1240Кб, 1024x1152
1024x1152
ComfyUItempvuev[...].png 1433Кб, 1024x1152
1024x1152
Аноним 07/06/25 Суб 23:49:51 1238151 635
00048-3018254880.jpg 1453Кб, 1160x1496
1160x1496
Аноны, как харезать dmd2 модели? А то я говна поел чёт.
Аноним 07/06/25 Суб 23:52:22 1238155 636
>>1238151
>говна поел
Приятного аппетита.
Надеюсь тебе понравилось)
Аноним 07/06/25 Суб 23:53:15 1238157 637
image.png 474Кб, 442x577
442x577
Аноним 07/06/25 Суб 23:54:29 1238161 638
>>1237635
>Нашел там годноты

Годнота, всмысле, дрочить на это?
Аноним 08/06/25 Вск 03:29:53 1238415 639
01900792.jpg 173Кб, 832x1216
832x1216
>>1238161
В первую очередь годнота в том, что картинка создает реалистичную и осмысленную ситуацию, в которой некая жизнь чувствуется. На меня больше всего нижняя надпись подействовала, где просят опускать футболку обратно после проверки. Вместе с тем фактом, что футболка на ней слегка задрана. То есть видно, что действительно одежду ей задирают регулярно, чтобы сиськи оценить. Тут и автор фантазию проявил, и нейронка его хорошо поняла - вот и годнота.
Ну и подрочить тоже можно. Очевидно, что ситуация имеет сексуальный характер. Если не прям на эту картинку, то может на некое её продолжение, где девка будет более раздета и полноценно опробована.
Аноним 08/06/25 Вск 04:36:37 1238429 640
смешно.mp4 438Кб, 560x720, 00:00:03
560x720
Аноним 08/06/25 Вск 07:44:25 1238465 641
>>1238151
цфг ставить 1 и мало шагов
Аноним 08/06/25 Вск 08:32:41 1238471 642
Аноны, вы здесь эту хрому обсуждаете? Она основана на FLUX.1-schnell, а почему не на DEV? Что значит *-unlocked-v1, что за версия?
https://huggingface.co/lodestones/Chroma/tree/main
Аноним 08/06/25 Вск 08:34:34 1238472 643
>>1238465
Ты не в крусе про эти модели да?
Аноним 08/06/25 Вск 08:36:30 1238473 644
>>1238429
На сд генил чтоли? Лучше бы ты не постил это позорище.
Аноним 08/06/25 Вск 09:53:46 1238502 645
Интересно, вы перикард будете делать?
Аноним 08/06/25 Вск 09:59:25 1238507 646
>>1238471
>почему не на DEV
Лицензия не позволяет.
>Что значит *-unlocked
Де-дистиллированная, до ре-дистилляции. Кто-то может дообучить, взяв эту версию.

Аноны, а поясните почему был скулеж, что дистиллированные модели это плохо, никто не будет обучать? Как это сравнимо с обычной моделью hidream? Бля и почему хрома лишь добавила немного нового, но не улучшила кардинально анатомию - а то и ухудшила - как это сделали пони-люстры-порно файнтюны мусорной хл? Я думал, что масштабный файнтюн флакса выдаст неебаться какую модель, хотя бы превосходящую хл по картинке.
Аноним 08/06/25 Вск 10:08:14 1238510 647
>>1238507
> дистиллированные модели это плохо, никто не будет обучать?
Их никто и не обучает. Хрома и Дрим - это тренировка с нуля.
Аноним 08/06/25 Вск 12:18:24 1238588 648
>>1238507
>был скулеж, что дистиллированные модели это плохо
>>Dmd2 который дистиллирует любую сдхл модель
>Не-не-не. Кал. Секта.
>>Грядущий дистилят хромы
>Буду новорачивать с лопаты побольше.
Аноним 08/06/25 Вск 12:19:23 1238589 649
Катите уже. Не видите что ли двач ломается от этого большого треда.
Аноним 08/06/25 Вск 13:42:18 1238647 650
>>1238510
Походу когда спросят ебать тебя в анал или нет, ты ответишь "вообще-то в анус ☝️🤓"
Аноним 08/06/25 Вск 16:38:25 1238810 651
Перикарда не будет, у ОПа приступ.
Аноним 08/06/25 Вск 16:42:04 1238812 652
>>1238810
>Перикарда не будет
Блядь, дожились...
Харкач только через цепочку проксей открывается?

Ну, что Абушечка, помогли тебе твои мусора?
Аноним 08/06/25 Вск 16:45:55 1238817 653
>>1238812
С хуя? .su напиши, тебе же сам абу говорил ещё год назад.
Аноним 08/06/25 Вск 16:51:19 1238818 654
>>1238817
>.su
и .life
Но на них бывает такое, что капча очень часто не прогружется, так что хули толку...
Аноним 08/06/25 Вск 18:59:09 1238936 655
ComfyUI00781.png 1488Кб, 1024x1024
1024x1024
Аноним 08/06/25 Вск 19:04:27 1238938 656
ComfyUI00684.png 1388Кб, 1024x1024
1024x1024
Тока так получается
Аноним 08/06/25 Вск 20:58:20 1239014 657
>>1238938
>Тока так получается
што?
Аноним 08/06/25 Вск 21:39:07 1239044 658
ComfyUItempribf[...].png 2671Кб, 1280x1360
1280x1360
ComfyUItempribf[...].png 2827Кб, 1280x1360
1280x1360
ComfyUItempribf[...].png 2830Кб, 1280x1360
1280x1360
ComfyUItempribf[...].png 2811Кб, 1280x1360
1280x1360
Аноним 08/06/25 Вск 22:10:03 1239074 659
>>1239044
Где ты берешь промты для этого безумия?
Аноним 08/06/25 Вск 22:12:10 1239075 660
Сегодня узнал, что в Chroma нет своего собственного ControlNet, а те что из SDXL просто не работают, и посылают тебя нахуй.

охуительно, дальше больше...
Аноним 08/06/25 Вск 22:47:53 1239120 661
>>1239074
Это не я это LLM придумывает.
Аноним 08/06/25 Вск 23:29:47 1239169 662
image.png 902Кб, 800x608
800x608
image.png 923Кб, 800x608
800x608
image.png 809Кб, 640x640
640x640
Попытка в плагиат.
Аноним 09/06/25 Пнд 05:38:22 1239495 663
>>1239075
Так нужен для флакса а не хромы, даже не знаю есть ли у него контролнет, ипадаптер точно был.
Аноним 09/06/25 Пнд 05:40:50 1239496 664
>>1239075
>Сегодня узнал
Знай, что хрома это флюкс шнель. Для него есть контролнет?
Аноним 09/06/25 Пнд 05:53:09 1239497 665
>>1239496
>Для него есть контролнет?

ХЗ вроде есть, либо как-то через жопу. Я недавно в этой теме, интересуюсь для контроля результата.

Продолжаю зооизучать и наблюдать.
Аноним 09/06/25 Пнд 08:05:01 1239524 666
ComfyUItempribf[...].png 2805Кб, 1280x1360
1280x1360
ComfyUItempribf[...].png 2815Кб, 1280x1360
1280x1360
ComfyUItempribf[...].png 2982Кб, 1280x1360
1280x1360
ComfyUItempribf[...].png 2457Кб, 1280x1360
1280x1360
Аноним 09/06/25 Пнд 10:38:11 1239575 667
Как в комфи сделать что бы при генерации как в автоматике показывалась превьюшка после каждой итерации?
Аноним 09/06/25 Пнд 12:23:13 1239672 668
Аноним 09/06/25 Пнд 12:28:40 1239677 669
image.png 133Кб, 1218x591
1218x591
>>1239575
Не так понял вопрос.
В ComfyUI Manager есть опция 'Preview method'
Аноним 09/06/25 Пнд 12:53:19 1239690 670
>>1239677
Ага, вроде на видном месте, но даже не подумал бы там искать.
Аноним 09/06/25 Пнд 14:47:29 1239782 671
>>1238818
Какая капча? У меня пропуск капчи стоит за какие-то там копейки
Аноним 09/06/25 Пнд 14:58:19 1239790 672
>>1239782
Без лоха жизнь плоха.
Аноним 09/06/25 Пнд 15:02:42 1239792 673
>>1219389 (OP)
Стоит ли пытаться устанавливать локальную нейронку и начинать осваивать, если у меня 3070?
Аноним 09/06/25 Пнд 15:13:30 1239800 674
>>1239792
У меня такая же. Никаких проблем нет с SDXL и выросшими из неё пони\люстрами. Флюксы и прочее более жирное только в дико гуфнутых вариантах.
Если твоя цель - генерить голых баб всех сортов и видов в разных позах, то осваивай на здоровье. Ноль проблем.
Если хочешь генерить мемасы про советского голубя, который идет на работу, а за спиной у него плакат с надписью "Ученье - свет, а неученье - чуть свет и на работу", то это дохлый номер скорее всего, заебешься дрочиться.
Аноним 09/06/25 Пнд 15:17:28 1239805 675
>>1239800
Спасибо, Анон!

>Никаких проблем нет с SDXL и выросшими из неё пони\люстрами
А что тогда надо ставить из шапки?
И куда не соваться?
Аноним 09/06/25 Пнд 15:27:40 1239816 676
>>1239805
Для начала надо локальный интерфейс накатить. Самый оптимальный для вкатывающегося это сейчас рефорж, наверное:
https://github.com/Panchovix/stable-diffusion-webui-reForge
Когда разберешься со всей этой поебенью, с питонами и их версиями, торчами и прочим, то просто скачиваешь нужные тебе модели, кладешь в папочку и пользуешься.
Аноним 09/06/25 Пнд 15:31:14 1239819 677
>>1239816
Спасибо большое, Анон!
Пойду разбираться...
Аноним 09/06/25 Пнд 15:42:26 1239828 678
Как апскейлить в Комфи с хромой при помощи модельки, как в Forge - HiRes fix? Поделитесь воркфлоу, плез анончики
Аноним 09/06/25 Пнд 17:32:06 1239956 679
image 326Кб, 832x1216
832x1216
Аноним 09/06/25 Пнд 18:54:18 1240165 680
ComfyUItempvuev[...].png 1221Кб, 1024x1152
1024x1152
ComfyUItempvuev[...].png 1448Кб, 1024x1152
1024x1152
Аноним 09/06/25 Пнд 20:25:27 1240257 681
Привет! Я совсем недавно решил вкатиться в генерацию, используя Comfi. Мне нужно протащить через генерацию свои рисунки, они имеют высокое разрешение и довольно детальны, не каракули. Подскажите пожалуйста, какими моделями для этого дела лучше воспользоваться и какие кастомные ноды стоит установить.
Аноним 09/06/25 Пнд 20:45:43 1240282 682
>>1240257
Может лучше для этих целей возьмешь фокус и модель джагернаут (она в принципе по умолчанию идет в фокусе), тебе так проще будет, а с лапшой возится только когда освоишься, для вкатывания она всетаки сложновата...
Аноним 09/06/25 Пнд 21:17:16 1240319 683
>>1240282
Спасибо за совет, но Фокус по всей видимости не поддерживает АМД карты, он при загрузке видит только 1 гигабайт встроенной видеопамяти процессора.
Мне бы хотелось все таки начать разбираться с Комфи, как-то поперспективней выглядит. Суть в том, что мне нужно сохранить в сгенерированном изображении все детали моего персонажа, но при этом изменить стиль и композицию. И есть подозрение, что стандартный img2img с эти не может справиться
Аноним 09/06/25 Пнд 21:50:22 1240357 684
>>1240319
>не поддерживает АМД карты
с этого и нужно было начинать, а не ебать мозг, прежде чем задь вопроы следует хоть чуть-чуть покурить вопрос.
ничто толком не поддерживает АМД карты
Аноним 09/06/25 Пнд 22:04:05 1240376 685
>>1240319
Ну друг, тогда могу тебе только посочувствовать, с АМД картами всё печально, не фатально конечно но пердолинг тебе предстоит еще тот.
Аноним 09/06/25 Пнд 22:20:41 1240404 686
image.png 2484Кб, 1024x1024
1024x1024
image.png 2481Кб, 1024x1024
1024x1024
Угадайте, чьё ебало замаскировано.
Аноним 09/06/25 Пнд 22:24:28 1240410 687
B9726896495Z.12[...].png 512Кб, 950x669
950x669
Аноним 10/06/25 Втр 00:50:24 1240601 688
Ура, давай давай 700 пост без переката
Аноним 10/06/25 Втр 13:07:16 1240969 689
>>1240357
>>1240376
Я установил ComfyUI-ZLUDA и в целом, опыт пока что скорее успешный. Только вот я не могу разобраться как работать с Пони, в описании сказано что он поддерживает промт на человеческом языке и негативный промт не нужен, но добиться хорошего результата мне пока не удалось.
Аноним 10/06/25 Втр 17:28:43 1241216 690
>>1240969
Голые пони (как бы это не звучало) это говнище лютое, бери какие нибудь тюны на основе поней....
Аноним 10/06/25 Втр 17:49:11 1241248 691
ComfyUItempvuev[...].png 1559Кб, 1024x1152
1024x1152
ComfyUItempvuev[...].png 1728Кб, 1024x1152
1024x1152
ComfyUItempvuev[...].png 1547Кб, 1024x1152
1024x1152
ComfyUItempvuev[...].png 1814Кб, 1024x1152
1024x1152
Аноним 10/06/25 Втр 17:52:48 1241253 692
Аноним 10/06/25 Втр 17:54:26 1241256 693
image 320Кб, 840x1232
840x1232
image 304Кб, 832x1216
832x1216
image 326Кб, 832x1216
832x1216
image 313Кб, 832x1216
832x1216
Аноним 10/06/25 Втр 20:17:43 1241392 694
>>1240969
>работать с Пони
Что ты хочешь с этим делать, зачем тебе это нужно?
Пони это бесполезная хуйня для порнушки, пони не понимает композицию, не знает ни о чём за пределами ебли.
Аноним 11/06/25 Срд 03:46:38 1241803 695
>>1239169
"Это Джони Кэтсвелл и сегодня мы попытаемся убежать от собак!"
Аноним 17/06/25 Втр 08:52:13 1248621 696
00191-3074236823.jpg 885Кб, 1120x1440
1120x1440
Аноны, а что по контролнету на XL?
Давно не юзал, а сейчас столкнулся с тем что нихуя непонятно и толком не работает.
Где модельки для КН брать подскажите пожалуйста.
Аноним 17/06/25 Втр 10:12:29 1248694 697
>>1248621
union promax универсальный, вес где то 0.5
Аноним 17/06/25 Втр 10:40:21 1248715 698
>>1248694
Посмотрел, фига технологии, прикольна, много спасибо!
Настройки X
Ответить в тред X
15000
Добавить файл/ctrl-v
Стикеры X
Избранное / Топ тредов